Parent and PHY Selection in Slot Bonding IEEE 802.15.4e TSCH Networks
Abstract
:1. Introduction
2. Related Work
3. Parent and PHY Selection Heuristic
3.1. IEEE 802.15.4e TSCH
3.2. Slot Bonding
3.3. RPL Parent Selection
3.4. Motivation
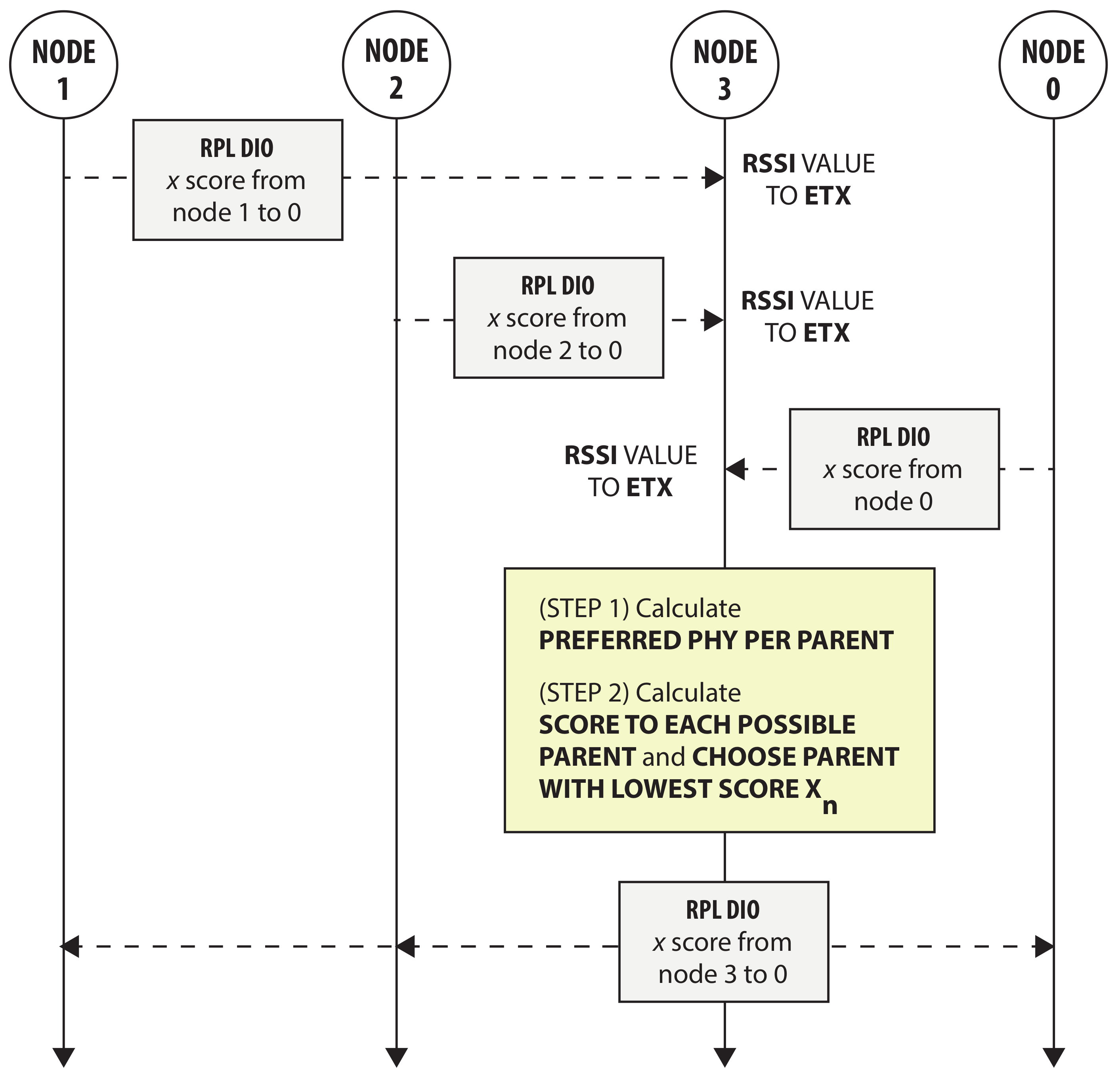
3.5. Heuristic
| Algorithm 1. Procedure to determine the preferred PHY per possible parent. |
| 1: procedure mapPhyPerParent(n, ) |
| 2: ▹ for node n, map possible parents to PHY |
| 3: for p do ▹ loop over every possible parent of node n, in |
| 4: ▹ most reliable PHY to parent p |
| 5: for m do ▹ find most reliable PHY |
| 6: if then |
| 7: |
| 8: for m do ▹ find possible faster PHY |
| 9: if then |
| 10: if then |
| 11: |
| 12: return |
| Algorithm 2. Heuristic to find preferred parents and PHYs. |
| 1: procedure assignParentAndPhy(, ) |
| 2: for do ▹ for every n, assign the preferred PHY per parent |
| 3: = mapPhyPerParent(n, ) |
| 4: converged = false |
| 5: while ¬ converged do ▹ stop when no node changed parent anymore |
| 6: converged = true |
| 7: ▹ score of root initialized to 0 |
| 8: for do |
| 9: ▹ preferred parent of node n |
| 10: ▹ score to preferred parent of n |
| 11: for do |
| 12: if then ▹ only if possible parent has a score |
| 13: ▹ |
| 14: ▹ is bonded slot length of PHY m |
| 15: if then |
| 16: |
| 17: |
| 18: converged = false ▹ there was a change |
| 19: return |
3.6. RPL Integration
4. Slot Bonding Implementation
4.1. Platform
4.2. PHYs
4.3. Timing Values
5. Evaluation
5.1. Experiment Methodology & Setup
5.1.1. Simulator Experiments
5.1.2. Testbed Experiments
5.2. Simulator Results
5.3. Testbed Results
5.3.1. Selection
5.3.2. Testbed Validation
6. Conclusions
7. Future Work
Author Contributions
Funding
Institutional Review Board Statement
Informed Consent Statement
Data Availability Statement
Acknowledgments
Conflicts of Interest
References
- Dujovne, D.; Watteyne, T.; Vilajosana, X.; Thubert, P. 6TiSCH: Deterministic IP-enabled Industrial Internet (of Things). IEEE Commun. Mag. 2014, 52, 36–41. [Google Scholar] [CrossRef]
- IEEE. IEEE Standard for Local and Metropolitan Area Networks—Part 15.4: Low-Rate Wireless Personal Area Networks (LR-WPANs) Amendment 1: MAC Sublayer; IEEE: Piscataway, NJ, USA, 2012. [Google Scholar]
- Brachmann, M.; Duquennoy, S.; Tsiftes, N.; Voigt, T. IEEE 802.15.4 TSCH in Sub-GHz: Design Considerations and Multi-band Support. In Proceedings of the 2019 IEEE 44th Conference on Local Computer Networks (LCN), Osnabrueck, Germany, 14–17 October 2019; pp. 42–50. [Google Scholar]
- Van Leemput, D.; Bauwens, J.; Elsas, R.; Hoebeke, J.; Joseph, W.; De Poorter, E. Adaptive Multi-PHY IEEE 802.15.4 TSCH in Sub-GHz Industrial Wireless Networks. Ad Hoc Netw. 2020, 111, 102330. [Google Scholar] [CrossRef]
- Daneels, G.; Delgado, C.; Latré, S.; Famaey, J. Towards Slot Bonding for Adaptive MCS in IEEE 802.15.4e TSCH Networks. In Proceedings of the IEEE International Conference on Communications, Dublin, Ireland, 7–11 June 2020. [Google Scholar]
- Rady, M.; Lampin, Q.; Barthel, D.; Watteyne, T. No Free Lunch—Characterizing the Performance of 6TiSCH When Using Different Physical Layers. Sensors 2020, 20, 4989. [Google Scholar] [CrossRef]
- Daneels, G.; Delgado, C.; Elsas, R.; De Poorter, E.; Latré, S.; Blondia, C.; Famaey, J. Slot Bonding for Adaptive Modulations in IEEE 802.15.4e TSCH Networks. IEEE Internet Things J. 2021, 13, 10714–10730. [Google Scholar] [CrossRef]
- Muñoz, J.; Chang, T.; Vilajosana, X.; Watteyne, T. Evaluation of IEEE802.15.4g for Environmental Observations. Sensors 2018, 18, 3468. [Google Scholar] [CrossRef] [PubMed] [Green Version]
- Sum, C.S.; Zhou, M.T.; Kojima, F.; Harada, H. Experimental Performance Evaluation of Multihop IEEE 802.15. 4/4g/4e Smart Utility Networks in Outdoor Environment. Wirel. Commun. Mob. Comput. 2017, 2017, 7137406. [Google Scholar] [CrossRef] [Green Version]
- Muñoz, J.; Riou, E.; Vilajosana, X.; Muhlethaler, P.; Watteyne, T. Overview of IEEE802.15.4g OFDM and its Applicability to Smart Building Applications. In Proceedings of the 2018 Wireless Days (WD), Dubai, United Arab Emirates, 3–5 April 2018; pp. 123–130. [Google Scholar]
- Tuset-Peiró, P.; Vazquez-Gallego, F.; Munoz, J.; Watteyne, T.; Alonso-Zarate, J.; Vilajosana, X. Experimental Interference Robustness Evaluation of IEEE 802.15. 4-2015 OQPSK-DSSS and SUN-OFDM Physical Layers for Industrial Communications. Electronics 2019, 8, 1045. [Google Scholar] [CrossRef] [Green Version]
- Tuset-Peiró, P.; Gomes, R.D.; Thubert, P.; Vilajosana, X. Evaluating IEEE 802.15.4g SUN for Dependable Low-Power Wireless Communications In Industrial Scenarios. Sensors 2020, 20. [Google Scholar] [CrossRef]
- Elsas, R.; Hoebeke, J.; Van Leemput, D.; Shahid, A.; Daneels, G.; Famaey, J.; De Poorter, E. Intra-Network Interference Robustness: An Empirical Evaluation of IEEE 802.15.4-2015 SUN-OFDM. Electronics 2020, 9, 1691. [Google Scholar] [CrossRef]
- Tuset-Peiró, P.; Adelantado, F.; Vilajosana, X.; Gomes, R.D. Reliability through Modulation Diversity: Can Combining Multiple IEEE 802.15. 4-2015 SUN Modulations Improve PDR? In Proceedings of the 2020 IEEE Symposium on Computers and Communications (ISCC), Rennes, France, 7–10 July 2020; pp. 1–6. [Google Scholar]
- Rady, M.; Lampin, Q.; Barthel, D.; Watteyne, T. 6DYN: 6TiSCH with Heterogeneous Slot Durations. Sensors 2021, 21, 1611. [Google Scholar] [CrossRef] [PubMed]
- Gomes, R.D.; Tuset-Peiró, P.; Vilajosana, X. Improving Link Reliability of IEEE 802.15. 4g SUN Networks with Adaptive Modulation Diversity. In Proceedings of the 31st IEEE International Symposium on Personal, Indoor and Mobile Radio Communications (PIMRC 2020), London, UK, 31 August–3 September 2020. [Google Scholar]
- IEEE. IEEE Standard for Low-Rate Wireless Networks, IEEE 802.15.4-2015; IEEE: Piscataway, NJ, USA, 2016. [Google Scholar]
- Vilajosana, X.; Pister, K.; Watteyne, T. Minimal IPv6 over the TSCH Mode of IEEE 802.15.4e (6TiSCH) Configuration; RFC 8180; Internet Engineering Task Force: Fremont, CA, USA, 2017. [Google Scholar] [CrossRef] [Green Version]
- Brandt, A.; Vasseur, J.; Hui, J.; Pister, K.; Thubert, P.; Levis, P.; Struik, R.; Kelsey, R.; Clausen, T.H.; Winter, T. RPL: IPv6 Routing Protocol for Low-Power and Lossy Networks; RFC 6550; Internet Engineering Task Force: Fremont, CA, USA, 2012. [Google Scholar] [CrossRef]
- Thubert, P. Objective Function Zero for the Routing Protocol for Low-Power and Lossy Networks (RPL); RFC 6552; Internet Engineering Task Force: Fremont, CA, USA, 2012. [Google Scholar] [CrossRef] [Green Version]
- Gnawali, O.; Levis, P. The Minimum Rank with Hysteresis Objective Function; RFC 6719; Internet Engineering Task Force: Fremont, CA, USA, 2012. [Google Scholar] [CrossRef]
- Dunkels, A.; Gronvall, B.; Voigt, T. Contiki—A Lightweight and Flexible Operating System for Tiny Networked Sensors. In Proceedings of the 29th annual IEEE International Conference on Local Computer Networks, Tampa, FL, USA, 16–18 November 2004; pp. 455–462. [Google Scholar]
- Woehrle, M.; Bor, M.; Langendoen, K. 868 MHz: A Noiseless Environment, but No Free Lunch for Protocol Design. In Proceedings of the 2012 Ninth International Conference on Networked Sensing (INSS), Antwerp, Belgium, 11–14 June 2012; pp. 1–8. [Google Scholar]
- Saelens, M.; Hoebeke, J.; Shahid, A.; De Poorter, E. Impact of EU Duty Cycle and Transmission Power Limitations for Sub-GHz LPWAN SRDs: An Overview and Future Challenges. EURASIP J. Wirel. Commun. Netw. 2019, 2019, 219. [Google Scholar] [CrossRef] [Green Version]
- Municio, E.; Daneels, G.; Vučinić, M.; Latré, S.; Famaey, J.; Tanaka, Y.; Brun, K.; Muraoka, K.; Vilajosana, X.; Watteyne, T. Simulating 6TiSCH Networks. Trans. Emerg. Telecommun. Technol. 2019, 30, e3494. [Google Scholar] [CrossRef]
- Wireless Testlab and OfficeLab. Available online: https://doc.ilabt.imec.be/ilabt/wilab/ (accessed on 9 May 2021).
- Zolertia. 6LoWPAN Hardware Solutions for Internet-of-Things Applications. Available online: https://zolertia.io/ (accessed on 8 May 2021).













| Modulation | Bandwidth (kHz) | Data Rate (kbps) | Time Slot Length (s) | Bonded nr. of Slots |
|---|---|---|---|---|
| 2-GFSK | 200 | 50 | 36,000 | 4 |
| 4-GFSK | 1667 | 1000 | 9000 | 1 |
| Start Freq. | End Freq. | Bandwidth | 200 kHz | 1667 kHz |
|---|---|---|---|---|
| 863 | 868 | 5000 | 25 | 3 |
| 868 | 600 | 3 | 0 | |
| 500 | 2 | 0 | ||
| 250 | 1 | 0 | ||
| 870 | 300 | 1 | 0 | |
| 874 | 400 | 2 | 0 | |
| 2000 | 10 | 1 | ||
| 44 | 4 |
Publisher’s Note: MDPI stays neutral with regard to jurisdictional claims in published maps and institutional affiliations. |
© 2021 by the authors. Licensee MDPI, Basel, Switzerland. This article is an open access article distributed under the terms and conditions of the Creative Commons Attribution (CC BY) license (https://creativecommons.org/licenses/by/4.0/).
Share and Cite
Daneels, G.; Van Leemput, D.; Delgado, C.; De Poorter, E.; Latré, S.; Famaey, J. Parent and PHY Selection in Slot Bonding IEEE 802.15.4e TSCH Networks. Sensors 2021, 21, 5150. https://doi.org/10.3390/s21155150
Daneels G, Van Leemput D, Delgado C, De Poorter E, Latré S, Famaey J. Parent and PHY Selection in Slot Bonding IEEE 802.15.4e TSCH Networks. Sensors. 2021; 21(15):5150. https://doi.org/10.3390/s21155150
Chicago/Turabian StyleDaneels, Glenn, Dries Van Leemput, Carmen Delgado, Eli De Poorter, Steven Latré, and Jeroen Famaey. 2021. "Parent and PHY Selection in Slot Bonding IEEE 802.15.4e TSCH Networks" Sensors 21, no. 15: 5150. https://doi.org/10.3390/s21155150
APA StyleDaneels, G., Van Leemput, D., Delgado, C., De Poorter, E., Latré, S., & Famaey, J. (2021). Parent and PHY Selection in Slot Bonding IEEE 802.15.4e TSCH Networks. Sensors, 21(15), 5150. https://doi.org/10.3390/s21155150

