LoPATraN: Low Power Asset Tracking by Means of Narrow Band IoT (NB-IoT) Technology
Abstract
1. Introduction
2. Related Works
3. System Architecture and Working Principle
3.1. System Architecture Description
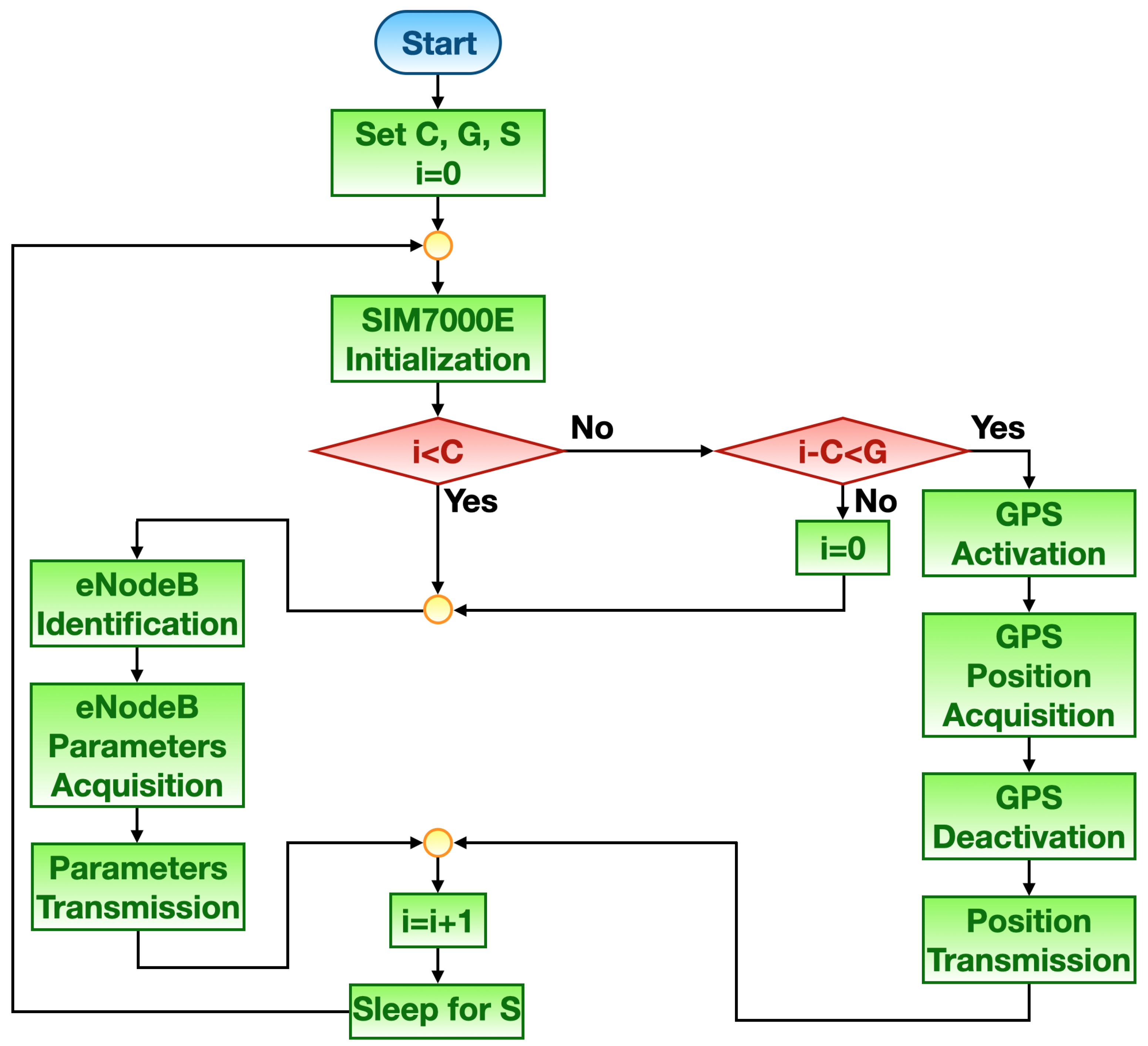
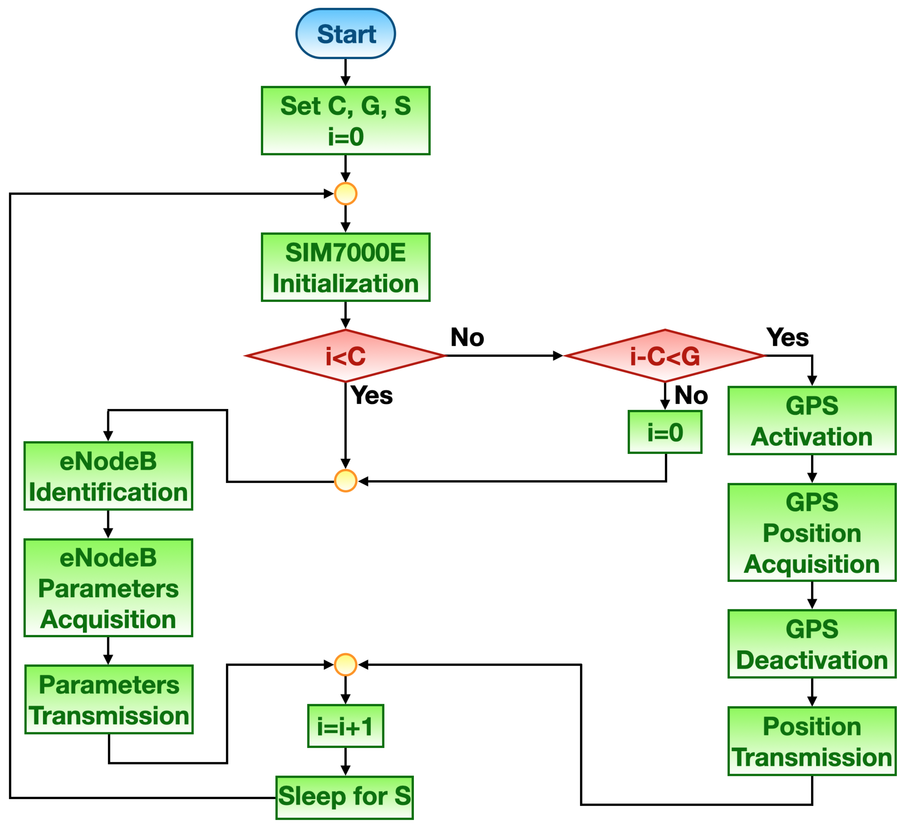
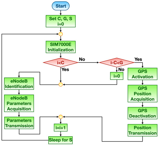
3.2. Working Modes Description
4. Tracker Prototype Description
4.1. Hardware Setup
4.2. Position Retrieval Methods
5. Field Tests
5.1. Consumption Tests
5.2. Tracking Tests
6. Results and Discussion
6.1. Consumption Tests Results
- Module initialization phase (see Figure 7a), during which the SIM7000E accomplishes its setup routines;
- eNodeB identification parameters retrieval (see Figure 7b), during which the SIM7000E fetches the MCC, MNC, TAC and PCellID of the eNodeB it paired to;
- GPS position retrieval (see Figure 7c), during which the embedded GPS receiver is queried for the tracker position;
- Position retrieval from server (see Figure 7d), during which the remote server forwards the last acquired position to the tracker prototype via MQTT in order to evaluate d whenever working Mode #2 is put into effect (see Section 3.2);
- Data transmission via MQTT (see Figure 7e), during which the retrieved position is broadcast to the remote server regardless of the method adopted to acquire it.
- The power consumption of the microcontroller that is expected to replace the Nucleo board is assumed to be negligible. As it was previously hinted (see Section 5.1), such low power microcontroller has current absorptions of 30 nA in shutdown mode and of mA in active mode. While power consumption in shutdown mode has limited influence on power consumption, the one in active mode is at least two orders of magnitude lower than the one of SIM7000E module, and then negligible;
- A 3000 mAh capacity is assumed for the batteries employed to power the system. This value is in line with off-the-shelf AA V alkaline batteries and almost half of the one of V 18,650 Li-ion batteries which are commonly used in a wide range of applications requiring a relevant amount of energy. The employed batteries are expected to be placed in series in order to achieve the required voltage: for example, by making use of two Li-ion 18,650 batteries in series a nominal voltage of V can be reached that suffices to provide the 5 V required voltage.
6.2. Tracking Tests Results
6.2.1. Mode #1
6.2.2. Mode #2
6.2.3. Tracking Error Test
7. Conclusions
Author Contributions
Funding
Institutional Review Board Statement
Informed Consent Statement
Data Availability Statement
Conflicts of Interest
References
- Chuku, N.; Nasipuri, A. RSSI-Based localization schemes for wireless sensor networks using outlier detection. J. Sens. Actuator Netw. 2021, 10, 10. [Google Scholar] [CrossRef]
- Zhao, S.; Zhang, X.P.; Cui, X.; Lu, M. A New TOA Localization and Synchronization System with Virtually Synchronized Periodic Asymmetric Ranging Network. IEEE Internet Things J. 2021, 8, 9030–9044. [Google Scholar] [CrossRef]
- Piccinni, G.; Avitabile, G.; Coviello, G.; Talarico, C. Real-time distance evaluation system for wireless localization. IEEE Trans. Circuits Syst. 2020, 67, 3320–3330. [Google Scholar] [CrossRef]
- Avitabile, G.; Florio, A.; Coviello, G. Angle of arrival estimation through a full-hardware approach for adaptive beamforming. IEEE Trans. Circuits Syst. 2020, 67, 3033–3037. [Google Scholar] [CrossRef]
- Scheuner, J.; Mazlami, G.; Schoni, D.; Stephan, S.; De Carli, A.; Bocek, T.; Stiller, B. Probr-a generic and passive WiFi tracking system. In Proceedings of the 2016 IEEE 41st Conference on Local Computer Networks (LCN), Dubai, United Arab Emirates, 7–10 November 2016; pp. 495–502. [Google Scholar]
- Bianchi, V.; Ciampolini, P.; De Munari, I. RSSI-based indoor localization and identification for ZigBee wireless sensor networks in smart homes. IEEE Trans. Instrum. Meas. 2018, 68, 566–575. [Google Scholar] [CrossRef]
- Bisio, I.; Sciarrone, A.; Zappatore, S. Asset tracking architecture with Bluetooth Low Energy tags and ad hoc smartphone applications. In Proceedings of the 2015 European Conference on Networks and Communications (EuCNC), Paris, France, 29 June–2 July 2015; pp. 460–464. [Google Scholar]
- Luo, R.C.; Hsiao, T.J. Dynamic wireless indoor localization incorporating with an autonomous mobile robot based on an adaptive signal model fingerprinting approach. IEEE Trans. Ind. Electron. 2018, 66, 1940–1951. [Google Scholar] [CrossRef]
- Yu, K.; Wen, K.; Li, Y.; Zhang, S.; Zhang, K. A novel NLOS mitigation algorithm for UWB localization in harsh indoor environments. IEEE Trans. Veh. Technol. 2018, 68, 686–699. [Google Scholar] [CrossRef]
- Zafari, F.; Gkelias, A.; Leung, K.K. A survey of indoor localization systems and technologies. IEEE Commun. Surv. Tutor. 2019, 21, 2568–2599. [Google Scholar] [CrossRef]
- Liu, W.; Liu, J.; Jiang, H.; Xu, B.; Lin, H.; Jiang, G.; Xing, J. WiLocator: WiFi-Sensing Based Real-Time Bus Tracking and Arrival Time Prediction in Urban Environments. In Proceedings of the 2016 IEEE 36th International Conference on Distributed Computing Systems (ICDCS), Nara, Japan, 27–30 June 2016; pp. 529–538. [Google Scholar]
- Stephenson, M.J.; Hancke, G.P. Self-contained track and trace using GPRS. In Proceedings of the TENCON 2015–2015 IEEE Region 10 Conference, Macao, China, 1–4 November 2015; pp. 1–6. [Google Scholar]
- Pittino, F.; Driusso, M.; Dalla Torre, A.; Marshall, C. Outdoor and indoor experiments with localization using LTE signals. In Proceedings of the 2017 European Navigation Conference (ENC), Lausanne, Switzerland, 9–12 May 2017; pp. 311–321. [Google Scholar]
- Priyanta, I.F.; Golatowski, F.; Schulz, T.; Timmermann, D. Evaluation of LoRa technology for vehicle and asset tracking in smart harbors. In Proceedings of the IECON 2019-45th Annual Conference of the IEEE Industrial Electronics Society, Lisbon, Portugal, 14–17 October 2019; pp. 4221–4228. [Google Scholar]
- Podevijn, N.; Trogh, J.; Aernouts, M.; Berkvens, R.; Martens, L.; Weyn, M.; Joseph, W.; Plets, D. LoRaWAN Geo-Tracking Using Map Matching and Compass Sensor Fusion. Sensors 2020, 20, 5815. [Google Scholar] [CrossRef] [PubMed]
- Sigfox Coverage. Available online: https://www.sigfox.com/en/coverage (accessed on 31 March 2021).
- Atlas, Sigfox. Available online: https://atlas.sigfox.com (accessed on 31 March 2021).
- Ribeiro, G.G.; de Lima, L.F.; Oliveira, L.; Rodrigues, J.J.; Marins, C.N.; Marcondes, G.A. An outdoor localization system based on SigFox. In Proceedings of the 2018 IEEE 87th Vehicular Technology Conference (VTC Spring), Porto, Portugal, 3–6 June 2018; pp. 1–5. [Google Scholar]
- Aernouts, M.; Bellekens, B.; Berkvens, R.; Weyn, M. A comparison of signal strength localization methods with sigfox. In Proceedings of the 2018 15th Workshop on Positioning, Navigation and Communications (WPNC), Bremen, Germany, 25–26 October 2018; pp. 1–6. [Google Scholar]
- Mineo, A.; Palesi, M.; Patti, D.; Catania, V. Cloud-Based Energy Efficient Scheme for Sigfox Monarch as Asset Tracking Service. In Proceedings of the 2020 International Conference on Omni-layer Intelligent Systems (COINS), Barcelona, Spain, 31 August–2 September 2020; pp. 1–6. [Google Scholar]
- Lin, X.; Bergman, J.; Gunnarsson, F.; Liberg, O.; Razavi, S.M.; Razaghi, H.S.; Rydn, H.; Sui, Y. Positioning for the internet of things: A 3GPP perspective. IEEE Commun. Mag. 2017, 55, 179–185. [Google Scholar] [CrossRef]
- Ratasuk, R.; Mangalvedhe, N.; Bhatoolaul, D.; Ghosh, A. LTE-M evolution towards 5G massive MTC. In Proceedings of the 2017 IEEE Globecom Workshops (GC Wkshps), Singapore, 4–8 December 2017; pp. 1–6. [Google Scholar]
- Martinez, B.; Adelantado, F.; Bartoli, A.; Vilajosana, X. Exploring the performance boundaries of NB-IoT. IEEE Internet Things J. 2019, 6, 5702–5712. [Google Scholar] [CrossRef]
- Lombardo, A.; Parrino, S.; Peruzzi, G.; Pozzebon, A. LoRaWAN vs NB-IoT: Transmission Performance Analysis within Critical Environments. IEEE Internet Things J. 2021. [Google Scholar] [CrossRef]
- Fischer, S. Observed time difference of arrival (OTDOA) positioning in 3GPP LTE. Qualcomm White Pap 2014, 1, 1–62. [Google Scholar]
- Radnosrati, K.; Hendeby, G.; Fritsche, C.; Gunnarsson, F.; Gustafsson, F. Performance of OTDOA positioning in narrowband IoT systems. In Proceedings of the 2017 IEEE 28th Annual International Symposium on Personal, Indoor, and Mobile Radio Communications (PIMRC), Montreal, QC, Canada, 8–13 October 2017; pp. 1–7. [Google Scholar]
- Hu, S.; Berg, A.; Li, X.; Rusek, F. Improving the performance of OTDOA based positioning in NB-IoT systems. In Proceedings of the GLOBECOM 2017-2017 IEEE Global Communications Conference, Singapore, 4–8 December 2017; pp. 1–7. [Google Scholar]
- Sobron, I.; Landa, I.; Eizmendi, I.; Velez, M. Adaptive TDOA Estimation for Positioning in NB-IoT. In Proceedings of the 2019 IEEE International Conference on Electrical Engineering and Photonics (EExPolytech), St. Petersburg, Russia, 17–18 October 2019; pp. 149–152. [Google Scholar]
- Salomon, M.; Lippuner, S.; Korb, M.; Huang, Q. Implementation and performance evaluation of cellular NB-IoT OTDOA positioning. In Proceedings of the 2020 IEEE/ION Position, Location and Navigation Symposium (PLANS), Portland, OR, USA, 20–23 April 2020; pp. 1365–1371. [Google Scholar]
- Song, Q.; Guo, S.; Liu, X.; Yang, Y. CSI amplitude fingerprinting-based NB-IoT indoor localization. IEEE Internet Things J. 2017, 5, 1494–1504. [Google Scholar] [CrossRef]
- Janssen, T.; Berkvens, R.; Weyn, M. RSS-Based Localization and Mobility Evaluation Using a Single NB-IoT Cell. Sensors 2020, 20, 6172. [Google Scholar] [CrossRef] [PubMed]
- Suryani, V.; Wardana, A.A. Narrowband-IoT network for asset tracking system. IOP Conf. Ser.-Mat. Sci. 2020, 830, 022087. [Google Scholar]
- Kavuri, S.; Moltchanov, D.; Ometov, A.; Andreev, S.; Koucheryavy, Y. Performance analysis of onshore NB-IoT for container tracking during near-the-shore vessel navigation. IEEE Internet Things J. 2020, 7, 2928–2943. [Google Scholar] [CrossRef]
- Node-RED. Available online: https://nodered.org (accessed on 22 March 2021).
- Node.js. Available online: https://nodejs.org/en/ (accessed on 22 March 2021).
- STMicroelectronics, STM32L0476xx, Datasheet. June 2019. Available online: https://www.st.com/resource/en/datasheet/stm32l476rg.pdf (accessed on 22 March 2021).
- SIMCom, SIM7000, Datasheet. December 2018. Available online: https://simcom.ee/documents/SIM7000E/SIM7000%20Hardware%20Design_V1.05.pdf (accessed on 22 March 2021).
- OpenCelliD. Available online: http://www.opencellid.org/ (accessed on 22 March 2021).









| Publisher’s Note: MDPI stays neutral with regard to jurisdictional claims in published maps and institutional affiliations. | 
© 2021 by the authors. Licensee MDPI, Basel, Switzerland. This article is an open access article distributed under the terms and conditions of the Creative Commons Attribution (CC BY) license (https://creativecommons.org/licenses/by/4.0/).
Share and Cite
Parrino, S.; Peruzzi, G.; Pozzebon, A. LoPATraN: Low Power Asset Tracking by Means of Narrow Band IoT (NB-IoT) Technology. Sensors 2021, 21, 3772. https://doi.org/10.3390/s21113772
Parrino S, Peruzzi G, Pozzebon A. LoPATraN: Low Power Asset Tracking by Means of Narrow Band IoT (NB-IoT) Technology. Sensors. 2021; 21(11):3772. https://doi.org/10.3390/s21113772
Chicago/Turabian StyleParrino, Stefano, Giacomo Peruzzi, and Alessandro Pozzebon. 2021. "LoPATraN: Low Power Asset Tracking by Means of Narrow Band IoT (NB-IoT) Technology" Sensors 21, no. 11: 3772. https://doi.org/10.3390/s21113772
APA StyleParrino, S., Peruzzi, G., & Pozzebon, A. (2021). LoPATraN: Low Power Asset Tracking by Means of Narrow Band IoT (NB-IoT) Technology. Sensors, 21(11), 3772. https://doi.org/10.3390/s21113772
 
         
                                                



 
      