The Impact Analysis of Land Features to JL1-3B Nighttime Light Data at Parcel Level: Illustrated by the Case of Changchun, China
Abstract
1. Introduction
2. Study Area and Data Sources
2.1. Study Area
2.2. Datasets
2.2.1. NTL Data
2.2.2. Road Networks Data
2.2.3. Data Reflecting the Land Features
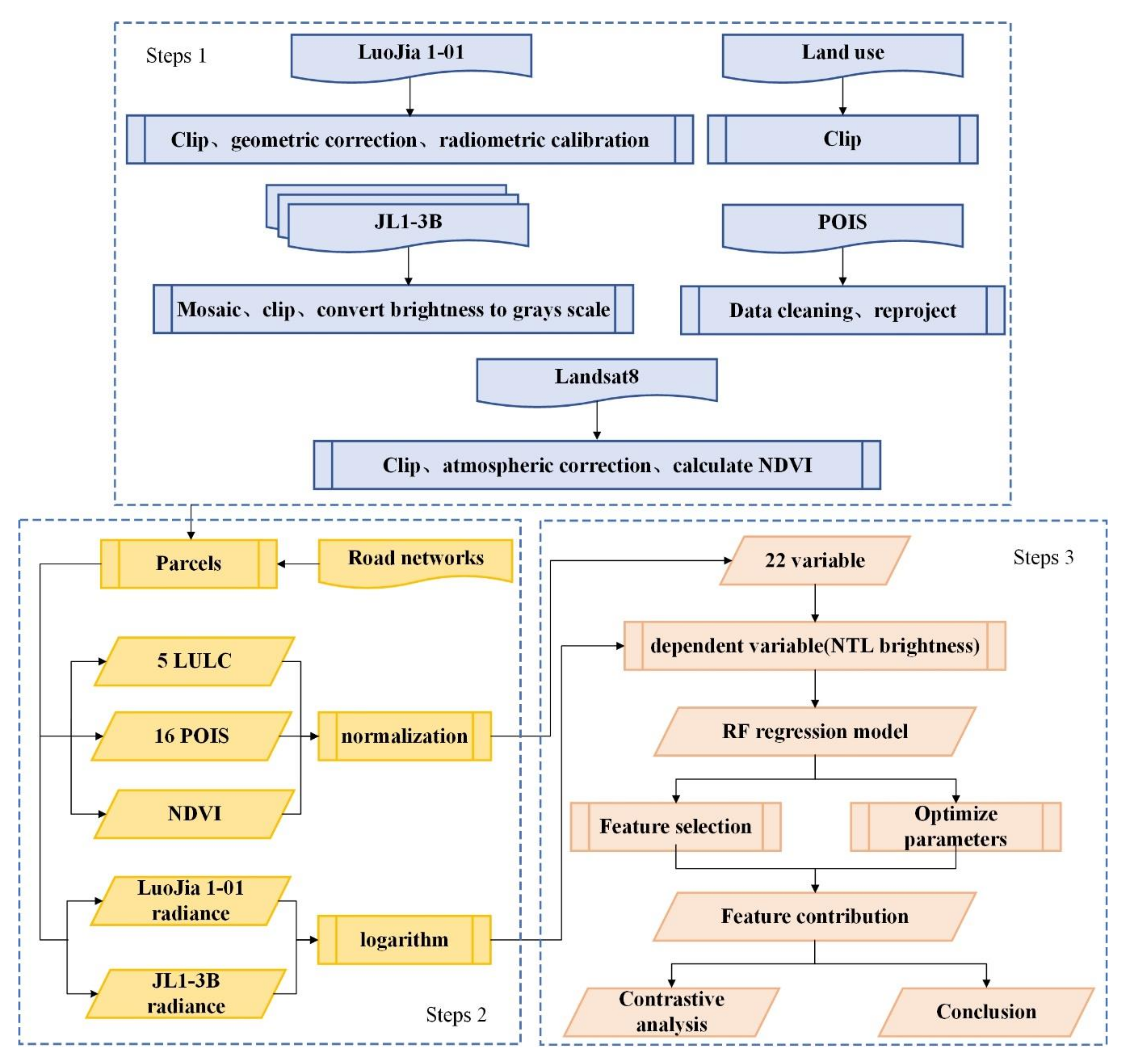
3. Methods
3.1. Data Preprocessing and Experimental Datasets Making
3.2. Random Forest (RF) Regression Model
- (1)
- From the n observations in the original datasets, we apply the bootstrap method to repeatedly extract b training sample sets and construct b regression trees. In addition, b samples of out-of-bag (oob) data composed of unextracted observations are used as the test datasets.
- (2)
- When constructing the regression trees, randomly select m (m < k) candidate branch variables from k independent variables at the branch node of each tree, and then determine the optimal branch in it according to the optimal branch criterion.
- (3)
- Each tree branches recursively from top to bottom and grows continuously.
- (4)
- Generating b regression trees constitutes a RF regression model. One of the advantages of RF is that there is no need to cross-validate it or use an independent test set to obtain an unbiased estimate of the error. It can establish an unbiased estimate of the error during the generation process of trees. When each decision tree is generated, samples are drawn randomly and replaced. For each decision tree, about 36.8% of the samples are not drawn. These samples are called the out-of-bag data of each tree. This part of the data is not involved in the construction of the decision tree, so it can be used to evaluate the outcome of the regression model. The oob data of each tree is not the same. In this paper, the between the predicted value and the true value of all oob data is the oob score of the regression model. The effect of model estimation is measured by the mean square error of oob data prediction according to Equations (6) and (7):
4. Results
4.1. Radiance Variations with Land Features
4.2. RF Regression Fitting
4.3. Contribution Analysis of Significant Features for RF Regression Model
5. Discussion
5.1. Regression Results Analysis of Two NTL Data
5.2. Limitations and Future Prospects
- (1)
- In this paper, 17 kinds of land features are selected to establish regression models for the land radiance. However, the forms of human activities are diverse. So, more types of features as variables should be taken into consideration for regression, such as population, gross national product, electricity, etc.
- (2)
- Researchers ought to make full use of the multispectral advantages of JL1-3B data to extract information and recognize ground targets.
- (3)
- At present, the NTL data are still acquired from satellites, so the same area will not be repeatedly observed in the short term. In future research, a small study area can be measured repeatedly over a long time to increase the temporal frequency of acquiring images, so as to analyze the NTL time series. For example, night-light sensors mounted on drones can be used to photograph NTL images of research areas [61].
6. Conclusions
- After feature screening, 17 kinds of features were selected for regression to obtain the RF regression model with the best prediction ability. The oob scores corresponding to JL1-3B and Luojia 1-01 data are 0.9054 and 0.8304 respectively, which indicates that the established regression models of radiance intensity are quite accurate.
- In the two regression models corresponding to Luojia 1-01 and JL1-3B data, artificial buildings are the most important features, and the feature importance is 69.42% and 70.04%, respectively.In the land use types, the top two most important features are artificial buildings and cultivated land, with the importance of features being 70.04% and 20.04% for JL1-3B and 69.42% and 11.87% for Luojia 1-01, respectively. NDVI is of the third-most importance, which was 3.09% and 8.12% for JL1-3B and Luojia 1-01 data, respectively. In the POI types, the top two most important features are road ancillary facilities and food, with the importance of features being 0.77% and 0.81% for JL1-3B and 3.16% and 1.52% for Luojia 1-01 data, respectively.
- The contribution of different features to two kinds of NTL data is calculated, and several important features were stress-analyzed. Since the resolution of JL1-3B data is much higher than that of Luojia 1-01, the changes of the features contributions of the two are similar in large parcels, while they are significantly different in small parcels. Moreover, compared with Luojia 1-01 data, JL1-3B data are less affected by light overflow effect and saturation.
- By means of the RF regression algorithm, using JL1-3B data and Luojia 1-01 data, the relationship between the radiance value and the related land features in the study area was obtained. By analyzing the importance and contribution value of different features, this paper explores the influence of land features on night light. It also fully demonstrates the great potential of JL1-3B, a new generation of high spatial resolution and multispectral night data, in the study of human activities and urbanization processes, and it provides a reference for future related research.
Author Contributions
Funding
Acknowledgments
Conflicts of Interest
References
- Li, D.; Li, X. An Overview on Data Mining of Nighttime Light Remote Sensing. AGCS 2015, 44, 591–601. [Google Scholar] [CrossRef]
- Elvidge, C.; Baugh, K.; Anderson, S.; Sutton, P.; Ghosh, T. The night light development index (NLDI): A spatially explicit measure of human development from satellite. Soc. Geogr. 2012, 7, 23–35. [Google Scholar] [CrossRef]
- Huang, Q.; Yang, X.; Gao, B.; Yang, Y.; Zhao, Y. Application of DMSP/OLS nighttime light images: A meta-analysis and a systematic literature review. Remote Sens. 2014, 6, 6844–6866. [Google Scholar] [CrossRef]
- Chen, X.; Nordhaus, W.D. Using Iuminosity data as a proxy for economic statistics. Proc. Natl. Acad. Sci. USA 2011, 108, 8589–8594. [Google Scholar] [CrossRef] [PubMed]
- Zhang, Q.; Seto, K.C. Mapping urbanization dynamics at regional and global scales using multi-temporal DMSP/OLS nighttime light data. Remote Sens. Environ. 2011, 115, 2320–2329. [Google Scholar] [CrossRef]
- Ghosh, T.; Powell, R.L.; Elvidge, C.D.; Baugh, K.E.; Sutton, P.C.; Anderson, S. Shedding light on the global distribution of economic activity. Open Geogr. J. 2010, 3, 148–161. [Google Scholar] [CrossRef]
- Sutton, P.; Roberts, D.; Elvidge, C.; Baugh, K. Census from Heaven: An estimate of global human population using night-time satellite imagery. Int. J. Remote Sens. 2001, 22, 3061–3076. [Google Scholar] [CrossRef]
- Lo, C.P. Modeling the Population of China Using DMSP Operational Lines Cans System Nighttime Data. Photogramm. Eng. Remote Sens. 2001, 67, 1037–1047. [Google Scholar] [CrossRef]
- Zhao, N.; Samson, E.L.; Liu, Y. Population bias in nighttime lights imagery. Remote Sens. Lett. 2019, 10, 913–921. [Google Scholar] [CrossRef]
- Doll, C.N.; Muller, J.P.; Morley, J.G. Mapping regional economic activity from night-time light satellite imagery. Ecol. Econ. 2006, 57, 75–92. [Google Scholar] [CrossRef]
- Doll, C.N.H. CIESIN Thematic Guide to Night-Time Light Remote Sensing and Its Applications; Center for International Earth Science Information Network (CIESIN), Columbia University: Palisades, NY, USA, 2008. [Google Scholar]
- Yue, W.; Gao, J.; Yang, X. Estimation of Gross Domestic Product Using Multi-Sensor Remote Sensing Data: A Case Study in Zhejiang Province, East China. Remote Sens. 2014, 6, 7260–7275. [Google Scholar] [CrossRef]
- Qi, K.; Hu, Y.; Cheng, C.; Chen, B. Transferability of Economy Estimation Based on DMSP/OLS Night-Time Light. Remote Sens. 2017, 9, 786. [Google Scholar] [CrossRef]
- Li, X.; Xu, H.; Chen, X.; Li, C. Potential of NPP-VIIRS nighttime light imagery for modeling the regional economy of China. Remote Sens. 2013, 5, 3057–3081. [Google Scholar] [CrossRef]
- Forbes, P.J. Multi-scale analysis of the relationship between economic statistics and DMSP-OLS night light images. GIsci. Remote Sens. 2013, 50, 483–499. [Google Scholar] [CrossRef]
- Min, B.; Gaba, K.M.; Sarr, O.F.; Agalassou, A. Review and prospect of application of nighttime light remote sensing data.Detection of rural electrification in Africa using DMSP-OLS night lights imagery. Int. J. Remote Sens. 2013, 34, 8118–8141. [Google Scholar] [CrossRef]
- Lo, C.P. Urban indicators of China from radiance-calibrated Digital DMSP-OLS Nighttime Images. Ann. Assoc. Am. Geogr. 2002, 92, 225–240. [Google Scholar] [CrossRef]
- Chen, Z.; Yu, B.; Hu, Y.; Huang, C.; Shi, K.; Wu, J. Estimating house vacancy rate in metropolitan areas using NPP-VIIRS nighttime light composite data. IEEE J. Sel. Top. Appl. Earth Obs. Remote Sens. 2015, 8, 2188–2197. [Google Scholar] [CrossRef]
- Lu, H.; Zhang, C.; Liu, G.; Ye, X.; Miao, C. Mapping China’s Ghost Cities through the combination of nighttime satellite data and daytime satellite data. Remote Sens. 2018, 10, 1037. [Google Scholar] [CrossRef]
- Kohiyama, M.; Hayashi, H.; Maki, N.; Higashida, M.; Kroehl, H.W.; Elvidge, C.D.; Hobson, V.R. Early damaged area estimation system using DMSP-OLS night-time imagery. Int. J. Remote Sens. 2004, 25, 2015–2036. [Google Scholar] [CrossRef]
- Agnew, J.; Gillespie, T.W.; Gonzalez, J.; Min, B. Baghdad Nights: Evaluating the US Military ‘Surge’ Using Nighttime Light Signatures. Environ. Plan C Politics Space 2008, 40, 2285–2295. [Google Scholar] [CrossRef]
- Doll, C.N.H.; Muller, J.; Elvidge, C.D. Night-time Imagery as a Tool for Global Mapping of Socioeconomic Parameters and Greenhouse Gas Emissions. AMBIO J. Hum. Environ. 2000, 29, 157–162. [Google Scholar] [CrossRef]
- Milesi, C.; Running, S.W.; Elvidge, C.D.; Dietz, J.B.; Nemani, R.R. Mapping and Modeling the Biogeochemical Cycling of Turf Grasses in the United States. Environ. Manag. 2005, 36, 426–438. [Google Scholar] [CrossRef] [PubMed]
- Meng, X.; Han, J.; Huang, C. An Improved Vegetation Adjusted Nighttime Light Urban Index and Its Application in Quantifying Spatiotemporal Dynamics of Carbon Emissions in China. Remote Sens. 2017, 9, 829. [Google Scholar] [CrossRef]
- Kiyofuji, H.; Saitoh, S.I. Use of Nighttime Visible Images to Detect Japanese Common Squid Todarodes Pacificus Fishing Areas and Potential Migration Routes in the Sea of Japan. Mar. Ecol. Prog. Ser. 2004, 276, 173–186. [Google Scholar] [CrossRef]
- Waluda, C.M.; Yamashiro, C.; Elvidge, C.D.; Hobson, V.R.; Rodhouse, P.G. Quantifying light-fishing for Dosidicus gigas in the eastern Pacific using satellite remote sensing. Remote Sens. Environ. 2004, 91, 129–133. [Google Scholar] [CrossRef]
- Waluda, C.M.; Trathan, P.N.; Elvidge, C.D.; Hobson, V.R.; Rodhouse, P.G. Throwing light on straddling stocks of Illex argentinus: Assessing fishing intensity with satellite imagery. Can. J. Fish. Aquat. Sci. 2010, 59, 592–596. [Google Scholar] [CrossRef]
- Zhang, X.; Saitoh, S.I.; Hirawake, T. Predicting potential fishing zones of Japanese common squid (Todarodes pacificus) using remotely sensed images in coastal waters of south-western Hokkaido, Japan. Int. J. Remote Sens. 2016, 38, 1–18. [Google Scholar] [CrossRef]
- Elvidge, C.D.; Sutton, P.C.; Ghosh, T.; Tuttle, B.T.; Baugh, K.E.; Bhaduri, B.; Bright, E. A global poverty map derived from satellite data. Comput. Geosci. 2009, 35, 1652–1660. [Google Scholar] [CrossRef]
- Wei, Y.; Liu, H.; Song, W.; Yu, B.; Xiu, C. Normalization of time series DMSP-OLS nighttime light images for urban growth analysis with pseudo invariant features. Ann. Am. Assoc. Geogr. 2002, 92, 225–240. [Google Scholar] [CrossRef]
- Yi, K.; Tani, H.; Li, Q.; Zhang, J.; Guo, M.; Bao, Y.; Li, J. Mapping and evaluating the urbanization process in northeast China using DMSP/OLS nighttime light data. Review and prospect of application of nighttime light remote sensing data. Sensors 2014, 14, 3207–3226. [Google Scholar] [CrossRef]
- Small, C.; Elvidge, C.D. Night on earth: Mapping decadal changes of anthropogenic night light in Asia. Int. J. Appl. Earth Obs. Geoinf. 2013, 22, 40–52. [Google Scholar] [CrossRef]
- Henderson, M.; Yeh, E.T.; Gong, P.; Elvidge, C.; Baugh, K. Validation of urban boundaries derived from global night-time satellite imagery. Int. J. Remote Sens. 2003, 24, 595–609. [Google Scholar] [CrossRef]
- Small, C.; Pozzi, F.; Elvidge, C.D. Spatial analysis of global urban extent from DMSP-OLS night lights. Remote Sens. Environ. 2005, 96, 277–291. [Google Scholar] [CrossRef]
- Zhou, Y.; Smith, S.J.; Elvidge, C.D.; Zhao, K.; Thomson, A.; Imhoff, M. A cluster-based method to map urban area from DMSP/OLS nightlights. Remote Sens. Environ. 2014, 147, 173–185. [Google Scholar] [CrossRef]
- Cao, X.; Chen, J.; Imura, H.; Higashi, O. A SVM-based method to extract urban areas from DMSP-OLS and SPOT VGT data. Remote Sens. Environ. 2009, 113, 2205–2209. [Google Scholar] [CrossRef]
- Lu, D.; Tian, H.; Zhou, G.; Ge, H. Regional mapping of human settlements in southeastern China with mulltisensor remotely sensed data. Remote Sens. Environ. 2008, 112, 3668–3679. [Google Scholar] [CrossRef]
- Pandey, B.; Joshi, P.K.; Seto, K.C. Monitoring urbanization dynamics in India using DMSP/OLS night time lights and SPOT-VGT data. Int. J. Appl. Earth Obs. Geoinf. 2013, 23, 49–61. [Google Scholar] [CrossRef]
- Zhang, Q.; Seto, K.C. Can night-time light data identity typologies of urbanization? A global assessment of successes and failures. Remote Sens. 2013, 5, 3476–3494. [Google Scholar] [CrossRef]
- Yang, Y.; He, C.; Zhang, Q.; Han, L.; Du, S. Timely and accurate national-scale mapping of urban land in China using defense meteorological satellite program’s operational line scan system nighttime stable light data. Ann. J. Appl. Remote Sens. 2013, 7, 73–86. [Google Scholar] [CrossRef]
- Li, X.; Ge, L.; Chen, X. Quantifying contribution of land use types to nighttime light using an unmixing model. Ann. IEEE Geosci. Remote Sens. Lett. 2014, 11, 1667–1671. [Google Scholar] [CrossRef]
- Ma, T. An estimate of the pixel-level connection between visible infrared imaging radiometer suite day/night band (VIIRS DNB) nighttime lights and land features across China. Remote Sens. 2018, 15, 723. [Google Scholar] [CrossRef]
- Leyk, S.; Ruther, M.; Buttenfield, B.P. Modeling residential developed land in rural areas: A size-restricted approach using parcel data. Appl. Geogr. 2014, 47, 33–45. [Google Scholar] [CrossRef]
- Chen, Y.; Liu, X.; Li, X. Analyzing parcel-level relationships between urban land expansion and activity changes by integrating Landsat and nighttime light data. Remote Sens. 2017, 9, 164. [Google Scholar] [CrossRef]
- Wang, C.; Chen, Z.; Yang, C.; Li, Q.; Wu, Q.; Wu, J.; Zhang, G.; Yu, B. Analyzing parcel-level relationships between Luojia 1-01 nighttime light intensity and artificial surface features across Shanghai, China: A comparison with NPP-VIIRS data. Int. J. Appl. Earth Obs. Geoinf. 2020, 85, 101989. [Google Scholar] [CrossRef]
- Cheng, B.; Chen, Z.; Yu, B.; Li, Q.; Wang, C.; Li, B.; Wu, B.; Li, Y.; Wu, J. Automated extraction of street lights from JL1-3B nighttime light data and assessment of their solar energy potential. IEEE J. Sel. Top. Appl. Earth Obs. Remote Sens. 2020, 13, 675–684. [Google Scholar] [CrossRef]
- Zhang, J.; Ma, Z.; Li, D.; Liu, W.; Tong, Y.; Li, C. Young pioneers, vitality, and commercial gentrification in Mudan Street, Changchun, China. Sustainability 2020, 12, 3113. [Google Scholar] [CrossRef]
- Zheng, Q.; Weng, Q.; Huang, L.; Wang, K.; Deng, J.; Jiang, R.; Ye, Z.; Gan, M. A new source of multi-spectral high spatial resolution night-time light imagery—JL1-3B. Remote Sens. Environ. 2018, 215, 300–312. [Google Scholar] [CrossRef]
- Katz, Y.; Levin, N. Quantifying urban light pollution—A comparison between field measurements and EROS-B imagery. Remote Sens. Environ. 2016, 177, 65–77. [Google Scholar] [CrossRef]
- Levin, N.; Kuba, C.M.C.; Zhang, Q.; Miguel, A.S.D.; Roman, M.O.; Li, X.; Portnov, B.A.; Molthan, A.L.; Jechow, A.; Miller, S.D.; et al. Remote sensing of night lights: A review and an outlook for the feature. Remote Sens. Environ. 2020, 237, 111443. [Google Scholar] [CrossRef]
- Li, X.; Zhao, L.; Li, D.; Xu, H. Mapping urban extent using Luojia 1-01 nighttime light imagery. Sensors 2018, 18, 3665. [Google Scholar] [CrossRef]
- Hu, T.; Yang, J.; Li, X.; Gong, P. Mapping urban land use by using Landsat images and open social data. Remote Sens. 2016, 8, 151. [Google Scholar] [CrossRef]
- Levin, N.; Zhang, Q. A global analysis of factors controlling VIIRS nighttime light level from densely populated areas. Remote Sens. Environ. 2017, 190, 366–382. [Google Scholar] [CrossRef]
- Elvidge, C.D.; Cinzano, P.; Pettit, D.R.; Arvesen, J.; Sutton, P.; Small, C.; Nemani, R.; Longcore, T.; Rich, J.; Safran, J.; et al. The night mission concept. Int. J. Remote Sens. 2007, 28, 2645–2670. [Google Scholar] [CrossRef]
- Breiman, L. Random forests. Mach. Learn. 2001, 45, 5–32. [Google Scholar] [CrossRef]
- Xie, Q.; Peng, K. Space-time distribution laws of tunnel excavation damaged zones (EDZs) in deep mines and EDZ prediction modeling by random forest regression. Adv. Civ. Eng. 2019. [Google Scholar] [CrossRef]
- Liu, X.; Guanter, L.; Liu, L.; Damm, A.; Malenovsky, Z.; Rascher, U.; Peng, D.; Du, S.; Gastellu-Etchegorry, J. Downscaling of solar-induced chlorophyll fluorescence from canopy level to photosystem level using a random forest model. Remote Sens. Environ. 2019, 231, 110772. [Google Scholar] [CrossRef]
- Dang, A.T.N.; Nandy, S.; Srinet, R.; Luong, N.V.; Ghosh, S.; Kumar, A.S. Forest above ground biomass estimation using machine learning regression algorithm in Yok Don National Park, Vietnam. Review and prospect of application of nighttime light remote sensing data. Ecol. Inform. 2019, 50, 24–32. [Google Scholar] [CrossRef]
- Mutanga, O.; Adam, E.; Cho, M.A. High density biomass estimation for wetland vegetation using WorldView-2 imagery and random forest regression algorithm. Int. J. Appl. Earth Obs. Geoinf. 2012, 18, 399–406. [Google Scholar] [CrossRef]
- Levin, N.; Johansen, K.; Hacker, J.M.; Phinn, S. A new source for high spatial resolution night time images—The EROS-B commercial satellite. Remote Sens. Environ. 2014, 149, 1–12. [Google Scholar] [CrossRef]
- Bouroussis, C.A.; Topalis, F.V. Assessment of outdoor lighting installations and their impact on light pollution using unmanned aircraft system—The concept of the drone-gonio-photometer. J. Quant. Spectrosc. Radiat. Transf. 2020, 107155. [Google Scholar] [CrossRef]











| NTL Imagery | Spatial Resolution (m/pixel) | Launch | Spectral Band (nm) | Bit Depth |
|---|---|---|---|---|
| DMSP/OLS | 3000 | 1992 | 400–1100 (panchromatic) | 8 bits |
| VIIRS/DNB | 740 | October, 2011 | 505–890 (panchromatic) | 14 bits |
| Luojia 1-01 | 130 | June, 2018 | 460–980 (panchromatic) | 14 bits |
| JL1-3B | 0.9 | January, 2017 | 430–512 (blue) | 8 bits |
| 489–585 (green) | ||||
| 580–720 (red) |
| Data Name | Data Description | Time | Source |
|---|---|---|---|
| JL1-3B | NTL data with a spatial resolution of about 0.92 m | April, 2018 | Provided by ChangGuang Satellite Technology Co., Ltd. |
| Luojia 1-01 | NTL data with a spatial resolution of about 130 m | August, 2018 | Hubei Data and Application Network of High Resolution Earth Observation System, Available online: http://www.hbeos.org.cn/ |
| Road networks | Different levels of road vector data networks | 2020 | Open street map, Available online: https://www.openstreetmap.org/ |
| POI | Point of Information | 2020 | Baidu Map Open Platform |
| Land Use Maps | Land use maps with a 30 m resolution | 2010 | GLOBELAND30. Available online: http://globallandcover.com/GLC30Download/index.aspx |
| Landsat8 OLI | Multispectral image | 2017 | United States Geological Survey, Available online: https://earthexplorer.usgs.gov/ |
| Administrative Boundaries | Vector file of provinces and prefectures in study area | 2017 | National Geomatics Center of China: Available online: http://ngcc.sbsm.gov.cn/ngcc/ |
| Bands | a | b |
|---|---|---|
| R | 9681 | −4.73 |
| G | 5455 | −3.703 |
| B | 2997 | −4.471 |
| ID | Feature | Luojia 1-01 | JL1 -3B |
|---|---|---|---|
| 1 | Artificial surfaces 1 | 0.6942 | 0.7004 |
| 2 | Cultivated land 1 | 0.1187 | 0.2044 |
| 3 | NDVI 3 | 0.0812 | 0.0309 |
| 4 | Road ancillary facilities 2 | 0.0316 | 0.0077 |
| 5 | Grass lands 1 | 0.0194 | 0.0221 |
| 6 | Food 2 | 0.0152 | 0.0081 |
| 7 | Enterprises 2 | 0.0098 | 0.0072 |
| 8 | Government agencies 2 | 0.0086 | 0.0029 |
| 9 | Forests 1 | 0.0072 | 0.0078 |
| 10 | Life services 2 | 0.0054 | 0.0029 |
| 11 | Automobile maintenance 2 | 0.0019 | 0.0011 |
| 12 | Automobile services 2 | 0.0019 | 0.0010 |
| 13 | Automobile sales 2 | 0.0012 | 0.0018 |
| 14 | Water bodies 1 | 0.0011 | 0.0005 |
| 15 | Science and education 2 | 0.0010 | 0.0003 |
| 16 | Financial insurance services 2 | 0.0008 | 0.0006 |
| 17 | Shopping services 2 | 0.0007 | 0.0003 |
| ID | Parameter | Optimal Value (JL1-3B) | Optimal Value (Luojia 1-01) |
|---|---|---|---|
| 1 | N_estimators | 250 | 270 |
| 2 | Max_features | 10 | 11 |
| 3 | Min_samples_leaf | 14 | 7 |
| 4 | Max_depth | 9 | 8 |
| 5 | Min_samples_split | 14 | 7 |
© 2020 by the authors. Licensee MDPI, Basel, Switzerland. This article is an open access article distributed under the terms and conditions of the Creative Commons Attribution (CC BY) license (http://creativecommons.org/licenses/by/4.0/).
Share and Cite
Wang, F.; Zhou, K.; Wang, M.; Wang, Q. The Impact Analysis of Land Features to JL1-3B Nighttime Light Data at Parcel Level: Illustrated by the Case of Changchun, China. Sensors 2020, 20, 5447. https://doi.org/10.3390/s20185447
Wang F, Zhou K, Wang M, Wang Q. The Impact Analysis of Land Features to JL1-3B Nighttime Light Data at Parcel Level: Illustrated by the Case of Changchun, China. Sensors. 2020; 20(18):5447. https://doi.org/10.3390/s20185447
Chicago/Turabian StyleWang, Fengyan, Kai Zhou, Mingchang Wang, and Qing Wang. 2020. "The Impact Analysis of Land Features to JL1-3B Nighttime Light Data at Parcel Level: Illustrated by the Case of Changchun, China" Sensors 20, no. 18: 5447. https://doi.org/10.3390/s20185447
APA StyleWang, F., Zhou, K., Wang, M., & Wang, Q. (2020). The Impact Analysis of Land Features to JL1-3B Nighttime Light Data at Parcel Level: Illustrated by the Case of Changchun, China. Sensors, 20(18), 5447. https://doi.org/10.3390/s20185447

