Embracing the Future Internet of Things †
Abstract
:1. Introduction
2. Future Hyper-Connected IoT Framework
2.1. Future IoT Framework
2.2. IoT Framework for Autonomous Driving on a Large Scale
3. IoT Platform Capabilities
3.1. Service-Defined Data Analytics
3.2. Information Transparency
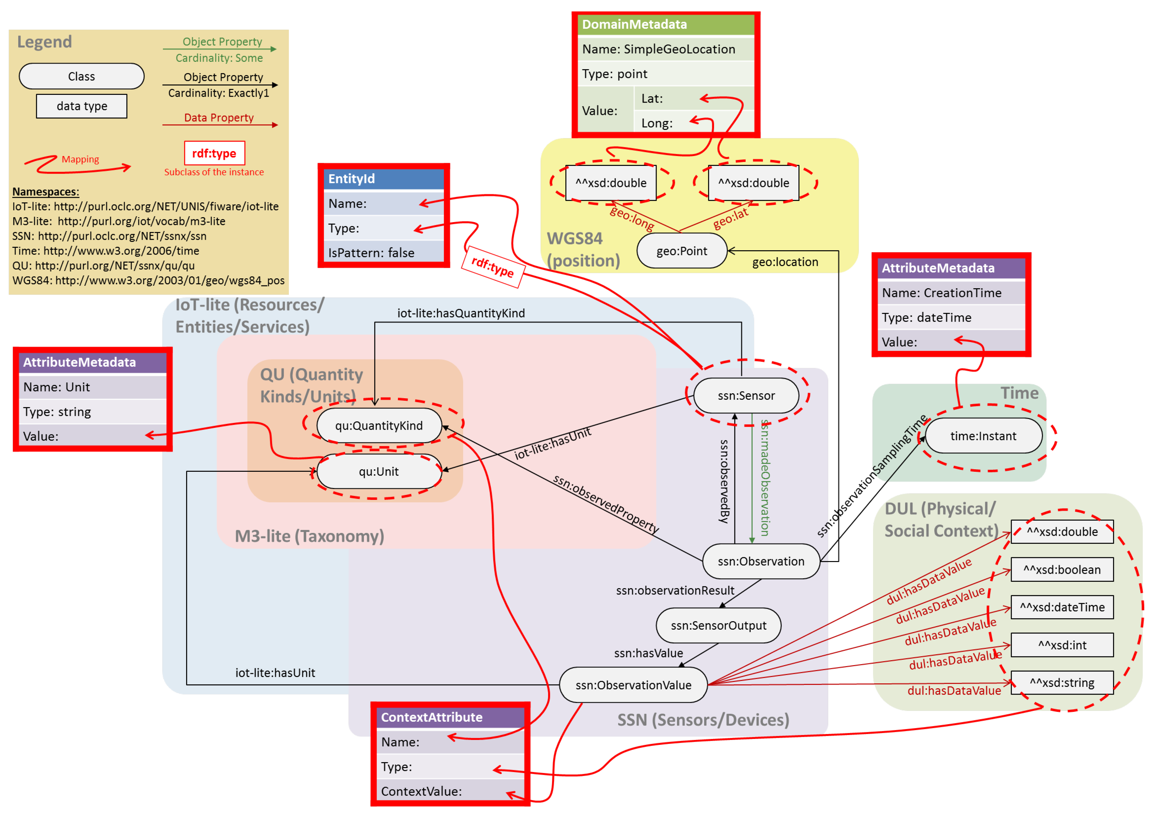
3.3. Resource and Context Management
4. Realization of Hyper-Connected IoT realm
4.1. Smart-City Magnifier: Smart Cities Enabled by Future Hyper-Connected IoT
4.2. Smart Mobility: IoT-Enhanced Autonomous Driving
5. Evaluation
6. Challenges and Open Issues
- (1)
- Data ownership management: For a future IoT where data is globally accessible and discoverable, special attention should be paid in order to assure that the producer of the data (or the owner of the observed things) keeps ownership of the data, especially for privacy-sensitive data. A study of the International Data Space Association (IDSA) [36,37], where more than 200 companies have been interviewed regarding data exchanged with other companies, states that one of the major concerns that blocks a company from sharing data with another peer is the uncertainty of losing control over the data once the data has been released, and thus losing the “sovereignty” of the data. A first issue is to state “who is the owner of the data”—for instance, we are keen to think that the owner of the IoT deployment is the owner of the data; for example, a public transportation company deploying sensors on its buses is the owner of such data. However, in other situations, the owner of the data is the observed thing; this is the case of health sensors deployed by the health care system at home of a patient where the patient is the “thing” observed and the owner of the data. In addition, another open issue is “how to control the data migration to other users and services”. Often, users are requested to sign agreements on processing their data, as specified on common data regulations (e.g., General Data Protection Regulation-GDPR [38], but, afterwards, there is not an easy way to control if those agreements are respected. In addition, the data owners should be capable to visualize where, how, by whom and why their data are accessed. Moreover, usage terms might dynamically change over time due to new regulations, changing of the mind of the data owner, or other factors (e.g., expiration of a time period). An automatic system of managing these data access rights’ dynamism is a clear challenge.
- (2)
- Privacy and security: With the realization of the presented capabilities, the future IoT will encounter new security and privacy threats. Every IoT layer, from application to devices, has peculiarities on the security risks and possible attacks. Considering the vertical elements in the bottom-up architecture, each level (i.e., devices, edge, cloud and applications) has its own security requirements. Each level is exposed to various types of security threats and possible attacks. Currently, there is a lack of and a certain need for a dynamic IoT security model for enabling mission-critical applications (e.g., autonomous vehicle control) and expected advancements in the IoT systems. Furthermore, for building trust and secure relationships between the IoT components, proper identification and authentication capabilities, and cooperation among these techniques in the IoT platform are currently missing. On the other hand, preserving privacy of data in IoT is an open challenge. The existing privacy protection policies for today’s IoT include encryption, anonymization and obfuscation techniques, which are mainly for single services. However, new privacy preservation techniques in these interdependent services (e.g., searchable encryption, usage control, end-to-end encryption [39] with homomorphic encryption) by design principle for objects, devices, users, subsystems, and services are required.
- (3)
- Critical real-time operation: The IoT of the future should be flexible and adaptable to sudden changes of the status and conditions of the infrastructures. This is due in order to have fast response to critical situations such as the increasing frequency of natural disasters due to the global climate change [40]. Infrastructureless alternatives for communication in networks [41] or easy-to-deploy infrastructures [42,43] can help solve these problems.
- (4)
- Trustworthiness evaluation: A dual problem of the data access control is the control over data generation. Since the data is associated with real-world things reporting the status of them, only legit data sources should be allowed to report observations to a thing and, at the same time, the future IoT should be resistant to tampering attack. For that reason, it is a challenge to make a trustworthiness evaluation assessing which entity might be trusted and how trustful is the data generated [44].
- (5)
- Standardization: Different layers of IoT have been studied within many standardization activities. However, there is little consensus regarding which layers and relevant techniques should be standardized and which layers should remain open to be designed. In addition, governments showed their interest in standardization and their involvement implies innovation restrictions due to ever stricter regulations. New requirements for IoT are defined by IoT organizations such as OpenFog, the Industry 4.0, Made-in-China 2025 [45], and the Industrial Internet Consortium. New activities are expected to come from ETSI, IEEE, IEC, ISO, FIWARE and oneM2M, to name a few. The advancements in standards should cover every ICT field such as connectivity (e.g., 5G and satellite connections), data format and models (e.g., semantic interoperability and data contextualization), sensing, actuations and security at all levels.
7. Related Work
8. Conclusions and Future Work
Author Contributions
Funding
Conflicts of Interest
References
- Cheng, B.; Solmaz, G.; Cirillo, F.; Kovacs, E.; Terasawa, K.; Kitazawa, A. FogFlow: Easy Programming of IoT Services Over Cloud and Edges for Smart Cities. IEEE Internet Things J. 2018, 5, 696–707. [Google Scholar] [CrossRef]
- Cheng, B.; Papageorgiou, A.; Cirillo, F.; Bauer, M. Geelytics: Enabling On-demand Edge Analytics Over Scoped Data Sources. In Proceedings of the IEEE International Congress on Big Data, San Francisco, CA, USA, 27 June–2 July 2016. [Google Scholar]
- Wu, F.; Solmaz, G.; Kovacs, E. Toward the Future World of Internet-of-Things. In Proceedings of the 2018 Global Internet of Things Summit (GIoTS), Bilbao, Spain, 4–7 June 2018; pp. 1–6. [Google Scholar] [CrossRef]
- Skala, K.; Davidovic, D.; Afgan, E.; Sovic, I.; Sojat, Z. Scalable Distributed Computing Hierarchy: Cloud, Fog and Dew Computing. Open J. Cloud Comput. 2015, 2, 16–24. [Google Scholar]
- Carrez, F. IoT-A Deliverable D1.5–Final Architectural Reference Model for the IoT v3.0. Available online: https://iotforum.org/wp-content/uploads/2014/09/D1.5-20130715-VERYFINAL.pdf (accessed on 14 January 2019).
- Preventis, A.; Stravoskoufos, K.; Sotiriadis, S.; Petrakis, E.G.M. IoT-A and FIWARE: Bridging the Barriers Between the Cloud and IoT Systems Design and Implementation. In Proceedings of the 6th International Conference on Cloud Computing and Services Science, Rome, Italy, 23–25 April 2016; pp. 146–153. [Google Scholar] [CrossRef]
- FIWARE. Available online: http://www.fiware.org (accessed on 14 January 2019).
- Swetina, J.; Lu, G.; Jacobs, P.; Ennesser, F.; Song, J. Toward a standardized common M2M service layer platform: Introduction to oneM2M. IEEE Wirel. Commun. 2014, 21, 20–26. [Google Scholar] [CrossRef]
- Open Mobile Alliance. Open Mobile Alliance, Next Generation Service Interfaces (NGSI)—OMA TS NGSI Context Management—V1.0-20120529-A. Available online: http://www.openmobilealliance.org/release/NGSI/V1_0-20120529-A/ OMA-TS-NGSI_Context_Management-V1_0-20120529-A.pdf (accessed on 14 January 2019).
- Solmaz, G. Autopilot Deliverable D1. 3–Initial IoT Self-organizing Platform for Self-driving Vehicles. 2017; to be published. [Google Scholar]
- Sciancalepore, V.; Cirillo, F.; Costa-Perez, X. Slice as a Service (SlaaS) Optimal IoT Slice Resources Orchestration. In Proceedings of the 2017 IEEE Global Communications Conference, Singapore, 4–8 December 2017; pp. 1–7. [Google Scholar]
- Longo, S.; Cheng, B. Privacy preserving crowd estimation for safer cities. In Proceedings of the 2015 ACM International Symposium on Wearable Computers, Osaka, Japan, 7–11 September 2015; pp. 1543–1550. [Google Scholar]
- oneM2M. oneM2M Technical Specification; Document Number: TS-0022-V2_3_1; Technical Report; oneM2M: Reston, VA, USA, 2018. [Google Scholar]
- Kovacs, E.; Bauer, M.; Kim, J.; Yun, J.; Gall, F.L.; Zhao, M. Standards-Based Worldwide Semantic Interoperability for IoT. IEEE Commun. Mag. 2016, 54, 40–46. [Google Scholar] [CrossRef]
- Agarwal, R.; Fernandez, D.G.; Elsaleh, T.; Gyrard, A.; Lanza, J.; Sanchez, L.; Georgantas, N.; Issarny, V. Unified IoT ontology to enable interoperability and federation of testbeds. In Proceedings of the 2016 IEEE 3rd World Forum on Internet of Things (WF-IoT), Reston, VA, USA, 12—14 December 2016; pp. 70–75. [Google Scholar] [CrossRef]
- Federated Interoperable Semantic IoT Testbeds and Applications: FIESTA-IoT. Available online: http://fiesta-iot.eu/ (accessed on 14 January 2019).
- Semantic Sensor Network—SSN. Available online: https://www.w3.org/TR/vocab-ssn/ (accessed on 14 January 2019).
- M3-Lite. Available online: http://ontology.fiesta-iot.eu/ontologyDocs/m3-lite.html (accessed on 15 December 2018).
- IoT-Lite. Available online: https://www.w3.org/Submission/2015/SUBM-iot-lite-20151126/ (accessed on 14 January 2019).
- M3-Lite Taxonomy. Available online: http://purl.org/iot/vocab/m3-lite (accessed on 15 December 2018).
- ETSI ISG CIM. ETSI GS CIM 004 (v1.1.1). Technical Report. ETSI. 2018. Available online: https://www.etsi.org/deliver/etsi_gs/CIM/001_099/004/01.01.01_60/gs_CIM004v010101p.pdf (accessed on 14 January 2019).
- Ventura, R.; Mallet, V.; Issarny, V.; Raverdy, P.G.; Rebhi, F. Estimation of urban noise with the assimilation of observations crowdsensed by the mobile application Ambiciti. In Proceedings of the 46th International Congress and Exposition on Noise Control Engineering Taming Noise and Moving Quiet, Hong Kong, China, 27–30 August 2017; pp. 5444–5451. [Google Scholar]
- Sánchez, L.; Lanza, J.; Santana, J.R.; Agarwal, R.; Raverdy, P.G.; Elsaleh, T.; Fathy, Y.; Jeong, S.; Dadoukis, A.; Korakis, T.; et al. Federation of Internet of Things Testbeds for the Realization of a Semantically-Enabled Multi-Domain Data Marketplace. Sensors 2018, 18. [Google Scholar] [CrossRef] [PubMed]
- Lanza, J.; Sánchez, L.; Santana, J.R.; Agarwal, R.; Kefalakis, N.; Grace, P.; Elsaleh, T.; Zhao, M.; Tragos, E.; Nguyen, H.; et al. Experimentation as a Service Over Semantically Interoperable Internet of Things Testbeds. IEEE Access 2018, 6, 51607–51625. [Google Scholar] [CrossRef]
- Bohli, J.; Skarmeta, A.; Moreno, M.V.; García, D.; Langendörfer, P. SMARTIE project: Secure IoT data management for smart cities. In Proceedings of the 2015 International Conference on Recent Advances in Internet of Things (RIoT), Singapore, 7–9 April 2015; pp. 1–6. [Google Scholar]
- OpenStreetMap Project. Available online: https://www.openstreetmap.org/ (accessed on 14 January 2019).
- Hara, M.; Nagao, T.; Hannoe, S.; Nakamura, J. New Key Performance Indicators for a Smart Sustainable City. Sustainability 2016, 8. [Google Scholar] [CrossRef]
- Wu, F.J.; Solmaz, G. CrowdEstimator: Approximating Crowd Sizes with Multi-modal Data for Internet-of-Things Services. In Proceedings of the 16th Annual International Conference on Mobile Systems, Applications, and Services, Munich, Germany, 10–15 June 2018; ACM: New York, NY, USA, 2018; pp. 337–349. [Google Scholar] [CrossRef]
- FIWARE Orion Context Broker. Available online: https://github.com/telefonicaid/fiware-orion (accessed on 14 January 2019).
- Connecting Europe Facility-CEF Digital. Orion Context Broker. Available online: https://ec.europa.eu/cefdigital/wiki/display/CEFDIGITAL/Orion+Context+Broker (accessed on 14 January 2019).
- FIWARE Aeron IoT Broker. Available online: https://github.com/Aeronbroker/Aeron (accessed on 14 January 2019).
- NEC IoT Discovery: NEConfMan. Available online: https://github.com/Aeronbroker/NEConfMan (accessed on 14 January 2019).
- Lund, D.; MacGillivray, C.; Turner, V.; Morales, M. Worldwide and Regional Internet of Things (IoT) 2014–2020 Forecast: A Virtuous Circle of Proven Value and Demand; Technical Report; International Data Corporation (IDC): Framingham, MA, USA, 2014. [Google Scholar]
- Meulen, R.V.d.; Woods, V. Gartner Says Smart Cities Will Use 1.6 Billion Connected Things in 2016; Technical report; Gartner, Inc.: Stamford, CN, USA, 2015. [Google Scholar]
- Microsoft Corporation. What’s New with the Data Culture at Microsoft; Technical Report; Microsoft Corporation: Redmond, WA, USA, 2015. [Google Scholar]
- PWC. Data Exchange as a First Step towards Data Economy; PWC: London, UK, 2018. [Google Scholar]
- International Data Spaces Association (IDSA). Available online: https://www.internationaldataspaces.org/ (accessed on 14 January 2019).
- General Data Protection Regulation-GDPR. Available online: https://eugdpr.org/ (accessed on 14 January 2019).
- Kilic, F.; Eckert, C. iDeFEND: Intrusion Detection Framework for Encrypted Network Data. In Proceedings of the 14th International Conference on Cryptology and Network Security (CANS’15), Marrakesh, Morocco, 10–12 December 2015; Volume 9476, pp. 111–118. [Google Scholar]
- Watts, N. The 2018 report of the Lancet Countdown on health and climate change: Shaping the health of nations for centuries to come. Lancet 2018, 392, 2479–2514. [Google Scholar] [CrossRef]
- Solmaz, G.; Turgut, D. Pedestrian mobility in theme park disasters. IEEE Commun. Mag. 2015, 53, 172–177. [Google Scholar] [CrossRef]
- Iland, D.; Belding, E. EmergeNet: Robust, rapidly deployable cellular networks. IEEE Commun. Mag. 2014, 52, 74–80. [Google Scholar] [CrossRef]
- Deruyck, M.; Wyckmans, J.; Martens, L.; Joseph, W. Emergency ad hoc networks by using drone mounted base stations for a disaster scenario. In Proceedings of the 2016 IEEE 12th International Conference on Wireless and Mobile Computing, Networking and Communications (WIMOB), New York, NY, USA, 17–19 October 2016; pp. 1–7. [Google Scholar] [CrossRef]
- Abera, T.; Asokan, N.; Davi, L.; Koushanfar, F.; Paverd, A.; Sadeghi, A.R.; Tsudik, G. Invited—Things, Trouble, Trust: On Building Trust in IoT Systems. In Proceedings of the 53rd Annual Design Automation Conference, Austin, TX, USA, 5–9 June 2016; ACM: New York, NY, USA, 2016; pp. 121:1–121:6. [Google Scholar] [CrossRef]
- Li, L. China’s manufacturing locus in 2025: With a comparison of “Made-in-China 2025” and “Industry 4.0”. Technol. Forecast. Soc. Chang. 2018, 135, 66–74. [Google Scholar] [CrossRef]
- Vermesan, O.; Friess, P. IoT Analytics for Public Safety; River Publishers Series in Communications: Aalborg, Denmark, 2015. [Google Scholar]
- Al-Fuqaha, A.; Guizani, M.; Mohammadi, M.; Aledhari, M.; Ayyash, M. Internet of Things: A Survey on Enabling Technologies, Protocols, and Applications. IEEE Commun. Surv. Tutor. 2015, 17, 2347–2376. [Google Scholar] [CrossRef]
- Naranjo, P.G.V.; Pooranian, Z.; Shojafar, M.; Conti, M.; Buyya, R. FOCAN: A Fog-supported smart city network architecture for management of applications in the Internet of Everything environments. J. Parallel Distrib. Comput. 2018. [Google Scholar] [CrossRef]
- Bonomi, F.; Milito, R.; Natarajan, P.; Zhu, J. Fog Computing: A Platform for Internet of Things and Analytics. In Big Data and Internet of Things: A Roadmap for Smart Environments; Bessis, N., Dobre, C., Eds.; Springer: Cham, Switzerland, 2014; pp. 169–186. [Google Scholar] [CrossRef]
- Mahmud, R.; Kotagiri, R.; Buyya, R. Fog Computing: A Taxonomy, Survey and Future Directions. In Internet of Everything: Algorithms, Methodologies, Technologies and Perspectives; Di Martino, B., Li, K.C., Yang, L.T., Esposito, A., Eds.; Springer: Singapore, 2018; pp. 103–130. [Google Scholar] [CrossRef]
- Wordwide Interobability for Semantics IoT—Wise-IoT. Available online: http://wise-iot.eu/en/home/ (accessed on 14 January 2019).
- Bauer, M. Wise-IoT Deliverable D2.2-Morphing Mediation Gateway with Management and Configuration Functions R2. Available online: http://wise-iot.eu/en/deliverables/ (accessed on 14 January 2019).
- Soldatos, J.; Kefalakis, N.; Hauswirth, M.; Serrano, M.; Calbimonte, J.P.; Riahi, M.; Aberer, K.; Jayaraman, P.P.; Zaslavsky, A.; Žarko, I.P.; et al. OpenIoT: Open Source Internet-of-Things in the Cloud. In Interoperability and Open-Source Solutions for the Internet of Things; Podnar Žarko, I., Pripužić, K., Serrano, M., Eds.; Springer: Cham, Switzerland, 2015; pp. 13–25. [Google Scholar]
- Yavari, A.; Jayaraman, P.P.; Georgakopoulos, D. Contextualised service delivery in the Internet of Things: Parking recommender for smart cities. In Proceedings of the 2016 IEEE 3rd World Forum on Internet of Things (WF-IoT), Reston, VA, USA, 12–14 December 2016; pp. 454–459. [Google Scholar] [CrossRef]
- Gerla, M.; Lee, E.; Pau, G.; Lee, U. Internet of vehicles: From intelligent grid to autonomous cars and vehicular clouds. In Proceedings of the 2014 IEEE World Forum on Internet of Things (WF-IoT), Seoul, Korea, 6–8 March 2014; pp. 241–246. [Google Scholar] [CrossRef]
- Rahim, A.; Kong, X.; Xia, F.; Ning, Z.; Ullah, N.; Wang, J.; Das, S.K. Vehicular Social Networks: A survey. Perv. Mob. Comput. 2018, 43, 96–113. [Google Scholar] [CrossRef]
- Suciu, G.; Butca, C.; Dobre, C.; Popescu, C. Smart City Mobility Simulation and Monitoring Platform. In Proceedings of the 2017 21st International Conference on Control Systems and Computer Science (CSCS), Bucharest, Romania, 29–31 May 2017; pp. 685–689. [Google Scholar]
- Santana, E.F.Z.; Chaves, A.P.; Gerosa, M.A.; Kon, F.; Milojicic, D.S. Software Platforms for Smart Cities: Concepts, Requirements, Challenges, and a Unified Reference Architecture. ACM Comput. Surv. 2017, 50, 78:1–78:37. [Google Scholar] [CrossRef]
- Memos, V.A.; Psannis, K.E.; Ishibashi, Y.; Kim, B.G.; Gupta, B. An Efficient Algorithm for Media-based Surveillance System (EAMSuS) in IoT Smart City Framework. Future Gener. Comput. Syst. 2018, 83, 619–628. [Google Scholar] [CrossRef]
- Wu, F.; Solmaz, G. We hear your activities through Wi-Fi signals. In Proceedings of the 2016 IEEE 3rd World Forum on Internet of Things (WF-IoT), Reston, VA, USA, 12–14 December 2016; pp. 251–256. [Google Scholar] [CrossRef]
- Chilipirea, C.; Petre, A.; Dobre, C.; van Steen, M. Presumably Simple: Monitoring Crowds Using WiFi. In Proceedings of the 2016 17th IEEE International Conference on Mobile Data Management (MDM), Porto, Portugal, 13–16 June 2016; Volume 1, pp. 220–225. [Google Scholar] [CrossRef]
- Andión, J.; Navarro, J.M.; López, G.; Álvarez Campana, M.; Dueñas, J.C. Smart Behavioral Analytics over a Low-Cost IoT Wi-Fi Tracking Real Deployment. Wirel. Commun. Mob. Comput. 2018, 2018, 3136471. [Google Scholar] [CrossRef]
- International Data Spaces Association (IDSA). IDS Reference Architecture Model—v2.0; Technical Report; IDSA: Arlington, VA, USA, 2018. [Google Scholar]








© 2019 by the authors. Licensee MDPI, Basel, Switzerland. This article is an open access article distributed under the terms and conditions of the Creative Commons Attribution (CC BY) license (http://creativecommons.org/licenses/by/4.0/).
Share and Cite
Cirillo, F.; Wu, F.-J.; Solmaz, G.; Kovacs, E. Embracing the Future Internet of Things. Sensors 2019, 19, 351. https://doi.org/10.3390/s19020351
Cirillo F, Wu F-J, Solmaz G, Kovacs E. Embracing the Future Internet of Things. Sensors. 2019; 19(2):351. https://doi.org/10.3390/s19020351
Chicago/Turabian StyleCirillo, Flavio, Fang-Jing Wu, Gürkan Solmaz, and Ernö Kovacs. 2019. "Embracing the Future Internet of Things" Sensors 19, no. 2: 351. https://doi.org/10.3390/s19020351
APA StyleCirillo, F., Wu, F.-J., Solmaz, G., & Kovacs, E. (2019). Embracing the Future Internet of Things. Sensors, 19(2), 351. https://doi.org/10.3390/s19020351

