Vulnerability Assessment of Sensor Systems
Abstract
1. Introduction
- Sensors are integrated with the use of network technologies, mainly wireless technologies, and make up complex IT systems. There are numerous sensor-specific threats and vulnerabilities. The risks related to these threats/vulnerabilities should be mitigated by using sensor-specific security measures. Additionally, sensor systems are connected to business, internet, and other systems. The threats diffusing from this upper layer and exploiting sensor vulnerabilities can penetrate sensor systems as well. Therefore, their impact should be mitigated too.
- Please note that sensors, as edge devices, often work on the first frontier, having direct and immediate influence on human lives, the ecological environment, industrial installations, and transport-, energy-, and security monitoring systems, etc. Any breach of sensor behaviour may impact any object in its environment.
- Sensor resources (computation, memory, power) and security facilities are relatively poor compared to other IT systems, but the risk is similar. Some threats are sensor-specific and some are the same as those of IT systems.
- Using sensor vulnerabilities and other weaknesses, an intruder may get access to the entire system. Sensors cannot be the weakest links of complex systems.
- identification of the sensor-specific security issues orientating the vulnerability assessment,
- identification of publicly available information about vulnerabilities,
- performing penetration tests during the vulnerability assessment,
- elimination, minimizing, or monitoring vulnerabilities which may be introduced by the developers to their solutions.
2. Background and Related Work
- basic terms related to the Common Criteria methodology, especially the vulnerability assessment approach, which are the foundation of the presented SVAM method;
- the state of the art related to the paper’s content, including all research threads in the paper: Common Criteria applications in sensors, vulnerability assessment, and knowledge engineering applications in security.
2.1. Common Criteria Primer
- the IT security development process of an IT product called Target of Evaluation (TOE); after different security analyses, a document is prepared, called Security Target (ST); the ST embraces the security problem definition (SPD) and its solution by specifying security objectives (SO), security requirements, and functions; security functional requirements (SFRs), derived from SOs, describe how security measures should work in the operational environment; EAL-related security assurance requirements (SARs) determine how much assurance one can have in the IT product; the ST comprises TOE security functions (TSFs) which meet SFRs; the TSFs are implemented on the claimed EAL;
- the TOE development process (according to the SAR components embraced by the claimed EAL) concerns the IT product (TOE) and its documentation;
- the security evaluation process conducted according to CEM in an independent laboratory (ITSEF), supervised by the given national certification body [6].
- the “FDP” functional class concerns the user data protection, its family “FDP_ACC” concerns the access control policy, and the family component “FDP_ACC.2” expresses the issue of “Complete access control”;
- the assurance class “ATE” concerns tests, its family “ATE_DPT” (depth of testing) deals with the level of details to which the security functions are tested by the developer; component “ATE_DPT.1 Testing: basic design” provides assurance that the TSF subsystems behave and interact as described in the TOE design and the security architecture description.
2.2. Vulnerability Assessment According to the Common Criteria Methodology
- AVA_VAN.1 Vulnerability survey (applied for EAL1),
- AVA_VAN.2 Vulnerability analysis (applied for EAL2 and EAL3),
- AVA_VAN.3 Focused vulnerability analysis (applied for EAL4),
- AVA_VAN.4 Methodical vulnerability analysis (applied for EAL5),
- AVA_VAN.5 Advanced methodical vulnerability analysis (applied for EAL6 and EAL7).
- D-element, expressing what should be delivered by the developer as the evidence, e.g., “AVA_VAN.3.1D Developer shall provide the TOE for testing”;
- C-element, i.e., contents and presentation of this evidence item, e.g., “AVA_VAN.3.1C The TOE shall be suitable for testing”;
- E-evaluator’s action elements, denoted, e.g., as AVA_VAN.3.1E, express how this evidence item shall be checked by the evaluator; for each subactivity (a component) one or more evaluator’s actions elements exist (to be discussed later); to each action, a verdict is assigned; each action has several “work units” structuring properly and refining the evaluator’s activity.
- it is better defined on a general level;
- it should provide repeatability of assessments performed in different ITSEFs;
- it considers “a type”, i.e., a group of IT products, not a concrete system applied in an organization;
- it considers the assumed operational environment of an IT product;
- it embraces multidirectional evaluation activities: examination of generally known vulnerabilities described in public information sources, analysis of evaluation evidences to find vulnerabilities introduced by developers, less or more formal vulnerability analyses (including the flaw hypotheses), assessment of resistance to a given attack potential, and experimental confirmation of the analysis results by penetration tests;
- it is multilayered—the analytical rigor depends on the EAL and is specified by AVA_VAN.x assurance components.
2.3. Current State of the Research Field
- Common Criteria application in sensor and sensor system development;
- Security evaluation and vulnerability assessment, especially in the Common Criteria domain;
- Knowledge engineering applications in the Common Criteria domain and cyber security knowledge bases.
2.3.1. Common Criteria Application in Sensors and Sensor Systems Development
- general sensor network security aspects;
- healthcare systems;
- aircraft health monitoring systems;
- safety-critical assets distribution systems;
- transport systems, including motion sensors of digital tachographs;
- products related to SCADA (supervisory control and data acquisition);
- specialized firewalls used in control and automation systems, co-operating with sensors networks.
- nonrepudiation of the origin (FCO_NRO) and source (FCO_NRR)—source and destination identifier in each message,
- user identification (FIA_UID)—introducing “membership control-bus guardian”,
- different mechanisms related to the “FDP user data protection” class.
- Electronic distribution of software (EDS),
- Airplane assets distribution system (AADS),
- Air health monitoring and management system (AHMMS),
- Air traffic control (ATC).
2.3.2. Security Evaluation and Vulnerability Assessment, Especially in the Common Criteria Domain
- [24] proposes to mitigate CEM drawbacks, i.e., “a very generic vulnerability classification and poorly defined methodology” by applying the attack patterns from CAPEC [25], better aligning to SAR classes/families, such as AGD—misuse, ALC—delivered vulnerabilities, ATE—malfunction, ADV_ARC, ADV_TDS, ASE_SPD—attack path;
- [26] concerns a new approach to the patch management after certification in the context of vulnerability and risk management;
- [27] concerns test automation; penetration tests are part of the vulnerability assessment.
2.3.3. Knowledge Engineering Applications in the Common Criteria Domain and Cybersecurity Knowledge Bases
- “Most works on security ontologies aim to describe the Information Security domain (more generic), or other specific subdomains of security, but not specifically the Security Assessment domain”;
- there is “a lack of ontologies that consider the relation of Information Security and Software Assessment fields of research”;
- there is “a lack of works that address the research issues: Reusing Knowledge; Automating Processes; Increasing Coverage of Assessment; Identifying Vulnerabilities; Measuring Security; Assessing, Verifying or Testing the Security”.
3. Sensor System Vulnerability Assessment Method (SVAM)
3.1. The Problem Origin
- 1.
- AVA_VAN.1.1E, AVA_VAN.2.1E, AVA_VAN.3.1E, AVA_VAN.4.1E elements concern the issue: how to check whether the delivered TOE (e.g., a sensor system) is well prepared for the analyses and penetration tests.
- 2.
- AVA_VAN.1.2E, AVA_VAN.2.2E, AVA_VAN.3.2E, AVA_VAN.4.2E elements concern how to examine publicly available information sources to identify potential vulnerabilities.
- identify security properties of the evaluated IT product relevant to the vulnerability assessment;
- identify a potential vulnerability process using these properties.
- 3.
- AVA_VAN.2.3E, AVA_VAN.3.3E, AVA_VAN.4.3E elements concern how to perform a less or more rigorous vulnerability analysis (AVA_VAN.2.3E—independent, AVA_VAN.3.3E—focused, AVA_VAN.4.3E—methodical).
- identify vulnerabilities specified during the evaluation evidence analysis,
- assess whether they are applicable in the TOE operation environment,
- analyze their characteristics with respect to the possibility of bypassing, tampering, direct attacks, monitoring, misuse, and other threats provided by the evaluation authority,
- consider the attack potential required to exploit the given vulnerability.
- 4.
- AVA_VAN.1.3E, AVA_VAN.2.4E, AVA_VAN.3.4E, AVA_VAN.4.4E elements concern how to develop and conduct penetration tests based on the identified potential vulnerabilities to determine whether the TOE is resistant to attacks performed by an attacker possessing appropriate attack potential (basic, enhanced basic, moderate, high).
3.2. The Solution
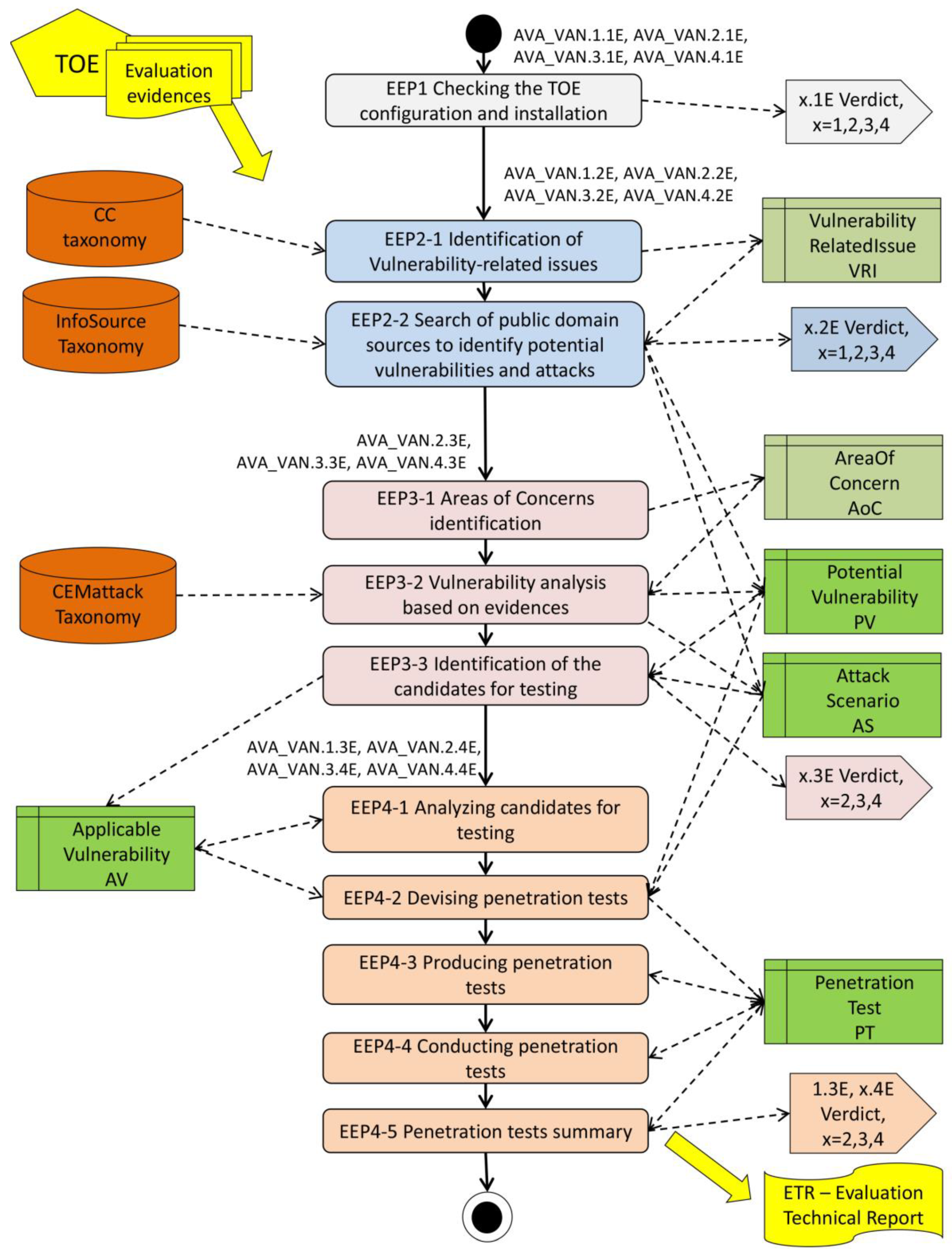
- elementary processes compliant with the AVA_VAN subactivities, which express the evaluators’ operations more precisely,
- models of input and output data of these elementary processes.
3.2.1. Elementary Evaluation Processes
- For the AVA_VAN.1.1E, AVA_VAN.2.1E, AVA_VAN.3.1E, AVA_VAN.4.1E elements:
- —
- EEP1 Checking the TOE configuration and installation;
- For the AVA_VAN.1.2E, AVA_VAN.2.2E, AVA_VAN.3.2E, AVA_VAN.4.2E elements:
- —
- EEP2-1 Identification of vulnerability-related issues;
- —
- EEP2-2 Search of public domain sources to identify potential vulnerabilities and attacks;
- For the AVA_VAN.2.3E, AVA_VAN.3.3E, AVA_VAN.4.3E elements:
- —
- EEP3-1 Areas of concerns identification;
- —
- EEP3-2 Vulnerability analysis based on evidences;
- —
- EEP3-3 Identification of the candidates for testing;
- For the AVA_VAN.1.3E, AVA_VAN.2.4E, AVA_VAN.3.4E, AVA_VAN.4.4E elements:
- —
- EEP4-1 Analyzing candidates for testing;
- —
- EEP4-2 Devising penetration tests;
- —
- EEP4-3 Producing penetration tests;
- —
- EEP4-4 Conducting penetration tests;
- —
- EEP4-5 Penetration tests summary.
3.2.2. Modeling of Input and Output Data of Elementary Processes
- General-purpose KB containing commonly used knowledge, used for any evaluation project run in ITSEF, e.g., CCtaxonomy, InfoSourceTaxonomy, CEMattackTaxonomy, they are marked orange in Figure 1;
- Project-specific KB containing knowledge acquired and used in the given IT product evaluation (marked green in Figure 1), e.g., PotentialVulnerability_PV, ApplicableVulnerability_AV.
3.2.3. Software Support of the Vulnerability Assessment Methodology
4. Validation of the Sensor System Vulnerability Assessment Method
- meeting the CC/CEM requirements related to the content and presentation of evidence and compliance with the work-units defined in CEM,
- the use of preselected information on attacks, vulnerabilities, information sources, penetration tests related to well-known, certified groups of IT products, such as firewalls, security boxes, etc., and information, which can be also applied to emerging groups of certified IT products, such as sensors,
- the use of sensor-relevant data included in the literature, security targets, and certification reports.
- to check the modelled AVA_VAN process with respect to the actions and data models of any IT product;
- —
- the validation conclusions will be used to develop the software tool supporting the evaluators;
- —
- expected result: confirm, reject, or modify the validated model before the software is developed on their basis;
- —
- consider the automation of the vulnerability assessment process by developing the software tool;
- to show how an IT product, such as a sensor system, is evaluated according to the Common Criteria with respect to vulnerabilities;
- —
- presentation of SVAM (sensor system vulnerability assessment method);
- —
- expected result: provide the method and knowledge for sensor developers and evaluators;
- —
- support the evaluators and developers of sensor systems in vulnerability assessment and removal.
4.1. Case 1: Checking If the Information Provided by the Sensor Developer Meets All Requirements For Content and Presentation of Evidence (AVA_VANx.1E, x = 1,2,3,4)
- Examination of whether the TOE test configuration is consistent with the configuration under evaluation as specified in the Security Target (ST) [29]. The evaluator checks whether the provided MEDIS sensor has the same configuration as specified in the TOE identifier of ST (here: MEDIS—methane early detection intelligent sensor, ver. 0.9 [37]) and in the ALC_CMC (configuration management) and ALC_CMS (configuration lists) evaluation evidences.
- Examination of whether the TOE has been installed properly and is in a known state after the power on [29]. The evaluator performs the installation and preparation procedure of the MEDIS sensor specified in the AGD_PRE (preparative procedures) evidence document and checks the result.
- The evaluator assigns the verdict (PASS/FAIL/INCONCLUSIVE) for AVA_VANx.1E and justifies it.
4.2. Case 2: Search of Public Domain Sources to Identify Potential Vulnerabilities in the TOE (AVA_VANx.2E, x = 1,2,3,4)
- search planning—performed by “EEP2-1 Identification of Vulnerability-related issues”,
- search execution—performed by “EEP2-2 Search of public domain sources to identify potential vulnerabilities and attacks”.
- The evaluator reviews the TOE characteristics included in the Security Target (mainly its introduction), such as TOE type, description, and overview, and identifies adequate keywords, attributes, or statements for the future search for potential vulnerabilities. More details of the MEDIS example can be found in Section 4.1 [37].
- The evaluator looks for differences and similarities to earlier evaluated products, reviewing a knowledge base in the CC portal [6], with the use of the general CCtaxonomy. These categories may also serve as keywords.
- All keywords, attributes, or statements which best characterize the evaluated IT product are placed into the VulRelatIssue_VRI knowledge base.
- the security target of the evaluated product, especially “ST Introduction” with the above-mentioned TOE characteristics,
- the CC portal [6]—a knowledge base including the simplified ST and ETR of the evaluated products, grouped according to CCtaxonomy: access control devices and systems, biometric systems and devices, boundary protection devices and systems, data protection, databases, etc.
- the VulRelatIssue_VRI knowledge base (keywords, attributes, or statements precisely characterizing the TOE, defining the range of the planned searching).
- TOE-related keywords derived from the security target parts:
- —
- TOEtypeKeywords—defined on a ”TOE type” basis,
- —
- TOEusageSecFeatureKeywords—defined on the basis of an ST section entitled ”usage and major security features of a TOE”,
- —
- TOEoperEnvKeywords—defined on the basis of an ST section entitled ”required non-TOE hardware, software, firmware”,
- —
- targetEnvHardware—hardware platform, e.g., a microcontroller,
- —
- targetEnvSoftware—software platform, e.g., OS,
- keywords implied by the CC product taxonomy,
- —
- CCkeywords,
- keywords for IT products knowledge bases,
- —
- CPEkeywords—according to [45], if relevant,
- —
- genIT_ProductKeywords—other than those defined by the evaluator, concerning the TOE application, operational environment, specific threats, etc.,
- —
- similarProducts—indicating similar IT products.
- The evaluator searches the publicly available sources of information (InfoSourceTaxonomy knowledge base) to identify possible attack scenarios on the evaluated TOE or similar products, and the vulnerabilities exploited by these attacks.
- Potential vulnerabilities are registered in the PotentialVulnerability_PV knowledge base. The related scenarios are placed into the AttackScenario_AS knowledge base.
- Optionally, only for AVA_VAN.1, if the given potential vulnerability is applicable to the TOE in its operational environment, the analysis should be performed. As the input, the assumptions (a part of ASE_SPD) and security objective for the operational environment (ASE_OBJ) are used.
- All vulnerabilities considered as “applicable” are marked as the candidates for testing, are placed into the ApplicableVulnerability_AV knowledge base, and reported in the ETR (evaluation technical report).
- The evaluator assigns the verdict (PASS/FAIL/INCONCLUSIVE) for the AVA_VANx.2E and justifies it.
- VulnerabDescription—analogous to the VDO ”scenario”;
- Product—software and/or hardware configurations that are recognized as vulnerable;
- AttackTheater—area or place from which an attack may occur;
- EngineeringMethod—method or mechanism used to manipulate the user into interacting with a malicious resource;
- VulnerabContext—entity where the impacts are realized from successful exploitation of a security vulnerability;
- VulnerabilityScore—according to the common vulnerability scoring system [49];
- Equipment—equipment used to exploit a vulnerability;
- CEMreference—reference to the CEM attack taxonomy.
- incompatibilities between specific software solutions of sensors and systems of the higher level (host-based) supervising sensors,
- incompatibilities between specific software solutions of sensors and IT cyber security solutions (COTS),
- constrained power and computation resources of sensors faced with time-critical operations implying the use of simplified communication protocols and cryptographic techniques,
- no security domain, no privilege separation,
- vulnerabilities related to wireless devices,
- insecure network architecture,
- enabled trap doors to unauthorized users,
- hardware vulnerabilities [56].
- manipulation of sensor output data,
- Denial of Service—causing system unavailability and breaching time-critical operation,
- forging data designed for the sensor actuator (if any applied in a sensor),
- buffer overflow,
- SQL injection,
- attacks on different layers of the communication stack,
- advanced physical security invasive attacks on hardware, e.g., tampering, probing, voltage/temperature/radiation imprinting, clock glitching, changing environment conditions [56],
- advanced physical security noninvasive attacks on hardware, e.g., simple/differential power analysis (SPA/DPA) or electromagnetic emanations analysis (EMA) [56].
- AttackDescription—supplementary description of a scenario,
- AttackProvenance—such as the name of the source which provides information.
4.3. Case 3 Performing Independent Focused Vulnerability Analysis of the TOE Using the Guidance Documentation, Functional Specification, TOE Design, Security Architecture, Description (and Implementation Representation) to Identify Potential Vulnerabilities in the TOE (AVA_VANx.3E, x = 2,3,4)
- planning—deals with “EEP3-1 areas of concern identification”,
- execution—deals with “EEP3-2 vulnerability analysis based on evidences”.
- complexSolution—e.g., excessively complicated solutions, not well structured areas of the design, areas with too many patches, etc.,
- vulnerabArea—e.g., unproven applied technologies, vulnerability-prone technologies, etc.
- The evaluator reviews the TOE evaluation evidences to find different forms of areas of concern, which may include potential vulnerabilities.
- The evaluator places the identified information in the AreaOfConcern_AOC knowledge base. It will be used to orientate the analysis of evidences and, finally, to find potential vulnerabilities.
- The evaluator analyzes the TOE evidences, focusing on the areas of concerns, to identify the potential vulnerabilities and related attack scenarios.
- The evaluator adds potential vulnerabilities to the PotentialVulnerability_PV KB and related attack scenarios to the AttackScenario_AS knowledge base.
- Considering the operational environment description (ASE_SPD and ASE_OBJ), the evaluator analyzes whether each potential vulnerability is applicable to the TOE’s operational environment.
- All applicable vulnerabilities are marked as candidates for analysis and testing. They are placed into the ApplicableVulnerability_AV knowledge base and reported in the ETR.
- The evaluator assigns the verdict (PASS/FAIL/INCONCLUSIVE) for AVA_VANx.3E (x = 2,3,4) and justifies it.
- VulCandidateRationale—why it is considered a candidate for testing;
- AssumedAP—implied by the EAL (basic, enhanced basic, moderate, high);
- CalculatedAP—calculated attack potential (AP);
- VulSeverity—characterizing the vulnerability’s occurrence and severity;
- VulPriority—prepares a prioritized list of vulnerabilities for testing;
- TestReport—test reports and results (SFRs not met, AP parameters, AP resistance, exploitable or not, etc.);
- ExploitabilityVerdict—verdict (not tested, exploitable, not-exploitable, inconclusive, residual).
- ET—elapsed time, i.e., time taken to identify and exploit the vulnerability;
- SE—specialist expertise, i.e., the level of generic knowledge of the attacker;
- KT—knowledge of the TOE, i.e., dealing with the TOE design, operation;
- WO—window of opportunity, i.e., considerable amount of access to the TOE or the number of samples of the TOE that the attacker can obtain (related to ET);
- EQ—equipment, i.e., IT hardware/software or other equipment required to identify or exploit the vulnerability.
4.4. Case 4: Conducting Penetration Testing Based on the Identified Potential Vulnerabilities to Determine Whether the TOE is Resistant to Attacks Performed by an Attacker possesing the Given Attack Potential
- The evaluator calculates the attack potential.
- The evaluator prioritizes candidates and prepares them for testing.
- The evaluator updates the ApplicableVulnerability_AV knowledge base with this acquired knowledge.
5. Discussion of Validation Results
5.1. Case 1 Remarks and Conclusions
5.2. Case 2 Remarks and Conclusions
5.3. Case 3 Remarks and Conclusions
- AVA_VAN.1 (implied by the EAL1)—no vulnerability analysis, TOE resistance to basic attack;
- AVA_VAN.2 (implied by the EAL2 or EAL3)—independent vulnerability analysis, TOE resistance to basic attack;
- AVA_VAN.3 (implied by the EAL4)—focused vulnerability analysis, TOE resistance to enhanced-basic attack;
- AVA_VAN.4 (implied by the EAL5)—methodical vulnerability analysis, TOE resistance to moderate attack potential;
- AVA_VAN.5 (implied by the EAL6 or EAL7)—advanced methodical vulnerability analysis, TOE resistance to high attack potential (not considered in this paper because no guidance exists; it should be consulted with the “scheme”, i.e., an organization responsible for Common Criteria implementation in the given country).
5.4. Case 4 Remarks and Conclusions
5.5. General Remarks and Conclusions
- data properties representing knowledge,
- object properties to model relationships between parts of knowledge.
- the simplified CEM implementation called “self-assessment”,
- the concept of patterns of evaluation evidences.
6. Conclusions
- modeling of processes and data should be validated on more evaluation projects to achieve higher maturity, allowing one to build a software tool supporting the vulnerability assessment process;
- more validations of SVAM are needed, especially on fully developed evaluation evidences; it is necessary to build more extensive knowledge bases of information sources, potential vulnerabilities, and attacks related to sensor systems;
- extension of taxonomies and knowledge bases of vulnerabilities and attacks;
- refining of ontological models to achieve a higher maturity level,
- structure improvement of the vulnerability analysis methodology (independent, focused, methodical) and added to SVAM;
- integration of an attack potential calculation tool [57];
- embedding the SVAM method into the entire CEM evaluation process.
Supplementary Materials
Funding
Acknowledgments
Conflicts of Interest
References
- ISO/IEC. Information Technology—Security Techniques—Security Assurance Framework—Part 1: Introduction and Concepts; ISO/IEC TR 15443-1:2012; International Organization for Standardization: Geneva, Switzerland; International Electrotechnical Commission: Geneva, Switzerland, 2012. [Google Scholar]
- Kohno, E.; Okazaki, T.; Takeuchi, M.; Ohta, T.; Kakuda, Y.; Aida, M. Improvement of assurance including security for wireless sensor networks using dispersed data transmission. J. Comput. Syst. Sci. 2012, 78, 1703–1715. [Google Scholar] [CrossRef]
- Saleem, K.; Derhab, A.; Orgun, M.A.; Al-Muhtadi, J.; Rodrigues, J.J.P.C.; Khalil, M.S.; Ali Ahmed, A. Cost-effective encryption-based autonomous routing protocol for efficient and secure wireless sensor networks. Sensors 2016, 16, 460. [Google Scholar] [CrossRef] [PubMed]
- Wang, Q.; Ren, K.; Lou, W.; Zhang, Y. Dependable and secure sensor data storage with dynamic integrity assurance. In Proceedings of the IEEE INFOCOM, Rio de Janeiro, Brazil, 19–25 April 2009. [Google Scholar]
- Common Criteria Member Organizations. Common Criteria for IT Security Evaluation. 2017. Available online: http://www.commoncriteriaportal.org/ (accessed on 24 April 2019).
- Common Criteria Portal Home Page. Available online: https://www.commoncriteriaportal.org/ (accessed on 24 April 2019).
- Bialas, A. Computer-Aided Sensor Development Focused on Security Issues. Sensors 2016, 16, 759. [Google Scholar] [CrossRef] [PubMed]
- Malavenda, C.S.; Menichelli, F.; Olivieri, M. A Regulation-Based Security Evaluation Method for Data Link in Wireless Sensor Network. J. Comput. Netw. Commun. 2014, 591920. [Google Scholar] [CrossRef]
- Singh, K.; Muthukkumarasamy, V. Addressing security, privacy and efficiency issues in health care systems. In Healthcare Sensor Networks: Challenges Toward Practical Implementation; Lai, D.T.H., Marimuthu, P., Begg, R., Eds.; CRC Press: Boca Raton, FL, USA, 2012; pp. 111–138. [Google Scholar]
- Sampigethaya, K.; Poovendran, R.; Bushnell, L. Secure operation, control, and maintenance of future e-enabled airplanes. IEEE Proc. 2008, 96, 1992–2007. [Google Scholar] [CrossRef]
- Sampigethaya, K.; Li, M.; Poovendran, R.; Robinson, R.; Bushnell, L.; Lintelman, S. Secure wireless collection and distribution of commercial airplane health data. In Proceedings of the 26th Digital Avionics Systems Conference, Dallas, TX, USA, 21–25 October 2007. [Google Scholar]
- Lintelman, S.; Sampigethaya, K.; Li, M.; Poovendran, R.; Robinson, R. High Assurance Aerospace CPS & Implications for the Automotive Industry. Available online: https://labs.ece.uw.edu/nsl/papers/HCSS-08.pdf (accessed on 24 April 2019).
- DG JRC—Directorate E—Space, Security and Migration, Cyber and Digital Citizens’ Security Unit E3. Common Criteria Protection Profile: Digital Tachograph—Motion Sensor (MS PP); Compliant with Commission Implementing Regulation (EU) 2016/799 of 18 March 2016 implementing Regulation (EU) 165/2014 (Annex 1C), Version 1.0; European Commission: Brussels, Belgium, 9 May 2017. [Google Scholar]
- Continental AG. Sensor 2185 (KITAS 4.0) Security Target Lite. 2018. Available online: https://www.commoncriteriaportal.org/files/epfiles/1070a_pdf.pdf (accessed on 28 May 2019).
- BSI. Certification Report BSI-DSZ-CC-1070-2018 for Sensor 2185 (KITAS 4.0) Release 1.0 from Continental Automotive. 2018. Available online: https://www.commoncriteriaportal.org/files/epfiles/1070b_pdf.pdf (accessed on 28 May 2019).
- SOG-IS. Available online: https://www.sogis.org/ (accessed on 12 April 2019).
- CSA—Cybersecurity Act. Available online: https://eur-lex.europa.eu/legal-content/EN/TXT/?uri=COM:2017:477:FIN (accessed on 12 April 2019).
- Kavitha, T.; Sridharan, D. Security vulnerabilities in wireless sensor networks a survey. J. Inf. Assur. Secur. 2010, 5, 31–44. [Google Scholar]
- Eagles, K.; Markantonakis, K.; Mayes, K. A comparative analysis of common threats, vulnerabilities, attacks and countermeasures within smart card and wireless sensor network node technologies. In Information Security Theory and Practices. Smart Cards, Mobile and Ubiquitous Computing Systems; Sauveron, D., Markantonakis, K., Bilas, A., Quisquater, J.J., Eds.; WISTP 2007; Lecture Notes in Computer Science; Springer: Berlin, Germany, 2007; Volume 4462. [Google Scholar]
- Cyber-Vulnerabilities. Available online: https://ics-cert.us-cert.gov/content/overview-cyber-vulnerabilities (accessed on 5 March 2019).
- Traffic Sensor Vulnerabilities. Available online: https://ics-cert.us-cert.gov/advisories/ICSA-14-247-01A (accessed on 13 April 2019).
- ISO/IEC. Information Technology—Security Techniques—Refining Software Vulnerability Analysis under ISO/IEC 15408 and ISO/IEC 18045; ISO/IEC TR 20004:2015; International Organization for Standardization: Geneva, Switzerland; International Electrotechnical Commission: Geneva, Switzerland, 2015. [Google Scholar]
- Information Security Certification Office Security Center, Technology Headquarters. Vulnerability Assessment Guide for Developers; IPA: Tokyo, Japan, 2013. [Google Scholar]
- Tallon Guerri, J. Vulnerability analysis taxonomy. Achieving completeness in a systematic way. In Proceedings of the International Common Criteria Conference, Tromso, Norway, 22–24 September 2009. [Google Scholar]
- CAPEC—Common Attack Pattern Enumeration and Classification. Available online: https://capec.mitre.org/ (accessed on 7 April 2019).
- Guerin, F. Return from study period in ISO SC27 WG3 on patch management evaluation for Common Criteria. In Proceedings of the International Common Criteria Conference, Amsterdam, The Netherlands, 30 October–1 November 2018. [Google Scholar]
- Turner, L. Test Automation for CC. Best Practices (CCUF Test Automation WG). In Proceedings of the International Common Criteria Conference, Amsterdam, The Netherlands, 30 October–1 November 2018. [Google Scholar]
- Goertzel, K.M.; Winograd, T. Information Assurance Tools Report—Vulnerability Assessment, 6th ed.; Information Assurance Technology Analysis Center (IATAC): Herndon, VA, USA, 2011. [Google Scholar]
- Common Criteria Member Organizations. Common Methodology for Information Technology Security Evaluation (CEM). 2017. Available online: http://www.commoncriteriaportal.org/ (accessed on 24 April 2019).
- De Franco Rosa, F.; Jino, M. A survey of security assessment ontologies. In Recent Advances in Information Systems and Technologies; Rocha, Á., Correia, A., Adeli, H., Reis, L., Costanzo, S., Eds.; WorldCIST 2017, AISC; Springer: Cham, Switzerland, 2017; Volume 569. [Google Scholar]
- Gharib, M.; Giorgini, P.; Mylopulos, J. Ontologies for Privacy Requirements Engineering: A Systematic Literature Review. 2016. Available online: https://arxiv.org/abs/1611.10097 (accessed on 24 March 2019).
- Ekelhart, A.; Fenz, S.; Goluch, G.; Weippl, E. New Approaches for Security, Privacy and Trust in Complex Environments; Venter, H., Eloff, M., Labuschagne, L., Eloff, J., von Solms, R., Eds.; IFIP (International Federation for Information Processing) Series; Springer: Boston, MA, USA, 2007; Volume 232, pp. 85–95. [Google Scholar]
- Maleki, E.; Belkadi, F.; Ritou, M.; Bernard, A. A tailored ontology supporting sensor implementation for the maintenance of industrial machines. Sensors 2017, 17, 2063. [Google Scholar] [CrossRef] [PubMed]
- Hermann, D.S. Using the Common Criteria for IT Security Evaluation; CRC Press: Boca Raton, FL, USA, 2003. [Google Scholar]
- Higaki, W.H. Successful Common Criteria Evaluation. A Practical Guide for Vendors; CreateSpace Independent Publishing Platform: Lexington, KY, USA, 2011. [Google Scholar]
- Bialas, A. Intelligent sensors security. Sensors 2010, 10, 822–859. [Google Scholar] [CrossRef] [PubMed]
- Bialas, A. Common criteria related security design patterns—Validation on the intelligent sensor example designed for mine environment. Sensors 2010, 10, 4456–4496. [Google Scholar] [CrossRef] [PubMed]
- Bialas, A. Common criteria related security design patterns for intelligent sensors—Knowledge engineering-based implementation. Sensors 2011, 11, 8085–8114. [Google Scholar] [CrossRef] [PubMed]
- Chang, S.-C.; Fan, C.-F. Construction of an ontology-based common criteria review tool. In Proceedings of the International Computer Symposium (ICS2010), Tainan, Taiwan, 16–18 December 2010; IEEE: Piscataway, NJ, USA, 2010; pp. 907–912. [Google Scholar]
- De Franco Rosa, F.; Jino, M.; Bonacin, R. Towards an ontology of security assessment: A core model proposal. In Information Technology—New Generations. Advances in Intelligent Systems and Computing; Latifi, S., Ed.; Springer: Cham, Switzerland, 2018; Volume 738. [Google Scholar] [CrossRef]
- Obrst, L.; Chase, P.; Markeloff, R. Developing an Ontology of the Cyber Security Domain. 2012. Available online: http://ceur-ws.org/Vol-966/STIDS2012_T06_ObrstEtAl_CyberOntology.pdf (accessed on 24 April 2019).
- NVD. Available online: https://nvd.nist.gov/general (accessed on 5 March 2019).
- CVE. Available online: http://cve.mitre.org (accessed on 5 March 2019).
- CWE. Available online: http://cwe.mitre.org (accessed on 5 March 2019).
- CPE. Available online: https://nvd.nist.gov/products/cpe/search (accessed on 5 March 2019).
- OWASP. Available online: https://www.owasp.org/index.php/Category:Vulnerability (accessed on 8 March 2019).
- CISA-ICS. Available online: https://ics-cert.us-cert.gov/ (accessed on 5 April 2019).
- Booth, H.; Turner, C. Vulnerability Description Ontology (VDO). A Framework for Characterizing Vulnerabilities; Draft NISTIR 8138; NIST: Gaithersburg, MD, USA, 2016. [Google Scholar]
- CVSS. Available online: https://www.first.org/cvss/specification-document (accessed on 5 March 2019).
- Takahashi, T.; Kadobayashi, Y. Reference Ontology for Cybersecurity Operational Information. 2014. Available online: https://ieeexplore.ieee.org/stamp/stamp.jsp?arnumber=8205615 (accessed on 24 April 2019).
- Bialas, A. Structurization of the Common Criteria Vulnerability Assessment Process. In Engineering in Dependability of Computer Systems and Networks: Proceedings of the Fourteenth International Conference on Dependability of Computer Systems DepCoS-RELCOMEX, Brunów, Poland, 1–5 July 2019; Zamojski, W., Mazurkiewicz, J., Sugier, J., Walkowiak, T., Kacprzyk, J., Eds.; Advances in Intelligent Systems and Computing 987; Springer: Cham, Switzerland, 2020. [Google Scholar]
- Białas, A. Ontology Based Model of the Common Criteria Evaluation Evidences. Theor. Appl. Inf. 2013, 2, 69–92. Available online: http://yadda.icm.edu.pl/yadda/element/bwmeta1.element.baztech-a4b5f1a3-0d84-4450-aa46-9f77f6104717 (accessed on 24 April 2019).
- Bialas, A. Common criteria IT security evaluation methodology—An ontological approach. In Contemporary Complex Systems and Their Dependability; Zamojski, W., Mazurkiewicz, J., Sugier, J., Walkowiak, T., Kacprzyk, J., Eds.; DepCoS-RELCOMEX 2018, Advances in Intelligent Systems and Computing; Springer: Cham, Switzerland, 2019; Volume 761, pp. 23–34. [Google Scholar] [CrossRef]
- Protégé. Available online: https://protege.stanford.edu/ (accessed on 3 January 2019).
- Musen, M.A. The Protégé project: A look back and a look forward. AI Matters 2015, 1, 4–12. [Google Scholar] [CrossRef] [PubMed]
- ISO/IEC. Information Technology—Security Techniques—Physical Security Attacks, Mitigation Techniques and Security Requirements; ISO/IEC TS 30104:2015; International Organization for Standardization: Geneva, Switzerland; International Electrotechnical Commission: Geneva, Switzerland, 2015. [Google Scholar]
- Bialas, A. Software Support of the Common Criteria Vulnerability Assessment. In Advances in Dependability Engineering of Complex Systems; Zamojski, W., Mazurkiewicz, J., Sugier, J., Walkowiak, T., Kacprzyk, J., Eds.; DepCoS-RELCOMEX 2017; Advances in Intelligent Systems and Computing; Springer: Cham, Switzerland, 2018; Volume 582, pp. 26–38. Available online: https://link.springer.com/chapter/10.1007/978-3-319-59415-6_3 (accessed on 24 April 2019). [CrossRef]
- COSADE—Constructive Side-Channel Analysis and Secure Design. Available online: https://www.cosade.org/ (accessed on 16 April 2019).
- CCMODE—Common Criteria Compliant, Modular, Open IT Security Development Environment Project. Available online: http://commoncriteria.pl/index.php/en/ (accessed on 24 April 2019).








© 2019 by the author. Licensee MDPI, Basel, Switzerland. This article is an open access article distributed under the terms and conditions of the Creative Commons Attribution (CC BY) license (http://creativecommons.org/licenses/by/4.0/).
Share and Cite
Bialas, A. Vulnerability Assessment of Sensor Systems. Sensors 2019, 19, 2518. https://doi.org/10.3390/s19112518
Bialas A. Vulnerability Assessment of Sensor Systems. Sensors. 2019; 19(11):2518. https://doi.org/10.3390/s19112518
Chicago/Turabian StyleBialas, Andrzej. 2019. "Vulnerability Assessment of Sensor Systems" Sensors 19, no. 11: 2518. https://doi.org/10.3390/s19112518
APA StyleBialas, A. (2019). Vulnerability Assessment of Sensor Systems. Sensors, 19(11), 2518. https://doi.org/10.3390/s19112518
