Real-Time Vehicle Roll Angle Estimation Based on Neural Networks in IoT Low-Cost Devices
Abstract
1. Introduction
- To acquire information from sensors that have a high sampling frequency.
- To process sensor information in hard real time.
- To include actuators with fast-response time.
- To use low-cost systems in order to minimize the implementation cost in commercial vehicles.
- To develop an architecture that integrates all previous elements, guaranteeing high reliability and fault-tolerance.
- Do low-cost experimental kits using ANN to estimate the roll angle have enough performance to address the hard real-time processing constraints of at least 50 Hz?
- Considering that the kits satisfy the hard real-time constraints, are the estimations provided precise enough to identify rollover situations? Are these estimators sensitive to noise in real driving situations?
- What are the key lessons learnt to consider when implementing this kind of estimators in low-cost kits?
- (a)
- Design and develop an IoT-based architecture, integrating ANN in low cost kits with different hardware architectures in order to estimate under real-time constraints the vehicle roll angle. This architecture is able to work under high dynamic conditions, by following specific best practices and considerations during its design.The IoT based architecture has been developed integrating low-cost Inertial Motion Unit (IMU) and small single-board computer that acquire data from the IMU sensor and estimate the roll angle using ANNs. The outcome to the estimations have been compared with the measurements acquired by a high-end professional device (VBOX from Racelogic), used as the ground truth. Two different low-cost systems have been considered on this research systems (Raspberry Pi 3 Model B with IMU BNO0055 and Intel Edison with IMU LSM9DSO). These devices are compared in terms of estimation accuracy, processing time and reliability.
- (b)
- Assess that the IoT architecture deployed in low-cost experimental kits achieve the hard real-time performance constraints, estimating the roll angle with the required calculation accuracy. Even more, the noise influence in real driving situations is analyzed in order to evaluate the accuracy of the estimations provided.
2. Methodology
2.1. Experimental Testbed Design
2.1.1. Hardware Perspective
- The reference, or ground truth kit, is composed of an Inertial Measurement Unit (IMU) from Racelogic connected to VBOX 3i GPS dual antenna data logger in a 90-degree angle with respect to the traveling direction [39]. These sensors are connected to a laptop embedded in the vehicle [6]. The installed sensors provide measurements for lateral acceleration, aym, longitudinal acceleration, ax, yaw rate , roll rate and roll angle φ. Given the nature of Racelogic VBOX devices, they need to be physically connected by wire to the experiments manager and among themselves.
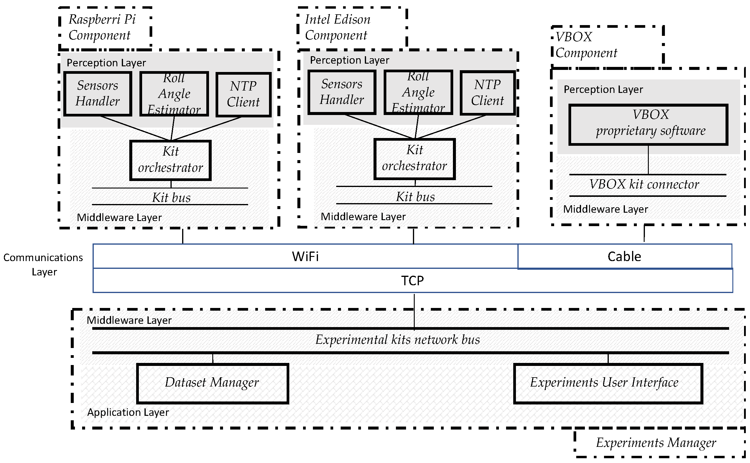
2.1.2. Software Architecture
- (a)
- The perception layer that collects data using sensors. These elements constitute the most important ingredients of the IoT. In the scope of the experimental testbed designed, the “things” are the different low-cost experimental kits that can be installed in a vehicle to monitor risk rollover situations; they are able to communicate among themselves if complex vehicles are considered.
- (b)
- The communications component is the next architectural element to be included in an IoT architecture. The most common communication technologies for vehicular communications are Bluetooth, Zigbee, and WiFi. In this research work, this component is considered through a WiFi connection through a wireless (802.11 g) access point.
- (c)
- The last architectural component integrates two kinds of software elements: middleware and applications. These components are considered in the components enhancing the interoperability of smart things included in the testbed architecture.
- The experimental kits network bus is in charge of subscribing and unsubscribing the different experimental kits. Even more, it provides the possibility to send requests to the experimental kits (0, shutdown experimental kit; 1, keep running the experiment; 2, start the experiment; and 3, end the experiment) and to receive the information items provided by VBOX, Raspberry Pi 3 Model B and Intel Edison kits.
- Dataset Manager is in charge of receiving the data coming from the kits and storing them in CSV files.
- Experiments User Interface that provide the functionality to start and finish the experiments. It connects to the experimental kits network bus to start and finish an experiment in a synchronized way for all the experimental kits connected.
- The VBOX kit connector oversees publishing of the experimental kit, receiving orders from the experimental kits orchestrator connected and sending to it information obtained during the experiment.
- The VBOX proprietary software is in charge of managing the information received during the experiment execution.
- The kit bus that is in charge of publishing the experimental kits in the network, receiving the requests form experimental kits network bus and sending to the kit orchestrator the orders for starting and stopping the experiment.
- The kit orchestrator is in charge of integrating in a synchronized way the information provided by the sensors included in the kit. To achieve this aim, the orchestrator completes the following process: (1) When it receives the “start experiment” signal from the kit bus, it creates an empty data structure to store the results in RAM memory; (2) when the orchestrator receives the “end experiment” signal, it sends to the Experiments Manager the data structure, which included the data obtained during the experiment; then (3) Experiments Manager is in charge of storing this data. The information sent is routed through the kit bus and the experimental kits network bus to reach the Dataset Manager in the Experiments Manager.
- The Sensors Handler has the responsibility of registering data coming from sensors in a 50 Hz sampling rate.
- The Roll Angle Estimator is a software component that implements an ANN to estimate the roll angle corresponding to the lateral acceleration, aym, the longitudinal acceleration, ax, the yaw rate , and the roll rate as input variables. A more detailed description of this estimator is provided in 2.1.3.
- The NTP Client is in charge of registering the actual date-time in the hardware controller of the experimental kit to ensure that all the kits in the testbed have the same date-time. This enables and eases comparison of results during the data analysis stage in this research work.
2.1.3. Vehicle Roll Angle Estimator Using Neural Networks
2.2. Experiments Definition
2.3. Data Gathering and Analysis
2.4. Threats to Validity
- The first threat was mitigated using two different units for each low-cost experimental kits (Intel Edison and Raspberry Pi 3 Model B) in order to prevent errors from hardware components working wrongly. Even more, all the units were verified in static conditions, implementing the corresponding calibrations, to ensure that experimental kits were providing appropriate values.
- Specific unit testing suites were defined and implemented to verify that the components included in the software architecture properly process the values obtained from sensors and synchronize correctly the information provided by each experimental kit.
- To verify the validity of the results, each maneuver was repeated, at least, three times consecutively.
- Regarding vehicle conditions, the experimental kits location is the most relevant threat to an appropriate generalization of the results obtained. To mitigate this threat, according to [23], the IMU and the low-cost experimental kits were located in the vehicle’s center of mass.
- Regarding experiments execution and road conditions, the road considered for the experiments exaction does not have a relevant slope. Even more, the experiments were executed with different types of directions, and constant and variable speed.
3. Results
3.1. Test 1. J-Turn
3.2. Test 2. Double Lane Change
3.3. Test 3. General Circulation
4. Discussion
4.1. Precision
4.2. Processing Capability
- Development of same C++ source code for Intel Edison and Raspberry Pi 3 Model B. Usage of same compiler (gcc version 6.3.0) in both platforms, and the same linker and compiler flags, considering the maximum optimization level for speed (-O3 [51]). These additional optimizations perform, among others, predictive commoning optimization, this is, reusing computations (especially memory loads and stores) performed in previous iterations of loops, with beneficial results considering the processor caches in both Intel Edison and Raspberry Pi 3 Model B.
- Multiple revisions of source code to keep it clean and simple. Algorithmic optimizations to keep a low-profile memory usage, and increased performance (i.e., avoiding copies of objects, like the ANN instance, by passing it by reference).
5. Conclusions
Author Contributions
Funding
Conflicts of Interest
Abbreviations
| ANN | Artificial Neural Network |
| FANN | Fast Artificial Neural Network (software library) |
| GPS | Global Positioning System |
| IMU | Inertial Measurement Unit |
| IoT | Internet Of Things |
| RMS | Root Mean Square |
| RSC | Roll Stability Control (system) |
References
- Rajamani, R.; Piyabongkarn, D.; Tsourapas, V.; Lew, J. Real-time estimation of roll angle and CG height for active rollover prevention applications. In Proceedings of the American Control Conference (ACC’09), St. Louis, MO, USA, 10–12 June 2000; pp. 433–438. [Google Scholar]
- Tafner, R.; Reichhartinger, M.; Horn, M. Robust online roll dynamics identification of a vehicle using sliding mode concepts. Control Eng. Pract. 2014, 29, 235–246. [Google Scholar] [CrossRef]
- Zhao, L.; Liu, Z. Vehicle Velocity and Roll Angle Estimation with Road and Friction Adaptation for Four-Wheel Independent Drive Electric VEHICLE. Available online: https://www.hindawi.com/journals/mpe/2014/801628/abs/ (accessed on 16 April 2018).
- Suh, Y.S. Computationally Efficient Pitch and Roll Estimation Using a Unit Direction Vector. IEEE Trans. Instrum. Meas. 2018, 67, 459–465. [Google Scholar] [CrossRef]
- Zhang, S.; Yu, S.; Liu, C.; Yuan, X.; Liu, S. A Dual-Linear Kalman Filter for Real-Time Orientation Determination System Using Low-Cost MEMS Sensors. Sensors 2016, 16, 264. [Google Scholar] [CrossRef] [PubMed]
- Vargas-Meléndez, L.; Boada, B.L.; Boada, M.J.L.; Gauchía, A.; Díaz, V. A Sensor Fusion Method Based on an Integrated Neural Network and Kalman Filter for Vehicle Roll Angle Estimation. Sensors 2016, 16, 1400. [Google Scholar] [CrossRef] [PubMed]
- Boada, B.L.; Boada, M.J.L.; Vargas-Melendez, L.; Diaz, V. A robust observer based on H∞ filtering with parameter uncertainties combined with Neural Networks for estimation of vehicle roll angle. Mech. Syst. Signal Process. 2018, 99, 611–623. [Google Scholar] [CrossRef]
- Boada, B.L.; Boada, M.J.L.; Diaz, V. A robust observer based on energy-to-peak filtering in combination with neural networks for parameter varying systems and its application to vehicle roll angle estimation. Mechatronics 2018, 50, 196–204. [Google Scholar] [CrossRef]
- Bevly, D.M.; Ryu, J.; Gerdes, J.C. Integrating INS Sensors With GPS Measurements for Continuous Estimation of Vehicle Sideslip, Roll, and Tire Cornering Stiffness. IEEE Trans. Intell. Transp. Syst. 2006, 7, 483–493. [Google Scholar] [CrossRef]
- Jiang, G.; Liu, L.; Guo, C.; Chen, J.; Muhammad, F.; Miao, X. A novel fusion algorithm for estimation of the side-slip angle and the roll angle of a vehicle with optimized key parameters. Proc. Inst. Mech. Eng. Part J. Automob. Eng. 2017, 231, 161–174. [Google Scholar] [CrossRef]
- Nam, K.; Oh, S.; Fujimoto, H.; Hori, Y. Estimation of Sideslip and Roll Angles of Electric Vehicles Using Lateral Tire Force Sensors Through RLS and Kalman Filter Approaches. IEEE Trans. Ind. Electron. 2013, 60, 988–1000. [Google Scholar] [CrossRef]
- Boada, M.J.L.; Boada, B.L.; Gauchia Babe, A.; Calvo Ramos, J.A.; Lopez, V.D. Active roll control using reinforcement learning for a single unit heavy vehicle. Int. J. Heavy Veh. Syst. 2009, 16, 412–430. [Google Scholar] [CrossRef]
- Wan, J.; Chen, B.; Imran, M.; Tao, F.; Li, D.; Liu, C.; Ahmad, S. Toward Dynamic Resources Management for IoT-Based Manufacturing. IEEE Commun. Mag. 2018, 56, 52–59. [Google Scholar] [CrossRef]
- Tsao, K.-C.; Lee, L.; Chu, T.-S.; Huang, Y.-H. A Two-Stage Reconstruction Processor for Human Detection in Compressive Sensing CMOS Radar. Sensors 2018, 18, 1106. [Google Scholar] [CrossRef] [PubMed]
- Lau, B.P.L.; Wijerathne, N.; Ng, B.K.K.; Yuen, C. Sensor Fusion for Public Space Utilization Monitoring in a Smart City. IEEE Internet Things J. 2018, 5, 473–481. [Google Scholar] [CrossRef]
- Sohail, M.; Wang, L. 3VSR: Three Valued Secure Routing for Vehicular Ad Hoc Networks using Sensing Logic in Adversarial Environment. Sensors 2018, 18, 856. [Google Scholar] [CrossRef] [PubMed]
- Jo, O.; Kim, Y.K.; Kim, J. Internet of Things for Smart Railway: Feasibility and Applications. IEEE Internet Things J. 2018, 5, 482–490. [Google Scholar] [CrossRef]
- Lam, A.Y.S.; Li, V.O.K. Opportunistic Routing for Vehicular Energy Network. IEEE Internet Things J. 2018, 5, 533–545. [Google Scholar] [CrossRef]
- Hermans, T.; Ramaekers, P.; Denil, J.; Meulenaere, P.D.; Anthonis, J. Incorporation of AUTOSAR in an Embedded Systems Development Process: A Case Study. In Proceedings of the 2011 37th EUROMICRO Conference on Software Engineering and Advanced Applications, Oulu, Finland, 30 August–2 September 2011; pp. 247–250. [Google Scholar]
- Sangiovanni-Vincentelli, A.; Natale, M.D. Embedded System Design for Automotive Applications. Computer 2007, 40, 42–51. [Google Scholar] [CrossRef]
- Chakraborty, S.; Lukasiewycz, M.; Buckl, C.; Fahmy, S.; Chang, N.; Park, S.; Kim, Y.; Leteinturier, P.; Adlkofer, H. Embedded Systems and Software Challenges in Electric Vehicles. In Proceedings of the Conference on Design, Automation and Test in Europe DATE’12, Dresden, Germany, 12–16 March 2012; 2012; pp. 424–429. [Google Scholar]
- Sethi, P.; Sarangi, S.R. Internet of Things: Architectures, Protocols, and Applications. Available online: https://www.hindawi.com/journals/jece/2017/9324035/abs/ (accessed on 16 April 2018).
- Pajares Redondo, J.; Prieto González, L.; García Guzman, J.; Boada, L.B.; Díaz, V. VEHIOT: Design and Evaluation of an IoT Architecture Based on Low-Cost Devices to Be Embedded in Production Vehicles. Sensors 2018, 18, 486. [Google Scholar] [CrossRef] [PubMed]
- McMullen, S.A.H.; Henderson, T.; Ison, D. Embry-Riddle Aeronautical University multispectral sensor and data fusion laboratory: A model for distributed research and education. In Next-Generation Spectroscopic Technologies X; International Society for Optics and Photonics: Bellingham, WA, USA, 2017; Volume 10210, p. 102100T. [Google Scholar]
- Gomez-Cruz, J.; Nair, S.; Manjarrez-Hernandez, A.; Gavilanes-Parra, S.; Ascanio, G.; Escobedo, C. Cost-effective flow-through nanohole array-based biosensing platform for the label-free detection of uropathogenic E. coli in real time. Biosens. Bioelectron. 2018, 106, 105–110. [Google Scholar] [CrossRef] [PubMed]
- Ambrož, M. Raspberry Pi as a low-cost data acquisition system for human powered vehicles. Measurement 2017, 100, 7–18. [Google Scholar] [CrossRef]
- Fog Computing Architectures for Healthcare | Wireless Performance and Semantic Opportunities | Journal of Information, Communication and Ethics in Society | Volume 14, No 4. Available online: https://www.emeraldinsight.com/doi/abs/10.1108/JICES-05-2016-0014 (accessed on 16 April 2018).
- Singh, H.; Yadav, G.; Mallaiah, R.; Joshi, P.; Joshi, V.; Kaur, R.; Bansal, S.; Brahmachari, S.K. iNICU–Integrated Neonatal Care Unit: Capturing Neonatal Journey in an Intelligent Data Way. J. Med. Syst. 2017, 41, 132. [Google Scholar] [CrossRef] [PubMed]
- Barik, R.K.; Dubey, H.; Samaddar, A.B.; Gupta, R.D.; Ray, P.K. FogGIS: Fog Computing for geospatial big data analytics. In Proceedings of the 2016 IEEE Uttar Pradesh Section International Conference on Electrical, Computer and Electronics Engineering (UPCON), Varanasi, India, 9–11 December 2016; pp. 613–618. [Google Scholar]
- Patel, S.M.; Kanawade, S.Y. Internet of Things Based Smart Home with Intel Edison. In Proceedings of International Conference on Communication and Networks; Advances in Intelligent Systems and Computing; Springer: Singapore, 2017; pp. 385–392. ISBN 978-981-10-2749-9. [Google Scholar]
- Mangeas, M.; Glaser, S.; Dolcemascolo, V. Neural networks estimation of truck static weights by fusing weight-in-motion data. In Proceedings of the Fifth International Conference on Information Fusion. FUSION 2002. (IEEE Cat.No.02EX5997), Annapolis, MD, USA, 8–11 July 2002; Volume 1, pp. 456–462. [Google Scholar]
- Gajdar, T.; Rudas, I.; Suda, Y. Neural network based estimation of friction coefficient of wheel and rail. In Proceedings of the IEEE International Conference on Intelligent Engineering Systems, Budapest, Hungary, 15–17 September 1997; pp. 315–318. [Google Scholar]
- Darccedil, A.I.; Buuml, A.L. A neural network (NN) model to predict intersection crashes based upon driver, vehicle and roadway surface characteristics. Sci. Res. Essays 2010, 5, 2832–2836. [Google Scholar]
- Ozkurt, C.; Camci, F. Automatic Traffic Density Estimation and Vehicle Classification for Traffic Surveillance Systems Using Neural Networks. Math. Comput. Appl. 2009, 14, 187–196. [Google Scholar] [CrossRef]
- Coninck, E.D.; Verbelen, T.; Vankeirsbilck, B.; Bohez, S.; Simoens, P.; Demeester, P.; Dhoedt, B. Distributed Neural Networks for Internet of Things: The Big-Little Approach. In Internet of Things. IoT Infrastructures; Lecture Notes of the Institute for Computer Sciences, Social Informatics and Telecommunications Engineering; Springer: Cham, Switzerland, 2015; pp. 484–492. [Google Scholar]
- Umakirthika, D.; Pushparani, P.; Rajkumar, M.V. Internet of Things in Vehicle Safety—Obstacle Detection and Alert System. Int. J. Eng. Comput. Sci. 2018, 7, 23540–23551. [Google Scholar] [CrossRef]
- Razafimandimby, C.; Loscri, V.; Vegni, A.M. A Neural Network and IoT Based Scheme for Performance Assessment in Internet of Robotic Things. In Proceedings of the 2016 IEEE First International Conference on Internet-of-Things Design and Implementation (IoTDI), Berlin, Germany, 4–8 April 2016; pp. 241–246. [Google Scholar]
- Garcia, J.G.; Prieto, L.G.; Pajares, J.R.; Sanz, S.S.; Boada, B. Design of Low-Cost Vehicle Roll Angle Estimator Based on Kalman Filters and an Iot Architecture. Sensors 2018, 18. [Google Scholar] [CrossRef]
- VBOX Automotive–VBOX. Available online: https://vboxautomotive.co.uk/index.php/en (accessed on 16 April 2018).
- Raspberry Pi 3 Model B. Available online: https://www.sparkfun.com/products/13825 (accessed on 16 April 2018).
- Industries, A. Adafruit 9-DOF Absolute Orientation IMU Fusion Breakout–BNO055. Available online: https://www.adafruit.com/product/2472 (accessed on 16 April 2018).
- BNO55. Available online: https://www.bosch-sensortec.com/bst/products/all_products/bno055 (accessed on 16 April 2018).
- Intel® Edison Compute Module (IoT) Product Specifications. Available online: https://ark.intel.com/products/84572/Intel-Edison-Compute-Module-IoT (accessed on 16 April 2018).
- SparkFun Block for Intel® Edison–9 Degrees of Freedom–DEV-13033–SparkFun Electronics. Available online: https://www.sparkfun.com/products/retired/13033 (accessed on 16 April 2018).
- Pieri, F.; Zambelli, C.; Nannini, A.; Olivo, P.; Saponara, S. Limits of sensing and storage electronic components for high-reliable and safety-critical automotive applications. In Proceedings of the International Conference of Electrical and Electronic Technologies for Automotive, Torino, Italy, 15–16 June 2017; pp. 1–7. [Google Scholar]
- Gubbi, J.; Buyya, R.; Marusic, S.; Palaniswami, M. Internet of Things (IoT): A vision, architectural elements, and future directions. Future Gener. Comput. Syst. 2013, 29, 1645–1660. [Google Scholar] [CrossRef]
- FANN. Available online: http://leenissen.dk/fann/wp/ (accessed on 16 April 2018).
- Zheng, J.; Qi, M.; Xiang, K.; Pang, M. IMU Performance Analysis for a Pedestrian Tracker. In Intelligent Robotics and Applications; Lecture Notes in Computer Science; Springer: Cham, Switzerland, 2017; pp. 494–504. [Google Scholar]
- Herlihy, L.; Golen, E.; Reznik, L.; Lyshevski, S.E. Secure communication and signal processing in inertial navigation systems. In Proceedings of the 2017 IEEE 37th International Conference on Electronics and Nanotechnology (ELNANO), Kyiv, Ukraine, 18–20 April 2017; pp. 414–419. [Google Scholar]
- Parvis, M.; Grassini, S.; Angelini, E.; Scattareggia, P. Swimming symmetry assessment via multiple inertial measurements. In Proceedings of the 2016 IEEE International Symposium on Medical Measurements and Applications (MeMeA), Benevento, Italy, 15–18 May 2016; pp. 1–6. [Google Scholar]
- Using the GNU Compiler Collection (GCC): Optimize Options. Free Software Foundation. 51 Franklin Street, Fifth Floor, Boston, MA 02110-1301 USA. Available online: https://gcc.gnu.org/onlinedocs/gcc/Optimize-Options.html (accessed on 17 April 2018).
- Fast Artificial Neural Network Library (FANN). Available online: https://github.com/libfann (accessed on 6 July 2018).















| VBOX Kit | Raspberry Pi 3 Model B Kit | Intel Edison Kit | |
|---|---|---|---|
| RAM | 2 GB 1 | 1 GB | 1 GB |
| CPU | Intel Core 2 Duo T8100 2.10 GHz 1 | 4x ARM Cortex-A53, 1.2 GHz | 4x Intel Atom Tangier x86 dual core processor +Intel Quark core |
| Power consumption | Max. 5.5 Watts 2 | 5 V@<1.5 W–6 W | 3.3 V@<1 W |
| Dimensions | 170 × 121 × 41 mm3 | 85.60 × 56.5 mm2 | 35.5 × 25 mm2 |
| Angular rate range | ±150°/s | From ±125°/s to ±2000°/s | From ±245°/s to ±2000°/s |
| Acceleration range | ±1.7 g | From ±2 g to ±16 g | From ±2 g to ±16 g |
| Angular rate resolution | 0.01°/s | 16 bits (From 0.003°/s for ±125°/s to 0.06°/s for ±2000°/s) | 16 bits (From 0.007°/s for ±245°/s to 0.06°/s for ±2000°/s) |
| Acceleration resolution | 0.01 g | 14 bits (From 0.0002 g for ±2 g to 0.002 g for ±16 g) | 14 bits (From 0.0002 g for ±2 g to 0.002 g for ±16 g) |
| Price | >16,000 € | 63.2 € | 55.5 € |
| Id | Description | Times | Purpose | Variables to Observe |
|---|---|---|---|---|
| 1 | Vehicle takes a roundabout with a radius of around 20 m at a constant speed near 40 km/h. | 3 |
| aym, ax, , , φa, φe |
| 2 | Vehicle performs a lane change a constant speed near 40 km/h. | 3 |
| aym, ax, , , φa, φe |
| 3 | Vehicle simulates a normal circulation behavior, between 20 and 50 km/h. Several curves were taken, and the vehicle was at the most appropriate speed for the road and conditions | 1 |
| aym, ax, , , φa, φe |
| Roll Angle | |||
|---|---|---|---|
| Norm Error (%) | RMS Error (°) | Maximum Error (°) | |
| Raspberry Pi 3 Model B | 62.09 | 0.7405 ± 0.0823 | 3.54 |
| Intel Edison | 65.74 | 0.7965 ± 0.0743 | 3.84 |
| Racelogic VBOX IMU | 52.22 | 0.5792 ± 0.0322 | 2.74 |
| Processing Time | |||
|---|---|---|---|
| Maximum (ms) | Mean (ms) | Mean Deviation (ms) | |
| Raspberry Pi 3 Model B | 13.09 | 18.06 × 10−3 | 13.1 × 10−3 |
| Intel Edison | 1.19 | 13.87 × 10−3 | 5.1 × 10−3 |
| Roll Angle | |||
|---|---|---|---|
| Norm Error (%) | RMS Error (°) | Maximum Error (°) | |
| Raspberry Pi 3 Model B | 85.37 | 0.5302 ± 0.0681 | 2.54 |
| Intel Edison | 85.98 | 0.5075 ± 0.0432 | 2.36 |
| Racelogic VBOX IMU | 72.84 | 0.4521 ± 0.0215 | 1.95 |
| Processing Time | |||
|---|---|---|---|
| Maximum (ms) | Mean (ms) | Mean Deviation (ms) | |
| Raspberry Pi 3 Model B | 8.02 | 12.32 × 10−3 | 6.1 × 10−3 |
| Intel Edison | 0.13 | 11.59 × 10−3 | 2.3 × 10−3 |
| Roll Angle | |||
|---|---|---|---|
| Norm Error (%) | RMS Error (°) | Maximum Error (°) | |
| Raspberry Pi 3 Model B | 107.91 | 1.0321 | 5.92 |
| Intel Edison | 135.87 | 1.3297 | 4.41 |
| Racelogic VBOX IMU | 92.09 | 0.9431 | 5.29 |
| Processing Time | |||
|---|---|---|---|
| Maximum (ms) | Mean (ms) | Mean Deviation (ms) | |
| Raspberry Pi 3 Model B | 14.88 | 14.58 × 10−3 | 5.8 × 10−6 |
| Intel Edison | 9.54 | 15.09 × 10−3 | 5.9 × 10−6 |
© 2018 by the authors. Licensee MDPI, Basel, Switzerland. This article is an open access article distributed under the terms and conditions of the Creative Commons Attribution (CC BY) license (http://creativecommons.org/licenses/by/4.0/).
Share and Cite
García Guzmán, J.; Prieto González, L.; Pajares Redondo, J.; Montalvo Martínez, M.M.; L. Boada, M.J. Real-Time Vehicle Roll Angle Estimation Based on Neural Networks in IoT Low-Cost Devices. Sensors 2018, 18, 2188. https://doi.org/10.3390/s18072188
García Guzmán J, Prieto González L, Pajares Redondo J, Montalvo Martínez MM, L. Boada MJ. Real-Time Vehicle Roll Angle Estimation Based on Neural Networks in IoT Low-Cost Devices. Sensors. 2018; 18(7):2188. https://doi.org/10.3390/s18072188
Chicago/Turabian StyleGarcía Guzmán, Javier, Lisardo Prieto González, Jonatan Pajares Redondo, Mat Max Montalvo Martínez, and María Jesús L. Boada. 2018. "Real-Time Vehicle Roll Angle Estimation Based on Neural Networks in IoT Low-Cost Devices" Sensors 18, no. 7: 2188. https://doi.org/10.3390/s18072188
APA StyleGarcía Guzmán, J., Prieto González, L., Pajares Redondo, J., Montalvo Martínez, M. M., & L. Boada, M. J. (2018). Real-Time Vehicle Roll Angle Estimation Based on Neural Networks in IoT Low-Cost Devices. Sensors, 18(7), 2188. https://doi.org/10.3390/s18072188

