An Aquatic Mobile Sensing USV Swarm with a Link Quality-Based Delay Tolerant Network
Abstract
1. Introduction
- Aquatic monitoring platform through a swarm of USVs;
- Data collection units with aquatic environment monitoring;
- Passive link quality estimation;
- DTN routing strategies through the best quality path in a dynamic approach;
- DTN supporting a mobile sensing network and multi-technology communication (both long and short range communications); and
- Network and path simulation in Robot Simulator (ROS) which can be integrated with real USVs in a real environment.
2. Related Work
2.1. USV Platforms
2.2. Link Quality Estimators
2.3. DTN Forwarding Strategies
2.4. Simulation
3. Proposed Architecture
3.1. Architecture Overview
- Heterogeneous mobile nodes (USVs), with only short range communication (e.g., Wi-Fi) or also long range communication (e.g., LoRa);
- Collection and dissemination of environmental data from the short range communication mobile nodes to the long range ones (mobile gateways);
- Fallback support of mobile aerial gateways if USVs are isolated; and
- Monitoring of an entire tank with minimal cost.
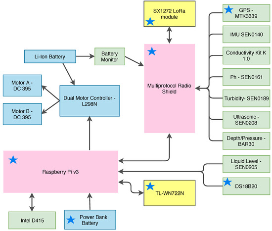
3.2. Network Elements
- potential of Hydrogen (pH);
- Water Temperature;
- Salinity;
- Depth;
- Turbidity; and
- Electrical Conductivity.
- Navigation Data Acquisition: This module is responsible for the update and synchronization of the swarm’s navigation information given by the Communication Layer. Only the newest messages should be allowed to change position values, leading to less noise. This module is also responsible for updating the map using sensor fusion.
- Cooperative Path Planning: This module manages the allocation of new sensing points, and calculates the trajectory avoiding obstacles on the map. The trajectory should be optimized in terms of total distance, connectivity constraints, and navigation time. The path planning algorithm can be viewed as a multiple traveling salesmen problem, and uses a follow me approach, where each USV has to maintain connection with only one vehicle with a higher priority. Each USV only has to follow one vehicle and can only be followed by one vehicle. The Path Planning algorithm should maintain the connection of all the USVs in the swarm, so the swarm can be synchronized while performing a task. If one USV goes away from the swarm, another vehicle has to follow to maintain the connection between the swarm and this USV. When a USV stops communicating to the swarm, the lower priority USV drops its task and goes to the last location known of that vehicle. In a worst case scenario, all USVs’ trajectories can be affected, and the swarm starts adjusting the trajectory to follow this USV to maintain connectivity. If, for some reason, the USV has no longer connectivity with the swarm, the packets are stored until new connections are established. At that time, if the packet reaches the expiration date, then the packet is deleted. This module and the rationale behind the swarm control and navigation are still under development. In this work we have decided to focus on the evaluation of communication strategies in an aquatic sensing platform formed by moving USVs. After each allocation of a new target, this module passes this information to the communication layer to be transmitted to other USVs, using the neighbors’ announcements.
- Trajectory Modification in Real Time: This module is responsible for changing the trajectory to the assigned target when it is necessary to deviate from some mobile obstacle, or to maintain network connectivity. The avoidance of moving obstacles is made by integrating the on board sensors’ information and the shared positions. By fusing these data, we can reduce the noise of this information. This module is also responsible for communicating the next waypoint to the software structure shown in Figure 1 contemplated within the Thruster Controller module.
- LoRa Comm Manager: This module deals with LoRa technology, since the Wi-Fi is managed inside the DTN operation Processes.
- mOVE: This module is responsible for implementing the DTN architecture, and also managing the routing algorithm. The embedded Wi-Fi manager is responsible for finding neighbors and storing data until a neighbor is available.
- Sensor Controller: This module manages all the sensors’ drivers, forwards the data to the respective modules, collects the data, and fuses it to filter out noise.
- Thrusters Controller: This module uses the software from the UUV Simulator for the simulation, and also implements drivers for the real motors in the USV. It takes a waypoint and it is responsible for navigating the USV towards that point.
4. Link Quality-Based Forwarding Strategies
4.1. Link Quality Estimation
4.2. Forwarding Strategies
- Passive multihop Link Quality Estimator with broadcast end-to-end acknowledgement (PAmuLQE-B-E2E ): In this variant, the destination node sends the acknowledgment packet in broadcast to all its neighbors. If the same packet is transmitted to a neighboring node that has the knowledge that this packet has already been delivered, this neighbor will send and acknowledge the packet in unicast to the sender node.
- Passive multihop Link Quality Estimator with unicast end-to-end acknowledgement (PAmuLQE-U-E2E): In this variant, the end-to-end acknowledgement is sent as a data packet in unicast. When the packet is retransmitted from the sender to the gateway, it is deleted from a relay node every time that the next hop transmission is acknowledged.
- Passive multihop Link Quality Estimator with neighbor acknowledgement (PAmuLQE-NACK): In this variant, each node keeps the packet only until it receives the acknowledgement from the next node. This means that there is only one copy of the packet in the network at each time.
| Algorithm 1: Routing decision algorithm (decision logic). |
![]() |
| Algorithm 2: Acknowledgement logic. |
![]() |
5. Link Quality Characterization for Simulation Support
6. Performance Evaluation
6.1. Simulator Description
6.2. Scenarios Description
6.3. Link Quality Estimation Comparison
6.4. Link Quality-Based Forwarding Strategies
6.5. Comparison between Mobile and Static Scenarios
7. Conclusions
Author Contributions
Funding
Conflicts of Interest
References
- Liu, Y.; Bucknall, R. Path planning algorithm for unmanned surface vehicle formations in a practical maritime environment. Ocean Eng. 2015, 97, 126–144. [Google Scholar] [CrossRef]
- Ramos, D.; Oliveira, L.; Almeida, L.; Moreno, U. Network Interference on Cooperative Mobile Robots Consensus. In Robot 2015: Second Iberian Robotics Conference; Springer International Publishing: New York, NY, USA, 2016; pp. 651–663. [Google Scholar]
- Baccour, N.; Koubâa, A.; Mottola, L.; Zúñiga, M.A.; Youssef, H.; Boano, C.A.; Alves, M. Radio Link Quality Estimation in Wireless Sensor Networks: A Survey. ACM Trans. Sens. Netw. 2012, 8, 34:1–34:33. [Google Scholar] [CrossRef]
- Xu, G.; Shen, W.; Wang, X. Applications of Wireless Sensor Networks in Marine Environment Monitoring: A Survey. Sensors 2014, 14, 16932–16954. [Google Scholar] [CrossRef] [PubMed]
- Lloret, J.; Sendra, S.; Garcia, M.; Lloret, G. Group-based underwater wireless sensor network for marine fish farms. In Proceedings of the 2011 IEEE GLOBECOM Workshops (GC Wkshps), Houston, TX, USA, 5–9 December 2011; pp. 115–119. [Google Scholar]
- López, M.; Gómez, J.M.; Sabater, J.; Herms, A. IEEE 802.15.4 based wireless monitoring of pH and temperature in a fish farm. In Proceedings of the Melecon 2010—2010 15th IEEE Mediterranean Electrotechnical Conference, Valletta, Malta, 26–28 April 2010; pp. 575–580. [Google Scholar]
- Bhadauria, D.; Isler, V.; Studenski, A.; Tokekar, P. A Robotic Sensor Network for monitoring carp in Minnesota lakes. In Proceedings of the 2010 IEEE International Conference on Robotics and Automation, Anchorage, AK, USA, 3–8 May 2010; pp. 3837–3842. [Google Scholar]
- Saravanan, M.; Das, A.; Iyer, V. Smart water grid management using LPWAN IoT technology. In Proceedings of the 2017 Global Internet of Things Summit (GIoTS), Geneva, Switzerland, 6–9 June 2017; pp. 1–6. [Google Scholar]
- Lambrou, T.P.; Anastasiou, C.C.; Panayiotou, C.G.; Polycarpou, M.M. A Low-Cost Sensor Network for Real-Time Monitoring and Contamination Detection in Drinking Water Distribution Systems. IEEE Sens. J. 2014, 14, 2765–2772. [Google Scholar] [CrossRef]
- Baccour, N.; Koubâa, A.; Jamâa, M.B.; Youssef, H.; Zuniga, M.; Alves, M. A comparative simulation study of link quality estimators in wireless sensor networks. In Proceedings of the 2009 IEEE International Symposium on Modeling, Analysis Simulation of Computer and Telecommunication Systems, London, UK, 21–23 September 2009; pp. 1–10. [Google Scholar]
- Baccour, N.; Koubâa, A.; Youssef, H.; Ben Jamâa, M.; do Rosário, D.; Alves, M.; Becker, L.B. F-LQE: A Fuzzy Link Quality Estimator for Wireless Sensor Networks. In Wireless Sensor Networks; Springer: Berlin/Heidelberg, Germany, 2010; pp. 240–255. [Google Scholar]
- Renner, C.; Ernst, S.; Weyer, C.; Turau, V. Prediction Accuracy of Link-Quality Estimators. In Wireless Sensor Networks; Marrón, P.J., Whitehouse, K., Eds.; Springer: Berlin/Heidelberg, Germany, 2011; pp. 1–16. [Google Scholar]
- Sun, W.; Lu, W.; Li, Q.; Chen, L.; Mu, D.; Yuan, X. WNN-LQE: Wavelet-Neural-Network-Based Link Quality Estimation for Smart Grid WSNs. IEEE Access 2017, 5, 12788–12797. [Google Scholar] [CrossRef]
- Baccour, N.; Koubâa, A.; Youssef, H.; Alves, M. Reliable Link Quality Estimation in Low-power Wireless Networks and Its Impact on Tree-routing. Ad Hoc Netw. 2015, 27, 1–25. [Google Scholar] [CrossRef]
- Dawans, S.; Duquennoy, S.; Bonaventure, O. On link estimation in dense RPL deployments. In Proceedings of the 37th Annual IEEE Conference on Local Computer Networks—Workshops, Clearwater Beach, FL, USA, 22–25 October 2012; pp. 952–955. [Google Scholar]
- Almeida, R.; Oliveira, R.; Luís, M.; Senna, C.; Sargento, S. A Multi-Technology Communication Platform for Urban Mobile Sensing. Sensors 2018, 18. [Google Scholar] [CrossRef] [PubMed]
- Vahdat, A.; Becker, D. Epidemic Routing for Partially-Connected Ad Hoc Networks. Technical Report. 2000. Available online: http://citeseerx.ist.psu.edu/viewdoc/summary?doi=10.1.1.34.6151 (accessed on 11 October 2018).
- Spyropoulos, T.; Psounis, K.; Raghavendra, C.S. Single-copy routing in intermittently connected mobile networks. In Proceedings of the 2004 First Annual IEEE Communications Society Conference on Sensor and Ad Hoc Communications and Networks, Santa Clara, CA, USA, 4–7 October 2004; pp. 235–244. [Google Scholar]
- Moura, D.; Guardalben, L.; Luis, M.; Sargento, S. A Drone-Quality Delay Tolerant Routing Approach for Aquatic Drones Scenarios. In Proceedings of the 2017 IEEE Globecom Workshops (GC Wkshps), Singapore, 4–8 December 2017; pp. 1–7. [Google Scholar]
- Almeida, T. Delay Tolerant Network for Navy Scenarios: Quality-Based Approach. Available online: http://hdl.handle.net/10773/16396 (accessed on 31 May 2018).
- Wang, G.; Wang, B.; Gao, Y. Dynamic Spray and Wait Routing Algorithm with Quality of Node in Delay Tolerant Network. In Proceedings of the 2010 International Conference on Communications and Mobile Computing, Caen, France, 23–25 September 2010; Volume 3, pp. 452–456. [Google Scholar]
- Yu, C.; Tu, Z.; Yao, D.; Lu, F.; Jin, H. Probabilistic routing algorithm based on contact duration and message redundancy in delay tolerant network. Int. J. Commun. Syst. 2016, 29, 2416–2426. [Google Scholar] [CrossRef]
- Pessoa, G.; Dias, R.; Condeixa, T.; Azevedo, J.; Guardalben, L.; Sargento, S. Content distribution emulation for vehicular networks. In Proceedings of the 2017 Wireless Days, Porto, Portugal, 29–31 March 2017; pp. 208–211. [Google Scholar]
- Keränen, A.; Ott, J.; Kärkkäinen, T. The ONE Simulator for DTN Protocol Evaluation. In 2nd International Conference on Simulation Tools and Techniques; ICST (Institute for Computer Sciences, Social-Informatics and Telecommunications Engineering): Brussels, Belgium, 2009; pp. 55:1–55:10. [Google Scholar]
- Boeing, A.; Bräunl, T. SubSim: An autonomous underwater vehicle simulation package. In SekiyaProceedings of the 3rd International Symposium on Autonomous Minirobots for Research and Edutainment (AMiRE 2005); Naniwa, T., Kubota, N., Sitte, J., Eds.; Springer: Berlin/Heidelberg, Germany, 2006; pp. 33–38. [Google Scholar]
- Ridao, P.; Batlle, E.; Ribas, D.; Carreras, M. Neptune: A hil simulator for multiple UUVs. In Proceedings of the Oceans’04 MTS/IEEE Techno-Ocean’04 (IEEE Cat. No.04CH37600), Kobe, Japan, 9–12 November 2004; Volume 1, pp. 524–531. [Google Scholar]
- Choi, S.K.; Yuh, J.; Takashige, G.Y. Development of the Omni Directional Intelligent Navigator. IEEE Robot. Autom. Mag. 1995, 2, 44–53. [Google Scholar] [CrossRef]
- Kuroda, Y.; Ura, T.; Aramaki, K. Vehicle control architecture for operating multiple vehicles. In Proceedings of the IEEE Symposium on Autonomous Underwater Vehicle Technology (AUV’94), Cambridge, MA, USA, 19–20 July 1994; pp. 323–329. [Google Scholar]
- Mendonça, R.; Santana, P.; Marques, F.; Lourenço, A.; Silva, J.; Barata, J. Kelpie: A ROS-Based Multi-robot Simulator for Water Surface and Aerial Vehicles. In Proceedings of the 2013 IEEE International Conference on Systems, Man, and Cybernetics, Manchester, UK, 4–6 July 2013. [Google Scholar]
- Santos, A.N.; de Matos, A.C.C. WaVeSim-waterv vehicle simulator. In Proceedings of the MCMC’2006-7th Conference on Manoeuvring and Control of Marine Craft, Lisbon, Portugal, 20–22 September 2006. [Google Scholar]
- Manhães, M.M.M.; Scherer, S.A.; Voss, M.; Douat, L.R.; Rauschenbach, T. UUV Simulator: A Gazebo-based package for underwater intervention and multi-robot simulation. In Proceedings of the OCEANS 2016 MTS/IEEE Monterey, Monterey, CA, USA, 19–23 September 2016; pp. 1–8. [Google Scholar]
- Cooking Hacks LoRa 868/900MHz SX1272 LoRa Module for Arduino Waspmote and Raspberry Pi. Available online: http://www.cooking-hacks.com/documentation/tutorials/extreme-range-lora-sx1272-module-shield-arduino-raspberry-pi-intel-galileo (accessed on 31 May 2017).
- Parra, L.; Ortuño, V.; Sendra, S.; Lloret, J. Low-Cost Conductivity Sensor Based on Two Coils. In Proceedings of the First International Conference on Computational Science and Engineering (CSE’13), Valencia, Spain, 6–8 August 2013; pp. 139–144. [Google Scholar]
- Sendra, S.; Parra, L.; Ortun, V.; Lloret, J. A Low Cost Turbidity Sensor Development. In Proceedings of the Seventh International Conference on Sensor Technologies and Applications (SENSORCOMM 2013), Barcelona, Spain, 25–31 August 2013; pp. 260–265. [Google Scholar]
- Adafruit. GPS-MTK3339 Manual and Datasheet. Available online: https://learn.adafruit.com/adafruit-ultimate-gps/downloads (accessed on 16 September 2018).
- DfRobot. IMU SEN0140 Manual. Available online: https://www.dfrobot.com/wiki/index.php/10_DOF_Sensor_(SKU:SEN0140) (accessed on 16 September 2018).
- Scientific, A. Conductivity Kit K1.0 Manual. Available online: https://www.atlas-scientific.com/_files/_datasheets/_circuit/EC_EZO_Datasheet.pdf (accessed on 16 September 2018).
- DfRobot. pH SEN0161 Manual. Available online: https://www.dfrobot.com/wiki/index.php/PH_meter(SKU:_SEN0161) (accessed on 16 September 2018).
- DfRobot. Turbidity SEN0189 Manual. Available online: https://www.dfrobot.com/wiki/index.php/Turbidity_sensor_SKU:_SEN0189 (accessed on 16 September 2018).
- DfRobot. Ultrasonic SEN0208 Manual. Available online: https://www.dfrobot.com/wiki/index.php/Weather_-_proof_Ultrasonic_Sensor_with_Separate_Probe_SKU_:_SEN0208 (accessed on 16 September 2018).
- BlueRobotics. Depth/Pressure—BAR30 Manual. Available online: http://docs.bluerobotics.com/bar30/ (accessed on 16 September 2018).
- DfRobot. Liquid Level SEN0205 Manual. Available online: https://www.dfrobot.com/wiki/index.php/Liquid_Level_Sensor-FS-IR02_SKU:_SEN0205 (accessed on 16 September 2018).
- Adafruit. DS18B20 Manual and Datasheet. Available online: https://www.adafruit.com/product/381 (accessed on 16 September 2018).



























| Name | Type | Single/Multiple Copy | Replication Rate | Passive/Active Monitoring |
|---|---|---|---|---|
| Direct contact | Direct | S | N/A | N/A |
| Epidemic | Flooding | M | Very high | N/A |
| Drone-Quality Delay Tolerant Routing Approach | Probabilistic | S/M | Medium | Hybrid |
| Q-PRoPHET | Probabilistic | S/M | Medium | Passive with Overhearing |
| QoN-BSW | Probabilistic | M | High | Active |
| HPR | Probabilistic | N/A | N/A | Hybrid |
| PAmuLQE | Probabilistic | S/M | Low/Medium | Passive |
| Processor | 1.2 GHz 64-bit quad-core ARMv8 CPU |
| Memory RAM | 1 GB |
| Wi-Fi Networking | 2.4 GHz 802.11n Wireless LAN |
| Name | Measured Parameters | Interface |
|---|---|---|
| GPS-MTK3339 [35] | Latitude and Longitude | UART |
| IMU SEN0140 [36] | Velocity, Orientation, Gravitational forces, and Pressure | I2C |
| Conductivity Kit K1.0 [37] | Electrical Conductivity | I2C |
| pH-SEN0161 [38] | pH level | Analog |
| Turbidity-SEN0189 [39] | Levels of turbidity (light is used to detect suspended particles in water by measuring the light transmittance and scattering rate) | Analog |
| Ultrasonic-SEN0208 [40] | Distance (both depth and obstacles) | Digital |
| Depth/Pressure-BAR30 [41] | Depth and pressure | I2C |
| Liquid Level-SEN0205 [42] | Whether the probe is submerged or not | Digital |
| Temperature-DS18B20 [43] | Water temperature | 1-wire |
| Number of USVs | Step Size | Update Rate | RTF |
|---|---|---|---|
| 4 | 0.001 | 1000 | 0.7 |
| 4 | 0.01 | 100 | 8 |
| 7 | 0.01 | 100 | 1 |
| Label | Environment (Simulation, Laboratory or Aquatic) | # Packets Sent | Objective | Notes |
|---|---|---|---|---|
| A1 | S | Node 1: 100 Node 2: 100 | Compare the several strategies in a simulation environment. | |
| A2 | L | Node 1: 100 Node 2: 100 | Compare the several strategies in a laboratory environment. | |
| A3 | A | Node 1: 100 Node 2: 100 | Compare the several strategies in an aquatic environment. | This experiment was developed in the WBTP. |
| B1 | L | Node 1: 0 Node 2: 100 | Test the quality measurements on the links connected to the gateway. | |
| B2 | S | Node 1: 100 Node 2: 100 | Test the performance of PAmuLQE compared to a LQE based on RSSI. Test the adaptability of PAmuLQE to evaluate the network. | LQE based on RSSI Estimation uses path P1 (Worst case scenario) when delivering packets from node 1 to node 3, because both paths have the same quality values. The algorithm chooses the first path computed in case of a tie. |
| B3 | A | Node 1: 100 Node 2: 100 | Test the performance of PAmuLQE compared to a LQE based on RSSI. Test the adaptability of PAmuLQE to evaluate the network. | LQE based on RSSI Estimation uses path P1 (Worst case scenario) when delivering packets from node 1 to node 3, because both paths have the same quality values. The algorithm chooses the first path computed in the case of a tie. |
| B4 | L | Node 1: 200 Node 2: 500 | Test the performance and resembles in real scenarios with simulated ones. | LQE based on RSSI Estimation uses path P1 (Worst case scenario). |
| C1 | S | All nodes except 3 (gateway) generate 2 packets every second, during 1.5 min. | Test the several strategies in a mobile scenario. | |
| D1 | S | All nodes except 3 (gateway) generate 1 packet every second, during 10 min. | Test the several strategies in a mobile scenario with a larger USV swarm. | |
| E1 | S | All nodes except 3 (gateway) generate 1 packet every 3 s, during 30 min. | Test the several strategies in a mobile scenario with a larger USV swarm. |
© 2018 by the authors. Licensee MDPI, Basel, Switzerland. This article is an open access article distributed under the terms and conditions of the Creative Commons Attribution (CC BY) license (http://creativecommons.org/licenses/by/4.0/).
Share and Cite
Sousa, D.; Luís, M.; Sargento, S.; Pereira, A. An Aquatic Mobile Sensing USV Swarm with a Link Quality-Based Delay Tolerant Network. Sensors 2018, 18, 3440. https://doi.org/10.3390/s18103440
Sousa D, Luís M, Sargento S, Pereira A. An Aquatic Mobile Sensing USV Swarm with a Link Quality-Based Delay Tolerant Network. Sensors. 2018; 18(10):3440. https://doi.org/10.3390/s18103440
Chicago/Turabian StyleSousa, Daniela, Miguel Luís, Susana Sargento, and Artur Pereira. 2018. "An Aquatic Mobile Sensing USV Swarm with a Link Quality-Based Delay Tolerant Network" Sensors 18, no. 10: 3440. https://doi.org/10.3390/s18103440
APA StyleSousa, D., Luís, M., Sargento, S., & Pereira, A. (2018). An Aquatic Mobile Sensing USV Swarm with a Link Quality-Based Delay Tolerant Network. Sensors, 18(10), 3440. https://doi.org/10.3390/s18103440



