SCRMS: An RFID and Sensor Web-Enabled Smart Cultural Relics Management System
Abstract
:1. Introduction
- (1)
- The system offers efficient and intelligent management for cultural relics. It takes advantage of RFID, Android-based and web-based applications to collaboratively and automatically identify, conveniently register and efficiently manage information concerning cultural relics, improving the degree of intelligence and reducing the time needed and errors made.
- (2)
- The system provides safe, efficient protection for cultural relics. In the proposed system, RFID technology is innovatively used to detect whether the targeted cultural relics are within a predefined safe range. Further, the RFID, sensors and video surveillance are collaboratively used to improve the effects of protection of cultural relics from both environmental and artificial damages, as well as thefts. Rules were designed to determine whether it should alarm to initiate further actions based on sensing results of these three types of techniques.
- (3)
- A demo application of the system was tested in a real-world scenario: a museum located in Yongding District, Fujian Province, China. In this demonstration, several types of ambient sensors, RFID, an Android-based terminal application and a server-side web application were adopted and deployed. It successfully tested the feasibility and suitability of the proposed system for managing and safeguarding cultural relics.
2. System Design
2.1. RFID and Sensor Web-based System Architecture
2.1.1. Context-Aware Layer
2.1.2. Communication Layer
2.1.3. Application Layer
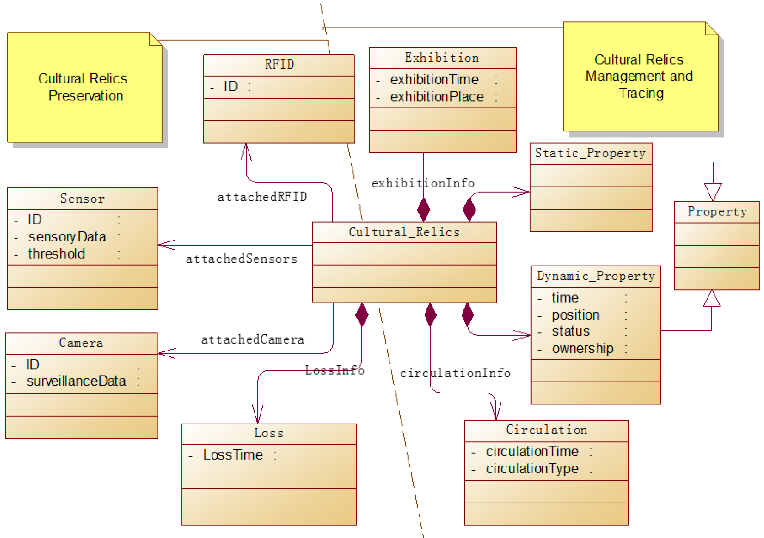
2.2. Cultural Relics-Centric System Modeling
2.3. Logical Data Model
- The cultural relics-related tables include Cultural_Relics and Cultural_Relics_Picture. These tables are primarily used to store the basic metadata of cultural relics that is collected when they are first registered or subsequently updated. Specifically, RFID is associated with cultural relics through the field RFID (a unique ID) in the Cultural_Relics table.
- The exhibition-related tables include Museum, Exhibition_Hall, Region and Region_Cultural_Relics. From these tables, the hierarchical exhibition space from museum to exhibition hall, and then from exhibition hall to region, is expressed. The spatial coordinates of each exhibition space are measured and recorded in the corresponding tables. Using these coordinates, we can easily locate a specific cultural relic. Further, inquiry of cultural relics based on spatial filters can be realized.
- The circulation-related tables include Operation_Order and Cultural_Relics_Track. Operation_Order stores the details of every circulation (in-out of the museum) of cultural relics, which is critical for further check and inventory. This information is uploaded through mobile terminals at every circulation operation. The Cultural_Relics_Track table records the tracking information for cultural relics to accompany their circulation (i.e., where it is now and where it was last). This information is useful in preserving cultural relics.
- The sensor-related tables, including Sensor_Collection_Info, Sensor, Sensor_Parameter, and Sensor_CulturalRelics_Association. They store both static and dynamic (i.e., sensor status) sensor metadata and dynamic sensory data, and meanwhile reveal the association relation between sensors and the cultural relics they monitor.
- The camera-related tables, including Camera and Camera_Cultural_Relics_Association, with the first recording camera metadata and the second revealing the association relation between the cultural relics and the cameras that monitor them.
- The abnormality- and alert-related tables include Loss_Info and Alert_Info. Specifically, Loss_Info records loss info of cultural relics, including which ones have been lost and when and where they were lost and so on. The Alert_Info table stores all the alerts related to abnormal ambient contexts and safety issues of the cultural relics in predefined formats.
- The user-related table (User) stores basic and required information about users of the system. It can be used for administration and authentication of both user and system functions. In the proposed system, a user account must be allocated by system administrator; users cannot self-register for security considerations.
- The system configuration-related table is called Parameter_Pool. This table stores metadata of all the parameters in the proposed system, which is helpful for plug and play of sensors and cameras.
2.4. Communication Interfaces
- Interfaces for management of user information: These interfaces are primarily used for creation and authentication of system users, verification of user authentication and edition of user information.
- Interface for initial registration of cultural relics: Registration information includes unique ID of the RFID tag attached to cultural relics, metadata of cultural relics (e.g., name, type, dynasty, excavation place, belonging museum, exhibition hall, and images etc.), attached sensors and camera information, and any optional notes.
- Interfaces for management of circulation information of cultural relics: One is CR_in_register, which is used to register all the cultural relics that enter the museum, and the other is CR_out_register which is used to register cultural relics that leave the museum. Parameters both interfaces require are: a timestamp of the registration operation, damage flag (as detailed in Equation (1)), ID of the staff member handling the registration, list of IDs of cultural relics that are moving into or out of the museum, and optional notes. There are also two non-shared parameters: (1) in CR_in_register, the preMuseumID parameter indicates the museum a cultural relic arrived from, and an in_order_type indicating the purpose of entry, as expressed in Equation (2); (2) in CR_out_register, the targtedMuseumID parameter indicates the museum to which a cultural relic is going, and an out_order_type that indicates the purpose of the move, as expressed in Equation (3):
- Interfaces for inquiries of basic information These interfaces are designed to query the basic information of cultural relics, sensors, and cameras according to predefined filters, such as acquiring a list of cultural relics whose status are normal or obtaining sensor information (value type, lower threshold and upper threshold of measures between which the cultural relics can remain in good condition) based on sensor ID and so forth.
- Interfaces for inquiry of sensory data and alert information: Sensory data are obtained based on sensor ID and spatio-temporal constraints, while alert information is obtained through temporal filters.
3. System Implementation and Case Study
3.1. System Components
3.1.1. Context-Aware Hardware
3.1.2. Data Collection and Administration Software
- Android-based middleware and application. The reason why it is called middleware is that it can obtain RFID data by communicating with an RFID reader via Bluetooth, and further uploads the collected RFID data to a back-end server. It’s also a client application, which provides well-designed graphical user interfaces (GUI) for staff in museum to conduct management tasks for cultural relics including registration and circulation-related tasks. The main GUI is illustrated in Figure 6a.
- Windows service-based ambient data collection middleware. This middleware is implemented as a kind of Windows service, without GUIs, which runs in the background silently and can reduce consumption of system resources. It communicates with the ambient sensors through GPRS connections, sends data requests periodically, parses the received data according to a predefined protocol, and stores parsed sensory data to a back-end MySQL database management system.
- Web-based server-side cultural relics information management system. It’s implemented based on the open source Struts2 framework [21,22]. The web clients are based on Bootstrap, which is the most popular HTML, Cascading Style Sheet(CSS) and JavaScript (JS) framework for developing responsive projects on the web [23], and jQuery [24,25]. This server-side system provides user management, sensor management, video cameras management, cultural relics management, as well as Android application version management functions to system administrators through a web browser, contributing to convenient and flexible management wherever the Internet is accessible, as illustrated in Figure 6b.
3.2. Key Technologies
3.2.1. RFID-Based Identification and Management of Cultural Relics
3.2.2. Collaborative Preservation of Cultural Relics
| Rules to determine whether it should alarm. 
 Begin: 1:If (flagAmbientThresholdExceeded == true) then 2:{flagMatchAlarm = true;} 3:End If End Rule #2 Begin: 1:If (flagAllRFIDExist == false) then 2:{flagMatchAlarm = true;} 3:End If End Rule #3 Begin: 1:If (flagAbnormalityDetected == true && flagAllRFIDExist == false) then 2:{flagMatchAlarm = true;} 3:Else If (flagAbnormalityDetected == true && flagAllRFIDExist == true) then 4:{flagMatchAlarm = false;} 5:End If End | 
3.3. Case Study
3.3.1. Application Scenario
3.3.2. Results
4. Discussion
4.1. RFID-Based Automatic Efficient Identification and Lifecycle Management of Cultural Relics
- (1)
- The RFID tag used in the proposed system is powered both by photovoltaic subtle energy and by an extra battery. Under most circumstances, energy produced from sunlight is sufficient to power the tag, even though sunlight in the museum may be not so strong. The battery is provided only for the case when the tag has insufficient photovoltaic energy. From the charging curves of the adopted RFID tag under different weather conditions (rainy day, cloudy day and sunny day) with different luminance, as shown in Figure 15, Figure 16 and Figure 17 respectively, the tag can be fully charged in relatively short time even when the sunlight is not so abundant, which makes it fairly suitable for use in an indoor museum environment, and meanwhile much more energy-saving and environmental friendly than traditional battery-based ones.
- (2)
- The RFID tag in our proposed system stores only a unique ID, while the detailed information of cultural relics is stored in the back-end server-side database, reducing the need for storage space in the RFID tag whose storage is limited. Users can obtain details of specific cultural relics easily based on the unique ID and interfaces provided when needed. Moreover, as the frequency of communication between user and back-end server is much lower than that between the RFID tag and the reader, it reduces volume of data transmitted to a great extent and thus reducing the energy consumption during data transmission.
- (3)
- Last but not least, based on the unique ID stored in the RFID tag and the dynamic information stored in the back-end server, users can easily track information concerning the provenance and circulation of cultural relics, i.e., where they originated, where they have been stored and exhibited, where they are now, and where they will be, all of which are highly beneficial for cultural relics management.
4.2. Sensor Web-Based Unobtrusive Sensing of Ambient Context of Cultural Relics
4.3. Collaborative Monitoring for Comprehensive Safeguarding of Cultural Relics
4.4. RFID and Sensor Web-based Architecture for Integrated Management, Monitoring and Preservation of Cultural Relics
5. Conclusions
Acknowledgments
Author Contributions
Conflicts of Interest
References
- Chianese, A.; Piccialli, F. Designing a Smart Museum: When Cultural Heritage Joins IoT. In Proceedings of the IEEE Eighth International Conference on Next Generation Mobile Apps, Services and Technologies, Oxford, UK, 10–12 September 2014; pp. 300–306.
- Khan, R.; Khan, S.U.; Zaheer, R.; Khan, S. Future internet: The internet of things architecture, possible applications and key challenges. In Proceedings of the IEEE 2012 10th International Conference on Frontiers of Information Technology (FIT), Islamabad, Pakistan, 17–19 December 2012; pp. 257–260.
- Miorandi, D.; Sicari, S.; De Pellegrini, F.; Chlamtac, I. Internet of things: Vision, applications and research challenges. Ad Hoc Netw. 2012, 10, 1497–1516. [Google Scholar] [CrossRef]
- Want, R. An introduction to RFID technology. IEEE Pervasive Comput. 2006, 5, 25–33. [Google Scholar] [CrossRef]
- Bröring, A.; Echterhoff, J.; Jirka, S.; Simonis, I.; Everding, T.; Stasch, C.; Liang, S.; Lemmens, R. New generation sensor web enablement. Sensors 2011, 11, 2652–2699. [Google Scholar] [CrossRef] [PubMed]
- Chen, N.; Xiao, C.; Pu, F.; Wang, X.; Wang, C.; Wang, Z.; Gong, J. Cyber-physical geographical information service-enabled control of diverse in-situ sensors. Sensors 2015, 15, 2565–2592. [Google Scholar] [CrossRef] [PubMed]
- Xiao, C.; Chen, N.; Wang, X.; Chen, Z. A semantic registry method using sensor metadata ontology to manage heterogeneous sensor information in the geospatial sensor web. ISPRS Int. J. Geo-Inf. 2016, 5, 63. [Google Scholar] [CrossRef]
- Vogt, H. Efficient object identification with passive RFID tags. In Proceedings of the International Conference on Pervasive Computing, Zurich, Switzerland, 26–28 August 2002; Springer: Berlin/Heidelberg, Germany, 2002; pp. 98–113. [Google Scholar]
- Hahnel, D.; Burgard, W.; Fox, D.; Fishkin, K.; Philipose, M. Mapping and localization with RFID technology. In Proceedings of the ICRA’04, International Conference on Robotics and Automation, 26 April–1 May 2004; pp. 1015–1020.
- Ni, L.M.; Liu, Y.; Lau, Y.C.; Patil, A.P. LANDMARC: Indoor location sensing using active RFID. Wirel. Netw. 2004, 10, 701–710. [Google Scholar] [CrossRef]
- Want, R. Enabling ubiquitous sensing with RFID. Computer 2004, 37, 84–86. [Google Scholar] [CrossRef]
- Smarttrack. RFID for Museums and Art Galleries. Available online: http://www.smarttrackrfid.com/benefits.html#fast-track (accessed on 24 November 2016).
- Southwest Solutions Group. Manage Your Museum Art Collection Inventory with RFID Tracking Software. Available online: http://www.southwestsolutions.com/museums/rfid-tracking-software-system-for-museum-art-collection-inventory-management (accessed on 24 November 2016).
- Lu, D.; Pan, Y. The impact of digital technologies on the exhibition of cultural heritages. In Digital Preservation for Heritages: Technologies and Applications; Springer: Berlin/Heidelberg, Germany, 2010; pp. 121–158. [Google Scholar]
- Chianese, A.; Marulli, F.; Moscato, V.; Piccialli, F. SmARTweet: A location-based smart application for exhibits and museums. In Proceedings of the 2013 International Conference on Signal-Image Technology & Internet-Based Systems (SITIS), Kyoto, Japan, 2–5 December 2013; pp. 408–415.
- Chianese, A.; Piccialli, F. Improving user experience of cultural environment through IoT: The beauty or the truth case study. In Intelligent Interactive Multimedia Systems and Services; Damiani, E., Howlett, J.R., Jain, C.L., Gallo, L., De Pietro, G., Eds.; Springer: Cham, Switzerland, 2015; pp. 11–20. [Google Scholar]
- Chianese, A.; Piccialli, F. A smart system to manage the context evolution in the cultural heritage domain. Comput. Electr. Eng. 2016, 55, 27–38. [Google Scholar] [CrossRef]
- Xing, T.; Xie, B.; Tang, Z.; Zheng, X.; Ren, L.; Chen, X.; Fang, D.; An, N. Who move the treasures: A RFID-based approach for the treasures. In Proceedings of the Ubiquitous Intelligence and Computing, 2014 IEEE 11th International Conference on and IEEE 11th International Conference on and Autonomic and Trusted Computing, and IEEE 14th International Conference on Scalable Computing and Communications and Its Associated Workshops (UTC-ATC-ScalCom), Bali, Indonesia, 9–12 December 2014; pp. 154–162.
- Bray, T. The Javascript Object Notation (Json) Data Interchange Format. Available online: https://tools.ietf.org/html/rfc7159 (accessed on 21 August 2016).
- Chen, J.; Sheng, H.; Li, C.; Xiong, Z. PSTG-based multi-label optimization for multi-target tracking. Comput. Vis. Image Underst. 2016, 144, 217–227. [Google Scholar] [CrossRef]
- Foundation, T.A.S. Apache Struts. Available online: https://struts.apache.org/ (accessed on 22 August 2016).
- Huo, Y.; Cui, Z.; Liu, T.; Zuo, X.; Wang, H. Design of Java EE-based remote health service system. In Proceedings of the 2014 Sixth International Conference on Intelligent Human-Machine Systems and Cybernetics (IHMSC), Hangzhou, China, 26–27 August 2014; pp. 339–342.
- Bootstrap. Available online: http://getbootstrap.com/ (accessed on 22 August 2016).
- De Volder, K. jQuery: A generic code browser with a declarative configuration language. In Proceedings of the International Symposium on Practical Aspects of Declarative Languages, Charleston, SC, USA, 9–10 January 2006; Springer: Berlin/Heidelberg, Germany, 2006; pp. 88–102. [Google Scholar]
- Bibeault, B.; Kats, Y. jQuery in Action; Dreamtech Press: New Delhi, India, 2008. [Google Scholar]
- Bacci, M.; Cucci, C.; Mencaglia, A.; Mignani, A. Innovative sensors for environmental monitoring in museums. Sensors 2008, 8, 1984–2005. [Google Scholar] [CrossRef] [PubMed]
- Garibotto, G. Multi-camera human re-identification for video security of museums. In Proceedings of the EVA 2010 Conference on Electronic Imaging & the Visual Arts, Firenze, Italy, 21–23 April 2010.
- D’Orazio, T.; Guaragnella, C. A survey of automatic event detection in multi-camera third generation surveillance systems. Int. J. Pattern Recognit. Artif. Intell. 2015, 29, 1555001. [Google Scholar] [CrossRef]
- Atzori, L.; Iera, A.; Morabito, G. The internet of things: A survey. Comput. Netw. 2010, 54, 2787–2805. [Google Scholar] [CrossRef]
- Chianese, A.; Piccialli, F.; Valente, I. Smart environments and cultural heritage: A novel approach to create intelligent cultural spaces. J. Locat. Based Serv. 2015, 9, 209–234. [Google Scholar] [CrossRef]

















| Context-Aware Hardware | Sub-Type | Specifications | 
|---|---|---|
| RFID | tag | Operating frequency: 2.4 GHz Operating distance: 50 m Baud rate: 1 Mbps Power supply: photovoltaic subtle energy and a 1200 mA battery Operating temperature range: −20 °C~70 °C Operating humidity range: 5%~95% (non-condensing) Storage: 1.5 KB | 
| reader | PDA connectivity means: Bluetooth, USB Bluetooth version: 3.0 Endurance: ≥ 8 h Operating frequency: 2.4 GHz Operating distance: 80 m (depending on tag) Baud rate: 1 Mbps | |
| Ambient sensor | temperature sensor | Temperature sensing range: −40 °C ~85 °C Temperature accuracy: ±0.5 °C | 
| humidity sensor | Humidity sensing range: 0~100% RH Humidity accuracy: ±3% RH @20%~80% RH, 25 °C | |
| vibration and displacement sensor | Optional gyroscope full scale range: ±250, ±500, ±1000, ±2000 °/s Optional accelerometer full scale range: ±2, ±4, ±8, ±16 g VDD: 2.5V ± 5%, 3.0V ± 5%, 3.3V ± 5%; VDDIO: 1.8V ± 5% | |
| Video camera | video camera | Sensor type: 1/2.9“, Low Illumination, 2.0 MP CMOS sensor Minimal illumination: 0.01 Lux @ (F1.2, AGC ON) with full color, 0.001 Lux @ (F1.2, AGC ON) with black-and-white; 0 Lux with IR Shutter: 1/50 (1/60)~1/10,000 s Lens: 2.8–12 mm @ F1.4; horizontal field: 74.6°~26.8° Frame rate: 1080P@25fps (PAL); 1080P@30fps (NTSC) Video codec standard: H.264 IR View Distance: 50~60 m Smart alarm: motion detection, video-losing alarm, IP address conflict detection Mobile remote surveillance: iOS and Android support | 
| Mobile terminals | smart mobile phone | Operating System: Android OS 4.4 CPU: 1.7 GHz RAM Storage: 3 GB ROM Storage: 16 GB | 
| Efficiency | Recognition Distance and Environment | Error Rate | Prevention of Loss | |
|---|---|---|---|---|
| Manual | handwritten, one-by-one, very slow | at a short range with cultural relics being touched, mostly during the day with light | high | on-guard, time-consuming, high cost, poor effect | 
| Barcode | automatic, one-by-one, fast | at a short range (0.2~0.76 m), sometimes with cultural relics touched, mostly during the day with light | extremely low | recognized by a fixed reader, at a short range, passive, not safe enough for it’s easy tore off and stained | 
| The proposed RFID-based method | automatic, multiple RFIDs can be read at the same time, very fast (as shown in Figure 13) | contactless, long distance (0.8~20 m), both during the day and night, with or without light. | extremely low | recognized by a fixed/mobile reader, at a long range, active, very safe | 
© 2016 by the authors; licensee MDPI, Basel, Switzerland. This article is an open access article distributed under the terms and conditions of the Creative Commons Attribution (CC-BY) license (http://creativecommons.org/licenses/by/4.0/).
Share and Cite
Xiao, C.; Chen, N.; Li, D.; Lv, Y.; Gong, J. SCRMS: An RFID and Sensor Web-Enabled Smart Cultural Relics Management System. Sensors 2017, 17, 60. https://doi.org/10.3390/s17010060
Xiao C, Chen N, Li D, Lv Y, Gong J. SCRMS: An RFID and Sensor Web-Enabled Smart Cultural Relics Management System. Sensors. 2017; 17(1):60. https://doi.org/10.3390/s17010060
Chicago/Turabian StyleXiao, Changjiang, Nengcheng Chen, Dandan Li, You Lv, and Jianya Gong. 2017. "SCRMS: An RFID and Sensor Web-Enabled Smart Cultural Relics Management System" Sensors 17, no. 1: 60. https://doi.org/10.3390/s17010060
APA StyleXiao, C., Chen, N., Li, D., Lv, Y., & Gong, J. (2017). SCRMS: An RFID and Sensor Web-Enabled Smart Cultural Relics Management System. Sensors, 17(1), 60. https://doi.org/10.3390/s17010060
 
         
                                                

 
       