Effect of Neuroprotective Magnesium Sulfate Treatment on Brain Transcription Response to Hypoxia Ischemia in Neonate Mice
Abstract
1. Introduction
2. Results
2.1. Effects of Single-Injection MgSO4 on Transcription
2.1.1. Up Keywords
2.1.2. GO Analysis
2.1.3. Pathway Analyses
KEGG Pathways
Ingenuity Pathway Analysis (IPA) Pathways
IPA® Upstream Regulators
Synthesis
2.2. Long-Term Behavioral Effects of Neonatal MgSO4 Single Injection
2.2.1. Spontaneous Locomotor Activity
2.2.2. Open Field
Animal Spontaneous Activity
MK-801 Evoked Hyperlocomotion
2.2.3. Social Interaction
2.2.4. Synthesis
2.3. Interaction of MgSO4 with HI-Induced Transcriptional Modulation
2.3.1. General Observations
2.3.2. DAVID® Biostatiscal Analyses
Up Keywords
GO Analysis
KEGG Pathways
2.3.3. IPA Biostatistical Analyses
IPA Pathways in MgHI Mice
IPA® Upstream Regulators in MgHI Conditions
2.4. Tracking of Magnesium Targets
2.4.1. Effects of MgSO4 Injection
2.4.2. pURs Extracted from the Panel of Genes Affected after HI
2.4.3. Effects of Combined MgHI Conditions
2.4.4. HI Effects Insensitive to MgSO4
3. Discussion
4. Materials and Methods
4.1. Animals
4.2. RNA Sample Preparation and Microarray Hybridization
4.3. Strategy of Transcriptomic Analysis
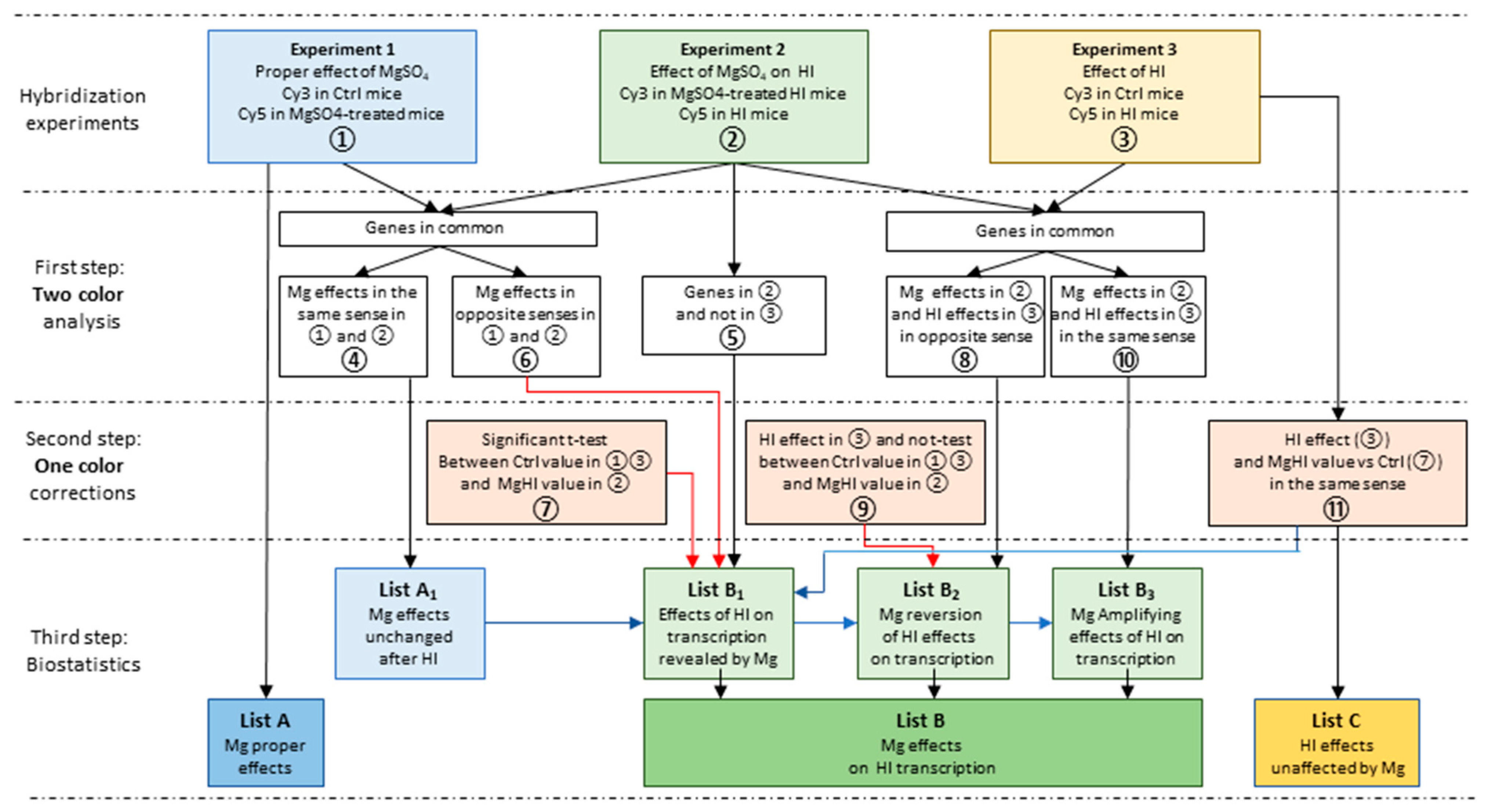
- Experiment 1 (Mg vs. Ctrl): The effects of MgSO4 (600 mg/kg bolus at P5) were evaluated through comparison with control brains (Ctrl). The effects (inductions and repressions) were investigated at 5 time points (1 h 30 min, 3 h, 6 h, 12 h, and 24 h), in three independent samples per time point post-injection.
- Experiment 2 (MgHI vs. HI): The effect of MgSO4 pretreatment on the transcription response to HI was evaluated by comparison with HI-exposed brains at 2 time points after HI. The choice of 3 h and 12 h post-insult time points was based on previous data, in order to detect early onset and peak responses in P5 brains [29].
- Experiment 3 (HI vs. Ctrl): The effect of HI was evaluated by comparison to control brains at 3 h and 12 h time points to ensure reproducibility with the previous study and to provide reference effects of HI at P5 [29].
- List A, extracted from the two-color analysis of experiment 1, described the transcription effects of MgSO4 single injection. The effects of MgSO4 were evaluated at 5 time points. All entities exhibiting either mean change ≥2 fold and/or p-values ≤ 0.05 t test against 0, according to Benjamini-Hochberg correction were selected at each time point in both directions and recorded in List A. Few genes showed induction and repression of separate probes. This was due to biphasic regulation (1 item) or detection of variations on separate probes (8 items). These ambiguous items were placed in induced or repressed gene lists for further analyses.
- o
- List A1 grouped the fraction of List A of MgSO4 effects observed in the same direction in the two-color protocol in both Ctrl and HI mice, indicating HI-evoked transcription responses that were unaffected by MgSO4 (④ in Figure 2). The effects observed at least at one time point, in any sense of variation, at 3 and 12 h were merged in order to be handled as Mg or MgHI responses.
- List B reports the effects of MgSO4 pretreatment on transcription responses to HI. It was obtained by concatenation of three sub-lists (B1, B2, and B3) describing three classes of effects of MgSO4: (i) the effects of HI revealed after MgSO4 exposure (List B1), (ii) the reversion by MgSO4 of HI transcription effects (List B2), and (iii) the amplification by MgSO4 pretreatment of HI transcription effects (List B3). The elaboration of these lists required crossed comparisons of two-color and one-color analyses corrections and the subtraction of genes in List A1 (Figure 2).
- o
- List B1 (concatenation of ⑤ + ⑥ + ⑦−④−⑪) contains the genes affected after HI-exposed MgSO4-pretreated animals in ② but not after HI in Ctrl animals in two-color analyses in ③ (⑤ in Figure 2), plus genes exhibiting opposite effects in ① and ② (⑥ in Figure 2). B1 was supplemented by genes exhibiting significant t test differences in one-color analysis between Ctrl values (in ① and ③) and MgHI values in ② (⑦ in Figure 2). The later series could reveal genes unaffected by HI (in ③). Finally, unchanged MgSO4 and HI effects in combined conditions (A1 and ⑪) were subtracted.
- o
- o
- List B3 (concatenation of ⑩−④) contains the genes affected by HI in the same sense after HI in Ctrl or in MgSO4 pretreated animals (⑩ in Figure 2) minus A1 (④).
- List C contained genes exhibiting transcription regulation in the same sense in MgSO4-treated or non-treated mice in ③ and ⑦ (⑪ in Figure 2) and represented genes affected by HI but not affected by MgSO4 pretreatment.
4.4. Data Mining
4.5. Behavioral Studies
5. Conclusions
Supplementary Materials
Author Contributions
Funding
Institutional Review Board Statement
Informed Consent Statement
Data Availability Statement
Acknowledgments
Conflicts of Interest
References
- Gano, D.; Ho, M.L.; Partridge, J.C.; Glass, H.C.; Xu, D.; Barkovich, A.J.; Ferriero, D.M. Antenatal Exposure to Magnesium Sulfate Is Associated with Reduced Cerebellar Hemorrhage in Preterm Newborns. J. Pediatr. 2016, 178, 68–74. [Google Scholar] [CrossRef] [PubMed]
- Chollat, C.; Sentilhes, L.; Marret, S. Protection of brain development by antenatal magnesium sulphate for infants born preterm. Dev. Med. Child Neurol. 2019, 61, 25–30. [Google Scholar] [CrossRef] [PubMed]
- Oddie, S.; Tuffnell, D.J.; Mcguire, W. Antenatal magnesium sulfate: Neuro-protection for preterm infants. Arch. Dis. Child. Fetal Neonatal Ed. 2015, 100, F553–F557. [Google Scholar] [CrossRef]
- Doyle, L.W.; Crowther, C.A.; Middleton, P.; Marret, S.; Rouse, D. Magnesium sulphate for women at risk of preterm birth for neuroprotection of the fetus. Cochrane Database Syst. Rev. 2009. [Google Scholar] [CrossRef] [PubMed]
- Pryde, P.G.; Mittendorf, R. Using prophylactic, but not tocolytic, magnesium sulfate to reduce cerebral palsy related to prematurity: What dose, and what about infant mortality? J. Perinat. Med. 2011, 39, 375–378. [Google Scholar] [CrossRef]
- Crowther, C.A.; Middleton, P.F.; Voysey, M.; Askie, L.; Duley, L.; Pryde, P.G.; Marret, S.; Doyle, L.W.; for the AMICABLE Group. Assessing the neuroprotective benefits for babies of antenatal magnesium sulphate: An individual participant data meta-analysis. PLoS Med. 2017, 14, e1002398. [Google Scholar] [CrossRef]
- De Baaij, J.H.; Hoenderop, J.G.; Bindels, R.J. Magnesium in man: Implications for health and disease. Physiol. Rev. 2015, 95, 1–46. [Google Scholar] [CrossRef]
- Mittendorf, R.; Dammann, O.; Lee, K.S. Brain lesions in newborns exposed to high-dose magnesium sulfate during preterm labor. J. Perinatol. 2006, 26, 57–63. [Google Scholar] [CrossRef] [PubMed]
- Lecuyer, M.; Rubio, M.; Chollat, C.; Lecointre, M.; Jegou, S.; Leroux, P.; Cleren, C.; Leroux-Nicollet, I.; Marpeau, L.; Vivien, D.; et al. Experimental and clinical evidence of differential effects of magnesium sulfate on neuroprotection and angiogenesis in the fetal brain. Pharmacol. Res. Perspect. 2017, 5, e00315. [Google Scholar] [CrossRef] [PubMed]
- Shokry, M.; Elsedfy, G.O.; Bassiouny, M.M.; Anmin, M.; Abozid, H. Effects of antenatal magnesium sulfate therapy on cerebral and systemic hemodynamics in preterm newborns. Acta Obstet. Gynecol. Scand. 2010, 89, 801–806. [Google Scholar] [CrossRef]
- Nunes, R.D.; Schutz, F.D.; Traebert, J.L. Association between the use of magnesium sulfate as neuroprotector in prematurity and the neonatal hemodynamic effects. J. Matern. Fetal Neonatal Med. 2018, 31, 1900–1905. [Google Scholar] [CrossRef] [PubMed]
- Rantone, T.H.; Gronlund, J.U.; Jalonen, J.O.; Ekblad, U.U.; Kaapa, P.O.; Kero, P.O.; Valimaki, I.A. Comparison of the effects of antenatal magnesium sulphate and ritodrine exposure on circulatory adaptation in preterm infants. Clin. Physiol. Funct. Imaging 2002, 22, 13–17. [Google Scholar]
- Govindaswami, B.; Nudelman, M.; Narasimhan, S.R.; Huang, A.; Misra, S.; Urquidez, G.; Kifle, A.; Stemmle, M.; Angell, C.; Patel, R.; et al. Eliminating Risk of Intubation in Very Preterm Infants with Noninvasive Cardiorespiratory Support in the Delivery Room and Neonatal Intensive Care Unit. Biomed. Res. Int. 2019, 2019, 5984305. [Google Scholar] [CrossRef]
- Caddell, J.L. Evidence for magnesium deficiency in the pathogenesis of bronchopulmonary dysplasia (BPD). Magnes Res. 1996, 9, 205–216. [Google Scholar] [PubMed]
- Dai, L.J.; Ritchie, G.; Kerstan, D.; Kang, H.S.; Cole, D.E.; Quamme, G.A. Magnesium transport in the renal distal convoluted tubule. Physiol. Rev. 2001, 81, 51–84. [Google Scholar] [CrossRef]
- Rantonen, T.; Kaapa, P.; Jalonen, J.; Ekblad, U.; Peltola, O.; Valimaki, I.; Kero, P. Antenatal magnesium sulphate exposure is associated with prolonged parathyroid hormone suppression in preterm neonates. Acta Paediatr. 2001, 90, 278–281. [Google Scholar] [CrossRef]
- Rigo, J.; Pieltain, C.; Christmann, V.; Bonsante, F.; Moltu, S.J.; Iacobelli, S.; Marret, S. Serum Magnesium Levels in Preterm Infants Are Higher Than Adult Levels: A Systematic Literature Review and Meta-Analysis. Nutrients 2017, 9, 1125. [Google Scholar] [CrossRef] [PubMed]
- Daher, I.; Le Dieu-Lugon, B.; Dourmap, N.; Lecuyer, M.; Ramet, L.; Gomila, C.; Ausseil, J.; Marret, S.; Leroux, P.; Roy, V.; et al. Magnesium Sulfate Prevents Neurochemical and Long-Term Behavioral Consequences of Neonatal Excitotoxic Lesions: Comparison Between Male and Female Mice. J. Neuropathol. Exp. Neurol. 2017, 76, 883–897. [Google Scholar] [CrossRef]
- Goytain, A.; Quamme, G.A. Identification and characterization of a novel family of membrane magnesium transporters, MMgT1 and MMgT2. Am. J. Physiol. Cell Physiol. 2008, 294, C495–C502. [Google Scholar] [CrossRef]
- Lamhot, V.B.; Khatib, N.; Ginsberg, Y.; Anunu, R.; Richter-Levin, G.; Weiner, Z.; Ross, M.G.; Divon, M.Y.; Hallak, M.; Beloosesky, R. Magnesium sulfate prevents maternal inflammation-induced impairment of learning ability and memory in rat offspring. Am. J. Obstet. Gynecol. 2015, 213, 851.e1–851.e8. [Google Scholar] [CrossRef]
- Ginsberg, Y.; Khatib, N.; Weiss, B.; Arison, S.; Ross, M.G.; Weiner, Z.; Beloosesky, R. Magnesium sulfate (MG) prevents maternal inflammation induced offspring cerebral injury evident on MRI but not via IL-1beta. Neuroscience 2017, 353, 98–105. [Google Scholar] [CrossRef] [PubMed]
- Beloosesky, R.; Khatib, N.; Ginsberg, Y.; Anabosy, S.; Shalom-Paz, E.; Dahis, M.; Ross, M.G.; Weiner, Z. Maternal magnesium sulfate fetal neuroprotective effects to the fetus: Inhibition of neuronal nitric oxide synthase and nuclear factor kappa-light-chain-enhancer of activated B cells activation in a rodent model. Am. J. Obstet. Gynecol. 2016, 215, 382.e1–382.e6. [Google Scholar] [CrossRef] [PubMed]
- Lingam, I.; Robertson, N.J. Magnesium as a Neuroprotective Agent: A Review of Its Use in the Fetus, Term Infant with Neonatal Encephalopathy, and the Adult Stroke Patient. Dev. Neurosci. 2018, 40, 1–12. [Google Scholar] [CrossRef] [PubMed]
- Hagberg, H.; Mallard, C.; Ferriero, D.M.; Vannucci, S.J.; Levison, S.W.; Vexler, Z.S.; Gressens, P. The role of inflammation in perinatal brain injury. Nat. Rev. Neurol. 2015, 11, 192–208. [Google Scholar] [CrossRef] [PubMed]
- Burd, I.; Breen, K.; Friedman, A.; Chai, J.; Elovitz, M.A. Magnesium sulfate reduces inflammation-associated brain injury in fetal mice. Am. J. Obstet. Gynecol. 2010, 202, 292.e1–292.e9. [Google Scholar] [CrossRef]
- Marret, S.; Gressens, P.; Gadisseux, J.F.; Evrard, P. Prevention by magnesium of excitotoxic neuronal death in the developing brain: An animal model for clinical intervention studies. Dev. Med. Child. Neurol. 1995, 37, 473–484. [Google Scholar] [PubMed]
- Rice, J.E., 3rd; Vannucci, R.C.; Brierley, J.B. The influence of immaturity on hypoxic-ischemic brain damage in the rat. Ann. Neurol. 1981, 9, 131–141. [Google Scholar] [CrossRef]
- Daher, I.; Le Dieu-Lugon, B.; Lecointre, M.; Dupre, N.; Voisin, C.; Leroux, P.; Dourmap, N.; Gonzalez, B.J.; Marret, S.; Leroux-Nicollet, I.; et al. Time- and sex-dependent efficacy of magnesium sulfate to prevent behavioral impairments and cerebral damage in a mouse model of cerebral palsy. Neurobiol. Dis. 2018, 120, 151–164. [Google Scholar] [CrossRef] [PubMed]
- Dupré, N.; Derambure, C.; Le Dieu-Lugon, B.; Hauchecorne, M.; Detroussel, Y.; Gonzalez, B.J.; Marret, S.; Leroux, P. Hypoxia-Ischemia Induced Age-Dependent Gene Transcription Effects at Two Development Stages in the Neonate Mouse Brain. Front. Mol. Neurosci. 2020, 13, 587815. [Google Scholar] [CrossRef]
- Favrais, G.; Schwendimann, L.; Gressens, P.; Lelievre, V. Cyclooxygenase-2 mediates the sensitizing effects of systemic IL-1-beta on excitotoxic brain lesions in newborn mice. Neurobiol. Dis. 2007, 25, 496–505. [Google Scholar] [CrossRef]
- Back, S.A.; Miller, S.P. Brain injury in premature neonates: A primary cerebral dysmaturation disorder? Ann. Neurol. 2014, 75, 469–486. [Google Scholar] [CrossRef] [PubMed]
- Chollat, C.; Sentilhes, L.; Marret, S. Fetal Neuroprotection by Magnesium Sulfate: From Translational Research to Clinical Application. Front. Neurol. 2018, 9, 247. [Google Scholar] [CrossRef]
- Koning, G.; Leverin, A.L.; Nair, S.; Schwendimann, L.; Ek, J.; Carlsson, Y.; Gressens, P.; Thornton, C.; Wang, X.; Mallard, C.; et al. Magnesium induces preconditioning of the neonatal brain via profound mitochondrial protection. J. Cereb. Blood Flow Metab. 2019, 39, 1038–1055. [Google Scholar] [CrossRef]
- Dabbah-Assadi, F.; Khatib, N.; Ginsberg, Y.; Weiner, Z.; Shamir, A.; Beloosesky, R. Short-Term Effect of MgSO4 on the Expression of NRG-ErbB, Dopamine, GABA, and Glutamate Systems in the Fetal Rat Brain. J. Mol. Neurosci. 2021, 71, 446–454. [Google Scholar] [CrossRef]
- Marret, S.; Mukendi, R.; Gadisseux, J.F.; Gressens, P.; Evrard, P. Effect of ibotenate on brain development: An excitotoxic mouse model of microgyria and posthypoxic-like lesions. J. Neuropathol. Exp. Neurol. 1995, 54, 358–370. [Google Scholar] [CrossRef] [PubMed]
- Clancy, B.; Kersh, B.; Hyde, J.; Darlington, R.B.; Anand, K.J.; Finlay, B.L. Web-based method for translating neurodevelopment from laboratory species to humans. Neuroinformatics 2007, 5, 79–94. [Google Scholar] [CrossRef]
- Dupré, N.; Arabo, A.; Orset, C.; Maucotel, J.; Detroussel, Y.; Hauchecorne, M.; Gonzalez, B.J.; Marret, S.; Vivien, D.; Leroux, P. Neonatal cerebral hypoxia-ischemia in mice triggers age-dependent vascular effects and disabilities in adults; implication of tissue plasminogen activator (tPA). Exp. Neurol. 2020, 323, 113087. [Google Scholar] [CrossRef]
- Marret, S.; Foix-L’helias, L.; Ancel, P.Y.; Kaminski, M.; Larroque, B.; Marcou-Labarre, A.; Laudenbach, V. Is it possible to protect the preterm infant brain and to decrease later neurodeveloppemental disabilities? Arch. Pediatr. 2008, 15 (Suppl. 1), S31–S41. [Google Scholar] [CrossRef]
- Gathwala, G.; Khera, A.; Singh, J.; Balhara, B. Magnesium for neuroprotection in birth asphyxia. J. Pediatr. Neurosci. 2010, 5, 102–104. [Google Scholar] [CrossRef]
- Borja-Del-Rosario, P.; Basu, S.K.; Haberman, S.; Bhutada, A.; Rastogi, S. Neonatal serum magnesium concentrations are determined by total maternal dose of magnesium sulfate administered for neuroprotection. J. Perinat. Med. 2014, 42, 207–211. [Google Scholar] [CrossRef]
- Jauch, R.; Cho, M.K.; Jakel, S.; Netter, C.; Schreiter, K.; Aicher, B.; Zweckstetter, M.; Jackle, H.; Wahl, M.C. Mitogen-activated protein kinases interacting kinases are autoinhibited by a reprogrammed activation segment. EMBO J. 2006, 25, 4020–4032. [Google Scholar] [CrossRef] [PubMed]
- Crowther, C.A.; Middleton, P.F.; Voysey, M.; Askie, L.; Zhang, S.; Martlow, T.K.; Aghajafari, F.; Asztalos, E.V.; Brocklehurst, P.; Dutta, S.; et al. Effects of repeat prenatal corticosteroids given to women at risk of preterm birth: An individual participant data meta-analysis. PLoS Med. 2019, 16, e1002771. [Google Scholar] [CrossRef] [PubMed]
- Ikonomidou, C.; Bosch, F.; Miksa, M.; Bittigau, P.; Vockler, J.; Dikranian, K.; Tenkova, T.I.; Stefovska, V.; Turski, L.; Olney, J.W. Blockade of NMDA receptors and apoptotic neurodegeneration in the developing brain. Science 1999, 283, 70–74. [Google Scholar] [CrossRef]
- Lecointre, M.; Vezier, C.; Benard, M.; Ramdani, Y.; Dupre, N.; Brasse-Lagnel, C.; Henry, V.J.; Roy, V.; Marret, S.; Gonzalez, B.J.; et al. Age-dependent alterations of the NMDA receptor developmental profile and adult behavior in postnatally ketamine-treated mice. Dev. Neurobiol. 2015, 75, 315–333. [Google Scholar] [CrossRef] [PubMed]
- Raikkonen, K.; Gissler, M.; Kajantie, E. Associations Between Maternal Antenatal Corticosteroid Treatment and Mental and Behavioral Disorders in Children. JAMA 2020, 323, 1924–1933. [Google Scholar] [CrossRef]
- Loepke, A.W. Developmental neurotoxicity of sedatives and anesthetics: A concern for neonatal and pediatric critical care medicine? Pediatr. Crit. Care Med. 2010, 11, 217–226. [Google Scholar] [CrossRef]
- Poppe, T.; Thompson, B.; Boardman, J.P.; Bastin, M.E.; Alsweiler, J.; Deib, G.; Harding, J.E.; Crowther, C.A.; Mag, N.U.M.S.G. Effect of antenatal magnesium sulphate on MRI biomarkers of white matter development at term equivalent age: The magnum study. EBioMedicine 2020, 59, 102957. [Google Scholar] [CrossRef]
- Chollat, C.; Enser, M.; Houivet, E.; Provost, D.; Benichou, J.; Marpeau, L.; Marret, S. School-age outcomes following a randomized controlled trial of magnesium sulfate for neuroprotection of preterm infants. J. Pediatr. 2014, 165, 398–400.e3. [Google Scholar] [CrossRef]
- Singhi, S.; Johnston, M. Recent advances in perinatal neuroprotection. F1000Research 2019. [Google Scholar] [CrossRef]
- Nowak, L.; Bregestovski, P.; Ascher, P.; Herbet, A.; Prochiantz, A. Magnesium gates glutamate-activated channels in mouse central neurones. Nature 1984, 307, 462–465. [Google Scholar] [CrossRef]
- Hardingham, G.E.; Do, K.Q. Linking early-life NMDAR hypofunction and oxidative stress in schizophrenia pathogenesis. Nat. Rev. Neurosci. 2016, 17, 125–134. [Google Scholar] [CrossRef] [PubMed]
- Clerc, P.; Young, C.A.; Bordt, E.A.; Grigore, A.M.; Fiskum, G.; Polster, B.M. Magnesium sulfate protects against the bioenergetic consequences of chronic glutamate receptor stimulation. PLoS ONE 2013, 8, e79982. [Google Scholar] [CrossRef] [PubMed]
- Jantzie, L.L.; Talos, D.M.; Jackson, M.C.; Park, H.K.; Graham, D.A.; Lechpammer, M.; Folkerth, R.D.; Volpe, J.J.; Jensen, F.E. Developmental expression of N-methyl-D-aspartate (NMDA) receptor subunits in human white and gray matter: Potential mechanism of increased vulnerability in the immature brain. Cereb. Cortex 2015, 25, 482–495. [Google Scholar] [CrossRef] [PubMed]
- Kang, S.W.; Choi, S.K.; Park, E.; Chae, S.J.; Choi, S.; Joo, H.J.; Lee, G.J.; Park, H.K. Neuroprotective effects of magnesium-sulfate on ischemic injury mediated by modulating the release of glutamate and reduced of hyperreperfusion. Brain Res. 2011, 1371, 121–128. [Google Scholar] [CrossRef] [PubMed]
- Hansen, K.B.; Yi, F.; Perszyk, R.E.; Furukawa, H.; Wollmuth, L.P.; Gibb, A.J.; Traynelis, S.F. Structure, function, and allosteric modulation of NMDA receptors. J. Gen. Physiol. 2018, 150, 1081–1105. [Google Scholar] [CrossRef]
- Leroux, P.; Omouendze, P.L.; Roy, V.; Dourmap, N.; Gonzalez, B.J.; Brasse-Lagnel, C.; Carmeliet, P.; Leroux-Nicollet, I.; Marret, S. Age-dependent neonatal intracerebral hemorrhage in plasminogen activator inhibitor 1 knockout mice. J. Neuropathol. Exp. Neurol. 2014, 73, 387–402. [Google Scholar] [CrossRef]
- Ballabh, P. Intraventricular hemorrhage in premature infants: Mechanism of disease. Pediatr. Res. 2010, 67, 1–8. [Google Scholar] [CrossRef]
- Chollat, C.; Le Doussal, L.; De La Villeon, G.; Provost, D.; Marret, S. Antenatal magnesium sulphate administration for fetal neuroprotection: A French national survey. BMC Pregnancy Childbirth 2017, 17, 304. [Google Scholar] [CrossRef]
- Boardman, J.P.; Ireland, G.; Sullivan, G.; Pataky, R.; Fleiss, B.; Gressens, P.; Miron, V. The Cerebrospinal Fluid Inflammatory Response to Preterm Birth. Front. Physiol. 2018, 9, 1299. [Google Scholar] [CrossRef]
- Quarta, A.; Berneman, Z.; Ponsaerts, P. Neuroprotective modulation of microglia effector functions following priming with interleukin 4 and 13: Current limitations in understanding their mode-of-action. Brain Behav. Immun. 2020, 88, 856–866. [Google Scholar] [CrossRef]
- Chhor, V.; Le Charpentier, T.; Lebon, S.; Ore, M.V.; Celador, I.L.; Josserand, J.; Degos, V.; Jacotot, E.; Hagberg, H.; Savman, K.; et al. Characterization of phenotype markers and neuronotoxic potential of polarised primary microglia In Vitro. Brain Behav. Immun. 2013, 32, 70–85. [Google Scholar] [CrossRef] [PubMed]
- Li, B.; Cao, H.; Zhao, Y.; Cheng, M.; Qin, H.; Cheng, T.; Hu, Y.; Zhang, X.; Liu, X. In Vitro and in Vivo responses of macrophages to magnesium-doped titanium. Sci. Rep. 2017, 7, 42707. [Google Scholar] [CrossRef] [PubMed]
- Hardy, S.; Kostantin, E.; Wang, S.J.; Hristova, T.; Galicia-Vazquez, G.; Baranov, P.V.; Pelletier, J.; Tremblay, M.L. Magnesium-sensitive upstream ORF controls PRL phosphatase expression to mediate energy metabolism. Proc. Natl. Acad. Sci. USA 2019, 116, 2925–2934. [Google Scholar] [CrossRef]
- Porte, B.; Hardouin, J.; Zerdoumi, Y.; Derambure, C.; Hauchecorne, M.; Dupre, N.; Obry, A.; Lequerre, T.; Bekri, S.; Gonzalez, B.; et al. Major remodeling of brain microvessels during neonatal period in the mouse: A proteomic and transcriptomic study. J. Cereb. Blood Flow Metab. 2017, 37, 495–513. [Google Scholar] [CrossRef]
- Huang, D.W.; Sherman, B.T.; Lempicki, R.A. Systematic and integrative analysis of large gene lists using DAVID bioinformatics resources. Nat. Protoc. 2009, 4, 44–57. [Google Scholar] [CrossRef] [PubMed]
- Huang, D.W.; Sherman, B.T.; Lempicki, R.A. Bioinformatics enrichment tools: Paths toward the comprehensive functional analysis of large gene lists. Nucleic Acids Res. 2009, 37, 1–13. [Google Scholar] [CrossRef] [PubMed]
- Hosack, D.A.; Dennis, G., Jr.; Sherman, B.T.; Lane, H.C.; Lempicki, R.A. Identifying biological themes within lists of genes with EASE. Genome Biol. 2003, 4, R70. [Google Scholar] [CrossRef] [PubMed]
- Supek, F.; Bosnjak, M.; Skunca, N.; Smuc, T. REVIGO summarizes and visualizes long lists of gene ontology terms. PLoS ONE 2011, 6, e21800. [Google Scholar] [CrossRef]
- Furuie, H.; Yamada, K.; Ichitani, Y. MK-801-induced and scopolamine-induced hyperactivity in rats neonatally treated chronically with MK-801. Behav. Pharmacol. 2013, 24, 678–683. [Google Scholar] [CrossRef]










| Up_Keywords (David® v6.8 Analysis) | Count | p-Value * | Enrichment | FDR | |
| Synapse | 70 | 5.08 × 10−16 | 3.31 | 1.06 × 10−16 | |
| Neurogenesis | 48 | 3.56 × 10−10 | 3.28 | 3.73 × 10−11 | |
| Cell junction | 102 | 2.90 × 10−16 | 2.60 | 8.10 × 10−17 | |
| Methylation | 128 | 1.66 × 10−15 | 2.25 | 2.31 × 10−16 | |
| Golgi apparatus | 99 | 5.52 × 10−11 | 2.22 | 6.60 × 10−12 | |
| Cell projection | 82 | 5.09 × 10−7 | 2.04 | 3.55 × 10−8 | |
| GO Terms (David® analysis) | Count | p-Value * | Enrichment | FDR | Dispensability |
| GO:0045202~synapse | 91 | 2.69 × 10−16 | 2.80 | 1.87 × 10−9 | 0.00 |
| GO:0043005~neuron projection | 75 | 1.01 × 10−12 | 2.77 | 6.17 × 10−16 | 0.00 |
| GO:0014069~postsynaptic density | 49 | 8.14 × 10−10 | 3.18 | 2.32 × 10−12 | 0.04 |
| GO:0007399~nervous system development | 64 | 2.94 × 10−8 | 2.56 | 1.41 × 10−8 | 0.00 |
| GO:0048167~regulation of synaptic plasticity | 13 | 4.33 × 10−2# | 4.68 | 2.12 × 10−12 | 0.14 |
| KEGG_Pathways (DAVID® analysis) | Count | p-Value * | Enrichment | FDR | |
| mmu04360:Axon guidance | 28 | 1.66 × 10−5 | 3.27 | 1.36 × 10−5 | |
| mmu04919:Thyroid hormone signaling pathway | 25 | 8.09 × 10−5 | 3.30 | 3.30 × 10−5 | |
| mmu04722:Neurotrophin signaling pathway | 24 | 1.08 × 10−3 | 2.96 | 2.41 × 10−4 | |
| mmu04024:cAMP signaling pathway | 32 | 1.34 × 10−3 | 2.44 | 2.41 × 10−4 | |
| mmu05200:Pathways in cancer | 51 | 1.48 × 10−3 | 1.94 | 2.41 × 10−4 | |
| mmu04910:Insulin signaling pathway | 24 | 4.19 × 10−5# | 2.58 | 1.14 × 10−3 | |
| IPA Pathways (Ingenuity analysis) | Count | p-Value | N Max $ | Kinetics£ | z-score |
| Synaptogenesis Signaling Pathway | 40 | 4.79 × 10−9 | 6 h | L (4) | −5.667 |
| Reelin Signaling in Neurons | 19 | 3.16 × 10−5 | 6 h | L (2) | −4.000 |
| Axonal Guidance Signaling | 41 | 7.08 × 10−5 | 3 h–12 h | L (2) | ¤ |
| Signaling by Rho Family GTPases | 27 | 9.77 × 10−5 | 6 h | L (2) | −4.472 |
| Netrin Signaling | 12 | 1.00 × 10−4 | 6 h | L (3) | −3.317 |
| nNOS Signaling in Neurons | 11 | 1.12 × 10−4 | 3 h | L(2) | −2.236 |
| GNRH Signaling | 22 | 1.45 × 10−4 | 6 h | L(3) | −3.207 |
| Ephrin Receptor Signaling | 19 | 3.09 × 10−4 | 3 h–12 h | L (2) | −3.873 |
| Opioid Signaling Pathway | 25 | 3.63 × 10−4 | 6 h | E (1) | −3.130 |
| Endocannabinoid Neuronal Synapse Pathway | 16 | 4.68 × 10−4 | 6 h | E(1) | −2.324 |
| Corticotropin Releasing Hormone Signaling | 19 | 4.90 × 10−4 | 6 h | E(1) | −1.897 |
| Renin-Angiotensin Signaling | 17 | 5.01 × 10−4 | 6 h | L (3) | −3.464 |
| CREB Signaling in Neurons | 24 | 7.08 × 10−4 | 6 h | E (1) | −3.606 |
| PTEN Signaling | 15 | 8.128 × 10−3 | 12 h | L (0) | +2.714 |
| Up_Keywords (David® v6.8 Analysis) | Count | p Value * | Enrichment | FDR | Occurrences in Separate Lists |
| Phosphoprotein | 808 | 5.62 × 10−36 | 1.44 | 4.8907 × 10−36 | ③ |
| Acetylation | 417 | 2.01 × 10−34 | 1.81 | 8.7658 × 10−35 | B1 |
| Mitochondrion | 176 | 1.88 × 10−22 | 2.26 | 5.4559 × 10−23 | B1 |
| Cytoplasm | 483 | 5.33 × 10−20 | 1.49 | 1.1589 × 10−20 | |
| Nucleus | 470 | 4.63 × 10−14 | 1.41 | 1.0989 × 10−14 | |
| Transit peptide | 77 | 1.26 × 10−6 | 2.05 | 1.5622 × 10−7 | B1 |
| Ribonucleoprotein | 54 | 2.42 × 10−6 | 2.38 | 2.4390 × 10−7 | B1 |
| Activator | 88 | 2.52 × 10−6 | 1.91 | 2.4390 × 10−7 | B1, B2, ③ |
| Apoptosis | 71 | 2.67 × 10−5 | 1.97 | 2.3265 × 10−6 | ③ |
| Mitochondrion inner membrane | 45 | 3.80 × 10−5 | 2.40 | 3.0111 × 10−6 | B1 |
| Ribosomal protein | 38 | 1.07 × 10−4 | 2.54 | 7.7357 × 10−6 | B1 |
| Transport | 198 | 1.70 × 10−4 | 1.41 | 1.1405 × 10−5 | |
| Transcription regulation | 187 | 4.06 × 10−4 | 1.41 | 2.5221 × 10−5 | ③ |
| Ubl conjugation | 161 | 5.29 × 10−4 | 1.45 | 3.0714 × 10−5 | |
| Transcription | 191 | 6.93 × 10−4 | 1.39 | 3.7742 × 10−5 | |
| Electron transport | 22 | 3.06 × 10−5 # | 2.79 | 5.2884 × 10−4 | B1 |
| Translocation | 18 | 4.27 × 10−5 # | 3.13 | 7.0459 × 10−4 | B1 |
| GO Terms (David® analysis) | Count | p value | Enrichment | FDR | |
| BP | |||||
| GO:0006915~apoptotic process | 84 | 1.58 × 10−5 # | 1.60 | 7.12 × 10−12 | |
| CC | |||||
| GO:0005739~mitochondrion | 282 | 2.61 × 10−21 | 1.80 | 2.53 × 10−21 | B1 |
| GO:0005737~cytoplasm | 776 | 1.10 x 10−16 | 1.29 | 5.33 × 10−17 | |
| GO:0005634~nucleus | 703 | 1.75 × 10−13 | 1.28 | 4.42 × 10−14 | B1 |
| GO:0070062~extracellular exosome | 345 | 1.36 × 10−9 | 1.42 | 3.29 × 10−10 | |
| GO:0005829~cytosol | 248 | 2.31 × 10−9 | 1.53 | 4.48 × 10−10 | B1 |
| GO:0030529~intracellular ribonucleoprotein complex | 64 | 2.48 × 10−6 | 2.20 | 4.01 × 10−7 | B1 |
| GO:0016020~membrane | 746 | 1.02 × 10−5 | 1.17 | 1.41 × 10−6 | B1 |
| GO:0005840~ribosome | 43 | 2.62 × 10−5 | 2.52 | 3.18 × 10−6 | B1 |
| MF | |||||
| GO:0005515~protein binding | 477 | 1.40 × 10−6 | 1.27 | 1.40 × 10−6 | |
| GO:0044822~poly(A) RNA binding | 161 | 5.94 × 10−6 | 1.57 | 2.97 × 10−6 | B1 |
| KEGG_Pathways (DAVID® analysis) | Count | p value | Enrichment | FDR | |
| mmu03010:Ribosome | 30 | 5.46 × 10−5 # | 2.22 | 0.0120 | B1 |
| mmu05012:Parkinson’s disease | 30 | 9.13 × 10−5 # | 2.16 | 0.0120 | B1 |
| IPA Pathways | Count | p value | Max $ | Kinetics£ | z-score |
| Reelin Signaling in Neurons | 13 | 2.40 × 104 | 3 h | 3 h–12 h | −3.317 |
| Role of NFAT in Regulation of the Immune Response | 14 | 2.51 × 103 | 3 h | −3.051 | |
| Molecular Mechanisms of Cancer | 20 | 1.05 × 102 # | 3 h | ¤ | |
| CXCR4 Signaling | 11 | 1.29 × 102 # | 3 h | −2.646 | |
| Endocannabinoid Cancer Inhibition Pathway | 10 | 1.45 × 102 # | 3 h | ¤ | |
| Insulin Receptor Signaling | 10 | 1.51 × 102 # | 3 h | −1.897 | |
| Clathrin-mediated Endocytosis Signaling | 12 | 1.58 × 102 # | 3 h | ¤ | |
| Clathrin-mediated Endocytosis Signaling | 12 | 1.58 × 102 # | 3 h | ¤ | |
| ILK Signaling | 12 | 1.62 × 102 # | 3 h | ¤ | |
| cAMP-mediated signaling | 14 | 2.14 × 102 # | 3 h | ¤ | |
| B Cell Receptor Signaling | 12 | 2.24 × 102 # | 3 h | −3.317 | |
| Systemic Lupus Erythematosus Signaling | 12 | 2.95 × 102 # | 3 h | ¤ | |
| Ephrin Receptor Signaling | 13 | 3.24 × 102 # | 3 h | 3 h–12 h | −3.162 |
| Synaptogenesis Signaling Pathway | 18 | 3.31 × 102 # | 3 h | 3 h–12 h | −3.3 |
Publisher’s Note: MDPI stays neutral with regard to jurisdictional claims in published maps and institutional affiliations. |
© 2021 by the authors. Licensee MDPI, Basel, Switzerland. This article is an open access article distributed under the terms and conditions of the Creative Commons Attribution (CC BY) license (https://creativecommons.org/licenses/by/4.0/).
Share and Cite
Le Dieu-Lugon, B.; Dupré, N.; Derambure, C.; Janin, F.; Gonzalez, B.J.; Marret, S.; Arabo, A.; Leroux, P. Effect of Neuroprotective Magnesium Sulfate Treatment on Brain Transcription Response to Hypoxia Ischemia in Neonate Mice. Int. J. Mol. Sci. 2021, 22, 4253. https://doi.org/10.3390/ijms22084253
Le Dieu-Lugon B, Dupré N, Derambure C, Janin F, Gonzalez BJ, Marret S, Arabo A, Leroux P. Effect of Neuroprotective Magnesium Sulfate Treatment on Brain Transcription Response to Hypoxia Ischemia in Neonate Mice. International Journal of Molecular Sciences. 2021; 22(8):4253. https://doi.org/10.3390/ijms22084253
Chicago/Turabian StyleLe Dieu-Lugon, Bérénice, Nicolas Dupré, Céline Derambure, François Janin, Bruno J. Gonzalez, Stéphane Marret, Arnaud Arabo, and Philippe Leroux. 2021. "Effect of Neuroprotective Magnesium Sulfate Treatment on Brain Transcription Response to Hypoxia Ischemia in Neonate Mice" International Journal of Molecular Sciences 22, no. 8: 4253. https://doi.org/10.3390/ijms22084253
APA StyleLe Dieu-Lugon, B., Dupré, N., Derambure, C., Janin, F., Gonzalez, B. J., Marret, S., Arabo, A., & Leroux, P. (2021). Effect of Neuroprotective Magnesium Sulfate Treatment on Brain Transcription Response to Hypoxia Ischemia in Neonate Mice. International Journal of Molecular Sciences, 22(8), 4253. https://doi.org/10.3390/ijms22084253

