Adera2.0: A Drug Repurposing Workflow for Neuroimmunological Investigations Using Neural Networks
Abstract
1. Introduction
2. Methods
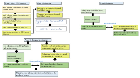
2.1. Overview of the Workflow
2.2. Cross Validation Using Known Drugs
2.3. Case Study
2.4. Availability and Implementation
3. Results
3.1. Workflow
3.2. Results of the Novel Neural Network
| Architecture | Description |
|---|---|
| A | Dense(512, activation = ‘selu’) Dense(512, activation = ‘sigmoid’) Dense(512, activation = ‘relu’) Dense(512, activation = ‘relu’) Dense(512, activation = ‘selu’) LeakyReLU() tf.keras.layers.Activation(‘selu’) SimpleRNN(512) Dense(512, activation = ‘selu’) Dense(512, activation = ‘relu’) Dense(512, activation = ‘selu’) Dense(512, activation = ‘relu’) Dense(512, activation = ‘selu’) |
| B | Dense(512, activation = ‘selu’) Dense(512, activation = ‘sigmoid’) |
| C | Dense(512, activation = ‘relu’) Dense(512, activation = ‘selu’) Dense(512, activation = ‘sigmoid’) |
| D | Dense(512, activation = ‘selu’) Dense(512, activation = ‘Softmax’) PReLU() |
| E | Dense(512, activation = ‘selu’) SimpleRNN(512) |
| F | Activation(‘selu’) RNN(tf.keras.layers.LSTMCell(512)) LeakyReLU() LeakyReLU() |
| G | Dense(512, activation = ‘selu’) PReLU() Dense(512, activation = ‘selu’) SimpleRNN(512) Activation(‘selu’) LeakyReLU() |
| H | Activation(‘selu’) RNN(tf.keras.layers.LSTMCell(512)) PReLU() LeakyReLU() LeakyReLU() |
| Train Dataset | Test Dataset | Validate | ||||||
|---|---|---|---|---|---|---|---|---|
| Architecture | Loss | Mean Absolute_Error | Validation Loss | Validation Mean Absolute Error | Loss | Mean Absolute_Error | Loss | Mean Absolute_Error |
| A | 0.0013 | 0.0290 | 0.0013 | 0.0286 | 0.0013 | 0.0288 | 0.0012 | 0.0283 |
| B | 0.0017 | 0.0333 | 0.0018 | 0.0338 | 0.0020 | 0.0354 | 0.0025 | 0.0377 |
| C | 0.0019 | 0.0351 | 0.0018 | 0.0349 | 0.0018 | 0.0350 | 0.0018 | 0.0348 |
| D | 0.0017 | 0.0342 | 0.0018 | 0.0342 | 0.0018 | 0.0341 | 0.0017 | 0.0339 |
| E | 0.0013 | 0.0295 | 0.0014 | 0.0306 | 0.0015 | 0.0309 | 0.0015 | 0.0310 |
| F | 0.0013 | 0.0294 | 0.0013 | 0.0291 | 0.0013 | 0.0293 | 0.0013 | 0.0290 |
| G | 0.0013 | 0.0291 | 0.0013 | 0.0287 | 0.0013 | 0.0293 | 0.0013 | 0.0290 |
| H | 0.0013 | 0.0296 | 0.0013 | 0.0293 | 0.0013 | 0.0294 | 0.0013 | 0.0292 |
3.3. Sensitivity Analysis
3.4. In Silico Validation of Adera2.0 Ability to Mine Known Drugs
3.5. In Silico Validation Demonstrates Adera Performance
4. Discussion
4.1. Output of the Extraction Network Highlight the Importance of Architecture
4.2. Case Study Results Show Our Workflow Predictions Accuracy
4.3. Limitations and Future Direction
5. Conclusions
Supplementary Materials
Author Contributions
Funding
Institutional Review Board Statement
Informed Consent Statement
Data Availability Statement
Acknowledgments
Conflicts of Interest
Sample Availability
References
- Scannell, J.W.; Blanckley, A.; Boldon, H.; Warrington, B. Diagnosing the Decline in Pharmaceutical R&D Efficiency. Nat. Rev. Drug Discov. 2012, 11, 191–200. [Google Scholar] [CrossRef] [PubMed]
- Prasad, V.; Mailankody, S. Research and Development Spending to Bring a Single Cancer Drug to Market and Revenues After Approval. JAMA Intern. Med. 2017, 177, 1569. [Google Scholar] [CrossRef] [PubMed]
- Simsek, M.; Meijer, B.; van Bodegraven, A.A.; de Boer, N.K.H.; Mulder, C.J.J. Finding Hidden Treasures in Old Drugs: The Challenges and Importance of Licensing Generics. Drug Discov. Today 2018, 23, 17–21. [Google Scholar] [CrossRef]
- Kubick, N.; Pajares, M.; Enache, I.; Manda, G.; Mickael, M.-E. Repurposing Zileuton as a Depression Drug Using an AI and In Vitro Approach. Molecules 2020, 25, 2155. [Google Scholar] [CrossRef] [PubMed]
- Anstey, A.; Lear, J.T. Azathioprine: Clinical Pharmacology and Current Indications in Autoimmune Disorders. BioDrugs 1998, 9, 33–47. [Google Scholar] [CrossRef] [PubMed]
- Watkins, J.; Dargie, H.J.; Bune, A.; Dollery, C.T. Reduction of Beta-Blocking Drugs in Hypertensive Patients Treated with Minoxidil. BMJ 1979, 1, 1400. [Google Scholar] [CrossRef][Green Version]
- Mercurio, A.; Adriani, G.; Catalano, A.; Carocci, A.; Rao, L.; Lentini, G.; Cavalluzzi, M.M.; Franchini, C.; Vacca, A.; Corbo, F. A Mini-Review on Thalidomide: Chemistry, Mechanisms of Action, Therapeutic Potential and Anti-Angiogenic Properties in Multiple Myeloma. Curr. Med. Chem. 2017, 24, 2736–2744. [Google Scholar] [CrossRef]
- López-Muñoz, F.; Alamo, C.; Cuenca, E.; Shen, W.; Clervoy, P.; Rubio, G. History of the Discovery and Clinical Introduction of Chlorpromazine. Ann. Clin. Psychiatry 2005, 17, 113–135. [Google Scholar] [CrossRef]
- Nag, S.; Baidya, A.T.K.; Mandal, A.; Mathew, A.T.; Das, B.; Devi, B.; Kumar, R. Deep Learning Tools for Advancing Drug Discovery and Development. 3 Biotech 2022, 12, 110. [Google Scholar] [CrossRef]
- Cheng, D.; Knox, C.; Young, N.; Stothard, P.; Damaraju, S.; Wishart, D.S. PolySearch: A Web-Based Text Mining System for Extracting Relationships between Human Diseases, Genes, Mutations, Drugs and Metabolites. Nucleic Acids Res. 2008, 36, W399–W405. [Google Scholar] [CrossRef]
- Leaman, R.; Islamaj Dogan, R.; Lu, Z. DNorm: Disease Name Normalization with Pairwise Learning to Rank. Bioinformatics 2013, 29, 2909–2917. [Google Scholar] [CrossRef] [PubMed]
- Jarada, T.N.; Rokne, J.G.; Alhajj, R. A Review of Computational Drug Repositioning: Strategies, Approaches, Opportunities, Challenges, and Directions. J. Cheminform. 2020, 12, 46. [Google Scholar] [CrossRef] [PubMed]
- Davis, A.P.; Wiegers, T.C.; Rosenstein, M.C.; Mattingly, C.J. MEDIC: A Practical Disease Vocabulary Used at the Comparative Toxicogenomics Database. Database 2012, 2012, bar065. [Google Scholar] [CrossRef] [PubMed]
- Wishart, D.S. DrugBank: A Comprehensive Resource for in Silico Drug Discovery and Exploration. Nucleic Acids Res. 2006, 34, D668–D672. [Google Scholar] [CrossRef]
- Hansson, L.K.; Hansen, R.B.; Pletscher-Frankild, S.; Berzins, R.; Hansen, D.H.; Madsen, D.; Christensen, S.B.; Christiansen, M.R.; Boulund, U.; Wolf, X.A.; et al. Semantic Text Mining in Early Drug Discovery for Type 2 Diabetes. PLoS ONE 2020, 15, e0233956. [Google Scholar] [CrossRef]
- Henry, S.; Panahi, A.; Wijesinghe, D.S.; McInnes, B.T. A Literature Based Discovery Visualization System with Hierarchical Clustering and Linking Set Associations. AMIA Jt. Summits Transl. Sci. Proc. 2019, 2019, 582–591. [Google Scholar]
- Hu, G.; Agarwal, P. Human Disease-Drug Network Based on Genomic Expression Profiles. PLoS ONE 2009, 4, e6536. [Google Scholar] [CrossRef]
- Kanehisa, M.; Goto, S. KEGG: Kyoto Encyclopedia of Genes and Genomes. Nucleic Acids Res. 2000, 28, 27–30. [Google Scholar] [CrossRef]
- Wu, C.; Gudivada, R.C.; Aronow, B.J.; Jegga, A.G. Computational Drug Repositioning through Heterogeneous Network Clustering. BMC Syst. Biol. 2013, 7, S6. [Google Scholar] [CrossRef]
- Liu, S.; Tang, B.; Chen, Q.; Wang, X. Drug Name Recognition: Approaches and Resources. Information 2015, 6, 790–810. [Google Scholar] [CrossRef]
- Halgrim, S.; Xia, F.; Solti, I.; Cadag, E.; Uzuner, Ö. A Cascade of Classifiers for Extracting Medication Information from Discharge Summaries. J. Biomed. Semant. 2011, 2, S2. [Google Scholar] [CrossRef] [PubMed]
- Vamathevan, J.; Clark, D.; Czodrowski, P.; Dunham, I.; Ferran, E.; Lee, G.; Li, B.; Madabhushi, A.; Shah, P.; Spitzer, M.; et al. Applications of Machine Learning in Drug Discovery and Development. Nat. Rev. Drug Discov. 2019, 18, 463–477. [Google Scholar] [CrossRef] [PubMed]
- Bhatnagar, R.; Sardar, S.; Beheshti, M.; Podichetty, J.T. How Can Natural Language Processing Help Model Informed Drug Development?: A Review. JAMIA Open 2022, 5, ooac043. [Google Scholar] [CrossRef] [PubMed]
- Uzuner, Ö.; South, B.R.; Shen, S.; DuVall, S.L. 2010 I2b2/VA Challenge on Concepts, Assertions, and Relations in Clinical Text. J. Am. Med. Inform. Assoc. 2011, 18, 552–556. [Google Scholar] [CrossRef]
- Bell, D.; Hahn-Powell, G.; Valenzuela-Escárcega, M.A.; Surdeanu, M. An Investigation of Coreference Phenomena in the Biomedical Domain. In Proceedings of the 10th International Conference on Language Resources and Evaluation, Portorož, Slovenia, 23–28 May 2016. [Google Scholar]
- Wei, C.-H.; Peng, Y.; Leaman, R.; Davis, A.P.; Mattingly, C.J.; Li, J.; Wiegers, T.C.; Lu, Z. Overview of the BioCreative V Chemical Disease Relation (CDR) Task. Proc. Fifth BioCreative Chall. Eval. Work. 2015, 154–166. [Google Scholar]
- Ekbal, A.; Bandyopadhyay, S. A Hidden Markov Model Based Named Entity Recognition System: Bengali and Hindi as Case Studies. In Pattern Recognition and Machine Intelligence; Springer: Berlin/Heidelberg, Germany, 2007; pp. 545–552. ISBN 3540770453. [Google Scholar]
- Cer, D.; Yang, Y.; Kong, S.; Hua, N.; Limtiaco, N.; John, R.S.; Constant, N.; Guajardo-Cespedes, M.; Yuan, S.; Tar, C.; et al. Universal Sentence Encoder. arXiv 2018. [Google Scholar] [CrossRef]
- Mikolov, T.; Chen, K.; Corrado, G.; Dean, J. Efficient Estimation of Word Representations in Vector Space. arXiv 2013, arXiv:1301.3781. [Google Scholar]
- Mattmann, C.A.; Zitting, J.L. Tika in Action; Manning: New York, NY, USA, 2012; ISBN 9781935182856. [Google Scholar]
- Corsello, S.M.; Bittker, J.A.; Liu, Z.; Gould, J.; McCarren, P.; Hirschman, J.E.; Johnston, S.E.; Vrcic, A.; Wong, B.; Khan, M.; et al. The Drug Repurposing Hub: A next-Generation Drug Library and Information Resource. Nat. Med. 2017, 23, 405–408. [Google Scholar] [CrossRef]
- Mickael, M.E.; Bhaumik, S.; Chakraborti, A.; Umfress, A.A.; van Groen, T.; Macaluso, M.; Totenhagen, J.; Sorace, A.G.; Bibb, J.A.; Standaert, D.G.; et al. RORγt-Expressing Pathogenic CD4 + T Cells Cause Brain Inflammation during Chronic Colitis. J. Immunol. 2022, 208, 2054–2066. [Google Scholar] [CrossRef]
- Mickael, M.-E.; Kubick, N.; Klimovich, P.; Flournoy, P.H.; Bieńkowska, I.; Sacharczuk, M. Paracellular and Transcellular Leukocytes Diapedesis Are Divergent but Interconnected Evolutionary Events. Genes 2021, 12, 254. [Google Scholar] [CrossRef]
- Bowman, S.R.; Angeli, G.; Potts, C.; Manning, C.D. A Large Annotated Corpus for Learning Natural Language Inference. In Proceedings of the 2015 Conference on Empirical Methods in Natural Language Processing, Lisbon, Portugal, 17–21 September 2015; pp. 632–642. [Google Scholar] [CrossRef]
- Welbl, J.; Liu, N.F.; Gardner, M. Crowdsourcing Multiple Choice Science Questions. In Proceedings of the 3rd Workshop on Noisy User-Generated Text, Copenhagen, Denmark, 7 September 2017. [Google Scholar] [CrossRef]
- Mickael, M.E.K. Adera2.0 Text Mining Dataset for Training Neural Networks. 2022. Available online: https://data.mendeley.com/datasets/whr7wrh42y/1 (accessed on 8 August 2022).
- Henry, S.; Buchan, K.; Filannino, M.; Stubbs, A.; Uzuner, O. 2018 N2c2 Shared Task on Adverse Drug Events and Medication Extraction in Electronic Health Records. J. Am. Med. Inform. Assoc. 2020, 27, 3–12. [Google Scholar] [CrossRef] [PubMed]
- Bhaumik, S.; Basu, R. Cellular and Molecular Dynamics of Th17 Differentiation and Its Developmental Plasticity in the Intestinal Immune Response. Front. Immunol. 2017, 8, 254. [Google Scholar] [CrossRef] [PubMed]
- Chen, X.; Li, H.; Tian, L.; Li, Q.; Luo, J.; Zhang, Y. Analysis of the Physicochemical Properties of Acaricides Based on Lipinski’s Rule of Five. J. Comput. Biol. 2020, 27, 1397–1406. [Google Scholar] [CrossRef]
- Jacobowitz, J.R.; Weng, J.-K. Exploring Uncharted Territories of Plant Specialized Metabolism in the Postgenomic Era. Annu. Rev. Plant Biol. 2020, 71, 631–658. [Google Scholar] [CrossRef]
- Graebin, C.S. The Pharmacological Activities of Glycyrrhizinic Acid (“Glycyrrhizin”) and Glycyrrhetinic Acid. Sweeteners 2018, 245–261. [Google Scholar] [CrossRef]
- Zhong, S.; Huang, C.; Chen, Z.; Chen, Z.; Luo, J.-L. Targeting Inflammatory Signaling in Prostate Cancer Castration Resistance. J. Clin. Med. 2021, 10, 5000. [Google Scholar] [CrossRef]
- Quintanilla, M.; Montero, L.M.; Renart, J.; Villar, E.M. Podoplanin in Inflammation and Cancer. Int. J. Mol. Sci. 2019, 20, 707. [Google Scholar] [CrossRef]
- Zhang, Y.; Zhang, L.; Wu, J.; Di, C.; Xia, Z. Heme Oxygenase-1 Exerts a Protective Role in Ovalbumin-Induced Neutrophilic Airway Inflammation by Inhibiting Th17 Cell-Mediated Immune Response. J. Biol. Chem. 2013, 288, 34612–34626. [Google Scholar] [CrossRef]
- Krouf, D.; Bouchenak, M.; Mohammedi, B.; Cherrad, A.; Belleville, J.L.; Prost, J.L. Changes in Serum Lipids and Antioxidant Status in West Algerian Patients with Essential Hypertension Treated with Acebutolol Compared to Healthy Subjects. Med. Sci. Monit. 2003, 9, 109–115. [Google Scholar]
- Al-Khayri, J.M.; Sahana, G.R.; Nagella, P.; Joseph, B.V.; Alessa, F.M.; Al-Mssallem, M.Q. Flavonoids as Potential Anti-Inflammatory Molecules: A Review. Molecules 2022, 27, 2901. [Google Scholar] [CrossRef]
- Pannu, A.; Sharma, P.C.; Thakur, V.K.; Goyal, R.K. Emerging Role of Flavonoids as the Treatment of Depression. Biomolecules 2021, 11, 1825. [Google Scholar] [CrossRef] [PubMed]
- Kostova, I.; Bhatia, S.; Grigorov, P.; Balkansky, S.; Parmar, V.S.; Prasad, A.K.; Saso, L. Coumarins as Antioxidants. Curr. Med. Chem. 2011, 18, 3929–3951. [Google Scholar] [CrossRef] [PubMed]
- Yao, R.; Fu, Y.; Li, S.; Tu, L.; Zeng, X.; Kuang, N. Regulatory Effect of Daphnetin, a Coumarin Extracted from Daphne Odora, on the Balance of Treg and Th17 in Collagen-Induced Arthritis. Eur. J. Pharmacol. 2011, 670, 286–294. [Google Scholar] [CrossRef] [PubMed]
- Capra, J.C.; Cunha, M.P.; Machado, D.G.; Zomkowski, A.D.E.; Mendes, B.G.; Santos, A.R.S.; Pizzolatti, M.G.; Rodrigues, A.L.S. Antidepressant-like Effect of Scopoletin, a Coumarin Isolated from Polygala Sabulosa (Polygalaceae) in Mice: Evidence for the Involvement of Monoaminergic Systems. Eur. J. Pharmacol. 2010, 643, 232–238. [Google Scholar] [CrossRef]
- Xia, N.; Daiber, A.; Förstermann, U.; Li, H. Antioxidant Effects of Resveratrol in the Cardiovascular System. Br. J. Pharmacol. 2017, 174, 1633–1646. [Google Scholar] [CrossRef]
- Guo, N.-H.; Fu, X.; Zi, F.-M.; Song, Y.; Wang, S.; Cheng, J. The Potential Therapeutic Benefit of Resveratrol on Th17/Treg Imbalance in Immune Thrombocytopenic Purpura. Int. Immunopharmacol. 2019, 73, 181–192. [Google Scholar] [CrossRef]
- Moore, A.; Beidler, J.; Hong, M. Resveratrol and Depression in Animal Models: A Systematic Review of the Biological Mechanisms. Molecules 2018, 23, 2197. [Google Scholar] [CrossRef]
- Li, X.-L.; Zhou, A.-G.; Zhang, L.; Chen, W.-J. Antioxidant Status and Immune Activity of Glycyrrhizin in Allergic Rhinitis Mice. Int. J. Mol. Sci. 2011, 12, 905–916. [Google Scholar] [CrossRef]
- Chen, X.; Fang, D.; Li, L.; Chen, L.; Li, Q.; Gong, F.; Fang, M. Glycyrrhizin Ameliorates Experimental Colitis through Attenuating Interleukin-17-Producing T Cell Responses via Regulating Antigen-Presenting Cells. Immunol. Res. 2017, 65, 666–680. [Google Scholar] [CrossRef]
- Murck, H.; Lehr, L.; Hahn, J.; Braunisch, M.C.; Jezova, D.; Zavorotnyy, M. Adjunct Therapy with Glycyrrhiza Glabra Rapidly Improves Outcome in Depression—A Pilot Study to Support 11-Beta-Hydroxysteroid Dehydrogenase Type 2 Inhibition as a New Target. Front. Psychiatry 2020, 11, 605949. [Google Scholar] [CrossRef]
- Albogami, S.; Hassan, A.; Ahmed, N.; Alnefaie, A.; Alattas, A.; Alquthami, L.; Alharbi, A. Evaluation of the Effective Dose of Amygdalin for the Improvement of Antioxidant Gene Expression and Suppression of Oxidative Damage in Mice. PeerJ 2020, 8, e9232. [Google Scholar] [CrossRef] [PubMed]
- Gago-López, N.; Lagunas Arnal, C.; Perez, J.J.; Wagner, E.F. Topical Application of an Amygdalin Analogue Reduces Inflammation and Keratinocyte Proliferation in a Psoriasis Mouse Model. Exp. Dermatol. 2021, 30, 1662–1674. [Google Scholar] [CrossRef] [PubMed]
- Chen, K.-C.; Chen, C.-R.; Chen, C.-Y.; Tzou, K.-Y.; Peng, C.-C.; Peng, R.Y. Bicalutamide Elicits Renal Damage by Causing Mitochondrial Dysfunction via ROS Damage and Upregulation of HIF-1. Int. J. Mol. Sci. 2020, 21, 3400. [Google Scholar] [CrossRef] [PubMed]
- Sun, L.; Cao, B.; Wang, J.; Srisa-an, W.; Yu, P.S.; Leow, A.D.; Checkoway, S. Kollector: Detecting Fraudulent Activities on Mobile Devices Using Deep Learning. IEEE Trans. Mob. Comput. 2021, 20, 1465–1476. [Google Scholar] [CrossRef]
- Jagannatha, A.N.; Yu, H. Structured Prediction Models for RNN Based Sequence Labeling in Clinical Text. Proc. Conf. Empir. Methods Nat. Lang. 2016, 2016, 856–865. [Google Scholar] [CrossRef]
- Leevy, J.L.; Khoshgoftaar, T.M.; Villanustre, F. Survey on RNN and CRF Models for De-Identification of Medical Free Text. J. Big Data 2020, 7, 73. [Google Scholar] [CrossRef]
- Zhu, H.; He, C.; Fang, Y.; Ge, B.; Xing, M.; Xiao, W. Patent Automatic Classification Based on Symmetric Hierarchical Convolution Neural Network. Symmetry 2020, 12, 186. [Google Scholar] [CrossRef]
- Beurel, E.; Lowell, J.A. Th17 Cells in Depression. Brain. Behav. Immun. 2018, 69, 28–34. [Google Scholar] [CrossRef]
- Edwar-Mickael, M.; Kubick, N. CD4+Tregs May Be Essential for Solving Astrocyte Glial Scar Deadlock. Neural Regen. Res. 2021, 16, 2563. [Google Scholar] [CrossRef]
- Kubick, N.; Henckell Flournoy, P.C.; Klimovich, P.; Manda, G.; Mickael, M.E. What Has Single-Cell RNA Sequencing Revealed about Microglial Neuroimmunology? Immun. Inflamm. Dis. 2020, 8, 825–839. [Google Scholar] [CrossRef]
- Kubick, N.; Flournoy, P.C.H.; Enciu, A.-M.; Manda, G.; Mickael, M.-E. Drugs Modulating CD4+ T Cells Blood–Brain Barrier Interaction in Alzheimer’s Disease. Pharmaceutics 2020, 12, 880. [Google Scholar] [CrossRef] [PubMed]






| Description | Adera1.0 | Adera2.0 |
|---|---|---|
| Function | Question–answer system (QA) to find the nearest answer to a given query | |
| Input to the system | User input (query question) | |
| Overall number of networks | 2 | 3 |
| Networks used | Embedding and relevance | Embedding, relevance, and extraction |
| Embedding network function | Generate embedding for query question and each sentence in the relevant PDFs | |
| Embedding network architecture | DAN (deep averaging network) followed by feedforward autoencoder | |
| Training of the network | Wikipedia, web news, and question and answer websites | |
| Pearson correlation performance | 0.76 | |
| Output of the embedding network | 512 × 1 embedding matrix | |
| Relevance network function | Determine the relevance of the answers | |
| Relevance network architecture | Convolution network | |
| Training of the network | Small in-house dataset | SciQ |
| Best loss function performance | 0.0018–0.002 | |
| Output of the relevant network | Embedding matrices sorted based on relevance to the answer | |
| Extraction of compounds from sentences function | Functionality does not exist | To extract compound names from the relevant sentence |
| Relevance network architecture | eight different architectures | |
| Best loss function performance | 0.0013 | |
| Input | Sorted sentences | |
| Training of the network | Dataset Extraction (1.0) | |
| Output | List of compounds | |
| Compound | Molecule Structure | Biological Activity |
|---|---|---|
| Acebutolol | (O=C(N)Cc1ccc(cc1)OCC(O)CNC(C)C) | Acebutolol is a selective 1-receptor antagonist that lowers blood pressure and heart rate. |
| beta-D-fructofuranose | C(C1C(C(C(O1)(CO)O)O)O)O | beta-D-fructofuranose plays a key role in glycolysis. However, its exact function is still unknown. Currently, it is in a clinical trial. |
| (clinicaltrials.gov Identifier: NCT05207488) | ||
| Elatin (flavonoid) | CC1C(C(C(C(O1)C2=C3C(=C(C(=C2O)C4C(C(C(C(O4)CO)O)O)O)O)C(=O)C=C(O3)C5=CC(=C(C=C5)O)O)O)O)O | Elatin was reported to be antioxidant, anti-cancer, anti-microbial, neuroprotective, and anti-inflammation. |
| Coumarin | O=C1C=Cc2ccccc2O1 | Coumarin is an anticoagulant used to treat deep vein thrombosis and pulmonary embolism. |
| Resveratrol | Oc1ccc(cc1)C=Cc1cc(O)cc(c1)O | Resveratrol was reported to reduce markers of inflammation. |
| Glycyrrhetinic acid | CC1(C2CCC3(C(C2(CCC1O)C)C(=O)C=C4C3(CCC5(C4CC(CC5)(C)C(=O)O)C)C)C)C | Glycyrrhetinic acid was shown to inhibit 11β-hydroxysteroid dehydrogenase, thus inhibiting the conversion of cortisol. |
| Glycyrrhizin | CC1(C2CCC3(C(C2(CCC1OC4C(C(C(C(O4)C(=O)O)O)O)OC5C(C(C(C(O5)C(=O)O)O)O)O)C)C(=O)C=C6C3(CCC7(C6CC(CC7)(C)C(=O)O)C)C)C)C.N.N. N | Glycyrrhizin was approved for use as a flavor and aroma in manufactured foods. |
| Amygdalin | C1=CC=C(C=C1)C(C#N)OC2C(C(C(C(O2)COC3C(C(C(C(O3)CO)O)O)O)O)O)O | Amygdalin was reported to suppress oxidative damage. |
| Porphyrin | C1=CC2=CC3=CC=C(N3)C=C4C=CC(=N4)C=C5C=CC(=N5)C=C1N2 | Porphyrin constitutes a part of the heme in the hemoglobin and myoglobin. |
| Bicalutamide | CC(CS(=O)(=O)C1=CC=C(C=C1)F)(C(=O)NC2=CC(=C(C=C2)C#N)C(F)(F)F)O | The antiandrogen drug bicalutamide is primarily used to treat prostate cancer. |
| Compound | Mutagenicity | Tumorgenicity | Irritant | Reproductive Effective |
|---|---|---|---|---|
| Acebutolol | No | No | No | No |
| beta-D-fructofuranose | No | No | No | Yes |
| Elatin (flavonoid) | Yes | Yes | No | No |
| Coumarin | Yes | Yes | No | Yes |
| resveratrol | No | No | No | Yes |
| Glycyrrhetinic acid | No | No | No | No |
| glycyrrhizin | No | No | No | No |
| Amygdalin | Yes | No | Yes | Yes |
| Porphyrin | No | No | No | No |
| Bicalutamide | No | No | No | No |
| Compound | Clog | Solubility | Mol Weight | Tpsa | Drug-Likeness | Drug Score | BBB | Violations |
|---|---|---|---|---|---|---|---|---|
| Acebutolol | 1.7 | −3.5 | 336.0 | 87.66 | 4.91 | 0.83 | BBB- | 0 |
| beta-D-fructofuranose | −2.7 | 0.38 | 180 | 110 | −2.56 | 0.32 | BBB- | 0 |
| Elatin (flavonoid) | −1.91 | −1.89 | 594 | 267.2 | 0.42 | 0.14 | BBB- | 3 |
| Coumarin | 1.5 | −2.37 | 146 | 26 | −1.83 | 0.12 | BBB+ | 0 |
| resveratrol | 2.83 | −2.86 | 228.0 | 60.69 | −3.25 | 0.27 | BBB+ | 0 |
| Glycyrrhetinic acid | 5.36 | −5.78 | 470 | 74.6 | −2.36 | 0.2 | BBB- | 1 |
| Glycyrrhizin | 0.39 | −5.14 | 822 | 267.0 | −4.29 | 0.19 | BBB- | 3 |
| Amygdalin | −3.08 | −1.12 | 457 | 202.3 | −8.7 | 0.09 | BBB- | 2 |
| Porphyrin | 2.05 | −4.34 | 310.0 | 52.54 | 0.97 | 0.67 | BBB+ | 1 |
| Bicalutamide | 2.14 | −5.08 | 430 | 115 | −11 | 0.24 | BBB+ | 0 |
| Repurposed Components | Antioxidants | Th17 Interaction | Known Effects on Depression |
|---|---|---|---|
| Acebutolol | Yes [45] | Unknown | Unknown |
| beta-D-fructofuranose | Unknown | Unknown | Unknown |
| Elatin (flavonoid) | Yes [46] | Yes [46] | Yes [47] |
| Coumarin | Yes [48] | Yes [49] | Yes [50] |
| Resveratrol | Yes [51] | Yes [52] | Yes [53] |
| Glycyrrhetinic acid | Yes [54] | Yes [55] | Yes [56] |
| Glycyrrhizin | Yes [54] | Yes [55] | Yes [56] |
| Amygdalin | Yes [57] | Yes [58] | unknown |
| Porphyrin | Yes [31] | Yes [44] | Yes [31] (enhance prognosis) |
| Bicalutamide | No [59] | Yes [42] | Yes (worsen prognosis) |
Publisher’s Note: MDPI stays neutral with regard to jurisdictional claims in published maps and institutional affiliations. |
© 2022 by the authors. Licensee MDPI, Basel, Switzerland. This article is an open access article distributed under the terms and conditions of the Creative Commons Attribution (CC BY) license (https://creativecommons.org/licenses/by/4.0/).
Share and Cite
Lazarczyk, M.; Duda, K.; Mickael, M.E.; AK, O.; Paszkiewicz, J.; Kowalczyk, A.; Horbańczuk, J.O.; Sacharczuk, M. Adera2.0: A Drug Repurposing Workflow for Neuroimmunological Investigations Using Neural Networks. Molecules 2022, 27, 6453. https://doi.org/10.3390/molecules27196453
Lazarczyk M, Duda K, Mickael ME, AK O, Paszkiewicz J, Kowalczyk A, Horbańczuk JO, Sacharczuk M. Adera2.0: A Drug Repurposing Workflow for Neuroimmunological Investigations Using Neural Networks. Molecules. 2022; 27(19):6453. https://doi.org/10.3390/molecules27196453
Chicago/Turabian StyleLazarczyk, Marzena, Kamila Duda, Michel Edwar Mickael, Onurhan AK, Justyna Paszkiewicz, Agnieszka Kowalczyk, Jarosław Olav Horbańczuk, and Mariusz Sacharczuk. 2022. "Adera2.0: A Drug Repurposing Workflow for Neuroimmunological Investigations Using Neural Networks" Molecules 27, no. 19: 6453. https://doi.org/10.3390/molecules27196453
APA StyleLazarczyk, M., Duda, K., Mickael, M. E., AK, O., Paszkiewicz, J., Kowalczyk, A., Horbańczuk, J. O., & Sacharczuk, M. (2022). Adera2.0: A Drug Repurposing Workflow for Neuroimmunological Investigations Using Neural Networks. Molecules, 27(19), 6453. https://doi.org/10.3390/molecules27196453

