Analytical Methods for Determination of Non-Nutritive Sweeteners in Foodstuffs
Abstract
1. Use of Sweeteners in Foodstuffs and the Regulations
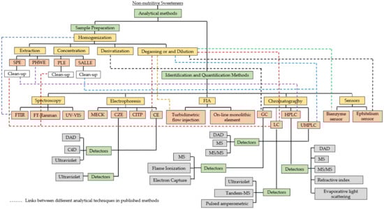
2. Sample Preparation in the Analysis of Non-Nutritive Sweeteners
| Analyte | Matrix | Extraction Method | Sample: Solvent Ratio | Solvent | Extraction Conditions | Determination Method | Reference |
|---|---|---|---|---|---|---|---|
| Bioactive compounds and steviol glycosides | Stevia rebaudiana leaves | PHWE | 2:7.5 | Distilled water | Temperature 160 °C; static 5 min; extraction cycle 2; pressure 103.4 bar; flushing 60% | HPLC–UV | [13] |
| Stevioside, rebaudioside A | Stevia rebaudiana leaves | Supercritical CO2 extraction | 1:44 | CO2 99% | Pressure 200 bar; temperature 30 °C; extraction time 12 h | HPLC–UV/Vis | [11] |
| Rebaudioside A | Stevia rebaudiana leaves | Supercritical CO2 extraction | 1:30 | CO2 99% | Temperature 80 °C; pressure 211 bar | HPLC–UV | [35] |
| CO2 + co-solvent 17.4% ethanol in water | |||||||
| Acesulfame-K, saccharin-Na, aspartame, benzoate-Na, sorbate-K | Juices | SALLE | 6:1 | ethanol:acetone (50:50) | pH adjustment to 3 with HCl solution (0.7 M, v/v); ammonium sulfate to complete the dissolution of salt | UPLC–UV | [36] |
| Cyclamate | Fruit in syrup, jam, orange juice, shokosyu, pickles, confectionery, soy sauce, sunflower seeds, and waume (diluted in 50 mL of 0.1 mol/L hydrochloric acid) | SPE | 6:1 | Demineralized water and 50% aqueous methanol (1:1) | Oasis HLB cartridge; conditioning: methanol and demineralized water (10 mL each); rinsing: demineralized water, 50% aqueous methanol (2 mL each). | CE | [23] |
| Acesulfame, cyclamate, saccharin, aspartame, sucralose, neohesperidin dihydrochalcone, neotame | Wastewater, tap water, surface water (including river water and seawater), and groundwater | SPE | 8:1 | Methanol containing 1 mM tris (hydroxymethyl) aminomethane | Poly-Sery PWAX cartridge; conditioning: methanol, 25 mM acetic acid–sodium acetate, and buffer at pH 4 (6 mL each); rinsing: buffer at pH 4 (6 mL); flow rate of 1 mL/min | HPLC–MS/MS | [37] |
| Acesulfame-K, aspartame, sucralose, rebaudioside A | Hard candies and carbonated beverages (dissolved and diluted 50-fold in water) Yogurt (dissolved in 50 mL of 0.075% formic acid + 3 mL DIPEA and diluted 25-fold in water) | SPE | 1.25:1 | Methanol | C18 cartridge; buffer: 0.075% formic acid + DIPEA adjusted at pH 4.5 conditioning: 1.5 mL of methanol, 3 mL buffer; rinsing: 1.5 mL buffer | UHPLC–MS/MS | [24] |
| Acesulfame-K, alitame, aspartame, cyclamate-Na, glycyrrhizic acid, neotame, neo-hesperidin dihydrochalcone, saccharin-Na, stevioside, sucralose | Fish | PLE–SPE | 1:17 5:1 | PLE, methanol:water (1:1) SPE, methanol | Pressure 103.4 bar; preheating 5 min; cycle 1; temperature 60 °C; static time 5 min; flushing volume 50%; purge 300 s. Oasis HLB; Conditioning: methanol, water at pH 3 with formic acid (5 mL each); rinsing: 5 mL water:methanol (9:1; v:v) | LC–HRMS | [12] |
3. Conventional Methods for Non-Nutritive Sweeteners Determination
4. Rapid Methods for Non-Nutritive Sweeteners Determination
| Analyte | Matrices | Analytical Method | Chemometrics | Sample Preparation | Analysis Time | Reference |
|---|---|---|---|---|---|---|
| Acesulfame-k, Saccharin, Cyclamate, Aspartame, Neotame | Ready to drink tea, soft drink, nectar, instant juice, instant pudding, jam, barbeque sauce, tomato sauce | UHPLC–Diode Array Detector | Multivariate using central composite design | Dilution, degassing, and centrifugation if necessary | 10 min | [29] |
| Aspartame, Cyclamate, Saccharin, Acesulfame-k | Soft drinks and tabletop sweetener formulations | CE with C4D | Linear regression | Degassing and dilution | 6 min | [60] |
| Aspartame, Acesulfame-k, Cyclamate, Saccharine, Phenylalanine | Drinking water | SPE–LVSS–CE | Linear regression | Clean-up by SPE | 4 min | [10] |
| Saccharin, Acesulfame-k | Sweeteners (powder, liquid, tablets), fruit juices powder | UV–Vis Spectrophotometry coupled | PLS-1 | Dissolving in an appropriate pH and solvent | <10 min | [96] |
| Aspartame, Acesulfame-k | Powder commercial sweeteners | UV Spectrophotometry | PLS-2 | Dilution | <10 min | [91] |
| Saccharin, Cyclamate | Tabletop sweeteners | Vibrational spectroscopy based on Raman and NIR | PLS | Direct measurement | <10 min | [91] |
| Aspartame | Powder tabletop sweeteners | FT-Raman Spectroscopy | PLS, PCR, CP-ANN | Sample homogenization | <10 min | [65] |
| Acesulfame-k, aspartame | Powder sweeteners | Linear sweep voltammetry | PLS | Dilution | 40 s | [93] |
| Aspartame | Soft drinks | Cyclic voltammetry using Screen-Printed Carbon Electrode | Linear regression | Degassing and dilution | <10 min | [94] |
| Aspartame, cyclamate | Powder juice, carbonated guarana drink | Square-wave voltammetry using a Boron-Doped Diamond electrode | Linear regression | Dilution | <10 min | [92] |
| Saccharin | Dietary sweeteners | Flow-injection analysis system (turbidimetric) using UV–Vis Spectrophotometer | Multivariate using Doehlert design | Dilution in deionized water | 8 min | [97] |
| Aspartame, Acesulfame-k, Saccharin | Foods and soft drinks | Flow-injection analysis using spectrophotometer DAD | Linear regression | Dilution and centrifugation if necessary | 10 min | [98] |
| Saccharin, Acesulfame-k | Liquid sweeteners | Sweetness sensor membranes | N/A | N/A | N/A | [95] |
| Saccharin, Cyclamate | Carbonated drink | Biosensor using intact taste epithelium | - | Degassing | 7 s | [87] |
5. Methods
5.1. Data Sources
5.2. Inclusion and Exclusion Criteria
6. Conclusions
Author Contributions
Funding
Acknowledgments
Conflicts of Interest
References
- Edwards, C.H.; Rossi, M.; Corpe, C.P.; Butterworth, P.J.; Ellis, P.R. The role of sugars and sweeteners in food, diet and health: Alternatives for the future. Trends Food Sci. Technol. 2016, 56, 158–166. [Google Scholar] [CrossRef]
- Wong, D.W. Mechanism and Theory in Food Chemistry, 2nd ed.; Springer: Cham, Switzerland, 2018; pp. 309–325. [Google Scholar]
- Zygler, A.; Wasik, A.; Namieśnik, J. Analytical methodologies for determination of artificial sweeteners in foodstuffs. Trends Anal. Chem. 2009, 28, 1082–1102. [Google Scholar] [CrossRef]
- Hashimoto, Y.; Hamaguchi, M.; Kaji, A.; Sakai, R.; Osaka, T.; Inoue, R.; Kashiwagi, S.; Mizushima, K.; Uchiyama, K.; Takagi, T.; et al. Intake of sucrose affects gut dysbiosis in patients with type 2 diabetes. J. Diabetes Investig. 2020, 11, 1623–1634. [Google Scholar] [CrossRef]
- Imamura, F.; O’Connor, L.; Ye, Z.; Mursu, J.; Hayashino, Y.; Bhupathiraju, S.N.; Forouhi, N.G. Consumption of sugar sweetened beverages, artificially sweetened beverages, and fruit juice and incidence of type 2 diabetes: Systematic review, meta-analysis, and estimation of population attributable fraction. BMJ 2015, 351, 1–12. [Google Scholar] [CrossRef] [PubMed]
- Abhilash, M.; Paul, M.V.S.; Varghese, M.V.; Nair, R.H. Effect of long term intake of aspartame on antioxidant defense status in liver. Food Chem. Toxicol. 2011, 49, 1203–1207. [Google Scholar] [CrossRef] [PubMed]
- Zeynep, F.; Sifa, T. Determination of the effects of some artificial sweeteners on human peripheral lymphocytes using the comet assay. J. Toxicol. Environ. Health Sci. 2014, 6, 147–153. [Google Scholar] [CrossRef]
- Chi, L.; Bian, X.; Gao, B.; Tu, P.; Lai, Y.; Ru, H.; Lu, K. Effects of the Artificial Sweetener Neotame on the Gut Microbiome and Fecal Metabolites in Mice. Molecules 2018, 23, 367. [Google Scholar] [CrossRef] [PubMed]
- Azeez, O.H.; Alkass, S.Y.; Persike, D.S. Long-Term Saccharin Consumption and Increased Risk of Obesity, Diabetes, Hepatic Dysfunction, and Renal Impairment in Rats. Medicina 2019, 55, 681. [Google Scholar] [CrossRef] [PubMed]
- Medrano, L.C.; Flores-Aguilar, J.F.; Islas, G.; Rodríguez, J.A.; Ibarra, I.S. Solid-Phase Extraction and Large-Volume Sample Stacking-Capillary Electrophoresis for Determination of Artificial Sweeteners in Water Samples. Food Anal. Methods 2019, 12, 526–533. [Google Scholar] [CrossRef]
- Yoda, S.K.; Marques, M.O.M.; Petenate, A.J.; Meireles, M.A.A. Supercritical fluid extraction from Stevia rebaudiana Bertoni using CO2 and CO2 + water: Extraction kinetics and identification of extracted components. J. Food Eng. 2003, 57, 125–134. [Google Scholar] [CrossRef]
- Núñez, M.; Borrull, F.; Pocurull, E.; Fontanals, N. Pressurised liquid extraction and liquid chromatography-high resolution mass spectrometry to determine high-intensity sweeteners in fish samples. J. Chromatogr. A 2017, 1479, 32–39. [Google Scholar] [CrossRef] [PubMed]
- Bursać Kovačević, D.; Barba, F.J.; Granato, D.; Galanakis, C.M.; Herceg, Z.; Dragović-Uzelac, V.; Putnik, P. Pressurized hot water extraction (PHWE) for the green recovery of bioactive compounds and steviol glycosides from Stevia rebaudiana Bertoni leaves. Food Chem. 2018, 254, 150–157. [Google Scholar] [CrossRef] [PubMed]
- Yildiz-Ozturk, E.; Tag, O.; Yesil-Celiktas, O. Subcritical water extraction of steviol glycosides from Stevia rebaudiana leaves and characterization of the raffinate phase. J. Supercrit. Fluids 2014, 95, 422–430. [Google Scholar] [CrossRef]
- Aly, A.A.; Górecki, T. Green Chemistry and Sustainable Technology Green Analytical Chemistry; Springer: Singapore, 2019; ISBN 9789811391040. [Google Scholar]
- Vazquez-Roig, P.; Picó, Y. Pressurized liquid extraction of organic contaminants in environmental and food samples. Trends Anal. Chem. 2015, 118, 709–721. [Google Scholar] [CrossRef]
- Teo, C.C.; Tan, S.N.; Yong, J.W.H.; Hew, C.S.; Ong, E.S. Pressurized hot water extraction (PHWE). J. Chromatogr. A 2010, 1217, 2484–2494. [Google Scholar] [CrossRef]
- Ordoñez, E.Y.; Quintana, J.B.; Rodil, R.; Cela, R. Determination of artificial sweeteners in sewage sludge samples using pressurised liquid extraction and liquid chromatography-tandem mass spectrometry. J. Chromatogr. A 2013, 1320, 10–16. [Google Scholar] [CrossRef] [PubMed]
- Arbeláez, P.; Borrull, F.; Pocurull, E.; Marcé, R.M. Determination of high-intensity sweeteners in river water and wastewater by solid-phase extraction and liquid chromatography-tandem mass spectrometry. J. Chromatogr. A 2015, 1393, 106–114. [Google Scholar] [CrossRef]
- Ordóñez, E.Y.; Quintana, J.B.; Rodil, R.; Cela, R. Determination of artificial sweeteners in water samples by solid-phase extraction and liquid chromatography-tandem mass spectrometry. J. Chromatogr. A 2012, 1256, 197–205. [Google Scholar] [CrossRef]
- Lim, H.S.; Choi, E.A.; Hwang, J.Y.; Lee, G.; Yun, S.S.; Kim, M.K. Improved method for the determination of 12 non-nutritive sweeteners and monitoring in various foods using liquid chromatography–tandem mass spectrometry. Food Addit. Contam. Part A Chem. Anal. Control. Expo. Risk Assess. 2018, 35, 1674–1688. [Google Scholar] [CrossRef] [PubMed]
- Cheng, C.; Wu, S.C. Simultaneous analysis of aspartame and its hydrolysis products of Coca-Cola Zero by on-line postcolumn derivation fluorescence detection and ultraviolet detection coupled two-dimensional high-performance liquid chromatography. J. Chromatogr. A 2011, 1218, 2976–2983. [Google Scholar] [CrossRef]
- Horie, M.; Ishikawa, F.; Oishi, M.; Shindo, T.; Yasui, A.; Ito, K. Rapid determination of cyclamate in foods by solid-phase extraction and capillary electrophoresis. J. Chromatogr. A 2007, 1154, 423–428. [Google Scholar] [CrossRef] [PubMed]
- Shah, R.; Farris, S.; De Jager, L.S.; Begley, T.H. A novel method for the simultaneous determination of 14 sweeteners of regulatory interest using UHPLC-MS/MS. Food Addit. Contam. Part A Chem. Anal. Control. Expo. Risk Assess. 2015, 32, 141–151. [Google Scholar] [CrossRef]
- Nollet, L.M.L. Food Analysis by HPLC, 2nd ed.; CRC Press: Boca Raton, FL, USA, 2000. [Google Scholar]
- Żwir-Ferenc, A.; Biziuk, M. Solid Phase Extraction Technique—Trends, Opportunities and Applications 2006. Pol. J. Environ. Stud. 2006, 15, 677–690. [Google Scholar]
- Sinan, K.I.; Saftić, L.; Peršurić, Ž.; Pavelić, S.K.; Etienne, O.K.; Picot-Allain, M.C.N.; Mahomoodally, M.F.; Zengin, G. A comparative study of the chemical composition, biological and multivariate analysis of Crotalaria retusa L. stem barks, fruits, and flowers obtained via different extraction protocols. S. Afr. J. Bot. 2020, 128, 101–108. [Google Scholar] [CrossRef]
- Ramsurn, D.D.; Jhuaumeer, S. Research Article Determination of Artificial Sweeteners in Liquid Foods by High Performance Liquid Chromatography. Int. J. Pharm. Drug Anal. 2015, 3, 311–320. [Google Scholar]
- Dias, C.B.; Meinhart, A.D.; Pane, D.Q.; Ballus, C.A.; Godoy, H.T. Multivariate Optimisation and Validation of a Method for the Separation of Five Artificial Sweeteners by UPLC-DAD in Nine Food Matrices. Food Anal. Methods 2015, 8, 1824–1835. [Google Scholar] [CrossRef]
- Herrmannová, M.; Křivánková, L.; Bartoš, M.; Vytřas, K. Direct simultaneous determination of eight sweeteners in foods by capillary isotachophoresis. J. Sep. Sci. 2006, 29, 1132–1137. [Google Scholar] [CrossRef] [PubMed]
- Kubica, P.; Namieśnik, J.; Wasik, A. Comparison of hydrophilic interaction and reversed phase liquid chromatography coupled with tandem mass spectrometry for the determination of eight artificial sweeteners and common steviol glycosides in popular beverages. J. Pharm. Biomed. Anal. 2016, 127, 184–192. [Google Scholar] [CrossRef]
- Yu, S.; Zhu, B.; Lv, F.; Li, S.; Huang, W. Rapid analysis of cyclamate in foods and beverages by gas chromatography-electron capture detector (GC-ECD). Food Chem. 2012, 134, 2424–2429. [Google Scholar] [CrossRef] [PubMed]
- Hoo, D.; Hu, C.-C. Quantitative conversion of cyclamate to N,N-dichlorocyclohexylamine, and ultraviolet spectrophotometric assay of cyclamate in food. Anal. Chem. 1972, 44, 2111–2113. [Google Scholar] [CrossRef] [PubMed]
- Hashemi, M.; Habibi, A.; Jahanshahi, N. Determination of cyclamate in artificial sweeteners and beverages using headspace single-drop microextraction and gas chromatography flame-ionisation detection. Food Chem. 2011, 124, 1258–1263. [Google Scholar] [CrossRef]
- Erkucuk, A.; Akgun, I.H.; Yesil-Celiktas, O. Supercritical CO2 extraction of glycosides from Stevia rebaudiana leaves: Identification and optimization. J. Supercrit. Fluids 2009, 51, 29–35. [Google Scholar] [CrossRef]
- Tighrine, A.; Amir, Y.; Alfaro, P.; Mamou, M.; Nerín, C. Simultaneous extraction and analysis of preservatives and artificial sweeteners in juices by salting out liquid-liquid extraction method prior to ultra-high performance liquid chromatography. Food Chem. 2019, 277, 586–594. [Google Scholar] [CrossRef]
- Gan, Z.; Sun, H.; Wang, R.; Feng, B. A novel solid-phase extraction for the concentration of sweeteners in water and analysis by ion-pair liquid chromatography-triple quadrupole mass spectrometry. J. Chromatogr. A 2013, 1274, 87–96. [Google Scholar] [CrossRef] [PubMed]
- Tollefsen, K.E.; Nizzetto, L.; Huggett, D.B. Presence, fate and effects of the intense sweetener sucralose in the aquatic environment. Sci. Total Environ. 2012, 438, 510–516. [Google Scholar] [CrossRef] [PubMed]
- Soh, L.; Connors, K.A.; Brooks, B.W.; Zimmerman, J. Fate of sucralose through environmental and water treatment processes and impact on plant indicator species. Environ. Sci. Technol. 2011, 45, 1363–1369. [Google Scholar] [CrossRef]
- Lapworth, D.J.; Baran, N.; Stuart, M.E.; Ward, R.S. Emerging organic contaminants in groundwater: A review of sources, fate and occurrence. Environ. Pollut. 2012, 163, 287–303. [Google Scholar] [CrossRef]
- Stojkovic, M.; Mai, T.D.; Hauser, P.C. Determination of artificial sweeteners by capillary electrophoresis with contactless conductivity detection optimized by hydrodynamic pumping. Anal. Chim. Acta 2013, 787, 254–259. [Google Scholar] [CrossRef]
- Vistuba, J.P.; Dolzan, M.D.; Vitali, L.; de Oliveira, M.A.L.; Micke, G.A. Sub-minute method for simultaneous determination of aspartame, cyclamate, acesulfame-K and saccharin in food and pharmaceutical samples by capillary zone electrophoresis. J. Chromatogr. A 2015, 1396, 148–152. [Google Scholar] [CrossRef]
- Gouveia, S.T.; Fatibello-Filho, O.; De Araújo Nóbrega, J.A. Flow injection spectrophotometric determination of cyclamate in low calorie soft drinks and sweeteners. Analyst 1995, 120, 2009–2012. [Google Scholar] [CrossRef]
- Yebra-Biurrun, M.C. Flow injection determinations of artificial sweeteners: A review. Food Addit. Contam. 2000, 17, 733–738. [Google Scholar] [CrossRef]
- Suarez, W.T.; Vieira, H.J.; Fatibello-Filho, O. Flow injection turbidimetric determination of acetylcysteine in pharmaceutical formulations using silver nitrate as precipitant reagent. J. Braz. Chem. Soc. 2007, 18, 1028–1033. [Google Scholar] [CrossRef]
- Kritsunankul, O.; Jakmunee, J. Simultaneous determination of some food additives in soft drinks and other liquid foods by flow injection on-line dialysis coupled to high performance liquid chromatography. Talanta 2011, 84, 1342–1349. [Google Scholar] [CrossRef]
- Imanulkhan; Setyaningsih, W.; Rohman, A.; Palma, M. Development and validation of hplc-dad method for simultaneous determination of seven food additives and caffeine in powdered drinks. Foods 2020, 9, 1119. [Google Scholar] [CrossRef] [PubMed]
- Wasik, A.; McCourt, J.; Buchgraber, M. Simultaneous determination of nine intense sweeteners in foodstuffs by high performance liquid chromatography and evaporative light scattering detection-Development and single-laboratory validation. J. Chromatogr. A 2007, 1157, 187–196. [Google Scholar] [CrossRef] [PubMed]
- Swartz, M.E. Ultra performance liquid chromatography (UPLC): An introduction. LC-GC N. Am. 2005, 23, 8–14. [Google Scholar]
- Thompson, M.; Ellison, S.L.R.; Wood, R. Harmonized guidelines for single-laboratory validation of methods of analysis (IUPAC Technical Report). Pure Appl. Chem. 2002, 74, 835–855. [Google Scholar] [CrossRef]
- Puig, P.; Tempels, F.W.A.; Somsen, G.W.; de Jong, G.J.; Borrull, F.; Aguilar, C.; Calull, M. Use of large-volume sample stacking in on-line solid-phase extraction-capillary electrophoresis for improved sensitivity. Electrophoresis 2008, 29, 1339–1346. [Google Scholar] [CrossRef]
- Pacáková, V.; Štulík, K. Capillary electrophoresis of inorganic anions and its comparison with ion chromatography. J. Chromatogr. A 1997, 789, 169–180. [Google Scholar] [CrossRef]
- Yang, L.; Zhou, S.J.; Xiao, Y.; Tang, Y.; Xie, T. Sensitive simultaneous determination of three sulfanilamide artificial sweeters by capillary electrophoresis with on-line preconcentration and contactless conductivity detection. Food Chem. 2015, 188, 446–451. [Google Scholar] [CrossRef]
- Mai, T.D.; Le, M.D.; Sáiz, J.; Duong, H.A.; Koenka, I.J.; Pham, H.V.; Hauser, P.C. Triple-channel portable capillary electrophoresis instrument with individual background electrolytes for the concurrent separations of anionic and cationic species. Anal. Chim. Acta 2016, 911, 121–128. [Google Scholar] [CrossRef]
- Le, T.H.H.; Nguyen, T.Q.H.; Tran, C.S.; Vu, T.T.; Nguyen, T.L.; Cao, V.H.; Ta, T.T.; Pham, T.N.M.; Nguyen, T.A.H.; Mai, T.D. Screening determination of food additives using capillary electrophoresis coupled with contactless conductivity detection: A case study in Vietnam. Food Control 2017, 77, 281–289. [Google Scholar] [CrossRef]
- Xia, S.; Yin, D.; Chen, Y.; Yang, Z.; Miao, Y.; Zhang, W.; Chen, S.; Zhao, W.; Zhang, S. Simultaneous determination of three sulfanilamide artificial sweeteners in foodstuffs by capillary electrophoresis coupled with contactless conductivity detection based on porous aromatic frameworks enhanced solid phase extraction. Can. J. Chem. 2019, 97, 344–351. [Google Scholar] [CrossRef]
- Bathinapatla, A.; Kanchi, S.; Sabela, M.I.; Bisetty, K. Theoretical principles and applications of high performance capillary electrophoresis. In Capillary Electrophoresis (CE): Principles, Challenges and Applications; Reed, C., Ed.; Nova Science Publishers: Hauppauge, NY, USA, 2015; pp. 193–229. ISBN 9781634831604. [Google Scholar]
- Núñez, O. On-line Electrophoretic-Based Preconcentration Methods in Micellar Electrokinetic Capillary Chromatography: Principles and Relevant Applications. In Capillary Electrophoresis (CE): Principles, Challenges and Applications; Reed, C., Ed.; Nova Science Publishers: Hauppauge, NY, USA, 2015; pp. 73–124. ISBN 9781631172557. [Google Scholar]
- Stroka, J.; Dossi, N.; Anklam, E. Determination of the artificial sweetener Sucralose® by capillary electrophoresis. Food Addit. Contam. 2003, 20, 524–527. [Google Scholar] [CrossRef] [PubMed]
- Bergamo, A.B.; Fracassi da Silva, J.A.; de Jesus, D.P. Simultaneous determination of aspartame, cyclamate, saccharin and acesulfame-K in soft drinks and tabletop sweetener formulations by capillary electrophoresis with capacitively coupled contactless conductivity detection. Food Chem. 2011, 124, 1714–1717. [Google Scholar] [CrossRef]
- Radulescu, M.C.; Bucur, B.; Bucur, M.P.; Lucian Radu, G. Bienzymatic biosensor for rapid detection of aspartame by flow injection analysis. Sensors 2014, 14, 1028–1038. [Google Scholar] [CrossRef]
- Rocha, F.R.P.; Ródenas-Torralba, E.; Morales-Rubio, Á.; De La Guardia, M. A clean method for flow injection spectrophotometric determination of cyclamate in table sweeteners. Anal. Chim. Acta 2005, 547, 204–208. [Google Scholar] [CrossRef]
- Sales, J.A.; de Lourdes Cardeal, Z. Headspace solid-phase micro-extraction gas chromatography method for determination of methanol in aspartame sweeteners. Food Addit. Contam. 2003, 20, 519–523. [Google Scholar] [CrossRef]
- Sajid, M.; Płotka-Wasylka, J. “Green” nature of the process of derivatization in analytical sample preparation. TrAC Trends Anal. Chem. 2018, 102, 16–31. [Google Scholar] [CrossRef]
- Mazurek, S.; Szostak, R. Quantification of aspartame in commercial sweeteners by FT-Raman spectroscopy. Food Chem. 2011, 125, 1051–1057. [Google Scholar] [CrossRef]
- Wang, Y.T.; Li, B.; Xu, X.J.; Ren, H.B.; Yin, J.Y.; Zhu, H.; Zhang, Y.H. FTIR spectroscopy coupled with machine learning approaches as a rapid tool for identification and quantification of artificial sweeteners. Food Chem. 2020, 303. [Google Scholar] [CrossRef]
- Armenta, S.; Garrigues, S.; De La Guardia, M. Sweeteners determination in table top formulations using FT-Raman spectrometry and chemometric analysis. Anal. Chim. Acta 2004, 521, 149–155. [Google Scholar] [CrossRef]
- Cialla-May, D.; Schmitt, M.; Popp, J. Theoretical principles of Raman spectroscopy. Phys. Sci. Rev. 2019, 4, 1–14. [Google Scholar] [CrossRef]
- He, X.; Liu, X.; Nie, B.; Song, D. FTIR and Raman spectroscopy characterization of functional groups in various rank coals. Fuel 2017, 206, 555–563. [Google Scholar] [CrossRef]
- Özgenç, Ö.; Durmaz, S.; Boyaci, I.H.; Eksi-Kocak, H. Determination of chemical changes in heat-treated wood using ATR-FTIR and FT Raman spectrometry. Spectrochim. Acta Part A Mol. Biomol. Spectrosc. 2017, 171, 395–400. [Google Scholar] [CrossRef] [PubMed]
- Baysal, M.; Yürüm, A.; Yıldız, B.; Yürüm, Y. Structure of some western Anatolia coals investigated by FTIR, Raman, 13C solid state NMR spectroscopy and X-ray diffraction. Int. J. Coal Geol. 2016, 163, 166–176. [Google Scholar] [CrossRef]
- Duarte, L.M.; Paschoal, D.; Izumi, C.M.S.; Dolzan, M.D.; Alves, V.R.; Micke, G.A.; Dos Santos, H.F.; de Oliveira, M.A.L. Simultaneous determination of aspartame, cyclamate, saccharin and acesulfame-K in powder tabletop sweeteners by FT-Raman spectroscopy associated with the multivariate calibration: PLS, iPLS and siPLS models were compared. Food Res. Int. 2017, 99, 106–114. [Google Scholar] [CrossRef]
- Mazurek, S.; Szostak, R. Quantification of atorvastatin calcium in tablets by FT-Raman spectroscopy. J. Pharm. Biomed. Anal. 2009, 49, 168–172. [Google Scholar] [CrossRef]
- Lorenzo, R.A.; Pena, M.T.; Fernández, P.; González, P.; Carro, A.M. Artificial sweeteners in beverages by ultra performance liquid chromatography with photodiode array and liquid chromatography tandem mass spectrometry. Food Control 2015, 47, 43–52. [Google Scholar] [CrossRef]
- Zhao, Y.-G.; Cai, M.-Q.; Chen, X.-H.; Pan, S.-D.; Yao, S.-S.; Jin, M.-C. Analysis of nine food additives in wine by dispersive solid-phase extraction and reversed-phase high performance liquid chromatography. Food Res. Int. 2013, 52, 350–358. [Google Scholar] [CrossRef]
- Yang, D.J.; Chen, B. Simultaneous determination of nonnutritive sweeteners in foods by HPLC/ESI-MS. J. Agric. Food Chem. 2009, 57, 3022–3027. [Google Scholar] [CrossRef]
- Nambiar, A.P.; Sanyal, M.; Shrivastav, P.S. Simultaneous densitometric determination of eight food colors and four sweeteners in candies, jellies, beverages and pharmaceuticals by normal-phase high performance thin-layer chromatography using a single elution protocol. J. Chromatogr. A 2018, 1572, 152–161. [Google Scholar] [CrossRef] [PubMed]
- Ordoñez, E.Y.; Rodil, R.; Quintana, J.B.; Cela, R. Determination of artificial sweeteners in beverages with green mobile phases and high temperature liquid chromatography-tandem mass spectrometry. Food Chem. 2015, 169, 162–168. [Google Scholar] [CrossRef]
- Sun, X.D.; Wu, H.L.; Liu, Z.; Chen, Y.; Liu, Q.; Ding, Y.J.; Yu, R.Q. Rapid and Sensitive Detection of Multi-Class Food Additives in Beverages for Quality Control by Using HPLC-DAD and Chemometrics Methods. Food Anal. Methods 2019, 12, 381–393. [Google Scholar] [CrossRef]
- Iwakoshi, K.; Tahara, S.; Uematsu, Y.; Yamajima, Y.; Miyakawa, H.; Monma, K.; Kobayashi, C.; Takano, I. Development of a highly sensitive liquid chromatography with tandem mass spectrometry method for the qualitative and quantitative analysis of high-intensity sweeteners in processed foods. J. Chromatogr. A 2019, 1592, 64–70. [Google Scholar] [CrossRef]
- Zhu, Y.; Guo, Y.; Ye, M.; James, F.S. Separation and simultaneous determination of four artificial sweeteners in food and beverages by ion chromatography. J. Chromatogr. A 2005, 1085, 143–146. [Google Scholar] [CrossRef] [PubMed]
- Gui, J.Y.; Sun, W.; Zhang, C.L.; Zhang, Y.T.; Zhang, L.; Liu, F. An Innovative Approach to Sensitive Artificial Sweeteners Analysis by Ion Chromatography-Triple Quadrupole Mass Spectrometry. Chin. J. Anal. Chem. 2016, 44, 361–366. [Google Scholar] [CrossRef]
- Ferrer, I.; Thurman, E.M. Analysis of sucralose and other sweeteners in water and beverage samples by liquid chromatography/time-of-flight mass spectrometry. J. Chromatogr. A 2010, 1217, 4127–4134. [Google Scholar] [CrossRef]
- Salameh, B.A.; Al-Degs, Y.S.; Abu Safieh, K.A.; AL-Zghool, A.W. Novel application of multivariate standard addition method based on net analyte signal for quantification of artificial sweeteners in complex food matrices. J. Food Meas. Charact. 2019, 14, 78–87. [Google Scholar] [CrossRef]
- García-Jiménez, J.F.; Valencia, M.C.; Capitán-Vallvey, L.F. Simultaneous determination of antioxidants, preservatives and sweetener additives in food and cosmetics by flow injection analysis coupled to a monolithic column. Anal. Chim. Acta 2007, 594, 226–233. [Google Scholar] [CrossRef] [PubMed]
- Frazier, R.A.; Inns, E.L.; Dossi, N.; Ames, J.M.; Nursten, H.E. Development of a capillary electrophoresis method for the simultaneous analysis of artificial sweeteners, preservatives and colours in soft drinks. J. Chromatogr. A 2000, 876, 213–220. [Google Scholar] [CrossRef]
- Zhang, F.; Zhang, Q.; Zhang, D.; Lu, Y.; Liu, Q.; Wang, P. Biosensor analysis of natural and artificial sweeteners in intact taste epithelium. Biosens. Bioelectron. 2014, 54, 385–392. [Google Scholar] [CrossRef] [PubMed]
- Sampaio, P.S.; Soares, A.; Castanho, A.; Almeida, A.S.; Oliveira, J.; Brites, C. Optimization of rice amylose determination by NIR-spectroscopy using PLS chemometrics algorithms. Food Chem. 2018, 242, 196–204. [Google Scholar] [CrossRef]
- Guven, G.; Samkar, H. Examination of Dimension Reduction Performances of PLSR and PCR Techniques in Data with Multicollinearity. Iran. J. Sci. Technol. Trans. A Sci. 2019, 43, 969–978. [Google Scholar] [CrossRef]
- Bos, T.S.; Knol, W.C.; Molenaar, S.R.A.; Niezen, L.E.; Schoenmakers, P.J.; Somsen, G.W.; Pirok, B.W.J. Recent applications of chemometrics in one- and two-dimensional chromatography. J. Sep. Sci. 2020, 43, 1678–1727. [Google Scholar] [CrossRef]
- Karunathilaka, S.R.; Yakes, B.J.; Farris, S.; Michael, T.J.; He, K.; Chung, J.K.; Shah, R.; Mossoba, M.M. Quantitation of Saccharin and Cyclamate in Tabletop Formulations by Portable Raman and NIR Spectrometers in Combination with Partial Least Squares Regression. Food Anal. Methods 2018, 11, 969–979. [Google Scholar] [CrossRef]
- Medeiros, R.A.; de Carvalho, A.E.; Rocha-Filho, R.C.; Fatibello-Filho, O. Simultaneous square-wave voltammetric determination of aspartame and cyclamate using a boron-doped diamond electrode. Talanta 2008, 76, 685–689. [Google Scholar] [CrossRef]
- Pierini, G.D.; Llamas, N.E.; Fragoso, W.D.; Lemos, S.G.; Di Nezio, M.S.; Centurión, M.E. Simultaneous determination of acesulfame-K and aspartame using linear sweep voltammetry and multivariate calibration. Microchem. J. 2013, 106, 347–350. [Google Scholar] [CrossRef]
- Le, A.V.T.; Su, Y.L.; Cheng, S.H. A novel electrochemical assay for aspartame determination via nucleophilic reactions with caffeic acid ortho-quinone. Electrochim. Acta 2019, 300, 67–76. [Google Scholar] [CrossRef]
- Yasuura, M.; Okazaki, H.; Tahara, Y.; Ikezaki, H.; Toko, K. Development of sweetness sensor with selectivity to negatively charged high-potency sweeteners. Sens. Actuators B Chem. 2014, 201, 329–335. [Google Scholar] [CrossRef]
- Llamas, N.E.; Di Nezio, M.S.; Palomeque, M.E.; Fernández Band, B.S. Direct Determination of Saccharin and Acesulfame-K in Sweeteners and Fruit Juices Powders. Food Anal. Methods 2008, 1, 43–48. [Google Scholar] [CrossRef]
- Mendes, C.B.; Laignier, E.P.; Brigagão, M.R.P.L.; Luccas, P.O.; Tarley, C.R.T. A simple turbidimetric flow injection system for saccharin determination in sweetener products. Chem. Pap. 2010, 64, 285–293. [Google Scholar] [CrossRef]
- García Jiménez, J.F.; Valencia, M.C.; Cápitan-Vallvey, L.F. Intense sweetener mixture resolution by flow injection method with on-line monolithic element. J. Liq. Chromatogr. Relat. Technol. 2009, 32, 1152–1168. [Google Scholar] [CrossRef]

| Sweeteners | Acceptable Daily Intake | Maximum Usage in Food | ||
|---|---|---|---|---|
| Dose (mg/kg Body Weight/Day) | Regulatory Authorities | Dose (mg/kg Product) | Regulatory Authorities | |
| Aspartame | 0–40 | JECFA, FSANZ | 500–5500 | CAC |
| 0–50 | FDA, NADFC | 150–10,000 | FSANZ | |
| Acesulfame-k | 0–15 | JECFA, FSANZ, FDA, NADFC | 200–1000 | CAC |
| 200–3000 | FSANZ | |||
| Advantame | 0–32.8 | FDA | 3–100 | CAC |
| 0–5 | JECFA, FSANZ | |||
| Neotame | 0–2 | JECFA, FSANZ, NADFC | 2–1600 | FDA, FSANZ |
| Saccharin | 0–5 | JECFA, FSANZ, NADFC | 80–5000 | CAC |
| Sucralose | 0–15 | JECFA, FSANZ, NADFC | 120–5000 | CAC |
| Calcium Cyclamate | 0–11 | JECFA, FSANZ, NADFC | 100–2000 | CAC |
| Cyclamic Acid | 0–11 | JECFA, FSANZ, NADFC | 100–2000 | CAC |
| Sweeteners | Sample Matrix | Method | Analysis Condition | Advantages | Drawbacks | Method Characterization | Reference |
|---|---|---|---|---|---|---|---|
| Acesulfame, saccharin, and aspartame | Juices | RP-UHPLC–UV | Acquity UPLC BEH C18 (100 mm × 2.1 mm, 1.7 µm) column; UV detection at 210 nm; mobile phase A: ammonium acetate with 0.01% of trifluoroacetic; mobile phase B: acetonitrile; gradient elution; flow rate: 0.2 mL/min; column temperature: 40 °C; injection: 10 µL | Acceptable recovery; fast separation (less than 6 min) | Requires ultrahigh-pressure equipment of chromatography | Recovery: 84.97–122% LOD: 0.3–1.42 mg/L LOQ: 0.99–5.14 mg/L | [36] |
| Acesulfame, saccharin, cyclamates, aspartame, sucralose, alitame, neohesperidin dihydrochalcone, neotame, and steviol glycoside | Alcoholic and non-alcoholic beverages, and three instant drink powders | HILIC–MS/MS | AcclaimTM TrinityTM P2 (100 mm × 2.1 mm, 3 µm); mobile phase A: acetonitrile with 0.01% acetic acid; mobile phase B: 10 mM of ammonium acetate; gradient elution; flow rate: 0.6 mL/min; injection volume: 2 µL | Buffer 40 mM (pH 6.8) can speed up the analysis time and sharpens peaks; high trueness and repeatability; simple sample preparation | A higher buffer concentration (more than 40 mM) could causes a decrease in detection sensitivity; analysis time with HILIC was longer than RPLC | Recovery: 98.6–106.2% LOD: 0.00018–0.033 mg/L LOQ: 0.0023–0.01 mg/L | [31] |
| Acesulfame, aspartame, neo-hesperidin dihydrochalcone, neotame, and saccharin | Soft and powdered drinks, juices, teas, soy drinks, dairy-based drinks, beers, and spirit | UHPLC–PDA | Kinetex C18 column (50 mm × 2.1 mm, 1.7 mm); flow rate of 0.3 mL/min; mobile phase A: acetonitrile; mobile phase B: phosphate buffer pH 6 (1 mmol/L); gradient elution; column temperature: 30 °C | High recovery; rapid analysis time (3 min); reduced solvent consumption; better sensitivity and resolution than HPLC | Cyclamate cannot be detected by PDA because it does not have UV absorption | Recovery: 90–114.6% LOD: N/A LOQ: 0.01–0.1 mg/L | [74] |
| HPTLC (for sucralose) | Pre-coated silica gel 60F254 (20 cm × 10 cm); mobile phase: acetonitrile: water (16:4, v/v); scanned at: 366 nm. | ||||||
| Acesulfame, saccharin, aspartame, stevioside, and neotame | Wine | HPLC–UV | C18 column (250 mm × 4.6 mm, 5 μm); mobile phase A: 2.5 mmol/L AmAc and 0.01% TFA in water; mobile phase B: acetonitrile; gradient elution; column temperature: 30 °C; flow rate: 1 mL/min; detection wavelength: 210 nm; injection volume: 10 μL | A clean-up step prior to RP-HPLC–UV provides excellent results as reducing the interferences from the complex matrix | The chromatographic analysis time was 20 min | Recovery: 80.1–97% LOD: 0.12–0.31 mg/L LOQ: 0.35–0.92 mg/L | [75] |
| Acesulfame, cyclamate, saccharin, aspartame, alitame, neotame, sucralose, and stevioside | Wine, beers, orange juices, apple juices, herbal tea, candied fruits, canned peaches, canned mangos, and cakes | HPLC/ESI–MS | C18 silica (250 mm × 4.5 mm i.d., 5 μm); buffer solution: formic acid:triethylamine (0.8:1.5, v/v) in 1 L of water; mobile phase A: methanol:buffer solution: acetone (69:24:7, v/v/v); mobile phase B: methanol:buffer solution: acetone (11:82:7, v/v/v); gradient elution; flow rate: 1 mL/min; injection volume: 10 μL | High recovery and sensitivity; the addition of acetone to the mobile phase can increase the ionization efficiency; with the composition of the mobile phase used can reduce ion suppression by the sample matrix | Sample preparation without the purification step can increase ion suppression in the ESI. One of the causes is the presence of endogenous substances in the extract sample so that a proper sample preparation protocol is needed | Recovery: 95.4–104.3% LOD: 0.01–0.10 mg/L LOQ: 0.03–0.30 mg/L | [76] |
| Acesulfame, aspartame, neohesperidin dihydrochalcone, and saccharin | Candies, jellies, and beverages | Normal-phase HPTLC | Aluminum-backed HPTLC plates (10 × 10 cm) pre-coated with silica gel F254; mobile phase: acetonitrile: water: ethyl acetate: 10% aqueous ammonia (9:1:1:1, v/v/v/v); HPTLC scanned on: deuterium lamp; scan rate: 20 mm/s; and λ: 210, 295, 450, 550 nm | Low-cost; high recovery; selectivity is acceptable, marked by no interference from organic acids and sugars | The working conditions is more complicated than the HPLC method in general | Recovery: 96.6–106.7% LOD: N/A LOQ: N/A | [77] |
| Acesulfame, alitame, aspartame, cyclamate, neotame, neohesperidin, dihydrochalcone, saccharin, and sucralose | Beverages | RP-HTLC–MS/MS | Shodex ET-RP1 column (150 mm × 3.0 mm, 4 µm); gradient elution: mobile phase A: water with 5 mM ammonium acetate; mobile phase B: ethanol; flow rate: 0.4 mL/min; temperature gradient: 0–9 min: 110–150 °C at a rate of 8 °C/min, hold 6 min, and lowered back to 110 °C for column re-equilibration; injection volume: 10 μL | Considered as green chromatography analysis because of the use of non-toxic solvents such as water and a small amount of ethanol (no more than 1 mL per sample) | The chromatographic analysis time was 20 min, including the column equilibrium process; due to the water-based mobile phase, very high temperature can cause hydrolysis between the silica and analyte bonds. | Recovery: 86–110% LOD: 0.05–10 mg/L LOQ: 0.17–33 mg/L | [78] |
| Aspartame and its thermal hydrolysis and racemization products, and amino acid enantiomers | Cola and sugar free cola | Two-dimensional HPLC Fluorescent-LEC | Column temperature: 50 °C; mobile phase: 2 mM CuSO4/methanol (80:20, v/v); flow rate: 1 mL/min; First dimension: RP Zorbax Eclipse XDB-C8 (150 mm × 4.6 mm, 5 µm) and Zorbax Eclipse XDB-C8 guard column (12.5 mm × 4.6 mm, 5 µm); Ultraviolet detector at λ = 254 nm. Second dimension: ligand-exchange column (LEC), Chirex 3126d-penicillamine column (250 mm × 4.6 mm, 5 µm); fluorescence detection at λ: 340 nm and 450 nm. | This technique is designed for the simultaneous analysis of aspartame and its hydrolyzed products (amino acids such as aspartic acid and phenylalanine); fluorescence detection provides better sensitivity than UV | Time-consuming separation (almost 1 h) | Recovery: 90.2–99.2% LOD: 1.3 mg/L LOQ: 4.3 mg/L | [22] |
| Acesulfame and saccharin | Cola, grape soda, sprite, orange soda, green tea, black tea, orange juice, apple juice, milk drink, grape wine | ATLD-assisted HPLC–DAD | WondaSil C18 reversed-phase column (200 mm × 4.6 mm, 5 μm); mobile phase A: water mixed with 20 mmol/l ammonium acetate; mobile phase B: acetonitrile; gradient elution; flow rate: 1 mL/min; DAD scan at λ: 190–800 nm with a step of 1.2 nm; acquisition rate: 0.64 s/cycle; injection volume: 20 µL | Overlapping peak and baseline drift can be overcome with a second-order calibration method based on an alternating trilinear decomposition (ATLD) algorithm. | The lack of pretreatment can lead to baseline drift, interference from unknown analytes, and overlapped (especially for complex matrices) | Recovery: 87.3–103 LOD: 0.0014–0.165 mg/L LOQ: 0.0042–0.5 mg/L | [79] |
| Acesulfame, cyclamate, saccharin, aspartame, sucralose, neohesperidin dihydrochalcone, and neotame | Wastewater, tap water, surface water (including river water and seawater), and groundwater | Ion-pair LC–MS/MS | Athena C18-WP column (4.6 mm × 150 mm, 3 µm); column temperature: 30 °C; mobile phase A: water; mobile phase B: acetonitrile, both containing 5 mM ammonium acetate and 1 mM TRIS; flow rate: 0.4 mL/min; gradient elution; injection volume: 20 µL; separation time: less than 13 min | High reproducibility and sensitivity | Extraction recovery for aspartame is less than 80% | Recovery: 79–116% LOD: 0.1–2.3 ng/L LOQ: 0.4–7.5 ng/L | [37] |
| Acesulfame, alitame, aspartame, cyclamate, neotame, neohesperidin dihydrochalcone, saccharin, stevioside, and sucralose | Fish | LC–MS | Ascentis Express RP amide (100 mm × 2.1 mm, 2.7 µm) and Zorbax Eclipse XDB-C8 (150 mm × 4.6 mm, 5 µm); mobile phase A: ultrapure water at pH 2.5 with formic acid; mobile phase B: acetonitrile; gradient elution; column temperature: 25 °C; injection volume: 25 µL; total separation time: 15 min | The extraction method permits a small amount of sample with a rapid extraction time (5 min) | Cyclamate and saccharin showed poor fragmentation compared to other analytes; low recovery for neohesperidin dihydrochalcone | Recovery: 46–94% LOD: 0.0025–0.125 mg/L LOQ: 0.0125–0.25 mg/L | [12] |
| Advantame and neotame | Ham, snack confections, jelly | LC–MS/MS | Acquity UPLC CSH C18 column (100 mm × 2.1 mm, 1.7 µm); mobile phase A: 10 mmol/L ammonium formate; mobile phase B: methanol; gradient elution; flow rate: 0.2 mL/min up to 8 min and 0.5 mL/min from 8.1 to 10 min; injection volume: 3 µL; ion-source temperature: 300 °C | High sensitivity and accuracy; without clean-up step (SPE); fast separation (total run time: 10 min) | Requires a complicated and time-consuming extraction (1 h) | Recovery: 76.1–102.7% LOD: <0.01 mg/L LOQ: 0.01 mg/L | [80] |
| Aspartame, cyclamate, acesulfame, and saccharin | Carbonated cola drinks and fruit juice drink | IC | Ionpac AG11 guard column (50 mm × 2 mm) and a Dionex Ionpac AS11 Separation column (250 mm × 2 mm); temperature: 35 °C; flow rate: 0.25 mL/min; injection volume: 25 μL | High sensitivity and reproducibility; no interference from organic or inorganic ions | There is no reference method to validate the proposed method | Recovery: 98–105% LOD: 0.019–0.87 mg/L LOQ: N/A | [81] |
| Sucralose, cyclamate, acesulfame, and saccharin | Drinking water, groundwater, surface water, and domestic wastewater | IC–MS/MS | IONPAC AS19 column (150 mm × 2 mm); flow rate of 0.3 mL/min; mobile phase: 60 mM sodium hydroxide; isocratic elution; ion source temperature: 600 °C and ion spray voltage: −3500 V | High sensitivity; enhancement of analyte separation without the addition of ion-pair reagents; fast analysis (total run time: 9 min) | A high ion temperature source is required to improve the ionization efficiency | Recovery: 65–120% LOD: 1.7–12.5 mg/L LOQ: N/A | [82] |
| Aspartame, saccharine, and sucralose | Water, soft drinks, liquid syrups | LC–TOF/MS | RP C8 analytical column (150 mm × 4.6 mm, 5 µm); flow rate: 0.6 mL/min; mobile phases A: acetonitrile with 0.1% formic acid; mobile phases B: water with 0.1% formic acid; gradient elution; injection volume 50 µL | The derivatization process is not required | Sucralose fragmentation resulting in broad peaks; saccharin has very low recovery | Recovery: N/A LOD: 0.005–0.1 mg/L LOQ: 0.05–1 mg/L | [83] |
| Cyclamate | Soft drinks and sweetener tablets | GC–FID | CPBS fused-silica capillary column (25 m × 0.22 mm, 0.25 µm); flow rate: 1 mL/min of nitrogen; oven temperature: 55–60 °C at a rate of 30 °C/min for 1 min and increased to 230 °C at a rate of 40 °C/min for 0.5 min; detector temperature: 200 °C | High recovery; HS-SDME was used as an alternative of simpler derivatization technique compared to conventional derivatization [29] | Requires derivatization | Recovery: 96.6–97.6% LOD: 0.5757 mg/L LOQ: N/A | [34] |
| Saccharin and cyclamate | Tabletop sweeteners | FT-Raman spectroscopy | Spectra were recorded between 3500 and 75 cm−1, with a resolution at 4 cm−1 accumulating 64 scans per spectrum; laser power at 250 mW; a scan velocity of 2.2 kHz, a zero filling factor of 2, and an aperture of 10 mm | Non-destructive method; eliminates the use of reagent and solvent | Low sensitivity than HPLC for sodium saccharin and sodium cyclamate in tabletop sweeteners | N/A LOD: 2000–8000 mg/L LOQ: N/A | [67] |
| Cyclamate, sucralose, saccharin, acesulfame, and aspartame | Diet tea drinks | FTIR | Frontier Optica FTIR; wavelength: 4000–400 cm−1 (infrared spectra for analytes from 1500 to 1000 cm−1); resolution: 0.4 cm−1; and 20 scans per sample | Non-destructive technique; sample pretreatment is not required; fast detection and eliminating the use of solvent | Before analysis, correction step was needed to reduce interference and noise | Recovery: 94% LOD: N/A LOQ: N/A | [66] |
| Aspartame, saccharin, and acesulfame | Liquid diet-drink and commercial sweetener pills | Double-beam UV–Vis Spectrophotometer and LC | Double-beam UV–Vis Spectrophotometer equipped with a 1 cm quartz cell; spectra recording at 200–300 nm | Multivariate standard addition method based on net analyte signal concept (SANAS) can be used to overcome the interference, either directly or indirectly | The selection of pH using Clark–Lubs buffer is very influential in the analysis. The use of high pH (>10) gives good sensitivity but not selectivity | Recovery: 97.4–108.4% LOD: 0.05–0.21 mg/L LOQ: 0.15–0.68 mg/L | [84] |
| Aspartame, potassium acesulfame, and saccharine | Dehydrated soups and soft drink | FIA | Monolithic column C18 (5 mm × 4.6 mm); sample volume: 125 µL; carrier A: 4% acetonitrile 10 mM phosphate buffer pH 6.0; flow rate of 3.5 mL/min; carrier B: 30% methanol in water; separation time: 400 s | Rapid; simple; low-cost; high repeatability and reproducibility; and good resolution | Compare with HPLC (as a reference method), HPLC has a better resolution than FIA | Recovery: 96.8–101.5% LOD: 0.01–0.73 mg/L LOQ: 0.94–2.43 mg/L | [85] |
| Aspartame, cyclamate, acesulfame, and saccharin | Soft drinks, liquid and solid sweeteners, peach tea, lemon tea, syrup | CZE with indirect UV detection | An uncoated fused-silica capillary (400 mm × 50 µm); UV detection at 220 nm; electroosmotic flow (EOF) maker: acetone; pressure injection for a mixture of sample and EOF: 50 mbar/5 s | Rapid separation (less than 1 min); high selectivity and robust | Co-ions such as benzoic acid is required to form chromophores because there is no UV absorption for cyclamate | Recovery: 91–117% LOD: 3.3–6.4 mg/L LOQ: 9.4–21.4 mg/L | [42] |
| Acesulfame, aspartame, and saccharin | Soft drinks | CZE and MEKC–DAD | Uncoated fused-silica capillary (48.5 cm × 50 µm); absorbance was measured at 200 nm; hydrodynamic injection: 250 Mbars; capillary temperature at 25 °C; separation voltage at 20 kV; micellar agent: sodium dodecyl sulfate (SDS) | The use of micelle agents provides acceptable separation | Low resolution due to the presence of interference. | Recovery: N/A LOD: 0.35–2.12 mg/L LOQ: 10 mg/L | [86] |
| Sucrose, saccharin, and cyclamate | Cola and free sugar cola | Epithelium biosensor | Isolated epithelium (about 5 mm × 5 mm) from rats; rinse solution: oxygenated Ringer’s solution; flow rate: 1 mL/min; signal recorded by microelectrode array (MEA) (MEA1060-Inv system from Multichannel Systems) with 60 electrodes (30 μm in diameter with 200 μm center to center spacing); temperature: 25 °C. | Rapid detection; good reproducibility; the ability to distinguish between sweeteners and sugars, also analytes that have the same functional group | Less effective for analysis of more than two types of sweeteners | Recovery, LOD, and LOQ: N/A | [87] |
Publisher’s Note: MDPI stays neutral with regard to jurisdictional claims in published maps and institutional affiliations. |
© 2021 by the authors. Licensee MDPI, Basel, Switzerland. This article is an open access article distributed under the terms and conditions of the Creative Commons Attribution (CC BY) license (https://creativecommons.org/licenses/by/4.0/).
Share and Cite
Oktavirina, V.; Prabawati, N.B.; Fathimah, R.N.; Palma, M.; Kurnia, K.A.; Darmawan, N.; Yulianto, B.; Setyaningsih, W. Analytical Methods for Determination of Non-Nutritive Sweeteners in Foodstuffs. Molecules 2021, 26, 3135. https://doi.org/10.3390/molecules26113135
Oktavirina V, Prabawati NB, Fathimah RN, Palma M, Kurnia KA, Darmawan N, Yulianto B, Setyaningsih W. Analytical Methods for Determination of Non-Nutritive Sweeteners in Foodstuffs. Molecules. 2021; 26(11):3135. https://doi.org/10.3390/molecules26113135
Chicago/Turabian StyleOktavirina, Viki, Nadhila B. Prabawati, Rohmah Nur Fathimah, Miguel Palma, Kiki Adi Kurnia, Noviyan Darmawan, Brian Yulianto, and Widiastuti Setyaningsih. 2021. "Analytical Methods for Determination of Non-Nutritive Sweeteners in Foodstuffs" Molecules 26, no. 11: 3135. https://doi.org/10.3390/molecules26113135
APA StyleOktavirina, V., Prabawati, N. B., Fathimah, R. N., Palma, M., Kurnia, K. A., Darmawan, N., Yulianto, B., & Setyaningsih, W. (2021). Analytical Methods for Determination of Non-Nutritive Sweeteners in Foodstuffs. Molecules, 26(11), 3135. https://doi.org/10.3390/molecules26113135

