Sign in to use this feature.

Years

Between: -

Subjects

remove_circle_outline
remove_circle_outline
remove_circle_outline
remove_circle_outline
remove_circle_outline

Journals

Article Types

Countries / Regions

Search Results (6)

Search Parameters:
Keywords = sea area landmarks

Order results
Result details
Results per page
Select all
Export citation of selected articles as:
27 pages, 12120 KB  
Article
The Menhir as an Oral Tradition in Cattle-Raising Territories: First Geological Provenance Analyses at the Antequera Heritage Site, Spain
by Lidia Cabello-Ligero, Primitiva Bueno-Ramírez, María José Armenteros-Lojo, José Suarez Padilla, José L. Caro Herrero, Rodrigo de Balbín-Behrmann, Rosa Barroso-Bermejo, Alia Vázquez Martínez, Juan José Durán Valsero, Sergio Raúl Durán-Laforet, Rafael Jordá Bordehore, Raquel Morales García and Miguel Ángel Varo Sánchez-Garrido
Heritage 2025, 8(8), 291; https://doi.org/10.3390/heritage8080291 - 22 Jul 2025
Viewed by 4151
Abstract
The great megalithic sites reveal an extended use of their monuments. In Late Prehistory, in Protohistory, and even in historical times, dolmens remained visible references on the landscape and were central for navigating it. The megaliths of Menga, Viera, and Romeral provide quality [...] Read more.
The great megalithic sites reveal an extended use of their monuments. In Late Prehistory, in Protohistory, and even in historical times, dolmens remained visible references on the landscape and were central for navigating it. The megaliths of Menga, Viera, and Romeral provide quality data to confirm their continued relevance. Our aim here is to understand whether menhirs also played that role, using the area of Tierras de Antequera, which is connected to the sea, as a case study. With that goal in mind, a research project has been initiated through intensive archaeological field surveying, combined with the collection of testimonies from oral tradition and other archaeological tools such as GIS, geophysical prospection, photogrammetry and RTI, for the detection of engravings and paintings on some of the located landmarks. We present in this paper the first geological analyses in the megalithic territory of Antequera to determine the raw material of the menhirs that are studied and the geological outcrops from which they come. Full article
Show Figures

Graphical abstract

22 pages, 22557 KB  
Article
Ecological Design for Urban Regeneration in Industrial Metropolitan Areas: The Santa Cruz Refinery Case
by Juan Diego López-Arquillo, Cano Ciborro Víctor, Oliveira Cristiana, Esteban Penelas José Luis, Domouso de Alba Francisco and Arteaga Orozco Mariana Bernice
Urban Sci. 2024, 8(3), 114; https://doi.org/10.3390/urbansci8030114 - 14 Aug 2024
Cited by 1 | Viewed by 3290
Abstract
Ecological design is crucial in shaping contemporary, resilient, and livable cities. The Santa Cruz de Tenerife Refinery, a prominent landmark in the Mid-Atlantic, serves as an exemplary case study for understanding advanced metropolitan processes and integrating trans-scalar, transdisciplinary, and nature-based solutions (NBS) practices [...] Read more.
Ecological design is crucial in shaping contemporary, resilient, and livable cities. The Santa Cruz de Tenerife Refinery, a prominent landmark in the Mid-Atlantic, serves as an exemplary case study for understanding advanced metropolitan processes and integrating trans-scalar, transdisciplinary, and nature-based solutions (NBS) practices into urban contexts. This article explores the challenges of transforming obsolete industrial areas, including the refinery’s decommissioning process, its port, and industrial heritage value, and their relationship with the sea, into vibrant urban cores. It examines innovative strategies for land use, decontamination, and urban resilience, which are vital for fostering adaptability and recovery from natural and anthropogenic disasters. By emphasizing the refinery’s connection to Santa Cruz de Tenerife and its metropolitan area, as well as its coastal interface, this study proposes a comprehensive methodology to assess the territorial impacts of urban processes and guide project decisions toward enhancing the quality of life for the region’s residents. Full article
(This article belongs to the Topic Spatial Decision Support Systems for Urban Sustainability)
Show Figures

Figure 1

22 pages, 22830 KB  
Article
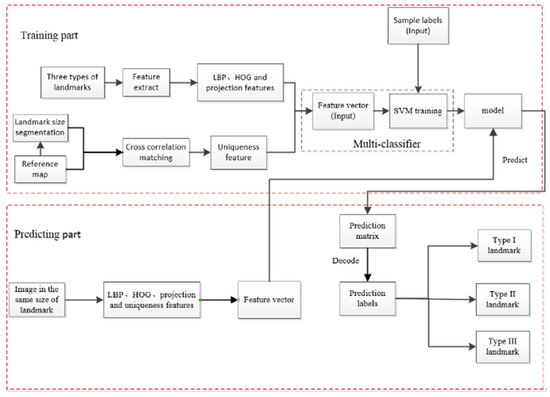
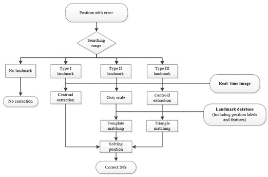
An Adaptive INS/CNS/SMN Integrated Navigation Algorithm in Sea Area
by Zhaoxu Tian, Yongmei Cheng, Shun Yao and Zhenwei Li
Remote Sens. 2024, 16(4), 612; https://doi.org/10.3390/rs16040612 - 6 Feb 2024
Cited by 3 | Viewed by 1710
Abstract
In this paper, we present an innovative inertial navigation system (INS)/celestial navigation system (CNS)/scene-matching navigation (SMN) adaptive integrated navigation algorithm designed to achieve prolonged and highly precise navigation in sea areas. The algorithm establishes the structure of the INS/CNS/SMN integrated navigation system. To [...] Read more.
In this paper, we present an innovative inertial navigation system (INS)/celestial navigation system (CNS)/scene-matching navigation (SMN) adaptive integrated navigation algorithm designed to achieve prolonged and highly precise navigation in sea areas. The algorithm establishes the structure of the INS/CNS/SMN integrated navigation system. To ensure the availability of CNS in the Nanhai Sea (South China Sea) area, a cloud and fog model is meticulously constructed. Three distinct types of sea area landmarks are defined, and an automated classification model for sea area landmarks, employing support vector machines (SVM), is developed. Corresponding matching methods and strategies for these landmarks are also delineated. Concurrently, the observable probability of each landmark is computed to generate a probability cloud, representing the usability of sea area landmarks. The proposed INS/CNS/SMN adaptive integrated navigation algorithm is simulated and validated across varied altitudes and trajectories in the sea area. The results show that CNS and SMN can dynamically assist INS in achieving prolonged and highly precise navigation. Full article
Show Figures

Figure 1

13 pages, 1181 KB  
Article
Chelidonichthys lucerna (Linnaeus, 1758) Population Structure in the Northeast Atlantic Inferred from Landmark-Based Body Morphometry
by Inês Ferreira, Rafael Schroeder, Estanis Mugerza, Iñaki Oyarzabal, Ian D. McCarthy and Alberto T. Correia
Biology 2024, 13(1), 17; https://doi.org/10.3390/biology13010017 - 27 Dec 2023
Cited by 7 | Viewed by 2993
Abstract
The study of geometric morphometrics among stocks has proven to be a valuable tool in delineating fish spatial distributions and discriminating distinct population units. Variations in fish body morphology can be linked to genetic factors or to phenotypic adaptability in response to environmental [...] Read more.
The study of geometric morphometrics among stocks has proven to be a valuable tool in delineating fish spatial distributions and discriminating distinct population units. Variations in fish body morphology can be linked to genetic factors or to phenotypic adaptability in response to environmental variables. The tub gurnard (Chelidonichthys lucerna) is a demersal species that usually lives in the bottom of the continental shelf, being widely distributed along the northeast Atlantic, Mediterranean and Black seas. Worldwide interest in the species has increased since 2006, when ICES recognized its potential for commercial exploitation. However, despite its broad geographic occurrence, to date, research on C. lucerna population structure at large spatial scales is still lacking. In this paper, body geometric morphometrics, using a landmark-based truss network, was applied in order to discriminate C. lucerna populations caught in three different fishery grounds areas along the northeast Atlantic: Conwy Bay (United Kingdom), Biscay Bay (Spain) and Matosinhos (Portugal). The results obtained in this study revealed a high overall relocation success (95%) of samples to their original locations, thus demonstrating the existence of significant regional differences and indicating that we are dealing with different fish population units. Moreover, the data revealed a partial overlap between individuals from Spain and United Kingdom, suggesting that in geographically distant areas these populations may inhabit similar environments. However, to corroborate these findings, future works using a holistic approach with alternative and complimentary stock assessment tools (e.g., genetic and phenotypic natural tags) are highly recommended. Full article
(This article belongs to the Section Marine and Freshwater Biology)
Show Figures

Graphical abstract

13 pages, 900 KB  
Article
Distortions in Spatial Mental Representation Affect Sketch Maps in Young Adults
by Antonella Lopez and Andrea Bosco
Neurol. Int. 2022, 14(4), 771-783; https://doi.org/10.3390/neurolint14040064 - 21 Sep 2022
Cited by 7 | Viewed by 2727
Abstract
Humans tend to misrepresent spatial information which leads to systematic errors due to distorted organizational processes regarding metric and positional judgments. This study is aimed at analyzing metric and positional distortions in cognitive maps by using external representations, namely sketch maps, in two [...] Read more.
Humans tend to misrepresent spatial information which leads to systematic errors due to distorted organizational processes regarding metric and positional judgments. This study is aimed at analyzing metric and positional distortions in cognitive maps by using external representations, namely sketch maps, in two experiments with young participants. In the first experiment, we use the sketching area of Northern Europe. In the second experiment, the University campus area was used. The first aim was to test the hypothesis that the presence of the sea between the triplet of landmarks generates an overestimation of the distances between them in the case of Northern Europe; and to test the hypothesis that the number of turns in a route influences the overestimation of the distance between landmarks in the case of the campus area. The second aim was to investigate alignment and rotation errors using the same maps. Concerning metric errors, the results showed the overestimation of distances with a geographical gap between the cities (the sea in the Northern European Area), and those with more turns between landmarks (the campus area). The results concerning rotations and alignments were in line with the previous research about positional errors. The present study extended findings on distortions in spatial mental representation as emerging from verbal judgments, to sketch maps: direct visuospatial external representations eluding the conversion into verbal coding of spatial information. The presence of distortions in cognitive maps could be considered the consequence of the encoding of spatial information. Full article
Show Figures

Figure 1

28 pages, 18224 KB  
Article
Resolving the Urban Dilemma of Two Adjacent Rivers through a Dialogue between GIS and Augmented Reality (AR) of Fabrics
by Naai-Jung Shih and Yu-Huan Qiu
Remote Sens. 2022, 14(17), 4330; https://doi.org/10.3390/rs14174330 - 1 Sep 2022
Cited by 6 | Viewed by 3101
Abstract
Keelung Harbor, which is the most important center of sea freight in northern Taiwan, suffers from deteriorating urban development due to limited land supply. A dilemma arose from the Asahikawa River and the Tianliao River fronts, which evolved from cultural landscapes to buried [...] Read more.
Keelung Harbor, which is the most important center of sea freight in northern Taiwan, suffers from deteriorating urban development due to limited land supply. A dilemma arose from the Asahikawa River and the Tianliao River fronts, which evolved from cultural landscapes to buried and truncated rivers. This research was aimed at resolving the urban dilemma of the two adjacent rivers through a dialogue between the physical and augmented interaction of fabrics in three scenarios: GIS to AR, AR to GIS, and both. The physical dynamics were used to trace development chronologically by the area and length assessed from historical maps of hydrogeography, architecture, and the railroad. The augmented dynamics involved AR-based simulations and comparisons in terms of skyline overlay, fabric substitution, and fabric disposition. The dynamics involved AR models made by UAV images and 3D drawings. The assessments and simulations determined the key event in Keelung history when the Asahikawa River was leveled up. The dilemma verified from the augmented dynamics facilitated comprehension of the evolvement of the physical dynamics. With the assistance of AR and GIS, we concluded that the specific instance of riverfront reconstruction was an important landmark of meta-relationship. Full article
(This article belongs to the Special Issue Application of GIS, BIM and Linked Digitisations in Urban Heritage)
Show Figures

Graphical abstract

Back to TopTop