Sign in to use this feature.

Years

Between: -

Subjects

remove_circle_outline
remove_circle_outline
remove_circle_outline
remove_circle_outline
remove_circle_outline
remove_circle_outline
remove_circle_outline
remove_circle_outline
remove_circle_outline

Journals

Article Types

Countries / Regions

Search Results (110)

Search Parameters:
Keywords = perception management architecture

Order results
Result details
Results per page
Select all
Export citation of selected articles as:
26 pages, 4332 KB  
Article
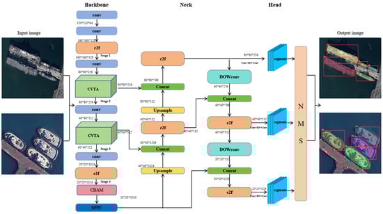
CDSANet: A CNN-ViT-Attention Network for Ship Instance Segmentation
by Weidong Zhu, Piao Wang and Kuifeng Luan
J. Imaging 2025, 11(11), 383; https://doi.org/10.3390/jimaging11110383 (registering DOI) - 31 Oct 2025
Abstract
Ship instance segmentation in remote sensing images is essential for maritime applications such as intelligent surveillance and port management. However, this task remains challenging due to dense target distributions, large variations in ship scales and shapes, and limited high-quality datasets. The existing YOLOv8 [...] Read more.
Ship instance segmentation in remote sensing images is essential for maritime applications such as intelligent surveillance and port management. However, this task remains challenging due to dense target distributions, large variations in ship scales and shapes, and limited high-quality datasets. The existing YOLOv8 framework mainly relies on convolutional neural networks and CIoU loss, which are less effective in modeling global–local interactions and producing accurate mask boundaries. To address these issues, we propose CDSANet, a novel one-stage ship instance segmentation network. CDSANet integrates convolutional operations, Vision Transformers, and attention mechanisms within a unified architecture. The backbone adopts a Convolutional Vision Transformer Attention (CVTA) module to enhance both local feature extraction and global context perception. The neck employs dynamic-weighted DOWConv to adaptively handle multi-scale ship instances, while SIoU loss improves localization accuracy and orientation robustness. Additionally, CBAM enhances the network’s focus on salient regions, and a MixUp-based augmentation strategy is used to improve model generalization. Extensive experiments on the proposed VLRSSD dataset demonstrate that CDSANet achieves state-of-the-art performance with a mask AP (50–95) of 75.9%, surpassing the YOLOv8 baseline by 1.8%. Full article
Show Figures

Figure 1

67 pages, 5859 KB  
Review
A Comprehensive Review of Sensing, Control, and Networking in Agricultural Robots: From Perception to Coordination
by Chijioke Leonard Nkwocha, Adeayo Adewumi, Samuel Oluwadare Folorunsho, Chrisantus Eze, Pius Jjagwe, James Kemeshi and Ning Wang
Robotics 2025, 14(11), 159; https://doi.org/10.3390/robotics14110159 - 29 Oct 2025
Abstract
This review critically examines advancements in sensing, control, and networking technologies for agricultural robots (AgRobots) and their impact on modern farming. AgRobots—including Unmanned Aerial Vehicles (UAVs), Unmanned Ground Vehicles (UGVs), Unmanned Surface Vehicles (USVs), and robotic arms—are increasingly adopted to address labour shortages, [...] Read more.
This review critically examines advancements in sensing, control, and networking technologies for agricultural robots (AgRobots) and their impact on modern farming. AgRobots—including Unmanned Aerial Vehicles (UAVs), Unmanned Ground Vehicles (UGVs), Unmanned Surface Vehicles (USVs), and robotic arms—are increasingly adopted to address labour shortages, sustainability challenges, and rising food demand. This paper reviews sensing technologies such as cameras, LiDAR, and multispectral sensors for navigation, object detection, and environmental perception. Control approaches, from classical PID (Proportional-Integral-Derivative) to advanced nonlinear and learning-based methods, are analysed to ensure precision, adaptability, and stability in dynamic agricultural settings. Networking solutions, including ZigBee, LoRaWAN, 5G, and emerging 6G, are evaluated for enabling real-time communication, multi-robot coordination, and data management. Swarm robotics and hybrid decentralized architectures are highlighted for efficient collective operations. This review is based on the literature published between 2015 and 2025 to identify key trends, challenges, and future directions in AgRobots. While AgRobots promise enhanced productivity, reduced environmental impact, and sustainable practices, barriers such as high costs, complex field conditions, and regulatory limitations remain. This review is expected to provide a foundation for guiding research and development toward innovative, integrated solutions for global food security and sustainable agriculture. Full article
(This article belongs to the Special Issue Smart Agriculture with AI and Robotics)
Show Figures

Graphical abstract

17 pages, 465 KB  
Article
Stakeholders’ Perceptions of the Benefits and Barriers to Implementing Environmental Management Systems Within the AECOM Sector in Malaysia
by Zheng Chan, Colin A. Booth, Grazyna Aleksandra Wiejak-Roy and Rosemary E. Horry
Standards 2025, 5(4), 29; https://doi.org/10.3390/standards5040029 - 27 Oct 2025
Viewed by 99
Abstract
Environmental management systems (EMSs), such as ISO 14001, are commonplace across the architecture, engineering, construction, operations, and management (AECOM) sectors of advanced economies. However, their uptake remains limited across emerging markets and developing economies. This study explores stakeholders’ perceptions of the benefits and [...] Read more.
Environmental management systems (EMSs), such as ISO 14001, are commonplace across the architecture, engineering, construction, operations, and management (AECOM) sectors of advanced economies. However, their uptake remains limited across emerging markets and developing economies. This study explores stakeholders’ perceptions of the benefits and barriers to implementing EMSs within the AECOM sectors of Malaysia. Guided by a positivist stance, the study takes a quantitative approach using an online questionnaire to gather the opinions of AECOM professionals. The findings reveal that participants believe the most significant benefits of implementing EMSs in Malaysia are to improve corporate image and contribute to the environmental standards of the sector, whereas the most significant barriers to implementing EMSs are lack of client support and the difficulty in coordinating environmental performance among multi-tier subcontractors. Based on the evidence collected, the study recommends encouragement by the government of Malaysia to drive forward environmental management and further research into the reasons for the lack of reported support for ISO 14001 within the supply chain. Full article
Show Figures

Figure 1

30 pages, 2362 KB  
Article
Bridging the Gap: Enhancing BIM Education for Sustainable Design Through Integrated Curriculum and Student Perception Analysis
by Tran Duong Nguyen and Sanjeev Adhikari
Computers 2025, 14(11), 463; https://doi.org/10.3390/computers14110463 - 25 Oct 2025
Viewed by 231
Abstract
Building Information Modeling (BIM) is a transformative tool in Sustainable Design (SD), providing measurable benefits for efficiency, collaboration, and performance in architectural, engineering, and construction (AEC) practices. Despite its growing presence in academic curricula, a gap persists between students’ recognition of BIM’s sustainability [...] Read more.
Building Information Modeling (BIM) is a transformative tool in Sustainable Design (SD), providing measurable benefits for efficiency, collaboration, and performance in architectural, engineering, and construction (AEC) practices. Despite its growing presence in academic curricula, a gap persists between students’ recognition of BIM’s sustainability potential and their confidence or ability to apply these concepts in real-world practice. This study examines students’ understanding and perceptions of BIM and Sustainable Design education, offering insights for enhancing curriculum integration and pedagogical strategies. The objectives are to: (1) assess students’ current understanding of BIM and Sustainable Design; (2) identify gaps and misconceptions in applying BIM to sustainability; (3) evaluate the effectiveness of existing teaching methods and curricula to inform future improvements; and (4) explore the alignment between students’ theoretical knowledge and practical abilities in using BIM for Sustainable Design. The research methodology includes a comprehensive literature review and a survey of 213 students from architecture and construction management programs. Results reveal that while most students recognize the value of BIM for early-stage sustainable design analysis, many lack confidence in their practical skills, highlighting a perception–practice gap. The paper examines current educational practices, identifies curriculum shortcomings, and proposes strategies, such as integrated, hands-on learning experiences, to better align academic instruction with industry needs. Distinct from previous studies that focused primarily on single-discipline or software-based training, this research provides an empirical, cross-program analysis of students’ perception–practice gaps and offers curriculum-level insights for sustainability-driven practice. These findings provide practical recommendations for enhancing BIM and sustainability education, thereby better preparing students to meet the demands of the evolving AEC sector. Full article
Show Figures

Figure 1

37 pages, 7330 KB  
Article
A LoRa-Based Multi-Node System for Laboratory Safety Monitoring and Intelligent Early-Warning: Towards Multi-Source Sensing and Heterogeneous Networks
by Haiting Qin, Chuanshuang Jin, Ta Zhou and Wenjing Zhou
Sensors 2025, 25(21), 6516; https://doi.org/10.3390/s25216516 - 22 Oct 2025
Viewed by 480
Abstract
Laboratories are complex and dynamic environments where diverse hazards—including toxic gas leakage, volatile solvent combustion, and unexpected fire ignition—pose serious threats to personnel safety and property. Traditional monitoring systems relying on single-type sensors or manual inspections often fail to provide timely warnings or [...] Read more.
Laboratories are complex and dynamic environments where diverse hazards—including toxic gas leakage, volatile solvent combustion, and unexpected fire ignition—pose serious threats to personnel safety and property. Traditional monitoring systems relying on single-type sensors or manual inspections often fail to provide timely warnings or comprehensive hazard perception, resulting in delayed response and potential escalation of incidents. To address these limitations, this study proposes a multi-node laboratory safety monitoring and early warning system integrating multi-source sensing, heterogeneous communication, and cloud–edge collaboration. The system employs a LoRa-based star-topology network to connect distributed sensing and actuation nodes, ensuring long-range, low-power communication. A Raspberry Pi-based module performs real-time facial recognition for intelligent access control, while an OpenMV module conducts lightweight flame detection using color-space blob analysis for early fire identification. These edge-intelligent components are optimized for embedded operation under resource constraints. The cloud–edge–app collaborative architecture supports real-time data visualization, remote control, and adaptive threshold configuration, forming a closed-loop safety management cycle from perception to decision and execution. Experimental results show that the facial recognition module achieves 95.2% accuracy at the optimal threshold, and the flame detection algorithm attains the best balance of precision, recall, and F1-score at an area threshold of around 60. The LoRa network maintains stable communication up to 0.8 km, and the system’s emergency actuation latency ranges from 0.3 s to 5.5 s, meeting real-time safety requirements. Overall, the proposed system significantly enhances early fire warning, multi-source environmental monitoring, and rapid hazard response, demonstrating strong applicability and scalability in modern laboratory safety management. Full article
Show Figures

Figure 1

24 pages, 7469 KB  
Article
Visitor Behavioral Preferences at Cultural Heritage Museums: Evidence from Social Media Data
by Wenjie Peng, Chunyuan Gao, Bingmiao Zhu, Xun Zhu and Quan Jing
Buildings 2025, 15(20), 3756; https://doi.org/10.3390/buildings15203756 - 17 Oct 2025
Viewed by 514
Abstract
Cultural heritage museums, as integral components of the urban built environment and public cultural space, not only preserve historical memory but also subtly shape visitors’ psychological experiences and well-being. Yet the mechanisms linking museum environmental quality with visitor mental experiences remain insufficiently explored. [...] Read more.
Cultural heritage museums, as integral components of the urban built environment and public cultural space, not only preserve historical memory but also subtly shape visitors’ psychological experiences and well-being. Yet the mechanisms linking museum environmental quality with visitor mental experiences remain insufficiently explored. Drawing on 10,684 visitor reviews collected from Dianping, Weibo, and Ctrip, this study applies text mining and semantic analysis to construct an evaluation framework of visitor behavioral preferences and psychological experiences in heritage museums. The findings show that attention to spatial remains, historical artifacts, and cultural symbols is closely associated with positive emotions such as mystery, awe, and beauty, while adverse environmental conditions such as queuing and crowding often trigger negative feelings including fatigue, disappointment, and boredom. Further analysis reveals a clear pathway linking objects, behaviors, and experiences: spatial remains evoke psychological resonance through immersive perceptions of authenticity; artifacts are primarily linked to visual pleasure and emotional comfort; and cultural symbols are transformed into cognitive gains and spiritual meaning through interpretation and learning. Cross-regional comparison highlights significant differences among museums with distinct cultural backgrounds in terms of architectural aesthetics, educational value, and emotional resonance. This study not only offers a practical framework for the refined management and spatial optimization of heritage museums, but also demonstrates that high-quality cultural environments can promote mental health and emotional restoration. The results extend the interdisciplinary framework of museum research and provide empirical evidence for environmental improvement and public health promotion in cultural heritage spaces in the digital era. Full article
Show Figures

Figure 1

27 pages, 5279 KB  
Article
Concept-Guided Exploration: Building Persistent, Actionable Scene Graphs
by Noé José Zapata Cornejo, Gerardo Pérez, Alejandro Torrejón, Pedro Núñez and Pablo Bustos
Appl. Sci. 2025, 15(20), 11084; https://doi.org/10.3390/app152011084 - 16 Oct 2025
Viewed by 297
Abstract
The perception of 3D space by mobile robots is rapidly moving from flat metric grid representations to hybrid metric-semantic graphs built from human-interpretable concepts. While most approaches first build metric maps and then add semantic layers, we explore an alternative, concept-first architecture in [...] Read more.
The perception of 3D space by mobile robots is rapidly moving from flat metric grid representations to hybrid metric-semantic graphs built from human-interpretable concepts. While most approaches first build metric maps and then add semantic layers, we explore an alternative, concept-first architecture in which spatial understanding emerges from asynchronous concept agents that directly instantiate and manage semantic entities. Our robot employs two spatial concepts—room and door—implemented as autonomous processes within a cognitive distributed architecture. These concept agents cooperatively build a shared scene graph representation of indoor layouts through active exploration and incremental validation. The key architectural principle is hierarchical constraint propagation: Room instantiation provides geometric and semantic priors to guide and support door detection within wall boundaries. The resulting structure is maintained by a complementary functional principle based on prediction-matching loops. This approach is designed to yield an actionable, human-interpretable spatial representation without relying on any pre-existing global metric map, supporting scalable operation and persistent, task-relevant understanding in structured indoor environments. Full article
(This article belongs to the Special Issue Advances in Cognitive Robotics and Control)
Show Figures

Figure 1

25 pages, 774 KB  
Article
Understanding How Generation Z Students in Forest Sciences and Landscape Architecture Perceive Ecosystem Services in Urban Garden Forests
by Hoi-Eun Roh, Jang-Hwan Jo, Yu-Ji Jang and Jung-Won Sung
Forests 2025, 16(10), 1587; https://doi.org/10.3390/f16101587 - 16 Oct 2025
Viewed by 283
Abstract
This study investigates how university students perceive the ecosystem services provided by gardens, utilizing Q methodology to categorize subjective viewpoints and analyze distinct perception types. Thirty-two students majoring in forest and landscape architecture at Wonkwang University (Iksan, Republic of Korea) participated, sorting 30 [...] Read more.
This study investigates how university students perceive the ecosystem services provided by gardens, utilizing Q methodology to categorize subjective viewpoints and analyze distinct perception types. Thirty-two students majoring in forest and landscape architecture at Wonkwang University (Iksan, Republic of Korea) participated, sorting 30 Q-statements each for provisioning, regulating, cultural, and supporting services. Principal component analysis identified three factors for provisioning and regulating services, and two factors for cultural and supporting services. The findings reveal that students’ perceptions are primarily based on generalized, idealized expectations, while their understanding of specific practices, such as food production, distribution, and community economic integration, remains insufficient. This indicates that their perceptions are more conceptual than practical, reflecting themes such as eco-friendly resource sharing, environmental regulation, nature experience, biodiversity enhancement, and sustainability. These results suggest the need for enhanced educational efforts to improve students’ understanding of the role of ecosystem services in urban contexts. The study highlights the importance of bridging the gap between theoretical knowledge and practical recognition to foster more comprehensive perceptions, ultimately informing future garden design, management strategies, and environmental education programs. Full article
(This article belongs to the Special Issue Ecosystem Services of Urban Forests—2nd Edition)
Show Figures

Figure 1

32 pages, 2733 KB  
Article
Collaborative Multi-Agent Platform with LIDAR Recognition and Web Integration for STEM Education
by David Cruz García, Sergio García González, Arturo Álvarez Sanchez, Rubén Herrero Pérez and Gabriel Villarrubia González
Appl. Sci. 2025, 15(20), 11053; https://doi.org/10.3390/app152011053 - 15 Oct 2025
Viewed by 232
Abstract
STEM (Science, Technology, Engineering, and Mathematics) education faces the challenge of incorporating advanced technologies that foster motivation, collaboration, and hands-on learning. This study proposes a portable system capable of transforming ordinary surfaces into interactive learning spaces through gamification and spatial perception. A prototype [...] Read more.
STEM (Science, Technology, Engineering, and Mathematics) education faces the challenge of incorporating advanced technologies that foster motivation, collaboration, and hands-on learning. This study proposes a portable system capable of transforming ordinary surfaces into interactive learning spaces through gamification and spatial perception. A prototype based on multi-agent architecture was developed on the PANGEA (Platform for automatic coNstruction of orGanizations of intElligent agents) platform, integrating LIDAR (Light Detection and Ranging) sensors for gesture detection, an ultra-short-throw projector for visual interaction and a web platform to manage educational content, organize activities and evaluate student performance. The data from the sensors is processed in real time using ROS (Robot Operating System), generating precise virtual interactions on the projected surface, while the web allows you to configure physical and pedagogical parameters. Preliminary tests show that the system accurately detects gestures, translates them into digital interactions, and maintains low latency in different classroom environments, demonstrating robustness, modularity, and portability. The results suggest that the combination of multi-agent architectures, LIDAR sensors, and gamified platforms offers an effective approach to promote active learning in STEM, facilitate the adoption of advanced technologies in diverse educational settings, and improve student engagement and experience. Full article
(This article belongs to the Section Computing and Artificial Intelligence)
Show Figures

Figure 1

22 pages, 1014 KB  
Review
Advances in IoT, AI, and Sensor-Based Technologies for Disease Treatment, Health Promotion, Successful Ageing, and Ageing Well
by Yuzhou Qian and Keng Leng Siau
Sensors 2025, 25(19), 6207; https://doi.org/10.3390/s25196207 - 7 Oct 2025
Viewed by 853
Abstract
Recent advancements in the Internet of Things (IoT) and artificial intelligence (AI) are unlocking transformative opportunities across society. One of the most critical challenges addressed by these technologies is the ageing population, which presents mounting concerns for healthcare systems and quality of life [...] Read more.
Recent advancements in the Internet of Things (IoT) and artificial intelligence (AI) are unlocking transformative opportunities across society. One of the most critical challenges addressed by these technologies is the ageing population, which presents mounting concerns for healthcare systems and quality of life worldwide. By supporting continuous monitoring, personal care, and data-driven decision-making, IoT and AI are shifting healthcare delivery from a reactive approach to a proactive one. This paper presents a comprehensive overview of IoT-based systems with a particular focus on the Internet of Healthcare Things (IoHT) and their integration with AI, referred to as the Artificial Intelligence of Things (AIoT). We illustrate the operating procedures of IoHT systems in detail. We highlight their applications in disease management, health promotion, and active ageing. Key enabling technologies, including cloud computing, edge computing architectures, machine learning, and smart sensors, are examined in relation to continuous health monitoring, personalized interventions, and predictive decision support. This paper also indicates potential challenges that IoHT systems face, including data privacy, ethical concerns, and technology transition and aversion, and it reviews corresponding defense mechanisms from perception, policy, and technology levels. Future research directions are discussed, including explainable AI, digital twins, metaverse applications, and multimodal sensor fusion. By integrating IoT and AI, these systems offer the potential to support more adaptive and human-centered healthcare delivery, ultimately improving treatment outcomes and supporting healthy ageing. Full article
(This article belongs to the Section Internet of Things)
Show Figures

Figure 1

39 pages, 200489 KB  
Article
A Context-Adaptive Hyperspectral Sensor and Perception Management Architecture for Airborne Anomaly Detection
by Linda Eckel and Peter Stütz
Sensors 2025, 25(19), 6199; https://doi.org/10.3390/s25196199 - 6 Oct 2025
Viewed by 388
Abstract
The deployment of airborne hyperspectral sensors has expanded rapidly, driven by their ability to capture spectral information beyond the visual range and to reveal objects that remain obscured in conventional imaging. In scenarios where prior target signatures are unavailable, anomaly detection provides an [...] Read more.
The deployment of airborne hyperspectral sensors has expanded rapidly, driven by their ability to capture spectral information beyond the visual range and to reveal objects that remain obscured in conventional imaging. In scenarios where prior target signatures are unavailable, anomaly detection provides an effective alternative by identifying deviations from the spectral background. However, real-world reconnaissance and monitoring missions frequently take place in complex and dynamic environments, requiring anomaly detectors to demonstrate robustness and adaptability. These requirements have rarely been met in current research, as evaluations are still predominantly based on small, context-restricted datasets, offering only limited insights into detector performance under varying conditions. To address this gap, we propose a context-adaptive hyperspectral sensor and perception management (hSPM) architecture that integrates sensor context extraction, band selection, and detector management into a single adaptive processing pipeline. The architecture is systematically evaluated on a new, large-scale airborne hyperspectral dataset comprising more than 1100 annotated samples from two diverse test environments, which we publicly release to support future research. Comparative experiments against state-of-the-art anomaly detectors demonstrate that conventional methods often lack robustness and efficiency, while hSPM consistently achieves superior detection accuracy and faster processing. Depending on evaluation conditions, hSPM improves anomaly detection performance by 28–204% while reducing computation time by 70–99%. These results highlight the advantages of adaptive sensor processing architectures and underscore the importance of large, openly available datasets for advancing robust airborne hyperspectral anomaly detection. Full article
(This article belongs to the Section Sensing and Imaging)
Show Figures

Figure 1

23 pages, 18084 KB  
Article
WetSegNet: An Edge-Guided Multi-Scale Feature Interaction Network for Wetland Classification
by Li Chen, Shaogang Xia, Xun Liu, Zhan Xie, Haohong Chen, Feiyu Long, Yehong Wu and Meng Zhang
Remote Sens. 2025, 17(19), 3330; https://doi.org/10.3390/rs17193330 - 29 Sep 2025
Viewed by 362
Abstract
Wetlands play a crucial role in climate regulation, pollutant filtration, and biodiversity conservation. Accurate wetland classification through high-resolution remote sensing imagery is pivotal for the scientific management, ecological monitoring, and sustainable development of these ecosystems. However, the intricate spatial details in such imagery [...] Read more.
Wetlands play a crucial role in climate regulation, pollutant filtration, and biodiversity conservation. Accurate wetland classification through high-resolution remote sensing imagery is pivotal for the scientific management, ecological monitoring, and sustainable development of these ecosystems. However, the intricate spatial details in such imagery pose significant challenges to conventional interpretation techniques, necessitating precise boundary extraction and multi-scale contextual modeling. In this study, we propose WetSegNet, an edge-guided Multi-Scale Feature Interaction network for wetland classification, which integrates a convolutional neural network (CNN) and Swin Transformer within a U-Net architecture to synergize local texture perception and global semantic comprehension. Specifically, the framework incorporates two novel components: (1) a Multi-Scale Feature Interaction (MFI) module employing cross-attention mechanisms to mitigate semantic discrepancies between encoder–decoder features, and (2) a Multi-Feature Fusion (MFF) module that hierarchically enhances boundary delineation through edge-guided spatial attention (EGA). Experimental validation on GF-2 satellite imagery of Dongting Lake wetlands demonstrates that WetSegNet achieves state-of-the-art performance, with an overall accuracy (OA) of 90.81% and a Kappa coefficient of 0.88. Notably, it achieves classification accuracies exceeding 90% for water, sedge, and reed habitats, surpassing the baseline U-Net by 3.3% in overall accuracy and 0.05 in Kappa. The proposed model effectively addresses heterogeneous wetland classification challenges, validating its capability to reconcile local–global feature representation. Full article
Show Figures

Figure 1

34 pages, 550 KB  
Article
System Requirements for Flexibility Markets Participation: A Stakeholder-Centric Survey from REEFLEX Project
by Gregorio Fernández, Ahmed Samir Hedar, Miguel Torres, Nena Apostolidou, Nikolaos Koltsaklis and Nikolas Spiliopoulos
Appl. Sci. 2025, 15(19), 10426; https://doi.org/10.3390/app151910426 - 25 Sep 2025
Viewed by 296
Abstract
The transition of electric systems from a centralized, fossil-based model toward a decentralized, renewable-powered architecture is reshaping the way electricity is generated, managed and consumed. As distributed energy resources (DERs) proliferate, grid management becomes increasingly complex, especially at the distribution level. In this [...] Read more.
The transition of electric systems from a centralized, fossil-based model toward a decentralized, renewable-powered architecture is reshaping the way electricity is generated, managed and consumed. As distributed energy resources (DERs) proliferate, grid management becomes increasingly complex, especially at the distribution level. In this context, flexibility emerges as a key enabler for more stable and efficient grid operation, while also facilitating greater integration of DER and supporting the electrification of energy demand. Local flexibility markets (LFMs) are gaining importance as structured mechanisms that allow grid operators to procure flexibility services from prosumers, aggregators and other actors. However, to ensure widespread participation, it is essential to develop digital tools that accommodate users of different profiles, regardless of their size, technical background or market experience. The REEFLEX project addresses this challenge by designing and developing 14 interoperable flexibility tools tailored to diverse stakeholder needs. To ensure that these tools are aligned with real market conditions and user expectations, REEFLEX conducted extensive stakeholder-centric surveys. This paper presents the methodology and key findings of those surveys, providing insights into user perceptions, technical requirements and adoption barriers. Results are contextualized within existing literature and other funded initiatives, highlighting implications for the design of inclusive and scalable flexibility markets. Full article
Show Figures

Figure 1

30 pages, 4269 KB  
Article
Persistence and Resilience in Smart/Hybrid Working Practice: A Gender Evaluation in Public Sector
by Giuseppe Modarelli
Systems 2025, 13(10), 837; https://doi.org/10.3390/systems13100837 - 24 Sep 2025
Viewed by 603
Abstract
This research aims to evaluate and highlight the potential mesostructured architecture of established behaviours and operational practices based on the working model change imposed by the pandemic emergency in the public sector. After the intervention of an exogenous shock, the readiness, perceived usefulness [...] Read more.
This research aims to evaluate and highlight the potential mesostructured architecture of established behaviours and operational practices based on the working model change imposed by the pandemic emergency in the public sector. After the intervention of an exogenous shock, the readiness, perceived usefulness and ease-of-use of technologies made the Technology Acceptance Model [TAM] verifiable. Concurrently, it is also possible to verify the Theory of Planned Behaviour [TPB] in the motivation and intention to change employees’ working habits under the lens of complexity and urgency, involving a From Knowledge To Knowledge Strategy [FKTKS]. The research protocol encompasses semi-structured interviews with public managers in Italy, alongside a perceptual and sentiment trend analysis of 70 public employees [35 females and 35 males] regarding their sentiments on digital transition and smart/hybrid working habits before, during, and after the pandemic. In the public sector, change is perceived as a shock-generative tension. In this way, the research aims to answer the genderised issue related to the perception and the persistence of using digital tools in the workplace during the post-urgency period as a regular habit based on perceived usefulness and ease-of-use. The study highlights a gender-specific trend in the use of the smart/hybrid working model after the health emergency. This propensity may also be attributable to the gender traits defined by Hofstede, within whose paradigm the interpretative dynamic provided is embedded. The during-COVID-19 acceptance and usage behaviours define an element related to masculinity because of its urgency and pressing deadlines. In contrast, endurance connects to femininity, emphasising resilience and long-term goals. This approach prioritises resilience and comprehensive well-being, focusing on achieving a good work–life balance [WLB] rather than just addressing immediate issues. Full article
Show Figures

Figure 1

33 pages, 5199 KB  
Article
Sustainable Transformation of Post-Mining Areas: Discreet Alliance of Stakeholders in Influencing the Public Perception of Heavy Industry in Germany and Poland
by Anna Szewczyk-Świątek
Sustainability 2025, 17(19), 8567; https://doi.org/10.3390/su17198567 - 24 Sep 2025
Viewed by 430
Abstract
The sustainable transformation of areas associated with mining is an essential contemporary challenge. In the course of such transformations, economic benefits are confronted with community criticism of heavy industry. In this context, the study examines spatial solutions implemented in the revitalisation of areas [...] Read more.
The sustainable transformation of areas associated with mining is an essential contemporary challenge. In the course of such transformations, economic benefits are confronted with community criticism of heavy industry. In this context, the study examines spatial solutions implemented in the revitalisation of areas adjacent to active industrial sites. The article aims to characterise solutions applied in locations that elude a straightforward division into industrial and post-industrial. The motivations of the entities involved in the construction and the effects of implementing such projects are investigated. To achieve this aim, compositional and visual linkages in four locations (in Germany and Poland) were analysed, along with the intentions of designers and investors and the opinions of users. The study revealed the influence of political decisions on spatial solutions, an aspect not previously analysed, which has led to a limited understanding of the role they play in the transformation. It was indicated that drawing users’ attention to the aesthetic values of active industrial areas coincides with diverting attention from their nuisances. The discreet cooperation between local authorities, designers, and industry (as expressed in architectural solutions) was emphasised. The research opens a field for discussion on managing community perceptions through spatial solutions. Full article
(This article belongs to the Special Issue Sustainability and Innovation in Engineering Education and Management)
Show Figures

Figure 1

Back to TopTop