Sign in to use this feature.

Years

Between: -

Subjects

remove_circle_outline
remove_circle_outline
remove_circle_outline
remove_circle_outline
remove_circle_outline
remove_circle_outline
remove_circle_outline

Journals

Article Types

Countries / Regions

Search Results (20)

Search Parameters:
Keywords = intermodal terminal networks

Order results
Result details
Results per page
Select all
Export citation of selected articles as:
17 pages, 4718 KB  
Article
Ensemble Deep Learning for Automated Damage Detection of Trailers at Intermodal Terminals
by Pavel Cimili, Jana Voegl, Patrick Hirsch and Manfred Gronalt
Sustainability 2024, 16(3), 1218; https://doi.org/10.3390/su16031218 - 31 Jan 2024
Cited by 1 | Viewed by 2817
Abstract
Efficient damage detection of trailers is essential for improving processes at inland intermodal terminals. This paper presents an automated damage detection (ADD) algorithm for trailers utilizing ensemble learning based on YOLOv8 and RetinaNet networks. The algorithm achieves 88.33% accuracy and an 81.08% F1-score [...] Read more.
Efficient damage detection of trailers is essential for improving processes at inland intermodal terminals. This paper presents an automated damage detection (ADD) algorithm for trailers utilizing ensemble learning based on YOLOv8 and RetinaNet networks. The algorithm achieves 88.33% accuracy and an 81.08% F1-score on the real-life trailer damage dataset by leveraging the strengths of each object detection model. YOLOv8 is trained explicitly for detecting belt damage, while RetinaNet handles detecting other damage types and is used for cropping trailers from images. These one-stage detectors outperformed the two-stage Faster R-CNN in all tested tasks within this research. Furthermore, the algorithm incorporates slice-aided hyper inference, which significantly contributes to the efficient processing of high-resolution trailer images. Integrating the proposed ADD solution into terminal operating systems allows a substantial workload reduction at the ingate of intermodal terminals and supports, therefore, more sustainable transportation solutions. Full article
(This article belongs to the Special Issue Sustainable Supply Chain Optimization and Risk Management)
Show Figures

Figure 1

23 pages, 2225 KB  
Article
Development of E-Service Provision System Architecture Based on IoT and WSNs for Monitoring and Management of Freight Intermodal Transportation
by Dalė Dzemydienė, Aurelija Burinskienė, Kristina Čižiūnienė and Arūnas Miliauskas
Sensors 2023, 23(5), 2831; https://doi.org/10.3390/s23052831 - 5 Mar 2023
Cited by 11 | Viewed by 3169
Abstract
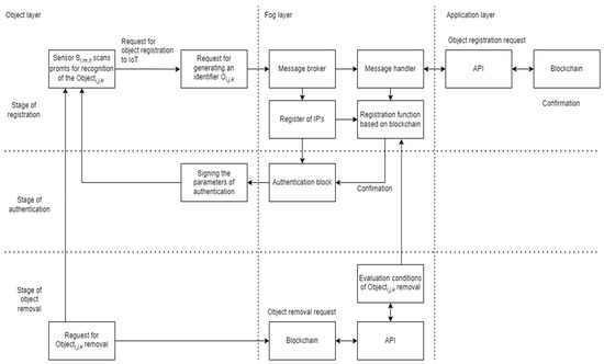
The problems of developing intelligent service provision systems face difficulties in the representation of dynamic aspects of cargo transportation processes and integration of different and heterogeneous ICT components to support the systems’ necessary functionality. This research aims to develop the architecture of the [...] Read more.
The problems of developing intelligent service provision systems face difficulties in the representation of dynamic aspects of cargo transportation processes and integration of different and heterogeneous ICT components to support the systems’ necessary functionality. This research aims to develop the architecture of the e-service provision system that can help in traffic management, coordination of works at trans-shipment terminals, and provide intellectual service support during intermodal transportation cycles. The objectives concern the secure application of the Internet of Things (IoT) technology and wireless sensor networks (WSNs) to monitor transport objects and context data recognition. The means for safety recognition of moving objects by integrating them with the infrastructure of IoT and WSNs are proposed. The architecture of the construction of the e-service provision system is proposed. The algorithms of identification, authentication, and safety connection of moving objects into an IoT platform are developed. The solution of application of blockchain mechanisms for the identification of stages of identification of moving objects is described by analysing ground transport. The methodology combines a multi-layered analysis of intermodal transportation with extensional mechanisms of identification of objects and methods of synchronization of interactions between various components. Adaptable e-service provision system architecture properties are validated during the experiments with NetSIM network modelling laboratory equipment and show their usability. Full article
(This article belongs to the Section Electronic Sensors)
Show Figures

Figure 1

27 pages, 9446 KB  
Article
A Sustainable Location Model of Transshipment Terminals Applied to the Expansion Strategies of the Soybean Intermodal Transport Network in the State of Mato Grosso, Brazil
by Gustavo Rodrigues de Morais, Yuri Clements Daglia Calil, Gabriel Faria de Oliveira, Rodney Rezende Saldanha and Carlos Andrey Maia
Sustainability 2023, 15(2), 1063; https://doi.org/10.3390/su15021063 - 6 Jan 2023
Cited by 2 | Viewed by 3548
Abstract
The transport system is one of the main bottlenecks of the world’s largest producer and exporter of soybeans, Brazil. Long-distance truck transportation of grains increases costs, food waste, and CO2 emissions. To handle these problems, the Brazilian government seeks to expand the [...] Read more.
The transport system is one of the main bottlenecks of the world’s largest producer and exporter of soybeans, Brazil. Long-distance truck transportation of grains increases costs, food waste, and CO2 emissions. To handle these problems, the Brazilian government seeks to expand the transportation system through the national transport logistics plan (PNLT), promoting efficient operations. Collaborating on the environmental aspect, this paper proposes sustainable logistic infrastructure for soybean transportation. Investigating the largest grain-producing state in the world, Mato Grosso (Brazil), we show the optimal location for capacitated transshipment terminals untangling the relationship between logistics and sustainability. Besides handling cargo truck costs and CO2 emission, the optimization model considers cities, road distances, transshipment terminals existents, terminals capacities, implementing costs, and locations near waterways and railways. In five scenarios with different combinations of waterways and railways, we contrast the cost of installing terminals and the total road distance traveled under different weights for the environmental components. The results indicate that it is possible to simultaneously obtain the minimum cost of installing transshipment terminals and to reduce emissions by 20% in all analyzed scenarios. We conclude that obtaining strategic solutions at lower costs can be combined with proper environmental responsibility. As contributions, the results allow for advances in the area of sustainable logistics, encouraging the development of new research in Brazil involving the dimensions of sustainability. In addition, the study supports the government’s strategic decisions regarding ongoing discussions on expanding the intermodal soy transport network in the country. Full article
(This article belongs to the Special Issue Sustainable Economy and Green Logistics)
Show Figures

Figure 1

29 pages, 575 KB  
Article
Intermodal Green p-Hub Median Problem with Incomplete Hub-Network
by El Mehdi Ibnoulouafi, Mustapha Oudani, Tarik Aouam and Mounir Ghogho
Sustainability 2022, 14(18), 11714; https://doi.org/10.3390/su141811714 - 18 Sep 2022
Cited by 10 | Viewed by 3627
Abstract
In the literature, hub-networks have often been modeled such as only one mode is considered for all transportation. Also, the consolidated demand flows are assumed to be transferred directly between each origin-destination hub pairs. The previous assumptions impose restrictions on the practical applications [...] Read more.
In the literature, hub-networks have often been modeled such as only one mode is considered for all transportation. Also, the consolidated demand flows are assumed to be transferred directly between each origin-destination hub pairs. The previous assumptions impose restrictions on the practical applications of such hub-networks. In fact, various transport modes are usually retained for freight transport, and intermodal terminals (e.g., rail terminals) may not realistically be fully connected. Thus, to assist decision makers, we investigate if the appropriate use of more eco-friendly transportation modes in incomplete networks may contribute to the accomplishment of the significant global reduction goals in carbon emissions. In this paper, we study the intermodal green p-hub median problem with incomplete hub-network. For each p located hub nodes, the hub-network is connected by at most q hub-links. The objective is to minimize the total transportation-based CO2 emission costs incurred through the road- and rail-transportation of each o-d demand flows. We present a MILP formulation for the studied problem and propose a novel genetic algorithm to solve it. A penalty cost is considered on solutions where train capacity is exceeded. Additionally, we present a best-path construction heuristic to generate the initial population. Furthermore, we develop a demand flows routing heuristic to efficiently determine the partition of demand flows in the incomplete road-rail network. And we implement novel crossover and mutation operators to produce new off-springs. Extensive computational experiments show that the proposed solution approach outperforms the exact solver CPLEX. Also, we perform a comparison between the unimodal and intermodal cases, and offer a discussion on the tuning of freight trains. Full article
(This article belongs to the Special Issue Sustainable Development in Production and Logistics Systems)
Show Figures

Figure 1

26 pages, 1937 KB  
Article
The Complexity of Logistics Services at Transshipment Terminals
by Ludmiła Filina-Dawidowicz and Mariusz Kostrzewski
Energies 2022, 15(4), 1435; https://doi.org/10.3390/en15041435 - 16 Feb 2022
Cited by 13 | Viewed by 5493
Abstract
Transshipment is the process of off-loading an intermodal loading unit (for example, different types of containers, semitrailers, swap-bodies, and so on) from one means of transport (for example, a vessel, a freight railcar, etc.) and loading it onto another. Such a process, as [...] Read more.
Transshipment is the process of off-loading an intermodal loading unit (for example, different types of containers, semitrailers, swap-bodies, and so on) from one means of transport (for example, a vessel, a freight railcar, etc.) and loading it onto another. Such a process, as well as other logistics services related to loading units, may take place at a transshipment terminal, which is the intermediate node added to an intermodal transport network when combining two or more liner services that facilitate freight transport. Growing customer requirements affect transshipment terminal operations and contribute to the development of comprehensive logistics services. Terminal clients expect the delivery of complex services that often pose serious challenges to terminals providing these services. The specific decision-making tools are essential for facilitating the shaping of terminals’ complex service offerings. In this study, we investigated the issues connected to the complexity of logistics services offered by transshipment terminals. The aim was to develop a decision-making approach to assess the complexity of logistics services offered by these terminals. A procedure for the formulation of complex and comprehensive service sets at transshipment terminals, which includes sustainable energy and energy efficiency issues, was proposed. The approach for assessing the complexity of services at terminals handling intermodal loading units was developed, and an appropriate mathematical model was applied. Consequently, indexes of the efficiency and comprehensiveness levels of ordered services in a terminal were proposed. The ranking of decision-making criteria influencing the shaping of complex service offerings was created based on the results of a questionnaire survey distributed among the managerial representatives of terminals located in Poland. The data obtained with the use of a questionnaire survey allowed us to verify the proposed approach. The research results may be useful for the management of transshipment terminals while making decisions on the creation of comprehensive services offered to their clientele. Full article
(This article belongs to the Special Issue Technology Innovation in Economics and Economy Policy)
Show Figures

Figure 1

26 pages, 2439 KB  
Article
Intermodal Terminal Planning under Decentralized Management: Optimization Model for Rail-Road Terminals and Application to Portugal
by Erwin J. Delgado, Ana Paula Barbosa-Póvoa and António Pais Antunes
Future Transp. 2021, 1(3), 533-558; https://doi.org/10.3390/futuretransp1030028 - 7 Oct 2021
Cited by 6 | Viewed by 5033
Abstract
Terminals are key components of intermodal transport networks, as they are the facilities where freight is transferred between transport modes. The efficiency of such facilities crucially depends on their locations (and sizes), which are typically chosen considering two levels of analysis: local/urban and [...] Read more.
Terminals are key components of intermodal transport networks, as they are the facilities where freight is transferred between transport modes. The efficiency of such facilities crucially depends on their locations (and sizes), which are typically chosen considering two levels of analysis: local/urban and regional/country. Our focus in this presentation is the regional/country level. At this level, the problems involved in the locational (and sizing) decisions at stake are a particular variety of hub locations problems—a class of problems that has been widely studied through optimization approaches. However, they typically assume that decisions are made in a centralized management context: decision-makers not only choose the locations of intermodal terminals (or hubs), but also fully control their utilization (i.e., which terminal each user will patronize). This signifies that such approaches are not applicable when users–potentially, any companies that move freight–behave according to their own individual interests; that is, they are not applicable in a decentralized management context. In this presentation, we describe an ongoing study where (regional) intermodal terminal location problems are dealt with in this type of context considering terminals of different types and respective capacity and operation ranges. In particular, we present the complex optimization model we have developed to handle such problems, and the (sometimes counterintuitive) results it led to when applied to a case study inspired by the Portuguese reality. Full article
Show Figures

Figure 1

24 pages, 8151 KB  
Article
A Sequential Optimization-Simulation Approach for Planning the Transition to the Low Carbon Freight System with Case Study in the North Island of New Zealand
by Patricio Gallardo, Rua Murray and Susan Krumdieck
Energies 2021, 14(11), 3339; https://doi.org/10.3390/en14113339 - 6 Jun 2021
Cited by 10 | Viewed by 5010
Abstract
Freight movement has always been, and always will be an essential activity. Freight transport is one of the most challenging sectors to transition to net-zero carbon. Traffic assignment, mode allocation, network planning, hub location, train scheduling and terminal design problem-solving have previously been [...] Read more.
Freight movement has always been, and always will be an essential activity. Freight transport is one of the most challenging sectors to transition to net-zero carbon. Traffic assignment, mode allocation, network planning, hub location, train scheduling and terminal design problem-solving have previously been used to address cost and operation efficiencies. In this study, the interdisciplinary transition innovation, management and engineering (InTIME) methodology was used for the conceptualization, redesign and redevelopment of the existing freight systems to achieve a downshift in fossil energy consumption. The fourth step of the InTIME methodology is the conceptualization of a long-term future intermodal transport system that can serve the current freight task. The novelty of our approach stands in considering the full range of freight supply chain factors as a whole, using an optimization-simulation approach as if we were designing the low-carbon system of 2121. For the optimization, ArcGIS software was used to set up a multimodal network model. Route and mode selection were delivered through the optimization of energy use within the network. Complementarily, Anylogic software was used to build a GIS-based discrete event simulation model and set up different experiments to enhance the solution offered by the network analysis. The results outline the resources needed (i.e., number of railway tracks, train speed, size of railyards, number of cranes and forklifts at terminals) to serve the freight task. The results can be backcast to reveal the most efficient investments in the near term. In the case of New Zealand’s North Island, the implementation of strategic terminals, with corresponding handling resources and railyards, could deliver 47% emissions reduction from the sector by 2030, ahead of longer lead-time upgrades like electrification of the railway infrastructure. Full article
(This article belongs to the Special Issue Energy Transition Engineering)
Show Figures

Figure 1

25 pages, 3097 KB  
Article
The Selection of Intermodal Transport System Scenarios in the Function of Southeastern Europe Regional Development
by Snežana Tadić, Milovan Kovač, Mladen Krstić, Violeta Roso and Nikolina Brnjac
Sustainability 2021, 13(10), 5590; https://doi.org/10.3390/su13105590 - 17 May 2021
Cited by 16 | Viewed by 4152
Abstract
The development of intermodal transportation (IT) systems is of vital importance for the sustainability of logistics activities. The existing research point at individual directions of action for system improvement and increase of IT participation in overall transportation, thus reducing negative impacts of logistics [...] Read more.
The development of intermodal transportation (IT) systems is of vital importance for the sustainability of logistics activities. The existing research point at individual directions of action for system improvement and increase of IT participation in overall transportation, thus reducing negative impacts of logistics on sustainability. However, there is a lack of research defining complex scenarios that unite existing ideas and concepts of IT system development and improvement. Accordingly, this article deals with the definition and selection of the most appropriate IT development scenario for the region of Southeastern Europe. Six different potential scenarios that differ in the network configuration, the required level of logistics infrastructure development, the role of different IT terminal categories, the involvement of different transportation modes, and goods flows’ transformation degree, are defined. The scenarios are analyzed according to four stakeholder groups and twelve defined criteria. A novel hybrid multi-criteria decision-making model, based on fuzzy Delphi, fuzzy Factor Relationship (FARE), and fuzzy Measurement of Alternatives and Ranking according to Compromise Solution (MARCOS) methods, is developed for solving the problem. The definition and analysis of the problem, the way of establishing the scenarios, as well as the development of a novel hybrid model are the main contributions of this article. A significant contribution is also the consideration of the Dry Port (DP) concept for the first time in the context of river ports. The results indicate that the scenario referring to the development of the IT core network with the Danube DP terminals is potentially the most appropriate scenario for the Southeastern Europe IT system. Full article
(This article belongs to the Special Issue Dry Port Management and Sustainable Regional Development)
Show Figures

Figure 1

15 pages, 358 KB  
Article
A Simulated Annealing Algorithm for Intermodal Transportation on Incomplete Networks
by Mustapha Oudani
Appl. Sci. 2021, 11(10), 4467; https://doi.org/10.3390/app11104467 - 14 May 2021
Cited by 20 | Viewed by 3440
Abstract
Growing competition in the world enforces the need for an efficient design of transportation networks. Furthermore, a competitive transportation network should also be eco-friendly. As road transportation is responsible for the largest quantities of CO2 emissions, Intermodal Transportation (IT) might be a [...] Read more.
Growing competition in the world enforces the need for an efficient design of transportation networks. Furthermore, a competitive transportation network should also be eco-friendly. As road transportation is responsible for the largest quantities of CO2 emissions, Intermodal Transportation (IT) might be a potential alternative. From this perspective, intermodal terminals location is a cornerstone for building a sustainable transportation network. The purpose of this paper is to study and efficiently solve the Intermodal Terminal Location Problem on incomplete networks. We model this problem as a mixed integer linear program and develop a simulated annealing algorithm to tackle medium and large instances. The computational results show that the obtained solutions using simulated annealing are competitive and close to the exact solutions found by CPLEX solver for small and medium instances. The same developed algorithm outperforms the best found solutions from the literature using heuristics for larger instances. Full article
(This article belongs to the Special Issue Planning and Scheduling Optimization)
Show Figures

Figure 1

14 pages, 1592 KB  
Article
Impact of Externalities on the Design and Management of Multimodal Logistic Networks
by Daniela Ambrosino and Anna Sciomachen
Sustainability 2021, 13(9), 5080; https://doi.org/10.3390/su13095080 - 30 Apr 2021
Cited by 18 | Viewed by 3543
Abstract
It is now widely accepted that the locations of intermediate facilities, such as logistics platforms or inland ports, are key elements of multimodal freight distribution networks and heavily influence their effectiveness. This crucial role of localization decisions is even more significant if we [...] Read more.
It is now widely accepted that the locations of intermediate facilities, such as logistics platforms or inland ports, are key elements of multimodal freight distribution networks and heavily influence their effectiveness. This crucial role of localization decisions is even more significant if we consider their impact on the external costs of the entire logistic corridor, with reference to the cost components associated with environmental sustainability. This paper faces a facility location problem concerning a port system network serving inbound container flows arriving by sea and travelling via road and/or rail towards the hinterland. The aim is to evaluate the impact of externalities on the overall management of the distribution network, including location decisions, flow routing and transport mode choice. We present a Mixed Integer Linear Programming (MILP) model having the goal of minimizing both the location and shipping costs, while accounting for external cost components. In particular, as a novel environmental issue, we propose three different objective functions including congestion, air pollution, and, incidentally, noise and infrastructure deterioration. We allow the containerized flows to be split among several capacitated facilities and road and rail transport modalities. The reported computational experimentation refers to different intermodal freight logistic networks through real data derived from the logistic network departing from the maritime terminals associated with the port of the Ligurian region towards their main destinations in the north-west side of Italy. Finally, we evaluate the impact on both flows and total costs due to a closure or a capacity reduction on some links of the network. The evidence of the impact of sustainability external costs on the design and management of the multimodal logistic network under analysis is emphasized. Full article
(This article belongs to the Special Issue Sustainability in Synchromodal Logistics and Transportation)
Show Figures

Figure 1

16 pages, 2055 KB  
Article
Route Selection Decision-Making in an Intermodal Transport Network Using Game Theory
by Lucija Bukvić, Jasmina Pašagić Škrinjar, Borna Abramović and Vladislav Zitrický
Sustainability 2021, 13(8), 4443; https://doi.org/10.3390/su13084443 - 15 Apr 2021
Cited by 19 | Viewed by 5174
Abstract
Traveling through a transport network, or ordering and delivering packets, involves fundamental decision-making processes which can be approached by game theory: Rather than simply choosing a route, individuals need to evaluate routes in the presence of the congestion resulting from the decisions made [...] Read more.
Traveling through a transport network, or ordering and delivering packets, involves fundamental decision-making processes which can be approached by game theory: Rather than simply choosing a route, individuals need to evaluate routes in the presence of the congestion resulting from the decisions made by themselves and everyone else. In this paper, a game theory model for resolving route choices in transport network graphs is used. In the process of doing this, discovering a rather unexpected result known as Braess’s paradox, which shows that adding capacity to a network can sometimes actually cause congestion and an increase in transport costs. The decisions are made by non-cooperative players in a game theory environment known as prisoner’s dilemma. These methods are used to analyze routing problems by competing logistics operators on the transport network consisting of three Eastern Adriatic ports and an intermodal terminal in Budapest. The congestion game can be used in route selection regarding a decrease in transport costs for the carriers who are considered as rational players choosing the most sustainable solution. Full article
(This article belongs to the Collection Sustainable Freight Transportation System)
Show Figures

Figure 1

16 pages, 2260 KB  
Article
Proximity Indexing of Public Transport Terminals in Metro Manila
by Krister Ian Daniel Roquel, Raymund Paolo Abad and Alexis Fillone
Sustainability 2021, 13(8), 4216; https://doi.org/10.3390/su13084216 - 10 Apr 2021
Cited by 5 | Viewed by 25575
Abstract
Despite the extensive transit network in Metro Manila, intermodal connections between public transportation services are still fragmented. In response, authorities proposed various multimodal transport terminals around the periphery of the metropolis. However, there is a need to understand how these proposed terminals will [...] Read more.
Despite the extensive transit network in Metro Manila, intermodal connections between public transportation services are still fragmented. In response, authorities proposed various multimodal transport terminals around the periphery of the metropolis. However, there is a need to understand how these proposed terminals will impact existing transportation infrastructure and services as well as the current travel demand. This paper proposes a method that quantifies the nearness of any subject to any metric of interest, or in this case, the location of the terminal based on its proximity to existing transit supply and demand at different points in the transport network. It involves a simple methodology that requires only the spatial distribution of relevant transport planning data (e.g., public transport services, public transport passenger activity). It was found that the spatial distribution of the transport terminals in the study area is more closely related to the transit supply. Using the same methodology, several potential locations in Metro Manila (e.g., central terminal, terminal along a major junction) were assessed to see whether these are viable sites for a multimodal terminal. One scenario configuration was found to be better integrated with where trips start and/or end, while another seemed to improve integration of the existing railways. Full article
(This article belongs to the Collection Sustainable Urban Mobility Project)
Show Figures

Figure 1

13 pages, 1627 KB  
Review
Mathematical Model for Cargo Allocation Problem in Synchromodal Transportation
by Nijolė Batarlienė and Raimondas Šakalys
Symmetry 2021, 13(4), 540; https://doi.org/10.3390/sym13040540 - 25 Mar 2021
Cited by 10 | Viewed by 3911
Abstract
Synchromodality is a freight transport process in which information is exchanged expeditiously in order to maximize the benefits of different modes of transport and transport nodes in terms of efficiency and environmental impact. The aim of the study is to analyze the problems [...] Read more.
Synchromodality is a freight transport process in which information is exchanged expeditiously in order to maximize the benefits of different modes of transport and transport nodes in terms of efficiency and environmental impact. The aim of the study is to analyze the problems of synchronized intermodal traffic management between the main port and inland transport nodes in European transport corridors and to find reliable solutions to these problems. Therefore, the main purpose of this article is to investigate the problem of the distribution of containers transported by rail between two transport terminals in a synchronous transport network. A specific optimization model is presented in this article. This optimization task is formulated as a stochastic integer programming model between the terminals located in Vilnius and Klaipeda Seaport, the essence of which is as follows: (a) to minimize the waiting time for container cargo at the location—terminal No. 1; (b) to minimize the total journey time of the train; (c) to minimize the waiting time for containerized cargo at the point of arrival—terminal No. 2. Full article
Show Figures

Figure 1

21 pages, 7357 KB  
Article
Designing a Geo-Strategic Railway Freight Network in Brazil Using GIS
by Cassiano A. Isler, Yesid Asaff and Marin Marinov
Sustainability 2021, 13(1), 85; https://doi.org/10.3390/su13010085 - 23 Dec 2020
Cited by 7 | Viewed by 4718
Abstract
The sustainable development of geo-strategic transport networks plays a key role to meet the current expansion of the demand for commerce and economic growth. In this paper, a new geo-strategic railway network for freight services is designed with the purpose of meeting the [...] Read more.
The sustainable development of geo-strategic transport networks plays a key role to meet the current expansion of the demand for commerce and economic growth. In this paper, a new geo-strategic railway network for freight services is designed with the purpose of meeting the needs of current and future demands for freight transport in the state of Santa Catarina, South Brazil. The freight flows of bulk cargo, containers, and refrigerated and liquid cargo observed in 2005 and 2015 and expected for 2023 have been analyzed and assigned to a fully connected railway network. The number of trains to meet all the demands has been identified. The links that would have a minimum number of daily trains running on them have also been identified and analyzed. New assignments are proposed and visualized using GIS. Next, location and technical specifications of specialized intermodal terminals focused on the customers’ and operators’ needs are discussed. The study shows that technological specifications for terminal operations play an important role when dealing with multiple freight types and contribute to better use of the existing infrastructure. Full article
(This article belongs to the Special Issue Sustainable Operations and Logistics)
Show Figures

Figure 1

17 pages, 944 KB  
Article
A Distributionally Robust Chance-Constrained Approach for Modeling Demand Uncertainty in Green Port-Hinterland Transportation Network Optimization
by Qian Dai and Jiaqi Yang
Symmetry 2020, 12(9), 1492; https://doi.org/10.3390/sym12091492 - 10 Sep 2020
Cited by 13 | Viewed by 3405
Abstract
This paper discusses a bi-objective programming of the port-hinterland freight transportation system based on intermodal transportation with the consideration of uncertain transportation demand for green concern. Economic and environmental aspects are integrated in order to obtain green flow distribution solutions for the proposed [...] Read more.
This paper discusses a bi-objective programming of the port-hinterland freight transportation system based on intermodal transportation with the consideration of uncertain transportation demand for green concern. Economic and environmental aspects are integrated in order to obtain green flow distribution solutions for the proposed port-hinterland network. A distributionally robust chance constraint optimization model is then established for the uncertainty of transportation demand, in which the chance constraint is described such that transportation demand is satisfied under the worst-case distribution based on the partial information of the mean and variance. The trade-offs among different objectives and the uncertainty theory applied in the modeling both involve the notion of symmetry. Taking the actual port-hinterland transportation network of the Yangtze River Economic Belt as an example, the results reveal that the railway-road intermodal transport is promoted and the change in total network CO2 emissions is contrary to that in total network costs. Additionally, both network costs and network emissions increase significantly with the growth of the lower bound of probability for chance constraint. The higher the probability level grows, the greater the trade-offs between two objectives are influenced, which indicates that the operation capacity of inland intermodal terminals should be increased to meet the high probability level. These findings can help provide decision supports for the green development strategy of the port-hinterland container transportation network, which meanwhile faces a dynamic planning problem caused by stochastic demands in real life. Full article
(This article belongs to the Special Issue Uncertain Multi-Criteria Optimization Problems)
Show Figures

Figure 1

Back to TopTop