Sign in to use this feature.

Years

Between: -

Subjects

remove_circle_outline
remove_circle_outline
remove_circle_outline
remove_circle_outline
remove_circle_outline
remove_circle_outline
remove_circle_outline
remove_circle_outline
remove_circle_outline

Journals

Article Types

Countries / Regions

Search Results (53)

Search Parameters:
Keywords = competency-based job analysis

Order results
Result details
Results per page
Select all
Export citation of selected articles as:
13 pages, 226 KB  
Article
Perceptions of and Educational Need for Digital Dentistry Convergence Education Among Dental Hygiene and Dental Technology Students in South Korea
by Yoomee Lee, Jong-Woo Kim and Mi-Kyoung Jun
Digital 2025, 5(4), 55; https://doi.org/10.3390/digital5040055 - 14 Oct 2025
Viewed by 88
Abstract
The increasing recognition of interprofessional education in dentistry has further stimulated interest in digital dentistry-based convergence education as a means of fostering collaboration and enhancing clinical competence. Therefore, this study aimed to examine perceptions, experiences, perceived necessity, and educational needs regarding digital dentistry [...] Read more.
The increasing recognition of interprofessional education in dentistry has further stimulated interest in digital dentistry-based convergence education as a means of fostering collaboration and enhancing clinical competence. Therefore, this study aimed to examine perceptions, experiences, perceived necessity, and educational needs regarding digital dentistry convergence education among undergraduate students majoring in dental hygiene and dental technology in South Korea. A total of 464 valid responses were collected through a structured questionnaire and analyzed for general characteristics, perceptions of convergence education, prior learning experience, perceived necessity, and preferred curriculum areas. Frequency analysis, chi-squared tests, and correlation analyses were applied. The participants’ direct experience with convergence education was limited, but more than 90% of the respondents recognized its necessity. Dental hygiene students most frequently preferred convergence with dental technology, while dental technology students preferred convergence with dental hygiene. Both groups prioritized clinical and basic courses as areas for convergence education and expected improvements in job-related knowledge as the primary educational outcome. Dental hygiene and dental technology students strongly acknowledged the importance of digital dentistry convergence education and interdisciplinary collaboration. These findings support the development of learner-centered convergence curricula and highlight the need to establish feasible educational models through curriculum innovation. Full article
26 pages, 1026 KB  
Article
Ethical Dilemmas in Performance-Oriented Management: A Dual-Path Systems Model
by Jigan Wang, Qing Jia, Tianfeng Dong, Xiaochan Yang and Haodong Jiang
Systems 2025, 13(10), 900; https://doi.org/10.3390/systems13100900 - 12 Oct 2025
Viewed by 234
Abstract
Background: High-performance work systems (HPWSs), while designed to boost corporate performance, can inadvertently create a core organizational paradox, triggering a negative feedback loop. Specifically, their intense focus on performance outcomes can create a climate conducive to unethical pro-organizational behavior (UPB), as employees navigate [...] Read more.
Background: High-performance work systems (HPWSs), while designed to boost corporate performance, can inadvertently create a core organizational paradox, triggering a negative feedback loop. Specifically, their intense focus on performance outcomes can create a climate conducive to unethical pro-organizational behavior (UPB), as employees navigate the pressures and perceived obligations, ultimately undermining the organization’s long-term sustainability and viability. While prior research has identified important singular pathways, the mechanisms through which HPWSs simultaneously generate both perceived obligations and performance pressures remain ambiguous. Methods: Drawing on the Job Demands–Resources (JD-R) model, we propose and test a moderated dual-mediation framework. Using survey data from 473 employees, we examine psychological contract fulfillment and bottom-line mentality as parallel mediators, with moral identity as a moderator, in the HPWS-UPB relationship. Results: The analysis demonstrated that HPWSs influence UPB through two distinct and paradoxical pathways: a pressure-driven path via an increased bottom-line mentality, and a reciprocity-driven path via enhanced psychological contract fulfillment. Moral identity emerged as a crucial, albeit asymmetrical, buffer, with its buffering role being particularly consequential for the pressure-driven pathway, as moral identity also significantly weakened the indirect effect of HPWSs on UPB channeled through bottom-line mentality. Conclusions: These findings offer a holistic, systems-based understanding of the performance-ethics paradox. The validation of a dual-pathway model provides a new blueprint for how a single management system produces contradictory outcomes through competing mechanisms. The identification of key intervention points (e.g., fostering moral identity) offers practical strategies for managers to foster systems that support both high productivity and a sustainable ethical climate. Full article
(This article belongs to the Section Systems Practice in Social Science)
Show Figures

Figure 1

19 pages, 1467 KB  
Article
Analysis of Labour Market Expectations in the Digital World Based on Job Advertisements
by Zoltán Musinszki, Erika Horváthné Csolák and Katalin Lipták
Adm. Sci. 2025, 15(7), 282; https://doi.org/10.3390/admsci15070282 - 18 Jul 2025
Viewed by 1013
Abstract
Job advertisements play a key role in human resource management as they are the first contact between employers and potential employees. A well-written job advertisement communicates not only the requirements and expectations of the position but also the culture, values, and goals of [...] Read more.
Job advertisements play a key role in human resource management as they are the first contact between employers and potential employees. A well-written job advertisement communicates not only the requirements and expectations of the position but also the culture, values, and goals of the organisation. Transparent and attractive advertisements increase the number of applicants and help to select the right candidates, leading to more efficient recruitment and selection processes in the long run. From a human resource management perspective, effective job advertising can give organisations a competitive advantage. Continuous changes in the labour market and technological developments require new competencies. Digitalisation, automation, and data-driven decision-making have brought IT, analytical, and communication skills to the fore. There is a growing emphasis on soft skills such as problem solving, flexibility, and teamwork, which are essential in a fast-changing work environment. Job advertisements should reflect these expectations so that candidates are aware of the competencies and skills required for the position. The aim of the study is to carry out a cross-country comparative analysis for a few pre-selected jobs based on data extracted from the CEDEFOP database as it is assumed that there are differences between countries in the European Union in terms of the expectations of workers for the same jobs. Full article
Show Figures

Figure 1

24 pages, 1517 KB  
Article
Developing a Competency-Based Transition Education Framework for Marine Superintendents: A DACUM-Integrated Approach in the Context of Eco-Digital Maritime Transformation
by Yung-Ung Yu, Chang-Hee Lee and Young-Joong Ahn
Sustainability 2025, 17(14), 6455; https://doi.org/10.3390/su17146455 - 15 Jul 2025
Cited by 1 | Viewed by 819
Abstract
Amid structural changes driven by the greening and digital transformation of the maritime industry, the demand for career transitions of seafarers with onboard experience to shore-based positions—particularly ship superintendents—is steadily increasing. However, the current lack of a systematic education and career development framework [...] Read more.
Amid structural changes driven by the greening and digital transformation of the maritime industry, the demand for career transitions of seafarers with onboard experience to shore-based positions—particularly ship superintendents—is steadily increasing. However, the current lack of a systematic education and career development framework to support such transitions poses a critical challenge for shipping companies seeking to secure sustainable human resources. The aim of this study was to develop a competency-based training program that facilitates the effective transition of seafarers to shore-based ship superintendent roles. We integrated a developing a curriculum (DACUM) analysis with competency-based job analysis to achieve this aim. The core competencies required for ship superintendent duties were identified through three expert consultations. In addition, social network analysis (SNA) was used to quantitatively assess the structure and priority of the training content. The analysis revealed that convergent competencies, such as digital technology literacy, responsiveness to environmental regulations, multicultural organizational management, and interpretation of global maritime regulations, are essential for a successful career shift. Based on these findings, a modular training curriculum comprising both common foundational courses and specialized advanced modules tailored to job categories was designed. The proposed curriculum integrated theoretical instruction, practical training, and reflective learning to enhance both applied understanding and onsite implementation capabilities. Furthermore, the concept of a Seafarer Success Support Platform was proposed to support a lifecycle-based career development pathway that enables rotational mobility between sea and shore positions. This digital learning platform was designed to offer personalized success pathways aligned with the career stages and competency needs of maritime personnel. Its cyclical structure, comprising career transition, competency development, field application, and performance evaluation, enables seamless career integration between shipboard- and shore-based roles. Therefore, the platform has the potential to evolve into a practical educational model that integrates training, career development, and policies. This study contributes to maritime human resource development by integrating the DACUM method with a competency-based framework and applying social network analysis (SNA) to quantitatively prioritize training content. It further proposes the Seafarer Success Support Platform as an innovative model to support structured career transitions from shipboard roles to shore-based supervisory positions. Full article
Show Figures

Figure 1

17 pages, 568 KB  
Article
Alignment Between Standards and Job Market Demand for BIM Careers
by Chiara Gatto, Giuseppe Barberio, Jacopo Cassandro, Claudio Mirarchi, Dalila Cavallo and Alberto Pavan
Buildings 2025, 15(13), 2323; https://doi.org/10.3390/buildings15132323 - 2 Jul 2025
Viewed by 1302
Abstract
The integrative and transformative potential of Building Information Modeling (BIM) has significantly expanded employment opportunities in the construction sector. This study investigates the consistency between BIM-related job market demands and the UNI 11337-7 role definitions in Italy, contributing to the broader dialogue on [...] Read more.
The integrative and transformative potential of Building Information Modeling (BIM) has significantly expanded employment opportunities in the construction sector. This study investigates the consistency between BIM-related job market demands and the UNI 11337-7 role definitions in Italy, contributing to the broader dialogue on the alignment between employment, policy, and education. A dataset of 261 BIM-related job advertisements collected from LinkedIn in the Italian context was analyzed using a term frequency-based methodology. Reference keyword sets derived from the UNI 11337-7 standard were established for the BIM Specialist, BIM Coordinator, BIM Manager, and CDE Manager roles. The analysis reveals a significant misalignment: only 30% of the advertisements clearly reflect the competencies defined by the standard, while 70% appear vague or inconsistent. These findings suggest limited awareness or uneven application of BIM role definitions within the industry. This study offers a quantitative assessment of the alignment between employment demand and professional standards and proposes a replicable method for benchmarking job market data. It also highlights the need for clearer communication and stronger implementation of standardized professional roles to effectively support the digital transformation of the construction sector. Full article
Show Figures

Figure 1

16 pages, 414 KB  
Article
Job Satisfaction Among Midwives in High-Intervention Birthing Rooms: A Qualitative Phenomenological Study
by Marta Pérez-Castejón, Laura Martínez-Alarcón, Alonso Molina-Rodríguez and Ismael Jiménez-Ruiz
Healthcare 2025, 13(11), 1318; https://doi.org/10.3390/healthcare13111318 - 2 Jun 2025
Cited by 2 | Viewed by 896
Abstract
Objectives: To identify the factors influencing the job satisfaction of midwives working in birthing rooms with a medium to high level of obstetric intervention. Methods: A qualitative phenomenological–hermeneutic design based on Heideggerian philosophy was implemented. A study involving 25 participants, midwives, and resident [...] Read more.
Objectives: To identify the factors influencing the job satisfaction of midwives working in birthing rooms with a medium to high level of obstetric intervention. Methods: A qualitative phenomenological–hermeneutic design based on Heideggerian philosophy was implemented. A study involving 25 participants, midwives, and resident nurses (RINs) was conducted. Residents were included to enrich the analysis with their critical perspectives with regard to interventional procedures and exposure to acts of obstetric violence. Convenience sampling was used. Data were collected from four focus groups in three hospitals in the region and one in-depth interview between 30 September 2022 and 23 June 2023. The testimonies were recorded and transcribed verbatim, and data analysis was carried out using an inductive–deductive approach. The triangulation of data and researchers was used to minimise potential bias. Results: The participants highlighted the following key dimensions or areas that contribute to midwives’ job satisfaction in the labour and birthing room: maternal satisfaction, professional competencies, multidisciplinary team, working conditions, and interventions during childbirth. Conclusions: These findings may inform healthcare management strategies to reduce burnout and improve working conditions in maternity care settings. Full article
(This article belongs to the Section Women’s and Children’s Health)
Show Figures

Figure 1

16 pages, 586 KB  
Article
Future-Ready Skills Across Big Data Ecosystems: Insights from Machine Learning-Driven Human Resource Analytics
by Fatih Gurcan, Beyza Gudek, Gonca Gokce Menekse Dalveren and Mohammad Derawi
Appl. Sci. 2025, 15(11), 5841; https://doi.org/10.3390/app15115841 - 22 May 2025
Viewed by 879
Abstract
This study aims to analyze online job postings using machine learning-based, semantic approaches and to identify the expertise roles and competencies required for big data professions. The methodology of this study employs latent Dirichlet allocation (LDA), a probabilistic topic modeling technique, to reveal [...] Read more.
This study aims to analyze online job postings using machine learning-based, semantic approaches and to identify the expertise roles and competencies required for big data professions. The methodology of this study employs latent Dirichlet allocation (LDA), a probabilistic topic modeling technique, to reveal hidden semantic structures within a corpus of big data job postings. As a result of our analysis, we have identified seven expertise roles, six proficiency areas, and 32 competencies (knowledge, skills, and abilities) necessary for big data professions. These positions include “developer”, “engineer”, “architect”, “analyst”, “manager”, “administrator”, and “consultant”. The six essential proficiency areas for big data are “big data knowledge”, “developer skills”, “big data analytics”, “cloud services”, “soft skills”, and “technical background”. Furthermore, the top five skills emerged as “big data processing”, “big data tools”, “communication skills”, “remote development”, and “big data architecture”. The findings of our study indicated that the competencies required for big data careers cover a broad spectrum, including technical, analytical, developer, and soft skills. Our findings provide a competency map for big data professions, detailing the roles and skills required. It is anticipated that the findings will assist big data professionals in assessing and enhancing their competencies, businesses in meeting their big data labor force needs, and academies in customizing their big data training programs to meet industry requirements. Full article
Show Figures

Figure 1

22 pages, 1933 KB  
Article
Competency and Training Needs for Net-Zero Sustainability Management Personnel
by Jen-Chia Chang and Han-Quan Lu
Sustainability 2025, 17(7), 3244; https://doi.org/10.3390/su17073244 - 5 Apr 2025
Cited by 1 | Viewed by 1318
Abstract
This study investigates the job competencies and training needs of net-zero sustainability management personnel in Taiwan, in response to increasing climate change and ESG-related challenges. Using the Importance-Performance Analysis (IPA) method, the research surveyed 26 experts and 395 corporate sustainability professionals based on [...] Read more.
This study investigates the job competencies and training needs of net-zero sustainability management personnel in Taiwan, in response to increasing climate change and ESG-related challenges. Using the Importance-Performance Analysis (IPA) method, the research surveyed 26 experts and 395 corporate sustainability professionals based on official competency standards issued by Taiwan’s Workforce Development Agency (WDA) and the Industrial Development Administration (IDA). The results indicate that training is most urgently needed in seven knowledge competencies (e.g., sustainable development concepts, GHG inventory reporting, and international sustainability standards), eight skill competencies (e.g., project planning, cross-departmental communication, cost budgeting, and benefit analysis), and one key attitude competency—proactiveness. The study also identifies discrepancies between expert evaluations and personnel self-assessments. While limited by its reliance on self-reported data, cross-sectional design, and constraints in identifying all net-zero engaged organizations, this study contributes original insights into sector-specific training priorities. The findings provide a guide for organizations to develop targeted, competency-based training programs that can enhance sustainability performance and support Taiwan’s transition toward net-zero emissions. Full article
Show Figures

Figure 1

27 pages, 1459 KB  
Article
Formation Mechanism and Evolutionary Laws of Well-Being at Work Among the New Generation of Construction Workers in China
by Yunpeng Hu, Guanghui Tian, Lan Gao, Yangyang Yu and Guodong Ni
Buildings 2025, 15(5), 799; https://doi.org/10.3390/buildings15050799 - 1 Mar 2025
Cited by 1 | Viewed by 1096
Abstract
Improving well-being at work is crucial for increasing employment among construction workers and ensuring the healthy and sustainable development of China’s construction industry. Construction workers generally experience insufficient sleep, heavy workloads, work–family conflict, etc. At present, the new generation of construction workers (NGCWs) [...] Read more.
Improving well-being at work is crucial for increasing employment among construction workers and ensuring the healthy and sustainable development of China’s construction industry. Construction workers generally experience insufficient sleep, heavy workloads, work–family conflict, etc. At present, the new generation of construction workers (NGCWs) born after 1980 is gradually becoming the main force at construction sites in China. The value concepts, life attitudes, and personality traits of this group are significantly different from those of the older generations. Given the generational differences among construction workers, this study focuses on the formation mechanism and explores the evolutionary laws of well-being at work among NGCWs. In-depth interviews with 23 new-generation construction workers were conducted, and data analysis followed a three-step coding process based on grounded theory. Then, a three-stage formation mechanism model was constructed through continuous analysis. Finally, the casual and stock–flow diagrams were drawn and simulated on the basis of the system dynamics. The results indicated that well-being at work was directly influenced by internal work motivation. Both individual characteristics and the external environment played a role in shaping work motivation; however, the key difference lay in the fact that the external environment impacted internal work motivation through the mediation of individual-environment matching. Moreover, enhanced well-being at work led to a higher level of workers’ internal needs, which, in turn, further increased the complexity of individual-environment matching. Meanwhile, individual characteristics affected the process by which motivation was transformed into well-being at work. The level of well-being showed an upward tendency under the synergistic influence of different factors; the increasing rate was high and subsequently low. Furthermore, salary, job competence, and belonging needs can significantly affect well-being at work. These findings provide theoretical support and practical references to China’s construction companies and government departments for the purpose of improving NGCWs’ well-being at work. Full article
(This article belongs to the Special Issue Occupational Safety and Health in Building Construction Project)
Show Figures

Figure 1

15 pages, 615 KB  
Article
Perceptions of Nurse–Surgeon Communication in the Operating Room: A Q-Methodology Study
by Jeong Hwa An, Eun Ja Yeun, Sul Hee Lee and Ho Young Kim
Int. J. Environ. Res. Public Health 2025, 22(2), 229; https://doi.org/10.3390/ijerph22020229 - 6 Feb 2025
Viewed by 3105
Abstract
Inadequate communication between nurses and surgeons can lead to patient injuries and increased healthcare costs. This study aimed to identify and understand subjective perceptions of communication between Korean nurses and surgeons in operating rooms (ORs), focusing on their values, beliefs, and attitudes. The [...] Read more.
Inadequate communication between nurses and surgeons can lead to patient injuries and increased healthcare costs. This study aimed to identify and understand subjective perceptions of communication between Korean nurses and surgeons in operating rooms (ORs), focusing on their values, beliefs, and attitudes. The Q-methodology was employed in this research, as it integrates the strengths of both quantitative and qualitative approaches. A convenience sample of 46 participants classified 45 Q-statements by using a nine-point forced normal grid. The collected data were analyzed by using by-person factor analysis with the pc-QUANL program. This study revealed four distinct types of nurse–surgeon communication in the OR: professional communication, cynical conflict, passive task-oriented communication, and relationship-oriented endurance. These four types accounted for 58.7% of the total variance, distributed as follows: type 1 (38.7%), type 2 (9.8%), type 3 (5.4%), and type 4 (4.8%). The eigenvalues were 15.8, 4.1, 2.2, and 1.9, respectively. Based on these findings, tailored strategies to enhance nurse–surgeon communication according to each type are essential. Enhancing communication dynamics can lead to more effective interactions, improve patient care and safety, and boost job satisfaction among healthcare professionals. The results have significant implications for healthcare organizations and nursing managers aiming to improve nurses’ communication skills. Additionally, this study provides insights for healthcare organizations in other countries regarding the communication competence traits among Korean health professionals. Full article
(This article belongs to the Special Issue Nursing Care: Nurses’ Knowledge, Attitudes and Behaviors)
Show Figures

Figure 1

16 pages, 1347 KB  
Article
The Effect of Job Skill Demands Under Artificial Intelligence Embeddedness on Employees’ Job Performance: A Moderated Double-Edged Sword Model
by Ningning Chen, Xinan Zhao and Lele Wang
Behav. Sci. 2024, 14(10), 974; https://doi.org/10.3390/bs14100974 - 21 Oct 2024
Cited by 9 | Viewed by 4469
Abstract
With the widespread application of AI technology, the skills and abilities required by employees in their work are undergoing fundamental changes, redefining the roles of employees. This research aims to explore the effect of job skill demands under AI embeddedness on well-being in [...] Read more.
With the widespread application of AI technology, the skills and abilities required by employees in their work are undergoing fundamental changes, redefining the roles of employees. This research aims to explore the effect of job skill demands under AI embeddedness on well-being in organizations and job performance. Based on conservation of resources theory, this research randomly selected 479 employees from 8 companies in China using a time-lag method as samples, and conducted statistical analysis with ordinary least squares (OLS). This research found that, job skill demands under AI embeddedness will both increase employees’ competency needs, promoting their well-being in organizations and job performance and decrease employees’ job embeddedness, inhibiting their well-being in organizations and job performance. Meanwhile, technological anxiety moderated the impact of job skill demands under AI embeddedness on job embeddedness. Full article
(This article belongs to the Special Issue Employee Behavior on Digital-AI Transformation)
Show Figures

Figure 1

20 pages, 1308 KB  
Article
Sustainable Entrepreneurship: Key Competencies Determining Entrepreneurial Intention in Peruvian Secondary Students
by Mabel Ysabel Otiniano León, Marco Agustín Arbulú Ballesteros, Emma Verónica Ramos Farroñán, Marilú Trinidad Flores Lezama and Jaritza Marisol Diaz Silva
Sustainability 2024, 16(20), 9105; https://doi.org/10.3390/su16209105 - 21 Oct 2024
Cited by 2 | Viewed by 2368
Abstract
In the current global context, characterized by increasing competitiveness and dynamism, entrepreneurship has emerged as a fundamental driver of economic development and job creation. This study aims to compare the levels of entrepreneurial competence and intention among fifth-year high school students in Chepén [...] Read more.
In the current global context, characterized by increasing competitiveness and dynamism, entrepreneurship has emerged as a fundamental driver of economic development and job creation. This study aims to compare the levels of entrepreneurial competence and intention among fifth-year high school students in Chepén and Pacasmayo, Peru, as well as to identify the key entrepreneurial competencies that significantly influence entrepreneurial intention. Additionally, it seeks to examine the moderating roles of self-assessed entrepreneurial capabilities and perceived risk in starting a business on the relationship between competencies and entrepreneurial intention. Additionally, it seeks to examine the moderating role of self-assessment of entrepreneurial capabilities and the perception of risk in starting a business in the relationship between competencies and entrepreneurial intention. The study is based on Ajzen’s theory of planned behavior. The sample included 305 students, divided between 205 from Chepén and 100 from Pacasmayo, who participated in a structured survey. The results of the structural equation modeling (SEM) analysis revealed that creativity, risk-taking, and initiative significantly influence students’ entrepreneurial intentions. However, competencies such as problem solving, networking, achievement orientation, teamwork, and autonomy did not show significant relationships with entrepreneurial intention. Moreover, neither the self-assessment of entrepreneurial capability nor the perception of the risk of starting a business had significant moderating effects on the relationship between entrepreneurial competence and intention. The discussion highlights that these findings contribute to understanding the psychological mechanisms underlying the formation of entrepreneurial intentions among high school students and offer valuable guidance for designing educational programs that enhance key entrepreneurial competencies. In conclusion, this study represents a significant advancement in comprehending the role of entrepreneurial competencies in shaping entrepreneurial intentions among secondary school students and opens new avenues for future research in this field. Full article
Show Figures

Figure 1

36 pages, 22879 KB  
Article
Designing a Competency-Focused Course on Applied AI Based on Advanced System Research on Business Requirements
by Vasyl Martsenyuk, Georgi Dimitrov, Dejan Rancic, Iveta Dirgova Luptakova, Igor Jovancevic, Marcin Bernas, Aleksandra Klos-Witkowska, Tomasz Gancarczyk, Iva Kostadinova, Elizabet Mihaylova, Dragan Stojanovic, Marko Milojkovic, Jiri Pospichal and Aleksandar Plamenac
Appl. Sci. 2024, 14(10), 4107; https://doi.org/10.3390/app14104107 - 12 May 2024
Cited by 4 | Viewed by 3170
Abstract
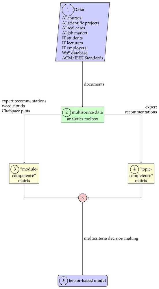
The consortium of “The Future is in Applied Artificial Intelligence” Project designed the first competency-based applied artificial intelligence curriculum at the higher-education institution level. The development was based on advanced system research on existing artificial intelligence-related resources and surveying target groups of teachers, [...] Read more.
The consortium of “The Future is in Applied Artificial Intelligence” Project designed the first competency-based applied artificial intelligence curriculum at the higher-education institution level. The development was based on advanced system research on existing artificial intelligence-related resources and surveying target groups of teachers, information technology students, and employers, which should enhance the performance of implementing artificial intelligence education. A review of applied artificial intelligence was prepared in the form of keyword clustering. The initial data were collected with the help of surveying by identifying job offers, existing artificial intelligence training courses, scientific projects, and real cases. A synthetic analysis of the textual information from the studies was conducted using the word clouds technique. A tensor-based approach was used for the presentation of the competency-based course. The specific numerical requirements for the course in the form of priorities followed from the solution to decision-making problems using the analytic hierarchy process technique. Based on a comprehensive study of surveys, educational experience, scientific projects, and business requirements, and a meta-analysis of the recent references, we specified the criteria for a training course in the form of a tensor-based representation of competencies in relation to content and educational modules. Full article
Show Figures

Figure 1

22 pages, 1032 KB  
Article
Digital Competencies in Verifying Fake News: Assessing the Knowledge and Abilities of Journalism Students
by Amparo López-Meri, Hugo Doménech-Fabregat and Silvia Marcos-García
Societies 2024, 14(5), 66; https://doi.org/10.3390/soc14050066 - 11 May 2024
Cited by 3 | Viewed by 4265
Abstract
The surge of disinformation in the digital sphere following the COVID-19 pandemic presents a considerable threat to democratic principles in contemporary societies. In response, multiple fact-checking platforms and citizen media literacy initiatives have been promoted. The fact checker has indeed become a new [...] Read more.
The surge of disinformation in the digital sphere following the COVID-19 pandemic presents a considerable threat to democratic principles in contemporary societies. In response, multiple fact-checking platforms and citizen media literacy initiatives have been promoted. The fact checker has indeed become a new professional profile demanded by the sector. In this context, this research delves into the study of digital skills applied to information verification by journalism students. Adopting a comprehensive understanding of digital skills that extends beyond technical proficiency to encompass a shift in mindset, journalism students’ perceptions of their verification abilities are examined using a quantitative survey technique. This examination is based on an original list of competencies prepared specifically for this study. The results indicate that journalism students demonstrate awareness of the implications of disinformation, exhibiting scepticism towards content from unfamiliar sources or displaying clear signs of deceptive intent. Furthermore, they emphasise the importance of verification and fact-checking practices and express confidence in their proficiency in analysis, critical thinking, and social skills. However, their confidence in handling computer applications for verification and specialisation in data journalism is comparatively lower. Notably, significant gender disparities were observed in these areas, with women exhibiting greater confidence in social skills, collaborative work, and innovation, while men displayed a heightened proficiency in computer applications. Consequently, there is a need for improvements in teaching practices, which could potentially create new job opportunities for journalism students. Full article
Show Figures

Figure 1

28 pages, 2162 KB  
Article
Enhancing Drone Operator Competency within the Construction Industry: Assessing Training Needs and Roadmap for Skill Development
by Janet Mayowa Nwaogu, Yang Yang, Albert P. C. Chan and Xiaowei Wang
Buildings 2024, 14(4), 1153; https://doi.org/10.3390/buildings14041153 - 19 Apr 2024
Cited by 9 | Viewed by 4593
Abstract
Industry 5.0 is expected to solve the issue of job insecurity and reluctance to adopt emerging technologies in Industry 4.0 through increased workforce participation. To achieve that, proactive training should be afforded to enable the workforce to co-work with new technologies. Drones are [...] Read more.
Industry 5.0 is expected to solve the issue of job insecurity and reluctance to adopt emerging technologies in Industry 4.0 through increased workforce participation. To achieve that, proactive training should be afforded to enable the workforce to co-work with new technologies. Drones are an emerging technology increasingly adopted in construction, which has enormous data collection and safety implications when operational skills are inadequate. Yet, current drone training programs appear to be generic, and their ability to equip operators for flying tasks is questioned. This study aims to answer this question by assessing the adequacy of existing drone training programs and proposing training needs and strategies for drone operators in the construction industry. Data collected using semi-structured interviews from 22 purposively selected respondents in Hong Kong and desk research of websites were subjected to inductive content and thematic analysis using MAXQDA Analytics Pro 2022 software and narrative review. It was deduced that drone training courses in Hong Kong were mostly generic (UAS Pilot Training—Level 1, FPV operation). Interviewees considered existing drone training/training courses as inadequate for four reasons, including “lack of context-fitting considerations”, “incompetence of drone operators”, and “lack of demand/interest”. Regarding the need for specialized drone training courses, two barriers and two training ecosystem themes emerged, with the high cost of specialized courses being a potential barrier to adoption since they could hamper enrolment. The training ecosystem themes were consistent with the “the training is inadequate” theme. This study proposes two drone operation training strategies: “competence-based training” and a “train-the-trainer” model. Drone training courses or programs under each training strategy should include (i) training content such as “safety training” and off-GPS training and (ii) knowledge and skill maintenance measures such as mandatory continuous professional development and retraining techniques. The proposed training strategies will equip operators to work efficiently and safely with drones. The study offers valuable references for training organizations and government authorities. Full article
Show Figures

Figure 1

Back to TopTop