Sign in to use this feature.

Years

Between: -

Subjects

remove_circle_outline
remove_circle_outline
remove_circle_outline
remove_circle_outline
remove_circle_outline
remove_circle_outline
remove_circle_outline
remove_circle_outline
remove_circle_outline

Journals

Article Types

Countries / Regions

Search Results (98)

Search Parameters:
Keywords = EN 1090-2: 2020

Order results
Result details
Results per page
Select all
Export citation of selected articles as:
26 pages, 5409 KB  
Article
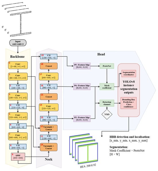
Geometric Monitoring of Steel Structures Using Terrestrial Laser Scanning and Deep Learning
by João Ventura, Jorge Magalhães, Tomás Jorge, Pedro Oliveira, Ricardo Santos, Rafael Cabral, Liliana Araújo, Rodrigo Falcão Moreira, Rosário Oliveira and Diogo Ribeiro
Sensors 2026, 26(3), 831; https://doi.org/10.3390/s26030831 - 27 Jan 2026
Abstract
Ensuring the quality and structural stability of industrial steel buildings requires precise geometric control during the execution stage, in accordance with assembly standards defined by EN 1090-2:2020. In this context, this work proposes a methodology that enables the automatic detection of geometric deviations [...] Read more.
Ensuring the quality and structural stability of industrial steel buildings requires precise geometric control during the execution stage, in accordance with assembly standards defined by EN 1090-2:2020. In this context, this work proposes a methodology that enables the automatic detection of geometric deviations by comparing the intended design with the actual as-built structure using a Terrestrial Laser Scanner. The integrated pipeline processes the 3D point cloud of the asset by projecting it into 2D images, on which a YOLOv8 segmentation model is trained to detect, classify and segment commercial steel cross-sections. Its application demonstrated improved identification and geometric representation of cross-sections, even in cases of incomplete or partially occluded geometries. To enhance generalisation, synthetic 3D data augmentation was applied, yielding promising results with segmentation metrics measured by mAp@50-95 reaching 70.20%. The methodology includes a systematic segmentation-based filtering step, followed by the computation of Oriented Bounding Boxes to quantify both positional and angular displacements. The effectiveness of the methodology was demonstrated in two field applications during the assembly of industrial steel structures. The results confirm the method’s effectiveness, achieving up to 94% of structural elements assessed in real assemblies, with 97% valid segmentations enabling reliable geometric verification under the standards. Full article
(This article belongs to the Special Issue Object Detection and Recognition Based on Deep Learning)
Show Figures

Figure 1

17 pages, 1694 KB  
Article
Mid-Term Changes in Quality of Life and Nutritional Habits Following Gastric Bypass: A 24-Month Follow-Up Study
by María Antonia Martínez-Sánchez, Inmaculada Ros-Madrid, Virginia Esperanza Fernández-Ruiz, Rosario Paloma Cano-Mármol, Juan José Hernández-Morante, María Ángeles Núñez-Sánchez, Andrés Balaguer-Román, María Dolores Frutos-Bernal, Antonio José Ruiz-Alcaraz, María Isabel Queipo-Ortuño, Mercedes Ferrer-Gómez and Bruno Ramos-Molina
Nutrients 2026, 18(2), 288; https://doi.org/10.3390/nu18020288 - 16 Jan 2026
Viewed by 229
Abstract
Background/Objectives: Obesity is an increasingly concerning public health issue due to its high prevalence and its association with multiple comorbidities. A significant proportion of patients with obesity who undergo bariatric surgery could exhibit suboptimal mid-term outcomes. This study aims to comprehensively assess anthropometric, [...] Read more.
Background/Objectives: Obesity is an increasingly concerning public health issue due to its high prevalence and its association with multiple comorbidities. A significant proportion of patients with obesity who undergo bariatric surgery could exhibit suboptimal mid-term outcomes. This study aims to comprehensively assess anthropometric, clinical, biochemical, nutritional, and quality of life parameters in patients with severe obesity undergoing bariatric surgery, with a particular focus on outcomes at 24 months post-surgery to capture mid-term effects that may not be apparent during the first year of follow-up. Methods: A prospective study was conducted in 95 patients with obesity undergoing bariatric surgery (Roux-en Y gastric bypass; RYGB) at the Virgen de la Arrixaca University Clinical Hospital (Murcia, Spain) between 2020 and 2023. Participants were followed up at 6, 12, and 24 months after RYGB. The study incorporated anthropometric assessments (BMI, body composition via bioelectrical impedance), full biochemical profiling, dietary analysis (using a validated food frequency questionnaire), and quality of life assessment (SF-36 questionnaire). Results: Our results showed significant weight loss after the intervention, accompanied by improvements in metabolic parameters, and dietary habits. Regarding quality of life, significant improvements were observed in both the physical (baseline: 39.62%; 6 months: 52.40%; 12 months: 53.12%) and mental components (baseline: 42.08; 6 months: 53.40; 12 months: 52.14%) at 6 and 12 months post-surgery. However, our prospective 24-month follow-up revealed that, despite these initial benefits, mental health significantly declined compared with the 12-month follow-up (24 months: 46.85%). In contrast, the physical component remained relatively stable at 24 months (24 months: 50.91%). However, our prospective 24-month follow-up revealed that, despite these initial benefits, there was a decline in mental health compared to the 12-month follow-up. Conclusions: While bariatric surgery is associated with improvements in anthropometric measures and some aspects of quality of life, our findings underscore the need for continued mid-term support to address emerging challenges in mental well-being. Full article
Show Figures

Figure 1

17 pages, 890 KB  
Systematic Review
Quality of Life Measures in Advanced Endometrial Cancer: A Systematic Review of Reporting Practices in Phase III Clinical Trials
by Justine Himpe, Marjolein Orije, Emiel A. De Jaeghere, Katrien Vandecasteele and Hannelore Denys
Cancers 2026, 18(2), 258; https://doi.org/10.3390/cancers18020258 - 14 Jan 2026
Viewed by 218
Abstract
Background: Advanced endometrial cancer is associated with poor survival. With the advent of molecular classification and novel systemic therapies—including immunotherapy and targeted agents—treatment regimens have become increasingly complex. While these approaches aim to improve survival, they also potentially introduce long-term toxicities and treatment [...] Read more.
Background: Advanced endometrial cancer is associated with poor survival. With the advent of molecular classification and novel systemic therapies—including immunotherapy and targeted agents—treatment regimens have become increasingly complex. While these approaches aim to improve survival, they also potentially introduce long-term toxicities and treatment burden, reinforcing the importance of incorporating health-related quality of life (HRQoL) and patient-reported outcomes (PROs) into clinical trials. Methods: A systematic review was conducted of phase III randomized controlled trials (RCTs) in advanced, recurrent, or metastatic endometrial cancer evaluating systemic treatment registered on ClinicalTrials.gov and published up to 30 November 2025. Extracted data included study characteristics, HRQoL instruments, reporting formats, adherence to CONSORT-PRO, and timing of HRQoL dissemination (relative to primary efficacy reports). Results: Eight phase III RCTs published between 2020 and 2024 were included. Although HRQoL was consistently designated as a secondary endpoint, reporting within pivotal efficacy publications was limited. Most reports presented mean changes from baseline using the EORTC QLQ-C30, QLQ-EN24, and EQ-5D-5L. None of the primary reports reported time-to-deterioration analyses or the proportions of patients improving/deteriorating. Adherence to CONSORT-PRO was low, with only a minority of items addressed. Dedicated QoL publications were delayed by up to 25 months after primary efficacy reports and typically appeared in journals with lower impact factors. Conclusions: Despite routine inclusion of HRQoL measures in trial protocols, reporting remains inconsistent, limited in scope, and often delayed. Strengthening adherence to established frameworks is essential to ensure that HRQoL endpoints are predefined, analytically robust, and disseminated alongside efficacy data—particularly in a rapidly evolving therapeutic landscape. Full article
(This article belongs to the Special Issue Survivorship and Quality of Life in Endometrial Cancer)
Show Figures

Figure 1

9 pages, 428 KB  
Article
Body Composition Changes After Bariatric Surgery: Magnitude, Timing, and Determinants of Excessive Fat-Free Mass Loss
by Noelia Perez-Romero, Montse Adell Trapé, Assumpta Caixàs, Ariadna Cidoncha Secilla, Christian Jose Herrero Vicente, Marina Luengo Moral, Alba Hernandez-Lazaro and Alexis Luna Aufroy
J. Clin. Med. 2026, 15(2), 630; https://doi.org/10.3390/jcm15020630 - 13 Jan 2026
Viewed by 214
Abstract
Background: Bariatric surgery effectively treats severe obesity, but postoperative weight loss includes reductions in both fat mass (FM) and fat-free mass (FFM). Excessive FFM loss may increase the risk of sarcopenia, frailty, and long-term weight regain, yet its magnitude and determinants are not [...] Read more.
Background: Bariatric surgery effectively treats severe obesity, but postoperative weight loss includes reductions in both fat mass (FM) and fat-free mass (FFM). Excessive FFM loss may increase the risk of sarcopenia, frailty, and long-term weight regain, yet its magnitude and determinants are not fully established. Methods: We conducted a retrospective analysis of a prospectively collected cohort of 179 patients who underwent laparoscopic or robotic Roux-en-Y gastric bypass between January 2020 and December 2022. Anthropometric parameters and body composition (bioelectrical impedance analysis) were measured preoperatively and at 6 and 12 months. The proportion of FFM loss relative to total weight loss (%FFML/WL) was calculated, and excessive FFM loss was defined using published cut-offs (≥25%, ≥30%, and ≥35%). Predictors of FFM preservation were assessed through stepwise regression. Results: Baseline BMI was 44.1 ± 4.6 kg/m2, FM 54.6 ± 10.7 kg, and FFM 61.1 ± 11.9 kg. At 6 and 12 months, BMI decreased to 31.0 ± 4.2 and 28.8 ± 4.4 kg/m2, respectively; FM decreased to 35.6 ± 11.0 and 22.0 ± 10.0 kg; and FFM to 54.7 ± 9.5 and 50.1 ± 7.0 kg (all p < 0.001). Most FFM loss occurred within the first 6 months (mean − 6.4 kg). Median %FFML/WL was 26.4% at 6 months and 28.7% at 12 months. Excessive FFM loss affected 41–46% of patients (≥25%), 27–31% (≥30%), and 14% (≥35%). In multivariable analysis, FFM at 6 months was the only independent predictor of FFM at 12 months (p < 0.001). Conclusions: Bariatric surgery leads to substantial FM and FFM reductions, with nearly half of patients exceeding established %FFML/WL alert thresholds. Early postoperative body composition monitoring may help identify individuals at higher risk of FFM depletion and guide preventive strategies such as adequate protein intake and resistance training. Full article
(This article belongs to the Special Issue Clinical Updates on Metabolic and Bariatric Surgery)
Show Figures

Graphical abstract

12 pages, 420 KB  
Article
Five-Year Experience of the Groupe de Recherche Action en Santé (GRAS) Clinical Laboratory, Burkina Faso, in Participating into an External Proficiency Testing (EPT) Programme
by Amidou Diarra, Issa Nébié, Noëlie Béré Henry, Alphonse Ouédraogo, Amadou Tidiani Konaté, Alfred Bewentaoré Tiono and Sodiomon Bienvenu Sirima
Diagnostics 2026, 16(1), 36; https://doi.org/10.3390/diagnostics16010036 - 22 Dec 2025
Viewed by 257
Abstract
Background: The clinical research laboratory plays a pivotal role in the execution of clinical studies. The accurate and consistent registration of patients is dependent on the competent use of laboratory equipment and manual techniques by technicians, ensuring the reliability of the data [...] Read more.
Background: The clinical research laboratory plays a pivotal role in the execution of clinical studies. The accurate and consistent registration of patients is dependent on the competent use of laboratory equipment and manual techniques by technicians, ensuring the reliability of the data collected. To support these activities, the Groupe de Recherche Action en Santé (GRAS) has been registered with the College of American Pathologists (CAP) and the Clinical Laboratories Services (CLS) in Johannesburg, South Africa, for external proficiency testing (EPT) of its laboratory, as part of our commitment to quality assurance. The following report details the performance achievements over the past five years. Methods: Proficiency testing (PT) samples are dispatched to GRAS Lab three times a year (quarterly) and the results are generally returned within two to three weeks. In the field of parasitology, challenge specimens were prepared as follows: thick and thin blood films were stained with Giemsa and mounted with strips to protect them for multiple uses. Photographs, also known as whole slide images (WSIs), were also taken. For the biochemistry and haematology tests, a set of five samples were received for processing. All evaluations were carried out in accordance with the GRAS laboratory’s internal procedures. Results: The CAP laboratory’s performance in terms of the diagnosis of malaria and other blood parasites from 2020 to 2024 was 97.3% accurate (ranging from 93.33% to 100%), with 93.33%, 100%, 100%, 93.33% and 100% achieved in 2020, 2021, 2022, 2023 and 2024, respectively. The number of microscopists evaluated annually has been subject to variation according to operational staff at the time of evaluation. A total of 31 microscopists were enrolled in the CLS PT scheme, of which 73.9% were classified as ‘experts’ and 19.2% as ‘reference’ microscopists. In the field of haematology, the PT demonstrated 100% accuracy over the four-year study period. This outcome is indicative of the high-performance levels exhibited by the automated systems under scrutiny and the comparable nature of the data produced by these systems. The same trend was observed in the biochemistry PT results, with an overall score of 92.12%, ranging from 78% to 100%. Conclusions: Proficiency testing has been shown to be an effective tool for quality assurance in laboratories, helping to ensure the accuracy of malaria and other blood parasite diagnoses made by microscopists, as well as the results generated by automated systems. It has been instrumental in assisting laboratories in identifying issues related to test design and performance. Full article
(This article belongs to the Section Clinical Laboratory Medicine)
Show Figures

Figure 1

21 pages, 689 KB  
Systematic Review
Impact of Vulvodynia on the Quality of Life of Women: A Rapid Review
by María Fernanda Callirgos Escajadillo, Marina Gómez de Quero Córdoba, Marta Garrigues-Ramón, Sagrario Gómez-Cantarino, Adolfo Romero-Arana and Elena Arroyo-Bello
J. Clin. Med. 2026, 15(1), 70; https://doi.org/10.3390/jcm15010070 - 22 Dec 2025
Viewed by 534
Abstract
Background: Vulvodynia is a chronic vulvar pain syndrome with multifactorial etiology and unclear pathophysiology. Despite its high prevalence, it remains underdiagnosed and under-researched, with significant repercussions for women’s physical, psychological, and social well-being. Objective: To synthesize the available scientific evidence on quality of [...] Read more.
Background: Vulvodynia is a chronic vulvar pain syndrome with multifactorial etiology and unclear pathophysiology. Despite its high prevalence, it remains underdiagnosed and under-researched, with significant repercussions for women’s physical, psychological, and social well-being. Objective: To synthesize the available scientific evidence on quality of life (QoL) in women diagnosed with vulvodynia, identifying the main affected domains and the assessment tools used in the literature. Methods: A rapid review was conducted following PRISMA 2020 and Cochrane Rapid Reviews guidelines. Searches were performed in PubMed, Web of Science, Scopus, CINAHL, Biblioteca Virtual en Salud, and CUIDEN without date or geographic restrictions. Studies including adult women diagnosed with vulvodynia and reporting QoL outcomes were eligible. Data was extracted and synthesized narratively, and methodological quality was assessed using the Mixed Methods Appraisal Tool (MMAT). Results: Twenty studies published between 2006 and 2025 met the inclusion criteria (13 quantitative and 7 qualitative). Vulvodynia was consistently associated with reduced QoL across physical, psychological, and social dimensions. The most frequently reported issues were chronic vulvar pain, sexual dysfunction, anxiety, depression, and social withdrawal. Tools such as SF-12, SF-36, WHOQOL-BREF, DLQI, Skindex-29, and SQLQ-F were commonly used, although heterogeneity among instruments limited comparability. Multidisciplinary interventions combining physiotherapy and psychological therapy showed improvements in emotional and physical well-being, though sexual dysfunction often persisted. Conclusions: Vulvodynia substantially impairs women’s quality of life, reflecting complex biopsychosocial interactions. The findings highlight the need for standardized QoL measures and gender-sensitive, multidisciplinary approaches to diagnosis, management, and research. Full article
(This article belongs to the Section Obstetrics & Gynecology)
Show Figures

Figure 1

31 pages, 4232 KB  
Systematic Review
Artificial Intelligence-Driven SELEX Design of Aptamer Panels for Urinary Multi-Biomarker Detection in Prostate Cancer: A Systematic and Bibliometric Review
by Ayoub Slalmi, Nabila Rabbah, Ilham Battas, Ikram Debbarh, Hicham Medromi and Abdelmjid Abourriche
Biomedicines 2025, 13(12), 2877; https://doi.org/10.3390/biomedicines13122877 - 25 Nov 2025
Viewed by 1132
Abstract
Background/Objectives: The limited specificity of prostate-specific antigen (PSA) drives unnecessary biopsies in prostate cancer (PCa). Urinary extracellular vesicles (uEVs) provide a non-invasive reservoir of tumor-derived nucleic acids and proteins. Aptamers selected by SELEX enable highly specific capture, and artificial intelligence (AI) can accelerate [...] Read more.
Background/Objectives: The limited specificity of prostate-specific antigen (PSA) drives unnecessary biopsies in prostate cancer (PCa). Urinary extracellular vesicles (uEVs) provide a non-invasive reservoir of tumor-derived nucleic acids and proteins. Aptamers selected by SELEX enable highly specific capture, and artificial intelligence (AI) can accelerate their optimization. This systematic review evaluated AI-assisted SELEX for urine-derived and exosome-enriched aptamer panels in PCa detection. Methods: Systematic searches of PubMed, Scopus, and Web of Science (1 January 2010–24 August 2025; no language restrictions) followed PRISMA 2020 and PRISMA-S. The protocol is registered on OSF (osf.io/b2y7u). After deduplication, 1348 records were screened; 129 studies met the eligibility criteria, including 34 (26.4%) integrating AI within SELEX or downstream refinement. Inclusion required at least one quantitative metric (dissociation constant Kd, SELEX cycles, limit of detection [LoD], sensitivity, specificity, or AUC). Risk of bias was appraised with QUADAS-2 (diagnostic accuracy studies) and PROBAST (prediction/machine learning models). Results: AI-assisted SELEX workflows reduced laboratory enrichment cycles from conventional 12–15 to 5–7 (≈40–55% relative reduction) and reported Kd values spanning low picomolar to upper nanomolar ranges; heterogeneity and inconsistent comparators precluded pooled estimates. Multiplex urinary panels (e.g., PCA3, TMPRSS2:ERG, miR-21, miR-375, EN2) yielded single-study AUCs between 0.70 and 0.92 with sensitivities up to 95% and specificities up to 88%; incomplete 2 × 2 contingency reporting prevented bivariate meta-analysis. LoD reporting was sparse and non-standardized despite several ultralow claims (attomolar to low femtomolar) on nanomaterial-enhanced platforms. Pre-analytical variability and absent threshold prespecification contributed to high or unclear risk (QUADAS-2). PROBAST frequently indicated high risk in participants and analysis domains. Across the included studies, lower Kd and reduced LoD improved analytical detectability; however, clinical specificity and AUC were predominantly shaped by pre-analytical control (matrix; post-DRE vs. spontaneous urine) and prespecified thresholds, so engineering gains did not consistently translate into higher diagnostic accuracy. Conclusions: AI-assisted SELEX is a promising strategy for accelerating high-affinity aptamer discovery and assembling multiplex urinary panels for PCa, but current evidence is early phase, heterogeneous, and largely single-center. Priorities include standardized uEV processing, complete 2 × 2 diagnostic reporting, multicenter external validation, calibration and decision impact analyses, and harmonized LoD and Kd reporting frameworks. Full article
Show Figures

Figure 1

14 pages, 620 KB  
Article
Undernourished and Undertreated: The Role of Nutritional Care in Geriatric Hospital Outcomes
by Paolo Orlandoni, Nikolina Jukic Peladic, Mirko Di Rosa, Claudia Venturini and Fabrizia Lattanzio
Nutrients 2025, 17(18), 3021; https://doi.org/10.3390/nu17183021 - 22 Sep 2025
Viewed by 842
Abstract
Background: Malnutrition is highly prevalent in hospitalized older adults and is associated with adverse clinical outcomes. However, the extent to which nutritional care is systematically implemented and its relationship with outcomes remains unclear. Methods: We conducted a retrospective analysis of 4963 patients aged [...] Read more.
Background: Malnutrition is highly prevalent in hospitalized older adults and is associated with adverse clinical outcomes. However, the extent to which nutritional care is systematically implemented and its relationship with outcomes remains unclear. Methods: We conducted a retrospective analysis of 4963 patients aged ≥65 years who were admitted to the National Institute for Health and Scientific Research for the Elderly (IRCCS INRCA, Ancona, Italy) between 2012 and 2020 and received at least one nutritional consultation. We examined associations between timing and type of nutritional interventions, the Geriatric Nutritional Risk Index (GNRI), and clinical outcomes, including in-hospital mortality and length of hospital stay (LOS). We also analyzed the prevalence of different complications during Medical Nutritional Therapy (MNT). Results: Only 11% of hospitalized patients received a nutritional consultation. Among them, in-hospital mortality was 35.8%. The Geriatric Nutritional Risk Index was a significant predictor of mortality (HR 1.89; 95% CI: 1.55–2.31; p < 0.001) and inversely associated with LOS, reflecting a frail subset of patients with complex clinical conditions. The timing of nutritional consultation showed no significant association with mortality or LOS, possibly due to relatively prompt intervention (median 4 days). Enteral (EN) and parenteral nutrition (PN) were more frequently prescribed to non-survivors. Medical nutrition therapy-related complications were also more common in non-survivors (22.3% vs. 14%, p < 0.001). Artificial nutrition (AN) was not associated with increased mortality, but it was associated with prolonged hospital stays both in survivors and in non-survivors. Conclusions: Our findings highlight the limited use of nutritional consultations in hospitalized elderly patients despite the high prevalence of malnutrition and its prognostic relevance. The GNRI is a valuable tool for early risk stratification and clinical decision-making. Systematic screening and timely nutritional intervention, integrated with broader therapeutic goals, may improve care and optimize outcomes even in this vulnerable population. Full article
(This article belongs to the Section Geriatric Nutrition)
Show Figures

Figure 1

15 pages, 3235 KB  
Article
Research on the Characteristics of the Aeolian Environment in the Coastal Sandy Land of Mulan Bay, Hainan Island
by Zhong Shuai, Qu Jianjun, Zhao Zhizhong and Qiu Penghua
J. Mar. Sci. Eng. 2025, 13(8), 1506; https://doi.org/10.3390/jmse13081506 - 5 Aug 2025
Viewed by 861
Abstract
The coastal sandy land in northeast Hainan Province is typical for this land type, also exhibiting strong sand activity. This study is based on wind speed, wind direction, and sediment transport data obtained at a field meteorological station using an omnidirectional sand accumulation [...] Read more.
The coastal sandy land in northeast Hainan Province is typical for this land type, also exhibiting strong sand activity. This study is based on wind speed, wind direction, and sediment transport data obtained at a field meteorological station using an omnidirectional sand accumulation instrument from 2020 to 2024, studying the coastal aeolian environment and sediment transport distribution characteristics in the region. Its findings provide a theoretical basis for comprehensively analyzing the evolution of coastal aeolian landforms and the evaluation and control of coastal aeolian hazards. The research results show the following: (1) The annual average threshold wind velocity for sand movement in the study area is 6.84 m/s, and the wind speed frequency (frequency of occurrence) is 51.54%, dominated by easterly (NE, ENE) and southerly (S, SSE) winds. (2) The drift potential (DP) refers to the potential amount of sediment transported within a certain time and spatial range, and the annual drift potential (DP) and resultant drift potential (RDP) of Mulan Bay from 2020 to 2024 were 550.82 VU and 326.88 VU, respectively, indicating a high-energy wind environment. The yearly directional wind variability index (RDP/DP) was 0.59, classified as a medium ratio and indicating blunt bimodal wind conditions. The yearly resultant drift direction (RDD) was 249.45°, corresponding to a WSW direction, indicating that the sand in Mulan Bay is generally transported in the southwest direction. (3) When the measured data extracted from the sand accumulation instrument in the study area from 2020 to 2024 were used for statistical analysis, the results showed that the total sediment transport rate (the annual sediment transport of the observation section) in the study area was 110.87 kg/m·a, with the maximum sediment transport rate in the NE direction being 29.26 kg/m·a. These results suggest that when sand fixation systems are constructed for relevant infrastructure in the region, the construction direction of protective forests and other engineering measures should be perpendicular to the net direction of sand transport. Full article
(This article belongs to the Section Coastal Engineering)
Show Figures

Figure 1

29 pages, 8280 KB  
Article
Constructing an Ecological Spatial Network Optimization Framework from the Pattern–Process–Function Perspective: A Case Study in Wuhan
by An Tong, Yan Zhou, Tao Chen and Zihan Qu
Remote Sens. 2025, 17(15), 2548; https://doi.org/10.3390/rs17152548 - 22 Jul 2025
Cited by 5 | Viewed by 1722
Abstract
Under the continuous disturbance of ecosystems driven by urbanization, landscape fragmentation and the disruption of ecological processes and functions are key challenges in optimizing ecological networks (EN). This study aims to examine the spatiotemporal evolution of topological patterns, ecological processes, and ecosystem services [...] Read more.
Under the continuous disturbance of ecosystems driven by urbanization, landscape fragmentation and the disruption of ecological processes and functions are key challenges in optimizing ecological networks (EN). This study aims to examine the spatiotemporal evolution of topological patterns, ecological processes, and ecosystem services (ES) in Wuhan from the “pattern–process–function” perspective. To overcome the lag in research concerning the coupling of ecological processes, functions, and spatial patterns, we explore the long-term dynamic evolution of ecosystem structure, process, and function by integrating multi-source data, including remote sensing, enabling comprehensive spatiotemporal analysis from 2000 to 2020. Addressing limitations in current EN optimization approaches, we integrate morphological spatial pattern analysis (MSPA), use circuit theory to identify EN components, and conduct spatial optimization accurately. We further assess the effectiveness of two scenario types: “pattern–function” and “pattern–process”. The results reveal a distinct “increase-then-decrease” trend in EN structural attributes: from 2000 to 2020, source areas declined from 39 (900 km2) to 37 (725 km2), while corridor numbers fluctuated before stabilizing at 89. Ecological processes and functions exhibited phased fluctuations. Among water-related indicators, water conservation (as a core function), and modified normalized difference water index (MNDWI, as a key process) predominantly drive positive correlations under the “pattern–function” and “pattern–process” scenarios, respectively. The “pattern–function” scenario strengthens core area connectivity (24% and 4% slower degradation under targeted/random attacks, respectively), enhancing resistance to general disturbances, whereas the “pattern–process” scenario increases redundancy in edge transition zones (21% slower degradation under targeted attacks), improving resilience to targeted disruptions. This complementary design results in a gradient EN structure characterized by core stability and peripheral resilience. This study pioneers an EN optimization framework that systematically integrates identification, assessment, optimization, and validation into a closed-loop workflow. Notably, it establishes a quantifiable, multi-objective decision basis for EN optimization, offering transferable guidance for green infrastructure planning and ecological restoration from a pattern–process–function perspective. Full article
(This article belongs to the Special Issue Application of Remote Sensing in Landscape Ecology)
Show Figures

Figure 1

16 pages, 2557 KB  
Article
Surveillance of Salmonella Serovars in the Food Chain in Poland: A Five-Year Review (2016–2020)
by Ewelina Skrzypiec, Magdalena Skarżyńska, Magdalena Zając, Renata Kwit, Anna Lalak, Aleksandra Śmiałowska-Węglińska, Emilia Mikos-Wojewoda, Paulina Pasim, Weronika Koza, Dominika Wojdat, Inga Bona, Dominika Pastuszka, Sylwia Hudzik-Pałosz and Dariusz Wasyl
Pathogens 2025, 14(7), 712; https://doi.org/10.3390/pathogens14070712 - 18 Jul 2025
Cited by 1 | Viewed by 1072
Abstract
(1) Background: Understanding the distribution of Salmonella serovars in food, animals, and their environments is crucial for identifying infection sources and monitoring pathogen prevalence in the food chain. This study analysed Salmonella serovars in Poland from 2016 to 2020, focusing on their epidemiological [...] Read more.
(1) Background: Understanding the distribution of Salmonella serovars in food, animals, and their environments is crucial for identifying infection sources and monitoring pathogen prevalence in the food chain. This study analysed Salmonella serovars in Poland from 2016 to 2020, focusing on their epidemiological significance. (2) Methods: Isolation of Salmonella was carried out following PN-EN ISO 6579 standards, and serotyping was performed using the White–Kauffmann–Le Minor scheme. A total of 7104 isolates were collected from food-producing animals, their environments, food of animal origin, feedingstuffs, and fertilisers. (3) Results: A total of 175 serovars were identified, with S. Enteritidis (n = 2905; 40.9%), S. Infantis (n = 1167; 16.4%), and S. Typhimurium (n = 360; 5.1%) being the most prevalent. Species-specific patterns were observed: S. Enteritidis dominated in chickens, ducks, and cattle; S. Kentucky in turkeys; S. Typhimurium in geese; and monophasic S. Typhimurium in pigs. S. Enteritidis and S. Infantis were most frequent in food of animal origin, especially broiler meat. In feedingstuffs, S. Agona was predominant, while fertilisers mostly contained S. Derby and S. Infantis. (4) Conclusions: The study highlights the source-dependent variety of Salmonella serovars and the importance of serotyping in tracing infection routes and preventing the spread of pathogens. Identifying the most common serovars supports the development of targeted preventive measures, including improved biosecurity, hygiene, and management practices to enhance food safety. Full article
Show Figures

Figure 1

15 pages, 614 KB  
Article
Population-Based Real-World Outcomes of Post-Operative Adjuvant Brain Cavity Radiotherapy Versus Observation
by Zhang Hao (Jim) Li, Linden Lechner, Jennifer Wang, Nan Hui (Susan) Yao, Andrew Lee, Serge Makarenko, Mostafa Fatehi, Herve H. F. Choi, Ermias Gete, Fred Hsu, Waseem Sharieff, Shrinivas Rathod, Hannah Carolan, Jessica Chan, Roy Ma, Alan Nichol, Thi Nghiem and Justin Oh
Curr. Oncol. 2025, 32(6), 345; https://doi.org/10.3390/curroncol32060345 - 11 Jun 2025
Viewed by 1218
Abstract
To evaluate the factors influencing the outcomes of patients who underwent surgical resection of brain metastasis followed by either surveillance or post-operative stereotactic radiosurgery/fractionated radiotherapy (SRS/SFRT), a retrospective multi-center chart review was performed on all patients who underwent brain metastases resection in British [...] Read more.
To evaluate the factors influencing the outcomes of patients who underwent surgical resection of brain metastasis followed by either surveillance or post-operative stereotactic radiosurgery/fractionated radiotherapy (SRS/SFRT), a retrospective multi-center chart review was performed on all patients who underwent brain metastases resection in British Columbia between 2018 and 2020. Patients with prior whole-brain radiotherapy were excluded from the study. The primary study endpoints included local recurrence, distant intracranial control, radionecrosis (RN), leptomeningeal disease (LMD), and overall survival (OS). The Kaplan–Meier method was used to analyze survival. The Cox proportional hazards model was used to perform univariable (UVA) and multivariable (MVA) analyses to identify predictors of local control. A total of 113 patients met the inclusion criteria. A total of 31 patients received adjuvant SRS/SFRT to the surgical cavity, while 82 went on observation. The 12-month local control was 69% (50–88%) for the SRS/SFRT cohort and 31% (18–45%) for the observation cohort (p < 0.001). The 12-month distant intracranial control was 44% (26–63%) for the SRS/SFRT cohort and 46% (30–62%) for the observation cohort (p = 0.9). Sensitivity analysis did not show a difference in overall survival (p = 0.6). En bloc resection (p < 0.05), resection without residual disease (p < 0.05), and SRS/SFRT (p < 0.001) were predictive of local control on MVA. Three SRS/SFRT patients (10%) and two observation patients (2%) developed LMD. Four SRS/SFRT patients experienced RN (13%), with no grade 3 or higher toxicities observed. Post-operative SRT outcomes based on real-world population data are consistent with the data from clinical trials and support the established guidelines. For patients requiring surgical resection of brain metastasis, en bloc gross total resection should be encouraged when feasible to reduce local recurrence. Full article
(This article belongs to the Section Neuro-Oncology)
Show Figures

Graphical abstract

23 pages, 7785 KB  
Systematic Review
Harnessing the Power of Natural Terpenoid Compounds Against Esophageal Squamous Cell Carcinoma: A Systematic Review
by Eugene Jamot Ndebia and Gabriel Tchuente Kamsu
Future Pharmacol. 2025, 5(2), 21; https://doi.org/10.3390/futurepharmacol5020021 - 6 May 2025
Cited by 2 | Viewed by 1500
Abstract
Background/Objectives: Limitations of conventional treatments for esophageal cancer, which include poor solubility, drug resistance, and undesirable side effects, make it imperative to explore new therapeutic approaches to slow the progression of this disease. This study aims to assess the potential of terpene compounds [...] Read more.
Background/Objectives: Limitations of conventional treatments for esophageal cancer, which include poor solubility, drug resistance, and undesirable side effects, make it imperative to explore new therapeutic approaches to slow the progression of this disease. This study aims to assess the potential of terpene compounds as anti-cancer agents for esophageal squamous cell carcinoma (ESCC). Methods: This work was carried out following the PRISMA 2020 guidelines to ensure rigorous methodology. Results: A systematic analysis of 34 compounds revealed various mechanisms of action, such as induction of oxidative stress and modulation of apoptotic pathways. The results also show that several compounds, including (1Z,3R,4S,5E,7Z)-1-bromo-3,4,8-trichloro-7-(dichloromethyl)-3-methylocta-1,5,7-triene, dehydrocostus lactone, (3R,4S)-3,4,6,7-tetrachloro-3,7-dimethyl-octene-1-ene, acetyl-macrocalin B, jesridonin, longikaurin A, sphaerococcenol A, DS2, rabdocoestin B, ingenol C, ingenol-3,20-dibenzonate, JDA-202, xerophilusin B, betulinic acid, euphol, and (20S) ginsenoside Rh2, with IC50s below 10 µM, show promising efficacy both in vitro and in vivo, sometimes surpassing certain conventional treatments. Conclusions: However, despite these encouraging prospects, limitations remain, notably a lack of in vivo data and clearly defined mechanisms of action for certain compounds. These challenges require further research to validate their safety and efficacy, facilitating their development as viable therapeutic options for ESCC. Full article
Show Figures

Figure 1

12 pages, 2392 KB  
Article
Long-Term Outcomes of Revisional Powered Endoscopic Dacryocystorhinostomy (EnDCR) with Intraoperative Application of Mitomycin C in Patients After Failed Laser-Assisted (LDCR) or External Dacryocystorhinostomy (ExDCR)
by Michał Kinasz, Izabela Nowak-Gospodarowicz, Aleksandra Kinga Kicińska, Marek Rękas and Rafał Nowak
J. Clin. Med. 2025, 14(9), 3116; https://doi.org/10.3390/jcm14093116 - 30 Apr 2025
Viewed by 2372
Abstract
Background/Objectives: The aim of the study was to evaluate the long-term outcomes of revisional powered endoscopic dacryocystorhinostomy (EnDCR) with the intraoperative application of Mitomycin C in patients after failed transcanalicular laser-assisted dacryocystorhinostomy (LDCR) or external dacryocystorhinostomy (ExDCR). Methods: This prospective, non-randomized, comparative, single-center [...] Read more.
Background/Objectives: The aim of the study was to evaluate the long-term outcomes of revisional powered endoscopic dacryocystorhinostomy (EnDCR) with the intraoperative application of Mitomycin C in patients after failed transcanalicular laser-assisted dacryocystorhinostomy (LDCR) or external dacryocystorhinostomy (ExDCR). Methods: This prospective, non-randomized, comparative, single-center clinical study was conducted between 2020 and 2023. The study included all patients presenting with epiphora graded ≥3 on the Munk scale (0–4) and confirmed ostium occlusion or significant narrowing on endoscopic examination following primary LDCR or ExDCR. All the participants underwent pre- and postoperative assessment using the Munk scale and fluorescein dye disappearance test (FDDT). The primary endpoints were ostium patency on irrigation and change in epiphora grade at 24-month follow-up. Secondary endpoints included changes in the FDDT results, endoscopic assessment of ostium patency, and ostium size. Outcomes were compared between the LDCR and ExDCR groups. Results: A total of 24 patients (mean age: 62 ± 19 years; range: 27–93 years) were included, with 12 cases after failed LDCR and 12 cases after failed ExDCR. The follow-up period ranged from 24 to 58 months. Significant improvement in epiphora was observed at the 24-month follow-up, both in the Munk scale (p < 0.001) and FDDT (p < 0.001). The overall anatomical and functional success rate was 95.8% (23/24). The mean time to recurrence was 63 weeks after ExDCR and 38 weeks after LDCR. Although there was a trend toward a longer symptom-free interval following ExDCR, the difference was not statistically significant (p = 0.231). Conclusions: Powered endoscopic DCR with intraoperative Mitomycin C application is an effective reoperative approach for managing recurrent lacrimal drainage obstruction following failed laser or external dacryocystorhinostomy. Full article
(This article belongs to the Section Ophthalmology)
Show Figures

Figure 1

20 pages, 19302 KB  
Article
Variability Identification and Uncertainty Evolution Characteristic Analysis of Hydrological Variables in Anhui Province, China
by Xia Bai, Jinhuang Yu, Yule Li, Juliang Jin, Chengguo Wu and Rongxing Zhou
Entropy 2025, 27(3), 305; https://doi.org/10.3390/e27030305 - 14 Mar 2025
Viewed by 907
Abstract
Variability identification and uncertainty characteristic analysis, under the impacts of climate change and human activities, is beneficial for accurately predicting the future evolution trend of hydrological variables. In this study, based on the evolution trend and characteristic analyses of historical precipitation and temperature [...] Read more.
Variability identification and uncertainty characteristic analysis, under the impacts of climate change and human activities, is beneficial for accurately predicting the future evolution trend of hydrological variables. In this study, based on the evolution trend and characteristic analyses of historical precipitation and temperature sequences from monthly, annual, and interannual scales through the Linear Tendency Rate (LTR) index, as well as its variability point identification using the M–K trend test method, we further utilized three cloud characteristic parameters comprising the average Ex, entropy En, and hyper-entropy He of the Cloud Model (CM) method to quantitatively reveal the uncertainty features corresponding to the diverse cloud distribution of precipitation and temperature sample scatters. And then, through an application analysis of the proposed research framework in Anhui Province, China, the following can be summarized from the application results: (1) The annual precipitation of Anhui Province presented a remarkable decreasing trend from south to north and an annual increasing trend from 1960 to 2020, especially in the southern area, with the LTR index equaling 55.87 mm/10a, and the annual average temperature of the entire provincial area also presented an obvious increasing trend from 1960 to 2020, with LTR equaling about 0.226 °C/10a. (2) The uncertainty characteristic of the precipitation series was evidently intensified after the variability points in 2013 and 2014 in the southern and provincial areas, respectively, according to the derived values of entropy En and hyper-entropy He, which are basically to the contrary for the historical annual average temperature series in southern Anhui Province. (3) The obtained result was basically consistent with the practical statistics of historical hydrological and disaster data, indicating that the proposed research methodologies can be further applied in related variability diagnosis analyses of non-stationary hydrological variables. Full article
(This article belongs to the Section Information Theory, Probability and Statistics)
Show Figures

Figure 1

Back to TopTop