Assessing Metabolic Markers in Glioblastoma Using Machine Learning: A Systematic Review
Abstract
1. Introduction
2. Methods
2.1. Strategy and Registration
2.2. Search and Data Sources
2.3. Selection Criteria
2.4. Data Extraction
3. Results
3.1. Search Results
3.2. Quality and Bias and Level of Evidence
3.3. Patient Samples and Databases
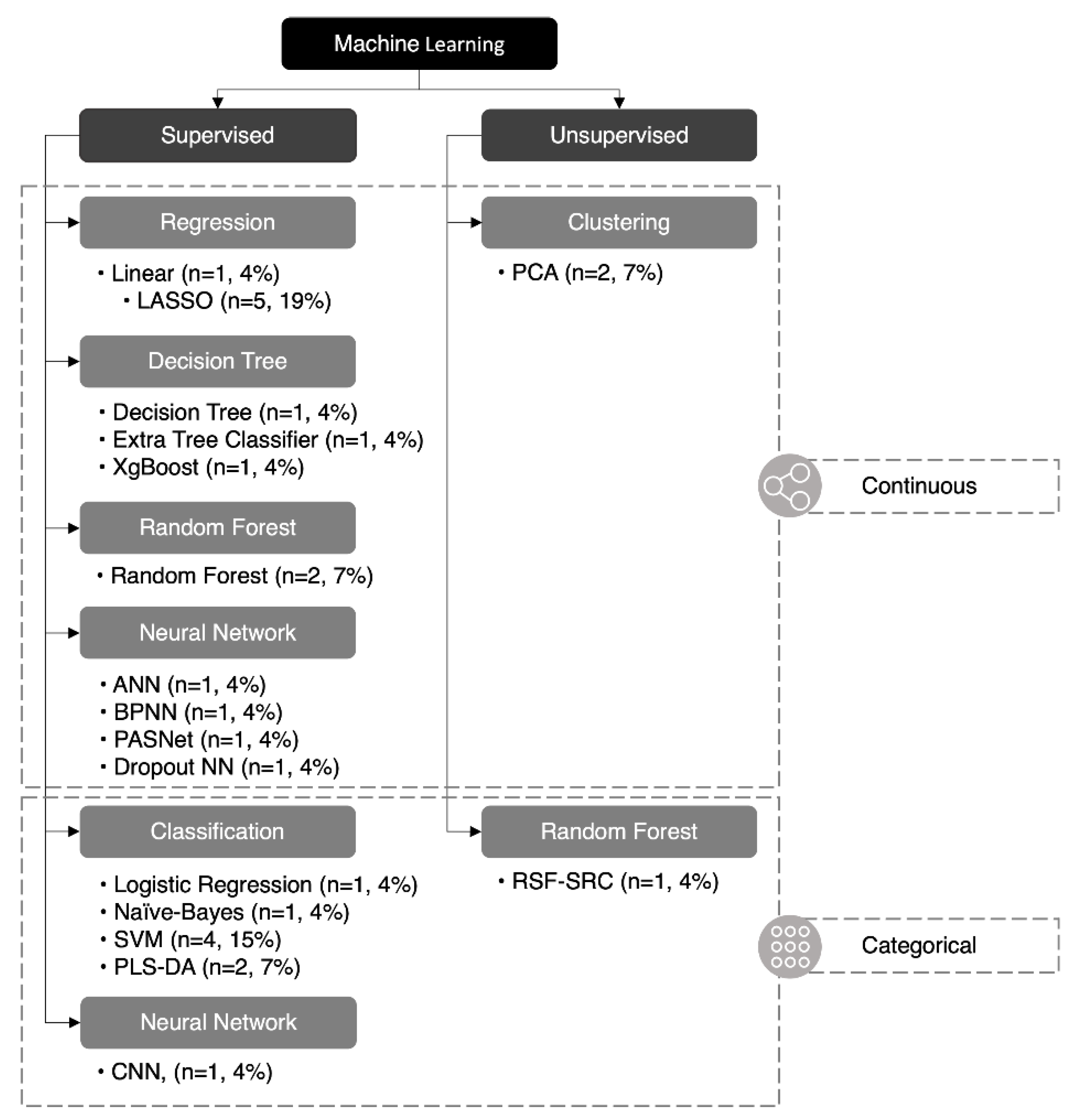
3.4. Machine Learning and Accuracy
| Machine Learning Algorithm | Definition |
|---|---|
| Linear Regression (ACE) | Linear regression is a type of supervised ML algorithm used for predictive modeling. It is used to match observed data with a linear equation to model the correlation between the independent variables and the dependent variable [45]. ACE is a linear regression algorithm specifically designed for use with gene expression data. |
| Logistic Regression | Logistic regression is a statistical method that we use to construct a regression model when the response variable is in binary. It is integrated into a supervised machine learning algorithm to hypothesize an outcome along with a binary response (e.g., Yes/No, True/False) using a set of independent variables [46]. |
| Random Forest * | Random forest is a supervised ML method that creates decision trees and combines them to improve the accuracy of the predictions. It uses a technique called bagging, where each tree is trained on a random grouping of the data [45]. |
| Extra Tree Classifier | Extra tree classifier is a supervised ML algorithm that utilizes a decision tree-based ensemble method. It operates by constructing a set of decision trees and then training them with a random subset of the features. The final class prediction is created by combining all of the trees’ individual class predictions. Extra tree uses more randomization when splitting nodes than is seen in a random forest algorithm [47]. |
| Decision Tree | A decision tree is a type of supervised ML algorithm that is used for classification and regression. It makes predictions based on the feature values of input instances by constructing a tree-like model of decisions and their possible consequences [45]. |
| SVM (Support Vector Machines) * | Support vector machines is a supervised ML algorithm that is used for classification and regression. It works by finding the best boundary (or “hyperplane”) that separates the different classes [45]. |
ANN (Artificial Neural Networks)
| ANN is a class of supervised ML algorithms that are modeled after human neuronal structure and can be applied to a variety of tasks, including the classification of images and the processing of natural language. They are made up of interconnected artificial neurons that can be trained to adjust the weights of connections between nodes. They can use a variety of architectures, including feedforward, convolutional, and recurrent neural networks [45].
|
| XGBoost (eXtreme Gradient Boosting) | XGBoost is a gradient-boosting supervised ML algorithm designed to be efficient and scalable. It is used for supervised ML problems, and it can be used for both classification and regression [51]. |
| K-Means | K-Means is an unsupervised ML clustering algorithm that groups similar n-dimensional observations into k clusters, where k is predefined. The algorithm repetitively assigns points to the closest centroid and updates the centroid based on the mean of assigned points [52]. |
LASSO (Least Absolute Selection and Shrinkage Operator) *
| LASSO is a supervised regularization method for linear regression models. LASSO’s priority is to decrease the absolute values of the independent variable coefficients toward zero. It helps to prevent overfitting by reducing the model’s complexity [53].
|
| PCA (Principal Component Analysis) * | PCA is an unsupervised dimensionality reduction technique. The intention is to convert a group of correlated factors into a group of uncorrelated factors. It does this by switching the data to a new coordinate system. The axis then represents the direction of maximum variance in the data [57]. |
| RSF-SRC (Random Survival Forest–Survival Regression and Classification) | RSF-SRC is a potentially unsupervised ML method for predicting the time-to-event (TTE) outcome in survival analysis (other variations may be supervised). It is an extension of the random forest algorithm, can handle censoring and truncation of time-to-event data, and can be used for both regression and classification [58]. |
| PLS-DA (Partial Least-Squares Discriminant Analysis) | PLS-DA is a supervised ML algorithm that is used for classification. It works by finding a group of latent variables, which are linear combinations of the original variables, and that explain the differences between various different classes [59]. |
| Naïve Bayes | Naïve Bayes is a supervised ML algorithm that is used for classification. It makes predictions based on the probability of certain features appearing in each class. It is called “naïve” because it assumes that all features are independent, which may not always be true [45]. |
3.5. Metabolic Markers
4. Discussion
4.1. Supervised Machine Learning
4.2. Unsupervised Machine Learning
4.3. Metabolic Markers
5. Future Directions
6. Conclusions
Supplementary Materials
Author Contributions
Funding
Conflicts of Interest
References
- Ostrom, Q.T.; Gittleman, H.; Truitt, G.; Boscia, A.; Kruchko, C.; Barnholtz-Sloan, J.S. CBTRUS Statistical Report: Primary Brain and Other Central Nervous System Tumors Diagnosed in the United States in 2011–2015. Neuro-Oncology 2018, 20, iv1–iv86. [Google Scholar] [CrossRef] [PubMed]
- Leece, R.; Xu, J.; Ostrom, Q.T.; Chen, Y.; Kruchko, C.; Barnholtz-Sloan, J.S. Global incidence of malignant brain and other central nervous system tumors by histology, 2003–2007. Neuro-Oncology 2017, 19, 1553–1564. [Google Scholar] [CrossRef] [PubMed]
- Ostrom, Q.; Gittleman, H.; Farah, P.; Ondracek, A.; Chen, Y.; Wolinsky, Y.; Stroup, N.E.; Kruchko, C.; Barnholtz-Sloan, J. CBTRUS Statistical Report: Primary Brain and Central Nervous System Tumors Diagnosed in the United States in 2006–2010. Neuro-Oncology 2013, 15, ii1–ii56. [Google Scholar] [CrossRef] [PubMed]
- Lamborn, K.R.; Chang, S.M.; Prados, M.D. Prognostic factors for survival of patients with glioblastoma: Recursive partitioning analysis. Neuro-Oncology 2004, 6, 227–235. [Google Scholar] [CrossRef]
- Richardson, T.E.; Kumar, A.; Xing, C.; Hatanpaa, K.J.; Walker, J.M. Overcoming the Odds: Toward a Molecular Profile of Long-Term Survival in Glioblastoma. J. Neuropathol. Exp. Neurol. 2020, 79, 1031–1037. [Google Scholar] [CrossRef]
- Kesari, S. Understanding Glioblastoma Tumor Biology: The Potential to Improve Current Diagnosis and Treatments. Semin. Oncol. 2011, 38, S2–S10. [Google Scholar] [CrossRef]
- Waqar, M.; Trifiletti, D.M.; McBain, C.; O’Connor, J.; Coope, D.J.; Akkari, L.; Quinones-Hinojosa, A.; Borst, G.R. Early Therapeutic Interventions for Newly Diagnosed Glioblastoma: Rationale and Review of the Literature. Curr. Oncol. Rep. 2022, 24, 311–324. [Google Scholar] [CrossRef]
- Alieva, M.; Margarido, A.S.; Wieles, T.; Abels, E.R.; Colak, B.; Boquetale, C.; Noordmans, H.J.; Snijders, T.J.; Broekman, M.L.; van Rheenen, J. Preventing inflammation inhibits biopsy-mediated changes in tumor cell behavior. Sci. Rep. 2017, 7, 7529. [Google Scholar] [CrossRef]
- Kourou, K.; Exarchos, T.P.; Exarchos, K.P.; Karamouzis, M.v.; Fotiadis, D.I. Machine learning applications in cancer prognosis and prediction. Comput. Struct. Biotechnol. J. 2015, 13, 8–17. [Google Scholar] [CrossRef]
- Lewis, J.E.; Kemp, M.L. Integration of machine learning Lewis, J.E.; Kemp, M.L. Integration of machine learning and genome-scale metabolic modeling identifies multi-omics biomarkers for radiation resistance. Nat. Commun. 2021, 12, 2700. [Google Scholar] [CrossRef]
- Bertsimas, D.; Margonis, G.A.; Sujichantararat, S.; Boerner, T.; Ma, Y.; Wang, J.; Kamphues, C.; Sasaki, K.; Tang, S.; Gagniere, J.; et al. Using Artificial Intelligence to Find the Optimal Margin Width in Hepatectomy for Colorectal Cancer Liver Metastases. JAMA Surg. 2022, e221819. [Google Scholar] [CrossRef]
- Farrokhian, N.; Holcomb, A.J.; Dimon, E.; Karadaghy, O.; Ward, C.; Whiteford, E.; Tolan, C.; Hanly, E.K.; Buchakjian, M.R.; Harding, B.; et al. Development and Validation of Machine Learning Models for Predicting Occult Nodal Metastasis in Early-Stage Oral Cavity Squamous Cell Carcinoma. JAMA Netw. Open 2022, 5, e227226. [Google Scholar] [CrossRef]
- Rudie, J.D.; Rauschecker, A.M.; Bryan, R.N.; Davatzikos, C.; Mohan, S. Emerging Applications of Artificial Intelligence in Neuro-Oncology. Radiology 2019, 290, 607–618. [Google Scholar] [CrossRef]
- Yousra, M.; Khalid, C. Analysis of The Variables Of Intention Of The Adoption And Acceptance Of Artificial Intelligence And Big Data Tools Among Leaders Of Organizations In Morocco: Attempt Of A Theoretical Study. Eur. Sci. J. ESJ 2021, 17, 106. [Google Scholar] [CrossRef]
- Ball, H.C. Improving Healthcare Cost, Quality, and Access Through Artificial Intelligence and Machine Learning Applications. J. Healthc. Manag. 2021, 66, 271–279. [Google Scholar] [CrossRef]
- Carleo, G.; Cirac, I.; Cranmer, K.; Daudet, L.; Schuld, M.; Tishby, N.; Vogt-Maranto, L.; Zdeborová, L. Machine learning and the physical sciences. Rev. Mod. Phys. 2019, 91, 045002. [Google Scholar] [CrossRef]
- Jin, M.C.; Rodrigues, A.J.; Jensen, M.; Veeravagu, A. A Discussion of Machine Learning Approaches for Clinical Prediction Modeling. Acta Neurochir. 2022, 134, 65–73. [Google Scholar] [CrossRef]
- Floyd, C.E.; Tourassi, G.D. An Artificial Neural Network for Lesion Detection on Single-Photon Emission Computed Tomographic Images. Investig. Radiol. 1992, 27, 667–672. [Google Scholar] [CrossRef]
- Christy, P.S.; Tervonen, O.; Scheithauer, B.W.; Forbes, G.S. Use of a neural network and a multiple regression model to predict histologic grade of astrocytoma from MRI appearances. Neuroradiology 1995, 37, 89–93. [Google Scholar] [CrossRef]
- Zhang, N.; Wu, Y.; Guo, Y.; Sa, Y.; Li, Q.; Ma, J. Research progress of gliomas in machine learning. Cells 2021, 10, 3169. [Google Scholar] [CrossRef]
- Stadlbauer, A.; Marhold, F.; Oberndorfer, S.; Heinz, G.; Buchfelder, M.; Kinfe, T.M.; Meyer-Bäse, A. Radiophysiomics: Brain Tumors Classification by Machine Learning and Physiological MRI Data. Cancers 2022, 14, 2363. [Google Scholar] [CrossRef] [PubMed]
- Sotoudeh, H.; Shafaat, O.; Bernstock, J.D.; Brooks, M.D.; Elsayed, G.; Chen, J.A.; Szerip, P.; Chagoya, G.; Gessler, F.; Sotoudeh, E.; et al. Artificial Intelligence in the Management of Glioma: Era of Personalized Medicine. Front. Oncol. 2019, 9, 768. [Google Scholar] [CrossRef] [PubMed]
- Farwell, M.D.; Mankoff, D.A. Analysis of Routine Computed Tomographic Scans with Radiomics and Machine Learning: One Step Closer to Clinical Practice. JAMA Oncol. 2022, 8, 393–394. [Google Scholar] [CrossRef] [PubMed]
- Nie, D.; Lu, J.; Zhang, H.; Adeli, E.; Wang, J.; Yu, Z.; Liu, L.; Wang, Q.; Wu, J.; Shen, D. Multi-Channel 3D Deep Feature Learning for Survival Time Prediction of Brain Tumor Patients Using Multi-Modal Neuroimages. Sci. Rep. 2019, 9, 1103. [Google Scholar] [CrossRef] [PubMed]
- Zachariah, F.J.; Rossi, L.A.; Roberts, L.M.; Bosserman, L.D. Prospective Comparison of Medical Oncologists and a Machine Learning Model to Predict 3-Month Mortality in Patients with Metastatic Solid Tumors. JAMA Netw. Open 2022, 5, e2214514. [Google Scholar] [CrossRef] [PubMed]
- Zhou, J.; Ji, N.; Wang, G.; Zhang, Y.; Song, H.; Yuan, Y.; Yang, C.; Jin, Y.; Zhang, Z.; Zhang, L.; et al. Metabolic detection of malignant brain gliomas through plasma lipidomic analysis and support vector machine-based machine learning. Ebiomedicine 2022, 81, 97. [Google Scholar] [CrossRef]
- Valdebenito, J.; Medina, F. Machine learning approaches to study glioblastoma: A review of the last decade of applications. Cancer Rep. 2019, 2, 226. [Google Scholar] [CrossRef]
- Neil, Z.; Boyett, C.; Little, O.; Pierzchajlo, N.; Gendreau, J. Integration of Machine Learning Models into the Characterization of Glioblastoma Metabolism to Evaluate Diagnostic and Prognostic Accuracy. PROSPERO: International Prospective Register of Systematic Reviews. Available online: https://www.crd.york.ac.uk/prospero/display_record.php?ID=CRD42022367758 (accessed on 4 December 2022).
- Whiting, P.F.; Rutjes, A.W.S.; Westwood, M.E.; Mallett, S.; Deeks, J.J.; Reitsma, J.B.; Leeflang, M.M.G.; Sterne, J.A.C.; Bossuyt, P.M.M. QUADAS-2 Group: A Revised Tool for the Quality Assessment of Diagnostic Accuracy Studies. Ann. Intern. Med. 2011, 155, 529–536. [Google Scholar] [CrossRef]
- Lee, M.J.; Mulder, F.; Leeflang, D.M.; Wolff, R.; Whiting, P.; Bossuyt, P.M. QUAPAS: An Adaptation of the QUADAS-2 Tool to Assess Prognostic Accuracy Studies. Ann. Intern. Med. 2022, 175, 1010–1018. [Google Scholar] [CrossRef]
- Methodology of guideline development. Neurosurgery 2002, 50, 4. [CrossRef]
- Ishwar, D.; Haldavnekar, R.; Das, S.; Tan, B.; Venkatakrishnan, K. Glioblastoma Associated Natural Killer Cell EVs Generating Tumour-Specific Signatures: Noninvasive GBM Liquid Biopsy with Self-Functionalized Quantum Probes. ACS Nano 2022, 16, 10859–10877. [Google Scholar] [CrossRef]
- McInerney, C.E.; Lynn, J.A.; Gilmore, A.R.; Flannery, T.; Prise, K.M. Using AI-Based Evolutionary Algorithms to Elucidate Adult Brain Tumor (Glioma) Etiology Associated with IDH1 for Therapeutic Target Identification. Curr. Issues Mol. Biol. 2022, 44, 2982–3000. [Google Scholar] [CrossRef]
- Firdous, S.; Abid, R.; Nawaz, Z.; Bukhari, F.; Anwer, A.; Cheng, L.L.; Sadaf, S. Dysregulated Alanine as a Potential Predictive Marker of Glioma—An Insight from Untargeted HRMAS-NMR and Machine Learning Data. Metabolites 2021, 11, 507. [Google Scholar] [CrossRef]
- Jia, Y.; Yang, W.; Tang, B.; Feng, Q.; Dong, Z. Hub gene identification and prognostic model construction for isocitrate dehydrogenase mutation in glioma. Transl. Oncol. 2021, 14, 100979. [Google Scholar] [CrossRef]
- Kałuzińska, Z.; Kołat, D.; Bednarek, A.K.; Zbieta Płuciennik, E.; Pollok, K.E.; Schönthal, A.H. PLEK2, RRM2, GCSH: A Novel WWOX-Dependent Biomarker Triad of Glioblastoma at the Crossroads of Cytoskeleton Reorganization and Metabolism Alterations. Cancers 2021, 13, 2955. [Google Scholar] [CrossRef]
- He, Z.; Wang, C.; Xue, H.; Zhao, R.; Li, G. Identification of a Metabolism-Related Risk Signature Associated with Clinical Prognosis in Glioblastoma Using Integrated Bioinformatic Analysis. Front. Oncol. 2020, 10, 1631. [Google Scholar] [CrossRef]
- Zeng, C.; Xing, W.; Liu, Y. Identification of UGP2 as a progression marker that promotes cell growth and motility in human glioma. J. Cell. Biochem. 2019, 120, 12489–12499. [Google Scholar] [CrossRef]
- Hao, J.; Kim, Y.; Kim, T.-K.; Kang, M. PASNet: Pathway-associated sparse deep neural network for prognosis prediction from high-throughput data. BMC Bioinform. 2018, 19, 510. [Google Scholar] [CrossRef]
- Shu, C.; Wang, Q.; Yan, X.; Wang, J. Whole-Genome Expression Microarray Combined with Machine Learning to Identify Prognostic Biomarkers for High-Grade Glioma. J. Mol. Neurosci. 2018, 64, 491–500. [Google Scholar] [CrossRef]
- Gollapalli, K.; Ray, S.; Srivastava, R.; Renu, D.; Singh, P.; Dhali, S.; Dikshit, J.B.; Srikanth, R.; Moiyadi, A.; Srivastava, S. Investigation of serum proteome alterations in human glioblastoma multiforme. Proteomics 2012, 12, 2378–2390. [Google Scholar] [CrossRef]
- Gilard, V.; Ferey, J.; Marguet, F.; Fontanilles, M.; Ducatez, F.; Pilon, C.; Lesueur, C.; Pereira, T.; Basset, C.; Schmitz-Afonso, I.; et al. Integrative Metabolomics Reveals Deep Tissue and Systemic Metabolic Remodeling in Glioblastoma. Cancers 2021, 13, 5157. [Google Scholar] [CrossRef] [PubMed]
- Nuechterlein, N.; Shapiro, L.G.; Holland, E.C.; Cimino, P.J. Machine learning modeling of genome-wide copy number alteration signatures reliably predicts IDH mutational status in adult diffuse glioma. Acta Neuropathol. Commun. 2021, 9, 191. [Google Scholar] [CrossRef] [PubMed]
- Riviere-Cazaux, C.; Carlstrom, L.P.; Rajani, K.; Sarkaria, J.; Rodriguez, M.; Rahman, M.; Brown, D.; White, J.; Ikram, S.; Hirte, R.; et al. Individualized diversity in the extracellular metabolome of live human gliomas. Biol. Med. 2021, 2921, 320. [Google Scholar] [CrossRef]
- Uddin, S.; Khan, A.; Hossain, E.; Moni, M.A. Comparing different supervised machine learning algorithms for disease prediction. BMC Med Inform. Decis. Mak. 2019, 19, 1–16. [Google Scholar] [CrossRef]
- Connelly, L. Logistic Regression. Med. Surg Nurs. 2020, 29, 353–354. [Google Scholar] [CrossRef]
- Mitchell, J.B.O. Three machine learning models for the 2019 Solubility Challenge. ADMET DMPK 2020, 8, 215. [Google Scholar] [CrossRef]
- Liimatainen, K.; Huttunen, R.; Latonen, L.; Ruusuvuori, P. Convolutional Neural Network-Based Artificial Intelligence for Classification of Protein Localization Patterns. Biomolecules 2021, 11, 264. [Google Scholar] [CrossRef]
- Kriegeskorte, N.; Golan, T. Neural network models and deep learning. Curr. Biol. 2019, 29, R231–R236. [Google Scholar] [CrossRef]
- Poernomo, A.; Kang, D.-K. Biased Dropout and Crossmap Dropout: Learning towards effective Dropout regularization in convolutional neural network. Neural Netw. 2018, 104, 60–67. [Google Scholar] [CrossRef]
- Wang, R.; Zhang, J.; Shan, B.; He, M.; Xu, J. XGBoost Machine Learning Algorithm for Prediction of Outcome in Aneurysmal Subarachnoid Hemorrhage. Neuropsychiatr. Dis. Treat. 2022, 18, 659–667. [Google Scholar] [CrossRef]
- Govindarajulu, U.; Bedi, S. K-means for shared frailty models. BMC Med. Res. Methodol. 2022, 22, 11. [Google Scholar] [CrossRef]
- Ranstam, J.; Cook, J.A. LASSO regression. Br. J. Surg. 2018, 105, 1348. [Google Scholar] [CrossRef]
- Jardillier, R.; Koca, D.; Chatelain, F.; Guyon, L. Prognosis of lasso-like penalized Cox models with tumor profiling improves prediction over clinical data alone and benefits from bi-dimensional pre-screening. BMC Cancer 2022, 22, 1045. [Google Scholar] [CrossRef]
- Patel, S.J.; Chamberlain, D.B.; Chamberlain, J.M. A Machine Learning Approach to Predicting Need for Hospitalization for Pediatric Asthma Exacerbation at the Time of Emergency Department Triage. Acad. Emerg. Med. 2018, 25, 1463–1470. [Google Scholar] [CrossRef]
- Wang, S.; Nan, B.; Rosset, S.; Zhu, J. Random lasso. Ann. Appl. Stat. 2011, 5, 468–485. [Google Scholar] [CrossRef]
- Boutsidis, C.; Mahoney, M.W.; Drineas, P. Unsupervised feature selection for principal components analysis. In Proceedings of the ACM SIGKDD International Conference on Knowledge Discovery and Data Mining, Las Vegas, NV, USA, 24 August 2008. [Google Scholar] [CrossRef]
- Ishwaran, H.; Lu, M. Standard errors and confidence intervals for variable importance in random forest regression, classification, and survival. Stat. Med. 2019, 38, 558–582. [Google Scholar] [CrossRef]
- Chevallier, S.; Bertrand, D.; Kohler, A.; Courcoux, P. Application of PLS-DA in multivariate image analysis. J. Chemom. 2006, 20, 221–229. [Google Scholar] [CrossRef]




| Study | Country | Type | Experimental n/Control n (Total n) | Database (Location) | Category | Classification | Type of ML | Accuracy | AUC of ROC | Identified Metabolic Makers | Sample Origin |
|---|---|---|---|---|---|---|---|---|---|---|---|
| Ishwar [32] (2022) | Canada | Diagnostic | 14/23 (37) | Original | Supervised | Categorical | PLS-DA | 98.38% | 0.957 | Immune checkpoint markers: PDL1 and CTLA- 4 in GBM Natural killer cell circulating immune vesicles | Serum |
| Unsupervised | Continuous | PCA | |||||||||
| Supervised | Continuous | ANN | 100% | 1.000 | |||||||
| McInerney [33] (2022) | Switzerland | Both | n/a | TCGA | Supervised | Continuous | ACE (Linear Regression) | Prognostic: TSPYL2, JAKMIP1, CIT, TMTC1 Diagnostic: MINK1, PLEKHM3, BZW1, RCF2 | Tissue | ||
| Firdous [34] (2021) | Pakistan | Diagnostic | 26/16 (42) | Original | Supervised | Continuous | Extra Tree Classifier | 100% | 0.760 | alanine, glutamine, valine, methionine, N-acetyl aspartate (NAA), γ-aminobutyric acid (GABA), serine, α-glucose, lactate, and arginine | Plasma |
| Supervised | Continuous | Random Forest | 100% | 0.780 | |||||||
| Supervised | Categorical | Logistic Regression | 98% | 0.860 | |||||||
| Jia [35] (2021) | China | Prognostic | 154 | TCGA | Supervised | Continuous | BPNN | 0.865 | GPX8, CCDC109B, IGFBP2, LINC00152, LOC541471, METTL7B, S100A4, EMP3, CLIC1, TAGLN2 | Tissue | |
| Supervised | Categorical | SVM | 0.862 | ||||||||
| Supervised | Continuous | CNN | |||||||||
| Supervised | Continuous | XGBoost | 0.718 | ||||||||
| Supervised | Continuous | Random Forest | 0.724 | ||||||||
| Supervised | Continuous | LASSO | 0.874 | ||||||||
| Kaluzinska [36] (2021) | Poland | Prognostic | n/a | Original | Supervised | Categorical | SVM | 0.935 | PLEK2, RRM2, GCSH, BMP4, CCL11, CUX2, DUSP7, FAM92B, GRIN2B, HOXA1, HOXA10, KIF20A, NF2, SPOCK1, TTR, UHRF1 | Tissue | |
| He [37] (2020) | China | Prognostic | 381 | TCGA, CGGA, GEO | Unsupervised | Continuous | PCA | ACADS, ADRA2A, ALAS1, APOD, ARSF, ESRRB, FOXO3, HSPH1, KLF15, NR1H4, PCSK1, PIK3R1, RNASEL, RUFY1, SFN, SH3GLB1, SPTSSA | Tissue | ||
| Supervised | Continuous | LASSO-Penalized Cox regression | 0.752 | ||||||||
| Zeng [38] (2019) | China | Prognostic | 252 | TCGA, GEO | Unsupervised | Categorical | RSF-SRC | UGP2, TUBB2A, FABP3, SLC17A7, NAGPA, PRKCB, DNM1, NEFM, TIMP1, ITGB1, MRC2, TAF9B, MAT2A, HSPD1, PDLA4 | Tissue | ||
| Hao [39] (2018) | USA | Prognostic | 522 | TCGA | Supervised | Continuous | PASNet | 0.662 | CDC42, PRKCQ, RAC1, AKT1, AKT2, AKT3, C3, CREB1, GRB2, HRAS, KRAS, NRAS, PRKACA, PRKACB, PRKACG, RAF1, and YWHAB, | Tissue | |
| Supervised | Continuous | Logistic LASSO | 0.590 | ||||||||
| Supervised | Continuous | Random LASSO | 0.621 | ||||||||
| Supervised | Categorical | SVM | 0.634 | ||||||||
| Supervised | Continuous | Dropout NN | 0.641 | ||||||||
| Shu [40] (2018) | China | Prognostic | 193 original, 875 databases (1068) | Original, CGGA, TCGA, GEO | Supervised | Continuous | LASSO | 0.778 | Genes: WEE1, EMP3, IGFBP3 Biomarker: WEE1 | Tissue | |
| Gollapalli [41] (2012) | India | Diagnostic | 40/40 (80) | Original | Supervised | Continuous | PLS-DA | 92.85% | haptoglobin, plasminogen precursor, apolipoprotein A-1, and M, transthyretin, cholesterol, triacylglycerol, and low-density lipoproteins | Serum | |
| Supervised | Categorical | SVM | 92.85% | ||||||||
| Supervised | Continuous | Decision Tree | 92.85% | ||||||||
| Supervised | Categorical | Naïve Bayes | 85.70% |
Disclaimer/Publisher’s Note: The statements, opinions and data contained in all publications are solely those of the individual author(s) and contributor(s) and not of MDPI and/or the editor(s). MDPI and/or the editor(s) disclaim responsibility for any injury to people or property resulting from any ideas, methods, instructions or products referred to in the content. |
© 2023 by the authors. Licensee MDPI, Basel, Switzerland. This article is an open access article distributed under the terms and conditions of the Creative Commons Attribution (CC BY) license (https://creativecommons.org/licenses/by/4.0/).
Share and Cite
Neil, Z.D.; Pierzchajlo, N.; Boyett, C.; Little, O.; Kuo, C.C.; Brown, N.J.; Gendreau, J. Assessing Metabolic Markers in Glioblastoma Using Machine Learning: A Systematic Review. Metabolites 2023, 13, 161. https://doi.org/10.3390/metabo13020161
Neil ZD, Pierzchajlo N, Boyett C, Little O, Kuo CC, Brown NJ, Gendreau J. Assessing Metabolic Markers in Glioblastoma Using Machine Learning: A Systematic Review. Metabolites. 2023; 13(2):161. https://doi.org/10.3390/metabo13020161
Chicago/Turabian StyleNeil, Zachery D., Noah Pierzchajlo, Candler Boyett, Olivia Little, Cathleen C. Kuo, Nolan J. Brown, and Julian Gendreau. 2023. "Assessing Metabolic Markers in Glioblastoma Using Machine Learning: A Systematic Review" Metabolites 13, no. 2: 161. https://doi.org/10.3390/metabo13020161
APA StyleNeil, Z. D., Pierzchajlo, N., Boyett, C., Little, O., Kuo, C. C., Brown, N. J., & Gendreau, J. (2023). Assessing Metabolic Markers in Glioblastoma Using Machine Learning: A Systematic Review. Metabolites, 13(2), 161. https://doi.org/10.3390/metabo13020161

