Spatiotemporal Analysis of Total Suspended Solids in Water Bodies and Mapping Mining Areas in Suriname and French Guiana
Abstract
1. Introduction
2. Materials and Methods
2.1. Research Area
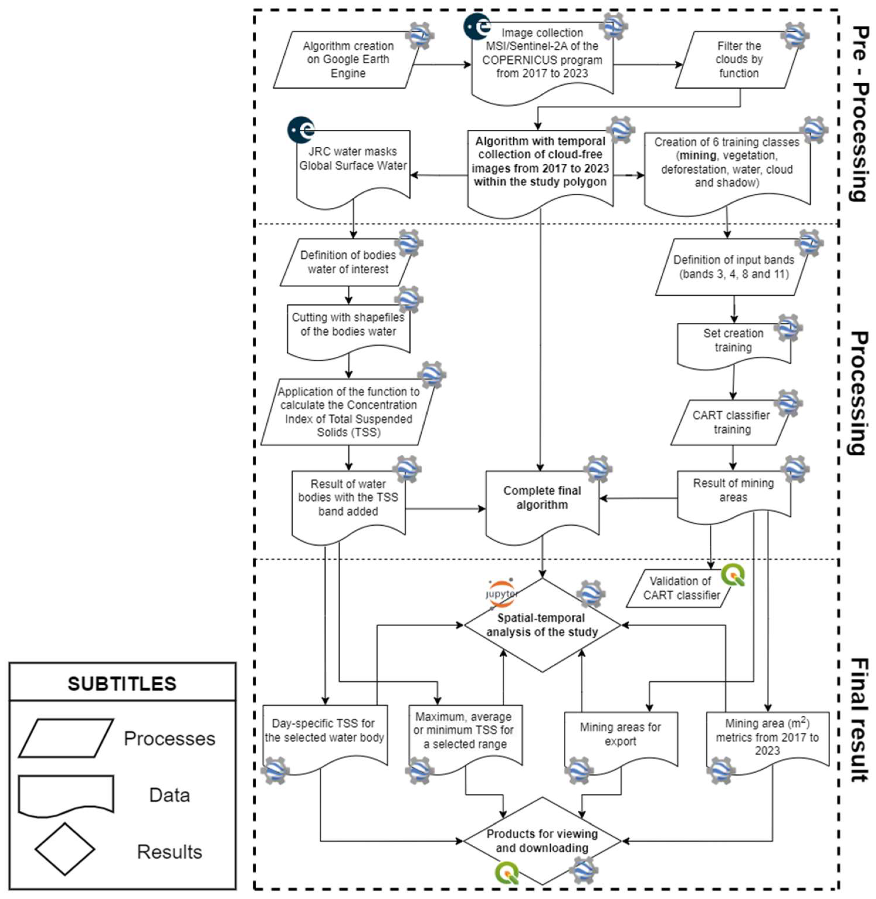
2.2. Overall Methodological Workflow
2.2.1. Imagery Time-Series for Monitoring Water Quality and Mining Areas
Mapping of Mining Areas
Monitoring Water Quality
3. Results
3.1. Validation of Gold Mining Areas
3.2. Total Mining Area
3.3. Analysis of TSS in Water Bodies in Relation to Mining
4. Discussion
Supplementary Materials
Author Contributions
Funding
Data Availability Statement
Conflicts of Interest
References
- Rozo, S.V. Unintended effects of illegal economic activities: Illegal gold mining and malaria. World Dev. 2020, 136, 105119. [Google Scholar] [CrossRef]
- Veiga, M.M.; Maxson, P.A.; Hylander, L.D. Origin and consumption of mercury in small-scale gold mining. J. Clean. Prod. 2006, 14, 436–447. [Google Scholar] [CrossRef]
- Veiga, M.M. Mercury in Artisanal Gold Mining in Latin America: Facts, Fantasies and Solutions; UNIDO: Vienna, Austria, 1997. [Google Scholar]
- Sousa, R.N.; Veiga, M.M. Using performance indicators to evaluate an environmental education program in artisanal gold mining communities in the Brazilian amazon. Ambio 2009, 38, 40–46. [Google Scholar] [CrossRef] [PubMed]
- Telmer, K.; Stapper, D. Evaluating and Monitoring Small Scale Gold Mining and Mercury Use: Building a Knowledge-Base with Satellite Imagery and Field Work; United Nations Industrial Development Organization: Victoria, BC, Canada, 2007. [Google Scholar]
- Fernandes, F.R.C.; Alamino, R.D.C.J.; Araújo, E.R. Recursos Minerais E Comunidade: Impactos Humanos, Socioambientais E Econômicos; CETEM/MCTI: Rio de Janeiro, Brazil, 2014. [Google Scholar]
- World Wildlife Fund. Extracted Forests—Unearthing the Role of Mining-Related Deforestation as a Driver of Global. Available online: https://policycommons.net/artifacts/3533626/extracted-forests/4334839/fragments/ (accessed on 27 June 2024).
- World Bank. 2023 State of the Artisanal and SmallScale Mining Sector; World Bank: Washington, DC, USA, 2023. [Google Scholar]
- Rodrigues, R.M.; Mascarenhas, A.F.S.; Ichihara, A.H.; Souza, T.M.C. Estudo Dos Impactos Ambientais Decorrentes do Extrativismo Mineral E Poluição Mercurial no TAPAJÓS—Pré-Diagnóstico; CETEM/CNPq: Rio de Janeiro, Brazil, 1994. [Google Scholar]
- Roland, F.; Esteves, F.D. Effects of bauxite tailing on PAR attenuation in an amazonian crystalline water lake. Hydrobiologia 1998, 377, 1–7. [Google Scholar] [CrossRef]
- Mol, J.H.; Ouboter, P.E. Downstream effects of erosion from small-scale gold mining on the instream habitat and fish community of a small neotropical rainforest stream. Conserv. Biol. 2004, 18, 201–214. [Google Scholar] [CrossRef]
- Tudesque, L.; Grenouillet, G.; Gevrey, M.; Khazraie, K.; Brosse, S. Influence of small-scale gold mining on french guiana streams: Are diatom assemblages valid disturbance sensors? Ecol. Indic. 2012, 14, 100–106. [Google Scholar] [CrossRef]
- Grimaldi, M.; Guédron, S.; Grimaldi, C. Impact of gold mining on mercury contamination and soil degradation in Amazonian ecosystems of French Guiana. In Land-Use Change Impacts on Soil Processes: Tropical and Savannah Ecosystems; CABI: Wallingford, UK, 2015. [Google Scholar]
- Shanks, G.D.; Wongsrichanalai, C. Mining-associated malaria epidemics. Am. J. Trop. Med. Hyg. 2022, 106, 33. [Google Scholar] [CrossRef] [PubMed]
- Earth Engine Data Catalog. Harmonized Sentinel-2 MSI: MultiSpectral Instrument, Level-2A. Available online: https://developers.google.com/earth-engine/datasets/catalog/COPERNICUS_S2_SR_HARMONIZED#bands (accessed on 27 June 2024).
- Binding, C.E.; Bowers, D.G.; Mitchelson-Jacob, E.G. Estimating suspended sediment concentrations from ocean colour measurements in moderately turbid waters; the impact of variable particle scattering properties. Remote Sens. Environ. 2005, 94, 373–383. [Google Scholar] [CrossRef]
- Harrington, J.A.; Schiebe, F.R.; Nix, J.F. Remote sensing of Lake Chicot, Arkansas: Monitoring suspended sediments, turbidity, and Secchi depth with Landsat MSS data. Remote Sens. Environ. 1992, 39, 15–27. [Google Scholar] [CrossRef]
- Lobo, F.L.; Costa, M.P.; Novo, E.M. Time-series analysis of Landsat-MSS/TM/OLI images over Amazonian waters impacted by gold mining activities. Remote Sens. Environ. 2015, 157, 170–184. [Google Scholar] [CrossRef]
- Albert, A.; Mobley, C.D. An analytical model for subsurface irradiance and remote sensing reflectance in deep and shallow case-2 waters. Opt. Express 2003, 11, 2873–2890. [Google Scholar] [CrossRef] [PubMed]
- Doxaran, D.; Ehn, J.; Bélanger, S.; Matsuoka, A.; Hooker, S.; Babin, M. Optical characterisation of suspended particles in the Mackenzie River plume (Canadian Arctic Ocean) and implications for ocean colour remote sensing. Biogeosciences 2012, 9, 3213–3229. [Google Scholar] [CrossRef]
- Mertes LA, K.; Smith, M.O.; Adams, J.B. Estimating suspended sediment concentrations in surface waters of the Amazon River wetlands from landsat images. Remote Sens. Environ. 1993, 43, 281–301. [Google Scholar] [CrossRef]














| Band | Name | Spectral Range (nm) | Spatial Resolution (m) |
|---|---|---|---|
| Band 1 | Coastal aerosol | 443 | 60 |
| Band 2 | Blue | 490 | 10 |
| Band 3 | Green | 560 | 10 |
| Band 4 | Red | 665 | 10 |
| Band 5 | Red Edge 1 | 705 | 20 |
| Band 6 | Red Edge 2 | 740 | 20 |
| Band 7 | Red Edge 3 | 783 | 20 |
| Band 8 | NIR (Near Infrared) | 842 | 10 |
| Band 8A | Narrow NIR | 865 | 20 |
| Band 9 | Water vapor | 945 | 60 |
| Band 10 | SWIR—CIRRUS | 1375 | 60 |
| Band 11 | SWIR 1 | 1610 | 20 |
| Band 12 | SWIR 2 | 2190 | 20 |
| Training Class | Number of Samples |
|---|---|
| Mining | 100 |
| Water | 40 |
| Vegetation | 30 |
| Cloud | 30 |
| Shadow | 30 |
| Deforestation | 30 |
| Total | 260 |
| Predicted Mining | Predicted Non-Mining | Total | |
|---|---|---|---|
| Actual Mining | 80 | 5 | 85 |
| Actual Non-Mining | 2 | 13 | 15 |
| Total | 82 | 18 | 100 |
| Metric | Value |
|---|---|
| Precision | 97.6% |
| Recall | 94.1% |
| Accuracy | 93% |
| F-Score | 95.8% |
| Kappa | 0.746 |
| Year | 2017 | 2018 | 2019 | 2020 | 2021 | 2022 | 2023 |
|---|---|---|---|---|---|---|---|
| Mining (km2) | 148.344724 | 194.933177 | 275.098510 | 231.627975 | 280.586329 | 285.746225 | 296.431852 |
| Mining (m2) | 148344724 | 194933177 | 275098510 | 231627975 | 280586329 | 285746225 | 296431852 |
| Water Body | Average TSS (mg/L) | Standard Deviation (mg/L) |
|---|---|---|
| Maroni River | 45.69 | 17.75 |
| Suriname River | 12.72 | 8.52 |
| Brokopondo Lake | 34.91 | 21.71 |
| Sinnamary Lake | 14.52 | 5.68 |
Disclaimer/Publisher’s Note: The statements, opinions and data contained in all publications are solely those of the individual author(s) and contributor(s) and not of MDPI and/or the editor(s). MDPI and/or the editor(s) disclaim responsibility for any injury to people or property resulting from any ideas, methods, instructions or products referred to in the content. |
© 2024 by the authors. Licensee MDPI, Basel, Switzerland. This article is an open access article distributed under the terms and conditions of the Creative Commons Attribution (CC BY) license (https://creativecommons.org/licenses/by/4.0/).
Share and Cite
Pereira, B.M.; Lobo, F.d.L. Spatiotemporal Analysis of Total Suspended Solids in Water Bodies and Mapping Mining Areas in Suriname and French Guiana. Mining 2024, 4, 510-529. https://doi.org/10.3390/mining4030029
Pereira BM, Lobo FdL. Spatiotemporal Analysis of Total Suspended Solids in Water Bodies and Mapping Mining Areas in Suriname and French Guiana. Mining. 2024; 4(3):510-529. https://doi.org/10.3390/mining4030029
Chicago/Turabian StylePereira, Breno Mello, and Felipe de Lucia Lobo. 2024. "Spatiotemporal Analysis of Total Suspended Solids in Water Bodies and Mapping Mining Areas in Suriname and French Guiana" Mining 4, no. 3: 510-529. https://doi.org/10.3390/mining4030029
APA StylePereira, B. M., & Lobo, F. d. L. (2024). Spatiotemporal Analysis of Total Suspended Solids in Water Bodies and Mapping Mining Areas in Suriname and French Guiana. Mining, 4(3), 510-529. https://doi.org/10.3390/mining4030029

