Integrated Blockchain, IoT, and Green Hydrogen Approach for Sustainable and Connected Supply Chain—Application Case in Morocco †
Abstract
1. Introduction
2. Related Works
2.1. Blockchain and IoT in Supply Chains
2.2. Applications in Green Hydrogen Supply Chains
2.3. Energy Trading and Smart Contracts
2.4. Case Studies in Renewable Energy
2.5. Challenges and Opportunities
2.6. Research Gap
3. Materials and Methods
3.1. Technical Characteristics of the Technologies
3.1.1. Blockchain
3.1.2. Internet of Things (IoT)
3.2. Supply Chain Analysis
3.2.1. Green Hydrogen Demand Management
3.2.2. Green Hydrogen Data Analysis
3.2.3. Renewable Feedstock for Green Hydrogen
3.2.4. Green Hydrogen Production
3.2.5. Green Hydrogen Storage
3.2.6. Green Hydrogen Distribution
3.2.7. End User
4. Proposed Framework
5. Results and Discussion
5.1. Results
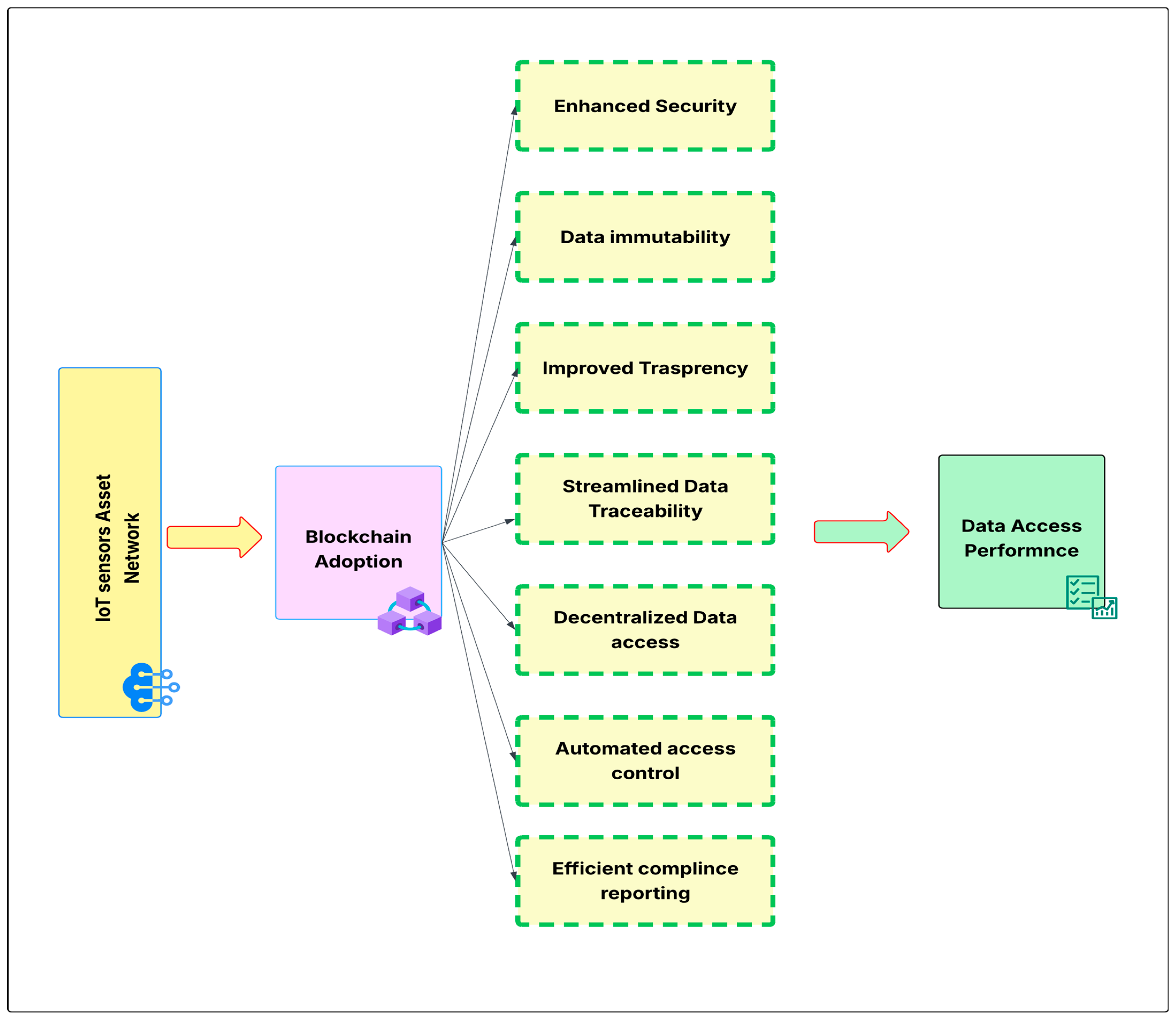
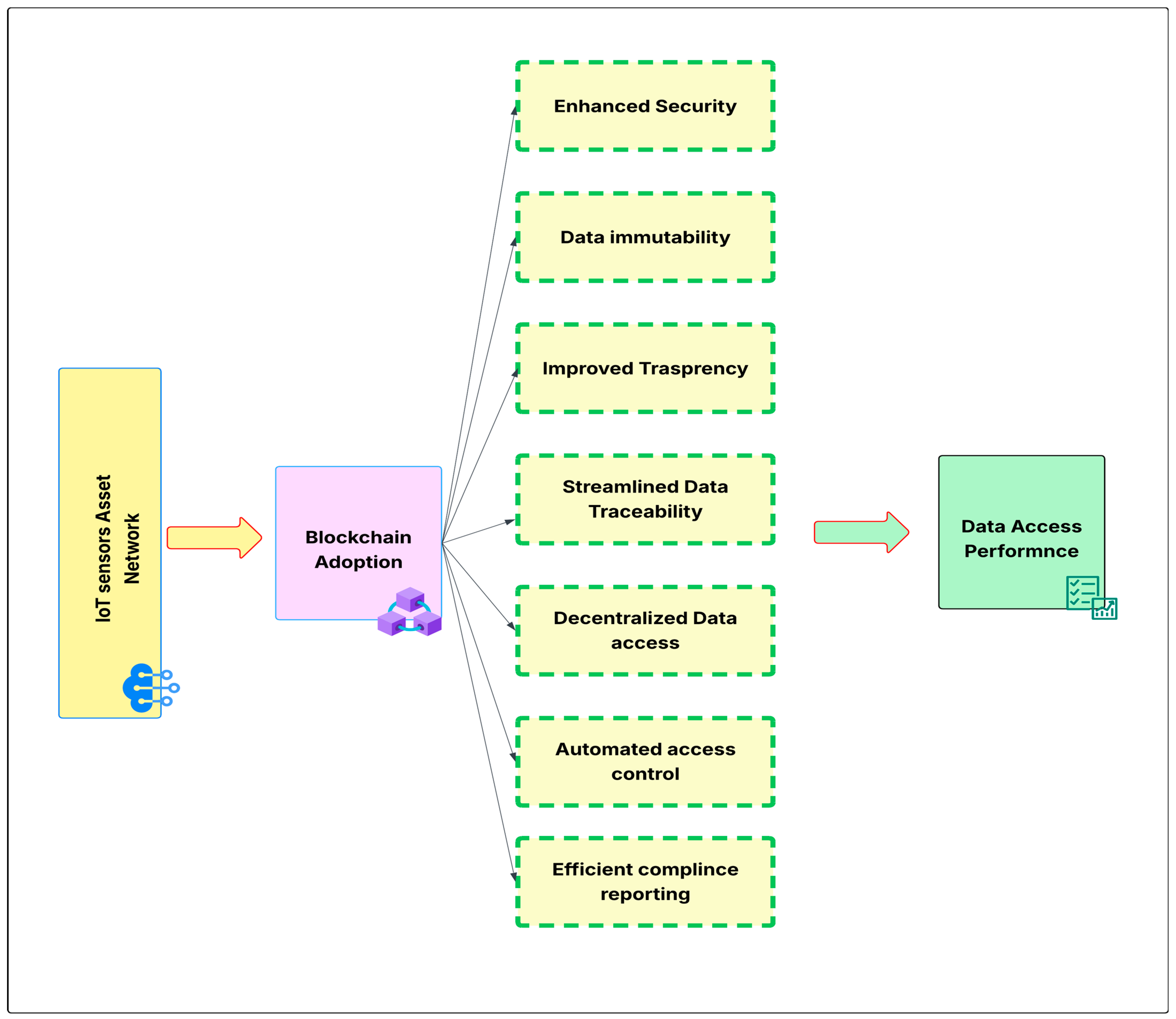
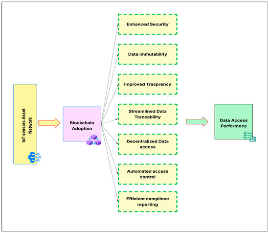
5.1.1. Blockchain: Traceability and Automation
5.1.2. IoT: Real-Time Monitoring and Data Accuracy
5.1.3. Green Hydrogen: Production, Storage, and Distribution
5.1.4. Case Study: Morocco’s Potential in Renewable Energy Using IoT and Blockchain
- Enhance traceability to reduce losses and strengthen partner trust.
- Optimize logistics to lower operational costs and lead times.
- Guarantee ecological certification to position green hydrogen on international markets through verifiable means.
5.1.5. Green Certifications Using Blockchain and IoT
- The first scenario does not consider either blockchain or IoT.
- Scenario two considers the integration of IoT.
- Scenario three considers the integration of IoT and blockchain as support technologies for the green hydrogen supply chain.
5.2. Discussion
6. Conclusions
Author Contributions
Funding
Institutional Review Board Statement
Informed Consent Statement
Data Availability Statement
Conflicts of Interest
References
- Iberdrola, C.; Iberdrola. How Can Blockchain Be Used to Certify the Source of Green Energy? 2023. Available online: https://www.iberdrola.com/innovation/blockchain-energy (accessed on 1 December 2024).
- Adreani, L.; Bellini, P.; Bilotta, S.; Bologna, D.; Collini, E.; Fanfani, M.; Nesi, P. Smart City Scenario Editor for General What-If Analysis. Sensors 2024, 24, 2225. [Google Scholar] [CrossRef]
- Marouani, I.; Guesmi, T.; Alshammari, B.M.; Alqunun, K.; Alzamil, A.; Alturki, M.; Abdallah, H.H. Integration of Renewable-Energy-Based Green Hydrogen into the Energy Future. Processes 2023, 11, 2685. [Google Scholar] [CrossRef]
- Fasihi, M.; Bogdanov, D.; Breyer, C. Techno-economic assessment of power-to-liquid and power-to-gas concepts. Energy 2016, 32, 1139–1147. [Google Scholar] [CrossRef]
- Cousse, J. Still in love with solar energy? Installation size, affect, and the social acceptance of renewable energy technologies. Renew. Sustain. Energy Rev. 2021, 145, 111107. [Google Scholar] [CrossRef]
- Saberi, S.; Kouhizadeh, M.; Sarkis, J.; Shen, L. Blockchain technology and its relationships to sustainable supply chain management. Int. J. Prod. Res. 2019, 57, 2117–2135. [Google Scholar] [CrossRef]
- Purohit, S. Evaluation of The Efficacy of Iot Deployment on Petro-Retail Operations. Türk Bilgi. Mat. Eğitimi Derg. 2021, 12, 356. [Google Scholar] [CrossRef]
- Yu, Z.; Umar, M.; Rehman, S.A. Adoption of technological innovation and recycling practices in automobile sector: Under the COVID-19 pandemic. Oper. Manag. Res. 2022, 15, 298. [Google Scholar] [CrossRef]
- Yang, C.; Wang, T.; Muzzio, D.J.; Cleaf, S.V.; Phillips, E.M.; Fine, A.J.; Vickery, T.P.; Kalinin, A.V.; Dalby, S.M.; Furman, T.R.; et al. Safety Assessments Supporting Scale-up of Chemistry Involving Hydrogen. Org. Process Res. Dev. 2021, 25, 1979. [Google Scholar] [CrossRef]
- Charfare, R.H.; Desai, A.U.; Keni, N.N.; Nambiar, A.S.; Cherian, M.M. IoT-AI in Healthcare: A Comprehensive Survey of Current Applications and Innovations. Int. J. Robot. Control. Syst. 2024, 4, 1446–1472. [Google Scholar] [CrossRef]
- Bhavana, G.B.; Anand, R.S.; Ramprabhakar, J.; Meena, V.P.; Jadoun, V.K.; Benedetto, F. Applications of blockchain technology in peer-to-peer energy markets and green hydrogen supply chains: A topical review. Sci. Rep. 2024, 14, 21954. [Google Scholar] [CrossRef] [PubMed]
- Ronaghi, M.H. A blockchain maturity model in agricultural supply chain. Inf. Process. Agric. 2020, 8, 398–408. [Google Scholar] [CrossRef]
- Yavari, A.; Harrison, C.J.; Gorji, S.A.; Shafiei, M. Hydrogen 4.0: A Cyber–Physical System for Renewable Hydrogen Energy Plants. Sensors 2024, 24, 3239. [Google Scholar] [CrossRef]
- Jamil, H.; Qayyum, F.; Iqbal, N.; Khan, M.A.; Naqvi, S.S.A.; Khan, S.; Kim, D.H. Secure hydrogen production analysis and prediction based on blockchain service framework for intelligent power management system. Smart Cities 2023, 6, 3192–3224. [Google Scholar] [CrossRef]
- Mircea, M.; Stoica, M.; Ghilic-Micu, B. Analysis of the Impact of Blockchain and Internet of Things (BIoT) on Public Procurement. IEEE Access 2022, 10, 63353. [Google Scholar] [CrossRef]
- Vieira, G.B.B.; Zhang, J. Peer-to-peer energy trading in a microgrid leveraged by smart contracts. Renew. Sustain. Energy Rev. 2021, 143, 110900. [Google Scholar] [CrossRef]
- Frangoul, A. Iberdrola Uses Blockchain to Ensure Renewable Energy Supply. 2019. Available online: https://www.cnbc.com/2019/01/15/iberdrola-uses-blockchain-to-ensure-renewable-energy-supply.html (accessed on 20 November 2024).
- Noussan, M.; Raimondi, P.P.; Scita, R.; Häfner, M. The Role of Green and Blue Hydrogen in the Energy Transition—A Technological and Geopolitical Perspective. Sustainability 2021, 13, 298. [Google Scholar] [CrossRef]
- Wang, R.; Tong, X.; Du, J.; Wang, N.; Li, S.; Min, G.; Zhao, Z. Privacy Enhancing Techniques in the Internet of Things Using Data Anonymisation. Inf. Syst. Front. 2024, 26, 2227–2238. [Google Scholar] [CrossRef]
- Abdin, Z. Empowering the hydrogen economy: The transformative potential of blockchain technology. Renew. Sustain. Energy Rev. 2024, 200, 114572. [Google Scholar] [CrossRef]
- Duan, J.; Zhang, C.; Gong, Y.; Brown, S.; Li, Z. A Content-Analysis Based Literature Review in Blockchain Adoption within Food Supply Chain. Int. J. Environ. Res. Public Health 2020, 17, 1784. [Google Scholar] [CrossRef]
- Boutkhoum, O.; Hanine, M.; Nabil, M.; Barakaz, F.E.; Lee, E.; Rustam, F.; Ashraf, I. Analysis and Evaluation of Barriers Influencing Blockchain Implementation in Moroccan Sustainable Supply Chain Management: An Integrated IFAHP-DEMATEL Framework. Mathematics 2021, 9, 1601. [Google Scholar] [CrossRef]
- Babaei, A.; Tırkolaee, E.B.; Ali, S.S. Assessing the viability of blockchain technology in renewable energy supply chains: A consolidation framework. Renew. Sustain. Energy Rev. 2025, 212, 115444. [Google Scholar] [CrossRef]
- Zhang, J.; Li, X.; Wang, Y. Effecting the adoption of blockchain technology enablers in supply chain sustainability with green hydrogen acceptance role as a mediator: Evidence from complex decarbonization industries in the United Arab Emirates. Int. J. Hydrogen Energy 2024, 84, 1085–1100. [Google Scholar] [CrossRef]
- International Energy Agency (IEA). The Future of Hydrogen: Seizing Today’s Opportunities; Report Prepared by the IEA for the G20, Japan. Contributors include Uwe Remme, Jose M. Bermudez, Amalia Pizarro, and Herib Blanco. 2019. Available online: https://www.iea.org/reports/the-future-of-hydrogen (accessed on 14 September 2024).
- Kouhizadeh, M.; Sarkis, J. Blockchain practices, potentials, and perspectives in greening supply chains. Sustainability 2018, 10, 3652. [Google Scholar] [CrossRef]
- Sekar, A.; Rieger, A.; Engel, B. Is it green? Designing a blockchain-based certification system for green hydrogen. Front. Blockchain 2024, 7, 1408743. [Google Scholar] [CrossRef]
- Ogunbiyi, O.; Dagpunar, J.; Quigley, J. A system dynamics simulation of the green hydrogen value chain. Renew. Energy 2023, 207, 682–695. [Google Scholar] [CrossRef]




| Metric | Source/Study | Justification/Reasoning |
|---|---|---|
| Production Capacity (10,000 t/year) | IRESEN and MASEN Roadmaps; Moroccan–German PtX Alliance | This represents the production target for a medium-scale demonstration project, in line with Morocco’s national green hydrogen development strategy and current bilateral initiatives (e.g., with Germany). |
| Selling Price (USD 5000/ton) | IEA (2023), IRENA Reports (2022), BNEF Hydrogen Outlook | The USD 5000 per ton selling price is based on estimates from the IEA (2023), IRENA (2022), and BNEF Hydrogen Outlook, which project this price range as reflective of the average export price for green hydrogen to the European Union. This figure is considered conservative, accounting for both current market conditions and future cost reduction potential due to Morocco’s renewable energy resources and the maturing of hydrogen production technologies. |
| Production Cost (USD 3500/ton) | IRENA Green Hydrogen Cost Outlook, Moroccan Green H2 Feasibility Studies | This matches the expected cost before 2030 for Moroccan renewable-powered electrolysis. |
| Logistics Loss (5%) | Hydrogen Council (2022), DNV Hydrogen Transport White Paper | The 5% logistics loss figure is based on the Hydrogen Council (2022) and DNV Hydrogen Transport White Paper (2022), which both highlight that compression, liquefaction, and long-distance transport contribute to typical hydrogen losses. These losses result from the energy-intensive nature of compression and liquefaction processes, as well as potential leaks during transport, making 5% a reasonable estimate for the hydrogen logistics supply chain, particularly for international shipments. |
| IoT Logistics Loss (2%) | Siemens Smart Logistics, Shell H2 Infrastructure Pilot | The 2% reduction in logistics loss comes from the integration of IoT technologies, such as real-time monitoring, sensor-based tracking, and predictive maintenance. According to studies like Siemens Smart Logistics and the Shell H2 Infrastructure Pilot, IoT improves asset management, reduces spillage and downtime, and helps optimize routing, leading to a reduction in logistics inefficiencies and hydrogen losses during transport. |
| Certification Loss (7%) | Hydrogen Europe, DNV Certification Standards, IBM Food Trust Studies | The 7% certification loss estimate reflects the portion of hydrogen that is rejected or fails certification due to poor traceability or data gaps in traditional systems. This figure is aligned with studies from Hydrogen Europe, DNV Certification Standards, and IBM Food Trust, which show that up to 7–10% of hydrogen can be rejected due to insufficient data and weak traceability in the certification process. |
| Blockchain Cert. Loss (1%) | IBM Blockchain, VeChain Energy Logistics Pilot, Deloitte Smart Contracts Report | The 1% certification loss estimate under blockchain technology reflects the near-zero loss due to secure and tamper-proof traceability throughout the hydrogen supply chain. This is enabled by blockchain’s decentralized ledger and smart contracts, which reduce data gaps, errors, and inefficiencies in traditional systems. This figure is supported by studies such as IBM Blockchain, the VeChain Energy Logistics Pilot, and the Deloitte Smart Contracts Report, which show a significant reduction in certification rejections with blockchain-based systems. |
| Operating Cost (USD 500,000/year) | Fraunhofer Institute, Moroccan Pilot Budget Benchmarks (e.g., Green H2@NOOR Project) | The USD 500,000 annual operating cost estimate is based on benchmarks from projects like the Green H2@NOOR in Morocco and research by the Fraunhofer Institute, which suggests that such costs are typical for facilities of this size. These costs encompass water treatment, labor, and maintenance, ensuring efficient and continuous operation of a green hydrogen production facility. |
| CAPEX IoT (USD 1M) | McKinsey Smart Industry Report, Bosch Connected Industry Case Studies | The USD 1 million estimate for CAPEX related to IoT deployment reflects the combined costs of sensor installation, network infrastructure, and the integration of IoT data platforms. This estimate aligns with industry benchmarks, such as those outlined in the McKinsey Smart Industry Report and Bosch Connected Industry case studies, which detail the capital expenditure required for industrial-scale IoT solutions. |
| CAPEX Blockchain (USD 800K) | ConsenSys Ethereum Enterprise Estimates, IBM Blockchain for Supply Chain Reports | The USD 800K estimate for blockchain implementation covers the comprehensive costs of establishing a private blockchain network, hosting blockchain nodes, and developing smart contracts. This aligns with industry standards as described in ConsenSys Ethereum Enterprise estimates and IBM’s Blockchain for Supply Chain reports, which outline similar expenditures for enterprise-grade blockchain solutions in supply chain and certification contexts. |
| Energy Cost (USD 700/ton) | Masen + ONEE Reports, Morocco Solar/Wind LCOE Reports | The USD 700 per ton energy cost estimate is based on the renewable energy price of approximately USD 0.03 per kWh in Morocco, as reported in Masen, ONEE, and LCOE studies. It reflects the energy required for the electrolysis process to produce green hydrogen, factoring in electrolysis efficiency and Morocco’s competitive renewable energy prices. |
| System Downtime (20 h → 5 h) | Schneider Electric IoT Maintenance Studies, TotalEnergies Pilot, WEF Smart Plants | The reduction in system downtime from 20 h to 5 h annually is driven by the integration of IoT for predictive maintenance and blockchain for data integrity and automation. IoT sensors enable early issue detection, while blockchain ensures secure and transparent data for efficient decision-making. Industry pilots, such as TotalEnergies and Schneider Electric, have demonstrated that these technologies can reduce downtime by more than 75% in similar facilities, improving operational efficiency. |
| +20% Production Boost (post-tech) | BCG Digital Operations, WEF Digital Twin Study, IBM Watson IoT Manufacturing Use Cases | The +20% production boost is based on the application of IoT, blockchain, and digital twin technologies, which collectively improve resource utilization, reduce bottlenecks, and optimize production processes. Industry studies and use cases, such as those from BCG, IBM Watson IoT, and the WEF Digital Twin Study, have shown that these technologies can increase production efficiency by up to 20% in similar settings by enhancing operational visibility, predictive maintenance, and workflow optimization. |
| Estimated Implementation Cost | Internal Estimate | Based on the aggregation of all CAPEX and operational costs, as well as the implementation of IoT and blockchain technologies, the estimated implementation cost is approximately USD 5.5M. This includes the costs for establishing production capacity, deploying IoT and blockchain technologies, and covering initial operating and certification expenses. |
| KPIs | Baseline | Scenario 1: IoT | Scenario 2: Blockchain + IoT |
|---|---|---|---|
| Total Production (tons/year) | 10,000 | 10,000 | 10,000 |
| Logistics Losses | 5% (500 t) | 2% (200 t) | 2% (200 t) |
| Net Production (tons/year) | 9500 | 9800 | 9800 |
| Revenue (millions, USD) | 47.5 | 49 | 49 |
| Production Cost (millions, USD) | 35.0 | 35.0 | 35.0 |
| Energy Cost (millions, USD) | 7.0 | 7.0 | 7.0 |
| Operating Cost (millions, USD) | 0.5 | 0.5 | 0.5 |
| Certification Losses (millions, USD) | 0.475 (10%) | 0.49 (10%) | 0 (0%) |
| Net Profit (millions, USD) | 4.525 | 6.01 | 6.5 |
| Net Gain (over 5 years) | 22.625 | 30.05 | 32.5 |
Disclaimer/Publisher’s Note: The statements, opinions and data contained in all publications are solely those of the individual author(s) and contributor(s) and not of MDPI and/or the editor(s). MDPI and/or the editor(s) disclaim responsibility for any injury to people or property resulting from any ideas, methods, instructions or products referred to in the content. |
© 2025 by the authors. Licensee MDPI, Basel, Switzerland. This article is an open access article distributed under the terms and conditions of the Creative Commons Attribution (CC BY) license (https://creativecommons.org/licenses/by/4.0/).
Share and Cite
Tetouani, A.; Touil, A.; Rouky, N.; Fri, M. Integrated Blockchain, IoT, and Green Hydrogen Approach for Sustainable and Connected Supply Chain—Application Case in Morocco. Eng. Proc. 2025, 97, 55. https://doi.org/10.3390/engproc2025097055
Tetouani A, Touil A, Rouky N, Fri M. Integrated Blockchain, IoT, and Green Hydrogen Approach for Sustainable and Connected Supply Chain—Application Case in Morocco. Engineering Proceedings. 2025; 97(1):55. https://doi.org/10.3390/engproc2025097055
Chicago/Turabian StyleTetouani, Abdellah, Achraf Touil, Naoufal Rouky, and Mouhsene Fri. 2025. "Integrated Blockchain, IoT, and Green Hydrogen Approach for Sustainable and Connected Supply Chain—Application Case in Morocco" Engineering Proceedings 97, no. 1: 55. https://doi.org/10.3390/engproc2025097055
APA StyleTetouani, A., Touil, A., Rouky, N., & Fri, M. (2025). Integrated Blockchain, IoT, and Green Hydrogen Approach for Sustainable and Connected Supply Chain—Application Case in Morocco. Engineering Proceedings, 97(1), 55. https://doi.org/10.3390/engproc2025097055

