Techno-Economic Analysis of Hybrid Renewable Energy Systems for Power Interruptions: A Systematic Review
Abstract
1. Introduction
1.1. Diesel Generators
1.2. Rooftop Solar PV Systems
1.3. Research Problem
1.4. Research Motivation
- •
- The pertinence of techno-economic analysis in the development of HRESs is a determining criterion. Without an in-depth comprehension of the techno-economic facets, the adoption of HRESs faces formidable obstacles. These incorporate high start-up overhead and the intricacy of merging multiple energy sources. Consequently, performing a thorough techno-economic analysis is critical to underline the low cost, dependability, and environmental benefits of HRESs.
- •
- In the available review works, there is a lack of thorough reviews that present the incorporation of HRESs into various settlements. This study aims to fill this gap by consolidating existing research on hybrid energy systems, particularly focusing on the integration of solar PV, DGs, converters, and BESSs. By identifying gaps in the literature and drawing attention to areas necessitating additional investigations, this work will spur innovation and development in the field of HRESs, ensuring reliable and sustainable energy supply during power interruptions and load-shedding periods.
1.5. Research Contribution
- •
- We furnish a thorough techno-economic analysis of HRESs centering on the integration of rooftop solar PVs, DGs, converters, and BESSs. This analysis underscores the low-cost, dependability, and environmental benefits of HRESs offering crucial insights for informed decision-making and promoting the adoption of sustainable energy solutions.
- •
- We consolidate existing research on hybrid energy systems and identify gaps in the literature, particularly regarding the successful incorporation of HRESs in various settlements. By addressing these gaps, we highlight areas needing further research and innovation, thereby advancing the field of HRESs and ensuring reliable and sustainable energy supply during power interruptions and load-shedding periods.
- •
- We also propose various regression models of financial metrics for DG, rooftop solar PV, converters, and BESSs.
1.6. Research Novelty
1.7. Research Organization
2. Materials and Methods
2.1. Research Questions
- •
- What are the critical techno-economic factors that influence the viability of Hybrid Renewable Energy Systems (HRESs) in regions with frequent power interruptions?
- •
- How do HRES configurations, including solar PV, diesel generators, converters, and battery storage, compare in terms of cost-efficiency, reliability, and scalability across different geographic regions?
- •
- What are the key challenges and opportunities in the deployment of HRESs in rural vs. urban settings, particularly in sub-Saharan Africa?
- •
- How do the techno-economic outcomes of HRES in sub-Saharan Africa compare to similar systems implemented in other regions with high solar potential?
2.2. Procedures and Stages of the Review
2.3. Proposed Inclusion and Exclusion Criteria
2.4. Scholarly Work Search Phrases
2.5. Scholarly Work Sources
2.6. Published Works Search Process and Inspection
2.7. Data Quality Appraisal
3. Results
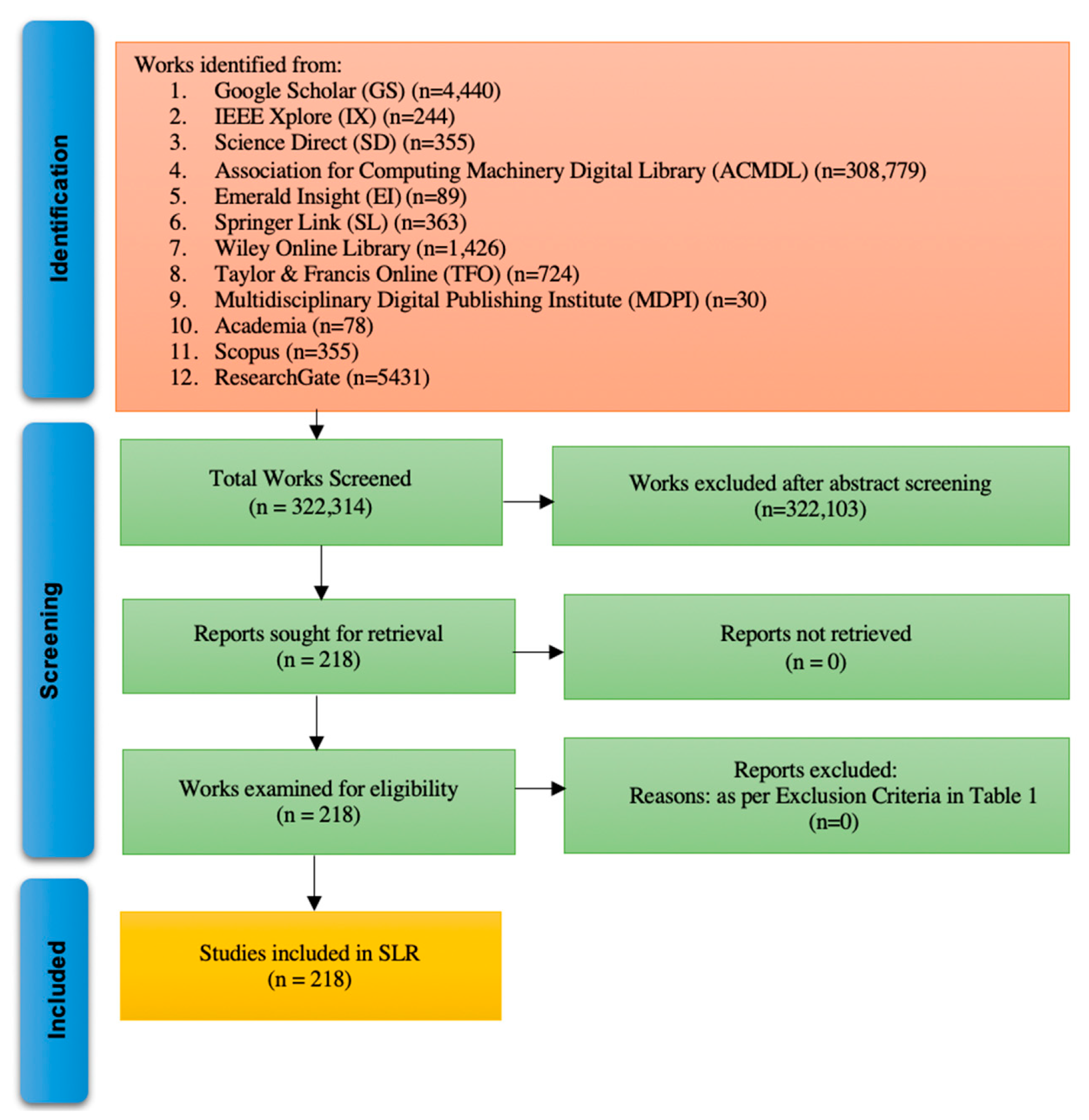
3.1. Results of Study Selection
3.2. Eligible Studies Attributes
3.3. Description and Key Findings
3.3.1. Hybrid Energy Systems
3.3.2. Studied Research Facility
3.3.3. Software Employed
3.3.4. DG Techno-Economic Analysis Results
| Dependable Variable | Independent Variables | Coefficient | t Stat | p-Value | R Square |
|---|---|---|---|---|---|
| Diesel Generator Capacity (kW) | 0.0083 | 92.0268 | 18.221 | 0.035 | 0.996 |
| 0.998 | 0.501 | ||||
| Initial Investment Costs of Diesel Generator ($) | 0.823 | 41,575.754 | 4.018 | 0.155 | 0.942 |
| 1.000 | 0.500 | ||||
| O&M Costs of Diesel Generator ($) | 13.289 | 244,338.20 | 10.808 | 0.059 | 0.992 |
| 0.979 | 0.507 | ||||
| Replacement Costs of Diesel Generator ($) | 0.989 | 29,841.85 | 6.577 | 0.096 | 0.977 |
| 0.978 | 0.507 | ||||
| Operational Lifespan of Diesel Generator (Hours) | 0.074 | 9070.61 | 3.098 | 0.199 | 0.906 |
| 1.869 | 0.313 | ||||
| Total Net Present Cost of Diesel Generator in Dollars ($) | 17.234 | 490,423.63 | 6.996 | 0.090 | 0.980 |
| 0.981 | 0.506 |
3.3.5. Solar PV Techno-Economic Analysis Results
3.3.6. Battery Techno-Economic Analysis Results
3.3.7. Converter Techno-Economic Analysis Results
4. Conclusions
Author Contributions
Funding
Acknowledgments
Conflicts of Interest
References
- Fu, H.; Lyu, G.; Liu, X.; Jiang, H. Spatial correlation between electricity generation and economic scale in Africa. PLoS ONE 2024, 19, e0300627. [Google Scholar] [CrossRef] [PubMed]
- Ritchie, H.; Rosado, P.; Roser, M. Access to energy. Our World Data 2024. Available online: https://ourworldindata.org/energy-access (accessed on 7 July 2024).
- Martins, F.; Felgueiras, C.; Smitkova, M.; Caetano, N. Analysis of Fossil Fuel Energy Consumption and Environmental Impacts in European Countries. Energies 2019, 12, 964. [Google Scholar] [CrossRef]
- Alinaitwe, G.; Bergland, O. Assessing the Relationship between Fuel and Charcoal Prices in Uganda. Economies 2024, 12, 46. [Google Scholar] [CrossRef]
- Holechek, J.L.; Geli, H.M.E.; Sawalhah, M.N.; Valdez, R. A Global Assessment: Can Renewable Energy Replace Fossil Fuels by 2050? Sustainability 2022, 14, 4792. [Google Scholar] [CrossRef]
- Adelekan, O.A.; Ilugbusi, B.S.; Adisa, O.; Obi, O.C.; Awonuga, K.F.; Asuzu, O.F.; Ndubuisi, N.L. Energy transition policies: A global review of shifts towards renewable sources. Eng. Sci. Technol. J. 2024, 5, 272–287. [Google Scholar] [CrossRef]
- Mansouri, A.; El Magri, A.; Lajouad, R.; Giri, F.; Watil, A. Nonlinear control strategies with maximum power point tracking for hybrid renewable energy conversion systems. Asian J. Control 2024, 26, 1047–1056. [Google Scholar] [CrossRef]
- Awad, M.; Said, A.; Saad, M.H.; Farouk, A.; Mahmoud, M.M.; Alshammari, M.S.; Alghaythi, M.L.; Aleem, S.H.E.A.; Abdelaziz, A.Y.; Omar, A.I. A review of water electrolysis for green hydrogen generation considering PV/wind/hybrid/hydropower/geothermal/tidal and wave/biogas energy systems, economic analysis, and its application. Alex. Eng. J. 2024, 87, 213–239. [Google Scholar] [CrossRef]
- Ullah, S.; Yousif, M.; Abid, M.Z.; Numan, M.; Kataria, M.A. Design islanded hybrid micro-grid and analyzing its socio-economic technical and environmental aspects for off-grid electrification in developing countries. Energy Environ. 2024, 35, 725–753. [Google Scholar] [CrossRef]
- Salac, A.C.; Somera, J.D.C.; Castro, M.T.; Divinagracia-Luzadas, M.F.; Danao, L.A.M.; Ocon, J.D. Off-Grid Electrification Using Renewable Energy in the Philippines: A Comprehensive Review. Smart Cities 2024, 7, 1007–1043. [Google Scholar] [CrossRef]
- Zhang, M.; Lyu, H.; Bian, H.; Ghadimi, N. Improved chaos grasshopper optimizer and its application to HRES techno-economic evaluation. Heliyon 2024, 10, e24315. [Google Scholar] [CrossRef]
- Manoo, M.U.; Shaikh, F.; Kumar, L.; Arıcı, M. Comparative techno-economic analysis of various stand-alone and grid connected (solar/wind/fuel cell) renewable energy systems. Int. J. Hydrog. Energy 2024, 52, 397–414. [Google Scholar] [CrossRef]
- Hasan, S.; Meem, A.I.; Islam, M.S.; Proma, S.S.; Mitra, S.K. Comparative techno-economic analyses and optimization of standalone and grid-tied renewable energy systems for South Asia and Sub-Saharan Africa. Results Eng. 2024, 21, 101964. [Google Scholar] [CrossRef]
- Roy, D.; Bhowmik, M.; Roskilly, A.P. Technoeconomic, environmental and multi criteria decision making investigations for optimisation of off-grid hybrid renewable energy system with green hydrogen production. J. Clean. Prod. 2024, 443, 141033. [Google Scholar] [CrossRef]
- Kumar, N.; Karmakar, S. Techno-economic optimization of hydrogen generation through hybrid energy system: A step towards sustainable development. Int. J. Hydrog. Energy 2024, 55, 400–413. [Google Scholar] [CrossRef]
- Xiao, Y.; Zou, C.; Dong, M.; Chi, H.; Yan, Y.; Jiang, S. Feasibility study: Economic and technical analysis of optimal configuration and operation of a hybrid CSP/PV/wind power cogeneration system with energy storage. Renew. Energy 2024, 225, 120273. [Google Scholar] [CrossRef]
- Utoh, I.O.; Ekpotu, W.; Obialor, M. Assessing the Viability and Impact of Off Grid Systems for Sustainable Electrification of Rural Communities in Sub-Saharan Africa. In Proceedings of the SPE Nigeria Annual International Conference and Exhibition, Lagos, Nigeria, 5–7 August 2024; p. D031S020R005. [Google Scholar]
- Nuru, J.T.; Rhoades, J.L.; Gruber, J.S. Evidence of adaptation, mitigation, and development co-benefits of solar mini-grids in rural Ghana. Energy Clim. Change 2021, 2, 100024. [Google Scholar] [CrossRef]
- Bukari, D.; Quansah, D.A.; Kemausuor, F.; Adaramola, M.S. Ex-post design, operations and financial cost-benefit analysis of mini-grids in Ghana: What can we learn? Energy Sustain. Dev. 2022, 68, 390–409. [Google Scholar] [CrossRef]
- Cyril, A.O.; Ujah, C.O.; Ekwueme, B.N.; Asadu, C.O. Photovoltaic mini-grid incorporation: The panacea for electricity crisis in sub-Saharan Africa. Unconv. Resour. 2024, 4, 100079. [Google Scholar] [CrossRef]
- Korkovelos, A.; Zerriffi, H.; Howells, M.; Bazilian, M.; Rogner, H.H.; Fuso Nerini, F. A retrospective analysis of energy access with a focus on the role of mini-grids. Sustainability 2020, 12, 1793. [Google Scholar] [CrossRef]
- ESMAP. Potential Labor Market Impacts of the Clean Energy Transition. Available online: https://documents1.worldbank.org/curated/en/099012324075034298/pdf/P1764381dad9a30371890717cdbd8215604.pdf (accessed on 7 July 2024).
- Duran, A.S.; Sahinyazan, F.G. An analysis of renewable mini-grid projects for rural electrification. Socio-Econ. Plan. Sci. 2021, 77, 100999. [Google Scholar] [CrossRef]
- Babayomi, O.O.; Olubayo, B.; Denwigwe, I.H.; Somefun, T.E.; Adedoja, O.S.; Somefun, C.T.; Olukayode, K.; Attah, A. A review of renewable off-grid mini-grids in Sub-Saharan Africa. Front. Energy Res. 2023, 10, 1089025. [Google Scholar] [CrossRef]
- Osman, A.I.; Chen, L.; Yang, M.; Msigwa, G.; Farghali, M.; Fawzy, S.; Rooney, D.W.; Yap, P.S. Cost, environmental impact, and resilience of renewable energy under a changing climate: A review. Environ. Chem. Lett. 2023, 21, 741–764. [Google Scholar] [CrossRef]
- Arndt, C.; Arent, D.; Hartley, F.; Merven, B.; Mondal, A.H. Faster than you think: Renewable energy and developing countries. Annu. Rev. Resour. Econ. 2019, 11, 149–168. [Google Scholar] [CrossRef]
- Benalcazar, P.; Suski, A.; Kamiński, J. The effects of capital and energy subsidies on the optimal design of microgrid systems. Energies 2020, 13, 955. [Google Scholar] [CrossRef]
- Brändle, G.; Schönfisch, M.; Schulte, S. Estimating long-term global supply costs for low-carbon hydrogen. Appl. Energy 2021, 302, 117481. [Google Scholar] [CrossRef]
- Prinsloo, G.; Dobson, R.; Mammoli, A. Model based design of a novel Stirling solar micro-cogeneration system with performance and fuel transition analysis for rural African village locations. Sol. Energy 2016, 133, 315–330. [Google Scholar] [CrossRef]
- Rosato, A.; Sibilio, S. Performance assessment of a micro-cogeneration system under realistic operating conditions. Energy Convers. Manag. 2013, 70, 149–162. [Google Scholar] [CrossRef]
- Pehnt, M.; Cames, M.; Fischer, C.; Praetorius, B.; Schneider, L.; Schumacher, K.; Voß, J.P. Micro Cogeneration: Towards Decentralized Energy Systems; Springer Science & Business Media: Berlin/Heidelberg, Germany, 2006. [Google Scholar]
- Mabunda, M.V.; Mukonza, R.M.; Mudzanani, L.R. The effects of loadshedding on small and medium enterprises in the Collins Chabane local municipality. J. Innov. Entrep. 2023, 12, 57. [Google Scholar] [CrossRef]
- Zhao, C.; Chen, J.; Yang, X.; Yuan, J. Social and Economic Impact Assessment of Coal Power Phase-Down at the Provincial Level: An Entropy-Based TOPSIS Approach. Sustainability 2023, 15, 16175. [Google Scholar] [CrossRef]
- Mutumbi, U.; Thondhlana, G.; Ruwanza, S. Adoption of residential rooftop solar PV systems in South Africa: A scoping review of barriers. Heliyon 2024, 10, e30937. [Google Scholar] [CrossRef] [PubMed]
- Koko, S.P. Optimal battery sizing for a grid-tied solar photovoltaic system supplying a residential load: A case study under South African solar irradiance. Energy Rep. 2022, 8, 410–418. [Google Scholar] [CrossRef]
- Numbi, B.P.; Malinga, S.J. Optimal energy cost and economic analysis of a residential grid-interactive solar PV system-case of eThekwini municipality in South Africa. Appl. Energy 2017, 186, 28–45. [Google Scholar] [CrossRef]
- Mulder, G.; De Ridder, F.; Six, D. Electricity storage for grid-connected household dwellings with PV panels. Sol. Energy 2010, 84, 1284–1293. [Google Scholar] [CrossRef]
- Chauhan, A.; Saini, R.P. A review on Integrated Renewable Energy System based power generation for stand-alone applications: Configurations, storage options, sizing methodologies and control. Renew. Sustain. Energy Rev. 2014, 38, 99–120. [Google Scholar] [CrossRef]
- Upadhyay, S.; Sharma, M.P. A review on configurations, control and sizing methodologies of hybrid energy systems. Renew. Sustain. Energy Rev. 2014, 38, 47–63. [Google Scholar] [CrossRef]
- Neves, D.; Silva, C.A.; Connors, S. Design and implementation of hybrid renewable energy systems on micro-communities: A review on case studies. Renew. Sustain. Energy Rev. 2014, 31, 935–946. [Google Scholar] [CrossRef]
- Mohammed, Y.S.; Mustafa, M.W.; Bashir, N. Hybrid renewable energy systems for off-grid electric power: Review of substantial issues. Renew. Sustain. Energy Rev. 2014, 35, 527–539. [Google Scholar] [CrossRef]
- Unamuno, E.; Barrena, J.A. Hybrid ac/dc microgrids—Part I: Review and classification of topologies. Renew. Sustain. Energy Rev. 2015, 52, 1251–1259. [Google Scholar] [CrossRef]
- Bhandari, B.; Lee, K.T.; Lee, G.Y.; Cho, Y.M.; Ahn, S.H. Optimization of hybrid renewable energy power systems: A review. Int. J. Precis. Eng. Manuf. Green Technol. 2015, 2, 99–112. [Google Scholar] [CrossRef]
- Krishna, K.S.; Kumar, K.S. A review on hybrid renewable energy systems. Renew. Sustain. Energy Rev. 2015, 52, 907–916. [Google Scholar] [CrossRef]
- Mahesh, A.; Sandhu, K.S. Hybrid wind/photovoltaic energy system developments: Critical review and findings. Renew. Sustain. Energy Rev. 2015, 52, 1135–1147. [Google Scholar] [CrossRef]
- Bahramara, S.; Moghaddam, M.P.; Haghifam, M.R. Optimal planning of hybrid renewable energy systems using HOMER: A review. Renew. Sustain. Energy Rev. 2016, 62, 609–620. [Google Scholar] [CrossRef]
- Olatomiwa, L.; Mekhilef, S.; Ismail, M.S.; Moghavvemi, M. Energy management strategies in hybrid renewable energy systems: A review. Renew. Sustain. Energy Rev. 2016, 62, 821–835. [Google Scholar] [CrossRef]
- Siddaiah, R.; Saini, R.P. A review on planning, configurations, modeling and optimization techniques of hybrid renewable energy systems for off grid applications. Renew. Sustain. Energy Rev. 2016, 58, 376–396. [Google Scholar] [CrossRef]
- Mandelli, S.; Barbieri, J.; Mereu, R.; Colombo, E. Off-grid systems for rural electrification in developing countries: Definitions, classification and a comprehensive literature review. Renew. Sustain. Energy Rev. 2016, 58, 1621–1646. [Google Scholar] [CrossRef]
- Chong, L.W.; Wong, Y.W.; Rajkumar, R.K.; Isa, D. Hybrid energy storage systems and control strategies for stand-alone renewable energy power systems. Renew. Sustain. Energy Rev. 2016, 66, 174–189. [Google Scholar] [CrossRef]
- Asghar, F.; Hussain, M.I.; Alshahrani, F.A.; Akhtar, M.I.; Amjad, W.; Shahzad, M.; Husnain, S.H.; Lee, G.H. Technoeconomic analysis of standalone hybrid renewable energy systems for telecommunication sector under different climatic conditions in Saudi Arabia. Energy Rep. 2024, 11, 4067–4084. [Google Scholar] [CrossRef]
- Goel, S.; Sharma, R. Performance evaluation of stand alone, grid connected and hybrid renewable energy systems for rural application: A comparative review. Renew. Sustain. Energy Rev. 2017, 78, 1378–1389. [Google Scholar] [CrossRef]
- Franco, A.; Shaker, M.; Kalubi, D.; Hostettler, S. A review of sustainable energy access and technologies for healthcare facilities in the Global South. Sustain. Energy Technol. Assess. 2017, 22, 92–105. [Google Scholar] [CrossRef]
- Guo, S.; Liu, Q.; Sun, J.; Jin, H. A review on the utilization of hybrid renewable energy. Renew. Sustain. Energy Rev. 2018, 91, 1121–1147. [Google Scholar] [CrossRef]
- Sawle, Y.; Gupta, S.C.; Bohre, A.K. Review of hybrid renewable energy systems with comparative analysis of off-grid hybrid system. Renew. Sustain. Energy Rev. 2018, 81, 2217–2235. [Google Scholar] [CrossRef]
- Twaha, S.; Ramli, M.A. A review of optimization approaches for hybrid distributed energy generation systems: Off-grid and grid-connected systems. Sustain. Cities Soc. 2018, 41, 320–331. [Google Scholar] [CrossRef]
- Ma, W.; Xue, X.; Liu, G. Techno-economic evaluation for hybrid renewable energy system: Application and merits. Energy 2018, 159, 385–409. [Google Scholar] [CrossRef]
- Hajiaghasi, S.; Salemnia, A.; Hamzeh, M. Hybrid energy storage system for microgrids applications: A review. J. Energy Storage 2019, 21, 543–570. [Google Scholar] [CrossRef]
- Lian, J.; Zhang, Y.; Ma, C.; Yang, Y.; Chaima, E. A review on recent sizing methodologies of hybrid renewable energy systems. Energy Convers. Manag. 2019, 199, 112027. [Google Scholar] [CrossRef]
- Babu, T.S.; Vasudevan, K.R.; Ramachandaramurthy, V.K.; Sani, S.B.; Chemud, S.; Lajim, R.M. A comprehensive review of hybrid energy storage systems: Converter topologies, control strategies and future prospects. IEEE Access 2020, 8, 148702–148721. [Google Scholar] [CrossRef]
- Yuan, Y.; Wang, J.; Yan, X.; Shen, B.; Long, T. A review of multi-energy hybrid power system for ships. Renew. Sustain. Energy Rev. 2020, 132, 110081. [Google Scholar] [CrossRef]
- Zebra, E.I.; van der Windt, H.J.; Nhumaio, G.; Faaij, A.P. A review of hybrid renewable energy systems in mini-grids for off-grid electrification in developing countries. Renew. Sustain. Energy Rev. 2021, 144, 111036. [Google Scholar] [CrossRef]
- Ammari, C.; Belatrache, D.; Touhami, B.; Makhloufi, S. Sizing, optimization, control and energy management of hybrid renewable energy system—A review. Energy Built Environ. 2022, 3, 399–411. [Google Scholar] [CrossRef]
- Villasís-Keever, M.Á.; Rendón-Macías, M.E.; García, H.; Miranda-Novales, M.G.; Escamilla-Núñez, A. Systematic Review and Meta-Analysis as Support Tools for Research and Clinical Practice. Rev. Alerg. Mex 2020, 67, 62–72. [Google Scholar] [CrossRef]
- Jefferson, T.; Doshi, P.; Boutron, I.; Golder, S.; Heneghan, C.; Hodkinson, A.; Jones, M.; Lefebvre, C.; Stewart, L.A. When to Include Clinical Study Reports and Regulatory Documents in Systematic Reviews. BMJ Evid. Based Med. 2018, 23, 210–217. [Google Scholar] [CrossRef] [PubMed]
- Salameh, T.; Ghenai, C.; Merabet, A.; Alkasrawi, M. Techno-economical optimization of an integrated stand-alone hybrid solar PV tracking and diesel generator power system in Khorfakkan, United Arab Emirates. Energy 2020, 190, 116475. [Google Scholar] [CrossRef]
- Salehin, S.; Rahman, M.M.; Islam, A.S. Techno-economic feasibility study of a solar PV-diesel system for applications in Northern part of Bangladesh. Int. J. Renew. Energy Res. 2015, 5, 1220–1229. [Google Scholar]
- Jamshidi, M.; Askarzadeh, A. Techno-economic analysis and size optimization of an off-grid hybrid photovoltaic, fuel cell and diesel generator system. Sustain. Cities Soc. 2019, 44, 310–320. [Google Scholar] [CrossRef]
- Haffaf, A.; Lakdja, F. Comprehensive multi-stage 3E feasibility and overall sensitivity analysis of PV-Diesel-BESS hybrid on/off grid system under various battery technologies, energy controls strategies, and solar tracking techniques. Energy Convers. Manag. 2024, 312, 118548. [Google Scholar] [CrossRef]
- Kumar, U.S.; Manoharan, P.S. Economic analysis of hybrid power systems (PV/diesel) in different climatic zones of Tamil Nadu. Energy Convers. Manag. 2014, 80, 469–476. [Google Scholar] [CrossRef]
- Das, B.K.; Alotaibi, M.A.; Das, P.; Islam, M.S.; Das, S.K.; Hossain, M.A. Feasibility and techno-economic analysis of stand-alone and grid-connected PV/wind/diesel/batt hybrid energy system: A case study. Energy Strateg. Rev 2021, 37, 100673. [Google Scholar] [CrossRef]
- Sambhi, S.; Sharma, H.; Bhadoria, V.; Kumar, P.; Chaurasia, R.; Fotis, G.; Vita, V. Technical and economic analysis of solar PV/diesel generator smart hybrid power plant using different battery storage technologies for SRM IST, Delhi-NCR Campus. Sustainability 2023, 15, 3666. [Google Scholar] [CrossRef]
- Kasaeian, A.; Rahdan, P.; Rad, M.A.; Yan, W.M. Optimal design and technical analysis of a grid-connected hybrid photovoltaic/diesel/biogas under different economic conditions: A case study. Energy Convers. Manag. 2019, 198, 111810. [Google Scholar] [CrossRef]
- Usman, M.; Khan, M.T.; Rana, A.S.; Ali, S. Techno-economic analysis of hybrid solar-diesel-grid connected power generation system. J. Electr. Syst. Inf. Technol. 2018, 5, 653–662. [Google Scholar] [CrossRef]
- Dardour, H.; Chouaieb, O.; Sammouda, H. Techno-Economic Analysis of Micro-Grid Based Photovoltaic/Diesel Generator Hybrid Power System for Rural Electrification in Kerkennah, Tunisia. J. Sol. Energy Eng. 2020, 142, 064503. [Google Scholar] [CrossRef]
- Setiawan, A.A.; Ramadhan, S.A.; Wahyuni, N.S.; Hidayah, A.N.; Arifin, M.L.N.R.; Suyatna, H. Economic analysis comparison between solar photovoltaic and diesel generator for water pumping system in an Indonesia rural karsts area. KnE Energy 2015, 8–15. [Google Scholar] [CrossRef]
- Tijani, H.O.; Wei Tan, C.; Bashir, N. Techno-economic analysis of hybrid photovoltaic/diesel/battery off-grid system in northern Nigeria. J. Renew. Sustain. Energy 2014, 6, 033103. [Google Scholar] [CrossRef]
- Jamal, T.; Shafiullah, G.M.; Carter, C.; Urmee, T. A comprehensive techno-economic and power quality analysis of a remote PV-diesel system in Australia. Renew. Energy Environ. Sustain. 2017, 2, 24. [Google Scholar] [CrossRef]
- Chedid, R.; Baydoun, I.; Eid, S.; Tarhini, S.; Ghajar, R. Techno-economic analysis of a PV generator operating in a hybrid diesel-unreliable grid system. In Proceedings of the 2015 International Conference on Clean Electrical Power (ICCEP), Taormina, Italy, 16–18 June 2015; IEEE: New York, NY, USA, 2015; pp. 134–139. [Google Scholar]
- Mulenga, E.; Kabanshi, A.; Mupeta, H.; Ndiaye, M.; Nyirenda, E.; Mulenga, K. Techno-economic analysis of off-grid PV-Diesel power generation system for rural electrification: A case study of Chilubi district in Zambia. Renew. Energy 2023, 203, 601–611. [Google Scholar] [CrossRef]
- Mahdi, A.J.; Fadheel, B.A. A modified algorithm for economic evaluation between diesel-generator and PV solar system. In Proceedings of the 2018 2nd International Conference for Engineering, Technology and Sciences of Al-Kitab (ICETS), Karkuk, Iraq, 4–6 December 2018; IEEE: New York, NY, USA, 2018; pp. 83–87. [Google Scholar]
- Babajide, A.; Brito, M.C. Solar PV systems to eliminate or reduce the use of diesel generators at no additional cost: A case study of Lagos, Nigeria. Renew. Energy 2021, 172, 209–218. [Google Scholar] [CrossRef]
- Abd-El Mageed, H.S. Cost analysis and optimal sizing of PV-Diesel hybrid energy systems. Am. J. Renew. Sustain. Energy 2018, 4, 47–55. [Google Scholar]
- Giday, Z.G. Technical and economic assessment of solar PV/diesel hybrid power system for rural school electrification in Ethiopia. Int. J. Renew. Energy Res. 2014, 3, 735–744. [Google Scholar]
- Sanusi, Y.S.; Dandajeh, H.; Mustapha, H. Techno-economic analysis of hybrid diesel generator/PV/battery power system for telecommunication application. ATBU J. Sci. Technol. Educ. 2020, 8, 77–91. [Google Scholar]
- Spiru, P.; Lizica-Simona, P. Technical and economical analysis of a PV/wind/diesel hybrid power system for a remote area. Energy Procedia 2018, 147, 343–350. [Google Scholar] [CrossRef]
- Tessemo, H.D.; Sosso, O.T.; Lontsi, F.; Bot, B.V. Techno-economic comparison of stand-alone energy production systems (SAPEs) with a view to valorize the organic Rankine cycle (ORC) in Cameroonian households. Energy Syst. 2024, 1–33. [Google Scholar] [CrossRef]
- Ijeoma, M.W.; Lewis, C.G.; Chen, H.; Chukwu, B.N.; Carbajales-Dale, M. Technical, economic, and environmental feasibility assessment of solar-battery-generator hybrid energy systems: A case study in Nigeria. Front. Energy Res. 2024, 12, 1397037. [Google Scholar] [CrossRef]
- Bortolini, M.; Gamberi, M.; Graziani, A.; Pilati, F. Economic and environmental bi-objective design of an off-grid photovoltaic–battery–diesel generator hybrid energy system. Energy Convers. Manag. 2015, 106, 1024–1038. [Google Scholar] [CrossRef]
- Dei, T.; Batjargal, N. Technical and Economical Evaluation of Micro-Solar PV/Diesel Hybrid Generation System for Small Demand. Int. J. Renew. Energy Dev. 2022, 11, 1101. [Google Scholar] [CrossRef]
- Obuah, E.C.; Alalibo, T.J. Techno-Economic Analysis of Hybrid Photovoltaic/Diesel Energy System for Oil and Gas Industries in Nigeria. Int. J. Sci. Res. 2017, 6, 346–351. [Google Scholar]
- Maleki, A.; Ameri, M.; Pourfayaz, F. Techno-economic analysis and optimal design of an off-grid hybrid pv/wind/diesel system with battery storage. Int. J. Eng. Appl. Sci. 2014, 6, 23–39. [Google Scholar] [CrossRef]
- Hossain, A.A. Design and economic analysis of PV-diesel hybrid system for particular section of IUT campus. In Proceedings of the 2nd International Conference on Green Energy and Technology, Dhaka, Bangladesh, 5–6 September 2014; IEEE: New York, NY, USA, 2014; pp. 91–94. [Google Scholar]
- Riayatsyah, T.M.; Geumpana, T.A.; Fattah, I.R.; Mahlia, T.I. Techno-economic analysis of hybrid diesel generators and renewable energy for a remote island in the indian ocean using HOMER Pro. Sustainability 2022, 14, 9846. [Google Scholar] [CrossRef]
- Akinsipe, O.C.; Moya, D.; Kaparaju, P. Design and economic analysis of off-grid solar PV system in Jos-Nigeria. J. Clean. Prod. 2021, 287, 125055. [Google Scholar] [CrossRef]
- Mamaghani, A.H.; Escandon, S.A.; Najafi, B.; Shirazi, A.; Rinaldi, F. Techno-economic feasibility of photovoltaic, wind, diesel and hybrid electrification systems for off-grid rural electrification in Colombia. Renew. Energy 2016, 97, 293–305. [Google Scholar] [CrossRef]
- Jaman, S. Techno-economic analysis of a solar PV-fuel cell based hybrid energy system for St. Martin island using HOMER. Seu J. Sci. Eng 2018, 12, 30–38. [Google Scholar]
- Das, S.; Sadhu, P.K.; Chakraborty, S.; Saha, M.; Sadhu, M. Life cycle economic analysis of stand-alone solar PV system in India–a relative study. World J. Eng. 2015, 12, 37–44. [Google Scholar] [CrossRef]
- Tay, G.; Acakpovi, A.; Adjei, P.; Aggrey, G.K.; Sowah, R.; Kofi, D.; Afonope, M.; Sulley, M. Optimal sizing and techno-economic analysis of a hybrid solar PV/wind/diesel generator system. In IOP Conference Series: Earth and Environmental Science; IOP Publishing: Bristol, UK, 2022; Volume 1042, p. 012014. [Google Scholar]
- Hussain, S.M.; Sharma, D.K. Techno-economic analysis of solar PV/diesel hybrid energy system for electrification of television substation. A case study of Nepal television substation at Ilam. In Proceedings of IOE Graduate Conference; Tribhuvan University: Kathmandu, Nepal, 2014; pp. 420–428. [Google Scholar]
- Ibrik, I.H. Techno-economic feasibility of energy supply of water pumping in Palestine by photovoltaic-systems, diesel generators and electric grid. Int. J. Energy Econ. Policy 2020, 10, 69–75. [Google Scholar] [CrossRef]
- Abaka, J.U.; Iortyer, H.A.; Ibraheem, T.B. Sizing and economic assessment of photovoltaic and diesel generator for rural Nigeria. Int. J. Eng. Sci. 2017, 6, 10–17. [Google Scholar]
- Ghenai, C.; Salameh, T.; Merabet, A. Technico-economic analysis of off grid solar PV/Fuel cell energy system for residential community in desert region. Int. J. Hydrog. Energy 2020, 45, 11460–11470. [Google Scholar] [CrossRef]
- Jamal, T.; Shoeb, M.A.; Shafiullah, G.M.; Carter, C.E.; Urmee, T. A design consideration for solar PV-diesel remote electricity network: Australia perspective. In Proceedings of the 2016 IEEE Innovative Smart Grid Technologies-Asia (ISGT-Asia), Melbourne, Australia, 28 November–1 December 2016; IEEE: New York, NY, USA, 2016; pp. 821–826. [Google Scholar]
- Al Garni, H.Z.; Mas’ud, A.A.; Baseer, M.A.; Ramli, M.A. Techno-economic optimization and sensitivity analysis of a PV/Wind/diesel/battery system in Saudi Arabia using a combined dispatch strategy. Sustain. Energy Technol. Assess. 2022, 53, 102730. [Google Scholar] [CrossRef]
- Salameh, T.; Abdelkareem, M.A.; Olabi, A.G.; Sayed, E.T.; Al-Chaderchi, M.; Rezk, H. Integrated standalone hybrid solar PV, fuel cell and diesel generator power system for battery or supercapacitor storage systems in Khorfakkan, United Arab Emirates. Int. J. Hydrog. Energy 2021, 46, 6014–6027. [Google Scholar] [CrossRef]
- Ramli, M.A.; Hiendro, A.; Twaha, S. Economic analysis of PV/diesel hybrid system with flywheel energy storage. Renew. Energy 2015, 78, 398–405. [Google Scholar] [CrossRef]
- Ghenai, C.; Bettayeb, M. Modelling and performance analysis of a stand-alone hybrid solar PV/Fuel Cell/Diesel Generator power system for university building. Energy 2019, 171, 180–189. [Google Scholar] [CrossRef]
- Roy, A.; Kulkarni, G.N. Analysis on the feasibility of a PV-diesel generator hybrid system without energy storage. Clean Technol. Environ. Policy 2016, 18, 2541–2553. [Google Scholar] [CrossRef]
- Tsuanyo, D.; Aussel, D.; Azoumah, Y.; Neveu, P. Optimal Design of a PV/Diesel Hybrid System for Decentralized Areas through Economic Criteria. Int. J. Energy Power Eng. 2015, 9, 486–491. [Google Scholar]
- Zhao, N.; Wang, L.; Ding, C. Modeling and optimization of a hybrid solar-battery-diesel power system for remote consumers. Environ. Sci. Pollut. Res. 2024, 31, 38542–38552. [Google Scholar] [CrossRef]
- Soumya, M.; Hosna, Y.; Sarker, M.R.; Beg, M.R. Prospect of solar-PV/biogas/diesel generator hybrid energy system of an off-grid area in Bangladesh. AIP Conf. Proc. 2017, 1919, 020020. [Google Scholar]
- Ji, L.; Liu, Z.; Wu, Y.; Huang, G. Techno-economic feasibility analysis of optimally sized a biomass/PV/DG hybrid system under different operation modes in the remote area. Sustain. Energy Technol. Assess. 2022, 52, 102117. [Google Scholar] [CrossRef]
- Das, B.K.; Zaman, F. Performance analysis of a PV/Diesel hybrid system for a remote area in Bangladesh: Effects of dispatch strategies, batteries, and generator selection. Energy 2019, 169, 263–276. [Google Scholar] [CrossRef]
- Baneshi, M.; Hadianfard, F. Techno-economic feasibility of hybrid diesel/PV/wind/battery electricity generation systems for non-residential large electricity consumers under southern Iran climate conditions. Energy Convers. Manag. 2016, 127, 233–244. [Google Scholar] [CrossRef]
- Sanni, S.O.; Oricha, J.Y.; Oyewole, T.O.; Bawonda, F.I. Analysis of backup power supply for unreliable grid using hybrid solar PV/diesel/biogas system. Energy 2021, 227, 120506. [Google Scholar] [CrossRef]
- Ansari, M.S.; Jalil, M.F.; Manaullah Diwania, S. Techno-economic analysis of diesel/wind/PV/battery hybrid energy system for Androth Island. In Renewable Power for Sustainable Growth: Proceedings of International Conference on Renewal Power (ICRP 2020); Springer: Singapore, 2021; pp. 285–295. [Google Scholar]
- Yunus, M.Y.; Lewi, A.S.; Rijal, A.S.; Huda, N.; Ikram, A. Planning study of hybrid power plant solar PV-diesel generator on kodingare island, sinjai regency. Planning 2023, 5, 69–76. [Google Scholar] [CrossRef]
- Aeggegn, D.B.; Agajie, T.F.; Workie, Y.G.; Khan, B.; Fopah-Lele, A. Feasibility and techno-economic analysis of PV-battery priority grid tie system with diesel resilience: A case study. Heliyon 2023, 9, e19387. [Google Scholar] [CrossRef] [PubMed]
- Abbas, M.K.; Hassan, Q.; Jaszczur, M.; Al-Sagar, Z.S.; Hussain, A.N.; Hasan, A.; Mohamad, A. Energy visibility of a modeled photovoltaic/diesel generator set connected to the grid. Energy Harvest. Syst. 2022, 9, 27–38. [Google Scholar] [CrossRef]
- Murugaperumal, K.; Raj, P.A. Feasibility design and techno-economic analysis of hybrid renewable energy system for rural electrification. Sol. Energy 2019, 188, 1068–1083. [Google Scholar] [CrossRef]
- Rinaldi, F.; Moghaddampoor, F.; Najafi, B.; Marchesi, R. Economic feasibility analysis and optimization of hybrid renewable energy systems for rural electrification in Peru. Clean Technol. Environ. Policy 2021, 23, 731–748. [Google Scholar] [CrossRef]
- Babatunde, O.M.; Denwigwe, I.H.; Babatunde, D.E.; Ayeni, A.O.; Adedoja, T.B.; Adedoja, O.S. Techno-economic assessment of photovoltaic-diesel generator-battery energy system for base transceiver stations loads in Nigeria. Cogent Eng. 2019, 6, 1684805. [Google Scholar] [CrossRef]
- Salisu, S.; Mustafa, M.W.; Olatomiwa, L.; Mohammed, O.O. Assessment of technical and economic feasibility for a hybrid PV-wind-diesel-battery energy system in a remote community of north central Nigeria. Alex. Eng. J. 2019, 58, 1103–1118. [Google Scholar] [CrossRef]
- Khan, M.J.; Yadav, A.K.; Mathew, L. Techno economic feasibility analysis of different combinations of PV-Wind-Diesel-Battery hybrid system for telecommunication applications in different cities of Punjab, India. Renew. Sustain. Energy Rev. 2017, 76, 577–607. [Google Scholar] [CrossRef]
- Jung, T.Y.; Kim, Y.T.; Hyun, J.H. An Economic Analysis of a Hybrid Solar PV-Diesel-ESS System for Kumundhoo, Maldives. Korea World Econ. 2017, 18, 109–134. [Google Scholar]
- Kuznetsov, O.N.; Sultan, H.M.; Aljendy, R.I.; Diab, A.A. Economic feasibility analysis of PV/wind/diesel/battery isolated microgrid for rural electrification in south Egypt. In Proceedings of the 2019 IEEE Conference of Russian Young Electr Electrical and Electronic Engineering (EIConRus), Saint Petersburg, Russia, 28–31 January 2019; IEEE: New York, NY, USA, 2019; pp. 1001–1006. [Google Scholar]
- Ya, A.Z.; Lilienthal, P. Techno-Economic Analysis of Off-Grid PV-Diesel Hybrid Microgrid for Sustainable Rural Electrification in Central Myanmar. In Proceedings of the 10th AUN/SEED-NET Regional Conference on Energy Engineering, Yangon, Myanmar, 9–11 November 2017. [Google Scholar]
- Adaramola, M.S.; Paul, S.S.; Oyewola, O.M. Assessment of decentralized hybrid PV solar-diesel power system for applications in Northern part of Nigeria. Energy Sustain. Dev. 2014, 19, 72–82. [Google Scholar] [CrossRef]
- Halabi, L.M.; Mekhilef, S.; Olatomiwa, L.; Hazelton, J. Performance analysis of hybrid PV/diesel/battery system using HOMER: A case study Sabah, Malaysia. Energy Convers. Manag. 2017, 144, 322–339. [Google Scholar] [CrossRef]
- Shafiullah, G.M.; Carter, C.E. Feasibility study of photovoltaic (PV)-diesel hybrid power systems for remote networks. In Proceedings of the 2015 IEEE Innovative Smart Grid Technologies-Asia (ISGT ASIA), Bangkok, Thailand, 3–6 November 2015; IEEE: New York, NY, USA, 2015; pp. 1–7. [Google Scholar]
- Al-Shammari, Z.W.; Azizan, M.M.; Rahman, A.S. Grid-independent pv-wind-diesel generator hybrid renewable energy system for a medium population: A case study. J. Eng. Sci. Technol. 2021, 16, 92–106. [Google Scholar]
- Harajli, H.; Kabakian, V.; El-Baba, J.; Diab, A.; Nassab, C. Commercial-scale hybrid solar photovoltaic-diesel systems in select Arab countries with weak grids: An integrated appraisal. Energy Policy 2020, 137, 111190. [Google Scholar] [CrossRef]
- Altun, A.F.; Kilic, M. Design and performance evaluation based on economics and environmental impact of a PV-wind-diesel and battery standalone power system for various climates in Turkey. Renew. Energy 2020, 157, 424–443. [Google Scholar] [CrossRef]
- Amole, A.O.; Owosibo, R.A.; Adewuyi, O.B.; Oladipo, S.; Imarhiagbe, N.O. Comparative analysis of control strategies for solar photovoltaic/diesel power system for stand-alone applications. Renew. Energy 2024, 226, 119717. [Google Scholar] [CrossRef]
- Samatar, A.M.; Mekhilef, S.; Mokhlis, H.; Kermadi, M.; Alshammari, O. Optimal design of a hybrid energy system considering techno-economic factors for off-grid electrification in remote areas. Clean Technol. Environ. Policy 2024, 1–29. [Google Scholar] [CrossRef]
- Alotaibi, M.A.; Eltamaly, A.M. A smart strategy for sizing of hybrid renewable energy system to supply remote loads in Saudi Arabia. Energies 2021, 14, 7069. [Google Scholar] [CrossRef]
- Bashir, N.; Modu, B.; Harcourt, P. Techo-economic analysis of off-grid renewable energy systems for rural electrification in North-eastern Nigeria. Int. J. Renew. Energy Res. 2018, 8, 1217–1228. [Google Scholar]
- Rezzouk, H.; Mellit, A. Feasibility study and sensitivity analysis of a stand-alone photovoltaic–diesel–battery hybrid energy system in the north of Algeria. Renew. Sustain. Energy Rev. 2015, 43, 1134–1150. [Google Scholar] [CrossRef]
- Rutibabara, J.B. Environmental and Economic Cost Analysis of a Solar PV, Diesel and Hybrid PV-Diesel Water Pumping Systems for Agricultural Irrigation in Rwanda: Case Study of Bugesera District. Master’s Thesis, Pan African University, Yaoundé, Cameroon, 2018. [Google Scholar]
- Li, C.; Yu, W. Techno-economic comparative analysis of off-grid hybrid photovoltaic/diesel/battery and photovoltaic/battery power systems for a household in Urumqi, China. J. Clean. Prod. 2016, 124, 258–265. [Google Scholar] [CrossRef]
- Chukwuma Mbah, C.; Ukachukwu Oparaku, O.; Chibuikem Nnadozie, E. Development of Software for life cycle cost analysis of solar photovoltaic (PV) and diesel generator systems in Nigeria. J. Eng. Res. Rep. 2018, 2, 1–9. [Google Scholar] [CrossRef]
- Bicks, A.T. Economic analysis and utilization of hybrid wind solar pv system for households–a case study in Ethiopia. Int. J. Energy Environ. Econ. 2021, 29, 217–229. [Google Scholar]
- Kaabeche, A.; Ibtiouen, R. Techno-economic optimization of hybrid photovoltaic/wind/diesel/battery generation in a stand-alone power system. Sol. Energy 2014, 103, 171–182. [Google Scholar] [CrossRef]
- Amba, M.I.; Dalimi, R. Economic Analysis of Hybrid Power Plant (Solar-Diesel) on Kawaluso Island, North Sulawesi. Electr. Electron. Commun. Control. Inform. Syst. 2023, 17, 13–21. [Google Scholar] [CrossRef]
- Wanik, M.Z.C.; Elrayyah, A.; AbdulJabbar, A. Techno-economic Analysis of PV-Battery-Diesel Generation System for Qatari Remote Desert Farm Application. In Sustainable Energy-Water-Environment Nexus in Deserts: Proceeding of the First International Conference on Sustainable Energy-Water-Environment Nexus in Desert Climates; Springer International Publishing: Cham, Switzerland, 2022; pp. 423–431. [Google Scholar]
- Nesamalar, J.J.; Suruthi, S.; Raja, S.C.; Tamilarasu, K. Techno-economic analysis of both on-grid and off-grid hybrid energy system with sensitivity analysis for an educational institution. Energy Convers. Manag. 2021, 239, 114188. [Google Scholar] [CrossRef]
- Nsafon, B.E.; Owolabi, A.B.; Butu, H.M.; Roh, J.W.; Suh, D.; Huh, J.S. Optimization and sustainability analysis of PV/wind/diesel hybrid energy system for decentralized energy generation. Energy Strategy Rev. 2020, 32, 100570. [Google Scholar] [CrossRef]
- Ghenai, C.; Salameh, T.; Merabet, A.; Hamid, A.K. Modeling and optimization of hybrid solar-diesel-battery power system. In Proceedings of the 2017 7th International Conference on Modeling, Simulation, and Applied Optimization (ICMSAO), Sharjah, United Arab Emirates, 4–6 April 2017; IEEE: New York, NY, USA, 2017; pp. 1–5. [Google Scholar]
- Gomaa, M.R.; Ala’a, K.; Al-Dhaifallah, M.; Rezk, H.; Ahmed, M. Optimal design and economic analysis of a hybrid renewable energy system for powering and desalinating seawater. Energy Rep. 2023, 9, 2473–2493. [Google Scholar] [CrossRef]
- Esan, A.B.; Agbetuyi, A.F.; Oghorada, O.; Ogbeide, K.; Awelewa, A.A.; Afolabi, A.E. Reliability assessments of an islanded hybrid PV-diesel-battery system for a typical rural community in Nigeria. Heliyon 2019, 5, e01632. [Google Scholar] [CrossRef]
- Sarkar, M.N.; Ghosh, H.R. Techno-economic analysis and challenges of solar powered pumps dissemination in Bangladesh. Sustain. Energy Technol. Assess. 2017, 20, 33–46. [Google Scholar] [CrossRef]
- Kumari, J.; Subathra, P.; Moses, J.E.; Shruthi, D. Economic analysis of hybrid energy system for rural electrification using HOMER. In Proceedings of the 2017 International Conference on Innovations in Electrical, Electronics, Instrumentation and Media Technology (ICEEIMT), Coimbatore, India, 3–4 February 2017; IEEE: New York, NY, USA, 2017; pp. 151–156. [Google Scholar]
- Shoeb, M.A.; Jamal, T.; Shafiullah, G.M.; Rahman, M.M. Analysis of remote PV-diesel based hybrid minigrid for different load conditions. In Proceedings of the 2016 IEEE Innovative Smart Grid Technologies-Asia (ISGT-Asia), Melbourne, Australia, 28 November–1 December 2016; IEEE: New York, NY, USA, 2016; pp. 1165–1170. [Google Scholar]
- Al-Shamma’a, A.A.; Alturki, F.A.; Farh, H.M. Techno-economic assessment for energy transition from diesel-based to hybrid energy system-based off-grids in Saudi Arabia. Energy Transit. 2020, 4, 31–43. [Google Scholar] [CrossRef]
- Ahmad, N.; Arbab, M.N.; Ullah, N.; Jamal, M.; Ilyas, M.; Muammad, U. Design of Optimum Configuration and techno-economic analysis of a Hybrid Power System. In Proceedings of the 2019 International Conference on Electrical, Communication, and Computer Engineering (ICECCE), Swat, Pakistan, 24–25 July 2019; IEEE: New York, NY, USA, 2019; pp. 1–6. [Google Scholar]
- Channi, H.K. Optimal designing of PV-diesel generator-based system using HOMER software. Mater. Today Proc. 2023; in press. [Google Scholar] [CrossRef]
- Iqbal, R.; Liu, Y.; Zeng, Y.; Zhang, Q.; Zeeshan, M. Comparative study based on techno-economics analysis of different shipboard microgrid systems comprising PV/wind/fuel cell/battery/diesel generator with two battery technologies: A step toward green maritime transportation. Renew. Energy 2024, 221, 119670. [Google Scholar] [CrossRef]
- Mendu, S.S.; Appikonda, P.; Emadabathuni, A.K. Techno-Economic Comparative Analysis between Grid-Connected and Stand-alone Integrated Energy Systems for an Educational Institute. Available online: https://catalog.lib.kyushu-u.ac.jp/opac_search/ (accessed on 7 July 2024).
- Olaiya, O.O.; Eze, B.E. Standalone Solar Power System for Small and Medium Scale Enterprises (SMES) in Nigeria: Design and Economic Analysis. Int. J. Adv. Eng. Manag. 2020, 2, 1–5. [Google Scholar]
- Akram, F.; Asghar, F.; Majeed, M.A.; Amjad, W.; Manzoor, M.O.; Munir, A. Techno-economic optimization analysis of stand-alone renewable energy system for remote areas. Sustain. Energy Technol. Assess. 2020, 38, 100673. [Google Scholar] [CrossRef]
- Ghenai, C.; Al-Ani, I.; Khalifeh, F. Design of solar PV/fuel cell/diesel generator energy system for Dubai ferry. In Proceedings of the 2019 Advances in Science and Engineering Technology International Conferences (ASET), Dubai, United Arab Emirates, 26 March–10 April 2019; pp. 1–5. [Google Scholar]
- Joseph, M.; Guntreddi, V.; Palanikumar, S.; John, U.K. Techno-Economic Assessment of a Hybrid Solar Photovoltaic–Diesel Genset for Rural Electrification, Case study of Namabasa Village–Uganda. KIU J. Sci. Eng. Technol. 2023, 2, 61–74. [Google Scholar] [CrossRef]
- Tsuanyo, D.; Azoumah, Y.; Aussel, D.; Neveu, P. Modeling and optimization of batteryless hybrid PV (photovoltaic)/Diesel systems for off-grid applications. Energy 2015, 86, 152–163. [Google Scholar] [CrossRef]
- Ammar, H.; Melit, A.; Adouane, M.; Bouziane, M.T. Techno-economic evaluation of a hybrid PV/diesel water pumping system for different pumping heads. In Proceedings of the 2015 3rd International Renewable and Sustainable Energy Conference (IRSEC), Marrakech, Morocco, 10–13 December 2015; IEEE: New York, NY, USA, 2015; pp. 1–5. [Google Scholar]
- Aziz, A.S.; Tajuddin, M.F.; Zidane, T.E.; Su, C.L.; Alrubaie, A.J.; Alwazzan, M.J. Techno-economic and environmental evaluation of PV/diesel/battery hybrid energy system using improved dispatch strategy. Energy Rep. 2022, 8, 6794–6814. [Google Scholar] [CrossRef]
- Simatupang, J.W.; Faskayana, D.A. Feasibility Study of Photovoltaic-Diesel Hybrid Power System as Renewable Energy Source. Available online: https://ijireeice.com/wp-content/uploads/2019/04/IJIREEICE.2019.7312.pdf (accessed on 7 July 2024).
- Akinyele, D. Techno-economic design and performance analysis of nanogrid systems for households in energy-poor villages. Sustain. Cities Soc. 2017, 34, 335–357. [Google Scholar] [CrossRef]
- Madziga, M.; Rahil, A.; Mansoor, R. Comparison between three off-grid hybrid systems (solar photovoltaic, diesel generator and battery storage system) for electrification for Gwakwani village, South Africa. Environments 2018, 5, 57. [Google Scholar] [CrossRef]
- Rajbongshi, R.; Borgohain, D.; Mahapatra, S. Optimization of PV-biomass-diesel and grid base hybrid energy systems for rural electrification by using HOMER. Energy 2017, 126, 461–474. [Google Scholar] [CrossRef]
- Aboudou, K.M.; El Ganaoui, M. Feasibility study for the production of electricity using a hybrid PV-wind-generator system in a remote area in Comoros. Int. J. Res. Rev. Sci. Appl. 2017, 3, 23–36. [Google Scholar]
- Das, H.S.; Dey, A.; Tan, C.W.; Yatim, A.H. Feasibility analysis of standalone PV/wind/battery hybrid energy system for rural Bangladesh. Int. J. Renew. Energy Res. 2016, 6, 402–412. [Google Scholar]
- Iskanderani, A.I.; Mehedi, I.M.; Ramli, M.A.; Islam, M.R. Analyzing the off-grid performance of the hybrid photovoltaic/diesel energy system for a peripheral village. Int. J. Photoenergy 2020, 2020, 7673937. [Google Scholar] [CrossRef]
- Ghenai, C.; Bettayeb, M.; Brdjanin, B.; Hamid, A.K. Hybrid solar PV/PEM fuel Cell/Diesel Generator power system for cruise ship: A case study in Stockholm, Sweden. Case Stud. Therm. Eng. 2019, 14, 100497. [Google Scholar] [CrossRef]
- El-Houari, H.; Allouhi, A.; Rehman, S.; Buker, M.S.; Kousksou, T.; Jamil, A.; El Amrani, B. Design, simulation, and economic optimization of an off-grid photovoltaic system for rural electrification. Energies 2019, 12, 4735. [Google Scholar] [CrossRef]
- Ali, T.; Ma, H.; Nahian, A.J. Techno-economic analysis of a hybrid mini-grid in rural areas: A case study of Bangladesh. J. Energy Res. Rev. 2020, 4, 10–29. [Google Scholar] [CrossRef]
- Khadka, S.K.; Shrestha, J.N.; Shakya, S.R. Comparative analysis of solar-wind hybrid system with diesel generator system in powering remote telecom towers of nepal using HOMER. In Proceedings of IOE Graduate Conference; Tribhuvan University: Kathmandu, Nepal, 2014; p. 439. [Google Scholar]
- Salisu, S.; Mustafa, M.W.; Mohammed, O.O.; Mustapha, M.; Jumani, T.A. Techno-economic feasibility analysis of an off-grid hybrid energy system for rural electrification in Nigeria. Int. J. Renew. Energy Res. 2019, 9, 261–270. [Google Scholar]
- Ninad, N.; Turcotte, D.; Poissant, Y. Analysis of PV-diesel hybrid microgrids for small Canadian arctic communities. Can. J. Electr. Comput. Eng. 2020, 43, 315–325. [Google Scholar] [CrossRef]
- Okedu, K.; Uhunmwangho, R.; Bassey, N. Comparative study of on and off grid tied integrated diesel/solar (PV) battery generation system. Int. J. Eng. Technol. 2015, 1, 19–25. [Google Scholar]
- Goel, S.; Ali, S.M. Cost analysis of solar/wind/diesel hybrid energy systems for Telecom tower by using HOMER. Int. J. Renew. Energy Res. 2014, 4, 305–311. [Google Scholar]
- Boddapati, V.; Daniel, S.A. Optimal design and techno-economic analysis of a Microgrid for community load applications. In Advances in Clean Energy Technologies: Select Proceedings of ICET 2020; Springer: Singapore, 2021; pp. 361–374. [Google Scholar]
- Nour, M. Prospect of stand-alone PV-diesel hybrid power system for rural electrification in UAE. Int. J. Renew. Energy Res. 2014, 4, 749–758. [Google Scholar]
- Mhandu, S.R.; Longe, O.M. Techno-economic analysis of hybrid PV-wind-diesel-battery standalone and grid-connected microgrid for rural electrification in Zimbabwe. In Proceedings of the 2022 IEEE Nigeria 4th International Conference on Disruptive Technologies for Sustainable Development (NIGERCON), Abuja, Nigeria, 15–17 May 2022; IEEE: New York, NY, USA, 2022; pp. 1–5. [Google Scholar]
- Benchraa, H.; Redouane, A.; El Harraki, I.; El Hasnaoui, A. Techno-economic feasibility study of a hybrid biomass/PV/diesel/battery system for powering the village of Imlil in High Atlas of Morocco. In Proceedings of the 2018 9th International Renewable Energy Congress (IREC), Hammamet, Tunisia, 20–22 March 2018; IEEE: New York, NY, USA, 2018; pp. 1–6. [Google Scholar]
- Ibrahim, S.H.; Agab, E.; Shukri, M. Design and analysis of PV-Diesel hybrid power system case study Sudan, El Daein (East Darfur). Int. J. Eng. Res. Gen. Sci. 2020, 8, 56–65. [Google Scholar]
- Tur, M.R.; Bouchiba, N. Techno-economic energy analysis of solar/wind/diesel generator hybrid system: Case study for Southeast Region of Turkey, Mardin. In Proceedings of the 2016 17th International Conference on Sciences and Techniques of Automatic Control and Computer Engineering (STA), Sousse, Tunisia, 19–21 December 2016; IEEE: New York, NY, USA, 2016; pp. 606–611. [Google Scholar]
- Shezan, S.A.; Salahuddin, A.Z.; Farzana, M.; Hossain, A. Techno-economic analysis of a hybrid PV-wind-diesel energy system for sustainable development at coastal areas in Bangladesh. In Proceedings of the 2016 4th International Conference on the Development in the in Renewable Energy Technology (ICDRET), Dhaka, Bangladesh, 7–9 January 2016; IEEE: New York, NY, USA, 2016; pp. 1–6. [Google Scholar]
- Dadhich, G.; Shrivastava, V. Economic comparison of solar PV and diesel water pumping system. In Proceedings of the 2017 International Conference on Information, Communication, Instrumentation and Control (ICICIC), Indore, India, 17–19 August 2017; IEEE: New York, NY, USA, 2017; pp. 1–6. [Google Scholar]
- Tofani, A.F.; Garniwa, I.; Fajry, F.R. Techno-economic analysis of sea floating PV/diesel hybrid power plant with battery arrangement scheme for residential load at remote area in Indonesia (case study: Small Kei Island, South East Moluccas). In Proceedings of the 2018 International Conference on Electrical Engineering and Computer Science (ICECOS), Pangkal Pinang, Indonesia, 2–4 October 2018; IEEE: New York, NY, USA, 2018; pp. 243–246. [Google Scholar]
- Wicaksana, H.; Muslim, M.M.; Hutapea, S.F.; Purwadi, A.; Haroen, Y. Design, implementation and techno-economic analysis of hybrid PV-Diesel for Off-grid system in Sebira Island. In Proceedings of the 2016 3rd Conference on Power Engineering and Renewable Energy (ICPERE), Yogyakarta, Indonesia, 29–30 November 2016; IEEE: New York, NY, USA, 2016; pp. 39–44. [Google Scholar]
- Mthwecu, S.; Chowdhury, S. Solar PV/Diesel Hybrid Power System design using macroeconomic analysis. In Proceedings of the 2015 50th International Universities Power Engineering Conference (UPEC), Stoke-on-Trent, UK, 1–4 September 2015; IEEE: New York, NY, USA, 2015; pp. 1–5. [Google Scholar]
- Saraswat, S.K.; Rao, K.V. Comparison of various off-grid power system models for a 10 kW load at Jaipur in Rajasthan. In Proceedings of the 2016 Second International Innovative Applications of Computational Intelligence on Power, Energy and Controls with their Impact on Humanity (CIPECH), Ghaziabad, India, 18–19 November 2016; IEEE: New York, NY, USA, 2016; pp. 134–138. [Google Scholar]
- Barua, A.; Jain, A.K.; Gupta, M.; Mishra, P.K. Control and techno-economic analysis of PV-diesel-battery based hybrid microgrid system. In Proceedings of the 2017 Conference on Information and Communication Technology (CICT), Gwalior, India, 3–5 November 2017; IEEE: New York, NY, USA, 2017; pp. 1–5. [Google Scholar]
- Hasan, S. Design and Comparative Feasibility Analysis of Optimized Hybrid Energy System for a Remote Island. In Proceedings of the 2020 IEEE Bangalore Humanitarian Technology Conference (B-HTC), Vijiyapur, India, 8–10 October 2020; IEEE: New York, NY, USA, 2020; pp. 1–6. [Google Scholar]
- Hussam, W.K.; Abdul-Niby, M.; Sheard, G.J. Techno-economic analysis and optimization of hydrogen production from renewable hybrid energy systems: Shagaya renewable power plant-Kuwait. Int. J. Hydrogen Energy 2024, 58, 56–68. [Google Scholar] [CrossRef]
- Adefarati, T.; Bansal, R.C.; John Justo, J. Techno-economic analysis of a PV–wind–battery–diesel standalone power system in a remote area. J. Eng. 2017, 2017, 740–744. [Google Scholar] [CrossRef]
- El-Khozondar, H.J.; El-batta, F.; El-Khozondar, R.J.; Nassar, Y.; Alramlawi, M.; Alsadi, S. Standalone hybrid PV/wind/diesel-electric generator system for a COVID-19 quarantine center. Environ. Prog. Sustain. Energy 2023, 42, e14049. [Google Scholar] [CrossRef]
- Abbaspour, A.; Jahed, A.; Ahmadi, A. Techno-economic analysis of PV–wind–diesel–battery hybrid power systems for industrial towns under different climates in Spain. Energy Sci. Eng. 2023, 11, 2831–2850. [Google Scholar] [CrossRef]
- Olatomiwa, L.; Mekhilef, S.; Huda, A.N.; Sanusi, K. Techno-economic analysis of hybrid PV–diesel–battery and PV–wind–diesel–battery power systems for mobile BTS: The way forward for rural development. Energy Sci. Eng. 2015, 3, 271–285. [Google Scholar] [CrossRef]
- Mohseni, M.; Moosavian, S.F.; Hajinezhad, A. Feasibility evaluation of an off-grid solar-biomass system for remote area electrification considering various economic factors. Energy Sci. Eng. 2022, 10, 3091–3107. [Google Scholar] [CrossRef]
- Arabzadeh Saheli, M.; Fazelpour, F.; Soltani, N.; Rosen, M.A. Performance analysis of a photovoltaic/wind/diesel hybrid power generation system for domestic utilization in winnipeg, manitoba, Canada. Environ. Prog. Sustain. Energy 2019, 38, 548–562. [Google Scholar] [CrossRef]
- Pujari, H.K.; Rudramoorthy, M. Optimal design and techno-economic analysis of a hybrid grid-independent renewable energy system for a rural community. Int. Trans. Electr. Energy Syst. 2021, 31, e13007. [Google Scholar] [CrossRef]
- Bagherdoost, M.; Askarzadeh, A. Techno-economic optimization of a hybrid system composed of pumped hydro storage, photovoltaic module, and diesel generator in a multi-objective framework. Environ. Prog. Sustain. Energy 2024, 43, e14279. [Google Scholar] [CrossRef]
- Abnavi, M.D.; Mohammadshafie, N.; Rosen, M.A.; Dabbaghian, A.; Fazelpour, F. Techno-economic feasibility analysis of stand-alone hybrid wind/photovoltaic/diesel/battery system for the electrification of remote rural areas: Case study Persian Gulf Coast-Iran. Environ. Prog. Sustain. Energy 2019, 38, 13172. [Google Scholar] [CrossRef]
- Shezan, S.A. Optimization and assessment of an off-grid photovoltaic–diesel–battery hybrid sustainable energy system for remote residential applications. Environ. Prog. Sustain. Energy 2019, 38, e13340. [Google Scholar] [CrossRef]
- Yang, D.; Jiang, C.; Cai, G.; Huang, N. Optimal sizing of a wind/solar/battery/diesel hybrid microgrid based on typical scenarios considering meteorological variability. IET Renew. Power Gener. 2019, 13, 1446–1455. [Google Scholar] [CrossRef]
- Adeyeye, A.; Tsado, J.; Olatomiwa, L. Techno-economic analysis of PV/Diesel/Battery hybrid renewable system for remote primary healthcare center. In Proceedings of the International Conference of Mechanical Engineering, Energy Technology and Management, IMEETMCON 2018, Ibadan, Nigeria, 4–7 September 2019. [Google Scholar]
- Arif, M.S.; Mustafa, U.; Prabaharan, N.; Ayob, S.B.; Ahmad, J. Performance evaluation of a hybrid solar PV system with reduced emission designed for residential load in subtropical region. Energy Sources Part A Recovery Util. Environ. Eff. 2020, 1–23. [Google Scholar] [CrossRef]
- Abu-Hamdeh, N.; Alnefaie, K. Techno-economic comparison of solar power tower system/photovoltaic system/wind turbine/diesel generator in supplying electrical energy to small loads. J. Taibah Univ. Sci. 2019, 13, 216–224. [Google Scholar] [CrossRef]
- Sathesh Kumar, T.; Venkatesan, T. A techno-economic optimal evaluation and feasibility analysis of hybrid microgrid electrification for smart cities in Tamil Nadu. Electr. Power Compon. Syst. 2024, 52, 1981–1997. [Google Scholar] [CrossRef]
- Tuballa, M.L.; Abundo, M.L. Prospects of a solar-diesel-grid energy system for Silliman University, Dumaguete City, Philippines. Int. J. Green Energy 2018, 15, 704–714. [Google Scholar] [CrossRef]
- Rehman, S.; Sahin, A.Z. Performance comparison of diesel and solar photovoltaic power systems for water pumping in Saudi Arabia. Int. J. Green Energy 2015, 12, 702–713. [Google Scholar] [CrossRef]
- Diemuodeke, E.O.; Okorho, I.M. Optimal Hybrid PV-Battery-Diese Generator Energy System for the Oil Producing Communities in Niger-Delta, Nigeria: A Case Study. Distrib. Gener. Altern. Energy J. 2016, 31, 33–54. [Google Scholar] [CrossRef]
- Almashakbeh, A.S.; Arfoa, A.A.; Hrayshat, E.S. Techno-economic evaluation of an off-grid hybrid PV-wind-diesel-battery system with various scenarios of system’s renewable energy fraction. Energy Sources Part A Recovery Util. Environ. Eff. 2023, 45, 6162–6185. [Google Scholar] [CrossRef]
- Abid, M.Z.; Yousif, M.; Ullah, S.; Hassan, M. Design, sizing and economic feasibility of a hybrid PV/diesel/battery based water pumping system for farmland. Int. J. Green Energy 2022, 19, 614–637. [Google Scholar] [CrossRef]
- Liu, X.; Tan, Q.; Niu, Y.; Babaei, R. Techno-economic analysis of solar tracker-based hybrid energy systems in a rural residential building: A case study in South Africa. Int. J. Green Energy 2023, 20, 192–211. [Google Scholar] [CrossRef]
- Abusaq, M.; Zohdy, M.A. Optimizing Renewable Energy Integration through Innovative Hybrid Microgrid Design: A Case Study of Najran Secondary Industrial Institute in Saudi Arabia. Clean Technol. 2024, 6, 397–417. [Google Scholar] [CrossRef]
- Hasan, S.M.; Ahmad, S.; Liaf, A.F.; Mustayen, A.G.; Hasan, M.M.; Ahmed, T.; Howlader, S.; Hassan, M.; Alam, M.R. Techno-economic performance and sensitivity analysis of an off-grid renewable energy-based hybrid system: A case study of Kuakata, Bangladesh. Energies 2024, 17, 1476. [Google Scholar] [CrossRef]
- Arunachalam, R.K.; Chandrasekaran, K.; Rusu, E.; Ravichandran, N.; Fayek, H.H. Economic feasibility of a hybrid microgrid system for a distributed substation. Sustainability 2023, 15, 3133. [Google Scholar] [CrossRef]
- Maleki, A.; Eskandar Filabi, Z.; Nazari, M.A. Techno-economic analysis and optimization of an off-grid hybrid photovoltaic–diesel–battery system: Effect of solar tracker. Sustainability 2022, 14, 7296. [Google Scholar] [CrossRef]
- Amupolo, A.; Nambundunga, S.; Chowdhury, D.S.; Grün, G. Techno-economic feasibility of off-grid renewable energy electrification schemes: A case study of an informal settlement in Namibia. Energies 2022, 15, 4235. [Google Scholar] [CrossRef]
- Prakash, V.J.; Dhal, P.K. Techno-economic assessment of a standalone hybrid system using various solar tracking systems for Kalpeni Island, India. Energies 2021, 14, 8533. [Google Scholar] [CrossRef]
- Lacea, J.; Querikiol, E.; Taboada, E. Balancing energy trilemma using hybrid distributed rooftop solar PV (DRSP)/Battery/Diesel microgrid: A case study in gilutongan island, cordova, Cebu, Philippines. Energies 2021, 14, 7358. [Google Scholar] [CrossRef]
- Rashid, F.; Hoque, M.E.; Aziz, M.; Sakib, T.N.; Islam, M.T.; Robin, R.M. Investigation of optimal hybrid energy systems using available energy sources in a rural area of Bangladesh. Energies 2021, 14, 5794. [Google Scholar] [CrossRef]
- Yimen, N.; Tchotang, T.; Kanmogne, A.; Abdelkhalikh Idriss, I.; Musa, B.; Aliyu, A.; Okonkwo, E.C.; Abba, S.I.; Tata, D.; Meva’a, L.; et al. Optimal sizing and techno-economic analysis of hybrid renewable energy systems—A case study of a photovoltaic/wind/battery/diesel system in Fanisau, Northern Nigeria. Processes 2020, 8, 1381. [Google Scholar] [CrossRef]
- Oladigbolu, J.O.; Ramli, M.A.; Al-Turki, Y.A. Optimal design of a hybrid PV solar/micro-hydro/diesel/battery energy system for a remote rural village under tropical climate conditions. Electronics 2020, 9, 1491. [Google Scholar] [CrossRef]
- Rana, A.; Gróf, G. Prosumer potential assessment and techno-economic feasibility analysis of rural electrification. Energy Convers. Manag. X 2024, 22, 100542. [Google Scholar] [CrossRef]
- Thirumalai, S.K.; Karthick, A.; Dhal, P.K.; Pundir, S. Photovoltaic-wind-battery and diesel generator-based hybrid energy system for residential buildings in smart city Coimbatore. Environ. Sci. Pollut. Res. 2024, 31, 14229–14238. [Google Scholar] [CrossRef]
- Saputra, A.; Setyawan, A.; Chairiman, C.; Putri, A.I.; Diguna, L.J. Techno-economic analysis of hybrid PV-Battery-diesel system for isolated Dockyard in West Papua. E3S Web Conf. 2024, 475, 03008. [Google Scholar] [CrossRef]
- Yadav, S.; Kumar, P.; Kumar, A. Techno-Economic and Sensitivity Analysis of Standalone Hybrid Energy System Using HOMER Software: A Case Study of Kanur Village in India. In Proceedings of the International Online Conference on Smart Grid Energy Systems and Control, Kurukshetra, India, 7–9 April 2023; Springer Nature: Singapore, 2023; pp. 271–287. [Google Scholar]
- Mahmoudi, A.; Bouaziz, A.M.; Bouaziz, M.N.; Saheb-Koussa, D. Performance analysis of hybrid PV-diesel-storage system in AGRSHassi R’mel Algeria. Int. J. Renew. Energy Dev. 2023, 12, 987–997. [Google Scholar] [CrossRef]
- Khamharnphol, R.; Kamdar, I.; Waewsak, J.; Chaichan, W.; Khunpetch, S.; Chiwamongkhonkarn, S.; Kongruang, C.; Gagnon, Y. Microgrid Hybrid Solar/Wind/Diesel and Battery Energy Storage Power Generation System: Application to Koh Samui, Southern Thailand. Int. J. Renew. Energy Dev. 2023, 12, 216. [Google Scholar] [CrossRef]
- Diyokea, C.; Egwuagua, M.O.; Onaha, T.O.; Ugwub, K.C.; Dima, E.C. Comparison of the grid and off-grid hybrid power systems for application in university buildings in Nigeria. Int. J. Renew. Energy Dev. 2023, 12, 348–365. [Google Scholar] [CrossRef]
- Sackey, D.M.; Amoah, M.; Jehuri, A.B.; Owusu-Manu, D.G.; Acapkovi, A. Techno-economic analysis of a microgrid design for a commercial health facility in Ghana-Case study of Zipline Sefwi-Wiawso. Sci. Afr. 2023, 19, e01552. [Google Scholar] [CrossRef]
- Sambhi, S.; Sharma, H.; Bhadoria, V.; Kumar, P.; Chaurasia, R.; Chaurasia, G.S.; Fotis, G.; Vita, V.; Ekonomou, L.; Pavlatos, C. Economic feasibility of a renewable integrated hybrid power generation system for a rural village of Ladakh. Energies 2022, 15, 9126. [Google Scholar] [CrossRef]
- Prawitasaria, A.; Nurliyantia, V.; Utamia, D.M.P.; Nurdianaa, E. A systematic decision-making approach to optimizing microgrid energy sources in rural areas through diesel generator operation and techno-economic analysis: A case study of Baron Technopark in Indonesia. Int. J. Renew. Energy Dev. 2024, 13, 315–328. [Google Scholar] [CrossRef]
- Chauhan, A.; Khan, M.T.; Srivastava, A.; Tripathi, A.; Hussain, S.S.; Ustun, T.S. Techno-economic assessment and environmental analysis of an optimal hybrid system under novel demand response scheme for a remote region of India. Energy Rep. 2022, 8, 284–291. [Google Scholar] [CrossRef]
- Muna, Y.B.; Kuo, C.C. Feasibility and techno-economic analysis of electric vehicle charging of PV/wind/diesel/battery hybrid energy system with different battery technology. Energies 2022, 15, 4364. [Google Scholar] [CrossRef]
- Li, C.; Zhang, L.; Qiu, F.; Fu, R. Optimization and enviro-economic assessment of hybrid sustainable energy systems: The case study of a photovoltaic/biogas/diesel/battery system in Xuzhou, China. Energy Strategy Rev. 2022, 41, 100852. [Google Scholar] [CrossRef]
- Pedro, P.Z.; Juan, L.G. Sensitivity analysis for a hybrid off-grid PV/DG/BATT system for the electrification of rural communities. Diagnostyka 2022, 23, 2022103. [Google Scholar]
- Chauhan, A.; Srivastava, A.; Khan, M.T.; Alam, A.; Upadhyay, S. Performance Analysis of Optimal Designed Photovoltaic/Diesel Generator-Based Hybrid Energy System Coupled to Utility Grid. In Advancement in Materials, Manufacturing and Energy Engineering; Volume I: Select Proceedings of ICAMME 2021; Springer: Singapore, 2022; pp. 435–447. [Google Scholar]
- Harmen, M.; Julai, N.; Othman, A.K.; Aznan, H.; Kulanthaivel, G. Techno-economic analysis of a stand-alone photovoltaic-diesel hybrid system for rural area in sarawak. Int. J. Integr. Eng. 2020, 12, 137–147. [Google Scholar] [CrossRef]
- Rumbayan, M.; Nagasaka, K. Techno economical study of PV-diesel power system for a remote island in Indonesia: A case study of Miangas Island. In IOP Conference Series: Earth and Environmental Science; IOP Publishing: Bristol, UK, 2018; Volume 150, p. 012024. [Google Scholar]
- Win, P.P.; Jin, Y.G.; Yoon, Y.T. Evaluation of solar-diesel-battery hybrid system for off-grid rural electrification in myanmar. J. Electr. Eng. Technol. 2017, 12, 2138–2145. [Google Scholar]
- Niazi, I.K.; Khan, M.B.; Wazir, R. Techno-economic analysis of hybrid system (PV/wind/diesel generator/grid) for domestic consumers in balochistan (nokkundi & ormara). World J. Eng. 2015, 12, 29–36. [Google Scholar]
- Rahman, M.A.; Al Awami, A.T.; Rahim, A.H. Hydro-PV-wind-battery-diesel based stand-alone hybrid power system. In Proceedings of the 2014 International Conference on Electrical Engineering and Information & Communication Technology, Chiang Rai, Thailand, 10–12 April 2014; IEEE: New York, NY, USA, 2014; pp. 1–6. [Google Scholar]
- Sanni, S.O.; Oricha, J.Y.; Soremekun, R.K. Techno-economic analysis of hybrid solar pv/diesel power system: Case study of sustainable agriculture. FUW Trends Sci. Technol. J. 2018, 3, 496–500. [Google Scholar]
- Aung, H.M.; Yangon, M.; Sam, M.; Life, A.; Motherland, R.; Naing, Z.M. Implementation of Solar Dryer for Using Betel-nut drying at Boke Pyin Township, Myanmar. Int. J. Sci. Eng. Appl. 2019, 8, 34–38. [Google Scholar]
- Modu, B.; Aliyu, A.K.; Bukar, A.L.; Abdulkadir, M.; Gwoma, Z.M.; Mustapha, M. Techno-economic analysis of off-grid hybrid PV-diesel-battery system in Katsina State, Nigeria. Arid Zone J. Eng. Technol. Environ. 2018, 14, 317. [Google Scholar]
- Fodhil, F.; Hamidat, A.; Nadjemi, O. Energy control strategy analysis of hybrid power generation system for rural Saharan community in Algeria. In Artificial Intelligence in Renewable Energetic Systems: Smart Sustainable Energy Systems; Springer International Publishing: Berlin/Heidelberg, Germany, 2018; pp. 108–120. [Google Scholar]
- Amrico, H.; Dalimi, R. Economic analysis of waste power plants based on the economic scale-Case study Merah Putih waste power plant. J. Pendidik. Teknol. Kejuru. 2023, 6, 156–162. [Google Scholar] [CrossRef]
- Ajeba, W.; Adebanji, B.; Fasina, T. Comparative Analysis of Off-grid Small Hydro-Solar PV-Diesel Hybrid System in South-west, Nigeria. Eur. J. Eng. Technol. Res. 2021, 6, 74–81. [Google Scholar] [CrossRef]
- Khattab, N.M.; Badr, M.A.; El Shenawy, E.T.; Sharawy, H.H.; Shalaby, M.S. Economic analysis of stand-alone hybrid wind/PV/diesel water pumping system: A case study in Egypt. In Modeling, Simulation and Optimization of Wind Farms and Hybrid Systems; IntechOpen: London, UK, 2020. [Google Scholar]
- Aziz, A.S.; Tajuddin, M.F.; Adzman, M.R.; Ramli, M.A. Feasibility analysis of PV/diesel/battery hybrid energy system using multi-year module. Int. J. Renew. Energy Res 2018, 8, 1980–1993. [Google Scholar]
- Ramli, M.A.; Hiendro, A.; Bouchekara, H.R. Performance analysis of hybrid PV/diesel energy system in western region of Saudi Arabia. Int. J. Photoenergy 2014, 2014, 626251. [Google Scholar] [CrossRef]
- Bukar, A.L.; Modu, B.; Gwoma, Z.M.; Mustapha, M.; Buji, A.B.; Lawan, M.B.; Tijjani, I.; Benisheik, U.A.; Bukar, A.; Mai, K.B. Economic assessment of a pv/diesel/battery hybrid energy system for a non-electrified remote village in Nigeria. Eur. J. Eng. Technol. Res. 2017, 2, 21–31. [Google Scholar]
- Rice, I.K.; Zhu, H.; Zhang, C.; Tapa, A.R. A Hybrid Photovoltaic/Diesel System for Off-Grid Applications in Lubumbashi, DR Congo: A HOMER Pro Modeling and Optimization Study. Sustainability 2023, 15, 8162. [Google Scholar] [CrossRef]
- Naderi, M.; Bahramara, S.; Khayat, Y.; Bevrani, H. Optimal planning in a developing industrial microgrid with sensitive loads. Energy Rep. 2017, 3, 124–134. [Google Scholar] [CrossRef]
- Maatallah, T.; Ghodhbane, N.; Nasrallah, S.B. Assessment viability for hybrid energy system (PV/wind/diesel) with storage in the northernmost city in Africa, Bizerte, Tunisia. Renew. Sustain. Energy Rev. 2016, 59, 1639–1652. [Google Scholar] [CrossRef]
- Olatomiwa, L.; Mekhilef, S.; Huda, A.S.; Ohunakin, O.S. Economic evaluation of hybrid energy systems for rural electrification in six geo-political zones of Nigeria. Renew. Energy 2015, 83, 435–446. [Google Scholar] [CrossRef]
- Ladu, N.S.; Samikannu, R.; Gebreslassie, K.G.; Sankoh, M.; Hakim, L.E.; Badawi, A.; Latio, T.P. Feasibility study of a standalone hybrid energy system to supply electricity to a rural community in South Sudan. Sci. Afr. 2022, 16, e01157. [Google Scholar] [CrossRef]
- Ismail, M.; Alam, A.; Masud, A.R.; Hussain, M.; Rasheed, H. Optimal configuration of hybrid renewable energy system for remote areas of balochistan. In Proceedings of the 17th IEEE International Multi Topic Conference, Karachi, Pakistan, 8–10 December 2014; IEEE: New York, NY, USA, 2014; pp. 539–544. [Google Scholar]
- Tudu, B.; Mandal, K.K.; Chakraborty, N.; Mukherjee, I. Stand-alone hybrid renewable energy system—An alternative to increased energy demand. In Proceedings of the 2014 International Conference on Control, Instrumentation, Energy and Communication (CIEC), Kolkata, India, 31 January–2 February 2014; IEEE: New York, NY, USA, 2014; pp. 335–339. [Google Scholar]
- Rohani, G.; Nour, M. Techno-economical analysis of stand-alone hybrid renewable power system for Ras Musherib in United Arab Emirates. Energy 2014, 64, 828–841. [Google Scholar] [CrossRef]
- Kumar, D. Urban energy system management for enhanced energy potential for upcoming smart cities. Energy Explor. Exploit. 2020, 38, 1968–1982. [Google Scholar] [CrossRef]
- Malanda, C.; Makokha, A.B.; Nzila, C.; Zalengera, C. Techno-economic optimization of hybrid renewable electrification systems for Malawi’s rural villages. Cogent Eng. 2021, 8, 1910112. [Google Scholar] [CrossRef]
- Alayan, S. Design of a PV-Diesel Hybrid System with Unreliable Grid Connection in Lebanon. Available online: https://www.diva-portal.org/smash/record.jsf?pid=diva2%3A1077879&dswid=6240 (accessed on 7 July 2024).
- Hossain, M.; Mekhilef, S.; Olatomiwa, L. Performance evaluation of a stand-alone PV-wind-diesel-battery hybrid system feasible for a large resort center in South China Sea, Malaysia. Sustain. Cities Soc. 2017, 28, 358–366. [Google Scholar] [CrossRef]
- Lao, C.; Chungpaibulpatana, S. Techno-economic analysis of hybrid system for rural electrification in Cambodia. Energy Procedia 2017, 138, 524–529. [Google Scholar] [CrossRef]
- Bhatt, A.; Sharma, M.P.; Saini, R.P. Feasibility and sensitivity analysis of an off-grid micro hydro–photovoltaic–biomass and biogas–diesel–battery hybrid energy system for a remote area in Uttarakhand state, India. Renew. Sustain. Energy Rev. 2016, 61, 53–69. [Google Scholar] [CrossRef]
- Fazelpour, F.; Soltani, N.; Rosen, M.A. Feasibility of satisfying electrical energy needs with hybrid systems for a medium-size hotel on Kish Island, Iran. Energy 2014, 73, 856–865. [Google Scholar] [CrossRef]
- Sawle, Y.; Jain, S.; Babu, S.; Nair, A.R.; Khan, B. Prefeasibility Economic and Sensitivity Assessment of Hybrid Renewable Energy System. IEEE Access 2021, 9, 28260–28271. [Google Scholar] [CrossRef]
- Olatomiwa, L.; Mekhilef, S. Techno-economic feasibility of hybrid renewable energy system for rural health centre (RHC): The wayward for quality health delivery. In Proceedings of the 2015 IEEE Conference on Energy Conversion (CENCON), Johor Bahru, Malaysia, 19–21 October 2015; pp. 504–509. [Google Scholar] [CrossRef]
- Anene, C.; Olatomiwa, L.; Akinyele, D. Techno-Economic Evaluation of Standalone Hybrid Renewable Power System for a Remote Location in Nigeria. In Proceedings of the 2nd International Engineering Conference (IEC 2017), Minna, Nigeria, 17–19 October 2017; Available online: https://www.researchgate.net/publication/320445213_Techno-Economic_Evaluation_of_Standalone_Hybrid_Renewable_Power_System_for_a_Remote_Location_in_Nigeria.
- Babatunde, O.M.; Adedoja, O.S.; Babatunde, D.E.; Denwigwe, I.H. Off-grid hybrid renewable energy system for rural healthcare centers: A case study in Nigeria. Energy Sci. Eng. 2019, 7, 676–693. [Google Scholar] [CrossRef]
- Aziz, A.S.; Tajuddin, M.F.N.; Adzman, M.R.; Ramli, M.A.M.; Mekhilef, S. Energy Management and Optimization of a PV/Diesel/Battery Hybrid Energy System Using a Combined Dispatch Strategy. Sustainability 2019, 11, 683. [Google Scholar] [CrossRef]
- Raghuwanshi, S.S.; Arya, R. Economic and Reliability Evaluation of Hybrid Photovoltaic Energy Systems for Rural Electrification. Int. J. Renew. Energy Res. 2019, 9, 515–524. [Google Scholar]
- Fodhil, F.; Hamidat, A.; Nadjemi, O. Potential, optimization and sensitivity analysis of photovoltaic-diesel-battery hybrid energy system for rural electrification in Algeria. Energy 2019, 169, 613–624. [Google Scholar] [CrossRef]
- Odou, O.D.T.; Bhandari, R.; Adamou, R. Hybrid off-grid renewable power system for sustainable rural electrification in Benin. Renew. Energy 2020, 145, 1266–1279. [Google Scholar] [CrossRef]
- Yilmaz, S.; Dincer, F. Optimal design of hybrid PV-Diesel-Battery systems for isolated lands: A case study for Kilis, Turkey. Renew. Sustain. Energy Rev. 2017, 77, 344–352. [Google Scholar] [CrossRef]
- Li, C.; Zhou, D.; Wang, H.; Cheng, H.; Li, D. Feasibility assessment of a hybrid PV/diesel/battery power system for a housing estate in the severe cold zone—A case study of Harbin, China. Energy 2019, 185, 671–681. [Google Scholar] [CrossRef]
- Rashid, S.; Rana, S.; Shezan, S.K.A.; Karim, S.A.B.; Anower, S. Optimized design of a hybrid PV-wind-diesel energy system for sustainable development at coastal areas in Bangladesh. Environ. Prog. Sustain. Energy 2016, 36, 297–304. [Google Scholar] [CrossRef]
- Adebayo, T.S.; Awosusi, A.A.; Oladipupo, S.D.; Agyekum, E.B.; Jayakumar, A.; Kumar, N.M. Dominance of Fossil Fuels in Japan’s National Energy Mix and Implications for Environmental Sustainability. Int. J. Environ. Res. Public Health 2021, 18, 7347. [Google Scholar] [CrossRef] [PubMed]












| Ref. | Cites | Year | Contribution | Pros | Cons |
|---|---|---|---|---|---|
| [38] | 622 | 2014 | Review on IRES configurations, storage options, sizing methods, control. | Detailed configurations and control strategies. | Limited application in real-world scenarios. |
| [39] | 281 | 2014 | Review on HES configurations, evaluation criteria, sizing methods, control, future challenges. | Extensive techno-economic evaluation. | Lacks detailed application examples and real-world feasibility. |
| [40] | 184 | 2014 | Reviews design and implementation of HRES in micro-communities through case studies. | Practical insights from case studies. | Case studies might lack generalizability. |
| [41] | 168 | 2014 | Examines substantial issues in HRES for off-grid power. | Identifies critical issues and challenges. | May not offer complete solutions. |
| [42] | 294 | 2015 | Classifies topologies of hybrid AC/DC microgrids. | Comprehensive classification of topologies. | Limited focus on practical application. |
| [43] | 288 | 2015 | Reviews optimization techniques for HRES. | Focus on optimization methods. | Lacks real-world implementation examples. |
| [44] | 269 | 2015 | General review on HRES. | Broad coverage of HRES topics. | Generalized, lacking depth in specific applications. |
| [45] | 201 | 2015 | Reviews developments in hybrid wind/PV energy systems. | Detailed review of recent developments. | Focused on wind/PV, less on other HRES components. |
| [46] | 492 | 2016 | Reviews optimal planning of HRES using HOMER software (version 3.14.4). | In-depth analysis using HOMER. | HOMER-specific, may not cover all aspects of HRES. |
| [47] | 450 | 2016 | Reviews energy management strategies in HRES. | Detailed energy management strategies. | Limited practical examples. |
| [48] | 315 | 2016 | Comprehensive review on planning, configurations, and optimization for off-grid HRES. | Holistic approach to off-grid HRES. | May lack detailed case studies. |
| [49] | 301 | 2016 | Reviews off-grid systems for rural electrification. | Focus on developing countries. | Specific to rural applications, may not apply broadly. |
| [50] | 208 | 2016 | Reviews HESS and control strategies for stand-alone systems. | Focus on HESS control strategies. | Limited to stand-alone systems, not grid connected. |
| [51] | 192 | 2017 | Analyzes techno-economic feasibility of various HRES combinations for telecom applications. | Techno-economic focus. | Specific to telecom applications. |
| [52] | 189 | 2017 | Comparative review of stand-alone, grid-connected, and hybrid systems for rural applications. | Comparative performance review. | Focus on rural applications. |
| [53] | 112 | 2017 | Reviews sustainable energy access for healthcare facilities in the Global South. | Focus on healthcare applications. | Limited to healthcare, may not apply to other sectors. |
| [54] | 282 | 2018 | General review on HRES utilization. | Broad review on utilization. | Lacks specific application focus. |
| [55] | 254 | 2018 | Reviews and compares off-grid hybrid systems. | Comparative analysis. | Limited to off-grid systems. |
| [56] | 193 | 2018 | Reviews optimization approaches for hybrid distributed energy generation. | Focus on optimization approaches. | Limited to optimization, lacks application details. |
| [57] | 116 | 2018 | Techno-economic evaluation of HRES applications and benefits. | Techno-economic focus. | May lack detailed implementation strategies. |
| [58] | 385 | 2019 | Reviews HESS for microgrids. | Focus on HESS in microgrids. | Limited to microgrids, not broader HRES. |
| [59] | 366 | 2019 | Reviews recent sizing methodologies for HRES. | Latest sizing methodologies. | Focus on methodologies, less on practical application. |
| [60] | 176 | 2020 | Comprehensive review of HESS converter topologies and control strategies. | Detailed technical review. | Technical focus, less on application. |
| [61] | 116 | 2020 | Reviews multi-energy hybrid power systems for ships. | Focus on maritime applications. | Specific to ships, may not apply to other sectors. |
| [62] | 188 | 2021 | Reviews HRES in mini-grids for off-grid electrification in developing countries. | Focus on mini-grids and off-grid electrification. | Limited to developing countries. |
| [63] | 111 | 2022 | Comprehensive review on sizing, optimization, control, and energy management of HRES. | Holistic review. | May lack detailed case studies. |
| Proposed systematic review | Consolidates research on hybrid energy systems, assesses configurations, performance metrics, and feasibility for sustainable energy. Additionally propose novel regression models for various financial metrics of the system components. | Holistic understanding, identifies research gaps, foundational for future studies. | - | ||
| Criteria | Inclusion Criteria | Exclusion Criteria |
|---|---|---|
| Topic | Articles must focus on Techno-economic analysis of hybrid systems with Solar PV and Diesel Generator | Articles unrelated to Techno-economic analysis of hybrid systems with Solar PV and Diesel Generator |
| Research Framework | The articles must include a research framework or methodology for hybrid systems with Solar PV and Diesel Generator | Articles lacking a clear research framework related hybrid systems with Solar PV and Diesel Generator |
| Language | Must be written in the English language | Articles published in languages other than English |
| Publication Period | Articles must be published between 2014 and 2024 | Articles published outside 2014 and 2024 |
| Question (Q) | Research Quality Questions |
|---|---|
| Q1 | Are the objectives of the research clearly defined and aligned with the study’s overall aim? |
| Q2 | Is the methodology described in sufficient detail, allowing for replication or a clear understanding of the approach used? |
| Q3 | Does the study present a well-structured research framework or model that underpins the analysis? |
| Q4 | Are the data collection processes and techniques described thoroughly, ensuring the validity and reliability of the findings? |
| Q5 | Is the research context (e.g., geographical region, specific application) clearly identified and appropriately aligned with the study’s objectives? |
| Q6 | Do the study’s findings provide significant insights or advancements that contribute to the existing body of literature in the field? |
| Paper ID | Q1 | Q2 | Q3 | Q4 | Q5 | Q6 | Total | % |
|---|---|---|---|---|---|---|---|---|
| 1 | 1 | 1 | 1 | 0 | 1 | 1 | 5 | 83.33% |
| 2 | 1 | 1 | 1 | 0 | 1 | 1 | 5 | 83.33% |
| 3 | 1 | 1 | 1 | 0 | 1 | 1 | 5 | 83.33% |
| 4 | 1 | 1 | 1 | 0.5 | 1 | 1 | 5.5 | 91.67% |
| 5 | 1 | 1 | 1 | 0.5 | 1 | 1 | 5.5 | 91.67% |
| 6 | 1 | 1 | 1 | 0.5 | 1 | 1 | 5.5 | 91.67% |
| 7 | 1 | 1 | 1 | 0.5 | 1 | 1 | 5.5 | 91.67% |
| 8 | 1 | 1 | 1 | 0.5 | 1 | 1 | 5.5 | 91.67% |
| 9 | 1 | 1 | 1 | 0.5 | 1 | 1 | 5.5 | 91.67% |
| 10 | 1 | 1 | 1 | 0 | 1 | 1 | 5 | 83.33% |
| … | … | … | … | … | … | … | … | … |
| … | … | … | … | … | … | … | … | … |
| … | … | … | … | … | … | … | … | … |
| 214 | 1 | 1 | 1 | 0.5 | 1 | 1 | 5.5 | 91.67% |
| 215 | 1 | 1 | 1 | 0.5 | 1 | 1 | 5.5 | 91.67% |
| 216 | 1 | 1 | 1 | 0 | 1 | 1 | 5 | 83.33% |
| 217 | 1 | 1 | 1 | 0 | 1 | 1 | 5 | 83.33% |
| 218 | 1 | 1 | 1 | 1 | 1 | 1 | 6 | 100% |
| Published Year | Book Chapter | Conference Paper | Dissertation | Journal Article |
|---|---|---|---|---|
| 2014 | 0 | 5 | 0 | 13 |
| 2015 | 0 | 6 | 0 | 13 |
| 2016 | 0 | 6 | 1 | 9 |
| 2017 | 0 | 7 | 0 | 17 |
| 2018 | 0 | 6 | 1 | 13 |
| 2019 | 0 | 4 | 0 | 23 |
| 2020 | 1 | 1 | 0 | 22 |
| 2021 | 2 | 1 | 0 | 18 |
| 2022 | 1 | 2 | 0 | 20 |
| 2023 | 0 | 0 | 0 | 19 |
| Configuration | Count | % |
|---|---|---|
| Off-Grid | 188 | 86.24% |
| On-Grid | 23 | 10.55% |
| On-Grid/Off-Grid | 7 | 3.21% |
| Study | Total Load Per Day (kWh/Day) | Energy Source | Facility | Contribution |
|---|---|---|---|---|
| [66] | 13.778 | Solar PV/Generator/Battery | City Region/Solar Tracking System Load | Study shows hybrid system with dual-axis solar tracker and diesel generator in Khorfakkan reduces costs and emissions, achieves 48.55% renewable fraction |
| [67] | 115 | Solar PV/Generator/Battery | City Region/Residential Load | Solar PV-diesel mini-grid in Char Parbotipur, Bangladesh, is cost-effective and eco-friendly, cutting CO2 by 53.68%, electricity at $0.461/kWh. |
| [68] | 80.0 | Solar PV/Generator/Fuel Cell | Village Region/Residential Load | Multi-objective PV, fuel cell, diesel hybrid in Kerman, Iran, optimizes cost, reliability, addressing load and solar uncertainties. |
| [69] | 233.1 | Solar PV/Generator/Battery | Village Region/Tracking System | South Khorasan hybrid PV/diesel/battery system optimizes costs, reduces CO2 emissions, and improves reliability; highlights economic sensitivity to fuel, battery costs. |
| [70] | 960.0 | Solar PV/Generator/Battery | Village Region/Residential Load | Tamil Nadu hybrid renewable systems are economically feasible; emphasize government subsidies for cost reduction and renewable energy promotion in remote areas. |
| [71] | 12.55 | Solar PV/Generator/Battery | City Region/Residential Load | Hybrid energy systems in five regions show Rajshahi’s lowest costs and emissions; grid-connected systems offer significant cost and CO2 reductions. |
| [72] | 398.70 | Solar PV/Generator/Battery | Educational Institute | Smart hybrid power plant in Delhi-NCR optimizes battery technologies, minimizes diesel use and costs, demonstrating economic and environmental benefits. |
| [73] | 431 | Solar PV/Generator/Biogas | Village Region/Residential Load | Hybrid system of photovoltaics, biomass, diesel in eastern Iran village optimizes costs at $0.193/kWh, with economic variability from $0.085 to $0.238/kWh. |
| [74] | 5500 | Solar PV/Generator | Educational Institute | Hybrid energy systems in India with 18% PV penetration match electricity tariffs, improving rural living conditions and reducing emissions. |
| [75] | Solar PV/Generator/Battery | Village Region/Residential Load | Hybrid photovoltaic/diesel system in Kerkennah, Tunisia, is cost-effective for rural electrification beyond certain load thresholds, using HOMER software. | |
| [76] | 17 | Solar PV/Generator | Village Region/Water Pumping System | Solar PV more cost-effective than diesel generators for water pumping in Purwodadi, Indonesia, costing two-thirds to three-fourths less. |
| [77] | Solar PV/Generator/Battery | Village Region/Residential Load | Hybrid PV/diesel/battery system in northern Nigeria, confirmed technically and economically viable, replaces diesel generators, reduces emissions, lowers costs. | |
| [78] | Solar PV/Generator/Battery | City Region/Residential Load | Remote PV-diesel system in Australia optimizes high PV penetration, battery storage, offering fuel savings and environmental benefits while maintaining power quality. | |
| [79] | 161 | Solar PV/Generator | Village Region/Residential Load | Integrating PV with diesel generators in Lebanon mitigates high energy costs, reduces GHG emissions; economic benefits limited without targeted incentives. |
| [80] | 6 | Solar PV/Generator/Battery | Village Region/Residential Load | PV system with batteries for rural Zambia most cost-effective despite higher initial costs compared to diesel generators. |
| [81] | Solar PV/Generator | Village Region/Residential Load | Economic evaluation algorithm shows PV systems more cost-effective than diesel generators in Iraq over 25 years. | |
| [82] | Solar PV/Generator | City Region/Residential Load | Solar PV adoption in Nigeria reduces diesel generator costs, achieving significant savings through fuel savings and supportive policies. | |
| [83] | 200 | Solar PV/Generator | City Region/Residential Load | PV-diesel hybrid system in El-Sheikh Zayd, Egypt, with battery storage reduces diesel generator use, energy costs, and pollution. |
| [84] | 50 | Solar PV/Generator/Battery | Educational Institute | Solar PV/diesel hybrid system for Ethiopian rural school proves more cost-effective, environmentally friendly than diesel-only systems. |
| [85] | 24 | Solar PV/Generator/Battery | City Region/Residential Load | Optimized PV/Battery/DG system for Nigerian telecom substation offers lowest costs, highest economic viability compared to oversized existing system. |
| [86] | 27 | Solar PV/Wind/Generator | City Region/Residential Load | Hybrid PV/wind/diesel system for Romanian monastery meets energy needs, reduces operational costs, proving viable for isolated areas. |
| [87] | 7.3 | Solar PV/Wind/Generator | Educational Institute | PV system cost-effective for small compound compared to solar tower, wind turbine, diesel generator, providing electricity at $1.06/kWh. |
| [88] | 484.7 | Solar PV/Wind/Generator/Battery | City Region/Residential Load | Optimized PV/wind/battery/diesel system for Nigerian village reduces costs, emissions, with 2.8-year payback, significant environmental benefits. |
| [89] | 16 | Solar PV/Generator/Battery | Village Region/Residential Load | Bi-objective model for off-grid PV-BES-Diesel in Yakutsk, Russia, reduces cost and carbon footprint, showing economic and environmental benefits. |
| [90] | 14.4 | Solar PV/Generator | Educational Institute | Hybrid PV/diesel system with battery bank improves stability, economic returns, especially with higher solar penetration. |
| [91] | 251 | Solar PV/Generator | Oil & Gas Industry | Hybrid PV/Diesel systems with battery storage for Nigerian oil sector superior to diesel-only systems despite higher initial costs. |
| [92] | 81.6 | Solar PV/Wind/Generator/Battery | City Region/Residential Load | Hybrid PV/Diesel systems with battery storage for Nigerian oil sector superior to diesel-only systems despite higher initial costs. |
| [93] | 452 | Solar PV/Generator | Educational Institute | PV-diesel hybrid system for IUT academic building in Bangladesh reduces energy costs by 10 BDT/kWh compared to diesel-only. |
| [94] | 1046.7 | Solar PV/Wind/Generator/Battery | Village Region/Residential Load | Renewable integration with diesel generators on tsunami-affected Indonesian islands reduces costs, emissions, proving viable investment. |
| [95] | 8.6 | Solar PV/Battery | City Region/Residential Load | Off-grid PV system for residential use in Jos, Nigeria, meets annual needs effectively, economically viable at $0.18/kWh COE. |
| [96] | 379 | Solar PV/Wind/Generator | Village Region/Residential Load | PV, wind, diesel, hybrid systems for rural Colombia villages, identifies cost-effective solutions using HOMER based on local conditions. |
| [97] | 80 | Solar PV/Generator/Fuel Cell | Educational Institute | PV-Diesel-Fuel Cell hybrid for remote Bangladesh, minimizes cost, adapts to load profile, solar variations, reducing GHG emissions. |
| [98] | Solar PV/Generator | Village Region/Residential Load | Life cycle economic analysis of solar PV in remote India shows cost-effectiveness compared to conventional power, aiding financial planning. | |
| [99] | 25.6 | Solar PV/Wind/Generator | City Region/Residential Load | Hybrid solar PV, wind, diesel for Ghana’s Avuto community, achieves $0.39/kWh, 3.33-year payback, significant emission reductions. |
| [100] | 121 | Solar PV/Generator/Battery | City Region/Residential Load | Hybrid system for Nepal Television’s substation with solar PV, battery, DG, reduces CO2 emissions, economically viable than standalone diesel. |
| [101] | 3.3 | Solar PV/Generator/Battery | Village Region/Water Pumping System | Solar PV for water pumping in Palestine more economical than diesel or grid, with 1-year payback for replacing diesel pumps. |
| [102] | 1.4 | Solar PV/Generator | Village Region/Residential Load | Solar PV in Igu village, Nigeria, offers lower electricity costs, matches diesel within five years, proving more economical. |
| [103] | 4500 | Solar PV/Fuel Cell | Dessert Region | Hybrid PV/Fuel Cell system with electrolyzer for desert community, cost-effective at $145/MWh, zero carbon emissions. |
| [104] | 275 | Solar PV/Generator | City Region/Residential Load | PV-Diesel system for remote Australian town, higher PV penetration optimizes cost, fuel savings, environmental impacts. |
| [105] | 7620 | Solar PV/Wind/Generator/Battery | City Region/Residential Load | Hybrid systems in Saudi Arabia’s remote locations show PV/Wind/Diesel most cost-effective; fully renewable systems feasible in specific climates. |
| [106] | Solar PV/Generator/Fuel Cell | City Region/Residential Load | Standalone hybrid in Khorfakkan with supercapacitors, achieves 68.1% renewable fraction, 83.2% GHG reduction, $0.346/kWh LCOE. | |
| [107] | Solar PV/Generator | City Region/Residential Load | PV/diesel hybrid with flywheel storage in Makkah improves performance, reduces fuel, emissions, enhancing economic and environmental benefits. | |
| [108] | Solar PV/Generator/Fuel Cell | Educational Institute | Optimized hybrid system for university building, 66.1% renewable, low emissions, economically feasible at $92/MWh, minimal environmental impact. | |
| [109] | Solar PV/Generator | Health Facility | Diesel and solar PV mix, 70% diesel, 30% solar, minimizes cost to Rs 13.1/kWh, ensuring robust energy solution. | |
| [110] | Solar PV/Generator | Village Region/Residential Load | “Flexy-Energy” concept for PV/Diesel in sub-Saharan Africa optimizes energy mix, improving economic viability with optimized tariffs. | |
| [111] | Solar PV/Generator | Village Region/Residential Load | Hybrid diesel and solar PV for Nigerian community, grid-connected offers lower costs, emissions, competitive with conventional sources. | |
| [112] | Solar PV/Generator/Biogas | Village Region/Residential Load | Solar-PV/Biogas/Diesel in Bangladesh, 75% renewable, lower emissions than grid, standalone diesel, higher energy cost. | |
| [113] | 351,430 | Solar PV/Generator/Biomass | City Region/Residential Load | Biomass/PV/DG hybrid in Suifenhe, China, grid-connected system viable at $0.1498/kWh, 100% renewable not feasible due to costs. |
| [114] | 350 | Solar PV/Generator/Battery | Village Region/Residential Load | PV/Diesel/Battery in Bangladesh, Load Following strategy offers higher renewable fraction, lower emissions despite higher energy costs. |
| [115] | 9911 | Solar PV/Wind/Generator/Battery | City Region/Residential Load | Hybrid diesel/PV/wind/battery in Iran, off-grid higher COE, lower renewable fraction, government policies needed for viability. |
| [116] | 10.5 | Solar PV/Wind/Generator/Battery | City Region/Residential Load | Hybrid Solar PV/Diesel/Biogas system for Nigerian abattoir: biogas lowers costs and emissions, enhancing economic and environmental viability. |
| [117] | 15,397.26 | Solar PV/Wind/Generator/Battery | Island Region | Diesel/Wind/PV/Battery system for Androth Island, India: optimal hybrid configuration minimizes NPC, COE, pollution, significantly reducing energy costs. |
| [118] | 91.87 | Solar PV/Generator | Island Region | Hybrid PV and solar system for Kodingare Island, Indonesia: economically viable with substantial renewable energy penetration, low COE. |
| [119] | 2424.25 | Solar PV/Generator | Educational Institute | PV-battery priority grid tie vs. diesel in Ethiopia: PV system more cost-effective, environmentally friendly, reduces carbon emissions. |
| [120] | 4.89 | Solar PV/Generator | City Region/Residential Load | PV/Diesel systems in Iraq: PV more cost-effective due to lower operational costs, higher energy capture. |
| [121] | 179.32 | Solar PV/Wind/Generator/Battery/Biomass | Village Region/Residential Load | Hybrid renewable energy system for rural electrification in Korkadu, India: optimal performance, cost-effectiveness, significant energy cost savings. |
| [122] | 4.8 | Solar PV/Wind/Generator | Village Region/Residential Load | Hybrid PV-wind-diesel systems in Peruvian villages: economically viable, significant CO2 reduction, high renewable fraction, lower NPCs, COEs. |
| [123] | 86 | Solar PV/Generator/Battery | City Region/Residential Load | PV/diesel/battery hybrid system for Nigerian telecom stations: economically advantageous, environmentally friendly compared to conventional diesel systems. |
| [124] | 477.22 | Solar PV/Wind/Generator/Battery | Village Region/Residential Load | Standalone hybrid renewable energy system in Giri village, Nigeria: 98.3% renewable fraction, low GHG emissions, high environmental benefits. |
| [125] | 0.7 | Solar PV/Wind/Generator/Battery | City Region/Residential Load | Hybrid energy systems for telecom in Punjab, India: PV-Wind-Diesel-Battery configuration most effective for power production, cost efficiency. |
| [126] | 497.45 | Solar PV/Generator/Battery | Island Region | Hybrid solar PV-diesel-ESS system in Kumundhoo, Maldives: economically viable, significant cost savings, environmental benefits. |
| [127] | 208.4 | Solar PV/Wind/Generator/Battery | Village Region/Residential Load | PV/wind/diesel/battery hybrid microgrid for Abu-Monqar, Egypt: economically convenient, sustainable for rural electrification. |
| [128] | 216.44 | Solar PV/Generator | Village Region/Residential Load | Off-grid PV-diesel hybrid microgrid in Central Myanmar: sustainable rural electrification, high renewable energy integration, reasonable cost. |
| [129] | 1500 | Solar PV/Generator | Village Region/Residential Load | Hybrid PV/Generator/Battery system in northern Nigeria: economical, environmentally friendly for rural and semi-urban electrification. |
| [130] | 497.45 | Solar PV/Generator/Battery | Island Region | Hybrid solar PV-diesel-ESS system in Kumundhoo, Maldives: economically viable, significant cost savings, environmental benefits. |
| [131] | 360 | Solar PV/Generator/Battery | Island Region | Decentralized power stations in Sabah, Malaysia: hybrid PV/diesel/battery systems enhance sustainability, reduce diesel reliance. |
| [132] | 550 | Solar PV/Generator | Village Region/Residential Load | PV-Diesel hybrid power system for Cue, Australia reduces energy costs, diesel use, GHG emissions, potential for increased solar PV. |
| [133] | 68,808.72 | Solar PV/Wind/Generator | City Region/Residential Load | Grid-independent hybrid PV-wind-diesel system in Al-Faw, Iraq: wind turbines, diesel generators, batteries most cost-effective, 45.5% renewable penetration. |
| [134] | 5.4 | Solar PV/Generator | City Region/Residential Load | Hybrid solar PV-diesel systems in Palestine, Lebanon, Iraq: economically viable in Palestine, Lebanon; less so in Iraq due to subsidies. |
| [135] | 5 | Solar PV/Wind/Generator | City Region/Residential Load | PV-wind-diesel-battery system in Turkey: optimized for low energy costs, CO2 emissions, better than diesel-only systems. |
| [136] | 222.7 | Solar PV/Generator/Battery | Village Region/Residential Load | Hybrid PV and diesel system in Nigeria: load following strategy most efficient, eco-friendly. |
| [137] | 332.97 | Solar PV/Generator/Battery | Village Region/Residential Load | Pre-feasibility analysis of hybrid renewable energy systems: optimal PV/DG/converter/battery system for low-cost, reliable power, emission reductions. |
| [138] | 7.17 | Solar PV/Generator | City Region/Residential Load | Hybrid PV/diesel system with PV penetration, battery storage: moderate PV, substantial battery storage offer cost, emission reductions. |
| [139] | 631.76 | Solar PV/Generator/Battery | Village Region/Residential Load | Analysis of renewable and hybrid energy systems for rural electrification: hybrid PV/diesel with battery storage most cost-effective, environmentally friendly. |
| [140] | 509 | Solar PV/Generator/Battery | City Region/Residential Load | PV-diesel-battery hybrid system in northern Algeria: 25% PV penetration best balance of cost, efficiency, stability. |
| [141] | 10 | Solar PV/Generator | Village Region/Water Pumping System | Environmental, economic costs of solar PV, diesel, hybrid water pumping for irrigation: solar PV most cost-effective, eco-friendly. |
| [142] | 10.275 | Solar PV/Generator/Battery | City Region/Residential Load | PV hybrid power systems in Urumqi, China: PV/diesel/battery system most economically feasible, reducing GHG emissions. |
| [143] | 2.489 | Solar PV/Generator | City Region/Residential Load | Life cycle cost analysis software for Nigeria: solar PV cost-effective long-term compared to diesel generators. |
| [144] | 7.9 | Solar PV/Wind/Generator/Battery | City Region/Residential Load | Hybrid wind/PV/diesel system for Ethiopian households: optimized for energy cost, emissions, significant renewable fraction, economic benefits. |
| [145] | 2.5 | Solar PV/Wind/Generator/Battery | City Region/Residential Load | Hybrid PV/wind/diesel/battery system for standalone power: zero load energy deficit, economic viability. |
| [146] | 480 | Solar PV/Generator | Island Region | Hybrid solar-diesel power plant on Kawaluso Island, Indonesia: cost reductions, positive NPV, reasonable payback. |
| [147] | 112.7 | Solar PV/Generator/Battery | Dessert Farm | PV-Battery-Diesel system for Qatari desert farm: hybrid system most economical. |
| [148] | 1023.2 | Solar PV/Generator/Battery | Educational Institute | Hybrid Energy System at Kamaraj College, India: on-grid operation, load following dispatch optimal. |
| [149] | 4876.5 | Solar PV/Wind/Generator | City Region/Residential Load | PV/wind/diesel hybrid system for decentralized power: maximize output, low cost, CO2 savings. |
| [150] | 445 | Solar PV/Generator/Battery | Residential | Off-grid hybrid solar PV/diesel/battery/inverter system for homes: high efficiency, low energy cost, low CO2 emissions. |
| [151] | 1131 | Solar PV/Wind/Generator/Fuel Cell/Battery | Sea Water | Hybrid power system for desalination in Jordan: PV-Wind-Diesel-Battery optimal, low COE, significant CO2 reductions. |
| [152] | 2500 | Solar PV/Generator/Battery | Village Region/Residential Load | Hybrid mini-grid for Nigerian rural community: solar PV, diesel, battery, reduces emissions, various economic scenarios analyzed. |
| [153] | 4 | Solar PV/Generator | Village Region/Water Pumping System | Solar PV irrigation systems in Bangladesh: hybrid PV-Generator-Battery suitable for higher loads, economic, environmental benefits. |
| [154] | 250.58 | Solar PV/Wind/Generator/Battery | Village Region/Residential Load | Hybrid PV/wind/diesel/battery system for rural Tamil Nadu minimizes cost, CO2 emissions, PV-diesel-battery most economical. |
| [155] | 108.9 | Solar PV/Generator | Village Region/Residential Load | Solar PV-diesel hybrid mini-grid in Bangladesh: cost-effective, environmental advantages for irrigation, industrial applications. |
| [156] | 160 | Solar PV/Generator/Battery | Village Region/Residential Load | Transition from diesel to HES in remote Saudi Arabia: genetic algorithm optimization, cost reductions, hybrid system advocacy. |
| [157] | 12 | Solar PV/Generator | Health Facility | PV generators in diesel-unreliable grid at Shifa Hospital, Pakistan: PV-diesel hybrid cost-effective, reduces costs, emissions. |
| [158] | 8 | Solar PV/Generator | Village Region/Residential Load | Renewable energy transition in Akhnoor, India: feasible PV-diesel system, economic, technical viability. |
| [159] | 840 | Solar PV/Wind/Generator/Fuel Cell/Battery | Port/Passenger ship Load | HESs for maritime transport: economic, technical, emission analysis, cost-effective, eco-friendly options. |
| [160] | 1814 | Solar PV/Wind/Generator | Educational Institute | Grid-connected, standalone systems for educational institute: HOMER Pro, grid-connected hybrid most suitable for sustainable power. |
| [161] | 1.75 | Solar PV/Generator | City Region/Commercial Load | Standalone solar PV for Nigerian SMEs: long-term savings, environmental benefits over gasoline generators. |
| [162] | 7.72 | Solar PV/Generator | Village Region/Residential Load | Hybrid renewable energy systems for remote areas: simulations, demand-side management, effective remote solutions. |
| [163] | 3445 | Solar PV/Generator/Fuel Cell | Passenger ship Load | Hybrid power system for ferries with desalination: PV, fuel cells, diesel, high reliability, environmental benefits. |
| [164] | 325 | Solar PV/Generator | Village Region/Residential Load | Solar PV for rural electrification in Uganda: competitive, viable local solution. |
| [165] | 100 | Solar PV/Generator | Educational Institute | Off-grid hybrid PV/Diesel systems without batteries: cost-effective design, operation over standalone diesel. |
| [166] | 2400 | Solar PV/Generator | Village Region/Water Pumping System | Hybrid PV/Diesel water pumping system for irrigation: simulations suggest an optimal configuration for remote area’s water needs, offering a viable solution. |
| [167] | 5413 | Solar PV/Generator/Battery | Village Region/Residential Load | New dispatch strategy for PV/diesel/battery in Iraq: improves cost and emissions, with $4.03M NPC and lower CO2 emissions. |
| [168] | 16,395 | Solar PV/Generator | Island Region/Residential Load | Hybrid solar PV-diesel system on Karimun Jawa Island, Indonesia: significant fuel cost savings, 20.9% IRR within three years. |
| [169] | 36.5 | Solar PV/Wind/Generator | Village Region/Residential Load | Nanogrid configurations for Nigerian villages: hybrid solar, wind, diesel systems ensure better battery performance, technical and economic viability. |
| [170] | 6563 | Solar PV/Generator/Battery | Village Region/Residential Load | Hybrid energy system for South African village: compares PV with and without diesel, battery storage, focusing on cost, demand, pollution. |
| [171] | 178 | Solar PV/Biomass/Generator | Village Region/Residential Load | Hybrid energy systems combining PV, biomass, diesel, grid for rural electrification: cost-effective relative to grid extension. |
| [172] | 7060 | Solar PV/Wind/Generator | Village Region/Residential Load | Hybrid wind, photovoltaic, diesel system for Comoros: economic benefits, optimized setup reduces installation costs. |
| [173] | 213 | Solar PV/Wind/Generator/Battery | Village Region/Residential Load | Standalone hybrid PV/wind/battery system for Bangladesh: sustainable, zero emissions, optimal cost-effectiveness under varying conditions. |
| [174] | 722.85 | Solar PV/Generator | Village Region/Residential Load | Hybrid photovoltaic/diesel system for rural village: cost-effective, reduces diesel dependency, enhances rural electrification. |
| [175] | 28,033 | Solar PV/Generator/Fuel Cell | Passenger ship Load | Renewable energy integration on Stockholm cruise ship: reduces emissions, fuel costs with solar PV, PEM fuel cells, diesel generators. |
| [176] | 3832 | Solar PV/Generator/Battery | Village Region/Residential Load | Stand-alone photovoltaic system for rural Morocco: cost reductions, energy efficiency through optimal design using Homer Pro software (version 3.14.4). |
| [177] | 18 | Solar PV/Generator/Battery | Village Region/Residential Load | Hybrid PV-Diesel mini-grid in Bangladesh: Hybrid PV-Diesel-Battery system has lowest COE, substantial emission reductions. |
| [178] | 18 | Solar PV/Generator | City Region/Telecom Towers | Solar-wind hybrid vs. diesel generator for Nepal telecom towers: cost savings, emission reductions with hybrid system. |
| [179] | 13.56 | Solar PV/Wind/Generator | Village Region/Residential Load | Off-grid hybrid energy system for rural electrification: hybrid solar PV-battery system optimal, reduces CO2 emissions, 100% renewable. |
| [180] | 1150 | Solar PV/Generator | City Region/Residential Load | PV-Diesel hybrid microgrids for Canadian Arctic communities: reduces high electricity costs, GHG emissions from diesel generators. |
| [181] | 265 | Solar PV/Generator | Village Region/Residential Load | On-grid vs. off-grid hybrid systems for Nigerian community: hybrid system offers cost, environmental benefits over diesel-only systems. |
| [182] | 83 | Solar PV/Wind/Generator | City Region/Telecom Towers | Solar/wind/diesel hybrid systems for Indian telecom towers: cost savings from hybridization using HOMER software. |
| [183] | 165.44 | Solar PV/Wind/Generator/Battery | Educational Institute | Community-level microgrid at BMS College, Bengaluru: renewable sources, diesel generator, cost-effective in autonomous, grid-connected modes. |
| [184] | 24,000 | Solar PV/Generator | Village Region/Residential Load | Standalone PV-diesel system for UAE rural electrification: economically viable, reduces CO2 emissions. |
| [185] | 894.65 | Solar PV/Wind/Generator/Battery | Village Region/Residential Load | Hybrid PV-Wind-Diesel-Battery microgrid for Zimbabwe: low costs, high renewable fraction in standalone, grid-connected modes. |
| [186] | 360 | Solar PV/Wind/Generator/Battery/Biomass | Village Region/Residential Load | Hybrid biomass/PV/diesel/battery system for Moroccan village: explores economic viability using HOMER software. |
| [187] | 9.422 | Solar PV/Generator/Battery | City Region/Residential Load | Hybrid PV-Diesel-Battery systems in Sudan: reduced diesel usage, lower operational costs, decreased carbon emissions. |
| [188] | 5 | Solar PV/Wind/Generator | Village Region/Residential Load | Hybrid solar/wind/diesel system for small village: less costly than conventional grid expansion, both short and long-term. |
| [189] | 92 | Solar PV/Wind/Generator | Island Region/Residential Load | Hybrid PV-Wind-Diesel system for coastal Bangladesh: cost, emissions optimization, high renewable energy use. |
| [190] | Solar PV/Generator | Village Region/Water Pumping System | Solar PV vs. diesel-powered water pumping in Rajasthan, India: solar more economically viable, better IRR, NPV. | |
| [191] | 840 | Solar PV/Generator/Battery | Village Region/Residential Load | Hybrid Sea Floating PV and Diesel system for Indonesian resorts: innovative battery arrangements enhance lifespan, stability. |
| [192] | 385 | Solar PV/Generator/Battery | Island Region/Residential Load | Hybrid PV-Diesel system in Sebira Island, Indonesia: lower levelized cost, reduced diesel dependency, 70% renewable energy. |
| [192] | 76.8 | Solar PV/Generator | City Region/Residential Load | Macroeconomic approach to hybrid solar PV/Diesel in South Africa: technical adequacy, economic viability, 70% renewable fraction. |
| [193] | 240 | Solar PV/Generator | Village Region/Residential Load | Off-grid power systems for Jaipur: hybrid solar PV, diesel, battery most effective economically, environmentally. |
| [194] | 84 | Solar PV/Generator/Battery | City Region/Residential Load | PV-Diesel-Battery hybrid microgrid for rural India: reliable, cost-effective energy supply using HOMER software. |
| [195] | 56.52 | Solar PV/Wind/Generator | City Region/Residential Load | Hybrid solar, wind, diesel systems for Saint Martin’s Island, Bangladesh: cost-effective, efficient remote electrification. |
| [196] | 286.03 | Solar PV/Generator | Health Facility | PV integration with diesel at Shifa Hospital, Pakistan: reduces diesel use, emissions, significantly lowers costs. |
| [197] | 2500 | Solar PV/Wind/Generator | Village Region/Residential Load | Standalone hybrid system for remote community: PV, wind, battery, diesel, minimizes costs, enhances performance. |
| [198] | 3592 | Solar PV/Wind/Generator | Health Facility | Hybrid off-grid system for COVID-19 quarantine in Gaza: PV, wind, diesel, cost-effective, reduces emissions. |
| [199] | 114.58 | Solar PV/Wind/Generator/Battery | City Region/Residential Load | Hybrid systems for Spanish climates: industrial, residential sectors, cost reduction, pollution minimization. |
| [200] | 37 | Solar PV/Wind/Generator/Battery | City Region/Telecom Towers | Hybrid energy for Nigerian mobile base: PV-diesel-battery, PV-wind-diesel-battery, cost savings, emission reductions. |
| [201] | 14.53 | Solar PV/Biomass/Generator | City Region/Residential Load | Hybrid PV-biomass system in Iran: minimizes net present cost, mitigates CO2 emissions compared to coal-based power. |
| [202] | 16 | Solar PV/Wind/Generator | City Region/Residential Load | Hybrid PV/wind/diesel system in Winnipeg: cost-effective, reduces emissions, optimal configuration identified. |
| [203] | 332.97 | Solar PV/Generator/Battery | Village Region/Residential Load | Hybrid energy for Andhra Pradesh village: economic efficiency, high renewable fraction, emissions reduction. |
| [204] | 240 | Solar PV/Generator/Pumped Hydro Storage | Village Region/Water Pumping System | Multi-objective framework for off-grid PV/diesel/pumped hydro storage: cost, power supply probability optimized. |
| [205] | 110 | Solar PV/Wind/Generator/Battery | Village Region/Residential Load | Hybrid wind/PV/diesel/battery for Bushehr, Iran: reduces CO2 emissions, improves fuel consumption, high renewable penetration. |
| [206] | 38 | Solar PV/Wind/Generator/Battery | Village Region/Residential Load | Hybrid PV-diesel-battery for Malaysian ecotourism: supports 37 family units, reduces CO2 emissions, lowers costs. |
| [207] | 5760 | Solar PV/Wind/Generator/Battery | City Region/Residential Load | Hybrid microgrid for rural area: wind/solar/battery/diesel, optimized for meteorological variability, efficient, economic. |
| [208] | 15.068 | Solar PV/Generator/Battery | Health Facility | Hybrid PV/diesel/battery for Nigerian healthcare: cost-effective, reduces diesel consumption, increases solar capacity. |
| [209] | 563.5 | Solar PV/Generator/Battery | Subtropical Region/Residential Load | Hybrid PV/diesel/battery for residential areas: reduces diesel reliance, economical, environmentally friendly. |
| [210] | 7.3 | Solar PV/Wind/Generator | City Region/Residential Load | Solar power tower, PV, wind turbine, diesel generator: solar options most cost-effective for community power. |
| [211] | 60 | Solar PV/Wind/Generator/Battery | City Region/Residential Load | Hybrid microgrids using spider monkey optimization: PV, wind, battery, diesel, cost-effective, reliable power supply. |
| [212] | 11,000 | Solar PV/Generator | Educational Institute | Solar integration at Silliman University: cost-effective solar-diesel-grid configurations, economic impact of diesel prices. |
| [213] | 53 | Solar PV/Generator | Village Region/Water Pumping System | Solar PV vs. diesel for Saudi water pumping: environmentally friendlier, cost-competitive, high solar irradiation. |
| [214] | Solar PV/Generator/Battery | Village Region/Residential Load | Hybrid PV-battery-diesel for Omavovwe, Nigeria: reduces CO2 emissions, cost savings on carbon taxes. | |
| [215] | 6000 | Solar PV/Wind/Generator/Battery | Village Region/Residential Load | Off-grid hybrid system for village: PV, wind, diesel, 50% renewable scenario optimal. |
| [216] | 84.44 | Solar PV/Generator/Battery | Village Region/Water Pumping System | Hybrid PV and diesel for San Joaquin Valley: economical irrigation, residential energy, PV/diesel/battery most viable. |
| [217] | 37.4 | Solar PV/Wind/Generator/Battery | Village Region/Tracking System | PV tracking techniques for African household: fixed-tilt, horizontal, vertical, dual-axis, cost-effective solar tracking. |
| [218] | 15,000 | Solar PV/Generator/Battery | Educational Institute | Hybrid microgrid for Najran Industrial Institute: architectural design, energy planning, cost, CO2 reduction. |
| [219] | 3000 | Solar PV/Generator/Battery | City Region/Residential Load/Commercial Load | Hybrid PV/diesel/battery for Kuakata, Bangladesh: optimized components, CO2 reduction, economic outcomes. |
| [220] | 33,035 | Solar PV/Wind/Generator/Battery | Village Region/Residential Load | Hybrid microgrid for Tamil Nadu village: optimal sizing, cost-efficiency, emissions reduction. |
| [221] | 233.1 | Solar PV/Generator/Battery | Village Region/Tracking System | Hybrid PV/diesel/battery for South Khorasan, Iran: energy reliability, cost reduction, vertical axis tracker best. |
| [222] | 5500 | Solar PV/Generator/Battery | City Region/Residential Load | Off-grid electrification in Namibia: solar home systems vs. centralized hybrid microgrids, cost-effective, sustainable. |
| [223] | 346.43 | Solar PV/Wind/Generator | Village Region/Tracking System | Standalone hybrid for Kalpeni Island, India: optimal energy cost, emissions, solar/diesel with vertical tracking best. |
| [224] | 57.7 | Solar PV/Generator/Battery | Island Region/Residential Load | Hybrid microgrid for Gilutongan Island, Philippines: PV, diesel, wind, battery, cost, environmental balance. |
| [225] | 221.4 | Solar PV/Wind/Generator/Biomass | Village Region/Residential Load | Hybrid systems for Kukri Mukri Island, Bangladesh: PV, wind, diesel, biomass, cost-effective, sustainable. |
| [226] | 484.729 | Solar PV/Wind/Generator/Battery | Village Region/Residential Load | HRES for Fanisua, Nigeria: optimized, significant CO2 savings, promising alternative. |
| [227] | 3375 | Solar PV/Hydro/Generator/Battery | Village Region/Residential Load | Hybrid PV/hydro/diesel/battery for Nigeria: PV, hydro, diesel, battery, low cost, CO2 reduction. |
| [228] | 9051 | Solar PV/Generator | Village Region/Residential Load | Hybrid PV-diesel energy for village: consumer-prosumer trading, cost reductions, HOMER optimization. |
| [229] | 10 | Solar PV/Wind/Generator/Battery | City Region/Residential Load | Hybrid solar, wind, diesel, battery for Coimbatore: economic, technological feasibility, minimized energy costs. |
| [230] | 991.2 | Solar PV/Wind/Generator | City Region/Residential Load | Hybrid PV-battery-diesel for West Papua dockyard: reduces COE, CO2 emissions, cost-effective. |
| [231] | Solar PV/Wind/Generator/Battery | Village Region/Residential Load | Hybrid microgrid for Kanur, Maharashtra: solar, wind, diesel, battery, lowest net present cost, COE. | |
| [232] | 469 | Solar PV/Wind/Generator | City Region/Commercial Load | Hybrid PV-diesel-battery for Hassi R’mel, Algeria: maximizes PV use, reduces diesel reliance, emissions. |
| [233] | 240,000 | Solar PV/Wind/Generator/Battery | City Region/Residential Load | 10 MW microgrid with solar, wind, diesel, battery: minimizes costs, emissions, Green Island concept. |
| [234] | 197.3 | Solar PV/Wind/Generator/Battery | Educational Institute | Hybrid systems for Nigerian universities: grid-connected PV dominant, off-grid PV, wind, diesel mix. |
| [235] | 628.7048 | Solar PV/Generator/Battery | Health Facility | Microgrid for Zipline health facility: PV, diesel, battery, grid, energy security, cost savings. |
| [236] | 199.5 | Solar PV/Wind/Generator/Battery | Village Region/Residential Load | HRES for Turtuk village, India: economically viable, significant CO2 reduction. |
| [237] | 19.2 | Solar PV/Generator | Island Region/Residential Load | Hybrid PV-diesel for remote areas: battery banks stabilize power, economic viability emphasized. |
| [238] | 960 | Solar PV/Generator | Village Region/Residential Load | Demand response for HRES: reduces economic, environmental metrics in remote Indian region. |
| [239] | 2160 | Solar PV/Wind/Generator/Battery | City Region/Electric Vehicle Charging Stations Load | Hybrid generation for Ethiopian EV charging stations: ZnBr battery, PV, diesel, lowest costs, sustainability. |
| [240] | 1659.52 | Solar PV/Wind/Generator/Battery/Biogas | Village Region/Residential Load | HRES for Xuzhou, China: cost-effective, environmentally friendly, CO2 reduction. |
| [241] | 89.91 | Solar PV/Generator/Battery | Village Region/Residential Load | HRES for Ecuador: economically viable under certain fuel prices, solar radiation impact. |
| [242] | 872 | Solar PV/Generator | Educational Institute | Grid-connected HRES: minimizes energy cost, utility grid interactions. |
| [243] | 2898.32 | Solar PV/Generator | Village Region/Residential Load | HRES for rural Sarawak: cost-effective, lower fuel dependency, traditional diesel alternative. |
| [244] | 489.23 | Solar PV/Generator | Island Region/Residential Load | Techno-economic study of PV-Diesel in Miangas Island, Indonesia: meets energy demands efficiently. |
| [245] | 3076.22 | Solar PV/Generator/Battery | Village Region/Residential Load | HRES for Myanmar: economically feasible, environmental benefits, optimized design. |
| [246] | 13.1 | Solar PV/Wind/Generator/Battery | Village Region/Residential Load | HRES for Balochistan homes: reduces shortages, economic impacts from hub height adjustments. |
| [247] | 166 | Solar PV/Hydro/Generator/Battery | Village Region/Residential Load | Hybrid power for Cox’s Bazar: hydro, PV, wind, battery, diesel, affordable, reliable, CO2 reduction. |
| [248] | 94 | Solar PV/Generator | Village Region/Residential Load | HRES for Nigerian agriculture: irrigation, cold storage, solar irradiance, diesel prices impact. |
| [249] | 86 | Solar PV/Generator/Battery | Village Region/Residential Load | Hybrid PV, battery, diesel for Myanmar: cost-effective, sustainable village electrification, solar potential. |
| [250] | 288.93 | Solar PV/Generator/Battery | Village Region/Residential Load | HRES for Nigeria: cost-effective, reduces CO2, enhances energy security, sustainability. |
| [251] | 6 | Solar PV/Generator/Battery | City Region/Residential Load | HRES for Saharan community: load following, cycle charging, cost-effective, emissions, renewable integration. |
| [252] | 480 | Solar PV/Generator | Island Region/Residential Load | Hybrid solar-diesel power plant: extends supply, economically feasible, reduces energy costs. |
| [253] | 289,440 | Solar PV/Hydro/Generator/Battery | Village Region/Residential Load | HRES for Nigeria: lower energy costs, viable off-grid electrification alternative. |
| [254] | 12 | Solar PV/Hydro/Generator/Battery | Village Region/Water Pumping System | HRES for Egypt water pumping: optimal sizing, cost-effective, meets energy demands. |
| [255] | 145 | Solar PV/Generator/Battery | Village Region/Residential Load | HRES for Iraq village: reduces CO2, sensitive to environmental, operational conditions. |
| [256] | 32.962 | Solar PV/Generator | City Region/Residential Load | HRES for Saudi Arabia: technical, economic analysis, PV penetration, fuel savings, emissions. |
| [257] | 266 | Solar PV/Generator/Battery | Village Region/Residential Load | HRES for Nigerian village: economically viable, replaces diesel generators, HOMER optimization. |
| [258] | 11.27 | Solar PV/Generator | Village Region/Residential Load | Hybrid photovoltaic/diesel for Lubumbashi: optimizes costs, environmental impact. |
| [259] | 3294 | Solar PV/Wind/Generator/Fuel Cell/Battery | Industrial Machine | Microgrid for Tehran industrial estate: CNC machines, distributed energy resources, economic, environmental impacts. |
| [260] | 22 | Solar PV/Wind/Generator | City Region/Residential Load | HRES for Bizerte, Tunisia: simulates, optimizes cost, emission reductions. |
| [261] | 101,940 | Solar PV/Wind/Generator | Village Region | Hybrid configurations for Nigerian zones: net present costs, COE, renewable fraction analysis. |
| [262] | 778.25 | Solar PV/Generator/Battery | Village Region/Residential Load | Standalone hybrid system for South Sudan: cost, renewable integration optimized. |
| [263] | 7.72 | Solar PV/Wind/Generator/Battery | Village Region/Residential Load | Hybrid renewable energy for Balochistan: PV, wind, geothermal, diesel, cost-effective, reliable. |
| [264] | 255 | Solar PV/Generator/Battery | Village Region/Residential Load | Hybrid renewable for Egyptian farm irrigation: HOMER, PVSYST, economic, environmental benefits. |
| [265] | 120,000 | Solar PV/Wind/Generator | City Region/Residential Load | Hybrid renewable for Abu Dhabi: PV, wind, battery, diesel, cost, CO2 reduction. |
| [266] | 5 | Solar PV/Wind/Generator | City Region/Residential Load | Urban energy management for smart cities: wind, solar, HOMER, techno-economic feasibility, urban trends. |
| [267] | 90.27 | Solar PV/Wind/Generator | Village Region/Residential Load | HRES for Malawi villages: PV, wind, diesel, battery, economically infeasible. |
| [268] | 14,792 | Solar PV/Generator | Village Region/Residential Load | PV integration with diesel grid for Lebanese village: reduces diesel consumption, costs, HOMER analysis. |
| [269] | 9126.49 | Solar PV/Wind/Generator/Battery | Island Region/Residential Load | HRES for Malaysian resort: solar, wind, diesel, battery, cost savings, emission reductions. |
| [270] | 14,364 | Solar PV/Generator | Village Region/Residential Load | HRES for Cambodia: economical, environmentally friendly rural electrification. |
| [271] | 675.78 | Solar PV/Generator/Biogas | Village Region/Residential Load | HRES for Uttarakhand: cost-effective, sustainable configurations. |
| [272] | 7200 | Solar PV/Wind/Generator/Battery | Island Region/Residential Load | HRES for Kish Island: optimizes costs, efficiency, sensitivity analyses. |
| [273] | 898 | Solar PV/Wind/Hydro/Generator/Battery/Biomass | City Region/Residential Load | Hybrid renewable for remote areas: PV, wind, diesel, biomass, cost, emissions, renewable factor. |
| [274] | 11.477 | Solar PV/Generator/Battery | Health Facility | Hybrid PV-diesel-battery for Nigerian health facility: efficient, economical power for off-grid healthcare. |
| [275] | 165.24 | Solar PV/Wind/Generator/Battery | Village Region/Residential Load | Standalone hybrid power for Nigeria: affordable, reliable electricity, HOMER analysis. |
| [276] | 9.24 | Solar PV/Wind/Generator/Battery | Health Facility | Hybrid renewable for Nigerian healthcare: economic effects of fuel subsidy removal, PV/diesel/battery system. |
| [277] | 145 | Solar PV/Generator/Battery | Village Region/Residential Load | Hybrid PV/diesel/battery with dispatch strategy: cost, emission reductions, battery, diesel price sensitivity. |
| [278] | 7 | Solar PV/Generator/Battery | Village Region/Residential Load | Solar photovoltaic configurations for rural electrification: irrigation, farmhouses, PV/battery/diesel most economical, reliable. |
| [279] | 47 | Solar PV/Generator/Battery | Village Region/Residential Load | Hybrid PV-diesel-battery for Algeria: PSO, ε-constraint methods reduce costs, emissions, 93% renewable. |
| [280] | 687.1 | Solar PV/Generator/Battery | Village Region/Residential Load | Hybrid PV-Diesel-Battery for Benin: reduces battery needs, CO2 emissions, reliable remote power. |
| [281] | 10 | Solar PV/Generator/Battery | Village Region/Residential Load | Hybrid PV-Diesel-Battery for Turkish summer houses: economical, 79% renewable, reduces emissions. |
| [282] | 2300 | Solar PV/Generator/Battery | City Region/Residential Load | Hybrid PV/diesel/battery for Harbin: cost-effective, sustainable, reduced emissions, 57% renewable fraction. |
| [283] | 92 | Solar PV/Wind/Generator | Island Region/Residential Load | Hybrid PV-wind-diesel for coastal Bangladesh: high electricity demand, GHG reduction, local climate suitability. |
| Value | Total Load Per Day (kWh/Day) | Diesel Generator Capacity (kW) | Initial Investment Costs of Diesel Generator ($) | O&M Costs of Diesel Generator ($) | Replacement Costs of Diesel Generator ($) | Operational Lifespan of Diesel Generator (Hours) | Total Net Present Cost of Diesel Generator in Dollars ($) |
|---|---|---|---|---|---|---|---|
| Min. | 0.70 | 1.80 | 894.00 | 205.00 | - | 4323.00 | 1286.20 |
| Ave. | 7520.36 | 246.50 | 89,338.72 | 593,760.70 | 67,770.64 | 14,479.17 | 1,119,877.46 |
| Max. | 351,430.00 | 3000.00 | 330,000.00 | 4,909,328.00 | 376,571.00 | 35,000.00 | 6,536,420.00 |
| Value | Total Load Per Day (kWh/Day) | Solar PV Capacity (kW) | Initial Investment Costs of Solar PV ($) | O&M Costs of Solar PV ($) | Replacement Costs of Solar PV ($) | Operational Lifespan of Solar PV (Years) | Total annual costs of Solar PV in Dollars ($) |
|---|---|---|---|---|---|---|---|
| Min. | 0.70 | 6.00 | 735.59 | - | - | 20.00 | 59,443.00 |
| Ave. | 7520.36 | 328.68 | 207,276.83 | 576,137.00 | 183.90 | 22.50 | 1,220,682.46 |
| Max. | 351,430.00 | 1000.00 | 755,000.00 | 2,301,005.00 | 735.59 | 25.00 | 3,621,005.00 |
| Dependable Variable | Independent Variables | Coefficient | t Stat | p-Value | R Square |
|---|---|---|---|---|---|
| Solar PV Capacity (kW) | 0.0024 | 156.63 | 3.176 | 0.194 | 0.910 |
| 1.017 | 0.495 | ||||
| Initial Investment Costs of Solar PV ($) | 1.881 | 95,890.74 | 3.926 | 0.159 | 0.939 |
| 0.986 | 0.505 | ||||
| O&M Costs of Solar PV ($) | 5.815 | 263,323.52 | 4.384 | 0.143 | 0.951 |
| 0.978 | 0.507 | ||||
| Replacement Costs of Solar PV ($) | 0.0019 | 84.04 | 4.393 | 0.142 | 0.951 |
| 0.978 | 0.507 | ||||
| Operational Lifespan of Solar PV (Years) | 1.0899 × 10−5 | 21.20 | 1.809 | 0.321 | 0.766 |
| 17.340 | 0.037 | ||||
| Total Annual Costs of Solar PV in Dollars ($) | 8.625 | 601,698.99 | 3.158 | 0.195 | 0.909 |
| 1.086 | 0.474 |
| Value | Total Load Per Day (kWh/Day) | Battery Capacity (kWh) | Battery Capital Cost ($) | Battery O&M Cost ($) | Battery Replacement Cost ($) |
|---|---|---|---|---|---|
| Min. | 0.70 | 6.00 | 0.59 | 0.49 | 735.59 |
| Ave. | 7520.36 | 328.68 | 0.69 | 0.64 | 207,276.83 |
| Max. | 351,430.00 | 1000.00 | 0.80 | 0.79 | 755,000.00 |
| Dependable Variable | Independent Variables | Coefficient | t Stat | p-Value | R Square |
|---|---|---|---|---|---|
| Battery Capacity (kWh) | 0.00334 | 224.96 | 3.051 | 0.202 | 0.903 |
| 1.013 | 0.496 | ||||
| Battery Capital Cost ($) | 0.7003 | 54,935.18 | 2.910 | 0.211 | 0.894 |
| 1.125 | 0.463 | ||||
| Battery O&M Cost ($) | 1.443 | 93,293.30 | 3.071 | 0.200 | 0.904 |
| 0.978 | 0.507 | ||||
| Battery Replacement Cost ($) | 2.579 | 172,166.03 | 3.072 | 0.200 | 0.904 |
| 1.010 | 0.497 |
| Value | Total Load Per Day (kWh/Day) | Converter Capacity (kW) | Converter Capital Cost ($) | Converter Operating Cost ($) | Converter Replacement Cost ($) | Converter Net Present Cost ($) |
|---|---|---|---|---|---|---|
| Min. | 0.70 | 6.00 | 0.59 | 0.49 | 735.59 | - |
| Ave. | 7520.36 | 328.68 | 0.69 | 0.64 | 207,276.83 | 576,137.00 |
| Max. | 351,430.00 | 1000.00 | 0.80 | 0.79 | 755,000.00 | 2,301,005.00 |
| Dependable Variable | Independent Variables | Coefficient | t Stat | p-Value | R Square |
|---|---|---|---|---|---|
| Converter Capacity (kW) | 0.00457 | 401.86 | 2.317 | 0.259 | 0.843 |
| 1.003 | 0.499 | ||||
| Converter Capital Cost ($) | 0.968 | 107,118.51 | 1.809 | 0.321 | 0.766 |
| 0.987 | 0.504 | ||||
| Converter Operating Cost ($) | 0.217 | 23,849.90 | 1.809 | 0.321 | 0.766 |
| 0.978 | 0.507 | ||||
| Converter Replacement Cost ($) | 0.648 | 71,414.72 | 1.809 | 0.321 | 0.766 |
| 0.983 | 0.506 | ||||
| Converter Net Present Cost ($) | 1.458 | 250,410.64 | 1.809 | 0.321 | 0.766 |
| 1.531 | 0.368 |
Disclaimer/Publisher’s Note: The statements, opinions and data contained in all publications are solely those of the individual author(s) and contributor(s) and not of MDPI and/or the editor(s). MDPI and/or the editor(s) disclaim responsibility for any injury to people or property resulting from any ideas, methods, instructions or products referred to in the content. |
© 2024 by the authors. Licensee MDPI, Basel, Switzerland. This article is an open access article distributed under the terms and conditions of the Creative Commons Attribution (CC BY) license (https://creativecommons.org/licenses/by/4.0/).
Share and Cite
Thango, B.A.; Obokoh, L. Techno-Economic Analysis of Hybrid Renewable Energy Systems for Power Interruptions: A Systematic Review. Eng 2024, 5, 2108-2156. https://doi.org/10.3390/eng5030112
Thango BA, Obokoh L. Techno-Economic Analysis of Hybrid Renewable Energy Systems for Power Interruptions: A Systematic Review. Eng. 2024; 5(3):2108-2156. https://doi.org/10.3390/eng5030112
Chicago/Turabian StyleThango, Bonginkosi A., and Lawrence Obokoh. 2024. "Techno-Economic Analysis of Hybrid Renewable Energy Systems for Power Interruptions: A Systematic Review" Eng 5, no. 3: 2108-2156. https://doi.org/10.3390/eng5030112
APA StyleThango, B. A., & Obokoh, L. (2024). Techno-Economic Analysis of Hybrid Renewable Energy Systems for Power Interruptions: A Systematic Review. Eng, 5(3), 2108-2156. https://doi.org/10.3390/eng5030112

