Abuse of Cloud-Based and Public Legitimate Services as Command-and-Control (C&C) Infrastructure: A Systematic Literature Review
Abstract
:1. Introduction
- Analyze existing studies relating to the abuse of CPLS as C&C servers.
- Introduce a new taxonomy of attack techniques that abuse the CPLS as a C&C server.
- Introduce a new taxonomy of C&C communication channels.
- Analyze and compare existing studies relating to the detection of the abuse of CPLS as C&C servers.
- Provide insights into the types of CPLS that are commonly targeted for abuse as C&C servers along with the employed attack techniques.
- Identify new challenges and propose directions for future research.
2. Background
2.1. Botnet Components
2.1.1. Bot
2.1.2. Botnet
2.1.3. Botmaster
2.1.4. C&C Communication Channels
- Internet relay chat (IRC)-based C&C channels: These utilize a push-based model, where the botmaster issues new commands to the botnet, which then responds promptly to these commands.
- HTTP-based C&C channels: These adopt a pull-based model, where bots are set up to check in with the C&C server periodically and retrieve any new commands.
- Peer-to-peer (P2P)-based C&C channels: These make use of peer-to-peer communication to either relay commands or to locate a C&C server [7].
- Domain name system (DNS)-based C&C channels: These use DNS tunneling, which is a technique that allows the encapsulation of non-DNS traffic within DNS packets [8].
2.1.5. C&C Server
2.2. Motivation
2.3. Threat Model
Abusing CPLS as C&C Channel
- (a)
- The botmaster issues commands to the bots in the botnet through the CPLS.
- (b)
- Bots continuously monitor the designated CPLS for new commands from the botmaster.
- (c)
- Bots then execute the malicious commands.
- (d)
- Bots report the results of the commands back to the botmaster through the CPLS.
3. Related Surveys
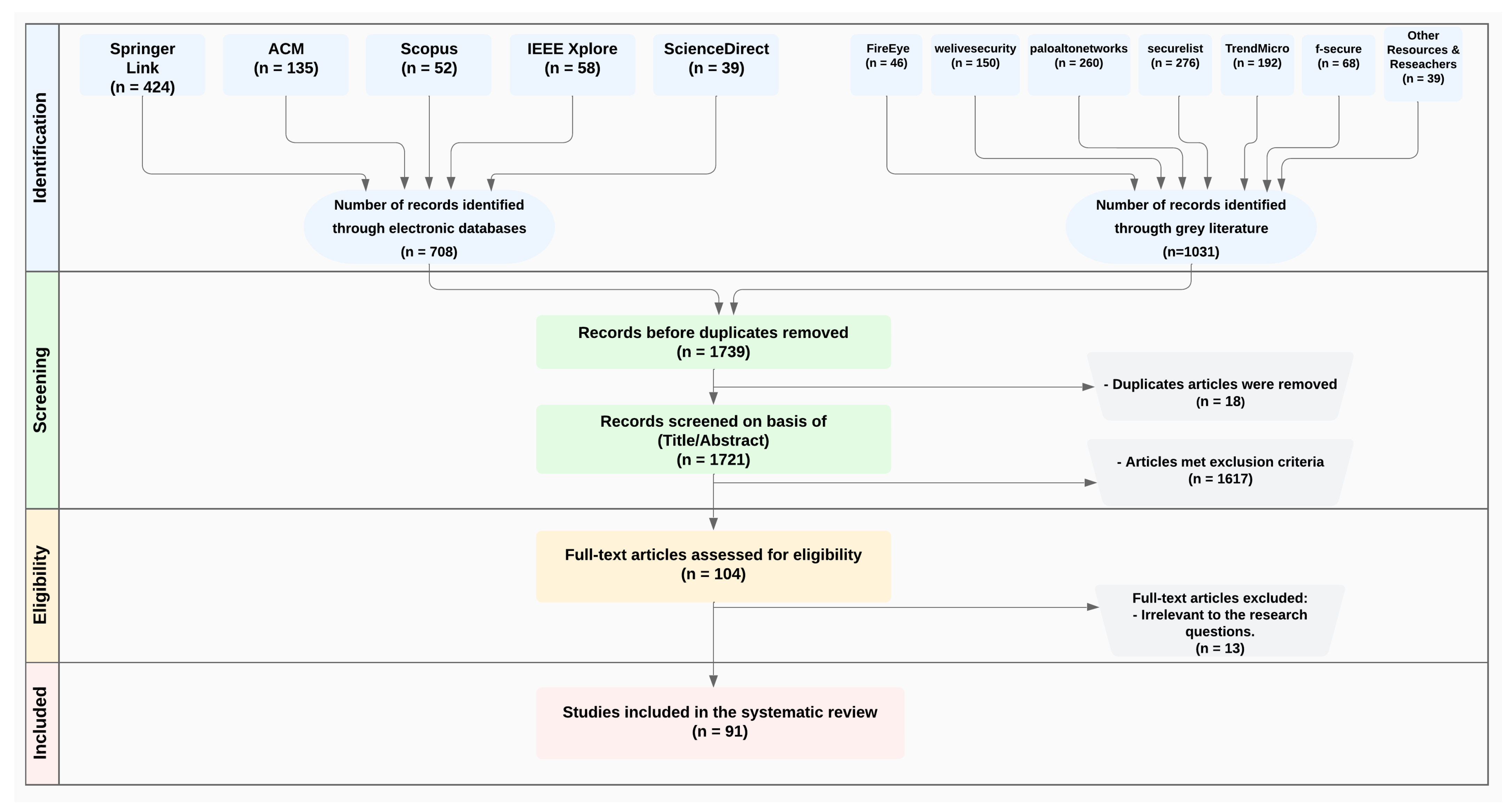
4. Systematic Literature Review Methodology
4.1. Research Strategy
4.2. Research Questions
4.3. Search Process
- (C2 OR C&C OR “Command and Control”) AND.
- (cloud OR Legitimate OR platform OR Service OR public OR “public service” OR OSN OR “social network” OR blogging OR blog) AND.
- (bot OR botnet OR malware) AND.
- (abuse OR exploit).
4.4. Study Eligibility Selection
4.5. Data Extraction and Synthesis
- The publication date of each study.
- The specific CPLS that was abused for C&C channels.
- The attack techniques that were utilized to abuse the CPLS as C&C channels.
- Any proposed detection mechanisms aiming to mitigate such abuses.
5. Research Findings
5.1. RQ1: What Techniques Are Utilized to Abuse the CPLS as C&C Communication Channels?
5.2. RQ2: How Frequently Are These Attack Techniques Employed and Which Types of CPLS Are Targeted for Such Abuse?
5.2.1. Prevalent Techniques
5.2.2. Evolution and Trends
5.2.3. Correlation between Platform User Base and Abuse Occurrence
5.2.4. Platform Specific Trends and Corporate Usage
5.2.5. Anomaly Analysis
- Platform usage patterns: Different platforms cater to different user behaviors and usage patterns. For instance, platforms like Dropbox and Slack, despite having smaller user bases, often attract business and professional users. This can make them more appealing targets for abusers seeking access to sensitive information.
- Security measures: The level of security measures implemented by the platforms plays a crucial role in the number of abuse occurrences. Platforms with robust security features and stringent user verification processes might experience fewer instances of abuse, even with a large user base.
- Platform features and accessibility: platforms that offer a broader range of functionality and ease of use tend to attract more abusers, which provides more opportunities and tools for abusers to exploit.
- Anonymity: platforms that offer a certain level of anonymity seem to attract abusers. This could be because anonymity can make it easier for abusers to avoid identification.
5.2.6. Emerging Threats
5.2.7. Increasing Complexity
5.2.8. 2020: A Year of Escalated CPLS Abuse for C&C
5.3. RQ3: What Countermeasures Have Been Proposed to Detect the Abusive Use of CPLS as C&C Infrastructure?
5.3.1. Behavior Tree-Based Detection Framework
5.3.2. GCM Flow-Based Detection
5.3.3. API Verification with CAPTCHA
5.3.4. Negative Reputation Scores
5.3.5. Causality Detection
6. Abuse Attack Techniques
6.1. Steganography
6.1.1. CPLS as a Primary C&C Communication Channel
6.1.2. CPLS as a Redirector to C&C Domain
6.1.3. Insights
- Steganography has become a popular method among threat actors for maintaining a covert communication channel, often serving as the primary C&C channel. Cases like ELISA, Stegobot, Punobot, HAMMERTOSS, and RegDuke demonstrate the use of different steganographic techniques—from Unicode and image steganography to the least significant bit technique—effectively hiding malicious commands and evading detection.
- Online social networks (OSNs), along with other online platforms, have become common targets for misuse. As seen with ELISA and Stegobot using Facebook and HAMMERTOSS exploiting GitHub, these platforms provide a vast, noisy environment in which malicious activities can blend in, thus enhancing the effectiveness of the steganography.
- The sophistication and complexity of steganographic techniques have been increasing. Advanced encryption standard (AES) keys, domain generation algorithms (DGAs), and obfuscation techniques like .NET Reactor have been used in conjunction with steganography to further hide and protect the malicious payloads.
- Mobile platforms are not immune to these types of attacks. As shown by Punobot, steganography can also be employed in attacks targeting mobile devices, in this case using Google Cloud Messaging as a C&C channel.
- Steganography is not only used for direct C&C communications but also serves as a means of redirecting to C&C domains. HAMMERTOSS and PolyglotDuke represent cases where steganography was used to decode the C&C URLs.
6.2. Encoding
6.2.1. CPLS as a Primary C&C Communication Channel
6.2.2. CPLS as Redirector to C&C Domain
6.2.3. Insights
- Encoding serves a dual purpose in these attacks. It not only provides a method of concealing C&C communications within legitimate service traffic, but also, it allows threat actors to hide the actual location of their C&C servers.
- Many of the observed malware variants, including the Korplug variant, Janicab, and CONFUCIUS_A and CONFUCIUS_B, demonstrate creative use of regular expressions and encoding techniques to retrieve C&C server addresses.
- Threat actors exhibit adaptability in their encoding methodologies, leveraging the specific characteristics of each platform to embed encoded data. For instance, using Instagram photo comments or YouTube video descriptions to conceal encoded commands or C&C server addresses.
6.3. Cryptography
6.3.1. CPLS as a Primary C&C Communication Channel
6.3.2. CPLS as Redirector to C&C Domain
6.3.3. Insights
- The combined use of cryptography along with the abuse of popular CPLS platforms for C&C channels illustrates the increasing sophistication of botnet strategies. These platforms provide an additional layer of security and reliability, making it more difficult to detect botnet activities due to the reputable nature of these services.
- Botmasters frequently embed encrypted malicious commands into digital content, such as images or social media posts. These commands are later extracted and decrypted by bots for execution as demonstrated in cases like SUbot, ComRAT, and RegDuke.
- Cryptography is often combined with other techniques to enhance security and evasion capabilities. For instance, the ComRAT botnet merges cryptography with COM hijacking to ensure persistent execution.
6.4. Botmaster Login Credentials or Hard-Coded Token
6.4.1. CPLS as Primary C&C Communication Channel
- https://api.telegram.org/bot<token>/sendmessage?chat_id=<chat>
- &text=<computer_name>_<infection_id>_<key_seed>
- <chat>: Represents the chat number with the cybercriminal.
- <computer_name>: The name of the infected computer.
- <infection_id>: A unique identifier for the infection.
- <key_seed>: A number used as the basis for generating the file encryption key.
6.4.2. CPLS as Redirector to C&C Domain
6.4.3. Insights
- Many types of malware, like Telecrypt, TeleBot.AA, TeleRAT, BKDR_VERNOT.A, and CloudAtlas, use hard-coded credentials or tokens to authenticate themselves to these online services. These credentials or tokens are often embedded directly into the malware, enabling it to automatically and seamlessly connect to the service.
6.5. Compromised Accounts
6.5.1. CPLS as a Primary C&C Communication Channel
6.5.2. CPLS as Redirector to C&C Domain
6.6. Fraudulent Account
CPLS as a Primary C&C Communication Channel
6.7. Component Object Model (COM) Hijacking
CPLS as a Primary C&C Communication Channel
6.8. Artificial Intelligence (AI)-Powered C&C
CPLS as a Primary C&C Communication Channel
6.9. Process Injection
CPLS as a Primary C&C Communication Channel
6.10. COMSPEC Environment Variable
CPLS as a Primary C&C Communication Channel
6.11. Exploit Multiple Processes
CPLS as a Primary C&C Communication Channel
7. Abuse Detection Mechanism
- Post-detection emphasis: Currently, most methods center on identifying botnet activities post-occurrence, often within a lab environment. This neglect of real-time detection may prove inadequate, given the rapid evolution of threat landscapes. Therefore, the development of proactive detection techniques that can identify signs of such abuses before they occur is of critical importance.
- Evasion strategies: Modern botnets employ advanced evasion techniques that can bypass current detection mechanisms. More work is needed to understand and anticipate these strategies to improve detection.
8. Challenges and Directions for Future Research
8.1. Quantity and Quality of Datasets
8.2. Emergence of AI-Powered C&C
8.3. Deep Packet Inspection (DPI)
8.4. Evasion Tactics
8.5. Cross-Platform Abuse Detection
8.6. Collaboration and Information Sharing
9. Conclusions
Author Contributions
Funding
Institutional Review Board Statement
Informed Consent Statement
Data Availability Statement
Acknowledgments
Conflicts of Interest
References
- Grizzard, J.B.; Sharma, V.; Nunnery, C.; Kang, B.B.; Dagon, D. Peer-to-Peer Botnets: Overview and Case Study. HotBots 2007, 7, 1–7. Available online: https://dl.acm.org/doi/abs/10.5555/1323128.1323129 (accessed on 11 April 2020).
- Abu Rajab, M.; Zarfoss, J.; Monrose, F.; Terzis, A. A multifaceted approach to understanding the botnet phenomenon. In Proceedings of the 6th ACM SIGCOMM Conference on Internet Measurement, Rio de Janeiro, Brazil, 25–27 October 2006; pp. 41–52. [Google Scholar]
- Radunović, V.; Veinović, M. Malware Command and Control Over Social Media: Towards the Server-less Infrastructure. Serbian J. Electr. Eng. 2020, 17, 357–375. [Google Scholar] [CrossRef]
- Latah, M. Detection of malicious social bots: A survey and a refined taxonomy. Expert Syst. Appl. 2020, 151, 113383. [Google Scholar] [CrossRef]
- Silva, S.S.; Silva, R.M.; Pinto, R.C.; Salles, R.M. Botnets: A survey. Comput. Netw. 2013, 57, 378–403. [Google Scholar] [CrossRef]
- Limarunothai, R.; Munlin, M.A. Trends and challenges of botnet architectures and detection techniques. J. Inf. Sci. Technol. 2015, 5, 51–57. [Google Scholar]
- Fedynyshyn, G.; Chuah, M.C.; Tan, G. Detection and classification of different botnet C&C channels. In Proceedings of the Autonomic and Trusted Computing: 8th International Conference, ATC 2011, Banff, AB, Canada, 2–4 September 2011; pp. 228–242. [Google Scholar]
- Dietrich, C.J.; Rossow, C.; Freiling, F.C.; Bos, H.; Van Steen, M.; Pohlmann, N. On Botnets that use DNS for Command and Control. In Proceedings of the 2011 Seventh European Conference on Computer Network Defense, Gothenburg, Sweden, 6–7 September 2011; pp. 9–16. [Google Scholar]
- Gu, G.; Perdisci, R.; Zhang, J.; Lee, W. BotMiner: Clustering Analysis of Network Traffic for Protocol- and Structure-Independent Botnet Detection. In Proceedings of the USENIX Security Symposium. USENIX Association, San Jose, CA, USA, 28 July–1 August 2008; pp. 139–154. [Google Scholar]
- Micro, T. Taxonomy of Botnet Threats. Whitepaper, November 2006. Available online: https://sites.cs.ucsb.edu/~kemm/courses/cs595G/TM06.pdf (accessed on 11 April 2020).
- Liu, L.; Chen, S.; Yan, G.; Zhang, Z. Bottracer: Execution-based bot-like malware detection. In Proceedings of the Information Security: 11th International Conference, ISC 2008, Taipei, Taiwan, 15–18 September 2008; pp. 97–113. [Google Scholar]
- Pernet, C.; Cao, E.; Horejsi, J.; Chen, J.C.; Sanchez, W.G. New SLUB Backdoor Uses GitHub, Communicates via Slack. 2019. Available online: https://www.trendmicro.com/en_gb/research/19/c/new-slub-backdoor-uses-github-communicates-via-slack.html (accessed on 11 April 2020).
- Cherepanov, A. The Rise of TeleBots: Analyzing Disruptive KillDisk Attacks|WeLiveSecurity. 2016. Available online: https://www.welivesecurity.com/2016/12/13/rise-telebots-analyzing-disruptive-killdisk-attacks/ (accessed on 11 April 2020).
- Khattak, S.; Ramay, N.R.; Khan, K.R.; Syed, A.A.; Khayam, S.A. A Taxonomy of Botnet Behavior, Detection, and Defense. IEEE Commun. Surv. Tutor. 2014, 16, 898–924. [Google Scholar] [CrossRef]
- Kuitert, S. War on Botnets. Int. J. Inf. Technol. Eng. Res. 2009. Available online: https://citeseerx.ist.psu.edu/document?repid=rep1&type=pdf&doi=c72b4812cfaf65c88e45e7d8b53fffb355505cd0 (accessed on 11 April 2020).
- Singh, K.; Srivastava, A.; Giffin, J.; Lee, W. Evaluating email’s feasibility for botnet command and control. In Proceedings of the 2008 IEEE International Conference on Dependable Systems and Networks with FTCS and DCC (DSN), Anchorage, AK, USA, 24–27 June 2008; pp. 376–385. [Google Scholar] [CrossRef]
- Kitchenham, B.; Charters, S. Guidelines for Performing Systematic Literature Reviews in Software Engineering; Technical Report EBSE-2007-01, EBSE; Durham University: Durham, UK, 2007. [Google Scholar]
- Compagno, A.; Conti, M.; Lain, D.; Lovisotto, G.; Mancini, L.V. Boten ELISA: A novel approach for botnet C&C in online social networks. In Proceedings of the 2015 IEEE Conference on Communications and Network Security (CNS), Florence, Italy, 28–30 September 2015; pp. 74–82. [Google Scholar]
- Nagaraja, S.; Houmansadr, A.; Piyawongwisal, P.; Singh, V.; Agarwal, P.; Borisov, N. Stegobot: A Covert Social Network Botnet; International Workshop on Information Hiding; Springer: Berlin/Heidelberg, Germany, 2011; pp. 299–313. [Google Scholar]
- Operation Ghost: The Dukes Aren’t Back—They Never Left|WeLiveSecurity. 2019. Available online: https://www.welivesecurity.com/2019/10/17/operation-ghost-dukes-never-left/ (accessed on 11 April 2020).
- HAMMERTOSS: Stealthy Tactics Define a Russian Cyber Threat Group|FireEye. 2017. Available online: https://www.fireeye.com/current-threats/apt-groups/rpt-apt29.html (accessed on 11 April 2020).
- Lee, H.; Kang, T.; Lee, S.; Kim, J.; Kim, Y. Punobot: Mobile botnet using push notification service in android. In Proceedings of the International Workshop on Information Security Applications, Jeju Island, Republic of Korea, 19–21 August 2013; Springer: Berlin/Heidelberg, Germany, 2013; pp. 124–137. [Google Scholar]
- Chen, W.; Gong, P.; Yu, L.; Yang, G. An adaptive push-styled command and control mechanism in mobile botnets. Wuhan Univ. J. Nat. Sci. 2013, 18, 427–434. [Google Scholar] [CrossRef]
- Sebastian, S.; Ayyappan, S.; Vinod, P. Framework for design of Graybot in social network. In Proceedings of the 2014 International Conference on Advances in Computing, Communications and Informatics (ICACCI), Delhi, India, 24–27 September 2014; pp. 2331–2336. [Google Scholar]
- DaaC2—Using Discord as a C2|Crawl3r. 2020. Available online: https://crawl3r.github.io/2020-01-25/DaaC2 (accessed on 11 April 2020).
- GitHub—Crawl3r/DaaC2: Discord as a C2. 2020. Available online: https://github.com/crawl3r/DaaC2 (accessed on 11 April 2020).
- Ji, Y.; He, Y.; Jiang, X.; Li, Q. Towards social botnet behavior detecting in the end host. In Proceedings of the 2014 20th IEEE International Conference on Parallel and Distributed Systems (ICPADS), Hsinchu, Taiwan, 16–19 December 2014; pp. 320–327. [Google Scholar]
- Dong, Y.; Dai, J.; Sun, X. A Mobile Botnet that Meets up at Twitter. In Proceedings of the International Conference on Security and Privacy in Communication Systems, Singapore, 8–10 August 2018; Springer: Berlin/Heidelberg, Germany, 2018; pp. 3–21. [Google Scholar]
- Boutin, J.I. Turla’s Watering Hole Campaign: An Updated Firefox Extension Abusing Instagram|WeLiveSecurity. 2017. Available online: https://www.welivesecurity.com/2017/06/06/turlas-watering-hole-campaign-updated-firefox-extension-abusing-instagram/ (accessed on 11 April 2020).
- Singel, R. Hackers Use Twitter to Control Botnet|WIRED. 2009. Available online: https://www.wired.com/2009/08/botnet-tweets/ (accessed on 11 April 2020).
- Singh, A.; Toderici, A.H.; Ross, K.; Stamp, M. Social Networking for Botnet Command and Control. Int. J. Comput. Netw. Inf. Secur. 2013, 6, 11–17. [Google Scholar] [CrossRef]
- Kartaltepe, E.J.; Morales, J.A.; Xu, S.; Sandhu, R. Social Network-Based Botnet Command-and-Control: Emerging Threats and Countermeasures; Applied Cryptography and Network Security; Springer: Berlin/Heidelberg, Germay, 2010; pp. 511–528. [Google Scholar]
- Chen, J. Blackgear Cyberespionage Campaign Resurfaces. 2018. Available online: https://www.trendmicro.com/en_us/research/18/g/blackgear-cyberespionage-campaign-resurfaces-abuses-social-media-for-cc-communication.html (accessed on 11 April 2020).
- Alanazi, N.; Khan, E.; Gutub, A. Inclusion of Unicode standard seamless characters to expand Arabic text steganography for secure individual uses. J. King Saud Univ.-Comput. Inf. Sci. 2020, 34, 1343–1356. [Google Scholar] [CrossRef]
- Carr, N.; Goody, K.; Miller, S.; Vengerik, B. On the Hunt for FIN7: Pursuing an Enigmatic and Evasive Global Criminal Operation|Mandiant. 2018. Available online: https://www.mandiant.com/resources/fin7-pursuing-an-enigmatic-and-evasive-global-criminal-operation (accessed on 11 April 2020).
- Griffin, N. Carbanak Group Uses Google for Malware Command-and-Control|Forcepoint. 2017. Available online: https://www.forcepoint.com/blog/x-labs/carbanak-group-uses-google-malware-command-and-control (accessed on 11 April 2020).
- Constantin, L. Malware Uses Google Docs as Proxy to Command and Control Server. 2012. Available online: https://www.pcworld.com/article/455736/malware-uses-google-docs-as-proxy-to-command-and-control-server.html (accessed on 11 April 2020).
- Brook, C. Windows 8 Malware Using Google Docs to Target Brazilians|Threatpost. 2012. Available online: https://threatpost.com/windows-8-malware-using-google-docs-target-brazilians-111912/77227/ (accessed on 11 April 2020).
- Mercer, W.; Rascagneres, P.; Ventura, V.; Kuhla, E. Cisco Talos Intelligence Group—Comprehensive Threat Intelligence: JhoneRAT: Cloud Based Python RAT Targeting Middle Eastern Countries. 2020. Available online: https://blog.talosintelligence.com/2020/01/jhonerat.html (accessed on 11 April 2020).
- Passilly, T.; Tartare, M. The SideWalk May Be as Dangerous as the CROSSWALK|WeLiveSecurity. 2021. Available online: https://www.welivesecurity.com/2021/08/24/sidewalk-may-be-as-dangerous-as-crosswalk/ (accessed on 17 January 2022).
- Ousaban: Private Photo Collection Hidden in a CABinet|WeLiveSecurity. 2021. Available online: https://www.welivesecurity.com/2021/05/05/ousaban-private-photo-collection-hidden-cabinet/ (accessed on 17 January 2022).
- Hrčka, V. Stantinko Botnet Adds Cryptomining to Its Pool of Criminal Activities|WeLiveSecurity. 2019. Available online: https://www.welivesecurity.com/2019/11/26/stantinko-botnet-adds-cryptomining-criminal-activities/ (accessed on 11 April 2020).
- Jarkko, K. News from the Lab Archive: January 2004 to September 2015. 2015. Available online: https://archive.f-secure.com/weblog/archives/00002803.html (accessed on 11 April 2020).
- Biasini, N.; Brumaghin, E.; Lister, N. Cisco Talos Intelligence Group—Comprehensive Threat Intelligence: Threat Spotlight: Astaroth—Maze of Obfuscation and Evasion Reveals Dark Stealer. 2020. Available online: https://blog.talosintelligence.com/2020/05/astaroth-analysis.html (accessed on 17 January 2022).
- Cimpanu, C. Astaroth Malware Hides Command Servers in YouTube Channel Descriptions|ZDNet. 2020. Available online: https://www.zdnet.com/article/astaroth-malware-hides-command-servers-in-youtube-channel-descriptions/ (accessed on 17 January 2022).
- Lancaster, T.; Yates, M. Confucius Says…Malware Families Get Further by Abusing Legitimate Websites. 2016. Available online: https://unit42.paloaltonetworks.com/unit42-confucius-says-malware-families-get-further-by-abusing-legitimate-websites/ (accessed on 11 April 2020).
- Grunzweig, J.; Miller-Osborn, J. SunOrcal Adds GitHub and Steganography to its Repertoire, Expands to Vietnam and Myanmar. 2017. Available online: https://unit42.paloaltonetworks.com/unit42-sunorcal-adds-github-steganography-repertoire-expands-vietnam-myanmar/ (accessed on 11 April 2020).
- GitHub—PaulSec/Twittor: A Fully Featured Backdoor That Uses Twitter as a C&C Server. 2015. Available online: https://github.com/PaulSec/twittor (accessed on 11 April 2020).
- Lunghi, D.; Horejsi, J.; Pernet, C. Untangling the Patchwork Cyberespionage Group. 2017. Available online: https://www.trendmicro.com/en_gb/research/17/l/untangling-the-patchwork-cyberespionage-group.html (accessed on 11 April 2020).
- ESET_Threat_Report_Q22020.pdf. 2020. Available online: https://www.welivesecurity.com/wp-content/uploads/2020/07/ESET_Threat_Report_Q22020.pdf (accessed on 17 January 2022).
- Falcone, R.; Lee, B. DarkHydrus Delivers New Trojan That Can Use Google Drive for C2 Communications. 2019. Available online: https://unit42.paloaltonetworks.com/darkhydrus-delivers-new-trojan-that-can-use-google-drive-for-c2-communications/ (accessed on 11 April 2020).
- Kwiatkowski, I.; Aime, F.; Delcher, P. Holy Water: Ongoing Targeted Water-Holing Attack in Asia|Securelist. 2020. Available online: https://securelist.com/holy-water-ongoing-targeted-water-holing-attack-in-asia/96311/ (accessed on 17 January 2022).
- Targeted Attacks Using Fake Flash against Tibetans|Volexity. 2020. Available online: https://www.volexity.com/blog/2020/03/31/storm-cloud-unleashed-tibetan-community-focus-of-highly-targeted-fake-flash-campaign/ (accessed on 17 January 2022).
- Hacquebord, F.; Remorin, L.A. Pawn Storm’s Lack of Sophistication as a Strategy. 2020. Available online: https://www.trendmicro.com/en_us/research/20/l/pawn-storm-lack-of-sophistication-as-a-strategy.html (accessed on 17 January 2022).
- Dahan, A. Operation Cobalt Kitty: A Large-Scale APT in Asia Carried out by the OceanLotus Group. 2017. Available online: https://www.cybereason.com/blog/operation-cobalt-kitty-apt (accessed on 11 April 2020).
- APT32, SeaLotus, OceanLotus, APT-C-00, Group G0050. 2017. Available online: https://attack.mitre.org/groups/G0050/ (accessed on 11 April 2020).
- APT17: Hiding in Plain Sight—FireEye and Microsoft Expose Obfuscation Tactic|FireEye. 2015. Available online: https://www.fireeye.com/current-threats/apt-groups/rpt-apt17.html (accessed on 11 April 2020).
- Grunzweig, J. The TopHat Campaign: Attacks within the Middle East Region Using Popular Third-Party Services. 2018. Available online: https://unit42.paloaltonetworks.com/unit42-the-tophat-campaign-attacks-within-the-middle-east-region-using-popular-third-party-services/ (accessed on 11 April 2020).
- Rocke Evolves Its Arsenal With a New Malware Family Written in Golang|Anomali Labs. 2019. Available online: https://www.anomali.com/blog/rocke-evolves-its-arsenal-with-a-new-malware-family-written-in-golang (accessed on 11 April 2020).
- Lambert, T. Threat Hunting in Linux For Rocke Cryptocurrency Mining Malware. 2021. Available online: https://redcanary.com/blog/rocke-cryptominer/ (accessed on 17 January 2022).
- Chen, W.; Luo, X.; Yin, C.; Xiao, B.; Au, M.H.; Tang, Y. CloudBot: Advanced mobile botnets using ubiquitous cloud technologies. Pervasive Mob. Comput. 2017, 41, 270–285. [Google Scholar] [CrossRef]
- Information on Attacks Involving 3CX Desktop App. 2023. Available online: https://www.trendmicro.com/en_us/research/23/c/information-on-attacks-involving-3cx-desktop-app.html (accessed on 26 May 2023).
- Porolli, M. POLONIUM Targets Israel with Creepy Malware. 2022. Available online: https://www.welivesecurity.com/2022/10/11/polonium-targets-israel-creepy-malware/ (accessed on 26 May 2023).
- WeLiveSecurity. Who’s Swimming in South Korean Waters? Meet ScarCruft’s Dolphin. 2022. Available online: https://www.welivesecurity.com/2022/11/30/whos-swimming-south-korean-waters-meet-scarcrufts-dolphin/ (accessed on 26 May 2023).
- TrendMicro. BIOPASS RAT New Malware Sniffs Victims via Live Streaming. 2021. Available online: https://www.trendmicro.com/en_us/research/21/g/biopass-rat-new-malware-sniffs-victims-via-live-streaming.html (accessed on 17 January 2022).
- Nazario, J. Twitter Based Botnet Command and Control. Arbor Networks Security. 2009. Available online: http://asert.arbornetworks.com/2009/08/twitter-based-botnet-command-channel (accessed on 11 April 2020).
- He, Y.; Zhang, G.; Wu, J.; Li, Q. Understanding a prospective approach to designing malicious social bots. Secur. Commun. Netw. 2016, 9, 2157–2172. [Google Scholar] [CrossRef]
- The Tetrade: Brazilian Banking Malware Goes Global|Securelist. 2020. Available online: https://securelist.com/the-tetrade-brazilian-banking-malware/97779/ (accessed on 17 January 2022).
- Foltýn, T. Turla: In and out of Its Unique Outlook Backdoor|WeLiveSecurity. 2018. Available online: https://www.welivesecurity.com/2018/08/22/turla-unique-outlook-backdoor/ (accessed on 11 April 2020).
- Faou, M. From Agent.BTZ to ComRAT v4: A Ten-Year Journey|WeLiveSecurity. 2020. Available online: https://www.welivesecurity.com/2020/05/26/agentbtz-comratv4-ten-year-journey/ (accessed on 17 January 2022).
- GitHub—Maldevel/Gdog: A Fully Featured Windows Backdoor That Uses Gmail as a C&C Server. 2016. Available online: https://github.com/maldevel/gdog (accessed on 11 April 2020).
- Cloud Atlas: RedOctober APT Is Back in Style|Securelist. 2014. Available online: https://securelist.com/cloud-atlas-redoctober-apt-is-back-in-style/68083/ (accessed on 11 April 2020).
- Casbaneiro: Dangerous Cooking with a Secret Ingredient|WeLiveSecurity. 2019. Available online: https://www.welivesecurity.com/2019/10/03/casbaneiro-trojan-dangerous-cooking/ (accessed on 11 April 2020).
- Numando: Count Once, Code Twice|Welivesecurity. 2021. Available online: https://www.welivesecurity.com/2021/09/17/numando-latam-banking-trojan/ (accessed on 17 January 2022).
- Faou, M. Turla Crutch: Keeping the “Back Door” Open|WeLiveSecurity. 2020. Available online: https://www.welivesecurity.com/2020/12/02/turla-crutch-keeping-back-door-open/ (accessed on 17 January 2022).
- APT-31 Leverages COVID-19 Vaccine Theme|Zscaler Blog. 2020. Available online: https://www.zscaler.com/blogs/security-research/apt-31-leverages-covid-19-vaccine-theme-and-abuses-legitimate-online (accessed on 17 January 2022).
- Raccoon Stealer’s Abuse of Google Cloud Services and Multiple Delivery Techniques—TrendLabs Security Intelligence Blog. 2020. Available online: https://blog.trendmicro.com/trendlabs-security-intelligence/raccoon-stealers-abuse-of-google-cloud-services-and-multiple-delivery-techniques/ (accessed on 17 January 2022).
- Faou, M.; Dumont, R. A Dive into Turla PowerShell Usage|WeLiveSecurity. 2019. Available online: https://www.welivesecurity.com/2019/05/29/turla-powershell-usage/ (accessed on 11 April 2020).
- GitHub—Coalfire-Research/Slackor: A Golang Implant That Uses Slack as a Command and Control Server. 2019. Available online: https://github.com/Coalfire-Research/Slackor (accessed on 11 April 2020).
- Léveillé, M.E.M. I See What you Did There: A Look at the CloudMensis macOS Spyware. 2022. Available online: https://www.welivesecurity.com/2022/07/19/i-see-what-you-did-there-look-cloudmensis-macos-spyware/ (accessed on 26 May 2023).
- Command and Control—DropBox—Penetration Testing Lab. 2017. Available online: https://pentestlab.blog/2017/08/29/command-and-control-dropbox/ (accessed on 11 April 2020).
- Introduction to Callidus. 2020. Available online: https://3xpl01tc0d3r.blogspot.com/2020/03/introduction-to-callidus.html (accessed on 17 January 2022).
- Baltazar, R.J.; Costoya, J.; Flores, R. The Heart of KOOBFACE: C&C and Social Network Propagation; Trend Micro Threat Research; Trend Micro, Incorporated: Shibuya City, Tokyo, 2009; pp. 25–29. [Google Scholar]
- Faghani, M.R.; Nguyen, U.T. Socellbot: A new botnet design to infect smartphones via online social networking. In Proceedings of the 2012 25th IEEE Canadian Conference on Electrical and Computer Engineering (CCECE), Montreal, QC, Canada, 29 April–2 May 2012; pp. 1–5. [Google Scholar]
- Threat Analysis: ROKRAT Malware—VMware Security Blog—VMware. 2018. Available online: https://blogs.vmware.com/security/2018/02/threat-analysis-rokrat-malware.html (accessed on 11 April 2020).
- Mercer, W.; Paul Rascagneres, J.A. Cisco Talos Intelligence Group—Comprehensive Threat Intelligence: ROKRAT Reloaded. 2017. Available online: https://blog.talosintelligence.com/2017/11/ROKRAT-Reloaded.html (accessed on 11 April 2020).
- TeleCrypt—The Ransomware Abusing Telegram API—Defeated!|Malwarebytes Labs. 2016. Available online: https://blog.malwarebytes.com/threat-analysis/2016/11/telecrypt-the-ransomware-abusing-telegram-api-defeated/ (accessed on 11 April 2020).
- Nigam, R.; Wilhoit, K. TeleRAT: Another Android Trojan Leveraging Telegram’s Bot API to Target Iranian Users. 2018. Available online: https://unit42.paloaltonetworks.com/unit42-telerat-another-android-trojan-leveraging-telegrams-bot-api-to-target-iranian-users/ (accessed on 11 April 2020).
- Tamaña, N. Backdoor Uses Evernote as Command-and-Control Server—TrendLabs Security Intelligence Blog. 2013. Available online: https://blog.trendmicro.com/trendlabs-security-intelligence/backdoor-uses-evernote-as-command-and-control-server/ (accessed on 11 April 2020).
- Pernet, C.; Cao, E.; Horejsi, J.; Chen, J.C.; Sanchez, W.G. SLUB Gets Rid of GitHub, Intensifies Slack Use—TrendLabs Security Intelligence Blog. 2019. Available online: https://blog.trendmicro.com/trendlabs-security-intelligence/slub-gets-rid-of-github-intensifies-slack-use/ (accessed on 11 April 2020).
- GitHub—Bkup/SlackShell: PowerShell to Slack C2. 2018. Available online: https://github.com/bkup/SlackShell (accessed on 11 April 2020).
- GitHub—Praetorian-Inc/Slack-c2bot: Slack C2bot That Executes Commands and Returns the Output. 2019. Available online: https://github.com/praetorian-inc/slack-c2bot (accessed on 11 April 2020).
- Using Slack Web Services as a C2 Channel (ATT&CK T1102)—Praetorian. 2019. Available online: https://www.praetorian.com/blog/using-slack-as-c2-channel-mitre-attack-web-service-t1102/ (accessed on 11 April 2020).
- Zhao, S.; Lee, P.P.; Lui, J.C.; Guan, X.; Ma, X.; Tao, J. Cloud-based push-styled mobile botnets: A case study of exploiting the cloud to device messaging service. In Proceedings of the 28th Annual Computer Security Applications Conference, Orlando, FL, USA, 3 December 2012; pp. 119–128. [Google Scholar]
- Menrige, M. PlugX RAT with “Time Bomb” Abuses Dropbox for Command-and-Control Settings—TrendLabs Security Intelligence Blog. 2014. Available online: https://blog.trendmicro.com/trendlabs-security-intelligence/plugx-rat-with-time-bomb-abuses-dropbox-for-command-and-control-settings/ (accessed on 11 April 2020).
- China-based Cyber Threat Group Uses Dropbox for Malware Communications and Targets Hong Kong Media Outlets|Mandiant. 2015. Available online: https://www.mandiant.com/resources/china-based-threat (accessed on 11 April 2020).
- Arsene, L. Iranian Chafer APT Targeted Air Transportation and Government in Kuwait and Saudi Arabia. 2020. Available online: https://www.bitdefender.com/blog/labs/iranian-chafer-apt-targeted-air-transportation-and-government-in-kuwait-and-saudi-arabia/ (accessed on 17 January 2022).
- IndigoZebra APT Continues to Attack Central Asia with Evolving Tools—Check Point Research. 2021. Available online: https://research.checkpoint.com/2021/indigozebra-apt-continues-to-attack-central-asia-with-evolving-tools/ (accessed on 17 January 2022).
- GitHub—Arno0x/DBC2: DBC2 (DropboxC2) is a Modular Post-Exploitation Tool, Composed of an Agent Running on the Victim’s Machine, a Controler, Running on Any Machine, Powershell Modules, and Dropbox Servers as a Means of Communication. 2016. Available online: https://github.com/Arno0x/DBC2 (accessed on 11 April 2020).
- Chandel, R. Command and Control with DropboxC2. 2019. Available online: https://www.hackingarticles.in/command-and-control-with-dropboxc2/ (accessed on 11 April 2020).
- GitHub—0x09AL/DropboxC2C: DropboxC2C Is a Post-Exploitation Agent Which Uses Dropbox Infrastructure for Command and Control Operations. 2018. Available online: https://github.com/0x09AL/DropboxC2C (accessed on 11 April 2020).
- Champion, A. Attack Detection Fundamentals: C2 and Exfiltration—Lab #3. 2020. Available online: https://labs.f-secure.com/blog/attack-detection-fundamentals-c2-and-exfiltration-lab-3/ (accessed on 17 January 2022).
- GitHub—FSecureLABS/C3: Custom Command and Control (C3). A Framework for Rapid Prototyping of Custom C2 Channels, While Still Providing Integration with Existing Offensive Toolkits. 2020. Available online: https://github.com/FSecureLABS/C3 (accessed on 17 January 2022).
- Hyvärinen, N. The Dukes: 7 Years of Russian Cyber-Espionage—F-Secure Blog. 2015. Available online: https://blog.f-secure.com/the-dukes-7-years-of-russian-cyber-espionage/ (accessed on 11 April 2020).
- North Korean APT InkySquid Infects Victims Using Browser Exploits|Volexity. 2021. Available online: https://www.volexity.com/blog/2021/08/17/north-korean-apt-inkysquid-infects-victims-using-browser-exploits/ (accessed on 17 January 2022).
- GitHub—Byt3bl33d3r/gcat: A PoC Backdoor That Uses Gmail as a C&C Server. 2018. Available online: https://github.com/byt3bl33d3r/gcat (accessed on 11 April 2020).
- Ivanov, A.; Sinitsyn, F. The First Cryptor to Exploit Telegram|Securelist. 2016. Available online: https://securelist.com/the-first-cryptor-to-exploit-telegram/76558/ (accessed on 11 April 2020).
- Thomas, K.; Nicol, D.M. The Koobface botnet and the rise of social malware. In Proceedings of the 2010 5th International Conference on Malicious and Unwanted Software, Nancy, France, 19–20 October 2010; pp. 63–70. [Google Scholar]
- Ben Koehl, J.H. Microsoft Security—Detecting Empires in the Cloud—Microsoft Security Blog. 2020. Available online: https://www.microsoft.com/security/blog/2020/09/24/gadolinium-detecting-empires-cloud/ (accessed on 17 January 2022).
- Williams, J. DropSmack: How Cloud Synchronization Services Render Your Corporate Firewall Worthless. 2013. Available online: https://docs.huihoo.com/blackhat/europe-2013/bh-eu-13-dropsmack-jwilliams-wp.pdf (accessed on 11 April 2020).
- Wang, Z.; Liu, C.; Cui, X.; Yin, J.; Liu, J.; Wu, D.; Liu, Q. DeepC2: Ai-powered covert command and control on OSNs. In Information and Communications Security; Springer: Berlin/Heidelberg, Germany, 2022; pp. 394–414. [Google Scholar]
- How New Chat Platforms Can Be Abused by Cybercriminals—Noticias de Seguridad—Trend Micro ES. 2017. Available online: https://www.trendmicro.com/vinfo/es/security/news/cybercrime-and-digital-threats/how-new-chat-platforms-abused-by-cybercriminals (accessed on 11 April 2020).
- Ahmadi, M.; Biggio, B.; Arzt, S.; Ariu, D.; Giacinto, G. Detecting misuse of google cloud messaging in android badware. In Proceedings of the 6th Workshop on Security and Privacy in Smartphones and Mobile Devices, Vienna, Austria, 24 October 2016; pp. 103–112. [Google Scholar]
- Vo, N.H.; Pieprzyk, J. Protecting web 2.0 services from botnet exploitations. In Proceedings of the 2010 Second Cybercrime and Trustworthy Computing Workshop, Ballarat, VIC, Australia, 19–20 July 2010; pp. 18–28. [Google Scholar]
- Ghanadi, M.; Abadi, M. Socialclymene: A negative reputation system for covert botnet detection in social networks. In Proceedings of the 7’th International Symposium on Telecommunications (IST’2014), Tehran, Iran, 9–11 September 2014; pp. 954–960. [Google Scholar]
- Burghouwt, P.; Spruit, M.; Sips, H. Towards detection of botnet communication through social media by monitoring user activity. In Information Systems Security; Springer: Berlin/Heidelberg, Germany, 2011; pp. 131–143. [Google Scholar]
- Ji, Y.; He, Y.; Jiang, X.; Cao, J.; Li, Q. Combating the evasion mechanisms of social bots. Comput. Secur. 2016, 58, 230–249. [Google Scholar] [CrossRef]
- Shuai, W.; Xiang, C.; Peng, L.; Dan, L. S-URL flux: A novel C&C protocol for mobile botnets. In International Conference on Trustworthy Computing and Services; Springer: Berlin/Heidelberg, Germany, 2012; pp. 412–419. [Google Scholar]
- Arzt, S. Static Data Flow Analysis for Android Applications. Ph.D. Thesis, Darmstadt University of Technology, Darmstadt, Germany, 2017. [Google Scholar]
- Singh, A. Social Networking for Botnet Command and Control. Master’s Thesis, San Jose State University, San Jose, CA, USA, 2012. [Google Scholar]
- Burghouwt, P.; Spruit, M.; Sips, H. Detection of covert botnet command and control channels by causal analysis of traffic flows. In International Symposium on Cyberspace Safety and Security; Springer: Berlin/Heidelberg, Germany, 2013; pp. 117–131. [Google Scholar]
- Boshmaf, Y.; Muslukhov, I.; Beznosov, K.; Ripeanu, M. Design and analysis of a social botnet. Comput. Netw. 2013, 57, 556–578. [Google Scholar] [CrossRef]
- Ji, Y.; He, Y.; Zhu, D.; Li, Q.; Guo, D. A mulitiprocess mechanism of evading behavior-based bot detection approaches. In Information Security Practice and Experience; Springer: Berlin/Heidelberg, Germany, 2014; pp. 75–89. [Google Scholar]






| CPLS Category | CPLS Platforms |
|---|---|
| Online Cloud Storage Sites | Dropbox, Google Drive, OneDrive, pCloud, Yandex Disk, Mega, Alibaba Cloud, CloudMe |
| Social Media Platforms | Twitter, Facebook, Instagram |
| Business Communication Platform | Slack, Teams |
| Online Developers repository | Pastebin, Github, Microsoft TechNet |
| Content Sharing Platforms | YouTube, Imgur, ImgBB |
| Email Service | Outlook, Gmail, Exchange Web Services (EWSs) |
| Instant Messaging Platforms | Facebook Instant Messenger, Telegram |
| Miscellaneous | Google Scripts, File.io, Discord, Quora, Google Sites, Google Cloud Messaging (GCM) |
| Aspect | Our Proposed SLR | Radunovic et al. [3] |
|---|---|---|
| Focus | Abuse of the CPLS platforms as C&C channels | Abuse of social media platforms as C&C channels |
| Specific attacks discussed | Covers 10 types of attack techniques that are employed to abuse the CPLS platforms as C&C infrastructure. | Focuses specifically on the use of social media platforms through means such as status updates, comments, direct messages, and the creation of fake accounts. |
| Taxonomy details | Provides a comprehensive taxonomy of attack techniques used by botmasters to abuse CPLS as C&C channels. These techniques include steganography, encoding, cryptography, fraudulent accounts, use of Botmaster’s credentials or hard-coded tokens, compromised victims’ accounts, component object model (COM) hijacking, process injection, COMSPEC environment variable exploitation, multiple process exploitation, and AI-powered C&C. | This review discusses the use of text-based social media (SM) posts, hidden communications through image and linguistic steganography, and the utilization of public cloud storage for the unobservable exchange of communications and uploading of stolen files. It also includes the use of domain generation algorithms and the conveying of C&C messages through comments on public SM posts. |
| Review methodology | Systematic Literature Review. | Not specified. |
| Time frame | 2008–July 2023. | Not specified. |
| Number of studies | 91 | Not specified. |
| Category | Research Questions | Aim of Discussion |
|---|---|---|
| Abuse Technique | (1) What techniques are utilized to abuse the CPLS as C&C infrastructure? |
|
| (2) How frequently are these attack techniques employed, and which types of CPLS are targeted for such abuse? |
| |
| Abuse Detection | (3) What countermeasures have been proposed to detect the abusive use of CPLS as C&C infrastructure? |
|
| Inclusion Criteria | Exclusion Criteria |
|---|---|
|
|
| Technique | Abused CPLS | Description | Reference | Occurrences |
|---|---|---|---|---|
| Steganography | Dropbox, Google Cloud Messaging (GCM), Discord, Facebook, Twitter, Imgue, ImgBB, Evernote | Hiding communication between bots and C&C servers within legitimate-looking files, such as images or videos, and then transmitting them via cloud storage services | [18,19,20,21,22,23,24,25,26] | 9 |
| Encoding | weibo.com, Twitter, Facebbok, Google Docs, Instagram, YouTube, Yahoo, Quora, GitHub, outdrive, Dropbox, Google Drive, OneDrive, GCM, Microsoft TechNet, Pastebin, Mega Facebook Instance Messenger, Alibaba Cloud | Using encoding to make communications more difficult to detect, such as base64 encoding used to obfuscate C&C commands or data sent to the C&C server | [20,23,27,28,29,30,31,32,33,34,35,36,37,38,39,40,41,42,43,44,45,46,47,48,49,50,51,52,53,54,55,56,57,58,59,60,61,62,63,64,65,66] | 40 |
| Cryptography | Microsoft Outlook, Gmail, Dropbox, CloudMe, YouTube, Google Drive, OneDrive, Pastebin, Google Docs, Slack, Twitter, Facebbok, Weibo, GCM, pCloud, Yandex Disk, Github, Mega, Alibaba Cloud | Using encryption to secure communications between bots and C&C servers hosted on cloud-based services | [20,21,23,24,28,40,41,62,63,64,65,67,68,69,70,71,72,73,74,75,76,77,78,79,80,81] | 21 |
| Fraudulent account creation | Teams, OneNote, Outlook, Discord, Pastebin, Facebook, Twitter | Creating fraudulent accounts on cloud-based services to use as a disguise for C&C servers or to store botnet-related data | [24,25,26,39,59,82] | 6 |
| Botmaster’s credentials or hard-coded tokens | Twitter, Telegram, Evernote, Slack, GitHub, Pastebin, Google+, CloudMe, GCM, Google Docs, Dropbox, OneDrive, Google Drive, Gmail, Microsoft Exchange Web Services, pCloud, Yandex Disk, Mega, Alibaba Cloud | Obtaining botmaster credentials or hard-coded tokens to access cloud-based services, which can then be used to host C&C servers or store botnet-related data | [3,12,13,23,30,31,35,36,37,38,43,48,52,53,54,63,64,65,71,72,75,76,78,79,80,81,83,84,85,86,87,88,89,90,91,92,93,94,95,96,97,98,99,100,101,102,103,104,105,106,107,12,107,81] | 51 |
| Compromised Accounts | Facebook Instance Messenger, Facebook, Twitter, Outlook, GCM, Dropbox, Microsoft Exchange Web Services Google Drive | Compromising legitimate user accounts on cloud-based services to use as a disguise for C&C servers or to store botnet-related data | [3,18,23,55,56,64,69,83,84,94,108,109,110] | 13 |
| COM hijacking | Outlook, Gmail, Dropbox | Hijacking COM components on an infected system to communicate with a C&C server hosted on a cloud-based service | [69,70,99,100] | 4 |
| AI-powered C&C | Employing neural networks for dynamic addressing, identifies attacker accounts via avatars, and embeds command in tweets via hash collisions and data augmentation | [111] | 1 | |
| Process injection | Evernote | Injecting malicious code into legitimate processes to communicate with a C&C server hosted on a cloud-based service and evade detection | [89] | 1 |
| ComSpec environment variable | Dropbox | Modifying the ComSpec environment variable to point to a command shell on a cloud-based service to execute commands and communicate with a C&C server | [98] | 1 |
| Incident Categories | |||
|---|---|---|---|
| CPLS | Occurrences | Reported Abuse | PoC |
| Dropbox | 17 | [20,63,75,76,86,95,96,97,98] | [23,81,99,100,101,102,103,110] |
| 13 | [20,21,30,39,66,85] | [24,28,31,32,48,67,111] | |
| Google Docs | 8 | [35,36,37,38,39,40,41,50] | — |
| Google Drive | 8 | [39,51,52,53,54,64,77] | [23] |
| Youtube | 8 | [41,42,43,44,45,68,73,74] | — |
| 8 | [33,61,68,107,108] | [18,19,67] | |
| Slack | 7 | [12,90] | [79,91,92,93,112] |
| Outlook | 6 | [29,55,56,69,109] | [82] |
| OneDrive | 6 | [43,63,78,104,105] | [23] |
| Pastebin | 6 | [35,36,58,59,60,74] | — |
| Github | 6 | [12,21,47,48,49] | — |
| Gmail | 4 | [70] | [16,71,106] |
| Telegram | 4 | [13,87,88,107] | — |
| Google Cloud Messaging (GCM) | 3 | — | [22,23,94] |
| Evernote | 2 | [20,54,89] | — |
| Google Scripts | 2 | [35,36] | — |
| Discord | 2 | — | [25,26] |
| ImgBB | 2 | [20,39] | — |
| Microsoft TechNet | 1 | [57] | — |
| CloudMe | 1 | [72] | — |
| Imgur | 1 | [20] | — |
| Google+ | 1 | [58] | — |
| Facebook Instance Messenger | 1 | — | [61] |
| File.io | 1 | [12] | — |
| Yahoo | 1 | [46] | — |
| Quora | 1 | [46] | — |
| Microsoft Teams | 1 | — | [82] |
| Microsoft OneNote | 1 | — | [82] |
| Google Sites | 1 | [68] | — |
| 1 | [29] | — | |
| pCloud | 1 | [80] | — |
| Yandex Disk | 1 | [80] | — |
| Alibaba Cloud | 1 | [65] | — |
| Mega | 1 | [63] | — |
| Exchange Web Services (EWS) | 1 | [3] | — |
| Reference | Anomaly-Based | Detection Mechanism | Limitation | |||
|---|---|---|---|---|---|---|
| Passive | Active | |||||
| Host-Based | Server-Based | Host-Based | Server-Based | |||
| Yuede et al. [27] | ✓ | By utilizing behavior tree-based methodologies, the bot can be accurately identified through the monitoring of host activity. Upon construction of the behavior tree, the similarity to the designated template will be calculated utilizing the tree edit distance. |
| |||
| Kartaltepe et al. [32] | ✓ | ✓ | The host-based security approach considers connections to social media potentially suspicious if they are not initiated by human interaction. This method utilizes behavioral biometrics, such as the reaction to user input through a keyboard or mouse, as well as the GUI, as indicators to differentiate between legitimate users and bots. On the other hand, the server-based approach assumes that communication with social media platforms is potentially suspicious if the messages or posts sent are textually encoded. To accurately classify incoming messages, the implementation of the J48 decision tree algorithm is utilized. |
| ||
| Ahmadi et al. [113] | ✓ | The Flowdroid tool was modified for use as a flow analysis tool to extract Google Cloud Messaging (GCM) flows. These extracted GCM flows were then utilized as vector space features in a machine learning model, which was implemented to identify malicious Android applications. |
| |||
| Vo et al. [114] | ✓ | Authors adopt a CAPTCHA verification technique to authenticate social media accounts by utilizing the MAC address. The purpose of this verification method is to distinguish between API calls originating from a human user or an automated bot. |
| |||
| Ghanadi et al. [115] | ✓ | The paper proposes a system called SocialClymene which uses stego-images to detect covert botnets in social networks. The system has a negative reputation subsystem that analyzes images shared by social network users and calculates a reputation score for each user based on their history of participating in suspicious activities. The goal is to identify botnets by analyzing the behavior of the users and their association with suspicious activities. |
| |||
| Burghouwt et al. [116] | ✓ | Measuring the causal relationship between network traffic and human activity to distinguish between network events triggered by user actions and those bot-originated. |
| |||
| Ji et al. [117] | ✓ | Incorporates spatial and temporal correlations to identify patterns of behavior that may be indicative of social bot activity. |
| |||
Disclaimer/Publisher’s Note: The statements, opinions and data contained in all publications are solely those of the individual author(s) and contributor(s) and not of MDPI and/or the editor(s). MDPI and/or the editor(s) disclaim responsibility for any injury to people or property resulting from any ideas, methods, instructions or products referred to in the content. |
© 2023 by the authors. Licensee MDPI, Basel, Switzerland. This article is an open access article distributed under the terms and conditions of the Creative Commons Attribution (CC BY) license (https://creativecommons.org/licenses/by/4.0/).
Share and Cite
Al lelah, T.; Theodorakopoulos, G.; Reinecke, P.; Javed, A.; Anthi, E. Abuse of Cloud-Based and Public Legitimate Services as Command-and-Control (C&C) Infrastructure: A Systematic Literature Review. J. Cybersecur. Priv. 2023, 3, 558-590. https://doi.org/10.3390/jcp3030027
Al lelah T, Theodorakopoulos G, Reinecke P, Javed A, Anthi E. Abuse of Cloud-Based and Public Legitimate Services as Command-and-Control (C&C) Infrastructure: A Systematic Literature Review. Journal of Cybersecurity and Privacy. 2023; 3(3):558-590. https://doi.org/10.3390/jcp3030027
Chicago/Turabian StyleAl lelah, Turki, George Theodorakopoulos, Philipp Reinecke, Amir Javed, and Eirini Anthi. 2023. "Abuse of Cloud-Based and Public Legitimate Services as Command-and-Control (C&C) Infrastructure: A Systematic Literature Review" Journal of Cybersecurity and Privacy 3, no. 3: 558-590. https://doi.org/10.3390/jcp3030027
APA StyleAl lelah, T., Theodorakopoulos, G., Reinecke, P., Javed, A., & Anthi, E. (2023). Abuse of Cloud-Based and Public Legitimate Services as Command-and-Control (C&C) Infrastructure: A Systematic Literature Review. Journal of Cybersecurity and Privacy, 3(3), 558-590. https://doi.org/10.3390/jcp3030027

