Multi-Scale Construction Site Fire Detection Algorithm with Integrated Attention Mechanism
Abstract
1. Introduction
2. Materials and Methods
2.1. YOLOv8 Algorithm
2.2. Fire-5000 Dataset
3. Algorithm Optimization
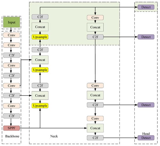
3.1. Multi-Scale Lightweight Collaborative Architecture
3.1.1. Multi-Scale Network Structure Optimization
3.1.2. Lightweight Convolution-Based Reconstruction of the C2f Module
3.2. Inverted Residual Spatial–Channel Attention Module
3.3. Improvement of the Boundary Loss Function
4. Experiments and Results
4.1. Evaluation Metrics
4.2. Experimental Environment and Hyperparameter Settings
4.3. Ablation Study
4.3.1. Results and Analysis
4.3.2. Visualization Results
4.4. Comparative Experiments with Classical/SOTA Models
| Model | Precision (%) | Recall (%) | mAP (%) | mAP 50-95 (%) |
|---|---|---|---|---|
| YOLOv8 | 68.3 | 64.3 | 69.7 | 35.7 |
| YOLOv5 | 71.2 | 63.2 | 70.1 | 35.2 |
| YOLOv9 [30] | 71.7 | 65.6 | 70.9 | 36.5 |
| YOLOv10 | 69 | 36.6 | 69.3 | 35.6 |
| YOLOv11 | 69.9 | 64.1 | 70.4 | 36.2 |
| RT-DETR | 72.1 | 61.2 | 65.1 | 31.8 |
| Hyper-YOLO [31] | 68.1 | 65.3 | 68.9 | 35.4 |
| Mamba-YOLO [32] | 70.3 | 65.9 | 71 | 37.3 |
| YOLO-Fire | 72.9 | 67.3 | 71.3 | 37.2 |
4.5. Cross-Domain Generalization Evaluation
4.5.1. FASDD Dataset
4.5.2. D-Fire Dataset
5. Discussion
6. Conclusions
Author Contributions
Funding
Institutional Review Board Statement
Informed Consent Statement
Data Availability Statement
Conflicts of Interest
References
- Alkhatib, A.A. A review on forest fire detection techniques. Int. J. Distrib. Sens. Netw. 2014, 10, 597368. [Google Scholar] [CrossRef]
- Jin, C.; Wang, T.; Alhusaini, N.; Zhao, S.; Liu, H.; Xu, K.; Zhang, J. Video fire detection methods based on deep learning: Datasets, methods, and future directions. Fire 2023, 6, 315. [Google Scholar] [CrossRef]
- Vasconcelos, R.N.; Franca Rocha, W.J.; Costa, D.P.; Duverger, S.G.; Santana, M.M.D.; Cambui, E.C.; Ferreira-Ferreira, J.; Oliveira, M.; Barbosa, L.D.S.; Cordeiro, C.L. Fire Detection with Deep Learning: A Comprehensive Review. Land 2024, 13, 1696. [Google Scholar] [CrossRef]
- Choi, S.; Kim, S.; Jung, H. Optimized Faster R-CNN with Swintransformer for Robust Multi-Class Wildfire Detection. Fire 2025, 8, 180. [Google Scholar] [CrossRef]
- Cheknane, M.; Bendouma, T.; Boudouh, S.S. Advancing fire detection: Two-stage deep learning with hybrid feature extraction using faster R-CNN approach. Signal Image Video Process. 2024, 18, 5503–5510. [Google Scholar] [CrossRef]
- Gragnaniello, D.; Greco, A.; Sansone, C.; Vento, B. FLAME: Fire detection in videos combining a deep neural network with a model-based motion analysis. Neural Comput. Appl. 2025, 37, 6181–6197. [Google Scholar] [CrossRef]
- Mukhiddinov, M.; Abdusalomov, A.B.; Cho, J. A wildfire smoke detection system using unmanned aerial vehicle images based on the optimized YOLOv5. Sensors 2022, 22, 9384. [Google Scholar] [CrossRef] [PubMed]
- Liu, H.; Zhang, F.; Xu, Y.; Wang, J.; Lu, H.; Wei, W.; Zhu, J. Tfnet: Transformer-based multi-scale feature fusion forest fire image detection network. Fire 2025, 8, 59. [Google Scholar] [CrossRef]
- Li, Y.; Nie, L.; Zhou, F.; Liu, Y.; Fu, H.; Chen, N.; Dai, Q.; Wang, L. Improving Fire and Smoke Detection with You Only Look Once 11 and Multi-Scale Convolutional Attention. Fire 2025, 8, 165. [Google Scholar] [CrossRef]
- Redmon, J.; Divvala, S.; Girshick, R.; Farhadi, A. You only look once: Unified, real-time object detection. In Proceedings of the IEEE Conference on Computer Vision and Pattern Recognition, Las Vegas, NV, USA, 27–30 June 2016; pp. 779–788. [Google Scholar]
- Jocher, G.; Stoken, A.; Borovec, J.; Changyu, L.; Hogan, A.; Diaconu, L.; Poznanski, J.; Yu, L.; Rai, P.; Ferriday, R. ultralytics/yolov5, version 3.0; Zenodo: Geneva, Switzerland, 2020. [Google Scholar]
- Sohan, M.; Sai Ram, T.; Rami Reddy, C.V. A review on yolov8 and its advancements. In Proceedings of the International Conference on Data Intelligence and Cognitive Informatics, Tirunelveli, India, 18–20 November 2024; pp. 529–545. [Google Scholar]
- Wang, C.-Y.; Liao, H.-Y.M.; Yeh, I.-H. Designing network design strategies through gradient path analysis. arXiv 2022, arXiv:2211.04800. [Google Scholar]
- Ramachandran, P.; Zoph, B.; Le, Q.V. Searching for activation functions. arXiv 2017, arXiv:1710.05941. [Google Scholar]
- Lin, T.-Y.; Dollár, P.; Girshick, R.; He, K.; Hariharan, B.; Belongie, S. Feature pyramid networks for object detection. In Proceedings of the IEEE Conference on Computer Vision and Pattern Recognition, Honolulu, HI, USA, 21–26 July 2017; pp. 2117–2125. [Google Scholar]
- Liu, S.; Qi, L.; Qin, H.; Shi, J.; Jia, J. Path aggregation network for instance segmentation. In Proceedings of the IEEE Conference on Computer Vision and Pattern Recognition, Salt Lake, UT, USA, 18–23 June 2018; pp. 8759–8768. [Google Scholar]
- Bakurov, I.; Buzzelli, M.; Schettini, R.; Castelli, M.; Vanneschi, L. Structural similarity index (SSIM) revisited: A data-driven approach. Expert Syst. Appl. 2022, 189, 116087. [Google Scholar] [CrossRef]
- Chen, G.; Zhou, H.; Li, Z.; Gao, Y.; Bai, D.; Xu, R.; Lin, H. Multi-scale forest fire recognition model based on improved YOLOv5s. Forests 2023, 14, 315. [Google Scholar] [CrossRef]
- Rasheed, A.F.; Zarkoosh, M. Optimized YOLOv8 for multi-scale object detection. J. Real-Time Image Process. 2025, 22, 6. [Google Scholar] [CrossRef]
- Lin, T.-Y.; Maire, M.; Belongie, S.; Hays, J.; Perona, P.; Ramanan, D.; Dollár, P.; Zitnick, C.L. Microsoft coco: Common objects in context. In Proceedings of the Computer Vision–ECCV 2014: 13th European Conference, Zurich, Switzerland, 6–12 September 2014; pp. 740–755. [Google Scholar]
- Zhou, N.; Gao, D.; Zhu, Z. YOLOv8n-SMMP: A Lightweight YOLO Forest Fire Detection Model. Fire 2025, 8, 183. [Google Scholar] [CrossRef]
- Koonce, B. EfficientNet. In Convolutional Neural Networks with Swift for Tensorflow: Image Recognition and Dataset Categorization; Springer: Berlin/Heidelberg, Germany, 2021; pp. 109–123. [Google Scholar]
- Sandler, M.; Howard, A.; Zhu, M.; Zhmoginov, A.; Chen, L.-C. Mobilenetv2: Inverted residuals and linear bottlenecks. In Proceedings of the IEEE Conference on Computer Vision and Pattern Recognition, Salt Lake, UT, USA, 18–23 June 2018; pp. 4510–4520. [Google Scholar]
- Hu, J.; Shen, L.; Sun, G. Squeeze-and-excitation networks. In Proceedings of the IEEE Conference on Computer Vision and Pattern Recognition, Salt Lake, UT, USA, 18–23 June 2018; pp. 7132–7141. [Google Scholar]
- Woo, S.; Park, J.; Lee, J.-Y.; Kweon, I.S. Cbam: Convolutional block attention module. In Proceedings of the European Conference on Computer Vision (ECCV), Munich, Germany, 8–14 September 2018; pp. 3–19. [Google Scholar]
- Tan, M.; Le, Q. Efficientnet: Rethinking model scaling for convolutional neural networks. In Proceedings of the International Conference on Machine Learning, Long Beach, CA, USA, 9–15 June 2019; pp. 6105–6114. [Google Scholar]
- Zheng, Z.; Wang, P.; Liu, W.; Li, J.; Ye, R.; Ren, D. Distance-IoU loss: Faster and better learning for bounding box regression. In Proceedings of the AAAI Conference on Artificial Intelligence, New York, NY, USA, 7–12 February 2020; pp. 12993–13000. [Google Scholar]
- Tong, Z.; Chen, Y.; Xu, Z.; Yu, R. Wise-IoU: Bounding box regression loss with dynamic focusing mechanism. arXiv 2023, arXiv:2301.10051. [Google Scholar]
- Padilla, R.; Netto, S.L.; Da Silva, E.A. A survey on performance metrics for object-detection algorithms. In Proceedings of the 2020 International Conference on Systems, Signals and Image Processing (IWSSIP), Niterói, Brazil, 1–3 July 2020; pp. 237–242. [Google Scholar]
- Wang, C.-Y.; Yeh, I.-H.; Mark Liao, H.-Y. Yolov9: Learning what you want to learn using programmable gradient information. In Proceedings of the European Conference on Computer Vision, Milan, Italy, 29 September–4 October 2024; pp. 1–21. [Google Scholar]
- Feng, Y.; Huang, J.; Du, S.; Ying, S.; Yong, J.-H.; Li, Y.; Ding, G.; Ji, R.; Gao, Y. Hyper-yolo: When visual object detection meets hypergraph computation. IEEE Trans. Pattern Anal. Mach. Intell. 2024, 47, 2388–2401. [Google Scholar] [CrossRef]
- Wang, Z.; Li, C.; Xu, H.; Zhu, X. Mamba YOLO: SSMs-based YOLO for object detection. arXiv 2024, arXiv:2406.05835. [Google Scholar]
- Zhao, Y.; Lv, W.; Xu, S.; Wei, J.; Wang, G.; Dang, Q.; Liu, Y.; Chen, J. Detrs beat yolos on real-time object detection. In Proceedings of the IEEE/CVF Conference on Computer Vision and Pattern Recognition, Seattle, WA, USA, 16–22 June 2024; pp. 16965–16974. [Google Scholar]
- Wang, M.; Jiang, L.; Yue, P.; Yu, D.; Tuo, T. FASDD: An open-access 100,000-level flame and smoke detection dataset for deep learning in fire detection. Earth Syst. Sci. Data Discuss. 2023, 2023, 1–26. [Google Scholar]
- de Venâncio, P.V.A.; Campos, R.J.; Rezende, T.M.; Lisboa, A.C.; Barbosa, A.V. A hybrid method for fire detection based on spatial and temporal patterns. Neural Comput. Appl. 2023, 35, 9349–9361. [Google Scholar] [CrossRef]
- de Venancio, P.V.A.; Lisboa, A.C.; Barbosa, A.V. An automatic fire detection system based on deep convolutional neural networks for low-power, resource-constrained devices. Neural Comput. Appl. 2022, 34, 15349–15368. [Google Scholar] [CrossRef]
- Wang, A.; Chen, H.; Liu, L.; Chen, K.; Lin, Z.; Han, J. Yolov10: Real-time end-to-end object detection. Adv. Neural Inf. Process. Syst. 2024, 37, 107984–108011. [Google Scholar]
- Khanam, R.; Hussain, M. Yolov11: An overview of the key architectural enhancements. arXiv 2024, arXiv:2410.17725. [Google Scholar]
- Zhao, C.; Zhao, L.; Zhang, K.; Ren, Y.; Chen, H.; Sheng, Y. Smoke and Fire-You Only Look Once: A Lightweight Deep Learning Model for Video Smoke and Flame Detection in Natural Scenes. Fire 2025, 8, 104. [Google Scholar] [CrossRef]










| Category | Configuration | Value |
|---|---|---|
| Hardware Platform | CPU | Intel Xeon E5-2609 v4 @1.70 GHz |
| GPU | Nvidia RTX 3090(24 GB) × 2 | |
| Memory | Kingston DDR4 3200 Hz 128 GB | |
| Hard Disk | DELL SATA 32 TB | |
| Software Platform | OS | Ubuntu 22.04 LTS |
| Framework | PyTorch 2.2 CUDA 11.3 | |
| Container | Docker v5.1.3 | |
| Hyperparameters | Epochs | 300 |
| Patience | 50 | |
| Batch | 16 | |
| Learning Rate | 0.01 | |
| Optimizer | SGD | |
| Momentum | 0.937 |
| ID | A | B | C | D | Precision | Recall | mAP | mAP50-95 | Parame | GFLOPs | FPS |
|---|---|---|---|---|---|---|---|---|---|---|---|
| 0 | 68.3 | 64.3 | 69.7 | 35.7 | 11126358 | 28.4 | 230 | ||||
| 1 | √ | 71.5 | 65.2 | 70.4 | 36.4 | 21158870 | 28.7 | 117 | |||
| 2 | √ | 70.8 | 66.1 | 71.2 | 36.3 | 12444534 | 23.4 | 153 | |||
| 3 | √ | 71.4 | 64.9 | 70 | 35.8 | 11428024 | 28.7 | 218 | |||
| 4 | √ | 68.7 | 65.1 | 70.1 | 35.6 | 11126358 | 28.4 | 229 | |||
| 5 | √ | √ | 71.4 | 66.3 | 70.8 | 36.3 | 15217976 | 23.7 | 145 | ||
| 6 | √ | √ | √ | 72.8 | 65.0 | 71.1 | 36.6 | 20519642 | 23.8 | 145 | |
| 7 | √ | √ | √ | √ | 72.9 | 67.3 | 71.3 | 37.2 | 20519642 | 23.8 | 144 |
| Target Objects | YOLOv8s | YOLO-Fire | ||||
|---|---|---|---|---|---|---|
| Precision | Recall | mAP | Precision | Recall | mAP | |
| Fire | 71.5 | 64.7 | 72.6 | 71.7 | 65.7 | 73.4 |
| Smoke | 81.9 | 72.7 | 81.6 | 84.5 | 72.2 | 82.4 |
| Average | 76.7 | 68.7 | 77.1 | 78.1 | 69 | 77.9 |
| Model | Precision | Recall | AP | mAP | |
|---|---|---|---|---|---|
| Fire | Smoke | ||||
| YOLOv8 | 78.3 | 72.2 | 72.6 | 84.4 | 78.5 |
| YOLOv10 | 79.9 | 72.4 | 72.8 | 85.5 | 79.2 |
| YOLOv11 | 79.1 | 73.3 | 73.2 | 85 | 79.1 |
| YOLO-Fire | 82.3 | 73.7 | 74.4 | 85.9 | 80.1 |
Disclaimer/Publisher’s Note: The statements, opinions and data contained in all publications are solely those of the individual author(s) and contributor(s) and not of MDPI and/or the editor(s). MDPI and/or the editor(s) disclaim responsibility for any injury to people or property resulting from any ideas, methods, instructions or products referred to in the content. |
© 2025 by the authors. Licensee MDPI, Basel, Switzerland. This article is an open access article distributed under the terms and conditions of the Creative Commons Attribution (CC BY) license (https://creativecommons.org/licenses/by/4.0/).
Share and Cite
Sun, H.; Yao, T. Multi-Scale Construction Site Fire Detection Algorithm with Integrated Attention Mechanism. Fire 2025, 8, 257. https://doi.org/10.3390/fire8070257
Sun H, Yao T. Multi-Scale Construction Site Fire Detection Algorithm with Integrated Attention Mechanism. Fire. 2025; 8(7):257. https://doi.org/10.3390/fire8070257
Chicago/Turabian StyleSun, Haipeng, and Tao Yao. 2025. "Multi-Scale Construction Site Fire Detection Algorithm with Integrated Attention Mechanism" Fire 8, no. 7: 257. https://doi.org/10.3390/fire8070257
APA StyleSun, H., & Yao, T. (2025). Multi-Scale Construction Site Fire Detection Algorithm with Integrated Attention Mechanism. Fire, 8(7), 257. https://doi.org/10.3390/fire8070257
