Next Article in Journal
Revolutionizing Wildfire Detection Through UAV-Driven Fire Monitoring with a Transformer-Based Approach
Previous Article in Journal
Electricity-Caused Wildland Fires: Costs, Social Fairness, and Proposed Solution
 
 
Font Type:
Arial Georgia Verdana
Font Size:
Aa Aa Aa
Line Spacing:
Column Width:
Background:
Article

Evaluating the Impact of Recursive Feature Elimination on Machine Learning Models for Predicting Forest Fire-Prone Zones

by
Ali Rezaei Barzani
1,
Parham Pahlavani
1,*,
Omid Ghorbanzadeh
2,*,
Khalil Gholamnia
3 and
Pedram Ghamisi
4
1
School of Surveying and Geospatial Engineering, College of Engineering, University of Tehran, Tehran 456311155, Iran
2
Institute of Geomatics, University of Natural Resources and Life Sciences (BOKU), Vienna, Peter-Jordan Strasse 82, 1190 Vienna, Austria
3
Department of Applied Geoinformatics and Cartography, Charles University, Albertov 6, 12843 Prague, Czech Republic
4
Helmholtz-Zentrum Dresden-Rossendorf (HZDR), Helmholtz Institute Freiberg for Resource Technology, 09599 Freiberg, Germany
*
Authors to whom correspondence should be addressed.
Fire 2024, 7(12), 440; https://doi.org/10.3390/fire7120440
Submission received: 10 October 2024 / Revised: 20 November 2024 / Accepted: 25 November 2024 / Published: 28 November 2024

Abstract

This study aimed to enhance the accuracy of forest fire susceptibility mapping (FSM) by innovatively applying recursive feature elimination (RFE) with an ensemble of machine learning models, specifically Support Vector Machine (SVM) and Random Forest (RF), to identify key fire factors. The fire zones were derived from MODIS satellite imagery from 2012 to 2017. Further validation of these data has been provided by field surveys and reviews of land records in rangelands and forests; a total of 326 fire points were determined in this study. Seventeen factors involving topography, geomorphology, meteorology, hydrology, and human factors were identified as being effective primary factors in triggering and spreading fires in the selected mountainous case study area. As a first step, the RFE models RF, Extra Trees, Gradient Boosting, and AdaBoost were used to identify important fire factors among all selected primary factors. The SVM and RF models were applied once on all factors and secondly on those derived from the RFE model as the key factors in FSM. Training and testing data were divided tenfold, and the model’s performance was evaluated using cross-validation. Various metrics, including recall, precision, F1 score, accuracy, area under the curve (AUC), Matthew’s correlation coefficient (MCC), and Kappa, were employed to measure the performance of the models. The assessments demonstrate that leveraging RFE models enhances the FSM results by identifying key factors and excluding unnecessary ones. Notably, the SVM model exhibits significant improvement, achieving an increase of over 10.97% in accuracy and 8.61% in AUC metrics. This improvement underscores the effectiveness of the RFE approach in enhancing the predictive performance of the SVM model.

1. Introduction

Through the production of oxygen and the absorption of CO2, forests play an important role in environmental pollution reduction [1,2,3]. In addition to providing goods and livelihoods, forests protect plant and animal diversity, prevent soil degradation and erosion, control water flow and prevent flooding, and regulate climate by trapping carbon, which decreases greenhouse gas levels [4].
The term “forest fire” refers to an uncontrolled wildfire that requires some kind of action or decision to suppress. This term is used when the area of the fire exceeds 0.5 hectares and leads to the destruction of trees (European glossary for wildfires and forest fires) (2012).
Forest fires, whether natural or induced by humans, can have significant ecological, social, and economic impacts on forest restoration [5]. However, it is important to acknowledge the increasingly important role of prescribed fire in many regions and the potential benefits it can bring. Similarly, historical fire regimes have played a beneficial role in many regions. Therefore, it is essential to consider the potential positive impacts of controlled or prescribed fires alongside the negative impacts of forest fires.
Fires in forests can lead to significant environmental damage [6]. Forest fires are considered a widespread and critical element of the earth system [7]. Fire destroys nearly 350 million hectares of forest every year, according to Wright et al. [8]. According to the United Nations Environment Programme (2022) report ‘Spreading like Wildfire—The Rising Threat of Extraordinary Landscape Fires’, fires have influenced Europe in many ways, including through climate change, land management, and social patterns, such as immigration from rural settlements, rapid urbanization, and changes in leisure behavior. Forest fires are considered one of the most critical natural hazards because they cause loss of life, severe infrastructure damage, and life-threatening environmental effects [9,10,11].
Fires in forested areas in northern Iran have become a major threat [12]. Iran’s Forest Organization estimates that 5000 to 6000 hectares of forest land are destroyed yearly due to frequent fires [6]. Natural processes have historically caused fires in forests. However, fires in forests have accelerated directly due to the increased human–environmental interactions of igniting and suppressing fires, and indirectly by changing vegetation structure and composition, as well as destroying landscapes [13]. This makes them more likely to occur in the future [14]. Many factors, such as wind, topography, and drought, play an essential role in the occurrence and spread of fires, but in many cases, human factors cause fires in forests [15]. Related topographic factors are crucial in forest fire susceptibility and are widely used for forest fire susceptibility mapping [16,17]. For example, the slope factor is essential due to its impact on fire spread, with steeper slopes leading to faster fire propagation [18]. Additionally, the difference in temperature and moisture between north- and south-facing slopes contributes to a higher risk of forest fires on south-facing slopes [15]. Altitude also plays a significant role, with higher moisture levels at greater altitudes [19]. The wind effect factor encompasses the degree of wind direction, wind speed, and altitude layer [3]. Human-made factors include various distance measures, classified based on their relevance to forest fires, human activity radius, literature, and expert insights [20]. The situation is also the same for the occurrence of this hazard in northern regions of Iran. Therefore, the forest fires in this area are mainly due to human activities from recreational camps and land clearing to changing land use and removing livestock grazing from rangelands and forests [21,22].
Many studies have examined fire susceptibility modeling and fire susceptibility mapping (FSM) in forest areas around the world. The spatial pattern of wildfire probability has been simulated and predicted using different spatial modeling strategies across different geographical regions. Several studies have used the Support Vector Machines (SVM) and Random Forest (RF) models to prepare fire risk maps. Jaafari et al. reported [23] an AUC value of 0.75% for the SVM model with nine factors in the Chaharmahal Bakhtiari Province in Iran. In their study, the RF model was utilized to link historical fire events to a set of wildfire causative factors to measure the importance of each factor on fire ignition. They then employed SVM to produce an accurate estimate of wildfire probability across the study area. Hong et al. [24] evaluated two machine learning (ML) models, including the RF and SVM models with eight factors in China, and achieved AUC values of 84% and 74% for the RF and SVM, respectively. This study utilizes genetic algorithms to obtain the optimal combination of forest fire-related variables and apply data mining methods for constructing a forest fire susceptibility map. RF and SVM are successful ML models in fire susceptibility mapping [25]. Yousefi et al. [26] used three ML models to produce a multi-hazard risk map for a region in Iran. For producing a wildfire susceptibility map, twelve factors were considered. An AUC value of 83% was obtained for the SVM model. Tonini et al. [27] produced a fire susceptibility map for two seasons using the RF model. For validation, they used k-fold cross-validation. Ghorbanzadeh et al. [28] examined the performance of ANN, SVM, and RF ML models with seventeen factors to predict wildfire-prone areas in Mazandaran Province, Iran, and reported AUC values of 88% and 78% for the RF and SVM models, respectively. This literature review clearly shows that most methodologies employed conditional wildfire criteria without any evaluation of if they play a significant role in their selected case study area.
Forest areas vary in topography, climate zone, settlement density, human activity, etc. There is, however, a significant gap in the literature. While some studies have used several fire conditional factors, it is unclear whether the limited derived accuracies of the resulting FSMs are caused by the model limitations or the adverse impact of some not fully related factors.
The methods used to select optimal inputs are known as feature selection techniques. Feature selection may be categorized into filter and wrapper methods and embedded methods [29]. Filter methods are used to identify the importance of factors [9,11,23,30] and rely on the characteristics of the data. These methods do not use ML algorithms. To identify the optimal number of variables predicting forest fires, Hong et al. [24] used genetic algorithms, a metaheuristic method. After determining the optimal number of variables, ML methods were used to prepare fire susceptibility maps. Jafari and Pourghasemi first identified important factors using the RF model and then applied the SVM model to obtain the fire risk map [23]. Also, Eskandari, in his paper, first identified important factors using the RF model and then applied his models to these factors [22]. Pham et al. used the Boruta algorithm to identify the factors affecting forest fires [31].
A disadvantage of the Boruta algorithm is its computational intensity, especially with many input features, as it generates shadow features and compares their importance to original features. This process becomes time-consuming on high-dimensional datasets, and careful parameter tuning is needed for optimal performance [32]. However, wrapper methods, also known as greedy search algorithms, address this by evaluating all feature combinations to enhance model performance. Embedded methods, in turn, factor in interactions between features and models during feature selection [33].
Computationally, the embedded methods cost less than wrapper methods because an analysis for the optimum feature subset and formulation of a model in an embedded method can be performed simultaneously [34]. Some examples of embedded methods include decision tree-based algorithms such as a Random Forest. Recursive feature elimination (RFE) is a hybrid between embedded and wrapper methods [35].
In this study, the RFE method was used to select features. As a greedy way of finding nested subset of features, RFE was argued to be much more robust to data overfitting than wrapper methods [36]. Also, it was selected over other methods like Principal Component Analysis (PCA) and regularization-based methods as it retains interpretability by ranking features in their original space, crucial for understanding the specific environmental factors contributing to wildfire risk. This approach ensures that important predictor variables are not obscured or removed by dimensionality reduction or penalization. RFE tends to remove redundant and weak features and retains independent features. RFE seeks to improve generalization performance by removing the least important features whose deletion will have the least effect on training errors [37]. As a result of this method, the predictors are first created into a model, which is then used to calculate an importance score for each predictor based on the model. In RFE, AdaBoost, Gradient Boosting, Random Forest, and Extra Trees were used. After that, features that appear in more than two models were voted on and selected as the final features. Therefore, the objectives of this study were to present an effective feature selection method for identifying effective factors involved in forest fires, testing the proposed feature selection method against the SVM and RF models in order to determine the improvement in accuracy and improved mapping of forest fire-prone areas in the study area. Therefore,
  • This study enhances feature selection for fire prediction by applying RFE with multiple ML models, yielding interpretable and robust factor identification.
  • The RFE application is used to boost SVM and RF model performance in FSM, increasing accuracy and AUC.
  • The approach offers a customizable framework for identifying wildfire risk factors, suitable for diverse geographic and environmental settings.

2. Study Area

The study area was Amol County in the Mazandaran Province in northern Iran. This Province, with an area of approximately 23,842 km2, lies on the southern shore of the Caspian Sea (see Figure 1). The Amol Forest area lies in the center of Mazandaran Province, in the city of Amol. This study area is mostly mountainous and elevated and covers approximately 646 km2. This Province is known to be one of the most wildfire-prone regions in northern Iran [6]. This study area has experienced several harsh wildfires, which have impacted more than twenty settlements and villages [38]. The minimum and maximum altitudes in the region are 100 and 2500 m above mean sea level. Every year, tourists visit this region, and tourism is one of the residents’ primary income sources [28]. Therefore, protecting and maintaining forest areas is also important economically apart from the environmental discussion.

3. Materials

3.1. Forest Fire Inventory Data Set for Training and Testing the Models

The first step in producing an FSM is to prepare an inventory dataset of historical forest fire events in the study area. This study used recorded reports, satellite imagery, and field surveys to map the fires. MODIS fire data, freely available at https://modis.gsfc.nasa.gov/data/ (accessed on 20 November 2022), were utilized for this study, covering the period from 2012 to 2017. The fire inventory was verified using field surveys and forest organization reports, identifying a total of 326 fire points within the study area. Previous research recognized 34 fire polygons in this region; however, for this study, we refined these polygons based on data provided by the State Wildlife Organization of Amol County (SWOAC). This matching and validation with MODIS data confirmed the 326 distinct fire points. Although additional points may exist, these 326 represent verified fire occurrences. To ensure class balance, an equal number of 326 non-fire points were randomly selected from unaffected areas for comparison. In non-fire zones, it was set not to have a distance of fewer than 50 m to see a suitable distribution of points in the study area. This study used the k-fold method to test and validate the data. In this method, the datasets are divided into k-fold. At each stage of the CV process, the model is trained on k − 1 folds and tested with a residual fold. This process is repeated k times, and finally the average evaluation scores obtained from each iteration are calculated. In this study, the most common number of k = 10 was followed according to the literature review [25,39].

3.2. Forest Fire Conditional Factors

In order to produce FSM, 17 important factors were extracted. These factors were extracted based on the studies that happened in the previous researches, especially the studies that happened in this area. By reviewing articles [3,11,20,23,38,40,41], these 17 available factors were extracted. Factors can be classified into five categories: anthropological, topographical, vegetation, meteorological, and hydrological. Human factors are distance to villages, distance to the recreation area, distance to road, distance to power transmission lines, distance to mines, and land-use. The first six factors were obtained through the State Wildlife Organization of Amol County (SWOAC), and the land-use factor was obtained from Landsat satellite images. The vegetation factor in this study is the NDVI factor obtained from Landsat 8 satellite images. The extracted topography factors are the altitude, slope, aspect, landforms, topographic wetness index (TWI), and plane curvature. All of these topographic factors have been extracted from Aster Dem [20,42]. Two meteorological factors used in this study are annual temperature and the wind effect obtained from the Amol County (SMOC) state organization for the study area. Hydrological factors include annual rainfall and distance to the river extracted from SMOC.
Height is one of the main factors affecting the size and intensity of fire and is one of the most important spatial layers used in many fields. Accordingly, higher elevations are generally more dangerous than lower elevations when a fire occurs [11,43]. In this regard, elevated areas are usually more dangerous than low-lying areas when a fire occurs, especially if the access roads are unpaved or unsuitable for the movement of firefighting teams and their large equipment. If the area in front of the fire is steep, the situation is worse.
The slope of the land is important in the spread of fire and its control, because areas with steep slopes require complex methods of fire control [3,44]. Slope controls fire progress, whether it moves uphill or downhill. The direction of the slope affects the amount of solar radiation received by the earth and the amount of soil moisture. In addition, it has an indirect effect on the prevalence of fire because it determines the type and density of vegetation present in a particular location.
Land use is an important factor in determining where wildfires occur, as places with abundant weeds and crops are more vulnerable to fire than others, especially in summer when daytime temperatures are at their maximum. Meanwhile, the possibility of fire in residential areas and forests is less.
Normalized Vegetation Index (NDVI) maps are important maps for analyzing the vegetation cover of each area and identifying the fire-vulnerable spots, especially in the presence of seasonal crops, weeds, and pastures in each area. However, the difference of NDVI values in areas with evergreen trees such as oak forests and olive groves is not much. NDVI maps are very different between summer and spring.
Temperature was also selected according to our comprehensive literature review, which is one of the most important factors in fire occurrence in the study area. All fires occurred in the summer when the grass had dried and the crops were ready for harvest [38,45]. No fire has occurred in winter or in low-temperature conditions or its occurrence rate is very low. Temperature in the study area can vary from place to place, even in the same season. Wind speed has an effective role in the spread of fire after ignition and may make it impossible to control the spread of fire in some cases. Solar radiation is positively correlated with temperature and associated with fire occurrence [45], especially in areas dominated by dry grass and fields. Radiation usually varies from place to place due to many factors such as soil texture and moisture content. The topographic moisture index (TWI) is another factor that has been applied in similar studies, which is a morphological factor that describes the topography of an area and other related conditions that affect the spatial patterns of soil texture and soil moisture [38].
Distance from recreation centers is an important factor in fires because many fires are directly or indirectly caused by human activities and activities that allow flames to reach flammable woody biomass. Fires and the number of fires that occur in a given location are positively correlated with population density. Human presence and activity in forest areas increases the possibility of forest fires. As a result, forests are predicted to be always at risk of fire due to nearby human settlements. The type and source of the conditional factors are summarized in Table 1.

4. Methods

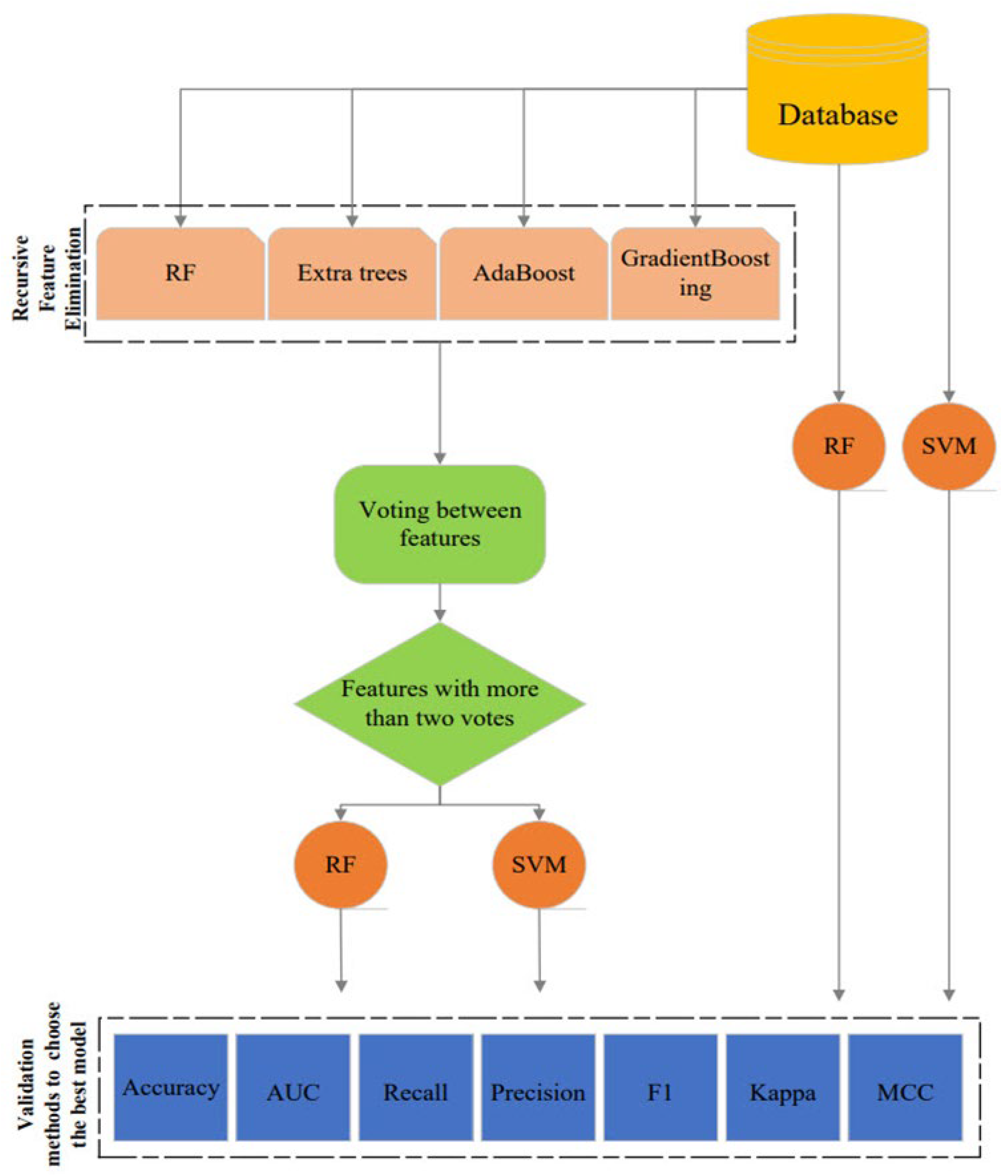
The research process was divided into five steps, the second and third of which were devoted to our proposed approach for identifying the factors affecting forest fires:
  • Identifying the forest fire factors associated with the study area;
  • Developing the RFE method for choosing features according to four different models;
  • Voting for the best features and selecting the ultimate ones;
  • Using two ML models, SVM and RF, for FSM based on all factors, then taking into account the superior factors, validating the resultant FSMs, and monitoring the accuracy improvements.
We employed a comprehensive approach that integrated various techniques. This included utilizing remote sensing data to identify key environmental factors influencing forest fires, developing a robust recursive feature elimination (RFE) method to select the most relevant features, and employing machine learning models such as SVM and RF to construct the FSMs. Additionally, we rigorously validated the resultant FSMs and monitored the accuracy improvements to ensure the reliability and effectiveness of our approach. The flowchart of the method used in this research is shown in Figure 2.

4.1. Recursive Feature Elimination

Feature selection is accomplished by recursive feature elimination (RFE), one of the most popular methods of selecting features developed by Guyon et al. [35]. As a result of its simplicity and effectiveness, RFE is a popular feature selection algorithm because it can identify the feature in a training dataset that is most relevant to the prediction of the variable. In this method, the properties are selected recursively and take into account the smaller sets of features at each stage [46]. The properties in RFE are ranked based on the order of their removal from the property space. Feature selection is supervised in this method and requires labeled data for the best performance. In RFE, features are gradually removed so that only useful features remain, using the output function to determine which features are relevant and which are not. By building a model on the entire set of problem variables, this method calculates their importance for each variable and then reverses the process to select variables inversely [35]. In the next step, the variable is removed with the lowest importance, the model is re-constructed on other remaining variables, and the importance of each variable is recalculated. Until the targeted variable number is reached, the trend continues. There is a limitation on the number of features that can be kept in the RFE, but the number of valid features is usually not known in advance. In this study, cross-validation was used to find the optimal number of features for scoring different feature subsets and choosing features with the highest score. When the full model is created, a measure of variable importance is computed that ranks the predictors from the most important to the least. Models based on linear models have coefficients, whereas models based on decision trees have feature importance. Therefore, the estimator is trained, and the features are chosen based on the coefficients or on the importance of the features. Next, the least important feature is removed, and a new ML model is built utilizing the remaining features. To determine the performance of this model using accuracy assessment metrics, the performance against the full model is compared. This procedure is continued over and over through all applied features in our training dataset. Using it, it could be possible to scan all the features in the dataset to determine which ones contributed to a significant drop in performance and should be kept and which ones should be removed. Here, the applied ML models in the RFE method are introduced and detailed.

4.2. Random Forest

The RF model was created by Ho (1994) and developed by Breiman [47]. The RF model consists of several decision trees. Instead of relying on a decision tree, RF takes the prediction from each tree and predicts the final output based on the majority of votes, where the predictions of individual trees are treated as votes and the prediction of the Random Forest is determined by the majority of votes. It enhances the accuracy of the model and prevents the overfitting issue. The RF model is also used in regression problems in addition to classification problems. The RF hyperparameters must be adjusted before training to get a good result from the model. An evaluation of a variable’s importance in RF models is based on the Gini index. In this study, the grid search method [48] was used to determine the optimum value for model hyperparameters. The grid search method obtains the maximum number of trees and the number of variables. The maximum number of variables was set on the squared root of the total number of variables in both 11 and 17 variable models. A grid search method was used to obtain the maximum of 1000 trees in the 11-variable model and 200 trees in the 17-variable RF model.

4.3. Extra Trees

Extra Trees is an ensemble algorithm invented by Geurts et al. [49]. This algorithm combines the predictions of several decision trees to make the final prediction [49]. Each decision tree fits the entire training dataset in this algorithm, as opposed to the RF, which only fits a bootstrap sample of the dataset. The bootstrap sampling method is a resampling method that uses random sampling and a bootstrap sample is a smaller sample that is “bootstrapped” from a larger sample [50]. According to the classic decision tree procedure, the algorithm makes a set of decision trees from top to bottom [51]. The final prediction is based on a majority vote that runs between the predictions of all trees. The two main differences between this method and tree-based ensemble methods are that it splits nodes by selecting completely random cut-points, and as the second difference, it uses a whole sample of the training dataset instead of bootstrap samples [49]. In the RF model, the cut-off points are selected optimally in order to split nodes, but in this method, these points are selected completely randomly. This randomness of the cut-off points leads to a decrease in variance. Using all dataset training samples instead of bootstrap samples reduces the bias of the problem [51]. In this study, hyperparameters were set to 100 for the number of trees and to the rounded-up square root of the number of predictor factors for the maximum feature.

4.4. AdaBoost Model

The AdaBoost algorithm was proposed by Freund and Schapire in 1997 [52]. An ensemble algorithm creates a strong classifier from a set of weak classifiers [53]. By combining the weak classifiers, AdaBoost can adjust the weak errors and form a stronger final classifier. As a result, the accuracy of the strong classifier is determined by the accuracy of the weak classifier. The process reduces bias and variance, thereby improving classification ability and efficiency [54]. The accuracy of the final learner may be affected by outliers in AdaBoost [54]. The iteration number was set to 100 in this study, and the learning rate was set to 1. We also weighed the weak classifier based on the classification effect of the sample set.

4.5. Gradient Boosting Decision Tree

The Gradient Boosting decision tree (GBDT) was proposed by Fridman in 2001, which is an approximation method using the gradient descent method [55]. The GBDT is an ensemble machine learning method combining multiple decision trees based on the boosting concept [54]. It models the data with a decision tree (DT) as the basic classifier and Gradient Boosting as the training strategy [56]. Whereas Random Forests build an ensemble of deep independent trees, GBDT builds an ensemble of shallow trees in sequence, with each tree learning and improving on the previous one. The GBDT is capable of constructing a strong classification model by combining weak classifiers after multiple iterations. By iterating, the previous model’s residuals are reduced, and the results are improved [54]. Like the previously applied machine learning models in RFE, the maximum number of iterations was set to 100, and the learning rate is considered 0.1.

4.6. Voting

The next step is to vote on the superior features identified by each model and the features identified as superior by more than three models. In each model, feature importance was determined through distinct metrics: Gini impurity for Random Forests, coefficient magnitudes for SVM, and feature weight assessments in AdaBoost and Extra Trees. These metrics allowed each model to rank features, after which RFE iteratively eliminated the least important features, refining the selection until the optimal subset was identified. Following that, two ML models of the SVM and RF have been used in the preparation of FSMs in this study. In this stage, these two models were trained on all factors once. Furthermore, the second time, only the superior factors obtained from the RFE method were used, and the resulting FSMs were validated to determine the extent of improvement.

4.7. Support Vector Machine

The SVM is one of the most widely used and successful ML techniques for classification and regression [57]. The type of kernel function used in the SVM model plays an important role in its performance. In modeling natural hazard susceptibility, using SVM with radial basis function kernel is common. This method is one of the most common approaches in the field of natural disasters used in this study. The performance of the SVM model is influenced by two hyperparameters. These two hyperparameters are kernel width (γ) and regularization (C). Kernel width defines how far it influences the calculation of a plausible line of separation. When hyper-parameter γ is higher, nearby samples will have a high influence, and low γ means far away samples also be considered to get the decision boundary. The C tells the SVM optimization how much error is bearable. When C is high, it will classify all samples correctly; also, there is a chance to overfit. In this study, the grid search method was used to determine the desired values for C and γ. For an SVM model with 17 factors, C = 1 and γ = 0.1 and for an SVM model with 11 factors, C = 1 and γ = 1.

5. Experimental Results

In the following, the results of the implemented methods are given along with figures and diagrams, and the description and details of these results are discussed. All of the mentioned data were processed and used to create the FSM-related factors with ArcGIS 10.8. All methods were implemented by sklearn [58], which is an open-source Python library, in the Google Colab environment.

5.1. Feature Selection Using the RFE Method

In Figure 3, the Y-axis indicates the AUC of the model, and the X-axis shows the number of features on which the model is prepared. It is known that the dashed line is drawn where the highest AUC has been achieved, and the number of features achieved is determined. Figure 3 shows that the RF model’s highest AUC was obtained when eleven features were included. Figure 3 specifies that the AdaBoost model’s highest AUC occurred with ten features. Moreover, in Figure 3, it is clear that the Gradient Boosting model obtained its highest AUC with eleven characteristics. Figure 3 shows that the Extra Trees model achieved its highest AUC with eleven features. Accordingly, Table 2 lists all factors selected or rejected in four models based on the recursive feature elimination (RFE) methodology.
The score obtained by the model here is the AUC criterion. The AUC range is between 0 and 1. The AUC values are interpreted as reflecting the following model accuracies: 0.6–0.7 poor, 0.6–0.7 medium, 0.7–0.8 good, 0.8–0.9 very good, and 0.9–1 excellent [23]. According to Hong’s article [24], which considered the value of 0.7 for the AUC criterion as a good performance of the model, also in the article of Jafari and Pourghasemi [59], the AUC criterion equal to 0.8 is considered a very good performance for the model.

5.2. Voting Results of Forest Fire Factors

In Figure 4, the results of voting between models are displayed as bar charts. Each factor votes for the number of models that identified that factor as an effective factor. Based on this diagram, six factors have six votes, i.e., all four models identified these six factors as effective. Figure 4 shows our final list of factors that have been identified by more than three models.

5.3. Model Accuracy

In this study, several model validation methods were used: AUC, accuracy, recall, precision, F1, Kappa, and MCC. The ROC curve was plotted with the true positive, which represents a correctly predicted forest fire on the X-axis, and the false positive, which represents a falsely predicted forest fire on the Y-axis, as inputs. The area under the ROC curve represents AUC. AUC captures overall classification ability across thresholds, accuracy provides a general performance overview, F1 emphasizes balance between precision and recall, and MCC accounts for all four confusion matrix categories, offering a robust measure for imbalanced data scenarios. Accuracy, recall, precision, F1, MCC, and Kappa criteria were calculated from Equations (1)–(6) as follows [31]:
A c c u r a c y = T P + T N T P + T N + F P + F N
R e c a l l = T P T P + F N
P r e c i s i o n = T P T P + F P
F 1 = 2 P r e c i s i o n R e c a l l P r e c i s i o n + R e c a l l
M C C = TP TN FP FN TP + FP TP + FN TN + FP TN + FN
K a p p a = ( T P + T N ) ( ( T P + F N ) ( T P + F P ) + ( F P + T N ) ( F N + T N ) ) 1 ( ( T P + F N ) ( T P + F P ) + ( F P + T N ) ( F N + T N ) )
AUC = p = 1 n ( X p + 1 X p ) ( S p + 1 S p S p / 2 )
where true positive (TP) is the number of forest fire points categorized correctly as forest fire and true negative (TN) denotes the number of non-forest fire points correctly classified as non-forest fire points. Meanwhile, false positives (FP) and false negatives (FN) refer to the number of forest fire points that were incorrectly classified as a forest fire or non-forest fire points. In Formula (7), Xp is specificity and Sp is sensitivity:
Sensitivity = T P T P + F N
Specificity = T N T N + F P
The AUC criterion, which is one of the most important evaluation criteria for models, indicates that the proportion of fire and non-fire points which are correctly classified [60]. The recall measure shows how many positive examples in the sample are predicted correctly. The fraction of relevant instances in the retrieved instances. The sensitivity criterion also indicates the percentage of fire points that are correctly classified. On the other hand, the specificity criterion indicates the percentage of non-fire points that are correctly classified.
In the form of four tables, the evaluation results of each model are displayed according to the number of factors considered in each model. Table 3 and Table 4 are related to RF and SVM models in which 17 primary factors are involved, Table 5 and Table 6 are related to RF and SVM models with the final eleven factors selected, and the factors referred to in Table 2 are involved.

5.4. Model Comparison

In Figure 5, the evaluation criteria for the SVM model with all factors and SVM with eleven factors are displayed simultaneously to create a visual comparison. Models using the selected factors from the voting process, identified through RFE, consistently outperformed those using all factors across all metrics. For instance, the MCC and Kappa values for RF improved from 77% and 0.7724 (all factors) to 79% and 79% (selected factors), respectively, reflecting the robustness of the selected features in minimizing errors for both majority and minority classes. Similarly, SVM models showed a marked improvement in MCC (61% to 77%) and Kappa (59% to 77%), underlining the significance of feature selection in enhancing the balance between precision and recall.
The relationship between precision and recall was also evident in the F1-score, which harmonizes these two metrics. While precision improved under the selected factors, it did not compromise recall, resulting in higher F1-scores for both RF (89% vs. 88%) and SVM (88% vs. 80%). This balance highlights the capacity of the models to not only capture true positive instances but also minimize false positives effectively.
Also, according to Figure 5 and Figure 6, selected factors improved all evaluation criteria in both models. The SVM model has a higher rate of improvement than the RF model. Also, according to the results of the RF model, it showed better performance than the SVM model and was able to achieve nearly 80% and above in all evaluation criteria. In most studies, the AUC criteria for evaluating models are reported; both models have been improved in this study. In the AUC criteria, the SVM-11 factors model achieved an 8.61% improvement compared to the SVM-All factors model and a 1.13% improvement was seen in the RF-11 factors model compared to the RF-All factors model. However, since this criterion generally does not represent the performance of the models, in addition to AUC, six other evaluation criteria are reported for the models. The SVM model’s lowest improvement in evaluation criteria is related to the recall criterion, which improved by 4.98%, and the highest improvement rate is related to Kappa with 29.13%. In the RF model, the highest rate of improvement in the MCC criterion and the lowest improvement rate for the recall criterion were 2.81% and 0.69%, respectively.
In Figure 6, the evaluation criteria for the RF model with all eleven selected factors are displayed simultaneously to create a visual comparison. In Figure 7, all models are displayed simultaneously in the same form for all eleven selected factors that indicate the superiority of the RF model over the SVM model.
According to the provided results and accuracy assessment outputs, RF demonstrated higher computational efficiency compared to SVM, as it required less parameter tuning and training time, making it more practical for large datasets. RF also showed greater stability across the metrics, with consistently higher accuracy, AUC, and MCC values, particularly when using the RFE-selected factors (Table 3, Table 4, Table 5 and Table 6). In contrast, SVM, while slightly more computationally intensive due to its reliance on kernel functions and hyperparameter optimization, showed comparable performance after feature selection, indicating its strength in handling non-linear relationships. In terms of interpretability, RF offers an advantage through its inherent feature importance ranking, which directly supports feature selection and model understanding. SVM, however, is less intuitive to interpret, as its decision boundaries and support vectors require additional effort to analyze FSMs.

5.5. Forest Fire Susceptibility Map (FSM)

A forest fire susceptibility map depicts areas likely to have forest fire in the future by correlating some of the principal factors that contribute to forest fire with the past distribution. The forest fire susceptibility maps represent a measure of the probability of the occurrence of wildfires for a region based on considered conditioning factors. The natural breaks classification method (available in Arc map 10.8) was used to classify the resulting spatial prediction of wildfire susceptibility maps. This classification method is the most common method for categorizing prediction maps for interpreting values close to each class boundary (e.g., values between “High” and “Very high” susceptibility predictions). The model generates a number between 0 and 1 for each pixel according to its feature vector. Using a reclassification tool in the Spatial Analyst Tools ArcGIS 10.8 software, each final map cell is classified into five classes (very low, low, moderate, high, and very high) representing the forest fire hazard index, with the natural breaks’ method; all outcomes are divided into five classes.
The fire susceptibility map was prepared in 5 classes (Figure 8, Figure 9, Figure 10 and Figure 11). In Table 7, the area of each class is specified.

6. Discussion

It is imperative to map forest fire susceptibility and risk to address the threats they pose to people and the ecosystem. Forest fire dynamics in fire-prone areas can be better understood by identifying potential fire zones. A critical component of forest fire emergency management and mitigation planning is aimed at minimizing adverse effects. However, due to the importance of each conditioning factor in a specific case study area, developing the best FSM methodology presents a challenge. It becomes even more difficult when we have many factors that we are not fully aware of their exact impact on forest fire susceptibility in different regions. In literature studies, the SVM and RF models were found to be appropriate for modeling FSMs. Nevertheless, the accuracy of resulting FSMs will be directly related to the performance of a machine learning model that will, in turn, be affected by the training data set and fire inventory map. It is imperative that every conditional factor must be evaluated so that the training process would be effective. Many conditional factors in forest fire modeling are typically derived from various sources and have been used blindly in many machine learning-based studies. According to previous studies conducted in this specific study area, 17 forest fire conditional factors have been selected for this study. However, in this study, the RFE method was used to select more effective ones. Consequently, the SVM and RF models were first trained with all factors, then with the selected ones.
Seven evaluation criteria were used to validate the effectiveness of the application of this method. Table 5 and Table 6 show that the SVM model improved by the eleven selected factors in all seven evaluation criteria compared to the SVM model by all factors. Figure 5 displays this trend. The improvement rate in the accuracy metric is 10.97%. The AUC metric increased by 8.61%, and other metrics such as recall, precision, F1, Kappa, and MCC improved by 4.98%, 14.17%, 9.87%, 29.13%, and 27.29%, respectively. Our results indicate that the final the selected factors have been correctly selected for this model. Also, comparing Table 3 and Table 4, the RF model with the eleven selected factors involved has improved in all seven evaluation criteria compared to the RF model in which all factors are involved. Accuracy parameter improved by 1.20%, AUC by 1.12%, recall by 0.69%, precision by 1.74%, F1 by 1.16%, Kappa by 2.75%, and MCC by 2.81%. Figure 6 shows this improvement process. Using this model, the final the selected factors have been selected appropriately since they improved all seven factors. Since both SVM and RF models have improved evaluation parameters due to these eleven factors, it can be concluded that this feature selection method selects important features of the problem. A feature selection method may be able to improve only one specific model and be unique to that model. However, here, from the obtained results, it can be seen that this feature selection method has improved both models, indicating that the problem’s important features have been selected by this feature selection method. These features will reduce the accuracy of another model and cannot be generalized to other models if they are added to a second model. However, in this study, the results reveal that the selected factors improve the accuracy of both models, and this feature selection method has worked well in both models. In addition, it is necessary to mention that by comparing Table 3, Table 4, Table 5 and Table 6 for the RF model in all criteria of evaluation of the model, higher values were found for the RF model in comparison with the SVM model in both cases.
In this regard, the first state of all factors and the second state of the eleven selected factors indicate the superiority of the RF model over the SVM model. All these results were achieved on the original dataset and with the 10-fold cross-validation method. In Table 2, one of the outcomes of this study is identifying the distance from power transmission lines as one of the eleven selected factors affecting fire occurrence that is less discussed in other studies. Several studies have identified seven other factors as effective factors in forest fires [14,22,25,61,62,63].
Pourghasemi et al. [59]. have identified the factors of distance from rivers and residential areas, TWI, rainfall, aspect, and temperature as important factors in the Boruta algorithm and these factors have also been identified as important factors in our method. However, the factors of use and slope, which are not known as important factors in the scope of our study, are known as influential factors in the scope of their study, and this indicates that in order to make a correct comparison between the methods of feature selection and to determine their performance, they should be tested in different geographical environments.
In fire science, the slope factor has been identified as an important factor in fire modeling [20,24], but there are also articles that do not consider the slope factor due to the geography of the region [64,65]. Regarding our study area, there are many non-fire points in steep areas, so the models do not recognize this factor as an important factor in the fire forest. However, the direction of slope and height have been identified as important factors. In Table 8, the distribution of fire and non-fire points in the study area can be seen according to the slope classification. As can be inferred from the table, the distribution of fire and non-fire points in steep areas are similar, so the factor could not be recognized as an important fire factor in this study area.
Also, Ghorbanzadeh et al. [28], with 17 factors, achieved AUCs of 0.79 and 0.88 for the SVM and RF models, respectively. In the current study, the achieved AUCs with the eleven selected factors were equal to 0.94 and 0.95 for the SVM and RF models, respectively. This difference in results cannot be categorically stated by choosing this feature selection method because there are differences in the process of the two studies, including the number of folds and also differences in input layers. Furthermore, since the effects of these factors are not completely clear, they cannot be categorically stated what a significant limitation of the problem is.
In general, the identification of high-risk areas is more important than low-risk areas. Therefore, according to Table 7, it can be seen that for the RF model with all factors, the total area of high-risk and very high-risk areas is 19.86%, and for the RF model with eleven factors, this number is equal to 19.85%. Also, the SVM model with all factors identified 21.61% of the region’s area as high-risk and very high-risk areas, whereas it was 18.38 for the SVM model with eleven factors. In this study, the model that considers all factors was compared to that that only considers a selected number of factors, and the results were very similar for both models. This shows that the selected factors were correctly identified.

7. Conclusions

This study contributes by demonstrating a robust, transferable approach for factor selection in forest fire susceptibility mapping, showcasing how RFE can enhance the predictive performance and generalizability of FSM models. This method not only improves accuracy but also offers a replicable framework adaptable to various geographic and environmental conditions. The first objective with the present study was to evaluate the selection of the superior forest fire conditional factors for dealing with uncertainties within FSMs using two common ML models, including SVM and RF. Identifying fire-prone areas and preparing a susceptible map for these areas is very important in preventing fires. The prevention and spread of forest fires can be significantly reduced by local and national hazard mitigation management. It is important, however, to identify the practical factors involved in forest fires before identifying areas susceptible to fires.
Therefore, this study tried to identify important factors in forest fire occurrence and prepare a fire-prone map for the study area. This can be more applicable for the cases when more conditional factors, e.g., fuel type, and vegetation density, are also available. The influential fire factors were identified by the RFE method based on four models. Then, the most effective factors were selected by voting between factors. The results showed that the accuracy of the two models, SVM and RF, improved. Our applied approach can also be easily adapted to other regions, but factors are needed in each region.
It is possible that, despite the factors that are known as important factors in this study case, in another geographical environment, other factors may be identified as important factors by this method; on the other hand, the factors that have been used were the ones that could be accessed, so it can be argued that there are other factors as well, but because they are not accessible, they have not been investigated.

Author Contributions

Conceptualization, A.R.B. and P.P.; methodology, A.R.B., P.P. and O.G.; software, A.R.B. and K.G.; validation, A.R.B., P.P. and O.G.; formal analysis, A.R.B.; investigation, P.P. and P.G.; resources, P.P. and K.G.; data curation, K.G. and O.G.; writing—original draft preparation, A.R.B. and O.G.; writing—review and editing, P.P. and P.G.; visualization, A.R.B. and K.G.; supervision, P.P., O.G. and P.G.; project administration, P.P.; funding acquisition, O.G. All authors have read and agreed to the published version of the manuscript.

Funding

This research received no external funding.

Data Availability Statement

Data will be made available on request.

Conflicts of Interest

The authors declare no conflicts of interest.

References

  1. Badea, O. Climate Change and Air Pollution Effect on Forest Ecosystems. Forests 2021, 12, 1642. [Google Scholar] [CrossRef]
  2. Manisalidis, I.; Stavropoulou, E.; Stavropoulos, A.; Bezirtzoglou, E. Environmental and Health Impacts of Air Pollution: A Review. Front. Public Health 2020, 8, 14. [Google Scholar] [CrossRef] [PubMed]
  3. Pourtaghi, Z.S.; Pourghasemi, H.R.; Rossi, M. Forest Fire Susceptibility Mapping in the Minudasht Forests, Golestan Province, Iran. Environ. Earth Sci. 2015, 73, 1515–1533. [Google Scholar] [CrossRef]
  4. Bruinsma, J. World Agriculture: Towards 2015/2030: An FAO Study; Routledge: Abingdon-on-Thames, UK, 2017; ISBN 131508385X. [Google Scholar]
  5. Kolanek, A.; Szymanowski, M.; Raczyk, A. Human Activity Affects Forest Fires: The Impact of Anthropogenic Factors on the Density of Forest Fires in Poland. Forests 2021, 12, 728. [Google Scholar] [CrossRef]
  6. Adab, H.; Kanniah, K.D.; Solaimani, K. Modeling Forest Fire Risk in the Northeast of Iran Using Remote Sensing and GIS Techniques. Nat. Hazards 2013, 65, 1723–1743. [Google Scholar] [CrossRef]
  7. Bond, W.J.; Keeley, J.E. Fire as a Global ‘Herbivore’: The Ecology and Evolution of Flammable Ecosystems. Trends Ecol. Evol. 2005, 20, 387–394. [Google Scholar] [CrossRef] [PubMed]
  8. Wright, R.; Flynn, L.; Garbeil, H.; Harris, A.; Pilger, E. Automated Volcanic Eruption Detection Using MODIS. Remote Sens. Environ. 2002, 82, 135–155. [Google Scholar] [CrossRef]
  9. Tien Bui, D.; Le, K.-T.; Nguyen, V.; Le, H.; Revhaug, I. Tropical Forest Fire Susceptibility Mapping at the Cat Ba National Park Area, Hai Phong City, Vietnam, Using GIS-Based Kernel Logistic Regression. Remote Sens. 2016, 8, 347. [Google Scholar] [CrossRef]
  10. Hosseini, M.; Lim, S. Gene Expression Programming and Data Mining Methods for Bushfire Susceptibility Mapping in New South Wales, Australia. Nat. Hazards 2022, 113, 1349–1365. [Google Scholar] [CrossRef]
  11. Tehrany, M.S.; Jones, S.; Shabani, F.; Martínez-Álvarez, F.; Tien Bui, D. A Novel Ensemble Modeling Approach for the Spatial Prediction of Tropical Forest Fire Susceptibility Using LogitBoost Machine Learning Classifier and Multi-Source Geospatial Data. Theor. Appl. Climatol. 2019, 137, 637–653. [Google Scholar] [CrossRef]
  12. Adab, H.; Kanniah, K.D.; Solaimani, K.; Sallehuddin, R. Modelling Static Fire Hazard in a Semi-Arid Region Using Frequency Analysis. Int. J. Wildland Fire 2015, 24, 763–777. [Google Scholar] [CrossRef]
  13. Rogers, B.M.; Balch, J.K.; Goetz, S.J.; Lehmann, C.E.R.; Turetsky, M. Focus on Changing Fire Regimes: Interactions with Climate, Ecosystems, and Society. Environ. Res. Lett. 2020, 15, 030201. [Google Scholar] [CrossRef]
  14. Valdez, M.C.; Chang, K.-T.; Chen, C.-F.; Chiang, S.-H.; Santos, J.L. Modelling the Spatial Variability of Wildfire Susceptibility in Honduras Using Remote Sensing and Geographical Information Systems. Geomat. Nat. Hazards Risk 2017, 8, 876–892. [Google Scholar] [CrossRef]
  15. Sayad, Y.O.; Mousannif, H.; Al Moatassime, H. Predictive Modeling of Wildfires: A New Dataset and Machine Learning Approach. Fire Saf. J. 2019, 104, 130–146. [Google Scholar] [CrossRef]
  16. Kolden, C.A.; Abatzoglou, J.T. Spatial Distribution of Wildfires Ignited under Katabatic versus Non-Katabatic Winds in Mediterranean Southern California USA. Fire 2018, 1, 19. [Google Scholar] [CrossRef]
  17. Lautenberger, C. Mapping Areas at Elevated Risk of Large-Scale Structure Loss Using Monte Carlo Simulation and Wildland Fire Modeling. Fire Saf. J. 2017, 91, 768–775. [Google Scholar] [CrossRef]
  18. Ghorbanzadeh, O.; Feizizadeh, B.; Blaschke, T. Multi-Criteria Risk Evaluation by Integrating an Analytical Network Process Approach into GIS-Based Sensitivity and Uncertainty Analyses. Geomat. Nat. Hazards Risk 2018, 9, 127–151. [Google Scholar] [CrossRef]
  19. Ganteaume, A.; Camia, A.; Jappiot, M.; San-Miguel-Ayanz, J.; Long-Fournel, M.; Lampin, C. A Review of the Main Driving Factors of Forest Fire Ignition over Europe. Environ. Manag. 2013, 51, 651–662. [Google Scholar] [CrossRef]
  20. Pourghasemi, H.R.; Beheshtirad, M.; Pradhan, B. A Comparative Assessment of Prediction Capabilities of Modified Analytical Hierarchy Process (M-AHP) and Mamdani Fuzzy Logic Models Using Netcad-GIS for Forest Fire Susceptibility Mapping. Geomat. Nat. Hazards Risk 2016, 7, 861–885. [Google Scholar] [CrossRef]
  21. Jahdi, R.; Salis, M.; Darvishsefat, A.A.; Urdiroz, F.J.A.; Etemad, V.; Mostafavi, M.A.; Lozano, O.M.; Spano, D. Calibration of FARSITE Fire Area Simulator in Iranian Northern Forests. Nat. Hazards Earth Syst. Sci. 2014, 2, 6201–6240. [Google Scholar]
  22. Eskandari, S.; Pourghasemi, H.R.; Tiefenbacher, J.P. Fire-Susceptibility Mapping in the Natural Areas of Iran Using New and Ensemble Data-Mining Models. Environ. Sci. Pollut. Res. 2021, 28, 47395–47406. [Google Scholar] [CrossRef] [PubMed]
  23. Jaafari, A.; Pourghasemi, H.R. Factors Influencing Regional-Scale Wildfire Probability in Iran: An Application of Random Forest and Support Vector Machine. In Spatial Modeling in GIS and R for Earth and Environmental Sciences; Elsevier: Amsterdam, The Netherlands, 2019; pp. 607–619. [Google Scholar]
  24. Hong, H.; Tsangaratos, P.; Ilia, I.; Liu, J.; Zhu, A.-X.; Xu, C. Applying Genetic Algorithms to Set the Optimal Combination of Forest Fire Related Variables and Model Forest Fire Susceptibility Based on Data Mining Models. The Case of Dayu County, China. Sci. Total Environ. 2018, 630, 1044–1056. [Google Scholar] [CrossRef] [PubMed]
  25. Tavakkoli Piralilou, S.; Einali, G.; Ghorbanzadeh, O.; Nachappa, T.G.; Gholamnia, K.; Blaschke, T.; Ghamisi, P. A Google Earth Engine Approach for Wildfire Susceptibility Prediction Fusion with Remote Sensing Data of Different Spatial Resolutions. Remote Sens. 2022, 14, 672. [Google Scholar] [CrossRef]
  26. Yousefi, S.; Pourghasemi, H.R.; Emami, S.N.; Pouyan, S.; Eskandari, S.; Tiefenbacher, J.P. A Machine Learning Framework for Multi-Hazards Modeling and Mapping in a Mountainous Area. Sci. Rep. 2020, 10, 12144. [Google Scholar] [CrossRef] [PubMed]
  27. Tonini, M.; D’Andrea, M.; Biondi, G.; Degli Esposti, S.; Trucchia, A.; Fiorucci, P. A Machine Learning-Based Approach for Wildfire Susceptibility Mapping. The Case Study of the Liguria Region in Italy. Geosciences 2020, 10, 105. [Google Scholar] [CrossRef]
  28. Ghorbanzadeh, O.; Valizadeh Kamran, K.; Blaschke, T.; Aryal, J.; Naboureh, A.; Einali, J.; Bian, J. Spatial Prediction of Wildfire Susceptibility Using Field Survey GPS Data and Machine Learning Approaches. Fire 2019, 2, 43. [Google Scholar] [CrossRef]
  29. Kohavi, R.; John, G.H. Wrappers for Feature Subset Selection. Artif. Intell. 1997, 97, 273–324. [Google Scholar] [CrossRef]
  30. Guo, F.; Zhang, L.; Jin, S.; Tigabu, M.; Su, Z.; Wang, W. Modeling Anthropogenic Fire Occurrence in the Boreal Forest of China Using Logistic Regression and Random Forests. Forests 2016, 7, 250. [Google Scholar] [CrossRef]
  31. Pham, B.T.; Jaafari, A.; Avand, M.; Al-Ansari, N.; Dinh Du, T.; Yen, H.P.H.; Van Phong, T.; Nguyen, D.H.; Van Le, H.; Mafi-Gholami, D.; et al. Performance Evaluation of Machine Learning Methods for Forest Fire Modeling and Prediction. Symmetry 2020, 12, 1022. [Google Scholar] [CrossRef]
  32. Kursa, M.B.; Rudnicki, W.R. Feature Selection with the Boruta Package. J. Stat. Softw. 2010, 36, 1–13. [Google Scholar] [CrossRef]
  33. Agrawal, P.; Abutarboush, H.F.; Ganesh, T.; Mohamed, A.W. Metaheuristic Algorithms on Feature Selection: A Survey of One Decade of Research (2009–2019). IEEE Access 2021, 9, 26766–26791. [Google Scholar] [CrossRef]
  34. Remeseiro, B.; Bolon-Canedo, V. A Review of Feature Selection Methods in Medical Applications. Comput. Biol. Med. 2019, 112, 103375. [Google Scholar] [CrossRef] [PubMed]
  35. Guyon, I.; Weston, J.; Barnhill, S.; Vapnik, V. Gene Selection for Cancer Classification Using Support Vector Machines. Mach. Learn. 2002, 46, 389–422. [Google Scholar] [CrossRef]
  36. Zeng, X.; Chen, Y.-W.; Tao, C. Feature Selection Using Recursive Feature Elimination for Handwritten Digit Recognition. In Proceedings of the 2009 Fifth International Conference on Intelligent Information Hiding and Multimedia Signal Processing, IIH-MSP 2009, Kyoto, Japan, 12–14 September 2009; pp. 1205–1208. [Google Scholar]
  37. Escanilla, N.S.; Hellerstein, L.; Kleiman, R.; Kuang, Z.; Shull, J.; Page, D. Recursive Feature Elimination by Sensitivity Testing. In Proceedings of the 2018 17th IEEE International Conference on Machine Learning and Applications (ICMLA), Orlando, FL, USA, 17–20 December 2018; pp. 40–47. [Google Scholar]
  38. Gholamnia, K.; Gudiyangada Nachappa, T.; Ghorbanzadeh, O.; Blaschke, T. Comparisons of Diverse Machine Learning Approaches for Wildfire Susceptibility Mapping. Symmetry 2020, 12, 604. [Google Scholar] [CrossRef]
  39. Kalantar, B.; Ueda, N.; Idrees, M.O.; Janizadeh, S.; Ahmadi, K.; Shabani, F. Forest Fire Susceptibility Prediction Based on Machine Learning Models with Resampling Algorithms on Remote Sensing Data. Remote Sens. 2020, 12, 3682. [Google Scholar] [CrossRef]
  40. Gigović, L.; Pourghasemi, H.R.; Drobnjak, S.; Bai, S. Testing a New Ensemble Model Based on SVM and Random Forest in Forest Fire Susceptibility Assessment and Its Mapping in Serbia’s Tara National Park. Forests 2019, 10, 408. [Google Scholar] [CrossRef]
  41. Zhang, G.; Wang, M.; Liu, K. Forest Fire Susceptibility Modeling Using a Convolutional Neural Network for Yunnan Province of China. Int. J. Disaster Risk Sci. 2019, 10, 386–403. [Google Scholar] [CrossRef]
  42. Hirano, A.; Welch, R.; Lang, H. Mapping from ASTER Stereo Image Data: DEM Validation and Accuracy Assessment. ISPRS J. Photogramm. Remote Sens. 2003, 57, 356–370. [Google Scholar] [CrossRef]
  43. Rothermel, R.C. A Mathematical Model for Predicting Fire Spread in Wildland Fuels; Intermountain Forest & Range Experiment Station, Forest Service, U.S. Department of Agriculture: Ogden, UT, USA, 1972. [Google Scholar]
  44. Estes, B.L.; Knapp, E.E.; Skinner, C.N.; Miller, J.D.; Preisler, H.K. Factors Influencing Fire Severity under Moderate Burning Conditions in the Klamath Mountains, Northern California, USA. Ecosphere 2017, 8, e01794. [Google Scholar] [CrossRef]
  45. Martín, S.; Díez, E. The Singular Role of the Atmospheric Stability in Forest Fires. Atmósfera 2010, 23, 129–139. [Google Scholar]
  46. Kuhn, M. Data pre-processing. In Applied Predictive Modeling; Springer Science Business Media: New York, NY, USA, 2013; pp. 27–59. [Google Scholar]
  47. Breiman, L. Random Forests. Mach. Learn. 2001, 45, 5–32. [Google Scholar] [CrossRef]
  48. Ngoc Thach, N.; Bao-Toan Ngo, D.; Xuan-Canh, P.; Hong-Thi, N.; Hang Thi, B.; Nhat-Duc, H.; Dieu, T.B. Spatial Pattern Assessment of Tropical Forest Fire Danger at Thuan Chau Area (Vietnam) Using GIS-Based Advanced Machine Learning Algorithms: A Comparative Study. Ecol. Inf. 2018, 46, 74–85. [Google Scholar] [CrossRef]
  49. Geurts, P.; Ernst, D.; Wehenkel, L. Extremely Randomized Trees. Mach. Learn. 2006, 63, 3–42. [Google Scholar] [CrossRef]
  50. Efron, B.; Tibshirani, R.J. An Introduction to the Bootstrap; Chapman and Hall/CRC: Boca Raton, FL, USA, 1994; ISBN 0429246595. [Google Scholar]
  51. Ampomah, E.K.; Qin, Z.; Nyame, G. Evaluation of Tree-Based Ensemble Machine Learning Models in Predicting Stock Price Direction of Movement. Information 2020, 11, 332. [Google Scholar] [CrossRef]
  52. Freund, Y.; Schapire, R.E. A Decision-Theoretic Generalization of on-Line Learning and an Application to Boosting. J. Comput. Syst. Sci. 1997, 55, 119–139. [Google Scholar] [CrossRef]
  53. Devi, S.S.; Solanki, V.K.; Laskar, R.H. Recent Advances on Big Data Analysis for Malaria Prediction and Various Diagnosis Methodologies. In Handbook of Data Science Approaches for Biomedical Engineering; Elsevier: Amsterdam, The Netherlands, 2020; pp. 153–184. [Google Scholar]
  54. Costache, R.; Arabameri, A.; Elkhrachy, I.; Ghorbanzadeh, O.; Pham, Q.B. Detection of areas prone to flood risk using state-of-the-art machine learning models. Geomat. Nat. Hazards Risk. 2021, 12, 1488–1507. [Google Scholar] [CrossRef]
  55. Song, Y.; Niu, R.; Xu, S.; Ye, R.; Peng, L.; Guo, T.; Li, S.; Chen, T. Landslide Susceptibility Mapping Based on Weighted Gradient Boosting Decision Tree in Wanzhou Section of the Three Gorges Reservoir Area (China). ISPRS Int. J. Geoinf. 2018, 8, 4. [Google Scholar] [CrossRef]
  56. Liang, Z.; Wang, C.; Duan, Z.; Liu, H.; Liu, X.; Ullah Jan Khan, K. A Hybrid Model Consisting of Supervised and Unsupervised Learning for Landslide Susceptibility Mapping. Remote Sens. 2021, 13, 1464. [Google Scholar] [CrossRef]
  57. Vapnik, V. The Support Vector Method of Function Estimation. In Nonlinear Modeling; Suykens, J.A.K., Vandewalle, J., Eds.; Springer: Boston, MA, USA, 1998; pp. 55–85. ISBN 9781461376118/9781461557036. [Google Scholar]
  58. Pedregosa, F.; Varoquaux, G.; Gramfort, A.; Michel, V.; Thirion, B.; Grisel, O.; Blondel, M.; Müller, A.; Nothman, J.; Louppe, G.; et al. Scikit-Learn: Machine Learning in Python. J. Mach. Learn. Res. 2012, 12, 2825–2830. [Google Scholar] [CrossRef]
  59. Pourghasemi, H.R.; Kariminejad, N.; Amiri, M.; Edalat, M.; Zarafshar, M.; Blaschke, T.; Cerda, A. Assessing and Mapping Multi-Hazard Risk Susceptibility Using a Machine Learning Technique. Sci. Rep. 2020, 10, 3203. [Google Scholar] [CrossRef]
  60. Wang, Y.; Sun, D.; Wen, H.; Zhang, H.; Zhang, F. Comparison of Random Forest Model and Frequency Ratio Model for Landslide Susceptibility Mapping (LSM) in Yunyang County (Chongqing, China). Int. J. Environ. Res. Public Health 2020, 17, 4206. [Google Scholar] [CrossRef] [PubMed]
  61. Bjånes, A.; De La Fuente, R.; Mena, P. A Deep Learning Ensemble Model for Wildfire Susceptibility Mapping. Ecol. Inf. 2021, 65, 101397. [Google Scholar] [CrossRef]
  62. Mohajane, M.; Costache, R.; Karimi, F.; Bao Pham, Q.; Essahlaoui, A.; Nguyen, H.; Laneve, G.; Oudija, F. Application of Remote Sensing and Machine Learning Algorithms for Forest Fire Mapping in a Mediterranean Area. Ecol. Indic. 2021, 129, 107869. [Google Scholar] [CrossRef]
  63. Naderpour, M.; Rizeei, H.M.; Ramezani, F. Forest Fire Risk Prediction: A Spatial Deep Neural Network-Based Framework. Remote Sens 2021, 13, 2513. [Google Scholar] [CrossRef]
  64. Cao, Y.; Wang, M.; Liu, K. Wildfire Susceptibility Assessment in Southern China: A Comparison of Multiple Methods. Int. J. Disaster Risk Sci. 2017, 8, 164–181. [Google Scholar] [CrossRef]
  65. Kim, S.J.; Lim, C.-H.; Kim, G.S.; Lee, J.; Geiger, T.; Rahmati, O.; Son, Y.; Lee, W.-K. Multi-Temporal Analysis of Forest Fire Probability Using Socio-Economic and Environmental Variables. Remote Sens. 2019, 11, 86. [Google Scholar] [CrossRef]
Figure 1. The location of the study area. The figure is a drawing based on © Google Earth 2022 (https://earth.google.com (accessed on 18 January 2023)).
Figure 1. The location of the study area. The figure is a drawing based on © Google Earth 2022 (https://earth.google.com (accessed on 18 January 2023)).
Fire 07 00440 g001
Figure 2. The flowchart signifies this paper’s introduced approach for forest fire susceptibility modeling and mapping.
Figure 2. The flowchart signifies this paper’s introduced approach for forest fire susceptibility modeling and mapping.
Fire 07 00440 g002
Figure 3. Recursive feature elimination with cross-validation (RFECV) for the RF, AdaBoost, GBDT, and ET models.
Figure 3. Recursive feature elimination with cross-validation (RFECV) for the RF, AdaBoost, GBDT, and ET models.
Fire 07 00440 g003
Figure 4. Votes of each factor according to recursive feature elimination (RFE).
Figure 4. Votes of each factor according to recursive feature elimination (RFE).
Fire 07 00440 g004
Figure 5. The resulting accuracy metrics for SVM.
Figure 5. The resulting accuracy metrics for SVM.
Fire 07 00440 g005
Figure 6. The resulting accuracy metrics for RF.
Figure 6. The resulting accuracy metrics for RF.
Fire 07 00440 g006
Figure 7. The resulting accuracy metrics for RF and SVM.
Figure 7. The resulting accuracy metrics for RF and SVM.
Fire 07 00440 g007
Figure 8. Forest fire susceptibility map for the RF model with all factors.
Figure 8. Forest fire susceptibility map for the RF model with all factors.
Fire 07 00440 g008
Figure 9. Forest fire susceptibility map for the SVM model with all factors.
Figure 9. Forest fire susceptibility map for the SVM model with all factors.
Fire 07 00440 g009
Figure 10. Forest fire susceptibility map for the RF model with the selected factors.
Figure 10. Forest fire susceptibility map for the RF model with the selected factors.
Fire 07 00440 g010
Figure 11. Forest fire susceptibility map for the SVM model with the selected factors.
Figure 11. Forest fire susceptibility map for the SVM model with the selected factors.
Fire 07 00440 g011
Table 1. Explanatory factors used in this study.
Table 1. Explanatory factors used in this study.
NoConditioning FactorTypeSource
1Altitude (m)ContinuousASTER DEM
2Annual temperature (°C)ContinuousSMOAC
3Annual rainfall (mm)ContinuousSMOAC
4Topographic wetness index (TWI)ContinuousASTER DEM
5LandformCategoricalASTER DEM
6Land useCategoricalLANDSAT 8
7NDVIContinuousLANDSAT 8
8Distance to villages (m)ContinuousSWOAC
9Distance to recreation area (m)ContinuousSWOAC
10Distance to riverContinuousSWOAC
11Distance to roadContinuousSWOAC
12Distance to mineContinuousSWOAC
13Distance to power transmission linesContinuousSWOAC
14SlopeContinuousASTER DEM
15AspectCategoricalASTER DEM
16Plan curvature (100/m)CategoricalASTER DEM
17Wind effectContinuousSMOAC
Table 2. Considering forest fire variables’ importance using recursive feature elimination (RFE).
Table 2. Considering forest fire variables’ importance using recursive feature elimination (RFE).
FactorsRandom ForestAdaBoostGradient BoostingExtra TreesVoting
SlopeConfirmedConfirmedRejectedConfirmedSelected
AltitudeConfirmedRejectedConfirmedConfirmedSelected
AspectConfirmedConfirmedConfirmedConfirmedSelected
Plan curvatureRejectedConfirmedRejectedRejectedRemoved
TWIRejectedConfirmedRejectedRejectedRemoved
Distance to riverConfirmedConfirmedConfirmedConfirmedSelected
Distance to roadConfirmedConfirmedConfirmedConfirmedSelected
Distance to recreation areaRejectedConfirmedRejectedConfirmedSelected
Distance to power linesConfirmedRejectedConfirmedConfirmedSelected
Distance to mineRejectedConfirmedRejectedRejectedRemoved
RainfallConfirmedConfirmedConfirmedConfirmedSelected
TemperatureConfirmedConfirmedConfirmedConfirmedSelected
Distance to villagesConfirmedConfirmedConfirmedConfirmedSelected
Wind effectRejectedRejectedRejectedConfirmedRemoved
NDVIRejectedConfirmedConfirmedConfirmedSelected
LandformRejectedRejectedRejectedRejectedRemoved
Land useRejectedConfirmedRejectedRejectedRemoved
The blue color refers to the confirmed conditional factors, and the red color indicates the rejected ones.
Table 3. The accuracy assessment results for each fold and the CV values for RF with all factors.
Table 3. The accuracy assessment results for each fold and the CV values for RF with all factors.
FoldAccuracyAUCRecallPrecisionF1KappaMCC
10.82610.89870.77270.85000.80950.65020.6527
20.89130.95450.86360.90480.88370.78180.7825
30.84780.91950.90910.80000.85110.69680.7028
40.82610.93560.81820.81820.81820.65150.6515
50.86960.93180.90910.83330.86960.73960.7424
60.93480.99241.00000.88000.93620.87010.8775
70.88890.99801.00000.81480.89800.77880.7985
80.88890.92390.95450.84000.89360.77830.7853
90.93330.95450.86361.00000.92680.86620.8741
100.95560.96250.95450.95450.95450.91110.9111
Mean0.88620.94720.90450.86960.88410.77240.7778
Std0.04290.03000.07170.06220.04580.08610.0872
Table 4. The accuracy assessment results for each fold and the CV values for RF with eleven final factors.
Table 4. The accuracy assessment results for each fold and the CV values for RF with eleven final factors.
FoldAccuracyAUCRecallPrecisionF1KappaMCC
10.95650.97140.90481.00000.95000.91170.9153
20.89130.95450.90910.86960.88890.78260.7833
30.78260.92330.95450.70000.80770.57090.6078
40.91300.98860.95450.87500.91300.82640.8295
50.97830.99431.00000.95650.97780.95650.9574
60.86960.94130.90910.83330.86960.73960.7424
70.84440.90280.80950.85000.82930.68660.6873
80.93330.97820.90480.95000.92680.86570.8665
90.88890.94250.80950.94440.87180.77480.7819
100.91110.98210.95240.86960.90910.82250.8257
Mean0.89690.95790.91080.88480.89440.79370.7997
Std0.05350.02870.05840.08050.04960.10580.0988
Table 5. The accuracy assessment results for each fold and the CV values for SVM with all factors.
Table 5. The accuracy assessment results for each fold and the CV values for SVM with all factors.
FoldAccuracyAUCRecallPrecisionF1KappaMCC
10.76090.78790.72730.76190.74420.51990.5204
20.84780.85230.81820.85710.83720.69450.6952
30.78260.80300.86360.73080.79170.56770.5764
40.78260.87690.86360.73080.79170.56770.5764
50.76090.85980.72730.76190.74420.51990.5204
60.80430.93750.90910.74070.81630.61160.6264
70.77780.89331.00000.68750.81480.55970.6234
80.77780.84190.90910.71430.80000.55800.5787
90.82220.85180.77270.85000.80950.64360.6461
100.86670.95450.90910.83330.86960.73370.7366
Mean0.79840.86590.85000.76680.80190.59760.6100
Std0.03450.04990.08390.05650.03620.06860.0666
Table 6. The accuracy assessment results for each fold and the CV values for SVM with eleven final factors.
Table 6. The accuracy assessment results for each fold and the CV values for SVM with eleven final factors.
FoldAccuracyAUCRecallPrecisionF1KappaMCC
10.84780.92380.90480.79170.84440.69680.7028
20.95650.95270.95450.95450.95450.91290.9129
30.80430.90910.95450.72410.82350.61310.6429
40.89130.94130.86360.90480.88370.78180.7825
50.97830.99431.00000.95650.97780.95650.9574
60.82610.92420.81820.81820.81820.65150.6515
70.86670.91070.80950.89470.85000.73050.7335
80.86670.91470.85710.85710.85710.73210.7321
90.88890.94050.80950.94440.87180.77480.7819
100.93330.99400.95240.90910.93020.86650.8673
Mean0.88600.94050.89240.87550.88110.77170.7765
Std0.05310.03000.06660.07310.05240.10570.1012
Table 7. Area of each class in percentage.
Table 7. Area of each class in percentage.
ClassRF-All FactorsSVM-All FactorsRF-8 FactorsSVM-8 Factors
Very Low6.326.667.606.40
Low17.8314.4821.8813.99
Moderate32.9930.8633.4827.44
High29.7232.8526.8434.98
Very High13.1415.1410.2017.19
Table 8. The number of fire and non-fire points in different slope classes.
Table 8. The number of fire and non-fire points in different slope classes.
Slope IntervalsNumber of Fire PointsNumber of Non-Fire Points
60°>00
55–60°01
50–55°01
45–50°15
40–45°715
35–40°1520
30–35°819
25–30°1137
20–25°2538
15–20°3863
<15°221127
Disclaimer/Publisher’s Note: The statements, opinions and data contained in all publications are solely those of the individual author(s) and contributor(s) and not of MDPI and/or the editor(s). MDPI and/or the editor(s) disclaim responsibility for any injury to people or property resulting from any ideas, methods, instructions or products referred to in the content.

Share and Cite

MDPI and ACS Style

Barzani, A.R.; Pahlavani, P.; Ghorbanzadeh, O.; Gholamnia, K.; Ghamisi, P. Evaluating the Impact of Recursive Feature Elimination on Machine Learning Models for Predicting Forest Fire-Prone Zones. Fire 2024, 7, 440. https://doi.org/10.3390/fire7120440

AMA Style

Barzani AR, Pahlavani P, Ghorbanzadeh O, Gholamnia K, Ghamisi P. Evaluating the Impact of Recursive Feature Elimination on Machine Learning Models for Predicting Forest Fire-Prone Zones. Fire. 2024; 7(12):440. https://doi.org/10.3390/fire7120440

Chicago/Turabian Style

Barzani, Ali Rezaei, Parham Pahlavani, Omid Ghorbanzadeh, Khalil Gholamnia, and Pedram Ghamisi. 2024. "Evaluating the Impact of Recursive Feature Elimination on Machine Learning Models for Predicting Forest Fire-Prone Zones" Fire 7, no. 12: 440. https://doi.org/10.3390/fire7120440

APA Style

Barzani, A. R., Pahlavani, P., Ghorbanzadeh, O., Gholamnia, K., & Ghamisi, P. (2024). Evaluating the Impact of Recursive Feature Elimination on Machine Learning Models for Predicting Forest Fire-Prone Zones. Fire, 7(12), 440. https://doi.org/10.3390/fire7120440

Article Metrics

Back to TopTop