Performance Analysis of an Optical System for FSO Communications Utilizing Combined Stochastic Gradient Descent Optimization Algorithm
Abstract
1. Introduction
2. Materials and Methods
2.1. Principal Optical Setup Scheme
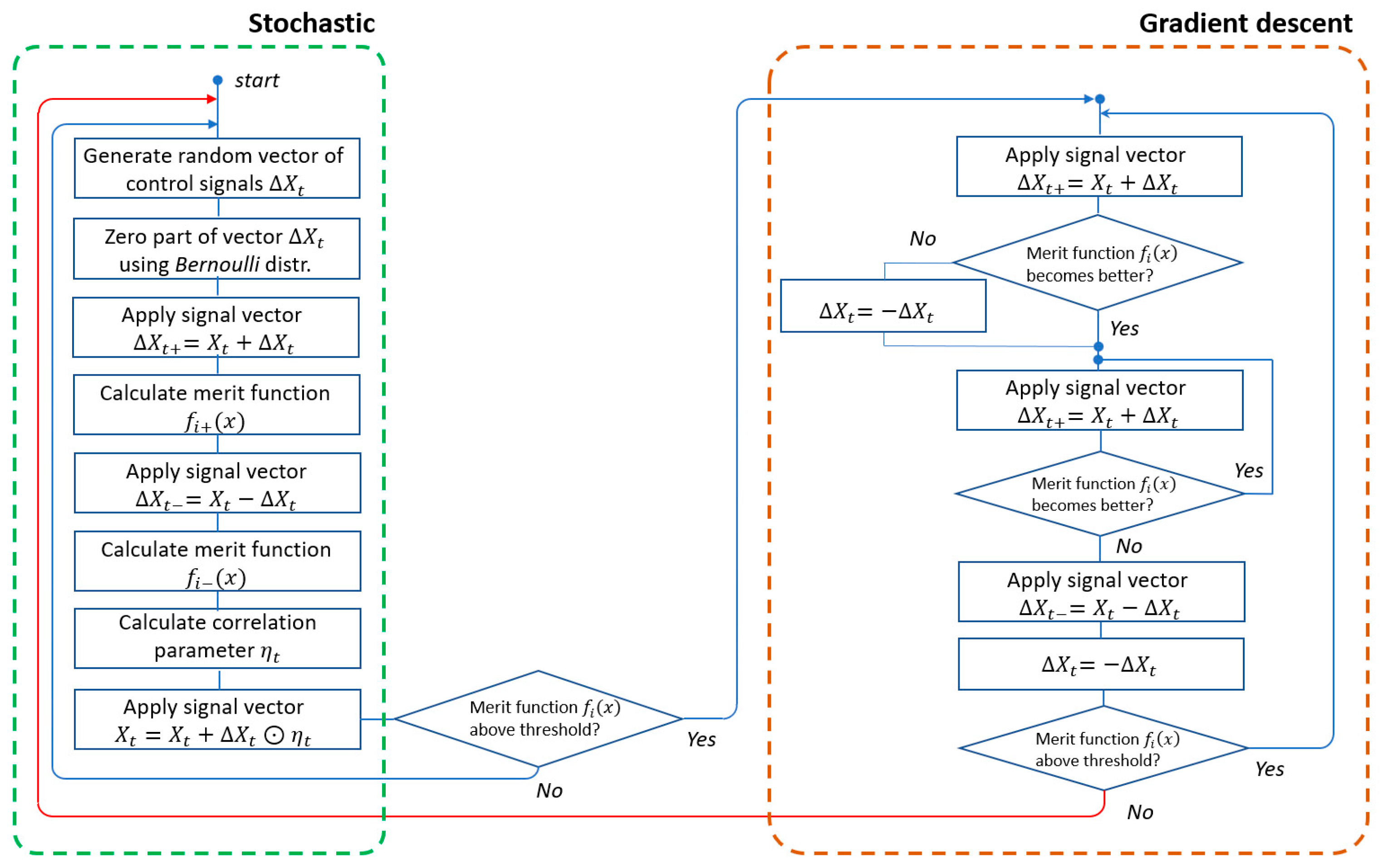
2.2. Combined Stochastic Gradient Descent Algorithm
| Algorithm 1. Combined stochastic gradient descent algorithm |
| Parameters:
—the vector of random control signals, uniformly distributed within the interval [0; 1]; AR—an amplitude of randomization; —a vector of random numbers; t—an iteration number; —a function that returns either 0 or 1 based on the Bernoulli distribution; —the vector of control signals currently applied to the PM; —merit function values for calculated increment and decrement vectors; —the correlation parameter; —resultant merit function value; Threshold—a threshold total power value that indicates which stage of the algorithm to activate. DelayCounterThreshold—parameter that indicates whether enough iterations were performed in order to switch to a gradient descent stage. Algorithm pseudocode:
|
3. Results and Conclusions
3.1. Principal Scheme Calibration
3.2. Measurements and Correction Results
3.3. Algorithm and Error Analysis
4. Conclusions
Author Contributions
Funding
Data Availability Statement
Acknowledgments
Conflicts of Interest
Appendix A
Appendix A.1. Fiber-Coupled Diode Laser
| Parameter | Value |
|---|---|
| Power | 2.5 mW |
| Threshold | 17.63 mA |
| Current | 24.71 mA |
| Voltage | 2.1 V |
| PD Current | 0.16 mA |
| Steepness | 0.281 W/A |
| Wavelength | 1.55 μm |
Appendix A.2. Piezoelectric Mirror as a Phase Modulator Device
| Parameter | Value |
|---|---|
| Substrate aperture | 50 mm |
| Clear aperture | 45 mm |
| Substrate thickness | 4 mm |
| Piezo plates | 2 |
| Number of control elements | 42 |
| Control elements type | PZT disks |
| Piezoceramics thickness | 0.4 mm |
| Actuators geometry | sectorial |

Appendix A.3. Fiber-Simulator Diaphragm and Photodiode
| Parameter | Value |
|---|---|
| Active aperture | 0.12 mm |
| Wavelength range | 0.8–1.7 μm |
| Maximal spectral response at a wavelength | 1.5 μm |
| Working voltage | 27 V |
| Dark current | 0.235 nA |
| Saturation power | 5.5 mW @ 1.55 μm |
| Damage threshold | 18 mW |
Appendix A.4. Optical Setup Calibration

References
- Domb, M.; Leshem, G. Secured Key Distribution by Concatenating Optical Communications and Inter-Device Hand-Held Video Transmission. Appl. Syst. Innov. 2020, 3, 11. [Google Scholar] [CrossRef]
- Trung, H.D. Performance of UAV-to-Ground FSO Communications with APD and Pointing Errors. Appl. Syst. Innov. 2021, 4, 65. [Google Scholar] [CrossRef]
- Zych, M.; Costa, F.; Pikovski, I.; Ralph, T.C.; Brukner, Č. General relativistic effects in quantum interference of photons. Class. Quantum Gravity 2012, 29, 224010. [Google Scholar] [CrossRef]
- Nauerth, S.; Moll, F.; Rau, M.; Fuchs, C.; Horwath, J.; Frick, S.; Weinfurter, H. Air-to-ground quantum communication. Nat. Photonics 2013, 7, 382–386. [Google Scholar] [CrossRef]
- Moll, F. Free-Space Laser System for Secure Air-to-Ground Quantum Communications; SPIE Newsroom: Bellingham, WA, USA, 2013. [Google Scholar] [CrossRef]
- Mitsubishi Electric’s; Nanofiber Quantum Technologies. Mitsubishi Electric and Nanofiber Quantum Technologies Launch Trial to Develop Quantum Computer Interconnection Technology; Mitsubishi Electric’s: Tokyo, Japan, 2025. [Google Scholar]
- Technology Spotlight: Quantum Key Distribution. Available online: https://www.idquantique.com/quantum-safe-security/quantum-key-distribution/ (accessed on 25 April 2025).
- Badás, M.; Piron, P.; Bouwmeester, J.; Saathof, R.; Loicq, J. Seidel optical aberrations and optimum truncated Gaussian beams on intersatellite free-space optical communications. Opt. Express 2025, 33, 33686. [Google Scholar] [CrossRef]
- Helsdingen, W.; Den Breeje, R.; Saathof, R. Modeling the physical layer of air-to-space optical communication networks using the modified multi-scale method. J. Opt. Commun. Netw. 2025, 17, 178–187. [Google Scholar] [CrossRef]
- Meyer, J.; Reches, Y.; Rozenman, G.G.; Oz, Y.; Suchowski, H.; Arie, A. Analogy of free-space quantum key distribution using spatial modes of light: Scaling up the distance and the dimensionality. Opt. Lett. 2025, 50, 3297–3300. [Google Scholar] [CrossRef]
- Sisodia, M.; Omshankar Venkataraman, V.; Ghosh, J. FSO-QKD protocols under free-space losses and device imperfections: A comparative study. Quantum Inf. Process. 2024, 23, 185. [Google Scholar] [CrossRef]
- Galaktionov, I.V.; Sheldakova, J.V.; Kudryashov, A.V. Wavefront analysis of the laser beam propagating through a turbid medium. Quantum Electron. 2015, 45, 143–144. [Google Scholar] [CrossRef]
- Galaktionov, I.V.; Kudryashov, A.V.E.; Sheldakova, Y.V.; Byalko, A.A.; Borsoni, G. Measurement and correction of the wavefront of the laser light in a turbid medium. Quantum Electron. 2017, 47, 32–37. [Google Scholar] [CrossRef]
- Tomlinson, W.J.; Wagner, R.E. Coupling efficiency of optics in single-mode fiber components. Appl. Opt. 1982, 21, 2671–2688. [Google Scholar] [CrossRef] [PubMed]
- Wang, R.; Wang, Y.; Jin, C.; Yin, X.; Wang, S.; Yang, C.; Cao, Z.; Mu, Q.; Gao, S.; Xuan, L. Demonstration of horizontal free-space laser communication with the effect of the bandwidth of adaptive optics system. Opt. Commun. 2019, 431, 167–173. [Google Scholar] [CrossRef]
- Spaander, J.; Guo, J.; Saathof, R.; Gill, E. Reducing beam tracking complexity using a phase ramp and Fresnel lens when steering beams using spatial light modulators. Opt. Lett. 2024, 49, 3656. [Google Scholar] [CrossRef]
- Shanin, O. Adaptive optical systems for tilt correction. In Resonant Adaptive Optics; Technosphera: Moscow, Russia, 2013. [Google Scholar]
- Hardy, J.W. Adaptive Optics for Astronomical Telescopes (Oxford Series in Optical and Imaging Sciences); Oxford University Press: Oxford, UK, 1998. [Google Scholar]
- Vorontsov, M.S.V. Adaptive Optics Principles; Nauka: Moscow, Russia, 1985. [Google Scholar]
- Vorontsov, M.K.A.S.V. Controlled Optical Systems; Nauka: Moscow, Russia, 1988. [Google Scholar]
- Bifano, T.; Cornelissen, S.; Bierden, P. MEMS deformable mirrors in astronomical adaptive optics. In Proceedings of the 1st AO4ELT Conference—Adaptive Optics for Extremely Large Telescopes, Paris, France, 22–26 June 2009; p. 06003. [Google Scholar] [CrossRef]
- Vorontsov, M.; Weyrauch, T.; Carhart, G.; Beresnev, L. Adaptive Optics for Free Space Laser Communications. In Proceedings of the Lasers, Sources and Related Photonic Devices, San Diego, CA, USA, 3 February 2010; p. LSMA1. [Google Scholar] [CrossRef]
- Wang, Y.; Xu, H.; Li, D.; Wang, R.; Jin, C.; Yin, X.; Gao, S.; Mu, Q.; Xuan, L.; Cao, Z. Performance analysis of an adaptive optics system for free-space optics communication through atmospheric turbulence. Sci. Rep. 2018, 8, 1124. [Google Scholar] [CrossRef]
- Calvo, R.M.; Becker, P.; Giggenbach, D.; Moll, F.; Schwarzer, M.; Hinz, M.; Sodnik, Z. Transmitter diversity verification on ARTEMIS geostationary satellite. In Proceedings of the Free-Space Laser Communication and Atmospheric Propagation XXVI, San Diego, CA, USA, 2–4 February 2014; Volume 8971, pp. 24–37. [Google Scholar] [CrossRef]
- Galaktionov, I.; Kudryashov, A.V.; Sheldakova, J.V.; Nikitin, A.N. Laser beam focusing through the scattering medium by means of adaptive optics. In Proceedings of the Adaptive Optics and Wavefront Control for Biological Systems III, San Diego, CA, USA, 28–30 January 2017; Volume 10073. [Google Scholar] [CrossRef]
- Wilcox, C.C.; Andrews, J.R.; Restaino, S.R.; Martinez, T.; Teare, S.W. Atmospheric turbulence generator using a liquid crystal spatial light modulator. In Proceedings of the IEEE Aerospace Conference Proceedings, Big Sky, MT, USA, 3–10 March 2007. [Google Scholar] [CrossRef]
- Devaney, N.; Coburn, D.; Coleman, C.; Dainty, J.C.; Dalimier, E.; Farrell, T.; Lara, D.; Mackey, D.; Mackey, R. Characterisation of MEMs mirrors for use in atmospheric and ocular wavefront correction. In Proceedings of the MEMS Adaptive Optics II, San Jose, CA, USA, 22–24 January 2008; Volume 6888, pp. 17–26. [Google Scholar] [CrossRef]
- Friese, C.; Zappe, H. Deformable polymer adaptive optical mirrors. J. Microelectromech. Syst. 2008, 17, 11–19. [Google Scholar] [CrossRef]
- Burger, L.; Litvin, I.A.; Forbes, A. Simulating atmospheric turbulence using a phase-only spatial light modulator. S. Afr. J. Sci. 2008, 14, 129–134. [Google Scholar]
- Zakharov, V.E.; L’vov, V.S.; Falkovich, G. Kolmogorov Spectra of Turbulence I; Springer Nature: Berlin/Heidelberg, Germany, 1992. [Google Scholar] [CrossRef]
- Rampy, R.; Gave, D.; Dillon, D.; Thomas, S. Production of phase screens for simulation of atmospheric turbulence. Appl. Opt. 2012, 51, 8769–8778. [Google Scholar] [CrossRef]
- Oh, H.G.; Kang, P.; Lee, J.; Rhee, H.G.; Ghim, Y.S.; Lee, J.H. Fabrication of Phase Plate to Simulate Turbulence Effects on an Optical Imaging System in Strong Atmospheric Conditions. Curr. Opt. Photonics 2024, 8, 259–269. [Google Scholar] [CrossRef]
- Le Gall, P.; Prieur, C.; Rosier, L. Exact controllability and output feedback stabilization of a bimorph mirror. ESAIM Proc. 2008, 25, 19–28. [Google Scholar] [CrossRef]
- Lipson, S.G.; Ribak, E.N.; Schwartz, C. Bimorph deformable mirror design. In Proceedings of the Adaptive Optics in Astronomy, Kailua-Kona, HI, USA, 13–18 March 1994; Volume 2201, pp. 703–714. [Google Scholar] [CrossRef]
- Rodrigues, G.; Bastaits, R.; Roose, S.; Stockman, Y.; Gebhardt, S.; Schoenecker, A.; Villon, P.; Preumont, A. Modular bimorph mirrors for adaptive optics. Opt. Eng. 2009, 48, 034001. [Google Scholar] [CrossRef]
- Alcock, S.G.; Sutter, J.P.; Sawhney, K.J.S.; Hall, D.R.; McAuley, K.; Sorensen, T. Bimorph mirrors: The Good, the Bad, and the Ugly. Nucl. Instrum. Methods Phys. Res. Sect. A 2013, 710, 87–92. [Google Scholar] [CrossRef]
- Sherman, L.; Ye, J.Y.; Albert, O.; Norris, T.B. Adaptive correction of depth-induced aberrations in multiphoton scanning microscopy using a deformable mirror. J. Microsc. 2002, 206, 65–71. [Google Scholar] [CrossRef] [PubMed]
- Marsh, P.N.; Burns, D.; Girkin, J.M. Practical implementation of adaptive optics in multiphoton microscopy. Opt. Express 2003, 11, 1123–1130. [Google Scholar] [CrossRef]
- Theofanidou, E.; Wilson, L.; Hossack, W.J.; Arlt, J. Spherical aberration correction for optical tweezers. Opt. Commun. 2004, 236, 145–150. [Google Scholar] [CrossRef]
- Madec, P.-Y. Overview of deformable mirror technologies for adaptive optics and astronomy. In Proceedings of the Adaptive Optics Systems III, Amsterdam, The Netherlands, 9–14 September 2012; Volume 8447, pp. 22–39. [Google Scholar] [CrossRef]
- Gladysz, S.; Toselli, I. Improving system performance by using adaptive optics and aperture averaging for laser communications in oceanic turbulence. Opt. Express 2020, 28, 17347–17361. [Google Scholar] [CrossRef]
- Saito, Y.; Kolev, D.; Nakazono, J.; Abe, Y.; Toyoshima, M. Adaptive Optics for Satellite Laser Communications. In Proceedings of the Optical Fiber Communication Conference (OFC) 2023, San Diego, CA, USA, 5–9 March 2023; p. 1. [Google Scholar] [CrossRef]
- Babcock, H.W.; Wilson, M.; Observatories, P. The Possibility of Compensating Astronomical Seeing; Astronomical Society of the Pacific: San Francisco, CA, USA, 1953; Volume 65, p. 229. [Google Scholar] [CrossRef]
- Fischer, E.; Kudielka, K.; Berkefeld, T.; Soltau, D.; Perdigués-Armengol, J.; Sodnik, Z. Adaptive optics upgrades for laser communications to the ESA optical ground station. In Proceedings of the International Conference on Space Optics (ICSO) 2020, Virtual, 30 March–2 April 2021; Volume 11852, pp. 971–980. [Google Scholar] [CrossRef]
- Weyrauch, T.; Vorontsov, M.A.; Gowens, J.; Bifano, T.G. Fiber coupling with adaptive optics for free-space optical communication. In Proceedings of the Free-Space Laser Communication and Laser Imaging, Seattle, WA, USA, 7–11 July 2002; Volume 4489, pp. 177–184. [Google Scholar] [CrossRef]
- Han, L.; Shida, K.; Wang, Q.; Li, Z. Free space optical communication system based on wavefront sensorless adaptive optics. In Proceedings of the 2009 International Conference on Optical Instruments and Technology (OIT’09), Shanghai, China, 19–22 October 2009; Volume 7513, pp. 253–256. [Google Scholar] [CrossRef]
- Booth, M.J. Wave front sensor-less adaptive optics: A model-based approach using sphere packings. Opt. Express 2006, 14, 1339–1352. [Google Scholar] [CrossRef]
- Liu, H.-Y.; Zhang, Y.; Liu, X.; Sun, L.; Fan, P.; Tian, X.; Pan, D.; Yuan, M.; Yin, Z.; Long, G.; et al. High-speed free-space optical communication using standard fiber communication components without optical amplification. Adv. Photon-Nexus 2023, 2, 065001. [Google Scholar] [CrossRef]
- Wright, A.J.; Burns, D.; Patterson, B.A.; Poland, S.P.; Valentine, G.J.; Girkin, J.M. Exploration of the optimisation algorithms used in the implementation of adaptive optics in confocal and multiphoton microscopy. Microsc. Res. Tech. 2005, 67, 36–44. [Google Scholar] [CrossRef]
- Yang, H.; Li, X. Comparison of several stochastic parallel optimization algorithms for adaptive optics system without a wavefront sensor. Opt. Laser Technol. 2011, 43, 630–635. [Google Scholar] [CrossRef]
- Skvortsov, A.A.; Zuev, S.M.; Koryachko, M.V.; Voloshinov, E.B. Specific features of motion of molten zones in the field of silicon structural inhomogeneity. Tech. Phys. Lett. 2017, 43, 705–707. [Google Scholar] [CrossRef]
- Koryachko, M.V.; Pshonkin, D.E.; Skvortsov, A.A. Features of melt droplet formation during electrical destruction aluminum films on the semiconductor surface. Defect Diffus. Forum 2021, 410, 737–741. [Google Scholar] [CrossRef]
- Skvortsov, A.A.; Koryachko, M.V.; Zuev, S.M.; Demchenkova, A.A. Melt drops movement over semiconductor surfaces controlled by electric field. Period. Tche Quim. 2019, 16, 681–687. [Google Scholar] [CrossRef]
- Soloviev, A.A.; Kotov, A.V.; Martyanov, M.A.; Perevalov, S.E.; Zemskov, R.S.; Starodubtsev, M.V.; Aleksandrov, A.; Galaktionov, I.; Samarkin, V.; Kudryashov, A.; et al. Improving focusability of post-compressed PW laser pulses using a deformable mirror. Opt. Express 2022, 30, 40584–40591. [Google Scholar] [CrossRef] [PubMed]
- Soloviev, A.A.; Kotov, A.V.; Perevalov, S.E.; Esyunin, M.V.; Starodubtsev, M.V.; Alexandrov, A.G.; Galaktionov, I.; Samarkin, V.; Kudryashov, A.; Ginzburg, V.; et al. Adaptive system for wavefront correction of the PEARL laser facility. Quantum Electron. 2020, 50, 1115. [Google Scholar] [CrossRef]
- Dodge, Y. Bernoulli Distribution. In The Concise Encyclopedia of Statistics; Springer: New York, NY, USA, 2008; pp. 36–37. [Google Scholar] [CrossRef]
- Malacara-Hernandez, D.; Carpio-Valadez, M.; Sanchez-Mondragon, J.J. Wavefront fitting with discrete orthogonal polynomials in a unit radius circle. Opt. Eng. 1990, 29, 672. [Google Scholar] [CrossRef]
- Wyant, J.C.; Creath, K.; Wyant, J.C.; Creath, K. Basic Wavefront Aberration Theory for Optical Metrology. Appl. Opt. Opt. Eng. 1992, 11, 2. [Google Scholar]
- Genberg, V.L.; Michels, G.J.; Doyle, K.B. Orthogonality of Zernike polynomials. In Proceedings of the Optomechanical Design and Engineering 2002, Seattle, DC, USA, 7–9 July 2002; Volume 4771, pp. 276–286. [Google Scholar] [CrossRef]
- Lakshminarayanan, V.; Flece, A. Erratum: Zernike polynomials: A guide. J. Mod. Opt. 2011, 58, 1678. [Google Scholar] [CrossRef]
- Platt, B.C.; Shack, R. History and principles of Shack-Hartmann wavefront sensing. J. Refract. Surg. 2001, 17, S573–S577. [Google Scholar] [CrossRef]
- Liang, J.; Goelz, S.; Grimm, B.; Bille, J.F. Objective measurement of wave aberrations of the human eye with the use of a Hartmann–Shack wave-front sensor. J. Opt. Soc. Am. A 1994, 11, 1949–1957. [Google Scholar] [CrossRef]
- Tallon, M.; Lane, R.G. Wave-front reconstruction using a Shack–Hartmann sensor. Appl. Opt. 1992, 31, 6902–6908. [Google Scholar] [CrossRef]
- Primot, J. Theoretical description of Shack–Hartmann wave-front sensor. Opt. Commun. 2003, 222, 81–92. [Google Scholar] [CrossRef]
- Konnik, M.; De Dona, J. Waffle mode mitigation in adaptive optics systems: A constrained Receding Horizon Control approach. In Proceedings of the American Control Conference, Washington, DC, USA, 17–19 June 2013; pp. 3390–3396. [Google Scholar] [CrossRef]
- Mauch, S.; Reger, J. Real-time spot detection and ordering for a shack-hartmann wavefront sensor with a low-cost FPGA. IEEE Trans. Instrum. Meas. 2014, 63, 2379–2386. [Google Scholar] [CrossRef]
- Steinhaus, E.; Lipson, S.G. Bimorph piezoelectric flexible mirror. J. Opt. Soc. Am. 1979, 69, 478–481. [Google Scholar] [CrossRef]
- Galaktionov, I.; Sheldakova, J.V.; Samarkin, V.V.; Toporovsky, V.V.; Kudryashov, A.V. Atmospheric Turbulence with Kolmogorov Spectra: Software Simulation, Real-Time Reconstruction and Compensation by Means of Adaptive Optical System with Bimorph and Stacked-Actuator Deformable Mirrors. Photonics 2023, 10, 1147. [Google Scholar] [CrossRef]
- Galaktionov, I.; Toporovsky, V. A Multi-Deformable-Mirror 500 Hz Adaptive Optical System for Atmospheric Turbulence Simulation, Real-Time Reconstruction, and Wavefront Correction Using Bimorph and Tip-Tilt Correctors. Photonics 2025, 12, 592. [Google Scholar] [CrossRef]









| Parameter | Before Optimization | After Optimization |
|---|---|---|
| Power | 0.33 mW | 2.3 mW |
| Wavefront RMS | 0.63 μm | 0.12 μm |
| CE | 0.1 | 0.6 |
Disclaimer/Publisher’s Note: The statements, opinions and data contained in all publications are solely those of the individual author(s) and contributor(s) and not of MDPI and/or the editor(s). MDPI and/or the editor(s) disclaim responsibility for any injury to people or property resulting from any ideas, methods, instructions or products referred to in the content. |
© 2025 by the authors. Published by MDPI on behalf of the International Institute of Knowledge Innovation and Invention. Licensee MDPI, Basel, Switzerland. This article is an open access article distributed under the terms and conditions of the Creative Commons Attribution (CC BY) license (https://creativecommons.org/licenses/by/4.0/).
Share and Cite
Galaktionov, I.; Toporovsky, V. Performance Analysis of an Optical System for FSO Communications Utilizing Combined Stochastic Gradient Descent Optimization Algorithm. Appl. Syst. Innov. 2025, 8, 143. https://doi.org/10.3390/asi8050143
Galaktionov I, Toporovsky V. Performance Analysis of an Optical System for FSO Communications Utilizing Combined Stochastic Gradient Descent Optimization Algorithm. Applied System Innovation. 2025; 8(5):143. https://doi.org/10.3390/asi8050143
Chicago/Turabian StyleGalaktionov, Ilya, and Vladimir Toporovsky. 2025. "Performance Analysis of an Optical System for FSO Communications Utilizing Combined Stochastic Gradient Descent Optimization Algorithm" Applied System Innovation 8, no. 5: 143. https://doi.org/10.3390/asi8050143
APA StyleGalaktionov, I., & Toporovsky, V. (2025). Performance Analysis of an Optical System for FSO Communications Utilizing Combined Stochastic Gradient Descent Optimization Algorithm. Applied System Innovation, 8(5), 143. https://doi.org/10.3390/asi8050143
