Making Tax Smart: Feasibility of Distributed Ledger Technology for Building Tax Compliance Functionality to Central Bank Digital Currency
Abstract
1. Introduction
1.1. Aims
1.2. Objectives
- Review the current efforts in developing DLT-enabled CBDCs and the opportunities that this technology brings for overcoming the frictions of government policy making.
- Design a DLT-based CBDC architecture that provides new capabilities for governments which are non-disruptive to existing payment systems. The objectives of these capabilities are (i) to utilise smart contracts for delivering near real-time tax collection via VAT split payments and permissioned data access control for tax compliance via smart warrants and (ii) to demonstrate the programmable money concept for implementing smart policies to ensure control over spending.
- Demonstrate the feasibility and scalability of the CBDC architecture within the context of a smart contract-enabled VAT split payments use case.
1.3. Research Contributions
2. Related Work
2.1. Distributed Ledger Technology Frameworks
2.2. Central Bank Digital Currencies
2.3. CBDCs as Programmable Money
2.4. The Opportunity of CBDCs for Governance of Money Flows
3. Smart Money
3.1. Smart Money with CBDC Within the New Payments Architecture
- Operate exclusively on the payments network and interact with the Smart Money system through a correspondent CWP.
- Operate exclusively on the Smart Money system and interact with the payments network through a correspondent PSP.
- Operate on both networks with a dual PSP/CWP role.
- Enhanced data: payment messages will now carry additional information related to utility bills, invoices, salary payments, and financial assets in a standardised, structured format.
- Request-to-pay: billers will be able to request payments from their customers through the payment system instead of sending an invoice or bill through conventional channels (e.g., e-mail, post).
3.2. Smart Money for Enhanced Oversight
3.3. Smart Money for Smart Policy
3.4. Controlled Access Through Smart Warrants
3.5. Extending the Definition of Money with Distributed Ledger Technology
3.6. Use Case: Making Tax Smart
4. Smart Money Corda Implementation
4.1. Smart Money DLT Architecture
4.2. Implementing Smart Money with R3 Corda
4.3. MTS Experiment Participating Entities
- A Corda node which holds CBDC wallets for businesses that make sales, labelled SellerCWP.
- A Corda node which holds CBDC wallets for citizens that make purchases, labelled BuyerCWP.
- A Corda node which is owned by HMRC, labelled HMRCCWP.
- A Corda node which is owned by a legal authority that authorises smart warrants, labelled LegalCWP.
- A Corda notary node for validating transactions, labelled Notary.
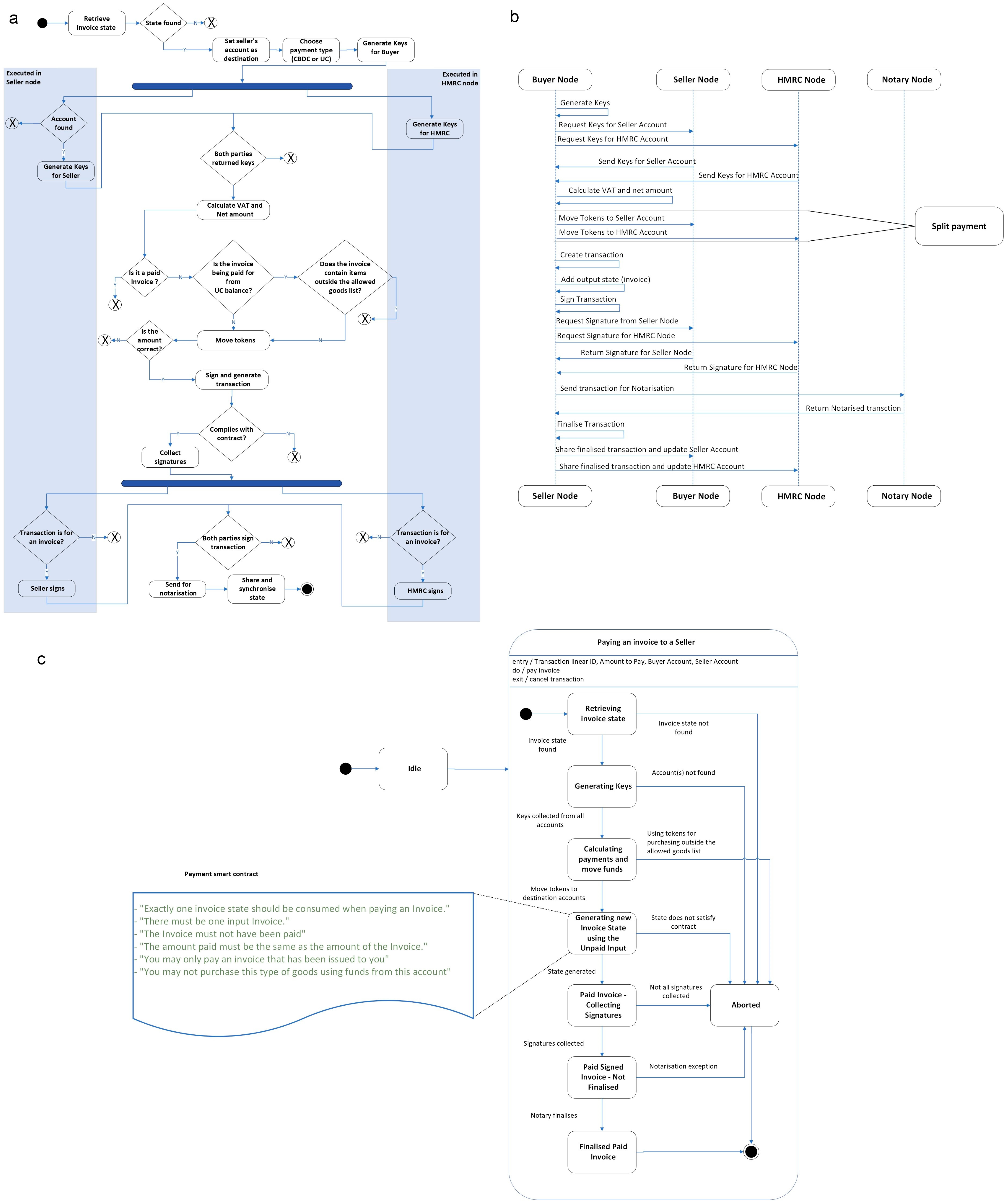
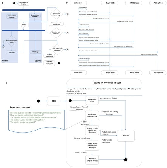
4.4. MTS Issuing and Paying an Invoice
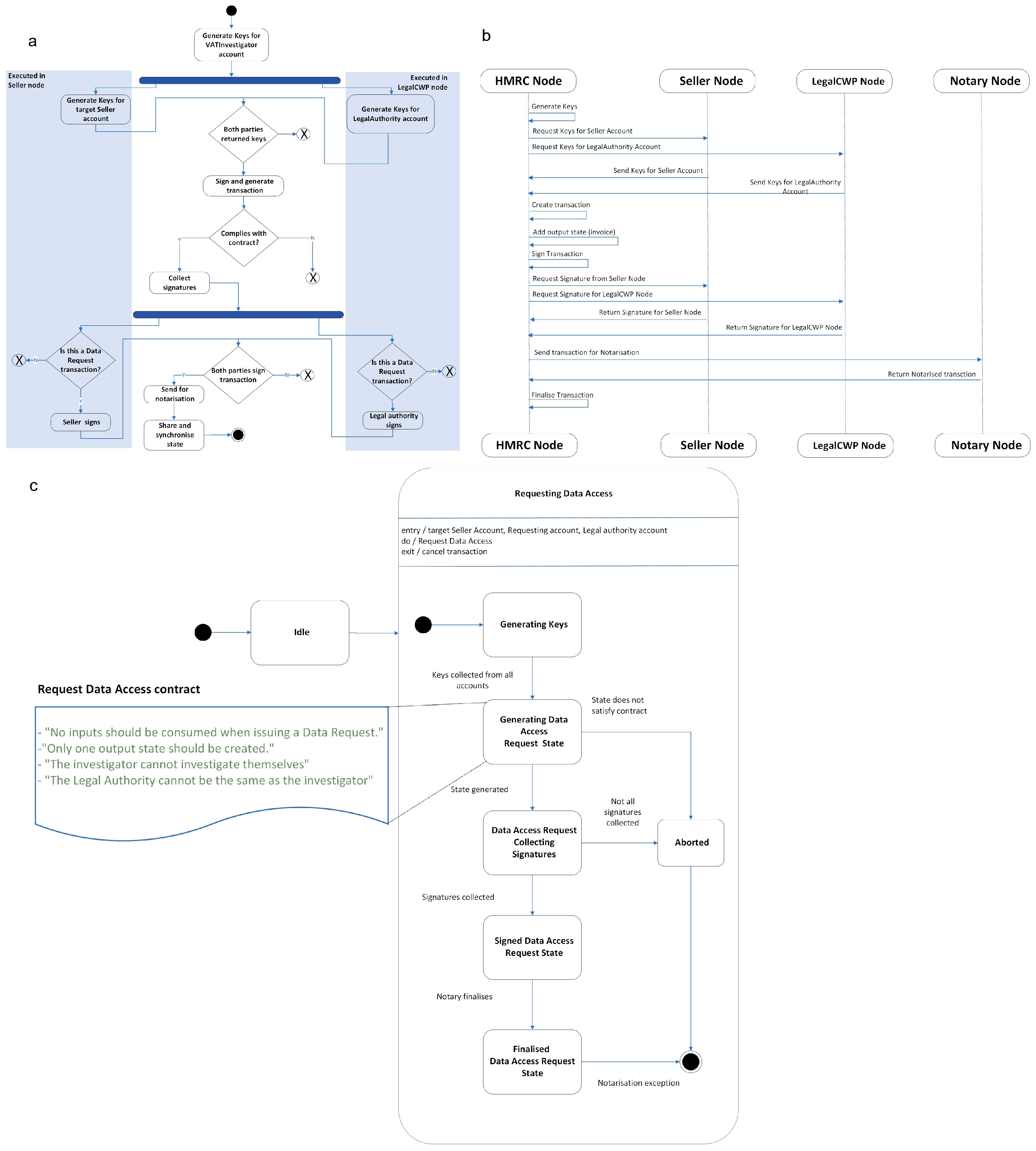
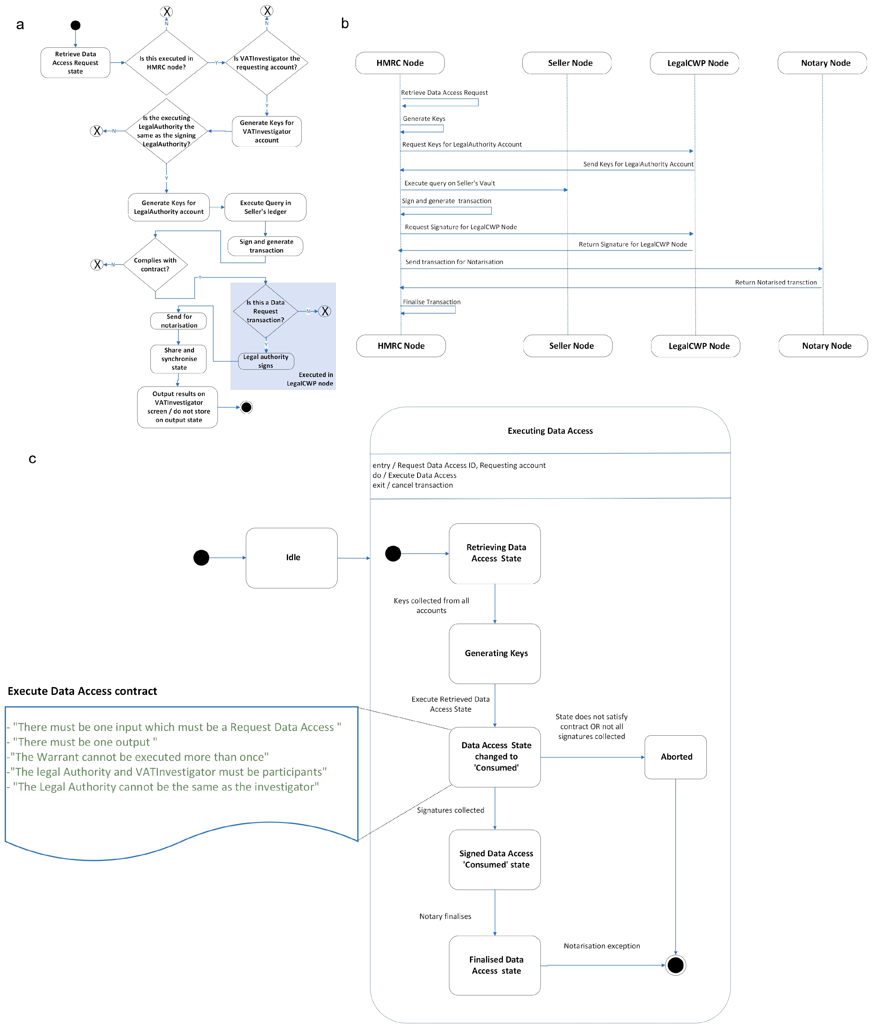
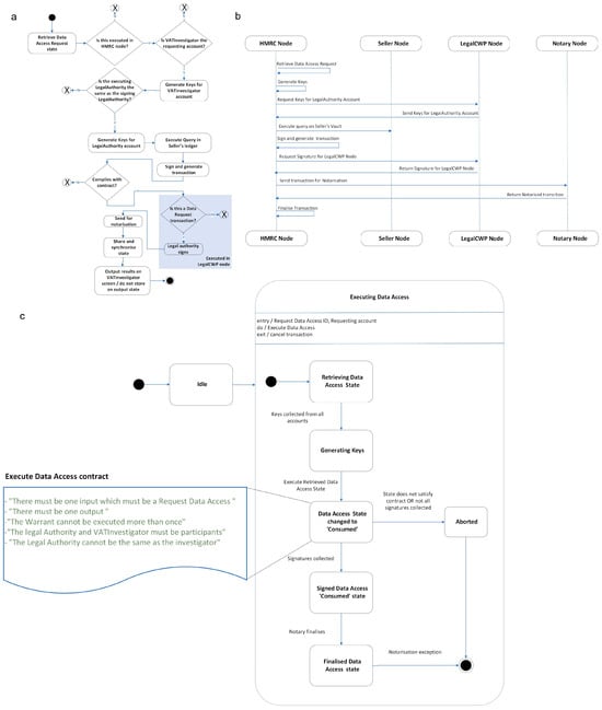
4.5. Requesting and Executing Smart Warrants
4.6. Issuing Programmable CBDC to Wallets
4.7. Security Considerations
5. Evaluation Methodology
5.1. Performance Factors and Indicators for DLT Feasibility and Scalability Issues
5.2. Experimental Design
5.3. Smart Money Corda DLT Environment
6. Feasibility Study
- A seller named MegaCompany, which is a retailer that sells all the available classes of goods. This seller takes part in MTS through their account, which is held in a Corda node named SellerCWP. This node hosts Corda accounts for sellers.
- A buyer named Alice, which is a consumer that may purchase any of the available classes of goods. This buyer takes part in MTS through their account, which is held in a Corda node named BuyerCWP. This node hosts Corda accounts for buyers.
- HMRC, which collects VAT for all VAT-incurring transactions that take place through MTS. HMRC takes part in MTS through an account named VATPayments, which is held in a Corda node named HMRCCWP.
- Τhe Notary node which, by design, participates in every transaction which takes place in R3 Corda for validation purposes.
6.1. Issuing and Paying an Invoice
6.2. Requesting and Issuing Smart Warrants
6.3. Findings of Feasibility Study
7. Scalability Study
7.1. Impact of Data Volume and Number of Clients
7.2. Impact of Transaction Load
7.2.1. Varying Invoices per Client and Keeping Clients Constant
7.2.2. Varying Number of Clients and Keeping Invoices per Client Constant
7.2.3. Findings of the Scalability Study
8. Conclusions
Author Contributions
Funding
Data Availability Statement
Acknowledgments
Conflicts of Interest
Appendix A. Assertion Tests
| Algorithm A1. Pay invoice with sufficient funds |
| Require: Totalamount < abalance 1: Shoppinglist = {…} ▷ See Figure A1 for full list 2: Totalamount = Shoppinglist.amount 3: Netamount = Shoppinglist.netamount() 4: VAT = Shoppinglist.vatamount() 5: mcbalance = MegaCompany.getBalance() 6: abalance = Alice.getBalance() 7: vbalance = VATPayments.getBalance() 8: Inv = MegaCompany.issueOrder(Alice,Shoppinglist) 9: assert{▷ Assertion Test 1 10: Inv ∈ MegaCompany.getInvoices() 11: Inv ∈ Alice.getInvoices() 12: Inv < VATPayments.getInvoices()} 13: Alice.payInvoice(Inv) 14: assert{▷ Assertion Test 2 15: MegaCompany.getState(Inv) == isPaid 16: Alice.getState(Inv) == isPaid 17: VATPayments.getState(Inv) == isPaid} 18: assert{▷ Assertion Test 3 19: MegaCompany.getAccountbalance(v) == mcbalance + Netamount 20: Alice.getAccountbalance() == abalance − Totalamount 21: VATPayments.getAccountbalance() == vbalance + VAT} |
| Algorithm A2. Pay invoice with goods within the allowed goods list with tokens |
| Require: Totalamount > abalance 1: Shoppinglist = {…} ▷ See Figure A1 for full list 2: Totalamount = Shoppinglist.amount 3: Netamount = Shoppinglist.netamount() 4: VAT = Shoppinglist.vatamount() 5: mcbalance = MegaCompany.getBalance() 6: abalance = Alice.getBalance() 7: vbalance = VATPayments.getBalance() 8: Inv = MegaCompany.issueOrder(Alice,Shoppinglist) 9: Alice.payInvoice(Inv) 10: assert{▷ Assertion Test 4 11: MegaCompany.getState(Inv) ! = isPaid 12: Alice.getState(Inv) ! = isPaid 13: VATPayments.getState(Inv) ! = isPaid} 14: assert{▷ Assertion Test 5 15: MegaCompany.getAccountbalance(v) == mcbalance 16: Alice.getAccountbalance() == abalance 17: VATPayments.getAccountbalance() == vbalance} |
| Algorithm A3. Pay invoice with insufficient funds |
| Require: Totalamount < atokenbalance 1: Shoppinglist = {…} ▷ See Figure A2 for full list 2: Totalamount = Shoppinglist.amount 3: Netamount = Shoppinglist.netamount() 4: VAT = Shoppinglist.vatamount() 5: mcbalance = MegaCompany.getBalance() 6: atokenbalance = Alice.getTokenbalance() 7: vbalance = VATPayments.getBalance() 8: Inv = MegaCompany.issueOrder(Alice,Shoppinglist) 9: Alice.payInvoicewithTokens(Inv) 10: assert{▷ Assertion Test 6 11: MegaCompany.getState(Inv) == isPaid 12: Alice.getState(Inv) == isPaid 13: VATPayments.getState(Inv) == isPaid} 14: assert{▷ Assertion Test 7 15: MegaCompany.getAccountbalance(v) == mcbalance + Netamount 16: Alice.getAccountbalance() == atokenbalancebalance − Totalamount 17: VATPayments.getAccountbalance() == vbalance + VAT} |
| Algorithm A4. Pay invoice with goods outside the allowed goods list with tokens |
| Require: Totalamount > atokenbalance 1: Shoppinglist = {…} ▷ See Figure A1 for full list 2: Totalamount = Shoppinglist.amount 3: Netamount = Shoppinglist.netamount() 4: VAT = Shoppinglist.vatamount() 5: mcbalance = MegaCompany.getBalance() 6: atokenbalance = Alice.getTokenbalance() 7: vbalance = VATPayments.getBalance() 8: Inv = MegaCompany.issueOrder(Alice,Shoppinglist) 9: Alice.payInvoicewithTokens(Inv) 10: assert{▷ Assertion Test 8 11: MegaCompany.getState(Inv) ! = isPaid 12: Alice.getState(Inv) ! = isPaid 13: VATPayments.getState(Inv) ! = isPaid} 14: assert{▷ Assertion Test 9 15: MegaCompany.getAccountbalance(v) == mcbalance 16: Alice.getAccountbalance() == abalance 17: VATPayments.getAccountbalance() == vbalance} |
| Algorithm A5. Data Access (Smart Warrant) |
| 1: mcDAR = VATInvestigator.DAR(MegaCompany, LegalAuthority) 2: SignedmcDAR = LegalAuthority.signDAR(mcDAR, VATInvestigator) 3: assert{▷ Assertion Test 10 4: SignedmcDAR ∈ VATInvestigator.getDARs() 5: VATInvestigator.getState(SignedmcDAR) == unexecuted} 6: mcdata = VATInvestigator.executeDAR(SignedmcDAR) 7: assert{▷ Assertion Test 11 8: VATInvestigator.getState(SignedmcDAR) ! = unexecuted} 9: mcinvoices == vaultQuery(MegaCompany,invoices) 10: assert{ mcinvoices == mcdata} ▷ Assertion Test 12 12: assert{▷ Assertion Test 13 13: NULL == vaultQuery(MegaCompany,invoices)} |
Appendix B. Shopping Lists


Appendix C. Experimental Data
| Throughput | |||||
|---|---|---|---|---|---|
| Issue | Pay | ||||
| 10 Items | 50 Items | 100 Items | 10 Items | 50 Items | 100 Items |
| 2.45 | 2.77 | 2.69 | 1.30 | 1.34 | 1.30 |
| 2.91 | 2.86 | 2.80 | 1.49 | 1.42 | 1.39 |
| 2.71 | 2.78 | 2.58 | 1.39 | 1.50 | 1.39 |
| 2.51 | 2.60 | 2.78 | 1.44 | 1.35 | 1.42 |
| 2.39 | 2.78 | 2.68 | 1.45 | 1.37 | 1.38 |
| 2.63 | 2.85 | 2.78 | 1.60 | 1.61 | 1.45 |
| 2.94 | 2.67 | 2.68 | 1.63 | 1.64 | 1.56 |
| 2.55 | 2.79 | 2,58 | 1.65 | 1.46 | 1.48 |
| 2.66 | 3.02 | 2.78 | 1.47 | 1.68 | 1.59 |
| 2.91 | 2.92 | 2.65 | 1.33 | 1.43 | 1.47 |
| Throughput | |||||
|---|---|---|---|---|---|
| Issue | Pay | ||||
| 10 Items | 50 Items | 100 Items | 10 Items | 50 Items | 100 Items |
| 4.03 | 3.59 | 3.67 | 742 | 7.43 | 7.65 |
| 6.79 | 6.90 | 7.05 | 13.43 | 13.80 | 14.08 |
| 7.84 | 8.42 | 10.01 | 22.55 | 21.50 | 17.51 |
| 12.30 | 10.72 | 12.39 | 29.13 | 22.41 | 26.91 |
| 15.09 | 14.71 | 14.46 | 33.61 | 35.65 | 35.51 |
| 16.21 | 15.32 | 16.15 | 38.29 | 38.23 | 37.71 |
| 19.67 | 16.62 | 17.53 | 50.87 | 41.14 | 47.10 |
| 20.12 | 18.92 | 21.91 | 52.46 | 49.05 | 52.50 |
| 22.58 | 21.22 | 22.29 | 60.04 | 53.97 | 58.90 |
| 23.81 | 22.22 | 23.44 | 66.71 | 58.67 | 64.25 |
| Throughput | |||||
|---|---|---|---|---|---|
| Issue | Pay | ||||
| 10 Items | 50 Items | 100 Items | 10 Items | 50 Items | 100 Items |
| 4.71 | 4.74 | 3.95 | 2.45 | 2.41 | 1.84 |
| 4.58 | 4.91 | 4.53 | 2.28 | 2.63 | 2.10 |
| 4.45 | 4.54 | 4.53 | 2.16 | 2.18 | 2.17 |
| 4.67 | 4.61 | 4.64 | 2.45 | 2.25 | 2.20 |
| 4.68 | 4.34 | 4.39 | 2.33 | 2.20 | 2.21 |
| 4.51 | 4.55 | 4.56 | 2.39 | 2.44 | 2.14 |
| 4.53 | 4.32 | 4.27 | 2.65 | 2.48 | 2.06 |
| 4.75 | 4.49 | 4.28 | 2.49 | 2.41 | 2.27 |
| 4.87 | 4.36 | 4.49 | 2.53 | 2.53 | 2.28 |
| 4.80 | 4.45 | 4.43 | 2.23 | 2.14 | 2.13 |
| Throughput | |||||
|---|---|---|---|---|---|
| Issue | Pay | ||||
| 10 Items | 50 Items | 100 Items | 10 Items | 50 Items | 100 Items |
| 2.10 | 2.08 | 2.48 | 4.06 | 4.13 | 5.45 |
| 4.31 | 4.04 | 4.38 | 8.70 | 8.45 | 9.45 |
| 7.06 | 5.24 | 7.42 | 10.58 | 14.68 | 15.33 |
| 7.00 | 9.31 | 9.52 | 17.53 | 16.79 | 13.46 |
| 10.17 | 10.97 | 10.92 | 20.71 | 21.50 | 21.69 |
| 11.90 | 12.45 | 11.73 | 27.41 | 25.01 | 21.72 |
| 14.85 | 13.52 | 13.83 | 30.35 | 29.11 | 27.85 |
| 15.79 | 16.58 | 15.93 | 32.29 | 29.22 | 30.97 |
| 17.74 | 19.65 | 20.03 | 33.24 | 33.33 | 36.10 |
| 19.48 | 20.50 | 21.05 | 40,07 | 41.37 | 41.93 |
References
- Nakamoto, S. Bitcoin: A Peer-to-Peer Electronic Cash System. SSRN 2008, 1–9. [Google Scholar] [CrossRef]
- Hayes, A.S. Cryptocurrency Value Formation: An Empirical Study Leading to a Cost of Production Model for Valuing Bitcoin. Telemat. Inform. 2017, 34, 1308–1321. [Google Scholar] [CrossRef]
- Eyal, I. Blockchain Technology: Transforming Libertarian Cryptocurrency Dreams to Finance and Banking Realities. Computer 2017, 50, 38–49. [Google Scholar] [CrossRef]
- Fry, J.; Cheah, E.-T. Negative Bubbles and Shocks in Cryptocurrency Markets. Int. Rev. Financ. Anal. 2016, 47, 343–352. [Google Scholar] [CrossRef]
- Ammous, S. Can Cryptocurrencies Fulfil the Functions of Money? Q. Rev. Econ. Finance 2018, 70, 38–51. [Google Scholar] [CrossRef]
- Vandezande, N. Virtual Currencies under EU Anti-Money Laundering Law. Comput. Law Secur. Rev. 2017, 33, 341–353. [Google Scholar] [CrossRef]
- Dai, M.; Zhang, S.; Wang, H.; Jin, S. A Low Storage Room Requirement Framework for Distributed Ledger in Blockchain. IEEE Access 2018, 6, 22970–22975. [Google Scholar] [CrossRef]
- Hawlitschek, F.; Notheisen, B.; Teubner, T. The Limits of Trust-Free Systems: A Literature Review on Blockchain Technology and Trust in the Sharing Economy. Electron. Commer. Res. Appl. 2018, 29, 50–63. [Google Scholar] [CrossRef]
- Yeow, K.; Gani, A.; Ahmad, R.W.; Rodrigues, J.J.P.C.; Ko, K. Decentralized Consensus for Edge-Centric Internet of Things: A Review, Taxonomy, and Research Issues. IEEE Access 2017, 6, 1513–1524. [Google Scholar] [CrossRef]
- Sullivan, C.; Burger, E. E-Residency and Blockchain. Comput. Law Secur. Rev. 2017, 33, 470–481. [Google Scholar] [CrossRef]
- Ho, G.T.S.; Tang, Y.M.; Tsang, K.Y.; Tang, V.; Chau, K.Y. A Blockchain-Based System to Enhance Aircraft Parts Traceability and Trackability for Inventory Management. Expert Syst. Appl. 2021, 179, 115101. [Google Scholar] [CrossRef]
- Hu, J.; Zhu, P.; Qi, Y.; Zhu, Q.; Li, X. A Patent Registration and Trading System Based on Blockchain. Expert Syst. Appl. 2022, 201, 117094. [Google Scholar] [CrossRef]
- Muzumdar, A.; Modi, C.; Madhu, G.M.; Vyjayanthi, C. A Trustworthy and Incentivized Smart Grid Energy Trading Framework Using Distributed Ledger and Smart Contracts. J. Netw. Comput. Appl. 2021, 183–184, 103074. [Google Scholar] [CrossRef]
- Collomosse, J.; Bui, T.; Brown, A.; Sheridan, J.; Green, A.; Bell, M.; Fawcett, J.; Higgins, J.; Thereaux, O. Archangel: Trusted Archives of Digital Public Documents. In Proceedings of the ACM Symposium on Document Engineering 2018, Halifax, NS, Canada, 28–31 August 2018; DocEng 2018. Association for Computing Machinery, Inc.: New York, NY, USA, 2018; pp. 1–4. [Google Scholar]
- van Engelenburg, S.; Janssen, M.; Klievink, B. Design of a Software Architecture Supporting Business-to-Government Information Sharing to Improve Public Safety and Security: Combining Business Rules, Events and Blockchain Technology. J. Intell. Inf. Syst. 2019, 52, 595–618. [Google Scholar] [CrossRef]
- Olnes, S.; Ubacht, J.; Janssen, M. Blockchain in Government: Benefits and Implications of Distributed Ledger Technology for Information Sharing. Gov. Inf. Q. 2017, 34, 355–364. [Google Scholar] [CrossRef]
- Koning, J.P. Fedcoin: A Central Bank-Issued Cryptocurrency. R3 Reports. 2016. Available online: https://www.r3.com/wp-content/uploads/2018/04/Fedcoin_Central_Bank_R3.pdf (accessed on 11 September 2024).
- Bech, M.; Garratt, R. Central Bank Cryptocurrencies. In BIS Quarterly. Review; Bank of International Settlements: Basel, Switzerland, 2017; pp. 55–70. ISBN 1683-013X. [Google Scholar]
- Deutsche Bundesbank. Distributed Ledger Technologies in Payments and Securities Settlement: Potential and Risks; Deutsche Bundesbank: Frankfurt, Germany, 2017; pp. 35–49. [Google Scholar]
- Engert, W.; Fung, B.S.C. Central Bank Digital Currency: Motivations and Implications; Staff Discussion Paper; Bank of Canada: Ottawa, OT, Canada, 2017. [Google Scholar]
- Qian, Y. Central Bank Digital Currency: Optimization of the Currency System and Its Issuance Design. China Econ. J. 2019, 12, 1–15. [Google Scholar] [CrossRef]
- Bank of Canada. Contingency Planning for a Central Bank Digital Currency. Digital Currencies Fintech. 2020. Available online: https://www.bankofcanada.ca/2020/02/contingency-planning-central-bank-digital-currency/ (accessed on 20 January 2020).
- Sveriges Riksbank, S. E-Krona Pilot Phase 1; Sveriges Riksbank: Stockholm, Sweden, 2021. [Google Scholar]
- Bank of England. Central Bank Digital Currency Opportunities, Challenges and Design; Bank of England: London, UK, 2020. [Google Scholar]
- Royston, S. Understanding Universal Credit. J. Poverty Soc. Justice 2012, 20, 69–86. [Google Scholar] [CrossRef]
- Romanova, I.; Grima, S.; Spiteri, J.; Kudinska, M. The Payment Services Directive II and Competitiveness: The Perspective of European Fintech Companies. Eur. Res. Stud. J. 2018, 21, 3–22. [Google Scholar] [CrossRef]
- Wang, H.; Ma, S.; Dai, H.N.; Imran, M.; Wang, T. Blockchain-Based Data Privacy Management with Nudge Theory in Open Banking. Future Gener. Comput. Syst. 2019, 110, 812–823. [Google Scholar] [CrossRef]
- ISO 20022; Universal Financial Industry Message Scheme. International Organisation for Standardization: Geneva, Switzerland, 2020.
- Pay.UK. New Payments Architecture Programme. Available online: https://www.wearepay.uk/npa/ (accessed on 17 September 2020).
- Society for Worldwide Interbank Financial Telecommunications SWIFT GPI 2022. Available online: https://www2.swift.com/knowledgecentre/rest/v1/publications/s_comp_app_gpi_fnc_instit_lbl_crtria_2022/1.0/s_comp_app_gpi_fnc_instit_lbl_crtria_2022.pdf?logDownload=true (accessed on 5 February 2022).
- Bank of England. New Forms of Digital Money; Discussion Paper; Bank of England: London, UK, 2021. [Google Scholar]
- Rahman, A.J. Deflationary Policy under Digital and Fiat Currency Competition. Res. Econ. 2018, 72, 171–180. [Google Scholar] [CrossRef]
- Sompolinsky, Y.; Zohar, A. Bitcoin’s Underlying Incentives. Commun. ACM 2018, 61, 46–53. [Google Scholar] [CrossRef]
- Paech, P. The Governance of Blockchain Financial Networks. Mod. Law Rev. 2017, 80, 1073–1110. [Google Scholar] [CrossRef]
- Khan, C.; Lewis, A.; Rutland, E.; Wan, C.; Rutter, K.; Thompson, C. A Distributed-Ledger Consortium Model for Collaborative Innovation. Computer 2017, 50, 29–37. [Google Scholar] [CrossRef]
- Vukolic, M. Rethinking Permissioned Blockchains. In Proceedings of the ACM Workshop on Blockchain, Cryptocurrencies and Contracts—BCC ’17, Abu Dhabi, United Arab Emirates, 2 April 2017; pp. 3–7. [Google Scholar]
- Armknecht, F.; Karame, G.O.; Mandal, A.; Youssef, F.; Zenner, E. Ripple: Overview and Outlook. In Trust and Trustworthy Computing, Proceedings of the 8th International Conference, TRUST 2015, Heraklion, Greece, 24–26 August 2015; Conti, M., Schunter, M., Askoxylakis, I., Eds.; Springer International Publishing: Berlin/Heidelberg, Germany, 2015; Volume 9229, pp. 163–180. [Google Scholar]
- Niranjanamurthy, M.; Nithya, B.N.; Jagannatha, S. Analysis of Blockchain Technology: Pros, Cons and SWOT. Clust. Comput. 2018, 22, 14743–14757. [Google Scholar] [CrossRef]
- Sankar, L.S.; Sindhu, M.; Sethumadhavan, M. Survey of Consensus Protocols on Blockchain Applications. In Proceedings of the 2017 4th International Conference on Advanced Computing and Communication Systems ICACCS, Coimbatore, India, 6–7 January 2017; pp. 1–5. [Google Scholar] [CrossRef]
- Lee, J.-H. BIDaaS: Blockchain Based ID As a Service. IEEE Access 2018, 6, 2274–2278. [Google Scholar] [CrossRef]
- Aggarwal, S.; Chaudhary, R.; Aujla, G.S.; Kumar, N.; Choo, K.-K.R.; Zomaya, A.Y. Blockchain for Smart Communities: Applications, Challenges and Opportunities. J. Netw. Comput. Appl. 2019, 144, 13–48. [Google Scholar] [CrossRef]
- Dyson, B.; Hodgson, G. Digital Cash: Why Central Banks Should Start Issuing Electronic Money; Positive Money: Broomfield, CO, USA, 2016. [Google Scholar]
- Grym, A.; Heikkinen, P.; Kauko, K.; Takala, K. Central Bank Digital Currency. BoF Econ. Rev. 2017, 4, 5. [Google Scholar]
- Sveriges Riksbank. The Riksbank’s e-Krona Project: Report 1; Sveriges Riksbank: Stockholm, Sweden, 2017; p. 44. [Google Scholar]
- Prasad, E. Central Banking in a Digital Age: Stock-Taking and Preliminary Thoughts; Hutchins Center on FIscal & Monetary Policy at BROOKINGS: Washington, DC, USA, 2018; pp. 1–52. [Google Scholar]
- Ahmat, N.; Bashir, S. Central Bank Digital Currency: A Monetary Policy Perspective; Central Bank of Malaysia: Kuala Lumpur, Malaysia, 2017.
- Meaning, J.; Dyson, B.; Barker, J.; Clayton, E. Broadening Narrow Money: Monetary Policy with a Central Bank Digital Currency; Staff Working Paper No. 724; Bank of England: London, UK, 2018. [Google Scholar]
- Barrdear, J.; Kumhof, M. The Macroeconomics of Central Bank Issued Digital Currencies; Staff Working Paper No. 605; Bank of England: London, UK, 2016. [Google Scholar]
- Alfonso, V.; Kamin, S.; Zampolli, F. Central Bank Digital Currencies (CBDCs) in Latin America and the Caribbean; BIS Working Paper 989; Bank for International Settlements: Basel, Switzerland, 2022. [Google Scholar]
- Bank of England. The Digital Pound. Available online: https://www.bankofengland.co.uk/the-digital-pound (accessed on 7 December 2023).
- Shiona McCallum. Digital Pound Plans Should Proceed with Caution, Say MPs. BBC.COM 2023. Available online: https://www.bbc.com/news/technology-67590468 (accessed on 5 February 2023).
- European Central Bank. Exploring Anonymity in Central Bank Digital Currencies. Focus 2019, 4, 1–11. [Google Scholar]
- European Central Bank. Eurosystem Launches Digital Euro Project. Press Release. 2021, pp. 1–2. Available online: https://www.ecb.europa.eu/press/pr/date/2021/html/ecb.pr210714~d99198ea23.en.html (accessed on 5 February 2023).
- BIS Innovation Hub. Project Rosalind: Developing Prototypes for an Application Programming Interface to Distribute Retail CBDC 2022. Available online: https://www.bis.org/about/bisih/topics/cbdc/rosalind.htm (accessed on 10 August 2023).
- BIS Innovation Hub. Project Icebreaker: Central Banks of Israel, Norway and Sweden Team up with the BIS to Explore Retail CBDC for International Payments. 2022. Available online: https://www.bis.org/about/bisih/topics/cbdc/icebreaker.htm (accessed on 10 August 2023).
- BIS Innovation Hub. Project mBridge: Connecting Economies Through CBDC. 2022. Available online: https://www.bis.org/publ/othp59.htm (accessed on 10 August 2023).
- Bank of England. A New RTGS Service for the United Kingdom: Safeguarding Stability, Enabling Innovation. 2016. Available online: https://www.bankofengland.co.uk/news/2016/september/a-new-rtgs-service-for-the-uk-safeguarding-stability-enabling-innovation (accessed on 17 November 2019).
- Bordo, M.; Levin, A. Central Bank Digital Currency and the Future of Monetary Policy. Hoover Inst. Econ. Work. Pap. 2017. Working paper 23711. [Google Scholar] [CrossRef]
- Kumhof, M.; Noone, C. Central Bank Digital Currencies—Design Principles and Balance Sheet Implications; Staff Working Paper No. 725; Bank of England: London, UK, 2018. [Google Scholar]
- Committee on Payments and Market Infrastructures. Central Bank Digital Currencies for Cross-Border Payments: Report to the G20; Bank for International Settlements: Basel, Switzerland, 2021. [Google Scholar]
- Bhawana; Kumar, S. Permission Blockchain Network Based Central Bank Digital Currency. In Proceedings of the 2021 IEEE 4th International Conference on Computing, Power and Communication Technologies (GUCON), Kuala Lumpur, Malaysia, 24–26 September 2021; pp. 1–6. [Google Scholar]
- Han, J.; Kim, J.; Youn, A.; Lee, J.; Chun, Y.; Woo, J.; Hong, J.W.-K. Cos-CBDC: Design and Implementation of CBDC on Cosmos Blockchain. In Proceedings of the 2021 22nd Asia-Pacific; Network Operations and Management Symposium (APNOMS), Tainan, Taiwan, 8–10 September 2021; pp. 303–308. [Google Scholar]
- Zhang, J.; Tian, R.; Cao, Y.; Yuan, X.; Yu, Z.; Yan, X.; Zhang, X. A Hybrid Model for Central Bank Digital Currency Based on Blockchain. IEEE Access 2021, 9, 53589–53601. [Google Scholar] [CrossRef]
- Bamakan, S.M.H.; Motavali, A.; Babaei Bondarti, A. A Survey of Blockchain Consensus Algorithms Performance Evaluation Criteria. Expert Syst. Appl. 2020, 154. [Google Scholar] [CrossRef]
- Elsden, C.; Feltwell, T.; Lawson, S.; Vines, J. Recipes for Programmable Money. In Proceedings of the Conference on Human Factors in Computing Systems, Glasgow, UK, 4–9 May 2019. [Google Scholar]
- Swan, M. Anticipating the Economic Benefits of Blockchain. Technol. Innov. Manag. Rev. 2017, 7, 6–13. [Google Scholar] [CrossRef]
- Ali, R.; Narula, N. Redesigning Digital Money: What Can We Learn from a Decade of Cryptocurrencies? Digital Currency, Initiative, MIT Media Lab.: Stamford, CO, USA, 2019; pp. 1–13. [Google Scholar]
- IBM Institute for Business Value Expert Insights—Charting the Evolution of Programmable Money. 2019. Available online: https://www.ibm.com/downloads/cas/GDKQKR6O (accessed on 11 September 2024).
- Rikken, O. Blockchain Real Time Tax. LinkedIn. 22 August 2017. Available online: https://www.linkedin.com/pulse/blockchain-real-time-tax-olivier-rikken (accessed on 19 January 2023).
- Søgaard, J.S. A Blockchain-Enabled Platform for VAT Settlement. Int. J. Account. Inf. Syst. 2021, 40, 100502. [Google Scholar] [CrossRef]
- Campbell-verduyn, M. Bitcoin, Crypto-Coins, and Global Anti-Money Laundering Governance. Crime Law Soc. Change 2018, 69, 283–305. [Google Scholar] [CrossRef]
- Callegaro, M.; Yang, Y. The Role of Surveys in the Era of “Big Data”. In The Palgrave Handbook of Survey Research; Springer: Berlin/Heidelberg, Germany, 2018; pp. 175–192. [Google Scholar] [CrossRef]
- Whitaker, S.D. Big Data versus a Survey. Q. Rev. Econ. Finance 2017, 67, 285–296. [Google Scholar] [CrossRef]
- Haldane, A. Will Big Data Keep Its Promise? 2018. Available online: https://www.bankofengland.co.uk/speech/2018/andy-haldane-centre-for-data-analytics-for-finance-and-macro (accessed on 5 July 2019).
- Mihaylov, B.; Onea, L.; Hansen, K.M. Architecture-Based Regulatory Compliance Argumentation. J. Syst. Softw. 2016, 119, 1–30. [Google Scholar] [CrossRef]
- Adams, S.; Bowers, L.; Foster, R. The UK Flow of Funds Project: Comprehensive Review of the UK Financial Accounts; Office for National Statistics: Newport, UK, 2015; pp. 1–15.
- Bank for International Settlements. Irving Fisher Committee on Central Bank Statistics. 2017. Available online: https://www.bis.org/ifc/publ/ifc_ar2017.pdf (accessed on 5 July 2019).
- Hileman, G.; Rauchs, M. Global Blockchain Benchmarking Study. SSRN 2017, 122. Available online: https://papers.ssrn.com/sol3/papers.cfm?abstract_id=3040224 (accessed on 10 July 2019).
- Löber, K.; Houben, A. Central Bank Digital Currencies; Bank for International Settlements: Basel, Switzerland, 2018; p. 28. [Google Scholar]
- HMRC. Preliminary Estimate of the VAT Gap (Tax Year 2020 to 2021). 2021. Available online: https://www.gov.uk/government/statistics/announcements/preliminary-estimate-of-the-vat-gap-tax-year-2020-to-2021 (accessed on 5 April 2022).
- Valenta, M.; Sandner, P. Comparison of Ethereum, Hyperledger Fabric and Corda; Frankfurt School Blockchain Center: Frankfurt, Germany, 2017. [Google Scholar]
- R3, Tools and Add-Ons: Corda Accounts Library. 2024. Available online: https://docs.r3.com/en/tools/accounts/accounts-index.html (accessed on 26 April 2023).
- Omar, A.; Weerakkody, V.; Sivarajah, U. Digitally Enabled Service Transformation in UK Public Sector: A Case Analysis of Universal Credit. Int. J. Inf. Manag. 2017, 37, 350–356. [Google Scholar] [CrossRef]
- VISA, Enhanced Merchant Information. 2020. Available online: https://developer.visa.com/solutions/merchant_information (accessed on 11 September 2024).
- ISO/IEC 27001:2022; Information Security, Cybersecurity and Privacy Protection—Information Security Management Systems—Requirements. ISO: Geneva, Switzerland, 2022. Available online: https://www.iso.org/standard/27001 (accessed on 11 September 2024).
- National Institute of Standards and Technology. Cybersecurity Framework. 2024. Available online: https://www.nist.gov/cyberframework (accessed on 11 September 2024).
- ISO/IEC 19790:2012; Information Technology—Security Techniques—Security Requirements for Cryptographic Modules. ISO: Geneva, Switzerland, 2012. Available online: https://www.iso.org/standard/52906.html (accessed on 11 September 2024).
- National Institute of Standards and Technology. FIPS-140-2. Security Requirements for Cryptographic Modules; U.S. Department of Commerce: Washington, DC, USA, 2002.
- National Institute of Standards and Technology. FIPS-140-3. Security Requirements for Cryptographic Modules; U.S. Department of Commerce: Washington, DC, USA, 2019.
- Official PCI Security Standards Council Site. Available online: https://www.pcisecuritystandards.org/ (accessed on 11 September 2024).
- FCA. Article 8 Requirements of Devices and Software Linked to Elements Categorised as Inherence. In FCA Handbook; FCA: London, UK, 2021; Available online: https://www.handbook.fca.org.uk/techstandards/PS/2021/2021_01/chapter-ii/011.html (accessed on 11 September 2024).
- Jiang, L.; Chang, X.; Liu, Y.; Mišić, J.; Mišić, V.B. Performance Analysis of Hyperledger Fabric Platform: A Hierarchical Model Approach. Peer--Peer Netw. Appl. 2020, 13, 1014–1025. [Google Scholar] [CrossRef]
- Huang, K.; Zhang, X.; Mu, Y.; Rezaeibagha, F.; Du, X. Scalable and Redactable Blockchain with Update and Anonymity. Inf. Sci. 2020, 546, 25–41. [Google Scholar] [CrossRef]
- Melo, W.S.; Bessani, A.; Neves, N.; Santin, A.O.; Carmo, L.F.R.C. Using Blockchains to Implement Distributed Measuring Systems. IEEE Trans. Instrum. Meas. 2019, 68, 1503–1514. [Google Scholar] [CrossRef]
- Khan, K.M.; Arshad, J.; Khan, M.M. Investigating Performance Constraints for Blockchain Based Secure E-Voting System. Future Gener. Comput. Syst. 2020, 105, 13–26. [Google Scholar] [CrossRef]
- Sharma, P.K.; Park, J.H. Blockchain Based Hybrid Network Architecture for the Smart City. Future Gener. Comput. Syst. 2018, 86, 650–655. [Google Scholar] [CrossRef]
- Novo, O. Blockchain Meets IoT: An Architecture for Scalable Access Management in IoT. IEEE Internet Things J. 2018, 5, 1184–1195. [Google Scholar] [CrossRef]
- Hao, Y.; Li, Y.; Dong, X.; Fang, L.; Chen, P. Performance Analysis of Consensus Algorithm in Private Blockchain. In Proceedings of the IEEE Intelligent Vehicle Symposium, Changsu, China, 26–30 June 2018; pp. 280–285. [Google Scholar] [CrossRef]
- Kuzlu, M.; Pipattanasomporn, M.; Gurses, L.; Rahman, S. Performance Analysis of a Hyperledger Fabric Blockchain Framework: Throughput, Latency and Scalability. In Proceedings of the 2019 2nd IEEE International Conference on Blockchain, Atlanta, GA, USA, 14–17 July 2019; pp. 536–540. [Google Scholar] [CrossRef]
- Wang, H.; Zhang, J. Blockchain Based Data Integrity Verification for Large-Scale IoT Data. IEEE Access 2019, 7, 164996–165006. [Google Scholar] [CrossRef]
- Pal, S.; Rabehaja, T.; Hitchens, M.; Varadharajan, V.; Hill, A. On the Design of a Flexible Delegation Model for the Internet of Things Using Blockchain. IEEE Trans. Ind. Inform. 2020, 16, 3521–3530. [Google Scholar] [CrossRef]
- Si, H.; Sun, C.; Li, Y.; Qiao, H.; Shi, L. IoT Information Sharing Security Mechanism Based on Blockchain Technology. Future Gener. Comput. Syst. 2019, 101, 1028–1040. [Google Scholar] [CrossRef]
- Lu, Q.; Xu, X.; Liu, Y.; Weber, I.; Zhu, L.; Zhang, W. uBaaS: A Unified Blockchain as a Service Platform. Future Gener. Comput. Syst. 2019, 101, 564–575. [Google Scholar] [CrossRef]
- Chen, J.; Lv, Z.; Song, H. Design of Personnel Big Data Management System Based on Blockchain. Future Gener. Comput. Syst. 2019, 101, 1122–1129. [Google Scholar] [CrossRef]
- Li, M.; Weng, J.; Yang, A.; Lu, W.; Zhang, Y.; Hou, L.; Liu, J.N.; Xiang, Y.; Deng, R.H. CrowdBC: A Blockchain-Based Decentralized Framework for Crowdsourcing. IEEE Trans. Parallel Distrib. Syst. 2019, 30, 1251–1266. [Google Scholar] [CrossRef]
- Huang, J.; Li, H.; Zhang, J. Blockchain Based Log System. In Proceedings of the 2018 IEEE International Conference on Big Data, Big Data, Seattle, WA, USA, 10–13 December 2018; Institute of Electrical and Electronics Engineers Inc.: Piscataway, NJ, USA, 2019; pp. 3033–3038. [Google Scholar]
- Li, Y.; Liang, L.; Jia, Y.; Wen, W.; Tang, C.; Chen, Z. Blockchain for Data Sharing at the Network Edge: Trade-Off Between Capability and Security. IEEE ACM Trans. Netw. 2024, 32, 2616–2630. [Google Scholar] [CrossRef]
- R3. Corda Enterprise 4.8. Notaries. 2022. Available online: https://docs.r3.com/en/platform/corda/4.8/enterprise/key-concepts-notaries.html (accessed on 11 September 2024).
- Manzoor, A.; Braeken, A.; Kanhere, S.S.; Ylianttila, M.; Liyanage, M. Proxy Re-Encryption Enabled Secure and Anonymous IoT Data Sharing Platform Based on Blockchain. J. Netw. Comput. Appl. 2021, 176, 102917. [Google Scholar] [CrossRef]
- Luu, L.; Chu, D.-H.; Olickel, H.; Saxena, P.; Hobor, A. Making Smart Contracts Smarter. In Proceedings of the ACM Conference on Computer and Communications Security, Vienna, Austria, 24–28 October 2016; pp. 254–269. [Google Scholar]
- Hafid, A.; Hafid, A.S.; Samih, M. Scaling Blockchains: A Comprehensive Survey. IEEE Access 2020, 8, 125244–125262. [Google Scholar] [CrossRef]
- Zhou, Q.; Huang, H.; Zheng, Z.; Bian, J. Solutions to Scalability of Blockchain: A Survey. IEEE Access 2020, 8, 16440–16455. [Google Scholar] [CrossRef]
- Rosenblum, D.S. A Practical Approach to Programming with Assertions. IEEE Trans. Softw. Eng. 1995, 21, 19–31. [Google Scholar] [CrossRef]
- Gooding, P. Consumer Price Inflation Basket of Goods and Services: 2022—Inflation and Price Indices. 2022. Available online: https://www.ons.gov.uk/economy/inflationandpriceindices/articles/ukconsumerpriceinflationbasketofgoodsandservices/2022 (accessed on 5 February 2023).










| Factors | Performance Metrics | |||||||
|---|---|---|---|---|---|---|---|---|
| Source | Transaction Load | Data Volume | Consensus Mechanism (*) | Security (Fault Tolerance, Probability of Misuse) (*) | No of Clients | Throughput | Latency | Transaction Rejection Rate (*) |
| [92,93,94] | X | X | X | X | ||||
| [95,96,97] | X | X | X | X | X | X | ||
| [98] | X | X | X | X | X | |||
| [99] | X | X | X | X | ||||
| [100] | X | X | X | X | ||||
| [101] | X | X | ||||||
| [102] | X | X | X | X | ||||
| [103] | X | X | X | |||||
| [104] | X | X | ||||||
| [105] | X | X | ||||||
| [106] | X | X | ||||||
| [107] | X | X | X | |||||
| Factor | Description |
| Transaction load tx | The number of transactions submitted to the ledger |
| Data volume vol | The number of items on an invoice |
| Number of clients cl | The number of clients that interact with the ledger via a corresponded node |
| Metric | Description |
| Throughput tr | The number of successful transactions completed per unit time. Measured in transactions per second (TPS). |
| Latency la | The time delay between two events: (1) transaction issued and (2) transaction validated. Measured in seconds. |
| Node Name | Description | CPU Cores | RAM Size | IP Address |
|---|---|---|---|---|
| HMRCCWP | Operated by HMRC for validating payments and conducting investigations through smart warrants authorised by LegalCWP. | 8 | 16 GB | 192.168.1.110 |
| SellerCWP | Operated by a CWP which hosts accounts of businesses which make sales. | 8 | 64 GB | 192.168.1.111 |
| BuyerCWP | Operated by a CWP which hosts accounts of consumers which make purchases. | 8 | 64 GB | 192.168.1.112 |
| LegalCWP | Operated by a legal authority for authorising smart warrants to HMRC | 4 | 4 GB | 192.168.1.113 |
| Notary | Operated by a legal authority for authorising smart warrants to HMRC | 4 | 4 GB | 192.168.1.114 |
| Node Name | Functionality |
|---|---|
| HMRCCWP | Validates payments for invoices issued from accounts registered to SellerCWP and paid by accounts registered to BuyerCWP. Issues UC money (tokens) to accounts registered to BuyerCWP. Requests smart warrants from LegalCWP for accounts registered to SellerCWP. Executes smart warrants authorised by LegalCWP. Creates accounts to BuyerCWP, SellerCWP, and LegalCWP and shares those accounts with other nodes. Hosts VATPayments account (for payment validation). Hosts VATInvestigator account (for smart warrant execution) |
| BuyerCWP | Pays invoices on behalf of accounts registered to BuyerCWP which are issued by accounts registered to SellerCWP. Hosts buyer accounts which hold balances (in Current and UC accounts). |
| SellerCWP | Issues invoices on behalf of accounts registered to SellerCWP which are to be paid by accounts registered to BuyerCWP. Hosts seller accounts which hold balances (in Current accounts). |
| Legal CWP | Authorises smart warrants issued from the account registered to HMRCCWP. |
| Notary | Ensures uniqueness to transactions through validation. |
| Test ID | Description | Test Result |
|---|---|---|
| AT1 | Unpaid invoice is stored in MegaCompany ledger Unpaid invoice is stored in Alice’s ledger Unpaid invoice is stored in Alice’s ledger | True |
| AT2 | Invoice state in MegaCompany’s ledger is Paid Invoice state in Alice’s ledger is Paid Invoice state in VATPayment’s ledger is Paid MegaCompany’s account balance is credited with Netamount | True |
| AT3 | MegaCompany’s account balance is credited with Netamount Alice’s account balance is debited with Totalamount VATPayment’s account balance is credited with VAT | True |
| AT4 | Invoice state in MegaCompany’s ledger is not Paid Invoice state in Alice’s ledger is not Paid Invoice state in VATPayment’s ledger is not Paid | True |
| AT5 | MegaCompany’s account balance remains unchanged Alice’s account balance remains unchanged VATPayment’s account balance remains unchanged | True |
| AT6 | Invoice state in MegaCompany’s ledger is Paid Invoice state in Alice’s ledger is Paid Invoice state in VATPayment’s ledger is Paid | True |
| AT7 | MegaCompany’s account balance is credited with Netamount Alice’s account balance is debited with Totalamount VATPayment’s account balance is credited with VAT | True |
| AT8 | Invoice state in MegaCompany’s ledger is not Paid Invoice state in Alice’s ledger is not Paid Invoice state in VATPayment’s ledger is not Paid | True |
| AT9 | MegaCompany’s account balance remains unchanged Alice’s account balance remains unchanged VATPayment’s account balance remains unchanged | True |
| AT10 | Signed DAR is created and unexecuted | True |
| AT11 | Signed DAR is executed | True |
| AT12 | Fetched data is MegaCompany’s actual transactions | True |
| AT13 | VATInvestigator can only query MegaCompany’s transactions once | True |
Disclaimer/Publisher’s Note: The statements, opinions and data contained in all publications are solely those of the individual author(s) and contributor(s) and not of MDPI and/or the editor(s). MDPI and/or the editor(s) disclaim responsibility for any injury to people or property resulting from any ideas, methods, instructions or products referred to in the content. |
© 2024 by the authors. Published by MDPI on behalf of the International Institute of Knowledge Innovation and Invention. Licensee MDPI, Basel, Switzerland. This article is an open access article distributed under the terms and conditions of the Creative Commons Attribution (CC BY) license (https://creativecommons.org/licenses/by/4.0/).
Share and Cite
Louvieris, P.; Ioannou, G.; White, G. Making Tax Smart: Feasibility of Distributed Ledger Technology for Building Tax Compliance Functionality to Central Bank Digital Currency. Appl. Syst. Innov. 2024, 7, 106. https://doi.org/10.3390/asi7060106
Louvieris P, Ioannou G, White G. Making Tax Smart: Feasibility of Distributed Ledger Technology for Building Tax Compliance Functionality to Central Bank Digital Currency. Applied System Innovation. 2024; 7(6):106. https://doi.org/10.3390/asi7060106
Chicago/Turabian StyleLouvieris, Panos, Georgios Ioannou, and Gareth White. 2024. "Making Tax Smart: Feasibility of Distributed Ledger Technology for Building Tax Compliance Functionality to Central Bank Digital Currency" Applied System Innovation 7, no. 6: 106. https://doi.org/10.3390/asi7060106
APA StyleLouvieris, P., Ioannou, G., & White, G. (2024). Making Tax Smart: Feasibility of Distributed Ledger Technology for Building Tax Compliance Functionality to Central Bank Digital Currency. Applied System Innovation, 7(6), 106. https://doi.org/10.3390/asi7060106

