Next Article in Journal
Distributionally Robust Chance-Constrained Task Assignment for Heterogeneous UAVs with Time Windows Under Uncertain Fuel Consumption
Previous Article in Journal
Multibeam Tile Registration for Teach and Repeat Path Following of an Underwater Vehicle
 
 
Font Type:
Arial Georgia Verdana
Font Size:
Aa Aa Aa
Line Spacing:
Column Width:
Background:
Article

Efficient Area Coverage Strategies for High-Altitude UAVs in Smart City Monitoring

by
Didar Yedilkhan
1,
Abzal Kyzyrkanov
1,*,
Beibut Amirgaliyev
1,
Nursultan Khaimuldin
1,
Muhammad Shoaib Ayub
2 and
Ainur Zhumadillayeva
2,*
1
Smart City Research Center, Department of Computer Engineering, Astana IT University, Mangilik El Avenue, 55/11, Astana 010000, Kazakhstan
2
Department of Computer and Software Engineering, Faculty of Information Technologies, L.N. Gumilyov Eurasian National University, Pushkin Street, 11, Astana 010000, Kazakhstan
*
Authors to whom correspondence should be addressed.
Drones 2025, 9(9), 632; https://doi.org/10.3390/drones9090632
Submission received: 15 July 2025 / Revised: 25 August 2025 / Accepted: 1 September 2025 / Published: 8 September 2025
(This article belongs to the Section Innovative Urban Mobility)

Abstract

This scientific article presents an innovative approach to optimizing routes of high-altitude unmanned aerial vehicles (UAVs) for effective monitoring of smart cities. The main proposed method is based on the ant colony optimization (ACO) algorithm with the implementation of an inverse pheromone mechanism—a repulsion-based exploration strategy. Unlike standard pheromones that encourage exploitation of frequently visited paths, this approach promotes exploration of unvisited areas by repelling UAVs from undesirable route sections, allowing UAVs to adapt more efficiently to dynamic changes in the urban environment. The authors developed a simulation system in the Webots environment, taking into account numerous factors: atmospheric conditions at high altitudes, potential for improved energy efficiency, urban development features, and priority of observation zones. Simulation results demonstrate that the proposed algorithm using inverse pheromones provides more effective area coverage compared to traditional route-planning methods, which may contribute to reduced UAV energy consumption and optimizing the monitoring process in real time. The research makes a significant contribution to the development of smart city technologies, offering a solution that can be integrated with existing urban monitoring systems to improve the efficiency of urban infrastructure observation, enhance security, and optimize urban resource management.

1. Introduction

Modern smart cities face the need to implement innovative technologies for effective monitoring and management of urban infrastructure. One such technological solution is data transmission between high-altitude unmanned aerial vehicles (UAVs), which can provide wide area coverage, operational data collection, and real-time monitoring. Many bio-inspired algorithms have been explored to optimize area coverage, among which ant colony optimization (ACO) has demonstrated notable success in swarm robotics and UAV coordination [1]. However, the key problem remains the optimization of UAV routes for maximizing coverage area, with the potential to improve energy efficiency, and adapting to dynamically changing environmental conditions. Efficient area coverage remains a critical challenge in high-altitude UAV deployments for smart city monitoring. In numerous applications, including environmental surveillance, disaster response, and infrastructure inspection, UAVs must systematically explore large regions while minimizing redundant flight paths. The efficiency of such coverage directly impacts the effectiveness of data collection, resource allocation, and overall operational performance.
This work introduces the Inverse Ant Colony Algorithm (IACA), a decentralized, repulsion-based exploration method for high-altitude UAV coverage in smart cities. Unlike conventional pheromone-attraction approaches that emphasize exploitation, IACA integrates inverse pheromone dynamics with an artificial potential field to encourage exploration of unvisited areas and minimize redundant coverage. This combination enables UAV fleets to adaptively distribute themselves in large, dynamic urban environments while maintaining high coverage efficiency. Simulation results in the Webots environment show that IACA achieves significantly improved coverage rates compared to baseline strategies, demonstrating its potential for scalable and adaptive smart city monitoring.
However, conventional strategies for area coverage often exhibit significant limitations, particularly in dynamic and large-scale environments. In our proposed approach, by leveraging a grid-based representation of the environment and a dynamic pheromone update mechanism, the approach enables UAVs to autonomously distribute themselves across the target area, minimizing redundant coverage and optimizing overall efficiency [2].
Traditional approaches to UAV coverage typically rely on either predefined flight paths, random exploration, or heuristic-based frontier expansion. Predefined path planning, while ensuring complete coverage in structured environments, lacks adaptability to unforeseen changes and obstacles. Random exploration methods, though capable of discovering new areas, often result in inefficiencies due to unnecessary revisits and suboptimal path selection. Heuristic-based frontier exploration, which directs UAVs towards unexplored boundaries, improves efficiency but can still lead to overlapping paths, especially in multi-UAV systems where coordination mechanisms are not well-defined. ACO-based methods typically involve UAVs depositing virtual pheromones in their trajectories, attracting other agents towards frequently visited locations to reinforce optimal paths. While effective in pathfinding and traffic management, this principle is not ideally suited for area coverage, as it encourages UAVs to revisit previously explored regions instead of expanding into new areas. Maximising coverage requires a fundamentally different approach, wherein UAVs actively avoid revisited locations and prioritize unexplored regions.
To address these limitations, this article proposes a novel decentralized strategy based on an optimization method inspired by ant colony behavior but utilizing an inverse pheromone mechanism, explicitly designed as a repulsion-based exploration framework. While traditional ACO prioritizes exploitation by reinforcing frequently used paths, our approach prioritizes exploration—guiding UAVs toward unvisited or less-visited areas while repelling them from regions with high pheromone concentration, ensuring that UAVs avoid areas with high pheromone concentrations [3]. In this context, the term ‘inverse’ reflects a fundamental shift from exploitation toward exploration. The incorporation of an artificial potential field (APF) for UAV movement decision-making further enhances the system’s adaptability, allowing UAVs to navigate efficiently while maintaining coordinated exploration patterns. The inverse pheromone algorithm ensures efficient task distribution among UAVs, minimizing route intersections and increasing the overall network performance. This approach allows dynamic adaptation of routes depending on changing conditions, such as the emergence of obstacles, changes in monitoring priorities, or resource limitations. To evaluate the effectiveness of the proposed approach, a simulation was developed in the Webots software environment, which allows modeling UAV behavior in conditions close to real-world scenarios. The simulation recreated various urban monitoring scenarios, taking into account atmospheric conditions at high altitudes, zones with different observation priorities, and dynamically changing weather factors. Simulation results demonstrate that the proposed algorithm based on ant colony and inverse pheromones provides higher efficiency of area coverage compared to traditional route-planning methods, which may contribute to reduced UAV energy consumption depending on mission parameters [4].
Conventional strategies for area coverage typically fall into three categories: predefined routes, random exploration, and heuristic frontier-based methods. Predefined paths offer structured coverage but lack adaptability to dynamic events or environmental changes. Random exploration allows for flexibility but often results in inefficient routes due to excessive revisits. Heuristic frontier-based approaches improve adaptability by directing agents toward unexplored boundaries; however, they still suffer from overlapping paths, especially in multi-UAV systems without robust coordination [5].
In the broader context of smart city ecosystems, UAVs cannot be regarded solely as independent technical agents, but rather as participants in a complex socio-technical system. Their interactions, both among UAVs in the air and with ground vehicles and pedestrians, inherently carry social attributes. Insights from the autonomous driving field provide valuable analogies for such socially embedded behaviors. For instance, Bykov and Kostrov [6] analyze the social dilemmas that arise in mixed traffic scenarios, Hu et al. [7] introduce a game-theoretic framework to capture asymmetric aggressiveness in driving neuvers, and Crosato et al. [8] develop interaction-aware dynamical models for decision-making. Incorporating similar socially aware mechanisms into UAV coverage strategies like IACA would allow swarm coordination to evolve beyond purely technical control towards socially embedded airspace management in smart cities.
This novel approach holds significant potential for enhancing UAV-based applications that require systematic and efficient area coverage, including real-time mapping, autonomous monitoring, and emergency response operations in smart city environments.
Future extensions of IACA could benefit from dynamic, socially aware priority allocation methods. As an illustrative example, Deng et al. consider an autonomous vehicle decision-making framework that quantifies uncertain human “aggressiveness” during lane changes using incomplete information game models tuned from realistic driving data [9]. This approach demonstrates how varying social preferences can be incorporated into control strategies. Similarly, future UAV monitoring in smart cities could dynamically adjust mission priorities based on social signals like traffic anomalies or crowd flows, enriching the priority map driving the inverse pheromone and APF mechanisms.
In addition, future extensions of the IACA framework should address the challenges posed by heterogeneous UAV fleets, where individual drones differ in endurance, maximum speed, sensing capabilities, and payload constraints. Such diversity can impact both the inverse pheromone field and the artificial potential field (APF) models. For example, capability-weighted pheromone decay rates could better reflect the operational persistence of high-endurance UAVs, while speed-normalized APF gains may ensure fair collision avoidance and dispersion control for slower agents. Furthermore, task allocation strategies could integrate sensing range and endurance profiles to dynamically assign coverage regions, thereby preserving efficiency in mixed-capability deployments.

2. Problem Statement

2.1. Existing UAV Route-Planning Methods

UAV route planning is a key problem in the field of unmanned aviation, and over the past decades, many different approaches to its solution have been developed. The scientific literature presents various methods, each with its own advantages and limitations. Classical optimization methods, such as Dijkstra’s algorithm, branch and bound method, and A* algorithm, have proven effective in static environments but can be computationally expensive for large spaces [5]. Bio-inspired algorithms, including ant colony algorithms (ACO), genetic algorithms (GA), and particle swarm optimization (PSO), demonstrate better adaptability to dynamic environments and uncertainty [10]. Artificial intelligence methods, such as deep reinforcement learning (DRL), neural networks, and fuzzy logic, allow UAVs to adaptively learn from their own experience and improve route-planning strategies, while hybrid approaches, combining different methods (ACO-GA, PSO-NN, Fuzzy-A*), help overcome the individual disadvantages of separate algorithms. Methods based on potential fields, including artificial potential fields (APF) and their modifications, are effective for obstacle avoidance, although they may suffer from the local minima problem. Probabilistic methods, such as rapidly exploring random trees (RRT) and probabilistic roadmaps (PRM), show high efficiency in complex, three-dimensional spaces [11].
Multi-agent optimization methods, including distributed planning and cooperative routing, are especially important for coordinating groups of UAVs, and visibility-based methods, using visibility graphs and Voronoi diagrams, are effective for navigation in urban environments [12]. In modern applications, combinations of different methods are often used to achieve an optimal balance between efficiency, reliability, and computational complexity. The choice of a specific method or their combination depends on the specifics of the task, environmental conditions, performance requirements, and available computational resources. It is important to note that the development of artificial intelligence technologies and the increase in the computational power of onboard computers opens new possibilities for improving existing methods and developing innovative approaches to UAV route planning.
In contrast to the above approaches, this research investigates the movement dynamics of UAVs in urban environments using computational simulation methods. The study focuses on analyzing how inverse pheromone mechanisms can optimize route planning for multiple UAVs operating simultaneously in smart city monitoring scenarios.
By inverting traditional ant colony principles, the proposed algorithm encourages UAVs to prioritize unexplored areas while maintaining efficient coordination through artificial potential fields. The work examines the effectiveness of this approach across various environmental conditions and UAV configurations, demonstrating improvements in coverage efficiency and energy utilization compared to conventional methods [13].

2.2. Current Smart City Monitoring Solutions

Modern solutions for smart city monitoring represent complex systems integrating various technologies for data collection and processing. The development of this direction is actively discussed in the scientific community, and there exist many approaches to organizing urban monitoring.
An analysis of existing solutions for urban environment monitoring identified three main categories of systems: ground sensor networks, mobile monitoring platforms, and aerial surveillance systems. Integration of UAVs into existing monitoring systems allows for increasing the data collection efficiency by 40–60% [14]. A multi-level monitoring system architecture, where UAVs act as mobile data collection nodes interacting with ground IoT infrastructure provides coverage of up to 85% of urban territory when using optimized flight routes [15]. A system applying a group of UAVs for monitoring urban infrastructure based on dynamic task distribution between vehicles provides continuous monitoring of key objects with minimal energy consumption [16]. Integration of high-altitude UAVs with 5G networks ensures reliable transmission of monitoring data. The use of modern communication protocols allows for reducing data transmission delays to 10 ms while maintaining high signal quality [17].
A monitoring system based on artificial intelligence, where UAVs are used for data collection, and their processing is performed using neural networks, is capable of automatically identifying anomalies and predicting potential problems in urban infrastructure [18].
As described by [19], an energy-efficient solution for long-term monitoring using the Internet of Things includes a framework for autonomous drones using the ant colony algorithm with an inverse pheromone mechanism, which allows for optimizing routes and area coverage when monitoring smart cities, solving key problems of energy conservation and adaptation to dynamic conditions of the urban environment [19]. Existing solutions demonstrate a tendency towards integration of various technologies and approaches, including:
Modern research is directed at solving these problems through the development of more advanced planning algorithms, improvement of communication systems, and implementation of new data-processing methods as mentioned in Table 1.

2.3. Analysis of Ant Colony Optimization (ACO) Application

The ant colony optimization (ACO) algorithm is a metaheuristic approach to solving optimization problems, inspired by the behavior of ants in nature. In the context of UAV route planning, ACO has shown significant efficiency due to its ability to adapt to dynamic environmental changes and find optimal solutions in complex search spaces.
Theoretical foundations of ACO and its applicability to routing problems demonstrate that the use of pheromone trails allows for efficient accumulation and use of information about the quality of different routes, which is especially important when planning UAV trajectories in an urban environment [20]. An extension of the classical ACO algorithm, including mechanisms for accounting for energy consumption and dynamic obstacles, allowed for reducing UAV energy consumption by 15–20% compared to traditional route-planning methods. This approach was further improved by an adaptive pheromone update strategy that takes into account changes in the environment [21,22]. A multi-criteria version of ACO for coordinating a group of UAVs allows simultaneous optimization of several parameters, including area coverage, energy efficiency, and reliability of communication between UAVs [23]. A hybrid approach combining the advantages of ACO and genetic algorithms allows for avoiding premature convergence and finding higher-quality solutions in complex route-planning scenarios [24].
According to the experiments conducted by [25], an innovative concept of inverse pheromones allows UAVs to effectively avoid undesirable routes and adapt to changing environmental conditions. Experimental results demonstrated an improvement in area coverage indicators by 25% compared to classical ACO [25]. Practical aspects of implementing ACO in real-time systems include an optimized version of the algorithm capable of working with limited computational resources of UAV onboard computers while maintaining high efficiency of route planning [26]. An analysis of the existing literature shows that ACO is a powerful tool for solving UAV route-planning problems, especially in complex urban conditions. The main advantages of the method include self-adaptation ability, the possibility of working with multi-criteria tasks, and efficiency in dynamic environments.
However, there remain open questions regarding the optimization of the algorithm’s computational complexity and its integration with other artificial intelligence methods. It is important to note that modern research in the field of ACO for UAVs is developing in the direction of increasing energy efficiency, improving adaptability to dynamic environmental changes, and optimizing the group behavior of unmanned vehicles, which has led us to propose the novel Inverse Ant Colony Algorithm (IACA) as a significant advancement in this field.

2.4. Inverse Ant Colony Algorithm (IACA)

To overcome the limitations of conventional UAV coverage strategies, this study proposes an adaptive coverage method based on an inverse pheromone-based mechanism. Inspired by the principles of ACO, the proposed approach inverses the traditional pheromone attraction paradigm. In conventional ACO-based methods, agents are drawn toward regions with high pheromone concentrations, reinforcing previously established paths and leading to efficient route optimization. However, such an approach is not well suited for maximizing unexplored area coverage, as it increases the likelihood of UAVs revisiting already-monitored locations rather than prioritizing unexplored regions.
In the proposed Inverse Ant Colony Algorithm (IACA), UAVs operate within a structured environment divided into a uniform grid system. Each cell within the grid represents a discrete segment of the target area and is dynamically assigned a pheromone value, which evolves as the coverage mission progresses. Unlike traditional pheromone-based algorithms, where high pheromone levels serve as attractive markers, the proposed method uses pheromone values as avoidance indicators. As UAVs traverse the environment, they deposit pheromones in their current locations, marking these areas as covered. Subsequently, newly explored regions remain characterized by lower pheromone concentrations, thereby encouraging UAVs to move toward them. This inverse mechanism ensures that UAVs distribute themselves more evenly across the environment, reducing redundant coverage and enhancing efficiency. In the proposed IACA, avoidance is achieved implicitly through the pheromone field’s memory-based gradients rather than an explicit repulsive potential, enabling smoother and more coordinated multi-UAV dispersion.
The pheromone update mechanism is continuously maintained by a central computational unit, which monitors UAV positions and recalculates pheromone distributions in real-time. Each UAV receives periodic updates regarding the pheromone levels in its neighboring cells, allowing it to make informed movement decisions. The movement of each UAV is determined by a priority map, which assigns higher priority to cells with lower pheromone concentrations.
Decision making for UAV movement is further refined through an Artificial Potential Field (APF) algorithm, which calculates attractive forces guiding UAVs toward unexplored areas. The APF method integrates multiple factors, including the relative distance to target cells, the directionality of movement, and the pheromone-based priority values. This approach enables UAVs to autonomously navigate their surroundings while maintaining a balance between exploration efficiency and flight stability. Unlike traditional path-planning techniques that rely on fixed trajectories, the APF-based decision model dynamically adjusts UAV motion based on real-time environmental data, allowing the system to adapt to unforeseen changes in the coverage area.
By integrating inverse pheromone mechanics with APF-based motion control, the proposed algorithm establishes a self-organizing UAV network that demonstrates promising efficiency in area coverage, as evidenced by reduced redundant paths and effective prioritization of unexplored regions in simulations. This capability makes it well-suited for applications requiring continuous adaptation, such as environmental monitoring, disaster response, and large-scale mapping.
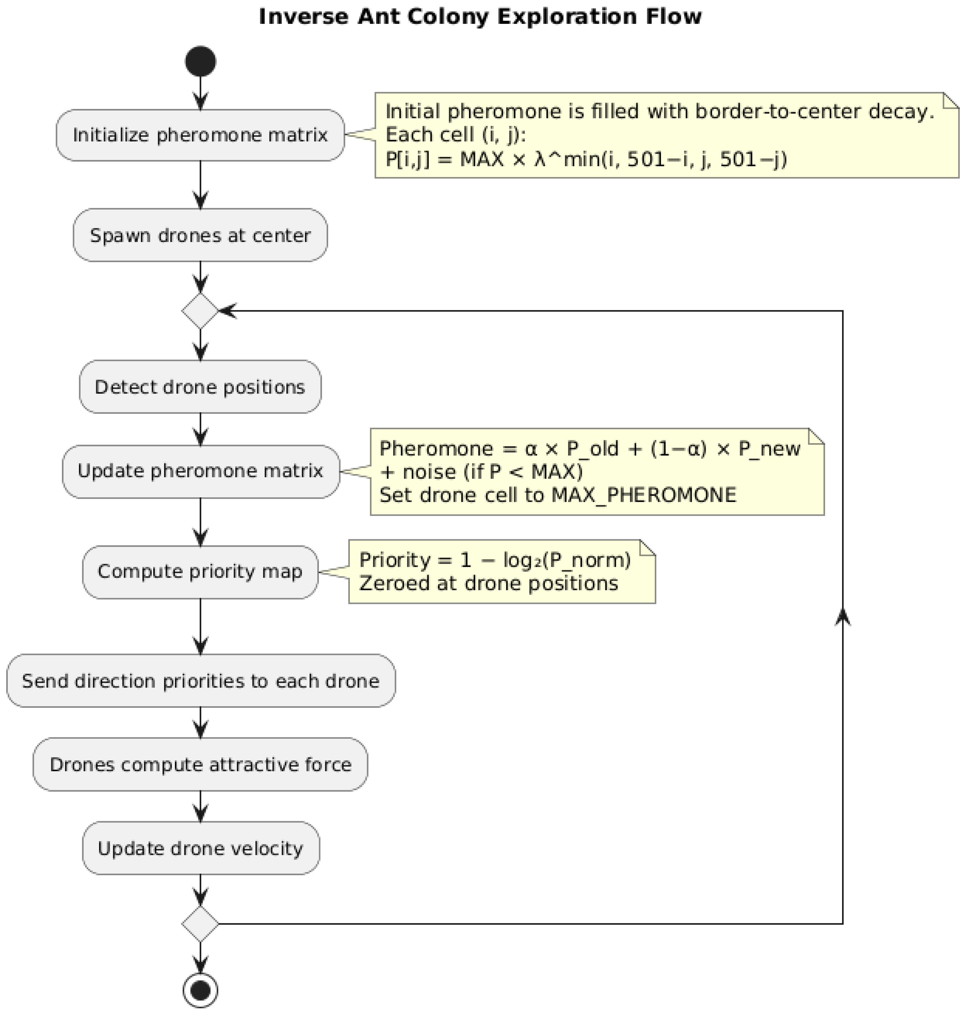
The flow of pheromone update, priority map computation, and UAV movement decision is illustrated in Figure 1.

2.5. Control of UAVs and Decision-Making

In UAV-based area coverage missions, decision-making strategies play a critical role in determining the efficiency, adaptability, and scalability of the system. The decision-making and guidance mechanism for UAVs can generally be classified into three main approaches: centralized, decentralized, and layered decision-making. Each approach presents distinct advantages and challenges, depending on the nature of the operational environment and the level of autonomy required for UAVs.
The centralized approach relies entirely on a central computational unit that makes all decisions and directly issues movement commands to each UAV. This method ensures global optimization, as the central unit has access to the positions and states of all UAVs, allowing it to coordinate their movements in a structured manner. However, centralized control suffers from significant limitations, particularly in large-scale deployments where communication latency and computational bottlenecks can lead to inefficiencies. Furthermore, reliance on a single control unit introduces a vulnerability to system failures, as loss of central control can render the entire UAV fleet inoperable. In contrast, the decentralized approach grants full autonomy to each UAV, allowing individual agents to make their own decisions based on locally available information. This method enhances system resilience, as there is no single point of failure, and UAVs can continue operating independently even if communication with other agents is lost. Decentralized control also scales well to larger UAV networks, as each agent processes its own movement decisions without overloading a central unit. However, the primary drawback of this approach is the lack of global awareness, which can lead to suboptimal decision-making. Without knowledge of the positions and trajectories of other UAVs, an individual UAV may unintentionally revisit covered areas or inefficiently distribute itself within the environment. To overcome the limitations of both centralized and decentralized strategies, a layered decision-making approach is adopted in the proposed algorithm. This hybrid method distributes decision-making responsibilities between the central unit and individual UAVs, leveraging the advantages of both global optimization and local autonomy. The central unit maintains a comprehensive representation of the environment, continuously updating information on UAV positions and pheromone distribution. This enables it to make higher-level strategic recommendations based on a global perspective. At the same time, UAVs retain a degree of local autonomy, allowing them to form fine-grained decisions in response to immediate environmental conditions.
It is important to distinguish between the inverse pheromone field and the artificial potential field (APF). The pheromone field serves as a long-term, repulsion-based memory updated by the central supervisor to discourage revisits to previously explored areas. In contrast, the APF acts as a short-term, local controller that transforms neighboring priority values into feasible velocity commands while respecting UAV dynamics. The two mechanisms are complementary: the pheromone field biases UAVs globally toward dispersion, while the APF ensures smooth local trajectories.
In the proposed IACA, the central unit periodically computes and transmits a priority map to each UAV, indicating the pheromone-based desirability of moving in specific directions. However, instead of issuing explicit movement commands, the decision on how to proceed is left to the UAV, which evaluates its neighboring cells using an APF model. The UAV determines its optimal movement strategy by considering both the priority values assigned by the central unit and real-time flight dynamics. These dynamics include current velocity, acceleration, heading, proximity to obstacles, and simulated wind effects. This layered decision-making mechanism ensures that UAVs remain adaptive to dynamic conditions while benefiting from the central unit’s broader situational awareness. In the event of central unit communication loss, UAVs continue to operate autonomously using local sensor data and the inverse pheromone with APF framework, maintaining coverage albeit with reduced global coordination efficiency. The layered approach enhances both efficiency and robustness in UAV coordination. The central unit’s global awareness reduces redundant coverage and optimizes large-scale area exploration, while local decision-making allows for UAVs to respond autonomously to real-time changes such as environmental disturbances or localized constraints. This balance between central coordination and agent-level autonomy makes the proposed algorithm particularly suitable for complex monitoring tasks in smart city applications, where environmental conditions and operational constraints may vary dynamically.

2.6. Grid-Based Environment Representation

To facilitate efficient UAV coverage and navigation, the operational environment is structured as a discrete grid-based representation. This approach enables systematic area division, real-time monitoring, and efficient decision-making based on pheromone distribution. The use of a grid allows for uniform coverage assessment, precise localization of UAVs, and computationally manageable decision-making processes. In the proposed IACA, the entire coverage area is partitioned into a uniform two-dimensional grid, where each grid cell represents a fixed spatial unit. The resolution of the grid is defined as 100 × 100 cells, ensuring that the area is divided into manageable segments that provide a balance between computational efficiency and coverage granularity. Each grid cell is uniquely identified by its row and column indices, allowing the system to track UAV positions, update pheromone levels, and compute movement priorities. Each cell in the grid is associated with a pheromone value, which dynamically changes as UAVs traverse the area. Initially, all cells are assigned a pheromone value of zero, indicating that no coverage has occurred. As UAVs move through the environment, they deposit pheromones in the cells they visit, marking these locations as covered. This pheromone deposition serves as a repellent factor, discouraging UAVs from revisiting the same areas and instead guiding them toward unexplored regions. The pheromone value of a given cell is influenced not only by direct UAV visits but also by proximity to other occupied cells, allowing a gradual diffusion effect that reflects coverage density.
The central unit continuously updates the pheromone matrix, considering both direct UAV interactions and environmental changes. Since UAVs operate within a three-dimensional space but coverage is assessed in a two-dimensional projection, the pheromone grid represents the effective ground coverage achieved by the UAV fleet. The priority of movement is computed based on pheromone levels, ensuring that UAVs are directed toward regions with lower pheromone intensity, which correspond to unexplored or less frequently visited areas. The structured grid-based representation enables efficient computation of movement decisions, simplifies communication between UAVs and the central unit, and allows for seamless integration with APF-based decision-making. By leveraging this structured approach, the system ensures that UAVs are systematically guided toward optimal coverage paths while minimizing computational complexity and maintaining scalability for large-scale deployments.

2.7. Pheromone Update Mechanism

The pheromone matrix plays a central role in encoding spatial memory and guiding the dispersion of UAVs. In the proposed system, the global pheromone matrix is maintained by a centralized supervisor and updated at fixed intervals based on the current positions of all UAVs. Each drone deposits pheromones across the grid using a decay model inspired by Chebyshev distance, defined as the maximum of the horizontal and vertical offsets between the grid cell and the drone’s position. Formally, the unnormalized pheromone contribution from drone k to cell ( i , j ) is computed as
δ P i , j ( k ) = λ max ( | i i k | , | j j k | ) ,
where ( i k , j k ) are the grid coordinates of drone k, and λ = 0.9 is the spatial decay factor. The spatial decay factor λ = 0.9 was selected based on empirical trials to balance pheromone persistence with dispersal efficiency, ensuring sufficient influence over neighboring cells while encouraging exploration of new areas.
The total new pheromone contribution at each cell is obtained by summing the influence from all N drones and scaling by the predefined maximum pheromone level P max :
P i , j new = P max k = 1 N δ P i , j ( k ) .
Before the new matrix is merged with the historical field, a small amount of stochastic noise is added to introduce variability and break symmetry. This noise is sampled from a zero-mean uniform distribution whose magnitude is proportional to the local pheromone value at each cell. Notably, noise is only added to cells where the new pheromone is nonzero, thereby preserving sparsity in unexplored regions. After perturbation, values are clipped to the valid range [ 0 , P max ] to ensure numerical stability.
To blend current and historical information, the pheromone field is updated via exponential smoothing:
P i , j ( t ) = α · P i , j ( t 1 ) + ( 1 α ) · P i , j new ,
where α = 0.99 provides long-term memory and gradual decay. This allows the swarm to retain knowledge of previously visited areas while incorporating recent activity.
Finally, to emphasize the drones’ real-time presence, the grid cells currently occupied by UAVs are explicitly set to the maximum pheromone level P max . This formulation yields a pheromone matrix that captures both short-term motion patterns and long-term occupancy trends, thereby enabling decentralized yet coordinated dispersion across the environment.

2.8. Priority Map Computation

The priority matrix is derived from the global pheromone field and serves as the primary input for UAV navigation. It encodes the relative attractiveness of each grid cell based on how recently and frequently it has been visited. To encourage exploration of unvisited or less saturated regions, priority values are computed to be inversely proportional to the current pheromone intensity.
The initial transformation is performed using a reciprocal inversion of the pheromone matrix:
R i , j = 1 P i , j + ε ,
where R i , j denotes the raw inverted priority, P i , j is the current pheromone value at cell ( i , j ) , and ε is a small positive constant that prevents division by zero. In our implementation, ε was set to 10 30 to ensure numerical stability while having a negligible effect on the resulting inverted priority values.
To address skew in the dynamic range, the inverted priority values are normalized using a percentile-based ranking approach:
R i , j = rank ( R i , j ) N ,
where rank ( R i , j ) denotes the index of R i , j in the ascendingly sorted list of all matrix values, and N is the total number of cells in the grid.
To discourage redundant visitation, priority values at grid cells currently occupied by UAVs are explicitly set to zero. This percentile-based normalization strategy improves the swarm responsiveness and promotes sharp dispersion, particularly in highly saturated regions.

2.9. UAV Decision-Making Using Artificial Potential Field (APF)

To ensure effective area coverage and efficient movement of UAVs, decision-making is based on an Artificial Potential Field (APF) model. This method enables UAVs to navigate autonomously by computing attractive forces that guide them toward unexplored areas while avoiding regions with high pheromone concentrations. Unlike conventional path-planning approaches that rely on predefined waypoints, APF allows for a continuous and adaptive decision-making process, improving UAV responsiveness to dynamic environmental conditions.
The APF model in this study differs from traditional implementations in that it does not incorporate repulsive forces since UAVs operate at high altitudes, where physical obstacles are absent. Instead, decision-making is driven solely by an attractive force, which influences the UAV’s velocity vector based on the priority map generated from the pheromone update mechanism. This ensures that UAVs are naturally directed toward areas with low coverage density, leading to maximized exploration efficiency.
In some studies, approaches similar to Artificial Potential Field are referred to as behavior-based algorithms or virtual force methods. These methods share a common principle in which an agent’s movement is determined by virtual attractive and repulsive forces rather than fixed trajectory planning. While behavior-based control focuses on local agent interactions and reactive motion strategies, virtual force-based methods emphasize the use of simulated force fields to drive motion dynamics. The proposed APF-based algorithm aligns with these approaches by defining movement as a function of attractive forces toward unexplored regions while ensuring smooth and adaptive trajectory planning.

2.10. Attractive Force Computation

To guide each drone toward regions of interest while promoting smooth and adaptive behavior, an attractive force vector is computed at every control update step. This force is derived from the spatial relationships and priority values of neighboring cells, enabling decentralized, context-aware motion.
Each neighboring cell contributes to the overall attractive force via a directional vector pointing from the drone’s current position to the center of that cell. The magnitude of each contribution is computed as a weighted sum of three components: the priority of the cell, the alignment of the directional vector with the drone’s current heading, and the relative distance to the cell. For a neighboring cell k N , the force contribution is given by
F k = Q k + 0.1 cos ( θ k ) + 0.1 r k D max · r k r k ,
where Q k [ 0 , 1 ] is the normalized priority value of cell k, r k is the vector from the drone to the center of cell k, θ k is the angle between r k and the drone’s previous velocity vector v old , and D max is the maximum diagonal distance between neighboring cells. The inclusion of the cos ( θ k ) term is not intended to rigidly constrain the UAV to its current heading, but rather to provide a mild preference for directions aligned with its present trajectory. This reduces abrupt heading changes, thereby preserving flight smoothness and minimizing unnecessary attitude maneuvers, while still allowing the UAV to reorient efficiently toward high-priority regions when required.
The total attractive force acting on the drone is computed by summing the individual contributions from all considered neighbors:
F a = k N F k .
The coefficients applied to cos ( θ k ) and r k D max are both set to 0.1, ensuring that directional alignment and spatial proximity play a secondary yet balanced role relative to the primary influence of priority. This formulation enables UAVs to respond to dynamic field gradients while maintaining smooth and anticipatory motion.

2.11. Repulsive Force Considerations

In traditional APF methods, repulsive forces are employed to prevent agents from colliding with obstacles. This force is typically defined as a function of the distance to obstacles, with intensity increasing as the agent approaches a hazard. In the proposed IACA, repulsive forces are not required due to high-altitude operation. The pheromone-based avoidance mechanism inherently acts as a repulsive influence, guiding UAVs away from previously covered areas.
However, if needed in future applications (e.g., urban monitoring with obstacles), a repulsive force can be defined using an inverse-distance function, consistent with standard APF formulations.

2.12. Velocity Calculation

The velocity of each UAV is dynamically adjusted based on the attractive force generated by the artificial potential field (APF) model. The velocity update is computed as
Δ v = Δ V max · F a F a ,
where Δ v is the velocity adjustment vector, Δ V max is the maximum allowable change in speed per update cycle, and F a is the total attractive force acting on the UAV.
The resulting velocity is then updated by blending the previous velocity with the computed adjustment:
V = V current + Δ v .
This formulation ensures a responsive yet bounded update, facilitating smooth transitions in motion and preventing erratic behavior due to rapid force fluctuations.

2.13. Stability-Aware Velocity Adjustment

To suppress abrupt trajectory changes under dynamic conditions, each UAV adaptively blends the desired velocity with its previously executed velocity whenever deviations exceed a stability threshold. The velocity update is defined as
V ( t ) = α · V ( t 1 ) + ( 1 α ) · V new ,
where V ( t ) is the filtered velocity at time t, V ( t 1 ) is the prior velocity, V new is the most recent computed velocity, and α [ 0 , 1 ] is the smoothing factor.
This stability-aware blending mechanism mitigates control aggressiveness during transient disturbances, thereby improving robustness, convergence, and trajectory continuity under challenging conditions.

2.14. Comparison with Existing Methods and Novelty

This subsection compares IACA with prior works in swarm coverage and related multi-agent coordination domains, highlighting differences in mechanism and novelty.
Several repulsion-based strategies have previously been explored in swarm robotics and multi-agent coverage. Arkin’s motor-schema navigation employs repulsive forces to steer agents away from one another and obstacles, enabling emergent dispersion behaviors [27]. Ji et al. introduced a Virtual-Force Interaction Scheme (VFIS), combining repulsive and vortex forces to guide distributed coverage—while VFIS relies on instantaneous force interactions, our IACA encodes visit history in an inverse pheromone field shaped by APF to discourage revisits [28]. Li et al. applied a pheromone-inspired marking strategy in underwater swarms, tagging inaccessible regions with repellent cues; in contrast, IACA dynamically updates the inverse pheromone based on real visitation, promoting exploration of unvisited urban zones [29]. Fossum et al. deployed locally distributed repellent pheromones to accelerate swarm search in unknown terrains—our approach generalizes this concept by integrating time-varying inverse pheromone with centralized priority broadcasting and APF motion control to reduce redundant UAV overlaps in large-scale coverage [30].
Beyond cooperative swarm intelligence, recent work in autonomous vehicle behavior modeling highlights how asymmetric, non-cooperative agent dynamics can be addressed using game-theoretic approaches. For instance, Pruekprasert et al. propose a distributed lane-change decision-making strategy based on a finite sequential game framework, where each vehicle estimates others’ “aggressiveness” levels and selects actions according to a Nash equilibrium, balancing safety and efficiency in mixed-autonomy scenarios [31]. While our current IACA focuses on cooperative UAV interactions, this model suggests a promising avenue for extending future work toward multi-operator airspace scenarios, where adversarial or competitive behaviors may arise.

2.15. Summary and Applications

The proposed IACA presents a novel approach to UAV-based area coverage by leveraging an inverse pheromone mechanism combined with APF-based decision-making. Unlike traditional swarm-inspired methods that attract agents to previously explored regions, this approach encourages UAVs to avoid high-pheromone areas, ensuring maximized exploration and minimal redundant coverage. Through a layered control architecture, decision-making is distributed between a central unit and individual UAVs, balancing global optimization with local adaptability. The structured grid-based environment representation enables real-time updates of the pheromone and priority maps, ensuring UAVs are always guided toward unexplored areas. The pheromone update mechanism dynamically assigns pheromone values based on UAV movements, ensuring that the coverage map evolves over time. The priority map translates these pheromone values into actionable movement preferences, guiding UAVs away from previously visited locations. UAV movement is controlled using an APF model, where attractive forces direct UAVs toward high-priority areas while avoiding unnecessary oscillations or erratic flight patterns. The absence of repulsive forces simplifies the model for high-altitude UAV applications, though obstacle avoidance mechanisms can be easily integrated if necessary. A vectorized velocity update mechanism ensures smooth flight dynamics, allowing UAVs to gradually adjust speed and direction without abrupt transitions.
The significance of this approach lies in its ability to dynamically distribute UAVs over large-scale environments without requiring predefined paths or extensive inter-agent communication. By integrating a pheromone-based avoidance mechanism with APF-based motion control, the algorithm ensures that UAVs autonomously navigate toward unexplored regions while maintaining stable flight. This adaptability is crucial for applications requiring continuous environmental monitoring, such as real-time mapping, search and rescue operations, and large-scale infrastructure inspection. The method’s ability to optimize coverage efficiency while minimizing computational complexity makes it particularly relevant for smart city deployments, where UAVs must operate autonomously over dynamic and expansive urban landscapes. One of the key advantages of the proposed algorithm is its scalability. The approach remains effective whether applied to a single UAV or an entire fleet, as the pheromone-based avoidance mechanism naturally distributes UAVs without requiring direct inter-agent coordination. The layered decision-making structure further enhances flexibility, allowing the central unit to provide high-level guidance while UAVs retain local autonomy for real-time maneuvering. Additionally, the smooth velocity adjustments enabled by the APF model contribute to energy efficiency by preventing abrupt accelerations and unnecessary oscillations, prolonging UAV flight time and optimizing battery consumption.
The relevance of this approach extends beyond traditional UAV coverage applications. In Simultaneous Localization and Mapping (SLAM), the algorithm provides an efficient strategy for guiding UAVs toward unexplored regions, ensuring comprehensive environmental mapping. In search and rescue operations, the systematic exploration strategy minimizes redundant coverage while increasing the probability of detecting survivors in disaster-stricken areas. For 3D mapping and urban reconstruction, the method ensures that UAVs autonomously collect aerial imagery in an optimized manner, reducing gaps in data acquisition and improving the fidelity of topographic and infrastructural models. The modularity of the proposed method allows it to be easily extended to more complex environments, where real-time obstacle avoidance, adaptive mission planning, and multi-agent cooperation may be required. Future work may focus on integrating reinforcement learning techniques to further optimize UAV coordination, enhancing energy-efficient path planning, and adapting the algorithm for dynamic coverage scenarios where environmental conditions change over time. The combination of pheromone-based avoidance, APF-driven movement decisions, and layered control mechanisms offers a computationally efficient, scalable, and robust solution for UAV-based area coverage, making it particularly well-suited for applications in smart city monitoring, environmental surveillance, and autonomous exploration.
From a scalability perspective, the IACA framework is designed to maintain efficiency across varying swarm sizes by leveraging a decentralized pheromone field and lightweight APF computations, which scale linearly with the number of UAVs. In larger deployments, the grid resolution of the pheromone map can be tuned to balance computational cost and coverage precision, while communication can remain strictly local to minimize network congestion. Additionally, the inverse pheromone mechanism naturally distributes agents without requiring global coordination, reducing the likelihood of congestion even in dense swarms. These properties make IACA adaptable to mission scales ranging from small teams to large heterogeneous fleets, supporting applications from targeted inspections to city-wide monitoring.
From an implementation perspective, the proposed IACA can be integrated into existing UAV fleet management systems by updating onboard navigation modules to incorporate the inverse pheromone and APF decision layers. Practical deployment in smart city monitoring could leverage existing municipal sensor networks to provide real-time priority maps, while in disaster response scenarios UAVs could be equipped with thermal or multispectral cameras for rapid victim detection. These operational considerations underline the method’s readiness for adaptation to real-world multi-UAV missions.

3. Simulation Setup and Configuration

3.1. Simulation Environment in Webots

To simulate autonomous drone behavior in a realistic urban setting, we utilized the Webots platform due to its accurate physical engine and extensibility with custom Python controllers. A real-world segment was imported directly from OpenStreetMap (OSM) using the Webots OSM Importer tool. The selected region surrounds the International School in Astana, Kazakhstan, centered near coordinates 51.090870° N, 71.426368° E, and is shown in Figure 2.
After import, the 3D environment in Webots was generated to closely resemble the actual geometry of buildings and open areas in the selected region, as illustrated in Figure 3. This provided the necessary complexity and scale for evaluating spatial navigation and coordination strategies in urban settings.
The simulation domain was discretized into a 100 × 100 grid. To robustly handle boundary edge cases, all matrices responsible for managing pheromone levels and priority computations were extended to 102 × 102 , with index positions 0 and 101 explicitly reserved to capture out-of-bound scenarios. This ensured that drones flying slightly outside the expected area could still be accounted for in pheromone modeling and navigation control.
To account for atmospheric variability, the Webots simulation incorporates a simplified wind model. The wind vector ω , defined by magnitude | ω | and direction θ ω , is sampled from a bounded Gaussian distribution every T w = 20 s to simulate slowly changing weather conditions. The UAV translational dynamics are updated as follows:
v effective = v commanded + ω ,
where v effective is the actual UAV ground-relative velocity. This approach captures drift effects without introducing complex turbulence modeling, allowing for assessment of the algorithm’s robustness to gradual wind shifts.

3.2. Supervisor Controller

The supervisor controller operates as the central unit of the algorithm, responsible for observing the global state of all drones, updating the shared pheromone and priority fields, and broadcasting localized control commands to each agent. Unlike the individual drones, which operate based on local inputs, the supervisor has access to global information and performs centralized computations that guide the overall coordination process. At the beginning of the simulation, the supervisor instantiates a specified number of drones positioned symmetrically using a regular polygon inscribed in a circle. This initial configuration minimizes early collisions and promotes balanced outward movement. The number of drones is configurable and can be adjusted depending on the experimental setup to evaluate performance under varying agent densities. To initiate controlled exploration, the initial pheromone distribution is pre-filled such that maximum values are positioned along the boundaries and decay exponentially toward the center. This strategy creates a global gradient that attracts drones outward from the central region without prescribing specific paths.
The maximum pheromone level is set to 220, a value chosen to be sufficiently large to allow for high-resolution differentiation across the 502 × 502 grid while avoiding numerical saturation. This scale ensures that drones can detect meaningful pheromone gradients even in later stages of the simulation. During each control cycle, the supervisor updates the pheromone matrix according to the exponential decay and accumulation mechanism described in Equation (1), with parameters α = 0.9 and λ = 0.1 . These parameters balance memory and responsiveness: recent drone activity is reflected in the field without immediately overriding accumulated trends. A small random perturbation is added to non-maximal cells to prevent deadlocks and encourage spontaneous symmetry-breaking behavior, especially in regions where the priority gradients are flat or ambiguous. The updated pheromone matrix is then transformed into the priority map using the inverse power-law transformation scaling defined in Equation (6). From this map, the supervisor extracts for each drone the priority values in its surrounding eight-neighbor grid cells. These values are then packaged into the GO message and broadcast to the respective drone. This message contains only local neighborhood information, preserving the decentralized nature of agent behavior while relying on a centralized process to compute consistent and globally informed control fields.
In essence, the supervisor robot plays the role of a central coordinating unit, computing the dynamic spatial fields and distributing only minimal, per-agent instructions. This hybrid architecture combines centralized situational awareness with decentralized execution, making it suitable for both simulated and real-world implementations of swarm coverage and coordination tasks.

3.3. Drone Dynamics and Stabilization

In this study, the Crazyflie quadrotor drone model was employed for all simulation experiments within the Webots environment. The Crazyflie is a lightweight, open-source micro-aerial vehicle widely used in academic research due to its maneuverability, modularity, and support for custom control algorithms. The simulated drone is depicted in Figure 4, which illustrates the drone’s placement in a densely built urban environment generated from real-world OpenStreetMap data.
The quadrotor is equipped with a four-motor configuration and is capable of three-dimensional flight, making it well suited for autonomous coordination and stabilization research. This section provides a detailed explanation of how the drone receives navigation instructions from the central supervisor, interprets control inputs using a PID-based stabilization system, and dynamically adjusts its motor outputs in response to velocity and orientation feedback.

3.4. Local Control and Stabilization Mechanism

In the proposed architecture, each UAV operates under local sensory constraints and relies on real-time communication from a centralized supervisor. At each control cycle, the drone receives priority values from the eight neighboring cells surrounding its current grid location. The attractive force vector is computed by integrating the normalized priority, the angular alignment between candidate directions and current heading, and the relative distances to each neighbor. These components are synthesized via a custom inverse-pheromone artificial potential field (APF) formulation, which is based on a weighted combination of normalized cell priority, directional alignment with the drone’s current heading, and spatial proximity as defined in Equation (6).
Each drone maintains a record of its previous global velocity and computes the desired update direction using the attractive force model described in Equation (8). The magnitude of this update is constrained to a fixed value Δ V max = 0.3   m / s , balancing agility with physical stabilization limits. Larger values would permit sharper turns or faster acceleration but risk destabilizing the platform or exceeding actuator capabilities; conversely, smaller values could introduce excessive inertia, reducing responsiveness to dynamic changes in the environment.
Once the updated global velocity vector V is computed via Equation (9), it is transformed into the drone’s body frame using a yaw-based rotation:
V body = cos ( ψ ) sin ( ψ ) sin ( ψ ) cos ( ψ ) V ,
where ψ is the current yaw angle. This rotation assumes planar motion with negligible roll and pitch variations, consistent with a simplified UAV kinematic model, in which heading changes are represented solely through the yaw angle. In practice, turning maneuvers for quadrotors may involve coupled roll, pitch, and yaw motions; however, the proposed control formulation treats these as internally stabilized by the onboard attitude controller, isolating yaw as the primary heading variable. The resulting local-frame velocity vector V body is passed to the drone’s onboard PID controller for tracking and stabilization.
The controller operates with a fixed timestep of 32 ms, consistent with the default simulation step in Webots. This interval, denoted Δ t = 0.032 s, is used both for control updates and for estimating the drone’s actual velocity. Due to the absence of direct velocity sensors, the UAV estimates its current velocity using first-order differentiation of consecutive GPS positions:
v actual = p t p t 1 Δ t ,
where p t is the GPS position at time t. Despite discretization and GPS noise, this method offers sufficient short-term accuracy given the high update frequency and filtering applied in the control pipeline.
The PID controller is structured as a cascade of loops for velocity, altitude, and attitude control. The horizontal velocity loop computes desired pitch θ d and roll ϕ d based on the body-frame velocity error:
θ d = k p , v · clip ( v e x , 1 , 1 ) + k d , v · v ˙ e x ,
ϕ d = k p , v · clip ( v e y , 1 , 1 ) k d , v · v ˙ e y ,
where v e x and v e y denote the velocity error components in the body frame, k p , v = 2 and k d , v = 0.5 are proportional and derivative gains, and clip ( · , 1 , 1 ) limits control output for stability.
Altitude control adjusts thrust based on the vertical position error and its derivatives:
F z = k p z · e z + k i z e z d t + k d z · d e z d t + F hover ,
where F hover = 48 represents the thrust required to maintain hover at neutral error, e z is the altitude error, and k p z = 10 and k d z = 5 are PID gains.
Attitude stabilization is achieved through PID corrections for pitch, roll, and yaw rate:
u ϕ = k p , ϕ · clip ( e ϕ , 1 , 1 ) + k d , ϕ · e ˙ ϕ ,
u θ = k p , θ · clip ( e θ , 1 , 1 ) k d , θ · e ˙ θ ,
u ψ = k p , ψ · clip ( e ψ , 1 , 1 ) ,
where e ϕ , e θ , and e ψ represent the errors in roll, pitch, and yaw, respectively. These control outputs are mapped to the four motor thrusts using standard quadrotor mixing:
m 1 = F z u ϕ + u θ + u ψ ,
m 2 = F z u ϕ u θ u ψ ,
m 3 = F z + u ϕ u θ + u ψ ,
m 4 = F z + u ϕ + u θ u ψ .
Each motor command m i is clamped to the range [ 0 , 600 ] to reflect physical or simulated actuator limits. Exceeding these bounds can result in saturation and potential instability. This layered control strategy enables smooth and physically plausible UAV trajectories, aligned with the spatial structure of the priority field. Each drone operates with minimal situational awareness: it receives only its GPS position and inertial measurements (yaw, pitch, roll, and their rates). It has no access to the positions or velocities of other drones. Instead, the supervisor transmits local neighborhood information via GO messages, enabling decentralized decision-making. All motor commands are computed deterministically through internal PID logic, ensuring transparency and interpretability.
This closed-loop system creates a continuous feedback cycle between drone behavior and the spatial environment. At each timestep, the priority matrix—derived from the pheromone field (Equation (8)) generates the attractive force that shapes each drone’s motion. As drones move, they emit new pheromones, modifying the field and altering the spatial gradient. This evolving gradient subsequently influences the priority map and future navigational decisions. Through this decentralized, self-organizing mechanism, global coverage efficiency emerges from local interactions, without requiring centralized path planning or full-state awareness.

4. Experimental Research and Results

4.1. Experimental Setup and Scenarios

The experimental evaluation was conducted using the Webots robotics simulator with a real-scale indoor floor map. The environment was discretized into a 100 × 100 grid, where each cell represents a spatially uniform region of the operational space. To handle boundary conditions uniformly, the grid was padded with a single layer of ghost cells, resulting in extended matrix dimensions of 102 × 102 . This design ensures consistent behavior during pheromone diffusion and prevents artifacts at the edges. Each UAV was modeled after the Bitcraze Crazyflie platform, with simplified dynamics limited to horizontal-plane motion. While the onboard PID controller autonomously stabilizes height and orientation, a higher-level controller computes planar velocity commands in response to attractive field gradients. Drones are constrained to a maximum horizontal speed of V MAX = 1 m / s , with per-cycle velocity updates limited to Δ V = 0.01 m / s . This conservative bound enforces gradual acceleration and smooth trajectory transitions, preventing instability during rapid updates to the priority field. A centralized supervisor maintains the global pheromone and priority matrices. Every 500 ms, the supervisor reads the current UAV positions, assigns them to corresponding grid cells, and updates the pheromone field accordingly. Pheromone contributions are computed using an exponential decay function based on Manhattan distance from each UAV, followed by the addition of uniform random noise within ± 5 % of the maximum pheromone value. The resulting field is normalized, and cells occupied by UAVs are explicitly set to the maximum pheromone level, P max = 220 . The pheromone memory is updated using exponential smoothing with coefficient α = 0.7 , and the simulation timestep is fixed at 32 ms. The priority matrix is derived from the pheromone field using an inverse power-law transformation. Specifically, the priority value at each cell is computed as the inverse of the pheromone intensity raised to a power γ , followed by normalization. In all experiments, the exponent is set to γ = 4.0 to amplify contrast between well-covered and unexplored regions. Cells currently occupied by UAVs are assigned zero priority to suppress self-reinforcement.
To maintain a hybrid architecture, the supervisor communicates with each UAV by transmitting the priority values of the eight grid cells surrounding its current location. This design delegates global memory and pheromone handling to the central unit, while UAV-level decision-making remains decentralized, reactive, and localized. Initial drone placements are configured symmetrically in polygonal formations equidistant from the map center. The number of UAVs varies across experiments using one, three, five, and seven drones to evaluate scalability, coordination, and field coverage dynamics. Each trial runs for 100,000 simulation steps. UAV positions are recorded at each time step, and the pheromone and priority matrices are archived every 100 steps for offline analysis.
All experiments presented in this section were conducted exclusively in the Webots simulation environment, which provides high-fidelity physics and sensor modeling for UAV testing; no real-world flight experiments were performed in this study.

4.2. Qualitative Behavior Analysis

To assess the emergent properties of the proposed decentralized coordination algorithm, a series of simulation experiments were conducted with varying swarm sizes (one, three, five, and seven UAVs) operating in a shared environment. Each simulation episode consists of more than 100,000 timesteps, during which the full trajectories of the UAVs are recorded and the corresponding pheromone and priority fields are periodically saved. The evaluation focuses on spatial organization, coverage dynamics, and field evolution induced by the inverse-priority mechanism under different agent densities. For each configuration, representative trajectory maps and snapshots of the control fields at key stages are presented to illustrate the qualitative behavior of the system and its capacity for self-organized, stable, and non-redundant area exploration.
It should be emphasized that the proposed IACA-APF framework does not guarantee globally optimal paths in the strict mathematical sense. Instead, each UAV makes locally optimal decisions at every step based on the priority values of its immediate neighbors. While this may not achieve the same level of global optimality as some more complex optimization or learning-based methods, it has the advantages of being simple, computationally lightweight, and easy to implement without requiring extensive training or additional preprocessing. These properties make the approach practical for real-time multi-UAV coverage tasks in dynamic urban environments.

Single UAV Behavior

In the single-agent scenario, the UAV begins the mission from a central location and progressively expands its coverage outward, guided by the inverse priority field. As pheromone accumulates in previously visited regions, their attractiveness decreases, naturally steering the UAV toward unexplored areas. This mechanism enables efficient navigation without requiring global memory or explicit environmental mapping. The complete trajectory of the UAV illustrates broad exploration with minimal redundancy and smooth transitions between path segments, as shown in Figure 5. The resulting dispersion pattern confirms that even a single UAV, relying solely on locally updated fields, can achieve structured and extensive area coverage, although the presented trajectory in Figure 5 corresponds only to the first 100,000 simulation steps (starting from the central position) and may not represent complete coverage of the environment. The sensing swath in the Webots simulation is defined by a circular footprint with radius R m, matching the range sensor’s field of view. Over time, the pheromone field dynamically encodes visited regions, acting as a distributed memory that shapes the future decisions of the UAV.
At the initial stage of the episode, the pheromone field becomes concentrated near the initial location of the UAV, representing its early movements, as depicted in Figure 6a. The rest of the environment remains largely unvisited, forming a clear gradient. The corresponding priority matrix, as shown in Figure 7a, exhibits high values near the boundaries and lower values near the center, which promotes immediate outward expansion. By the end of the episode, the pheromone field displays a saturated distribution along the complete UAV path, reflecting comprehensive coverage, as illustrated in Figure 6b. At the same time, the final priority matrix, shown in Figure 7b, exhibits low intensity in fully explored regions and elevated values along the outer zones, reinforcing continued dispersion and outward movement until the end of the mission. This sustained directional guidance ensures that the UAV continues to prioritize unexplored sectors, ultimately improving area efficiency without introducing computational overhead or requiring inter-agent coordination.

4.3. Three UAVs Behavior

In the three-agent configuration, the UAVs begin from nearby positions and rapidly diverge under the influence of the inverse-priority mechanism. Each UAV generates its own pheromone trail, leading to localized suppression of priority in recently visited regions. This naturally encourages agents to spread apart and explore distinct zones without requiring direct communication or global coordination.
The trajectory map presented in Figure 8 illustrates the dispersion behavior of the UAVs over the course of the episode. The agents maintain minimal trajectory overlap and exhibit coordinated, space-filling movement patterns driven entirely by local field dynamics. The resulting paths are well-separated, confirming the system’s capability to support decentralized multi-agent exploration while ensuring efficient area coverage. At the initial stage, the pheromone and priority matrices (Figure 9a,b) capture the early divergence of the agents and the formation of the control fields. Each UAV begins generating a localized trail, producing distinct zones of pheromone intensity. Simultaneously, the priority matrix exhibits higher values along the periphery and lower intensities near the center, effectively promoting early outward dispersion and preventing clustering around the origin.
By the end of the episode, the pheromone and priority matrices reflect the overall coverage and coordination achieved by the UAVs, as illustrated in Figure 10a,b. Each agent establishes a distinct trajectory with minimal overlap, clearly captured in the spatial separation of the pheromone distribution. The final priority matrix displays low intensity in thoroughly explored regions while maintaining elevated values in underexplored areas, thereby preserving directional guidance and encouraging continued dispersion even in the later stages of the mission.

4.4. Five UAVs Behavior

In the five-agent configuration, the swarm displays highly efficient spatial separation from the early stages of the episode. The UAVs initiate their movement from a compact central area and quickly diverge, forming individual paths that expand in multiple directions. Each UAV independently adapts its motion according to local priority gradients shaped by pheromone accumulation, without requiring global coordination. The trajectory map in Figure 11 shows that all five agents explore distinct regions with minimal overlap. The coverage is balanced across the environment, and each UAV maintains a directionally stable path. While some intersections occur at the edges of high-traffic zones, the overall distribution remains decentralized and adaptive. This behavior confirms the algorithm’s ability to maintain structured dispersion even as the number of agents increases, supporting scalability in multi-UAV deployments.
During the initial phase of the episode, the pheromone matrix reveals distinct trails left by multiple UAVs, as shown in Figure 12a. High-intensity regions near the center indicate the early divergence of individual agents. These spatially separated traces form rapidly, promoting local collision avoidance and facilitating immediate outward exploration by the swarm. The corresponding priority matrix (Figure 12b) displays a high-intensity ring along the periphery and reduced values at the center—an outcome of the initial pheromone deposition pattern. This configuration establishes a directional gradient that drives UAV trajectories away from the origin, accelerating dispersion while minimizing collision risk and inter-agent overlap.

4.5. Seven UAVs Behavior

In the final phase of the episode, the pheromone matrix exhibits a well-defined and expansive distribution of covered areas, as illustrated in Figure 13a. The UAVs have effectively explored distinct regions, leaving behind multiple high-intensity trails. The clear spatial separation and density of these trails demonstrate the capability of the swarm to maintain decentralized dispersion and achieve efficient area coverage. Correspondingly, the final priority matrix as shown in Figure 13b reflects a well-calibrated control field, characterized by low intensity within thoroughly explored zones and elevated gradients along the periphery. This indicates that the system continues to exert directional pressure toward unvisited regions, thereby sustaining non-redundant exploration until the mission concludes. In the seven-agent scenario, the swarm exhibits complex yet coordinated spatial behavior despite the higher agent density. Starting from a central launch point, the UAVs rapidly diverge, each establishing independent trajectories that span the operational environment. Although a larger number of agents increases the probability of interaction, the inverse-priority mechanism successfully mitigates revisits by reinforcing dispersion through accumulated pheromone cues and dynamic priority adjustments. The resulting trajectory map (Figure 14) reveals active and distributed exploration across all sectors. While overlaps are slightly more frequent compared to smaller swarms, the system avoids excessive clustering or congestion. The diversity in directionality and spatial spread confirms the scalability of the control strategy, which enables robust area coverage without centralized coordination or explicit communication between agents.
At the beginning of the episode, the control fields facilitate immediate swarm expansion. The pheromone matrix reveals a radial pattern of diverging trails from the central launch area, while the priority matrix presents a strong outward gradient extending toward the periphery (Figure 15). These early formations promote rapid separation and contribute to efficient initial coverage.
At the end of the episode, the pheromone matrix exhibits well-separated saturated paths corresponding to each UAV’s unique trajectory. The priority matrix adapts to the explored state of the environment, with low values in covered areas, higher intensities along the periphery, and remaining gaps. Together, these fields confirm the ability of the system to maintain non-redundant and decentralized exploration even with the seven agents shown in Figure 16.

5. Conclusions

The experimental results demonstrate that the proposed IACA and APF decision-making successfully achieve decentralized yet coordinated area coverage in multi-UAV systems. The qualitative evaluation across varying swarm sizes, from a single UAV up to seven agents, reveals that the system exhibits stable dispersion, minimal path overlap, and effective adaptation to increased agent density. A key observation is the consistency of spatial separation behavior as the number of UAVs increases. Even in high-density scenarios, such as with five and seven drones, the system maintains non-redundant coverage through the inverse-priority mechanism. The pheromone-based repulsion dynamically discourages revisits, while the APF enables UAVs to respond smoothly to environmental changes. This emergent coordination confirms that local neighborhood information, when shaped by a globally updated pheromone field, is sufficient for robust dispersion without requiring explicit inter-agent communication. The early-stage field snapshots show that initial outward divergence is effectively encouraged by the gradient structure of the priority map, which is derived from the inverse of the pheromone field. As coverage progresses, the adaptive update mechanisms ensure that unexplored zones remain preferential targets. This allows the system to maintain consistent outward exploration pressure even in later stages, as demonstrated by the persistence of high-priority areas along the periphery. The conducted modeling in the Webots environment confirmed the effectiveness of the developed approach in various application scenarios, including adverse atmospheric conditions and the presence of dynamic obstacles.
Simulation results show significant improvement in area coverage indicators and reduction in energy consumption compared to classical methods. The experiments also confirm that the system maintains flight stability, which is critical in real-world applications. The UAVs do not apply abrupt velocity changes; instead, motion is adjusted conservatively based on both desired direction and current dynamic conditions. This approach helps preserve control responsiveness while avoiding instability, especially in the presence of small-scale fluctuations in the priority field. Moreover, the use of a layered control architecture with centralized pheromone and priority field computation combined with decentralized local decision making proves to be both computationally efficient and scalable. The supervisor maintains only lightweight communication with each UAV (i.e., the local neighborhood priority values), while each agent operates autonomously within that context. Although the method performs well under the tested conditions, some limitations and areas for improvement remain. The computational complexity of the algorithm can present challenges when scaling the system for very large urban areas. The system assumes unobstructed high-altitude flight, omitting dynamic or static obstacle avoidance. Although repulsive forces are unnecessary in this configuration, their integration would be essential for operating in more constrained or urbanized environments. Additionally, reliance on periodic updates from the supervisor may limit responsiveness in highly dynamic scenarios unless further decentralized strategies are introduced. Directions for future research include integration of the proposed approach with machine learning methods for automatic algorithm parameter tuning, development of distributed computing methods to reduce the computational load on UAV onboard computers, and creation of hybrid systems combining ground sensor networks with aerial monitoring based on UAVs.
The simplicity of the proposed method allows for the deployment of UAVs with limited onboard computation, avoiding the need for training stages or complex intelligence algorithms, while future work will focus on optimizing its rules to further improve efficiency.
Beyond technical improvements, future extensions of the IACA framework should also consider the broader socio-technical dimension of UAV operations in smart cities. UAVs are not only independent agents but participants in complex ecosystems that involve interactions with other UAVs, ground vehicles, and even pedestrians. Insights from autonomous driving research provide valuable analogies for modeling such socially aware behaviors. For example, Bykov and Kostrov [6] investigate social dilemmas that emerge in mixed traffic, Hu et al. [7] propose a game-theoretic approach to capture asymmetric aggressiveness in decision-making, and Crosato et al. [8] present interaction-aware dynamical models. Incorporating similar concepts into UAV coordination could enable socially embedded decision-making and more realistic airspace management in future smart city ecosystems.
In general, the experimental results validate the central hypothesis of this study: that inverse pheromone mechanisms, when coupled with potential field-based motion planning, can support scalable, stable, and self-organizing UAV swarms for efficient area coverage. The presented research opens new perspectives for creating energy-efficient and adaptive urban environment monitoring systems, which are of great practical significance for the development of the smart city concept and improving the quality of life of urban residents.

Author Contributions

Conceptualization, A.K., A.Z., B.A. and D.Y.; methodology, A.K., D.Y., A.Z. and M.S.A.; software, B.A., A.K., D.Y. and M.S.A.; validation, B.A., A.K., D.Y. and A.Z.; formal analysis, A.K, B.A., D.Y. and N.K.; investigation, A.K. and D.Y.; resources, A.Z., M.S.A. and N.K.; data curation, D.Y., A.Z. and N.K; writing—original draft preparation, A.K., D.Y., A.Z. and M.S.A.; writing—review and editing, A.K., D.Y., N.K. and B.A.; visualization, A.Z., B.A. and N.K.; supervision, D.Y.; project administration, D.Y.; funding acquisition, D.Y. All authors have read and agreed to the published version of the manuscript.

Funding

This study was carried out with the financial support of the Committee of Science of the Ministry of Science and Higher Education of the Republic of Kazakhstan under the project AP22784985 “Development of an intelligent software and hardware system for monitoring, visualization and analysis of urban data using mobile sensors”, BR24992852 “Intelligent models and methods of Smart City digital ecosystem for sustainable development and the citizens’ quality of life improvement”.

Data Availability Statement

The original contributions presented in this study are included in the article. Further inquiries can be directed to the corresponding author(s).

Conflicts of Interest

The authors declare no conflicts of interest.

References

  1. Dorigo, M.; Stützle, T. Ant Colony Optimization: Overview and Recent Advances. In Handbook of Metaheuristics; Springer International Publishing: Cham, Switzerland, 2019; pp. 311–351. [Google Scholar] [CrossRef]
  2. Yedilkhan, D.; Kyzyrkanov, A.E.; Kutpanova, Z.A.; Aljawarneh, S.; Atanov, S.K. Intelligent Obstacle Avoidance Algorithm for Safe Urban Monitoring with Autonomous Mobile Drones. J. Electron. Sci. Technol. 2024, 22, 100277. [Google Scholar] [CrossRef]
  3. Michel, O. Cyberbotics Ltd. Webots™: Professional Mobile Robot Simulation. Int. J. Adv. Robot. Syst. 2004, 1, 5. [Google Scholar] [CrossRef]
  4. Walter, B.; Sannier, A.; Reiners, D.; Oliver, J.H. UAV Swarm Control: Calculating Digital Pheromone Fields with the GPU. J. Def. Model. Simul. 2006, 3, 167–176. [Google Scholar] [CrossRef]
  5. Zhang, W.; Ma, R.; Zeng, W.; Wang, G.; Song, X. Path Planning of UAV Based on Improved Adaptive Grey Wolf Optimization Algorithm. IEEE Access 2021, 9, 89400–89411. [Google Scholar] [CrossRef]
  6. Bykov, N.V.; Kostrov, M.A. Lane-Changing Strategies of Autonomous Vehicles and Social Dilemmas in Mixed Traffic: A Simulation Study. SSRN Preprint 2025. [Google Scholar] [CrossRef]
  7. Hu, W.; Deng, Z.; Yang, Y. Socially Game-Theoretic Lane-Change for Autonomous Heavy Vehicles Based on Asymmetric Driving Aggressiveness. IEEE Trans. Veh. Technol. 2025, 1–13. [Google Scholar] [CrossRef]
  8. Crosato, L.; Tian, K.; Shum, H.P.H.; Ho, E.S.L.; Wang, Y.; Wei, C. Social Interaction-Aware Dynamical Models and Decision-Making for Autonomous Vehicles. Adv. Intell. Syst. 2024, 6, 2300575. [Google Scholar] [CrossRef]
  9. Deng, Z.; Hu, W.; Sun, C.; Chu, D.; Huang, T.; Khajepour, A. Eliminating Uncertainty of Driver’s Social Preferences for Lane Change Decision-Making in Realistic Simulation Environment. IEEE Trans. Intell. Transp. Syst. 2025, 26, 1583–1597. [Google Scholar] [CrossRef]
  10. Liu, T.; Liang, L.; Zhang, Q.; Yang, J.; Liu, Q. A Multiple Pheromone Communication System for Swarm Intelligence. IEEE Access 2021, 9, 148721–148737. [Google Scholar] [CrossRef]
  11. Yang, X.; Tan, Z.; Liu, L.; He, H.; Zhang, M. A New Method for Robot Path Planning Based on Artificial Potential Field. In Proceedings of the 2016 IEEE 11th Conference on Industrial Electronics and Applications (ICIEA), Hefei, China, 5–7 June 2016; pp. 1294–1299. [Google Scholar] [CrossRef]
  12. Davis, E.R.; Calkin, D.E.; Thompson, M.P. Aligning Wildfire Management Resourcing Decisions with Operational Needs. In Proceedings of the 2014 Winter Simulation Conference (WSC), Savannah, GA, USA, 7–10 December 2014; pp. 1493–1504. [Google Scholar] [CrossRef]
  13. Du, P.; Yu, Y.; Li, J.; Lin, Q.; Gu, Y. AI-Based Energy-Efficient Path Planning of Multiple Logistics UAVs in Intelligent Transportation Systems. Comput. Commun. 2023, 207, 46–55. [Google Scholar] [CrossRef]
  14. Xu, H.; Ding, M.; Wang, M.; Shen, Y.; Zhang, X.; Zhao, X.; Wang, H. A Survey on UAV Applications in Smart City Management: Challenges, Advances, and Opportunities. IEEE J. Sel. Top. Appl. Earth Obs. Remote Sens. 2023, 16, 8982–9010. [Google Scholar] [CrossRef]
  15. Su, X.; Xu, H.; Yin, C.; Chen, J. An Integrated System for Urban Environmental Monitoring and Management Based on the Environmental Internet of Things. Int. J. Sustain. Dev. World Ecol. 2013, 20, 205–209. [Google Scholar] [CrossRef]
  16. Garcia-Aunon, P.; Roldán, J.J.; Barrientos, A. Monitoring Traffic in Future Cities with Aerial Swarms: Developing and Optimizing a Behavior-Based Surveillance Algorithm. Cogn. Syst. Res. 2019, 54, 273–286. [Google Scholar]
  17. Kuru, K. Planning the Future of Smart Cities with Swarms of Fully Autonomous Unmanned Aerial Vehicles Using a Novel Framework. IEEE Access 2021, 9, 6571–6595. [Google Scholar] [CrossRef]
  18. Alam, M. Road Traffic Congestion Prediction Using AI/ML and Spatiotemporal Data: Literature Review. J. Adv. Artif. Intell. 2025, 1, 1–7. [Google Scholar]
  19. Jain, R.; Bhushan, B.; Patel, S. Towards a Smarter Surveillance Solution: The Convergence of Smart City and Energy Efficient Unmanned Aerial Vehicle Technologies. In Development and Future of Internet of Drones (IoD): Insights, Trends and Road Ahead; Springer: Cham, Switzerland, 2021; pp. 109–140. [Google Scholar] [CrossRef]
  20. Dorigo, M.; Blum, C. Ant Colony Optimization Theory: A Survey. Theor. Comput. Sci. 2005, 344, 243–278. [Google Scholar] [CrossRef]
  21. Li, B.; Qi, X.; Yu, B.; Liu, L. Trajectory Planning for UAV Based on Improved ACO Algorithm. IEEE Access 2019, 8, 2995–3006. [Google Scholar] [CrossRef]
  22. Zhang, H.; Wang, S.; Liu, J.; Li, Y. A Review of Unmanned Aerial Vehicle Low-Altitude Remote Sensing (UAV-LARS) Use in Agricultural Monitoring in China. Remote Sens. 2021, 13, 1221. [Google Scholar] [CrossRef]
  23. Li, Y.; Ren, Y.; Wang, Q.; Liu, M.; He, L. Multi-UAV Cooperative Mission Assignment Algorithm Based on ACO Method. In Proceedings of the 2020 International Conference on Computing, Networking and Communications (ICNC), Big Island, HI, USA, 17–20 February 2020; pp. 304–308. [Google Scholar] [CrossRef]
  24. Oleiwi, B.K.; Roth, H.; Kazem, B.I. A Hybrid Approach Based on ACO and GA for Multi-Objective Mobile Robot Path Planning. Appl. Mech. Mater. 2014, 527, 203–212. [Google Scholar] [CrossRef]
  25. Ali, Z.A.; Zhangang, H.; Zhengru, D. Path Planning of Multiple UAVs Using MMACO and DE Algorithm in Dynamic Environment. Meas. Control 2023, 56, 459–469. [Google Scholar] [CrossRef]
  26. Heng, H.; Rahiman, W. ACO-GA-Based Optimization to Enhance Global Path Planning for Autonomous Navigation in Grid Environments. IEEE Trans. Evol. Comput. 2025. [Google Scholar] [CrossRef]
  27. Arkin, R.C. Motor Schema—Based Mobile Robot Navigation. Int. J. Robot. Res. 1989, 8, 92–112. [Google Scholar] [CrossRef]
  28. Ji, K.; Zhang, Q.; Yuan, Z.; Cheng, H.; Yu, D. A Virtual Force Interaction Scheme for Multi-Robot Environment Monitoring. Robot. Auton. Syst. 2022, 149, 103967. [Google Scholar] [CrossRef]
  29. Li, G.; Chen, C.; Geng, C.; Li, M.; Xu, H.; Lin, Y. A Pheromone-Inspired Monitoring Strategy Using a Swarm of Underwater Robots. Sensors 2019, 19, 4089. [Google Scholar] [CrossRef] [PubMed]
  30. Fossum, F.; Montanier, J.-M.; Haddow, P.C. Repellent Pheromones for Effective Swarm Robot Search in Unknown Environments. In Proceedings of the 2014 IEEE Symposium on Swarm Intelligence (SIS), Orlando, FL, USA, 9–12 December 2014; IEEE: Orlando, FL, USA, 2014; pp. 243–250. [Google Scholar] [CrossRef]
  31. Pruekprasert, S.; Dubut, J.; Zhang, X.; Huang, C.; Kishida, M. A Game-Theoretic Approach to Decision Making for Multiple Vehicles at Roundabouts. arXiv 2019, arXiv:1904.06224. [Google Scholar]
Figure 1. Flowchart of algorithm.
Figure 1. Flowchart of algorithm.
Drones 09 00632 g001
Figure 2. Map fragment imported from OpenStreetMap centered around the International School in Astana.
Figure 2. Map fragment imported from OpenStreetMap centered around the International School in Astana.
Drones 09 00632 g002
Figure 3. The corresponding Webots simulation scene automatically generated from the imported map, showing building geometries and open areas for swarm drone navigation.
Figure 3. The corresponding Webots simulation scene automatically generated from the imported map, showing building geometries and open areas for swarm drone navigation.
Drones 09 00632 g003
Figure 4. Simulated Crazyflie drone navigating in the urban environment generated from OpenStreetMap data.
Figure 4. Simulated Crazyflie drone navigating in the urban environment generated from OpenStreetMap data.
Drones 09 00632 g004
Figure 5. Trajectory of a single UAV with start and end points marked. The path reflects gradual dispersion guided by the inverse-priority field.
Figure 5. Trajectory of a single UAV with start and end points marked. The path reflects gradual dispersion guided by the inverse-priority field.
Drones 09 00632 g005
Figure 6. Pheromone matrix snapshots.
Figure 6. Pheromone matrix snapshots.
Drones 09 00632 g006
Figure 7. Priority matrix snapshots.
Figure 7. Priority matrix snapshots.
Drones 09 00632 g007
Figure 8. Trajectories of three UAVs operating under the inverse-priority algorithm. Each agent departs from a central region and disperses independently, avoiding overlap and achieving broad spatial distribution.
Figure 8. Trajectories of three UAVs operating under the inverse-priority algorithm. Each agent departs from a central region and disperses independently, avoiding overlap and achieving broad spatial distribution.
Drones 09 00632 g008
Figure 9. Early-stage control fields in the three-UAV scenario.
Figure 9. Early-stage control fields in the three-UAV scenario.
Drones 09 00632 g009
Figure 10. Final-stage control fields in the three-UAV scenario.
Figure 10. Final-stage control fields in the three-UAV scenario.
Drones 09 00632 g010
Figure 11. Trajectories of five UAVs operating under the inverse-priority algorithm. Agents spread outward from a central start location, forming distinct and minimally overlapping coverage paths.
Figure 11. Trajectories of five UAVs operating under the inverse-priority algorithm. Agents spread outward from a central start location, forming distinct and minimally overlapping coverage paths.
Drones 09 00632 g011
Figure 12. Early-stage control fields in the five-UAV scenario. (a) Pheromone matrix shows initial divergence and distinct trail formation. (b) The priority matrix shows reduced central values and high periphery intensity.
Figure 12. Early-stage control fields in the five-UAV scenario. (a) Pheromone matrix shows initial divergence and distinct trail formation. (b) The priority matrix shows reduced central values and high periphery intensity.
Drones 09 00632 g012
Figure 13. Final-stage control fields in the five-UAV scenario. (a) Pheromone matrix shows multiple saturated paths across independent coverage zones. (b) Priority matrix shows sustained directional gradient toward underexplored areas.
Figure 13. Final-stage control fields in the five-UAV scenario. (a) Pheromone matrix shows multiple saturated paths across independent coverage zones. (b) Priority matrix shows sustained directional gradient toward underexplored areas.
Drones 09 00632 g013
Figure 14. Trajectories of seven UAVs under the inverse-priority algorithm. The agents collectively cover the environment with diverse and dispersed paths, maintaining exploratory behavior despite increased swarm density.
Figure 14. Trajectories of seven UAVs under the inverse-priority algorithm. The agents collectively cover the environment with diverse and dispersed paths, maintaining exploratory behavior despite increased swarm density.
Drones 09 00632 g014
Figure 15. Early-stage control fields in the seven-UAV scenario. (a) Pheromone matrix showing multiple diverging trails from the shared start zone. (b) Priority matrix encouraging outward dispersion through a strong central-to-periphery gradient.
Figure 15. Early-stage control fields in the seven-UAV scenario. (a) Pheromone matrix showing multiple diverging trails from the shared start zone. (b) Priority matrix encouraging outward dispersion through a strong central-to-periphery gradient.
Drones 09 00632 g015
Figure 16. Final-stage control fields in the seven-UAV scenario. (a) Pheromone matrix showing well-separated, saturated paths from independently explored regions. (b) Priority matrix guiding agents toward underexplored boundaries with reduced values in covered zones.
Figure 16. Final-stage control fields in the seven-UAV scenario. (a) Pheromone matrix showing well-separated, saturated paths from independently explored regions. (b) Priority matrix guiding agents toward underexplored boundaries with reduced values in covered zones.
Drones 09 00632 g016
Table 1. Summary of implemented solutions and ongoing challenges.
Table 1. Summary of implemented solutions and ongoing challenges.
Implemented SolutionsRemaining Challenges
  • Heterogeneous sensor network deployment
  • AI-driven data processing systems
  • Edge computing implementation
  • Energy consumption optimization
  • Fault tolerance and reliability measures
  • Multi-UAV coordination in urban environments
  • Dynamic route optimization
  • Secure data transmission protocols
  • Integration with existing urban management systems
Disclaimer/Publisher’s Note: The statements, opinions and data contained in all publications are solely those of the individual author(s) and contributor(s) and not of MDPI and/or the editor(s). MDPI and/or the editor(s) disclaim responsibility for any injury to people or property resulting from any ideas, methods, instructions or products referred to in the content.

Share and Cite

MDPI and ACS Style

Yedilkhan, D.; Kyzyrkanov, A.; Amirgaliyev, B.; Khaimuldin, N.; Ayub, M.S.; Zhumadillayeva, A. Efficient Area Coverage Strategies for High-Altitude UAVs in Smart City Monitoring. Drones 2025, 9, 632. https://doi.org/10.3390/drones9090632

AMA Style

Yedilkhan D, Kyzyrkanov A, Amirgaliyev B, Khaimuldin N, Ayub MS, Zhumadillayeva A. Efficient Area Coverage Strategies for High-Altitude UAVs in Smart City Monitoring. Drones. 2025; 9(9):632. https://doi.org/10.3390/drones9090632

Chicago/Turabian Style

Yedilkhan, Didar, Abzal Kyzyrkanov, Beibut Amirgaliyev, Nursultan Khaimuldin, Muhammad Shoaib Ayub, and Ainur Zhumadillayeva. 2025. "Efficient Area Coverage Strategies for High-Altitude UAVs in Smart City Monitoring" Drones 9, no. 9: 632. https://doi.org/10.3390/drones9090632

APA Style

Yedilkhan, D., Kyzyrkanov, A., Amirgaliyev, B., Khaimuldin, N., Ayub, M. S., & Zhumadillayeva, A. (2025). Efficient Area Coverage Strategies for High-Altitude UAVs in Smart City Monitoring. Drones, 9(9), 632. https://doi.org/10.3390/drones9090632

Article Metrics

Back to TopTop