Design and Implementation of a Novel UAV-Assisted LoRaWAN Network
Abstract
1. Introduction
1.1. Background and Significance
1.2. Literature Review
1.2.1. UAV-Assisted LoRa Network without LoRaWAN Specification
1.2.2. UAV-Assisted LoRaWAN Network
- UAV Carrying End-Device as the Payload
- UAV Carrying Gateway as the Payload
1.3. Motivation and Contribution
- The UAVs only serve as flight carriers, and their communication capabilities are not used to assist LoRaWAN networks.
- The altitude advantage of UAVs was leveraged to facilitate the deployment of LoRaWAN networks in complex environments. However, the integrated solution of “UAV + Remote Controller + Server”, which can enhance communication reliability and further expand the coverage of LoRaWAN network in an efficient way, was not considered.
- Information interaction between UAVs and LoRaWAN gateways was not realized, including transparent data forwarding, clock synchronization and GPS location acquisition, resulting in a limited application scalability of the existing UAV-assisted LoRaWAN network.
- Based on the analysis of the specific requirements of the UAV-assisted LoRaWAN network system, a UAV-assisted LoRaWAN network system architecture is proposed, expanding the LoRaWAN network coverage through the integrated solution of “UAV + remote control + server” effectively.
- A LoRaWAN gateway prototype, which is highly integrated with the UAV, has been developed to enhance the LoRaWAN network through UAV altitude and line-of-sight advantages. Various UAV resources were provided to the LoRaWAN gateway through the multiple interfaces provided by a PSDK adapter board, including UART, PPS signal, and USB type-C. In addition, a forwarding program called the UAV packet forwarder was designed to manage the forwarding task and UAV resources.
- A relay solution based on remote controller was proposed to further extend the coverage of UAV. With the Wi-Fi or cellular network and UAV communication resources, a MSDK-based APP was developed to realize the relay features. Through the monitoring and transparent forwarding for both the UAV and LoRaWAN server, the coverage of the LoRaWAN network was effectively extended with a single relay.
- A performance evaluation and a positioning demonstration were carried out in the real world with the proposed network. The superiority of the UAV-assisted LoRaWAN network is verified in the typical LoRaWAN applications of both data collection and positioning.
2. LoRaWAN Network and UAV Payload Development Technology
2.1. LoRaWAN Network
2.1.1. LoRaWAN End-Devices
2.1.2. LoRaWAN Gateway
2.1.3. LoRaWAN Server
- ChirpStack Gateway Bridge
- MQTT broker
- ChirpStack
2.2. UAV Payload Development Technology
2.2.1. Payload Software Development Kit (PSDK)
2.2.2. Mobile Software Development Kit (MSDK)
2.2.3. Integrated Solution of “UAV + Remote Controller + Server”
3. System Design
3.1. System Requirement Analysis
3.2. System Architecture
- LoRaWAN End-Devices
- UAV Gateway
- Remote Controller
- Cloud Center Server
- Application Server
3.3. System Workflow
4. System Implementation
4.1. UAV Gateway Design
4.1.1. Hardware Design
- UAV
- PSDK adapter board
- LoRaWAN gateway
4.1.2. Software Design
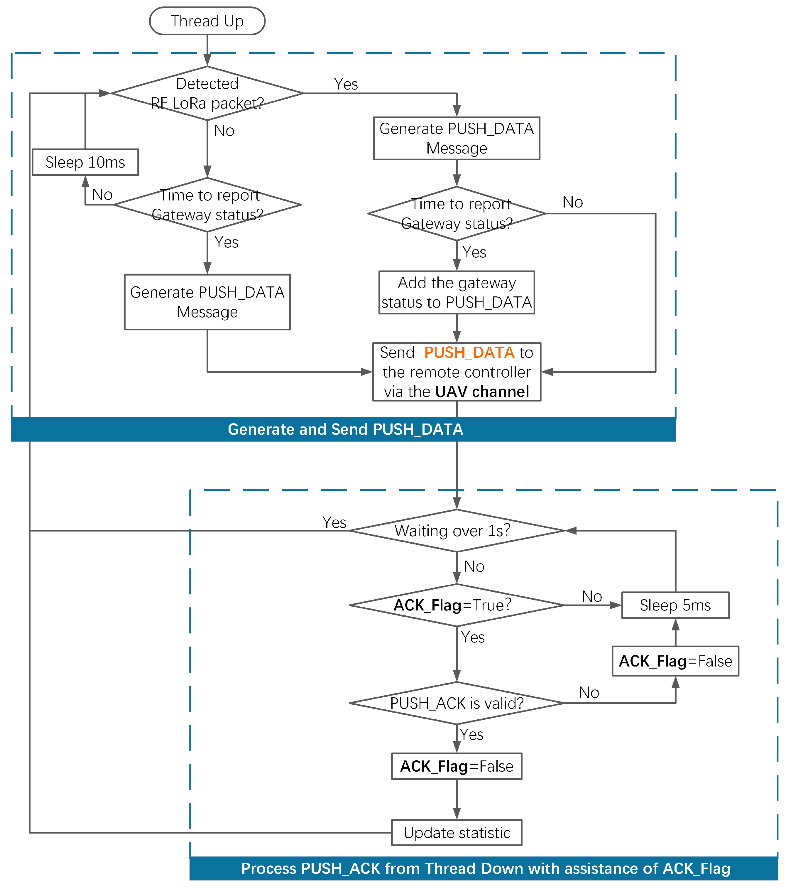
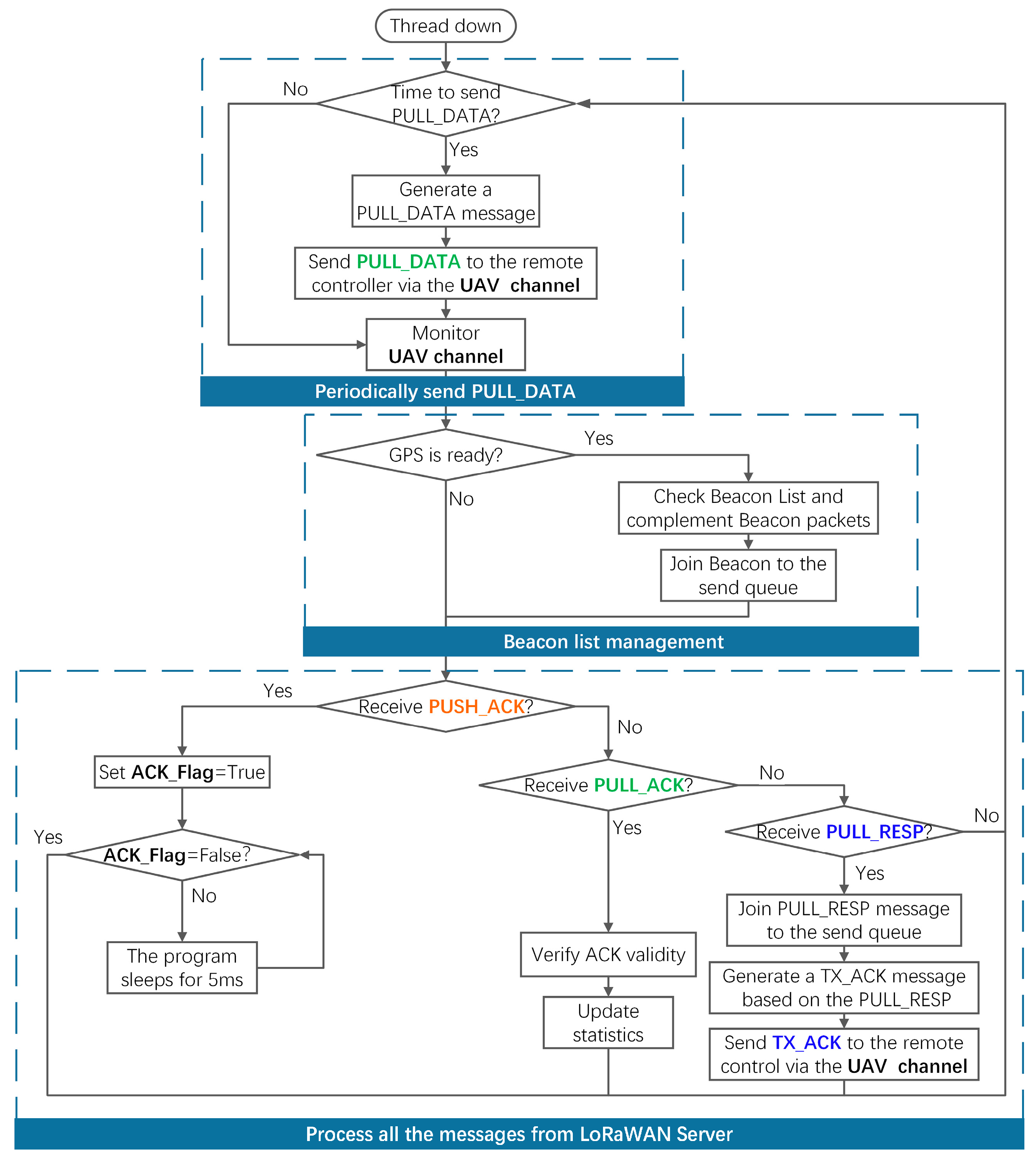
- Thread Up, Thread Down and GWMP-based data forwarding
- Thread GPS and clock synchronization
4.2. Remote Controller Relay Design
5. Performance Evaluation
5.1. Network Coverage and Communication Reliability Evaluation
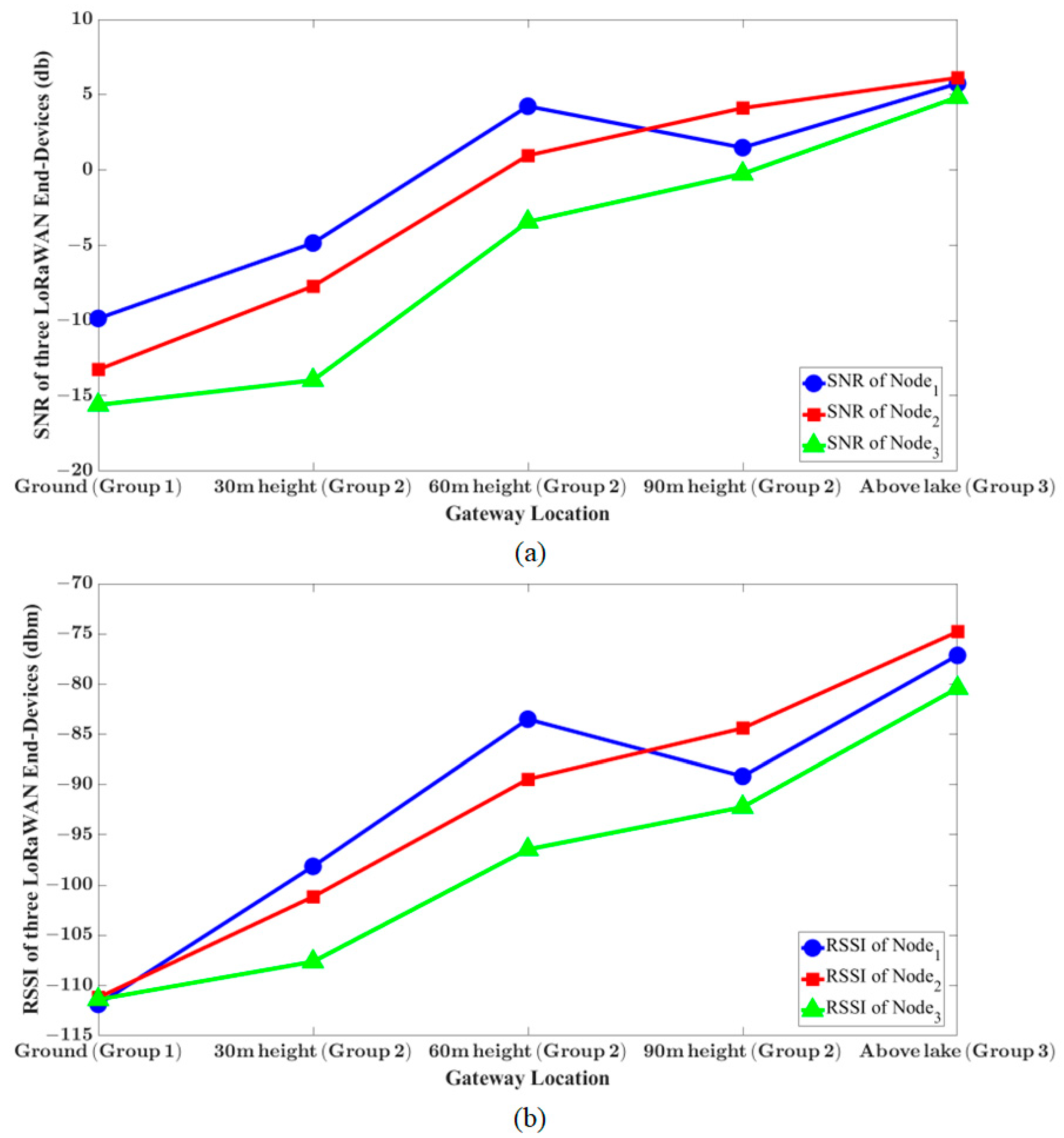
5.1.1. Experimental Setting
- Node_1 is deployed about 400 m southeast of the ground gateway, representing the urban propagation environment.
- Node_2 is deployed about 400 m southwest of the ground gateway, representing the vegetation propagation environment.
- Node_3 is deployed about 1.3 km southwest of the ground gateway, representing a complex propagation environment over long distances.
- In group 1, the ground gateway is utilized to demonstrate the performance of the ground LoRaWAN network.
- In group 2, the ground gateway is replaced by the UAV gateway and remote controller to construct a UAV-assisted LoRaWAN network. In addition, three scenarios have been designed to analyze the effect of gateway altitude on network performance, where the UAV gateway is deployed at heights of 30 m, 60 m, and 90 m, respectively.
- In group 3, the UAV gateway is deployed at the center of three end-devices, which is 800 m away from the remote controller, aiming to verify the relay feature of the remote controller.
5.1.2. Evaluation Indicators
5.1.3. Experimental Results and Discussion
5.2. Positioning Demonstration
5.2.1. TDOA Positioning Configuration
5.2.2. TDOA Algorithm Implementation
| Algorithm 1 Positioning Method Based on TDOA (Time Difference of Arrival) |
| Input: timestamps of a packet arriving at 3 different gateways, the GPS coordinates of gateways; |
| Output: Calculated End-Device location; |
| (1) Acquire information from Center Server. (2) Randomly choose a gateway as reference gateway. (3) Set the coordinates of reference gateway to (0, 0) at a two-dimensional plane. (4) Project the GPS coordinates of other gateways onto the two-dimensional plane. (5) Calculate the distance difference of gateways to End-Device based on timestamps difference, with the aim of formulating hyperbolic equations. (6) if the calculated distance difference of gateways to End-Device is outlier return to step 1 else return calculated End-Device location based on hyperbolic equations. |
5.2.3. Positioning Result and Discuss
6. Conclusions
Author Contributions
Funding
Data Availability Statement
Conflicts of Interest
References
- Semtech LoRa Technology Overview. Available online: https://www.semtech.com/lora (accessed on 2 August 2024).
- Manzano, L.G.; Boukabache, H.; Danzeca, S.; Heracleous, N.; Murtas, F.; Perrin, D.; Pirc, V.; Alfaro, A.R.; Zimmaro, A.; Silari, M. An IoT LoRaWAN Network for Environmental Radiation Monitoring. IEEE Trans. Instrum. Meas. 2021, 70, 1–12. [Google Scholar] [CrossRef]
- Das, V.V.; Sathyan, A.; Divya, D.S. Establishing LoRa Based Local Agri-Sensor Network through Sensor Plugin Modules and LoRaWAN Data Concentrator for Extensive Agriculture Automation. In Proceedings of the 2022 IEEE 19th India Council International Conference (INDICON), Kochi, India, 24–26 November 2022; pp. 1–6. [Google Scholar]
- Kostadinov, A.; Kolev, K. LoRa Smart City Applications. In Proceedings of the 2022 29th International Conference on Systems, Signals and Image Processing (IWSSIP), Sofia, Bulgaria, 1–3 June 2022; pp. 1–4. [Google Scholar]
- Cruz, N.; Cota, N.; Tremoceiro, J. LoRaWAN and Urban Waste Management—A Trial. Sensors 2021, 21, 2142. [Google Scholar] [CrossRef] [PubMed]
- Abubeker, K.M.; Baskar, S. A Hand Hygiene Tracking System with LoRaWAN Network for the Abolition of Hospital-Acquired Infections. IEEE Sens. J. 2023, 23, 7608–7615. [Google Scholar] [CrossRef]
- Adi, P.D.P.; Wahyu, Y. The Error Rate Analyze and Parameter Measurement on LoRa Communication for Health Monitoring. Microprocess. Microsyst. 2023, 98, 104820. [Google Scholar] [CrossRef]
- Mahjoub, T.; Ben Said, M.; Boujemaa, H. Experimental Analysis of LoRa Signal in Urban Environment. In Proceedings of the 2022 International Wireless Communications and Mobile Computing (IWCMC), Dubrovnik, Croatia, 30 May–3 June 2022; pp. 812–817. [Google Scholar]
- Wu, Z.; Shen, Q.; Wang, J. Researching on Signal Transmission Performance of LoRa Technology in Urban Environment. In Proceedings of the 2023 IEEE 12th Data Driven Control and Learning Systems Conference (DDCLS), Xiangtan, China, 12–14 May 2023; pp. 1056–1061. [Google Scholar]
- Gonzalez, C.; Gibeaux, S.; Ponte, D.; Espinosa, A.; Pitti, J.; Nolot, F. An Exploration of LoRa Network in Tropical Farming Environment. In Proceedings of the 2022 IEEE 2nd International Conference on Computer Communication and Artificial Intelligence (CCAI), Beijing, China, 6–8 May 2022; pp. 182–186. [Google Scholar]
- Sharma, A.; Singh Kapoor, D.; Nayyar, A.; Qureshi, B.; Jot Singh, K.; Thakur, K. Exploration of IoT Nodes Communication Using LoRaWAN in Forest Environment. Comput. Mater. Contin. 2022, 71, 6239–6256. [Google Scholar] [CrossRef]
- Ferreira, A.E.; Ortiz, F.M.; Costa, L.H.M.K.; Foubert, B.; Amadou, I.; Mitton, N. A Study of the LoRa Signal Propagation in Forest, Urban, and Suburban Environments. Ann. Telecommun. 2020, 75, 333–351. [Google Scholar] [CrossRef]
- Villarim, M.R.; Vitor Holanda De Luna, J.; De Farias Medeiros, D.; Imaculada Soares Pereira, R.; De Souza, C.P.; Baiocchi, O.; Da Cunha Martins, F.C. An Evaluation of LoRa Communication Range in Urban and Forest Areas: A Case Study in Brazil and Portugal. In Proceedings of the 2019 IEEE 10th Annual Information Technology, Electronics and Mobile Communication Conference (IEMCON), Vancouver, BC, Canada, 17–19 October 2019; pp. 0827–0832. [Google Scholar]
- Pakrooh, R.; Bohlooli, A. A Survey on Unmanned Aerial Vehicles-Assisted Internet of Things: A Service-Oriented Classification. Wirel. Pers. Commun. 2021, 119, 1541–1575. [Google Scholar] [CrossRef]
- Gu, X.; Zhang, G. A Survey on UAV-Assisted Wireless Communications: Recent Advances and Future Trends. Comput. Commun. 2023, 208, 44–78. [Google Scholar] [CrossRef]
- Wei, Z.; Zhu, M.; Zhang, N.; Wang, L.; Zou, Y.; Meng, Z.; Wu, H.; Feng, Z. UAV-Assisted Data Collection for Internet of Things: A Survey. IEEE Internet Things J. 2022, 9, 15460–15483. [Google Scholar] [CrossRef]
- Torres-Sanz, V.; Sanguesa, J.A.; Serna, F.; Martinez, F.J.; Garrido, P.; Calafate, C.T. Analysis of the Influence of Terrain on LoRaWAN-Based IoT Deployments. In Proceedings of the Int’l ACM Conference on Modeling Analysis and Simulation of Wireless and Mobile Systems, Montreal, QC, Canada, 30 October 2023; pp. 217–224. [Google Scholar]
- Dambal, V.A.; Mohadikar, S.; Kumbhar, A.; Guvenc, I. Improving LoRa Signal Coverage in Urban and Sub-Urban Environments with UAVs. In Proceedings of the 2019 International Workshop on Antenna Technology (iWAT), Miami, FL, USA, 3–6 March 2019; pp. 210–213. [Google Scholar]
- Bariah, L.; Jaafar, W.; Muhaidat, S.; Elgala, H.; Yanikomeroglu, H. On the Error Performance of LoRa-Enabled Aerial Networks Over Shadowed Rician Fading Channels. IEEE Commun. Lett. 2022, 26, 2322–2326. [Google Scholar] [CrossRef]
- Xiong, R.; Liang, C.; Zhang, H.; Xu, X.; Luo, J. FlyingLoRa: Towards Energy Efficient Data Collection in UAV-Assisted LoRa Networks. Comput. Netw. 2023, 220, 109511. [Google Scholar] [CrossRef]
- Panga, S.M.S.; Borkotoky, S.S. Leveraging Wake-Up Radios in UAV-Aided LoRa Networks: Some Preliminary Results on a Random-Access Scheme. In Proceedings of the 2023 17th International Conference on Telecommunications (ConTEL), Graz, Austria, 11–13 July 2023; pp. 1–7. [Google Scholar]
- Bianco, G.M.; Marrocco, G. Body-UAV Near-Ground LoRa Links through a Mediterranean Forest. IEEE Trans. Antennas Propagat. 2023, 71, 6214–6218. [Google Scholar] [CrossRef]
- Andreadis, A.; Giambene, G.; Zambon, R. Role of UAVs and HAPS for IoT-Based Monitoring in Emergency Scenarios. In Proceedings of the 2023 International Conference on Information and Communication Technologies for Disaster Management (ICT-DM), Cosenza, Italy, 13–15 September 2023; pp. 1–8. [Google Scholar]
- Jia, B.; Qiao, W.; Huang, B.; Yang, H.; Wang, E. Sequentially Localizing LoRa Terminals with A Single UAV. In Proceedings of the 2023 IEEE Wireless Communications and Networking Conference (WCNC), Glasgow, UK, 26–29 March 2023; pp. 1–6. [Google Scholar]
- Andreadis, A.; Giambene, G.; Zambon, R. Low-Power IoT for Monitoring Unconnected Remote Areas. Sensors 2023, 23, 4481. [Google Scholar] [CrossRef] [PubMed]
- Zhang, Z.; Zhou, C.; Sheng, L.; Cao, S. Optimization Schemes for UAV Data Collection with LoRa 2.4 GHz Technology in Remote Areas without Infrastructure. Drones 2022, 6, 173. [Google Scholar] [CrossRef]
- Trasviña-Moreno, C.; Blasco, R.; Marco, Á.; Casas, R.; Trasviña-Castro, A. Unmanned Aerial Vehicle Based Wireless Sensor Network for Marine-Coastal Environment Monitoring. Sensors 2017, 17, 460. [Google Scholar] [CrossRef] [PubMed]
- Vlasceanu, E.; Dima, M.; Popescu, D.; Ichim, L. Sensor and Communication Considerations in UAV-WSN Based System for Precision Agriculture. In Proceedings of the 2019 IEEE International Conference on Cybernetics and Intelligent Systems (CIS) and IEEE Conference on Robotics, Automation and Mechatronics (RAM), Bangkok, Thailand, 18–20 November 2019; pp. 281–286. [Google Scholar]
- Holtorf, L.; Titov, I.; Daschner, F.; Gerken, M. UAV-Based Wireless Data Collection from Underground Sensor Nodes for Precision Agriculture. AgriEngineering 2023, 5, 338–354. [Google Scholar] [CrossRef]
- Cariou, C.; Moiroux-Arvis, L.; Pinet, F.; Chanet, J.-P. Data Collection from Buried Sensor Nodes by Means of an Unmanned Aerial Vehicle. Sensors 2022, 22, 5926. [Google Scholar] [CrossRef]
- Zhang, M.; Li, X. Drone-Enabled Internet-of-Things Relay for Environmental Monitoring in Remote Areas without Public Networks. IEEE Internet Things J. 2020, 7, 7648–7662. [Google Scholar] [CrossRef]
- Chen, L.-Y.; Huang, H.-S.; Wu, C.-J.; Tsai, Y.-T.; Chang, Y.-S. A LoRa-Based Air Quality Monitor on Unmanned Aerial Vehicle for Smart City. In Proceedings of the 2018 International Conference on System Science and Engineering (ICSSE), New Taipei, Taiwan, 28–30 June 2018; pp. 1–5. [Google Scholar]
- Camarillo-Escobedo, R.; Flores, J.L.; Marin-Montoya, P.; García-Torales, G.; Camarillo-Escobedo, J.M. Smart Multi-Sensor System for Remote Air Quality Monitoring Using Unmanned Aerial Vehicle and LoRaWAN. Sensors 2022, 22, 1706. [Google Scholar] [CrossRef]
- Martinez-Caro, J.-M.; Cano, M.-D. IoT System Integrating Unmanned Aerial Vehicles and LoRa Technology: A Performance Evaluation Study. Wirel. Commun. Mob. Comput. 2019, 2019, 4307925. [Google Scholar] [CrossRef]
- Chen, C.; Luo, J.; Xu, Z.; Xiong, R.; Yin, Z.; Lin, J.; Shen, D. LoRaDrone: Enabling Low-Power LoRa Data Transmission via a Mobile Approach. In Proceedings of the 2022 18th International Conference on Mobility, Sensing and Networking (MSN), Guangzhou, China, 14–16 December 2022; pp. 239–246. [Google Scholar]
- Chen, C.; Luo, J.; Xu, Z.; Xiong, R.; Shen, D.; Yin, Z. Enabling Large-Scale Low-Power LoRa Data Transmission via Multiple Mobile LoRa Gateways. Comput. Netw. 2023, 237, 110083. [Google Scholar] [CrossRef]
- De Rango, F.; Stumpo, D. Supporting Path Planning in LoRa-Based UAVs for Dynamic Coverage for IoT Devices. In Proceedings of the 2023 IEEE 20th Consumer Communications & Networking Conference (CCNC), Las Vegas, NV, USA, 8–11 January 2023; pp. 337–340. [Google Scholar]
- Ferreira, F.H.C.D.S.; Neto, M.C.D.A.; Barros, F.J.B.; Araújo, J.P.L.D. Intelligent Drone Positioning via BIC Optimization for Maximizing LPWAN Coverage and Capacity in Suburban Amazon Environments. Sensors 2023, 23, 6231. [Google Scholar] [CrossRef]
- Vishnevskiy, V.M.; Samouylov, K.E.; Kozyrev, D.V. (Eds.) Distributed Computer and Communication Networks. In Proceedings of the 19th International Conference, DCCN 2016, Moscow, Russia, 21–25 November 2016; Revised Selected Papers; Communications in Computer and Information Science. Springer International Publishing: Cham, Switzerland, 2016; Volume 678, ISBN 978-3-319-51916-6. [Google Scholar]
- Moheddine, A.; Patrone, F.; Marchese, M. UAV and IoT Integration: A Flying Gateway. In Proceedings of the 2019 26th IEEE International Conference on Electronics, Circuits and Systems (ICECS), Genoa, Italy, 27–29 November 2019; pp. 121–122. [Google Scholar]
- Almalki, F.A.; Soufiene, B.O.; Alsamhi, S.H.; Sakli, H. A Low-Cost Platform for Environmental Smart Farming Monitoring System Based on IoT and UAVs. Sustainability 2021, 13, 5908. [Google Scholar] [CrossRef]
- Park, S.; Yun, S.; Kim, H.; Kwon, R.; Ganser, J.; Anthony, S. Forestry Monitoring System Using LoRa and Drone. In Proceedings of the 8th International Conference on Web Intelligence, Mining and Semantics, Novi Sad, Serbia, 25–27 June 2018; pp. 1–8. [Google Scholar]
- Delafontaine, V.; Schiano, F.; Cocco, G.; Rusu, A.; Floreano, D. Drone-Aided Localization in LoRa IoT Networks. In Proceedings of the 2020 IEEE International Conference on Robotics and Automation (ICRA), Paris, France, 31 May–31 August 2020; pp. 286–292. [Google Scholar]
- Behjati, M.; Mohd Noh, A.B.; Alobaidy, H.A.H.; Zulkifley, M.A.; Nordin, R.; Abdullah, N.F. LoRa Communications as an Enabler for Internet of Drones towards Large-Scale Livestock Monitoring in Rural Farms. Sensors 2021, 21, 5044. [Google Scholar] [CrossRef]
- Mohd Noh, A.; Nordin, R. Empirical Study of Drone-LoRa Enable Performance to Doppler Robustness for Livestock Industry. Int. J. Integr. Eng. 2022, 14, 212–227. [Google Scholar] [CrossRef]
- Gallego-Madrid, J.; Molina-Zarca, A.; Sanchez-Iborra, R.; Bernal-Bernabe, J.; Santa, J.; Ruiz, P.M.; Skarmeta-Gómez, A.F. Enhancing Extensive and Remote LoRa Deployments through MEC-Powered Drone Gateways. Sensors 2020, 20, 4109. [Google Scholar] [CrossRef]
- Leenders, G.; Ottoy, G.; Callebaut, G.; Van Der Perre, L.; De Strycker, L. An Energy-Efficient LoRa Multi-Hop Protocol through Preamble Sampling. In Proceedings of the 2023 IEEE Wireless Communications and Networking Conference (WCNC), Glasgow, UK, 26–29 March 2023; pp. 1–6. [Google Scholar]
- Cotrim, J.R.; Margi, C.B.; Kleinschmidt, J.H. Design of a Gateway-Based Relay Node for LoRaWAN Multihop Networks. In Proceedings of the 2022 Symposium on Internet of Things (SIoT), São Paulo, Brazil, 24–28 October 2022; pp. 1–4. [Google Scholar]
- Prade, L.; Moraes, J.; De Albuquerque, E.; Rosário, D.; Both, C.B. Multi-Radio and Multi-Hop LoRa Communication Architecture for Large Scale IoT Deployment. Comput. Electr. Eng. 2022, 102, 108242. [Google Scholar] [CrossRef]
- Wong, A.W.-L.; Goh, S.L.; Hasan, M.K.; Fattah, S. Multi-Hop and Mesh for LoRa Networks: Recent Advancements, Issues, and Recommended Applications. ACM Comput. Surv. 2024, 56, 1–43. [Google Scholar] [CrossRef]
- Tondo, F.A.; Afhamisis, M.; Montejo-Sánchez, S.; López, O.L.A.; Palattella, M.R.; Souza, R.D. Multiple Channel LoRa-to-LEO Scheduling for Direct-to-Satellite IoT. IEEE Access 2024, 12, 30627–30637. [Google Scholar] [CrossRef]
- Zhou, W.; Hong, T.; Ding, X.; Zhang, G. LoRa Performance Analysis for LEO Satellite IoT Networks. In Proceedings of the 2021 13th International Conference on Wireless Communications and Signal Processing (WCSP), Changsha, China, 20–22 October 2021; pp. 1–5. [Google Scholar]
- Zadorozhny, A.M.; Doroshkin, A.A.; Gorev, V.N.; Melkov, A.V.; Mitrokhin, A.A.; Prokopyev, V.Y.; Prokopyev, Y.M. First Flight-Testing of LoRa Modulation in Satellite Radio Communications in Low-Earth Orbit. IEEE Access 2022, 10, 100006–100023. [Google Scholar] [CrossRef]



















| Literature | Architecture/Protocol of UAV-Assisted LoRa Network | Integrated Design of UAV with LoRa End-Device/Gateway | ||||
|---|---|---|---|---|---|---|
| Point-to-Point | Custom | LoRaWAN | Carrying LoRaWAN Module | Carrying LoRaWAN End-Devices | Carrying LoRaWAN Gateway | |
| [27] | √ | √ | ||||
| [28] | Key-Value | √ | ||||
| [29] | √ | √ | ||||
| [30] | √ | √ | ||||
| [31] | √ | √ | ||||
| [32] | √ | √ | ||||
| [33] | √ | √ | ||||
| [34] | √ | √ | ||||
| [24] | √ | √ | ||||
| [25] | √ | √ | ||||
| [35] | √ | √ | ||||
| [36] | √ | √ | ||||
| [37] | √ | √ | ||||
| [38] | √ | √ | ||||
| [39] | √ | √ | ||||
| [20] | √ | √ (Cellular) | ||||
| [43] | √ | √ (Cellular) | ||||
| [42] | √ | √ (Wi-Fi) | ||||
| [40] | √ | √ (Wi-Fi, cellular) | ||||
| [41] | √ | √ (Wi-Fi, cellular) | ||||
| [44] | √ | √ (Local storage) | ||||
| [45] | √ | √ (Local storage) | ||||
| [46] | √ | √ (Local storage) | ||||
| Our Work | √ | √ (Integrated solution of “UAV + Remote Controller + Server”) | ||||
| PSDK | MSDK | |
|---|---|---|
| Development Device | UAV payload | Mobile device |
| Hardware Platform | Mainstream Embedded Hardware Platforms, such as STM32, Raspberry Pi, etc. | Nexus Devices (connected to Remote Controller) or Remote Controller |
| Software Platform | Linux, ROS and RTOS | iOS and Android |
| UAV channel resources | Bidirectional wired communication between User payload and UAV | Bidirectional wireless communication between Remote Controller and UAV |
| Specific function | Power supply Time synchronization | Networking capability UAV flight control |
| General function | GPS information subscription Camera data acquisition and control Flight parameter subscription... | |
| Configuration | Value |
|---|---|
| Bandwidth | 125 KHz |
| Code Rate | CR_4_5 |
| Spreading Factor | 11 |
| Transmission power | 17 dbm |
| Payload | 28 Byte |
| Mode | Class A |
| Antenna gain | 2 dbi |
| Transmission period | 10 s |
Disclaimer/Publisher’s Note: The statements, opinions and data contained in all publications are solely those of the individual author(s) and contributor(s) and not of MDPI and/or the editor(s). MDPI and/or the editor(s) disclaim responsibility for any injury to people or property resulting from any ideas, methods, instructions or products referred to in the content. |
© 2024 by the authors. Licensee MDPI, Basel, Switzerland. This article is an open access article distributed under the terms and conditions of the Creative Commons Attribution (CC BY) license (https://creativecommons.org/licenses/by/4.0/).
Share and Cite
Zhao, H.; Tang, W.; Chen, S.; Li, A.; Li, Y.; Cheng, W. Design and Implementation of a Novel UAV-Assisted LoRaWAN Network. Drones 2024, 8, 520. https://doi.org/10.3390/drones8100520
Zhao H, Tang W, Chen S, Li A, Li Y, Cheng W. Design and Implementation of a Novel UAV-Assisted LoRaWAN Network. Drones. 2024; 8(10):520. https://doi.org/10.3390/drones8100520
Chicago/Turabian StyleZhao, Honggang, Wenxin Tang, Sitong Chen, Aoyang Li, Yong Li, and Wei Cheng. 2024. "Design and Implementation of a Novel UAV-Assisted LoRaWAN Network" Drones 8, no. 10: 520. https://doi.org/10.3390/drones8100520
APA StyleZhao, H., Tang, W., Chen, S., Li, A., Li, Y., & Cheng, W. (2024). Design and Implementation of a Novel UAV-Assisted LoRaWAN Network. Drones, 8(10), 520. https://doi.org/10.3390/drones8100520

