DDEYOLOv9: Network for Detecting and Counting Abnormal Fish Behaviors in Complex Water Environments
Abstract
1. Introduction
- This study collected and created a dataset for recognizing abnormal fish behavior, called the “Abnormal Behavior Dataset of Takifugu rubripes”. This dataset comprises 4000 annotated images of 50 Takifugu rubripes. This dataset fills a gap in resources for related research fields, providing valuable data support for researchers. By thoroughly analyzing this dataset, we can more accurately identify abnormal fish behavior, thereby providing strong support for the conservation of aquatic organisms and the maintenance of ecological balance.
- This study designed the DRNELAN4 module to enhance the receptive field, improve the network’s perception of global features, enable the model to better capture contextual information of input data, and alleviate issues such as image turbidity and occlusion in complex underwater environments for fish imagery.
- The DCNV4-Dyhead detection head proposed in this paper effectively enhances the adaptability to scale transformation and shape change of detected fish, improves the perception ability and detection accuracy of the model, and enables the model to accurately detect various abnormal behaviors of fish through images.
- By dynamically adjusting the weight and optimization strategy of easy samples and hard samples, the proposed EMA-SlideLoss loss function enables the model to pay more attention to fish with abnormal behaviors that are difficult to identify and fewer in number and alleviates the problem of sample imbalance in the dataset.
2. Materials and Methods
2.1. Data Acquisition and Annotation
2.1.1. Prepare the Required Materials
2.1.2. Data Acquisition
2.1.3. Data Annotation and Dataset Construction
2.2. The Proposed Method
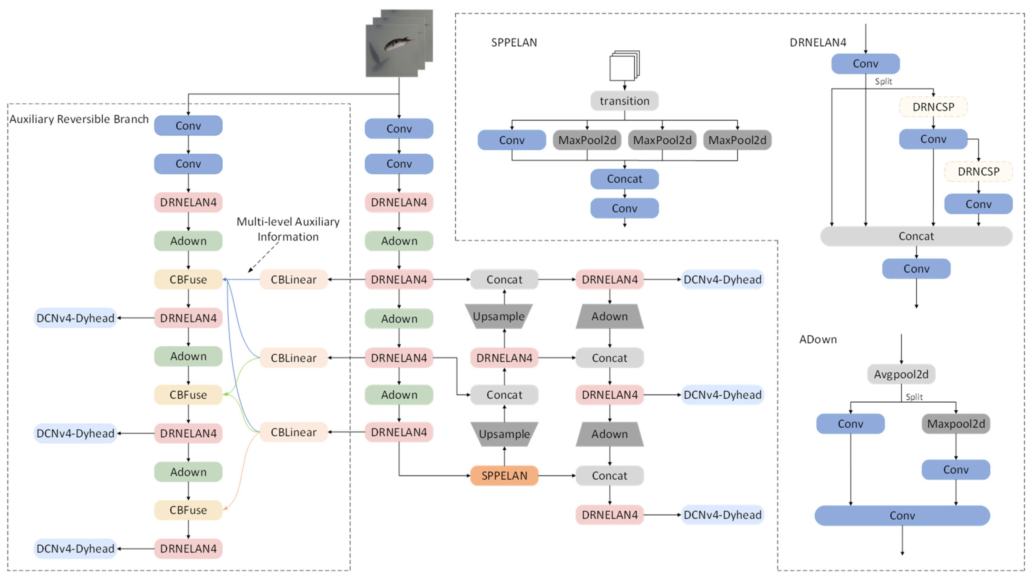
2.2.1. DDEYOLOv9 Fish Abnormal Behavior Detection and Counting Model
2.2.2. YOLOv9 Network Model
2.2.3. DRNELAN4 Model
2.2.4. DCNv4-Dyhead Model
2.2.5. EMA-SlideLoss
2.3. Experimental Platform and Model Training Parameters
2.3.1. Experiment Platform and Training Hyperparameters
2.3.2. Evaluation Criteria
2.3.3. Experimental Design
3. Results and Discussion
3.1. Comparison Experiment before and after Model Improvement
3.2. Ablation Experiments
3.3. Model Comparison Experiment
4. Conclusions
Author Contributions
Funding
Institutional Review Board Statement
Data Availability Statement
Acknowledgments
Conflicts of Interest
References
- Yang, X.; Zhang, S.; Liu, J.; Gao, Q.; Dong, S.; Zhou, C. Deep learning for smart fish farming: Applications, opportunities and challenges. Rev. Aquac. 2021, 13, 66–90. [Google Scholar] [CrossRef]
- Zhao, S.; Zhang, S.; Liu, J.; Wang, H.; Zhu, J.; Li, D.; Zhao, R. Application of machine learning in intelligent fish aquaculture: A review. Aquaculture 2021, 540, 736724. [Google Scholar] [CrossRef]
- Zhang, L.; Li, B.; Sun, X.; Hong, Q.; Duan, Q. Intelligent fish feeding based on machine vision: A review. Biosyst. Eng. 2023, 231, 133–164. [Google Scholar] [CrossRef]
- Yu, X.; Wang, Y.; An, D.; Wei, Y. Identification methodology of special behaviors for fish school based on spatial behavior characteristics. Comput. Electron. Agric. 2021, 185, 106169. [Google Scholar] [CrossRef]
- Kaur, G.; Adhikari, N.; Krishnapriya, S.; Wawale, S.G.; Malik, R.Q.; Zamani, A.S.; Perez-Falcon, J.; Osei-Owusu, J. Recent advancements in deep learning frameworks for precision fish farming opportunities, challenges, and applications. J. Food Qual. 2023, 2023, 4399512. [Google Scholar] [CrossRef]
- Gupta, A.; Bringsdal, E.; Knausgård, K.M.; Goodwin, M. Accurate wound and lice detection in Atlantic salmon fish using a convolutional neural network. Fishes 2022, 7, 345. [Google Scholar] [CrossRef]
- Yu, G.; Zhang, J.; Chen, A.; Wan, R. Detection and identification of fish skin health status referring to four common diseases based on improved yolov4 model. Fishes 2023, 8, 186. [Google Scholar] [CrossRef]
- Zhao, S.; Zhang, S.; Lu, J.; Wang, H.; Feng, Y.; Shi, C.; Li, D.; Zhao, R. A lightweight dead fish detection method based on deformable convolution and YOLOV4. Comput. Electron. Agric. 2022, 198, 107098. [Google Scholar] [CrossRef]
- Wang, H.; Zhang, S.; Zhao, S.; Wang, Q.; Li, D.; Zhao, R. Real-time detection and tracking of fish abnormal behavior based on improved YOLOV5 and SiamRPN++. Comput. Electron. Agric. 2022, 192, 106512. [Google Scholar] [CrossRef]
- Wang, H.; Zhang, S.; Zhao, S.; Lu, J.; Wang, Y.; Li, D.; Zhao, R. Fast detection of cannibalism behavior of juvenile fish based on deep learning. Comput. Electron. Agric. 2022, 198, 107033. [Google Scholar] [CrossRef]
- Cai, Y.; Yao, Z.; Jiang, H.; Qin, W.; Xiao, J.; Huang, X.; Pan, J.; Feng, H. Rapid detection of fish with SVC symptoms based on machine vision combined with a NAM-YOLO v7 hybrid model. Aquaculture 2024, 582, 740558. [Google Scholar] [CrossRef]
- Wang, Z.; Zhang, X.; Su, Y.; Li, W.; Yin, X.; Li, Z.; Ying, Y.; Wang, J.; Wu, J.; Miao, F.; et al. Abnormal Behavior Monitoring Method of Larimichthys crocea in Recirculating Aquaculture System Based on Computer Vision. Sensors 2023, 23, 2835. [Google Scholar] [CrossRef] [PubMed]
- Hou, H.; Zhang, Y.; Ma, Z.; Wang, X.; Su, P.; Wang, H.; Liu, Y. Life cycle assessment of tiger puffer (Takifugu rubripes) farming: A case study in Dalian, China. Sci. Total Environ. 2022, 823, 153522. [Google Scholar] [CrossRef] [PubMed]
- Liao, Z.; Cui, X.; Luo, X.; Ma, Q.; Wei, Y.; Liang, M.; Xu, H. Exposure of farmed fish to petroleum hydrocarbon pollution and the recovery process: A simulation experiment with tiger puffer Takifugu rubripes. Sci. Total Environ. 2024, 913, 169743. [Google Scholar] [CrossRef] [PubMed]
- Islam, S.I.; Ahammad, F.; Mohammed, H. Cutting-edge technologies for detecting and controlling fish diseases: Current status, outlook, and challenges. J. World Aquac. Soc. 2024, 55, 13051. [Google Scholar] [CrossRef]
- Cheng, S.; Zhao, K.; Zhang, D. Abnormal water quality monitoring based on visual sensing of three-dimensional motion behavior of fish. Symmetry 2019, 11, 1179. [Google Scholar] [CrossRef]
- Bao, Y.J.; Ji, C.Y.; Zhang, B.; Gu, J.L. Representation of freshwater aquaculture fish behavior in low dissolved oxygen condition based on 3D computer vision. Mod. Phys. Lett. B 2018, 32, 1840090. [Google Scholar] [CrossRef]
- Ren, S.; He, K.; Girshick, R.; Sun, J. Faster R-CNN: Towards real-time object detection with region proposal networks. IEEE Trans. Pattern Anal. Mach. Intell. 2016, 39, 1137–1149. [Google Scholar] [CrossRef] [PubMed]
- Redmon, J.; Divvala, S.; Girshick, R.; Farhadi, A. You only look once: Unified, real-time object detection. In Proceedings of the IEEE Conference on Computer Vision and Pattern Recognition, Las Vegas, NV, USA, 27–30 June 2016; pp. 779–788. [Google Scholar] [CrossRef]
- Liu, W.; Anguelov, D.; Erhan, D.; Szegedy, C.; Reed, S.; Fu, C.; Berg, A.C. SSD: Single shot multibox detector. In Proceedings of the Computer Vision—ECCV 2016: 14th European Conference, Amsterdam, The Netherlands, 11–14 October 2016; pp. 21–37. [Google Scholar] [CrossRef]
- Krichen, M. Convolutional neural networks: A survey. Computers 2023, 12, 151. [Google Scholar] [CrossRef]
- Xie, X.; Cheng, G.; Li, Q.; Miao, S.; Li, K.; Han, J. Fewer is more: Efficient object detection in large aerial images. Sci. China Inf. Sci. 2024, 67, 112106. [Google Scholar] [CrossRef]
- Wang, C.; Yeh, I.; Liao, H.M. YOLOv9: Learning What You Want to Learn Using Programmable Gradient Information. arXiv 2024, arXiv:2402.13616. [Google Scholar]
- Wang, C.; Liao, H.M.; Yeh, I. Designing network design strategies through gradient path analysis. arXiv 2022, arXiv:2211.04800. [Google Scholar] [CrossRef]
- Dai, X.; Chen, Y.; Xiao, B.; Chen, D.; Liu, M.; Yuan, L.; Zhang, L. Dynamic head: Unifying object detection heads with attentions. In Proceedings of the IEEE/CVF Conference on Computer Vision and Pattern Recognition (CVPR), Nashville, TN, USA, 20–25 June 2021; pp. 7369–7378. [Google Scholar] [CrossRef]
- Zhu, X.; Hu, H.; Lin, S.; Dai, J. Deformable convnets v2: More deformable, better results. In Proceedings of the IEEE/CVF Conference on Computer Vision and Pattern Recognition, Long Beach, CA, USA, 15–20 June 2019; pp. 9308–9316. [Google Scholar] [CrossRef]
- Xiong, Y.; Li, Z.; Chen, Y.; Wang, F.; Zhu, X.; Luo, J.; Wang, W.; Lu, T.; Li, H.; Qiao, Y.; et al. Efficient Deformable ConvNets: Rethinking Dynamic and Sparse Operator for Vision Applications. arXiv 2024, arXiv:2401.06197. [Google Scholar] [CrossRef]
- Wang, C.; Bochkovskiy, A.; Liao, H.M. YOLOv7: Trainable Bag-of-Freebies Sets New State-of-the-Art for Real-Time Object Detectors. In Proceedings of the IEEE/CVF Conference on Computer Vision and Pattern Recognition, Vancouver, BC, Canada, 17–24 June 2023; pp. 7464–7475. [Google Scholar] [CrossRef]














| Platform | Version |
|---|---|
| CPU | Intel(R) Core(TM) i7-12700, 2.1 GHz |
| GPU | GeForce RTX 3070 Ti |
| CUDA/CUDNN | V 11.3.1/V 8.2.1 |
| Python | V 3.8 |
| Pytorch | V 1.10.0 |
| Model | DRBGELAN | DCNv4-Dyhead | EMA-SlideLoss | Precision P/% | Recall R/% | Mean Average Precision mAP/% | Frames per Second FPS/f·s−1 |
|---|---|---|---|---|---|---|---|
| YOLOv9 | 86.3 | 84.9 | 88.7 | 74 | |||
| Model 1 | √ | 88.6 | 86.4 | 89.6 | 103 | ||
| Model 2 | √ | 89.4 | 86.8 | 90.2 | 86 | ||
| Model 3 | √ | 90.2 | 89.8 | 91.5 | 74 | ||
| Model 4 | √ | √ | 90.6 | 87.9 | 91.9 | 119 | |
| Model 5 | √ | √ | 91.4 | 90.1 | 92.5 | 103 | |
| Model 6 | √ | √ | 90.8 | 90.3 | 91.8 | 86 | |
| DDEYOLOv9 | √ | √ | √ | 91.7 | 90.4 | 94.1 | 119 |
| Model | Precision P/% | Recall R/% | Mean Average Precision mAP/% | Frames per Second FPS/f·s−1 |
|---|---|---|---|---|
| Faster-RCNN | 73.6 | 76.8 | 77.1 | 32 |
| SSD | 77.4 | 77.2 | 79 | 45 |
| YOLOv7 | 80.3 | 79.6 | 82.1 | 62 |
| YOLOv8 | 86.5 | 79.7 | 85.7 | 66 |
| YOLOv9 | 86.3 | 84.9 | 88.7 | 74 |
| DDEYOLOv9 | 91.7 | 90.4 | 94.1 | 119 |
Disclaimer/Publisher’s Note: The statements, opinions and data contained in all publications are solely those of the individual author(s) and contributor(s) and not of MDPI and/or the editor(s). MDPI and/or the editor(s) disclaim responsibility for any injury to people or property resulting from any ideas, methods, instructions or products referred to in the content. |
© 2024 by the authors. Licensee MDPI, Basel, Switzerland. This article is an open access article distributed under the terms and conditions of the Creative Commons Attribution (CC BY) license (https://creativecommons.org/licenses/by/4.0/).
Share and Cite
Li, Y.; Hu, Z.; Zhang, Y.; Liu, J.; Tu, W.; Yu, H. DDEYOLOv9: Network for Detecting and Counting Abnormal Fish Behaviors in Complex Water Environments. Fishes 2024, 9, 242. https://doi.org/10.3390/fishes9060242
Li Y, Hu Z, Zhang Y, Liu J, Tu W, Yu H. DDEYOLOv9: Network for Detecting and Counting Abnormal Fish Behaviors in Complex Water Environments. Fishes. 2024; 9(6):242. https://doi.org/10.3390/fishes9060242
Chicago/Turabian StyleLi, Yinjia, Zeyuan Hu, Yixi Zhang, Jihang Liu, Wan Tu, and Hong Yu. 2024. "DDEYOLOv9: Network for Detecting and Counting Abnormal Fish Behaviors in Complex Water Environments" Fishes 9, no. 6: 242. https://doi.org/10.3390/fishes9060242
APA StyleLi, Y., Hu, Z., Zhang, Y., Liu, J., Tu, W., & Yu, H. (2024). DDEYOLOv9: Network for Detecting and Counting Abnormal Fish Behaviors in Complex Water Environments. Fishes, 9(6), 242. https://doi.org/10.3390/fishes9060242

