Enhancing Path Planning Capabilities of Automated Guided Vehicles in Dynamic Environments: Multi-Objective PSO and Dynamic-Window Approach
Abstract
1. Introduction
- The integration of MOPSO and DWA enables the efficient management of multi-objective optimization challenges and dynamic environmental dynamics in AGV path planning.
- Empirical assessments of the proposed approach across diverse scenarios, substantiating its effectiveness in optimizing objectives, averting collisions, and accommodating environmental fluctuations.
- Comparative analyses against extant methodologies to demonstrate the superiority of the proposed method in terms of efficiency, effectiveness, and adaptability.
2. Related Work
2.1. Automated Guided Vehicles
2.2. Particle Swarm Optimization (PSO)
| Algorithm 1: A pseudo-code PSO | |
| Input: particles V, S, Np, and fitness function Output: Solution as global best position S | |
| 1. 2. 3. 4. 5. 6. 7. 8. 9. 10. | Start Initializing particles: Equation (3) Initializing global best position and fitness While termination condition is not met For each particle Updating particle’s velocity: Equation (4) Updating particle’s position: Equation (5) Evaluating fitness of the particle’s new position Updating personal best position and fitness Updating global best position and fitness End |
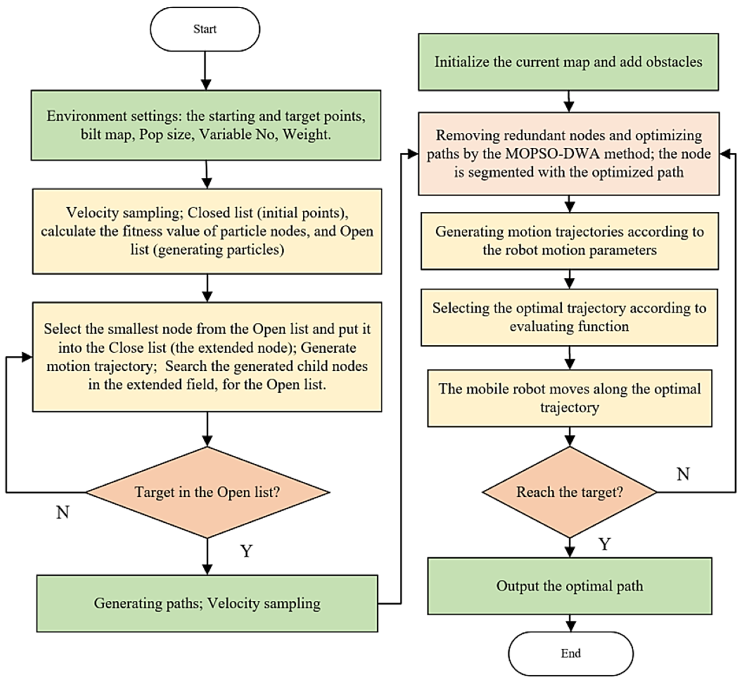
3. Results of MOPSO-DWA for Enhancing AGV Path Planning
3.1. Dynamic-Window Approach (DWA)
3.2. Multi-Object Particle Swarm Optimization (MOPSO)
3.3. Integration of MOPSO and DWA
4. Experimental Results and Discussion
4.1. System Environmental Settings
- (1)
- Sensor module: This component includes various sensors such as LiDAR [38], cameras, and proximity sensors to perceive the environment and gather information about obstacles, paths, and other relevant data.
- (2)
- Localization module: Responsible for estimating and updating the AGV’s position and orientation in real-time. Utilizes techniques like odometry, GPS, or simultaneous localization and mapping to provide accurate localization information.
- (3)
- Mapping module: Generates and maintains a map of the environment that includes information like obstacles, paths, and other relevant features. It uses sensor and localization module data to create and update the map.
- (4)
- Path planning module: Determines the optimal path for the AGV to navigate from its current position to the desired destination. It considers factors such as obstacle avoidance, path smoothness, shortest distance, or time constraints by utilizing the MOPSO algorithm.
- (5)
- Trajectory planning module: The optimal planned path into a smooth and feasible trajectory for the AGV to follow the obtained path. It considers the AGV’s dynamic constraints such as acceleration, deceleration, and maximum velocity to generate a safe and achievable trajectory.
- (6)
- Control module: The trajectory planning module receives the trajectory and generates control signals to actuate the AGV. Controls the AGV’s actuators such as motors or steering mechanisms to execute the planned trajectory. Monitors and adjusts the AGV’s motion based on sensor feedback and the environment.
- (7)
- Communication module: Facilitates communication and coordination between the AGV and other entities such as a central control system or other AGVs. Enables exchanging information, commands, and status updates to ensure synchronized operations and efficient coordination.
- (8)
- Central control system: A centralized control and coordination mechanism is provided for multiple AGVs in a fleet. Monitors and manages the overall operation of the AGVs, assigns tasks, and optimizes resource allocation. Integrates with the communication module to exchange information with individual AGVs.
4.2. Experimental Results
4.3. Discussion Results
5. Conclusions
Author Contributions
Funding
Institutional Review Board Statement
Data Availability Statement
Conflicts of Interest
References
- De Ryck, M.; Versteyhe, M.; Debrouwere, F. Automated guided vehicle systems, state-of-the-art control algorithms and techniques. J. Manuf. Syst. 2020, 54, 152–173. [Google Scholar] [CrossRef]
- Bechtsis, D.; Tsolakis, N.; Vlachos, D.; Iakovou, E. Sustainable supply chain management in the digitalisation era: The impact of Automated Guided Vehicles. J. Clean. Prod. 2017, 142, 3970–3984. [Google Scholar] [CrossRef]
- Gonzalez, S.R.; Zambrano, G.M.; Mondragon, I.F. Semi-heterarchical architecture to AGV adjustable autonomy within FMSs. IFAC-Pap. 2019, 52, 7–12. [Google Scholar] [CrossRef]
- Oyekanlu, E.A.; Smith, A.C.; Thomas, W.P.; Mulroy, G.; Hitesh, D.; Ramsey, M.; Kuhn, D.J.; Mcghinnis, J.D.; Buonavita, S.C.; Looper, N.A. A review of recent advances in automated guided vehicle technologies: Integration challenges and research areas for 5G-based smart manufacturing applications. IEEE Access 2020, 8, 202312–202353. [Google Scholar] [CrossRef]
- Karur, K.; Sharma, N.; Dharmatti, C.; Siegel, J.E. A survey of path planning algorithms for mobile robots. Vehicles 2021, 3, 448–468. [Google Scholar] [CrossRef]
- Zhan, F.B. Three fastest shortest path algorithms on real road networks: Data structures and procedures. J. Geogr. Inf. Decis. Anal. 1997, 1, 69–82. [Google Scholar]
- Duchoň, F.; Babinec, A.; Kajan, M.; Beňo, P.; Florek, M.; Fico, T.; Jurišica, L. Path planning with modified a star algorithm for a mobile robot. Procedia Eng. 2014, 96, 59–69. [Google Scholar] [CrossRef]
- Wang, H.; Yu, Y.; Yuan, Q. Application of Dijkstra algorithm in robot path-planning. In Proceedings of the 2011 2nd International Conference on Mechanic Automation and Control Engineering, Hohhot, China, 15–17 July 2011; IEEE: Piscataway, NJ, USA, 2011; pp. 1067–1069. [Google Scholar]
- LaValle, S.M.; Kuffner, J.J.; Donald, B.R. Rapidly-exploring random trees: Progress and prospects. Algorithmic Comput. Robot. New Dir. 2001, 5, 293–308. [Google Scholar]
- Raja, P.; Pugazhenthi, S. Optimal path planning of mobile robots: A review. Int. J. Phys. Sci. 2012, 7, 1314–1320. [Google Scholar] [CrossRef]
- Tang, G.; Tang, C.; Claramunt, C.; Hu, X.; Zhou, P. Geometric A-star algorithm: An improved A-star algorithm for AGV path planning in a port environment. IEEE Access 2021, 9, 59196–59210. [Google Scholar] [CrossRef]
- Erke, S.; Bin, D.; Yiming, N.; Qi, Z.; Liang, X.; Dawei, Z. An improved A-Star based path planning algorithm for autonomous land vehicles. Int. J. Adv. Robot. Syst. 2020, 17, 1729881420962263. [Google Scholar] [CrossRef]
- Hu, H.; Jia, X.; He, Q.; Fu, S.; Liu, K. Deep reinforcement learning based AGVs real-time scheduling with mixed rule for flexible shop floor in industry 4.0. Comput. Ind. Eng. 2020, 149, 106749. [Google Scholar] [CrossRef]
- Wang, L.; Pan, Z.; Wang, J. A review of reinforcement learning based intelligent optimization for manufacturing scheduling. Complex Syst. Model. Simul. 2021, 1, 257–270. [Google Scholar] [CrossRef]
- Holland, J.H. Genetic algorithms. Sci. Am. 1992, 267, 66–73. [Google Scholar] [CrossRef]
- Akopov, A.S.; Beklaryan, L.A.; Thakur, M. Improvement of Maneuverability within a Multiagent Fuzzy Transportation System with the Use of Parallel Biobjective Real-Coded Genetic Algorithm. IEEE Trans. Intell. Transp. Syst. 2022, 23, 12648–12664. [Google Scholar] [CrossRef]
- Chen, J.; Liang, J.; Tong, Y. Path Planning of Mobile Robot Based on Improved Differential Evolution Algorithm. In Proceedings of the 2020 16th International Conference on Control, Automation, Robotics and Vision (ICARCV), Shenzhen, China, 13–15 December 2020; pp. 811–816. [Google Scholar]
- Li, G.; Liu, Q.; Yang, Y.; Zhao, F.; Zhou, Y.; Guo, C. An improved differential evolution based artificial fish swarm algorithm and its application to AGV path planning problems. In Proceedings of the 2017 36th Chinese Control Conference (CCC), Dalian, China, 6–28 July 2017; pp. 2556–2561. [Google Scholar]
- Kennedy, J.; Eberhart, R. Particle swarm optimization. In Proceedings of the ICNN’95—International Conference on Neural Networks, Perth, WA, Australia, 27 November–1 December 1995; Volume 6, pp. 1942–1948. [Google Scholar]
- Lin, S.; Liu, A.; Wang, J.; Kong, X. An intelligence-based hybrid PSO-SA for mobile robot path planning in warehouse. J. Comput. Sci. 2023, 67, 101938. [Google Scholar] [CrossRef]
- Yu, J.; Li, R.; Feng, Z.; Zhao, A.; Yu, Z.; Ye, Z.; Wang, J. A Novel Parallel Ant Colony Optimization Algorithm for Warehouse Path Planning. J. Control Sci. Eng. 2020, 2020, 5287189. [Google Scholar] [CrossRef]
- Karaboga, D.; Basturk, B. Artificial Bee Colony (ABC) Optimization Algorithm for Solving Constrained Optimization Problems. In Foundations of Fuzzy Logic and Soft Computing; Springer: Berlin/Heidelberg, Germany, 2007; Volume 4529, pp. 789–798. ISBN 978-3-540-72917-4/978-3-540-72950-1. [Google Scholar]
- Toufan, N.; Niknafs, A. Robot path planning based on laser range finder and novel objective functions in grey wolf optimizer. SN Appl. Sci. 2020, 2, 1–19. [Google Scholar] [CrossRef]
- de Sales Guerra Tsuzuki, M.; de Castro Martins, T.; Takase, F.K. Robot Path Planning Using Simulated Annealing. IFAC Proc. Vol. 2006, 39, 175–180. [Google Scholar] [CrossRef]
- Johnson, D.B. A note on Dijkstra’s shortest path algorithm. JACM 1973, 20, 385–388. [Google Scholar] [CrossRef]
- Han, Z.; Wang, D.; Liu, F.; Zhao, Z. Multi-AGV path planning with double-path constraints by using an improved genetic algorithm. PLoS ONE 2017, 12, e0181747. [Google Scholar] [CrossRef]
- Roberge, V.; Tarbouchi, M.; Labonte, G. Comparison of Parallel Genetic Algorithm and Particle Swarm Optimization for Real-Time UAV Path Planning. IEEE Trans. Ind. Inform. 2013, 9, 132–141. [Google Scholar] [CrossRef]
- Qiuyun, T.; Hongyan, S.; Hengwei, G.; Ping, W. Improved particle swarm optimization algorithm for AGV path planning. IEEE Access 2021, 9, 33522–33531. [Google Scholar] [CrossRef]
- Zhang, Z.; Chen, J.; Guo, Q. Agvs route planning based on region-segmentation dynamic programming in smart road network systems. Sci. Program. 2021, 2021, 9589476. [Google Scholar] [CrossRef]
- Hu, H.; Yang, X.; Xiao, S.; Wang, F. Anti-conflict AGV path planning in automated container terminals based on multi-agent reinforcement learning. Int. J. Prod. Res. 2023, 61, 65–80. [Google Scholar] [CrossRef]
- Chen, C.; Tiong, L.K. Using queuing theory and simulated annealing to design the facility layout in an AGV-based modular manufacturing system. Int. J. Prod. Res. 2019, 57, 5538–5555. [Google Scholar] [CrossRef]
- Akka, K.; Khaber, F. Mobile robot path planning using an improved ant colony optimization. Int. J. Adv. Robot. Syst. 2018, 15, 1729881418774673. [Google Scholar] [CrossRef]
- Yen, C.-T.; Cheng, M.-F. A study of fuzzy control with ant colony algorithm used in mobile robot for shortest path planning and obstacle avoidance. Microsyst. Technol. 2018, 24, 125–135. [Google Scholar] [CrossRef]
- Contreras-Cruz, M.A.; Ayala-Ramirez, V.; Hernandez-Belmonte, U.H. Mobile robot path planning using artificial bee colony and evolutionary programming. Appl. Soft Comput. 2015, 30, 319–328. [Google Scholar] [CrossRef]
- Li, H.; Chen, F.; Luo, W.; Liu, Y.; Li, J.; Sun, Z. Research on AGV Path Planning Based on Gray wolf Improved Ant Colony Optimization. In Proceedings of the IEEE 5th International Conference on Robotics, Control and Automation Engineering (RCAE), Changchun, China, 28–30 October 2022; IEEE: Piscataway, NJ, USA, 2022; pp. 221–226. [Google Scholar]
- Abbas, T.F.; Shabeeb, A.H. Path Planning and Obstacle Avoidance of a Mobile Robot based on GWO Algorithm. Al-Khwarizmi Eng. J. 2022, 18, 13–28. [Google Scholar] [CrossRef]
- Vivaldini, K.C.T.; Rocha, L.F.; Becker, M.; Moreira, A.P. Comprehensive review of the dispatching, scheduling and routing of AGVs. In Proceedings of the 11th Portuguese Conference on Automatic Control (CONTROLO’2014), Porto, Portugal, 21–23 July 2014; Springer: Berlin/Heidelberg, Germany, 2015; pp. 505–514. [Google Scholar]
- Bhardwaj, A.; Sam, L.; Bhardwaj, A.; Martín-Torres, F.J. LiDAR remote sensing of the cryosphere: Present applications and future prospects. Remote Sens. Environ. 2016, 177, 125–143. [Google Scholar] [CrossRef]
- Wild, G.; Hinckley, S. Acousto-ultrasonic optical fiber sensors: Overview and state-of-the-art. IEEE Sens. J. 2008, 8, 1184–1193. [Google Scholar] [CrossRef]
- Tsai, P.W.; Nguyen, T.T.; Dao, T.K. Robot path planning optimization based on multiobjective grey wolf optimizer. In Advances in Intelligent Systems and Computing; Springer: Berlin/Heidelberg, Germany, 2017; Volume 536, pp. 166–173. [Google Scholar]
- He, L.; Chiong, R.; Li, W.; Budhi, G.S.; Zhang, Y. A multiobjective evolutionary algorithm for achieving energy efficiency in production environments integrated with multiple automated guided vehicles. Knowl.-Based Syst. 2022, 243, 108315. [Google Scholar] [CrossRef]
- Deb, K.; Pratap, A.; Agarwal, S.; Meyarivan, T. A fast and elitist multiobjective genetic algorithm: NSGA-II. IEEE Trans. Evol. Comput. 2002, 6, 182–197. [Google Scholar] [CrossRef]
- Qiu, L.; Hsu, W.-J.; Huang, S.-Y.; Wang, H. Scheduling and routing algorithms for AGVs: A survey. Int. J. Prod. Res. 2002, 40, 745–760. [Google Scholar] [CrossRef]
- Yang, Y.; Zhong, M.; Dessouky, Y.; Postolache, O. An integrated scheduling method for AGV routing in automated container terminals. Comput. Ind. Eng. 2018, 126, 482–493. [Google Scholar] [CrossRef]
- Ogren, P.; Leonard, N.E. A convergent dynamic window approach to obstacle avoidance. IEEE Trans. Robot. 2005, 21, 188–195. [Google Scholar] [CrossRef]
- Mostaghim, S.; Teich, J. Strategies for finding good local guides in multi-objective particle swarm optimization (MOPSO). In Proceedings of the 2003 IEEE Swarm Intelligence Symposium. SIS’03, Indianapolis, IN, USA, 26–26 April 2003; IEEE: Piscataway, NJ, USA, 2003; pp. 26–33, Cat. No. 03EX706. [Google Scholar]
- Fox, D.; Burgard, W.; Thrun, S. The dynamic window approach to collision avoidance. IEEE Robot. Autom. Mag. 1997, 4, 23–33. [Google Scholar] [CrossRef]
- Vis, I.F.A. Survey of research in the design and control of automated guided vehicle systems. Eur. J. Oper. Res. 2006, 170, 677–709. [Google Scholar] [CrossRef]
- Dao, T.K.; Pan, T.S.; Pan, J.S. A multi-objective optimal mobile robot path planning based on whale optimization algorithm. In Proceedings of the 2016 IEEE 13th International Conference on Signal Processing (ICSP), Chengdu, China, 6–10 November 2016; pp. 337–342. [Google Scholar] [CrossRef]
- Henkel, C.; Bubeck, A.; Xu, W. Energy efficient dynamic window approach for local path planning in mobile service robotics. IFAC-Pap. 2016, 49, 32–37. [Google Scholar]
- Dao, T.-K.; Pan, J.-S.; Pan, T.-S.; Nguyen, T.-T. Optimal path planning for motion robots based on bees pollen optimization algorithm. J. Inf. Telecommun. 2017, 1, 351–366. [Google Scholar] [CrossRef]
- Kameyama, K. Particle swarm optimization—A survey. IEICE Trans. Inf. Syst. 2009, 92, 1354–1361. [Google Scholar] [CrossRef]
- Cao, B.; Zhao, J.; Lv, Z.; Liu, X.; Yang, S.; Kang, X.; Kang, K. Distributed parallel particle swarm optimization for multi-objective and many-objective large-scale optimization. IEEE Access 2017, 5, 8214–8221. [Google Scholar] [CrossRef]
- Niu, B.; Zhu, Y.; He, X.; Wu, H. MCPSO: A multi-swarm cooperative particle swarm optimizer. Appl. Math. Comput. 2007, 185, 1050–1062. [Google Scholar] [CrossRef]
- Tripathi, P.K.; Bandyopadhyay, S.; Pal, S.K. Adaptive mufti-objective particle swarm optimization algorithm. In Proceedings of the 2007 IEEE Congress on Evolutionary Computation, Singapore, 25–28 September 2007; IEEE: Piscataway, NJ, USA, 2007; pp. 2281–2288. [Google Scholar]
- Yang, H.; Teng, X. Mobile robot path planning based on enhanced dynamic window approach and improved a algorithm. J. Robot. 2022, 2022, 2183229. [Google Scholar] [CrossRef]
- Chang, L.; Shan, L.; Jiang, C.; Dai, Y. Reinforcement based mobile robot path planning with improved dynamic window approach in unknown environment. Auton. Robot. 2021, 45, 51–76. [Google Scholar] [CrossRef]
- Wang, H.; Tan, L.; Shi, J.; Lv, X.; Lian, X. An Improved NSGA-II Algorithm for UAV Path Planning Problems. J. Internet Technol. 2021, 22, 583–592. [Google Scholar]








| Approach | Applications | Advantages | Disadvantages |
|---|---|---|---|
| A* algorithm [7,11] | Robotics, AGV navigation, path planning | Optimal path, widely used | Not suitable for dynamic environments |
| Dijkstra’s algorithm [8,25] | Robotics, AGV navigation, graph search | Optimal path, simple implementation | High computational complexity |
| Genetic algorithm [15,26,27] | AGV routing, optimization, logistics planning | Robust optimization, handling uncertainties | Slow convergence, parameter tuning required |
| Particle swarm optimization [19,28] | AGV path planning, optimization, multi-objective | Multi-objective optimization, adaptability | Lack of global search capability |
| Dynamic programming [29] | AGV navigation, optimal control, robotics | Optimal path, efficient computation | Limited scalability for large environments |
| Reinforcement learning [30] | AGV path planning, adaptive navigation, robotics | Adaptive path planning, learning from experience | High training time, potential for suboptimal paths |
| Differential evolution [17,18] | Optimal path planning for mobile robots | Single-objective optimization, adaptability | Not adaptable environments |
| Simulated Annealing [24,31] | A single optimization objective for optimal robot path planning | Use polylines, pline interpolated, and Bézier curves for modeling fitness function. | Inadaptable global search capability |
| Optimal path planning using hybrid PSO-SA [20] | Multi-objective optimization for optimal control, robotics | Factors of the minimized path length and smooth path for modeling fitness function | Insufficient extent for significant search capability |
| Ant colony optimization [32] and its variants [21,33] | Mobile shortest path with obstacle avoidance | Using adaptive fuzzy control, angle guidance factor | Limited enlargeable environments with scalability search development. |
| Combination of ABC [22] with Evolutionary programming for path planning [34] | AGV navigation, optimal control, robotics | Adaptive path planning, learning from experience | Execution time, potential for suboptimal paths |
| Grey wolf optimization [23,35,36] | Optimal mobile robot path planning | Single-objective optimization, adaptability model | Limited scalability, executing time, potential long |
| Algorithm | Parameters Setting |
|---|---|
| GA [26] | Mutation rate = 0.1, crossover rate- = 0.8, Np = 100, tournament size = 5, = 1000 |
| NSGA-II [42,58] | Crossover rate- = 0.85, Np = 100, tournament size = 5, = 1000, mutation rate = 0.1, |
| SPEA [41] | Np = 100, Archive size = 1000, mutation rate = 0.1, crossover rate- = 0.85 |
| PSO [19,28] | , Swarm size Np = 100, = 1000 |
| A star [11] | Initial heuristic estimates the distance to the goal, Open list , Closed list |
| MOPSO [46] | , , Swarm size Np = 100, = 1000, , |
| DWA [45] | Robot max steering velocity ; heading change rate s; time-to-collision ; distance to goal ; obstacle proximity ; safe velocity , and max acceleration /s |
| AVG (Values) Metrics | Approaches | |||
|---|---|---|---|---|
| A* Algorithm-DWA | NSGA-II-DWA | SPEA-DWA | MOPSO-DWA | |
| Path length (m) | 4.39 × 101 | 4.39 × 101 | 4.44 × 101 | 4.30 × 101 |
| Path inflection | 2 | 2 | 3 | 1 |
| Collision rate | 7% | 9% | 9% | 6% |
| Goal-reaching rate | 93% | 95% | 96% | 97% |
| Smoothness of motion | 42% | 50% | 59% | 62% |
| Path nodes | 325 | 325 | 301 | 260 |
| Path planning time (s) | 2.83 × 100 | 2.83 × 100 | 2.33 × 100 | 2.03 × 100 |
Disclaimer/Publisher’s Note: The statements, opinions and data contained in all publications are solely those of the individual author(s) and contributor(s) and not of MDPI and/or the editor(s). MDPI and/or the editor(s) disclaim responsibility for any injury to people or property resulting from any ideas, methods, instructions or products referred to in the content. |
© 2024 by the authors. Licensee MDPI, Basel, Switzerland. This article is an open access article distributed under the terms and conditions of the Creative Commons Attribution (CC BY) license (https://creativecommons.org/licenses/by/4.0/).
Share and Cite
Dao, T.-K.; Ngo, T.-G.; Pan, J.-S.; Nguyen, T.-T.-T.; Nguyen, T.-T. Enhancing Path Planning Capabilities of Automated Guided Vehicles in Dynamic Environments: Multi-Objective PSO and Dynamic-Window Approach. Biomimetics 2024, 9, 35. https://doi.org/10.3390/biomimetics9010035
Dao T-K, Ngo T-G, Pan J-S, Nguyen T-T-T, Nguyen T-T. Enhancing Path Planning Capabilities of Automated Guided Vehicles in Dynamic Environments: Multi-Objective PSO and Dynamic-Window Approach. Biomimetics. 2024; 9(1):35. https://doi.org/10.3390/biomimetics9010035
Chicago/Turabian StyleDao, Thi-Kien, Truong-Giang Ngo, Jeng-Shyang Pan, Thi-Thanh-Tan Nguyen, and Trong-The Nguyen. 2024. "Enhancing Path Planning Capabilities of Automated Guided Vehicles in Dynamic Environments: Multi-Objective PSO and Dynamic-Window Approach" Biomimetics 9, no. 1: 35. https://doi.org/10.3390/biomimetics9010035
APA StyleDao, T.-K., Ngo, T.-G., Pan, J.-S., Nguyen, T.-T.-T., & Nguyen, T.-T. (2024). Enhancing Path Planning Capabilities of Automated Guided Vehicles in Dynamic Environments: Multi-Objective PSO and Dynamic-Window Approach. Biomimetics, 9(1), 35. https://doi.org/10.3390/biomimetics9010035

