A Framework Based on a Systems Approach to Developing Safety Indicators in Fish Farming
Abstract
:1. Introduction
2. Method
2.1. Literature Review
2.1.1. Accident Models
2.1.2. Approaches to Developing Safety Indicators
2.2. Data Collection for the Development of the Safety Indicator Framework and Example
2.2.1. Data Collection
2.2.2. Framework Development
3. Results
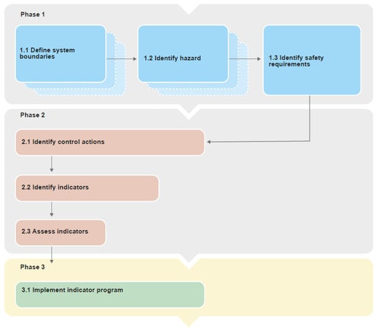
3.1. Steps of the Framework
- Phase 1
- Step 1.1
- Define system boundaries
- Step 1.2
- Identify hazard
- Step 1.3
- Identify safety requirements
- Phase 2
- Step 2.1
- Identify control actions
- Step 2.2
- Identify indicators
- Step 2.3
- Assess indicators
- Phase 3
- Step 3.1
- Implement the indicator program
- Phase 1
- Step 1.1
- Define system boundaries
- Step 1.2
- Identify hazards
- Step 1.3
- Develop safety requirements
- Phase 2
- Step 2.1
- Identify control actions
- Step 2.2
- Identify indicators
- Step 2.3
- Assess indicators
- Is the indicator data already collected or may be collected?
- Is the safety relevance of the indicator understandable/agreed upon by the operators and managers using the safety indicator program?
- Is the indicator objectively measurable?
- Is the indicator robust against manipulation?
- Phase 3
- Step 3.1
- Implement the indicator program
3.2. Applying the Framework—An Example
- Phase 1
- Step 1.1
- Define system boundaries
- Steps 1.2 & 1.3
- Identify hazards & Develop safety requirements
- Phase 2
- Step 2.1
- Identify control actions
- Step 2.2
- Identify indicators
- (1)
- Perform maintenance on the safety critical equipment used in operations including work vessel.
- Emergency breaks not functioning when heavy weights are lifted with winches.
- Loss of work vessel due to inadequate maintenance of water tight hatches on deck.
- Not performing maintenance according to plan.
- Inadequate maintenance is performed.
- Not performing timely maintenance.
- (2)
- Train operators in use of relevant/critical equipment.
- Not using safeguarding equipment during operation.
- The crew on board the work vessel are in doubt as to how the emergency release should work and considered it safer to cut the hawser with a knife.
- The incorrect loading of the work vessel led to a loss of the vessel.
- The operator is located in an unsafe zone during operations.
- Equipment operators do not have training.
- Equipment operators do not have adequate training.
- Equipment operators do not have updated training.
- (3)
- Monitor safety relevant environmental forces on the fish farm.
- Well boat losing control when departing fish farm in strong winds, fish farm collapses.
- Not monitoring environmental forces/Inadequate monitoring.
- Monitoring not done in a timely manner
- (4)
- Allocate time and resources for operation with regards to weather.
- Taking “shortcuts” and not following procedures (standing in unsafe zones during crane operations).
- Time pressure is general concern with Fish Farm Managers.
- Not allocating the required time or resources for the operation/Inadequate time or resources allocated for the operation
- Allocation of time and resources for the operation not performed in a timely matter
- (5)
- Plan and perform a Safe Job Analysis (SJA).
- Being hit by equipment released from tension while in dangerous zones.
- Subcontractor operator hit by wire released from tension.
- Subcontractor operator injured walking into equipment on deck.
- Subcontractor operator injured while helping operators who fell overboard.
- Personnel crushed between work vessel and net cage, while helping person who fell overboard.
- Personnel being crushed between net cage railing and crane in unsafe zone.
- Parallel work not coordinated, and weights dragged overboard by team on opposite side of net cage.
- Parallel work not coordinated leading to a diver being dragged up by a camera.
- Not planning and performing a SJA
- An inadequately performed SJA
- A SJA not performed in a timely manner
- (6)
- Establish and provide emergency preparedness criteria and routines.
- Not establishing and providing emergency preparedness
- Inadequate emergency preparedness
- Emergency preparedness routines not provided in a timely manner
- (7)
- Debrief after operations.
- Not performing a debriefing after operations
- Inadequate debriefing after operations
- Debriefing after operations not performed in a timely manner.
- Step 2.3
- Assessment of indicators
- Phase 3
- Step 3.1
- Implementing the indicator program
4. Discussion
4.1. Framework and Safety Indicators
4.2. Limitations
5. Conclusions
Author Contributions
Acknowledgments
Conflicts of Interest
References
- Bjelland, H.V.; Føre, M.; Lader, P.; Kristiansen, D.; Holmen, I.M.; Fredheim, A.; Grøtli, E.I.; Fathi, D.E.; Oppedal, F.; Utne, I.B. Exposed Aquaculture in Norway. In Proceedings of the OCEANS’15 MTS/IEEE Washington, Washington, DC, USA, 19–22 October 2015; pp. 1–10. [Google Scholar]
- Aasjord, H. Den Norske Fiskeflåten—HMS-Status Pr. 2010; Sintef Fisheries and Aquaculture: Trondheim Norway, 2010. [Google Scholar]
- Holen, S.M.; Utne, I.B.; Holmen, I.M. A preliminary accident investigation on a Norwegian fish farm applying two different accident models. In Proceedings of the Probabilistic Safety Assessment and Management PSAM, Honolulu, HL, USA, 22–27 June 2014. [Google Scholar]
- Fenstad, J.; Osmundsen, T.; Størkersen, K.V. Danger on the Net-Cage? Needs for Change in Safety Work at Norwegian Fish Farms (In Norwegian); NTNU Samfunnsforskning AS: Trondheim, Norway, 2009. [Google Scholar]
- Holen, S.M.; Utne, I.B.; Holmen, I.M.; Aasjord, H. Occupational safety in aquaculture—Part 1: Injuries in Norway. Mar. Policy 2017. [Google Scholar] [CrossRef]
- Sandberg, M.G.; Lien, A.M.; Størkersen, K.V.; Stien, L.H.; Kristiansen, T. Report: Experiences and Analyses from Operations of Fish Farms in Exposed Areas (In Norwegian); SINTEF Fisheries and Aquaculture: Trondheim, Norway, 2012; ISBN 9788214054316. [Google Scholar]
- Føre, H.M.; Thorvaldsen, T. Årsaker Til Rømming av Oppdrettslaks og Ørret i Perioden 2010-2016; SINTEF Ocean: Trondheim, Norway, 2017. [Google Scholar]
- Thorvaldsen, T.; Holmen, I.M.; Moe, H.K. The escape of fish from Norwegian fish farms: Causes, risks and the influence of organisational aspects. Mar. Policy 2015, 55, 33–38. [Google Scholar] [CrossRef]
- AIBN. Report on Accident at Sea—Stålbjørn-LG5575, Occupational Accident Outside Hitra 31st of July 2013; Accident Investigation Board Norway: Lillestrøm, Norway, 2015.
- AIBN. Report on Accident at Sea, Capsizing and Loss of Ship of the Work Vessel Maria-LG6657, in Store Kufjorden, Alta 3rd of July 2012; Accident Investigation Board Norway: Lillestrøm, Norway, 2014.
- Milch, V.; Laumann, K. Interorganizational complexity and organizational accident risk: A literature review. Saf. Sci. 2016, 82, 9–17. [Google Scholar] [CrossRef]
- Størkersen, K.V. Fish first: Sharp end decision-making at Norwegian fish farms. Saf. Sci. 2012, 50, 2028–2034. [Google Scholar] [CrossRef]
- Holmen, I.; Utne, I.; Haugen, S. Organisational safety indicators in aquaculture—A preliminary study. Risk, In Reliability and Safety: Innovating Theory and Practice; Taylor & Francis Group: London, UK, 2017. [Google Scholar]
- Norwegian Ministry of Labour and Social Affairs. Regulation on systematic health, safety and environment work in enterprises (Internal control regulation). In FOR-1996–12–06–1127. Available online: https://lovdata.no/dokument/SF/forskrift/1996-12-06-1127 (accessed on 16 April 2018).
- AIBN. Report on Accident at Sea—Frøy Viking LG6332 Loss of Ship; Accident Investigation Board Norway: Lillestrøm, Norway, 2017.
- Kongsvik, T.; Almklov, P.; Fenstad, J. Organisational safety indicators: Some conceptual considerations and a supplementary qualitative approach. Saf. Sci. 2010, 48, 1402–1411. [Google Scholar] [CrossRef]
- Øien, K.; Utne, I.B.; Herrera, I.A. Building Safety indicators: Part 1—Theoretical foundation. Saf. Sci. 2011, 49, 148–161. [Google Scholar] [CrossRef]
- Swuste, P.; Theunissen, J.; Schmitz, P.; Reniers, G.; Blokland, P. Process safety indicators, a review of literature. J. Loss Prev. Process Ind. 2016, 40, 162–173. [Google Scholar] [CrossRef]
- Leveson, N. Engineering a Safer World: Systems Thinking Applied to Safety; The MIT Press: Cambridge, MA, USA, 2011. [Google Scholar]
- Sinelnikov, S.; Inouye, J.; Kerper, S. Using leading indicators to measure occupational health and safety performance. Saf. Sci. 2015, 72, 240–248. [Google Scholar] [CrossRef]
- Leveson, N. A systems approach to risk management through leading safety indicators. Reliab. Eng. Syst. Saf. 2015, 136, 17–34. [Google Scholar] [CrossRef]
- Qureshi, Z.H. A Review of Accident Modelling Approaches for Complex Socio-Technical Systems. In Proceedings of the Twelfth Australian Workshop on Safety Critical Systems and Software and Safety-Related Programmable Systems, Adelaide, Australia, 30–31 August 2007; pp. 47–59. [Google Scholar]
- Lundberg, J.; Rollenhagen, C.; Hollnagel, E. What-You-Look-For-Is-What-You-Find – The consequences of underlying accident models in eight accident investigation manuals. Saf. Sci. 2009, 47, 1297–1311. [Google Scholar] [CrossRef]
- Kim, H.; Haugen, S.; Utne, I.B. Assessment of accident theories for major accidents focusing on the MV SEWOL disaster: Similarities, differences, and discussion for a combined approach. Saf. Sci. 2016, 82, 410–420. [Google Scholar] [CrossRef]
- Hollnagel, E. Barriers and Accident Prevention; Ashgate: Farnham, UK, 2004. [Google Scholar]
- Rasmussen, J. Risk management in a dynamic society: A modelling problem. Saf. Sci. 1997, 27, 183–213. [Google Scholar] [CrossRef]
- Leveson, N. A new accident model for engineering safer systems. Saf. Sci. 2004, 42, 237–270. [Google Scholar] [CrossRef]
- OECD. Guidance on Developing Safety Performance Indicators For Industry; OECD Publishing: Paris, France, 2008. [Google Scholar]
- UK Health and Safety Executive (HSE). Developing Process Safety Indicators. A Step-By Step Guide for Chemical and Major Hazard Industries; UK Health and Safety Executive (HSE): Liverpool, England, 2006.
- IAEA. Operational Safety Performance Indicators for Nuclear Power Plants; IAEA: Vienna, Austria, 2000. [Google Scholar]
- Vinnem, J.E. Risk indicators for major hazards on offshore installations. Saf. Sci. 2010, 48, 770–787. [Google Scholar] [CrossRef]
- Kaassis, B.; Badri, A. Development of a Preliminary Model for Evaluating Occupational Health and Safety Risk Management Maturity in Small and Medium-Sized Enterprises. Safety 2018, 4, 5. [Google Scholar] [CrossRef]
- Hale, A. Why safety performance indicators? Saf. Sci. 2009, 47, 479–480. [Google Scholar] [CrossRef]
- Øien, K.; Utne, I.B.; Tinmannsvik, R.K.; Massaiu, S. Building Safety indicators: Part 2—Application, practices and results. Saf. Sci. 2011, 49, 162–171. [Google Scholar] [CrossRef]
- Vinnem, J.E.; Aven, T.; Husebø, T.; Seljelid, J.; Tveit, O.J. Major hazard risk indicators for monitoring of trends in the Norwegian offshore petroleum sector. Reliab. Eng. Syst. Saf. 2006, 91, 778–791. [Google Scholar] [CrossRef]
- Øien, K. Development of Early Warning Indicators Based on Incident Investigation. In Proceedings of the International Conference on Probabilistic Safety Assessment and Management (PSAM 9), Hong Kong, China, 12–23 May 2008. [Google Scholar]
- Øien, K.; Massaiu, S.; Tinnmansvik, R.K.; Størseth, F. Development of Early Warning Indicators based on Resilience Engineering. In Proceedings of the International Probabilistic Safety Assessment and Management Conference, Seattle, WA, USA, 7–11 June 2010. [Google Scholar]
- Dokas, I.M.; Feehan, J.; Imran, S. EWaSAP: An early warning sign identification approach based on a systemic hazard analysis. Saf. Sci. 2013, 58, 11–26. [Google Scholar] [CrossRef]
- Hopkins, A. Thinking About Process Safety Indicators. Saf. Sci. 2009, 47, 460–465. [Google Scholar]
- National Commission on the BP Deepwater Horizon Oil Spill and Offshore Drilling. Deep Water The Gulf Oil Disaster and the Future of Offshore Drilling Report to the President. Available online: http://www.iadc.org/archived-2014-osc-report/documents/DEEPWATER_ReporttothePresident_FINAL.pdf (accessed on 20 April 2018).
- U.S. Chemical Safety and Hazard Investigation Board. Refinery Explosion and Fire. BP Texas City. March 23, 2005; U.S. Chemical Safety and Hazard Investigation Board: Washington, DC, USA, 2007.
- Kjellén, U. The safety measurement problem revisited. Saf. Sci. 2009, 47, 486–489. [Google Scholar] [CrossRef]
- NSD. Norwegian Center for Research Data. Available online: http://www.nsd.uib.no/nsd/english/index.html (accessed on 16 April 2018).
- Norwegian Maritime Authority. Incident While Anchoring of Fish Farm—Rock Anchor; Norwegian Maritime Authority: Haugesund, Norway, 2017. (In Norwegian)
- Kjellén, U. Prevention of Accidents Through Experience Feedback; Taylor & Francis: Abingdon, UK, 2000. [Google Scholar]
- Thieme, C.A.; Utne, I.B. Safety performance monitoring of autonomous marine systems. Reliab. Eng. Syst. Saf. 2017, 159, 264–275. [Google Scholar] [CrossRef]
- Holmen, I.; Utne, I.; Haugen, S.; Ratvik, I. The Status of Risk Assessments in Norwegian Fish Farming. In Safety and Reliability—Theory and Applications; Taylor & Francis Group: London, UK, 2017. [Google Scholar]
- Holen, S.M.; Utne, I.B.; Holmen, I.M.; Aasjord, H. Occupational safety in aquaculture—Part 2: Fatalities in Norway 1982–2015. Mar. Policy 2017. [Google Scholar] [CrossRef]



| No. | Hazards | Safety Requirements |
|---|---|---|
| 1 | Unsafe equipment | Unsafe equipment must never be used in operations, e.g., technical integrity of work vessel, net cage, net etc. must be ensured. |
| 2 | Unsafe equipment use | Equipment must always be used in an adequate manner, e.g., equipment must be maintained and used according to manuals and procedures. |
| 3 | Inadequate operations monitoring | Monitoring of operations and the environment must be facilitated. |
| 4 | Inadequate consideration of weather in planning | The weather and weather forecast must always be considered in the planning of operations, e.g., make sure critical parts of operations and the environment are monitored and that systems are established for the gathering and analysis of data. |
| 5 | Inadequate hazard knowledge | Hazards in operations must be identified and knowledge about them communicated to all relevant actors. |
| 6 | Inadequate emergency response | Responses and necessary equipment for emergency situations must be prepared. |
| 7 | Inadequate knowledge extraction | Experience from previous operations must be collected and documented, and followed up by appropriate improvement changes in planning and procedures. |
| No. | Hazard | Control Actions Examples | Relevant Control Loops |
|---|---|---|---|
| 1 | Unsafe equipment | Perform maintenance on safety critical equipment used in operations, including work vessel. | FFO-FFWV 1 SCO-SCWV |
| Check that planned maintenance has been done on Work Vessel. | FFM-FFWV | ||
| Perform maintenance on work vessel according to manual. | FFM-FFO | ||
| Check that planned maintenance has been done on Subcontractor Work Vessel. | SCM-SCWV | ||
| 2 | Unsafe equipment use | Train operators in use of relevant/critical equipment. | FFM-FFO SCM-SCO |
| Check that all equipment have relevant maintenance manuals and that they are implemented in procedures. | AM-FFM FFM-FFO | ||
| 3 | Inadequate operations monitoring. | Monitor safety relevant environmental forces on the fish farm | AM-FFM FFM-FFWV |
| 4 | Inadequate consideration of weather in planning | Allocate adequate time and resources for the operation with regards to weather. | AM-FFM FFM-SCM |
| Anticipated weather must be documented before operation starts. | FFM-FFO | ||
| 5 | Inadequate hazard knowledge. | Plan and perform a Safe Job Analysis (SJA). | FFM-FFO FFM-SCM |
| Make sure procedures are reviewed, available, and followed during operations. | AM-FFM FFM-FFO | ||
| Make sure hazard and risk assessments are updated and available. | AM-FFM FFM- SCM | ||
| 6 | Inadequate emergency response. | Establish and provide emergency preparedness criteria and routines. | AM-FFM FFM- SCM |
| Make sure personnel protection equipment (PPE) is available, complies with standards, and is used during the operation. | AM-FFM FFM-FFO | ||
| Make sure communication channels are available and comply with standards. | AM-FFM FFM-FFO | ||
| 7 | Inadequate knowledge extraction. | Debrief after operations. | FFM-SCM FFM-FFO |
| Review subcontractors for compliance (also in operations). | AM-SCM | ||
| Follow up reported deviations. | AM-FFM FFM-SCM |
| No. | Control Action | Not Providing Causes Hazard | Providing Causes Hazard | Control Action is Provided too Early or too Late, at the Wrong Time or Wrong Sequence |
|---|---|---|---|---|
| 1 | Perform maintenance on safety critical equipment used in operations, including work vessel. | Not performing maintenance according to plan. | Inadequate maintenance is performed. | Not performing timely maintenance (backlog). |
| 2 | Train operators in use of relevant/critical equipment. | Equipment operators do not have training. | Equipment operators do not have adequate training. | Equipment operators do not have updated training. |
| 3 | Monitor safety relevant environmental forces on the fish farm. | Not monitoring. | Inadequate monitoring. | Monitoring not done in a timely manner. |
| 4 | Allocate adequate time and resources for the operation with regards to weather. | Not allocating adequate time and resources for the operation. | Inadequate time or resources allocated for the operation. | Allocation of time resources for operations not performed in a timely manner. |
| 5 | Plan and perform a Safe Job Analysis (SJA). | Not planning and performing SJA. | Inadequately performed SJA. | SJA not performed in a timely manner. |
| 6 | Establish and provide emergency preparedness criteria and routines. | Not establishing and providing emergency preparedness. | Inadequate emergency preparedness. | Emergency preparedness routines not provided in a timely manner. |
| 7 | Debrief after operations. | Not performing debriefing after operations. | Inadequate debriefing after operations. | Debriefing after operations not performed in a timely manner. |
| 1 Perform Maintenance on Safety Critical Equipment Used in Operations | |
|---|---|
| Safety Related Issues | Numerical Indicator |
| Are maintenance tasks performed according to plan? | 1.1 Ratio of planned maintenance task on critical equipment not performed (backlog). |
| Are the personnel performing the maintenance trained for the tasks? | - |
| Is the maintenance schedule based on user manuals, standards, and/or documentation? | - |
| 2 Train Operators in Use of Relevant/Critical Equipment | |
|---|---|
| Safety Related Issues | Numerical Indicator |
| Are procedures for training established for both subcontractor operators and fish farm operators? | - |
| Is the training put in the context of actual operations performed? | - |
| Do all operators have individual training programs? | 2.1 Ratio of personnel with individual training program. |
| Are temporary operators participating in operations that they do not have the training for? | 2.2 Ratio of operations where untrained operators participate. |
| Are feedback reports for training received and followed up by higher level management? | - |
| How are new equipment and operations methods included in the training program? | - |
| 3 Monitor Safety Relevant Environmental Forces on the Fish Farm. | |
|---|---|
| Safety Related Issues | Numerical Indicator |
| Is equipment for monitoring weather installed? | - |
| Are the procedures for how measurements are recorded and used in operations followed? | - |
| Are weather criteria/weather windows/operational limits developed for operations? | 3.1 Ratio of operations without specific weather criteria/operational limits determined. |
| Is the type of influence of weather in operations recorded and evaluated? | 3.2 No. of incidents in operations caused by harsh weather. |
| 4 Allocate Adequate Time and Resources for the Operation | |
|---|---|
| Safety Related Issues | Numerical Indicator |
| Is the time allocated for operations with subcontractors often exceeded? | 4.1 The share of operations with subcontractors exceeding the planned time. |
| Is the number of personnel participating in operations adequate? | 4.2 The number of overtime hours in operations. |
| 5 Plan and Perform a Safe Job Analysis (SJA) | |
|---|---|
| Safety Related Issues | Numerical Indicator |
| Is a SJA performed with subcontractors for all critical operations? | 5.1 The ratio of operations where subcontractors participate in SJA. |
| Does the Fish Farm Manager responsible for SJA have training in performing a SJA? | 5.2 The ratio of Fish Farm Managers responsible for SJA with SJA training. |
| Are procedures for a SJA developed? (Including who, why, when, where, what?) | - |
| 6 Establish and Make Available Emergency Preparedness Routines | |
|---|---|
| Safety Related Issues | Numerical Indicator |
| Roles and responsibilities of subcontractors during emergency preparedness are included in emergency preparedness plans. | 6.1 Ratio of critical subcontractor involved-operations carried out without emergency preparedness roles and responsibilities assigned. |
| Subcontractors regularly participate in emergency preparedness exercises. | 6.2 Ratio of subcontractors who participate in emergency preparedness exercises of critical operations. |
| 7 Debrief after Operations | |
|---|---|
| Safety Related Issues | Numerical Indicator |
| Are debriefing meetings held? | 7.1 The ratio of safety critical operations where debriefing meetings are held. |
| Are all relevant personnel taking part in the summary meeting? | 7.2 The ratio of debriefing meetings where both subcontractors and fish farmer are represented. |
| No. | Indicator | Data Already Collected or Possible to Collect | Understandable/Agreed upon | Objectively Measurable | Robust against Manipulation |
|---|---|---|---|---|---|
| 1 Perform maintenance on safety critical equipment used in operations | |||||
| 1.1 | Ratio of planned maintenance task on critical equipment not performed (backlog). | Yes, information about maintenance is already registered, tough safety critical equipment might not be defined. | Yes, uncompleted maintenance of safety critical equipment is clearly safety relevant. | Medium, safety critical equipment must be defined. | No, dependent on a definition. |
| 2 Train operators in use of relevant/critical equipment | |||||
| 2.1 | Ratio of personnel with individual training program. | Yes, individual training programs can be documented. | Yes, training programs are important for safe operations. | Medium, the content of the training programs may vary. | No, dependent on an evaluation of content in training program. |
| 2.2 | Ratio of operations where untrained operators participate. | Yes, as number of operations and training are both registered. | Yes, operations should only be completed with trained personnel. | Medium, in some operations untrained personnel participate, but without much responsibility. | No, dependent on an evaluation of the degree of participation of untrained personnel. |
| 3 Monitor safety relevant environmental forces on the fish farm | |||||
| 3.1 | Ratio of operations without specific weather criteria/operational limits determined. | Yes, operational limits can be registered in procedures. | Medium, there is no established consensus on how weather criteria/operational limits should be defined. | Medium, weather criteria/operational limits must be defined. | No, dependent on a definition of operational limits. |
| 3.2 | No. of incidents in operations caused by heavy weather. | Yes, it is possible to register influence from weather in incidents-reports. | Yes, influence from weather is relevant for safe operations. | Medium, influence must be defined. | No, dependent on an evaluation of influence. |
| 4 Allocate adequate time and resources for the operation | |||||
| 4.1 | The share of operations with subcontractors exceeding planned time. | Yes, operations exceeding planned time is information possible to register. | Medium, is especially relevant if time pressure and stress arise due to the extra work time. | Yes, the amount of extra time should also be registered. | Yes. |
| 4.2 | Number of overtime hours in operations. | Yes, overtime is registered. | Yes, overtime can lead to fatigue and stress among the personnel during operations. | Medium, overtime may be both planned and unplanned. | Yes. |
| 5 Plan and perform a Safe Job Analysis (SJA) | |||||
| 5.1 | The ratio of operations where sub-contractors participate in the SJA. | Yes, SJA must be documented, and may thus be registered. | Yes, SJA is a safety measure that is generally agreed upon as relevant for safety. | Medium, given that SJA procedures are developed for safety critical operations. | No, dependent on a definition of safety critical operations. |
| 5.2 | The ratio of Fish Farm Managers responsible for SJA with SJA training. | Yes, training and education are information registered about the employees. | Yes, SJA training is a safety measure that is generally agreed upon as relevant. | Yes, e.g., completed courses in SJA training are objectively measurable. | Yes, (but SJA training must be updated). |
| 6 Establish and provide emergency preparedness criteria and routines | |||||
| 6.1 | Ratio of critical subcontractor involved-operations carried out without emergency preparedness roles and responsibilities assigned. | No, for this information to be registered, separate emergency plans for each subcontractor must be developed, and this is not currently part of emergency plans. | Yes, roles and responsibilities during emergencies are important to establish. | Medium, given that new emergency plans are developed. | No, dependent on developing new emergency plans. |
| 6.2 | Ratio of subcontractors who participate in emergency preparedness exercises of critical operations. | Yes, participation is possible to register. | Yes. | Medium, all personnel must participate. | No, dependent on an evaluation of who should participate. |
| 7 Debrief after operations | |||||
| 7.1 | Ratio of critical operations where debriefing meetings are held. | Yes, this is information that is easy to register. | Yes, debriefings are considered relevant for safety. | Yes, given that debriefing procedures are developed. | No, dependent on a definition of debriefing |
| 7.2 | Ratio of debriefing meetings where both sub-contractors and fish farmers are represented. | Medium, who should be present at meetings must be defined in procedures. | Medium, how all relevant personnel are included in a debriefing must be defined in procedures. | Medium, requirements for whether this indicator is met must be defined in procedures. | No, dependent on an evaluation of who should be present for meetings. |
© 2018 by the authors. Licensee MDPI, Basel, Switzerland. This article is an open access article distributed under the terms and conditions of the Creative Commons Attribution (CC BY) license (http://creativecommons.org/licenses/by/4.0/).
Share and Cite
Holen, S.M.; Utne, I.B. A Framework Based on a Systems Approach to Developing Safety Indicators in Fish Farming. Safety 2018, 4, 19. https://doi.org/10.3390/safety4020019
Holen SM, Utne IB. A Framework Based on a Systems Approach to Developing Safety Indicators in Fish Farming. Safety. 2018; 4(2):19. https://doi.org/10.3390/safety4020019
Chicago/Turabian StyleHolen, Siri Mariane, and Ingrid Bouwer Utne. 2018. "A Framework Based on a Systems Approach to Developing Safety Indicators in Fish Farming" Safety 4, no. 2: 19. https://doi.org/10.3390/safety4020019
APA StyleHolen, S. M., & Utne, I. B. (2018). A Framework Based on a Systems Approach to Developing Safety Indicators in Fish Farming. Safety, 4(2), 19. https://doi.org/10.3390/safety4020019
