Spatially Localized Visual Perception Estimation by Means of Prosthetic Vision Simulation
Abstract
1. Introduction
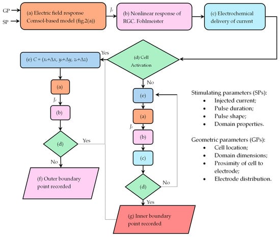
2. Materials and Methods
2.1. Two-Dimensional Hexagon-Shaped Surface Array
2.1.1. Response of the Electric Field
2.1.2. Electrochemical Safety and Cell Neuron Nonlinear Response
2.1.3. Cell Shifting and Recording of Boundary Point of Activation
2.1.4. Parameter Settings for Stimulation
2.2. Three-Dimensional Electrode Carrier and Stimulus Criterion
3. Results
3.1. Three-Dimensional Electrode Carrier
3.2. Two-Dimensional Hexagon-Shaped Surface Array
4. Discussion
4.1. Practical Context of Stimulation Differences Between 2D and 3D Arrays
4.2. Proximity Between RGCs and Electrodes (2D Hexagonal Array)
4.3. Electrode Array and Displacement Angle (2D Hexagonal Array)
4.4. Stimulus Pattern Orientation (2D Hexagonal Array)
4.5. Degenerate Retina and Electrode Topology (2D Hexagonal Array)
4.6. Peak Stimulus Amplitude (2D Hexagonal Array)
4.7. Phosphene-Based Prosthetic Vision
4.8. RGC Activation by Means of a 3D Electrode Carrier
4.9. Existing Perforating Electrodes
4.10. Comparison with Literature
5. Conclusions
Author Contributions
Funding
Institutional Review Board Statement
Informed Consent Statement
Data Availability Statement
Conflicts of Interest
References
- Chen, S.C.; Suaning, G.J.; Morley, J.W.; Lovell, N.H. Simulating prosthetic vision: I. Visual models of phosphenes. Vis. Res. 2009, 49, 1493–1506. [Google Scholar] [CrossRef]
- Humayun, M.S.; Weiland, J.D.; Fujii, G.Y.; Greenberg, R.; Williamson, R.; Little, J.; Mech, B.; Cimmarusti, V.; Van Boemel, G.; Dagnelie, G.; et al. Visual perception in a blind subject with a chronic microelectronic retinal prosthesis. Vis. Res. 2003, 43, 2573–2581. [Google Scholar] [CrossRef]
- Keseru, M.; Feucht, M.; Bornfeld, N.; Laube, T.; Walter, P.; Rossler, G.; Velikay-Parel, M.; Hornig, R.; Richard, G. Acute electrical stimulation of the human retina with an epiretinal electrode array. Acta Ophthalmol. 2012, 90, e1–e8. [Google Scholar] [CrossRef]
- Zrenner, E.; Besch, D.; Bartz-Schmidt, K.U.; Gekeler, F.; Gabel, V.P.; Kuttenkeuler, C.; Sachs, H.; Sailer, H.; Wilhelm, B.; Wilke, R. Subretinal chronic multi-electrode arrays implanted in blind patients. Investig. Ophthalmol. Vis. Sci. 2006, 47, 1538. [Google Scholar]
- Klauke, S.; Goertz, M.; Rein, S.; Hoehl, D.; Thomas, U.; Eckhorn, R.; Bremmer, F.; Wachtler, T. Stimulation with a Wireless Intraocular Epiretinal Implant Elicits Visual Percepts in Blind Humans. Investig. Ophthalmol. Vis. Sci. 2011, 52, 449–455. [Google Scholar] [CrossRef]
- Humayun, M.S.; Dorn, J.D.; da Cruz, L.; Dagnelie, G.; Sahel, J.-A.; Stanga, P.E.; Cideciyan, A.V.; Duncan, J.L.; Eliott, D.; Filley, E.; et al. Interim results from the international trial of second sight’s visual prosthesis. Acta Ophthalmol. 2012, 119, 779–788. [Google Scholar] [CrossRef]
- Fornos, A.P.; Sommerhalder, J.; da Cruz, L.; Sahel, J.A.; Mohand-Said, S.; Hafezi, F.; Pelizzone, M. Temporal properties of visual perception on electrical stimulation of the retina. Investig. Ophthalmol. Vis. Sci. 2012, 53, 2720–2731. [Google Scholar] [CrossRef][Green Version]
- Stingl, K.; Bartz-Schmidt, K.U.; Besch, D.; Braun, A.; Bruckmann, A.; Gekeler, F.; Greppmaier, U.; Hipp, S.; Hörtdörfer, G.; Kernstock, C.; et al. Artificial vision with wirelessly powered subretinal electronic implant alpha-IMS. Proc. R. Soc. B Biol. Sci. 2013, 280, 20130077. [Google Scholar] [CrossRef]
- Villarreal, D.L.; Schroeder, D.; Krautschneider, W.H. A Treatise of the Physical Aspects of Phosphenes and Single-Cell Selectivity in Retinal Stimulation. Int. J. Comput. Neural. Eng. 2017, 4, 55–70. [Google Scholar]
- Kolb, H.; Fernandez, E.; Jones, B.; Nelson, R. The Organization of the Retina and Visual System; University of Utah Health Sciences Center: Salt Lake City, UT, USA, 1995. [Google Scholar]
- Rizzo, J.F., III; Wyatt, J.; Loewenstein, J.; Kelly, S.; Shire, D. Perceptual efficacy of electrical stimulation of human retina with a microelectrode array during short-term surgical trials. Investig. Opthalmol. Vis. Sci. 2003, 44, 5362–5369. [Google Scholar] [CrossRef]
- Mahadevappa, M.; Weiland, J.D.; Yanai, D.; Fine, I.; Greenberg, R.J.; Humayun, M.S. Perceptual thresholds and electrical impedance in 3 retinal prosthesis subjects. IEEE Trans. Neural Syst. Rehabil. Eng. 2005, 13, 201–206. [Google Scholar] [CrossRef]
- Villarreal, D.L.; Schroeder, D.; Krautschneider, W.H. Charge Density Study using Low Electrode Diameter in Epiretinal Prosthesis. In Proceedings of the ICTOpen2016 Conference, Amersfoort, The Netherlands, 22–23 March 2016. [Google Scholar]
- Jepson, L.H.; Hottowy, P.; Mathieson, K.; Gunning, D.E.; Dąbrowski, W.; Litke, A.M.; Chichilnisky, E.J. Focal Electrical Stimulation of Major Ganglion Cell Types in the Primate Retina for the Design of Visual Prostheses. J. Neurosci. 2013, 33, 7194–7205. [Google Scholar] [CrossRef]
- Fried, S.I.; Hsueh, H.A.; Werblin, F.S. A Method for Generating Precise Temporal Patterns of Retinal Spiking Using Prosthetic Stimulation. J. Neurophysiol. 2006, 95, 970–978. [Google Scholar] [CrossRef] [PubMed]
- Sekirnjak, C.; Hottowy, P.; Sher, A.; Dabrowski, W.; Litke, A.M.; Chichilnisky, E.J. High-Resolution Electrical Stimulation of Primate Retina for Epiretinal Implant Design. J. Neurosci. Off. J. Soc. Neurosci. 2008, 28, 4446–4456. [Google Scholar] [CrossRef]
- Fine, I.; Boynton, G.M. A virtual patient simulation modeling the neural and perceptual effects of human visual cortical stimulation, from pulse trains to percepts. Sci. Rep. 2024, 14, 17400. [Google Scholar] [CrossRef]
- Jepson, L.H.; Hottowy, P.; Mathieson, K.; Gunning, D.E.; Dąbrowski, W.; Litke, A.M.; Chichilnisky, E.J. Spatially Patterned Electrical Stimulation to Enhance Resolution of Retinal Prostheses. J. Neurosci. 2014, 34, 4871–4881. [Google Scholar] [CrossRef] [PubMed]
- Boycott, B.B.; Dowling, J.E. Organization of the primate retina: Light microscopy. Phil. Trans. 1969, 225, 109–184. [Google Scholar]
- Ong, J.M.; Zorapapel, N.C.; Rich, K.A.; Wagstaff, R.E.; Lambert, R.W.; Rosenberg, S.E.; Moghaddas, F.; Pirouzmanesh, A.; Aoki, A.M.; Kenney, M.C. Effects of Cholesterol and Apolipoprotein E on Retinal Abnormalities in ApoE-Deficient Mice. Investig. Ophthalmol. Vis. Sci. 2001, 42, 1891–1900. [Google Scholar]
- Pawlina, W.; Ross, M.H.; Kaye, G.I. Histology, a Text and Atlas, 4th ed.; Lippincott Williams & Wilkins: Philadelphia, PA, USA, 2003. [Google Scholar]
- Hottowy, P.; Skoczeń, A.; Gunning, D.E.; Kachiguine, S.; Mathieson, K.; Sher, A.; Wiącek, P.; Litke, A.M.; Dąbrowski, W. Properties and application of a multichannel integrated circuit for low-artifact, patterned electrical stimulation of neural tissue. J. Neural. Eng. 2012, 9, 066005. [Google Scholar] [CrossRef]
- Humayun, M.S.; Weiland, M.S. Retinal Prosthesis: A Clinical Guide to Successful Implementation; Springer: Berlin/Heidelberg, Germany, 2018. [Google Scholar]
- Grumet, E. Electric Stimulation Parameters for an Epi-Retinal Prosthesis. Ph.D. Thesis, MIT, Cambridge, MA, USA, 1999. [Google Scholar]
- Weiland, J.D.; Humayun, M.S. Retinal Prosthesis. IEEE Trans. Biomed. Eng. 2014, 61, 1412–1424. [Google Scholar] [CrossRef]
- Villarreal, D.L.; Schroeder, D.; Krautschneider, W.H. Retina Implant. European Patent No. WO/2019/057551, 28 March 2019. [Google Scholar]
- Villarreal, D.L.; Krautschneider, W.H. Spatial Visual Perceptions by Means of Simulated Prosthetic Vision. In Proceedings of the VIII Latin American Conference on Biomedical Engineering and XLII National Conference on Biomedical Engineering, CLAIB 2019, IFMBE Proceedings, Cancún, México, 2–5 October 2019; Díaz, C.A.G., González, C.C., Leber, E.L., Vélez, H.A., Puente, N.P., Flores, D.-L., Andrade, A.O., Galván, H.A., Martínez, F., García, R., et al., Eds.; Springer: Berlin/Heidelberg, Germany, 2020; Volume 75. [Google Scholar]
- Abramian, M.; Lovell, N.H.; Morley, J.W.; Suaning, G.J.; Dokos, S. Computational model of electrical stimulation of a retinal ganglion cell with hexagonally arranged electrodes. In Proceedings of the 34th Annual International Conference of the IEEE EMBS, San Diego, CA, USA, 28 August–1 September 2012. [Google Scholar]
- Kasi, H.; Hasenkamp, W.; Cosendai, G.; Bertsch, A.; Renaud, P. Simulation of epiretinal prostheses—Evaluation of geometrical factors affecting stimulation thresholds. J. Neuroeng. Rehabil. 2011, 8, 44. [Google Scholar] [CrossRef]
- Fohlmeister, J.; Coleman, P.; Miller, R. Modeling the repetitive firing of retinal ganglion cells. Brain Res. 1989, 510, 343–345. [Google Scholar] [CrossRef]
- Joucla, S.; Glière, A.; Yvert, B. Current approaches to model extracellular electrical neural micro stimulation. Front. Comput. Neurosci. 2014, 8, 13. [Google Scholar] [CrossRef]
- Villarreal, D.L.; Schroeder, D.; Krautschneider, W.H. Feasibility Study of a 1000+ Electrode Array in Epiretinal Prosthesis. Int. J. Pharma Med. Biol. Sci. 2016, 5, 163–170. [Google Scholar] [CrossRef]
- Perez Fornos, A.; Sommerhalder, J.; Pelizzone, M. Dynamics of visual perception upon electrical stimulation of the retina (Abstract). Investig. Ophthalmol. Vis. Sci. 2010, 51, 3057. [Google Scholar]
- Freeman, D.K.; Fried, S.I. Multiple components of ganglion cell desensitization in response to prosthetic stimulation. J. Neural. Eng. 2011, 8, 016008. [Google Scholar] [CrossRef]
- Freeman, D.K.; Rizzo, J.F., 3rd; Fried, S.I. Encoding visual information in retinal ganglion cells with prosthetic stimulation. J. Neural. Eng. 2011, 8, 035005. [Google Scholar] [CrossRef]
- Curcio, C.A.; Allen, K.A. Topography of Ganglion Cells in Human Retina. J. Comp. Neurol. 1990, 300, 5–25. [Google Scholar] [CrossRef] [PubMed]
- Raza, A.S.; Hood, D.C. Evaluation of the Structure–Function Relationship in Glaucoma Using a Novel Method for Estimating the Number of Retinal Ganglion Cells in the Human Retina. Investig. Ophthalmol. Vis. Sci. 2015, 56, 5548–5556. [Google Scholar] [CrossRef]
- Rossi, E.A.; Granger, C.E.; Sharma, R.; Yang, Q.; Saito, K.; Schwarz, C.; Walters, S.; Nozato, K.; Zhang, J.; Kawakami, T.; et al. Imaging individual neurons in the retinal ganglion cell layer of the living eye. Proc. Natl. Acad. Sci. USA 2017, 114, 586–591. [Google Scholar] [CrossRef]
- Ryskamp, D.A.; Witkovsky, P.; Barabas, P.; Huang, W.; Koehler, C.; Akimov, N.P.; Lee, S.H.; Chauhan, S.; Xing, W.; Rentería, R.C.; et al. The Polymodal Ion Channel Transient Receptor Potential Vanilloid 4 Modulates Calcium Flux, Spiking Rate, and Apoptosis of Mouse Retinal Ganglion Cells. J. Neurosci. 2011, 31, 7089–7101. [Google Scholar] [CrossRef]
- Villarreal, D.L.; Schroeder, D.; Krautschneider, W.H. Biomimetic Stimulating Array for Single Localized Stimulation in Visual Prosthesis. Int. J. Comp. Neural. Eng. 2017, 4, 76–90. [Google Scholar]
- Yin, S.; Lovell, N.H.; Suaning, G.J.; Dokos, S. A Continuum Model of the Retinal Network and its Response to Electrical Stimulation. Conf. Proc. IEEE Eng. Med. Biol. Soc. 2010, 2010, 2077–2080. [Google Scholar]
- Werginz, P.; Benav, H.; Zrenner, E.; Rattay, F. Modeling the response of ON and OFF retinal bipolar cells during electric stimulation. Vis. Res. 2014, 111, 170–181. [Google Scholar] [CrossRef]
- Petrusca, D.; Grivich, M.I.; Sher, A.; Field, G.D.; Gauthier, J.L.; Greschner, M.; Shlens, J.; Chichilnisky, E.J.; Litke, A.M. Identification and Characterization of a Y-Like Primate Retinal Ganglion Cell Type. J. Neurosci. 2007, 27, 11019–11027. [Google Scholar] [CrossRef]
- Chichilnisky, E.J.; Kalmar, R.S. Functional Asymmetries in ON and OFF Ganglion Cells of Primate Retina. J. Neurosci. Off. J. Soc. Neurosci. 2002, 22, 2737–2747. [Google Scholar] [CrossRef]
- Stett, A.; Mai, A.; Herrmann, T. Retinal charge sensitivity and spatial discrimination obtainable by subretinal implants: Key lessons learned from isolated chicken retina. J. Neural. Eng. 2007, 4, S7–S16. [Google Scholar] [CrossRef]
- de Balthasar, C.; Patel, S.; Roy, A.; Freda, R.; Greenwald, S.; Horsager, A.; Mahadevappa, M.; Yanai, D.; McMahon, M.J.; Humayun, M.S.; et al. Factors affecting perceptual thresholds in epiretinal prostheses. Investig. Ophthalmol. Vis. Sci. 2008, 49, 2303–2314. [Google Scholar] [CrossRef]
- Perez-Yus, A.; Bermudez-Cameo, J.; Lopez-Nicolas, G.; Guerrero, J.J. Depth and Motion Cues with Phosphene Patterns for Prosthetic Vision. In Proceedings of the IEEE International Conference on Computer Vision Workshops, Venice, Italy, 22–29 October 2017. [Google Scholar] [CrossRef]
- Sanchez-Garcia, M.; Martinez-Cantin, R.; Guerrero, J.J. Structural and object detection for phosphene images. arXiv 2018, arXiv:1809.09607. [Google Scholar]
- Denis, G.; Jouffrais, C.; Mailhes, C.; Macé, M.J. Simulated Prosthetic Vision: Improving text accessibility with retinal prostheses. In Proceedings of the 2014 36th Annual International Conference of the IEEE Engineering in Medicine and Biology Society, EMBC 2014, Chicago, IL, USA, 26–30 August 2014; pp. 1719–1722. [Google Scholar] [CrossRef]
- Guo, F.; Yang, Y.; Gao, Y. Optimization of Visual Information Presentation for Visual Prosthesis. International Journal of Biomedical Imaging. Int. J. Biomed. Imaging 2018, 2018, 3198342. [Google Scholar] [CrossRef]
- Abraham, C.; Farah, N.; Gerbi-Zarfati, L.; Harpaz, Y.; Zalvesky, Z.; Mandel, Y. Active photonic sensing for super-resolved reading performance in simulated prosthetic vision. Biomed. Opt. Express 2019, 10, 1081–1096. [Google Scholar] [CrossRef]
- Brummer, S.B.; Turner, M.J. Electrochemical considerations for safe electrical stimulation of the nervous system with platinum electrodes. IEEE Trans. Biomed. Eng. 1977, 24, 59–63. [Google Scholar] [CrossRef]
- Meza-Cuevas, M.A.; Schroeder, D.; Krautschneider, W.H. Neuromuscular Electrical Stimulation Using Different Waveforms: Properties comparison by applying single pulses. In Proceedings of the 2012 Fifth International Conference on Business Intelligence and Financial Engineering, BMEI 2012, Lanzhou, China, 18–21 August 2012. [Google Scholar]
- Jensen, R.J.; Ziv, O.R.; Rizzo, J.F. Thresholds for Activation of Rabbit Retinal Ganglion Cells with Relatively Large, Extracellular Microelectrodes. Investig. Opthalmol. Vis. Sci. 2005, 46, 1486–1496. [Google Scholar] [CrossRef]
- Rattay, F.; Resatz, S. Effective electrode configuration for selective stimulation with inner eye prostheses. IEEE Trans. Biomed. Eng. 2004, 51, 1659–1664. [Google Scholar] [CrossRef]
- Thelen, U.; Gerding, H. The Minimal Invasive Retinal Implant (miRI) Project: Experimental Testing of Electrodes Completely Penetrating the Sclera, Choroid, and Retina in Rabbits. Investig. Ophthalmol. Vis. Sci. 2006, 47, 3194. [Google Scholar]
- Niggemann, B.; Weinbauer, G.F.; Gerding, H. The Minimal Invasive Retinal Implant (miRI) Project: First Series of Implantation with Long–Term Follow–Up in Nonhuman Primates. Investig. Ophthalmol. Vis. Sci. 2006, 47, 1031. [Google Scholar]
- Stupp, N.; Niggemann, B.; Gerding, H. The Minimal Invasive Retinal Implant (miRI) Project: Development of Surgical Techniques and Experimental Testing in a Series of Primate Implantations. Investig. Ophthalmol. Vis. Sci. 2006, 47, 3191. [Google Scholar]
- Gerding, H.; Ezelius, H.; Niggemann, B. The Minimal Invasive Retinal Implant (miRI) Project: A Novel Approach Towards the Restoration of Vision in Patients with Degenerative Retinal Diseases. Investig. Ophthalmol. Vis. Sci. 2006, 47, 3214. [Google Scholar]
- Gerding, H.; Niggemann, B. The Minimal Invasive Retina Implant (miRI) Project: Long-Term Angiographic and Histopathological Findings After Implantation of Devices Carrying Microelectrodes Penetrating the Sclera, Choroid and Retina. Investig. Ophthalmol. Vis. Sci. 2007, 48, 2561. [Google Scholar]
- Beyeler, M.; Nanduri, D.; Weiland, J.D.; Rokem, A.; Boynton, G.M.; Fine, I. A model of ganglion axon pathways accounts for percepts elicited by retinal implants. Sci. Rep. 2019, 9, 9199. [Google Scholar] [CrossRef]
- Greenwald, S.H.; Horsager, A.; Humayun, M.S.; Greenberg, R.J.; McMahon, M.J.; Fine, I. Brightness as a function of current amplitude in human retinal electrical stimulation. Investig. Opthalmol. Vis. Sci. 2009, 50, 5017–5025. [Google Scholar] [CrossRef] [PubMed]




| Layer | Conductivity [S/m]/Relative Permittivity [-] | Value |
|---|---|---|
| Polyimide Carrier | 1 × 10−17/1 | 65 μm (depth) |
| Vitreous Humor | 1.5/98 | 22 mm (diameter) |
| Epithelium Layer | 2 × 10−3/1 | 65 μm (depth) |
| Photoreceptor Layer | 28.5 × 10−3/1 | 200 μm (depth) |
| Intracellular Space | 0.1/3.98 × 10−11 | 30 μm (depth) |
| PEDOT-NaPSS Coating | 400/1 | 0.2 μm (depth) |
| Contact Conductivity | 321/- | - |
| Cell Membrane | 1 × 10−8/8.8 × 10−11 | 0.001 μm (depth) |
| Ganglionic Layer | 0.1/1 | 65 μm (depth) |
| Layer | Inner Surface Diameter | Outer Surface Diameter |
|---|---|---|
| Epithelium | 22.265 mm | 22.33 mm |
| Photoreceptor | 22.065 mm | 22.265 mm |
| Ganglionic | 22 mm | 22.065 mm |
| Vitreous Humor | - | 22 mm |
| Parameters | Conductivity [S/m]/Relative Permittivity [-] | Values |
|---|---|---|
| Polyimide Carrier | 1 × 10−17/1 | 15 μm (depth) |
| LCE 3 Length | 60 μm | |
| LCE Depth | 2 μm | |
| LCE Outer Diameter 1 | 9 μm | |
| LCE Width 2 | 5 μm | |
| Inner Nuclear Layer | 15 × 10−3/1 | 100 μm (depth) |
Disclaimer/Publisher’s Note: The statements, opinions and data contained in all publications are solely those of the individual author(s) and contributor(s) and not of MDPI and/or the editor(s). MDPI and/or the editor(s) disclaim responsibility for any injury to people or property resulting from any ideas, methods, instructions or products referred to in the content. |
© 2024 by the authors. Licensee MDPI, Basel, Switzerland. This article is an open access article distributed under the terms and conditions of the Creative Commons Attribution (CC BY) license (https://creativecommons.org/licenses/by/4.0/).
Share and Cite
Villarreal, D.L.; Krautschneider, W. Spatially Localized Visual Perception Estimation by Means of Prosthetic Vision Simulation. J. Imaging 2024, 10, 294. https://doi.org/10.3390/jimaging10110294
Villarreal DL, Krautschneider W. Spatially Localized Visual Perception Estimation by Means of Prosthetic Vision Simulation. Journal of Imaging. 2024; 10(11):294. https://doi.org/10.3390/jimaging10110294
Chicago/Turabian StyleVillarreal, Diego Luján, and Wolfgang Krautschneider. 2024. "Spatially Localized Visual Perception Estimation by Means of Prosthetic Vision Simulation" Journal of Imaging 10, no. 11: 294. https://doi.org/10.3390/jimaging10110294
APA StyleVillarreal, D. L., & Krautschneider, W. (2024). Spatially Localized Visual Perception Estimation by Means of Prosthetic Vision Simulation. Journal of Imaging, 10(11), 294. https://doi.org/10.3390/jimaging10110294

