Developing a Classification of Spinal Medical Devices: Has the Time Come? Review of the Literature and a Proposal for Spine Registries
Abstract
1. Introduction
2. Materials and Methods
2.1. Existing Medical Device Nomenclatures
- -
- EMDN—European Medical Device Nomenclature: Adopted by the European Union for regulatory purposes, in particular to classify devices within the European database (Eudamed). It is freely accessible and has a hierarchical structure based on the Italian national medical device classification (CND), developed in Italy in 2007 by the Ministry of Health (MoH) [14,15].
- -
- GMDN—Global Medical Device Nomenclature: Provides a single, standardized nomenclature for the global classification of medical devices. It is used internationally, particularly in the Food and Drug Administration (FDA) and Medical and Healthcare Products Regulatory Agency (MHRA) regulatory environment. It was generated by exploiting existing classifications. Access is chargeable. Its structure is based on numeric codes linked to standardized terms and definitions describing the generic types of medical devices [16,17].
- -
- SNOMED CT—Systematized Nomenclature of Medicine Clinical Terms: Enables interoperability through the use of common clinical terminology. It is used internationally, mainly in the clinical health sector to represent clinical information. SNOMED CT includes device-related concepts and is partially mapped to GMDN. Access is by licence and the structure is of an ontological nature [18,19].
2.2. Italian Framework
2.3. Taxonomy Design
- Review of the literatureA comprehensive online search was conducted by LS to identify the taxonomies used by spinal registries. MEDline/PubMed, Biological Science Collection (ProQuest), Scopus, Web of Science (Science and Social Science databases, Science and Social Sciences Conferences), and grey literature databases were searched; no publication language limitation was set (the search strategies are available as Supplementary Materials). Records were deduplicated by VM and MT, who then screened and selected the articles or reports based on their titles and abstracts. The remaining articles or reports were then assessed for eligibility by full-text reading.Articles and reports were excluded if they: (1) did not relate to spinal devices, except for those that considered taxonomies in named active national registries; (2) classified pathologies instead of devices; and (3) were not retrievable in English as full text.
- Technical document analysis and selection of MD attributesThe EMDN was analyzed, with the codes of categories related to spinal devices being selected as a result. The Italian national MoH MD database was queried using the selected EMDN codes to identify the registered spinal devices. Based on the information retrieved for these devices, the web was extensively browsed to collect technical datasheets, manuals, and catalogues related to them and to any other available spinal device. All these documents were thoroughly examined by SP, MF, and MT to identify the attributes associated with each category (e.g., shape, geometry, dimension, material, spinal part involved), following a maximum inclusion criterion. The clinical experts (AP and PB) discussed the identified attributes to select the ones essential for registry analyses (i.e., health outcome assessment, traceability, and MD safety and performance measurement), that were then organized into a taxonomy.
- Assessment by manufacturersMD specialists from the industry (NuVasive—San Diego, CA, USA, recently acquired by Globus Medical; Stryker Corporation—Kalamazoo, MI, USA; Zimmer Biomet—Warsaw, IN, USA; DePuy Synthes (Johnson & Johnson MedTech)—New Brunswick, NJ, USA; Globus Medical—Audubon, PA, USA; and Exactech—Gainesville, FL, USA) were invited to assess the taxonomy already defined with the clinicians, to integrate it with further information, and to validate it. Their task was to classify all the attributes as either “available”, “not available”, or “searchable”. This process was undertaken to identify which attributes could be uploaded to the future library with minimal effort. After discussion, only the attributes classified either as “available” or “searchable” were included and the definitive version of the taxonomy was released.
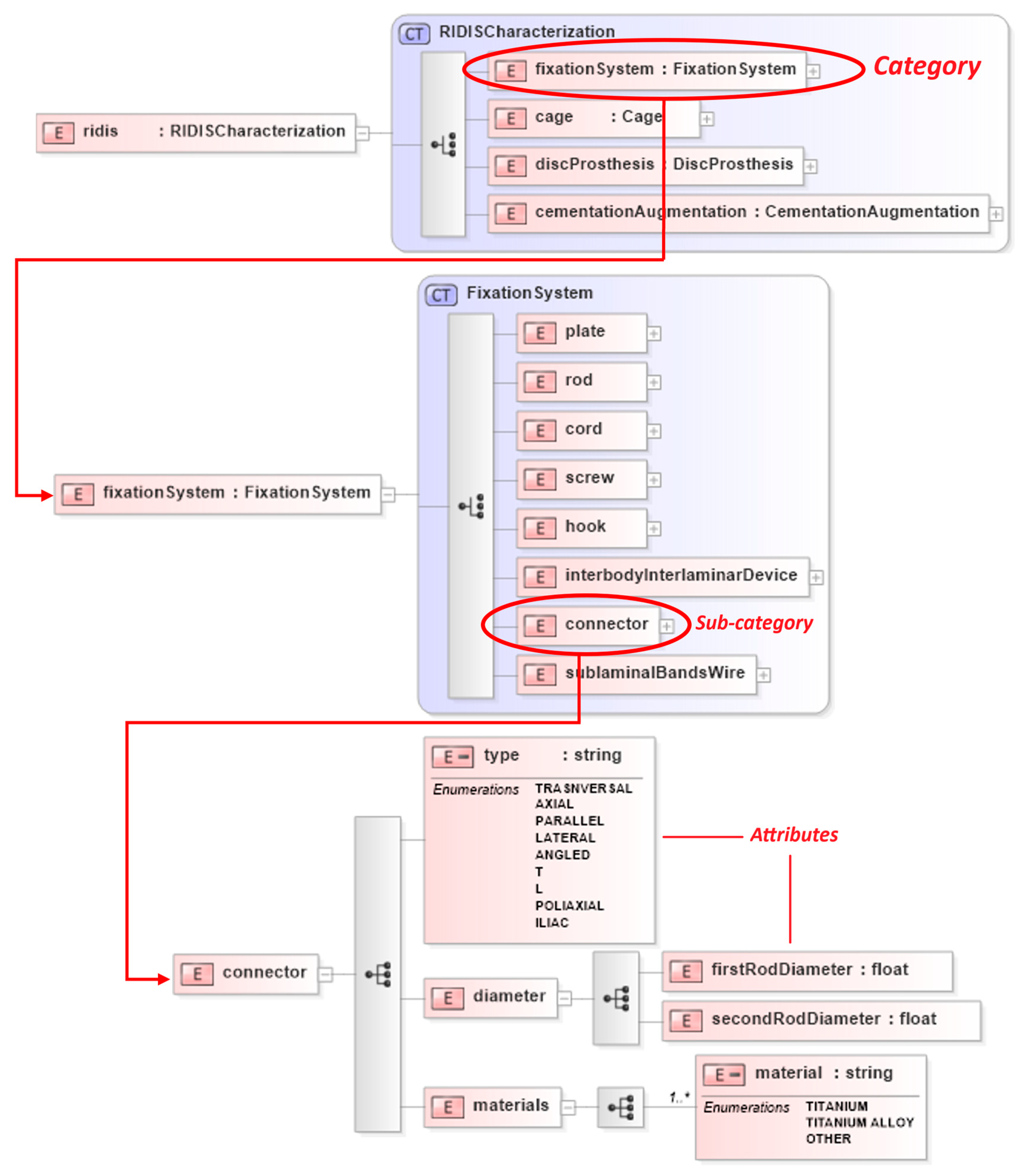
- IT implementationThe taxonomy was structured, modelled and encoded by VM and EC into XSD (“eXtensible markup language Schema Definition”) schemas to properly facilitate the exchange of information in an XML language for future implementation in IT platforms.
3. Results

4. Discussion
4.1. Limitations
4.2. Future Developments
5. Conclusions
Supplementary Materials
Author Contributions
Funding
Institutional Review Board Statement
Informed Consent Statement
Data Availability Statement
Acknowledgments
Conflicts of Interest
Abbreviations
| CND | Classificazione Nazionale Dispositivi medici (medical device national classification) |
| DPCM | Decreto del Presidente del Consiglio dei Ministri (Prime Ministry’s Decree) |
| DRG | Diagnosis Related Group |
| EAN | European Article Number |
| EMDN | European Medical Device Nomenclature |
| EPRD | Endoprothesenregister Deutschland |
| FDA | Food and Drug Administration |
| GMDN | Global Medical Device Nomenclature |
| GTIN | Global Trade Item Number |
| HDR | Hospital Discharge Record |
| HTA | Health Technology Assessment |
| ICHOM | International Consortium for Health Outcomes Measurement |
| IPL | International Prostheses Library |
| ISR | International Spine Registry working group |
| ISAR | International Society of Arthroplasty Registries |
| ISO | International Organization for Standardization |
| ISS | Istituto Superiore di Sanità (Italian National Institute of Health) |
| IT | Information Technology |
| MD | Medical Device |
| MDR | Medical Device Regulation (EU) 2017/745 |
| MDS | Minimum Data Set |
| MHRA | Medical and Healthcare Products Regulatory Agency |
| MoH | Ministry of Health |
| MoM | Metal-on-Metal |
| NJR | National Joint Registry |
| ODEP | Orthopaedic Data Evaluation Panel |
| PIP | Poly Implant Prothèse |
| PROMs | Patient-Reported Outcome Measures |
| RIDIS | Registro Italiano Dispositivi Impiantabili per chirurgia Spinale (Italian Spine Registry) |
| RIPI | Registro nazionale delle protesi impiantabili (Italian Implantable Prostheses Registry) |
| SNOMED CT | Systematized Nomenclature of Medicine Clinical Terms |
| UDI | Unique Device Identification |
| WHO | World Health Organisation |
| XML | eXtensible Markup Language |
| XSD | eXtensible markup language Schema Definition |
References
- Regulation (EU) 2017/745 of the European Parliament and of the council of 5 April 2017 on medical devices, amending Directive 2001/83/EC, Regulation (EC) No 178/2002 and Regulation (EC) No 1223/2009 and repealing Council Directives 90/385/EEC and 93/42/EEC. Off. J. Eur. Union 2017, L117, 5. Available online: https://eur-lex.europa.eu/eli/reg/2017/745/oj/eng (accessed on 28 July 2025).
- Melvin, T.; Torre, M. New medical device regulations: The regulator’s view. EFORT Open Rev. 2019, 4, 351–356. [Google Scholar] [CrossRef]
- Graves, S.E. The value of arthroplasty registry data. Acta Orthop. 2010, 81, 8–9. [Google Scholar] [CrossRef] [PubMed]
- Malchau, H.; Graves, S.E.; Porter, M.; Harris, W.H.; Troelsen, A. The next critical role of orthopedic registries. Acta Orthop. 2015, 86, 3–4. [Google Scholar] [CrossRef] [PubMed]
- Nickerson, R.C.; Varshney, U.; Muntermann, J. A method for taxonomy development and its application in information systems. Eur. J. Inf. Syst. 2013, 22, 336–359. [Google Scholar] [CrossRef]
- Denissen, G.A.W.; van Steenbergen, L.N.; Lollinga, W.T.; Verdonschot, N.J.J.; Schreurs, B.W.; Nelissen, R.G.H.H. Generic implant classification enables comparison across implant designs: The Dutch Arthroplasty Register implant library. EFORT Open Rev. 2019, 4, 344–350. [Google Scholar] [CrossRef]
- Endoprothesenregister Deutschland (EPRD). The German Arthroplasty Registry (EPRD). 2023. Available online: https://www.eprd.de/fileadmin/user_upload/Dateien/Publikationen/Artikel_und_Aufsaetze/EPRD_Profile_v3.0_2023-12-06_E.pdf (accessed on 28 July 2025).
- Jansson, V.; Grimberg, A.; Melsheimer, O.; Perka, C.; Steinbrück, A. Orthopaedic registries: The German experience. EFORT Open Rev. 2019, 4, 401–408. [Google Scholar] [CrossRef]
- Etkin, C.D.; Springer, B.D. The American Joint Replacement Registry the first 5 years. Arthroplast. Today 2017, 3, 67–69. [Google Scholar] [CrossRef]
- Torre, M.; Piazzolla, A.; Ciminello, E.; Falcone, T.; Carrani, E.; Pascucci, S.; Franzò, M.; Barbagallo, G.; Vitiello, V.; Zanoli, G.; et al. Time trends in spine surgery in Italy: A nationwide, population-based study of 1,560,969 records of administrative health data from 2001 to 2019 with a specific ICD9-CM mapping for procedures and diagnoses. Acta Orthop. 2025, 96, 256–264. [Google Scholar] [CrossRef] [PubMed]
- Medical Device Coordination Group. MDCG 2021-24—Guidance on Classification of Medical Devices 2021. Available online: https://health.ec.europa.eu/system/files/2021-10/mdcg_2021-24_en_0.pdf (accessed on 28 July 2025).
- Pascucci, S.; Langella, F.; Franzò, M.; Tesse, M.G.; Ciminello, E.; Biondi, A.; Carrani, E.; Sampaolo, L.; Zanoli, G.; Berjano, P.; et al. National spine surgery registries’ characteristics and aims: Globally accepted standards have yet to be met. Results of a scoping review and a complementary survey. J. Orthop. Traumatol. 2023, 24, 49. [Google Scholar] [CrossRef]
- 1st International Meeting of Spinal Registries. Royal National Orthopaedic Hospital Stanmore, Middlesex, UK, 23rd March 2023. Available online: https://ripi.iss.it/ripi/wp-content/uploads/2023/03/Spinal-Meeting-Digital-Programme.pdf (accessed on 28 July 2025).
- Iadanza, E.; Cerofolini, S.; Lombardo, C.; Satta, F.; Gherardelli, M. Medical devices nomenclature systems: A scoping review. Health Technol. 2021, 11, 681–692. [Google Scholar] [CrossRef]
- Franzò, M.; D’Agostino, F.; Chierchia, C.; Cucchiara, K.; Carrani, E.; Sampaolo, L.; Stella, E.; Torre, M.; Asaro, M. Does a medical device nomenclature suitable for all purposes exist? Twenty years of Italian experience with the CND and its adoption in EUDAMED at European level. In Proceedings of the VII National Congress of Bioengineering, Trieste, Italy, 10–12 June 2020; Accardo, A., Brun, F., Marceglia, S., Pedrizzetti, G., Eds.; Pàtron Editore: Granarolo dell’Emilia, Italy, 2020. Abstract Number 151. pp. 1–4. [Google Scholar]
- Anand, K.; Saini, S.; Singh, B.; Veermaram, C. Global medical device nomenclature: The concept for reducing device-related medical errors. J. Young Pharm. 2010, 2, 403–409. [Google Scholar] [CrossRef] [PubMed]
- Kundkar, S.S.; Chavan, J.D.; Shivde, N.S.; Marathe, D. Comparative Study of GMDN (Global Medical Device Nomenclature) & EMDN (European Medical Device Nomenclature). JCHR 2024, 14, 507–513. [Google Scholar]
- White, J.; Carolan-Rees, G. Current state of medical device nomenclature and taxonomy systems in the UK: Spotlight on GMDN and SNOMED CT. JRSM Short Rep. 2013, 4, 1–7. [Google Scholar] [CrossRef]
- World Health Organization. WHO Comparative Analysis of Nomenclature Systems: CND, GMDN, UMDNS, UNSPSC and SNOMED CT. v. 1 April 2021. Available online: https://cdn.who.int/media/docs/default-source/medical-devices/nomenclature/analysis-nomenclatures-used-by-multiple-countries.-who-principles.-v010421_avb_drr.pdf?sfvrsn=a5b7e0e8_5 (accessed on 28 July 2025).
- Ministero della Salute. Decreto 20 Febbraio 2007. Nuove Modalità per gli Adempimenti Previsti Dall’articolo 13 del Decreto Legislativo 24 Febbraio 1997, n. 46 e Successive Modificazioni e per la Registrazione dei Dispositivi Impiantabili Attivi Nonché per L’iscrizione nel Repertorio dei Dispositivi Medici. GU Serie Generale n. 63 del 16 Marzo 2007—Suppl. Ordinario n. 72. Available online: https://www.gazzettaufficiale.it/eli/id/2007/03/16/07A92230/sg (accessed on 28 July 2025).
- Decreto del Presidente del Consiglio dei Ministri (DPCM), 3 Marzo 2017. Identificazione dei Sistemi di Sorveglianza e dei Registri di Mortalità, di Tumori e di Altre Patologie. GU Serie Generale n. 109 del 12 Maggio 2017. Available online: https://www.gazzettaufficiale.it/eli/id/2017/05/12/17A03142/sg (accessed on 28 July 2025).
- Torre, M.; Carrani, E.; Franzò, M.; Ciminello, E.; Urakcheeva, I.; Bacocco, D.L.; Valentini, R.; Pascucci, S.; Madi, S.; Ferrara, C.; et al. The Italian Implantable Prostheses Registry: A new framework for patient safety. Boll. Epidemiol. Naz. 2021, 2, 16–23. [Google Scholar] [CrossRef]
- Italian National Institute of Health. Italian Implantable Prostheses Registry (RIPI). Available online: https://ripi.iss.it/ripi/en/ (accessed on 28 July 2025).
- Robertsson, O.; Mendenhall, S.; Paxton, E.W.; Inacio, M.C.; Graves, S. Challenges in prosthesis classification. J. Bone Jt. Surg.-Am. Vol. 2011, 93 (Suppl. S3), 72–75. [Google Scholar] [CrossRef] [PubMed]
- Skaggs, D.L.; Akbarnia, B.A.; Flynn, J.M.; Myung, K.S.; Sponseller, P.D.; Vitale, M.G.; Chest Wall and Spine Deformity Study Group; Growing Spine Study Group; Pediatric Orthopaedic Society of North America; Scoliosis Research Society Growing Spine Study Committee. A classification of growth friendly spine implants. J. Pediatr. Orthop. 2014, 34, 260–274. [Google Scholar] [CrossRef] [PubMed]
- Nekhlopochin, S.N.; Nekhlopochin, A.S.; Shvets, A.I. A classification of implants for reconstruction of the anterior and middle supporting columns of the spine. Zhurnal Vopr. Neirokhirurgii Im. NN Burdenko 2018, 82, 97–102. [Google Scholar] [CrossRef]
- Khoueir, P.; Kim, K.A.; Wang, M.Y. Classification of posterior dynamic stabilization devices. Neurosurg. Focus 2007, 15, E3. [Google Scholar] [CrossRef]
- Foster, M.R. A functional classification of spinal instrumentation. Spine J. 2005, 5, 682–694. [Google Scholar] [CrossRef]
- Food and Drug Administration, HHS. Orthopedic devices; reclassification of the intervertebral body fusion device. Final rule. Fed. Regist. 2007, 72, 32170–32172. [Google Scholar]
- World Health Organization. Standardization of Medical Devices Nomenclature: International Classification, Coding and Nomenclature of Medical Devices. Executive Board 145th Session 30 April 2019. Available online: https://apps.who.int/gb/ebwha/pdf_files/EB145/B145_3-en.pdf (accessed on 28 July 2025).
- World Health Organization. Standardization of Medical Devices Nomenclature: International Classification, Coding and Nomenclature of Medical Devices. Executive Board 156th Session 6 January 2025. Available online: https://apps.who.int/gb/ebwha/pdf_files/EB156/B156_13-en.pdf (accessed on 28 July 2025).
- Romanini, E.; Schettini, I.; Torre, M.; Venosa, M.; Tarantino, A.; Calvisi, V.; Zanoli, G. The rise of registry-based research: A bibliometric analysis. Acta Orthop. 2021, 92, 628–632. [Google Scholar] [CrossRef]
- Mauch, H.; Kaur, J.; Irwin, C.; Wyss, J. Design, implementation, and management of an international medical device registry. Trials 2021, 22, 845. [Google Scholar] [CrossRef]
- Paxton, E.W.; Inacio, M.C.S.; Kiley, M.L. The Kaiser Permanente Implant Registries: Effect on Patient Safety, Quality Improvement, Cost Effectiveness, and Research Opportunities. Perm. J. 2012, 16, 36–44. [Google Scholar] [CrossRef]
- Martindale, V.; Menache, A. The PIP scandal: An analysis of the process of quality control that failed to safeguard women from the health risks. J. R. Soc. Med. 2013, 106, 173–177. [Google Scholar] [CrossRef]
- European Commission. Medical Devices: European Commission Calls for Immediate Actions—Tighten Controls, Increase Surveillance, Restore Confidence. Press Release 9 February 2012. Available online: https://ec.europa.eu/commission/presscorner/detail/en/IP_12_119 (accessed on 28 July 2025).
- MedTech Europe. The European Medical Technology Industry in Figures. 2021. Available online: https://www.medtecheurope.org/wp-content/uploads/2021/06/medtech-europe-facts-and-figures-2021.pdf (accessed on 28 July 2025).
- Australian Government. Reclassification of Spinal Implantable Medical Devices—Guidance on the Transitional Arrangements and Obligations of Sponsors and Manufacturers, Last Updated 10 January 2024. Available online: https://www.tga.gov.au/resources/guidance/reclassifying-spinal-implantable-medical-devices (accessed on 28 July 2025).
- Hoogervorst, L.A.; Geurkink, T.H.; Lübbeke, A.; Buccheri, S.; Schoones, J.W.; Torre, M.; Laricchiuta, P.; Piscoi, P.; Pedersen, A.B.; Gale, C.P.; et al. Quality and utility of European cardiovascular and orthopaedic registries for the regulatory evaluation of medical device safety and performance across the implant lifecycle: A systematic review. Int. J. Health Policy Manag. 2023, 12, 7648. [Google Scholar] [CrossRef] [PubMed]
- Kearney, B.; McDermott, O. The Challenges for Manufacturers of the Increased Clinical Evaluation in the European Medical Device Regulations: A Quantitative Study. Ther. Innov. Regul Sci. 2023, 57, 783–796. [Google Scholar] [CrossRef]
- Carl, A.K.; Hochmann, D. Impact of the new European medical device regulation: A two-year comparison. Biomed. Tech. 2023, 69, 317–326. [Google Scholar] [CrossRef]
- Russo, F.; Benachi, A.; Meijer, F.; Cauvet, F.; Berrué-Gaillard, H.; Power, B.; Deprest, J. The Fall Out of the 2017 European Medical Device Regulation for Tracheal Occlusion. Prenat. Diagn. 2025, 45, 539–543. [Google Scholar] [CrossRef] [PubMed]
- Staats, K.; Kayani, B.; Haddad, F.S. The impact of the European Union’s Medical Device Regulation on orthopaedic implants, technology, and future innovation. Bone Jt. J. 2024, 106, 303–306. [Google Scholar] [CrossRef] [PubMed]
- Council of the EU. Press Release—Medical Devices: Council Endorses New Measures to Help Prevent Shortages. Press Release 21 February 2024. Available online: https://www.consilium.europa.eu/en/press/press-releases/2024/02/21/medical-devices-council-endorses-new-measures-to-help-prevent-shortages/ (accessed on 28 July 2025).
- Cumberlege, J. First Do No Harm: The Report of the Independent Medicines and Medical Devices Safety Review. Independent Medicines and Medical Devices Safety Review. 2020. Available online: https://www.immdsreview.org.uk/downloads/IMMDSReview_Web.pdf (accessed on 28 July 2025).
- Henschke, C.; Panteli, D.; Perleth, M.; Busse, R. Taxonomy of medical devices in the logic of health technology assessment. Int. J. Technol. Assess. Health Care 2015, 31, 324–330. [Google Scholar] [CrossRef] [PubMed]
- Vannelli, S.; Visintin, F. A Process-Based Taxonomy of Medical Devices for Clinical Pathways Design and Innovation. In Towards a Smart, Resilient and Sustainable Industry. ISIEA 2023. Lecture Notes in Networks and Systems; Borgianni, Y., Matt, D.T., Molinaro, M., Orzes, G., Eds.; Springer: Cham, Switzerland, 2023; Volume 745. [Google Scholar] [CrossRef]
- Rolfson, O. Editorial Comment: 7th International Congress of Arthroplasty Registries. Clin. Orthop. Rel. Res. 2019, 477, 1299–1300. [Google Scholar] [CrossRef] [PubMed]
- Boulton, C.; Harrison, C.; Wilton, T.; Armstrong, R.; Young, E.; Pegg, D.; Wilkinson, J.M. Implementing large-scale data quality validation in a national arthroplasty registry to improve compliance: The National Joint Registry data quality audit programme. Bone Jt. Open 2022, 3, 716–725. [Google Scholar] [CrossRef]
- Orthopaedic Data Evaluation Panel (ODEP). Methodology for Spine Cervical Disc. Criteria—Spine. 2022. Available online: https://www.odep.org.uk/methodology/methodology-for-spine/ (accessed on 28 July 2025).
- Ahuja, S.; Aghayev, E.; Halme, J.; Torre, M.; Fritzell, P.; Swaby, O.; Tucker, K. Collection of proms and implant related data: A survey of spine registries and update from the international spine registry working group. Brain Spine 2024, 4, 103040. [Google Scholar] [CrossRef]
- Ahuja, S.; Aghayev, E.; Halme, J.; Torre, M.; Fritzell, P.; Swaby, O.; Tucker, K. Working to a Consensus to Harmonise a Core Dataset to Be Collected by National Spine Registries—An Update from the International Spine Registry Working Group. Column Cord 2025, 5, 133. [Google Scholar]
- Regione Lazio. Gara Comunitaria Centralizzata a Procedura Aperta, Sopra Soglia Comunitaria, Finalizzata Alla Stipula di Accordi Quadro per la Fornitura Triennale di Protesi Ortopediche di Anca, Ginocchio e Spalla per le Aziende Sanitarie ed Ospedaliere della Regione Lazio Indetta con Determinazione n. G17450 del 27/12/2023 Numero Gara Anac 9506340. Rettifica atti di Gara e Proroga Termini Procedurali. 2024. Available online: https://www.regione.lazio.it/sites/default/files/amministrazione-trasparente/atti-procedure-affidamento/G02686-10032024.pdf (accessed on 28 July 2025).
- Fraser, A.G. Postmarket surveillance of high-risk medical devices needs transparent, comprehensive and independent registries. BMJ Surg. Interv. Health Technol. 2020, 2, e000065. [Google Scholar] [CrossRef] [PubMed]


| EMDN Category Code | EMDN Category Description | EMDN Type Code | EMDN Type Description | Category of Registry Taxonomy |
|---|---|---|---|---|
| P0907 | Spine Stabilisation Prostheses and Systems | P09070301 | Cervical fixation systems | (1) Fixation Systems |
| P09070302 | Thoracolumbosacral fixation systems | |||
| P09070304 | Spine fixation system connectors | |||
| P09070399 | Implantable spinal stabilisation or fixation systems—other | |||
| P090799 | Spinal prostheses and stabilisation systems others | |||
| P09070101 | Cages | (2) Cages | ||
| P09070199 | Spinal Fusion system—other | |||
| P09070201 | Disc Prostheses | (3) Discal Prostheses | ||
| P090780 | Spinal stabilisation prostheses and systems—accessories | |||
| K0103 | Spinal Endotherapy Devices | K010301 | Spinal percutaneous plastic devices with balloon | (4) Augmentation systems and Fillers |
| K010399 | Spinal endotherapy devices—other |
| Attribute | Sub-Category (*) | |||||||
|---|---|---|---|---|---|---|---|---|
| A | B | C | D | E | F | G | H | |
| Spinal level | ✓ | ✓ | - | ✓ | ✓ | ✓ | - | - |
| Vertebra/bone fixation area | ✓ | - | - | ✓ | - | ✓ | - | ✓ |
| Material | ✓ | ✓ | ✓ | ✓ | ✓ | ✓ | ✓ | ✓ |
| Coating material | - | - | - | - | - | ✓ | - | - |
| Mechanical characteristics | - | ✓ | - | - | - | ✓ | - | - |
| Type | ✓ | ✓ | - | ✓ | ✓ | - | ✓ | ✓ |
| Length (mm) | ✓ | ✓ | - | ✓ | - | - | - | ✓ |
| Thickness (mm) | ✓ | - | - | - | - | - | - | ✓ |
| Width (mm) | - | - | - | - | - | - | - | ✓ |
| Diameter(s) (mm) | - | ✓ | - | ✓ | - | - | ✓ | ✓ |
| Shape | ✓ | ✓ | - | - | ✓ | - | - | ✓ |
| N. of spinal levels | ✓ | - | - | - | - | - | - | - |
| Hole number | ✓ | - | - | - | - | - | - | - |
| N. of wires/bands | - | - | - | - | - | - | - | ✓ |
| Screw head type | - | - | - | ✓ | - | - | - | - |
| Screw stem type | - | - | - | ✓ | - | - | - | - |
| Screw mobility angle (°) | - | - | - | ✓ | - | - | - | - |
| Hook offset | - | - | - | - | ✓ | - | - | - |
| Hook blade | - | - | - | - | ✓ | - | - | - |
| Hook groove | - | - | - | - | ✓ | - | - | - |
| Size | - | - | - | - | ✓ | ✓ | - | - |
| Tightening system | ✓ | - | - | ✓ | - | ✓ | - | - |
| Compatibility with devices of other companies | - | - | - | - | - | - | - | ✓ |
| Attribute | Sub-Category | |||
|---|---|---|---|---|
| Interbody Cages | Corpectomy Cages | |||
| Assembled | Modular | |||
| Bodies | Plates | |||
| Spinal level | ✓ | ✓ | ✓ | ✓ |
| Material | ✓ | ✓ | ✓ | ✓ |
| Osteointegration material | ✓ | ✓ | ✓ | ✓ |
| Surface coating | ✓ | ✓ | ✓ | ✓ |
| Dimensions (L × W, Φ) | ✓ | ✓ | ✓ | ✓ |
| Height anterior/posterior (min/max) | ✓ | ✓ | ✓ | ✓ |
| Expandible (height/lordosis) | ✓ | ✓ | ✓ | - |
| Shape | ✓ | ✓ | ✓ | ✓ |
| Sagittal profile | ✓ | ✓ | - | ✓ |
| Surface characteristics | ✓ | ✓ | - | ✓ |
| Endplates curvatures | ✓ | ✓ | - | ✓ |
| Lordosis/kyphosis angle (°) | ✓ | ✓ | - | ✓ |
| Fixation system | ✓ | ✓ | ✓ | ✓ |
| Attribute | Sub-Category (*) | |||
|---|---|---|---|---|
| I | II | III | IV | |
| Spinal level | ✓ | ✓ | ✓ | ✓ |
| Material | ✓ | ✓ | ✓ | ✓ |
| Coating material | ✓ | ✓ | - | ✓ |
| Type | - | ✓ | - | ✓ |
| Width (mm) | ✓ | ✓ | ✓ | ✓ |
| Length (mm) | - | ✓ | ✓ | ✓ |
| Height (mm) | ✓ | ✓ | ✓ | ✓ |
| Lordosis angle (°) | ✓ | ✓ | - | ✓ |
| Flexion/Extension (mm) | ✓ | ✓ | - | - |
| Lateral bending (mm) | ✓ | ✓ | - | - |
| Axial rotation (°) | ✓ | ✓ | - | - |
| To be cemented | ✓ | ✓ | - | - |
| Possibility to use screws | ✓ | ✓ | - | - |
| Attribute | Sub-Category | ||
|---|---|---|---|
| Augmentation Systems | Fillers: Cement | Fillers: Bone Substitute | |
| Material | ✓ | - | - |
| Type | ✓ | - | - |
| Length release (mm) | ✓ | - | - |
| Length close stent (mm) | ✓ | - | - |
| Maximum expansion length (mm) | ✓ | - | - |
| Maximum volume (mL) | ✓ | - | - |
| Maximum pressure (bar/atm) | ✓ | - | - |
| Expansion mechanism | ✓ | - | - |
| Physical state | - | ✓ | ✓ |
| % Polymethylmethacrylate | - | ✓ | - |
| % Zirconium | - | ✓ | - |
| % other components | - | ✓ | ✓ |
| Antibiotics | - | ✓ | ✓ |
| Internal structure (scaffold, trabecular, other) | - | - | ✓ |
| Osteoinductive/osteoconductive | - | ✓ | ✓ |
| Viscosity | - | ✓ | - |
| Polymerization time (s) | - | ✓ | - |
| Polymerization mode | - | ✓ | - |
Disclaimer/Publisher’s Note: The statements, opinions and data contained in all publications are solely those of the individual author(s) and contributor(s) and not of MDPI and/or the editor(s). MDPI and/or the editor(s) disclaim responsibility for any injury to people or property resulting from any ideas, methods, instructions or products referred to in the content. |
© 2025 by the authors. Licensee MDPI, Basel, Switzerland. This article is an open access article distributed under the terms and conditions of the Creative Commons Attribution (CC BY) license (https://creativecommons.org/licenses/by/4.0/).
Share and Cite
Mari, V.; Pascucci, S.; Piazzolla, A.; Berjano, P.; Franzò, M.; Sampaolo, L.; Carrani, E.; Torre, M. Developing a Classification of Spinal Medical Devices: Has the Time Come? Review of the Literature and a Proposal for Spine Registries. Bioengineering 2025, 12, 853. https://doi.org/10.3390/bioengineering12080853
Mari V, Pascucci S, Piazzolla A, Berjano P, Franzò M, Sampaolo L, Carrani E, Torre M. Developing a Classification of Spinal Medical Devices: Has the Time Come? Review of the Literature and a Proposal for Spine Registries. Bioengineering. 2025; 12(8):853. https://doi.org/10.3390/bioengineering12080853
Chicago/Turabian StyleMari, Veronica, Simona Pascucci, Andrea Piazzolla, Pedro Berjano, Michela Franzò, Letizia Sampaolo, Eugenio Carrani, and Marina Torre. 2025. "Developing a Classification of Spinal Medical Devices: Has the Time Come? Review of the Literature and a Proposal for Spine Registries" Bioengineering 12, no. 8: 853. https://doi.org/10.3390/bioengineering12080853
APA StyleMari, V., Pascucci, S., Piazzolla, A., Berjano, P., Franzò, M., Sampaolo, L., Carrani, E., & Torre, M. (2025). Developing a Classification of Spinal Medical Devices: Has the Time Come? Review of the Literature and a Proposal for Spine Registries. Bioengineering, 12(8), 853. https://doi.org/10.3390/bioengineering12080853

