An Environmental and Economic Analysis of Flocculation Technology Applied to a Corn-Based Ethanol Plant
Abstract
1. Introduction
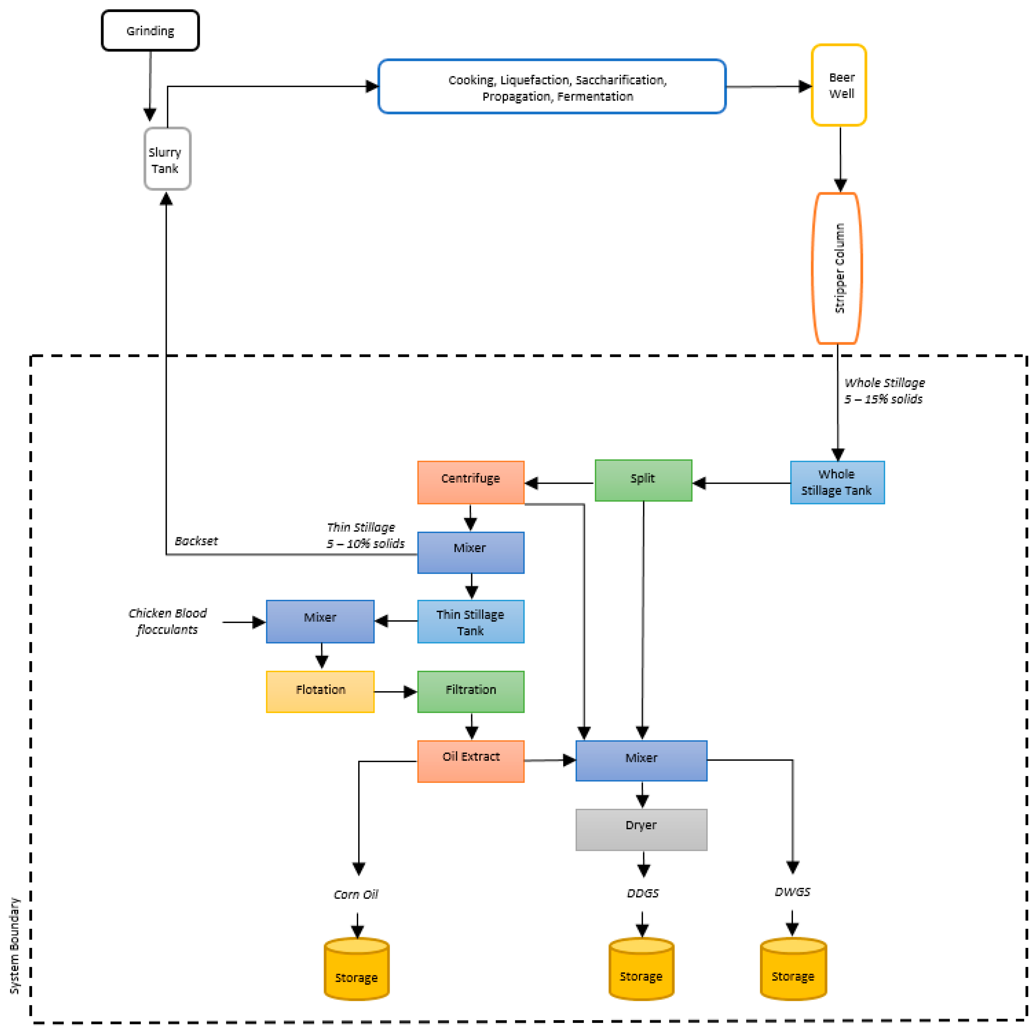
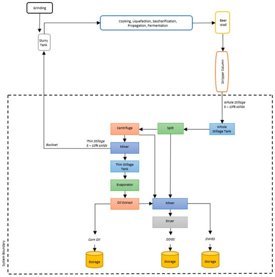
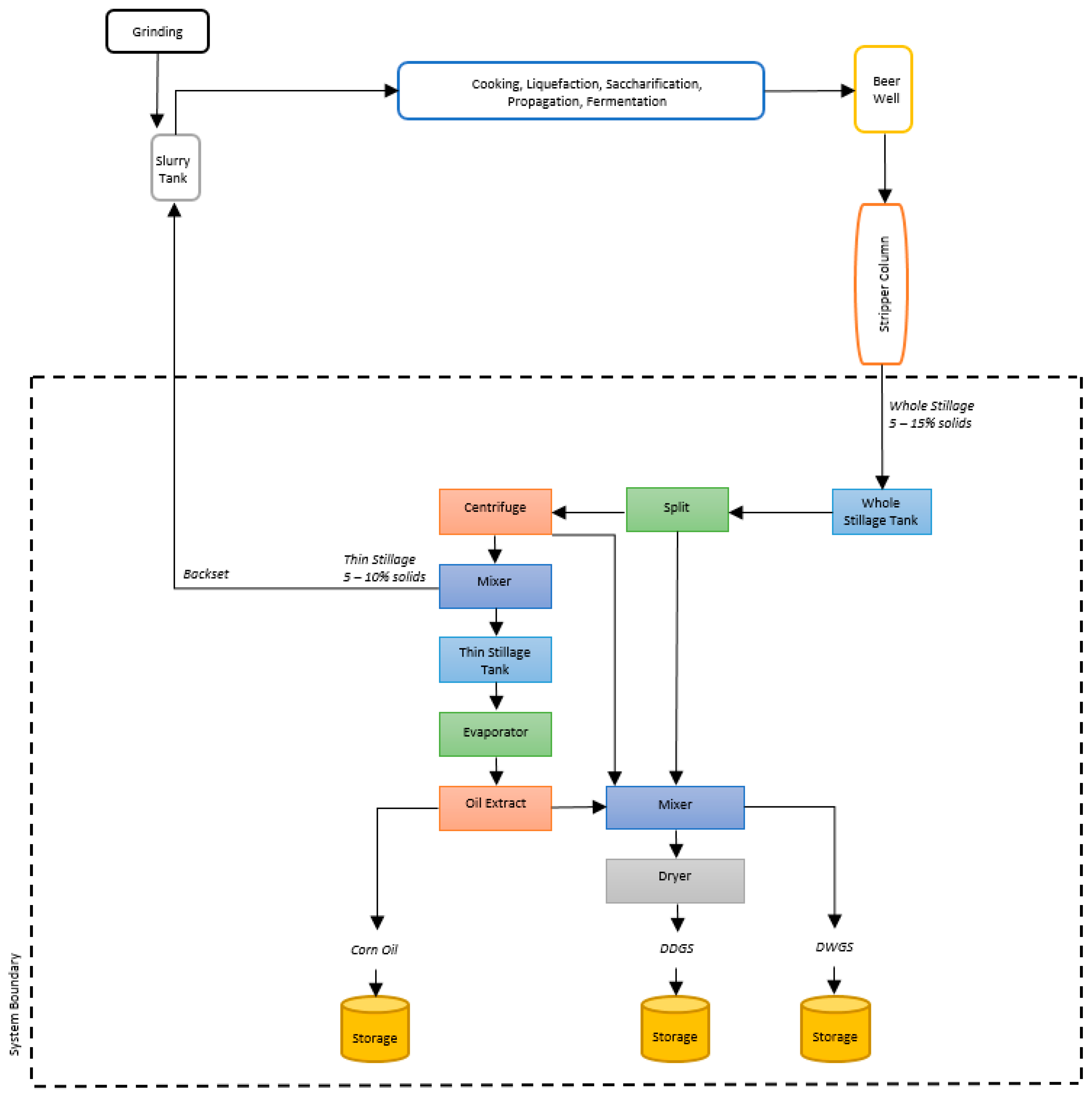
2. Ethanol and Coproducts Production
3. The Flocculation Process as a Treatment for Wastewater
4. Flocculants in the Flocculation Process
5. Life Cycle Assessment (LCA) and Techno-Economic Analysis (TEA)
6. Methodology
7. Computer Modeling
8. Assumptions and Data Collection
9. Results and Discussion
10. Conclusions
Author Contributions
Funding
Conflicts of Interest
References
- Kadhum, H.J.; Rajendran, K.; Murthy, G.S. Effect of solids loading on ethanol production: Experimental, Economic and Environmental analysis. Bioresour. Technol. 2017, 244, 108–116. [Google Scholar] [CrossRef]
- Garcia, C.A.; Manzini, F.; Islas, J.M. Sustainability assessment of ethanol production from two crops in Mexico. Renew. Sustain. Energy Rev. 2017, 72, 1199–1207. [Google Scholar] [CrossRef]
- Ghadiryanfar, M.; Rosentrater, K.A.; Keyhani, A.; Omid, M. A review of macroalgae production, with potential applications in biofuels and bioenergy. Renew. Sustain. Energy Rev. 2016, 54, 473–481. [Google Scholar] [CrossRef]
- Goldemberg, J.; Coelho, S.T.; Guardabassi, P. The sustainability of ethanol production from sugarcane. Energy Policy 2008, 36, 2086–2097. [Google Scholar] [CrossRef]
- Izmirlioglu, G.; Demirci, A. Ethanol production in biofilm reactors from potato waste hydrolysate and optimization of growth parameters for Saccharomyces cerevisiae. Fuel 2016, 181, 643–651. [Google Scholar] [CrossRef]
- Nguyen, T.L.T.; Gheewala, S.H.; Garivait, S. Full chain energy analysis of fuel ethanol from cane molasses in Thailand. Appl. Energy 2008, 85, 722–734. [Google Scholar] [CrossRef]
- Gnansounou, E.; Dauriat, A.; Villegas, J.; Panichelli, L. Life cycle assessment of biofuels: Energy and greenhouse gas balances. Bioresour. Technol. 2009, 100, 4919–4930. [Google Scholar] [CrossRef]
- Ometto, A.R.; Hauschild, M.Z.; Roma, W.N.L. Lifecycle assessment of fuel ethanol from sugarcane in Brazil. Int. J. Life Cycle Assess. 2009, 14, 236–247. [Google Scholar] [CrossRef]
- Melamu, R.; Von Blottnitz, H. 2nd Generation biofuels a sure bet? A life cycle assessment of how things could go wrong. J. Clean. Prod. 2011, 19, 138–144. [Google Scholar]
- Patel, M.; Zhang, X.; Kumar, A. Techno-economic and life cycle assessment on lignocellulosic biomass thermochemical conversion technologies: A review. Renew. Sustain. Energy Rev. 2016, 53, 1486–1499. [Google Scholar] [CrossRef]
- Mandegari, M.A.; Farzad, S.; Görgens, J.F. Economic and environmental assessment of cellulosic ethanol production scenarios annexed to a typical sugar mill. Bioresour. Technol. 2017, 224, 314–326. [Google Scholar] [CrossRef] [PubMed]
- Contreras, A.M.; Rosa, E.; Pérez, M.; Van Langenhove, H.; Dewulf, J. Comparative life cycle assessment of four alternatives for using by-products of cane sugar production. J. Clean. Prod. 2009, 17, 772–779. [Google Scholar] [CrossRef]
- Aydiner, C.; Sen, U.; Topcu, S.; Ekinci, D.; Altinay, A.D.; Koseoglu-Imer, D.Y.; Keskinler, B. Techno-economic viability of innovative membrane systems in water and mass recovery from dairy wastewater. J. Membr. Sci. 2014, 458, 66–75. [Google Scholar] [CrossRef]
- Ganesan, V.; Rosentrater, K.A.; Muthukumarappan, K. Flowability and handling characteristics of bulk solids and powders–A review with implications for DDGS. Biosyst. Eng. 2008, 101, 425–435. [Google Scholar] [CrossRef]
- Wood, C.; Rosentrater, K.A.; Muthukumarappan, K. Techno-economic modeling of a corn based ethanol plant in 2011/2012. Ind. Crop. Prod. 2014, 56, 145–155. [Google Scholar] [CrossRef]
- Singh, V.; Rausch, K.D.; Yang, P.; Shapouri, H.; Belyea, R.L.; Tumbleson, M.E. Modified Dry Grind Ethanol Process; Departments of Agricultural Engineering, University of Illinois at Champaign-Urbana, UILU: Champaign, IL, USA, 2001. [Google Scholar]
- Rosentrater, K.A.; Muthukumarappan, K. Corn ethanol coproducts: Generation, properties, and future prospects. Int. Sugar J. 2006, 108, 648–657. [Google Scholar]
- Rosentrater, K.A. Production and Use of Evolving Corn-Based Fuel Ethanol Coproducts in the US. In Biofuels-Status and Perspective; InTech: Rijeka, Croatia, 2015. [Google Scholar]
- Pimentel, D.; Patzek, T.W. Ethanol production using corn, switchgrass, and wood; biodiesel production using soybean and sunflower. Nat. Resour. Res. 2005, 14, 65–76. [Google Scholar] [CrossRef]
- Shan, L.; Liu, J.; Ambuchi, J.J.; Yu, Y.; Huang, L.; Feng, Y. Investigation on decolorization of biologically pretreated cellulosic ethanol wastewater by electrochemical method. Chem. Eng. J. 2017, 323, 455–464. [Google Scholar] [CrossRef]
- Zhu, X.; Li, M.; Zheng, W.; Liu, R.; Chen, L. Performance and microbial community of a membrane bioreactor system–Treating wastewater from ethanol fermentation of food waste. J. Environ. Sci. 2017, 53, 284–292. [Google Scholar] [CrossRef]
- Baral, N.R.; Wituszynski, D.M.; Martin, J.F.; Shah, A. Sustainability assessment of cellulosic biorefinery stillage utilization methods using emergy analysis. Energy 2016, 109, 13–28. [Google Scholar] [CrossRef]
- Trinh, T.N.; Jensen, P.A.; Sárossy, Z.; Dam-Johansen, K.; Knudsen, N.O.; Sørensen, H.R.; Egsgaard, H. Fast pyrolysis of lignin using a pyrolysis centrifuge reactor. Energy Fuels 2013, 27, 3802–3810. [Google Scholar] [CrossRef]
- Eldien, W.N.; Moawia, M.; Mahgoub, M.; Badawi, E.; Eltahir, E. Simulation of Surface Drinking Water Treatment Plant. Int. J. Trend Res. Dev. 2017, 4, 421–427. [Google Scholar]
- Zhao, G.; Ji, S.; Sun, T.; Ma, F.; Chen, Z. Production of Bioflocculants Prepared from Wastewater Supernatant of Anaerobic Co-Digestion of Corn Straw and Molasses Wastewater Treatment. BioResources 2017, 12, 1991–2003. [Google Scholar] [CrossRef]
- Nguyen, V.H.; Klai, N.; Nguyen, T.D.; Tyagi, R.D. Impact of extraction methods on bio-flocculants recovered from backwashed sludge of bio-filtration unit. J. Environ. Manag. 2016, 180, 344–350. [Google Scholar] [CrossRef] [PubMed]
- Piazza, G.J.; McAloon, A.J.; Garcia, R.A. A renewable flocculant from a poultry slaughterhouse waste and preliminary estimate of production costs. Resour. Conserv. Recycl. 2011, 55, 842–848. [Google Scholar] [CrossRef]
- Hameed, Y.T.; Idris, A.; Hussain, S.A.; Abdullah, N. A tannin-based agent for coagulation and flocculation of municipal wastewater: Chemical composition, performance assessment compared to Polyaluminum chloride, and application in a pilot plant. J. Environ. Manag. 2016, 184, 494–503. [Google Scholar] [CrossRef]
- Piazza, G.J.; Garcia, R.A. Meat & bone meal extract and gelatin as renewable flocculants. Bioresour. Technol. 2010, 101, 781–787. [Google Scholar]
- Piazza, G.J.; Garcia, R.A. Proteins and peptides as renewable flocculants. Bioresour. Technol. 2010, 101, 5759–5766. [Google Scholar] [CrossRef]
- Balan, V.; Chiaramonti, D.; Kumar, S. Review of US and EU initiatives toward development, demonstration, and commercialization of lignocellulosic biofuels. Biofuels Bioprod. Biorefining 2013, 7, 732–759. [Google Scholar] [CrossRef]
- Chum, H.L.; Warner, E.; Seabra, J.E.; Macedo, I.C. A comparison of commercial ethanol production systems from Brazilian sugarcane and US corn. Biofuels Bioprod. Biorefining 2014, 8, 205–223. [Google Scholar] [CrossRef]
- Guinée, J.B.; Heijungs, R.; de Haes, H.A.U.; Huppes, G. Quantitative life cycle assessment of products: 2. Classification, valuation and improvement analysis. J. Clean. Prod. 1993, 1, 81–91. [Google Scholar]
- Simba, F.; Trojer, L.; Mwinyiwiwa, B.; Mvungi, N.; Mjema, E. Techno-economic analysis of UMTS900 and UMTS2100 for rural connectivity in Tanzania. In Proceedings of the 2012 IEEE 14th International Conference on Communication Technology, Chengdu, China, 9–11 November 2012; IEEE: Piscataway, NJ, USA, 2013; pp. 10–15. [Google Scholar]
- Budzinski, M.; Nitzsche, R. Comparative economic and environmental assessment of four beech wood based biorefinery concepts. Bioresour. Technol. 2016, 216, 613–621. [Google Scholar] [CrossRef] [PubMed]
- Kwiatkowski, J.R.; McAloon, A.J.; Taylor, F.; Johnston, D.B. Modeling the process and costs of fuel ethanol production by the corn dry-grind process. Ind. Crops Prod. 2006, 23, 288–296. [Google Scholar] [CrossRef]
- Dutta, A.; Talmadge, M.; Hensley, J.; Worley, M.; Dudgeon, D.; Barton, D.; Wright, C.T. Process Design and Economics for Conversion of Lignocellulosic Biomass to Ethanol: Thermochemical Pathway by Indirect Gasification and Mixed Alcohol Synthesis; No. NREL/TP-5100-51400; National Renewable Energy Lab. (NREL): Golden, CO, USA, 2011. [Google Scholar]
- Larson, E.M.; Stock, R.A.; Klopfenstein, T.J.; Sindt, M.H.; Huffman, R.P. Feeding value of wet distillers byproducts for finishing ruminants. J. Anim. Sci. 1993, 71, 2228–2236. [Google Scholar] [CrossRef]
- Del Rio De Reys, M.T.E.; Constantinides, S.M.; Sgarbieri, V.C.; El-Dash, A.A. Chicken blood plasma proteins: Physicochemical, nutritional and functional properties. J. Food Sci. 1980, 45, 17–20. [Google Scholar] [CrossRef]
- Brown, R.C.; Brown, T.R. Biorenewable Resources: Engineering New Products from Agriculture; John Wiley & Sons: Hoboken, NJ, USA, 2013. [Google Scholar]
- United States Department of Agriculture (USDA). Daily Ethanol Report. Agricultural Marketing Service. Livestock, Poultry & Grain Market News. 2019. Available online: https://www.ams.usda.gov/mnreports/lsdethanol.pdf (accessed on 12 February 2019).
- Cheng, M.H. Sustainability Analysis of Soybean Refinery: Soybean Oil Extraction Process. Ph.D. Thesis, lowa State University, Ames, IA, USA, 2017. [Google Scholar]
- U.S. Energy Information Administration (EIA). Independent Statistics & Analysis. Electric Power Monthly. 2018. Available online: https://www.eia.gov/electricity/monthly/epm_table_grapher.php?t=epmt_5_6_a (accessed on 17 January 2019).
- Eskicioglu, C.; Kennedy, K.J.; Marin, J.; Strehler, B. Anaerobic digestion of whole stillage from dry-grind corn ethanol plant under mesophilic and thermophilic conditions. Bioresour. Technol. 2011, 102, 1079–1086. [Google Scholar] [CrossRef]
- Aden, A.; Foust, T. Technoeconomic analysis of the dilute sulfuric acid and enzymatic hydrolysis process for the conversion of corn stover to ethanol. Cellulose 2009, 16, 535–545. [Google Scholar] [CrossRef]
- United States Environmental Protection Agency (EPA). Energy and the Environment. Greenhouse Gas Equivalencies Calculator. Available online: https://www.epa.gov/energy/greenhouse-gas-equivalencies-calculator (accessed on 21 November 2018).
- EPA, U. Emission factors for greenhouse gas inventories. In Stationary Combustion Emission Factors; US Environmental Protection Agency: Washington, DC, USA, 2018. [Google Scholar]
- United States Department of Agriculture (USDA). National Agricultural Statistics Service. 2018. Available online: https://www.nass.usda.gov/Charts_and_Maps/Agricultural_Prices/pricecn.php (accessed on 17 January 2019).
- Bolton, G.; Jepson, C. CoProMaxTM Process: Bringing Additional Value and Efficiency to Ethanol Coproduct Production. [PDF File]. 2018. Available online: http://harvestingtech.com/wordpress/wp-content/uploads/1949/06/12-page-CoProMax-PPT-3.17.pdf (accessed on 1 May 2019).
- Collotta, M.; Champagne, P.; Mabee, W.; Tomasoni, G.; Leite, G.B.; Busi, L.; Alberti, M. Comparative LCA of Flocculation for the Harvesting of Microalgae for Biofuels Production. Procedia CIRP 2017, 61, 756–760. [Google Scholar] [CrossRef]
- Curran, M.A.; Scientific Applications International Corporation (SAIC). Life-Cycle Assessment: Principles and Practice; National Risk Management Research Laboratory, Office of Research and Development, US Environmental Protection Agency: Cincinnati, OH, USA, 2006; pp. 1–80. [Google Scholar]









| Nutrient | Thin Stillage (% DM Basis) | Chicken Blood (% DM Basis) |
|---|---|---|
| Starch | 22.0 | - |
| Crude protein | 16.8 | 80.21 |
| NDF | 11.7 | - |
| Fat | 8.1 | 0.2 |
| Ash | 5.9 | 4.6 |
| Ethanol | 12.2 | - |
| Dry matter | 5.0 | - |
| Carbohydrate | - | 14.99 |
| Parameter | Assumptions |
|---|---|
| Total Purchased Equipment (TPEC) | 100% |
| Purchased equipment installation | 39% of TPEC |
| Instrumentation and controls | 26% of TPEC |
| Piping | 10% of TPEC |
| Electrical systems | 31% of TPEC |
| Buildings (including services) | 29% of TPEC |
| Yard improvements | 12% of TPEC |
| Service facilities | 55% of TPEC |
| Total Installed Equipment Cost (TIEC) | TPEC × sum of installation factors (302%) |
| Total Indirect Cost (TIC) | TPEC × sum of IC factors (89%) |
| Engineering | 32% |
| Construction | 34% |
| Legal and contractors’ fees | 23% |
| Total Installed Equipment and Indirect Costs | TIEC + TIC |
| Contingency | (TIEC + TIC) × 20% |
| Fix Capital Investment (FCI) | (TIEC + TIC + contingency) × Local Factor |
| Working Capital (WC) | 15% of FCI |
| Land Use | 6% of TPEC |
| Total Project Investment (TPI) | FCI + WC + Land |
| Scenario I | Scenario II | ||
|---|---|---|---|
| Equipment | Unit Cost ($) | Equipment | Unit Cost ($) |
| Blending tank | 251,000 | Blending tank | 251,000 |
| Blending tank | 236,000 | Blending tank | 236,000 |
| Component Splitter | 458,000 | Component Splitter | 464,000 |
| Rotary Dryer | 1,131,000 | Rotary Dryer | 1,163,000 |
| Flow Splitter | 100,000 | Flow Splitter | 100,000 |
| Decanter Centrifuge | 230,000 | Decanter Centrifuge | 230,000 |
| Evaporator | 1,265,000 | Flotation Tank | 722,000 |
| Unlisted Equipment * | 918,000 | Plate and Frame Filter | 846,000 |
| Heat Exchanger | 14,000 | ||
| Unlisted Equipment * | 1,007,000 | ||
| TOTAL | 4,589,000 | TOTAL | 5,033,000 |
| Coproduct | Mass (t/y) | |
|---|---|---|
| Scenario I | DDGS | 10,240.64 |
| DWGS | 42,516.38 | |
| Corn Oil | 883.63 | |
| Scenario II | DDGS | 8041.57 |
| DWGS | 42,691.81 | |
| Corn Oil | 848.63 |
| Scenario I | Scenario II | |
|---|---|---|
| Electricity source | kgCO2eq/kWh | kgCO2eq/kWh |
| Coal—PC | 4157 | 1778 |
| Gas—Combined Cycle | 2484 | 1063 |
| Biomass—cofiring | 3752 | 1605 |
| Biomass—dedicated | 1166 | 499 |
| Geothermal | 193 | 82 |
| Hydropower | 122 | 52 |
| Nuclear | 61 | 26 |
| Concentrated Solar Power | 137 | 59 |
| Solar PV—rooftop | 208 | 89 |
| Solar PV—utility | 243 | 104 |
| Wind onshore | 56 | 24 |
| Wind offshore | 61 | 26 |
| Average of GWP considering all electricity sources | 1053 | 451 |
© 2020 by the authors. Licensee MDPI, Basel, Switzerland. This article is an open access article distributed under the terms and conditions of the Creative Commons Attribution (CC BY) license (http://creativecommons.org/licenses/by/4.0/).
Share and Cite
e Oliveira, M.d.C.T.B.; Rosentrater, K.A. An Environmental and Economic Analysis of Flocculation Technology Applied to a Corn-Based Ethanol Plant. Processes 2020, 8, 271. https://doi.org/10.3390/pr8030271
e Oliveira MdCTB, Rosentrater KA. An Environmental and Economic Analysis of Flocculation Technology Applied to a Corn-Based Ethanol Plant. Processes. 2020; 8(3):271. https://doi.org/10.3390/pr8030271
Chicago/Turabian Stylee Oliveira, Maria da Conceição T. B., and Kurt A. Rosentrater. 2020. "An Environmental and Economic Analysis of Flocculation Technology Applied to a Corn-Based Ethanol Plant" Processes 8, no. 3: 271. https://doi.org/10.3390/pr8030271
APA Stylee Oliveira, M. d. C. T. B., & Rosentrater, K. A. (2020). An Environmental and Economic Analysis of Flocculation Technology Applied to a Corn-Based Ethanol Plant. Processes, 8(3), 271. https://doi.org/10.3390/pr8030271

