How to Power the Energy–Water Nexus: Coupling Desalination and Hydrogen Energy Storage in Mini-Grids with Reversible Solid Oxide Cells
Abstract
1. Introduction
2. Overview of State-of-the-Art and Innovative Technology
2.1. Renewable Energy Storage Technologies
2.2. Desalination Systems
- Thermal systems use heat and different pressure levels to evaporate part of the water that flows in the plant. Leftover water exhibits a high salt concentration, and then it is discarded. The most used thermal systems are Multi-Stage Flash (MSF) and Multi-Effect Distillation (MED). Their advantages are almost negligible salt content in the output water and the possibility of using waste heat from other processes. Nevertheless, being based on the evaporation principle, their energy consumption is high [13].
- Filtration systems’ desalination working principle stands on a differential pressure over a porous membrane. The most used technology of this kind is Reverse Osmosis (RO), which nowadays contributes to 62% of the water produced by desalination plants [13]. In RO systems, electricity is required as the main driver for the process (energy consumption is between 3–10 kWh per water cubic meter [14]). However, their energy consumption is lower compared to thermal systems, but this is counterbalanced by a higher need for maintenance owing to membranes. RO is the cheapest method for water desalination [15].
2.3. Innovative System: Coupling Energy Storage and Water Desalination by rSOCs
3. Experimental Proof-of-Concept
3.1. Materials and Experiment Preparation
3.2. Test Plan
3.3. Experimental Results
3.4. Post-Mortem Analysis
4. System Design: Model, Methods and Scenarios
4.1. System Architecture
4.2. Management Strategy
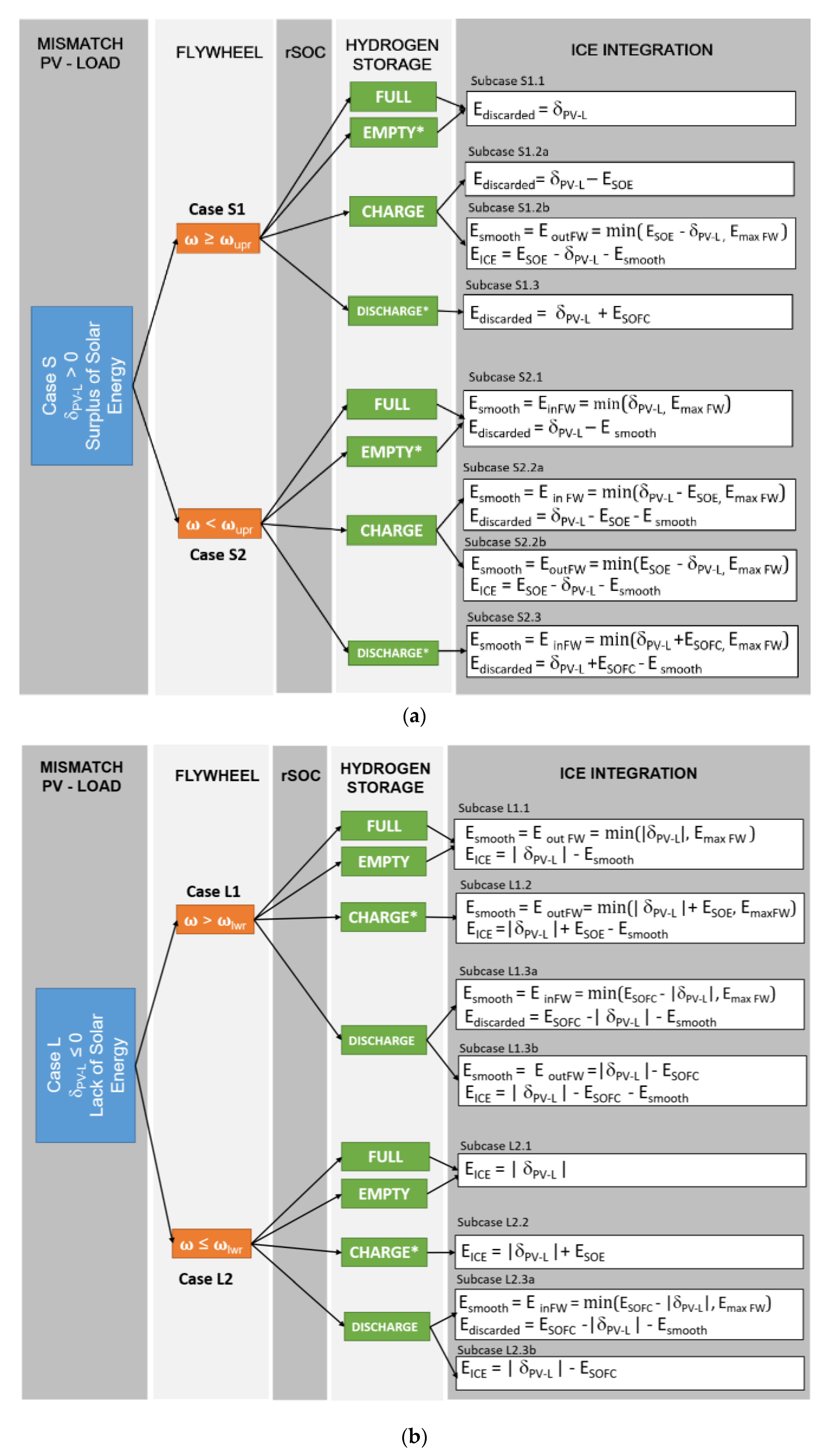
4.2.1. CASE S “Surplus of Solar Energy”
S1: ω = ωupr The Flywheel Is Fully Charged
- Subcase S1.1 rSOC does not run
- This happens either when daily surplus occurs () and the hydrogen storage cannot be charged because it has reached maximum capacity (EH2=EH2,max), or when the daily integral of is negative, but the rSOC cannot be run as a fuel cell because the hydrogen tank is empty. Consequently, the net surplus of energy is discarded.
- Subcase S1.2 rSOC charges the hydrogen storage (electrolysis)
- In days of energy surplus (), the rSOC runs in electrolysis.
- S1.2a:
- when rSOC requires less than δPV-L (reduced by the flywheel losses at ωupr), all energy required by the rSOC in electrolysis (ESOE) comes from the solar panel. The energy surplus exceeding electrolysis demand is discarded.
- S1.2b:
- whereas rSOC requires more energy than , the entire instantaneous energy surplus is fed to the rSOC. Besides, an integration from the auxiliary generator is necessary to satisfy the power profile superimposed by the rSOC management. The flywheel is fully charged and is able to release energy to the rSOC according to its maximum capacity and power, reducing the participation from the auxiliary generator.
- Subcase S1.3 rSOC discharges energy from the hydrogen storage (fuel cell)
- Subcase S1.3 occurs in days of lack of surplus: when is positive, the bulk storage is not charged, and the rSOC just runs as fuel cell. Hence, the energy produced by the rSOC (ESOFC), minus the flywheel losses, is discarded. The flywheel is idle.
S2: ω < ωupr the Flywheel Can Be Charged
- Subcase S2.1 rSOC does not run
- As explained in Subcase S1.1, rSOC does not run in two different circumstances. However, the flywheel absorbs the instantaneous energy surplus. The energy exceeding the flywheel charging capability (either the maximum capacity or the maximum flywheel power) is discarded.
- Subcase S2.2 rSOC charges the hydrogen storage (electrolysis, smoothed)
- Electrolysis has priority with regard to the flywheel. Hence, the flywheel smooths the participation of the auxiliary generator and subcases are managed as it follows:
- S2.2a:
- instantaneously δPV-L exceeds rSOC demand; thus, the leftover is absorbed by the flywheel. If the flywheel maximum capacity/motor power is reached, energy is discarded.
- S2.2b:
- δPV-L is not enough to satisfy rSOC energy demand to sustain electrolysis. To fill the gap, the flywheel decelerates, transferring energy to the rSOC. However, either if the flywheel is discharged until ωlwr or if the maximum motor power is reached, the ICE provides energy.
- Subcase S2.3 rSOC discharges energy from the hydrogen storage (fuel cell, smoothed)
- Similarly to subcase S1.3, the hydrogen storage is not charged, and the rSOC runs as fuel cell in agreement to the daily power profile (ESOFC). Nevertheless, before discarding energy not required by the load, the flywheel is charged and smooths energy profiles according to its capacity/power limitations (see also S2.1 and S2.2). Finally, only if the flywheel limits are reached, some energy is discarded. When the flywheel angular speed is below ωlwr, the flywheel cannot participate until it is charged over ωlwr. This happens only when is positive and beyond rSOC requirements.
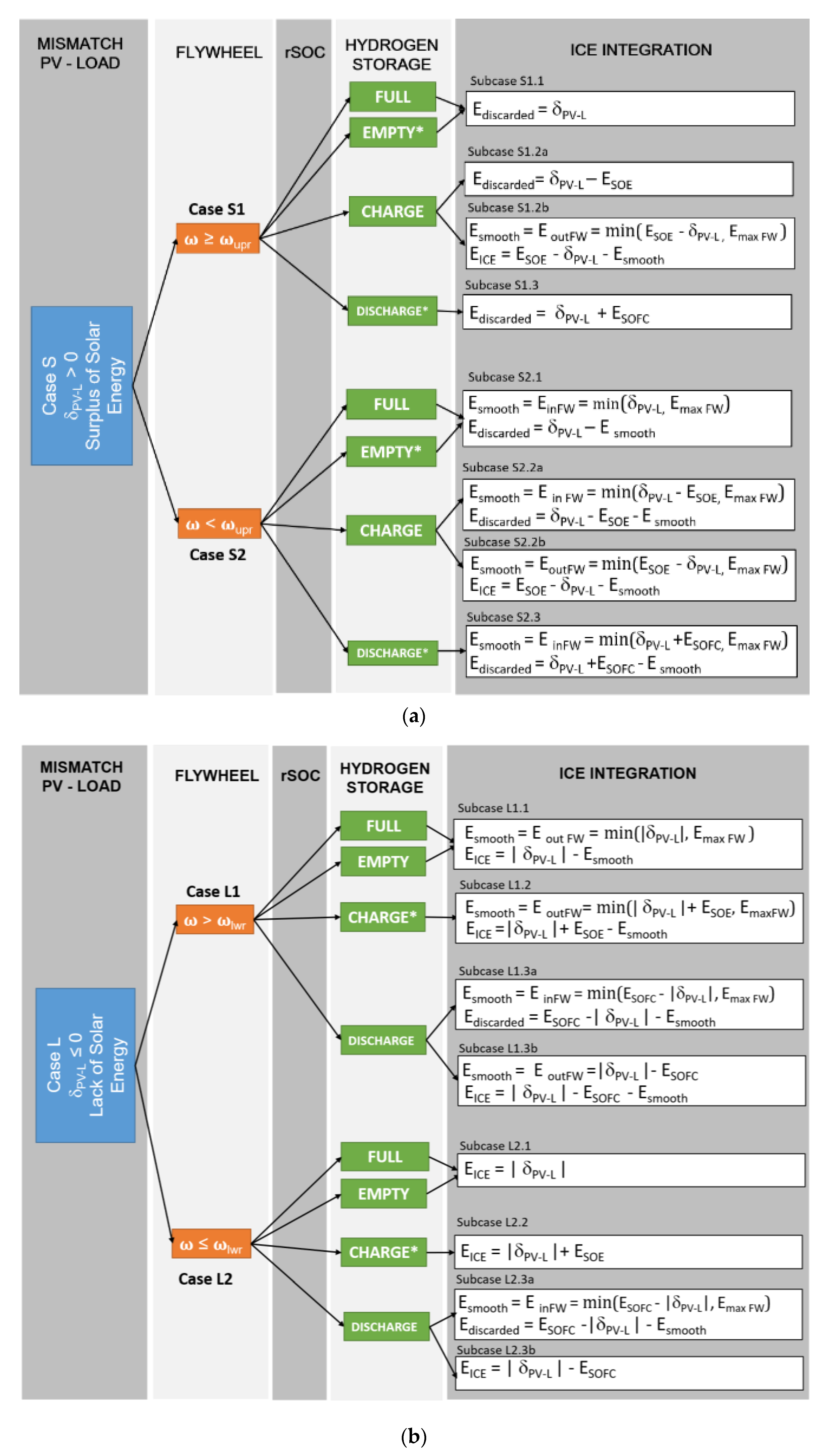
4.2.2. CASE L “Lack of Solar Energy”
L1: ω > ωlwr The flywheel Releases and Absorbs Energy
- Subcase L1.1 rSOC is deactivated
- This circumstance may arise: (i) during days with a positive cumulated surplus of energy (=), in conjunction with an instantaneous negative value of , when either the hydrogen tank is already full (EH2=EH2,max), or the rSOC cannot be operated as a fuel cell for the power profile superimposed; (ii) during days with a negative integral of during daylight hours (), when the rSOC cannot run in fuel cell mode since the hydrogen tank is empty. Thus, load demand exceeding the PV production is satisfied by the flywheel, which decelerates until its capacity/power limitations are reached. If the flywheel contribution is not sufficient, the auxiliary generator provides the residual part.
- Subcase L1.2 rSOC charges hydrogen storage (electrolysis, smoothed)
- This is possible in periods of energy surplus (), when the rSOC works as an electrolyzer, according to the given power profile. The intervention of the flywheel solves temporary negative gap between production and load, at least partially. The flywheel decelerates and, only if ωlwr or the flywheel maximum generator power are reached, the auxiliary generator provides energy (in this event, electrolysis worsens the energy balance of the system).
- Subcase L1.3 rSOC discharges energy (fuel cell, smoothed)
- rSOC is operated as fuel cell, at the given power profile. According to the gap between the energy supplied by the rSOC (ESOFC) and ΔPV-L, the following instances may occur:
- L1.3a:
- ESOFC is greater than |ΔPV-L|, then the leftover is used to accelerate the flywheel, within the limitation imposed by ωupr/maximum motor power. Eventually, the excess is discarded.
- L1.3b:
- ESOFC is lower than |ΔPV-L|. Firstly, the flywheel decelerates until its maximum capacity/generator power limits, and it transfers energy to the load. Whether the flywheel and the fuel cell entirely balance|ΔPV-L|, there is no participation of the auxiliary generator. Conversely, the auxiliary generator closes the energy balance and fill up the load demand.
L2: ω < ωlwr The Flywheel Is Not Able to Supply Energy
- Subcase L2.1 rSOC is deactivated
- Likewise, subcase L1.1; this happens either in days with a cumulated surplus of energy when both is negative and the hydrogen tank is fully charged, or in periods of lack of cumulate energy surplus, when the rSOC cannot run in fuel cell mode since the hydrogen storage tank is empty. Because of the low speed of the flywheel operability speed (<ωlwr), load demand exceeding the PV production is satisfied by the ICE alone. The flywheel is idle.
- Subcase L2.2 rSOC charges hydrogen storage (electrolysis)
- L2.2 is similar to L1.2, but without the flywheel smoothing action. Therefore, the energy debt introduced by electrolysis is not mitigated. The energy required to run the rSOC in electrolysis is filled with the auxiliary generator. The flywheel is idle until it completely decelerates.
- Subcase L2.3 rSOC discharges energy
- This partially returns to subcase L1.3. The flywheel is charged if the rSOC releases more energy than required. However, when the rSOC does not supply enough energy to fill the gap, the flywheel is not charged, and only the auxiliary generator closes the energy balance.
4.3. Simulation Methodology and Performance Indicators
4.3.1. Dimensional Parameters
4.3.2. Performance Indicators
- the renewable energy self-consumption efficiency ( —Equation (5)): it represents a portion of the renewable electricity produced in the mini-grid, which is usefully employed within the same system. When the prime RES generator is a PV plant, it is complementary to the PV curtailment;
- the renewable energy consumption ratio ( —Equation (6)): it is a measure of renewable energy penetration. Thus, it represents to what extent the load is covered by renewable power generated within the mini-grid;
- the load satisfaction rate ( —Equation (7)): it is a measure of energy security in the mini-grid, and it becomes particularly relevant for islanded operation. It accounts for the share of the total load demand covered by the energy supply provided by the mini-grid generators and the storage units. It is non-unitary while power and capacity limitations are encountered;
- the carbon dioxide emission factor ( —Equation (8)): it is a penalty factor, due to the residual GHG emissions of the system. It refers to the system as a whole, since it relates the total emissions to the total energy produced, by both RES and fossils generators.
- Load energy demand, calculated as time-integral of load power profile.
- Theoretical production of the PV generator—calculated as the time-integral of PV power.
- Share of PV energy output directly supplied from the photovoltaic generator to load.
- Share of PV energy used to run the rSOC in electrolysis.
- Share of PV energy absorbed by the power storage (flywheel).
- Energy supplied from the bulk energy storage to the load (rSOC in fuel cell operation).
- Energy supplied from the power storage to the load (flywheel).
- Energy integration from the auxiliary generator, namely an internal combustion engine.
- Share of load supplied with fossil energy by the internal combustion engine.
- Specific CO2 emissions, referred to the full combustion of diesel fuel (270 g/kWh [34]).
4.4. System Features Optimization: Criteria to Define the Set of Optimal Solutions
- Load demand must be satisfied most of the time during the solar year. Therefore, a minimum load satisfaction rate of 95% is set (Equation (9)).
- Regarding the affordability of solar energy, the Levelized Cost of Electricity (LCOE [35]) is set as a constraint to determine the set of acceptable solutions (A). A complete techno-economic analysis is not presented in this paper since it is out of the main scope. However, to keep it short and straightforward, acceptable solutions are sought among the ones achieving market parity according to the IRENA Innovation outlook [36]. Therefore, acceptable solutions are featured by an LCOE lower than 0.630 €/kWh (Equation (10)). In such a number of possibilities, the convenience is attained when the solution proposed reaches—or in the best cases overcomes—the lower bounds for electricity costs in mini-grids identified by IRENA. It is not meaningful to use the electricity price offered by the electricity provider, because this mini-grid solution is meant at refurnishing remote areas which do not benefit from a power grid infrastructure.
- The optimal solution is sought in the set A defined by Equations (9) and (10). Then, looking at the energy performance optimization, the condition at Equation (11) must be satisfied, achieving the highest and , as well as the lowest (Equation (11)).
4.5. Modelling Assumptions
4.5.1. From the Experimental Characterization to the Model Parametrization
- Thermoneutral voltage = 1.228 V;
- Area Specific Resistance SOE/SOFC (ASR) = Ohm m2 and it is assumed constant with current density for the sake of simplicity;
- Open circuit voltage, SOE operation (working conditions Table 1 = 0.911 V;
- Open circuit voltage, SOFC operation (working conditions Table 1) = 1.03 V.
4.5.2. Broader Context
- The average solar area-specific power is 250 W/m2, while the yearly solar energy radiation scores up to 2270 kWh/m2 (solar radiation yearly profiles taken from PV GIS database [38]);
- Electric efficiency of solar PV is assumed equal to 14% [39];
- The unitary cost of Diesel fuel is 0.830 €/kWh;
- Discount rate: 11.8% [41].
5. Simulation Results
5.1. Energy and Environmental Performance Optimization
- a solar PV generator with a Pp,PV of 39 kW (providing energy with a yearly surplus of 157%);
- an auxiliary ICE generator with a nameplate power of 5 kW;
- hydrogen storage capacity of 125 kWh ( ≈ 36 h) which is charged by the rSOC reaching 11 kW maximum charging power (electrolysis is activated when ΔSOE = 30%);
- for the flywheel section, a total generator peak power of 58 kW.
5.2. Desalinated Water Co-Production
5.3. Economic Observations in Brief
5.4. Discussion
6. Conclusions
Author Contributions
Funding
Conflicts of Interest
List of Abbreviations and Nomenclature
| ASR | Area Specific Resistance |
| DES | Desalination |
| DoD | Depth of Discharge |
| EDX | Energy Dispersive X-rays |
| FW | Flywheel |
| HES | Hybrid Energy Storage |
| ICE | Internal Combustion Engine |
| IEA | International Energy Agency |
| IRENA | International Renewable Energy Agency |
| LCOE | Levelized Cost of Electricity |
| MED | Multi-Effect Distillation |
| MSF | Multi-Stage Flash |
| NS | No Storage |
| OCV | Open Circuit Voltage |
| PV | Photovoltaic |
| RES | Renewable Energy Sources |
| rSOC | Reversible Solid Oxide Cell |
| SDG | Sustainable Development Goal |
| SEM | Scanning Electron Microscopy |
| SO | Solid Oxide |
| SoC | State of Charge |
| SOE | Solid Oxide Electrolyzer |
| SOFC | Solid Oxide Fuel Cell |
| WAT | Water |
| WHO | World Health Organization |
References
- U.N. Organization. Agenda 2030—Sustainable Development Goals. Available online: https://unric.org/it/agenda-2030/ (accessed on 2 September 2020).
- International Energy Agency. SDG7: Data And Projections. Access to Affordable: Reliable, Sustainable And Modern Energy For All; IEA: Paris, France, 2019. [Google Scholar]
- International Energy Agency. Africa Energy Outlook. A Focus on the Energy Prospects in Sub-Saharan Africa; IEA: Paris, France, 2014. [Google Scholar]
- International Energy Agency. Africa Energy Outlook Paris; IEA: Paris, France, 2019. [Google Scholar]
- Khawaji, A.D.; Kutubkhanah, I.K.; Wie, J.-M. Advances in seawater desalination technologies. Desalination 2008, 221, 47–69. [Google Scholar] [CrossRef]
- Venkataraman, V.; Pérez-Fortes, M.; Wang, L.; Hajimolana, Y.S.; Boigues-Muñoz, C.; Agostini, A.; McPhail, S.J.; Maréchal, F.; Van Herle, J.; Aravind, P. Reversible solid oxide systems for energy and chemical applications—Review & perspectives. J. Energy Storage 2019, 24, 100782. [Google Scholar]
- Jensen, S.H.; Graves, C.R.; Mogensen, M.B.; Wendel, C.H.; Braun, R.J.; Hughes, G.; Gao, Z.; Barnett, A.S. Large-scale electricity storage utilizing reversible solid oxide cells combined with underground storage of CO2 and CH4. Energy Environ. Sci. 2015, 8, 2471–2479. [Google Scholar] [CrossRef]
- Posdziech, O.; Schwarze, K.; Brabandt, J. Efficient hydrogen production for industry and electricity storage via high-temperature electrolysis. Int. J. Hydrogen Energy 2019, 44, 19089–19101. [Google Scholar] [CrossRef]
- International Energy Agency. World Energy Outlook 2019; IEA: Paris, France, 2019. [Google Scholar]
- Brown, T.; Zhu, K.; Brown, T.; Andresen, G.B.; Greiner, M. The role of storage technologies throughout the decarbonisation of the sector-coupled European energy system. Energy Convers. Manag. 2019, 201, 111977. [Google Scholar]
- Kousksou, T.; Bruel, P.; Jamil, A.; El Rhafiki, T.; Zeraouli, Y. Energy storage: Applications and challenges. Sol. Energy Mater. Sol. Cells 2014, 120, 59–80. [Google Scholar] [CrossRef]
- Buttler, A.; Spliethoff, H. Current status of water electrolysis for energy storage, grid balancing and sector coupling via power-to-gas and power-to-liquids: A review. Renew. Sustain. Energy Rev. 2018, 82, 2440–2454. [Google Scholar] [CrossRef]
- Alkaisi, A.; Mossad, R.; Sharifian-Barforoush, A. A Review of the Water Desalination Systems Integrated with Renewable Energy. Energy Procedia 2017, 110, 268–274. [Google Scholar] [CrossRef]
- Dashtpour, R.; Al-Zubaid, S.N. Energy Efficient Reverse Osmosis Desalination Process. Int. J. Environ. Sci. Dev. 2012, 3, 339–345. [Google Scholar]
- Gude, V.G. Desalination and sustainability — An appraisal and current perspective. Water Res. 2016, 89, 87–106. [Google Scholar] [CrossRef]
- Wang, L.; Zhang, Y.; Pérez-Fortes, M.; Aubin, P.; Lin, T.-E.; Yang, Y.; Maréchal, F.; Herle, J. Reversible solid-oxide cell stack based power-to-x-to-power systems: Comparison of thermodynamic performance. Appl. Energy 2020, 275, 115330. [Google Scholar] [CrossRef]
- Koberg, F.; Reichholf, D.; Schauperl, R. Scenario Based Optimization of SOE and Reversible-SOC Systems. ECS Trans. 2019, 91, 2475–2484. [Google Scholar] [CrossRef]
- Hauch, A.; Küngas, R.; Blennow, P.; Hansen, A.B.; Mathiesen, B.V.; Mogensen, M.B. Recent advances in solid oxide cell technology for electrolysis. Science 2020, 370, eaba6118. [Google Scholar] [CrossRef] [PubMed]
- Baldinelli, A.; Barelli, L.; Bidini, G.; Discepoli, G. Economics of innovative high capacity-to-power energy storage technologies pointing at 100% renewable micro-grids. J. Energy Storage 2020, 28, 101198. [Google Scholar] [CrossRef]
- Ovtar, S.; Tong, X.; Bentzen, J.J.; Thydén, K.T.S.; Simonsen, S.B.B.; Chen, M. Boosting the performance and durability of Ni/YSZ cathode for hydrogen production at high current densities via decoration with nano-sized electrocatalysts. Nanoscale 2019, 11, 4394–4406. [Google Scholar] [CrossRef]
- Skafte, T.L.; Hjelm, J.; Blennow, P.; Graves, C. Quantitative review of degradation and lifetime of solid oxide cells and stacks. In Proceedings of the 12th European SOFC & SOE Forum, Lucerne, Switzerland, 5–8 July 2016; pp. 8–26. [Google Scholar]
- Mogensen, M.B.; Chen, M.; Frandsen, H.L.; Graves, C.R.; Hauch, A.; Jacobsen, T.; Jensen, S.H.; Skafte, T.L.; Sun, X. Comprehensive Hypotheses for Degradation Mechanisms in Ni-Stabilized Zirconia Electrodes. ECS Trans. 2019, 91, 613–620. [Google Scholar] [CrossRef]
- Hauch, A.; Brodersen, K.; Chen, M.; Graves, C.R.; Jensen, S.R.; Jørgensen, P.S.; Hendriksen, P.V.; Mogensen, M.B.; Ovtar, S.; Sun, X. A Decade of Solid Oxide Electrolysis Improvements at DTU Energy. ECS Trans. 2017, 75, 3–14. [Google Scholar] [CrossRef]
- Hauch, A.; Brodersen, K.; Chen, M.; Mogensen, M.B. Ni/YSZ electrodes structures optimized for increased electrolysis performance and durability. Solid State Ionics 2016, 293, 27–36. [Google Scholar] [CrossRef]
- Irvine, J.T.S.; Neagu, D.; Verbraeken, M.C.; Chatzichristodoulou, C.; Graves, C.; Mogensen, M.B. Evolution of the electrochemical interface in high-temperature fuel cells and electrolysers. Nat. Energy 2016, 1, 15014. [Google Scholar] [CrossRef]
- Wang, Y.; Li, W.; Ma, L.; Li, W.; Liu, X. Degradation of solid oxide electrolysis cells: Phenomena, mechanisms, and emerging mitigation strategies—A review. J. Mater. Sci. Technol. 2020, 55, 35–55. [Google Scholar] [CrossRef]
- Jeanmonod, G.; Diethelm, S.; Van herle, J. Active Near-Infrared Imaging for Spatio-Temporal Monitoring of a Solid Oxide Cell in Operation. ECS Trans. 2019, 91, 437–446. [Google Scholar] [CrossRef]
- Caliandro, P.; Nakajo, A.; Diethelm, S.; Van Herle, J. Model-assisted identification of solid oxide cell elementary processes by electrochemical impedance spectroscopy measurements. J. Power Sources 2019, 436, 226838. [Google Scholar] [CrossRef]
- Baldinelli, A.; Barelli, L.; Bidini, G. Progress in renewable power exploitation: Reversible solid oxide cells-flywheel hybrid storage systems to enhance flexibility in micro-grids management. J. Energy Storage 2019, 23, 202–219. [Google Scholar] [CrossRef]
- Mariam, L.; Basu, M.; Conlon, M.F. Microgrid: Architecture, policy and future trends. Renew. Sustain. Energy Rev. 2016, 64, 477–489. [Google Scholar] [CrossRef]
- Martin-Martínez, F.; Sánchez-Miralles, A.; Rivier, M. A literature review of Microgrids: A functional layer based classification. Renew. Sustain. Energy Rev. 2016, 62, 1133–1153. [Google Scholar] [CrossRef]
- Patrao, I.; Figueres, E.; Garcerá, G.; González-Medina, R. Microgrid architectures for low voltage distributed generation. Renew. Sustain. Energy Rev. 2015, 43, 415–424. [Google Scholar] [CrossRef]
- Planas, E.; Andreu, J.; Gárate, J.I.; De Alegría, I.M.; Ibarra, E. AC and DC technology in microgrids: A review. Renew. Sustain. Energy Rev. 2015, 43, 726–749. [Google Scholar] [CrossRef]
- United States Environmental Protection Agency (EPA). Emission Factors for Greenhouse Gas Inventories; EPA: Washington, DC, USA, 2014; p. 5.
- International Energy Agency. 2015 Key World Energy Statistics; IEA: Paris, France, 2015. [Google Scholar]
- International Renewable Energy Agency. Innovation Outlook Mini-Grids; IRENA: Abu Dhabi, UAE, 2016. [Google Scholar]
- Shi, Y.; Cai, N.; Cao, T.; Zhang, J. High-Temperature Electrochemical Energy Conversion and Storage: Fundamentals; CRC Press: Boca Raton, FL, USA, 2017. [Google Scholar]
- JRC Photovoltaic GIS. Available online: https://ec.europa.eu/jrc/en/pvgis (accessed on 9 July 2020).
- Akbari, H.; Browne, M.C.; Ortega, A.; Huang, M.J.; Hewitt, N.; Norton, B.; McCormack, S.J. Efficient energy storage technologies for photovoltaic systems. Sol. Energy 2019, 192, 144–168. [Google Scholar] [CrossRef]
- Norplan; Norad. Norplan Study: Cost Competitiveness of Rural Electrification Solutions; Norplan: Oslo, Norway, 2013. [Google Scholar]
- Grant Thornton, Africa Renewable Energy Discount Rate Survey—2018. Available online: https://www.grantthornton.co.uk/globalassets/1.-member-firms/united-kingdom/pdf/documents/africa-renewable-energy-discount-rate-survey-2018.pdf (accessed on 10 August 2020).
- Bernath, C.; Deac, G.; Sensfu, F. Impact of sector coupling on the market value of renewable energies—A model-based scenario analysis. Appl. Energy 2021, 281, 115985. [Google Scholar] [CrossRef]











| Test Mode | Fuel Electrode Inlet Gas Composition | Air Electrode Inlet Gas Composition | Temperature |
|---|---|---|---|
| SOFC (Polarization) | H2 100% | 100% Air | 800 °C |
| SOE (Polarization) | H2:H2O 50%:50% | 100% Air | 800 °C |
| SOE (constant current) | H2:H2O 50%:50% + NaCl 35 g/kgH2O | 100% Air | 800 °C |
| Mini-Grid Type | LCOE | PP,PV /σPV | PSOE /ΔSOE | EH2 | PFW /ΠFW | PICE | ||||
|---|---|---|---|---|---|---|---|---|---|---|
| €/kWh | % | % | % | g/kWh | kW/% | kW/% | kWh | kW/% | kW | |
| NS | 0.507 | 96–97 | 40.2 | 43.5 | 153 | 47/218% | n.d | n.d. | n.d | 7 |
| HES + DES | 0.630 | 99–100 | 94.4 | 95.4 | 13 | 39/157% | 11/30% | 125 | 58/1.5 | 5 |
Publisher’s Note: MDPI stays neutral with regard to jurisdictional claims in published maps and institutional affiliations. |
© 2020 by the authors. Licensee MDPI, Basel, Switzerland. This article is an open access article distributed under the terms and conditions of the Creative Commons Attribution (CC BY) license (http://creativecommons.org/licenses/by/4.0/).
Share and Cite
Baldinelli, A.; Barelli, L.; Bidini, G.; Cinti, G.; Di Michele, A.; Mondi, F. How to Power the Energy–Water Nexus: Coupling Desalination and Hydrogen Energy Storage in Mini-Grids with Reversible Solid Oxide Cells. Processes 2020, 8, 1494. https://doi.org/10.3390/pr8111494
Baldinelli A, Barelli L, Bidini G, Cinti G, Di Michele A, Mondi F. How to Power the Energy–Water Nexus: Coupling Desalination and Hydrogen Energy Storage in Mini-Grids with Reversible Solid Oxide Cells. Processes. 2020; 8(11):1494. https://doi.org/10.3390/pr8111494
Chicago/Turabian StyleBaldinelli, Arianna, Linda Barelli, Gianni Bidini, Giovanni Cinti, Alessandro Di Michele, and Francesco Mondi. 2020. "How to Power the Energy–Water Nexus: Coupling Desalination and Hydrogen Energy Storage in Mini-Grids with Reversible Solid Oxide Cells" Processes 8, no. 11: 1494. https://doi.org/10.3390/pr8111494
APA StyleBaldinelli, A., Barelli, L., Bidini, G., Cinti, G., Di Michele, A., & Mondi, F. (2020). How to Power the Energy–Water Nexus: Coupling Desalination and Hydrogen Energy Storage in Mini-Grids with Reversible Solid Oxide Cells. Processes, 8(11), 1494. https://doi.org/10.3390/pr8111494

