Digital Twin Incorporating Deep Learning and MBSE for Adaptive Manufacturing of Aerospace Parts
Abstract
1. Introduction
- (1)
- (2)
- Integration methodology gap: The synergistic potential between MBSE’s structural rigor and DL’s dynamic learning remains underexplored [10];
- (3)
- Due to a lack of holistically designing and evolving DT-based manufacturing systems through modular, structured frameworks frequently result in low reusability and system autonomy [11].
- (1)
- A synergistic framework integrating MBSE-driven formal modeling with DL is proposed to address the unresolved tension between system rigidity and environmental adaptability in existing DT research;
- (2)
- A cognitive-driven adaptive feedback mechanism is developed to transcend the limitations of conventional DT systems constrained by passive one-to-one mappings;
- (3)
- The proposed DT system achieves high-precision machining of composite aerospace components and enables adaptive workflow execution, thereby facilitating a paradigm shift from laboratory-scale validation to industrial applicability in DT systems.
2. Related Works
2.1. Machining Technology of Composite Material Parts
2.2. MBSE and Construction of Digital Twin
3. Building an MBSE-Based Digital Twin for Adaptive Manufacturing
3.1. Creating a Digital Twin Requirements Model
3.2. System Context for Creating Digital Twin
3.3. Digital Twin Use Cases
4. Deep Learning-Driven Adaptive Systems
4.1. Adaptive Modeling
4.2. Deep Learning-Based Cognitive Reasoning
4.2.1. Identification and Localization
4.2.2. Data-Driven Process Quality Perception
4.2.3. Physically Driven Wear Mechanism of Machining Tools
4.2.4. Cognitive Reasoning of Wear Analysis
4.3. System Effectiveness Metrics
- (1)
- Experiment Setup: An adaptive manufacturing testbed for composite material cable cover production was established;
- (2)
- Validation of Critical Metrics:
- (a)
- Flexible fixture repeatability positioning accuracy: ±0.1 mm;
- (b)
- Machining efficiency improvement via multi-spindle heads: over 50% enhancement;
- (c)
- Digital measurement accuracy in hole spacing: ±0.1 mm.
- (3)
- Cognitive Collaboration Effect: The system demonstrated adaptive optimization capability in dynamic operational environments.
5. Case Study
5.1. System Integration
5.2. Digital Twin System Development
- (1)
- Camera Feed Display Area: Real-time visualization of the live camera feed;
- (2)
- Function Menu Bar: Controls for image capture, cropping, and recognition initiation;
- (3)
- Result Display Section: Outputs classification outcomes (see Figure 14 for a detailed interface layout).
- (1)
- Image Acquisition: After placing the cable cover on the platform and launching the software, clicking the Capture Image button establishes real-time communication with the camera. The live feed is displayed in the Camera Feed Display Area;
- (2)
- Image Cropping: Once the workpiece is positioned within the red rectangular frame on-screen, clicking Crop Image captures the region of interest (ROI), generating a processed image for analysis;
- (3)
- Recognition Execution: Initiating the Start Recognition command loads both the preprocessed image and the trained neural network model. The software classifies the input, outputting the result to the Result Display Section in real time.
5.3. Quality Perception for Cable Cover Machining
5.4. Results and Discussion
5.4.1. Tool Wear-Adaptive Optimization
5.4.2. Discussion
- (1)
- Baseline 1 (Manual System): Two senior process engineers independently diagnosed tool wear and adjusted parameters;
- (2)
- Baseline 2 (Pure DL Model): A ResNet-34 trained end-to-end on raw vision data without MBSE constraints;
- (3)
- Baseline 3 (Rule-Based System): A Drools engine implementing 127 decision rules extracted from historical process manuals.
- (1)
- Cognitive–Physical Synergy Mechanism. The observed performance enhancements stem from the unique integration of visual cognition and physical modeling. The vision system’s high temporal–spatial resolution enables real-time burr morphology characterization, which correlates with tool wear state through our developed DT system;
- (2)
- Tool Optimization Paradigm Shift. Quality analysis of machining (Table 4) reveals that the tool structural parameters were optimized through the integration of a micro-blade controllable arrangement milling cutter design method and a reverse shear drilling tool design concept. This yielded specialized milling tools tailored for complex material processing, particularly critical for aerospace components [15];
- (3)
- Industrial Scalability Considerations. While demonstrating 99.6% uptime in controlled environments, field deployments revealed two key challenges:
- Ambient lighting variations caused 12% false positives in burr detection (mitigated through active IR illumination);
- When transitioning between 17 distinct CFRP components, the MBSE kernel maintained structural coherence while system constraints were automatically transferred through product family architecture mapping;
- During continuous 72 h production of 1250 CFRPs, the DT architecture demonstrated predictive replacement triggered wear threshold, eliminating sudden failures.
6. Conclusions
- (1)
- Industrial Scalability: The MBSE kernel achieved automatic constraint transfer across 17 CFRP variants, resolving the “one-twin-per-variant” bottleneck in traditional DT systems;
- (2)
- Integration Methodology: By correlating vision-based burr morphology with tool wear physics models, the experimental results demonstrated significant improvements. The optimized tools exhibited a lifespan increase of over 1.8 times compared to purely data-driven benchmarks;
- (3)
- System Adaptability: In 72 h continuous production of 125 CFRP components, the DT framework maintained 99.6% uptime through predictive replacement triggered by wear thresholds via minimized unplanned downtime.
Author Contributions
Funding
Data Availability Statement
Conflicts of Interest
References
- Hasan, M.; Zhao, J.; Jiang, Z. Micromanufacturing of composite materials: A review. Int. J. Extrem. Manuf. 2019, 1, 012004. [Google Scholar] [CrossRef]
- Clyne, T.W.; Hull, D. An Introduction to Composite Materials; Cambridge University Press: Cambridge, UK, 2019. [Google Scholar]
- Zobeiry, N.; Lee, A.; Mobuchon, C. Fabrication of transparent advanced composites. Compos. Sci. Technol. 2020, 197, 108281. [Google Scholar] [CrossRef]
- Baran, I.; Cinar, K.; Ersoy, N.; Akkerman, R.; Hattel, J.H. A Review on the Mechanical Modeling of Composite Manufacturing Processes. Arch. Comput. Methods Eng. 2017, 24, 365–395. [Google Scholar] [CrossRef] [PubMed]
- Li, L.; Lei, B.; Mao, C. Digital twin in smart manufacturing. J. Ind. Inf. Integr. 2022, 26, 100289. [Google Scholar] [CrossRef]
- San, O. The digital twin revolution. Nat. Comput. Sci. 2021, 1, 307–308. [Google Scholar] [CrossRef]
- Lu, Y.; Liu, C.; Wang, K.I.K.; Huang, H.; Xu, X. Digital Twin-driven smart manufacturing: Connotation, reference model, applications and research issues. Robot. Comput. Integr. Manuf. 2020, 61, 101837. [Google Scholar] [CrossRef]
- Modoni, G.E.; Caldarola, E.G.; Sacco, M.; Terkaj, W. Synchronizing physical and digital factory: Benefits and technical challenges. Procedia CIRP 2019, 79, 472–477. [Google Scholar] [CrossRef]
- Liu, X.; Li, Y. Feature-based adaptive machining for complex freeform surfaces under cloud environment. Robot. Comput. Integr. Manuf. 2019, 56, 254–263. [Google Scholar] [CrossRef]
- Ramos, A.L.; Ferreira, J.V.; Barcelo, J. Model-Based Systems Engineering: An Emerging Approach for Modern Systems. IEEE Trans. Syst. Man Cybern. Part C 2012, 42, 101–111. [Google Scholar] [CrossRef]
- Liu, J.; Liu, J.; Zhuang, C.; Liu, Z.; Miao, T. Construction method of shop-floor digital twin based on MBSE. J. Manuf. Syst. 2021, 60, 93–118. [Google Scholar] [CrossRef]
- Hoang, D.-T.; Kang, H.-J. A survey on Deep Learning based bearing fault diagnosis. Neurocomputing 2019, 335, 327–335. [Google Scholar] [CrossRef]
- Angelopoulos, A.; Michailidis, E.T.; Nomikos, N.; Trakadas, P.; Hatziefremidis, A.; Voliotis, S.; Zahariadis, T. Tackling Faults in the Industry 4.0 Era—A Survey of Machine-Learning Solutions and Key Aspects. Sensors 2019, 20, 109. [Google Scholar] [CrossRef] [PubMed]
- Lee, C.; Lim, C. From technological development to social advance: A review of Industry 4.0 through machine learning. Technol. Forecast. Soc. Chang. 2021, 167, 120653. [Google Scholar] [CrossRef]
- Liao, Y.; Ragai, I.; Huang, Z.; Kerner, S. Manufacturing process monitoring using time-frequency representation and transfer learning of deep neural networks. J. Manuf. Process. 2021, 68, 231–248. [Google Scholar] [CrossRef]
- Kounta, C.A.K.A.; Arnaud, L.; Kamsu-Foguem, B.; Tangara, F. Deep learning for the detection of machining vibration chatter. Adv. Eng. Softw. 2023, 180, 103445. [Google Scholar] [CrossRef]
- Gershwin, S.B. The future of manufacturing systems engineering. Int. J. Prod. Res. 2018, 56, 224–237. [Google Scholar] [CrossRef]
- Gregory, J.; Berthoud, L.; Tryfonas, T.; Prezzavento, A.; Faure, L. Investigating the Flexibility of the MBSE Approach to the Biomass Mission. IEEE Trans. Syst. Man Cybern. Syst. 2021, 51, 6946–6961. [Google Scholar] [CrossRef]
- Wang, H.; Li, H.; Wen, X.; Luo, G. Unified modeling for digital twin of a knowledge-based system design. Robot. Comput. Integr. Manuf. 2021, 68, 102074. [Google Scholar] [CrossRef]
- Tong, X.; Bao, J.; Tao, F. Co-evolutionary digital twins: A multidimensional dynamic approach to digital engineering. Adv. Eng. Inform. 2024, 61, 102554. [Google Scholar] [CrossRef]
- Lopez, V.; Akundi, A. A Conceptual Model-based Systems Engineering (MBSE) approach to develop Digital Twins. In Proceedings of the 2022 IEEE International Systems Conference (Syscon), Montreal, QC, Canada, 25–28 April 2022; IEEE: Piscataway, NJ, USA, 2022. [Google Scholar] [CrossRef]
- Bouhali, I.; Idasiak, V.; Martinez, J.; Mhenni, F.; Choley, J.-Y.; Palladino, L.; Kratz, F. Leveraging Aerospace Industry Digital Transformation: Bridging the gap from MBSE to MBD with Digital Twin Simulation for Mechatronic Systems Requirements Early Validation. In Proceedings of the 2024 IEEE International Symposium on Systems Engineering (ISSE), Perugia, Italy, 16–19 October 2024; pp. 1–8. [Google Scholar] [CrossRef]
- Honcak, R.; Wooley, A. An MBSE approach for Virtual Verification & Validation of Systems with Digital Twins. In Proceedings of the ACM/IEEE 27th International Conference on Model Driven Engineering Languages and Systems, Linz, Austria, 22–27 September 2024; ACM: New York, NY, USA, 2024; pp. 390–400. [Google Scholar] [CrossRef]
- Bouhali, I.; Idasiak, V.; Martinez, J.; Mhenni, F.; Choley, J.-Y.; Palladino, L.; Kratz, F. A Collaboration Framework Using Digital Twin for Dynamic Simulation and Requirements Verification Based on MBSE and the MIC Concept. In Proceedings of the 2024 IEEE International Systems Conference (SysCon), Montreal, QC, Canada, 15–18 April 2024; IEEE: Piscataway, NJ, USA, 2024. [Google Scholar] [CrossRef]
- Wu, S.; Wang, G.; Lu, J.; Hu, Z.; Yan, Y.; Kiritsis, D. Design ontology for cognitive thread supporting traceability management in model-based systems engineering. J. Ind. Inf. Integr. 2024, 40, 100619. [Google Scholar] [CrossRef]
- Cederbladh, J.; Krems, D.; Cicchetti, A. Extending MagicGrid to Support Virtual Prototyping for Early System Performance Validation and Verification. In Proceedings of the ACM/IEEE 27th International Conference on Model Driven Engineering Languages and Systems, Linz, Austria, 22–27 September 2024; pp. 287–298. [Google Scholar] [CrossRef]
- Zhang, X.; Wu, B.; Zhang, X.; Duan, J.; Wan, C.; Hu, Y. An effective MBSE approach for constructing industrial robot digital twin system. Rob. Comput. Integr. Manuf. 2023, 80, 102455. [Google Scholar] [CrossRef]


















| Classification | Representative Works | Key Techniques | Objectives |
|---|---|---|---|
| System optimization-oriented | [20,21] | SysML, Enterprise Architect | Facilitate cross-departmental collaboration |
| Unity of representation-oriented | [19,22] | SysML, system design, MBD | Solve the problem of inconsistency between actual and DT theoretical simulation |
| System development-oriented | [10,23,24] | SysML, MagicGrid, transient simulation | Create hierarchical, structured, and modular DT systems to reduce design costs |
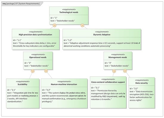
| 1. Technological needs | |
| 1.1. High-precision data synchronization | |
| Requirements background: Composite parts processing involves positioning (±0.1 mm), processing (±0.1 mm), measurement (±0.07 mm), and other links the system needs to ensure that the data of each subsystem are consistent in real time. | |
| Stakeholders: Process engineers (quality consistency), quality control department (reduce rework). | |
| Specific requirements: Cross-subsystem data delay ≤ 1 ms, key indicators (e.g., positioning accuracy) error thresholds can be configured. | |
| 1.2. Dynamic adaptive | |
| Requirements background: Tool wear, environmental vibration, and other factors during machining require a system to adjust parameters in real time. | |
| Stakeholders: Production supervisor (efficiency improvement), equipment maintenance team (reduce downtime). | |
| Specific requirements: Adaptive adjustment response time ≤ 0.5 s, support at least 10 kinds of abnormal working conditions automatic processing. | |
| 2. Business needs | |
| 2.1. Scalability | |
| Background: The system needs to be quickly adapted to new part models or machining processes in the future. | |
| Stakeholders: R&D department (new technology integration), marketing department (shorten time-to-market). | |
| Specific requirements: Integration cycle for new part models or machining processes ≤ 2 weeks, API interface standardization. | |
| 2.2. Human–computer interaction | |
| Requirement background: The system needs to provide a visual monitoring and operating interface. | |
| Stakeholders: Process engineers and frontline operators (ease of operation). | |
| Specific requirements: The system displays product status online, and the system recommends adjustments for manual confirmation (e.g., emergency shutdown privileges). | |
| 3. Management needs | |
| 3.1. Cross-sectoral collaborative support | |
| Requirement background: Manufacturing, design, and QA departments need to share digital twin data. | |
| Stakeholders: Cross-departmental managers (process optimization), IT department (data security). | |
| Specific requirements: Hierarchical management of permissions (design data can only be modified by R&D department), audit log retention ≥ 6 months. | |
| 3.2. Data security | |
| Requirement background: Processing parameters and design drawings involve trade secrets. | |
| Stakeholders: Legal department (intellectual property protection), information security team. | |
| Specific requirements: Data transmission encryption (AES-256), two-factor authentication for access rights. | |
| Name | Value |
|---|---|
| Input image size | 640 × 480 |
| Training rounds | 100 |
| Batch size | 16 |
| Initial learning rate | 0.01 |
| Periodic learning rate | 0.01 |
| Learning rate momentum | 0.937 |
| Weight Decay factor | 0.0005 |
| Workpiece Materials | Carbon Fiber Reinforced Polymer (CFRP) | ||
|---|---|---|---|
| Tool Type | ![]() | ![]() | ![]() |
| Quality | ![]() | ![]() | ![]() |
| Life of Cutting | 4.5 m | 37.5 m | 82.5 m |
| Metric | Proposed (MBSE-DL) | Pure DL | Rule-Based | Manual System |
|---|---|---|---|---|
| False Negative Rate | 4.2% | 42.0% | 28.5% | 51.7% |
| Parameter Adjustment Time | 2.3 s | 1.8 s | 6.7 s | 18.4 min |
| Uptime (72 h) | 99.6% | 95.1% | 92.4% | 89.3% |
| Comparison Dimension | Manual Systems | Rule-Based Systems | Pure DL Models | Our |
|---|---|---|---|---|
| Mechanism | Phenomenon-driven | Rules-driven | Data-driven | Cognitive–physical synergy |
| Tool Optimization Paradigm | Direct replacement based on monitoring | Direct replacement based on threshold | Predictive replacement based on data | Pre-optimization based on process quality |
| Industrial Scalability | Difficult | Limited expansion (similarity rule) | Limited expansion (data sets) | Easily extendable |
Disclaimer/Publisher’s Note: The statements, opinions and data contained in all publications are solely those of the individual author(s) and contributor(s) and not of MDPI and/or the editor(s). MDPI and/or the editor(s) disclaim responsibility for any injury to people or property resulting from any ideas, methods, instructions or products referred to in the content. |
© 2025 by the authors. Licensee MDPI, Basel, Switzerland. This article is an open access article distributed under the terms and conditions of the Creative Commons Attribution (CC BY) license (https://creativecommons.org/licenses/by/4.0/).
Share and Cite
Yang, Z.; Tong, X.; Wang, H.; Song, Z.; Fu, R.; Bao, J. Digital Twin Incorporating Deep Learning and MBSE for Adaptive Manufacturing of Aerospace Parts. Processes 2025, 13, 1376. https://doi.org/10.3390/pr13051376
Yang Z, Tong X, Wang H, Song Z, Fu R, Bao J. Digital Twin Incorporating Deep Learning and MBSE for Adaptive Manufacturing of Aerospace Parts. Processes. 2025; 13(5):1376. https://doi.org/10.3390/pr13051376
Chicago/Turabian StyleYang, Zhibo, Xiaodong Tong, Haoji Wang, Zhanghuan Song, Rao Fu, and Jinsong Bao. 2025. "Digital Twin Incorporating Deep Learning and MBSE for Adaptive Manufacturing of Aerospace Parts" Processes 13, no. 5: 1376. https://doi.org/10.3390/pr13051376
APA StyleYang, Z., Tong, X., Wang, H., Song, Z., Fu, R., & Bao, J. (2025). Digital Twin Incorporating Deep Learning and MBSE for Adaptive Manufacturing of Aerospace Parts. Processes, 13(5), 1376. https://doi.org/10.3390/pr13051376







