PCB Defect Detection Based on Deep Learning Algorithm
Abstract
1. Introduction
2. Model Design
2.1. Design Theory
2.2. Image Pre-Processing
- 1.
- Normalize the color image based on Z-score standardization, as shown in Figure 7.
- 2.
- Use Gaussian filter to reduce the noise effect from the image, use Laplacian to detect the edges, and then normalize the pixel value between 0 and 1, as shown in Figure 8.
- 3.
- Use Gaussian filter to reduce the noise effect from the image, use Sobel filter to detect the edges, and then normalize the pixel value between 0 and 1, as shown in Figure 9.
- 4.
- Combine three feature images into an image with 5 channels and scale the image length and width to 42 × 42.
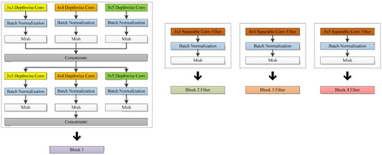
2.3. Model Structure
2.4. Model Training
2.5. Measurement
3. Experiments
Ablation Test
4. Conclusions
Author Contributions
Funding
Institutional Review Board Statement
Informed Consent Statement
Data Availability Statement
Acknowledgments
Conflicts of Interest
References
- Available online: https://www.researchmfg.com/2013/10/smt-surface-mount-technology/ (accessed on 10 March 2020). (In Chinese).
- Khalilian, S.; Hallaj, Y.; Balouchestani, A.; Karshenas, H.; Mohammadi, A. PCB Defect Detection Using Denoising Convolutional Autoencoders. In Proceedings of the 2020 International Conference on Machine Vision and Image Processing (MVIP), Qom, Iran, 18–20 February 2020. [Google Scholar] [CrossRef]
- Wei, P.; Liu, C.; Liu, M.; Gao, Y.; Liu, H. CNN-based reference comparison method for classifying bare PCB defects. J. Eng. 2018, 16, 1528–1533. [Google Scholar] [CrossRef]
- Malge, P.S.; Nadaf, R.S. A Survey: Automated Visual Pcb Inspection Algorithm. Int. J. Eng. Res. Technol. 2014, 3, 223–229. Available online: https://www.ijert.org/a-survey-automated-visual-pcb-inspection-algorithm (accessed on 15 April 2020).
- Malge, P.S.; Nadaf, R.S. PCB defect detection, classification and localization using mathematical morphology and image processing tools. Int. J. Comput. Appl. 2014, 87, 40–45. [Google Scholar] [CrossRef]
- Chaudhary, V.; Dave, I.R.; Upla, K.P. Automatic visual inspection of printed circuit board for defect detection and classification. In Proceedings of the 2017 International Conference on Wireless Communications, Signal Processing and Networking (WiSPNET), Chennai, India, 22–24 March 2017. [Google Scholar] [CrossRef]
- Kim, Y.G.; Park, T.H. SMT assembly inspection using dual-stream convolutional networks and two solder regions. Appl. Sci. 2020, 10, 4598. [Google Scholar] [CrossRef]
- Wu, F.; Zhang, X. Feature-extraction-based inspection algorithm for IC solder joints. IEEE Trans. Compon. Packag. Manuf. Technol. 2011, 1, 689–694. [Google Scholar] [CrossRef]
- Anoop, K.P.; Sarath, N.S.; Kumar, V.V. A review of PCB defect detection using image processing. Intern. J. Eng. Innov. Technol. 2015, 4, 188–192. Available online: https://www.ijeit.com/Vol%204/Issue%2011/IJEIT1412201505_31.pdf (accessed on 21 April 2020).
- Xie, H.; Kuang, Y.; Zhang, X. A high speed AOI algorithm for chip component based on image difference. In Proceedings of the 2009 International Conference on Information and Automation, Zhuhai, China, 22–24 June 2009. [Google Scholar] [CrossRef]
- Wu, H.; Feng, G.; Li, H.; Zeng, X. Automated visual inspection of surface mounted chip components. In Proceedings of the 2010 IEEE International Conference on Mechatronics and Automation, Xi’an, China, 4–7 August 2010. [Google Scholar] [CrossRef]
- Redmon, J.; Divvala, S.; Girshick, R.; Farhadi, A. You only look once: Unified, real-time object detection. In Proceedings of the IEEE Conference on Computer Vision and Pattern Recognition, Las Vegas, NV, USA, 27–30 June 2016. [Google Scholar] [CrossRef]
- Girshick, R. Fast r-cnn. In Proceedings of the IEEE International Conference on Computer Vision, Santiago, Chile, 7–13 December 2015. [Google Scholar] [CrossRef]
- Girshick, R.; Donahue, J.; Darrell, T.; Malik, J. Rich feature hierarchies for accurate object detection and semantic segmentation. In Proceedings of the IEEE Conference on Computer Vision and Pattern Recognition, Columbus, OH, USA, 23–28 June 2014. [Google Scholar] [CrossRef]
- Ren, S.; He, K.; Girshick, R.; Sun, J. Faster r-cnn: Towards real-time object detection with region proposal networks. IEEE Trans. Pattern Anal. Mach. Intell. 2017, 39, 1137–1149. [Google Scholar] [CrossRef] [PubMed]
- Liu, W.; Anguelov, D.; Erhan, D.; Szegedy, C.; Reed, S.; Fu, C.Y.; Berg, A.C. SSD: Single shot multibox detector. In Proceedings of the 14th European Conference, Amsterdam, The Netherlands, 11–14 October 2016. [Google Scholar]
- Lin, T.Y.; Goyal, P.; Girshick, R.; He, K.; Dollár, P. Focal loss for dense object detection. In Proceedings of the IEEE International Conference on Computer Vision, Venice, Italy, 22–29 October 2017. [Google Scholar] [CrossRef]
- Ghiasi, G.; Cui, Y.; Srinivas, A.; Qian, R.; Lin, T.Y.; Cubuk, E.D.; Le, Q.V.; Zoph, B. Simple copy-paste is a strong data augmentation method for instance segmentation. In Proceedings of the IEEE/CVF Conference on Computer Vision and Pattern Recognition, Nashville, TN, USA, 20–25 June 2021. [Google Scholar] [CrossRef]
- Shelhamer, E.; Long, J.; Darrell, T. Fully convolutional networks for semantic segmentation. IEEE Trans. Pattern Anal. Mach. Intell. 2017, 39, 640–651. [Google Scholar] [CrossRef] [PubMed]
- Noh, H.; Hong, S.; Han, B. Learning deconvolution network for semantic segmentation. In Proceedings of the IEEE International Conference on Computer Vision, Santiago, Chile, 7–13 December 2015. [Google Scholar] [CrossRef]
- Ronneberger, O.; Fischer, P.; Brox, T. U-net: Convolutional networks for biomedical image segmentation. In Proceedings of the International Conference on Medical Image Computing and Computer-Assisted Intervention, Munich, Germany, 5–9 October 2015. [Google Scholar]
- Badrinarayanan, V.; Kendall, A.; Cipolla, R. Segnet: A deep convolutional encoder-decoder architecture for image segmentation. IEEE Trans. Pattern Anal. Mach. Intell. 2017, 39, 2481–2495. [Google Scholar] [CrossRef] [PubMed]
- He, K.; Gkioxari, G.; Dollár, P.; Girshick, R. Mask r-cnn. In Proceedings of the IEEE International Conference on Computer Vision, Venice, Italy, 22–29 October 2017. [Google Scholar] [CrossRef]
- Huang, Z.; Huang, L.; Gong, Y.; Huang, C.; Wang, X. Mask scoring r-cnn. In Proceedings of the 2019 IEEE/CVF Conference on Computer Vision and Pattern Recognition, Long Beach, CA, USA, 15–20 June 2019. [Google Scholar] [CrossRef]
- Bolya, D.; Zhou, C.; Xiao, F.; Lee, Y.J. Yolact: Real-time instance segmentation. In Proceedings of the IEEE/CVF International Conference on Computer Vision, Seoul, Republic of Korea, 27 October–2 November 2019. [Google Scholar] [CrossRef]
- Bolya, D.; Zhou, C.; Xiao, F.; Lee, Y.J. Yolact++: Better real-time instance segmentation. IEEE Trans. Pattern Anal. Mach. Intell. 2022, 44, 1108–1121. [Google Scholar] [CrossRef] [PubMed]
- Liu, H.; Soto, R.A.R.; Xiao, F.; Lee, Y.J. YolactEdge: Real-time Instance Segmentation on the Edge. In Proceedings of the 2021 IEEE International Conference on Robotics and Automation (ICRA), Xi’an, China, 30 May–5 June 2021. [Google Scholar] [CrossRef]
- Liu, S.; Jia, J.; Fidler, S.; Urtasun, R. Sgn: Sequential grouping networks for instance segmentation. In Proceedings of the 2017 IEEE International Conference on Computer Vision (ICCV), Venice, Italy, 22–29 October 2017. [Google Scholar] [CrossRef]
- De Brabandere, B.; Neven, D.; Van Gool, L. Semantic instance segmentation with a discriminative loss function. Published at “Deep Learning for Robotic Vision”, workshop at CVPR 2017. arXiv 2017, arXiv:1708.02551. [Google Scholar] [CrossRef]
- Dai, J.; He, K.; Li, Y.; Ren, S.; Sun, J. Instance-sensitive fully convolutional networks. In Proceedings of the European Conference on Computer Vision (ECCV 2016), Amsterdam, The Netherlands, 8–16 October 2016. [Google Scholar] [CrossRef]
- Chen, Y.; Lin, G.; Li, S.; Bourahla, O.; Wu, Y.; Wang, F.; Feng, J.; Xu, M.; Li, X. BANet: Bidirectional aggregation network with occlusion handling for panoptic segmentation. In Proceedings of the IEEE/CVF Conference on Computer Vision and Pattern Recognition, Seattle, WA, USA, 13–19 June 2020. [Google Scholar] [CrossRef]
- Hong, W.; Guo, Q.; Zhang, W.; Chen, J.; Chu, W. LPSNet: A Lightweight Solution for Fast Panoptic Segmentation. In Proceedings of the IEEE/CVF Conference on Computer Vision and Pattern Recognition, Nashville, TN, USA, 20–25 June 2021. [Google Scholar] [CrossRef]
- Mohan, R.; Valada, A. Efficientps: Efficient panoptic segmentation. Int. J. Comput. Vis. 2021, 129, 1551–1579. [Google Scholar] [CrossRef]
- Nakazawa, T.; Kulkarni, D.V. Wafer map defect pattern classification and image retrieval using convolutional neural network. IEEE Trans. Semicond. Manuf. 2018, 31, 309–314. [Google Scholar] [CrossRef]
- Yang, H.; Mei, S.; Song, K.; Tao, B.; Yin, Z. Transfer-learning-based online Mura defect classification. IEEE Trans. Semicond. Manuf. 2018, 31, 116–123. [Google Scholar] [CrossRef]
- Xie, Q.; Li, D.; Xu, J.; Yu, Z.; Wang, J. Automatic detection and classification of sewer defects via hierarchical deep learning. IEEE Trans. Autom. Sci. Eng. 2019, 16, 1836–1847. [Google Scholar] [CrossRef]
- Kim, Y.G.; Lim, D.U.; Ryu, J.H.; Park, T.H. SMD defect classification by convolution neural network and PCB image transform. In Proceedings of the 2018 IEEE 3rd International Conference on Computing, Communication and Security (ICCCS), Kathmandu, Nepal, 25–27 October 2018. [Google Scholar] [CrossRef]













| Categories | Machine A | Machine B |
|---|---|---|
| Normal | 7182 | 130 |
| Component missed | 1754 | 10 |
| Component flipped | 40 | 10 |
| Component shifted | 836 | 10 |
| Insufficient solder | 1824 | 10 |
| Component sideward | 59 | 10 |
| Tombstoning | 113 | 10 |
| Non-wetting | 192 | 10 |
| Training (Machine A) | Test (Machine B) | |
|---|---|---|
| Normalization | 100% | 88% |
| Pixel value/255 | 100% | 80% |
| Histogram equalization | 100% | 86% |
| Histogram equalization + sobel | 99% | 85% |
| Histogram equalization + laplacian + sobel | 100% | 88% |
| Histogram equalization + laplacian + canny | 100% | 86% |
| Histogram equalization + laplacian + sobel + canny | 100% | 88% |
| Normalization laplacian + sobel | 100% | 88% |
| Image augmentation | ||
| Histogram equalization + laplacian + sobel | 99% | 90% |
| Normalization + laplacian + sobel | 99% | 92% |
| Group 1 | Group 2 | Group 3 | Group 4 | Group 5 | Avg. | ||
|---|---|---|---|---|---|---|---|
| Model 1 | Training | 100% | 100% | 100% | 100% | 100% | 100% |
| Testing | 90% | 87% | 90% | 88% | 88% | 89% | |
| Model 2 | Training | 100% | 99% | 100% | 100% | 100% | 100% |
| Testing | 90% | 89% | 88% | 88% | 88% | 89% | |
| Main Model | Training | 100% | 100% | 100% | 100% | 100% | 100% |
| Testing | 92% | 90% | 90% | 92% | 90% | 91% |
| Group 1 | Group 2 | Group 3 | Group 4 | Group 5 | Avg. | ||
|---|---|---|---|---|---|---|---|
| Model 1 | Training | 98% | 99% | 98% | 98% | 99% | 98% |
| Testing | 88% | 87% | 89% | 90% | 90% | 89% | |
| Model 2 | Training | 98% | 100% | 100% | 99% | 98% | 99% |
| Testing | 90% | 90% | 92% | 88% | 89% | 90% | |
| Main Model | Training | 100% | 100% | 99% | 100% | 100% | 100% |
| Testing | 93% | 93% | 94% | 93% | 93% | 93% |
| Training | Testing | |||
|---|---|---|---|---|
| Precision | Recall | Precision | Recall | |
| Normal | 99.97% | 99.85% | 96.96% | 97.63% |
| Defective | 99.78% | 99.95% | 95.70% | 94.29% |
| Parameters | Calculation Speed | |
|---|---|---|
| Model 1 | 824,487 | 0.015 s |
| Model 2 | 798,743 | 0.016 s |
| Main Model | 1,650,190 | 0.027 s |
Disclaimer/Publisher’s Note: The statements, opinions and data contained in all publications are solely those of the individual author(s) and contributor(s) and not of MDPI and/or the editor(s). MDPI and/or the editor(s) disclaim responsibility for any injury to people or property resulting from any ideas, methods, instructions or products referred to in the content. |
© 2023 by the authors. Licensee MDPI, Basel, Switzerland. This article is an open access article distributed under the terms and conditions of the Creative Commons Attribution (CC BY) license (https://creativecommons.org/licenses/by/4.0/).
Share and Cite
Chen, I.-C.; Hwang, R.-C.; Huang, H.-C. PCB Defect Detection Based on Deep Learning Algorithm. Processes 2023, 11, 775. https://doi.org/10.3390/pr11030775
Chen I-C, Hwang R-C, Huang H-C. PCB Defect Detection Based on Deep Learning Algorithm. Processes. 2023; 11(3):775. https://doi.org/10.3390/pr11030775
Chicago/Turabian StyleChen, I-Chun, Rey-Chue Hwang, and Huang-Chu Huang. 2023. "PCB Defect Detection Based on Deep Learning Algorithm" Processes 11, no. 3: 775. https://doi.org/10.3390/pr11030775
APA StyleChen, I.-C., Hwang, R.-C., & Huang, H.-C. (2023). PCB Defect Detection Based on Deep Learning Algorithm. Processes, 11(3), 775. https://doi.org/10.3390/pr11030775
