Next Article in Journal
A Review on Citric Acid Production by Yarrowia lipolytica Yeast: Past and Present Challenges and Developments
Previous Article in Journal
A Flexibility Platform for Managing Outages and Ensuring the Power System’s Resilience during Extreme Weather Conditions
 
 
Font Type:
Arial Georgia Verdana
Font Size:
Aa Aa Aa
Line Spacing:
Column Width:
Background:
Article

Dynamic Job-Shop Scheduling Based on Transformer and Deep Reinforcement Learning

1
School of Electrical & Electronic Engineering, Shanghai University of Engineering Science, Shanghai 201620, China
2
School of Computer Science and Technology, Fudan University, Shanghai 200437, China
*
Author to whom correspondence should be addressed.
Processes 2023, 11(12), 3434; https://doi.org/10.3390/pr11123434
Submission received: 28 October 2023 / Revised: 11 December 2023 / Accepted: 12 December 2023 / Published: 15 December 2023

Abstract

The dynamic job-shop scheduling problem is a complex and uncertain task that involves optimizing production planning and resource allocation in a dynamic production environment. Traditional methods are limited in effectively handling dynamic events and quickly generating scheduling solutions; in order to solve this problem, this paper proposes a solution by transforming the dynamic job-shop scheduling problem into a Markov decision process and leveraging deep reinforcement learning techniques. The proposed framework introduces several innovative components, which make full use of human domain knowledge and machine computing power, to realize the goal of man–machine collaborative decision-making. Firstly, we utilize disjunctive graphs as the state representation, capturing the complex relationships between various elements of the scheduling problem. Secondly, we select a set of dispatching rules through data envelopment analysis to form the action space, allowing for flexible and efficient scheduling decisions. Thirdly, the transformer model is employed as the feature extraction module, enabling effective capturing of state relationships and improving the representation power. Moreover, the framework incorporates the dueling double deep Q-network with prioritized experience replay, mapping each state to the most appropriate dispatching rule. Additionally, a dynamic target strategy with an elite mechanism is proposed. Through extensive experiments conducted on multiple examples, our proposed framework consistently outperformed traditional dispatching rules, genetic algorithms, and other reinforcement learning methods, achieving improvements of 15.98%, 17.98%, and 13.84%, respectively. These results validate the effectiveness and superiority of our approach in addressing dynamic job-shop scheduling problems.

1. Introduction

With the development of economic globalization, manufacturing industries are facing fierce market competition. Production scheduling plays a central role in the manufacturing process, and the traditional shop scheduling problem is static and deterministic, which is suitable for a single production environment and mode. However, with the development of acquisition hardware and the advancement of processing technology, the scheduling events in a workshop can be captured in real-time, which puts forward higher requirements for the real-time response of scheduling, making it a challenging task to quickly obtain high-quality scheduling schemes.
The machining sequence of workpieces in a workshop is constrained by multiple criteria, which is a typical combinatorial optimization problem. When the number of machines is greater than two, this kind of problem is proven to be non-deterministic polynomial-time hard (NP-hard) [1]. However, in the existing solutions for job-shop scheduling problems, the accurate algorithm is only suitable for small-scale problems and has no advantage in calculation time, which is not suitable for dynamic scheduling. In addition, the swarm intelligence algorithm cannot generate the optimal solution in a reasonable calculation time and cannot deal with the complex uncertainties of a workshop. Furthermore, dispatching rules [2] have low time complexity in the process of solving and can handle the dynamic changes of the workshop but lack adaptive adjustment ability. So far, due to the different actual production conditions and the different scale of scheduling problems, no algorithm is completely superior to one algorithm, and most methods have low adaptability and strong subjectivity and can only be applied to the current production environment.
In order to solve the above problems, researchers began to apply reinforcement learning [3] to the study of job-shop scheduling. Some scholars adopted reinforcement learning algorithms based on value functions to solve job-shop scheduling problems. Samsonov et al. [4] proposed an action space independent of the problem dimension, which is independent of the number of machines and orders and is applicable to both discrete and continuous action spaces. In addition, a new reward mechanism was introduced to obtain the optimal solution through a higher reward gradient. Bouazza et al. [5] decomposed job-shop scheduling into machine allocation problems and job allocation problems and proposed a new type of reward shaping in which the action space is divided into machine allocation rules and job selection rules. Experiments showed that the scheduling performance was improved by 27% compared with the usual heuristic method. In addition to single-agent learning, reinforcement learning also includes multi-agent learning. He et al. [6] proposed a multi-agent reinforcement learning (MARL) framework that transformed the optimization process into a random game and introduced a deep Q-network algorithm to train multi-agents. In each state, the interruption of a multiple equilibrium is avoided so as to achieve the relevant equilibrium optimal solution of the optimization process. In addition, Wang et al. [7] proposed an algorithm for job-shop scheduling in a resource preemption environment using multiple agents to learn the decision-making strategy of each agent and the cooperation between agents. Lang et al. [8] trained two DQN agents, one to select the sequence of operations and the other to select the assignment of work to the machine, which, combined with a discrete event simulation model of the problem, were able to quickly predict and evaluate new scheduling schemes in less than 0.2 s.
Job-shop scheduling is highly complex, and using reinforcement learning alone has some shortcomings, such as slow convergence, easy falling into local optimal solutions, etc. Therefore, many researchers have combined reinforcement learning with other algorithms to solve the above problems. Chen et al. [9] proposed a self-learning genetic algorithm (SLGA) that takes the genetic algorithm as the basic optimization method and uses reinforcement learning to intelligently adjust its key parameters. Experiments showed that the learning effect and performance of the algorithm were significantly better than that of similar algorithms. Junyoung Park et al. [10] proposed a framework using a graph neural network and reinforcement learning to solve the scheduling job-shop problem, using the GNN to learn the node features embedded in the spatial structure, and mapping the features to the best actions to obtain the optimal scheduling strategy. They empirically demonstrated that the GNN scheduler outperformed the favored dispatching rules and RL-based schedulers on various benchmark JSSPs.
The scheduling of a static job shop is predetermined, unable to flexibly respond to changing production needs, and the environmental conditions’ lack of flexibility, the occurrence of equipment failure, and other dynamic factors will interfere with the original plan, resulting in low production efficiency and a waste of resources. Therefore, researchers began to study reinforcement learning algorithms based on the value function to solve job-shop scheduling problems under dynamic perturbations; in recent years, deep learning and reinforcement learning have been combined to form the field named deep reinforcement learning [11] which can make comprehensive real-time responses to dynamic events. Table 1 shows some existing methods for DRL-based dynamic job-shop scheduling.
Aiming at the dynamic job-shop scheduling problem (DJSP) of machine failure, Bar et al. [12] proposed a method to solve the dynamic job-shop scheduling problem by combining multi-agents and DQN. Multiple agents share an experience pool and cooperate through reinforcement learning, and each agent considers each other’s requirements to optimize the overall goal. Zhao et al. [13] proposed an improved Q-learning algorithm in which the agent can simultaneously select the operation to be processed and the executing machine when the machine fails, with the initial scheduling scheme being formulated by a genetic algorithm. The experimental results showed that this method can effectively reduce the operation delay time.
Aiming at the dynamic scheduling job-shop problem of the random arrival of new jobs, Luo et al. [14] proposed a double-loop DQN algorithm, DLDQN, which combines the exploration cycle and the exploitation cycle and has both global exploration and local convergence capabilities. Experimental results showed that DLDQN performed better than deep reinforcement learning based on standard Q-learning and dispatching rules. In addition, Turgut et al. [15] applied DQN to solve the job-shop scheduling problem, with the goal of minimizing job delay time, and compared it with two common dispatching rules (minimum processing time and earliest due date) to further verify the performance of the model. Chang et al. [16] proposed a double DQN (DDQN) architecture to solve the dynamic flexible job-shop scheduling problem (DFJSP), and experimental results showed that this method was superior to other reinforcement learning algorithms in terms of solution quality and generalization. In addition, Wang et al. [17] constructed a dynamic scheduling system model based on multiple agents, set machine, buffer, state, and job as agents, used weighted Q-learning to determine the processing order of jobs on the machine, defined four state features, reduced the dimension of state space by clustering, and proposed a dynamic greedy search strategy to avoid the blind search of traditional strategies. Bouazza et al. [5] used a Q-learning algorithm to solve part of the flexible job-shop scheduling problem with new job insertion where one Q matrix is used to select machine selection rules and the other Q matrix is used to select specific scheduling rules. Shahrabi et al. [18] obtained the appropriate VNS parameters at any rescheduling point and used the Q-learning algorithm for reinforcement learning. In this method, the action is selected using the e-greedy policy based on the workshop condition defined as the state. It significantly improved the performance of scheduling methods. The proposed method not only solved the dynamic nature of the actual production environment but also dynamically updated the optimization strategy.
Aiming at the dynamic scheduling workshop problem of new job insertion, Luo et al. [19] extracted seven general features, with values from 0 to 1 to represent the state of each rescheduling point, and proved the superiority of DQN in comparing each combination rule, distributed rule and standard Q-learning through experiments. In addition, Luo et al. [20] also proposed a two-layer DQN online rescheduling framework which included two DQN-based agents. The upper DQN is used to control the temporary optimization objectives of the lower DQN, and at each rescheduling point, the behavior of the lower DQN is guided according to the current state characteristics. The lower DQN takes the state characteristics and the optimization objectives passed from the upper DQN as inputs and selects feasible dispatching rules by calculating the Q value of each scheduling rule. The effectiveness and universality of the proposed THDQN were proved by experiments.
In addition to directly using scheduling rules, custom rules, and scheduling operations as action spaces, some researchers chose to use tools to select the scheduling rules based on evidence, which can be more in line with the scheduling production environment and greatly improve scheduling efficiency. For example, Marcello Braglia et al. [21] used data enveloping analysis (DEA) to measure and compare the performance of scheduling rules according to several possible evaluation criteria. Amar Oukil et al. [22] proposed a scheduling rule ranking method for a multi-objective dynamic flow shop scheduling system based on data envelopment analysis and a basic scheduling strategy that can switch between different preferred rules according to the average deadline closeness of the current work portfolio in the shop. In addition, he proposed an integrated data envelopment analysis (DEA) and ordered weighting average (OWA) model [23], which was applied to 28 scheduling rules for scheduling jobs that continuously reach random time points in the production cycle. The calculation results highlighted the influence of energy cost on the overall ranking of scheduling rules and revealed the superiority of some rules under multi-objective performance criteria, whose application background is energy-saving scheduling. It can be seen that, based on the simulation data of the dynamic job-shop scheduling rules studied in the above literature, the DEA method is suitable for sorting competitive scheduling rules according to a selected set of performance criteria and plays a great auxiliary role in the selection of scheduling rules.
Table 1. The reinforcement learning algorithm based on the value function solves the dynamic job-shop scheduling problem.
Table 1. The reinforcement learning algorithm based on the value function solves the dynamic job-shop scheduling problem.
WorkState RepresentationAction SpaceDynamic FactorsProblemsObjectiveAlgorithm
Turgut et al. [15]MatrixEligible operationsRandom job arrivalDJSPTardinessDQN
Chang et al. [16]Self-designedSelf-designed rulesRandom job arrivalDFJSPEarliness penalty and tardinessDDQN
Wang et al. [17]MatrixDispatching rulesRandom job arrivalDJSPPremature completion and tardinessQ-learning
Bouazza et al. [5]VectorDispatching rulesRandom job arrivalDFJSPMakespan and total weighted completion timeQ-learning
Luo et al. [19]MatrixOperationsRandom job arrivalDFJSPTardinessDDQN
Luo et al. [20]MatrixSelf-designed rulesRandom job arrivalDJSPTardiness and utilization rate of machineDDQN
Shahrabi et al. [18]VariablesActionsRandom job arrivalDJSPMean flow timeQ-learning
OursTransformerDispatching rules-DEARandom job arrivalDJSPMakespanD3QPN
In summary, when solving dynamic job-shop scheduling problems, the existing methods rely on the knowledge and experience of domain experts in setting state characteristics and action spaces, which leads to the fact that they are easily affected by subjective factors in the actual production process. Moreover, some studies lack comparative experiments with other reinforcement learning methods and do not have the ability of adaptive adjustment; therefore, it is difficult to judge whether the scheduling effect is good. Thus, this paper proposes a dynamic job-shop scheduling method based on deep reinforcement learning combined with a transformer, and its contributions are as follows:
(1)
This paper proposes an innovative deep reinforcement learning framework to solve the scheduling problem of both static and dynamic events. Taking the disjunctive graph as a state space, and using the transformer model to extract graph features, the state is mapped to the most appropriate dispatching rules through the double dueling Q-network with prioritized experience replay (D3QPN) which can select the job with the highest priority to execute. A reward function equivalent to minimizing the makespan is designed to evaluate the scheduling results.
(2)
This paper uses data envelopment analysis to select the appropriate dispatching rules from the general dispatching rules to compose the action space, aiming at minimizing the makespan and maximizing machine utilization. It also proposes a dynamic target strategy with an elite strategy, in which an objective function L with values between 0 and 1 is introduced. The experimental results show that the scheduling performance is improved by 15.93% under this strategy.
(3)
Taking the OR-Library as the dataset, this paper comprehensively compares the proposed method with various dispatching rules, the genetic algorithm (GA), and other reinforcement learning methods. The experimental results show that the proposed method reaches the best level of scheduling effect compared with other methods.
The rest of this paper is organized as follows: Section 2 gives the problem formulation and establishes the mathematical model of DJSP; Section 3 introduces the methodology and gives the details of the proposed method; Section 4 provides the results of numerical experiments; and Section 5 draws a conclusion.

2. Problem Formulation

2.1. DJSP Description

Dynamic job-shop scheduling refers to a process in which multiple jobs need to be processed on multiple machines in a workshop. The processing sequence of these jobs, and the allocation of machines, needs to have scheduling decisions made according to real-time situations and constraints. The dynamic job-shop scheduling problem (DJSP) is a classic combinatorial optimization problem. Its goal is to minimize the job makespan and optimize resource utilization through a reasonable scheduling strategy. Factors such as job sorting and the constraints between machines can be uncertain and dynamic, leading to complexity in scheduling problems.
We describe the dynamic flexible job-shop scheduling problem with random job arrival using the symbols defined as follows: suppose there are n successively arriving jobs J = { J 1 , J 2 J n } and m machines in the workshop m = { M 1 , M 2 M m } , with each job having k operations to be processed. The job J i operation sequence is then defined as O i = { O i 1 , O i 2 O i k } and the machine matrix is M = { M i l | M i l = 0 , M 1 , M 2 M m } ( i = 1,2 , , n   ,   l = 1,2 , , k ) , indicating that O i l should be handled by M i l ; the processing time matrix is   T i l 0   ( i = 1,2 , , n   ,   l = 1,2 , , k ) , which represents the time required to process O i l , if M i l = 0, then T i l = 0, indicating that job J i does not need to process operation O i l . This paper takes minimizing the makespan as the scheduling goal, that is m i n { C m a x } .
  C m a x = max C i ( l 1 ) , C l a s t O + T w + T i l
where C i l is the completion time of the operation O i l on the machine M i l , which consists of three parts, namely, C i ( l 1 ) the completion time of the previous operation of the same job, C l a s t O the completion time of the previous operation on the same machine, and   T w the waiting time when the machine is idle (in most cases, it is ineffective and negligible).
The processing time of each operation in the workshop is set, the processing machine for each operation is specified, and, before any dynamic events occur, the processing is carried out according to the specified process route. Note the following points:
(1)
Each machine can only perform one operation every time;
(2)
Each operation of the job can only be performed by one machine every time;
(3)
All operations of the same job must be performed in a predetermined order;
(4)
An operation that has been started cannot be interrupted or terminated;
(5)
The conversion time and setup time between machines are ignored.

2.2. MDP Formulation for DJSP

The goal of DJSP is to determine the order of operations in a dynamic environment, which is essentially a sequential decision problem. This paper formulates it as Markov decision process (MDP), which was originally proposed by Richard Bellman [24] in the 1950s. It is composed of a state set S, behavior set A, state transition probability matrix, reward function R, and discount factor γ , as shown in Equation (2). At each step of the state transition, the agent can choose one of several possible actions, and the transition probability depends on the chosen action.
M D P = ( S , A , P , R , γ )
The state set S = S 1 , S 2 S t represents the set of various possible states, including the features related to the environment and scheduling goals. The state S t at any time will become a specific state contained in the state set S . The action set A = a 1 , a 2 a t represents the set of all actions that the agent can perform. The state transition probability P s , s a represents the probability of changing to state s when the agent takes action a in state s . The reward function R s a is used to return the reward expectation value when performing action a under state s , which is set according to the scheduling goal. The discount factor is used to measure the importance of future rewards, with values ranging from 0 to 1, and is used to balance the weight of current and future rewards.

2.3. Disjunctive Graph

The disjunctive graph model [25] is a general expression method for scheduling problems which can be combined with deep reinforcement learning to deeply mine data and promote more scientific decision-making. The disjunctive graph is a directed graph G = ( V ,   C D ) , where V is the set of operational vertices, containing two virtual vertices representing the start and end, and their processing time is zero; C is the combinatorial arc, representing the priority constraint relationship between two consecutive operations in the same job; and D consists of undirected disjunctive edges connected to mutually disordered tasks performed on the same machine. Figure 1 shows an example of a simple disjunctive graph, where each circle represents an operation with its name and processing time. Operating vertices on the same machine are represented by the same color, with the solid and dashed arrows representing conjunctive and disjunctive arcs, respectively. The initial state is unsolved and needs to be scheduled by transforming each undirected disjunctive edge into a directed conjunctive edge. Determining the direction of all disjunctive edges decides the processing order of all competing tasks on the same machine. When the disjunctive graph becomes an acyclic graph, a feasible scheduling scheme is obtained.
Generally, disjunctive graphs contain only static information, such as machine sharing and operation priority, but not dynamic information. In order to solve the dynamic scheduling problem, this paper defines the vertex features of disjunctive graphs based on dynamic scheduling, including the following: 1. Job i d : Indicates the job identifier to which the operation belongs; 2. Operation sequence i d : Indicates the operation identifier; 3. Node state: Indicates the status of the operation node (incomplete, processing, and completed); 4. Machine i d : Indicates the identifier of the machine that can perform the operation; 5. Waiting time: Indicates the waiting time between the start of the job and the time when the operation can be performed. 6. Number of remaining operations: Indicates the number of remaining operations to be performed in the job; and 7. Completion rate: Indicates the completion rate of the entire job when the operation is completed. By introducing these dynamic features, key information such as the job execution state, machine assignment, and job completion can be provided to describe the vertex information more comprehensively so as to better support the analysis and decision-making of dynamic scheduling.
The overall idea of the disjunction-based scheduling scheme is to first initialize the dataset, assign the task with the highest priority to the available machines, and remove the task from the task set, while adding the subsequent operations of the task to the task set, and repeat the process until all the task sets are empty, that is, all the tasks have been scheduled to complete. In this way, tasks can be assigned and executed in order of priority and operation, minimizing the waiting time for jobs and achieving efficient scheduling.

3. Methodology

3.1. Overall Framework

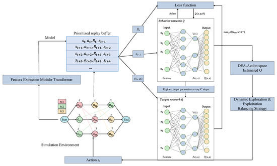
This paper proposes a framework, shown in Figure 2, which combines deep reinforcement learning based on value functions and disjunctive graphs to transform the scheduling problem into a sequential decision problem by defining the environment, state, action, reward, and strategy. As shown in Algorithm 1, optimal scheduling schemes can be solved by learning and optimizing the strategy. The advantage of this framework is that it can make full use of the ability of deep reinforcement learning for decision learning and combine the characteristics of disjunctive graphs to describe and solve scheduling problems.
The traditional state representation methods usually use discrete or continuous features to represent the state information of the workpiece, machine, time, etc., resulting in a high dimension of the state space, which increases the complexity of the calculation and search. There are some defects such as the dimension disaster, difficulty in feature selection, inability to adequately express the accurate value of the state, information loss, and so on. In view of the above problems, this paper adopts a more advanced representation method to model the scheduling environment, that is, a disjunctive graph. This models the shop scheduling problem in a structured way, representing jobs, machines, and processes as nodes in the diagram to capture the long-term dependence relationship between jobs, has high adaptability and scalability to better capture the relationship between states and dynamic changes, and provides a more flexible, accurate, and adaptable state representation.
In this paper, each state is mapped to the most suitable scheduling rule through D3QPN, and the job with the highest priority is selected from the current job. After the action is executed, the disjunctive graph state is updated in real-time, and the experience is stored in the experience pool in the form of a quadruple. Experience is put into the network through the prioritized experience replay mechanism during training until the set epoch is reached.
Algorithm 1 Proposed framework D3QPN and transformer
Input: Environment and set of network random variables
1. Initialize Feature Extraction module; replay buffer; prioritized replay exponent; minibatch
2. Formularize the DJSP as MDP M D P = S , A , P , R , γ
3. for epoch number e p o c h = 1,2 , , m a x _ e p o c h do
4.  Extract the statest from s using Feature Extraction module
5.  Select the dispatching rule using DEA
6.  for schedule cycle i = 1,2 , k do
7.   Execute dispatching rule a t and observe new disjunctive graph s t
8.   Execute the state s t + 1 from s t
9.  end for
10.   Store ( s t , a t , r t , s t + 1 ) in replay buffer with maximal priority
11.   Sample the minibatch of transitions with probability
12.   Update the learning algorithm and Feature Extraction module using Algorithm 2
13. end for
Output: The learned DRL module and the Feature Extraction module

3.2. D3QN with Prioritized Experience Replay

Q-learning [26] is one of the classical algorithms in reinforcement learning that learns the optimal strategy based on the value function. By exploring the environment and updating the value function by using empirical data, the algorithm selects the action with the maximum reward according to the Q table and thus learns the optimal strategy. However, Q-learning has some problems. For a high-dimensional state space, the storage and updating of value functions require a lot of computing resources. In practical problems, it is also necessary to deal with both continuous actions and continuous states, which limits the application of the algorithm.
In order to overcome these problems, this paper adopts deep reinforcement learning (DRL) to replace traditional Q-learning, and the basic idea of DRL is to use deep neural networks to approximate the valuation function. Among them, DQN [11] is a Q-learning algorithm based on a neural network, which has advantages in dealing with high-dimensional state space and continuous action problems. DQN solves the problem of dimensionality disaster by using a deep neural network to fit the value function in the Q table. The stability and convergence of the network are greatly improved by introducing the target network to calculate the target Q value and using the delayed update. In addition, the introduction of an experience replay mechanism breaks the correlation between data, ensuring that the input data are independent and equally distributed when the network is updated.
However, DQN has defects in solving decision-making ability and convergence speed in large-scale scenes, which may lead to a too high or too low Q value. In order to solve this problem, this paper combines double DQN (DDQN) [27] with the Dueling network [28], D3QN, to estimate the action value function. The target value y t is shown in Equation (3), where r t + 1 is the reward for the next moment, s t + 1 is the state of the next moment, a t + 1 is the action of the next moment, and γ is the discount factor, γ ( 0 , 1 . The dueling structure decomposes the Q value function into the state value function and action advantage function, which represent the value of the state and the advantages of different actions over other actions, respectively. It can eliminate some unnecessary variance in the learning process, enable the network to converge faster to control the estimation error, and improve learning efficiency and stability.
y t = r t + 1 + γ Q ( s t + 1 , a r g m a x a Q s t + 1 , a t ; θ ; θ )
In traditional experience replay, all experience samples are randomly selected for training with equal probability, but this random sampling method will cause some important experience samples to be submerged in a large number of unimportant experience samples, lead to a slow convergence of the algorithm, and create a performance that is not ideal. In order to overcome the instability of learning, this paper adopts the prioritized experience replay mechanism [29] to break the uniform sampling and assign greater sampling weights to the samples with a high learning efficiency, as shown in Algorithm 2. During training, the new data are stored in the experience pool in the form of a quadruple ( s t , a t , r t , s t + 1 ) and the experience is sorted by the time difference (TD) from highest to lowest, as shown in Equation (4). When the experience pool is full, the new data overwrites the old data. The network not only learns from the current data but also samples small batches of data from the experience pool for training.
δ j = y j Q s j , a j ; θ 2
The sampling probability corresponding to each experience is shown in Equations (5) and (6) to ensure model convergence and more efficient training.
P i = 1 r a n k ( i )
P ( i ) = P i k P k
Algorithm 2 The training procedure of D3QPN
1. Initialize minibatch  k ,   step-size   η ,   exponents   α   and   β ,   replay   memory   D ,   replay   period   K   and   capacity   N ,   budget   T .
2. Initialize target network     Q   ^  with random weights  θ = θ .
3. Initialize the Feature Extraction module.
4. for e = 1 to M do
5. Reset schedule scheme and observe state  s 1
6. for t = 1 to T do
7.  Select and execute action  a t  based on proposed strategy.
8.  Observe reward  r t  and next state  s t + 1 .
9.     Store   transition   s t , a t , r t , s t + 1   in   D   with   maximal   priority   p t = m a x i < t p i .
10.   if t ≡ 0 mod K then
11.    for j = 1 to K do
12.      Compute   importance-sampling   weight   w j = ( N · p e r j ) β / m a x i w i .
13.        Set   y i = r j                                                                                                                                                             t e r m i n a l r j + γ Q ^ s j + 1 , a r g m a x a Q s j + 1 , a ; θ ; θ     n o n - t e r m i n a l
14.        Compute   TD-error   δ j = ( y j Q ( s j , a j ; θ ) ) 2 .
15.      Update   transition   priority   p j δ j .
16.         Accumulate   weight-change   + w i · δ j · θ Q ( s j , a j )
17.      end for
18.        Update   weights   θ θ + η · ,   reset   = 0 .
19.     Every   C   steps   reset   Q ^ = Q .
20.   end if
21.  end for
22. end for

3.3. Feature Extraction—Transformer

This paper uses a disjunctive graph to represent the various information about the scheduling environment, including local, global, and dynamic information. The disjunctive graph contains digitized state attributes that can describe all states of different scheduling problems. The state feature extraction can be performed manually or automatically.
With the disjunctive graph, this paper transforms the problem by extracting useful feature information from the relationship between different nodes and sets up a feature extraction module in which a transformer is used to extract feature information [30]. This module includes a multi-head attention mechanism, position-wise feed-forward networks (FFNs), residual connection, and layer normalization (LN). The structure of the feature extraction module is shown in Figure 3. Specifically, the transformer maps all operation sequences in the input disjunctive graph to the extracted feature sequence through the self-attention mechanism, takes the embedding vector between nodes in the disjunctive graph as input, performs a self-attention calculation on the embedding vector of each node, encodes the relationship information between nodes, and calculates the product between the node embedding vector and the relational adjacency matrix.
With self-attention, the three matrices, Q (Query), K (Key), and V (Value), are all from the same input, and are computed as follows: 1. First the dot product between Q and K is calculated; with the aim to prevent the result from being too large, the value is divided by d k , where d k is the dimension of the Key vector and 2. The s o f t m a x operation is used to normalize the result into a probability distribution and the matrix V is multiplied to obtain a representation of the sum of the weights. The calculation process is expressed as:
A t t e n t i o n Q ,   K , V = s o f t m a x ( Q K T d k ) V
The multi-head attention mechanism further improves the self-attention layer, first mapping the Query, Key, and Value through h different linear transformations, concatenating different attentions, and finally performing a linear transformation. Each set of attention is used to map the input to a different subrepresentation space, allowing the model to focus on different locations in different subrepresentation spaces. The entire calculation process can be expressed as:
M u l t i H e a d Q ,   K ,   V = C o n c a t ( h e a d 1 , , h e a d h ) W O
h e a d i = A t t e n t i o n ( Q W i Q , K W i K , V W i V )
where, W i Q R d m o d e l × d k , W i K R d m o d e l × d k ,     W i V R d m o d e l × d k , and W O R h d v × d m o d e l are the parameter matrices.
FFN is a fully connected feed-forward network, in which the words of each position separately pass through this exact same feed-forward neural network, consisting of two linear transformations, that is, two fully connected layers, connected by the ReLU activation function, expressed as:
F F N x = m a x 0 , x w 1 + b 1 w 2 + b 2
where w 1 , b 1 , w 2 , a n d   b 2 are trainable parameters.
Both multi-head attention and FFN use a residual connection to alleviate the problem of a disappearing gradient and then perform LN after the residual connection. The whole calculation process can be expressed as follows:
s u b _ l a y e r _ o u t p u t = L a y e r N o r m x + S u b L a y e r ( x )

3.4. Action Space under Data Envelopment Analysis

A single dispatching rule is limited and lacks adaptive adjustment ability. It is only applicable to a specific scenario and may not be effective in other scenarios. Therefore, this paper uses multiple dispatching rules as the action space and selects the most appropriate dispatching rule according to the current state and scheduling target. In the past, the action space composed of dispatching rules depended on the prior knowledge and parameter design experience of designers, so it was challenging to design and select appropriate dispatching rules to achieve optimization goals.
In order to solve the problem, this paper chooses data envelopment analysis [31] to select dispatching rules. Data envelopment analysis is a multi-objective decision-making method that can help decision-makers choose the most suitable dispatching rule for the current state by evaluating the performance of each dispatching rule under different objectives to minimize the makespan and maximize the machine load rate. In our study, the input of the DEA model is the predefined condition of the corresponding simulation model, which imitates the behavior of the real workshop; that is, we need to input the state characteristics of the workshop environment. Finally, each candidate scheduling rule is regarded as a separate DMU, and its production performance relative to various targets (machine load and completion time) obtained by simulation experiments is regarded as the output value of the DEA model.
This paper selects 20 general dispatching rules. They are FIFO (first in, first out), LSO (longest processing time for the next step), LPT (longest processing time), OMCT (ordered minimum completion time), SIS (shortest total time for upcoming operation), LI (maximum imminent operation time), SRPT (shortest remaining processing time), SSO (shortest time for the next step), MOR (most remaining operations), FHALF (more than half of the total number of operations), NINQ (shortest queue), WINQ (least amount of work), LIFO (last in, first out), SJF (shortest job), WSPT (weighted shortest processing time), Random, LSPON (longest follow-up time), MS (minimum slack), WQ (work queue), and MCT (minimum completion time). Each dispatching rule defines two outputs, Obj1 and Obj2, the completion time and machine load related to each scheduling rule, respectively, and the strong efficiency dispatching rule and weak efficiency dispatching rule are obtained according to the efficiency score. This paper evaluated and sorted 20 general dispatching rules through data envelopment analysis and finally selected 12 optimal dispatching rules, FIFO, LSO, LPT, SRPT, SSO, MOR, FHALF, NINQ, WINQ, LIFO, LRPT, and LOR, as shown in Figure 4.
Considering the two factors of the job (operation time and number of operations) and the priority factor of the machine, this paper selected 12 dispatching rules. In order to achieve better scheduling performance, this paper also adds SPT and LSO, totaling 14 rules. They are FIFO, LIFO, LPT, SPT, LRPT, SRPT, LSO, SSO, LOR, MOR, LHALF, FHALF, NINQ, and WINQ, and their descriptions are shown in Table 2. The design of the action space can provide more flexible and diversified scheduling strategies, which helps to improve the scheduling effect and adaptation to different application scenarios.

3.5. Reward Function

The definition of the reward function is closely related to the scheduling objective. The scheduling objective in this paper is to minimize the makespan, while the objective of the algorithm is to maximize the cumulative reward. However, in the actual production process, different scheduling problem scales are also different. In order to unify the setting of the reward function, this paper converts the long-term reward (minimizing the makespan) into an immediate reward (maximizing the machine utilization rate U ). This transformation design improves the learning ability and decision quality of the agent. Not only can the minimization goal of the scheduling problem be transformed into the maximization goal of the cumulative reward, but the actions selected at each decision point t can also be accurately evaluated, which improves the learning ability of the agent relative to the complex control strategy.
The machine utilization rate U is shown in Equation (12), which is the actual use time of the machine compared with the total available time of the equipment:
U = 1 M m = 1 M i = 1 N k = 1 K i E i k m C m a x = E M · C m a x
where K i is the total number of operations in job i, M is the total number of machines, and N is the total number of jobs.
Cumulative rewards are calculated as follows:
R = t = 1 T r t = t = 1 T U t + 1 U ( t ) = U t = E M · C m a x
where t is the counter, understood as the discrete-time step in reinforcement learning, U t is the average machine utilization of time step t, and C m a x ( t ) is the maximum completion time of time step t.

3.6. Strategy

Traditional reinforcement learning methods usually use ε -greedy strategies to balance exploration and exploitation [32]. Specifically, ε -greedy strategies conduct random exploration (exploration) with the probability of ε and select actions with the maximum current Q value (exploitation) with the probability of 1- ε . The method is simple and easy, but the value of ε needs to be adjusted manually. If the value is too large, it will lead to a lot of unnecessary exploration and reduce learning efficiency. If the value is too small, the optimal strategy cannot be explored.
In order to overcome this problem, the academic community has proposed many methods of balanced exploration and exploitation, such as the upper confidence bound (UCB) [33], Thompson sampling [34], bootstrapped DQN [35], and noisy net [36] methods. These methods are able to balance exploration and exploitation adaptively and are often more effective than traditional ε-greedy strategies.
This paper proposes a dynamic target strategy with an elite mechanism that retains some of the best-performing actions or strategies when the strategy is updated to ensure that these excellent actions or strategies will not be prematurely eliminated. By introducing the elite mechanism, reinforcement learning can strike a balance between exploration and exploitation, avoiding premature convergence and creating local optimal solutions. The strategy proposed in this paper, similar to the idea of the ε-decreasing strategy, as shown in Equations (14) and (15), relies on the scoring function L , that is, maximizing machine utilization, and normalizing the result of the function.
L = U t m a x = E M · C m a x
a = a r g m a x a Q a               w i t h   p r o b a b i l i t y   0.5 L π b e s t s                                         w i t h   p r o b a b i l i t y   0.5 L r a n d o m                                             w i t h   p r o b a b i l i t y   1 L
Over time, with more experience, the value of the scoring function will increase, gradually shifting from exploration to exploitation so as to achieve a better balance. The introduction of a dynamic target strategy can improve the stability and convergence of the reinforcement learning algorithm so that it can better cope with the needs of different environments and problems.

4. Experiments

4.1. Dataset

The OR-Library is a standard dataset widely used in the field of operations research and optimization and contains instances and descriptions of various types of problems, including scheduling, path planning, traveling salesman problems, vehicle routing problems, and other fields, for evaluating and comparing the performance of different optimization algorithms. In the field of scheduling, instances of this dataset typically include information such as the number of jobs and machines, the processing time of jobs, and so on. The advantage of the OR-Library is that it provides standardized datasets and evaluation indicators, and different researchers can use the same benchmark to compare and verify their own algorithms, ensuring the objectivity and reliability of the algorithm evaluation.
As shown in Figure 5, in the case of la21, the scale is 15 × 10, which means that there are 15 jobs and 10 machines. Taking the first line as an example, the first operation O 11 of the first job J 1 is performed on machine M 2 with a processing time of 34, the second operation O 12 is performed on machine M 3 with a processing time of 55, and so on. Similarly, the operations, corresponding machines, and processing times of other jobs can also be found in the description of the example. This information can help researchers and developers understand the characteristics of instances and provide a basis for the design and evaluation of scheduling algorithms.

4.2. Training Environment

This paper uses tensorflow2.0 and the neural network optimizer Adam, running on Windows 11, 64 RAM, Intel i7 2.50 GHz CPU PC platform. The dynamic interference factor is that the job arrives randomly, so the release time of the job is set randomly. The Dueling network is divided into two fully connected layers; the final hidden layer is fully connected, the value stream has one output, and the advantage stream has many outputs. In addition, batch normalization techniques are used in all convolution layers and fully connected layers except for the output layers of the two streams. In reinforcement learning, determining the value of hyperparameters is critical to the performance of the Q-network, but finding the optimal value is a challenge due to the large search space for hyperparameters. Thus, by performing a random search, this paper finds the values that produce the best performance for all instances, as shown in Table 3.

4.3. Performance Evaluation

This section aims to explore the advantages of the proposed framework over traditional dispatching rules and other deep reinforcement learning methods. The framework proposed in this paper can dynamically select appropriate dispatching rules according to the environment, which is obviously more advantageous than any single scheduling rule. In addition, in order to evaluate the performance of the proposed method, it is compared with 14 single dispatching rules, the genetic algorithm (GA), and four reinforcement learning algorithms. In this paper, 14 scheduling instances in the OR-Library dataset are selected to prove the validity of the proposed method, including ft06, ft10, swv01, swv06, abz5, abz7, la01, la06, la21, la31, orb01, orb02, yn01, and yn02, which cover different scheduling problems. Compared with the traditional single scheduling rule, we can evaluate whether the framework can provide better scheduling performance in various scenarios, and prove the advantages of the framework in the learning and decision-making process compared with the genetic algorithm and four effective deep reinforcement learning methods in the scheduling field:
(1)
A total of 14 dispatching rules, including FIFO, LIFO, LPT, SPT, LRPT, SRPT, LSO, SSO, LOR, MOR, LHALF, FHALF, NINQ, and WINQ;
(2)
GA: a search algorithm that simulates the principles of natural selection and genetic inheritance. Its basic idea is to find the optimal solution to the problem by simulating the evolutionary process. The core steps of the genetic algorithm include selection, crossover, and mutation. Using the genetic algorithm to solve job-shop scheduling problem necessitates defining a coding strategy, fitness function, and genetic operation;
(3)
Advantage actor-critic (A2C): a reinforcement learning method, based on the policy gradient and value function, which is usually used to solve reinforcement learning problems in continuous-action space and high-dimensional state space. The algorithm combines an Actor network and a Critic network, generates action through the Actor network, estimates the state-value function or state-action value function through the Critic network, and finally trains the Actor network and Critic network through the strategy gradient algorithm;
(4)
Proximal policy optimization (PPO): has some advantages over the policy gradient and trust region policy optimization (TRPO). It alternates between sampling data and using the random gradient ascending method to optimize instead of the objective function. Although the standard strategy gradient method performs a gradient update for each data sample, the PPO proposes a new objective function, which can realize small-batch updates;
(5)
DQN: is one of the first widely used algorithm models for reinforcement learning in the field of deep learning. It was proposed by the research team of DeepMind in 2013 by combining deep neural networks with the classical reinforcement learning algorithm Q-learning. It realizes the processing of high-dimensional and continuous state space and has the ability to learn and plan;
(6)
Rainbow DQN: is a deep reinforcement learning method proposed by DeepMind that integrates six improvements on the basis of the DQN. Rainbow DQN combines six extended improvements to the DQN algorithm, integrating them on the same agent, including DDQN, dueling DQN, and DQN, as well as the prioritized replay, multistep learning, distributional RL, and noisy net methods.
The experimental results are shown in Table 4 and Table 5. Compared with traditional dispatching rules, the method proposed in this paper has less completion time and the average performance is improved by 15.98%, which means that our method can arrange jobs and resources more effectively, thus shortening the overall completion time and improving production efficiency. Compared with the genetic algorithm, it has a smaller completion time and the average performance is improved by 17.98%, which indicates that our method has advantages in searching and optimizing scheduling strategies, and can find efficient scheduling schemes more accurately. In addition, compared to PPO, A2C, DQN, and Rainbow-based reinforcement learning, the completion time is smaller and the average performance is improved by 13.84%.
Even though Rainbow integrates six extended improvements of DQN, including DDQN, dueling DQN, prioritized replay, multistep learning, distributional RL, and noisy net, the experimental results show that the method proposed in this paper exceeds the integration of these six extended algorithms in practical effect. The ablation experiment is detailed in Section 4.4. These results validate the effectiveness of the proposed method and prove its superiority in solving scheduling problems; it can adapt to different scheduling scenarios and provide better scheduling performance in numerous cases, which means that the method has wide applicability and feasibility in practical applications, and can provide effective solutions for scheduling problems in different industries and fields.
Using the framework proposed in this paper, la21 in the OR-Library dataset is taken as an example to generate a scheduling scheme. The instance scale is 15 × 10, that is, there are 15 jobs and 10 machines, and the job arrangement is shown through a Gantt chart, as shown in Figure 6. The Gantt chart shows the processing of 15 jobs on 10 machines, along with their start time and end time.
By observing the Gantt chart, it can be seen that, under the framework proposed in this paper, the makespan of this instance is 1198. Compared with other methods, the framework in this paper achieves the best scheduling performance in this instance, which can more effectively arrange the execution sequence of jobs and the utilization of resources so that all jobs can be completed in the shortest time. Through the intuitive display of the Gantt chart, we can clearly observe the arrangement of jobs, the processing time required for each job, and the utilization of machines, which has an important reference value for evaluating the effect of scheduling schemes and optimizing the scheduling process.
As shown in Figure 7, it can be seen that the framework proposed in this paper shows excellent scheduling performance on the la21 instance and minimizes the makespan through an optimal scheduling scheme, which verifies the effectiveness and feasibility of the proposed method and provides support for solving practical scheduling problems. In summary, the method proposed in this paper can improve scheduling efficiency and reduce completion time and is expected to provide reliable support for scheduling optimization in actual production and operation processes and provide valuable references for research in related fields.

4.4. Ablation Experiment

The performance evaluation experiment results in the previous section show that the performance of D3QPN is significantly better than DQN and Rainbow. Rainbow integrates six extended improvements of DQN, including DDQN, dueling DQN, prioritized replay, multistep learning, distributional RL, and noisy net. To verify the contribution of each part of the proposed method, ablation experiments were conducted in this paper, and the experimental results are shown in Table 6.
The results show that not all improvements on DQN in Rainbow are better than DQN itself, which indirectly indicates that not all DQN variants are suitable for DJSP; for example, distributed DQN can take less time than DQN on some events. However, it can be seen from the experimental results in the table that the overall effect is not as good as DQN. In addition, the experimental results show that distributed DQN is a negative factor used by Rainbow in DJSP. After analysis, it is found that distributed DQN adopts a distributed perspective to model the deep reinforcement learning model and selects equidistant value sampling points for decision-making, but in DJSP, there are relatively few operations to choose from. Therefore, distributed DQN has certain interference in decision-making, resulting in an increase in the completion time.
In contrast, both dueling DQN and prioritized replay are superior to DQN in the proposed method, indicating that improving these parts on DQN and using them to deal with DJSP problems has an improved effect. Through the results of ablation experiments, we can better understand the roles and contributions of each part of the proposed method and further verify its effectiveness. These experimental results provide important guidance for us to further study and improve the dynamic job-shop scheduling problem based on reinforcement learning.

4.5. Feature Extraction Evaluation

In order to verify the rationality of using a transformer as a feature extraction module, this paper conducts an experimental comparison and compares the transformer with the traditional GNN and matrix. The results are shown in Figure 8, where the ranking number indicates the relative advantages and disadvantages of each method in terms of effect. The smaller the number, the better the effect, with one indicating the highest ranking.
The experimental results show that the method of using a transformer as the feature extraction module achieves better performance in all instances, ranking the highest. The transformer can model the relationship between nodes through the self-attention mechanism, which is not only limited to the direct neighbors of nodes but also can capture the long-term dependency relationship between nodes. In contrast, GNN methods typically only consider information about local neighbor nodes and cannot capture further correlations. In addition, the attention mechanism in the transformer model can be calculated in parallel, so it has good scalability, especially when dealing with large-scale graphic data. In contrast, the GNN method and matrix representation usually require iterative updates node by node when calculating neighbor node information, which is relatively inefficient.
In the transformer’s attention mechanism, the shallow layers focus more on what is next for each job and what is not complete, ignoring what is complete; furthermore, what is complete focuses on what is complete, so you can work together to determine what each job should be doing at the moment. In summary, the experimental results clearly show the advantages of the transformer as a feature extraction module that can better capture the relationship between nodes and has good scalability and efficient computing power. The feature extraction method using a transformer has better performance and application prospects when processing graph data.

4.6. Action Space Evaluation

In the research on DJSP based on reinforcement learning, many scholars chose to dispatch rules as action space, but few demonstrated their advantages experimentally. In order to compare different action spaces, this paper selects four kinds of action spaces for comparison. The first scenario selects unconstrained operations, that is, any operation can be selected at each time step. In this case, the agent may choose any operation, including one that has already been completed, which is time-consuming and inefficient. The second scenario selects eligible operations, that is, only the operations that satisfy the constraints are selected in each time step. Although this scenario saves some time compared to the first case, it still has the problem that the efficiency is still not high. The third scenario directly selects dispatching rules as action space. By selecting the appropriate dispatching rules, the agent can make better decisions and produce a better scheduling scheme. The fourth scenario is an action space composed of dispatching rules under data envelopment analysis, which are comprehensively considered and optimized to select dispatching rules in a targeted manner, thereby greatly improving scheduling efficiency.
The experimental results are shown in Table 7; by comparing four different scenarios, the dispatching rules based on data envelopment analysis as an action space method show obvious advantages in improving scheduling efficiency. Compared with the candidate dispatching rules, the scheduling performance is improved by 17.18%. These experimental results further validate the superiority of selecting dispatching rules as action space, and, compared with unconstrained operations and eligible operations selection, the scheduling performance is improved by 91.04% and 52.97%, respectively. Selecting dispatching rules as action space not only improves the flexibility of scheduling but also improves the efficiency of scheduling, which also shows that in dynamic job-shop scheduling problems, it is very important to select the appropriate action space to improve scheduling performance. These experimental results provide a useful reference for the solution of dynamic job-shop scheduling problems in this paper and provide important guidance for the agent to choose the appropriate motion space in practical applications.

4.7. Strategy Evaluation

This paper also verifies the influence of the proposed dynamic target strategy with the elite mechanism on scheduling performance, as shown in Figure 9, which shows the results of two different strategies on each scheduling instance. The results show that the proposed strategy can further improve scheduling efficiency. In the later stage of training, the method using the ε-decreasing strategy is likely to choose greedy behavior, which may fall into the local optimal solution, limiting the further improvement of performance. The exploration and exploitation strategy proposed in this paper selects the global optimal solution with the same probability, which can approach the global optimal solution.
By comparing the experimental results, it can be concluded that the dynamic target strategy with the elite mechanism proposed in this paper has obvious advantages in improving scheduling performance. The implementation of this strategy enables the algorithm to explore the space more comprehensively and effectively balance the relationship between exploration and exploitation. Therefore, it can better approximate the global optimal solution, improve scheduling efficiency, and optimize the solution of job-shop scheduling problems, which further proves the effectiveness of the proposed strategy in improving scheduling performance.

5. Conclusions

This paper proposes a DJSP scheduling-problem-solving framework based on transformer and deep reinforcement learning. The framework takes the disjunctive graph as the state takes a set of scheduling rules after data envelopment analysis as action space, mapping the state to the most appropriate scheduling rules through D3QPN. It also proposes a dynamic balance exploration and exploitation strategy that verifies the effectiveness of the proposed method through a series of comparative and ablation experiments. The framework makes full use of human domain knowledge and machine computing power to achieve the goal of man–machine collaborative decision-making. In addition, the action space is divided into four scenes for comparison. The experiment shows that the scheduling rules selected by data envelopment analysis have the shortest scheduling time. In the feature extraction part, the transformer is compared with matrix representation and the GNN and the experimental results show that the transformer used in this paper ranks first in the test case. In this paper, several sets of experiments are also carried out to verify each module one by one. The experiments show that the proposed method plays a positive role in improving scheduling efficiency. In addition, the proposed strategy is compared with other strategies, proving that the scheduling performance is good. Through extensive experiments conducted on multiple examples, it was seen that our proposed framework consistently outperforms traditional dispatching rules, genetic algorithms, and other reinforcement learning methods, achieving improvements of 15.98%, 17.98%, and 13.84%, respectively.

Author Contributions

L.S. contributed to the conception of the study; L.S. and J.X. performed the experiment; Y.L. contributed significantly to analysis and manuscript preparation; L.S. performed the data analyses and wrote the manuscript; and Y.L. and J.X. helped perform the analysis with constructive discussions. All authors have read and agreed to the published version of the manuscript.

Funding

This research was funded by the National Key Research and Development Program of China the Scientific and Technological Innovation 2030—Major Project of “New Generation Artificial Intelligence” [2020AAA0109300].

Data Availability Statement

Data are contained within the article.

Conflicts of Interest

The authors declare no conflict of interest.

References

  1. Garey, M.R.; Johnson, D.S.; Sethi, R. The Complexity of Flowshop and Jobshop Scheduling. Math. Oper. Res. 1976, 1, 117–129. [Google Scholar] [CrossRef]
  2. Haupt, R. A survey of priority rule-based scheduling. OR Spectr. 1989, 11, 3–16. [Google Scholar] [CrossRef]
  3. Sutton, R.; Barto, A. Reinforcement learning: An introduction (Adaptive computation and machine learning). IEEE Trans. Neural Netw. 1998, 9, 1054. [Google Scholar] [CrossRef]
  4. Samsonov, V.; Kemmerling, M.; Paegert, M.; Lütticke, D.; Sauermann, F.; Gützlaff, A.; Schuh, G.; Meisen, T. Manufacturing Control in Job Shop Environments with Reinforcement Learning. In Proceedings of the 13th International Conference on Agents and Artificial Intelligence, Virtual, 4–6 February 2021. [Google Scholar] [CrossRef]
  5. Bouazza, W.; Sallez, Y.; Beldjilali, B. A distributed approach solving partially flexible job-shop scheduling problem with a Q-learning effect. IFAC Pap. 2017, 50, 15890–15895. [Google Scholar] [CrossRef]
  6. He, Z.; Tran, K.P.; Thomassey, S.; Zeng, X.; Xu, J.; Yi, C. Multi-Objective Optimization of the Textile Manufacturing Process Using Deep-Q-Network Based Multi-Agent Reinforcement Learning. J. Manuf. Syst. 2020, 62, 939–949. [Google Scholar] [CrossRef]
  7. Wang, X.; Zhang, L.; Lin, T.; Zhao, C.; Wang, K.; Chen, Z. Solving job scheduling problems in a resource preemption environment with multi-agent reinforcement learning. Robot. Comput. Integr. Manuf. 2022, 77, 102324. [Google Scholar] [CrossRef]
  8. Lang, S.; Behrendt, F.; Lanzerath, N.; Reggelin, T.; Müller, M. Integration of Deep Reinforcement Learning and Discrete-Event Simulation for Real-Time Scheduling of a Flexible Job Shop Production. In Proceedings of the 2020 Winter Simulation Conference (WSC), Orlando, FL, USA, 14–18 December 2020. [Google Scholar] [CrossRef]
  9. Chen, R.; Yang, B.; Li, S.; Wang, S. A Self-Learning Genetic Algorithm based on Reinforcement Learning for Flexible Job-shop Scheduling Problem. Comput. Ind. Eng. 2020, 149, 106778. [Google Scholar] [CrossRef]
  10. Park, J.; Chun, J.; Kim, S.H.; Kim, Y.; Park, J. Learning to schedule job-shop problems: Representation and policy learning using graph neural network and reinforcement learning. Int. J. Prod. Res. 2021, 59, 3360–3377. [Google Scholar] [CrossRef]
  11. Mnih, V.; Kavukcuoglu, K.; Silver, D.; Graves, A.; Antonoglou, I.; Wierstra, D.; Riedmiller, M. Playing Atari with Deep Reinforcement Learning. arXiv 2013, arXiv:1312.5602. [Google Scholar] [CrossRef]
  12. Baer, S.; Turner, D.; Mohanty, P.; Samsonov, V.; Bakakeu, R.; Meisen, T. Multi Agent Deep Q-Network Approach for Online Job Shop Scheduling in Flexible Manufacturing. In Proceedings of the ICMSMM 2020: International Conference on Manufacturing System and Multiple Machines, Opfikon, Switzerland, 13–14 January 2020. [Google Scholar]
  13. Zhao, M.; Li, X.; Gao, L.; Wang, L.; Xiao, M. An improved Q-learning based rescheduling method for flexible job-shops with machine failures. In Proceedings of the 2019 IEEE 15th International Conference on Automation Science and Engineering (CASE), Vancouver, BC, Canada, 22–26 August 2019. [Google Scholar] [CrossRef]
  14. Luo, B.; Wang, S.; Yang, B.; Yi, L. An improved deep reinforcement learning approach for the dynamic Job-Shop scheduling problem with random job arrivals. In Proceedings of the 4th International Conference on Advanced Algorithms and Control Engineering, Online, 21–23 February 2020; IOP Publishing Press: Bristol, UK, 2021; pp. 1–8. [Google Scholar]
  15. Turgut, Y.; Bozdag, C.E. Deep Q-Network Model for Dynamic Job Shop Scheduling Problem Based on Discrete Event Simulation. In Proceedings of the 2020 Winter Simulation Conference (WSC), Orlando, FL, USA, 14–18 December 2020. [Google Scholar] [CrossRef]
  16. Chang, J.; Yu, D.; Hu, Y.; He, W.; Yu, H. Deep Reinforcement Learning for Dynamic Flexible Job Shop Scheduling with Random Job Arrival. Processes 2022, 10, 760. [Google Scholar] [CrossRef]
  17. Wang, Y.F. Adaptive job shop scheduling strategy based on weighted Q-learning algorithm. J. Intell. Manuf. 2018, 31, 417–432. [Google Scholar] [CrossRef]
  18. Shahrabi, J.; Adibi, M.A.; Mahootchi, M. A reinforcement learning approach to parameter estimation in dynamic job shop scheduling. Comput. Ind. Eng. 2017, 110, 75–82. [Google Scholar] [CrossRef]
  19. Luo, S. Dynamic scheduling for flexible job shop with new job insertions by deep reinforcement learning. Appl. Soft Comput. 2020, 91, 106208. [Google Scholar] [CrossRef]
  20. Luo, S.; Zhang, L.; Fan, Y. Dynamic multi-objective scheduling for flexible job shop by deep reinforcement learning. Comput. Ind. Eng. 2021, 159, 107489. [Google Scholar] [CrossRef]
  21. Braglia, M.; Petroni, A. Data envelopment analysis for dispatching rule selection. Prod. Plan. Control. Manag. Oper. 1999, 10, 454–461. [Google Scholar] [CrossRef]
  22. Oukil, A.; El-Bouri, A. Ranking dispatching rules in multiobjective dynamic flow shop scheduling: A multi-faceted perspective. Int. J. Prod. Res. 2019, 59, 388–411. [Google Scholar] [CrossRef]
  23. Oukil, A.; El-Bouri, A.; Emrouznejad, A. Energy-aware job scheduling in a multi-objective production environment—An integrated DEA-OWA model. Comput. Ind. Eng. 2022, 168, 108065. [Google Scholar] [CrossRef]
  24. Bellman, R. Dynamic Programming. Science 1966, 153, 34–37. [Google Scholar] [CrossRef]
  25. Demange, M.; Paschos, V.T. Extremal values of a combinatorial optimization problem and polynomial approximation. Mathématiques Inform. Sci. Hum. 1996, 135, 51–66. [Google Scholar] [CrossRef][Green Version]
  26. Watkins, C.J.C.H. Learning From Delayed Rewards. Robot. Auton. Syst. 1989, 15, 233–235. [Google Scholar] [CrossRef]
  27. Hasselt, H.V.; Guez, A.; Silver, D. Deep Reinforcement Learning with Double Q-learning. arXiv 2015, arXiv:1509.06461. [Google Scholar] [CrossRef]
  28. Wang, Z.; Freitas, N.D.; Lanctot, M. Dueling Network Architectures for Deep Reinforcement Learning. arXiv 2015, arXiv:1511.06581. [Google Scholar] [CrossRef]
  29. Schaul, T.; Quan, J.; Antonoglou, I.; Silver, D. Prioritized Experience Replay. arXiv 2015, arXiv:1511.05952. [Google Scholar]
  30. Vaswani, A.; Shazeer, N.; Parmar, N.; Uszkoreit, J.; Jones, L.; Gomez, A.N.; Kaiser, L.; Polosukhin, I. Attention Is All You Need. arXiv 2017, arXiv:1706.03762. [Google Scholar] [CrossRef]
  31. Charnes, A.; Cooper, W.W.; Rhodes, E. Measuring the efficiency of decision making units. Eur. J. Oper. Res. 1978, 2, 429–444. [Google Scholar] [CrossRef]
  32. Watkins, C.J.C.H.; Dayan, P. Q-learning. Mach. Learn. 1992, 8, 279–292. [Google Scholar] [CrossRef]
  33. Auer, P.; Cesa-Bianchi, N.; Fischer, P. Finite-time Analysis of the Multiarmed Bandit Problem. Mach. Learn. 2002, 47, 235–256. [Google Scholar] [CrossRef]
  34. Thompson, W.R. On the Likelihood That One Unknown Probability Exceeds Another in View of the Evidence of Two Samples. Biometrika 1933, 25, 285–294. [Google Scholar] [CrossRef]
  35. Osband, I.; Blundell, C.; Pritzel, A.; Van Roy, B. Deep Exploration via Bootstrapped DQN. arXiv 2016, arXiv:1602.04621. [Google Scholar] [CrossRef]
  36. Fortunato, M.; Azar, M.G.; Piot, B.; Menick, J.; Osband, I.; Graves, A.; Mnih, V.; Munos, R.; Hassabis, D.; Pietquin, O.; et al. Noisy Networks for Exploration. arXiv 2017, arXiv:1706.10295. [Google Scholar] [CrossRef]
Figure 1. Example of a disjunctive graph.
Figure 1. Example of a disjunctive graph.
Processes 11 03434 g001
Figure 2. Overall framework diagram.
Figure 2. Overall framework diagram.
Processes 11 03434 g002
Figure 3. Feature extraction module.
Figure 3. Feature extraction module.
Processes 11 03434 g003
Figure 4. Dispatching rules selected by data envelopment analysis.
Figure 4. Dispatching rules selected by data envelopment analysis.
Processes 11 03434 g004
Figure 5. la21 scheduling instance.
Figure 5. la21 scheduling instance.
Processes 11 03434 g005
Figure 6. la21 scheduling scheme Gantt chart.
Figure 6. la21 scheduling scheme Gantt chart.
Processes 11 03434 g006
Figure 7. Comparison of methods in the la21 instance.
Figure 7. Comparison of methods in the la21 instance.
Processes 11 03434 g007
Figure 8. Comparison of feature extraction methods.
Figure 8. Comparison of feature extraction methods.
Processes 11 03434 g008
Figure 9. Strategy comparison.
Figure 9. Strategy comparison.
Processes 11 03434 g009
Table 2. Definition of action space.
Table 2. Definition of action space.
Dispatching RulesDescription
FIFOFirst in, first out
LPTThe longer the processing time, the more priority
LRPTSelect the job with the longest remaining processing time
LSOSelect the job with the longest processing time for the next step
LORSelect the job with the fewest remaining operations
LHALFSelect the job that has less than half of the total number of operations that have not been performed
NINQSelect the job with the shortest queue to the next operating machine
WINQSelect the next job with the least amount of work to operate the machine
LIFOLast in, first out
SPTThe shorter the processing time, the more priority
SRPTSelect the job with the shortest remaining processing time
SSOSelect the job with the shortest time for the next step
MORSelect the job with the most remaining operations
FHALFSelect the job for which more than half of the total number of operations have not yet been executed
Table 3. Hyperparameters.
Table 3. Hyperparameters.
HyperparameterValue
Number of episodes8000
Schedule cycle10
Buffer size100,000
Discount factor γ0.95
Target Q update frequency200
Batch size128
Prioritized replay α0.6
Prioritized replay β0.4
Number of layers of feature extraction module3
Number of attention heads5
Learning rate10−5
Table 4. Experimental results with different dispatching rules.
Table 4. Experimental results with different dispatching rules.
InstanceScaleOursDispatching Rules
FIFOLIFOLPTSPTLTPTSTPTMORLORLSOSSOLHALFFHALFNINQWINQ
ft066 × 6596870778868836168618779666768
ft1010 × 10105212621281129510741190126211631352142414711366125313411262
swv0120 × 10171818892123214517371961175119711838199720271989201119771889
swv0620 × 15204222432331254221402327236022872383248824522684275121332243
abz510 × 10133813881605158613521483162413361559172518551735146615641370
abz720 × 158069029469038499189237759339711101984951914900
la0110 × 5695830764822751835933763941808843865896836830
la0615 × 59261078103111251200109810129261095101112111234105311341078
la2115 × 10119814171479145113241278154112511547141919651763187715631417
la3130 × 10176421482256224519512083227018362129214722962345198822382148
orb0110 × 10116314561495141014781308145813071410138312941326167115041456
orb0210 × 1093311571264129311751067116610471194126513471096125512441157
yn0120 × 20100911581177111511961177118810451205131413611198135811461123
yn0220 × 20107413561283119512561225119910981446136416791612142114891356
Table 5. Comparison of different algorithms.
Table 5. Comparison of different algorithms.
InstanceScaleGAReinforcement Learning
PPOA2CDQNRainbowOurs
ft066 × 6596769656359
ft1010 × 10106111391276122312311052
swv0120 × 10233119861979196220611718
swv0620 × 15297123542369231123332042
abz510 × 10137717551477163515521338
abz720 × 15807985961897904806
la0110 × 5741828830785935695
la0615 × 5994102110439841066926
la2115 × 10151113451334134714941198
la3130 × 10244320472075195818461764
orb0110 × 10146313431344132714731165
orb0210 × 1010101311115412301098933
yn0120 × 20148811321250110911101009
yn0220 × 20113112611312145513541074
Table 6. Ablation experimental results.
Table 6. Ablation experimental results.
InstanceMakespan
DQNDDQNDueling DQNPrioritized ReplayMultistep LearningDistributional RLNoisy NetOurs
ft066563616262646059
ft1012231310130713211421133412941052
swv0119621812178518011894198117941718
swv0623112216217721832197243122742042
abz516351469139714011557146315761338
abz7897952904881991895975806
la01785761752779757804743695
la069849739439511064972958926
la2113471254126912401367157512761198
la3119581951190118761864193418021764
orb0113271371129813661365163113091165
orb021230993964959107413611001933
yn0111091127111811231216139811091009
yn0214551278127513071254146212411074
Average13061252122512331292137912441127
Table 7. Comparison of action space in different scenes.
Table 7. Comparison of action space in different scenes.
InstanceMakespan
Dispatching Rules-DEACandidate Dispatching RulesEligible OperationsUnconstrained Operations
ft0659681645600
ft101052135221639520
swv0117181838359627,026
swv0620422383412435,196
abz513381559276419,650
abz780693317266504
la0169594113675699
la06926109520637955
la2111981547258711,220
la3118942129375929,853
orb0111651410243113,552
orb02933119419258954
yn011009120521659860
yn0210741446233510,745
Disclaimer/Publisher’s Note: The statements, opinions and data contained in all publications are solely those of the individual author(s) and contributor(s) and not of MDPI and/or the editor(s). MDPI and/or the editor(s) disclaim responsibility for any injury to people or property resulting from any ideas, methods, instructions or products referred to in the content.

Share and Cite

MDPI and ACS Style

Song, L.; Li, Y.; Xu, J. Dynamic Job-Shop Scheduling Based on Transformer and Deep Reinforcement Learning. Processes 2023, 11, 3434. https://doi.org/10.3390/pr11123434

AMA Style

Song L, Li Y, Xu J. Dynamic Job-Shop Scheduling Based on Transformer and Deep Reinforcement Learning. Processes. 2023; 11(12):3434. https://doi.org/10.3390/pr11123434

Chicago/Turabian Style

Song, Liyuan, Yuanyuan Li, and Jiacheng Xu. 2023. "Dynamic Job-Shop Scheduling Based on Transformer and Deep Reinforcement Learning" Processes 11, no. 12: 3434. https://doi.org/10.3390/pr11123434

APA Style

Song, L., Li, Y., & Xu, J. (2023). Dynamic Job-Shop Scheduling Based on Transformer and Deep Reinforcement Learning. Processes, 11(12), 3434. https://doi.org/10.3390/pr11123434

Note that from the first issue of 2016, this journal uses article numbers instead of page numbers. See further details here.

Article Metrics

Back to TopTop