Optimal Demand-Side Management Using Flat Pricing Scheme in Smart Grid
Abstract
:1. Introduction
- A framework is developed considering FPS to schedule residential building appliances and charging/discharging of EVs/batteries for solving the DSM problem optimally.
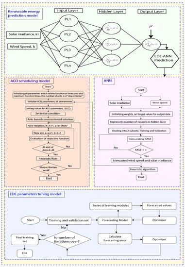
- The ANN-EDE prediction model is developed to estimate microgrid energy generation.
- The ACO algorithm is developed for the proposed framework for power usage and EVs/batteries charging/discharging scheduling using FPS in the presence of user constraints, priority, and utility energy constraints.
- The proposed framework is evaluated by comparing it with MILP based framework and without (W/O) scheduling case in terms of energy cost, carbon emission, and PAR for two scenarios: with microgrid and W/O microgrid.
2. Related Work
2.1. Mathematical Techniques
2.2. Stochastic Techniques
2.3. Control Techniques
3. Proposed Optimal Demand-Side Management Framework
3.1. Prediction Model for Microgrid Generation Estimation
3.2. Smart Home Appliances
- Power adjustable appliances are also known as power regulating appliances having flexible power regulation between maximum and minimum power to participate in the DR program to achieve desired objectives. During peak hours, such appliances operate with maximum power and work with minimum power during off-peak hours to minimize energy cost, PAR, and carbon emission. The current status and status at the next hour are defined as:where and denote current status and status at the next hour, respectively. represents the length of operation hours, represents operation starting hour, and represents operation ending hour. and represent minimum and maximum power, respectively.
- Time adjustable appliances have flexible operating time and fixed rated power. Time flexible appliances are classified into two types: non-interruptible and interruptible , which are defined as follows:
- Interruptible appliances are also known as deferrable appliances that can tolerate interruption, advance, and delay in operation even during running time. The current status and status at the next hour are modeled as follows:where and represent current status and status at the next hour, respectively, shows the length of operation hours.
- Non-interruptible appliances can tolerate delay/advance before the operation starts and cannot tolerate interruption during work. Current status and status at the next hour are defined as:where and shows current status and status at the next hour, respectively, shows the length of operation hours.
- Critical appliances work on fixed power without interruption and cannot tolerate delay or advance in operation.
3.3. Microgrid
3.3.1. Wind Energy Generation System
3.3.2. Solar PV Energy Generation System
4. Energy Management Problem Formulations
4.1. Objective Function
4.1.1. Energy Cost
4.1.2. PAR
4.1.3. Carbon Emission
4.2. MGT
4.3. Energy Storage Devices
4.3.1. ESSs
4.3.2. EVs
5. Performance Evaluation: Results and Discussions
5.1. Scenario I: Energy Management via Scheduling W/O Considering Microgrid
5.2. Scenario II: Energy Management via Scheduling Considering Microgrid
6. Conclusions
Author Contributions
Funding
Conflicts of Interest
References
- Energy Reports. Available online: http://www.enerdata.net/enerdatauk/press-and-publication/energyfeatures/infuture-2007.php (accessed on 10 February 2021).
- FERC. Demand Response Compensation in Organized Wholesale Energymarkets, FERC Docket RM101700. Available online: http://www.ferc.gov/eventcalender/files/20110315105757RM101700.pdf (accessed on 18 March 2021).
- Kamran, M. Current status and future success of renewable energy in Pakistan. Renew. Sustain. Energy Rev. 2018, 82, 609–617. [Google Scholar] [CrossRef]
- Ghulam, H.; Khan, I.; Jan, S.; Shah, I.A.; Khan, F.A.; Derhab, A. A novel hybrid load forecasting framework with intelligent feature engineering and optimization algorithm in smart grid. Appl. Energy 2021, 299, 117178. [Google Scholar]
- Ghulam, H.; Wadud, Z.; Khan, I.U.; Khan, I.; Shafiq, Z.; Usman, M.; Khan, M.U.A. Efficient energy management of IoT-enabled smart homes under price-based demand response program in smart grid. Sensors 2020, 20, 3155. [Google Scholar]
- Mohammad, R.; Fotuhi-Firuzabad, M. Outage management in residential demand response programs. IEEE Trans. Smart Grid 2014, 6, 1453–1462. [Google Scholar]
- Aljohani, T.M.; Ebrahim, A.F.; Mohammed, O.A. Dynamic real-time pricing mechanism for electric vehicles charging considering optimal microgrids energy management system. IEEE Trans. Ind. Appl. 2021, 57, 5372–5381. [Google Scholar] [CrossRef]
- Niloofar, Z.; Vahidinasab, V. An MILP formulation for centralized energy management strategy of microgrids. In Proceedings of the 2016 Smart Grids Conference, Kerman, Iran, 20–21 December 2016; pp. 1–8. [Google Scholar]
- Hou, X.; Wang, J.; Huang, T.; Wang, T.; Wang, P. Smart home energy management optimization method considering energy storage and electric vehicle. IEEE Access 2019, 7, 144010–144020. [Google Scholar] [CrossRef]
- Nabeeha, Q.; Amin, A.; Jamil, U.; Mahmood, A. Optimization techniques for home energy management: A review. In Proceedings of the 2019 2nd International Conference on Computing, Mathematics and Engineering Technologies (iCoMET), Sukkur, Pakistan, 30–31 January 2019; pp. 1–7. [Google Scholar]
- Ahmad, K.T.; Ullah, K.; Hafeez, G.; Khan, I.; Khalid, A.; Shafiq, Z.; Usman, M.; Qazi, A.B. Closed-Loop Elastic Demand Control under Dynamic Pricing Program in Smart Microgrid Using Super Twisting Sliding Mode Controller. Sensors 2020, 20, 4376. [Google Scholar]
- Jan, F.; Shah, I.; Ali, S. Short-Term Electricity Prices Forecasting Using Functional Time Series Analysis. Energies 2022, 15, 3423. [Google Scholar] [CrossRef]
- Ismail, S.; Akbar, S.; Saba, T.; Ali, S.; Rehman, A. Short-term forecasting for the electricity spot prices with extreme values treatment. IEEE Access 2021, 9, 105451–105462. [Google Scholar]
- Zheng, C.; An, Y.; Wang, Z.; Wu, H.; Qin, X.; Eynard, B.; Zhang, Y. Hybrid offline programming method for robotic welding systems. Robot. Comput. Integr. Manuf. 2022, 73, 102238. [Google Scholar] [CrossRef]
- Zheng, W.; Xun, Y.; Wu, X.; Deng, Z.; Chen, X.; Sui, Y. A Comparative Study of Class Rebalancing Methods for Security Bug Report Classification. Sci. Total Environ. 2021, 778, 146312. [Google Scholar] [CrossRef]
- Peng, Y.; Xu, Z.; Wang, M.; Li, Z.; Peng, J.; Luo, J.; Xie, S.; Pu, H.; Yang, Z. Investigation of frequency-up conversion effect on the performance improvement of stack-based piezoelectric generators. Renew. Energy 2021, 172, 551–563. [Google Scholar] [CrossRef]
- Yang, S.; Tan, J.; Chen, B. Robust Spike-Based Continual Meta-Learning Improved by Restricted Minimum Error Entropy Criterion. Entropy 2022, 24, 455. [Google Scholar] [CrossRef] [PubMed]
- Zheng, W.; Xun, Y.; Wu, X.; Deng, Z.; Chen, X.; Sui, Y. A Comparative Study of Class Rebalancing Methods for Security Bug Report Classification. IEEE Trans. Reliab. 2021, 70, 1–13. [Google Scholar]
- Quan, Q.; Gao, S.; Shang, Y.; Wang, B. Assessment of the sustainability of Gymnocypris eckloni habitat under river damming in the source region of the Yellow River. Sci. Total Environ. 2021, 778, 146312. [Google Scholar] [CrossRef]
- Zhou, H.; Xu, C.; Lu, C.; Jiang, X.; Zhang, Z.; Wang, J.; Wang, L. Investigation of transient magnetoelectric response of magnetostrictive/piezoelectric composite applicable for lightning current sensing. Sens. Actuators A 2021, 329, 112789. [Google Scholar] [CrossRef]
- Lu, C.; Zhu, R.; Yu, F.; Jiang, X.; Liu, Z.; Dong, L.; Ou, Z. Gear rotational speed sensor based on FeCoSiB/Pb(Zr,Ti)O3 magnetoelectric composite. Measurement 2021, 168, 108409. [Google Scholar] [CrossRef]
- Liu, S.; Liu, C.; Song, Z.; Dong, Z.; Huang, Y. Candidate Modulation Patterns Solution for Five-Phase PMSM Drive System. IEEE Trans. Transp. Electrif. 2021, 8, 1194–1208. [Google Scholar] [CrossRef]
- Liu, C.; Wu, D.; Li, Y.; Du, Y. Large-scale pavement roughness measurements with vehicle crowdsourced data using semi-supervised learning. Transp. Res. Part C 2021, 125, 103048. [Google Scholar] [CrossRef]
- Li, Y.; Che, P.; Liu, C.; Wu, D.; Du, Y. Cross-scene pavement distress detection by a novel transfer learning framework. Comput. Aided Civ. Infrastruct. Eng. 2021, 36, 1398–1415. [Google Scholar] [CrossRef]
- Du, Y.; Qin, B.; Zhao, C.; Zhu, Y.; Cao, J.; Ji, Y. A Novel Spatio-Temporal Synchronization Method of Roadside Asynchronous MMW Radar-Camera for Sensor Fusion. IEEE Trans. Intell. Transp. Syst. 2021, 1–12. [Google Scholar] [CrossRef]
- Xie, X.; Chen, D. Data-driven dynamic harmonic model for modern household appliances. Appl. Energy 2022, 312, 118759. [Google Scholar] [CrossRef]
- Li, H.; Zhang, Y.; Tai, Y.; Zhu, X.; Qi, X.; Zhou, L.; Lan, H. Flexible transparent electromagnetic interference shielding films with silver mesh fabricated using electric-field-driven microscale 3D printing. Opt. Laser Technol. 2022, 148, 107717. [Google Scholar] [CrossRef]
- Shang, L.; Dong, X.; Liu, C.; He, W. Modelling and Analysis of Electromagnetic Time Scale Voltage Variation Affected by Power Electronic Interfaced Voltage Regulatory Devices. IEEE Trans. Power Syst. 2022, 37, 1102–1112. [Google Scholar] [CrossRef]
- Liu, L.; Meng, X.; Miao, Z.; Zhou, S. Design of a novel thermoelectric module based on application stability and power generation. Case Stud. Therm. Eng. 2022, 31, 101836. [Google Scholar] [CrossRef]
- Pal, S.; Thakur, S.; Kumar, R.; Panigrahi, B. A strategical game theoretic based demand response model for residential consumers in a fair environment. Int. J. Electr. Power Energy Syst. 2018, 97, 201–210. [Google Scholar] [CrossRef]
- Thomas, D.; Deblecker, O.; Ioakimidis, C.S. Optimal operation of an energy management system for a grid-connected smart building considering photovoltaics’ uncertainty and stochastic electric vehicles’ driving schedule. Appl. Energy 2018, 210, 1188–1206. [Google Scholar] [CrossRef]
- Melhem, F.Y. Optimization Methods and Energy Management in Smart Grids. Ph.D. Thesis, Université Bourgogne Franche-Comté, Bourgogne Franche-Comté, France, 2018. [Google Scholar]
- Giaouris, D.; Papadopoulos, A.I.; Seferlis, P.; Papadopoulou, S.; Voutetakis, S.; Stergiopoulos, F.; Elmasides, C. Optimum energy management in smart grids based on power pinch analysis. Chem. Eng. 2014, 39. [Google Scholar] [CrossRef]
- Zafar, R.; Mahmood, A.; Razzaq, S.; Ali, W.; Naeem, U.; Shehzad, K. Prosumer based energy management and sharing in smart grid. Renew. Sustain. Energy Rev. 2018, 82, 1675–1684. [Google Scholar] [CrossRef]
- Angelis, D.; Francesco; Boaro, M.; Fuselli, D.; Squartini, S.; Piazza, F.; Wei, Q. Optimal home energy management under dynamic electrical and thermal constraints. IEEE Trans. Ind. Inform. 2012, 9, 1518–1527. [Google Scholar] [CrossRef]
- Cao, B.; Zhang, Y.; Zhao, J.; Liu, X.; Skonieczny, L.; Lv, Z. Recommendation Based on Large-Scale Many-Objective Optimization for the Intelligent Internet of Things System. IEEE Internet Things J. 2021, 1. [Google Scholar] [CrossRef]
- Zhang, L.; Zheng, H.; Cai, G.; Zhang, Z.; Wang, X.; Koh, L.H. Power-frequency oscillation suppression algorithm for AC microgrid with multiple virtual synchronous generators based on fuzzy inference system. IET Renew. Power Gener. 2022. [Google Scholar] [CrossRef]
- Yu, D.; Ma, Z.; Wang, R. Efficient Smart Grid Load Balancing via Fog and Cloud Computing. Math. Probl. Eng. 2022. [Google Scholar] [CrossRef]
- Yu, D.; Wu, J.; Wang, W.; Gu, B. Optimal performance of hybrid energy system in the presence of electrical and heat storage systems under uncertainties using stochastic p-robust optimization technique. Sustain. Cities Soc. 2022, 83, 103935. [Google Scholar] [CrossRef]
- Zhong, C.; Li, H.; Zhou, Y.; Lv, Y.; Chen, J.; Li, Y. Virtual synchronous generator of PV generation without energy storage for frequency support in autonomous microgrid. Int. J. Electr. Power Energy Syst. 2022, 134, 107343. [Google Scholar] [CrossRef]
- Li, J.; Wang, F.; He, Y. Electric Vehicle Routing Problem with Battery Swapping Considering Energy Consumption and Carbon Emissions. Sustainability 2020, 12, 10537. [Google Scholar] [CrossRef]
- Li, H.; Hou, K.; Xu, X.; Jia, H.; Zhu, L.; Mu, Y. Probabilistic energy flow calculation for regional integrated energy system considering cross-system failures. Appl. Energy 2022, 308, 118326. [Google Scholar] [CrossRef]
- Xu, X.; Niu, D.; Xiao, B.; Guo, X.; Zhang, L.; Wang, K. Policy analysis for grid parity of wind power generation in China. Energy Policy 2020, 138, 111225. [Google Scholar] [CrossRef]
- Bingham, R.D.; Agelin-Chaab, M.; Rosen, M.A. Whole building optimization of a residential home with pv and battery storage in the Bahamas. Renew. Energy 2019, 132, 1088–1103. [Google Scholar] [CrossRef]
- Shakeri, M.; Shayestegan, M.; Reza, S.S.; Yahya, I.; Bais, B.; Akhtaruzzaman, M.; Sopian, K.; Amin, N. Implementation of a novel home energy management system (hems) architecture with solar photovoltaic system as supplementary source. Renew. Energy 2018, 125, 108–120. [Google Scholar] [CrossRef]
- Nemati, M.; Braun, M.; Tenbohlen, S. Optimization of unit commitment and economic dispatch in microgrids based on genetic algorithm and mixed integer linear programming. Appl. Energy 2018, 210, 944–963. [Google Scholar] [CrossRef]
- Nathali, S.B.; Han, K. Mutation operator integrated ant colony optimization based domestic appliance scheduling for lucrative demand side management. Future Gener. Comput. Syst. 2019, 100, 557–568. [Google Scholar]
- Albogamy, F.R.; Khan, S.A.; Hafeez, G.; Murawwat, S.; Khan, S.; Haider, S.I.; Basit, A.; Thoben, K.D. Real-Time Energy Management and Load Scheduling with Renewable Energy Integration in Smart Grid. Sustainability 2022, 14, 1792. [Google Scholar] [CrossRef]
- Sayed, E.; Tantawy, F.; Amer, G.M.; Fayez, H.M. Scheduling home appliances with integration of hybrid energy sources using intelligent algorithms. Ain Shams Eng. J. 2022, 13, 101676. [Google Scholar]
- Ayub, S.; Ayob, S.M.; Tan, C.W.; Ayub, L.; Bukar, A.L. Optimal residence energy management with time and device-based preferences using an enhanced binary grey wolf optimization algorithm. Sustain. Energy Technol. Assess. 2020, 41, 100798. [Google Scholar] [CrossRef]
- Hafeez, G.; Islam, N.; Ali, A.; Ahmad, S.; Usman, M.; Alimgeer, K.S. A modular framework for optimal load scheduling under price-based demand response scheme in smart grid. Processes 2019, 7, 499. [Google Scholar] [CrossRef] [Green Version]
- Campagna, N.; Caruso, M.; Castiglia, V.; Miceli, R.; Viola, F. Energy Management Concepts for the Evolution of Smart Grids. In Proceedings of the 2020 8th International Conference on Smart Grid (icSmartGrid), Sarawak, Malaysia, 4–7 October 2020; pp. 208–213. [Google Scholar]
- Liu, Y.; Yang, C.; Jiang, L.; Xie, S.; Zhang, Y. Intelligent edge computing for IoT-based energy management in smart cities. IEEE Netw. 2019, 33, 111–117. [Google Scholar] [CrossRef]
- Hossein, S.A.; Maghouli, P. Energy management of smart homes equipped with energy storage systems considering the PAR index based on real-time pricing. Sustain. Cities Soc. 2019, 45, 579–587. [Google Scholar]
- Choi, J.S. A hierarchical distributed energy management agent framework for smart homes, grids, and cities. IEEE Commun. Mag. 2019, 57, 113–119. [Google Scholar] [CrossRef]
- Yi, D.; Xie, D.; Hui, H.; Xu, Y.; Siano, P. Game-Theoretic Demand Side Management of Thermostatically Controlled Loads for Smoothing Tie-line Power of Microgrids. IEEE Trans. Power Syst. 2021, 36, 4089–4101. [Google Scholar]
- Hassan, C.A.; Iqbal, J.; Ayub, N.; Hussain, S.; Alroobaea, R.; Ullah, S.S. Smart Grid Energy Optimization and Scheduling Appliances Priority for Residential Buildings through Meta-Heuristic Hybrid Approaches. Energies 2022, 15, 1752. [Google Scholar] [CrossRef]
- Longe, O.M.; Ouahada, K.; Rimer, S.; Harutyunyan, A.N.; Ferreira, H.C. Distributed Demand Side Management with Battery Storage for Smart Home Energy Scheduling. Sustainability 2017, 9, 120. [Google Scholar] [CrossRef] [Green Version]
- Sajjad, A.; Khan, I.; Jan, S.; Hafeez, G. An Optimization Based Power Usage Scheduling Strategy Using Photovoltaic-Battery System for Demand-Side Management in Smart Grid. Energies 2021, 14, 2201. [Google Scholar]
- Furquan, N.; Aftab, M.A.; Hussain, S.M.; Ali, I.; Tiwari, P.K.; Goswami, A.K.; Ustun, T.S. Virtual power plant management in smart grids with XMPP based IEC 61850 communication. Energies 2019, 12, 2398. [Google Scholar]
- Chengcheng, Z.; Chen, J.; He, J.; Cheng, P. Privacy-preserving consensus-based energy management in smart grids. IEEE Trans. Signal Process. 2018, 66, 6162–6176. [Google Scholar]
- Saeid, T.S.; Seyedshenava, S.; Mohadesi, V.; Esmaeilzadeh, R. Improving Operation Indices of a microgrid by Battery Energy Storage Using Multi Objective Cuckoo Search Algorithm. Int. J. Electr. Eng. Inform. 2021, 13, 132–151. [Google Scholar]
- Juntao, C.; Zhu, Q. A Stackelberg game approach for two-level distributed energy management in smart grids. IEEE Trans. Smart Grid 2017, 9, 6554–6565. [Google Scholar]
- Kevin, F.; Ahrens, M.; Bao, K.; Mauser, I.; Schmeck, H. Towards the modeling of flexibility using artificial neural networks in energy management and smart grids: Note. In Proceedings of the 9th International Conference on Future Energy Systems, Karlsruhe, Germany, 12–15 June 2018; pp. 85–90. [Google Scholar]
- Sudip, M.; Mondal, A.; Banik, S.; Khatua, M.; Bera, S.; Obaidat, M.S. Residential energy management in smart grid: A Markov decision process-based approach. In Proceedings of the 2013 IEEE International Conference on Green Computing and Communications and IEEE Internet of things and IEEE Cyber, Physical and Social Computing, Beijing, China, 20–23 August 2013; pp. 1152–1157. [Google Scholar]
- Iván, A.; Pena, R.; Blasco-Gimenez, R.; Riedemann, J.; Jara, W.; Pesce, C. An Active/Reactive Power Control Strategy for Renewable Generation Systems. Electronics 2021, 10, 1061. [Google Scholar]
- El-Zonkoly, A.M. Optimal energy management in smart grids including different types of aggregated flexible loads. J. Energy Eng. 2019, 145, 04019015. [Google Scholar] [CrossRef]
- Zhang, L.; Wang, X.; Zhang, Z.; Cui, Y.; Ling, L.; Cai, G. An Adaptative Control Strategy for Interfacing Converter of Hybrid Microgrid Based on Improved Virtual Synchronous Generator. IET Renew. Power Gener. 2021, 16, 261–273. [Google Scholar] [CrossRef]
- Liu, S.; Liu, C.; Huang, Y.; Xiao, Y. Direct Modulation Pattern Control for Dual Three-Phase PMSM Drive System. IEEE Trans. Ind. Electron. 2022, 69, 110–120. [Google Scholar] [CrossRef]
- Gong, X.; Wang, L.; Mou, Y.; Wang, H.; Wei, X.; Zheng, W.; Yin, L. Improved Four-channel PBTDPA Control Strategy Using Force Feedback Bilateral Teleoperation System. Int. J. Control. 2022, 20, 1002–1017. [Google Scholar] [CrossRef]
- Wang, J.; Tian, J.; Zhang, X.; Yang, B.; Liu, S.; Yin, L.; Zheng, W. Control of Time Delay Force Feedback Teleoperation System with Finite Time Convergence. Front. Neurorobotics 2022, 16, 877069. [Google Scholar] [CrossRef]
- Wang, H.; Wu, X.; Zheng, X.; Yuan, X. Virtual Voltage Vector Based Model Predictive Control for a Nine-Phase Open-End Winding PMSM With a Common DC Bus. IEEE Trans. Ind. Electron. 2022, 69, 5386–5397. [Google Scholar] [CrossRef]
- Wang, H.; Zheng, X.; Yuan, X.; Wu, X. Low-Complexity Model Predictive Control for a Nine-Phase Open-End Winding PMSM With Dead-Time Compensation. IEEE Trans. Power Electron. 2022, 37, 8895–8908. [Google Scholar] [CrossRef]
- Zhang, Y.; Shi, X.; Zhang, H.; Cao, Y.; Terzija, V. Review on deep learning applications in frequency analysis and control of modern power system. Int. J. Electr. Power Energy Syst. 2022, 136, 107744. [Google Scholar] [CrossRef]
- Hu, J.; Ye, C.; Ding, Y.; Tang, J.; Liu, S. A Distributed MPC to Exploit Reactive Power V2G for Real-Time Voltage Regulation in Distribution Networks. IEEE Trans. Smart Grid 2021, 13, 576–588. [Google Scholar] [CrossRef]
- Shang, L.; Dong, X.; Liu, C.; Gong, Z. Fast Grid Frequency and Voltage Control of Battery Energy Storage System Based on the Amplitude-Phase-Locked-Loop. IEEE Trans. Smart Grid 2022, 13, 941–953. [Google Scholar] [CrossRef]
- Xiaojun, L.; Zhongbing, Y. Design of Smart Car Control System Based on Camera. Acta Electron. Malays. 2017, 1, 12–14. [Google Scholar] [CrossRef]
- Min-fan, H.; Zhang, F.; Huang, Y.; Chen, J.; Wang, J.; Wang, R. A distributed demand side energy management algorithm for smart grid. Energies 2019, 12, 426. [Google Scholar]
- Subha, S.; Nagalakshmi, S. Design of ANFIS controller for intelligent energy management in smart grid applications. J. Ambient. Intell. Humaniz. Comput. 2020, 12, 6117–6127. [Google Scholar] [CrossRef]
- Xiaowen, X.; Xie, L.; Meng, H. Cooperative energy management optimization based on distributed MPC in grid-connected microgrids community. Int. J. Electr. Power Energy Syst. 2019, 107, 186–199. [Google Scholar]
- Dongmei, Y.; Lu, Z.; Zhang, J.; Li, X. A hybrid prediction-based microgrid energy management strategy considering demand-side response and data interruption. Int. J. Electr. Power Energy Syst. 2019, 113, 139–153. [Google Scholar]
- Ahmed, O.; Achour, Y.; Zejli, D.; Dagdougui, H. Supervisory model predictive control for optimal energy management of networked smart greenhouses integrated microgrid. IEEE Trans. Autom. Sci. Eng. 2019, 17, 117–128. [Google Scholar]
- Mbungu, N.T.; Bansal, R.C.; Naidoo, R.M.; Bettayeb, M.; Siti, M.W.; Bipath, M. A dynamic energy management system using smart metering. Appl. Energy 2020, 280, 115990. [Google Scholar] [CrossRef]
- Albogamy, F.R.; Hafeez, G.; Khan, I.; Khan, S.; Alkhammash, H.I.; Ali, F.; Rukh, G. Efficient Energy Optimization Day-Ahead Energy Forecasting in Smart Grid Considering Demand Response and Microgrids. Sustainability 2021, 13, 11429. [Google Scholar] [CrossRef]
- Hafeez, G.; Alimgeer, K.S.; Wadud, Z.; Shafiq, Z.; Ali, M.U.; Khan, I.; Khan, F.A.; Derhab, A. A Novel Accurate and Fast Converging Deep Learning based Model for Electrical Energy Consumption Forecasting in Smart Grid. Energies 2020, 13, 2244. [Google Scholar] [CrossRef]
- Hafeez, G.; Alimgeer, K.S.; Qazi, A.B.; Khan, I.; Usman, M.; Khan, F.A.; Wadud, Z. A Hybrid Approach for Energy Consumption Forecasting with a New Feature Engineering and Optimization Framework in Smart Grid. IEEE Access 2020, 8, 96210–96226. [Google Scholar] [CrossRef]
- Chang, G.; Lu, H.; Chang, Y.; Lee, Y. An improved neural network-based approach for short-term wind speed and power forecast. Renew. Energy 2017, 105, 301–311. [Google Scholar] [CrossRef]
- Shirazi, E.; Jadid, S. Optimal residential appliance scheduling under dynamic pricing scheme via hemdas. Energy Build. 2015, 93, 40–49. [Google Scholar] [CrossRef]
- Vergara-Fernandez, L.; Aguayo, M.M.; Moran, L.; Obreque, C. A MILP-based operational decision-making methodology for demand-side management applied to desalinated water supply systems supported by a solar photovoltaic plant: A case study in agricultural industry. J. Clean. Prod. 2022, 334, 130123. [Google Scholar] [CrossRef]





















| Ref. | Generation Sources | Storage Systems | Objectives | Techniques |
|---|---|---|---|---|
| [7] | RESs+CG | ESSs+MGT | PAR and energy cost | MILP |
| [8] | RESs+CG | ESSs | Energy cost and complexity | MINLP |
| [9] | RESs+CG | ESSs | Energy cost and user discomfort | MILP |
| [10] | RESs+CG | ESSs | Energy cost | ACO, GA, and Knapsack |
| [30] | RESs+CG | ESSs | Energy cost and PAR | Game theory |
| [31] | RESs+CG | ESSs | Energy cost | MILP |
| [32] | RESs+CG | ESSs | Energy cost | MILP |
| [33] | RESs+CG | ESSs | Energy balancing | PGCC, MILP |
| [34] | RESs+CG | ESSs | Energy fluctuations | PEMS, MILP |
| [35] | RESs+CG | ESSs | Bill savings | MILP |
| [44] | RESs+CG | ESSs | Carbon emission and energy cost | GA |
| [45] | RESs+CG | ESSs | Energy cost and user comfort | Controllers |
| [46] | RESs+CG | ESSs | Economic dispatch, PAR and energy cost | GA and MILP |
| [47] | RESs+CG | ESSs | Premature convergence, PAR and energy cost | ACO |
| [48] | RESs+CG | ESSs | PAR and delay time | CSUA |
| [49] | RESs+CG | ESSs | Energy cost | FA |
| [50] | RESs+CG | ESSs | Energy cost and user discomfort | GWASA |
| [51] | RESs+CG | ESSs | Optimal scheduling | DR |
| [52] | RESs+CG | ESSs | Cost, comfort, and delay time | DES |
| [53] | RESs+CG | ESSs | Energy cost | IoT-based system |
| [54] | RESs+CG | ESSs | Cost and PAR | ATES |
| [55] | RESs+CG | ESSs | Energy cost | Hierarchical architecture |
| [56] | RESs+CG | ESSs | Scheduling | GTDSM |
| [57] | RESs+CG | ESSs | Energy cost and PAR | GA, PSO, and ACO |
| [58] | RESs+CG | ESSs | Energy cost and User discomfort | DES |
| [59] | RESs+CG | ESSs | Energy cost and PAR | HGACO |
| [60] | RESs+CG | ESSs | VPP management | XMPP based IEC 61850 communication |
| [61] | RESs+CG | ESSs | Charging/Discharging scheduling | Privacy-preserving |
| [62] | RESs+CG | ESSs | DSM | CSA |
| [63] | RESs+CG | ESSs | Maximizing payoffs | Stackelberg game theory |
| [64] | RESs+CG | ESSs | Energy resources optimization | ANN |
| [65] | RESs+CG | ESSs | Energy cost | MDP |
| [66] | RESs+CG | ESSs | Reactive power flow control | PCC |
| [67] | RESs+CG | ESSs | Energy balancing a | Stochastic optimization |
| [78] | RESs+CG | ESSs | Energy cost | MPC |
| [79] | RESs+CG | ESSs | Energy cost | PI and ANFIS |
| [80] | RESs+CG | ESSs | Energy cost | DMPC |
| [81] | RESs+CG | ESSs | Energy cost | MPC |
| [82] | RESs+CG | ESSs | Green house gases | MPC |
| [83] | RESs+CG | ESSs | Energy savings | MPC |
| Type | Device | Time (hours) | Rated Power (kW) | Start Time | End Time | Priority |
|---|---|---|---|---|---|---|
| Time flexible appliances | 4 | |||||
| Interruptible time flexible appliances | Washing machine | 6 | 3.0 | 9:00 am | 3:00 pm | |
| Tumble dryer | 4 | 3.3 | 4:00 pm | 8:00 pm | ||
| Dishwasher | 2 | 2.5 | 10:00 pm | 12:00 am | ||
| Non-interruptible time flexible appliances | 3 | |||||
| Vacuum cleaner | 2 | 1.5 | 10:00 am | 12:00 pm | ||
| Water heater | 3 | 1.8 | 5:00 am | 8:00 am | ||
| Power flexible appliances | 2 | |||||
| Refrigerator | 24 | 0.5–1.5 | 8:00 am | 8:00 am | ||
| Airconditioner | 24 | 0.8–1.8 | 8:00 am | 8:00 am | ||
| Water dispenser | 24 | 0.5–2.0 | 8:00 am | 8:00 am | ||
| Base appliances | 1 | |||||
| Microwave oven | 2 | 1.2 | 2:00 pm | 4:00 pm | ||
| 2 | 1.9 | 8:00 am | 1:00 am | |||
| Electric kettle | 2 | 1.9 | 4:00 pm | 6:00 pm | ||
| 2 | 1.9 | 8:00 pm | 10:00 pm | |||
| 2 | 1.2 | 7:00 am | 9:00 am | |||
| Electric toaster | 2 | 1.2 | 1:00 pm | 3:00 pm | ||
| 2 | 1.2 | 8:00 pm | 10:00 pm |
| Scenarios | Models | Carbon Emission (%) | Energy Cost (%) | PAR (%) |
|---|---|---|---|---|
| Scenario-I: W/O microgrid | ||||
| MILP | 7.28 | 15.66 | 17.2 | |
| ACO | 15.35 | 23.69 | 26.20 | |
| Scenario-I: With microgrid | ||||
| MILP | 10.20 | 17.13 | 11.29 | |
| ACO | 18.5 | 25.09 | 31.45 | |
| Forecasting Profile | Models | MAPE |
|---|---|---|
| Solar irradiance | ANN-EDE | 0.4942 |
| ANN | 2.6540 | |
| Wind speed | ANN-EDE | 0.5082 |
| ANN | 2.5350 |
Publisher’s Note: MDPI stays neutral with regard to jurisdictional claims in published maps and institutional affiliations. |
© 2022 by the authors. Licensee MDPI, Basel, Switzerland. This article is an open access article distributed under the terms and conditions of the Creative Commons Attribution (CC BY) license (https://creativecommons.org/licenses/by/4.0/).
Share and Cite
Albogamy, F.R.; Ashfaq, Y.; Hafeez, G.; Murawwat, S.; Khan, S.; Ali, F.; Aslam Khan, F.; Rehman, K. Optimal Demand-Side Management Using Flat Pricing Scheme in Smart Grid. Processes 2022, 10, 1214. https://doi.org/10.3390/pr10061214
Albogamy FR, Ashfaq Y, Hafeez G, Murawwat S, Khan S, Ali F, Aslam Khan F, Rehman K. Optimal Demand-Side Management Using Flat Pricing Scheme in Smart Grid. Processes. 2022; 10(6):1214. https://doi.org/10.3390/pr10061214
Chicago/Turabian StyleAlbogamy, Fahad R., Yasir Ashfaq, Ghulam Hafeez, Sadia Murawwat, Sheraz Khan, Faheem Ali, Farrukh Aslam Khan, and Khalid Rehman. 2022. "Optimal Demand-Side Management Using Flat Pricing Scheme in Smart Grid" Processes 10, no. 6: 1214. https://doi.org/10.3390/pr10061214
APA StyleAlbogamy, F. R., Ashfaq, Y., Hafeez, G., Murawwat, S., Khan, S., Ali, F., Aslam Khan, F., & Rehman, K. (2022). Optimal Demand-Side Management Using Flat Pricing Scheme in Smart Grid. Processes, 10(6), 1214. https://doi.org/10.3390/pr10061214

