Integrating Large Language Models into a Novel Intuitionistic Fuzzy PROBID Method for Multi-Criteria Decision-Making Problems
Abstract
1. Introduction
1.1. Motivation of the Study
1.2. Research Question
1.3. Study Contributions
2. Literature Review
2.1. Vision and Mission Statements
2.2. Large Language Models
2.3. Intuitionistic Fuzzy Multi-Criteria Decision-Making Methods
3. Preliminaries
3.1. Intuitionistic Fuzzy Sets
3.2. The PROBID Method
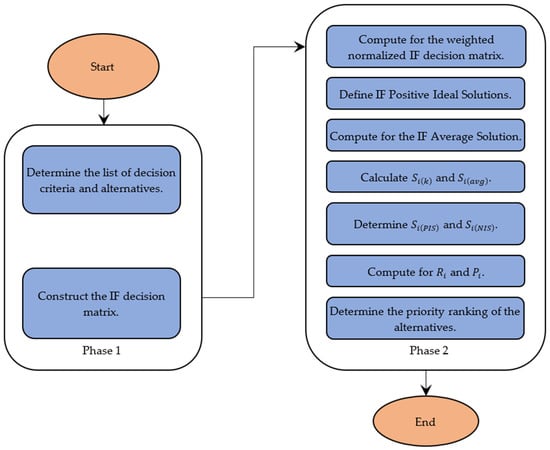
4. Methodology
4.1. The Framework of the Study
4.2. The Generalized Intuitionistic Fuzzy PROBID
4.3. Case Application: Evaluating the Alignment of Strategic Directions with the SDGs
5. Robustness Check
6. Results Integration
7. Discussion and Insights
8. Limitations and Future Work
9. Concluding Remarks
Supplementary Materials
Author Contributions
Funding
Institutional Review Board Statement
Informed Consent Statement
Data Availability Statement
Acknowledgments
Conflicts of Interest
Appendix A
| SDG | Description |
| SDG 1 | End poverty in all its forms everywhere. |
| SDG 2 | End hunger, achieve food security and improved nutrition, and promote sustainable agriculture. |
| SDG 3 | Ensure healthy lives and promote well-being for all. |
| SDG 4 | Ensure inclusive and equitable quality education and promote lifelong learning opportunities for all. |
| SDG 5 | Achieve gender equality and female empowerment. |
| SDG 6 | Ensure availability and sustainable management of water and sanitation for all. |
| SDG 7 | Ensure access to affordable, reliable, sustainable, and modern energy for all. |
| SDG 8 | Promote sustained, inclusive, and sustainable economic growth, full and productive employment, and decent work for all. |
| SDG 9 | Build resilient infrastructure, promote inclusive and sustainable industrialization, and foster innovation. |
| SDG 10 | Reduce income inequality within and among countries. |
| SDG 11 | Make cities and human settlements inclusive, safe, resilient, and sustainable. |
| SDG 12 | Ensure sustainable consumption and production patterns. |
| SDG 13 | Take urgent action to combat climate change and its impacts by regulating emissions and promoting renewable energy development. |
| SDG 14 | Conserve and sustainably use the oceans, seas, and marine resources. |
| SDG 15 | Protect, restore, and promote sustainable use of terrestrial ecosystems, sustainably manage forests, combat desertification, and halt and reverse land degradation and biodiversity loss. |
| SDG 16 | Promote peaceful and inclusive societies for sustainable development, provide access to justice for all, and build effective, accountable, and inclusive institutions at all levels. |
| SDG 17 | Strengthen the means of implementation and revitalize the global partnership for sustainable development. |
References
- Lucas, P.; Ludwig, K.; Kok, M.; Kruitwagen, S. Sustainable Development Goals in the Netherlands: Building Blocks for Environmental Policy for 2030; PBL Netherlands Environmental Assessment Agency: Den Haag, The Netherlands, 2016. [Google Scholar]
- United Nations. UN Statistical Commission Agrees on Global Indicators Framework. News, Press Material. Available online: https://www.un.org/sustainabledevelopment/blog/2016/03/un-statistical-commission-endorses-global-indicator-framework (accessed on 11 March 2016).
- Weitz, N.; Persson, Å.; Nilsson, M.; Tenggren, S. Sustainable Development Goals for Sweden: Insights on Setting a National Agenda; Stockholm Environment Institute: Stockholm, Sweden, 2015. [Google Scholar]
- Chimhowu, A.O.; Hulme, D.; Munro, L.T. The ‘New’ national development planning and global development goals: Processes and partnerships. World Dev. 2019, 120, 76–89. [Google Scholar] [CrossRef]
- Antwi-Agyei, P.; Dougill, A.J.; Agyekum, T.P.; Stringer, L.C. Alignment between nationally determined contributions and the sustainable development goals for West Africa. Clim. Policy 2018, 18, 1296–1312. [Google Scholar] [CrossRef]
- Sharp, C.; Mackintosh, K.; Willmot, R.; Hughes, R.; McNarry, M.; Milton, K. National policy response to the Sustainable Development Goals: A physical activity case study of Wales. Eur. J. Public Health 2022, 32, ckac095.014. [Google Scholar] [CrossRef]
- Chaynikova, L.; Sorokina, N.; Melnikova, D. Compliance with Russia’s national development goals and the UN sustainable development goals. E3S Web Conf. 2021, 258, 04002. [Google Scholar] [CrossRef]
- Koundouri, P.; Alamanos, A.; Plataniotis, A.; Stavridis, C.; Perifanos, K.; Devves, S. Assessing the sustainability of the European Green Deal and its interlin kages with the SDGs. NPJ Clim. Action 2024, 3, 23. [Google Scholar] [CrossRef]
- Djurovic, G.; Muhadinovic, M.; Djurovic, V.; Bojaj, M.M. Agenda 2030: Measuring progress in the Montenegro’s National Strategy for Sustainable Development through SDG indicators. In Statistics-Growing Data Sets and Growing Demand for Statistics; Göksel, T., Ed.; IntechOpen: London, UK, 2018. [Google Scholar][Green Version]
- Kadiu, A.; Szabó, Z. Developing countries and Sustainability. In Society–Economy–Nature: Synergies in Sustainable Development. In Proceedings of the International Scientific Conference on the Occasion of the Hungarian Science Festival, Sopron, Hungary, 3 November 2023; Obádovics, C., Resperger, R., Széles, Z., Tóth, I.B., Eds.; University of Sopron Press: Sopron, Hungary, 2023; pp. 504–518. [Google Scholar][Green Version]
- Jönsson, K.; Bexell, M. Localizing the sustainable development goals: The case of Tanzania. Dev. Policy Rev. 2021, 39, 181–196. [Google Scholar] [CrossRef]
- Semenenko, I.; Bilous, Y.; Halhash, R. The compliance of the regional development strategies and funding with the sustainable development concept: The case of Ukraine. Green Financ. 2022, 4, 159–178. [Google Scholar] [CrossRef]
- Soberón, M.; Sánchez-Chaparro, T.; Urquijo, J.; Pereira, D. Introducing an organizational perspective in SDG implementation in the public sector in Spain: The case of the former ministry of agriculture, fisheries, food and environment. Sustainability 2020, 12, 9959. [Google Scholar] [CrossRef]
- Bellostas, A.; Del Río, C.; González-Álvarez, K.; López-Arceiz, F.J. Cultural context, organizational performance and Sustainable Development Goals: A pending task. Green Financ. 2023, 5, 211–239. [Google Scholar] [CrossRef]
- Robert, K.W.; Parris, T.M.; Leiserowitz, A.A. What is sustainable development? Goals, indicators, values, and practice. Environ. Sci. Policy Sustain. Dev. 2005, 47, 8–21. [Google Scholar] [CrossRef]
- Malik, M.; Ali, M.; Latan, H.; Chiappetta Jabbour, C.J. Green project management practices, green knowledge acquisition and sustainable competitive advantage: Empirical evidence. J. Knowl. Manag. 2023, 27, 2350–2375. [Google Scholar] [CrossRef]
- Alam, S.M.S.; Islam, K.M.Z. Examining the role of environmental corporate social responsibility in building green corporate image and green competitive advantage. Int. J. Corp. Soc. Responsib. 2021, 6, 8. [Google Scholar] [CrossRef]
- Tu, Y.; Wu, W. How does green innovation improve enterprises’ competitive advantage? The role of organizational learning. Sustain. Prod. Consum. 2021, 26, 504–516. [Google Scholar] [CrossRef]
- Kumari, A.; Singh, M.P. A journey of social sustainability in organization during MDG & SDG period: A bibliometric analysis. Socio–Econ. Plan. Sci. 2023, 88, 101668. [Google Scholar]
- Amini, M.; Bienstock, C.C. Corporate sustainability: An integrative definition and framework to evaluate corporate practice and guide academic research. J. Clean. Prod. 2014, 76, 12–19. [Google Scholar] [CrossRef]
- Sanchez-Planelles, J.; Segarra-Oña, M.; Peiro-Signes, A. Identifying different sustainable practices to help companies to contribute to the sustainable development: Holistic sustainability, sustainable business and operations models. Corp. Soc. Responsib. Environ. Manag. 2022, 29, 904–917. [Google Scholar] [CrossRef]
- Bonfanti, A.; Mion, G.; Brunetti, F.; Vargas-Sánchez, A. The contribution of manufacturing companies to the achievement of sustainable development goals: An empirical analysis of the operationalization of sustainable business models. Bus. Strategy Environ. 2023, 32, 2490–2508. [Google Scholar] [CrossRef]
- Rocha-Lona, L.; Garza-Reyes, J.A.; Kumar, V. Building Quality Management Systems: Selecting the Right Methods and Tools; CRC Press: Boca Raton, FL, USA, 2013. [Google Scholar]
- Bocken, N.M.P.; Short, S.W.; Rana, P.; Evans, S. A literature and practice review to develop sustainable business model archetypes. J. Clean. Prod. 2014, 65, 42–56. [Google Scholar] [CrossRef]
- Karagülle, A.Ö. Green business for sustainable development and competitiveness: An overview of Turkish logistics industry. Procedia–Soc. Behav. Sci. 2012, 41, 456–460. [Google Scholar] [CrossRef]
- Lozano, R.; Barreiro-Gen, M. Organisations’ contributions to sustainability. An analysis of impacts on the Sustainable Development Goals. Bus. Strategy Environ. 2023, 32, 3371–3382. [Google Scholar] [CrossRef]
- Bilderback, S. Integrating training for organizational sustainability: The application of Sustainable Development Goals globally. Eur. J. Train. Dev. 2024, 48, 730–748. [Google Scholar] [CrossRef]
- Pirzada, K.; Ahmed, K.; Moens, G. Aligning corporate strategies with the Sustainable Development Goals. Foresight STI Gov. 2023, 17, 5–7. [Google Scholar] [CrossRef]
- John, M. Strategic Planning for Public and Nonprofit Organizations: A Guide to Strengthening and Sustaining Organizational Achievement; Jossey-Bass: San Francisco, CA, USA, 2004. [Google Scholar]
- Gustafsson, S.; Hermelin, B.; Smas, L. Integrating environmental sustainability into strategic spatial planning: The importance of management. J. Environ. Plan. Manag. 2019, 62, 1321–1338. [Google Scholar] [CrossRef]
- Sanches, F.E.F.; de Souza, M.A.A., Jr.; Massaro, F.R., Jr.; Povedano, R.; Gaio, L.E. Developing a method for incorporating sustainability into the strategic planning of higher education institutions. Int. J. Sustain. High. Educ. 2023, 24, 812–839. [Google Scholar] [CrossRef]
- Zeemering, E.S. Sustainability management, strategy and reform in local government. In Sustainable Public Management; Routledge: London, UK, 2021; pp. 141–158. [Google Scholar]
- Tipurić, D. The Enactment of Strategic Leadership: A Critical Perspective; Springer Nature: Berlin/Heidelberg, Germany, 2022; 323p. [Google Scholar]
- Galpin, T.; Whitttington, J.L.; Bell, G. Is your sustainability strategy sustainable? Creating a culture of sustainability. Corp. Gov. 2015, 15, 1–17. [Google Scholar] [CrossRef]
- Ding, M.C.; Lii, Y.S.; Lai, K.F. A great start? Sustainability mission statements affect consumer behavior. Environ. Dev. Sustain. 2025, 27, 8631–8660. [Google Scholar] [CrossRef]
- Alegre, I.; Berbegal-Mirabent, J.; Guerrero, A.; Mas-Machuca, M. The real mission of the mission statement: A systematic review of the literature. J. Manag. Organ. 2018, 24, 456–473. [Google Scholar] [CrossRef]
- Kooli, C. Governing and managing higher education institutions: The quality audit contributions. Eval. Program Plan. 2019, 77, 101713. [Google Scholar] [CrossRef]
- Roblek, V.; Meško, M. The importance of mission and vision for organizational development and growth. In Proceedings of the III International Scientific Conference, Tbilisi, Georgia, 26–27 October 2018; pp. 306–312. [Google Scholar]
- Domingues, A.M.; Pasquarelli, B.V.L. Corporate social responsibility: A study on the performance of companies in the social dimension within the BM&FBOVESPA’S corporate sustainability index (2014–2017). Obs. Econ. Latinoam. 2023, 21, 3466–3488. [Google Scholar]
- Encenzo, R.M.; Asoque, R.; Arceño, R.; Aclao, J.; Ramones, E.; Orioque, J.; Wenceslao, C.; Atibing, N.M.; Ocampo, L. A comprehensive analytical framework for evaluating the similarity between organizations’ strategic directions and the United Nations’ sustainable development goals. Decis. Anal. J. 2023, 6, 100176. [Google Scholar] [CrossRef]
- Hariri, W. Unlocking the potential of ChatGPT: A comprehensive exploration of its applications, advantages, limitations, and future directions in natural language processing. arXiv 2023, arXiv:2304.02017. [Google Scholar]
- Işık, G. Conceptual comparison of fuzzy set extensions considering indeterminacy. Mater. Today Proc. 2023, 81, 50–54. [Google Scholar] [CrossRef]
- Işık, G. A framework for choosing an appropriate fuzzy set extension in modeling. Appl. Intell. 2023, 53, 14345–14370. [Google Scholar] [CrossRef]
- Atanassov, K.T. Intuitionistic fuzzy sets. Fuzzy Sets Syst. 1986, 20, 87–96. [Google Scholar] [CrossRef]
- Zadeh, L.A. Fuzzy sets. Inf. Control. 1965, 8, 338–353. [Google Scholar] [CrossRef]
- Afful-Dadzie, E.; Oplatková, Z.K.; Beltran Prieto, L.A. Comparative state-of-the-art survey of classical fuzzy set and intuitionistic fuzzy sets in multi-criteria decision making. Int. J. Fuzzy Syst. 2017, 19, 726–738. [Google Scholar] [CrossRef]
- Sharma, B.; Suman, S.; Saini, N.; Gandotra, N. Multi criteria decision making under the fuzzy and intuitionistic fuzzy environment: A review. AIP Conf. Proc. 2022, 2357, 110003. [Google Scholar]
- Wang, Z.; Rangaiah, G.P.; Wang, X. Preference ranking on the basis of ideal-average distance method for multi-criteria decision-making. Ind. Eng. Chem. Res. 2021, 60, 11216–11230. [Google Scholar] [CrossRef]
- Wang, Z.; Li, J.; Rangaiah, G.P.; Wu, Z. Machine learning aided multi-objective optimization and multi-criteria decision making: Framework and two applications in chemical engineering. Comput. Chem. Eng. 2022, 165, 107945. [Google Scholar] [CrossRef]
- Wang, Z.; Tan, W.G.Y.; Rangaiah, G.P.; Wu, Z. Machine learning aided model predictive control with multi-objective optimization and multi-criteria decision making. Comput. Chem. Eng. 2023, 179, 108414. [Google Scholar] [CrossRef]
- Nabavi, S.R.; Jafari, M.J.; Wang, Z. Deep learning aided multi-objective optimization and multi-criteria decision making in thermal cracking process for olefines production. J. Taiwan Inst. Chem. Eng. 2023, 152, 105179. [Google Scholar] [CrossRef]
- Chatterjee, S.; Das, P.P.; Chakraborty, S. A novel integrated multi-criteria decision making approach for solving delivery drone selection problem. OPSEARCH 2025, 62, 119–148. [Google Scholar] [CrossRef]
- Wang, Z.; Baydaş, M.; Stević, Ž.; Özçil, A.; Irfan, S.A.; Wu, Z.; Rangaiah, G.P. Comparison of fuzzy and crisp decision matrices: An evaluation on PROBID and sPROBID multi-criteria decision-making methods. Demonstr. Math. 2023, 56, 20230117. [Google Scholar] [CrossRef]
- Darko, A.P.; Antwi, C.O.; Asamoah, K.O.; Opoku-Mensah, E.; Ren, J. A probabilistic reliable linguistic PROBID method for selecting electronic mental health platforms considering users’ bounded rationality. Eng. Appl. Artif. Intell. 2023, 125, 106716. [Google Scholar] [CrossRef]
- Biswas, S.; Pamucar, D.; Chowdhury, P.; Kar, S. A new decision support framework with picture fuzzy information: Comparison of video conferencing platforms for higher education in India. Discret. Dyn. Nat. Soc. 2021, 2021, 2046097. [Google Scholar] [CrossRef]
- Sevastjanov, P.; Dymova, L.; Kaczmarek, K. On the neutrosophic, Pythagorean and some other novel fuzzy sets theories used in decision making: Invitation to discuss. Entropy 2021, 23, 1485. [Google Scholar] [CrossRef] [PubMed]
- Ybañez, A.; Ancheta, R.; Evangelista, S.S.; Aro, J.L.; Maturan, F.; Atibing, N.M.; Selerio, E., Jr.; Yamagishi, K.; Ocampo, L. How can we use machine learning for characterizing organizational identification-a study using clustering with picture fuzzy datasets. Int. J. Inf. Manag. Data Insights 2023, 3, 100157. [Google Scholar] [CrossRef]
- Altıok, P. Applicable vision, mission and the effects of strategic management on crisis resolve. Procedia–Soc. Behav. Sci. 2011, 24, 61–71. [Google Scholar] [CrossRef]
- Dincer, O.; Tatoglu, E.; Glaister, K.W. The strategic planning process: Evidence from Turkish firms. Manag. Res. News 2006, 29, 206–219. [Google Scholar] [CrossRef]
- Kotter, J.P.; Heskett, J.L. Corporate Culture and Performance; Simon and Schuster: New York, NY, USA, 2008. [Google Scholar]
- Lee, K.H.; Barker, M.; Mouasher, A. Is it even espoused? An exploratory study of commitment to sustainability as evidenced in vision, mission, and graduate attribute statements in Australian universities. J. Clean. Prod. 2013, 48, 20–28. [Google Scholar] [CrossRef]
- Trevisan, L.V.; Leal Filho, W.; Pedrozo, E.Á. Transformative organisational learning for sustainability in higher education: A literature review and an international multi-case study. J. Clean. Prod. 2024, 447, 141634. [Google Scholar] [CrossRef]
- Qin, X.; Wang, B.; Zhao, J.; Wu, P.; Liu, T. Learn from the best hospitals: A comparison of the mission, vision and values. BMC Health Serv. Res. 2023, 23, 792. [Google Scholar] [CrossRef] [PubMed]
- Mirvis, P.; Googins, B.; Kinnicutt, S. Vision, mission, values: Guideposts to sustainability. Organ. Dyn. 2010, 39, 316–324. [Google Scholar] [CrossRef]
- Kanter, R.M. Supercorp: How Vanguard Companies Create Innovation, Profits, Growth, and Social Good; Crown Publishing: New York, NY, USA, 2009. [Google Scholar]
- Senge, P.M.; Kleiner, A.; Roberts, C.; Ross, R.B.; Smith, B.J. The Fifth Discipline Fieldbook: Strategies and Tools for Building a Learning Organization; Nicholas Brealey Publishing: London, UK, 2010. [Google Scholar]
- Turing, A.M. Computing Machinery and Intelligence; Springer: Berlin/Heidelberg, Germany, 2009; pp. 23–65. [Google Scholar]
- Kasneci, E.; Sessler, K.; Küchemann, S.; Bannert, M.; Dementieva, D.; Fischer, F.; Gasser, U.; Groh, G.; Günnemann, S.; Hüllermeier, E.; et al. ChatGPT for good? On opportunities and challenges of large language models for education. Learn. Individ. Differ. 2023, 103, 102274. [Google Scholar] [CrossRef]
- Brown, T.; Mann, B.; Ryder, N.; Subbiah, M.; Kaplan, J.D.; Dhariwal, P.; Neelakantan, A.; Shyam, P.; Sastry, G.; Askell, A.; et al. Language models are few-shot learners. Adv. Neural Inf. Process. Syst. 2020, 33, 1877–1901. [Google Scholar]
- Ouyang, L.; Wu, J.; Jiang, X.; Almeida, D.; Wainwright, C.; Mishkin, P.; Zhang, C.; Agarwal, S.; Slama, K.; Ray, A.; et al. Training language models to follow instructions with human feedback. Adv. Neural Inf. Process. Syst. 2022, 35, 27730–27744. [Google Scholar]
- Radford, A.; Narasimhan, K.; Salimans, T.; Sutskever, I. Improving Language Understanding by Generative Pre-Training. 2018. Available online: https://cdn.openai.com/research-covers/language-unsupervised/language_understanding_paper.pdf (accessed on 15 April 2025).
- OpenAI; Achiam, J.; Adler, S.; Agarwal, S.; Ahmad, L.; Akkaya, I.; Aleman, F.L.; Almeida, D.; Altenschmidt, J.; Altman, S.; et al. Gpt-4 technical report. arXiv 2023, arXiv:2303.08774. [Google Scholar] [CrossRef]
- Liu, Y.; Han, T.; Ma, S.; Zhang, J.; Yang, Y.; Tian, J.; He, H.; Li, A.; He, M.; Liu, Z.; et al. Summary of ChatGPT-related research and perspective towards the future of large language models. Meta–Radiol. 2023, 1, 100017. [Google Scholar] [CrossRef]
- Kamalov, F.; Santandreu Calonge, D.; Gurrib, I. New era of artificial intelligence in education: Towards a sustainable multifaceted revolution. Sustainability 2023, 15, 12451. [Google Scholar] [CrossRef]
- Khosravi, H.; Shafie, M.R.; Hajiabadi, M.; Raihan, A.S.; Ahmed, I. Chatbots and ChatGPT: A bibliometric analysis and systematic review of publications in Web of Science and Scopus databases. Int. J. Data Min. Model. Manag. 2024, 16, 113–147. [Google Scholar] [CrossRef]
- Deng, J.; Lin, Y. The benefits and challenges of ChatGPT: An overview. Front. Comput. Intell. Syst. 2022, 2, 81–83. [Google Scholar] [CrossRef]
- Yang, S.; Chen, F.; Yang, Y.; Zhu, Z. A study on semantic understanding of large language models from the perspective of ambiguity resolution. In Proceedings of the 2023 International Joint Conference on Robotics and Artificial Intelligence, Shanghai, China, 7–9 July 2023; pp. 165–170. [Google Scholar]
- Kocoń, J.; Cichecki, I.; Kaszyca, O.; Kochanek, M.; Szydło, D.; Baran, J.; Bielaniewicz, J.; Gruza, M.; Janz, A.; Kanclerz, K.; et al. ChatGPT: Jack of all trades, master of none. Inf. Fusion 2023, 99, 101861. [Google Scholar] [CrossRef]
- Titus, L.M. Does ChatGPT have semantic understanding? A problem with the statistics-of-occurrence strategy. Cogn. Syst. Res. 2024, 83, 101174. [Google Scholar] [CrossRef]
- Martínez-Cruz, R.; López-López, A.J.; Portela, J. Chatgpt vs. state-of-the-art models: A benchmarking study in keyphrase generation task. Appl. Intell. 2025, 55, 50. [Google Scholar] [CrossRef]
- Lihammer, S. Semantic Similarity Comparison of Political Statements by ChatGPT and Political Representatives. Master’s Thesis, KTH Royal Institute of Technology, Stockholm, Sweden, 2023. DiVa Portal. Available online: https://www.diva-portal.org/smash/record.jsf?pid=diva2%3A1798095&dswid=8678 (accessed on 14 July 2025).
- Orrù, G.; Piarulli, A.; Conversano, C.; Gemignani, A. Human-like problem-solving abilities in large language models using ChatGPT. Front. Artif. Intell. 2023, 6, 1199350. [Google Scholar] [CrossRef]
- Liu, Y.; Melton, G.B.; Zhang, R. Exploring large language models for acronym, symbol sense disambiguation, and semantic similarity and relatedness Assessment. AMIA Summits Transl. Sci. Proc. 2024, 2024, 324–333. [Google Scholar]
- Oka, R.; Kusumi, T.; Utsumi, A. Performance evaluation of automated scoring for the descriptive similarity response task. Sci. Rep. 2024, 14, 6228. [Google Scholar] [CrossRef]
- Thelwall, M. ChatGPT for complex text evaluation tasks. J. Assoc. Inf. Sci. Technol. 2025, 76, 645–648. [Google Scholar] [CrossRef]
- Galamiton, N.; Bacus, S.; Fuentes, N.; Ugang, J.; Villarosa, R.; Wenceslao, C.; Ocampo, L. Predictive modelling for sensitive social media contents using entropy-FlowSort and artificial neural networks initialized by large language models. Int. J. Comput. Intell. Syst. 2024, 17, 262. [Google Scholar] [CrossRef]
- Selle, J.; Villarosa, R.; Wenceslao, C.; Abellana, D.P.; Namoco, R.; Padro, J.K.; Ocampo, L. Opinion dynamics of leaders and followers with multi-criteria influence functions for urban transport project application. Comput. Urban Sci. 2025, 5, 39. [Google Scholar] [CrossRef]
- Ocampo, L. Development and Usage of Multi-Criteria Decision Making/Analysis Methodologies with Fuzzy Sets for Guiding Strategic Development Decisions. Ph.D. Thesis, University of Portsmouth, Portsmouth, UK, 2024. Available online: https://researchportal.port.ac.uk/en/studentTheses/development-and-usage-of-multi-criteria-decision-makinganalysis-m (accessed on 15 April 2025).
- Mardani, A.; Jusoh, A.; Nor, K.M.; Khalifah, Z.; Zakwan, N.; Valipour, A. Multiple criteria decision-making techniques and their applications–a review of the literature from 2000 to 2014. Econ. Res.–Ekon. Istraživanja 2015, 28, 516–571. [Google Scholar] [CrossRef]
- Kahraman, C.; Onar, S.C.; Oztaysi, B. Fuzzy multicriteria decision-making: A literature review. Int. J. Comput. Intell. Syst. 2015, 8, 637–666. [Google Scholar] [CrossRef]
- Pelissari, R.; Oliveira, M.C.; Abackerli, A.J.; Ben-Amor, S.; Assumpção, M.R.P. Techniques to model uncertain input data of multi-criteria decision-making problems: A literature review. Int. Trans. Oper. Res. 2021, 28, 523–559. [Google Scholar] [CrossRef]
- Wen, Z.; Liao, H.; Zavadskas, E.K.; Antuchevičienė, J. Applications of fuzzy multiple criteria decision making methods in civil engineering: A state-of-the-art survey. J. Civ. Eng. Manag. 2021, 27, 358–371. [Google Scholar] [CrossRef]
- Chen, L.; Pan, W. Review fuzzy multi-criteria decision-making in construction management using a network approach. Appl. Soft Comput. 2021, 102, 107103. [Google Scholar] [CrossRef]
- Kaya, İ.; Çolak, M.; Terzi, F. A comprehensive review of fuzzy multi criteria decision making methodologies for energy policy making. Energy Strategy Rev. 2019, 24, 207–228. [Google Scholar] [CrossRef]
- Liao, H.; Yang, S.; Zavadskas, E.K.; Škare, M. An overview of fuzzy multi-criteria decision-making methods in hospitality and tourism industries: Bibliometrics, methodologies, applications and future directions. Econ. Res.–Ekon. Istraživanja 2023, 36, 2150871. [Google Scholar] [CrossRef]
- Masdari, M.; Khezri, H. Service selection using fuzzy multi-criteria decision making: A comprehensive review. J. Ambient. Intell. Humaniz. Comput. 2021, 1, 2803–2834. [Google Scholar] [CrossRef]
- Lee, K.M.; Lee, K.M.; Cios, K.J. Comparison of interval-valued fuzzy sets, intuitionistic fuzzy sets, and bipolar-valued fuzzy sets. In Computing and Information Technologies: Exploring Emerging Technologies; World Scientific: Singapore, 2001; pp. 433–439. [Google Scholar]
- Sadiq, R.; Tesfamariam, S. Environmental decision-making under uncertainty using intuitionistic fuzzy analytic hierarchy process (IF-AHP). Stoch. Environ. Res. Risk Assess. 2009, 23, 75–91. [Google Scholar] [CrossRef]
- Xu, Z.; Liao, H. Intuitionistic fuzzy analytic hierarchy process. IEEE Trans. Fuzzy Syst. 2014, 22, 749–761. [Google Scholar] [CrossRef]
- Boran, F.E.; Genç, S.; Kurt, M.; Akay, D. A multi-criteria intuitionistic fuzzy group decision making for supplier selection with TOPSIS method. Expert Syst. Appl. 2009, 36, 11363–11368. [Google Scholar] [CrossRef]
- Wu, M.C.; Chen, T.Y. The ELECTRE multicriteria analysis approach based on Atanassov’s intuitionistic fuzzy sets. Expert Syst. Appl. 2011, 38, 12318–12327. [Google Scholar] [CrossRef]
- Devi, K. Extension of VIKOR method in intuitionistic fuzzy environment for robot selection. Expert Syst. Appl. 2011, 38, 14163–14168. [Google Scholar] [CrossRef]
- Krohling, R.A.; Pacheco, A.G.C.; Siviero, A.L.T. IF-TODIM: An intuitionistic fuzzy TODIM to multi-criteria decision making. Knowl. Based Syst. 2013, 53, 142–146. [Google Scholar] [CrossRef]
- Liao, H.; Xu, Z. Multi-criteria decision making with intuitionistic fuzzy PROMETHEE. J. Intell. Fuzzy Syst. 2014, 27, 1703–1717. [Google Scholar] [CrossRef]
- Pérez-Domínguez, L.; Alvarado-Iniesta, A.; Rodríguez-Borbón, I.; Vergara-Villegas, O. Intuitionistic fuzzy MOORA for supplier selection. Dyna 2015, 82, 34–41. [Google Scholar] [CrossRef]
- Liao, H.; Mi, X.; Xu, Z.; Xu, J.; Herrera, F. Intuitionistic fuzzy analytic network process. IEEE Trans. Fuzzy Syst. 2018, 26, 2578–2590. [Google Scholar] [CrossRef]
- Stanujkić, D.; Karabašević, D. An extension of the WASPAS method for decision-making problems with intuitionistic fuzzy numbers: A case of website evaluation. Oper. Res. Eng. Sci. Theory Appl. 2018, 1, 29–39. [Google Scholar] [CrossRef]
- Mishra, A.R.; Singh, R.K.; Motwani, D. Multi-criteria assessment of cellular mobile telephone service providers using intuitionistic fuzzy WASPAS method with similarity measures. Granul. Comput. 2019, 4, 511–529. [Google Scholar] [CrossRef]
- Zhang, C.; Chen, C.; Streimikiene, D.; Balezentis, T. Intuitionistic fuzzy MULTIMOORA approach for multi-criteria assessment of the energy storage technologies. Appl. Soft Comput. 2019, 79, 410–423. [Google Scholar] [CrossRef]
- Karagoz, S.; Deveci, M.; Simic, V.; Aydin, N.; Bolukbas, U. A novel intuitionistic fuzzy MCDM-based CODAS approach for locating an authorized dismantling center: A case study of Istanbul. Waste Manag. Res. 2020, 38, 660–672. [Google Scholar] [CrossRef] [PubMed]
- Mishra, A.R.; Sisodia, G.; Raj Pardasani, K.; Sharma, K. Multi-criteria IT personnel selection on intuitionistic fuzzy information measures and ARAS methodology. Iran. J. Fuzzy Syst. 2020, 17, 55–68. [Google Scholar]
- Kumari, R.; Mishra, A.R. Multi-criteria COPRAS method based on parametric measures for intuitionistic fuzzy sets: Application of green supplier selection. Iran. J. Sci. Technol. Trans. Electr. Eng. 2020, 44, 1645–1662. [Google Scholar] [CrossRef]
- Mishra, A.R.; Mardani, A.; Rani, P.; Zavadskas, E.K. A novel EDAS approach on intuitionistic fuzzy set for assessment of health-care waste disposal technology using new parametric divergence measures. J. Clean. Prod. 2020, 272, 122807. [Google Scholar] [CrossRef]
- Mishra, A.R.; Rani, P.; Pandey, K.; Mardani, A.; Streimikis, J.; Streimikiene, D.; Alrasheedi, M. Novel multi-criteria intuitionistic fuzzy SWARA–COPRAS approach for sustainability evaluation of the bioenergy production process. Sustainability 2020, 12, 4155. [Google Scholar] [CrossRef]
- Ecer, F.; Pamucar, D. MARCOS technique under intuitionistic fuzzy environment for determining the COVID-19 pandemic performance of insurance companies in terms of healthcare services. Appl. Soft Comput. 2021, 104, 107199. [Google Scholar] [CrossRef] [PubMed]
- Tao, Z.; Zhu, J.; Zhou, L.; Liu, J.; Chen, H. Multi-attribute decision making with Pythagorean fuzzy sets via conversions to intuitionistic fuzzy sets and ORESTE method. J. Control. Decis. 2021, 8, 372–383. [Google Scholar] [CrossRef]
- Mishra, A.R.; Garg, A.K.; Purwar, H.; Rana, P.; Liao, H.; Mardani, A. An extended intuitionistic fuzzy multi-attributive border approximation area comparison approach for smartphone selection using discrimination measures. Informatica 2021, 32, 119–143. [Google Scholar] [CrossRef]
- Ecer, F. An extended MAIRCA method using intuitionistic fuzzy sets for coronavirus vaccine selection in the age of COVID-19. Neural Comput. Appl. 2022, 34, 5603–5623. [Google Scholar] [CrossRef]
- Tripathi, D.K.; Nigam, S.K.; Rani, P.; Shah, A.R. New intuitionistic fuzzy parametric divergence measures and score function-based CoCoSo method for decision-making problems. Decis. Mak. Appl. Manag. Eng. 2023, 6, 535–563. [Google Scholar] [CrossRef]
- Dey, S.; Smarandache, F.; Debbarma, R.; Majumder, P. A hybrid IF-FUCOM-GRA approach and its application to determine optimal bacterial concentrations on mortar at optimal curing day. Informatica 2023, 34, 223–248. [Google Scholar] [CrossRef]
- Majumder, P.; Salomon, V.A.P. Intuitionistic fuzzy ordinal priority approach with grey relational analysis. Mathematics 2024, 12, 3156. [Google Scholar] [CrossRef]
- Mishra, A.R.; Rani, P.; Pamucar, D.; Alshamrani, A.M.; Alrasheedi, A.F. Intuitionistic fuzzy MACONT method for logistics 4.0 based circular economy interested regions assessment in the agri-food sector. Facta Univ. Ser. Mech. Eng. 2024. [Google Scholar] [CrossRef]
- Wan, S.; Dong, J. A novel extension of best-worst method with intuitionistic fuzzy reference comparisons. IEEE Trans. Fuzzy Syst. 2022, 30, 1698–1711. [Google Scholar] [CrossRef]
- Liu, W.; Du, Y.; Chang, J. A new intuitionistic fuzzy best worst method for deriving weight vector of criteria and its application. Artif. Intell. Rev. 2023, 56, 11071–11093. [Google Scholar] [CrossRef]
- Cheng, X.; Chen, C. Decision making with intuitionistic fuzzy best-worst method. Expert Syst. Appl. 2024, 237, 121215. [Google Scholar] [CrossRef]
- Hu, L.; Yu, Q.; Jana, C.; Simic, V.; Bin-Mohsin, B. An intuitionistic fuzzy SWARA-AROMAN decision-making framework for sports event management. IEEE Access 2024, 12, 57711–57726. [Google Scholar] [CrossRef]
- Işık, Ö.; Adalar, İ. A multi-criteria sustainability performance assessment based on the extended CRADIS method under intuitionistic fuzzy environment: A case study of Turkish non-life insurers. Neural Comput. Appl. 2025, 37, 3317–3342. [Google Scholar] [CrossRef]
- Chatterjee, S.; Chakraborty, S. An intuitionistic fuzzy extension to RAMS-RATMI methods for optimizing electrical discharge machining processes. J. Fuzzy Ext. Appl. 2025, 6, 71–93. [Google Scholar]
- Yildirim, B.; Ayyildiz, E.; Aydin, N. A novel intuitionistic fuzzy decision-making framework for sustainable site selection of solar panel waste recycling facilities. J. Clean. Prod. 2025, 521, 146195. [Google Scholar] [CrossRef]
- Biswas, B.; Biswas, S.; Pamucar, D.; Simic, V. A novel intuitionistic fuzzy based computing model for unravelling key attributes of service quality for higher education management. Technol. Soc. 2025, 83, 102982. [Google Scholar] [CrossRef]
- Görçün, Ö.F.; Saha, A.; Ecer, F. Evaluation of crawler cranes for large-scale construction and infrastructure projects: An intuitionistic fuzzy consensus-based approach. J. Ind. Inf. Integr. 2025, 44, 100784. [Google Scholar] [CrossRef]
- Liu, Y.; Tang, D.; Huang, Z.; Wang, Z. A novel knowledge-driven intuitionistic fuzzy multi-criteria decision-making method for evaluating the operating condition of the aluminum electrolysis cell. J. Taiwan Inst. Chem. Eng. 2025, 175, 106256. [Google Scholar] [CrossRef]
- Mandal, S.; Gazi, K.H.; Salahshour, S.; Mondal, S.P.; Bhattacharya, P.; Saha, A.K. Application of interval valued intuitionistic fuzzy uncertain MCDM methodology for Ph.D supervisor selection problem. Results Control. Optim. 2024, 15, 100411. [Google Scholar] [CrossRef]
- Hendiani, S.; Walther, G. Towards sustainable futures: Rethinking supplier selection through interval-valued intuitionistic fuzzy decision-making. Int. J. Prod. Econ. 2025, 285, 109620. [Google Scholar] [CrossRef]
- Xu, Z.; Yager, R.R. Some geometric aggregation operators based on intuitionistic fuzzy sets. Int. J. Gen. Syst. 2006, 35, 417–433. [Google Scholar] [CrossRef]
- De, S.K.; Biswas, R.; Roy, A.R. Some operations on intuitionistic fuzzy sets. Fuzzy Sets Syst. 2000, 114, 477–484. [Google Scholar] [CrossRef]
- Szmidt, E.; Kacprzyk, J. Distances between intuitionistic fuzzy sets. Fuzzy Sets Syst. 2000, 114, 505–518. [Google Scholar] [CrossRef]
- Makati City Government. 2020 Top 100 Corporations in the Philippines. 2021. Available online: https://www.makati.gov.ph/cms/business/top-100-corporations/2261?content=4721 (accessed on 5 April 2025).
- Rouyendegh, B.D. Developing an integrated ANP and intuitionistic fuzzy TOPSIS model for supplier selection. J. Test. Eval. 2015, 43, 664–672. [Google Scholar] [CrossRef]
- Rouyendegh, B.D.; Yildizbasi, A.; Üstünyer, P. Intuitionistic fuzzy TOPSIS method for green supplier selection problem. Soft Comput. 2020, 24, 2215–2228. [Google Scholar] [CrossRef]
- Anhao, F.; Ocampo, L. An intuitionistic fuzzy EDAS evaluation of the strategic direction alignment of top Philippine companies to SDGs using generative AI. In Management Science and Industrial Engineering; Gaol, F.L., Xu, Y., Dessouky, Y., Eds.; IOS Press: Amsterdam, The Netherlands, 2025; Volume 73, pp. 250–257. [Google Scholar]




| IF-MCDM Extensions | Proponents |
|---|---|
| IF-AHP | Sadiq and Tesfamariam [98]; Xu and Liao [99] |
| IF-TOPSIS | Boran et al. [100] |
| IF-ELECTRE | Wu and Chen [101] |
| IF-VIKOR | Devi [102] |
| IF-TODIM | Krohling et al. [103] |
| IF-PROMETHEE | Liao and Xu [104] |
| IF-MOORA | Pérez-Domínguez et al. [105] |
| IF-ANP | Liao et al. [106] |
| IF-WASPAS | Stanujkić and Karabašević [107]; Mishra et al. [108] |
| IF-MULTIMOORA | Zhang et al. [109] |
| IF-CODAS | Karagoz et al. [110] |
| IF-ARAS | Mishra et al. [111] |
| IF-COPRAS | Kumari and Mishra [112] |
| IF-EDAS | Mishra et al. [113] |
| IF-SWARA | Mishra et al. [114] |
| IF-MARCOS | Ecer and Pamucar [115] |
| IF-ORESTE | Tao et al. [116] |
| IF-MABAC | Mishra et al. [117] |
| IF-MAIRCA | Ecer [118] |
| IF-CoCoSo | Tripathi et al. [119] |
| IF-FUCOM | Dey et al. [120] |
| IF-OPA | Majumder and Salomon [121] |
| IF-MACONT | Mishra et al. [122] |
| IF-BWM | Wan and Dong [123]; Liu et al. [124]; Cheng and Chen [125] |
| IF-AROMAN | Hu et al. [126] |
| IF-CRADIS | Işık and Adalar [127] |
| IF-RAMS | Chatterjee and Chakraborty [128] |
| IF-ITARA | Yildirim et al. [129] |
| IF-RATMI | Chatterjee and Chakraborty [128] |
| IF-COBRAC | Biswas et al. [130] |
| IF-PROBID | This work. |
| Rank | CODE | Company Names | Sector |
|---|---|---|---|
| 1 | CORP 1 | Manila Electric Co. | Manufacturing |
| 2 | CORP 2 | BDO Unibank, Inc. | Private |
| 3 | CORP 3 | Petron Corp. | Manufacturing |
| 4 | CORP 4 | PMFTC, Inc. | Private |
| 5 | CORP 5 | Mercury Drug Corp. | Manufacturing |
| 6 | CORP 6 | Pilipinas Shell Petroleum Corp. | Manufacturing |
| 7 | CORP 7 | Nestle Philippines, Inc. | Manufacturing |
| 8 | CORP 8 | Globe Telecom, Inc. | Technology |
| 9 | CORP 9 | Puregold Price Club, Inc. | Private |
| 10 | CORP 10 | Toshiba Information Equipment (Philippines), Inc. | Technology |
| 11 | CORP 11 | TI (Philippines), Inc. | Private |
| 12 | CORP 12 | Philippine Associated Smelting and Refining Corp. | Manufacturing |
| 13 | CORP 13 | Bank of the Philippine Islands | Private |
| 14 | CORP 14 | Smart Communications, Inc. | Technology |
| 15 | CORP 15 | San Miguel Brewery, Inc. | Manufacturing |
| 16 | CORP 16 | Universal Robina Corp. | Manufacturing |
| 17 | CORP 17 | Toyota Motor Philippines, Corp. | Manufacturing |
| 18 | CORP 18 | PLDT, Inc. | Technology |
| 19 | CORP 19 | JT International (Philippines), Inc. | Private |
| 20 | CORP 20 | Robinson’s Supermarket Corp. | Manufacturing |
| 21 | CORP 21 | Coca-Cola Beverages Philippines, Inc. | Manufacturing |
| 22 | CORP 22 | Landbank of the Philippines | Private |
| 23 | CORP 23 | Zuellig Pharma Corp. | Manufacturing |
| 24 | CORP 24 | Accenture, Inc. | Technology |
| 25 | CORP 25 | Epson Precision (Philippines), Inc. | Technology |
| 26 | CORP 26 | Security Bank Corp. | Financial |
| 27 | CORP 27 | Supervalue, Inc. | Private |
| 28 | CORP 28 | Philippine Airlines, Inc | Service |
| 29 | CORP 29 | Philippine National Bank | Private |
| 30 | CORP 30 | STMicroelectronics, Inc. | Manufacturing |
| 31 | CORP 31 | Procter & Gamble Philippines, Inc. | Consumer Staples |
| 32 | CORP 32 | Chevron Philippines, Inc. | Manufacturing |
| 33 | CORP 33 | China Banking Corp. | Financial |
| 34 | CORP 34 | National Grid Corp. of the Philippines | Energy and Power |
| 35 | CORP 35 | Zenith Foods Corp. | Consumer Staples |
| 36 | CORP 36 | Rizal Commercial Banking Corp. | Financial |
| 37 | CORP 37 | Unioil Petroleum Philippines, Inc. | Industrial |
| 38 | CORP 38 | House Technology Industries Pte Ltd. | Retail Sector |
| 39 | CORP 39 | Philippine Seven Corp. | Consumer Staples |
| 40 | CORP 40 | SM Prime Holdings, Inc. | Real Estate |
| 41 | CORP 41 | Union Bank of The Philippines | Finance |
| 42 | CORP 42 | Sun Life of Canada (Philippines), Inc. | Finance |
| 43 | CORP 43 | San Miguel Energy Corp. | Energy And Power |
| 44 | CORP 44 | Samsung Electro-Mechanics Philippines Corp. | Industrial |
| 45 | CORP 45 | PHOENIX Petroleum Philippines, Inc. | Industrial |
| 46 | CORP 46 | HGST Philippines Corp. | Technology |
| 47 | CORP 47 | Century Pacific Food, Inc. | Industrial |
| Criteria | Criteria | ||
|---|---|---|---|
| C1 | (0.036, 0.938, 0.025) | C10 | (0.039, 0.936, 0.025) |
| C2 | (0.035, 0.938, 0.027) | C11 | (0.041, 0.932, 0.027) |
| C3 | (0.035, 0.940, 0.025) | C12 | (0.037, 0.936, 0.026) |
| C4 | (0.035, 0.941, 0.024) | C13 | (0.033, 0.941, 0.025) |
| C5 | (0.037, 0.937, 0.026) | C14 | (0.031, 0.947, 0.022) |
| C6 | (0.033, 0.942, 0.025) | C15 | (0.038, 0.937, 0.026) |
| C7 | (0.040, 0.932, 0.028) | C16 | (0.042, 0.932, 0.025) |
| C8 | (0.042, 0.933, 0.026) | C17 | (0.044, 0.929, 0.027) |
| C9 | (0.042, 0.933, 0.025) |
| Criteria | Criteria | ||
|---|---|---|---|
| C1 | (0.045, 0.936, 0.019) | C10 | (0.038, 0.944, 0.018) |
| C2 | (0.027, 0.960, 0.013) | C11 | (0.039, 0.942, 0.019) |
| C3 | (0.039, 0.943, 0.018) | C12 | (0.043, 0.938, 0.019) |
| C4 | (0.031, 0.953, 0.015) | C13 | (0.034, 0.949, 0.017) |
| C5 | (0.025, 0.962, 0.013) | C14 | (0.024, 0.961, 0.014) |
| C6 | (0.022, 0.966, 0.013) | C15 | (0.029, 0.957, 0.014) |
| C7 | (0.028, 0.958, 0.014) | C16 | (0.037, 0.947, 0.016) |
| C8 | (0.048, 0.931, 0.020) | C17 | (0.040, 0.943, 0.017) |
| C9 | (0.049, 0.930, 0.020) |
| Rank | Corporation |
|---|---|
| 1 | PMFTC, Inc. |
| 2 | Puregold Price Club, Inc. |
| 3 | Century Pacific Food, Inc. |
| 4 | Zuellig Pharma Corp. |
| 5 | Accenture, Inc. |
| 6 | STMicroelectronics, Inc. |
| 7 | Samsung Electro-Mechanics Philippines Corp. |
| 8 | Toshiba Information Equipment (Philippines), Inc. |
| 9 | Petron Corp. |
| 10 | PHOENIX Petroleum Philippines, Inc. |
| 11 | TI (Philippines), Inc. |
| 12 | Pilipinas Shell Petroleum Corp. |
| 13 | Mercury Drug Corp. |
| 14 | BDO Unibank, Inc. |
| 15 | Epson Precision (Philippines), Inc. |
| 16 | Unioil Petroleum Philippines, Inc. |
| 17 | Philippine Associated Smelting and Refining Corp. |
| 18 | HGST Philippines Corp. |
| 19 | Bank of the Philippine Islands |
| 20 | SM Prime Holdings, Inc. |
| 21 | PLDT, Inc. |
| 22 | Procter & Gamble Philippines, Inc. |
| 23 | Zenith Foods Corp. |
| 24 | San Miguel Energy Corp. |
| 25 | Nestle Philippines, Inc |
| 26 | Union Bank of the Philippines |
| 27 | Sun Life of Canada (Philippines), Inc. |
| 28 | Philippine Seven Corp. |
| 29 | Chevron Philippines, Inc. |
| 30 | Globe Telecom, Inc. |
| 31 | Manila Electric Co. |
| 32 | Supervalue, Inc. |
| 33 | Security Bank Corp. |
| 34 | China Banking Corp. |
| 35 | Philippine National Bank |
| 36 | House Technology Industries Pte Ltd. |
| 37 | Universal Robina Corp. |
| 38 | National Grid Corp. of the Philippines |
| 39 | Smart Communications, Inc. |
| 40 | Coca-Cola Beverages Philippines, Inc. |
| 41 | JT International (Philippines), Inc. |
| 42 | San Miguel Brewery, Inc. |
| 43 | Robinson’s Supermarket Corp. |
| 44 | Philippine Airlines, Inc. |
| 45 | Rizal Commercial Banking Corp. |
| 46 | Landbank of the Philippines |
| 47 | Toyota Motor Philippines, Corp. |
| Rank | Corporation |
|---|---|
| 1 | PLDT, Inc. |
| 2 | Philippine Associated Smelting and Refining Corp. |
| 3 | San Miguel Brewery, Inc. |
| 4 | JT International (Philippines), Inc. |
| 5 | Petron Corp. |
| 6 | TI (Philippines), Inc. |
| 7 | San Miguel Energy Corp. |
| 8 | Puregold Price Club, Inc. |
| 9 | Century Pacific Food, Inc. |
| 10 | Epson Precision (Philippines), Inc. |
| 11 | HGST Philippines Corp. |
| 12 | Robinson’s Supermarket Corp. |
| 13 | PMFTC, Inc. |
| 14 | SM Prime Holdings, Inc. |
| 15 | Toyota Motor Philippines, Corp. |
| 16 | Chevron Philippines, Inc. |
| 17 | National Grid Corp. of the Philippines |
| 18 | Security Bank Corp. |
| 19 | PHOENIX Petroleum Philippines, Inc. |
| 20 | China Banking Corp. |
| 21 | Sun Life of Canada (Philippines), Inc. |
| 22 | Manila Electric Co. |
| 23 | Philippine Seven Corp. |
| 24 | Procter & Gamble Philippines, Inc. |
| 25 | Toshiba Information Equipment (Philippines), Inc. |
| 26 | Pilipinas Shell Petroleum Corp. |
| 27 | Philippine National Bank |
| 28 | Supervalue, Inc. |
| 29 | Globe Telecom, Inc. |
| 30 | Union Bank of the Philippines |
| 31 | House Technology Industries Pte Ltd. |
| 32 | Zuellig Pharma Corp. |
| 33 | Samsung Electro-Mechanics Philippines Corp. |
| 34 | Smart Communications, Inc. |
| 35 | Nestle Philippines, Inc. |
| 36 | STMicroelectronics, Inc. |
| 37 | Universal Robina Corp. |
| 38 | Accenture, Inc. |
| 39 | BDO Unibank, Inc. |
| 40 | Mercury Drug Corp. |
| 41 | Philippine Airlines, Inc. |
| 42 | Rizal Commercial Banking Corp. |
| 43 | Bank of the Philippine Islands |
| 44 | Unioil Petroleum Philippines, Inc. |
| 45 | Coca-Cola Beverages Philippines, Inc. |
| 46 | Zenith Foods Corp. |
| 47 | Landbank of the Philippines |
| Corporations | SDG-Vision-Statement Semantic Similarity | ||||
|---|---|---|---|---|---|
| IF-PROBID | IF-TOPSIS | IF-CODAS | IF-EDAS | IF-VIKOR | |
| CORP 1 | 30 | 32 | 30 | 33 | 33 |
| CORP 2 | 14 | 14 | 10 | 14 | 18 |
| CORP 3 | 8 | 10 | 13 | 10 | 10 |
| CORP 4 | 1 | 1 | 1 | 1 | 1 |
| CORP 5 | 13 | 13 | 12 | 13 | 7 |
| CORP 6 | 11 | 8 | 6 | 6 | 8 |
| CORP 7 | 25 | 21 | 18 | 26 | 28 |
| CORP 8 | 30 | 32 | 30 | 33 | 33 |
| CORP 9 | 1 | 1 | 1 | 1 | 1 |
| CORP 10 | 6 | 7 | 8 | 7 | 9 |
| CORP 11 | 8 | 10 | 13 | 10 | 10 |
| CORP 12 | 17 | 17 | 17 | 20 | 21 |
| CORP 13 | 19 | 22 | 28 | 19 | 14 |
| CORP 14 | 37 | 39 | 39 | 35 | 26 |
| CORP 15 | 42 | 43 | 43 | 41 | 35 |
| CORP 16 | 38 | 40 | 44 | 40 | 38 |
| CORP 17 | 47 | 47 | 47 | 47 | 43 |
| CORP 18 | 20 | 25 | 26 | 18 | 15 |
| CORP 19 | 39 | 35 | 38 | 36 | 31 |
| CORP 20 | 43 | 44 | 41 | 42 | 36 |
| CORP 21 | 41 | 41 | 45 | 39 | 29 |
| CORP 22 | 46 | 46 | 46 | 46 | 32 |
| CORP 23 | 5 | 6 | 9 | 8 | 4 |
| CORP 24 | 7 | 9 | 15 | 12 | 6 |
| CORP 25 | 14 | 14 | 10 | 14 | 18 |
| CORP 26 | 33 | 31 | 33 | 30 | 27 |
| CORP 27 | 32 | 30 | 29 | 31 | 39 |
| CORP 28 | 44 | 42 | 40 | 44 | 47 |
| CORP 29 | 35 | 36 | 36 | 38 | 30 |
| CORP 30 | 4 | 4 | 5 | 4 | 13 |
| CORP 31 | 22 | 24 | 25 | 21 | 22 |
| CORP 32 | 28 | 29 | 32 | 27 | 16 |
| CORP 33 | 34 | 34 | 35 | 32 | 24 |
| CORP 34 | 40 | 37 | 34 | 43 | 45 |
| CORP 35 | 23 | 20 | 23 | 22 | 46 |
| CORP 36 | 45 | 45 | 42 | 45 | 44 |
| CORP 37 | 16 | 16 | 16 | 16 | 17 |
| CORP 38 | 36 | 38 | 37 | 37 | 41 |
| CORP 39 | 29 | 28 | 24 | 29 | 42 |
| CORP 40 | 21 | 19 | 19 | 23 | 25 |
| CORP 41 | 26 | 26 | 27 | 24 | 20 |
| CORP 42 | 27 | 27 | 22 | 28 | 40 |
| CORP 43 | 24 | 23 | 20 | 25 | 23 |
| CORP 44 | 10 | 5 | 4 | 5 | 12 |
| CORP 45 | 12 | 12 | 7 | 9 | 5 |
| CORP 46 | 18 | 18 | 21 | 17 | 37 |
| CORP 47 | 3 | 3 | 3 | 3 | 3 |
| Corporations | SDG-Mission-Statement Semantic Similarity | ||||
|---|---|---|---|---|---|
| IF-PROBID | IF-TOPSIS | IF-CODAS | IF-EDAS | IF-VIKOR | |
| CORP 1 | 22 | 26 | 29 | 18 | 14 |
| CORP 2 | 39 | 42 | 39 | 44 | 47 |
| CORP 3 | 8 | 7 | 7 | 9 | 22 |
| CORP 4 | 13 | 15 | 14 | 26 | 45 |
| CORP 5 | 40 | 41 | 42 | 41 | 35 |
| CORP 6 | 28 | 29 | 22 | 1 | 46 |
| CORP 7 | 33 | 35 | 30 | 36 | 27 |
| CORP 8 | 27 | 32 | 33 | 28 | 19 |
| CORP 9 | 6 | 25 | 28 | 22 | 15 |
| CORP 10 | 25 | 23 | 25 | 21 | 16 |
| CORP 11 | 5 | 6 | 6 | 8 | 11 |
| CORP 12 | 2 | 2 | 2 | 3 | 2 |
| CORP 13 | 43 | 43 | 43 | 42 | 30 |
| CORP 14 | 34 | 31 | 32 | 32 | 43 |
| CORP 15 | 3 | 3 | 4 | 5 | 3 |
| CORP 16 | 37 | 33 | 37 | 27 | 10 |
| CORP 17 | 20 | 18 | 12 | 29 | 34 |
| CORP 18 | 1 | 1 | 1 | 2 | 1 |
| CORP 19 | 4 | 4 | 3 | 6 | 6 |
| CORP 20 | 12 | 9 | 9 | 13 | 23 |
| CORP 21 | 44 | 45 | 45 | 46 | 42 |
| CORP 22 | 47 | 46 | 47 | 45 | 39 |
| CORP 23 | 31 | 27 | 26 | 33 | 25 |
| CORP 24 | 38 | 38 | 38 | 38 | 44 |
| CORP 25 | 10 | 10 | 11 | 12 | 13 |
| CORP 26 | 14 | 17 | 20 | 15 | 9 |
| CORP 27 | 29 | 24 | 27 | 19 | 7 |
| CORP 28 | 41 | 39 | 40 | 39 | 24 |
| CORP 29 | 26 | 37 | 35 | 35 | 26 |
| CORP 30 | 36 | 34 | 36 | 30 | 21 |
| CORP 31 | 24 | 22 | 23 | 24 | 31 |
| CORP 32 | 17 | 14 | 17 | 17 | 12 |
| CORP 33 | 16 | 16 | 19 | 16 | 18 |
| CORP 34 | 18 | 20 | 13 | 4 | 32 |
| CORP 35 | 46 | 47 | 46 | 47 | 40 |
| CORP 36 | 42 | 40 | 41 | 40 | 28 |
| CORP 37 | 45 | 44 | 44 | 43 | 41 |
| CORP 38 | 32 | 30 | 34 | 25 | 17 |
| CORP 39 | 23 | 21 | 18 | 31 | 38 |
| CORP 40 | 15 | 12 | 16 | 14 | 29 |
| CORP 41 | 30 | 28 | 24 | 34 | 33 |
| CORP 42 | 19 | 13 | 21 | 11 | 5 |
| CORP 43 | 7 | 5 | 8 | 7 | 4 |
| CORP 44 | 35 | 36 | 31 | 37 | 36 |
| CORP 45 | 21 | 19 | 15 | 23 | 20 |
| CORP 46 | 11 | 11 | 5 | 20 | 37 |
| CORP 47 | 9 | 8 | 10 | 10 | 8 |
| IF-PROBID | IF-TOPSIS | IF-CODAS | IF-EDAS | IF-VIKOR | |
|---|---|---|---|---|---|
| IF-PROBID | 1 | 0.9799 | 0.9807 | 0.9110 | 0.5959 |
| IF-TOPSIS | 0.9799 | 1 | 0.9738 | 0.9484 | 0.6588 |
| IF-CODAS | 0.9807 | 0.9738 | 1 | 0.8691 | 0.5358 |
| IF-EDAS | 0.9110 | 0.9484 | 0.8691 | 1 | 0.8145 |
| IF-VIKOR | 0.5959 | 0.6588 | 0.5358 | 0.8145 | 1 |
| IF-PROBID | IF-TOPSIS | IF-CODAS | IF-EDAS | IF-VIKOR | |
|---|---|---|---|---|---|
| IF-PROBID | 1 | 0.9889 | 0.9633 | 0.9896 | 0.8308 |
| IF-TOPSIS | 0.9889 | 1 | 0.9830 | 0.9860 | 0.8083 |
| IF-CODAS | 0.9633 | 0.9830 | 1 | 0.9603 | 0.7618 |
| IF-EDAS | 0.9896 | 0.9860 | 0.9603 | 1 | 0.8504 |
| IF-VIKOR | 0.8308 | 0.8083 | 0.7618 | 0.8504 | 1 |
Disclaimer/Publisher’s Note: The statements, opinions and data contained in all publications are solely those of the individual author(s) and contributor(s) and not of MDPI and/or the editor(s). MDPI and/or the editor(s) disclaim responsibility for any injury to people or property resulting from any ideas, methods, instructions or products referred to in the content. |
© 2025 by the authors. Licensee MDPI, Basel, Switzerland. This article is an open access article distributed under the terms and conditions of the Creative Commons Attribution (CC BY) license (https://creativecommons.org/licenses/by/4.0/).
Share and Cite
Anhao, F.; Karbassi Yazdi, A.; Tan, Y.; Ocampo, L. Integrating Large Language Models into a Novel Intuitionistic Fuzzy PROBID Method for Multi-Criteria Decision-Making Problems. Mathematics 2025, 13, 2878. https://doi.org/10.3390/math13172878
Anhao F, Karbassi Yazdi A, Tan Y, Ocampo L. Integrating Large Language Models into a Novel Intuitionistic Fuzzy PROBID Method for Multi-Criteria Decision-Making Problems. Mathematics. 2025; 13(17):2878. https://doi.org/10.3390/math13172878
Chicago/Turabian StyleAnhao, Ferry, Amir Karbassi Yazdi, Yong Tan, and Lanndon Ocampo. 2025. "Integrating Large Language Models into a Novel Intuitionistic Fuzzy PROBID Method for Multi-Criteria Decision-Making Problems" Mathematics 13, no. 17: 2878. https://doi.org/10.3390/math13172878
APA StyleAnhao, F., Karbassi Yazdi, A., Tan, Y., & Ocampo, L. (2025). Integrating Large Language Models into a Novel Intuitionistic Fuzzy PROBID Method for Multi-Criteria Decision-Making Problems. Mathematics, 13(17), 2878. https://doi.org/10.3390/math13172878

