Optimizing Traveler Behavior Between MADINA and JEDDA Using UPPAAL Stratego: A Stochastic Priced Timed Games Approach
Abstract
1. Introduction
- A comprehensive mathematical model that integrates stochastic elements to capture the variability in travel conditions and choices.
- The application of the UPPAAL Stratego tool to compute and evaluate multiple strategies for optimizing travel.
- An analysis of the implications of traveler behavior in the context of urban transportation planning.
- A demonstration of the theoretical contributions of our model, highlighting its applicability to real-world scenarios and its potential to inform future research in urban mobility optimization.
2. Related Work
3. Preliminaries
- P is a finite set of states;
- A is a finite set of actions available to players;
- is a transition relation that specifies how actions lead from one state to another;
- is a cost function that assigns a non-negative cost to each transition;
- is a stochastic mechanism that describes probabilities associated with transitions, reflecting the uncertainty in the system;
- is a set of timing constraints that dictate the temporal aspects of the game.
4. Model Implementation
- Car Option: Choosing the car presents two potential outcomes based on traffic conditions:
- Easy_Car State: The traveler may experience an easy and fast trip, with a travel time ranging from 220 to 240 min if traffic permits. This scenario has a high likelihood of occurring, with a probability weight of 5 out of 7.
- Heavy_Car State: However, there is a 2 in 7 risk of encountering heavy traffic, which can significantly prolong the trip. In this case, the travel time may extend to 280 to 300 min.
- Train Option: Opting for the train involves a different set of dynamics:
- Waiting Time: The traveler may experience a waiting time of up to 6 min before boarding.
- Go_Train State: The likelihood of successfully boarding the train is quite high, estimated at 9 out of 10. Once on board, the journey to JEDDA takes approximately 110 to 120 min.
- Wait_Train State: There is a small risk (1 out of 10) that the train may be canceled, leaving the traveler in a state of uncertainty. If this occurs, the traveler must decide whether to switch to another train or return home to MADINA, necessitating a reevaluation of their travel plans.
- Bus Option: The bus option also involves periodic schedules and similar risk factors:
- Waiting Time: Like the train, the bus may require a waiting time of up to 6 min before departure.
- Go_Bus State: The probability of successfully boarding the bus is also high, at 9 out of 10. Once on the bus, the traveler faces two potential scenarios based on road conditions:
- −
- Easy_Bus State: If traffic permits, the bus journey could be easy and fast, taking 280 to 300 min, with a likelihood of 5 out of 7.
- −
- Heavy_Bus State: Conversely, there is a 2 in 7 risk of heavy traffic, which could extend the journey to 340 to 360 min.
- Wait_Bus State: Similar to the train, there is a 1 in 10 risk of the bus being canceled. Should this happen, the traveler would once again need to decide whether to wait for another bus or return home to MADINA.
5. Results and Discussion
5.1. Symbolic and Concrete Simulations
5.2. Verification and Strategy Generation
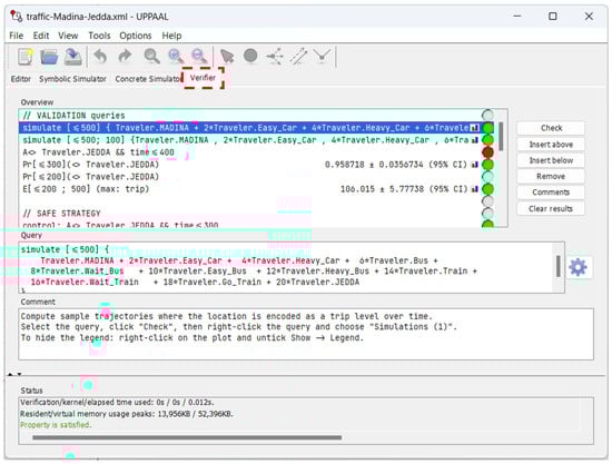
- Simulation Graphs: Visual representations showing the occupancy of different nodes over time, illustrating how the position of the traveler changes throughout the simulation. In the considered model, only one node can be occupied at any given time. When a transition is firable, an action will be taken, and the traveler will move from the current node to the destination node of the considered transition. This contrasts with models like timed Petri nets, where multiple nodes can be occupied simultaneously by tokens, allowing for a more flexible representation of states and transitions [37,38,39,40]. For more complex scenarios, the system may consist of a product of timed automata. In this case, the current state of the system is represented by the combination of the currently occupied nodes in each individual automaton. This means that the overall state reflects not just the position in one automaton but rather the collective state across all automata involved, providing a comprehensive view of the system’s dynamics. For instance, Figure 7 and Figure 8 are two possible simulation graphs for the query Q1. In the first case, the traveler reaches the final destination in approximately 185 min, while in the second situation, the trip takes approximately 370 min. Figure 9 corresponds to one hundred possible simulations, satisfying the query Q2. The horizontal axis corresponds to the progress of time, while the vertical axis indicates which node is currently occupied by the traveler. We used a different weight for each node in the model; for instance, the MADINA and JEDDA nodes take the lowest (0) and highest (20) weights, respectively. The other nodes take values of 2, 4, 6, …, 18. A step of 2 is taken between each two consecutive nodes to enhance clarity. Additionally, a different color is used for each node, and the sudden switch from one level/color to another corresponds to the move from one node to another. The horizontal lines represent the situation when the system is at the same node. For example, the blue vertical lines indicate the transition of the traveler from the MADINA node to the train node, while the horizontal blue lines denote the durations spent at this node. Next, the purple vertical lines represent the transition to the Go_Train node, with the horizontal purple lines indicating the time spent there. Subsequently, the pink vertical lines correspond to the arrival at the JEDDA node, and the horizontal pink lines show the duration spent at this node. It is also important to note that certain strategies do not allow for reaching the JEDDA destination. For instance, the green horizontal lines associated with the Wait_Bus node lack continuity, indicating that it is not possible to reach the destination from this node given the considered constraints. The figure shows that, in most cases, the time for reaching the destination is between 270 and 324 min. This range is likely associated with the use of a car for travel, as this mode of transportation minimizes the risk of waiting for public transport and eliminates unnecessary delays. Consequently, the traveler experiences a more direct and efficient journey, resulting in the observed time frame.
- Probability Density Distribution: A function that describes the likelihood of a random variable falling within a particular range of values, providing insight into the distribution of outcomes. In the context of UPPAAL Stratego, this distribution plays a crucial role in analyzing the performance of stochastic systems. It allows for the evaluation of various strategies by quantifying the probabilities associated with different outcomes, such as the time to reach a destination or the likelihood of encountering specific events. By leveraging the probability density distribution, researchers can make informed decisions about optimizing strategies in uncertain environments, thus enhancing the overall efficiency and effectiveness of the modeled system. For instance, the probability density distribution for the query Q4 is shown in Figure 10. We can observe that the probability density reaches its maximum during the duration between 33 and 108 min. Following this peak, it decreases gradually within the interval from 108 to 183 min. Afterward, it experiences another increase before declining once more.
- Probability Density Confidence Intervals: Ranges within which the true probability density function is expected to lie, reflecting the uncertainty in the estimate. In the framework of UPPAAL Stratego, these confidence intervals serve as a critical tool for understanding the reliability of the probabilistic outcomes generated by the model. They encapsulate the uncertainty inherent in the estimates, allowing researchers to gauge how robust different strategies are under varying conditions. By analyzing these intervals, one can discern the range in which actual performance metrics are likely to reside, thereby empowering decision-makers to optimize system behaviors effectively, even in the face of uncertainty. For example, Figure 11 illustrates probability density confidence intervals for the query Q4. We can observe that the upper and lower limits have nearly identical shapes, both reaching their maximum values within the same interval (between 33 and 108 min) and increasing or decreasing simultaneously at the same instants.
- Cumulative Probability Distribution: A function that indicates the probability that a random variable takes on a value less than or equal to a specific value, useful for understanding the likelihood of outcomes up to a certain point. In the context of UPPAAL Stratego, the cumulative probability distribution is instrumental in analyzing the overall performance of stochastic systems. It provides a comprehensive view of the probabilities associated with various outcomes, allowing researchers to assess how likely it is for a traveler to reach a destination within a certain time frame. This distribution not only aids in evaluating the effectiveness of different strategies but also highlights critical thresholds that can inform decision-making processes, thereby enhancing the strategic planning in uncertain environments. The cumulative probability distribution for the query Q4 is shown in Figure 12. We can observe that the slope of the curve representing the cumulative probability density distribution remains constant until 123 min. It then decreases and stays stable until 192 min. At this point, it increases again before experiencing a final decrease between 238 and 261 min.
- Cumulative Probability Confidence Intervals: Ranges that provide an estimate of uncertainty around the cumulative probability distribution, indicating where the true cumulative probabilities are likely to fall. Within the framework of UPPAAL Stratego, these confidence intervals are essential for quantifying the reliability of cumulative probability estimates. They allow researchers to understand the degree of uncertainty associated with the predicted cumulative outcomes, offering insights into how robust different strategies may be. By examining these intervals, decision-makers can better assess the likelihood of achieving desired results, thus facilitating more informed planning and optimization of systems under uncertain conditions. An example for the query Q4 is given in Figure 13. We can observe that the upper limit, lower limit, and cumulative probability density confidence intervals exhibit nearly identical shapes.
- The queries for the Safe Strategy are shown in Figure A1. The analysis begins by defining a control property that evaluates whether the traveler can select modes of transport to reach JEDDA within 400 min, irrespective of traffic conditions. Next, the tool is utilized to produce the GoSafe strategy, a fully permissive approach that meets this control property. Following this, the feasibility of reaching JEDDA within 400 min under the GoSafe strategy is assessed. This is accompanied by an estimation of the time required for the journey, with the clock time paused during this evaluation. Finally, an overview is generated to illustrate the allocation of time and the specific points at which time is spent while employing the GoSafe strategy.
- The simulation results for the Fast Strategy are illustrated in Figure A2. The results indicate that the probability of reaching JEDDA within 400 min while following the GoSafe strategy is 0.95. Additionally, the estimated time required to reach JEDDA is approximately 227.96 min.
- The queries for the Fast Strategy are shown in Figure A3. The GoFast strategy is introduced with the objective of reducing the travel time to JEDDA. Following this, the probabilities of arriving at JEDDA within 300 min and 400 min under the GoFast strategy are calculated. Additionally, the maximum time needed to reach JEDDA is estimated, with the clock time halted during this evaluation. Lastly, an overview is created to show the allocation of time and the specific points at which time is spent while using the GoFast strategy.
- The simulation results for the Fast Strategy are shown in Figure A4. The results show that the probabilities of arriving at JEDDA within both 300 min and 400 min are 0.95, with the maximum time needed to reach JEDDA estimated at 119.5 min.
- The queries for the Safe and Fast Strategy are illustrated in Figure A5. The GoFastSafe strategy is developed by optimizing the GoSafe strategy to reduce the travel time to JEDDA. This new strategy is evaluated by estimating the probabilities of reaching JEDDA within 200 and 400 min, as well as determining the time needed to reach JEDDA under the GoFastSafe strategy. Additionally, an overview is generated to illustrate how and when time is allocated while using this strategy.
- The simulation results for the Fast Strategy are given in Figure A6. The results obtained are similar to those achieved with the GoFast strategy, with the probabilities of reaching JEDDA within 200 and 400 min both measuring 0.95. Additionally, the time required to reach JEDDA is approximately 119.94 min.
6. Limitations
7. Future Works
8. Conclusions
Author Contributions
Funding
Data Availability Statement
Conflicts of Interest
Appendix A
| Listing A1. The UPAALL XML code of the considered system |
![]() ![]() ![]() ![]() |






References
- Sadaf, M.; Iqbal, Z.; Javed, A.R.; Saba, I.; Krichen, M.; Majeed, S.; Raza, A. Connected and automated vehicles: Infrastructure, applications, security, critical challenges, and future aspects. Technologies 2023, 11, 117. [Google Scholar] [CrossRef]
- Mirza, M.A.; Yu, J.; Raza, S.; Krichen, M.; Ahmed, M.; Khan, W.U.; Rabie, K.; Shongwe, T. DRL-assisted delay optimized task offloading in automotive-industry 5.0 based VECNs. J. King Saud Univ.-Comput. Inf. Sci. 2023, 35, 101512. [Google Scholar] [CrossRef]
- Jabbar, R.; Krichen, M.; Kharbeche, M.; Fetais, N.; Barkaoui, K. A formal model-based testing framework for validating an IoT solution for blockchain-based vehicles communication. In Proceedings of the 15th International Conference on Evaluation of Novel Approaches to Software Engineering, Prague, Czech Republic, 5–6 May 2020; SCITEPRESS-Science and Technology Publications: Setúbal, Portugal, 2020; pp. 595–602. [Google Scholar]
- Krichen, M. Formal methods and validation techniques for ensuring automotive systems security. Information 2023, 14, 666. [Google Scholar] [CrossRef]
- de Dios Ortúzar, J.; Willumsen, L.G. Modelling Transport; John Wiley & Sons: Hoboken, NJ, USA, 2024. [Google Scholar]
- Ulvi, H.; Yerlikaya, M.A.; Yildiz, K. Urban Traffic Mobility Optimization Model: A Novel Mathematical Approach for Predictive Urban Traffic Analysis. Appl. Sci. 2024, 14, 5873. [Google Scholar] [CrossRef]
- Lidiia, S.; Myroslava, S.; Iryna, S. Modeling of regional freight flows of road transport in Ukraine. Intellectualization Logist. Supply Chain. Manag. 2021, 6, 6–22. [Google Scholar]
- Ghaemi, S.A.; Hadji Hosseinlou, M. Modeling the Urban Freight-Transportation System Using the System Dynamics Approach. Systems 2023, 11, 409. [Google Scholar] [CrossRef]
- Li, J.; Xiang, T.; He, L. Modeling epidemic spread in transportation networks: A review. J. Traffic Transp. Eng. (Engl. Ed.) 2021, 8, 139–152. [Google Scholar] [CrossRef]
- Göttmann, H.; Caesar, B.; Beers, L.; Lochau, M.; Schürr, A.; Fay, A. Cost-sensitive precomputation of real-time-aware reconfiguration strategies based on stochastic priced timed games. Softw. Syst. Model. 2024, 1–31. [Google Scholar] [CrossRef]
- Bertrand, N.; Bouyer, P.; Brihaye, T.; Menet, Q.; Baier, C.; Größer, M.; Jurdzinski, M. Stochastic timed automata. Log. Methods Comput. Sci. 2014, 10. [Google Scholar] [CrossRef]
- Göttmann, H.; Caesar, B.; Beers, L.; Lochau, M.; Schürr, A.; Fay, A. Precomputing reconfiguration strategies based on stochastic timed game automata. In Proceedings of the 25th International Conference on Model Driven Engineering Languages and Systems, Montreal, QC, Canada, 16–21 October 2022; pp. 31–42. [Google Scholar]
- Thamilselvam, B.; Kalyanasundaram, S.; Rao, M.P. Scalable coordinated intelligent traffic light controller for heterogeneous traffic scenarios using UPPAAL STRATEGO. In Proceedings of the 2021 IEEE International Conference on COMmunication Systems & NETworkS (COMSNETS), Bangalore, India, 5–9 January 2021; pp. 404–412. [Google Scholar]
- Naeem, M.; Gu, R.; Seceleanu, C.; Guldstrand Larsen, K.; Nielsen, B.; Albano, M. Energy-Efficient Motion Planning for Autonomous Vehicles Using Uppaal Stratego. In International Symposium on Theoretical Aspects of Software Engineering; Springer: Cham, Switzerland, 2024; pp. 356–373. [Google Scholar]
- Thamilselvam, B.; Kalyanasundaram, S.; Rao, M.P. Coordinated intelligent traffic lights using Uppaal Stratego. In Proceedings of the 2019 IEEE 11th International Conference on Communication Systems & Networks (COMSNETS), Bangalore, India, 7–11 January 2019; pp. 789–794. [Google Scholar]
- Hasrat, I.R.; Jensen, P.G.; Larsen, K.G.; Srba, J. A toolchain for domestic heat-pump control using Uppaal Stratego. Sci. Comput. Program. 2023, 230, 102987. [Google Scholar] [CrossRef]
- Jensen, P.G.; Larsen, K.G.; Mikučionis, M. Playing Wordle with Uppaal Stratego. In A Journey from Process Algebra via Timed Automata to Model Learning: Essays Dedicated to Frits Vaandrager on the Occasion of His 60th Birthday; Springer: Cham, Switzerland, 2022; pp. 283–305. [Google Scholar]
- David, A.; Jensen, P.G.; Larsen, K.G.; Mikučionis, M.; Taankvist, J.H. Uppaal stratego. In Tools and Algorithms for the Construction and Analysis of Systems, Proceedings of the 21st International Conference, TACAS 2015, Held as Part of the European Joint Conferences on Theory and Practice of Software, ETAPS 2015, London, UK, 11–18 April 2015; Proceedings 21; Springer: Berlin/Heidelberg, Germany, 2015; pp. 206–211. [Google Scholar]
- Valente, E.; Avram, C.; Machado, J.; Astilean, A. An innovative approach for modelling urban road traffic using timed automata and formal methods. J. Adv. Transp. 2018, 2018, 6269526. [Google Scholar] [CrossRef]
- Avram, C.; Machado, J.; Aştilean, A. Methods for modeling urban road traffic using timed automata. In Advances in Design, Simulation and Manufacturing III: Proceedings of the 3rd International Conference on Design, Simulation, Manufacturing: The Innovation Exchange, DSMIE-2020, Kharkiv, Ukraine, 9–12 June 2020—Volume 1: Manufacturing and Materials Engineering; Springer: Cham, Switzerland, 2020; pp. 97–107. [Google Scholar]
- Avram, C.; Bezerra, K.; Radu, D.; Machado, J.; Astilean, A. A Formal Approach for Railroad Traffic Modelling Using Timed Automata. In Innovation, Engineering and Entrepreneurship; Springer: Cham, Switzerland, 2019; pp. 307–314. [Google Scholar]
- Kamput, A.; Dechsupa, C.; Vatanawood, W.; Pomsiri, S. Scalable Timed-Automata Models for Traffic Light Control Systems: Challenges and Solutions in Formal Verification. IEEE Access 2024, 12, 124260–124281. [Google Scholar] [CrossRef]
- Lukács, G.; Bartha, T. Formal modeling and verification of the functionality of electronic urban railway control systems through a case study. Urban Rail Transit 2022, 8, 217–245. [Google Scholar] [CrossRef]
- Kang, E.Y.; Huang, L.; Mu, D. Formal verification of energy and timed requirements for a cooperative automotive system. In Proceedings of the 33rd Annual ACM Symposium on Applied Computing, Pau, France, 9–13 April 2018; pp. 1492–1499. [Google Scholar]
- Mehdipour, N.; Althoff, M.; Tebbens, R.D.; Belta, C. Formal methods to comply with rules of the road in autonomous driving: State of the art and grand challenges. Automatica 2023, 152, 110692. [Google Scholar] [CrossRef]
- Ferrari, A.; Beek, M.H.T. Formal methods in railways: A systematic mapping study. ACM Comput. Surv. 2022, 55, 1–37. [Google Scholar] [CrossRef]
- ter Beek, M.H. Formal Methods and Tools Applied in the Railway Domain. In Proceedings of the International Conference on Rigorous State-Based Methods, Bergamo, Italy, 25–28 June 2024; Springer: Cham, Switerland, 2024; pp. 3–21. [Google Scholar]
- Hammad, A.; Mountassir, H. Verification of real-time systems: Application to the transportation domain. In Proceedings of the 2009 IEEE 3rd International Conference on New Technologies, Mobility and Security, Cairo, Egypt, 20–23 December 2009; pp. 1–5. [Google Scholar]
- Cerone, A.; Roggenbach, M. Formal Methods-Fun for Everybody; Springer: Cham, Switzerland, 2021. [Google Scholar]
- ter Beek, M.H.; Larsen, K.G.; Ničković, D.; Willemse, T.A. Formal methods and tools for industrial critical systems. Int. J. Softw. Tools Technol. Transf. 2022, 24, 325–330. [Google Scholar] [CrossRef]
- Canfora, G.; Mercaldo, F.; Santone, A. A novel classification technique based on formal methods. ACM Trans. Knowl. Discov. Data 2023, 17, 1–30. [Google Scholar] [CrossRef]
- Gossen, F.; Margaria, T.; Steffen, B. Towards explainability in machine learning: The formal methods way. IT Prof. 2020, 22, 8–12. [Google Scholar] [CrossRef]
- Mishra, A.D.; Mustafa, K. A review on security requirements specification by formal methods. Concurr. Comput. Pract. Exp. 2022, 34, e6702. [Google Scholar] [CrossRef]
- Huang, X.; Ruan, W.; Tang, Q.; Zhao, X. Bridging formal methods and machine learning with global optimisation. In Proceedings of the International Conference on Formal Engineering Methods, Madrid, Spain, 24–27 October 2022; Springer: Cham, Switzerland, 2022; pp. 1–19. [Google Scholar]
- Dongol, B.; Dubois, C.; Hallerstede, S.; Hehner, E.; Morgan, C.; Müller, P.; Ribeiro, L.; Silva, A.; Smith, G.; de Vink, E. On formal methods thinking in computer science education. Form. Asp. Comput. 2024. [Google Scholar] [CrossRef]
- Siegel, A.; Santomauro, M.; Dyer, T.; Nelson, T.; Krishnamurthi, S. Prototyping formal methods tools: A protocol analysis case study. In Protocols, Strands, and Logic: Essays Dedicated to Joshua Guttman on the Occasion of His 66.66th Birthday; Springer: Cham, Switzerland, 2021; pp. 394–413. [Google Scholar]
- Liu, G. Petri Nets: Theoretical Models and Analysis Methods for Concurrent Systems; Springer Nature: Singapore, 2022. [Google Scholar]
- Pencolé, Y.; Subias, A. Diagnosability of event patterns in safe labeled time Petri nets: A model-checking approach. IEEE Trans. Autom. Sci. Eng. 2021, 19, 1151–1162. [Google Scholar] [CrossRef]
- Huang, B.; Zhou, M.; Abusorrah, A.; Sedraoui, K. Scheduling robotic cellular manufacturing systems with timed Petri net, A* search, and admissible heuristic function. IEEE Trans. Autom. Sci. Eng. 2020, 19, 243–250. [Google Scholar] [CrossRef]
- Shailesh, T.; Nayak, A.; Prasad, D. An UML based performance evaluation of real-time systems using timed petri net. Computers 2020, 9, 94. [Google Scholar] [CrossRef]













| Ref. | Focus | Key Contributions |
|---|---|---|
| [19] | Urban Traffic Management | Proposes a flexible approach using cellular and timed automata for dynamic traffic behavior modeling. |
| [20] | Traffic Cellular Automata Model | Enhances urban transport efficiency; integrates real-time data for congestion management. |
| [21] | Railway Transport Systems | Introduces a framework with timed automata for simulating railway interactions and infrastructure. |
| [22] | Smart Traffic Light Control | Utilizes UPPAAL for scalable traffic light systems; emphasizes safety and performance improvements. |
| [23] | Electronic Urban Railway Control | Develops a formal methodology for safe railway control systems, improving specification processes. |
| [24] | Safety-Critical Automotive Systems | Extends East-adl with probabilistic features; translates energy-aware behaviors for verification. |
| [25] | Autonomous Driving | Reviews formal methods for vehicle behavior specification and verification, focusing on safety. |
| [26] | Railway Systems | Conducts a mapping study on formal methods, advocating for empirical research in lower-level phases. |
| [27] | State-Based Formal Methods | Highlights usability challenges in railway engineering; calls for collaboration between researchers and practitioners. |
| [28] | Real-Time Systems in Land Transportation | Models automated vehicles with timed automata, emphasizing nonfunctional properties for reliability. |
| Query | Description | Validation Status |
|---|---|---|
| Q1 | Compute a sample trajectory where the location is encoded as a trip level over time. | Validated |
| Q2 | Show an overview of when and where most of the time is being spent. | Validated |
| Q3 | Is it possible that we can always reach JEDDA within 400 min? | Not Validated |
| Q4 | What is the probability of reaching JEDDA within 300 min? | Validated |
| Q5 | Estimate the average trip time to JEDDA by inspecting the probability distribution over time. | Validated |
| Q6 | Estimate the maximum time needed to reach JEDDA, where the clock time is stopped in JEDDA. | Validated |
Disclaimer/Publisher’s Note: The statements, opinions and data contained in all publications are solely those of the individual author(s) and contributor(s) and not of MDPI and/or the editor(s). MDPI and/or the editor(s) disclaim responsibility for any injury to people or property resulting from any ideas, methods, instructions or products referred to in the content. |
© 2024 by the authors. Licensee MDPI, Basel, Switzerland. This article is an open access article distributed under the terms and conditions of the Creative Commons Attribution (CC BY) license (https://creativecommons.org/licenses/by/4.0/).
Share and Cite
Krichen, M.; Harbaoui, A. Optimizing Traveler Behavior Between MADINA and JEDDA Using UPPAAL Stratego: A Stochastic Priced Timed Games Approach. Mathematics 2024, 12, 3421. https://doi.org/10.3390/math12213421
Krichen M, Harbaoui A. Optimizing Traveler Behavior Between MADINA and JEDDA Using UPPAAL Stratego: A Stochastic Priced Timed Games Approach. Mathematics. 2024; 12(21):3421. https://doi.org/10.3390/math12213421
Chicago/Turabian StyleKrichen, Moez, and Ahmed Harbaoui. 2024. "Optimizing Traveler Behavior Between MADINA and JEDDA Using UPPAAL Stratego: A Stochastic Priced Timed Games Approach" Mathematics 12, no. 21: 3421. https://doi.org/10.3390/math12213421
APA StyleKrichen, M., & Harbaoui, A. (2024). Optimizing Traveler Behavior Between MADINA and JEDDA Using UPPAAL Stratego: A Stochastic Priced Timed Games Approach. Mathematics, 12(21), 3421. https://doi.org/10.3390/math12213421





