Multi-Strategy Enhanced Crested Porcupine Optimizer: CAPCPO
Abstract
1. Introduction
2. Overview of the Crested Porcupine Optimizer
2.1. Initialization
2.2. Cyclic Population Reduction Technique
2.3. Exploration Phase
2.4. Exploitation Phase
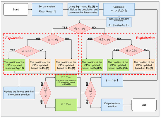
3. The Proposed CAPCPO
3.1. Composite Cauchy Mutation Strategy
3.2. Adaptive Dynamic Adjustment Strategy
3.3. Population Mutation Strategy
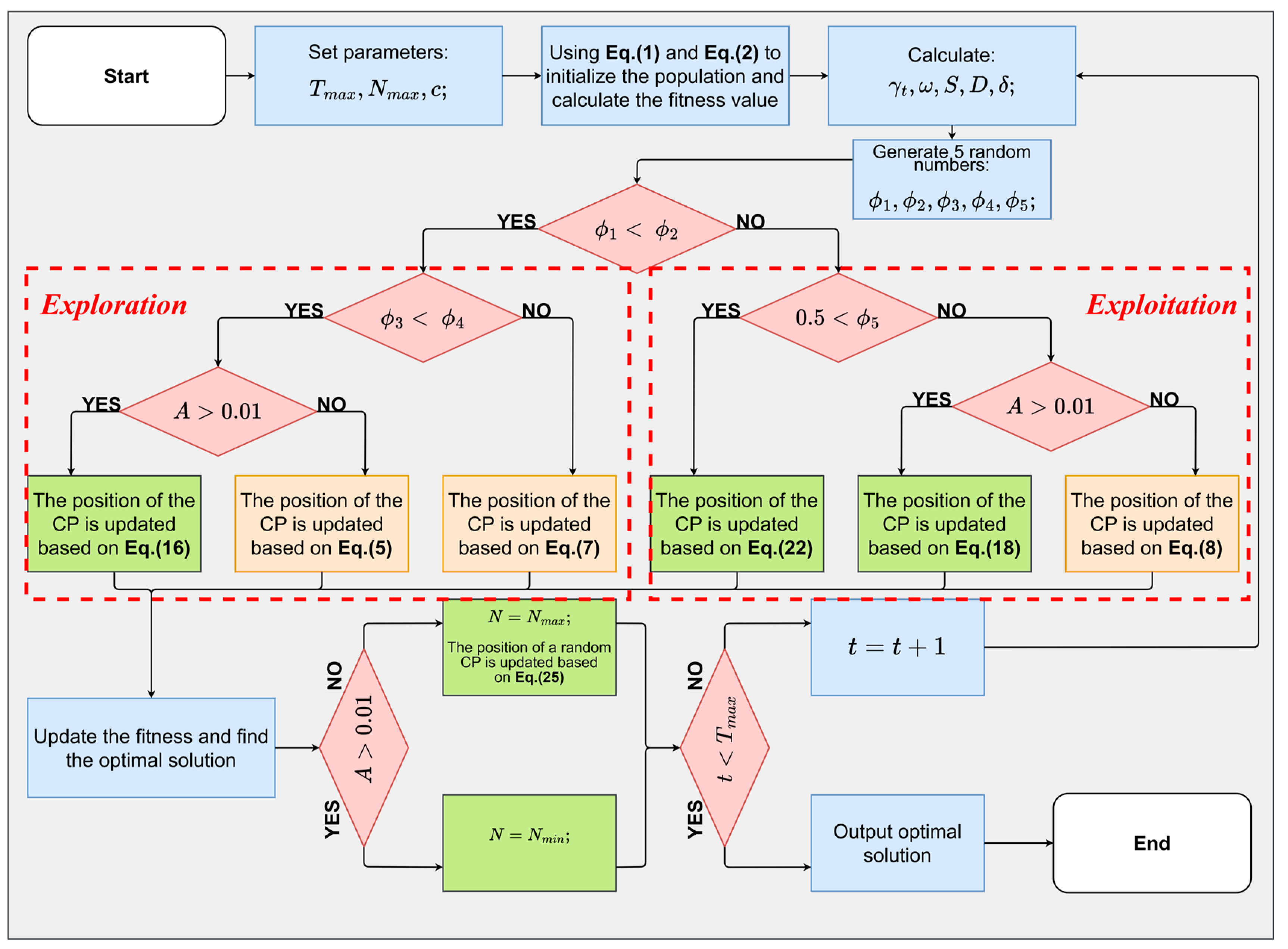
3.4. The Detail of Our Proposed CAPCPO
| Algorithm 1: The pseudo-code of the CAPCPO algorithm. |
| Input: Parameters of CAPCPO, such as . Output: The optimal solution |
| 1: Set parameters . 2: Initialize the population by Equation (1) and Equation (2). 3: While do 4: Calculate the fitness of each population. 5: Determine the best () solution so far. 6: is updated based on Equation (11). 7: is updated based on Equation (20). 8: Generate five random numbers. 9: For do 10: Update parameters . 11: If //Exploration 12: If //First defense strategy 13: If 14: The position of CP is updated based on Equation (16). 15: Else 16: The position of CP is updated based on Equation (5). 17: Else //Second defense strategy 18: The position of CP is updated based on Equation (7). 19: Else //Exploitation phase 20: If //Third defense strategy 21: If 22: The position of CP is updated based on Equation (18). 23: Else 24: The position of CP is updated based on Equation (8). 25: Else //Fourth defense strategy 26: The position of CP is updated based on Equation (22). 27: End If 28: If 29: 30: If 31: 32: Else 33: The position of a random CP is updated based on Equation (25). 34: End If 35: 36: End For 37: End while 38: Return 39: Output the optimal solution |
3.5. Time Complexity Analysis
4. Experimental Results and Discussion
4.1. Benchmark Functions and Experimental Setup
4.1.1. Benchmark Functions
4.1.2. Experimental Setup
4.2. Influence of the Three Strategies
4.3. Qualitative Analysis
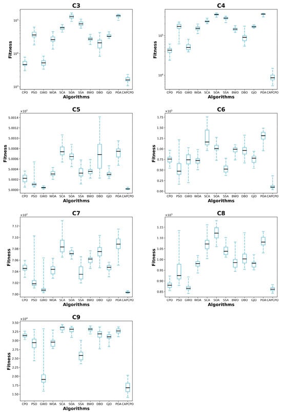
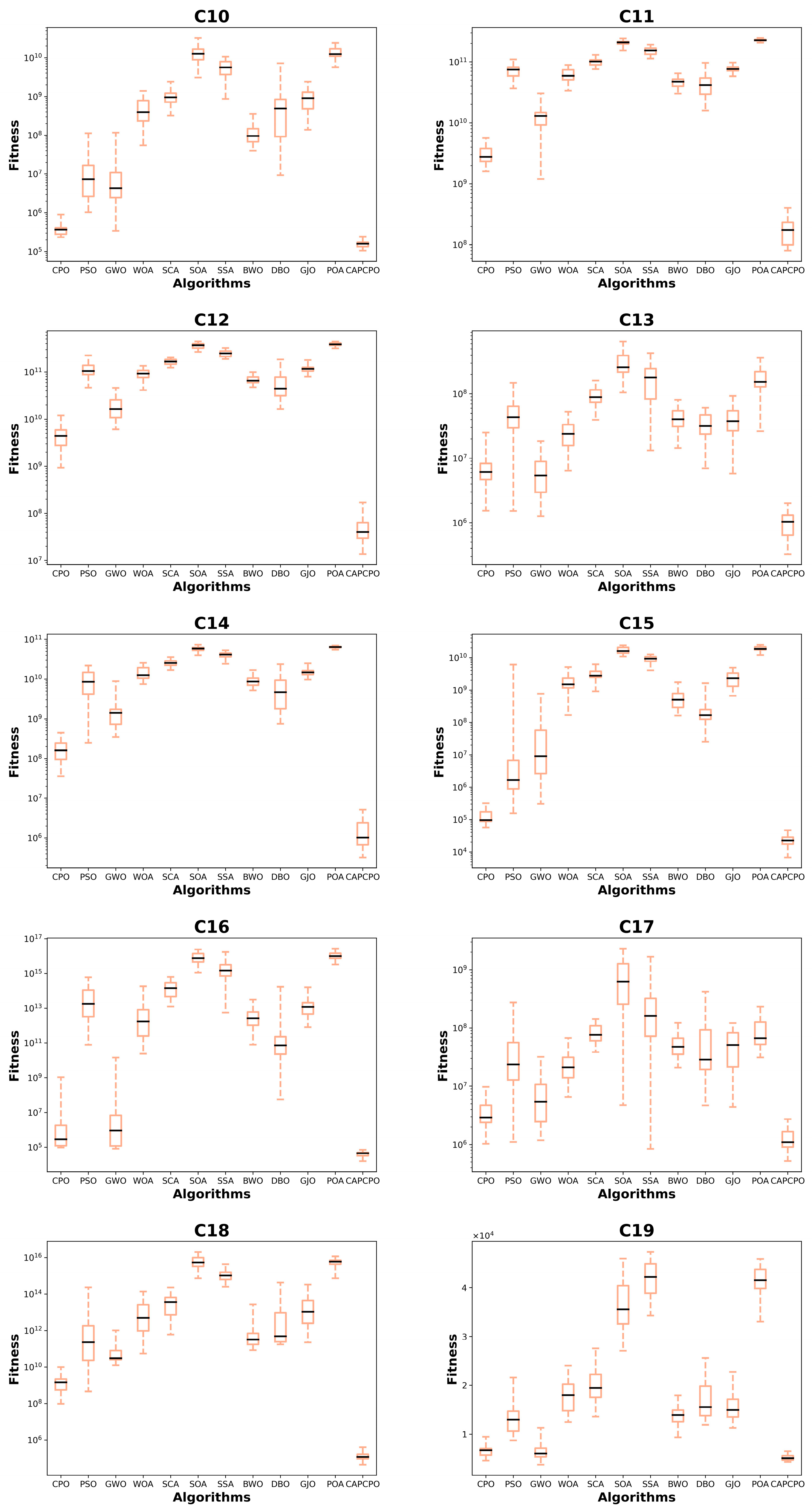
4.4. IEEE CEC2017: Results and Analysis
4.4.1. Exploitation Ability Analysis
4.4.2. Exploration Ability Analysis
4.4.3. Local Optimum Avoidance Ability Analysis
4.4.4. Scalability Analysis
4.5. IEEE CEC2019: Results and Analysis
4.6. IEEE CEC2022: Results and Analysis
4.7. Computational Effort Analysis
5. CAPCPO for Solving Engineering Problems
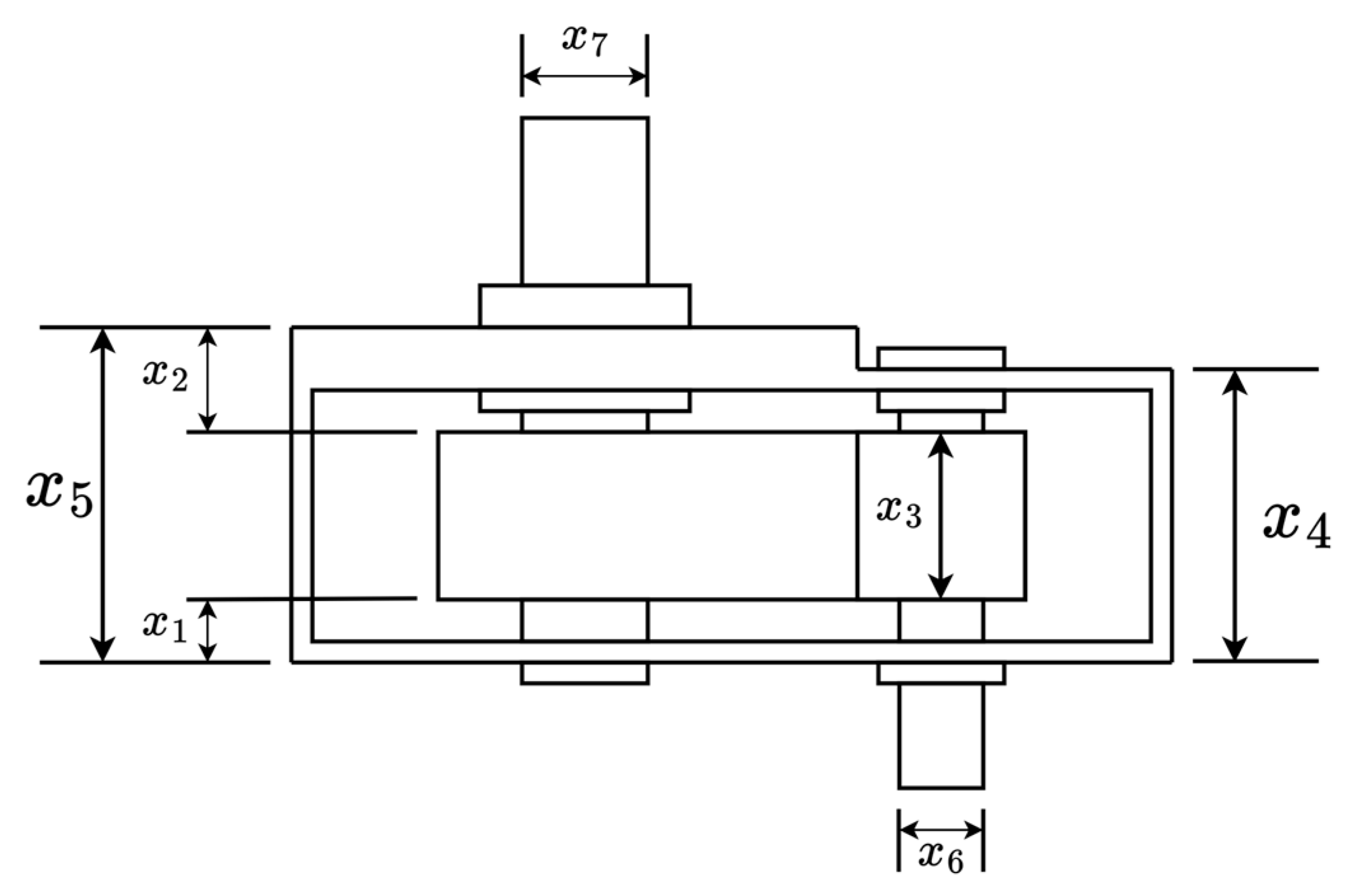
5.1. The Welded Beam Design Problem
- Welded beam design’s mathematical model:
- Solution representation:
- Consider = [] = []
- Objective function:
- Minimize
- Subject to seven constraints:
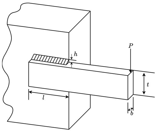
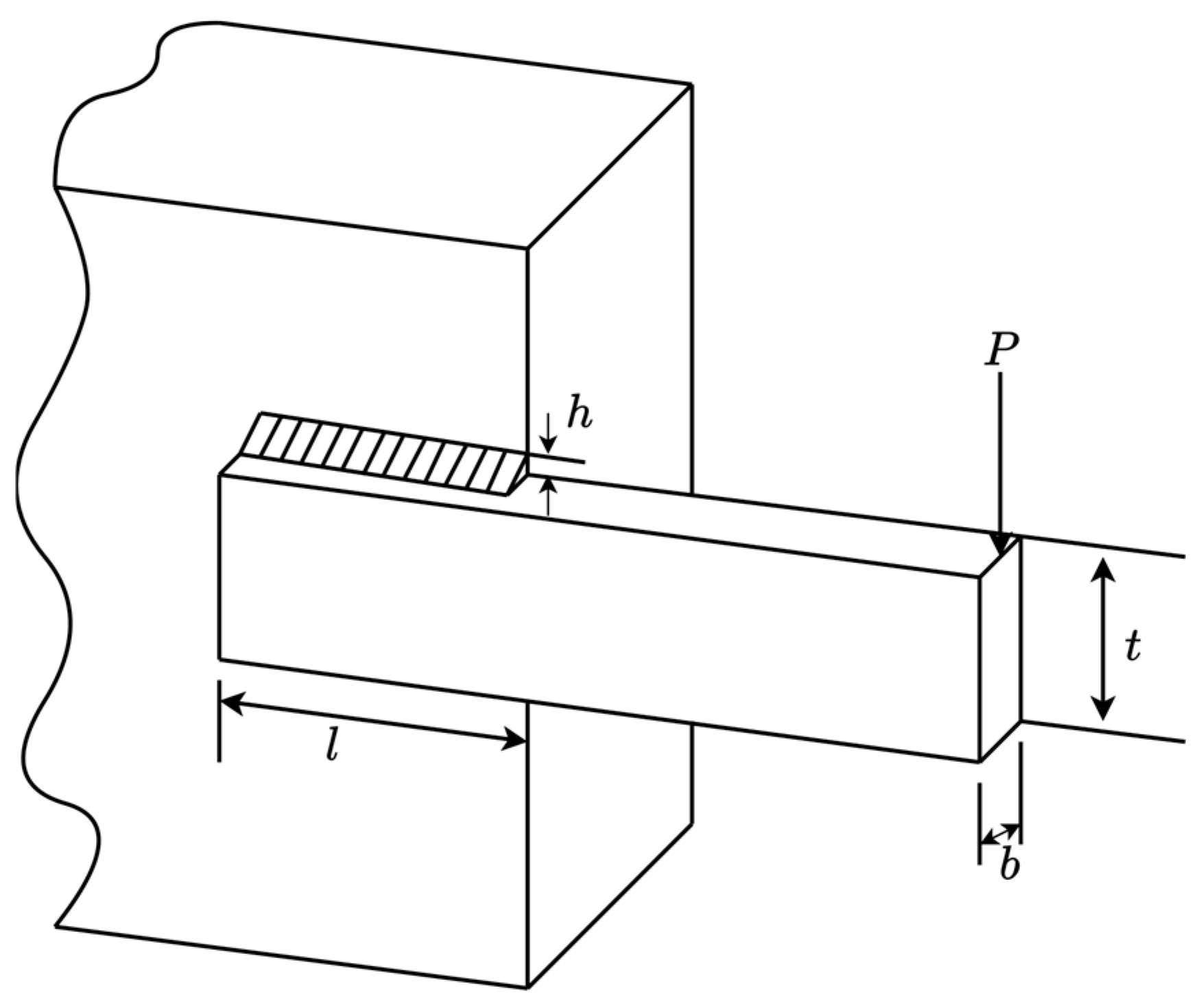
5.2. The Cantilever Beam Design Problem
- Cantilever beam design’s mathematical model:
- Solution representation:
- Consider = []
- Objective function:
- Minimize
- Subject to one constraint:
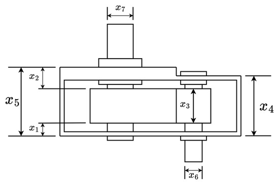
5.3. The Step-Cone Pulley Design Problem
- Step-cone pulley design’s mathematical model:
- Solution representation:
- Consider = []
- Objective function:
- Minimize
5.4. The Pressure Vessel Design Problem
- Pressure vessel design’s mathematical model:
- Solution representation:
- Consider = [] = []
- Objective function:
- Minimize
- Subject to four constraints:
5.5. The Tension/Compression Spring Design Problem
- Tension/compression spring design’s mathematical model:
- Solution representation:
- Consider = [] = []
- Objective function:
- Minimize
- Subject to four constraints:
5.6. The Three-Bar Truss Design Problem
- Three bar truss design’s mathematical model:
- Solution representation:
- Consider = []
- Objective function:
- Minimize
- Subject to three constraints:
5.7. The Speed Reducer Design Problem
- Speed reducer design’s mathematical model:
- Solution representation:
- Consider =
- Objective function:
- Minimize
6. Conclusions and Future Work
Author Contributions
Funding
Data Availability Statement
Conflicts of Interest
References
- Shehab, M.; Abualigah, L.; Al Hamad, H.; Alabool, H.; Alshinwan, M.; Khasawneh, A.M. Moth–flame optimization algorithm: Variants and applications. Neural Comput. Appl. 2020, 32, 9859–9884. [Google Scholar] [CrossRef]
- Abualigah, L.; Elaziz, M.A.; Khasawneh, A.M.; Alshinwan, M.; Ibrahim, R.A.; Al-Qaness, M.A.A.; Mirjalili, S.; Sumari, P.; Gandomi, A.H. Meta-heuristic optimization algorithms for solving real-world mechanical engineering design problems: A comprehensive survey, applications, comparative analysis, and results. Neural Comput. Appl. 2022, 34, 4081–4110. [Google Scholar] [CrossRef]
- Chen, L.; Zhao, B.; Ma, Y. FSSSA: A Fuzzy Squirrel Search Algorithm Based on Wide-Area Search for Numerical and Engineering Optimization Problems. Mathematics 2023, 11, 3722. [Google Scholar] [CrossRef]
- Bencherqui, A.; Tahiri, M.A.; Karmouni, H.; Alfidi, M.; El Afou, Y.; Qjidaa, H.; Sayyouri, M. Chaos-Enhanced Archimede Algorithm for Global Optimization of Real-World Engineering Problems and Signal Feature Extraction. Processes 2024, 12, 406. [Google Scholar] [CrossRef]
- Mughal, M.A.; Ma, Q.; Xiao, C. Photovoltaic Cell Parameter Estimation Using Hybrid Particle Swarm Optimization and Simulated Annealing. Energies 2017, 10, 1213. [Google Scholar] [CrossRef]
- Ismail, W.N.; Alsalamah, H.A. Efficient Harris Hawk Optimization (HHO)-Based Framework for Accurate Skin Cancer Prediction. Mathematics 2023, 11, 3601. [Google Scholar] [CrossRef]
- Fletcher, R. Function minimization by conjugate gradients. Comput. J. 1964, 7, 149–154. [Google Scholar] [CrossRef]
- Polyak, B.T. Newton’s method and its use in optimization. Eur. J. Oper. Res. 2007, 181, 1086–1096. [Google Scholar] [CrossRef]
- Hochreiter, S.; Younger, A.S.; Conwell, P.R. Learning to Learn Using Gradient Descent. In Artificial Neural Networks—ICANN; Dorffner, G., Bischof, H., Hornik, K., Eds.; Springer: Berlin/Heidelberg, Germany, 2001; pp. 87–94. [Google Scholar]
- Dehghani, M.; Hubalovsky, S.; Trojovsky, P. Northern Goshawk Optimization: A New Swarm-Based Algorithm for Solving Optimization Problems. IEEE Access 2021, 9, 162059–162080. [Google Scholar] [CrossRef]
- Arora, S.; Singh, S. Butterfly optimization algorithm: A novel approach for global optimization. Soft Comput. 2019, 23, 715–734. [Google Scholar] [CrossRef]
- Peraza-Vázquez, H.; Peña-Delgado, A.; Merino-Treviño, M.; Morales-Cepeda, A.B.; Sinha, N. A novel metaheuristic inspired by horned lizard defense tactics. Artif. Intell. Rev. 2024, 57, 59. [Google Scholar] [CrossRef]
- Kennedy, J.; Eberhart, R. Particle swarm optimization. In Proceedings of the ICNN’95—International Conference on Neural Networks, Perth, WA, Australia, 27 November–1 December 1995; pp. 1942–1948. [Google Scholar]
- Mirjalili, S.; Mirjalili, S.M.; Lewis, A. Grey Wolf Optimizer. Adv. Eng. Softw. 2014, 69, 46–61. [Google Scholar] [CrossRef]
- Xue, J.; Shen, B. A novel swarm intelligence optimization approach: Sparrow search algorithm. Syst. Sci. Control Eng. 2020, 8, 22–34. [Google Scholar] [CrossRef]
- Holland, J.H. Genetic Algorithms. Sci. Am. 1992, 267, 66–73. [Google Scholar] [CrossRef]
- Storn, R.; Price, K. Differential evolution–a simple and efficient heuristic for global optimization over continuous spaces. J. Glob. Optim. 1997, 11, 341–359. [Google Scholar] [CrossRef]
- Sulaiman, M.H.; Mustaffa, Z.; Saari, M.M.; Daniyal, H. Barnacles Mating Optimizer: A new bio-inspired algorithm for solving engineering optimization problems. Eng. Appl. Artif. Intell. 2020, 87, 103330. [Google Scholar] [CrossRef]
- Kirkpatrick, S.; Gelatt, C.D.; Vecchi, M.P. Optimization by Simulated Annealing. Science 1983, 220, 671–680. [Google Scholar] [CrossRef]
- Rashedi, E.; Nezamabadi-Pour, H.; Saryazdi, S. GSA: A Gravitational Search Algorithm. Inf. Sci. 2009, 179, 2232–2248. [Google Scholar] [CrossRef]
- Anita, Y.A. AEFA: Artificial electric field algorithm for global optimization. Swarm Evol. Comput. 2019, 48, 93–108. [Google Scholar] [CrossRef]
- Shi, Y. Brain Storm Optimization Algorithm. In Advances in Swarm Intelligence; Tan, Y., Shi, Y., Chai, Y., Wang, G., Eds.; Springer: Berlin/Heidelberg, Germany, 2011; pp. 303–309. [Google Scholar]
- Rao, R.V.; Savsani, V.J.; Vakharia, D.P. Teaching–learning-based optimization: A novel method for constrained mechanical design optimization problems. Comput.-Aided Des. 2011, 43, 303–315. [Google Scholar] [CrossRef]
- Harifi, S.; Mohammadzadeh, J.; Khalilian, M.; Ebrahimnejad, S. Giza Pyramids Construction: An ancient-inspired metaheuristic algorithm for optimization. Evol. Intel. 2021, 14, 1743–1761. [Google Scholar] [CrossRef]
- Niu, J.; Ren, C.; Guan, Z.; Cao, Z. Dujiangyan irrigation system optimization (DISO): A novel metaheuristic algorithm for dam safety monitoring. Structures 2023, 54, 399–419. [Google Scholar] [CrossRef]
- Irizarry, R. LARES: An Artificial Chemical Process Approach for Optimization. Evol. Comput. 2004, 12, 435–459. [Google Scholar] [CrossRef]
- Singh, H.; Kumar, Y.; Kumar, S. A new meta-heuristic algorithm based on chemical reactions for partitional clustering problems. Evol. Intel. 2019, 12, 241–252. [Google Scholar] [CrossRef]
- Yang, X.-S. Flower Pollination Algorithm for Global Optimization. In Unconventional Computation and Natural Computation; Durand-Lose, J., Jonoska, N., Eds.; Springer: Berlin/Heidelberg, Germany, 2012; pp. 240–249. [Google Scholar]
- Rahmani, A.M.; AliAbdi, I. Plant competition optimization: A novel metaheuristic algorithm. Expert. Syst. 2022, 39, e12956. [Google Scholar] [CrossRef]
- Abdelhamid, A.A.; Towfek, S.K.; Khodadadi, N.; Alhussan, A.A.; Khafaga, D.S.; Eid, M.M.; Ibrahim, A. Waterwheel Plant Algorithm: A Novel Metaheuristic Optimization Method. Processes 2023, 11, 1502. [Google Scholar] [CrossRef]
- Ashrafi, S.M.; Dariane, A.B. A novel and effective algorithm for numerical optimization: Melody Search (MS). In Proceedings of the 2011 11th International Conference on Hybrid Intelligent Systems (HIS), Melacca, Malaysia, 5–8 December 2011; pp. 109–114. [Google Scholar]
- Mora-Gutiérrez, R.A.; Ramírez-Rodríguez, J.; Rincón-García, E.A. An optimization algorithm inspired by musical composition. Artif. Intell. Rev. 2014, 41, 301–315. [Google Scholar] [CrossRef]
- Kim, J.H. Harmony Search Algorithm: A Unique Music-inspired Algorithm. Procedia Eng. 2016, 154, 1401–1405. [Google Scholar] [CrossRef]
- Osaba, E.; Diaz, F.; Onieva, E. Golden ball: A novel meta-heuristic to solve combinatorial optimization problems based on soccer concepts. Appl. Intell. 2014, 41, 145–166. [Google Scholar] [CrossRef]
- Husseinzadeh Kashan, A.; Karimiyan, S.; Kulkarni, A.J. The Golf Sport Inspired Search metaheuristic algorithm and the game theoretic analysis of its operators’ effectiveness. Soft Comput. 2024, 28, 1073–1125. [Google Scholar] [CrossRef]
- Karami, H.; Sanjari, M.J.; Gharehpetian, G.B. Hyper-Spherical Search (HSS) algorithm: A novel meta-heuristic algorithm to optimize nonlinear functions. Neural Comput. Appl. 2014, 25, 1455–1465. [Google Scholar] [CrossRef]
- Abualigah, L.; Diabat, A.; Mirjalili, S.; Elaziz, M.A.; Gandomi, A.H. The Arithmetic Optimization Algorithm. Comput. Methods Appl. Mech. Eng. 2021, 376, 113609. [Google Scholar] [CrossRef]
- Pisinger, D.; Ropke, S. Large Neighborhood Search. In Handbook of Metaheuristics; Gendreau, M., Potvin, J.-Y., Eds.; Springer: Boston, MA, USA, 2010; pp. 399–419. [Google Scholar]
- Hansen, P.; Mladenović, N. Variable Neighborhood Search. In Handbook of Heuristics; Martí, R., Pardalos, P.M., Resende, M.G.C., Eds.; Springer International Publishing: Cham, Switzerland, 2018; pp. 759–787. [Google Scholar]
- Singh, N.; Singh, S.B. Hybrid Algorithm of Particle Swarm Optimization and Grey Wolf Optimizer for Improving Convergence Performance. J. Appl. Math. 2017, 2017, 2030489. [Google Scholar] [CrossRef]
- Zhang, X.; Kang, Q.; Cheng, J.; Wang, X. A novel hybrid algorithm based on Biogeography-Based Optimization and Grey Wolf Optimizer. Appl. Soft Comput. 2018, 67, 197–214. [Google Scholar] [CrossRef]
- Wolpert, D.H.; Macready, W.G. No free lunch theorems for optimization. IEEE Trans. Evol. Comput. 1997, 1, 67–82. [Google Scholar] [CrossRef]
- Abdel-Basset, M.; Mohamed, R.; Abouhawwash, M. Crested Porcupine Optimizer: A new nature-inspired metaheuristic. Knowl.-Based Syst. 2024, 284, 111257. [Google Scholar] [CrossRef]
- Liu, S.; Jin, Z.; Lin, H.; Lu, H. An improve crested porcupine algorithm for UAV delivery path planning in challenging environments. Sci. Rep. 2024, 14, 20445. [Google Scholar] [CrossRef] [PubMed]
- Wang, H.; Liu, H.; Yuan, J.; Le, H.; Shan, W.; Li, L. MAOOA-Residual-Attention-BiConvLSTM: An Automated Deep Learning Framework for Global TEC Map Prediction. Space Weather. 2024, 22, e2024SW003954. [Google Scholar] [CrossRef]
- Mirjalili, S.; Lewis, A. The Whale Optimization Algorithm. Adv. Eng. Softw. 2016, 95, 51–67. [Google Scholar] [CrossRef]
- Mirjalili, S. SCA: A Sine Cosine Algorithm for solving optimization problems. Knowl.-Based Syst. 2016, 96, 120–133. [Google Scholar] [CrossRef]
- Dhiman, G.; Kumar, V. Seagull optimization algorithm: Theory and its applications for large-scale industrial engineering problems. Knowl.-Based Syst. 2019, 165, 169–196. [Google Scholar] [CrossRef]
- Zhong, C.; Li, G.; Meng, Z. Beluga whale optimization: A novel nature-inspired metaheuristic algorithm. Knowl.-Based Syst. 2022, 251, 109215. [Google Scholar] [CrossRef]
- Xue, J.; Shen, B. Dung beetle optimizer: A new meta-heuristic algorithm for global optimization. J. Supercomput. 2022, 79, 7305–7336. [Google Scholar] [CrossRef]
- Chopra, N.; Mohsin Ansari, M. Golden jackal optimization: A novel nature-inspired optimizer for engineering applications. Expert. Syst. Appl. 2022, 198, 116924. [Google Scholar] [CrossRef]
- Trojovský, P.; Dehghani, M. Pelican Optimization Algorithm: A Novel Nature-Inspired Algorithm for Engineering Applications. Sensors 2022, 22, 855. [Google Scholar] [CrossRef]
- Zhang, X.; Huang, D.; Li, H.; Zhang, Y.; Xia, Y.; Liu, J. Self-training maximum classifier discrepancy for EEG emotion recognition. CAAI Trans. Intel. Technol. 2023, 8, 1480–1491. [Google Scholar] [CrossRef]
- Derrac, J.; García, S.; Molina, D.; Herrera, F. A practical tutorial on the use of nonparametric statistical tests as a methodology for comparing evolutionary and swarm intelligence algorithms. Swarm Evol. Comput. 2011, 1, 3–18. [Google Scholar] [CrossRef]
- García, S.; Fernández, A.; Luengo, J.; Herrera, F. Advanced nonparametric tests for multiple comparisons in the design of experiments in computational intelligence and data mining: Experimental analysis of power. Inf. Sci. 2010, 180, 2044–2064. [Google Scholar] [CrossRef]
- Yao, X.; Liu, Y.; Lin, G. Evolutionary programming made faster. IEEE Trans. Evol. Comput. 1999, 3, 82–102. [Google Scholar] [CrossRef]
- Coello Coello, C.A. Use of a self-adaptive penalty approach for engineering optimization problems. Comput. Ind. 2000, 41, 113–127. [Google Scholar] [CrossRef]
- Chickermane, H.; Gea, H.C. Structural optimization using a new local approximation method. Int. J. Numer. Meth. Engng. 1996, 39, 829–846. [Google Scholar] [CrossRef]
- Yusof, N.J.; Kamaruddin, S. Optimal Design of Step—Cone Pulley Problem Using the Bees Algorithm. In Intelligent Manufacturing and Mechatronics; Bahari, M.S., Harun, A., Zainal Abidin, Z., Hamidon, R., Zakaria, S., Eds.; Springer: Singapore, 2021; pp. 139–149. [Google Scholar]
- Kannan, B.K.; Kramer, S.N. An Augmented Lagrange Multiplier Based Method for Mixed Integer Discrete Continuous Optimization and Its Applications to Mechanical Design. J. Mech. Des. 1994, 116, 405–411. [Google Scholar] [CrossRef]
- Belegundu, A.D.; Arora, J.S. A study of mathematical programmingmethods for structural optimization. Part II: Numerical results. Numer. Meth Eng. 1985, 21, 1601–1623. [Google Scholar] [CrossRef]
- Ray, T.; Saini, P. Engineering design optimization using a swarm with an intelligent infor-mation sharing among individuals. Eng. Optim. 2001, 33, 735–748. [Google Scholar] [CrossRef]
- Mezura-Montes, E.; Coello, C.A.C. Useful Infeasible Solutions in Engineering Optimization with Evolutionary Algorithms. In MICAI 2005, Advances in Artificial Intelligence; Gelbukh, A., De Albornoz, Á., Terashima-Marín, H., Eds.; Springer: Berlin/Heidelberg, Germany, 2005; pp. 652–662. [Google Scholar]
- Coello Coello, C.A. Theoretical and numerical constraint-handling techniques used with evolutionary algorithms: A survey of the state of the art. Comput. Methods Appl. Mech. Eng. 2002, 191, 1245–1287. [Google Scholar] [CrossRef]





















| Type | ID | Function | Range | |
|---|---|---|---|---|
| Unimodal | C1 | Shifted and Rotated Bent Cigar Function | [−100, 100] | 100 |
| C2 | Shifted and Rotated Zakharov Function | [−100, 100] | 200 | |
| Multimodal | C3 | Shifted and Rotated Rosenbrock’s Function | [−100, 100] | 300 |
| C4 | Shifted and Rotated Rastrigin’s Function | [−100, 100] | 400 | |
| C5 | Shifted and Rotated Schaffer’s F7 Function | [−100, 100] | 500 | |
| C6 | Shifted and Rotated Lunacek Bi-Rastrigin’s Function | [−100, 100] | 600 | |
| C7 | Shifted and Rotated Non-Continuous Rastrigin’s Function | [−100, 100] | 700 | |
| C8 | Shifted and Rotated Levy Function | [−100, 100] | 800 | |
| C9 | Shifted and Rotated Schwefel’s Function | [−100, 100] | 900 | |
| Hybrid | C10 | Hybrid Function 1 (N = 3) | [−100, 100] | 1000 |
| C11 | Hybrid Function 2 (N = 3) | [−100, 100] | 1100 | |
| C12 | Hybrid Function 3 (N = 3) | [−100, 100] | 1200 | |
| C13 | Hybrid Function 4 (N = 4) | [−100, 100] | 1300 | |
| C14 | Hybrid Function 5 (N = 4) | [−100, 100] | 1400 | |
| C15 | Hybrid Function 6 (N = 4) | [−100, 100] | 1500 | |
| C16 | Hybrid Function 7 (N = 5) | [−100, 100] | 1600 | |
| C17 | Hybrid Function 8 (N = 5) | [−100, 100] | 1700 | |
| C18 | Hybrid Function 9 (N = 5) | [−100, 100] | 1800 | |
| C19 | Hybrid Function 10 (N = 6) | [−100, 100] | 1900 | |
| Composition | C20 | Composition Function 1 (N = 3) | [−100, 100] | 2000 |
| C21 | Composition Function 2 (N = 3) | [−100, 100] | 2100 | |
| C22 | Composition Function 3 (N = 4) | [−100, 100] | 2200 | |
| C23 | Composition Function 4 (N = 4) | [−100, 100] | 2300 | |
| C24 | Composition Function 5 (N = 5) | [−100, 100] | 2400 | |
| C25 | Composition Function 6 (N = 5) | [−100, 100] | 2500 | |
| C26 | Composition Function 7 (N = 6) | [−100, 100] | 2600 | |
| C27 | Composition Function 8 (N = 6) | [−100, 100] | 2700 | |
| C28 | Composition Function 9 (N = 3) | [−100, 100] | 2800 | |
| C29 | Composition Function 10 (N = 3) | [−100, 100] | 2900 |
| ID | Function | d | Range | |
|---|---|---|---|---|
| C30 | Storn’s Chebyshev Polynomial Fitting Problem | 9 | [−8192, 8192] | 1 |
| C31 | Inverse Hilbert Matrix Problem | 16 | [−16,384, 16,384] | 1 |
| C32 | Lennard-Jones Minimum Energy Cluster | 18 | [−4, 4] | 1 |
| C33 | Rastrigin’s Function | 10 | [−100, 100] | 1 |
| C34 | Griewangk’s Function | 10 | [−100, 100] | 1 |
| C35 | Weierstrass Function | 10 | [−100, 100] | 1 |
| C36 | Modified Schwefel’s Function | 10 | [−100, 100] | 1 |
| C37 | Expanded Schaffer’s F6 Function | 10 | [−100, 100] | 1 |
| C38 | Happy Cat Function | 10 | [−100, 100] | 1 |
| C39 | Ackley Function | 10 | [−100, 100] | 1 |
| ID | Function | d | Range | |
|---|---|---|---|---|
| C40 | Shifted and full Rotated Zakharov Function | 10/20 | [−100, 100] | 300 |
| C41 | Shifted and full Rotated Rosenbrock’s Function | 10/20 | [−100, 100] | 400 |
| C42 | Shifted and full Rotated Rastrigin’s Function | 10/20 | [−100, 100] | 600 |
| C43 | Shifted and full Rotated Non-Continuous Rastrigin’s Function | 10/20 | [−100, 100] | 800 |
| C44 | Shifted and full Rotated Levy Function | 10/20 | [−100, 100] | 900 |
| C45 | Hybrid Function 1 (N = 3) | 10/20 | [−100, 100] | 1800 |
| C46 | Hybrid Function 2 (N = 6) | 10/20 | [−100, 100] | 2000 |
| C47 | Hybrid Function 3 (N = 5) | 10/20 | [−100, 100] | 2200 |
| C48 | Composition Function 1 (N = 5) | 10/20 | [−100, 100] | 2300 |
| C49 | Composition Function 2 (N = 4) | 10/20 | [−100, 100] | 2400 |
| C50 | Composition Function 3 (N = 5) | 10/20 | [−100, 100] | 2600 |
| C51 | Composition Function 4 (N = 6) | 10/20 | [−100, 100] | 2700 |
| Algorithms | Name of the Parameter | Value of the Parameter |
|---|---|---|
| Population size, maximum number of iterations, number of repeated experiments | ||
| CPO | ||
| PSO | Cognitive constant | |
| Social constant | ||
| Inertia weight linearly decreased at interval | ||
| Velocity limit | 10% of the dimensions range of the variables. | |
| GWO | Linear reduction from 2 to 0 | |
| WOA | Probability of encircling mechanism | |
| Spiral factor | ||
| SCA | 2 | |
| SOA | Control parameter | |
| SSA | Leader position update probability | |
| BWO | Probability of whale fall decreased at interval | |
| DBO | ||
| GJO | ||
| POA | Random integer with the value 1 or 2 | |
| CAPCPO |
| Composite Cauchy Mutation Strategy (C) | Adaptive Dynamic Adjustment Strategy (A) | Population Mutation Strategy (P) | |
|---|---|---|---|
| CPO | 0 | 0 | 0 |
| CCPO | 1 | 0 | 0 |
| ACPO | 0 | 1 | 0 |
| PCPO | 0 | 0 | 1 |
| CACPO | 1 | 1 | 0 |
| CPCPO | 1 | 0 | 1 |
| APCPO | 0 | 1 | 1 |
| CAPCPO | 1 | 1 | 1 |
| Fun | Method | CPO | CCPO | ACPO | PCPO | CACPO | CPCPO | APCPO | CAPCPO |
|---|---|---|---|---|---|---|---|---|---|
| C1 | Avg | 3.3679 × 107 | 2.0581 × 107 | 1.4535 × 105 | 1.1872 × 107 | 9.3311 × 103 | 9.9320 × 106 | 6.4913 × 103 | 7.5047 × 103 |
| Std | 2.6226 × 107 | 1.6182 × 107 | 2.6761 × 105 | 8.7785 × 106 | 7.4871 × 103 | 5.9248 × 106 | 3.9788 × 103 | 3.9472 × 103 | |
| C2 | Avg | 7.5399 × 103 | 6.5058 × 103 | 2.1949 × 102 | 4.5374 × 103 | 2.0893 × 102 | 4.5018 × 103 | 2.0093 × 102 | 2.0239 × 102 |
| Std | 2.4600 × 103 | 2.8709 × 103 | 2.5903 × 101 | 1.6496 × 103 | 2.1116 × 101 | 1.4693 × 103 | 1.1178 | 4.6230 | |
| C3 | Avg | 4.4097 × 102 | 4.3703 × 102 | 3.7751 × 102 | 4.1060 × 102 | 3.7724 × 102 | 4.2609 × 102 | 3.8089 × 102 | 3.7701 × 102 |
| Std | 2.9401 × 101 | 3.2329 × 101 | 4.0751 × 101 | 3.4786 × 101 | 3.5585 × 101 | 3.8157 × 101 | 3.4829 × 101 | 4.3096 × 101 | |
| C4 | Avg | 7.9923 × 102 | 7.4836 × 102 | 7.4468 × 102 | 7.0149 × 102 | 9.3564 × 102 | 7.0823 × 102 | 7.1094 × 102 | 7.0044 × 102 |
| Std | 9.5745 × 101 | 5.6495 × 101 | 1.9502 × 102 | 3.7700 × 101 | 1.9752 × 102 | 2.5075 × 101 | 9.1386 × 101 | 1.1498 × 102 | |
| C5 | Avg | 5.0001 × 102 | 5.0001 × 102 | 5.0000 × 102 | 5.0001 × 102 | 5.0000 × 102 | 5.0000 × 102 | 5.0000 × 102 | 5.0000 × 102 |
| Std | 3.7772 × 10−3 | 2.3979 ×10−3 | 6.4887 ×10−4 | 2.3814 × 10−3 | 5.4175 × 10−4 | 2.2044 ×10−3 | 3.7297 × 10−4 | 6.9273 ×10−4 | |
| C6 | Avg | 1.7879 × 104 | 1.7396 × 104 | 1.6526 × 103 | 1.8762 × 104 | 1.2941 × 103 | 1.5934 × 104 | 1.2950 × 103 | 1.2752 × 103 |
| Std | 6.1741 × 103 | 6.7002 × 103 | 1.3508 × 103 | 7.7204 × 103 | 6.6282 × 102 | 5.2768 × 103 | 5.8936 × 102 | 6.1957 × 102 | |
| C7 | Avg | 7.0083 × 102 | 7.0071 × 102 | 7.0004 × 102 | 7.0068 × 102 | 7.0005 × 102 | 7.0068 × 102 | 7.0005 × 102 | 7.0003 × 102 |
| Std | 3.5697 ×10−1 | 2.7847 ×10−1 | 3.6018 ×10−2 | 2.9402 ×10−1 | 8.8472 ×10−2 | 2.3890 × 10−1 | 5.3145 × 10−2 | 2.9987 ×10−2 | |
| C8 | Avg | 8.0277 × 102 | 8.0250 × 102 | 8.0487 × 102 | 8.0249 × 102 | 8.0527 × 102 | 8.0241 × 102 | 8.0511 × 102 | 8.0499 × 102 |
| Std | 1.3856 | 1.5187 | 2.6096 | 1.5990 | 2.9744 | 1.8517 | 2.7299 | 2.2539 | |
| C9 | Avg | 7.3005 × 103 | 7.3907 × 103 | 4.1465 × 103 | 7.1449 × 103 | 4.4234 × 103 | 7.0424 × 103 | 4.2585 × 103 | 4.1004 × 103 |
| Std | 4.3602 × 102 | 3.8286 × 102 | 5.6254 × 102 | 4.2455 × 102 | 5.4676 × 102 | 3.4822 × 102 | 6.4869 × 102 | 5.4201 × 102 | |
| C10 | Avg | 3.9199 × 104 | 3.6181 × 104 | 1.5403 × 104 | 3.4553 × 104 | 1.4217 × 104 | 3.6592 × 104 | 1.2353 × 104 | 1.1901 × 104 |
| Std | 1.2805 × 104 | 1.3472 × 104 | 9.1676 × 103 | 1.4831 × 104 | 1.0931 × 104 | 1.0431 × 104 | 1.1680 × 104 | 8.2810 × 103 | |
| C11 | Avg | 1.2252 × 106 | 9.1551 × 105 | 1.6417 × 105 | 1.5265 × 106 | 6.8589 × 104 | 1.3514 × 106 | 6.3596 × 104 | 3.8149 × 104 |
| Std | 7.6481 × 105 | 5.8350 × 105 | 2.1649 × 105 | 1.1761 × 106 | 6.4327 × 104 | 1.0733 × 106 | 5.6365 × 104 | 4.6922 × 104 | |
| C12 | Avg | 7.3457 × 104 | 6.6576 × 104 | 1.4459 × 104 | 4.7929 × 104 | 1.8177 × 104 | 3.7313 × 104 | 7.8905 × 103 | 1.1056 × 104 |
| Std | 7.8754 × 104 | 1.3851 × 105 | 1.0431 × 104 | 4.5719 × 104 | 1.7478 × 104 | 1.9321 × 104 | 4.6206 × 103 | 7.0545 × 103 | |
| C13 | Avg | 1.7090 × 105 | 1.8175 × 105 | 1.0097 × 105 | 9.2290 × 104 | 9.0676 × 104 | 1.4162 × 105 | 7.4771 × 104 | 6.9638 × 104 |
| Std | 1.1397 × 105 | 1.9385 × 105 | 8.0831 × 104 | 3.9448 × 104 | 7.1650 × 104 | 7.9404 × 104 | 6.1910 × 104 | 6.5020 × 104 | |
| C14 | Avg | 5.7612 × 104 | 4.9170 × 104 | 2.0255 × 104 | 4.8448 × 104 | 2.1059 × 104 | 6.2560 × 104 | 1.6190 × 104 | 2.1737 × 104 |
| Std | 1.4278 × 104 | 1.3861 × 104 | 8.8639 × 103 | 9.5594 × 103 | 8.5659 × 103 | 4.2966 × 104 | 6.7286 × 103 | 9.7892 × 103 | |
| C15 | Avg | 1.6265 × 104 | 7.1302 × 103 | 2.0061 × 103 | 3.1516 × 103 | 1.6731 × 103 | 3.7963 × 103 | 1.6126 × 103 | 1.7085 × 103 |
| Std | 3.3044 × 104 | 1.6317 × 104 | 1.1779 × 103 | 3.3980 × 103 | 1.8548 × 102 | 3.8027 × 103 | 1.3024 × 102 | 2.8131 × 102 | |
| C16 | Avg | 2.2022 × 104 | 1.7469 × 104 | 3.2599 × 103 | 1.5299 × 104 | 3.1529 × 103 | 1.5055 × 104 | 2.9677 × 103 | 2.9455 × 103 |
| Std | 6.8442 × 103 | 9.0722 × 103 | 5.2573 × 102 | 7.7648 × 103 | 5.7551 × 102 | 6.1570 × 103 | 5.2382 × 102 | 4.7358 × 102 | |
| C17 | Avg | 5.0255 × 104 | 5.5203 × 104 | 4.5333 × 104 | 4.5838 × 104 | 4.1659 × 104 | 4.4074 × 104 | 3.4293 × 104 | 3.2910 × 104 |
| Std | 1.4945 × 104 | 2.6911 × 104 | 1.6060 × 104 | 1.3878 × 104 | 1.7484 × 104 | 1.3326 × 104 | 1.4101 × 104 | 9.3176 × 103 | |
| C18 | Avg | 4.0902 × 104 | 2.7445 × 104 | 1.2381 × 104 | 3.3524 × 104 | 1.7734 × 104 | 2.9905 × 104 | 1.1319 × 104 | 1.5701 × 104 |
| Std | 1.6376 × 104 | 1.0639 × 104 | 1.1387 × 104 | 1.3826 × 104 | 1.7282 × 104 | 1.4633 × 104 | 9.5168 × 103 | 1.6555 × 104 | |
| C19 | Avg | 2.5782 × 103 | 2.5301 × 103 | 2.3289 × 103 | 2.5655 × 103 | 2.3650 × 103 | 2.4028 × 103 | 2.3083 × 103 | 2.3037 × 103 |
| Std | 2.4538 × 102 | 2.6290 × 102 | 1.6885 × 102 | 2.4476 × 102 | 2.2067 × 102 | 2.1638 × 102 | 2.1499 × 102 | 2.0642 × 102 | |
| C20 | Avg | 2.4578 × 103 | 2.3281 × 103 | 2.2396 × 103 | 2.3116 × 103 | 2.3930 × 103 | 2.3818 × 103 | 2.3627 × 103 | 2.3487 × 103 |
| Std | 1.3734 × 102 | 1.3167 × 102 | 1.9097 × 102 | 1.3930 × 102 | 3.1281 × 102 | 1.3603 × 102 | 2.3971 × 102 | 2.1489 × 102 | |
| C21 | Avg | 2.2784 × 103 | 2.2793 × 103 | 2.3337 × 103 | 2.2713 × 103 | 2.3285 × 103 | 2.2734 × 103 | 2.3136 × 103 | 2.3028 × 103 |
| Std | 9.4751 | 1.1339 × 101 | 3.1230 × 101 | 6.3853 | 2.9848 × 101 | 6.2075 | 2.0347 × 101 | 1.6939 × 101 | |
| C22 | Avg | 3.1312 × 103 | 2.9414 × 103 | 2.4850 × 103 | 2.7710 × 103 | 2.5408 × 103 | 2.8307 × 103 | 2.4510 × 103 | 2.4306 × 103 |
| Std | 2.8441 × 102 | 1.8950 × 102 | 1.3745 × 102 | 1.5331 × 102 | 2.9750 × 102 | 1.3740 × 102 | 1.4068 × 102 | 1.0901 × 102 | |
| C23 | Avg | 2.9433 × 103 | 2.7844 × 103 | 2.5174 × 103 | 2.6920 × 103 | 2.5519 × 103 | 2.7255 × 103 | 2.5466 × 103 | 2.5284 × 103 |
| Std | 1.8589 × 102 | 1.0357 × 102 | 7.6801 × 101 | 7.9883 × 101 | 1.4378 × 102 | 1.0368 × 102 | 1.3322 × 102 | 9.3699 × 101 | |
| C24 | Avg | 2.9002 × 103 | 2.8903 × 103 | 2.8539 × 103 | 2.8807 × 103 | 2.8611 × 103 | 2.8911 × 103 | 2.8422 × 103 | 2.8426 × 103 |
| Std | 2.8783 × 101 | 2.2431 × 101 | 2.5660 × 101 | 2.4677 × 101 | 3.2787 × 101 | 2.7917 × 101 | 1.3900 × 101 | 1.2849 × 101 | |
| C25 | Avg | 3.3863 × 103 | 3.3773 × 103 | 3.3455 × 103 | 3.3625 × 103 | 3.3615 × 103 | 3.3521 × 103 | 3.3470 × 103 | 3.3432 × 103 |
| Std | 3.9417 × 101 | 2.9357 × 101 | 3.3370 × 101 | 3.4726 × 101 | 3.1748 × 101 | 2.3228 × 101 | 2.6757 × 101 | 3.6732 × 101 | |
| C26 | Avg | 3.2004 × 103 | 3.1946 × 103 | 3.2132 × 103 | 3.1967 × 103 | 3.2235 × 103 | 3.1936 × 103 | 3.1844 × 103 | 3.1944 × 103 |
| Std | 1.6952 × 101 | 1.8429 × 101 | 6.4648 × 101 | 1.6895 × 101 | 3.6434 × 101 | 1.8249 × 101 | 2.5351 × 101 | 3.3505 × 101 | |
| C27 | Avg | 3.0372 × 103 | 2.9975 × 103 | 2.8909 × 103 | 2.9337 × 103 | 2.8871 × 103 | 2.9227 × 103 | 2.8075 × 103 | 2.8258 × 103 |
| Std | 1.1031 × 102 | 1.3155 × 102 | 1.3857 × 102 | 1.2429 × 102 | 1.3604 × 102 | 1.1592 × 102 | 1.1710 × 102 | 1.0628 × 102 | |
| C28 | Avg | 8.7037 × 105 | 4.9433 × 105 | 4.4510 × 105 | 2.9292 × 105 | 9.6290 × 104 | 7.0605 × 105 | 2.1704 × 105 | 4.7328 × 104 |
| Std | 1.6842 × 106 | 1.5240 × 106 | 1.3889 × 106 | 3.4502 × 105 | 2.3445 × 105 | 1.3067 × 106 | 8.3157 × 105 | 1.2348 × 105 | |
| C29 | Avg | 7.5306 × 105 | 4.4785 × 105 | 1.3950 × 106 | 6.1289 × 105 | 2.0616 × 106 | 2.0096 × 105 | 7.4609 × 105 | 3.9230 × 105 |
| Std | 1.7793 × 106 | 1.0977 × 106 | 3.3368 × 106 | 1.3506 × 106 | 5.9157 × 106 | 9.1967 × 104 | 2.5543 × 106 | 1.0849 × 106 |
| Overall Rank | +/=/− | Average Rank | |
|---|---|---|---|
| CPO | 7 | 27/0/2 | 7.2759 |
| CCPO | 8 | 26/0/3 | 6.1034 |
| ACPO | 3 | 24/0/5 | 3.7931 |
| PCPO | 6 | 26/0/3 | 5.1034 |
| CACPO | 4 | 26/0/3 | 4.1379 |
| CPCPO | 5 | 25/0/4 | 5.0345 |
| APCPO | 2 | 19/0/10 | 2.5172 |
| CAPCPO | 1 | ~ | 2.0345 |
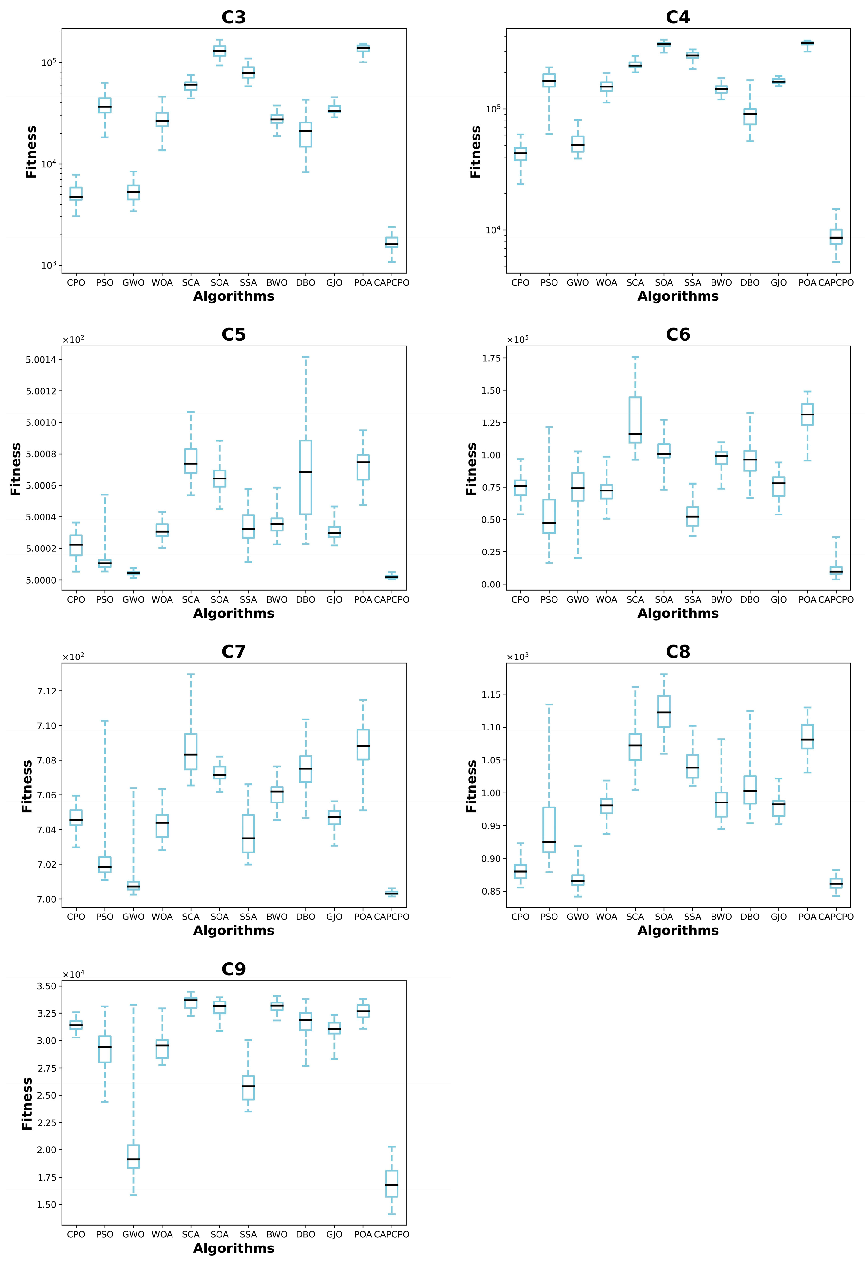
| ID | Method | CPO | PSO | GWO | WOA | SCA | SOA | SSA | BWO | DBO | GJO | POA | CAPCPO |
|---|---|---|---|---|---|---|---|---|---|---|---|---|---|
| C1 | Avg | 3.37 × 107 | 5.01 × 108 | 2.76 × 109 | 1.55 × 1010 | 1.97 × 1010 | 5.33 × 1010 | 1.86 × 1010 | 7.14 × 109 | 7.96 × 109 | 2.07 × 1010 | 6.05 × 1010 | 7.50 × 103 |
| Std | 2.62 × 107 | 1.99 × 109 | 1.66 × 109 | 4.92 × 109 | 3.88 × 109 | 9.44 × 109 | 4.68 × 109 | 1.38 × 109 | 7.43 × 109 | 3.40 × 109 | 6.14 × 109 | 3.95 × 103 | |
| C2 | Avg | 7.54 × 103 | 1.24 × 104 | 2.09 × 104 | 4.89 × 104 | 4.39 × 104 | 1.13 × 105 | 5.12 × 104 | 5.79 × 104 | 4.41 × 104 | 6.35 × 103 | 1.08 × 105 | 2.02 × 102 |
| Std | 2.46 × 103 | 1.22 × 104 | 6.21 × 103 | 8.33 × 103 | 6.88 × 103 | 2.17 × 104 | 1.19 × 104 | 1.05 × 104 | 2.58 × 104 | 7.86 × 103 | 3.22 × 104 | 4.62 |
| Algorithms | Overall Rank | Average Rank |
|---|---|---|
| CPO | 2 | 2 |
| PSO | 3 | 3 |
| GWO | 4 | 4 |
| WOA | 6 | 7 |
| SCA | 6 | 7 |
| SOA | 11 | 11.5 |
| SSA | 9 | 8 |
| BWO | 6 | 7 |
| DBO | 5 | 6 |
| GJO | 10 | 10 |
| POA | 12 | 11.5 |
| CAPCPO | 1 | 1 |
| ID | Ours vs. CPO | Ours vs. PSO | Ours vs. GWO | Ours vs. WOA | Ours vs. SCA | Ours vs. SOA | Ours vs. SSA | Ours vs. BWO | Ours vs. DBO | Ours vs. GJO | Ours vs. POA |
|---|---|---|---|---|---|---|---|---|---|---|---|
| C1 | 2.87 × 10−11 | 2.87 × 10−11 | 2.87 × 10−11 | 2.87 × 10−11 | 2.87 × 10−11 | 2.87 × 10−11 | 2.87 × 10−11 | 2.87 × 10−11 | 2.87 × 10−11 | 2.87 × 10−11 | 2.87 × 10−11 |
| C2 | 2.87 × 10−11 | 2.87 × 10−11 | 2.87 × 10−11 | 2.87 × 10−11 | 2.87 × 10−11 | 2.87 × 10−11 | 2.87 × 10−11 | 2.87 × 10−11 | 2.87 × 10−11 | 2.87 × 10−11 | 2.87 × 10−11 |
| ID | Method | CPO | PSO | GWO | WOA | SCA | SOA | SSA | BWO | DBO | GJO | POA | CAPCPO |
|---|---|---|---|---|---|---|---|---|---|---|---|---|---|
| C3 | Avg | 4.41 × 102 | 1.43 × 103 | 5.55 × 102 | 1.55 × 103 | 3.28 × 103 | 1.50 × 104 | 2.76 × 103 | 1.14 × 103 | 2.10 × 103 | 2.07 × 103 | 1.86 × 104 | 3.77 × 102 |
| Std | 2.94 × 101 | 1.05 × 103 | 1.32 × 102 | 5.35 × 102 | 6.58 × 102 | 4.27 × 103 | 1.43 × 103 | 2.17 × 102 | 1.87 × 103 | 6.59 × 102 | 4.17 × 103 | 4.31 × 101 | |
| C4 | Avg | 7.99 × 102 | 1.30 × 104 | 3.97 × 103 | 1.55 × 104 | 2.63 × 104 | 7.11 × 104 | 3.04 × 104 | 9.23 × 103 | 2.02 × 104 | 2.09 × 104 | 8.87 × 104 | 7.00 × 102 |
| Std | 9.57 × 101 | 1.00 × 104 | 2.36 × 103 | 4.78 × 103 | 4.58 × 103 | 1.20 × 104 | 6.82 × 103 | 2.11 × 103 | 1.05 × 104 | 6.09 × 103 | 6.72 × 103 | 1.15 × 102 | |
| C5 | Avg | 5.00 × 102 | 5.00 × 102 | 5.00 × 102 | 5.00 × 102 | 5.00 × 102 | 5.00 × 102 | 5.00 × 102 | 5.00 × 102 | 5.00 × 102 | 5.00 × 102 | 5.00 × 102 | 5.00 × 102 |
| Std | 3.78 × 10-3 | 2.33 × 10−3 | 2.88 × 10−3 | 4.78 × 10−3 | 1.01 × 10−2 | 1.02 × 10−2 | 5.08 × 10−3 | 5.97 × 10−3 | 1.24 × 10−2 | 5.07 × 10−3 | 1.18 × 10−2 | 6.93 × 10−4 | |
| C6 | Avg | 1.79 × 104 | 1.36 × 104 | 1.53 × 104 | 3.38 × 104 | 4.97 × 104 | 5.38 × 104 | 1.68 × 104 | 4.35 × 104 | 3.19 × 104 | 3.08 × 104 | 7.46 × 104 | 1.28 × 103 |
| Std | 6.17 × 103 | 1.53 × 104 | 8.88 × 103 | 9.83 × 103 | 1.52 × 104 | 1.14 × 104 | 5.93 × 103 | 1.24 × 104 | 1.12 × 104 | 6.97 × 103 | 1.45 × 104 | 6.20 × 102 | |
| C7 | Avg | 7.01 × 102 | 7.00 × 102 | 7.00 × 102 | 7.01 × 102 | 7.03 × 102 | 7.03 × 102 | 7.01 × 102 | 7.02 × 102 | 7.02 × 102 | 7.01 × 102 | 7.04 × 102 | 7.00 × 102 |
| Std | 3.57 × 10-1 | 4.32 × 10−1 | 6.08 × 10−1 | 3.79 × 10−1 | 8.01 × 10−1 | 8.38 × 10−1 | 4.56 × 10−1 | 6.60 × 10−1 | 1.20 | 3.50 × 10−1 | 1.09 | 3.00 × 10−2 | |
| C8 | Avg | 8.03 × 102 | 8.11 × 102 | 8.05 × 102 | 8.14 × 102 | 8.19 × 102 | 8.35 × 102 | 8.18 × 102 | 8.11 × 102 | 8.17 × 102 | 8.12 × 102 | 8.30 × 102 | 8.05 × 102 |
| Std | 1.39 | 5.85 | 3.09 | 5.65 | 6.27 | 8.21 | 3.72 | 3.38 | 1.12 × 101 | 2.50 | 6.64 | 2.25 | |
| C9 | Avg | 7.30 × 103 | 5.77 × 103 | 4.67 × 103 | 6.95 × 103 | 8.45 × 103 | 9.24 × 103 | 5.92 × 103 | 7.96 × 103 | 7.34 × 103 | 7.35 × 103 | 8.13 × 103 | 4.10 × 103 |
| Std | 4.36 × 102 | 1.05 × 103 | 1.18 × 104 | 6.54 × 102 | 2.87 × 102 | 5.59 × 102 | 9.04 × 102 | 5.02 × 102 | 5.45 × 102 | 4.06 × 102 | 3.34 × 102 | 5.42 × 102 |
| Algorithms | Overall Rank | Average Rank |
|---|---|---|
| CPO | 3 | 3.71 |
| PSO | 3 | 3.71 |
| GWO | 2 | 2.57 |
| WOA | 5 | 6.29 |
| SCA | 10 | 10.29 |
| SOA | 11 | 11.00 |
| SSA | 6 | 6.29 |
| BWO | 7 | 6.57 |
| DBO | 9 | 7.86 |
| GJO | 8 | 7.00 |
| POA | 12 | 11.57 |
| CAPCPO | 1 | 1.14 |
| ID | Ours vs. CPO | Ours vs. PSO | Ours vs. GWO | Ours vs. WOA | Ours vs. SCA | Ours vs. SOA | Ours vs. SSA | Ours vs. BWO | Ours vs. DBO | Ours vs. GJO | Ours vs. POA |
|---|---|---|---|---|---|---|---|---|---|---|---|
| C3 | 4.99 × 10−7 | 5.23 × 10−11 | 1.04 × 10−10 | 2.87 × 10−11 | 2.87 × 10−11 | 2.87 × 10−11 | 2.87 × 10−11 | 2.87 × 10−11 | 2.87 × 10−11 | 2.87 × 10−11 | 2.87 × 10−11 |
| C4 | 2.32 × 10−3 | 8.56 × 10−11 | 2.87 × 10−11 | 2.87 × 10−11 | 2.87 × 10−11 | 2.87 × 10−11 | 2.87 × 10−11 | 2.87 × 10−11 | 2.87 × 10−11 | 2.87 × 10−11 | 2.87 × 10−11 |
| C5 | 6.37 × 10−11 | 1.63 × 10−4 | 2.56 × 10−2 | 3.51 × 10−11 | 2.87 × 10−11 | 2.87 × 10−11 | 2.73 × 10−10 | 3.18 × 10−11 | 3.88 × 10−11 | 3.18 × 10−11 | 2.87 × 10−11 |
| C6 | 2.87 × 10−11 | 5.77 × 10−11 | 4.73 × 10−11 | 2.87 × 10−11 | 2.87 × 10−11 | 2.87 × 10−11 | 2.87 × 10−11 | 2.87 × 10−11 | 2.87 × 10−11 | 2.87 × 10−11 | 2.87 × 10−11 |
| C7 | 2.87 × 10−11 | 6.42 × 10−10 | 1.15 × 10−6 | 2.87 × 10−11 | 2.87 × 10−11 | 2.87 × 10−11 | 1.69 × 10−10 | 2.87 × 10−11 | 2.87 × 10−11 | 2.87 × 10−11 | 2.87 × 10−11 |
| C8 | 2.18 × 10−4 | 1.84 × 10−4 | 3.57 × 10−1 | 8.70 × 10−8 | 3.01 × 10−10 | 2.87 × 10−11 | 6.37 × 10−11 | 4.27 × 10−6 | 1.11 × 10−7 | 5.31 × 10−8 | 2.87 × 10−11 |
| C9 | 2.87 × 10−11 | 4.37 × 10−9 | 2.46 × 10−2 | 2.87 × 10−11 | 2.87 × 10−11 | 2.87 × 10−11 | 1.94 × 10−9 | 2.87 × 10−11 | 2.87 × 10−11 | 2.87 × 10−11 | 2.87 × 10−11 |
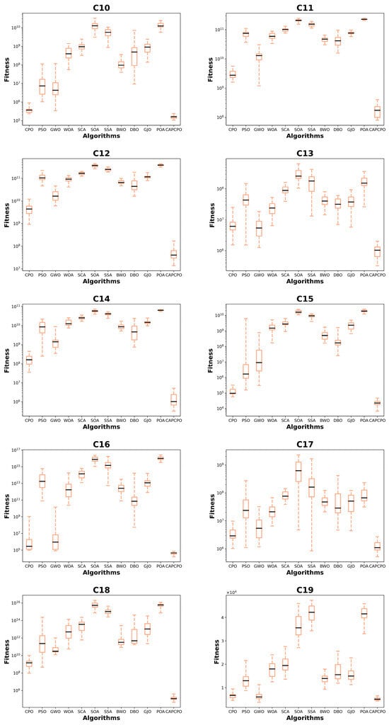
| ID | Method | CPO | PSO | GWO | WOA | SCA | SOA | SSA | BWO | DBO | GJO | POA | CAPCPO |
|---|---|---|---|---|---|---|---|---|---|---|---|---|---|
| C10 | Avg | 3.92 × 104 | 1.52 × 106 | 1.22 × 105 | 3.21 × 105 | 2.71 × 106 | 8.50 × 107 | 2.07 × 105 | 5.34 × 105 | 2.45 × 106 | 1.30 × 106 | 9.55 × 106 | 1.19 × 104 |
| Std | 1.28 × 104 | 7.21 × 106 | 3.39 × 104 | 3.99 × 105 | 1.75 × 106 | 1.02 × 108 | 1.37 × 105 | 2.81 × 105 | 2.48 × 106 | 1.68 × 106 | 7.59 × 106 | 8.28 × 103 | |
| C11 | Avg | 1.23 × 106 | 5.27 × 108 | 4.18 × 107 | 1.02 × 109 | 3.64 × 109 | 7.97 × 109 | 5.95 × 108 | 6.23 × 108 | 1.15 × 108 | 2.59 × 109 | 1.59 × 1010 | 3.81 × 104 |
| Std | 7.65 × 105 | 7.28 × 108 | 2.86 × 107 | 7.94 × 108 | 1.11 × 109 | 3.51 × 109 | 7.83 × 108 | 2.03 × 108 | 1.35 × 108 | 1.09 × 109 | 3.93 × 109 | 4.69 × 104 | |
| C12 | Avg | 7.35 × 104 | 1.94 × 108 | 3.32 × 107 | 8.67 × 108 | 2.11 × 109 | 1.23 × 1010 | 1.01 × 109 | 2.95 × 108 | 5.56 × 108 | 2.03 × 109 | 1.54× 1010 | 1.11 × 104 |
| Std | 7.88 × 104 | 5.65 × 108 | 5.08 × 107 | 4.39 × 108 | 7.05 × 108 | 4.49 × 109 | 1.06 × 109 | 1.01 × 108 | 8.24 × 108 | 7.14 × 108 | 3.61 × 109 | 7.05 × 103 | |
| C13 | Avg | 1.71 × 105 | 7.17 × 105 | 1.34 × 106 | 1.71 × 106 | 3.05 × 106 | 1.93 × 107 | 4.65 × 106 | 1.88 × 106 | 1.62 × 106 | 4.90 × 106 | 1.04 × 106 | 6.96 × 104 |
| Std | 1.14 × 105 | 5.38 × 105 | 1.21 × 106 | 1.29 × 106 | 2.00 × 106 | 1.98 × 107 | 2.87 × 106 | 1.30 × 106 | 1.86 × 106 | 3.67 × 106 | 7.39 × 105 | 6.50 × 104 | |
| C14 | Avg | 5.76 × 104 | 4.50 × 107 | 8.38 × 105 | 1.90 × 108 | 8.08 × 108 | 6.15 × 109 | 3.76× 108 | 6.05 × 107 | 1.54 × 108 | 5.62 × 108 | 7.87 × 109 | 2.17 × 104 |
| Std | 1.43 × 104 | 1.03 × 108 | 8.20 × 105 | 1.94 × 108 | 3.29 × 108 | 3.76 × 109 | 4.01 × 108 | 3.80 × 107 | 3.50 × 108 | 3.75 × 108 | 2.80 × 109 | 9.79 × 103 | |
| C15 | Avg | 1.63 × 104 | 3.45 × 105 | 2.42 × 106 | 1.43 × 107 | 3.78 × 107 | 1.34 × 109 | 7.10 × 106 | 1.76 × 106 | 9.39 × 107 | 5.49 × 107 | 2.37 × 109 | 1.71 × 103 |
| Std | 3.30 × 104 | 7.07 × 105 | 4.14 × 106 | 1.14 × 107 | 6.94 × 107 | 1.92 × 109 | 1.31 × 107 | 1.26 × 106 | 1.14 × 108 | 3.60 × 107 | 2.37 × 109 | 2.81 × 102 | |
| C16 | Avg | 2.20 × 104 | 2.05 × 109 | 6.48 × 104 | 2.88 × 107 | 7.37 × 109 | 1.87 × 1015 | 7.10 × 109 | 9.05 × 107 | 9.09 × 1010 | 1.05 × 1010 | 8.25 × 1011 | 2.95 × 103 |
| Std | 6.84 × 103 | 4.00 × 109 | 2.27 × 104 | 7.78 × 107 | 1.02× 1010 | 5.98 × 1015 | 2.27 × 1010 | 1.99 × 108 | 4.69 × 1011 | 2.88 × 1010 | 2.95 × 1012 | 4.74 × 102 | |
| C17 | Avg | 5.03 × 104 | 9.72 × 105 | 1.18 × 106 | 2.36 × 105 | 1.15 × 106 | 1.25 × 106 | 1.37 × 105 | 1.14 × 106 | 4.25 × 106 | 4.89 × 106 | 3.96 × 105 | 3.29 × 104 |
| Std | 1.49 × 104 | 2.00 × 106 | 1.96 × 106 | 1.71 × 105 | 1.41 × 106 | 8.54 × 105 | 5.16 × 104 | 7.86 × 105 | 6.66 × 106 | 4.88 × 106 | 2.34 × 105 | 9.32 × 103 | |
| C18 | Avg | 4.09 × 104 | 7.25 × 105 | 3.54 × 109 | 1.46× 1010 | 9.65 × 1010 | 2.99 × 1014 | 2.75 × 1010 | 2.68 × 109 | 6.76 × 1011 | 5.49 × 1011 | 5.53 × 1012 | 1.57 × 104 |
| Std | 1.64 × 104 | 8.90 × 105 | 3.85 × 109 | 9.69 × 109 | 1.76 × 1011 | 5.74 × 1014 | 2.87 × 1010 | 1.63 × 109 | 1.76 × 1012 | 5.89 × 1011 | 1.56 × 1013 | 1.66 × 104 | |
| C19 | Avg | 2.58 × 103 | 3.92 × 103 | 2.80 × 103 | 5.28 × 103 | 5.52 × 103 | 1.01 × 104 | 1.07 × 104 | 4.52 × 103 | 4.95 × 103 | 5.46 × 103 | 1.17 × 104 | 2.30 × 103 |
| Std | 2.45 × 102 | 7.31 × 102 | 3.40 × 102 | 1.05 × 103 | 1.21 × 103 | 2.56 × 103 | 4.11 × 103 | 5.69 × 102 | 2.20 × 103 | 9.06 × 102 | 2.69 × 103 | 2.06 × 102 | |
| C20 | Avg | 2.46 × 103 | 6.81 × 103 | 4.61 × 103 | 1.16 × 104 | 1.53 × 104 | 5.00 × 104 | 2.22 × 104 | 5.97 × 103 | 1.06 × 104 | 1.36 × 104 | 2.53 × 104 | 2.35 × 103 |
| Std | 1.37 × 102 | 4.18 × 103 | 1.82 × 103 | 4.01 × 103 | 6.39 × 103 | 8.55 × 103 | 7.36 × 103 | 1.93 × 103 | 6.03 × 103 | 6.15 × 103 | 1.08 × 104 | 2.15 × 102 | |
| C21 | Avg | 2.28 × 103 | 2.92 × 103 | 2.31 × 103 | 2.49 × 103 | 2.64 × 103 | 4.92 × 103 | 4.55 × 103 | 2.41 × 103 | 2.76 × 103 | 2.54 × 103 | 4.41 × 103 | 2.30 × 103 |
| Std | 9.48 | 4.68 × 102 | 1.96 × 101 | 5.74 × 101 | 6.82 × 101 | 1.01 × 103 | 7.52 × 102 | 2.75 × 101 | 3.00 × 102 | 6.20 × 101 | 1.14 × 103 | 1.69 × 101 | |
| C22 | Avg | 3.13 × 103 | 1.97 × 104 | 8.63 × 103 | 1.90 × 104 | 2.64 × 104 | 6.19 × 104 | 3.28 × 104 | 1.40 × 104 | 1.85 × 104 | 2.45× 104 | 5.71 × 104 | 2.43 × 103 |
| Std | 2.84 × 102 | 8.77 × 103 | 3.04 × 103 | 3.87 × 103 | 5.02 × 103 | 8.15 × 103 | 9.82 × 103 | 1.95 × 103 | 6.28 × 103 | 3.60 × 103 | 9.96 × 103 | 1.09 × 102 | |
| C23 | Avg | 2.94 × 103 | 8.98 × 104 | 6.33 × 104 | 1.36 × 104 | 1.70 × 104 | 3.38 × 104 | 1.97 × 104 | 1.03 × 104 | 1.11 × 104 | 1.65 × 104 | 3.34 × 104 | 2.53 × 103 |
| Std | 1.86 × 102 | 4.61 × 103 | 1.96 × 103 | 2.30 × 103 | 1.99 × 103 | 2.74 × 103 | 5.33 × 103 | 1.26 × 103 | 2.06 × 103 | 2.58 × 103 | 2.88 × 103 | 9.37 × 101 | |
| C24 | Avg | 2.90 × 103 | 3.23 × 103 | 3.00 × 103 | 3.47 × 103 | 3.91 × 103 | 7.13 × 103 | 3.92 × 103 | 3.20 × 103 | 3.13 × 103 | 3.70 × 103 | 7.65 × 103 | 2.84 × 103 |
| Std | 2.88 × 101 | 2.70 × 102 | 8.57 × 101 | 2.74 × 102 | 3.88 × 102 | 9.91 × 102 | 3.51 × 102 | 8.92 × 101 | 2.94 × 102 | 2.10 × 102 | 8.47 × 102 | 1.28 × 101 | |
| C25 | Avg | 3.39 × 103 | 3.61 × 103 | 3.46 × 103 | 3.72 × 103 | 4.40 × 103 | 1.00 × 104 | 6.52 × 103 | 3.44 × 103 | 3.74 × 103 | 4.40 × 103 | 9.58 × 103 | 3.34 × 103 |
| Std | 3.94 × 101 | 2.39 × 102 | 8.02 × 101 | 1.33 × 102 | 3.40 × 102 | 3.28 × 103 | 2.10 × 103 | 4.98 × 101 | 3.29 × 102 | 3.45 × 102 | 2.86 × 103 | 3.67 × 101 | |
| C26 | Avg | 3.20 × 103 | 3.17 × 103 | 3.16 × 103 | 3.36 × 103 | 3.47 × 103 | 4.12 × 103 | 4.28 × 103 | 3.19 × 103 | 3.27 × 103 | 3.53 × 103 | 3.53 × 103 | 3.19 × 103 |
| Std | 1.70 × 101 | 1.62 × 102 | 2.72 × 101 | 6.58 × 101 | 6.98 × 101 | 3.07 × 102 | 4.04 × 102 | 2.02 × 101 | 1.14 × 102 | 9.74 × 101 | 1.34 × 102 | 3.35 × 101 | |
| C27 | Avg | 3.04 × 103 | 4.32 × 103 | 3.20 × 103 | 3.49 × 103 | 3.94 × 103 | 6.72 × 103 | 4.19 × 103 | 3.38 × 103 | 4.04 × 103 | 3.90 × 103 | 8.15 × 103 | 2.83 × 103 |
| Std | 1.10 × 102 | 6.72 × 102 | 5.44E+01 | 1.47 × 102 | 2.19 × 102 | 1.25 × 103 | 6.18 × 102 | 6.51 × 101 | 3.52 × 102 | 1.92 × 102 | 1.26 × 103 | 1.06 × 102 | |
| C28 | Avg | 8.70 × 105 | 7.28 × 108 | 2.58 × 108 | 9.59 × 108 | 7.60 × 109 | 1.00 × 1013 | 2.22 × 109 | 4.77 × 108 | 4.85 × 108 | 3.67 × 109 | 3.79 × 1011 | 4.73 × 104 |
| Std | 1.68 × 106 | 1.44 × 109 | 2.73 × 108 | 6.24 × 108 | 7.18 × 109 | 1.95 × 1013 | 2.58 × 109 | 3.65 × 108 | 3.64 × 108 | 2.18 × 109 | 6.86 × 1011 | 1.23 × 105 | |
| C29 | Avg | 7.53 × 105 | 6.74 × 107 | 4.89 × 108 | 2.71 × 109 | 5.67 × 109 | 1.07 × 1012 | 4.40 × 109 | 6.66 × 108 | 1.06 × 1010 | 4.70 × 109 | 8.31 × 1010 | 3.92 × 105 |
| Std | 1.78 × 106 | 3.35 × 108 | 5.38 × 108 | 1.27 × 109 | 4.20 × 109 | 2.41 × 1012 | 4.93 × 109 | 5.11 × 108 | 1.60 × 1010 | 1.99 × 109 | 9.69× 1010 | 1.08 × 106 |
| Algorithms | Overall Rank | Average Rank |
|---|---|---|
| CPO | 2 | 2.1 |
| PSO | 5 | 5.15 |
| GWO | 3 | 3.6 |
| WOA | 6 | 6.25 |
| SCA | 10 | 8.8 |
| SOA | 12 | 11.45 |
| SSA | 8 | 8.35 |
| BWO | 4 | 4.85 |
| DBO | 7 | 7.15 |
| GJO | 9 | 8.5 |
| POA | 11 | 10.6 |
| CAPCPO | 1 | 1.2 |
| ID | Ours vs. CPO | Ours vs. PSO | Ours vs. GWO | Ours vs. WOA | Ours vs. SCA | Ours vs. SOA | Ours vs. SSA | Ours vs. BWO | Ours vs. DBO | Ours vs. GJO | Ours vs. POA |
|---|---|---|---|---|---|---|---|---|---|---|---|
| C10 | 4.84 × 10−10 | 5.77 × 10−11 | 2.87 × 10−11 | 2.87 × 10−11 | 2.87 × 10−11 | 2.87 × 10−11 | 2.87 × 10−11 | 2.87 × 10−11 | 2.87 × 10−11 | 2.87 × 10−11 | 2.87 × 10−11 |
| C11 | 2.87 × 10−11 | 2.87 × 10−11 | 2.87 × 10−11 | 2.87 × 10−11 | 2.87 × 10−11 | 2.87 × 10−11 | 2.87 × 10−11 | 2.87 × 10−11 | 2.87 × 10−11 | 2.87 × 10−11 | 2.87 × 10−11 |
| C12 | 1.19 × 10−10 | 2.87 × 10−11 | 2.87 × 10−11 | 2.87 × 10−11 | 2.87 × 10−11 | 2.87 × 10−11 | 2.87 × 10−11 | 2.87 × 10−11 | 2.87 × 10−11 | 2.87 × 10−11 | 2.87 × 10−11 |
| C13 | 9.18 × 10−7 | 1.40 × 10−10 | 1.40 × 10−10 | 3.51 × 10−11 | 2.87 × 10−11 | 2.87 × 10−11 | 3.51 × 10−11 | 2.87 × 10−11 | 2.87 × 10−11 | 2.87 × 10−11 | 2.87 × 10−11 |
| C14 | 2.26 × 10−10 | 4.29 × 10−11 | 2.87 × 10−11 | 2.87 × 10−11 | 2.87 × 10−11 | 2.87 × 10−11 | 2.87 × 10−11 | 2.87 × 10−11 | 2.87 × 10−11 | 2.87 × 10−11 | 2.87 × 10−11 |
| C15 | 2.79 × 10−9 | 2.87 × 10−11 | 2.87 × 10−11 | 2.87 × 10−11 | 2.87 × 10−11 | 2.87 × 10−11 | 2.87 × 10−11 | 2.87 × 10−11 | 2.87 × 10−11 | 2.87 × 10−11 | 2.87 × 10−11 |
| C16 | 2.87 × 10−11 | 2.87 × 10−11 | 2.87 × 10−11 | 2.87 × 10−11 | 2.87 × 10−11 | 2.87 × 10−11 | 2.87 × 10−11 | 2.87 × 10−11 | 2.87 × 10−11 | 2.87 × 10−11 | 2.87 × 10−11 |
| C17 | 2.23 × 10−6 | 5.29 × 10−11 | 2.87 × 10−11 | 2.87 × 10−11 | 2.87 × 10−11 | 2.87 × 10−11 | 2.87 × 10−11 | 2.87 × 10−11 | 2.87 × 10−11 | 2.87 × 10−11 | 2.87 × 10−11 |
| C18 | 1.67 × 10−6 | 2.33 × 10−9 | 2.87 × 10−11 | 2.87 × 10−11 | 2.87 × 10−11 | 2.87 × 10−11 | 2.87 × 10−11 | 2.87 × 10−11 | 2.87 × 10−11 | 2.87 × 10−11 | 2.87 × 10−11 |
| C19 | 1.73 × 10−4 | 4.73 × 10−11 | 1.02 × 10−7 | 2.87 × 10−11 | 2.87 × 10−11 | 2.87 × 10−11 | 2.87 × 10−11 | 2.87 × 10−11 | 2.87 × 10−11 | 2.87 × 10−11 | 2.87 × 10−11 |
| C20 | 4.60 × 10−2 | 3.88 × 10−11 | 2.87 × 10−11 | 2.87 × 10−11 | 2.87 × 10−11 | 2.87 × 10−11 | 2.87 × 10−11 | 2.87 × 10−11 | 2.87 × 10−11 | 2.87 × 10−11 | 2.87 × 10−11 |
| C21 | 1.20 × 10−7 | 2.87 × 10−11 | 8.17 × 10−2 | 2.87 × 10−11 | 2.87 × 10−11 | 2.87 × 10−11 | 2.87 × 10−11 | 2.87 × 10−11 | 2.87 × 10−11 | 2.87 × 10−11 | 2.87 × 10−11 |
| C22 | 5.77 × 10−11 | 2.87 × 10−11 | 2.87 × 10−11 | 2.87 × 10−11 | 2.87 × 10−11 | 2.87 × 10−11 | 2.87 × 10−11 | 2.87 × 10−11 | 2.87 × 10−11 | 2.87 × 10−11 | 2.87 × 10−11 |
| C23 | 1.87 × 10−10 | 2.87 × 10−11 | 2.87 × 10−11 | 2.87 × 10−11 | 2.87 × 10−11 | 2.87 × 10−11 | 2.87 × 10−11 | 2.87 × 10−11 | 2.87 × 10−11 | 2.87 × 10−11 | 2.87 × 10−11 |
| C24 | 7.03 × 10−11 | 2.87 × 10−11 | 2.87 × 10−11 | 2.87 × 10−11 | 2.87 × 10−11 | 2.87 × 10−11 | 2.87 × 10−11 | 2.87 × 10−11 | 2.87 × 10−11 | 2.87 × 10−11 | 2.87 × 10−11 |
| C25 | 1.54 × 10−4 | 8.49 × 10−10 | 1.94 × 10−9 | 2.87 × 10−11 | 2.87 × 10−11 | 2.87 × 10−11 | 2.87 × 10−11 | 4.29 × 10−11 | 4.73 × 10−11 | 2.87 × 10−11 | 2.87 × 10−11 |
| C26 | 1.17 × 10−1 | 3.71 × 10−5 | 2.76 × 10−4 | 6.37 × 10−11 | 2.87 × 10−11 | 2.87 × 10−11 | 2.87 × 10−11 | 5.54 × 10−1 | 8.34 × 10−4 | 2.87 × 10−11 | 2.87 × 10−11 |
| C27 | 2.10 × 10−8 | 2.87 × 10−11 | 5.23 × 10−11 | 2.87 × 10−11 | 2.87 × 10−11 | 2.87 × 10−11 | 2.87 × 10−11 | 2.87 × 10−11 | 2.87 × 10−11 | 2.87 × 10−11 | 2.87 × 10−11 |
| C28 | 1.02 × 10−9 | 2.49 × 10−8 | 5.23 × 10−11 | 2.87 × 10−11 | 2.87 × 10−11 | 2.87 × 10−11 | 2.87 × 10−11 | 2.87 × 10−11 | 2.87 × 10−11 | 2.87 × 10−11 | 2.87 × 10−11 |
| C29 | 2.20 × 10−5 | 1.84 × 10−4 | 4.73 × 10−11 | 2.87 × 10−11 | 2.87 × 10−11 | 2.87 × 10−11 | 2.87 × 10−11 | 2.87 × 10−11 | 2.87 × 10−11 | 2.87 × 10−11 | 2.87 × 10−11 |
| ID | Method | CPO | PSO | GWO | WOA | SCA | SOA | SSA | BWO | DBO | GJO | POA | CAPCPO |
|---|---|---|---|---|---|---|---|---|---|---|---|---|---|
| C1 | Avg | 4.18 × 1010 | 6.75 × 1010 | 5.45 × 1010 | 1.60 × 1011 | 2.10 × 1011 | 2.70 × 1011 | 2.25 × 1011 | 1.45 × 1011 | 8.83 × 1010 | 1.73 × 1011 | 2.72 × 1011 | 4.22 × 109 |
| Std | 7.34 × 109 | 3.63 × 1010 | 1.20 × 1010 | 1.75 × 1010 | 1.35 × 1010 | 1.22 × 1010 | 1.50 × 1010 | 1.00 × 1010 | 1.82 × 1010 | 9.40 × 109 | 8.28 × 109 | 2.52 × 109 | |
| C2 | Avg | 1.54 × 105 | 1.57 × 105 | 1.36 × 105 | 2.40 × 105 | 2.95 × 105 | 4.36 × 105 | 3.34 × 105 | 3.31 × 105 | 3.95 × 105 | 2.71 × 105 | 4.78 × 105 | 5.26 × 104 |
| Std | 1.37 × 104 | 7.20 × 104 | 1.73 × 104 | 2.49 × 104 | 2.65 × 104 | 9.78 × 104 | 2.03 × 104 | 2.53 × 104 | 1.02 × 105 | 1.13 × 104 | 1.16 × 105 | 1.30 × 104 | |
| C3 | Avg | 5.14 × 103 | 3.79 × 104 | 5.55 × 103 | 2.78 × 104 | 6.00 × 104 | 1.30 × 105 | 8.07 × 104 | 2.80 × 104 | 2.14 × 104 | 3.48 × 104 | 1.37 × 105 | 1.68 × 103 |
| Std | 1.19 × 103 | 1.05 × 104 | 1.39 × 103 | 7.46 × 103 | 7.53 × 103 | 1.97 × 104 | 1.45 × 104 | 4.22 × 103 | 8.91 × 103 | 4.42 × 103 | 1.26 × 104 | 3.00 × 102 | |
| C4 | Avg | 4.29 × 104 | 1.68 × 105 | 5.34 × 104 | 1.56 × 105 | 2.32 × 105 | 3.43 × 105 | 2.74 × 105 | 1.47 × 105 | 9.47 × 104 | 1.70 × 105 | 3.49 × 105 | 9.20 × 103 |
| Std | 8.83 × 103 | 3.29 × 104 | 1.16 × 104 | 1.93 × 104 | 1.89 × 104 | 1.86 × 104 | 2.49 × 104 | 1.42 × 104 | 2.74 × 104 | 8.85 × 103 | 1.29 × 104 | 2.48 × 103 | |
| C5 | Avg | 5.00 × 102 | 5.00 × 102 | 5.00 × 102 | 5.00 × 102 | 5.00 × 102 | 5.00 × 102 | 5.00 × 102 | 5.00 × 102 | 5.00 × 102 | 5.00 × 102 | 5.00 × 102 | 5.00 × 102 |
| Std | 9.15 × 10−3 | 1.10 × 10−2 | 1.45 × 10−3 | 5.38 × 10−3 | 1.30 × 10−2 | 9.24 × 10−3 | 1.10 × 10−2 | 7.70 × 10−3 | 3.04 × 10−2 | 5.59 × 10−3 | 1.27 × 10−2 | 1.03 × 10−3 | |
| C6 | Avg | 7.42 × 104 | 5.65 × 104 | 7.32 × 104 | 7.18 × 104 | 1.25 × 105 | 1.02 × 105 | 5.26 × 104 | 9.64 × 104 | 9.52 × 104 | 7.60 × 104 | 1.30 × 105 | 1.19 × 104 |
| Std | 9.19 × 103 | 2.81 × 104 | 1.79 × 104 | 9.78 × 103 | 2.14 × 104 | 1.12 × 104 | 9.79 × 103 | 8.74 × 103 | 1.30 × 104 | 1.03 × 104 | 1.28 × 104 | 7.14 × 103 | |
| C7 | Avg | 7.05 × 102 | 7.02 × 102 | 7.01 × 102 | 7.04 × 102 | 7.09 × 102 | 7.07 × 102 | 7.04 × 102 | 7.06 × 102 | 7.08 × 102 | 7.05 × 102 | 7.09 × 102 | 7.00 × 102 |
| Std | 7.61 × 10−1 | 1.76 | 1.89 | 9.11 × 10−1 | 1.40 | 5.37 × 10−1 | 1.33 | 7.12 × 10−1 | 1.16 | 6.51 × 10−1 | 1.36 | 1.10 × 10−1 | |
| C8 | Avg | 8.81 × 102 | 9.47 × 102 | 8.68 × 102 | 9.79 × 102 | 1.07 × 103 | 1.12 × 103 | 1.04 × 103 | 9.86 × 102 | 1.01 × 103 | 9.80 × 102 | 1.09 × 103 | 8.62 × 102 |
| Std | 1.64 × 101 | 5.88 × 101 | 1.54 × 101 | 1.98 × 101 | 3.27 × 101 | 3.16 × 101 | 2.37 × 101 | 3.16 × 101 | 3.73 × 101 | 1.78 × 101 | 2.44 × 101 | 9.17 | |
| C9 | Avg | 3.15 × 104 | 2.92 × 104 | 2.07 × 104 | 2.94 × 104 | 3.35 × 104 | 3.29 × 104 | 2.59 × 104 | 3.31 × 104 | 3.15 × 104 | 3.11 × 104 | 3.27 × 104 | 1.70 × 104 |
| Std | 6.36 × 102 | 2.05 × 103 | 4.94 × 103 | 1.12 × 103 | 5.94 × 102 | 8.62 × 102 | 1.57 × 103 | 5.25 × 102 | 1.45 × 103 | 8.34 × 102 | 6.63 × 102 | 1.72 × 103 | |
| C10 | Avg | 3.75 × 105 | 1.36 × 107 | 1.80 × 107 | 5.07 × 108 | 1.02 × 109 | 1.36 × 1010 | 5.83 × 109 | 1.15 × 108 | 1.22 × 109 | 9.58 × 108 | 1.38 × 1010 | 1.56 × 105 |
| Std | 1.28 × 105 | 2.07 × 107 | 2.78 × 107 | 3.27 × 108 | 4.61 × 108 | 6.24 × 109 | 2.66 × 109 | 6.28 × 107 | 1.95 × 109 | 5.51 × 108 | 4.89 × 109 | 3.19 × 104 | |
| C11 | Avg | 3.10 × 109 | 7.29 × 1010 | 1.30 × 1010 | 6.11 × 1010 | 1.02 × 1011 | 2.05 × 1011 | 1.52 × 1011 | 4.63 × 1010 | 4.29 × 1010 | 7.71 × 1010 | 2.26 × 1011 | 1.81 × 108 |
| Std | 1.05 × 109 | 1.89 × 1010 | 6.04 × 109 | 1.53 × 1010 | 1.39 × 1010 | 1.82 × 1010 | 2.23 × 1010 | 8.35 × 109 | 1.74 × 1010 | 8.96 × 109 | 8.30 × 109 | 8.44 × 107 | |
| C12 | Avg | 4.90 × 109 | 1.15 × 1011 | 1.88 × 1010 | 9.20 × 1010 | 1.65 × 1011 | 3.62 × 1011 | 2.51 × 1011 | 6.92 × 1010 | 6.09 × 1010 | 1.17 × 1011 | 3.87 × 1011 | 5.19 × 107 |
| Std | 2.76 × 109 | 3.74 × 1010 | 1.04 × 1010 | 2.29 × 1010 | 2.14 × 1010 | 4.99 × 1010 | 4.00 × 1010 | 1.26 × 1010 | 4.27 × 1010 | 1.93 × 1010 | 3.12 × 1010 | 3.50 × 107 | |
| C13 | Avg | 7.03 × 106 | 4.99 × 107 | 6.47 × 106 | 2.50 × 107 | 9.54 × 107 | 2.99 × 108 | 1.87 × 108 | 4.44 × 107 | 3.37 × 107 | 4.20 × 107 | 1.79 × 108 | 1.03 × 106 |
| Std | 4.38 × 106 | 3.42 × 107 | 4.36 × 106 | 1.21 × 107 | 2.89 × 107 | 1.29 × 108 | 1.12 × 108 | 1.62 × 107 | 1.54 × 107 | 2.13 × 107 | 8.20 × 107 | 4.54 × 105 | |
| C14 | Avg | 1.76 × 108 | 9.29 × 109 | 1.81 × 109 | 1.45 × 1010 | 2.54 × 1010 | 5.78 × 1010 | 4.07 × 1010 | 9.13 × 109 | 6.94 × 109 | 1.48 × 1010 | 6.36 × 1010 | 1.70 × 106 |
| Std | 9.70 × 107 | 6.04 × 109 | 1.80 × 109 | 5.37 × 109 | 4.54 × 109 | 6.99 × 109 | 7.50 × 109 | 2.68 × 109 | 6.55 × 109 | 3.00 × 109 | 3.51 × 109 | 1.41 × 106 | |
| C15 | Avg | 1.33 × 105 | 3.33 × 108 | 7.98 × 107 | 1.85 × 109 | 3.08 × 109 | 1.69 × 1010 | 8.96 × 109 | 5.73 × 108 | 3.46 × 108 | 2.41 × 109 | 1.90 × 1010 | 2.33 × 104 |
| Std | 7.03 × 104 | 1.11 × 109 | 1.70 × 108 | 1.07 × 109 | 1.14 × 109 | 3.79 × 109 | 2.26 × 109 | 3.45 × 108 | 4.28 × 108 | 1.18 × 109 | 3.35 × 109 | 9.04 × 103 | |
| C16 | Avg | 4.19 × 107 | 8.64 × 1013 | 8.64 × 108 | 1.20 × 1013 | 1.86 × 1014 | 8.96 × 1015 | 2.81 × 1015 | 4.77 × 1012 | 9.99 × 1012 | 2.46 × 1013 | 1.09 × 1016 | 4.33 × 104 |
| Std | 1.92 × 108 | 1.41 × 1014 | 2.83 × 109 | 3.23 × 1013 | 1.61 × 1014 | 5.68 × 1015 | 3.77 × 1015 | 6.36 × 1012 | 3.44 × 1013 | 3.67 × 1013 | 5.14 × 1015 | 1.34 × 104 | |
| C17 | Avg | 3.81 × 106 | 4.92 × 107 | 7.93 × 106 | 2.52 × 107 | 8.16 × 107 | 8.31 × 108 | 2.53 × 108 | 5.36 × 107 | 7.20 × 107 | 5.44 × 107 | 9.05 × 107 | 1.31 × 106 |
| Std | 2.29 × 106 | 6.37 × 107 | 7.22 × 106 | 1.38 × 107 | 2.96 × 107 | 7.08 × 108 | 3.21 × 108 | 2.34 × 107 | 9.68 × 107 | 3.71 × 107 | 5.59 × 107 | 6.27 × 105 | |
| C18 | Avg | 2.03 × 109 | 1.28 × 1013 | 1.09 × 1011 | 2.26 × 1013 | 4.70 × 1013 | 6.84 × 1015 | 1.23 × 1015 | 1.51 × 1012 | 2.70 × 1013 | 4.47 × 1013 | 5.66 × 1015 | 1.41 × 105 |
| Std | 2.18 × 109 | 4.23 × 1013 | 2.01 × 1011 | 3.59 × 1013 | 5.00 × 1013 | 5.07 × 1015 | 8.89 × 1014 | 4.89 × 1012 | 7.93 × 1013 | 7.64 × 1013 | 2.58 × 1015 | 8.14 × 104 | |
| C19 | Avg | 6.56 × 103 | 1.33 × 104 | 6.44 × 103 | 1.78 × 104 | 2.00 × 104 | 3.62 × 104 | 4.14 × 104 | 1.39 × 104 | 1.71 × 104 | 1.56 × 104 | 4.09 × 104 | 5.20 × 103 |
| Std | 1.21 × 103 | 3.34 × 103 | 1.65 × 103 | 3.37 × 103 | 3.45 × 103 | 4.62 × 103 | 4.09 × 103 | 1.87 × 103 | 3.91 × 103 | 2.46 × 103 | 3.41 × 103 | 6.27 × 102 | |
| C20 | Avg | 4.36 × 104 | 8.40 × 104 | 5.61 × 104 | 1.63 × 105 | 2.16 × 105 | 2.58 × 105 | 2.28 × 105 | 1.44 × 105 | 9.19 × 104 | 1.66 × 105 | 2.66 × 105 | 1.08 × 104 |
| Std | 9.10 × 103 | 3.87 × 104 | 1.28 × 104 | 2.26 × 104 | 1.46 × 104 | 7.08 × 103 | 1.38 × 104 | 1.46 × 104 | 2.84 × 104 | 1.55 × 104 | 7.68 × 103 | 2.54 × 103 | |
| C21 | Avg | 2.94 × 103 | 1.70 × 104 | 3.55 × 103 | 7.60 × 103 | 1.38 × 104 | 2.74 × 104 | 2.48 × 104 | 4.94 × 103 | 1.10 × 104 | 9.37 × 103 | 3.08 × 104 | 3.02 × 103 |
| Std | 1.24 × 102 | 2.88 × 103 | 2.77 × 103 | 2.30 × 103 | 1.83 × 103 | 2.93 × 103 | 2.01 × 103 | 7.02 × 102 | 1.02 × 104 | 1.00 × 103 | 1.61 × 103 | 2.90 × 102 | |
| C22 | Avg | 6.54 × 104 | 5.83 × 104 | 4.70 × 104 | 1.13 × 105 | 1.28 × 105 | 1.30 × 105 | 1.23 × 105 | 1.07 × 105 | 7.28 × 104 | 1.09 × 105 | 1.30 × 105 | 1.33 × 104 |
| Std | 1.43 × 104 | 1.85 × 104 | 9.79 × 103 | 3.18 × 103 | 5.87 × 103 | 1.95 × 103 | 2.57 × 103 | 2.31 × 103 | 1.37 × 104 | 8.08 × 103 | 1.42 × 103 | 4.79 × 103 | |
| C23 | Avg | 7.90 × 104 | 7.08 × 104 | 6.47 × 104 | 1.42 × 105 | 1.69 × 105 | 1.84 × 105 | 1.70 × 105 | 1.33 × 105 | 9.07 × 104 | 1.38 × 105 | 1.87 × 105 | 2.24 × 104 |
| Std | 1.47 × 104 | 2.69 × 104 | 1.26 × 104 | 1.12 × 104 | 9.16 × 103 | 4.17 × 103 | 5.62 × 103 | 3.85 × 103 | 2.52 × 104 | 6.71 × 103 | 2.31 × 103 | 5.50 × 103 | |
| C24 | Avg | 6.51 × 103 | 1.45 × 104 | 6.65 × 103 | 1.39 × 104 | 2.55 × 104 | 4.36 × 104 | 2.98 × 104 | 1.45 × 104 | 9.10 × 103 | 1.57 × 104 | 4.89 × 104 | 4.72 × 103 |
| Std | 5.65 × 102 | 4.84 × 103 | 6.75 × 102 | 2.09 × 103 | 3.17 × 103 | 5.69 × 103 | 3.78 × 103 | 1.40 × 103 | 1.22 × 103 | 1.52 × 103 | 3.68 × 103 | 2.91 × 102 | |
| C25 | Avg | 1.37 × 104 | 6.05 × 103 | 1.31 × 104 | 3.20 × 104 | 8.36 × 104 | 2.84 × 105 | 1.57 × 105 | 1.10 × 104 | 2.00 × 104 | 7.94 × 104 | 1.88 × 105 | 1.05 × 104 |
| Std | 1.81 × 103 | 4.16 × 102 | 2.05 × 103 | 8.66 × 103 | 1.17 × 104 | 9.97 × 104 | 5.68 × 104 | 2.43 × 103 | 8.79 × 103 | 1.26 × 104 | 6.52 × 104 | 1.39 × 103 | |
| C26 | Avg | 4.40 × 103 | 5.09 × 103 | 4.05 × 103 | 5.81 × 103 | 7.55 × 103 | 1.13 × 104 | 1.09 × 104 | 4.95 × 103 | 4.72 × 103 | 7.00 × 103 | 7.07 × 103 | 4.37 × 103 |
| Std | 1.47 × 102 | 2.16 × 103 | 1.58 × 102 | 3.47 × 102 | 5.58 × 102 | 1.25 × 103 | 1.32 × 103 | 2.49 × 102 | 5.76 × 102 | 3.63 × 102 | 7.82 × 102 | 2.14 × 102 | |
| C27 | Avg | 4.41 × 103 | 1.32 × 104 | 4.72 × 103 | 9.01 × 103 | 1.60 × 104 | 2.90 × 104 | 2.13 × 104 | 9.23 × 103 | 7.28 × 103 | 1.15 × 104 | 3.14 × 104 | 3.45 × 103 |
| Std | 3.11 × 102 | 2.89 × 103 | 4.20 × 102 | 1.11 × 103 | 2.20 × 103 | 3.29 × 103 | 2.79 × 103 | 1.08 × 103 | 1.59 × 103 | 8.47 × 102 | 3.52 × 103 | 1.14 × 102 | |
| C28 | Avg | 3.80 × 109 | 7.05 × 1012 | 3.48 × 1010 | 7.42 × 1013 | 1.49 × 1014 | 1.02 × 1016 | 2.05 × 1015 | 4.06 × 1012 | 3.82 × 1013 | 1.76 × 1014 | 1.37 × 1016 | 1.73 × 108 |
| Std | 3.33 × 109 | 3.44 × 1013 | 2.64 × 1010 | 9.18 × 1013 | 1.32 × 1014 | 7.42 × 1015 | 1.94 × 1015 | 6.40 × 1012 | 6.45 × 1013 | 1.58 × 1014 | 8.04 × 1015 | 1.54 × 108 | |
| C29 | Avg | 4.44 × 109 | 2.09 × 1011 | 1.78 × 1011 | 6.13 × 1013 | 1.36 × 1014 | 6.11 × 1015 | 1.13 × 1015 | 1.97 × 1012 | 2.41 × 1014 | 1.17 × 1014 | 4.43 × 1015 | 4.58 × 107 |
| Std | 2.88 × 109 | 3.71 × 1011 | 5.27 × 1011 | 7.71 × 1013 | 1.79 × 1014 | 4.87 × 1015 | 7.73 × 1014 | 2.69 × 1012 | 5.73 × 1014 | 8.96 × 1013 | 3.02 × 1015 | 8.13 × 107 |
| ID | Ours vs. CPO | Ours vs. PSO | Ours vs. GWO | Ours vs. WOA | Ours vs. SCA | Ours vs. SOA | Ours vs. SSA | Ours vs. BWO | Ours vs. DBO | Ours vs. GJO | Ours vs. POA |
|---|---|---|---|---|---|---|---|---|---|---|---|
| C1 | 2.87 × 10−11 | 4.27 × 10−11 | 2.87 × 10−11 | 2.87 × 10−11 | 2.87 × 10−11 | 2.87 × 10−11 | 2.87 × 10−11 | 2.87 × 10−11 | 2.87 × 10−11 | 2.87 × 10−11 | 2.87 × 10−11 |
| C2 | 2.87 × 10−11 | 1.02 × 10−9 | 2.87 × 10−11 | 2.87 × 10−11 | 2.87 × 10−11 | 2.87 × 10−11 | 2.87 × 10−11 | 2.87 × 10−11 | 2.87 × 10−11 | 2.87 × 10−11 | 2.87 × 10−11 |
| C3 | 2.87 × 10−11 | 2.87 × 10−11 | 2.87 × 10−11 | 2.87 × 10−11 | 2.87 × 10−11 | 2.87 × 10−11 | 2.87 × 10−11 | 2.87 × 10−11 | 2.87 × 10−11 | 2.87 × 10−11 | 2.87 × 10−11 |
| C4 | 2.87 × 10−11 | 2.87 × 10−11 | 2.87 × 10−11 | 2.87 × 10−11 | 2.87 × 10−11 | 2.87 × 10−11 | 2.87 × 10−11 | 2.87 × 10−11 | 2.87 × 10−11 | 2.87 × 10−11 | 2.87 × 10−11 |
| C5 | 2.87 × 10−11 | 2.87 × 10−11 | 6.80 × 10−8 | 2.87 × 10−11 | 2.87 × 10−11 | 2.87 × 10−11 | 2.87 × 10−11 | 2.87 × 10−11 | 2.87 × 10−11 | 2.87 × 10−11 | 2.87 × 10−11 |
| C6 | 2.87 × 10−11 | 8.56 × 10−11 | 3.51 × 10−11 | 2.87 × 10−11 | 2.87 × 10−11 | 2.87 × 10−11 | 2.87 × 10−11 | 2.87 × 10−11 | 2.87 × 10−11 | 2.87 × 10−11 | 2.87 × 10−11 |
| C7 | 2.87 × 10−11 | 2.87 × 10−11 | 7.44 × 10−11 | 2.87 × 10−11 | 2.87 × 10−11 | 2.87 × 10−11 | 2.87 × 10−11 | 2.87 × 10−11 | 2.87 × 10−11 | 2.87 × 10−11 | 2.87 × 10−11 |
| C8 | 3.70 × 10−6 | 3.18 × 10−11 | 1.24 × 10−1 | 2.87 × 10−11 | 2.87 × 10−11 | 2.87 × 10−11 | 2.87 × 10−11 | 2.87 × 10−11 | 2.87 × 10−11 | 2.87 × 10−11 | 2.87 × 10−11 |
| C9 | 2.87 × 10−11 | 2.87 × 10−11 | 1.38 × 10−5 | 2.87 × 10−11 | 2.87 × 10−11 | 2.87 × 10−11 | 2.87 × 10−11 | 2.87 × 10−11 | 2.87 × 10−11 | 2.87 × 10−11 | 2.87 × 10−11 |
| C10 | 3.18 × 10−11 | 2.87 × 10−11 | 2.87 × 10−11 | 2.87 × 10−11 | 2.87 × 10−11 | 2.87 × 10−11 | 2.87 × 10−11 | 2.87 × 10−11 | 2.87 × 10−11 | 2.87 × 10−11 | 2.87 × 10−11 |
| C11 | 2.87 × 10−11 | 2.87 × 10−11 | 2.87 × 10−11 | 2.87 × 10−11 | 2.87 × 10−11 | 2.87 × 10−11 | 2.87 × 10−11 | 2.87 × 10−11 | 2.87 × 10−11 | 2.87 × 10−11 | 2.87 × 10−11 |
| C12 | 2.87 × 10−11 | 2.87 × 10−11 | 2.87 × 10−11 | 2.87 × 10−11 | 2.87 × 10−11 | 2.87 × 10−11 | 2.87 × 10−11 | 2.87 × 10−11 | 2.87 × 10−11 | 2.87 × 10−11 | 2.87 × 10−11 |
| C13 | 4.73 × 10−11 | 4.73 × 10−11 | 8.56 × 10−11 | 2.87 × 10−11 | 2.87 × 10−11 | 2.87 × 10−11 | 2.87 × 10−11 | 2.87 × 10−11 | 2.87 × 10−11 | 2.87 × 10−11 | 2.87 × 10−11 |
| C14 | 2.87 × 10−11 | 2.87 × 10−11 | 2.87 × 10−11 | 2.87 × 10−11 | 2.87 × 10−11 | 2.87 × 10−11 | 2.87 × 10−11 | 2.87 × 10−11 | 2.87 × 10−11 | 2.87 × 10−11 | 2.87 × 10−11 |
| C15 | 2.87 × 10−11 | 2.87 × 10−11 | 2.87 × 10−11 | 2.87 × 10−11 | 2.87 × 10−11 | 2.87 × 10−11 | 2.87 × 10−11 | 2.87 × 10−11 | 2.87 × 10−11 | 2.87 × 10−11 | 2.87 × 10−11 |
| C16 | 2.87 × 10−11 | 2.87 × 10−11 | 2.87 × 10−11 | 2.87 × 10−11 | 2.87 × 10−11 | 2.87 × 10−11 | 2.87 × 10−11 | 2.87 × 10−11 | 2.87 × 10−11 | 2.87 × 10−11 | 2.87 × 10−11 |
| C17 | 8.86 × 10−9 | 1.15 × 10−10 | 4.78 × 10−9 | 2.87 × 10−11 | 2.87 × 10−11 | 2.87 × 10−11 | 2.74 × 10−10 | 2.87 × 10−11 | 2.87 × 10−11 | 2.87 × 10−11 | 2.87 × 10−11 |
| C18 | 2.87 × 10−11 | 2.87 × 10−11 | 2.87 × 10−11 | 2.87 × 10−11 | 2.87 × 10−11 | 2.87 × 10−11 | 2.87 × 10−11 | 2.87 × 10−11 | 2.87 × 10−11 | 2.87 × 10−11 | 2.87 × 10−11 |
| C19 | 3.21 × 10−6 | 2.87 × 10−11 | 3.27 × 10−4 | 2.87 × 10−11 | 2.87 × 10−11 | 2.87 × 10−11 | 2.87 × 10−11 | 2.87 × 10−11 | 2.87 × 10−11 | 2.87 × 10−11 | 2.87 × 10−11 |
| C20 | 2.87 × 10−11 | 3.18 × 10−11 | 2.87 × 10−11 | 2.87 × 10−11 | 2.87 × 10−11 | 2.87 × 10−11 | 2.87 × 10−11 | 2.87 × 10−11 | 2.87 × 10−11 | 2.87 × 10−11 | 2.87 × 10−11 |
| C21 | 6.05 × 10−1 | 2.87 × 10−11 | 5.95 × 10−1 | 2.87 × 10−11 | 2.87 × 10−11 | 2.87 × 10−11 | 2.87 × 10−11 | 3.88 × 10−11 | 7.03 × 10−11 | 2.87 × 10−11 | 2.87 × 10−11 |
| C22 | 3.18 × 10−11 | 4.29 × 10−11 | 3.88 × 10−11 | 2.87 × 10−11 | 2.87 × 10−11 | 2.87 × 10−11 | 2.87 × 10−11 | 2.87 × 10−11 | 2.87 × 10−11 | 2.87 × 10−11 | 2.87 × 10−11 |
| C23 | 2.87 × 10−11 | 6.81 × 10−9 | 2.87 × 10−11 | 2.87 × 10−11 | 2.87 × 10−11 | 2.87 × 10−11 | 2.87 × 10−11 | 2.87 × 10−11 | 2.87 × 10−11 | 2.87 × 10−11 | 2.87 × 10−11 |
| C24 | 3.18 × 10−11 | 2.87 × 10−11 | 3.51 × 10−11 | 2.87 × 10−11 | 2.87 × 10−11 | 2.87 × 10−11 | 2.87 × 10−11 | 2.87 × 10−11 | 2.87 × 10−11 | 2.87 × 10−11 | 2.87 × 10−11 |
| C25 | 2.79 × 10−9 | 2.87 × 10−11 | 7.89 × 10−7 | 2.87 × 10−11 | 2.87 × 10−11 | 2.87 × 10−11 | 2.87 × 10−11 | 6.36 × 10−1 | 1.93 × 10−8 | 2.87 × 10−11 | 2.87 × 10−11 |
| C26 | 4.33 × 10−1 | 3.88 × 10−4 | 7.32 × 10−7 | 2.87 × 10−11 | 2.87 × 10−11 | 2.87 × 10−11 | 2.87 × 10−11 | 6.42 × 10−10 | 1.27 × 10−3 | 2.87 × 10−11 | 2.87 × 10−11 |
| C27 | 2.87 × 10−11 | 2.87 × 10−11 | 2.87 × 10−11 | 2.87 × 10−11 | 2.87 × 10−11 | 2.87 × 10−11 | 2.87 × 10−11 | 2.87 × 10−11 | 2.87 × 10−11 | 2.87 × 10−11 | 2.87 × 10−11 |
| C28 | 4.29 × 10−11 | 2.76 × 10−4 | 2.87 × 10−11 | 2.87 × 10−11 | 2.87 × 10−11 | 2.87 × 10−11 | 2.87 × 10−11 | 2.87 × 10−11 | 2.87 × 10−11 | 2.87 × 10−11 | 2.87 × 10−11 |
| C29 | 2.87 × 10−11 | 3.18 × 10−11 | 2.87 × 10−11 | 2.87 × 10−11 | 2.87 × 10−11 | 2.87 × 10−11 | 2.87 × 10−11 | 2.87 × 10−11 | 2.87 × 10−11 | 2.87 × 10−11 | 2.87 × 10−11 |
| ID | Method | CPO | PSO | GWO | WOA | SCA | SOA | SSA | BWO | DBO | GJO | POA | CAPCPO |
|---|---|---|---|---|---|---|---|---|---|---|---|---|---|
| C30 | Avg | 3.21 × 103 | 5.82 × 105 | 9.30 × 104 | 8.05 × 102 | 6.27 × 106 | 6.62 × 106 | 7.37 × 102 | 5.41 × 102 | 3.48 × 106 | 5.76 × 102 | 6.16 × 102 | 2.91 × 102 |
| Std | 1.07 × 104 | 2.58 × 106 | 1.59 × 105 | 9.70 × 102 | 9.80 × 106 | 1.02 × 107 | 1.15 × 102 | 9.24 × 101 | 6.59 × 106 | 4.33 × 102 | 3.17 × 102 | 9.46 × 101 | |
| C31 | Avg | 6.92 × 101 | 9.06 × 102 | 5.60 × 102 | 1.38 × 101 | 4.56 × 103 | 2.29 × 103 | 5.00 | 4.64 | 2.07 × 103 | 4.50 | 4.80 | 8.00 |
| Std | 8.74 × 101 | 1.51 × 103 | 2.61 × 102 | 1.68 × 101 | 1.68 × 103 | 2.67 × 103 | 1.02× 10−10 | 3.43 × 10−1 | 3.30 × 103 | 3.29 × 10−1 | 1.07 × 10−1 | 1.01 × 101 | |
| C32 | Avg | 4.44 | 3.23 | 3.26 | 4.79 | 9.67 | 7.78 | 4.27 | 4.88 | 5.63 | 6.94 | 9.07 | 1.75 |
| Std | 8.31 × 10−1 | 1.66 | 1.96 | 1.47 | 1.37 | 1.54 | 2.41 | 8.87 × 10−1 | 1.56 | 9.62 × 10−1 | 1.080 | 1.08 | |
| C33 | Avg | 3.12 × 101 | 4.05 × 101 | 9.14 × 101 | 6.40 × 102 | 1.63 × 103 | 1.10 × 104 | 1.36 × 102 | 1.67 × 102 | 1.76 × 103 | 1.36 × 103 | 1.27 × 104 | 1.88 × 101 |
| Std | 6.59 | 2.92 × 101 | 1.75 × 102 | 3.98 × 102 | 9.02 × 102 | 5.14 × 103 | 6.35 × 101 | 3.34 × 101 | 1.41 × 103 | 1.10 × 103 | 3.96 × 103 | 5.23 | |
| C34 | Avg | 1.27 | 1.20 | 1.40 | 1.57 | 2.23 | 3.69 | 2.96 | 1.84 | 1.92 | 1.69 | 4.15 | 1.11 |
| Std | 8.15 × 10−2 | 1.36 × 10−1 | 2.48 × 10−1 | 1.51 × 10−1 | 1.07 × 10−1 | 8.84 × 10−1 | 8.82 × 10−1 | 9.55 × 10−2 | 3.87 × 10−1 | 3.69 × 10−1 | 6.46 × 10−1 | 6.00 × 10−2 | |
| C35 | Avg | 9.74 | 8.09 | 1.10 × 101 | 9.64 | 1.08 × 101 | 1.16 × 101 | 9.88 | 1.08 × 101 | 1.07 × 101 | 9.99 | 1.01 × 101 | 8.06 |
| Std | 6.88 × 10−1 | 1.37 | 4.56 × 10−1 | 1.14 | 8.10 × 10−1 | 7.30 × 10−1 | 7.80 × 10−1 | 7.75 × 10−1 | 9.06 × 10−1 | 1.67 | 7.24 × 10−1 | 1.11 | |
| C36 | Avg | 1.00 | 2.06 × 102 | 9.77 × 101 | 7.77 × 101 | 1.63 × 102 | 9.24 × 102 | 2.13 × 102 | 4.20 × 101 | 2.23 × 102 | 1.29 × 102 | 2.48 × 102 | 1.00 |
| Std | 3.36 × 10−5 | 2.85 × 102 | 1.44 × 102 | 7.49 × 101 | 8.18 × 101 | 3.23 × 102 | 2.29 × 102 | 8.67 × 101 | 2.14 × 102 | 1.19 × 102 | 1.34 × 102 | 2.79 × 10−7 | |
| C37 | Avg | 1.00 | 1.00 | 1.00 | 1.04 | 1.06 | 1.24 | 1.00 | 1.00 | 1.10 | 1.08 | 1.49 | 1.00 |
| Std | 6.73 × 10−9 | 1.59 × 10−7 | 7.61 × 10−3 | 2.18 × 10−2 | 1.56 × 10−2 | 1.36 × 10−1 | 1.07 × 10−4 | 1.38 × 10−3 | 1.21 × 10−1 | 2.92 × 10−2 | 1.73 × 10−1 | 0.00 | |
| C38 | Avg | 1.34 | 1.32 | 7.44 | 1.18 × 101 | 3.20 × 101 | 2.35 × 102 | 2.00 | 5.68 | 3.00 | 4.36 × 101 | 3.53 × 102 | 1.22 |
| Std | 7.50 × 10−2 | 1.47 × 10−1 | 9.17 | 1.11 × 101 | 1.84 × 101 | 1.28 × 102 | 3.69 × 10−1 | 1.47 | 1.23 | 2.21 × 101 | 1.33 × 102 | 7.84 × 10−2 | |
| C39 | Avg | 2.07 × 101 | 2.11 × 101 | 2.15 × 101 | 2.13 × 101 | 2.15 × 101 | 2.17 × 101 | 2.12 × 101 | 2.07 × 101 | 2.13 × 101 | 2.10 × 101 | 2.14 × 101 | 1.98 × 101 |
| Std | 3.46 | 1.32 × 10−1 | 1.15 × 10−1 | 1.83 × 10−1 | 7.04 × 10−2 | 5.37 × 10−2 | 1.03 × 10−1 | 2.46 | 8.51 × 10−1 | 8.45 × 10−1 | 9.10 × 10−2 | 4.73 |
| Algorithms | Overall Rank | Average Rank |
|---|---|---|
| CPO | 2 | 3.7 |
| PSO | 3 | 4.5 |
| GWO | 8 | 6.7 |
| WOA | 6 | 5.9 |
| SCA | 11 | 9.6 |
| SOA | 12 | 11.3 |
| SSA | 5 | 5.6 |
| BWO | 4 | 5.1 |
| DBO | 9 | 8.7 |
| GJO | 7 | 6.2 |
| POA | 10 | 9.3 |
| CAPCPO | 1 | 1.4 |
| ID | Ours vs. CPO | Ours vs. PSO | Ours vs. GWO | Ours vs. WOA | Ours vs. SCA | Ours vs. SOA | Ours vs. SSA | Ours vs. BWO | Ours vs. DBO | Ours vs. GJO | Ours vs. POA |
|---|---|---|---|---|---|---|---|---|---|---|---|
| C30 | 1.09 × 10−3 | 1.35 × 10−9 | 1.15 × 10−10 | 2.23 × 10−6 | 2.87 × 10−11 | 2.87 × 10−11 | 5.77 × 10−11 | 5.84 × 10−11 | 3.88 × 10−11 | 4.27 × 10−6 | 9.44 × 10−8 |
| C31 | 2.47 × 10−7 | 2.87 × 10−11 | 2.87 × 10−11 | 1.81 × 10−5 | 2.87 × 10−11 | 2.49 × 10−8 | 6.36 × 10−1 | 1.53 × 10−2 | 3.67 × 10−4 | 9.27 × 10−4 | 3.44 × 10−1 |
| C32 | 4.78 × 10−9 | 7.39 × 10−8 | 2.78 × 10−6 | 1.11 × 10−7 | 2.87 × 10−11 | 7.03 × 10−11 | 1.31 × 10−7 | 2.33 × 10−9 | 5.84 × 10−10 | 4.29 × 10−11 | 3.18 × 10−11 |
| C33 | 8.86 × 10−9 | 1.13 × 10−5 | 4.73 × 10−11 | 2.87 × 10−11 | 2.87 × 10−11 | 2.87 × 10−11 | 2.87 × 10−11 | 2.87 × 10−11 | 2.87 × 10−11 | 2.87 × 10−11 | 2.87 × 10−11 |
| C34 | 2.10 × 10−8 | 3.76 × 10−3 | 9.67 × 10−9 | 2.87 × 10−11 | 2.87 × 10−11 | 2.87 × 10−11 | 2.87 × 10−11 | 2.87 × 10−11 | 2.87 × 10−11 | 2.87 × 10−11 | 2.87 × 10−11 |
| C35 | 6.26 × 10−8 | 5.54 × 10−1 | 3.18 × 10−11 | 4.92 × 10−6 | 4.84 × 10−10 | 2.87 × 10−11 | 4.13 × 10−8 | 2.05 × 10−10 | 4.40 × 10−10 | 8.01 × 10−6 | 2.79 × 10−9 |
| C36 | 3.18 × 10−11 | 3.51 × 10−11 | 2.87 × 10−11 | 2.87 × 10−11 | 2.87 × 10−11 | 2.87 × 10−11 | 2.87 × 10−11 | 2.87 × 10−11 | 2.87 × 10−11 | 2.87 × 10−11 | 2.87 × 10−11 |
| C37 | 2.87 × 10−11 | 2.87 × 10−11 | 2.87 × 10−11 | 2.87 × 10−11 | 2.87 × 10−11 | 2.87 × 10−11 | 2.87 × 10−11 | 2.87 × 10−11 | 2.87 × 10−11 | 2.87 × 10−11 | 2.87 × 10−11 |
| C38 | 3.66 × 10−7 | 1.05 × 10−2 | 2.87 × 10−11 | 2.87 × 10−11 | 2.87 × 10−11 | 2.87 × 10−11 | 3.18 × 10−11 | 2.87 × 10−11 | 1.27 × 10−10 | 2.87 × 10−11 | 2.87 × 10−11 |
| C39 | 1.62 × 10−9 | 8.83 × 10−1 | 4.73 × 10−11 | 4.62 × 10−7 | 2.87 × 10−11 | 2.87 × 10−11 | 9.18 × 10−7 | 6.26 × 10−8 | 5.32 × 10−10 | 2.37 × 10−2 | 4.29 × 10−11 |
| ID | Method | CPO | PSO | GWO | WOA | SCA | SOA | SSA | BWO | DBO | GJO | POA | CAPCPO |
|---|---|---|---|---|---|---|---|---|---|---|---|---|---|
| C40 | Avg | 3.00 × 102 | 3.00 × 102 | 6.46 × 102 | 1.02 × 103 | 1.07 × 103 | 1.05 × 104 | 3.09 × 102 | 3.73 × 102 | 2.10 × 103 | 2.91 × 103 | 3.69 × 103 | 3.00 × 102 |
| Std | 1.63 × 10−3 | 5.33 × 10−3 | 6.42 × 102 | 9.34 × 102 | 4.69 × 102 | 1.66 × 103 | 9.06 | 3.09 × 101 | 5.98 × 103 | 1.46 × 103 | 1.45 × 103 | 5.08 × 10−14 | |
| C41 | Avg | 4.01 × 102 | 4.81 × 102 | 4.34 × 102 | 4.45 × 102 | 4.81 × 102 | 1.01 × 103 | 4.40 × 102 | 4.26 × 102 | 5.42 × 102 | 4.85 × 102 | 1.10 × 103 | 4.03 × 102 |
| Std | 2.31 | 4.97 × 101 | 2.86 × 101 | 2.17 × 101 | 2.95 × 101 | 3.98 × 102 | 3.18 × 101 | 1.32 × 101 | 1.30 × 102 | 1.51 × 101 | 5.26 × 102 | 3.32 | |
| C42 | Avg | 6.00 × 102 | 6.00 × 102 | 6.00 × 102 | 6.00 × 102 | 6.00 × 102 | 6.00 × 102 | 6.00 × 102 | 6.00 × 102 | 6.00 × 102 | 6.00 × 102 | 6.00 × 102 | 6.00 × 102 |
| Std | 5.05 × 10−9 | 1.95 × 10−6 | 6.20 × 10−3 | 1.19 × 10−2 | 2.04 × 10−2 | 1.56 × 10−1 | 2.42 × 10−5 | 9.44 × 10−4 | 3.95 × 10−2 | 2.19 × 10−2 | 1.33 × 10−1 | 0.00 | |
| C43 | Avg | 8.00 × 102 | 8.00 × 102 | 8.00 × 102 | 8.01 × 102 | 8.01 × 102 | 8.01 × 102 | 8.00 × 102 | 8.01 × 102 | 8.01 × 102 | 8.01 × 102 | 8.01 × 102 | 8.00 × 102 |
| Std | 1.11 × 10−1 | 3.28 × 10−1 | 1.64 × 10−1 | 2.06 × 10−1 | 1.94 × 10−1 | 5.12 × 10−1 | 1.97 × 10−1 | 1.98 × 10−1 | 2.71 × 10−1 | 2.98 × 10−1 | 1.85 × 10−1 | 8.68 × 10−2 | |
| C44 | Avg | 9.00 × 102 | 9.01 × 102 | 9.00 × 102 | 9.00 × 102 | 9.01 × 102 | 9.03 × 102 | 9.03 × 102 | 9.00 × 102 | 9.01 × 102 | 9.01 × 102 | 9.03 × 102 | 9.00 × 102 |
| Std | 8.86 × 10−2 | 9.87 × 10−1 | 3.37 × 10−1 | 2.71 × 10−1 | 3.68 × 10−1 | 1.38 | 1.73 | 1.76 × 10−1 | 1.13 | 4.32 × 10−1 | 1.45 | 8.80 × 10−2 | |
| C45 | Avg | 6.73 × 103 | 3.68 × 104 | 3.82 × 104 | 2.25 × 104 | 6.68 × 106 | 3.65 × 106 | 4.02 × 104 | 3.49 × 105 | 2.12 × 106 | 1.97 × 104 | 1.00 × 105 | 3.23 × 103 |
| Std | 3.77 × 103 | 4.73 × 104 | 1.83 × 104 | 1.28 × 104 | 3.86 × 106 | 3.51 × 106 | 1.68 × 104 | 2.23 × 105 | 1.07 × 107 | 3.84 × 103 | 4.56 × 104 | 2.03 × 103 | |
| C46 | Avg | 2.03 × 103 | 2.03 × 103 | 2.04 × 103 | 2.12 × 103 | 2.13 × 103 | 2.25 × 103 | 2.15 × 103 | 2.07 × 103 | 2.08 × 103 | 2.24 × 103 | 2.12 × 103 | 2.02 × 103 |
| Std | 2.52 | 1.13 × 101 | 2.03 × 101 | 4.31 × 101 | 6.66 × 101 | 1.00 × 102 | 8.59 × 101 | 1.26 × 101 | 4.72 × 101 | 6.07 × 101 | 4.72 × 101 | 6.63 | |
| C47 | Avg | 2.22 × 103 | 2.66 × 103 | 2.84 × 103 | 2.84 × 103 | 3.43 × 103 | 3.31E+06 | 2.36 × 103 | 2.69 × 103 | 3.24 × 103 | 3.94 × 103 | 2.46 × 103 | 2.22 × 103 |
| Std | 4.23 | 1.08 × 103 | 7.88 × 102 | 5.61 × 102 | 8.88 × 102 | 1.78E+07 | 1.56 × 102 | 3.28 × 102 | 6.74 × 102 | 3.47 × 102 | 2.57 × 102 | 9.14 | |
| C48 | Avg | 2.32 × 103 | 2.59 × 103 | 2.58 × 103 | 2.60 × 103 | 2.60 × 103 | 3.21 × 103 | 2.71 × 103 | 2.60 × 103 | 2.73 × 103 | 2.74 × 103 | 2.73 × 103 | 2.30 × 103 |
| Std | 9.21 × 101 | 2.06 × 102 | 1.84 × 102 | 1.48 × 102 | 1.44 × 102 | 4.27 × 102 | 1.56 × 102 | 1.48 × 102 | 1.10 × 102 | 8.55 × 101 | 7.38 × 101 | 3.35 × 10−2 | |
| C49 | Avg | 2.63 × 103 | 2.70 × 103 | 2.67 × 103 | 2.63 × 103 | 2.64 × 103 | 3.00 × 103 | 2.90 × 103 | 2.66 × 103 | 2.71 × 103 | 2.70 × 103 | 2.76 × 103 | 2.62 × 103 |
| Std | 5.54 × 101 | 2.29 × 102 | 6.78 × 101 | 4.72 × 101 | 5.47 × 101 | 5.05 × 102 | 4.34 × 102 | 7.66 × 101 | 7.86 × 101 | 7.85 × 101 | 2.94 × 102 | 4.96 × 101 | |
| C50 | Avg | 2.60 × 103 | 2.61 × 103 | 2.75 × 103 | 2.77 × 103 | 2.63 × 103 | 3.27 × 103 | 2.72 × 103 | 2.63 × 103 | 2.72 × 103 | 2.69 × 103 | 2.73 × 103 | 2.60 × 103 |
| Std | 1.83 × 10−3 | 5.39 × 101 | 3.36 × 102 | 3.07 × 102 | 6.33 | 6.33 × 102 | 2.95 × 102 | 1.56 × 102 | 2.14 × 102 | 2.36 × 102 | 7.24 × 101 | 7.83 × 10−9 | |
| C51 | Avg | 2.87 × 103 | 2.89 × 103 | 2.87 × 103 | 2.87 × 103 | 2.88 × 103 | 3.03 × 103 | 3.01 × 103 | 2.87 × 103 | 2.92 × 103 | 2.88 × 103 | 2.90 × 103 | 2.87 × 103 |
| Std | 1.85 | 1.24 × 101 | 2.05 × 101 | 2.93 | 3.18 | 1.33 × 102 | 9.34 × 101 | 4.58 × 10−1 | 5.74 × 101 | 1.27 × 101 | 1.83 × 101 | 2.13 |
| ID | Method | CPO | PSO | GWO | WOA | SCA | SOA | SSA | BWO | DBO | GJO | POA | CAPCPO |
|---|---|---|---|---|---|---|---|---|---|---|---|---|---|
| C40 | Avg | 4.13 × 102 | 6.54 × 102 | 3.53 × 103 | 1.18 × 104 | 9.74 × 103 | 4.04 × 104 | 7.93 × 103 | 2.31 × 104 | 9.08 × 103 | 1.51 × 104 | 4.62 × 104 | 3.00 × 102 |
| Std | 1.75 × 102 | 1.25 × 103 | 2.15 × 103 | 4.21 × 103 | 2.40 × 103 | 1.46 × 104 | 3.14 × 103 | 6.97 × 103 | 8.91 × 103 | 2.83 × 103 | 1.53 × 104 | 1.09 × 10−4 | |
| C41 | Avg | 4.74 × 102 | 5.92 × 102 | 5.20 × 102 | 6.69 × 102 | 8.10 × 102 | 2.56 × 103 | 6.74 × 102 | 5.80 × 102 | 6.01 × 102 | 7.81 × 102 | 2.97 × 103 | 4.54 × 102 |
| Std | 1.97 × 101 | 1.16 × 102 | 4.47 × 101 | 8.18 × 101 | 1.08 × 102 | 6.61 × 102 | 1.01 × 102 | 3.30 × 101 | 1.50 × 102 | 9.02 × 101 | 6.92 × 102 | 1.25 × 101 | |
| C42 | Avg | 6.00 × 102 | 6.00 × 102 | 6.00 × 102 | 6.00 × 102 | 6.00 × 102 | 6.01 × 102 | 6.00 × 102 | 6.00 × 102 | 6.00 × 102 | 6.00 × 102 | 6.02 × 102 | 6.00 × 102 |
| Std | 7.88 × 10−6 | 2.21 × 10−1 | 5.63 × 10−2 | 7.85 × 10−2 | 1.10 × 10−1 | 3.32 × 10−1 | 1.13 × 10−1 | 2.44 × 10−2 | 1.75 × 10−1 | 1.27 × 10−1 | 1.95 × 10−1 | 6.38 × 10−11 | |
| C43 | Avg | 8.01 × 102 | 8.01 × 102 | 8.01 × 102 | 8.02 × 102 | 8.04 × 102 | 8.04 × 102 | 8.01 × 102 | 8.03 × 102 | 8.02 × 102 | 8.03 × 102 | 8.03 × 102 | 8.01 × 102 |
| Std | 6.72 × 10−1 | 1.08 | 3.78 × 10−1 | 5.98 × 10−1 | 3.48 × 10−1 | 7.54 × 10−1 | 6.63 × 10−1 | 7.20 × 10−1 | 6.97 × 10−1 | 6.09 × 10−1 | 3.76 × 10−1 | 2.07 × 10−1 | |
| C44 | Avg | 9.01 × 102 | 9.03 × 102 | 9.01 × 102 | 9.03 × 102 | 9.04 × 102 | 9.10 × 102 | 9.03 × 102 | 9.02 × 102 | 9.04 × 102 | 9.03 × 102 | 9.06 × 102 | 9.00 × 102 |
| Std | 5.56 × 10−1 | 2.39 | 8.67 × 10−1 | 1.33 | 9.55 × 10−1 | 4.28 | 1.48 | 9.89 × 10−1 | 2.13 | 6.70 × 10−1 | 1.71 | 4.44 × 10−1 | |
| C45 | Avg | 1.85 × 105 | 5.93 × 107 | 7.69 × 105 | 4.11 × 107 | 3.86 × 108 | 3.88 × 109 | 1.36 × 107 | 6.43 × 107 | 7.11 × 107 | 1.28 × 108 | 2.84 × 109 | 3.91 × 104 |
| Std | 1.17 × 105 | 6.62 × 107 | 3.09 × 106 | 5.42 × 107 | 1.71 × 108 | 2.46 × 109 | 4.35 × 107 | 3.09 × 107 | 2.51 × 108 | 1.38 × 108 | 1.64 × 109 | 1.27 × 104 | |
| C46 | Avg | 2.07 × 103 | 2.21 × 103 | 2.08 × 103 | 2.54 × 103 | 2.95 × 103 | 4.29 × 103 | 3.53 × 103 | 2.49 × 103 | 2.51 × 103 | 2.66 × 103 | 4.95 × 103 | 2.04 × 103 |
| Std | 2.24 × 101 | 1.70 × 102 | 4.05 × 101 | 2.88 × 102 | 4.06 × 102 | 1.34 × 103 | 8.45 × 102 | 2.23 × 102 | 4.40 × 102 | 2.96 × 102 | 1.12 × 103 | 1.39 × 101 | |
| C47 | Avg | 2.85 × 103 | 6.34 × 106 | 4.94 × 103 | 5.36 × 103 | 3.03 × 107 | 8.61× 1010 | 4.12 × 103 | 9.36 × 106 | 6.38 × 103 | 7.56 × 104 | 7.76 × 104 | 2.29 × 103 |
| Std | 3.59 × 102 | 3.25 × 107 | 9.72 × 102 | 1.61 × 103 | 8.69 × 107 | 2.71× 1011 | 1.21 × 103 | 3.78 × 107 | 1.96 × 103 | 2.57 × 105 | 2.92 × 105 | 5.83 × 101 | |
| C48 | Avg | 2.67 × 103 | 3.30 × 103 | 2.70 × 103 | 2.92 × 103 | 3.15 × 103 | 5.66 × 103 | 3.29 × 103 | 2.76 × 103 | 3.10 × 103 | 3.08 × 103 | 3.53 × 103 | 2.65 × 103 |
| Std | 6.86 × 101 | 3.35 × 102 | 4.58 × 101 | 8.75 × 101 | 1.26 × 102 | 1.29 × 103 | 3.39 × 102 | 4.42 × 101 | 3.26 × 102 | 1.26 × 102 | 3.29 × 102 | 4.57 | |
| C49 | Avg | 2.81 × 103 | 4.31 × 103 | 4.01 × 103 | 4.05 × 103 | 3.84 × 103 | 7.44 × 103 | 5.11 × 103 | 3.22 × 103 | 5.11 × 103 | 3.83 × 103 | 5.97 × 103 | 2.80 × 103 |
| Std | 7.98 × 101 | 1.28 × 103 | 9.34 × 102 | 1.51 × 103 | 1.68 × 103 | 3.92 × 102 | 1.13 × 103 | 1.14 × 103 | 1.68 × 103 | 1.53 × 103 | 1.38 × 103 | 7.68 × 101 | |
| C50 | Avg | 2.60 × 103 | 3.02 × 103 | 2.69 × 103 | 2.70 × 103 | 3.23 × 103 | 8.53 × 103 | 3.56 × 103 | 2.64 × 103 | 3.39 × 103 | 2.82 × 103 | 8.89 × 103 | 2.60 × 103 |
| Std | 1.74 | 6.14 × 102 | 2.79 × 102 | 7.33 × 101 | 7.39 × 102 | 3.32 × 103 | 8.99 × 102 | 2.47 × 101 | 8.26 × 102 | 1.58 × 102 | 4.04 × 103 | 2.50 | |
| C51 | Avg | 3.00 × 103 | 2.92 × 103 | 2.99 × 103 | 3.05 × 103 | 3.10 × 103 | 3.66 × 103 | 3.69 × 103 | 2.96 × 103 | 3.02 × 103 | 3.14 × 103 | 3.11 × 103 | 2.99 × 103 |
| Std | 1.81 × 101 | 8.45 × 101 | 2.85 × 101 | 3.14 × 101 | 5.23 × 101 | 3.13 × 102 | 3.96 × 102 | 6.92 | 4.77 × 101 | 5.78 × 101 | 7.28 × 101 | 2.84 × 101 |
| Algorithms | d = 10 | d = 20 | ||
|---|---|---|---|---|
| Overall Rank | Average Rank | Overall Rank | Average Rank | |
| CPO | 2 | 2 | 2 | 2.42 |
| PSO | 4 | 5.17 | 5 | 5.92 |
| GWO | 5 | 5.33 | 3 | 3.42 |
| WOA | 6 | 6.17 | 6 | 6.33 |
| SCA | 8 | 7.67 | 10 | 8.83 |
| SOA | 12 | 11.75 | 12 | 11.5 |
| SSA | 7 | 7.17 | 7 | 7 |
| BWO | 3 | 5 | 4 | 5.5 |
| DBO | 10 | 8.67 | 8 | 7.5 |
| GJO | 9 | 8.5 | 8 | 7.5 |
| POA | 11 | 9.33 | 11 | 10.83 |
| CAPCPO | 1 | 1.25 | 1 | 1.25 |
| ID | Ours vs. CPO | Ours vs. PSO | Ours vs. GWO | Ours vs. WOA | Ours vs. SCA | Ours vs. SOA | Ours vs. SSA | Ours vs. BWO | Ours vs. DBO | Ours vs. GJO | Ours vs. POA |
|---|---|---|---|---|---|---|---|---|---|---|---|
| C40 | 2.87 × 10−11 | 2.87 × 10−11 | 2.87 × 10−11 | 2.87 × 10−11 | 2.87 × 10−11 | 2.87 × 10−11 | 2.87 × 10−11 | 2.87 × 10−11 | 2.87 × 10−11 | 2.87 × 10−11 | 2.87 × 10−11 |
| C41 | 4.51 × 10−1 | 2.79 × 10−9 | 1.12 × 10−9 | 4.40 × 10−10 | 2.87 × 10−11 | 2.87 × 10−11 | 8.70 × 10−8 | 4.73 × 10−11 | 2.87 × 10−11 | 2.87 × 10−11 | 2.87 × 10−11 |
| C42 | 2.87 × 10−11 | 2.87 × 10−11 | 2.87 × 10−11 | 2.87 × 10−11 | 2.87 × 10−11 | 2.87 × 10−11 | 2.87 × 10−11 | 2.87 × 10−11 | 2.87 × 10−11 | 2.87 × 10−11 | 2.87 × 10−11 |
| C43 | 1.04 × 10−1 | 2.87 × 10−2 | 2.69 × 10−3 | 2.79 × 10−9 | 2.87 × 10−11 | 2.87 × 10−11 | 3.96 × 10−5 | 6.24 × 10−9 | 1.20 × 10−7 | 7.03 × 10−11 | 1.04 × 10−10 |
| C44 | 3.96 × 10−7 | 3.64 × 10−10 | 4.13 × 10−8 | 3.01 × 10−10 | 1.04 × 10−10 | 2.87 × 10−11 | 4.29 × 10−11 | 1.93 × 10−8 | 1.15 × 10−10 | 3.88 × 10−11 | 3.18 × 10−11 |
| C45 | 1.55 × 10−6 | 1.23 × 10−9 | 3.51 × 10−11 | 2.87 × 10−11 | 2.87 × 10−11 | 2.87 × 10−11 | 2.87 × 10−11 | 2.87 × 10−11 | 2.87 × 10−11 | 2.87 × 10−11 | 2.87 × 10−11 |
| C46 | 5.77 × 10−11 | 7.44 × 10−9 | 2.33 × 10−9 | 2.87 × 10−11 | 2.87 × 10−11 | 2.87 × 10−11 | 2.87 × 10−11 | 2.87 × 10−11 | 2.87 × 10−11 | 2.87 × 10−11 | 2.87 × 10−11 |
| C47 | 8.01 × 10−6 | 1.15 × 10−10 | 2.87 × 10−11 | 2.87 × 10−11 | 2.87 × 10−11 | 2.87 × 10−11 | 2.87 × 10−11 | 2.87 × 10−11 | 2.87 × 10−11 | 2.87 × 10−11 | 2.87 × 10−11 |
| C48 | 4.40 × 10−10 | 7.03 × 10−11 | 2.87 × 10−11 | 2.87 × 10−11 | 2.87 × 10−11 | 2.87 × 10−11 | 2.87 × 10−11 | 2.87 × 10−11 | 2.87 × 10−11 | 2.87 × 10−11 | 2.87 × 10−11 |
| C49 | 6.68 × 10−1 | 2.46 × 10−4 | 9.78 × 10−4 | 3.21 × 10−6 | 2.23 × 10−6 | 2.13 × 10−9 | 4.89 × 10−8 | 2.47 × 10−7 | 9.44 × 10−8 | 1.93 × 10−8 | 6.28 × 10−7 |
| C50 | 2.87 × 10−11 | 2.87 × 10−11 | 2.87 × 10−11 | 2.87 × 10−11 | 2.87 × 10−11 | 2.87 × 10−11 | 2.87 × 10−11 | 2.87 × 10−11 | 2.87 × 10−11 | 2.87 × 10−11 | 2.87 × 10−11 |
| C51 | 5.15 × 10−1 | 1.06 × 10−8 | 4.53 × 10−3 | 9.85 × 10−6 | 3.01 × 10−10 | 2.87 × 10−11 | 2.87 × 10−11 | 7.13 × 10−2 | 1.38 × 10−5 | 6.42 × 10−10 | 3.18 × 10−11 |
| ID | Ours vs. CPO | Ours vs. PSO | Ours vs. GWO | Ours vs. WOA | Ours vs. SCA | Ours vs. SOA | Ours vs. SSA | Ours vs. BWO | Ours vs. DBO | Ours vs. GJO | Ours vs. POA |
|---|---|---|---|---|---|---|---|---|---|---|---|
| C40 | 2.87 × 10−11 | 2.87 × 10−11 | 2.87 × 10−11 | 2.87 × 10−11 | 2.87 × 10−11 | 2.87 × 10−11 | 2.87 × 10−11 | 2.87 × 10−11 | 2.87 × 10−11 | 2.87 × 10−11 | 2.87 × 10−11 |
| C41 | 2.35 × 10−5 | 1.04 × 10−10 | 4.78 × 10−9 | 2.87 × 10−11 | 2.87 × 10−11 | 2.87 × 10−11 | 2.87 × 10−11 | 2.87 × 10−11 | 6.37 × 10−11 | 2.87 × 10−11 | 2.87 × 10−11 |
| C42 | 2.87 × 10−11 | 2.87 × 10−11 | 2.87 × 10−11 | 2.87 × 10−11 | 2.87 × 10−11 | 2.87 × 10−11 | 2.87 × 10−11 | 2.87 × 10−11 | 2.87 × 10−11 | 2.87 × 10−11 | 2.87 × 10−11 |
| C43 | 2.29 × 10−7 | 1.09 × 10−3 | 3.96 × 10−7 | 3.18 × 10−11 | 2.87 × 10−11 | 2.87 × 10−11 | 6.80 × 10−8 | 2.87 × 10−11 | 2.87 × 10−11 | 2.87 × 10−11 | 2.87 × 10−11 |
| C44 | 1.87 × 10−2 | 4.37 × 10−9 | 1.48 × 10−5 | 3.88 × 10−11 | 2.87 × 10−11 | 2.87 × 10−11 | 4.29 × 10−11 | 1.15 × 10−10 | 1.69 × 10−10 | 2.87 × 10−11 | 2.87 × 10−11 |
| C45 | 4.37 × 10−9 | 7.44 × 10−9 | 1.11 × 10−7 | 2.87 × 10−11 | 2.87 × 10−11 | 2.87 × 10−11 | 2.87 × 10−11 | 2.87 × 10−11 | 2.87 × 10−11 | 2.87 × 10−11 | 2.87 × 10−11 |
| C46 | 4.37 × 10−9 | 1.54 × 10−10 | 5.82 × 10−7 | 2.87 × 10−11 | 2.87 × 10−11 | 2.87 × 10−11 | 2.87 × 10−11 | 2.87 × 10−11 | 2.87 × 10−11 | 2.87 × 10−11 | 2.87 × 10−11 |
| C47 | 1.69 × 10−10 | 1.69 × 10−10 | 2.26 × 10−10 | 2.87 × 10−11 | 2.87 × 10−11 | 2.87 × 10−11 | 2.87 × 10−11 | 2.87 × 10−11 | 2.87 × 10−11 | 2.87 × 10−11 | 2.87 × 10−11 |
| C48 | 5.84 × 10−10 | 2.87 × 10−11 | 4.01 × 10−10 | 2.87 × 10−11 | 2.87 × 10−11 | 2.87 × 10−11 | 2.87 × 10−11 | 2.87 × 10−11 | 2.87 × 10−11 | 2.87 × 10−11 | 2.87 × 10−11 |
| C49 | 9.53 × 10−1 | 1.80 × 10−7 | 3.80 × 10−8 | 6.24 × 10−9 | 6.26 × 10−8 | 2.87 × 10−11 | 1.27 × 10−10 | 1.66 × 10−7 | 7.04 × 10−10 | 1.77 × 10−9 | 1.54 × 10−10 |
| C50 | 5.32 × 10−10 | 3.88 × 10−11 | 5.23 × 10−11 | 3.18 × 10−11 | 2.87 × 10−11 | 2.87 × 10−11 | 2.87 × 10−11 | 2.87 × 10−11 | 2.87 × 10−11 | 2.87 × 10−11 | 2.87 × 10−11 |
| C51 | 1.65 × 10−1 | 5.32 × 10−10 | 2.31 × 10−1 | 1.93 × 10−8 | 4.40 × 10−10 | 3.18 × 10−11 | 2.87 × 10−11 | 6.28 × 10−7 | 1.10 × 10−2 | 4.29 × 10−11 | 6.42 × 10−10 |
| ID | CPO | PSO | GWO | WOA | SCA | SOA | SSA | BWO | DBO | GJO | POA | CAPCPO |
|---|---|---|---|---|---|---|---|---|---|---|---|---|
| C1 | 2.965 MB | 2.893 MB | 2.875 MB | 2.880 MB | 2.870 MB | 2.902 MB | 2.882 MB | 2.879 MB | 2.889 MB | 2.889 MB | 2.883 MB | 2.885 MB |
| C2 | 2.962 MB | 2.891 MB | 2.875 MB | 2.879 MB | 2.870 MB | 2.901 MB | 2.881 MB | 2.878 MB | 2.888 MB | 2.888 MB | 2.882 MB | 2.884 MB |
| C3 | 2.886 MB | 2.884 MB | 2.867 MB | 2.876 MB | 2.868 MB | 2.898 MB | 2.870 MB | 2.876 MB | 2.886 MB | 2.885 MB | 2.881 MB | 2.877 MB |
| C4 | 2.884 MB | 2.884 MB | 2.868 MB | 2.877 MB | 2.869 MB | 2.899 MB | 2.871 MB | 2.876 MB | 2.886 MB | 2.886 MB | 2.882 MB | 2.877 MB |
| C10 | 3.474 MB | 3.397 MB | 3.379 MB | 3.384 MB | 3.375 MB | 3.407 MB | 3.387 MB | 3.384 MB | 3.394 MB | 3.394 MB | 3.387 MB | 3.390 MB |
| C11 | 3.452 MB | 3.437 MB | 3.418 MB | 3.429 MB | 3.421 MB | 3.450 MB | 3.422 MB | 3.428 MB | 3.438 MB | 3.437 MB | 3.432 MB | 3.429 MB |
| C20 | 3.577 MB | 3.574 MB | 3.554 MB | 3.567 MB | 3.559 MB | 3.589 MB | 3.559 MB | 3.565 MB | 3.575 MB | 3.576 MB | 3.567 MB | 3.566 MB |
| C21 | 3.623 MB | 3.540 MB | 3.519 MB | 3.528 MB | 3.519 MB | 3.550 MB | 3.530 MB | 3.526 MB | 3.537 MB | 3.537 MB | 3.527 MB | 3.533 MB |
| C33 | 2.507 MB | 2.648 MB | 2.640 MB | 2.638 MB | 2.636 MB | 2.648 MB | 2.431 MB | 2.421 MB | 2.428 MB | 2.645 MB | 2.639 MB | 2.646 MB |
| C38 | 2.445 MB | 2.441 MB | 2.680 MB | 2.439 MB | 2.435 MB | 2.446 MB | 2.436 MB | 2.437 MB | 2.443 MB | 2.442 MB | 2.434 MB | 2.439 MB |
| C40 | 2.506 MB | 2.647 MB | 2.640 MB | 2.638 MB | 2.636 MB | 2.648 MB | 2.431 MB | 2.422 MB | 2.428 MB | 2.645 MB | 2.417 MB | 2.646 MB |
| C45 | 3.071 MB | 3.056 MB | 3.048 MB | 3.054 MB | 3.051 MB | 3.062 MB | 3.051 MB | 3.053 MB | 3.058 MB | 3.057 MB | 3.053 MB | 3.055 MB |
| C48 | 2.791 MB | 2.780 MB | 2.772 MB | 2.778 MB | 2.774 MB | 2.785 MB | 2.775 MB | 2.777 MB | 2.781 MB | 2.781 MB | 2.777 MB | 2.778 MB |
| Avg | 3.011 MB | 3.005 MB | 3.010 MB | 2.997 MB | 2.991 MB | 3.014 MB | 2.964 MB | 2.963 MB | 2.972 MB | 3.005 MB | 2.982 MB | 3.000 MB |
| Rank | 11 | 9 | 10 | 6 | 5 | 12 | 2 | 1 | 3 | 8 | 4 | 7 |
| Algorithms | Optimum Variables | Avg | Std | Best | Worst | Rank | |||
|---|---|---|---|---|---|---|---|---|---|
| CPO | 0.1959 | 3.4280 | 9.1635 | 0.2008 | 1.6879 | 0.0142 | 1.6729 | 1.7355 | 4 |
| PSO | 0.5276 | 3.5517 | 5.6609 | 0.9236 | 4.9980 | 1.1798 | 3.1022 | 7.3282 | 12 |
| BWO | 0.1667 | 4.9576 | 9.2224 | 0.2226 | 1.9869 | 0.1521 | 1.7570 | 2.4451 | 9 |
| DBO | 0.1500 | 6.0893 | 9.7929 | 0.1964 | 1.9777 | 0.2724 | 1.6843 | 2.3661 | 8 |
| SSA | 0.2052 | 3.8108 | 8.9269 | 0.2215 | 1.8589 | 0.0966 | 1.7421 | 2.2221 | 7 |
| WOA | 0.1821 | 3.7605 | 9.2129 | 0.2007 | 1.7169 | 0.0332 | 1.6731 | 1.8218 | 5 |
| GJO | 0.1911 | 3.5179 | 9.1967 | 0.1993 | 1.6862 | 0.0084 | 1.6732 | 1.7066 | 3 |
| GWO | 0.1960 | 3.3971 | 9.1929 | 0.1989 | 1.6748 | 0.0029 | 1.6718 | 1.6853 | 2 |
| POA | 0.1493 | 6.3896 | 8.6371 | 0.2359 | 2.0825 | 0.2041 | 1.7401 | 2.7854 | 10 |
| SCA | 0.1904 | 3.7698 | 9.3089 | 0.2117 | 1.8289 | 0.0313 | 1.7572 | 1.8956 | 6 |
| SOA | 0.3120 | 4.0782 | 5.0601 | 0.7776 | 3.4799 | 0.9360 | 2.2115 | 7.1505 | 11 |
| CAPCPO | 0.1988 | 3.3377 | 9.1923 | 0.1988 | 1.6704 | 0.0003 | 1.6702 | 1.6717 | 1 |
| Algorithms | Optimum Variables | Avg | Std | Best | Worst | Rank | ||||
|---|---|---|---|---|---|---|---|---|---|---|
| CPO | 6.0095 | 5.2959 | 4.5133 | 3.5030 | 2.1553 | 1.3402 | 0.0001 | 1.3400 | 1.3404 | 3 |
| PSO | 23.4032 | 32.8761 | 27.2915 | 24.2275 | 24.2139 | 8.2376 | 1.6362 | 5.4115 | 11.5122 | 12 |
| BWO | 6.0289 | 5.3495 | 4.4908 | 3.6945 | 2.2381 | 1.3604 | 0.0098 | 1.3453 | 1.3825 | 7 |
| DBO | 9.1370 | 5.2627 | 4.4891 | 3.5109 | 2.1764 | 1.5335 | 1.0346 | 1.3400 | 7.1049 | 9 |
| SSA | 6.0214 | 5.2657 | 4.5266 | 3.5120 | 2.2105 | 1.3439 | 0.0016 | 1.3413 | 1.3475 | 6 |
| WOA | 6.0690 | 5.3421 | 4.4856 | 3.4629 | 2.1718 | 1.3436 | 0.0021 | 1.3405 | 1.3495 | 5 |
| GJO | 6.0217 | 5.3009 | 4.5105 | 3.5062 | 2.1462 | 1.3407 | 0.0005 | 1.3402 | 1.3421 | 4 |
| GWO | 6.0207 | 5.3088 | 4.4970 | 3.4968 | 2.1528 | 1.3401 | 0.0001 | 1.3400 | 1.3404 | 2 |
| POA | 8.1202 | 7.5237 | 6.0123 | 4.7907 | 4.6840 | 1.9426 | 0.3488 | 1.4411 | 2.9371 | 10 |
| SCA | 6.1047 | 5.6379 | 4.7617 | 3.6495 | 2.4151 | 1.4083 | 0.0300 | 1.3444 | 1.4697 | 8 |
| SOA | 9.3020 | 8.0132 | 7.4332 | 8.0436 | 7.6762 | 2.5252 | 0.7384 | 1.3884 | 3.8386 | 11 |
| CAPCPO | 6.2239 | 5.5391 | 4.7528 | 3.7947 | 2.4896 | 1.3400 | 0.0000 | 1.3400 | 1.3401 | 1 |
| Algorithms | Optimum Variables | Avg | Std | Best | Worst | Rank | ||||
|---|---|---|---|---|---|---|---|---|---|---|
| CPO | 4.023 × 101 | 5.537 × 101 | 7.381 × 101 | 8.850 × 101 | 8.742 × 101 | 1.466 × 109 | 1.882 × 109 | 1.553 × 108 | 9.257 × 109 | 2 |
| PSO | 4.911 × 101 | 6.640 × 101 | 8.944 × 101 | 1.082 × 102 | 1.243 × 102 | 3.660 × 1016 | 3.507 × 1016 | 6.159 × 1014 | 1.137 × 1017 | 10 |
| BWO | 4.047 × 101 | 5.569 × 101 | 7.424 × 101 | 8.901 × 101 | 8.814 × 101 | 2.610 × 1012 | 3.505 × 1012 | 1.381 × 1011 | 1.593 × 1013 | 4 |
| DBO | 4.310 × 101 | 5.963 × 101 | 8.269 × 101 | 9.000 × 101 | 8.958 × 101 | 4.052 × 1016 | 3.813 × 1016 | 3.480 × 1011 | 8.403 × 1016 | 11 |
| SSA | 4.025 × 101 | 5.538 × 101 | 7.384 × 101 | 8.853 × 101 | 8.887 × 101 | 3.247 × 1012 | 2.335 × 1012 | 4.921 × 1011 | 9.268 × 1012 | 5 |
| WOA | 4.066 × 101 | 5.597 × 101 | 7.449 × 101 | 8.913 × 101 | 8.847 × 101 | 1.037 × 1015 | 3.404 × 1015 | 1.669 × 1011 | 1.677 × 1016 | 7 |
| GJO | 4.041 × 101 | 5.560 × 101 | 7.413 × 101 | 8.890 × 101 | 8.812 × 101 | 6.356 × 1012 | 6.049 × 1012 | 5.167 × 1011 | 3.367 × 1013 | 6 |
| GWO | 4.051 × 101 | 5.575 × 101 | 7.434 × 101 | 8.912 × 101 | 8.844 × 101 | 9.722 × 1011 | 7.246 × 1011 | 1.021 × 1011 | 2.967 × 1012 | 3 |
| POA | 3.997 × 101 | 5.526 × 101 | 7.327 × 101 | 8.781 × 101 | 8.675 × 101 | 1.231 × 1015 | 2.216 × 1015 | 6.752 × 1011 | 8.087 × 1015 | 8 |
| SCA | 4.136 × 101 | 5.814 × 101 | 7.500 × 101 | 8.979 × 101 | 8.979 × 101 | 1.973 × 1016 | 7.492 × 1015 | 3.895 × 1015 | 3.408 × 1016 | 9 |
| SOA | 5.073 × 101 | 5.833 × 101 | 8.734 × 101 | 8.878 × 101 | 8.878 × 101 | 7.825 × 1017 | 7.504 × 1017 | 6.480 × 1015 | 1.731 × 1018 | 12 |
| CAPCPO | 3.997 × 101 | 5.500 × 101 | 7.333 × 101 | 8.792 × 101 | 8.692 × 101 | 9.664 × 101 | 2.347 × 102 | 1.612 × 101 | 1.096 × 103 | 1 |
| Algorithms | Optimum Variables | Avg | Std | Best | Worst | Rank | |||
|---|---|---|---|---|---|---|---|---|---|
| CPO | 8.498 × 10−1 | 4.253 × 10−1 | 4.380 × 101 | 1.603 × 102 | 6.084 × 103 | 1.108 × 102 | 5.931 × 103 | 6.396 × 103 | 3 |
| PSO | 1.059 × 101 | 4.267 × 101 | 7.209 × 101 | 1.116 × 102 | 6.689 × 105 | 3.549 × 105 | 2.408 × 105 | 1.592 × 106 | 12 |
| BWO | 9.098 × 10−1 | 5.128 × 10−1 | 4.433 × 101 | 1.654 × 102 | 6.893 × 103 | 3.936 × 102 | 6.231 × 103 | 7.804 × 103 | 5 |
| DBO | 9.452 × 10−1 | 7.047 | 4.862 × 101 | 1.673 × 102 | 3.158 × 104 | 7.760 × 104 | 5.887 × 103 | 2.913 × 105 | 10 |
| SSA | 1.136 | 5.757 × 10−1 | 5.763 × 101 | 5.451 × 101 | 7.096 × 103 | 3.665 × 102 | 6.138 × 103 | 7.643 × 103 | 6 |
| WOA | 1.251 | 9.561 × 10−1 | 5.508 × 101 | 1.104 × 102 | 1.647 × 104 | 3.062 × 104 | 5.913 × 103 | 1.677 × 105 | 9 |
| GJO | 1.056 | 5.362 × 10−1 | 5.452 × 101 | 7.952 × 101 | 6.725 × 103 | 5.139 × 102 | 5.972 × 103 | 7.387 × 103 | 4 |
| GWO | 8.460 × 10−1 | 4.212 × 10−1 | 4.381 × 101 | 1.643 × 102 | 6.058 × 103 | 2.921 × 102 | 5.897 × 103 | 7.164 × 103 | 2 |
| POA | 1.193 | 6.046 × 10−1 | 6.141 × 101 | 3.134 × 101 | 7.184 × 103 | 2.947 × 102 | 6.302 × 103 | 7.406 × 103 | 7 |
| SCA | 1.101 | 5.906 × 10−1 | 5.398 × 101 | 9.224 × 101 | 7.638 × 103 | 8.047 × 102 | 6.350 × 103 | 9.469 × 103 | 8 |
| SOA | 3.336 | 1.359 × 101 | 5.587 × 101 | 6.499 × 101 | 1.188 × 105 | 1.567 × 105 | 9.814 × 103 | 6.442 × 105 | 11 |
| CAPCPO | 8.300 × 10−1 | 4.107 × 10−1 | 4.300 × 101 | 1.685 × 102 | 5.989 × 103 | 1.163 × 102 | 5.886 × 103 | 6.325 × 103 | 1 |
| Algorithms | Optimum Variables | Avg | Std | Best | Worst | Rank | ||
|---|---|---|---|---|---|---|---|---|
| CPO | 5.255 × 10−2 | 3.784 × 10−1 | 1.040 × 101 | 1.276 × 10−2 | 7.703 × 10−5 | 1.268 × 10−2 | 1.299 × 10−2 | 3 |
| PSO | 1.432 × 10−1 | 9.151 × 10−1 | 1.043 × 101 | 2.842 × 1019 | 3.781 × 1019 | 1.939 × 10−2 | 9.808 × 1019 | 12 |
| BWO | 5.036 × 10−2 | 3.198 × 10−1 | 1.443 × 101 | 1.323 × 10−2 | 3.668 × 10−4 | 1.291 × 10−2 | 1.516 × 10−2 | 8 |
| DBO | 5.872 × 10−2 | 5.959 × 10−1 | 8.600 | 7.604 × 1017 | 4.095 × 1018 | 1.276 × 10−2 | 2.281 × 1019 | 11 |
| SSA | 5.055 × 10−2 | 3.261 × 10−1 | 1.387 × 101 | 1.312 × 10−2 | 1.324 × 10−4 | 1.279 × 10−2 | 1.325 × 10−2 | 6 |
| WOA | 5.197 × 10−2 | 3.627 × 10−1 | 1.183 × 101 | 1.304 × 10−2 | 2.330 × 10−4 | 1.271 × 10−2 | 1.346 × 10−2 | 5 |
| GJO | 5.364 × 10−2 | 4.058 × 10−1 | 9.967 | 1.321 × 10−2 | 5.536 × 10−4 | 1.275 × 10−2 | 1.514 × 10−2 | 7 |
| GWO | 5.204 × 10−2 | 3.668 × 10−1 | 1.123 × 101 | 1.276 × 10−2 | 7.094 × 10−5 | 1.268 × 10−2 | 1.298 × 10−2 | 4 |
| POA | 5.224 × 10−2 | 3.710 × 10−1 | 1.080 × 101 | 1.276 × 10−2 | 8.668 × 10−5 | 1.268 × 10−2 | 1.305 × 10−2 | 2 |
| SCA | 5.127 × 10−2 | 3.454 × 10−1 | 1.333 × 101 | 1.327 × 10−2 | 4.061 × 10−4 | 1.279 × 10−2 | 1.493 × 10−2 | 9 |
| SOA | 5.739 × 10−2 | 5.070 × 10−1 | 6.400 | 1.380 × 10−2 | 4.113 × 10−4 | 1.316 × 10−2 | 1.474 × 10−2 | 10 |
| CAPCPO | 1.762 × 10−1 | 5.080 × 10−1 | 9.258 | 1.273 × 10−2 | 8.662 × 10−5 | 1.267 × 10−2 | 1.296 × 10−2 | 1 |
| Algorithms | Optimum Variables | Avg | Std | Best | Worst | Rank | |
|---|---|---|---|---|---|---|---|
| CPO | 7.886 × 10−1 | 4.084 × 10−1 | 2.639 × 102 | 4.341 × 10−5 | 2.639 × 102 | 2.639 × 102 | 2 |
| PSO | 7.807 × 10−1 | 4.630 × 10−1 | 2.671 × 102 | 2.095 | 2.644 × 102 | 2.732 × 102 | 9 |
| BWO | 7.894 × 10−1 | 4.070 × 10−1 | 2.640 × 102 | 8.877 × 10−2 | 2.639 × 102 | 2.642 × 102 | 6 |
| DBO | 7.899 × 10−1 | 4.050 × 10−1 | 2.639 × 102 | 6.106 × 10−2 | 2.639 × 102 | 2.642 × 102 | 5 |
| SSA | 7.838 × 10−1 | 4.274 × 10−1 | 2.644 × 102 | 4.145 × 10−1 | 2.639 × 102 | 2.660 × 102 | 7 |
| WOA | 8.324 × 10−1 | 3.354 × 10−1 | 2.690 × 102 | 5.131 | 2.640 × 102 | 2.828 × 102 | 10 |
| GJO | 8.036 × 10−1 | 4.325 × 10−1 | 2.705 × 102 | 4.421 | 2.645 × 102 | 2.813 × 102 | 12 |
| GWO | 7.889 × 10−1 | 4.078 × 10−1 | 2.639 × 102 | 5.001 × 10−3 | 2.639 × 102 | 2.639 × 102 | 3 |
| POA | 7.876 × 10−1 | 4.115 × 10−1 | 2.639 × 102 | 2.910 × 10−2 | 2.639 × 102 | 2.640 × 102 | 4 |
| SCA | 8.552 × 10−1 | 2.786 × 10−1 | 2.697 × 102 | 8.581 | 2.639 × 102 | 2.828 × 102 | 11 |
| SOA | 7.727 × 10−1 | 4.795 × 10−1 | 2.665 × 102 | 2.680 | 2.639 × 102 | 2.734 × 102 | 8 |
| CAPCPO | 7.592 × 10−1 | 3.915 × 10−1 | 2.639 × 102 | 2.173 × 10−7 | 2.639 × 102 | 2.639 × 102 | 1 |
| Algorithms | CPO | PSO | BWO | DBO | SSA | WOA | GJO | GWO | POA | SCA | SOA | CAPCPO |
|---|---|---|---|---|---|---|---|---|---|---|---|---|
| 3.501 | 4.061 | 3.500 | 3.557 | 3.539 | 3.503 | 3.506 | 3.500 | 3.520 | 3.542 | 3.539 | 3.500 | |
| 7.001 × 10−1 | 8.336 × 10−1 | 7.000 × 10−1 | 7.000 × 10−1 | 7.004 × 10−1 | 7.000 × 10−1 | 7.000 × 10−1 | 7.000 × 10−1 | 7.074 × 10−1 | 7.001 × 10−1 | 7.492 × 10−1 | 7.000 × 10−1 | |
| 1.700 × 101 | 2.687 × 101 | 1.700 × 101 | 1.737 × 101 | 1.955 × 101 | 1.700 × 101 | 1.700 × 101 | 1.700 × 101 | 1.992 × 101 | 1.700 × 101 | 2.452 × 101 | 1.700 × 101 | |
| 7.984 | 9.061 | 8.230 | 8.117 | 7.905 | 8.133 | 8.124 | 8.123 | 7.980 | 8.212 | 7.959 | 7.941 | |
| 8.096 | 9.053 | 8.270 | 8.278 | 8.022 | 8.214 | 8.198 | 8.222 | 8.057 | 8.259 | 8.037 | 8.095 | |
| 3.894 | 3.986 | 3.986 | 3.870 | 3.671 | 3.880 | 3.873 | 3.899 | 3.730 | 3.845 | 3.721 | 3.900 | |
| 5.494 | 6.116 | 5.500 | 5.500 | 5.360 | 5.495 | 5.493 | 5.500 | 5.387 | 5.493 | 5.412 | 5.500 | |
| Avg | 1.343 × 103 | 3.083 × 1018 | 1.342 × 103 | 1.448 × 103 | 1.872 × 103 | 1.344 × 103 | 1.345 × 103 | 1.342 × 103 | 1.105 × 1018 | 1.361 × 103 | 9.176 × 1018 | 1.342 × 103 |
| Std | 7.020 × 10−1 | 5.056 × 1018 | 9.554 × 10−9 | 4.545 × 102 | 4.162 × 102 | 1.978 | 3.254 | 1.564 × 10−1 | 4.074 × 1018 | 1.088 × 101 | 5.925 × 1018 | 4.600 × 10−3 |
| Best | 1.342 × 103 | 1.650 × 103 | 1.342 × 103 | 1.342 × 103 | 1.352 × 103 | 1.342 × 103 | 1.342 × 103 | 1.342 × 103 | 1.342 × 103 | 1.345 × 103 | 3.476 × 103 | 1.342 × 103 |
| Worst | 1.346 × 103 | 2.156 × 1019 | 1.342 × 103 | 3.893 × 103 | 2.609 × 103 | 1.349 × 103 | 1.355 × 103 | 1.342 × 103 | 1.873 × 1019 | 1.380 × 103 | 1.825 × 1019 | 1.342 × 103 |
| Rank | 4 | 11 | 1 | 8 | 9 | 5 | 6 | 3 | 10 | 7 | 12 | 2 |
Disclaimer/Publisher’s Note: The statements, opinions and data contained in all publications are solely those of the individual author(s) and contributor(s) and not of MDPI and/or the editor(s). MDPI and/or the editor(s) disclaim responsibility for any injury to people or property resulting from any ideas, methods, instructions or products referred to in the content. |
© 2024 by the authors. Licensee MDPI, Basel, Switzerland. This article is an open access article distributed under the terms and conditions of the Creative Commons Attribution (CC BY) license (https://creativecommons.org/licenses/by/4.0/).
Share and Cite
Liu, H.; Zhou, R.; Zhong, X.; Yao, Y.; Shan, W.; Yuan, J.; Xiao, J.; Ma, Y.; Zhang, K.; Wang, Z. Multi-Strategy Enhanced Crested Porcupine Optimizer: CAPCPO. Mathematics 2024, 12, 3080. https://doi.org/10.3390/math12193080
Liu H, Zhou R, Zhong X, Yao Y, Shan W, Yuan J, Xiao J, Ma Y, Zhang K, Wang Z. Multi-Strategy Enhanced Crested Porcupine Optimizer: CAPCPO. Mathematics. 2024; 12(19):3080. https://doi.org/10.3390/math12193080
Chicago/Turabian StyleLiu, Haijun, Rui Zhou, Xiaoyong Zhong, Yuan Yao, Weifeng Shan, Jing Yuan, Jian Xiao, Yan Ma, Kunpeng Zhang, and Zhibin Wang. 2024. "Multi-Strategy Enhanced Crested Porcupine Optimizer: CAPCPO" Mathematics 12, no. 19: 3080. https://doi.org/10.3390/math12193080
APA StyleLiu, H., Zhou, R., Zhong, X., Yao, Y., Shan, W., Yuan, J., Xiao, J., Ma, Y., Zhang, K., & Wang, Z. (2024). Multi-Strategy Enhanced Crested Porcupine Optimizer: CAPCPO. Mathematics, 12(19), 3080. https://doi.org/10.3390/math12193080

