Next Article in Journal
Novel Classes on Generating Functions of the Products of (p,q)-Modified Pell Numbers with Several Bivariate Polynomials
Previous Article in Journal
Evolutionary Game and Simulation Analysis of New-Energy Vehicle Promotion in China Based on Reward and Punishment Mechanisms
 
 
Font Type:
Arial Georgia Verdana
Font Size:
Aa Aa Aa
Line Spacing:
Column Width:
Background:
Article

AssocKD: An Association-Aware Knowledge Distillation Method for Document-Level Event Argument Extraction

National Key Laboratory of Information Systems Engineering, National University of Defense Technology, Changsha 410073, China
*
Author to whom correspondence should be addressed.
Mathematics 2024, 12(18), 2901; https://doi.org/10.3390/math12182901
Submission received: 20 August 2024 / Revised: 9 September 2024 / Accepted: 13 September 2024 / Published: 18 September 2024

Abstract

Event argument extraction is a crucial subtask of event extraction, which aims at extracting arguments that correspond to argument roles when given event types. The majority of current document-level event argument extraction works focus on extracting information for only one event at a time without considering the association among events; this is known as document-level single-event extraction. However, the interrelationship among arguments can yield mutual gains in their extraction. Therefore, in this paper, we propose AssocKD, an Association-aware Knowledge Distillation Method for Document-level Event Argument Extraction, which enables the enhancement of document-level multi-event extraction with event association knowledge. Firstly, we introduce an association-aware training task to extract unknown arguments with the given privileged knowledge of relevant arguments, obtaining an association-aware model that can construct both intra-event and inter-event relationships. Secondly, we adopt multi-teacher knowledge distillation to transfer such event association knowledge from the association-aware teacher models to the event argument extraction student model. Our proposed method, AssocKD, is capable of explicitly modeling and efficiently leveraging event association to enhance the extraction of multi-event arguments at the document level. We conduct experiments on RAMS and WIKIEVENTS datasets and observe a significant improvement, thus demonstrating the effectiveness of our method.

1. Introduction

Event argument extraction (EAE) aims at identifying event arguments from text and correctly classifying the roles they play with known event types and is a crucial subtask of event extraction (EE) [1,2,3,4]. We take the event “Life.Die ” triggered by “died” in S6 of Figure 1 as an example; EAE requires identifying arguments “Tamerlan Tsarnaev” and “police” and determining their respective roles as “Victim” and “Killer”. Document-level EAE involves extracting arguments for multiple events by analyzing the entire document. Since the arguments may be distributed in multiple sentences, document-level EAE is more challenging. Figure 1 shows an example: the document consists of eight sentences involving four events, and document-level EAE is to extract the arguments corresponding to the four events.
Currently, document-level EAE is mainly addressed by generation-based methods [5,6,7,8,9,10,11,12,13] primarily categorized into two paradigms. One line of research [5,6,7,8,9,10,11,12] focuses on single-event argument extraction, which inputs a document and outputs the argument information for only one event at a time. This process is iterated until arguments of all events within the document are extracted. The other [13] focuses on multi-event argument extraction where the input is also a document but outputs arguments of all events simultaneously, thus achieving parallel argument extraction of multiple events.
Obviously, in document-level EAE, there are close relationships among multiple arguments within the same event and among multiple events within the same document. The utilization of these kinds of associations is of great benefit for event information extraction; this has been confirmed in many works [1,2,3,4]. Firstly, for multiple arguments within an event as shown in S2 of Figure 1, role “Victim ” and role “Injurer” of event “Life.Injure” can be considered as a role pair; once the argument of one role is identified, it becomes easier to determine the other one. Moreover, the same argument may play multiple roles within a single event, and modeling the association between such arguments can be mutually beneficial. Through statistical analysis, we find that 12.4% of the events in the RAMS dataset exhibit such instances of internal argument overlapping.
Secondly, for multiple events within a document, such as two events with the same type “Conflict.Attack” shown in S2 and S8 of Figure 1 and triggered separately by “attack” and “bombings”, they share the same argument “Dzhokhar Tsarnaev” but are separated by six sentences. Without modeling the association between these two events, it will become challenging to identify the argument “Dzhokhar Tsarnaev” in S2 for the role “Attacker” corresponding to the trigger “bombings” in S8. The same difficulty arises for the argument “police” of events “Life.Injure” and the event “Life.Die”. Additionally, our statistical analysis reveals that in both the RAMS and WIKIEVENTS datasets, a portion of the events, 22.0% and 19.4%, respectively, exhibit instances of the aforementioned across event argument overlapping. Modeling these argument associations would be extremely valuable.
In general, modeling the association between intra-event and inter-event arguments is crucial in argument extraction. However, how to explicitly model bidirectional association in the pattern of multi-event argument extraction and efficiently leverage such association is a big challenge.
In this paper, we furnish AssocKD: An Association-aware Knowledge Distillation Method for Document-level EAE, which is a generative method based on prompt learning. This method employs a multi-event argument extraction model in a parallel paradigm and designs an association-aware model with the same architecture, which is beneficial for explicit association modeling and efficient association knowledge transfer, thereby enhancing the argument extraction model.
Firstly, to explicitly model event association, we develop a specialized association-aware model based on privileged knowledge fusion and devise an association-aware prediction task motivated by the argument extraction task. Specifically, we integrate privileged knowledge (i.e., partial true arguments) into the prompts and regard it as known information. Then, the model is trained to predict other unknown arguments, thereby capturing the relationships among arguments. Furthermore, to enable efficient transfer of association knowledge for model enhancement, we set up two association-aware models at the intra-event level and inter-event level as teacher models and employ the multi-teacher distillation strategy to fuse the association knowledge into the argument extraction model, which acts as the student model. Experiments conducted on the RAMS [14] and WIKIEVENTS [5] datasets show improvements in the F1 score, validating the effectiveness of the proposed method.
Our contributions can be summarized as follows:
  • We explicitly model event association in multi-event argument extraction, which is the first work in this field to the best of our knowledge.
  • We devise an association-aware model that shares the same architecture as the argument extraction model and design a similar training task to mine more comprehensive event association and facilitate more effective knowledge transfer.
  • We employ multi-teacher knowledge distillation, constructing both intra-event and inter-event association at two levels, thus enhancing the argument extraction model.
  • We conduct experiments on RAMS and WIKIEVENTS, and the results show that our method is effective and that utilizing event association can alleviate the problems of argument scattering and overlapping to a certain extent.

2. Related Work

2.1. Document-Level Event Argument Extraction

Event argument extraction is a crucial subtask of event extraction, involving the retrieval of participating arguments and their associated roles of events within a given text. In contrast to sentence-level argument extraction methods [15,16,17], which typically focus on event triggers and their arguments within a single sentence, document-level argument extraction seeks to transcend sentence boundaries and addresses challenges such as argument scattering and overlapping across sentences and the coexistence of multiple events within a document. Such argument extraction methods, viewing the task from a comprehensive document perspective, are more in line with real-world application scenarios and have progressively emerged as a research hotspot in recent years.
With the rapid advancement of pre-trained language models (PLMs) based on the encoder–decoder architecture, such as BART [18] and T5 [19], many recent works have proposed generation-based methods for document-level argument extraction. Among them, prompt-based generation methods have been widely adopted [5,6,7,12,13].
According to the number of output events each time, these works can be categorized into single-event argument extraction and multi-event argument extraction. Single-event extraction methods involve extracting one event at a time from the input document, achieving argument extraction for all events through iterative generation. Li et al. [5] propose the BART-Gen method, which utilizes event templates and contextual text as input for conditional generation. Du et al. [7], Du et al. [8], and Huang et al. [10] all adopt a “memory” mechanism, incorporating predicted event information as additional input through a storage-retrieval process. Zeng et al. [11] introduce a self-enhancement method where all extracted event results are annotated into the text, and predictions are made for remaining events. In general, some of these methods overlook the event relationships within documents, while others can only establish a unidirectional association from known events to unknown ones—although the dependency between events can be constructed to a certain extent.
Multi-event argument extraction, on the other hand, involves extracting all events from the input document at once, facilitating the establishment of bidirectional event association. He et al. [13] propose TabEAE, which uses the model’s self-attention mechanism in the parallel paradigm to model event co-occurrence association. However, this implicit modeling approach may not fully explore and utilize event relationships, which play a crucial positive role in information extraction.
Therefore, explicitly modeling and efficiently utilizing bidirectional event association is a critical research topic in document-level multi-event argument extraction.

2.2. Knowledge Distillation

Knowledge distillation (KD), proposed by Hinton in [20], focuses on transferring knowledge in a well-trained teacher model to a student model and can be divided into two categories: (1) Logit-based distillation methods, which mainly transfer the knowledge by minimizing the Kullback–Leibler (KL) divergence between the softened logits [20]; (2) Feature-based distillation methods, which aim to align the features of the intermediate layers [21,22].
Different from traditional KD methods, Privileged Knowledge Distillation (PKD) provides extra information about the samples (i.e., privileged knowledge) for the teacher model during the training phase, in which case the teacher model can offer better guidance based on the privileged knowledge. Sun et al. [23] presents a new prediction pattern with the human poses after the predicted sequence as a privileged sequence, which is previously overlooked. Yang et al. [24] confirm that the privileged features (i.e., privileged knowledge) in recommendation systems are of great significance in prediction, in which the privileged features are not available.
Rather than relying on a single teacher, Multi-teacher Knowledge Distillation (MKD) enhances the effectiveness of distillation by integrating predictions from multiple teachers [25,26].
Recently, KD has been widely used in natural language processing (NLP) field [27,28,29,30]. In this paper, we utilize privileged knowledge fusion to construct event association motivated by privileged distillation, use knowledge distillation for transferring the association knowledge, and implement multi-teacher distillation to align the intermediate features and logits between the teacher and student models, enhancing the performance of the student model.

3. Task Definition

Given the text X (a sentence or a document), event argument extraction aims to extract all roles R and their corresponding arguments A for each event, with the known event trigger t and its event type e. In this paper, we focus on the task of document-level multi-event argument extraction and formulate it as a prompt-based span extraction task on dataset D following Ma et al. [6] and He et al. [13]. Given an instance ( X , E = { e i } i = 1 N , T = { t i } i = 1 N , R = { R i } i = 1 N , A = { A i } i = 1 N ) D , where X represents a document, e i represents the i-th event, E represents the set of events in X, N represents the number of events, t i represents the trigger of the i-th event, T represents the set of triggers, R i represents the set of argument roles for the single event e i , and R is the set of R i . The final set of arguments A i for the event e i is obtained by argument extraction, in which each argument a A i is a textual span in the document X and corresponds to a role r R i . Document-level multi-event argument extraction requires extracting the argument sets A of all events in the document at once by filling in the slots of event schema prompts.
In our method, we adopt prompts constructed by Ma et al. [6], each of which contains all argument roles for the respective event. For example, the prompt P t for event “Conflict.Attack” in the WIKIEVENTS dataset is as follows:
Atacker detonated or exploded ExplosiveDevice using Instrument to attack Target at Place.
Unlike other generative EAE methods that directly replace roles in the prompt with predicted arguments, we separately set argument slots after the prompt with the same number of roles, which allows for better information fusion and span extraction for each argument. Thus, the prompt for event “Conflict.Attack” can be modified as follows:
Atacker detonated or exploded ExplosiveDevice using Instrument to attack Target at Place. [arg-1], [arg-2], [arg-3], [arg-4], [arg-5].
Each [arg-x] represents an argument slot, and the specific extraction method will be detailed in the next section.

4. Approach

In this paper, we propose An Association-aware Knowledge Distillation Method to solve document-level event argument extraction, named as AssocKD. Figure 2 gives an overview of our method, which explicitly models the event association and efficiently leverages it with knowledge distillation for enhancement.
We first introduce the event association-aware model under the encoder–decoder framework and the proposed training task for association prediction in this section. Then, we outline an approach for transferring event association knowledge within and across events through multi-teacher knowledge distillation, to enhance the argument extraction model with the same framework.

4.1. Event Association-Aware Model

To capture the association of event arguments, we propose a novel event association-aware model based on the encoder–decoder framework as shown in the middle right of Figure 2, in which a privileged knowledge fusion module and an association-aware training task are specifically designed.

4.1.1. Encoding

Document Encoding Given the input document X = [ x 1 , x 2 , , x L ] where L is the length of document and its event triggers T = { t 1 , t 2 , , t N } , each trigger t i is marked with a pair of markers ( t i , / t i ) and the marked document X ˜ is denoted as follows: X ˜ = [ s , x 1 , , t 1 , t 1 , / t 1 , , t i , t i , / t i , , x L , / s ] .
Then, the marked document X ˜ is fed into a transformer-based encoder to obtain the document encoding H X ˜ :
H X ˜ = E n c o d e r ( X ˜ ) .
Prompt Encoding Given the same document X and its events E = { e 1 , e 2 , , e N } triggered by T = { t 1 , t 2 , , t N } , each event schema prompt P t i for event e i is obtained according to its event type. The prompt P t i is also fed into the encoder, resulting in its encoding H P t i :
H P t i = E n c o d e r ( P t i ) .
Then, we concatenate the prompt encoding of all events to obtain the concatenated prompt encoding of the document [ H P t 1 , H P t 2 , , H P t N ] :

4.1.2. Privileged Knowledge Fusion

Motivated by privileged knowledge distillation [23,24], we take the ground truth of sectional event arguments as privileged knowledge and fuse it with event schema prompts, in which case the model can directly obtain this prior knowledge to construct association among event arguments.
Specifically, we first construct a sequence of argument slots S = { S i } i = 1 N according to the number of roles in prompts where S i is the set of slots for event e i and initialize the encoding h s j of each slot s j S i with its corresponding role encoding.
Secondly, we select a subset of arguments from the entire set A as privileged knowledge based on a probability threshold p and obtain the set of privileged arguments A ( p r i ) . Specifically, for each argument, we generate a random selection probability. If this probability is less than p, the argument is included as privileged knowledge; otherwise, it is not. This method ensures that, according to the Law of Large Numbers, the proportion of selected arguments will approximate the probability threshold p when the sample size N is sufficiently large, thus achieving our goal of selecting partial arguments from all arguments of a document.
After obtaining the privileged arguments, we fuse the textual span encoding h a j copied from the document encoding H X ˜ of a privileged argument a j A ( p r i ) with its initialized slot encoding h s j :
h s j h s j + h a j 2 for a j A ( p r i ) .
Finally, the slots encoding H S i for event e i is [ h s 1 , h s 2 , , h s n i ] , where n i is the length of slot set S i , and we can obtain the knowledge fused prompts encoding H P ˜ t :
H P ˜ t = [ H P t 1 , H P t 2 , , H P t N , H S 1 , H S 2 , , H S N ] ,

4.1.3. Decoding

For the document encoding H X ˜ , we further decode it using a transformer-based decoder to obtain a context-oriented document representation H X ˜ ( d e c ) :
H X ˜ ( d e c ) = D e c o d e r ( H X ˜ ) .
Also, we feed the document encoding H X ˜ and the fused prompt encoding H P ˜ t into the decoder to obtain a prompt representation H P ˜ t ( d e c ) that is oriented toward the document context and event privileged knowledge.
H P ˜ t ( d e c ) = D e c o d e r ( H X ˜ , H P ˜ t ) .

4.1.4. Span Selection

Give the representation h s k for a single argument slot s k to be predicted (i.e., a slot of non-privileged argument), which is obtained from the decoding of the fused prompt H P ˜ t ( d e c ) , we construct its span selector Ψ s k = { Ψ s k ( s t a r t ) , Ψ s k ( e n d ) } :
Ψ s k ( s t a r t ) = h s k ω ( s t a r t ) ,
Ψ s k ( e n d ) = h s k ω ( e n d ) ,
where ω ( s t a r t ) and ω ( e n d ) are the start and end position weight matrices respectively, and ⊙ represents element-wise multiplication.
After this, for the argument to be predicted, we utilize the span predictor Ψ s k to predict the logit sequence of the start and end positions of the argument corresponding to the argument slot s k (i.e., the unknown argument) in the document.
logit s k ( s t a r t ) = H X ˜ Ψ s k ( s t a r t ) ,
logit s k ( e n d ) = H X ˜ Ψ s k ( e n d ) .
Then, the start probability distribution P s k ( s t a r t ) and the end positions probability distribution P s k ( e n d ) are calculated as follows:
P s k ( s t a r t ) = Softmax ( logit s k ( s t a r t ) ) ,
P s k ( e n d ) = Softmax ( logit s k ( e n d ) ) .

4.1.5. Association-Aware Training

Association-aware training task seeks to empower the model to predict unknown arguments with prior information of privileged arguments. This task enables the model to establish mappings from known arguments to unpredicted ones, thus capturing the association among these arguments.
Since a role may correspond to more than one argument, the prompt accordingly contains more than one argument slot. Therefore, we define the Bipartite Matching Loss function for the association-aware model L a s s o c following [31,32] to achieve the global-optimal assignments of argument spans for the multiple slots of the same role. It is worth noting that there is no need to compute losses for privileged arguments which are not to be predicted.
L a s s o c = i = 1 N ( s k ( s t a r t ) , s k ( e n d ) ) δ ( A i ( n - p r i ) ) ( log P s k ( s t a r t ) [ s k ( s t a r t ) ] + log P s k ( e n d ) [ s k ( e n d ) ] ) ,
where A i ( n - p r i ) represents the argument set of the event e i that includes only non-privileged arguments, δ ( A i ( n - p r i ) ) represents the optimal assignment calculated by the Hungarian algorithm [33], and  ( s k ( s t a r t ) , s k ( e n d ) ) is the golden span of the k - th slot after allocation. The span (0, 0) is assigned to the slot with no corresponding argument.
In summary, we use the privileged arguments as known information to predict the unknown ones, thereby constructing the association-aware model.

4.2. Knowledge-Enhanced Argument Extraction Model

To improve document-level EAE through association knowledge, we develop a knowledge-enhanced approach based on knowledge distillation. In this part, we first build an argument extraction model as the student, then instantiate two association-aware models derived from Section 4.1 as the teachers, and finally adopt multi-teacher knowledge distillation to transfer the association knowledge from the teacher models to the student model for enhancement.

4.2.1. Argument Extraction Student Model

We construct an argument extraction student model possessing the same architecture as the association-aware model, which also contains an encoder, decoder, and span selector. In contrast, it only contains initialized argument slots, without incorporating privileged knowledge fusion, and its training task is to extract all arguments in the document. Accordingly, for the slot sets of all events S = { S i } i = 1 N , the Bipartite Matching Loss for extraction L e a e is as follows:
L e a e = i = 1 N ( s q ( s t a r t ) , s q ( e n d ) ) δ ( A i ) ( log P s q ( s t a r t ) [ s q ( s t a r t ) ] + log P s q ( e n d ) [ s q ( e n d ) ] ) ,
where N is the number of events and s q S i is a single slot. Note that, A i A represents the argument set of event e i to be predicted with no distinction between privileged and non-privileged arguments, that is A i = A i ( p r i ) A i ( n - p r i ) . Hence, this argument extraction task is different from the association prediction task in Section 4.1.5, where the former is to predict the argument sets of all events A = { A i } i = 1 N using only the document while the latter is to predict the rest unknown arguments A ( n - p r i ) with the document and privileged arguments A ( p r i ) .

4.2.2. Multi-Teacher Instantiation

To thoroughly explore the event association, we instantiate two teacher models at intra-event and inter-event levels by implementing distinct selection strategies for privileged arguments, which are refined based on Section 4.1.2 in the association-aware model. Thus, the two association-aware teachers are explicitly tasked with establishing two kinds of argument association within and across events.
Intra-Event Level Teacher To obtain intra-event argument association, we randomly select a subset of arguments A i n t r a ( p r i ) within a single event as privileged knowledge with probability p; see red dashed box at the bottom of Figure 2. This selection is executed for each event in the document.
A i n t r a ( p r i ) = { a j a j A i , A i A , P ( a j ) = p } ,
where P ( a j ) is the probability of selecting a privileged argument a j from the argument set A i of event e i .
Then we train the model to predict the remaining non-privileged arguments within the same event based on these intra-event privileged arguments A i n t r a ( p r i ) . This model which constructs the association within event serves as the teacher model T i n t r a at the intra-event level.
Inter-event Level Teacher Similarly, to obtain inter-event argument association, we randomly select a subset of events among all events within the document with probability p and take all arguments A i n t e r ( p r i ) within the selected events as privileged knowledge, see blue dashed box at the bottom of Figure 2.
A i n t e r ( p r i ) = { a j a j A i , A i A , P ( A i ) = p } ,
where P ( A i ) is the probability of selecting the set A i , which corresponds to event e i , and all arguments in A i are taken as privileged arguments.
Subsequently, We train the model to predict all the non-privileged arguments of the remaining events with the inter-event privileged arguments A i n t e r ( p r i ) . This model which constructs the association across event serves as the teacher model T i n t e r at the inter-event level.

4.2.3. Knowledge Distillation

To enhance the argument extraction student model in capturing intra-event and inter-event argument association, we utilize multi-teacher distillation to transfer the event association knowledge from the teacher models (i.e., T i n t r a and T i n t e r ) to the student model with feature and logit alignments.
Feature Alignment Firstly, to learn similar feature representations from the teacher model, we align the features from intermediate layers between the teacher model and student model with the Mean Squared Error (MSE) function, and the feature alignment loss L f e a t u r e is defined as follows:
L f e a t u r e = M S E H P ˜ t ( t e a ) , H P ˜ t ( s t u ) ,
where H P ˜ t ( t e a ) represents the event schema prompt encoding of the teacher model fused with privileged knowledge, while H P ˜ t ( s t u ) represents the prompt encoding in the student model without privileged knowledge fusion.
Logit Alignment Secondly, to efficiently transfer deep semantic representations, we employ the Kullback–Leibler (KL) divergence to align the prediction probability distributions (i.e., the logit sequences) of the teacher and student models. The logit alignment loss L l o g i t can be calculated as follows:
L l o g i t = i = 1 N q = 1 n i K L ( P s q ( t e a ) P s q ( s t u ) ) ,
where N is the number of events, n i is the number of slots for event e i , P s q = P s q ( s t a r t ) + P s q ( e n d ) (see in Formula (14)), and P s q ( t e a ) and P s q ( s t u ) represent the prediction probability distributions of slot s q in the teacher model and student model, respectively.
Hence, the knowledge distillation loss is formulated as follows:
L k d = ω 1 L f e a t u r e + ω 2 L l o g i t ,
where ω 1 and ω 2 are weights for two alignment strategies.
Finally, the student model is forced to imitate the above two teacher models, T i n t r a and T i n t e r , through the alignment strategies during training with distillation losses L k d ( T i n t r a ) and L k d ( T i n t e r ) , respectively. Combined with the original argument extraction loss, the total loss of the student model L a l l ( S ) is defined as:
L a l l ( S ) = L e a e + α L k d ( T i n t r a ) + β L k d ( T i n t e r ) .
where α and β are weights for distillation loss of two teachers.

4.2.4. Model Inference

For the inference of a well-trained argument extraction model, we first define the set of candidate spans for event arguments as S A = { ( i , j ) | i , j L , i < j , j i l } ( 0 , 0 ) . It includes all potential argument spans shorter than the maximum span threshold l and the special span (0, 0), which indicates the role with no argument. During the inference phase, we enumerate all candidate spans and select the one with the highest span prediction probability values as the predicted argument for each span selector Ψ s q .
( s q ^ ( s t a r t ) , s q ^ ( e n d ) ) = arg m a x 0 i < j l ( logit s q ( s t a r t ) [ i ] + logit s q ( e n d ) [ j ] ) ,
where s q ^ ( s t a r t ) and s q ^ ( e n d ) represent the predicted start and end positions in the document of the argument a q corresponding to role r q , respectively.
In conclusion, this section adopts the multi-teacher distillation strategy to enhance the event argument extraction model by explicitly transferring the association knowledge within and across events. To better illustrate the overall workflow of our method AssocKD, we present the algorithms for modeling associative knowledge in the teacher model and for distilling associative knowledge in the student model in Algorithm 1 and Algorithm 2, respectively.
Algorithm 1 Association Construction in Teacher Model
Input: 
Dataset D
Output: 
Intra-level teacher model F T i n t r a , Inter-level teacher model F T i n t e r
1:
Initialize teacher models F T i n t r a , F T i n t e r with parameters θ T i n t r a , θ T i n t e r
2:
Set hyperparameters: learning rate η , batch size B, epochs E, probability threshold p
3:
for each epoch = 1 to E do
4:
    for each batch ( X , Y ) in D do
5:
         H P t , H X ˜ E n c o d i n g ( X , P t )
6:
        if  F T = F T i n t r a then                                       ▹ Privileged knowledge fusion
7:
           for each A in X do
8:
               for each a in A do
9:
                   if Random() < p then
10:
                        A p r i .add(a)
11:
                   end if
12:
               end for
13:
           end for
14:
        else
15:
           for each A in X do
16:
               if Random() < p then
17:
                   for each a in A do
18:
                        A p r i .add(a)
19:
                   end for
20:
               end if
21:
           end for
22:
        end if
23:
         H P ˜ t P r i v i l e g e d _ k n o w l e d g e _ f u s i o n ( H P t , H X ˜ , A p r i )
24:
         H P ˜ t ( d e c ) , H X ˜ ( d e c ) D e c o d i n g ( H P t ˜ , H X ˜ )
25:
         P S p a n _ s e l e c t i o n ( H P ˜ t ( d e c ) , H X ˜ ( d e c ) )
26:
        for each a not in A p r i do                                 ▹ Association-aware training
27:
            L e a e L e a e + B M L ( P a , y a )
28:
        end for
29:
         θ T θ T η L e a e
30:
    end for
31:
end for
Algorithm 2 Association-Aware Knowledge Distillation
Input: 
Intra-level teacher model F T i n t r a , Intra-level teacher model F T i n t r a , Dataset D,
Output: 
Student model F S
1:
Initialize student model F S with parameters θ S
2:
Set hyperparameters: learning rate η , batch size B, number of epochs E, weight of feature alignment ω 1 , weight of logit alignment ω 2 , weight of T i n t r a α , weight of T i n t e r β
3:
for  e p o c h = 1 to E do
4:
    Shuffle dataset D
5:
    for each ( X , Y ) in D with size B do
6:
        % Forward pass of student model
7:
         H P ˜ t , H X ˜ E n c o d i n g ( X , P t )
8:
         H P ˜ t ( d e c ) , H X ˜ ( d e c ) D e c o d i n g ( H P t ˜ , H X ˜ )
9:
         P S p a n _ s e l e c t i o n ( H P ˜ t ( d e c ) , H X ˜ ( d e c ) )
10:
        for each F T in { F T i n t r a , F T i n t e r } do                  ▹ Multi-teacher knowledge distillation
11:
            H P ˜ t ( t e a ) , P ( t e a ) F T ( X )                          ▹ H P ˜ t ( t e a ) is fused with privileged knowledge
12:
            L f e a t u r e M S E ( H P t ˜ ( t e a ) , H P t ˜ ( s t u ) )                                  ▹ Feature alignment
13:
            L l o g i t K L ( P ( t e a ) , P ( s t u ) )                                                  ▹ Logit alignment
14:
            L k d = ω 1 L f e a t u r e + ω 2 L l o g i t                                  ▹ Knowledge distillation loss
15:
        end for
16:
         L e a e B M L ( P ( s t u ) , y )                                       ▹ Event argument extraction loss
17:
         L a l l ( S ) = L e a e + α L k d ( T i n t r a ) + β L k d ( T i n t e r )                  ▹ Total loss and parameters update
18:
         θ S θ S η L a l l ( S )
19:
    end for
20:
end for

5. Experiments

5.1. Experimental Setup

Datasets We evaluate the performance of the proposed AssocKD method on two datasets, RAMS and WIKIEVENTS, both of which are the latest benchmarks for document-level EAE. RAMS comprises 9124 annotated events extracted from news articles, containing 139 event types and 65 argument roles. WIKIEVENTS includes 50 event types, 59 argument roles, and approximately 4000 annotated news events in English Wikipedia. For both datasets, we follow their official data splits.
To provide a clearer view of the dataset characteristics, bar charts in Figure 3 depicting the distribution of event types and the number of arguments per event for the RAMS and WIKIEVENTS datasets are presented. The two left subfigures (Figure 3a,d) illustrate the number of event instances for each event type, while the middle subfigures (Figure 3b,e) show the distribution of argument roles, and the two right subfigures (Figure 3c,f) display the distribution of the number of arguments per event instance. Overall, the distribution trends of events and arguments in both datasets are consistent, indicating a similarity in event structure and complexity between RAMS and WIKIEVENTS. This consistency underscores the necessity of establishing associations of arguments both within and between events.
Evaluation Metrics We adopt the Argument Identification (Arg-I) F1 score and Argument Classification (Arg-C) F1 score to measure our model following previous works [6,13]. (1) Arg-I F1 score: a correct identification occurs when the predicted offset aligns with the ground truth span. (2) Arg-C F1 score: both the span and the argument role type must match the ground truth.
Implementation Details We use the pre-trained model RoBERTa [34] as the encoder and decoder and set the batch size to 4, the total number of training steps to 10,000, and the weight decay of the model to 0.01. We use the AdamW optimizer, specifying a maximum gradient norm of 5. The initial learning rate is set to 2 × 10−5 and a linear schedule is used for warming up. The number of warming steps is set to 1000, and the learning rate decay rate is 0.1. For knowledge distillation loss weights, We set ω 1 , ω 1 , α , and β as 1, 1, 2, and 2, respectively. Other hyperparameters are kept consistent with those specified in TabEAE [13]. All experiments are performed on an NVIDIA 4090 GPU.

5.2. Baselines

We compare our model with the following state-of-the-art baseline models in two categories:
(1)
Single-event Argument Extraction:
  • BART-Gen [5]: A generative method conditioned on the input text and the template.
  • PAIE [6]: A prompt-based method, extracting argument spans by constructing event prompts with argument slots.
  • Memory-DocIE [7]: A storage-retrieval method based on memory mechanism, using the previous information to assist the argument extraction of later events.
  • EDGE [9]: A method using the event structure as the fundamental unit to construct dependencies between roles.
  • TSAR [35]: A method utilizing two-stream encoding and AMR semantic enhanced graph to extract arguments.
  • Retrieval-Gen [36]: A generative approach retrieving reference instances to enhance EAE based on adaptive hybrid retrieval.
(2)
Multi-events Argument Extraction:
  • TabEAE [13]: A method reformulating EAE as a table generation problem to extract the arguments of multiple events in parallel.
    Notably, TabEAE is the only work on multi-event argument extraction to the best of our knowledge.
To better showcase the characteristics of the baseline models, we make a tabular comparative review of these models with our method, clearly highlighting our motivations and advantages. It can be seen from Table 1 that our proposed AssocKD stands out due to its ability to handle both intra-event and inter-event associations in a bidirectional manner, unlike other models. While single-scheme models like BART-Gen and Memory-DocIE do not utilize associations, and EDGE only addresses intra-event associations bidirectionally, AssocKD leverages a multiple-scheme, parallelism approach to effectively incorporate bidirectional associations for both types. This comprehensive method gives AssocKD a significant edge over the other baseline models.

5.3. Main Results

We compare our method with other baselines and present the overall experimental results in Table 2. It can be observed that our method achieves favorable results on both datasets (highlighted in bold), with scores of 53.0 and 67.0. It surpasses the current state-of-the-art (SOTA) methods (indicated by underlined scores) in both Arg-I F1 and Arg-C F1 metrics. Specifically, AssocKD exceeds the current best method, PAIE (52.3), by 0.7 points on the RAMS dataset and surpasses TabEAE (66.0) by 1.0 points on the WIKIEVENTS dataset. From the perspective of argument extraction schemes, and in comparison to single-event argument extraction methods, AssocKD improves the Arg-C F1 score by 0.7 and 1.2 points on the two datasets, respectively. When compared to multi-event argument extraction methods, our approach’s Arg-C F1 score is higher than the current SOTA method, TabEAE, by 1.2 and 1.0 points on the respective datasets. These experimental results demonstrate that our proposed AssocKD effectively leverages the associations of intra-event and inter-event arguments, thereby enhancing the performance of document-level EAE.

5.4. Ablation Study

To validate the effectiveness of different components of AssocKD, we conduct an ablation study on the model across two datasets. The results are shown in Table 3 and our model achieves high performance with F1 scores of 53.0 and 67.0, respectively. After removing the inter-event argument association knowledge distillation, the Arg-C F1 score for RAMS and WIKIEVENTSs decrease by 0.5 and 1.4 respectively. Similarly, removing the intra-event argument association knowledge distillation leads to decreases of 0.4 and 1.1 in the Arg-C F1 score. Without either level of association knowledge, the Arg-C F1 score on the two datasets shows a significant decline of 1.9 and 2.0, respectively. Additionally, the impact of association modeling is more pronounced on the WIKIEVENTS dataset.
The results indicate the effectiveness of explicit construction of intra-event and inter-event association individually. Moreover, when the model simultaneously learns both levels of association knowledge, it gains even greater benefits.

6. Analysis

In this section, we conduct a more detailed analysis of the proposed AssocKD method. We first evaluate the effect of different alignment strategies on the model. Next, we analyze the crucial role of modeling inter-event association and intra-event association. Then, we compare the performance of the models in addressing argument scattering and argument overlapping issues. Finally, we illustrate the superiority of the method through a case study.

6.1. Effect Analysis of Different Alignment Strategies for Knowledge Distillation

To explore the impact of alignment strategies on model performance in knowledge distillation, we analyze two different alignment losses as described in Formula (19). The results are summarized in Table 4, where we compare our proposed AssocKD model with individual alignment strategies. As shown, when both feature and logit alignments are employed, AssocKD achieves Arg-C F1 scores of 53.0 and 67.0 on the RAMS and WIKIEVENTS datasets, respectively. This demonstrates the effectiveness of our approach in utilizing both types of alignment simultaneously. For RAMS, using only logit or feature alignment results in an Arg-C F1 score of 52.2, which is 0.7 lower than using both alignments. On WIKIEVENTS, the F1 scores for logit and feature alignment alone are 65.5 and 66.1, showing decreases of 1.5 and 0.9 compared to the combined approach.
These results indicate that aligning both intermediate features and deep semantic representations between the teacher and student models simultaneously provides more effective knowledge transfer, with AssocKD consistently outperforming individual alignment strategies.

6.2. Effect Analysis of Inter-Event Association through Event Number per Document

To further evaluate the model’s ability to model across event association, we measure the performance of AssocKD on documents varying with event number shown in Figure 4. On the RAMS dataset, AssocKD (blue dashed line) outperforms TabEAE (orange dashed line) on both single-event documents and multi-event documents, with performance boosts of 1.2, 1.4, and 2.2 respectively, see in Figure 4a. Similarly, on the WIKIEVENTS dataset, AssocKD shows superior performance across all partitioned documents compared to TabEAE, with gains of 1.0, 1.4, and 1.6 respectively, see in Figure 4b. These results demonstrate that AssocKD performs well on documents with varying numbers of events.
Furthermore, by comparing the performance gaps (red dashed line) between the two methods, we find that our performance improvement also becomes larger as the number of events increases compared to TabEAE. This further validates the effectiveness of our AssocKD approach in leveraging inter-event association to enhance argument extraction models.

6.3. Effect Analysis of Intra-Event Association through Argument Number per Event

Similarly, to assess the model’s ability to model intra-event argument association, we measure the performance of AssocKD on events varying with argument number, as depicted in Figure 5. It can be observed that our proposed AssocKD method generally outperforms the current state-of-the-art methods TabEAE and PAIE, which are designed for multi-event and single-event argument extraction, respectively, in terms of performance on the RAMS and WIKIEVENTS datasets. Moreover, as the number of arguments within an event increases, the model’s F1 score only experiences a relatively small decline, indicating that explicitly modeling the intra-event argument association benefits argument extraction.

6.4. Performance Comparison of Argument Scattering

We assess the method’s effectiveness in mitigating event argument scattering by analyzing performance across different argument-trigger distances. The distance is calculated based on the first token indices of the trigger and each argument, with the negative distance indicating that the argument appears before the trigger in the document. Table 5 shows that AssocKD consistently outperforms TabEAE across all distance categories for both datasets. On RAMS, AssocKD achieves higher scores than TabEAE at distances less than −15 (38.9 vs. 36.7), between −15 and −5 (55.6 vs. 54.1), and greater than 15 (29.1 vs. 26.7). Similarly, on WIKIEVENTS, AssocKD leads at distances less than −15 (22.2 vs. 21.1), between −15 and −5 (58.5 vs. 57.7), and greater than 15 (12.5 vs. 11.8). Overall, these results indicate that AssocKD effectively reduces argument scattering by maintaining strong performance for arguments both near to and far from the trigger.

6.5. Performance Comparison of Argument Overlapping

We examine the issue of argument overlapping, where a single argument may fulfill multiple roles within the same or different events. Table 6 compares the performance of AssocKD and TabEAE on the RAMS and WIKIEVENTS datasets, distinguishing between overlapping arguments (where an argument plays multiple roles, denoted as r > 1 ) and non-overlapping arguments (where an argument plays a single role, denoted as r = 1 ). The results indicate that AssocKD consistently achieves higher F1 scores compared to TabEAE for both situations across two datasets. On RAMS, AssocKD’s F1 score is 48.5 for non-overlapping arguments and 56.6 for overlapping arguments, while TabEAE scores 46.8 and 55.9, respectively. On WIKIEVENTS, AssocKD scores 61.5 and 66.7 compared to TabEAE’s 60.3 and 66.5. These findings highlight that AssocKD not only performs better overall but also excels in handling overlapping arguments, demonstrating that event argument association enriches the information used to resolve multiple roles effectively and showcasing the enhanced capability of AssocKD in managing complex argument relationships.

6.6. Effect Analysis of Different Quantities of Privileged Knowledge

In Table 7, we present the experimental results for two datasets (RAMS and WIKIEVENTS) under different proportions of privileged knowledge. The results indicate a significant impact of using different proportions of arguments as privileged knowledge on model performance. For the RAMS dataset, the best performance is achieved with a privileged knowledge proportion p of 0.3 (Arg-C F1 score of 53.0), while proportions of 0.5 and 0.7 yield lower scores of 51.2 and 48.4, respectively. Notably, when the proportion of privileged knowledge increases to 0.9, performance sharply declines to 40.6. Similarly, for the WIKIEVENTS dataset, the optimal performance is also observed with a privileged knowledge proportion p of 0.3 (Arg-C F1 score of 67.0), while proportions of 0.5 and 0.7 show decreased performance, with scores of 65.3 and 60.8, respectively. At a proportion of 0.9, performance drops to 58.3. Overall, the experimental results suggest that the proportion of privileged knowledge significantly affects model performance. An excessively high proportion of privileged knowledge may lead to overfitting, reducing the model’s generalization ability, while a very low proportion may result in insufficient learning and suboptimal performance. Therefore, a balance in the amount of privileged knowledge is vital for optimizing the model’s overall performance. Based on these results, we set the privileged knowledge proportion to be p = 0.3 .

6.7. Case Study

In this section, we present a case study from the WIKIEVENTS test set. As shown in Figure 6, the document contains two events triggered by “purchases ” and “sends” respectively, both of type “Transaction.ExchangeBuySell”. Specifically, TabEAE fails to recognize that the shared argument “Tamerlan Tsarnaev” identified in event #1, is also an argument of event #2. However, our proposed AssocKD method, capable of establishing an argument association between the two events, handles this problem effectively. Additionally, for event #1, TabEAE incorrectly identifies the argument “$900” as the argument of role “AcquiredEntity”, resulting in the absence of it for the role “PaymentBarter”. In contrast, our AssocKD correctly identifies and classifies all arguments for event #2, indicating the significance of modeling intra-event argument association.

7. Conclusions

In this paper, we emphasize the importance of modeling both intra-event and inter-event associations explicitly in parallel for document-level argument extraction. We introduce the AssocKD method, which incorporates a privileged knowledge-fused teacher model with association-aware training and employs multi-teacher distillation to transfer both intra-event and inter-event association knowledge to the argument extraction student model. Our extensive experiments on the RAMS and WIKIEVENTS datasets demonstrate significant improvements in overall performance, validate the benefits of event association modeling for argument extraction, and highlight the effectiveness of our AssocKD model. We also verify through ablation experiments that the privileged knowledge at both levels positively enhances model performance, further proving the importance of association knowledge modeling for argument extraction. Additionally, we provide a detailed analysis of different alignment strategies and their effects on knowledge distillation, as well as a comparison of event argument overlapping and scattering performance. These analyses underscore the advantages of our approach AssocKD in enhancing document-level multi-event extraction.

Author Contributions

Conceptualization, L.T. and Y.H.; methodology, L.T.; software, L.T.; validation, L.T. and J.C.; formal analysis, L.T.; investigation, L.T.; resources, Y.H. and Z.T.; data curation, L.T.; writing—original draft preparation, L.T.; writing—review and editing, Y.H. and J.C.; visualization, L.T.; supervision, Y.H. and Z.T.; project administration, Y.H. and Z.T.; funding acquisition, Y.H. and Z.T. All authors have read and agreed to the published version of the manuscript.

Funding

This work is supported by the National Natural Science Foundation of China (No. 72471237), the National Key Research and Development Program of China (No. 2022YFB3103600) and the National Natural Science Foundation of China (No. 72371245).

Institutional Review Board Statement

Not applicable.

Informed Consent Statement

Not applicable.

Data Availability Statement

The two datasets (RAMS and WIKIEVENTS) used to illustrate and evaluate the proposed method are publicly available.

Conflicts of Interest

The authors declare no conflicts of interest.

References

  1. Ren, Y.; Cao, Y.; Fang, F.; Guo, P.; Lin, Z.; Ma, W.; Liu, Y. CLIO: Role-interactive multi-event head attention network for document-level event extraction. In Proceedings of the 29th International Conference on Computational Linguistics, Gyeongju, Republic of Korea, 12–17 October 2022; pp. 2504–2514. [Google Scholar]
  2. Liang, Y.; Jiang, Z.; Yin, D.; Ren, B. RAAT: Relation-Augmented Attention Transformer for Relation Modeling in Document-Level Event Extraction. In Proceedings of the 2022 Conference of the North American Chapter of the Association for Computational Linguistics: Human Language Technologies, Seattle, WA, USA, 10–15 July 2022; pp. 4985–4997. [Google Scholar]
  3. Wu, G.; Lu, Z.; Zhuo, X.; Bao, X.; Wu, X. Semantic Fusion Enhanced Event Detection via Multi-Graph Attention Network with Skip Connection. IEEE Trans. Emerg. Top. Comput. Intell. 2023, 7, 931–941. [Google Scholar] [CrossRef]
  4. Huang, K.H.; Peng, N. Document-Level Event Extraction with Efficient End-to-End Learning of Cross-Event Dependencies; NAACL HLT: New York, NY, USA, 2021; p. 36. [Google Scholar]
  5. Li, S.; Ji, H.; Han, J. Document-Level Event Argument Extraction by Conditional Generation. In Proceedings of the 2021 Conference of the North American Chapter of the Association for Computational Linguistics: Human Language Technologies, Online, 6–11 June 2021; pp. 894–908. [Google Scholar]
  6. Ma, Y.; Wang, Z.; Cao, Y.; Li, M.; Chen, M.; Wang, K.; Shao, J. Prompt for Extraction? PAIE: Prompting Argument Interaction for Event Argument Extraction. In Proceedings of the 60th Annual Meeting of the Association for Computational Linguistics (Volume 1: Long Papers), Dublin, Ireland, 22–27 May 2022; pp. 6759–6774. [Google Scholar]
  7. Du, X.; Li, S.; Ji, H. Dynamic Global Memory for Document-level Argument Extraction. In Proceedings of the 60th Annual Meeting of the Association for Computational Linguistics (Volume 1: Long Papers), Dublin, Ireland, 22–27 May 2022; pp. 5264–5275. [Google Scholar]
  8. Du, X.; Ji, H. Retrieval-Augmented Generative Question Answering for Event Argument Extraction. In Proceedings of the 2022 Conference on Empirical Methods in Natural Language Processing, Abu Dhabi, United Arab Emirates, 7–11 December 2022; pp. 4649–4666. [Google Scholar]
  9. Li, H.; Cao, Y.; Ren, Y.; Fang, F.; Zhang, L.; Li, Y.; Wang, S. Intra-Event and Inter-Event Dependency-Aware Graph Network for Event Argument Extraction. In Proceedings of the Findings of the Association for Computational Linguistics: EMNLP 2023, Singapore, 6–10 December 2023; pp. 6362–6372. [Google Scholar]
  10. Huang, Q.; Zhang, Y.; Zhao, D. From Simple to Complex: A Progressive Framework for Document-level Informative Argument Extraction. In Proceedings of the Findings of the Association for Computational Linguistics: EMNLP 2023, Singapore, 6–10 December 2023; pp. 6129–6140. [Google Scholar]
  11. Zeng, Q.; Zhan, Q.; Ji, H. EA2E: Improving Consistency with Event Awareness for Document-Level Argument Extraction. In Proceedings of the Findings of the Association for Computational Linguistics: NAACL 2022, Online, 10–15 July 2022; pp. 2649–2655. [Google Scholar]
  12. Nguyen, C.; Mãn, H.; Nguyen, T. Contextualized soft prompts for extraction of event arguments. In Proceedings of the Findings of the Association for Computational Linguistics: ACL 2023, Toronto, ON, Canada, 9–14 July 2023; pp. 4352–4361. [Google Scholar]
  13. He, Y.; Hu, J.; Tang, B. Revisiting Event Argument Extraction: Can EAE Models Learn Better When Being Aware of Event Co-occurrences? In Proceedings of the 61st Annual Meeting of the Association for Computational Linguistics (Volume 1: Long Papers), Toronto, ON, Canada, 9–14 July 2023; pp. 12542–12556. [Google Scholar]
  14. Ebner, S.; Xia, P.; Culkin, R.; Rawlins, K.; Van Durme, B. Multi-Sentence Argument Linking. In Proceedings of the 58th Annual Meeting of the Association for Computational Linguistics, Online, 5–10 July 2020; pp. 8057–8077. [Google Scholar]
  15. Xiangyu, X.; Ye, W.; Zhang, S.; Wang, Q.; Jiang, H.; Wu, W. Capturing event argument interaction via a bi-directional entity-level recurrent decoder. In Proceedings of the 59th Annual Meeting of the Association for Computational Linguistics and the 11th International Joint Conference on Natural Language Processing (Volume 1: Long Papers), Virtual, 1–6 August 2021; pp. 210–219. [Google Scholar]
  16. Dai, L.; Wang, B.; Xiang, W.; Mo, Y. Bi-Directional Iterative Prompt-Tuning for Event Argument Extraction. In Proceedings of the 2022 Conference on Empirical Methods in Natural Language Processing, Abu Dhabi, United Arab Emirates, 7–11 December 2022; pp. 6251–6263. [Google Scholar]
  17. Hsu, I.H.; Huang, K.H.; Boschee, E.; Miller, S.; Natarajan, P.; Chang, K.W.; Peng, N. DEGREE: A Data-Efficient Generation-Based Event Extraction Model. In Proceedings of the 2022 Conference of the North American Chapter of the Association for Computational Linguistics: Human Language Technologies, Washington, DC, USA, 10–15 July 2022; pp. 1890–1908. [Google Scholar]
  18. Lewis, M.; Liu, Y.; Goyal, N.; Ghazvininejad, M.; Mohamed, A.; Levy, O.; Stoyanov, V.; Zettlemoyer, L. BART: Denoising Sequence-to-Sequence Pre-training for Natural Language Generation, Translation, and Comprehension. In Proceedings of the 58th Annual Meeting of the Association for Computational Linguistics, Online, 5–10 July 2020; pp. 7871–7880. [Google Scholar]
  19. Raffel, C.; Shazeer, N.; Roberts, A.; Lee, K.; Narang, S.; Matena, M.; Zhou, Y.; Li, W.; Liu, P.J. Exploring the limits of transfer learning with a unified text-to-text transformer. J. Mach. Learn. Res. 2020, 21, 1–67. [Google Scholar]
  20. Hinton, G.; Vinyals, O.; Dean, J. Distilling the knowledge in a neural network. arXiv 2015, arXiv:1503.02531. [Google Scholar]
  21. Romero, A.; Ballas, N.; Kahou, S.E.; Chassang, A.; Gatta, C.; Bengio, Y. Fitnets: Hints for thin deep nets. arXiv 2014, arXiv:1412.6550. [Google Scholar]
  22. Zagoruyko, S.; Komodakis, N. Paying more attention to attention: Improving the performance of convolutional neural networks via attention transfer. arXiv 2016, arXiv:1612.03928. [Google Scholar]
  23. Sun, X.; Cui, Q.; Sun, H.; Li, B.; Li, W.; Lu, J. Overlooked poses actually make sense: Distilling privileged knowledge for human motion prediction. In Proceedings of the European Conference on Computer Vision, Tel Aviv, Israel, 23–27 October 2022; Springer: Berlin/Heidelberg, Germany, 2022; pp. 678–694. [Google Scholar]
  24. Yang, S.; Sanghavi, S.; Rahmanian, H.; Bakus, J.; SVN, V. Toward understanding privileged features distillation in learning-to-rank. Adv. Neural Inf. Process. Syst. 2022, 35, 26658–26670. [Google Scholar]
  25. You, S.; Xu, C.; Xu, C.; Tao, D. Learning from multiple teacher networks. In Proceedings of the 23rd ACM SIGKDD International Conference on Knowledge Discovery and Data Mining, Halifax, NS, Canada, 13–17 August 2017; pp. 1285–1294. [Google Scholar]
  26. Fukuda, T.; Suzuki, M.; Kurata, G.; Thomas, S.; Cui, J.; Ramabhadran, B. Efficient Knowledge Distillation from an Ensemble of Teachers. In Proceedings of the Interspeech, Stockholm, Sweden, 20–24 August 2017. [Google Scholar]
  27. Sanh, V.; Debut, L.; Chaumond, J.; Wolf, T. DistilBERT, a distilled version of BERT: Smaller, faster, cheaper and lighter. arXiv 2019, arXiv:1910.01108. [Google Scholar]
  28. Wei, K.; Sun, X.; Zhang, Z.; Zhang, J.; Zhi, G.; Jin, L. Trigger is not sufficient: Exploiting frame-aware knowledge for implicit event argument extraction. In Proceedings of the 59th Annual Meeting of the Association for Computational Linguistics and the 11th International Joint Conference on Natural Language Processing (Volume 1: Long Papers), Virtual, 1–6 August 2021; pp. 4672–4682. [Google Scholar]
  29. Hsieh, C.Y.; Li, C.L.; Yeh, C.k.; Nakhost, H.; Fujii, Y.; Ratner, A.; Krishna, R.; Lee, C.Y.; Pfister, T. Distilling Step-by-Step! Outperforming Larger Language Models with Less Training Data and Smaller Model Sizes. In Proceedings of the Findings of the Association for Computational Linguistics: ACL 2023, Toronto, ON, Canada, 9–14 July 2023; pp. 8003–8017. [Google Scholar]
  30. Wu, S.; Chen, H.; Quan, X.; Wang, Q.; Wang, R. AD-KD: Attribution-Driven Knowledge Distillation for Language Model Compression. In Proceedings of the 61st Annual Meeting of the Association for Computational Linguistics (Volume 1: Long Papers), Toronto, ON, Canada, 9–14 July 2023; Association for Computational Linguistics: Stroudsburg, PA, USA, 2023; pp. 8449–8465. [Google Scholar]
  31. Carion, N.; Massa, F.; Synnaeve, G.; Usunier, N.; Kirillov, A.; Zagoruyko, S. End-to-end object detection with transformers. In Proceedings of the European Conference on Computer Vision, Glasgow, UK, 23–28 August 2020; Springer: Berlin/Heidelberg, Germany, 2020; pp. 213–229. [Google Scholar]
  32. Yang, H.; Sui, D.; Chen, Y.; Liu, K.; Zhao, J.; Wang, T. Document-level event extraction via parallel prediction networks. In Proceedings of the 59th Annual Meeting of the Association for Computational Linguistics and the 11th International Joint Conference on Natural Language Processing (Volume 1: Long Papers), Virtual, 1–6 August 2021; pp. 6298–6308. [Google Scholar]
  33. Kuhn, H.W. The Hungarian method for the assignment problem. Nav. Res. Logist. Q. 1955, 2, 83–97. [Google Scholar] [CrossRef]
  34. Liu, Y.; Ott, M.; Goyal, N.; Du, J.; Joshi, M.; Chen, D.; Levy, O.; Lewis, M.; Zettlemoyer, L.; Stoyanov, V. Roberta: A robustly optimized bert pretraining approach. arXiv 2019, arXiv:1907.11692. [Google Scholar]
  35. Xu, R.; Wang, P.; Liu, T.; Zeng, S.; Chang, B.; Sui, Z. A Two-Stream AMR-enhanced Model for Document-level Event Argument Extraction. In Proceedings of the 2022 Conference of the North American Chapter of the Association for Computational Linguistics: Human Language Technologies, Seattle, WA, USA, 10–15 July 2022; pp. 5025–5036. [Google Scholar]
  36. Ren, Y.; Cao, Y.; Guo, P.; Fang, F.; Ma, W.; Lin, Z. Retrieve-and-sample: Document-level event argument extraction via hybrid retrieval augmentation. In Proceedings of the 61st Annual Meeting of the Association for Computational Linguistics (Volume 1: Long Papers), Toronto, ON, Canada, 9–14 July 2023; pp. 293–306. [Google Scholar]
Figure 1. A contrast for document-level single-event argument iterative extraction and multi-event argument parallel extraction. Input: a document containing 8 sentences and involving 4 events with triggers included in special tokens <and>. Output: argument extraction results with arguments highlighted in different colors.
Figure 1. A contrast for document-level single-event argument iterative extraction and multi-event argument parallel extraction. Input: a document containing 8 sentences and involving 4 events with triggers included in special tokens <and>. Output: argument extraction results with arguments highlighted in different colors.
Mathematics 12 02901 g001
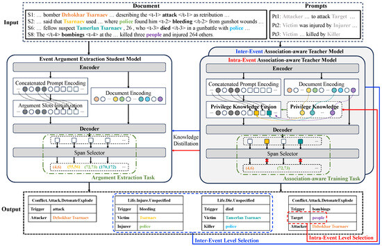
Figure 2. The overview of our AssocKD method. AssocKD is a multi-teacher knowledge distillation framework with two teacher models (middle right) and one student model (middle left). The Intra-Event Association-aware Teacher Model selects partial arguments within an event (in red) as privileged knowledge to predict the remaining arguments (The selection is carried out for each individual event, but showed one in the figure). The Inter-Event Association-aware Teacher Model selects partial events’ all arguments (in blue) as privileged knowledge to predict all the remaining events’ arguments. The Event Argument Extraction Student Model is enhanced by knowledge distillation and trained to extract all events’ arguments.
Figure 2. The overview of our AssocKD method. AssocKD is a multi-teacher knowledge distillation framework with two teacher models (middle right) and one student model (middle left). The Intra-Event Association-aware Teacher Model selects partial arguments within an event (in red) as privileged knowledge to predict the remaining arguments (The selection is carried out for each individual event, but showed one in the figure). The Inter-Event Association-aware Teacher Model selects partial events’ all arguments (in blue) as privileged knowledge to predict all the remaining events’ arguments. The Event Argument Extraction Student Model is enhanced by knowledge distillation and trained to extract all events’ arguments.
Mathematics 12 02901 g002
Figure 3. The distribution of event types, argument roles, and number of arguments in the Rams and Wikievents datasets. On the left is the distribution of event types, in the middle is the distribution of argument roles, and on the right is the distribution of argument quantities. (ac) represent the three distributions of the RAMS dataset respectively, while (df) represent those of the WIKIEVENTS dataset.
Figure 3. The distribution of event types, argument roles, and number of arguments in the Rams and Wikievents datasets. On the left is the distribution of event types, in the middle is the distribution of argument roles, and on the right is the distribution of argument quantities. (ac) represent the three distributions of the RAMS dataset respectively, while (df) represent those of the WIKIEVENTS dataset.
Mathematics 12 02901 g003
Figure 4. Performance comparison of our method (AssocKD) and TabEAE on documents varying with event number. The line of delta shows the performance gap between the two methods. The vertical axis on the left represents the overall performance of the methods, while the one on the right indicates the performance gap between the methods.
Figure 4. Performance comparison of our method (AssocKD) and TabEAE on documents varying with event number. The line of delta shows the performance gap between the two methods. The vertical axis on the left represents the overall performance of the methods, while the one on the right indicates the performance gap between the methods.
Mathematics 12 02901 g004
Figure 5. Performance comparison of AssocKD, TabEAE, and PAIE on events varying with argument number. Since intra-event argument association is considered within a single event, we incorporate PAIE for intra-event level comparison, which is the SOTA single-event argument extraction method.
Figure 5. Performance comparison of AssocKD, TabEAE, and PAIE on events varying with argument number. Since intra-event argument association is considered within a single event, we incorporate PAIE for intra-event level comparison, which is the SOTA single-event argument extraction method.
Mathematics 12 02901 g005
Figure 6. The case study of our proposed AssocKD and TabEAE from WIKIEVENTS.
Figure 6. The case study of our proposed AssocKD and TabEAE from WIKIEVENTS.
Mathematics 12 02901 g006
Table 1. Comparative review of our proposed AssocKD with other baseline models. Single and Multiple represent single-event argument extraction and multi-event argument extraction, respectively.
Table 1. Comparative review of our proposed AssocKD with other baseline models. Single and Multiple represent single-event argument extraction and multi-event argument extraction, respectively.
ModelSchemeParadigmIntra-Event AssociationInter-Event Association
BART-GenSingleIterationNoneNone
TSARSingleIterationNoneUnidirectional
PAIESingleIterationNoneNone
Memory-DocIESingleIterationNoneUnidirectional
Retrieval-GenSingleIterationNoneUnidirectional
EDGESingleIterationBidirectionalNone
TabEAEMultipleParallelismNoneNone
AssocKD (Ours)MultipleParallelismBidirectionalBidirectional
Table 2. Main results on two datasets. The highest scores are in bold font, and the second-highest scores are underlined. And TabEAE is the only work on multi-events argument extraction to the best of our knowledge.
Table 2. Main results on two datasets. The highest scores are in bold font, and the second-highest scores are underlined. And TabEAE is the only work on multi-events argument extraction to the best of our knowledge.
SchemeModelPLMRAMSWIKIEVENTS
Arg-IArg-CArg-IArg-C
Single-EventBART-GenBART51.247.166.862.4
TSARBERT56.151.270.865.5
TSAR 1RoBERTa56.952.171.265.8
PAIEBART56.852.270.565.3
PAIE 1RoBERTa57.052.370.965.5
Memory-DocIEBART55.047.364.358.8
Retrieval-GenBART54.648.469.663.4
EDGEBART55.249.768.262.8
Multi-EventTabEAERoBERTa56.751.871.166.0
AssocKD (Ours)RoBERTa57.853.071.967.0
1 We replaced the original PLM with RoBERTa and reproduced their results for their near performance but with different PLMs, for a fair comparison.
Table 3. Results of the ablation study on two datasets. Intra means Intra-event association-aware model; inter means Inter-event association-aware model. w/o means Without. Δ means the performance decline from AssocKD.
Table 3. Results of the ablation study on two datasets. Intra means Intra-event association-aware model; inter means Inter-event association-aware model. w/o means Without. Δ means the performance decline from AssocKD.
ModelRAMSWIKIEVENTS
PRF1 Δ PRF1 Δ
AssocKD54.351.653.0-71.263.367.0-
w/o intra54.550.452.4−0.570.361.565.6−1.4
w/o inter53.251.952.5−0.470.262.065.9−1.1
w/o both52.949.151.0−1.968.162.265.0−2.0
Table 4. Results of different alignment strategies on the RAMS and WIKIEVENTS datasets. Our AssocKD model utilizes both of the above alignment strategies.
Table 4. Results of different alignment strategies on the RAMS and WIKIEVENTS datasets. Our AssocKD model utilizes both of the above alignment strategies.
ModelRAMSWIKIEVENTS
PRF1PRF1
logit alignment51.253.252.268.163.165.5
feature alignment53.251.152.269.163.366.1
AssocKD54.351.653.071.263.367.0
Table 5. Experimental analysis of the distance between arguments and triggers within an event. Negative values indicate that the argument appears before the trigger.
Table 5. Experimental analysis of the distance between arguments and triggers within an event. Negative values indicate that the argument appears before the trigger.
DatasetModelArgument-Trigger Distance
d < 15 15 d < 5 5 d < 5 5 d < 15 d > 15
RAMSTabEAE36.754.168.441.826.7
AssocKD38.955.668.840.429.1
WIKIEVENTSTabEAE21.157.780.556.611.8
AssocKD22.258.583.054.812.5
Table 6. The experimental results for the same argument corresponding to different roles, i.e., argument overlapping. The values in square brackets represent the total occurrences of arguments satisfying the respective conditions in the test set.
Table 6. The experimental results for the same argument corresponding to different roles, i.e., argument overlapping. The values in square brackets represent the total occurrences of arguments satisfying the respective conditions in the test set.
ModelRAMSWIKIEVENTS
r = 1 [679]r > 1 [169]r = 1 [241]r > 1 [85]
TabEAE46.855.960.366.5
AssocKD48.556.661.566.7
Table 7. Experimental results of using arguments with different proportions as privileged knowledge, with optimal results bolded.
Table 7. Experimental results of using arguments with different proportions as privileged knowledge, with optimal results bolded.
DatasetProportion of Privileged Knowledge
0.10.30.50.70.9
RAMS50.553.051.248.440.6
WIKIEVENTS62.967.065.360.858.3
Disclaimer/Publisher’s Note: The statements, opinions and data contained in all publications are solely those of the individual author(s) and contributor(s) and not of MDPI and/or the editor(s). MDPI and/or the editor(s) disclaim responsibility for any injury to people or property resulting from any ideas, methods, instructions or products referred to in the content.

Share and Cite

MDPI and ACS Style

Tan, L.; Hu, Y.; Cao, J.; Tan, Z. AssocKD: An Association-Aware Knowledge Distillation Method for Document-Level Event Argument Extraction. Mathematics 2024, 12, 2901. https://doi.org/10.3390/math12182901

AMA Style

Tan L, Hu Y, Cao J, Tan Z. AssocKD: An Association-Aware Knowledge Distillation Method for Document-Level Event Argument Extraction. Mathematics. 2024; 12(18):2901. https://doi.org/10.3390/math12182901

Chicago/Turabian Style

Tan, Lijun, Yanli Hu, Jianwei Cao, and Zhen Tan. 2024. "AssocKD: An Association-Aware Knowledge Distillation Method for Document-Level Event Argument Extraction" Mathematics 12, no. 18: 2901. https://doi.org/10.3390/math12182901

APA Style

Tan, L., Hu, Y., Cao, J., & Tan, Z. (2024). AssocKD: An Association-Aware Knowledge Distillation Method for Document-Level Event Argument Extraction. Mathematics, 12(18), 2901. https://doi.org/10.3390/math12182901

Note that from the first issue of 2016, this journal uses article numbers instead of page numbers. See further details here.

Article Metrics

Back to TopTop