Quantum-Fuzzy Expert Timeframe Predictor for Post-TAVR Monitoring
Abstract
1. Introduction
1.1. Motivation
1.2. Related Work
- Timing Variability: Patients differ significantly in when they need PPMI. After TAVR, some patients could need treatment right away, while others might experience symptoms that need PPMI a few days later. Because of this unpredictability, standardizing predictions becomes more difficult because the models must be sensitive enough to cover a large temporal range.
- Complexity of Patient Data: Every patient has a different set of factors to consider, including underlying medical issues, body reactions to TAVR, and individual recovery paths. Predictive mistakes result from current models’ frequent inability to completely integrate and analyze these intricate datasets.
- Current Predictive Model Limitations: A lot of the predictive models that are now in use are limited by the following:
- -
- Data Simplification: A major information loss occurs when models oversimplify multidimensional, complex patient data.
- -
- Lack of Dynamism: In the crucial hours and days that follow TAVR, they frequently fail to take into account the dynamic changes in patient status.
- -
- Inadequate Integration of Clinical Expertise: Current models frequently fall short of incorporating the clinical knowledge required to properly analyze patient data.
1.3. Contributions
- Providing the time-based prediction architecture for PPMI requirement diagnosis following TAVR.
- Improving feature selection by incorporating expert knowledge to concentrate on more relevant predictors for results that are more accurate and understandable.
- Utilizing quantum computing to enhance high-dimensional data processing in PPMI requirement diagnosis following TAVR.
- Prompt healthcare decision-making provision by employing quantum algorithms for the ACO-ANFIS framework to increase prediction model accuracy and real-time performance.
- Developing model explainability using XAI, which sheds light on feature importance and interactions and meets the requirement for transparency in AI applications in the healthcare industry.
1.4. Paper Structure
2. Proposed Method
2.1. ANFIS Integrated with Classical ACO
- Evaporation: The existing pheromone level on each path is reduced by applying a factor of (1 ), where is the coefficient of evaporation of the pheromone. This weakening, in turn, reduces the level of the pheromone, and with time, the effect of a previously visited path weakens accordingly. This helps prevent the algorithm from becoming prematurely locked into a potentially suboptimal state.
- Ant Pheromone Deposits: Upon evaporation, the pheromone concentration is increased based on the pheromones deposited by the ants during their travels. More pheromone is precisely added by each ant k to the path that connects node i to node j. An ant’s experience with a trail determines the quality of this pheromone deposit. The overall pheromone level increase on this path sums up all the contributions from the ants, calculated as follows:where m is the total number of ants, and measures the pheromone that the k-th ant deposits on the path from i to j.
2.2. Quantum Entanglement Enhancement for ANFIS-ACO
| Algorithm 1 Enhanced HQACO for ANFIS Parameter Optimization integrated with Quantum Circuit Generation |
|
Ensure: Array of spherical angles .
|
Ensure: Quantum circuit .
|
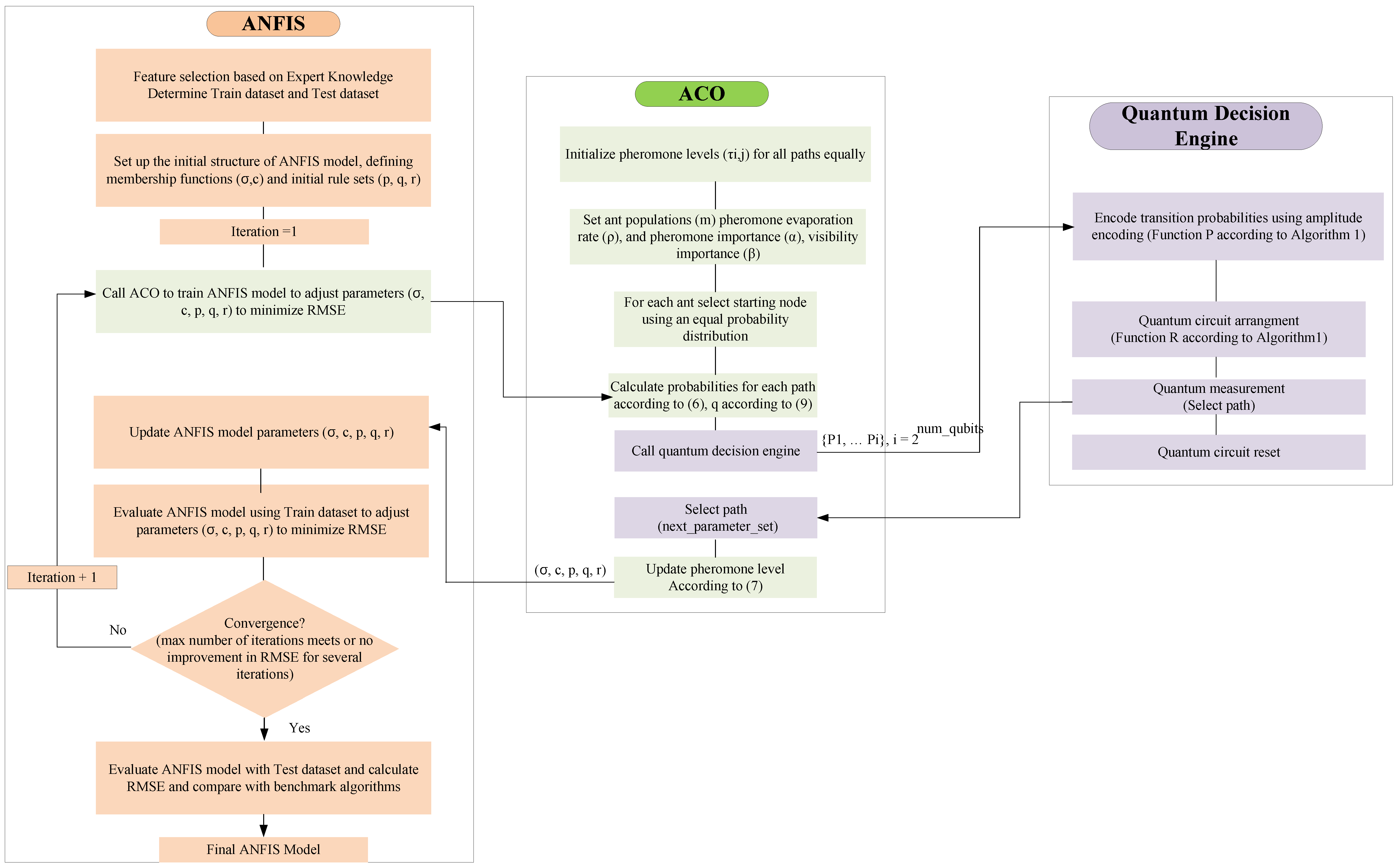
- Quantum Circuit Setup: The quantum circuit is configured primarily using the GENERATEQUANTUMCIRCUIT(R) function from Algorithm 1. This function takes a set of probabilities and turns them into quantum angles that specify how the qubits are arranged in the circuit. These probabilities, which are represented by the symbol in Equation (6), stand for the possibility of moving from node i to node j. They are called simply in the PROBABILITYTOANGLEMAPPING(P) function, assuming a serial indexing that captures all node transitions.
- The role of classical registers
- -
- The C1 (System State Register) contains the node status and operational flags that direct the quantum computations, as well as the present state of the system.
- -
- Decision variables and the probabilities connected to each decision are stored in the C2 (Decision and Probability Register), which has a direct impact on updates and modifications made to the ANFIS model parameters in response to results from the quantum circuit.
- -
- The parameter adjustment register, or C3, keeps track of the changes made to the ANFIS parameters after quantum computation, making sure that the model’s tuning appropriately incorporates the feedback from the quantum measurements.
- Probability to Angle Conversion: The process of converting these probabilities into angles that quantum gates can use is handled by the function PROBABILITYTOANGLEMAPPING(P). The procedure entails the following:
- -
- The angle is set to 0, and succeeding entries are filled with , thereby nullifying those pathways in the quantum computation if = 0, signifying an impractical path.
- -
- In the case of non-zero probabilities, will determine the angle , assigning a corresponding quantum state angle to every likelihood.
- Quantum Decision-Making: The quantum state is initialized to reflect all possible paths weighted by their estimated probabilities when the quantum circuit is set up. This quantum state collapses upon measurement to a basis state , which represents the path selected according to quantum probability. Real-time optimization is made possible by this selection, which is not only faster than the classical approach but also more accurate.
- Feedback and Optimization: The quantum measurement results have a direct bearing on the ANFIS parameter adjustments. Figure 2 illustrates this real-time feedback loop, which continuously fine-tunes the model to guarantee ideal parameter settings, improving the patient monitoring system’s accuracy and effectiveness.
2.3. ANFIS Arrangement for Using QACO
3. Results and Discussion
3.1. Experimental Setup
3.2. Experimental Experience Results and Discussions
- Rule 1: Early DischargeIf ft1: No Baseline RBBB AND ft2: Absence of New ECG ChangesThen Early Discharge
- Rule 2: 24 h Inpatient MonitoringIf ft3: Baseline RBBB OR ft5: New-onset RBBB OR ft6: New-onset LBBB AND ft8: 130 ms < QRS < 160 msThen 24 h Inpatient Monitoring
- Rule 3: 48 Hours Inpatient MonitoringIf ft4: Baseline LBBB OR ft6: New-onset LBBB AND ft7: Post balloon dilatation OR ft9: Prolongation of PR > 20 msThen 48 h Inpatient Monitoring
- Rule 4: >48 h MonitoringIf ft11: Baseline Hypertension AND ft12: Diabetes Mellitus AND ft13: Male Sex OR ft14: Age significant factorThen > 48 h Monitoring
- Rule 5: 24 Hours Inpatient MonitoringIf ft10: QRS > 160 msOR ft3: Baseline RBBBThen 24 h Inpatient Monitoring
- Rule 6: 48 h Inpatient MonitoringIf ft3: Baseline RBBB OR ft4: Baseline LBBB OR ft5: New-onset RBBB OR ft6: New-onset LBBB AND ft9: Prolongation of PR > 20 ms OR ft14: Age > 80Then 48 h Inpatient Monitoring
3.3. Model Limitations
3.4. Future Works
- Cross-Domain Adaptation: To test and improve our model, we will use a variety of datasets from various medical centers. These datasets may have distinct feature relevancies and distributions. This modification will increase the model’s resilience to various clinical data features and enable us to apply the model more broadly.
- Feature Representation Learning: We seek to discover and encode more profound, abstract clinical data representations that apply to various tasks using sophisticated feature representation approaches. This will improve the model’s capacity to extract valuable information from hidden data.
- Task-Specific Tuning: Modifications to the model may be necessary for every clinical task. To optimize our model for particular tasks—like forecasting additional cardiovascular events—we intend to investigate ways to use less labeled data from the target domain while preserving the information we acquired from the source domain.
- Advanced Quantum Algorithms: Investigation of algorithms for complicated healthcare dataset optimization, such as Variational Quantum Eigensolvers (VQEs) and Quantum Annealing.
- Hybrid Quantum-Classical Models: These models have the potential to combine the benefits of both classical and quantum computing, providing the resilience and stability of classical computing with the speed and parallelism of quantum computing.
4. Conclusions
Author Contributions
Funding
Data Availability Statement
Conflicts of Interest
Abbreviations
| TAVR | Transcatheter Aortic Valve Replacement |
| PPMI | Permanent Pacemaker Implantation |
| QACO | Quantum Ant Colony Optimization |
| ANFIS | Adaptive Neuro-Fuzzy Inference System |
| XAI | eXplainable Artificial Intelligence |
| ML | Machine Learning |
| SLR | Simple Logistic Regression |
| LWL | Locally Weighted Learner |
| GBM | Gradient Boosting Machine |
| ECG | Electrocardiogram |
| SVI | Stroke Volume Index |
| RBBB | Right Bundle Branch Block |
| THV | Transcatheter Heart Valve |
| BP | Backpropagation |
| PSO | Particle Swarm Optimization |
| ACO | Ant Colony Optimization |
| BWOA | Black Widow Optimization Algorithm |
| GA | Genetic Algorithm |
| LAFB | Left Anterior Fascicular Block |
| LVOT | Left Ventricular Outflow Tract |
| QML | Quantum Machine Learning |
| SHAP | SHapley Additive exPlanations |
| LIME | Local Interpretable Model-Agnostic Explanations |
| LSE | Least Squares Estimation |
| NISQ | Noisy Intermediate-Scale Quantum |
| LBBB | Left Bundle Branch Block |
| VQE | Variational Quantum Eigensolvers |
References
- Tsushima, T.; Al-Kindi, S.; Nadeem, F.; Attizzani, G.F.; Elgudin, Y.; Markowitz, A.; Costa, M.A.; Simon, D.I.; Arruda, M.S.; Mackall, J.A.; et al. Machine Learning Algorithms for Prediction of Permanent Pacemaker Implantation After Transcatheter Aortic Valve Replacement. Circ. Arrhythmia Electrophysiol. 2021, 14, e008941. [Google Scholar] [CrossRef]
- Agasthi, P.; Ashraf, H.; Pujari, S.H.; Girardo, M.; Tseng, A.; Mookadam, F.; Venepally, N.; Buras, M.R.; Abraham, B.; Khetarpal, B.K.; et al. Prediction of permanent pacemaker implantation after transcatheter aortic valve replacement: The role of machine learning. World J. Cardiol. 2023, 15, 95–105. [Google Scholar] [CrossRef]
- Truong, V.T.; Beyerbach, D.; Mazur, W.; Wigle, M.; Bateman, E.; Pallerla, A.; Ngo, T.N.; Shreenivas, S.; Tretter, J.T.; Palmer, C.; et al. Machine learning method for predicting pacemaker implantation following transcatheter aortic valve replacement. Pacing Clin. Electrophysiol. 2021, 44, 334–340. [Google Scholar] [CrossRef] [PubMed]
- Pandey, A.C.; Nichani, A.; Pelter, M.; Ng, D.; Jaravata, A.; Duncan, Z.; Suresh, S.; Mehta, S.; Stinis, C.; Bhavnani, S.; et al. Machine learning for prediction of pacemaker after tavr in patients with low stroke volume index. J. Am. Coll. Cardiol. 2021, 77, 1182. [Google Scholar] [CrossRef]
- Qi, Y.; Lin, X.; Pan, W.; Zhang, X.; Ding, Y.; Chen, S.; Zhang, L.; Zhou, D.; Ge, J. A prediction model for permanent pacemaker implantation after transcatheter aortic valve replacement. Eur. J. Med. Res. 2023, 8, 262. [Google Scholar] [CrossRef]
- Mauri, V.; Reimann, A.; Stern, D.; Scherner, M.; Kuhn, E.; Rudolph, V.; Rosenkranz, S.; Eghbalzadeh, K.; Friedrichs, K.; Wahlers, T.; et al. Predictors of permanent pacemaker implantation after transcatheter aortic valve replacement with the SAPIEN 3. JACC Cardiovasc. Interv. 2016, 9, 2200–2209. [Google Scholar] [CrossRef] [PubMed]
- Mahajan, S.; Gupta, R.; Malik, A.H.; Mahajan, P.; Aedma, S.K.; Aronow, W.S.; Mehta, S.S.; Lakkireddy, D.R. Predictors of permanent pacemaker insertion after TAVR: A systematic review and updated meta-analysis. J. Cardiovasc. Electrophysiol. 2021, 32, 1411–1420. [Google Scholar] [CrossRef]
- Sugiyama, Y.; Miyashita, H.; Yokoyama, H.; Ochiai, T.; Shishido, K.; Jalanko, M.; Yamanaka, F.; Vähäsilta, T.; Saito, S.; Laine, M.; et al. Risk Assessment of Permanent Pacemaker Implantation After Transcatheter Aortic Valve Implantation in Patients With Preexisting Right Bundle Branch Block. Am. J. Cardiol. 2024, 213, 151–160. [Google Scholar] [CrossRef]
- Feistritzer, H.; Stachel, G.; Kurz, T.; Eitel, I.; Marquetand, C.; Abdel-Wahab, M.; Desch, S.; Thiele, H. Predictors of permanent pacemaker implantation after transcatheter aortic valve implantation-Results from the SOLVE-TAVI trial. Eur. Heart J. 2023, 44, ehad655.1669. [Google Scholar] [CrossRef]
- Nwaedozie, S.; Zhang, H.; Mojarrab, J.N.; Sharma, P.; Yeung, P.; Umukoro, P.; Soodi, D.; Gabor, R.; Anderson, K.; Garcia-Montilla, R. Novel predictors of permanent pacemaker implantation following transcatheter aortic valve replacement. World J. Cardiol. 2023, 15, 582. [Google Scholar] [CrossRef] [PubMed]
- Zhang, J.; Chi, C.; Tian, S.; Zhang, S.; Liu, J. Predictors of Permanent Pacemaker Implantation in Patients After Transcatheter Aortic Valve Replacement in a Chinese Population. Front. Cardiovasc. Med. 2022, 8, 743257. [Google Scholar] [CrossRef] [PubMed]
- Rmilah, A.A.A.; Al-Zu’bi, H.; Haq, I.U.; Yagmour, A.H.; Jaber, S.A.; Alkurashi, A.K.; Qaisi, I.; Kowlgi, G.N.; Cha, Y.M.; Mulpuru, S.; et al. Predicting permanent pacemaker implantation following transcatheter aortic valve replacement: A contemporary meta-analysis of 981,168 patients. Heart Rhythm O2 2022, 3, 385–392. [Google Scholar] [CrossRef]
- Ullah, W.; Zahid, S.; Zaidi, S.R.; Sarvepalli, D.; Haq, S.; Roomi, S.; Mukhtar, M.; Khan, M.A.; Gowda, S.N.; Ruggiero, N.; et al. Predictors of permanent pacemaker implantation in patients undergoing transcatheter aortic valve replacement-a systematic review and meta-analysis. J. Am. Heart Assoc. 2021, 10, e020906. [Google Scholar] [CrossRef] [PubMed]
- Tsushima, T.; Nadeem, F.; Al-Kindi, S.; Clevenger, J.R.; Bansal, E.J.; Wheat, H.L.; Kalra, A.; Attizzani, G.F.; Elgudin, Y.; Markowitz, A.; et al. Risk prediction model for cardiac implantable electronic device implantation after transcatheter aortic valve replacement. Clin. Electrophysiol. 2020, 6, 295–303. [Google Scholar] [CrossRef] [PubMed]
- Veulemans, V.; Frank, D.; Seoudy, H.; Wundram, S.; Piayda, K.; Maier, O.; Jung, C.; Polzin, A.; Frey, N.; Kelm, M.; et al. New insights on potential permanent pacemaker predictors in TAVR using the largest self-expandable device. Cardiovasc. Diagn. Ther. 2020, 10, 1816. [Google Scholar] [CrossRef]
- Kiani, S.; Kamioka, N.; Black, G.B.; Lu, M.L.R.; Lisko, J.C.; Rao, B.; Mengistu, A.; Gleason, P.T.; Stewart, J.P.; Caughron, H.; et al. Development of a risk score to predict new pacemaker implantation after transcatheter aortic valve replacement. JACC Cardiovasc. Interv. 2019, 12, 2133–2142. [Google Scholar] [CrossRef]
- Pellegrini, C.; Husser, O.; Kim, W.K.; Holzamer, A.; Walther, T.; Rheude, T.; Mayr, N.P.; Trenkwalder, T.; Joner, M.; Michel, J.; et al. Predictors of need for permanent pacemaker implantation and conduction abnormalities with a novel self-expanding transcatheter heart valve. Rev. Esp. Cardiol. (Engl. Ed.) 2019, 72, 145–153. [Google Scholar] [CrossRef]
- Vejpongsa, P.; Zhang, X.; Bhise, V.; Kitkungvan, D.; Shivamurthy, P.; Anderson, H.V.; Balan, P.; Nguyen, T.C.; Estrera, A.L.; Dougherty, A.H.; et al. Risk prediction model for permanent pacemaker implantation after transcatheter aortic valve replacement. Struct. Heart 2020, 2, 328–335. [Google Scholar] [CrossRef]
- Maeno, Y.; Abramowitz, Y.; Kawamori, H.; Kazuno, Y.; Kubo, S.; Takahashi, N.; Mangat, G.; Okuyama, K.; Kashif, M.; Chakravarty, T.; et al. A highly predictive risk model for pacemaker implantation after TAVR. JACC Cardiovasc. Imaging 2017, 10, 1139–1147. [Google Scholar] [CrossRef]
- Nazif, T.M.; Dizon, J.M.; Hahn, R.T.; Xu, K.; Babaliaros, V.; Douglas, P.S.; El-Chami, M.F.; Herrmann, H.C.; Mack, M.; Makkar, R.R.; et al. Predictors and clinical outcomes of permanent pacemaker implantation after transcatheter aortic valve replacement: The PARTNER (Placement of AoRtic TraNscathetER Valves) trial and registry. JACC Cardiovasc. Interv. 2015, 8, 60–69. [Google Scholar] [CrossRef]
- Hosseinzadeh, M.; Yoo, J.; Ali, S.; Lansky, J.; Mildeova, S.; Yousefpoor, M.S.; Ahmed, O.H.; Rahmani, A.M.; Tightiz, L. A fuzzy logic-based secure hierarchical routing scheme using firefly algorithm in Internet of Things for healthcare. Sci. Rep. 2023, 13, 11058. [Google Scholar] [CrossRef] [PubMed]
- Şener, R.; Koç, M.A.; Ermiş, K. Hybrid ANFIS-PSO algorithm for estimation of the characteristics of porous vacuum preloaded air bearings and comparison performance of the intelligent algorithm with the ANN. Eng. Appl. Artif. Intell. 2024, 128, 107460. [Google Scholar] [CrossRef]
- Aghelpour, P.; Graf, R.; Tomaszewski, E. Coupling ANFIS with ant colony optimization (ACO) algorithm for 1-, 2-, and 3-days ahead forecasting of daily streamflow, a case study in Poland. Environ. Sci. Pollut. Res. 2023, 30, 56440–56463. [Google Scholar] [CrossRef] [PubMed]
- Tightiz, L.; Yang, H. An Intelligent System for Power Transformer Fault Diagnosis. KR Patent 102495822, 31 January 2023. [Google Scholar]
- Tightiz, L.; Nasab, M.A.; Yang, H.; Addeh, A. An intelligent system based on optimized ANFIS and association rules for power transformer fault diagnosis. ISA Trans. 2020, 103, 63–74. [Google Scholar] [CrossRef] [PubMed]
- Ray, R.; Choudhary, S.S.; Roy, L.B.; Kaloop, M.R.; Samui, P.; Kurup, P.U.; Ahn, J.; Hu, J.W. Reliability analysis of reinforced soil slope stability using GA-ANFIS, RFC, and GMDH soft computing techniques. Case Stud. Constr. Mater. 2023, 18, e01898. [Google Scholar] [CrossRef]
- Barker, M.; Sathananthan, J.; Perdoncin, E.; Devireddy, C.; Keegan, P.; Grubb, K.; Pop, A.M.; Depta, J.P.; Rai, D.; Abtahian, F.; et al. Same-Day Discharge Post–Transcatheter Aortic Valve Replacement During the COVID-19 Pandemic: The Multicenter PROTECT TAVR Study. Cardiovasc. Interv. 2022, 15, 590–598. [Google Scholar]
- Gupta, R.; Mahajan, S.; Mehta, A.; Nyaeme, M.; Mehta, N.A.; Cheema, A.; Khanal, L.; Malik, A.H.; Aronow, W.S.; Vyas, A.V.; et al. early discharge after transcatheter aortic valve replacement: Systematic review and meta-analysis. Curr. Probl. Cardiol. 2022, 47, 100998. [Google Scholar] [CrossRef] [PubMed]
- Bansal, A.; Garg, C.; Hariri, E.; Kassis, N.; Mentias, A.; Krishnaswamy, A.; Kapadia, S.R. Machine learning models predict total charges and drivers of cost for transcatheter aortic valve replacement. Cardiovasc. Diagn. Ther. 2022, 12, 464. [Google Scholar] [CrossRef]
- Ullah, U.; Garcia-Zapirain, B. Quantum Machine Learning Revolution in Healthcare: A Systematic Review of Emerging Perspectives and Applications. IEEE Access 2024, 12, 11423–11450. [Google Scholar] [CrossRef]
- Mahdavi, Z.; Samavat, T.; Javanmardi, A.S.J.; Dashtaki, M.A.; Zand, M.; Nasab, M.A.; Nasab, M.A.; Padmanaban, S.; Khan, B. Providing a Control System for Charging Electric Vehicles Using ANFIS. Int. Trans. Electr. Energy Syst. 2024, 1, 9921062. [Google Scholar] [CrossRef]
- Shafique, M.A.; Munir, A.; Latif, I. Quantum Computing: Circuits, Algorithms, and Applications. IEEE Access 2024, 12, 22296–22314. [Google Scholar] [CrossRef]
- Sarkar, M.; Pradhan, J.; Singh, A.K.; Nenavath, H. A Novel Fast Path Planning Approach for Mobile Devices using Hybrid Quantum Ant Colony Optimization Algorithm. arXiv 2023, arXiv:2310.17808. [Google Scholar]
- Selma, B.; Chouraqui, S.; Abouaïssa, H. Optimization of ANFIS controllers using improved ant colony to control an UAV trajectory tracking task. SN Appl. Sci. 2020, 2, 878. [Google Scholar] [CrossRef]
- Tichelbäcker, T.; Bergau, L.; Puls, M.; Friede, T.; Mütze, T.; Maier, L.S.; Frey, N.; Hasenfuß, G.; Zabel, M.; Jacobshagen, C.; et al. Insights into permanent pacemaker implantation following TAVR in a real-world cohort. PLoS ONE 2018, 13, e0204503. [Google Scholar] [CrossRef] [PubMed]
- Bhavsar, R.; Jadav, N.K.; Bodkhe, U.; Gupta, R.; Tanwar, S.; Sharma, G.; Bokoro, P.N.; Sharma, R. Classification of potentially hazardous asteroids using supervised quantum machine learning. IEEE Access 2023, 11, 75829–75848. [Google Scholar] [CrossRef]







| Author & Year | Objective | Sample Size | Main Predictors |
|---|---|---|---|
| [8] | Post-procedural prediction models for PPMI with pre-existing RBBB | 237 | Membranous septum, First degree AVB, implantation depth |
| [5] | Pre- and post-procedural prediction models for PPMI | 336 | Prior RBBB, pre-procedural AVA, AVA ratio |
| [9] | Predictors for PPM after TAVR | 447 | Transcatheter heart valve (THV) oversizing (30 days after TAVR) |
| [10] | Identify predictors for PPM after TAVR | 357 | QRS > 120 ms, type II DM, supraventricular arrhythmias |
| [11] | Identify predictors for PPM after TAVR in Chinese Population | 39 | New-onset LBBB and lead I T wave elevation |
| [12] | Meta-analysis for identify predictors for PPM after TAVR | 981,168 | Male gender, age≥80, FDAVB, RBBB, AF, DM, CKD, Medtronic CoreValve, transfemoral TAVR, increased LVOT, and aortic annulus diameter |
| [13] | Meta-analysis for identify predictors for PPM after TAVR | 31,261 | Male gender, Mobitz Type 1 HB, Bifascicular HB, LAFB, RBBB, Mechanically-expanding, ballon expanding 29 mm |
| [7] | Meta-analysis for identify predictors for PPM after TAVR | 71,455 | Age, Male gender, DM, Baseline AV, post-procedure AV Left ventricular outflow tract calcification (left coronary cusp and non-coronary cusp), Valve size, balloon expanding, Pre-procedure balloon dilatation, Post-procedure balloon dilatation, Implantation depth |
| [14] | Risk predictor model for pacemaker implantation after TAVR | 1071 | Self-expanding valve, RBBB, pre-existing first-degree AVB |
| [15] | Predictors for PPM after TAVR | 182 | Previous RBBB and LVOT-EI |
| [16] | Develop risk score for pacemaker implantation post-TAVR | 1266 | Syncope history, baseline RBBB, QRS duration, higher degree of oversizing |
| [17] | Predictors for PPM after TAVR | 311 | High body mass index, bradycardia, RBBB |
| [18] | Predictive model for pacemaker implantation post-TAVR | 18,400 | RBBB, LBBB, bradycardia, 2nd-AVB, transformal approach |
| [19] | Predictive model for pacemaker implantation post-TAVR | 240 | RBBB, NCC-DLZ CA, MS length |
| [6] | Identify predictors of PPMI post-TAVR | 229 | RBBB, Deep valve implantation, LVOT calcification |
| [20] | Identify predictors of PPMI post-TAVR | 1973 | RBBB, the prosthesis to LV outflow tract diameter ratio and the LV end-diastolic diameter |
| Input | Output | ||
|---|---|---|---|
| No. | Feature | No. | Decision |
| 1 | ft1: No Baseline RBBB | 1 | Early Discharge |
| ft2: Absence of New ECG Changes | |||
| 2 | ft3: Baseline RBBB | 2 | 24 h Inpatient Monitoring |
| ft4: Baseline LBBB | |||
| ft5: New-onset RBBB | |||
| ft6: New-onset LBBB | |||
| ft7: post balloon dilatation | |||
| ft8: 130 ms < QRS < 160 ms | |||
| ft9: Prolongation of PR > 20 ms | |||
| 3 | ft3: Baseline RBBB | 3 | 48 h Inpatient Monitoring |
| ft4: Baseline LBBB | |||
| ft5: New-onset RBBB | |||
| ft6: New-onset LBBB | |||
| ft7: post balloon dilatation | |||
| ft10: QRS>160 ms | |||
| 4 | ft11: Baseline Hypertension | 4 | >48 h monitoring |
| ft4: Baseline RBBB | |||
| ft12: Diabetes mellitus | |||
| ft13: Male sex | |||
| f14: Age | |||
| Method | Key Hyperparameters | Value |
|---|---|---|
| ANFIS | MFi Type | Gaussian () |
| No. of MFi | 2 | |
| MFo | Linear | |
| No of Fuzzy rules | 6 | |
| ACO | No. of Ants | 1000 |
| Weight of pheromone on decision | 0.4 | |
| Weight of heuristic data on decision | 0.6 | |
| Evaporation of pheromone per step | 0.05 | |
| Max of iteration | 1000 | |
| GA | population size | 100 |
| Mutation rate | 0.5 | |
| Crossover rate | 0.8 | |
| Selection intensity | 0.5 | |
| Max of iteration | 1000 | |
| BWO | population size | 500 |
| Procreation rate | 0.8 | |
| Mutation rate | 0.7 | |
| Cannibalism rate | 0.6 | |
| Max of iteration | 1000 | |
| PSO | population size | 100 |
| Cognitive parameter | 1.5 | |
| Social Parameter | 1.5 | |
| Min of inertia weight | 0.4 | |
| Max of inertia weight | 0.9 | |
| Max of iteration | 1000 |
| Train Dataset | Test Dataset | ||||||||
|---|---|---|---|---|---|---|---|---|---|
| Metrics | Accuracy | Precision | Recall | F1-Score | Accuracy | Precision | Recall | F1-Score | |
| Method | |||||||||
| ANFIS-BP | 0.68 | 0.73 | 0.7 | 0.71 | 0.67 | 0.72 | 0.7 | 0.71 | |
| ANFIS-GA | 0.85 | 0.80 | 0.83 | 0.86 | 0.82 | 0.81 | 0.8 | 0.86 | |
| ANFIS-PSO | 0.82 | 0.8 | 0.81 | 0.79 | 0.8 | 0.81 | 0.83 | 0.85 | |
| ANFIS-ACO | 0.85 | 0.85 | 0.8 | 0.85 | 0.83 | 0.81 | 0.82 | 0.81 | |
| ANFIS-BWOA | 0.89 | 0.88 | 0.89 | 0.89 | 0.9 | 0.90 | 0.90 | 0.89 | |
| ANFIS-QACO | 0.99 | 0.97 | 0.96 | 0.97 | 0.97 | 0.96 | 0.97 | 0.96 | |
| No of Features | 3 | 5 | 8 | 14 | 18 | 20 | |
|---|---|---|---|---|---|---|---|
| Method | |||||||
| ANFIS + Gradient—Abs(SD) | 4.2 | 4.5 | 4.8 | 5.5 | 6 | 12 | |
| ANFIS + ACO—Abs(SD) | 1.8 | 1.8 | 1.5 | 1.5 | 2 | 2 | |
| ANFIS + QACO—Abs(SD) | 0.0 | 0.0 | 0.0 | 0.0 | 0.0 | 0.0 | |
| ANFIS + Gradient—Run Time | 18.3 | 18.5 | 20 | 25 | 25 | 30 | |
| ANFIS + ACO—Run Time | 2.8 | 2.8 | 3 | 3 | 3.2 | 3.8 | |
| ANFIS + QACO—Run Time | 1.04 | 1.06 | 1.08 | 1.10 | 1.12 | 1.14 | |
Disclaimer/Publisher’s Note: The statements, opinions and data contained in all publications are solely those of the individual author(s) and contributor(s) and not of MDPI and/or the editor(s). MDPI and/or the editor(s) disclaim responsibility for any injury to people or property resulting from any ideas, methods, instructions or products referred to in the content. |
© 2024 by the authors. Licensee MDPI, Basel, Switzerland. This article is an open access article distributed under the terms and conditions of the Creative Commons Attribution (CC BY) license (https://creativecommons.org/licenses/by/4.0/).
Share and Cite
Tightiz, L.; Yoo, J. Quantum-Fuzzy Expert Timeframe Predictor for Post-TAVR Monitoring. Mathematics 2024, 12, 2625. https://doi.org/10.3390/math12172625
Tightiz L, Yoo J. Quantum-Fuzzy Expert Timeframe Predictor for Post-TAVR Monitoring. Mathematics. 2024; 12(17):2625. https://doi.org/10.3390/math12172625
Chicago/Turabian StyleTightiz, Lilia, and Joon Yoo. 2024. "Quantum-Fuzzy Expert Timeframe Predictor for Post-TAVR Monitoring" Mathematics 12, no. 17: 2625. https://doi.org/10.3390/math12172625
APA StyleTightiz, L., & Yoo, J. (2024). Quantum-Fuzzy Expert Timeframe Predictor for Post-TAVR Monitoring. Mathematics, 12(17), 2625. https://doi.org/10.3390/math12172625

