A Novel Hybrid Group Decision Making Approach Based on EDAS and Regret Theory under a Fermatean Cubic Fuzzy Environment
Abstract
:1. Introduction
- ♠
- The current extension of the Fermatean fuzzy set considers the situations of hesitant degree, interval uncertainty and linguistic variable, which fails to represent the membership and nonmembership grades by two-dimensional information. Based on this, inspired by the academic though of cubic fuzzy set, the new combination of Fermatean cubic fuzzy set should be defined as a stronger indeterminacy information expression tool.
- ♠
- The existing weight determination approaches, such as the entropy weight method and CRITIC algorithm, will cause wide differences between the weight information attained by those methods. Considering that the logarithmic percentage change-driven objective weighting (LOPCOW) approach can validly eliminate the differences among the decision data, the Fermatean cubic fuzzy LOPCOW algorithm should be presented to ascertain the importance of the decision criteria.
- ♠
- As a classical and widely used decision method, the EDAS method has been generalized to diverse uncertain environments and practical applications to provide decision support for decision experts. Nevertheless, the extant extensions ignore the psychological preferences of decision makers by considering the sudden and urgent of actual situations. Hence, it is necessary to build up an innovative extension of the EDAS method by using regret theory under the Fermatean cubic fuzzy setting.
- ♠
- Based on the advanced Fermatean cubic fuzzy set, the group decision framework is important and significant for the application of complex uncertain decision analysis. As a consequence, an integrated MEMCDM model should be constructed for decision makers to flexibly and effectively settle complicated decision problems.
- 🗸
- An innovative uncertain information representation model called the Fermatean cubic fuzzy set is introduced that combines the Fermatean fuzzy set and cubic set. Meanwhile, several basic conceptions of Fermatean cubic fuzzy set, including score and accuracy functions, comparison laws and the distance measure, are defined as the foundations of a decision algorithm’s construction.
- 🗸
- Based upon the Hamacher T-norm and S-norm, the Fermatean cubic fuzzy Hamacher operations are defined and some operators are propounded to aggregate Fermatean cubic fuzzy information correspondingly, and a series of valuable characteristics of these operators are discussed at length.
- 🗸
- The Fermatean cubic fuzzy LOPCOW method is proposed on the basis of the score function to generate more rational weight information of criteria.
- 🗸
- The Fermatean cubic fuzzy EDAS approach based on regret theory is brought forward to determine the prioritization of decision schemes.
- 🗸
- A hybrid MEMCDM algorithm was constructed by integrating the LOPCOW, EDAS and regret theory to develop group decision analysis under the Fermatean cubic fuzzy context.
2. Literature Review
2.1. Fermatean Fuzzy Sets
2.2. Cubic Set
2.3. EDAS Approach
3. Preliminaries
3.1. Cubic Set
3.2. Hamacher Operations
4. Fermatean Cubic Fuzzy Set
- (1)
- If , then is smaller than , signified as ;
- (2)
- If , then we need to compare their accuracy values:
- If , then is bigger than , signified as ;
- If , then has no difference from , signified as .
5. Fermatean Fuzzy Cubic Hamacher Aggregation Operators
5.1. Fermatean Cubic Fuzzy Hamacher Weighted Averaging Operators
5.2. Fermatean Cubic Fuzzy Hamacher Weighted Geometric Operators
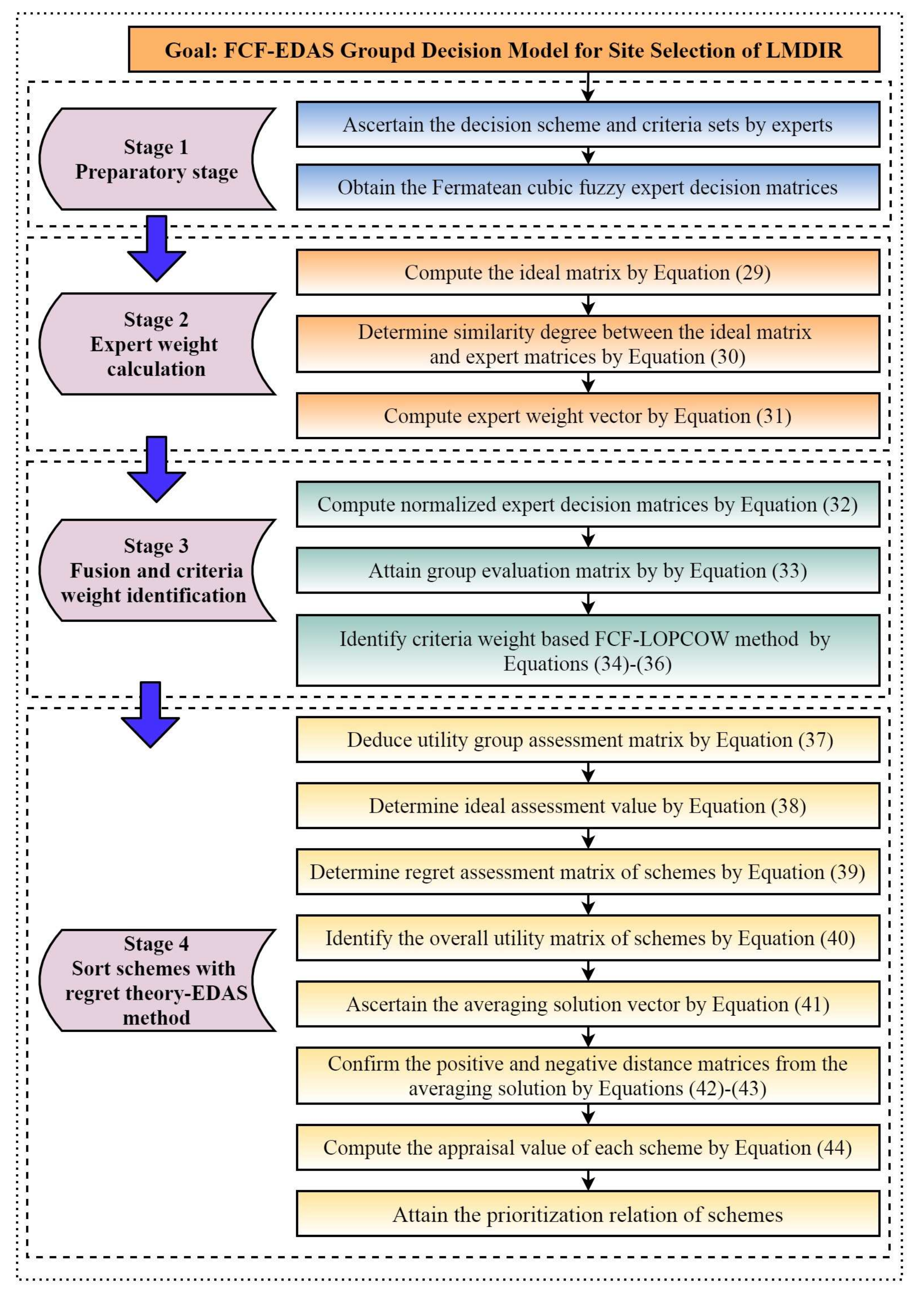
6. A Hybrid Fermatean Cubic Fuzzy MEMCDM Decision Approach
6.1. Decision Problem Depiction
6.2. The Propounded Hybrid MEMCDM Decision Algorithm
7. Illustrate Example
7.1. Background Introduction
7.2. Decision Analysis
7.3. Sensitivity Analysis
7.4. Comparison Study
7.5. Managerial Implications
8. Conclusions
Author Contributions
Funding
Institutional Review Board Statement
Informed Consent Statement
Data Availability Statement
Conflicts of Interest
Abbreviations
| LMDIR | Line Management Department of Intercity Railway |
| MEMCDM | Multiple expert Multi-Criteria Group Decision-Making |
| FCFSs | Fermatean Cubic Fuzzy Sets |
| FFSs | Fermatean Fuzzy Sets |
| LOPCOW | LOgarithmic Percentage Change-driven Objective Weighting |
| EDAS | Evaluation based on Distance from Average Solution |
| FSs | Fuzzy Sets |
| CSs | Cubic Sets |
| TOPSIS | Technique for Order of Preference by Similarity to Ideal Solution |
| VIKOR | VIse KriterijumsaOptimiz acija I KOmpromisno Resenje |
| WASPAS | Weighted Aggregated Sum Product ASsessment |
| MCDM | Multi-Criteria Group Decision-Making |
| ARAS | Additive Ratio ASsessment |
| CRITIC | CRiteria Importance Through Intercriteria Correlation |
| CoCoSo | Combined Compromise Solution |
| MEREC | Method Based on the Removal Effects of Criteria |
| DEMATEL | Decision Making Trial and Evaluation Laboratory |
| COPRAS | Complex Proportional Assessment |
| SAW | Simple Additive Weighting |
| FCFHWA | Fermatean Cubic fuzzy Hamacher weighted averaging operator |
| FCFHWG | Fermatean Cubic fuzzy Hamacher weighted geometric operator |
| FCFHOWA | Fermatean Cubic fuzzy Hamacher ordered weighted averaging operator |
| FCFHOWG | Fermatean Cubic fuzzy Hamacher ordered weighted geometric operator |
| ICFWA | Intuitionistic Cubic Fuzzy Weighted Averaging operator |
| ICFWG | Intuitionistic Cubic Fuzzy Weighted Geometric operator |
| PCFWA | Pythagorean Cubic fuzzy weighted averaging operator |
| WPM | Weighted Product Model |
| MACONT | Mixed Aggregation by COmprehensive Normalization Technique |
References
- Bellman, R.E.; Zadeh, L.A. Decision-making in a fuzzy environment. Manag. Sci. 1970, 17, 141–164. [Google Scholar] [CrossRef]
- Zadeh, L.A. Fuzzy sets. Inf. Control 1965, 8, 338–353. [Google Scholar] [CrossRef]
- Atanassov, K.T. Intuitionistic fuzzy sets. Fuzzy Sets Syst. 1986, 20, 87–96. [Google Scholar] [CrossRef]
- Yager, R.R.; Abbasov, A.M. Pythagorean membership grades, complex numbers, and decision making. Int. J. Intell. Syst. 2013, 28, 436–452. [Google Scholar] [CrossRef]
- Yager, R.R. Pythagorean membership grades in multicriteria decision making. IEEE Trans. Fuzzy Syst. 2014, 22, 958–965. [Google Scholar] [CrossRef]
- Torra, V. Hesitant fuzzy sets. Int. J. Intell. Syst. 2010, 25, 529–539. [Google Scholar] [CrossRef]
- Mizumoto, M.; Tanaka, K. Some properties of fuzzy sets of type 2. Inf. Control 1976, 31, 312–340. [Google Scholar] [CrossRef]
- Miyamoto, S. Remarks on basics of fuzzy sets and fuzzy multisets. Fuzzy Sets Syst. 2005, 156, 427–431. [Google Scholar] [CrossRef]
- Senapati, T.; Yager, R.R. Fermatean fuzzy sets. J. Ambient. Intell. Humaniz. Comput. 2020, 11, 663–674. [Google Scholar] [CrossRef]
- Senapati, T.; Yager, R.R. Some new operations over Fermatean fuzzy numbers and application of Fermatean fuzzy WPM in multiple criteria decision making. Informatica 2019, 30, 391–412. [Google Scholar] [CrossRef] [Green Version]
- Yang, Z.; Garg, H.; Li, X. Differential calculus of Fermatean fuzzy functions: Continuities, derivatives, and differentials. Int. J. Comput. Intell. Syst. 2021, 14, 282–294. [Google Scholar] [CrossRef]
- Rani, P.; Mishra, A.R. Fermatean fuzzy Einstein aggregation operators-based MULTIMOORA method for electric vehicle charging station selection. Expert Syst. Appl. 2021, 182, 115267. [Google Scholar] [CrossRef]
- Liu, D.; Liu, Y.; Chen, X. Fermatean fuzzy linguistic set and its application in multicriteria decision making. Int. J. Intell. Syst. 2019, 34, 878–894. [Google Scholar] [CrossRef]
- Jeevaraj, S. Ordering of interval-valued Fermatean fuzzy sets and its applications. Expert Syst. Appl. 2021, 185, 115613. [Google Scholar]
- Mishra, A.R.; Liu, P.; Rani, P. COPRAS method based on interval-valued hesitant Fermatean fuzzy sets and its application in selecting desalination technology. Appl. Soft Comput. 2022, 119, 108570. [Google Scholar] [CrossRef]
- Jun, Y.B.; Kim, C.S.; Yang, K.O. Cubic sets. Ann. Fuzzy Math. Inform. 2012, 4, 83–98. [Google Scholar]
- Fahmi, A.; Abdullah, S.; Amin, F.; Siddiqui, N.; Ali, A. Aggregation operators on triangular cubic fuzzy numbers and its application to multi-criteria decision making problems. J. Intell. Fuzzy Syst. 2017, 33, 3323–3337. [Google Scholar] [CrossRef]
- Fahmi, A.; Amin, F.; Abdullah, S.; Ali, A. Cubic fuzzy Einstein aggregation operators and its application to decision-making. Int. J. Syst. Sci. 2018, 49, 2385–2397. [Google Scholar] [CrossRef]
- Riaz, M.; Tehrim, S.T. Cubic bipolar fuzzy ordered weighted geometric aggregation operators and their application using internal and external cubic bipolar fuzzy data. Comput. Appl. Math. 2019, 38, 87. [Google Scholar] [CrossRef]
- Lai, Y.J.; Liu, T.Y.; Hwang, C.L. Topsis for MODM. Eur. J. Oper. Res. 1994, 76, 486–500. [Google Scholar] [CrossRef]
- Opricovic, S.; Tzeng, G.H. Compromise solution by MCDM methods: A comparative analysis of VIKOR and TOPSIS. Eur. J. Oper. Res. 2004, 156, 445–455. [Google Scholar] [CrossRef]
- Zavadskas, E.K.; Turskis, Z. A new additive ratio assessment (ARAS) method in multicriteria decision-making. Technol. Econ. Dev. Econ. 2010, 16, 159–172. [Google Scholar] [CrossRef]
- Chakraborty, S.; Zavadskas, E.K. Applications of WASPAS method in manufacturing decision making. Informatica 2014, 25, 1–20. [Google Scholar] [CrossRef]
- Keshavarz Ghorabaee, M.; Zavadskas, E.K.; Olfat, L.; Turskis, Z. Multi-criteria inventory classification using a new method of evaluation based on distance from average solution (EDAS). Informatica 2015, 26, 435–451. [Google Scholar] [CrossRef]
- Kahraman, C.; Keshavarz Ghorabaee, M.; Zavadskas, E.K.; Cevik Onar, S.; Yazdani, M.; Oztaysi, B. Intuitionistic fuzzy EDAS method: An application to solid waste disposal site selection. J. Environ. Eng. Landsc. Manag. 2017, 25, 1–12. [Google Scholar] [CrossRef]
- Mishra, A.R.; Mardani, A.; Rani, P.; Zavadskas, E.K. A novel EDAS approach on intuitionistic fuzzy set for assessment of health-care waste disposal technology using new parametric divergence measures. J. Clean. Prod. 2020, 272, 122807. [Google Scholar] [CrossRef]
- Peng, X.; Liu, C. Algorithms for neutrosophic soft decision making based on EDAS, new similarity measure and level soft set. J. Intell. Fuzzy Syst. 2017, 32, 955–968. [Google Scholar] [CrossRef]
- Li, Z.; Wei, G.; Wang, R.; Wu, J.; Wei, C.; Wei, Y. EDAS method for multiple attribute group decision making under q-rung orthopair fuzzy environment. Technol. Econ. Dev. Econ. 2020, 26, 86–102. [Google Scholar] [CrossRef]
- Darko, A.P.; Liang, D. Some q-rung orthopair fuzzy Hamacher aggregation operators and their application to multiple attribute group decision making with modified EDAS method. Eng. Appl. Artif. Intell. 2020, 87, 103259. [Google Scholar] [CrossRef]
- Ghorabaee, M.K.; Amiri, M.; Zavadskas, E.K.; Turskis, Z.; Antucheviciene, J. A new multi-criteria model based on interval type-2 fuzzy sets and EDAS method for supplier evaluation and order allocation with environmental considerations. Comput. Ind. Eng. 2017, 112, 156–174. [Google Scholar] [CrossRef]
- Li, Y.Y.; Wang, J.Q.; Wang, T.L. A linguistic neutrosophic multi-criteria group decision-making approach with EDAS method. Arab. J. Sci. Eng. 2019, 44, 2737–2749. [Google Scholar] [CrossRef]
- Ecer, F.; Pamucar, D. A novel LOPCOW-DOBI multi-criteria sustainability performance assessment methodology: An application in developing country banking sector. Omega 2022, 112, 102690. [Google Scholar] [CrossRef]
- Gül, S. Fermatean fuzzy set extensions of SAW, ARAS, and VIKOR with applications in COVID-19 testing laboratory selection problem. Expert Syst. 2021, 38, e12769. [Google Scholar] [CrossRef]
- Tan, J.; Liu, Y.; Senapati, T.; Garg, H.; Rong, Y. An extended MABAC method based on prospect theory with unknown weight information under Fermatean fuzzy environment for risk investment assessment in B&R. J. Ambient. Intell. Humaniz. Comput. 2022, 1–30. [Google Scholar] [CrossRef]
- Wei, D.; Meng, D.; Rong, Y.; Liu, Y.; Garg, H.; Pamucar, D. Fermatean Fuzzy Schweizer–Sklar Operators and BWM-Entropy-Based Combined Compromise Solution Approach: An Application to Green Supplier Selection. Entropy 2022, 24, 776. [Google Scholar] [CrossRef]
- Gonzales, G.; Costan, F.; Suladay, D.; Gonzales, R.; Enriquez, L.; Costan, E.; Ocampo, L. Fermatean fuzzy DEMATEL and MMDE algorithm for modelling the barriers of implementing education 4.0: Insights from the Philippines. Appl. Sci. 2022, 12, 689. [Google Scholar] [CrossRef]
- Lai, H.; Liao, H.; Long, Y.; Zavadskas, E.K. A Hesitant Fermatean Fuzzy CoCoSo Method for Group Decision-Making and an Application to Blockchain Platform Evaluation. Int. J. Fuzzy Syst. 2022, 1–19. [Google Scholar] [CrossRef]
- Akram, M.; Muhiuddin, G.; Santos-Garcıa, G. An enhanced VIKOR method for multi-criteria group decision-making with complex Fermatean fuzzy sets. Math. Biosci. Eng. 2022, 19, 7201–7231. [Google Scholar] [CrossRef]
- Simić, V.; Ivanović, I.; Dorić, V.; Torkayesh, A.E. Adapting urban transport planning to the COVID-19 pandemic: An integrated fermatean fuzzy model. Sustain. Cities Soc. 2022, 79, 103669. [Google Scholar] [CrossRef]
- Yang, S.; Pan, Y.; Zeng, S. Decision making framework based Fermatean fuzzy integrated weighted distance and TOPSIS for green low-carbon port evaluation. Eng. Appl. Artif. Intell. 2022, 114, 105048. [Google Scholar] [CrossRef]
- Rani, P.; Mishra, A.R.; Saha, A.; Hezam, I.M.; Pamucar, D. Fermatean fuzzy Heronian mean operators and MEREC-based additive ratio assessment method: An application to food waste treatment technology selection. Int. J. Intell. Syst. 2022, 37, 2612–2647. [Google Scholar] [CrossRef]
- Chen, Q.Y.; Liu, H.C.; Wang, J.H.; Shi, H. New model for occupational health and safety risk assessment based on Fermatean fuzzy linguistic sets and CoCoSo approach. Appl. Soft Comput. 2022, 126, 109262. [Google Scholar] [CrossRef]
- Rani, P.; Mishra, A.R.; Deveci, M.; Antucheviciene, J. New complex proportional assessment approach using Einstein aggregation operators and improved score function for interval-valued Fermatean fuzzy sets. Comput. Ind. Eng. 2022, 169, 108165. [Google Scholar] [CrossRef]
- Khan, F.; Khan, M.S.A.; Shahzad, M.; Abdullah, S. Pythagorean cubic fuzzy aggregation operators and their application to multi-criteria decision making problems. J. Intell. Fuzzy Syst. 2019, 36, 595–607. [Google Scholar] [CrossRef]
- Ayub, S.; Abdullah, S.; Ghani, F.; Qiyas, M.; Yaqub Khan, M. Cubic fuzzy Heronian mean Dombi aggregation operators and their application on multi-attribute decision-making problem. Soft Comput. 2021, 25, 4175–4189. [Google Scholar] [CrossRef]
- Abdullah, S. Multicriteria group decision-making for supplier selection based on intuitionistic cubic fuzzy aggregation operators. Int. J. Fuzzy Syst. 2020, 22, 810–823. [Google Scholar]
- Liu, H.B.; Liu, Y.; Xu, L.; Abdullah, S. Multi-attribute group decision-making for online education live platform selection based on linguistic intuitionistic cubic fuzzy aggregation operators. Comput. Appl. Math. 2021, 40, 16. [Google Scholar] [CrossRef]
- Fahmi, A.; Yaqoob, N.; Chammam, W. Maclaurin symmetric mean aggregation operators based on cubic Pythagorean linguistic fuzzy number. J. Ambient. Intell. Humaniz. Comput. 2021, 12, 1925–1942. [Google Scholar] [CrossRef]
- Riaz, M.; Habib, A.; Khan, M.J.; Kumam, P. Correlation coefficients for cubic bipolar fuzzy sets with applications to pattern recognition and clustering analysis. IEEE Access 2021, 9, 109053–109066. [Google Scholar] [CrossRef]
- Garg, H.; Mahmood, T.; Ahmmad, J.; Khan, Q.; Ali, Z. Cubic q-Rung Orthopair Fuzzy Linguistic Set and Their Application to Multiattribute Decision-making with Muirhead Mean Operator. J. Artif. Intell. Technol. 2021, 1, 37–50. [Google Scholar] [CrossRef]
- Wang, F.; Zhao, X. Prospect-theory and geometric distance measure-based Pythagorean cubic fuzzy multicriteria decision-making. Int. J. Intell. Syst. 2021, 36, 4117–4142. [Google Scholar] [CrossRef]
- Yu, Q.; Cao, J.; Tan, L.; Liao, Y.; Liu, J. Multiple attribute decision-making based on maclaurin symmetric mean operators on q-rung orthopair cubic fuzzy sets. Soft Comput. 2022, 1–25. [Google Scholar] [CrossRef]
- Jamil, N.; Riaz, M. Bipolar disorder diagnosis with cubic bipolar fuzzy information using TOPSIS and ELECTRE-I. Int. J. Biomath. 2022, 15, 2250030. [Google Scholar] [CrossRef]
- Seker, S.; Kahraman, C. A Pythagorean cubic fuzzy methodology based on TOPSIS and TODIM methods and its application to software selection problem. Soft Comput. 2022, 26, 2437–2450. [Google Scholar] [CrossRef]
- Özçelik, G.; Nalkıran, M. An extension of EDAS method equipped with trapezoidal bipolar fuzzy information: An application from healthcare system. Int. J. Fuzzy Syst. 2021, 23, 2348–2366. [Google Scholar] [CrossRef]
- Lukić, R. Application of the EDAS Method in the Evaluation of Bank Efficiency in Serbia. Bankarstvo 2021, 50, 64–75. [Google Scholar] [CrossRef]
- Wang, X.; Xu, Z.; Gou, X. The Interval probabilistic double hierarchy linguistic EDAS method based on natural language processing basic techniques and its application to hotel online reviews. Int. J. Mach. Learn. Cybern. 2022, 13, 1517–1534. [Google Scholar] [CrossRef]
- Mi, X.; Liao, H. An integrated approach to multiple criteria decision making based on the average solution and normalized weights of criteria deduced by the hesitant fuzzy best worst method. Comput. Ind. Eng. 2019, 133, 83–94. [Google Scholar] [CrossRef]
- Zhang, F.; Ju, Y.; Gonzalez, E.D.S.; Wang, A. SNA-based multi-criteria evaluation of multiple construction equipment: A case study of loaders selection. Adv. Eng. Inform. 2020, 44, 101056. [Google Scholar] [CrossRef]
- Krishankumar, R.; Pamucar, D.; Deveci, M.; Ravichandran, K.S. Prioritization of zero-carbon measures for sustainable urban mobility using integrated double hierarchy decision framework and EDAS approach. Sci. Total Environ. 2021, 797, 149068. [Google Scholar] [CrossRef]
- Hou, W.H.; Wang, X.K.; Zhang, H.Y.; Wang, J.Q.; Li, L. Safety risk assessment of metro construction under epistemic uncertainty: An integrated framework using credal networks and the EDAS method. Appl. Soft Comput. 2021, 108, 107436. [Google Scholar] [CrossRef]
- Lei, F.; Wei, G.; Shen, W.; Guo, Y. PDHL-EDAS method for multiple attribute group decision making and its application to 3D printer selection. Technol. Econ. Dev. Econ. 2022, 28, 179–200. [Google Scholar] [CrossRef]
- Liang, W.Z.; Zhao, G.Y.; Luo, S.Z. An integrated EDAS-ELECTRE method with picture fuzzy information for cleaner production evaluation in gold mines. IEEE Access 2018, 6, 65747–65759. [Google Scholar] [CrossRef]
- Zhan, J.; Jiang, H.; Yao, Y. Covering-based variable precision fuzzy rough sets with PROMETHEE-EDAS methods. Inf. Sci. 2020, 538, 314–336. [Google Scholar] [CrossRef]
- Asante, D.; He, Z.; Adjei, N.O.; Asante, B. Exploring the barriers to renewable energy adoption utilising MULTIMOORA-EDAS method. Energy Policy 2020, 142, 111479. [Google Scholar] [CrossRef]
- Karatop, B.; Taşkan, B.; Adar, E.; Kubat, C. Decision analysis related to the renewable energy investments in Turkey based on a Fuzzy AHP-EDAS-Fuzzy FMEA approach. Comput. Ind. Eng. 2021, 151, 106958. [Google Scholar] [CrossRef]
- Su, Y.; Zhao, M.; Wei, G.; Wei, C.; Chen, X. Probabilistic uncertain linguistic EDAS method based on prospect theory for multiple attribute group decision-making and its application to green finance. Int. J. Fuzzy Syst. 2022, 24, 1318–1331. [Google Scholar] [CrossRef]
- Huang, Y.; Lin, R.; Chen, X. An enhancement EDAS method based on prospect theory. Technol. Econ. Dev. Econ. 2021, 27, 1019–1038. [Google Scholar] [CrossRef]
- Hamacher, H. Uber logische verknupfungen unscharfer aussagen und deren zugehÃurige bewertungsfunktionen. Prog. Cybern. Syst. Res. 1978, 3, 267–287. [Google Scholar]
- Rong, Y.; Liu, Y.; Pei, Z. Novel multiple attribute group decision-making methods based on linguistic intuitionistic fuzzy information. Mathematics 2020, 8, 322. [Google Scholar] [CrossRef]
- Rong, Y.; Liu, Y.; Pei, Z. Complex q-rung orthopair fuzzy 2-tuple linguistic Maclaurin symmetric mean operators and its application to emergency program selection. Int. J. Intell. Syst. 2021, 35, 1749–1790. [Google Scholar] [CrossRef]
- Rong, Y.; Liu, Y.; Pei, Z. A novel multiple attribute decision-making approach for evaluation of emergency management schemes under picture fuzzy environment. Int. J. Mach. Learn. Cybern. 2021, 13, 633–661. [Google Scholar] [CrossRef]
- Liu, P.; Wang, D. An extended taxonomy method based on normal T-spherical fuzzy numbers for multiple-attribute decision-making. Int. J. Fuzzy Syst. 2022, 24, 73–90. [Google Scholar] [CrossRef]
- Wei, D.; Rong, Y.; Garg, H. An extended WASPAS approach for teaching quality evaluation based on pythagorean fuzzy reducible weighted Maclaurin symmetric mean. J. Intell. Fuzzy Syst. 2022, 42, 3121–3152. [Google Scholar] [CrossRef]
- Wen, Z.; Liao, H.; Zavadskas, E.K. MACONT: Mixed aggregation by comprehensive normalization technique for multi-criteria analysis. Informatica 2020, 31, 857–880. [Google Scholar] [CrossRef]
- Lin, S.S.; Zhang, N.; Zhou, A.; Shen, S.L. Risk evaluation of excavation based on fuzzy decision-making model. Autom. Constr. 2022, 136, 104143. [Google Scholar] [CrossRef]
- Reda, H.; Dvivedi, A. Decision-making on the selection of lean tools using fuzzy QFD and FMEA approach in the manufacturing industry. Expert Syst. Appl. 2022, 192, 116416. [Google Scholar] [CrossRef]
- Liu, H.C.; Shi, H.; Li, Z.; Duan, C.Y. An integrated behavior decision-making approach for large group quality function deployment. Inf. Sci. 2022, 582, 334–348. [Google Scholar] [CrossRef]



| Expert | Site Stations of LMDIR | ||||
|---|---|---|---|---|---|
| Site Stations of LMDIR | ||||
|---|---|---|---|---|
| Site Stations of LMDIR | ||||
|---|---|---|---|---|
| 0.5440 | 0.5452 | 0.5469 | 0.5442 | |
| 0.5433 | 0.5525 | 0.5449 | 0.5435 | |
| 0.5436 | 0.5439 | 0.5438 | 0.5446 | |
| 0.5435 | 0.5429 | 0.5452 | 0.5436 | |
| 0.5456 | 0.5470 | 0.5457 | 0.5450 |
| Site Stations of LMDIR | ||||
|---|---|---|---|---|
| −0.0005 | −0.0022 | 0.0000 | −0.0002 | |
| −0.0007 | 0.0000 | −0.0006 | −0.0004 | |
| −0.0006 | −0.0026 | −0.0010 | −0.0001 | |
| −0.0006 | −0.0029 | −0.0005 | −0.0004 | |
| 0.0000 | −0.0016 | −0.0004 | 0.0000 |
| Site Stations of LMDIR | ||||
|---|---|---|---|---|
| 0.5435 | 0.5430 | 0.5469 | 0.5440 | |
| 0.5426 | 0.5525 | 0.5443 | 0.5431 | |
| 0.5430 | 0.5414 | 0.5428 | 0.5446 | |
| 0.5429 | 0.5400 | 0.5447 | 0.5432 | |
| 0.5456 | 0.5453 | 0.5453 | 0.5450 |
| Site Stations of LMDIR | ||||
|---|---|---|---|---|
| 0.0000 | 0.0000 | 0.0000 | 0.0000 | |
| 0.0000 | 0.0148 | 0.0140 | 0.0156 | |
| 0.0000 | 0.0000 | 0.0000 | 0.0000 | |
| 0.0000 | 0.0000 | 0.0000 | 0.0000 | |
| 0.0038 | 0.0017 | 0.0009 | 0.0025 |
| Site Stations of LMDIR | ||||
|---|---|---|---|---|
| 0.0000 | 0.0027 | 0.0034 | 0.0018 | |
| 0.0017 | 0.0000 | 0.0000 | 0.0000 | |
| 0.0009 | 0.0056 | 0.0063 | 0.0048 | |
| 0.0011 | 0.0082 | 0.0089 | 0.0073 | |
| 0.0000 | 0.0000 | 0.0000 | 0.0000 |
| Parameter ℵ | Appraisal Scores | Ranking | ||||
|---|---|---|---|---|---|---|
| 1.0000 | 0.3391 | 0.9690 | 0.1428 | 0.0000 | 0.6056 | |
| 2.0000 | 0.3415 | 0.9668 | 0.1481 | 0.0000 | 0.6000 | |
| 3.0000 | 0.3416 | 0.9653 | 0.1516 | 0.0000 | 0.5959 | |
| 4.0000 | 0.3401 | 0.9642 | 0.1544 | 0.0000 | 0.5925 | |
| 5.0000 | 0.3385 | 0.9634 | 0.1567 | 0.0000 | 0.5895 | |
| 6.0000 | 0.3371 | 0.9626 | 0.1587 | 0.0000 | 0.5867 | |
| Parameter | Appraisal Scores | Ranking | ||||
|---|---|---|---|---|---|---|
| 1.0000 | 0.3414 | 0.9652 | 0.1517 | 0.0000 | 0.5959 | |
| 2.0000 | 0.3416 | 0.9653 | 0.1516 | 0.0000 | 0.5959 | |
| 3.0000 | 0.3417 | 0.9654 | 0.1515 | 0.0000 | 0.5959 | |
| 4.0000 | 0.3418 | 0.9655 | 0.1515 | 0.0000 | 0.5959 | |
| 5.0000 | 0.3419 | 0.9655 | 0.1514 | 0.0000 | 0.5959 | |
| 6.0000 | 0.3419 | 0.9656 | 0.1514 | 0.0000 | 0.5960 | |
| 7.0000 | 0.3420 | 0.9656 | 0.1514 | 0.0000 | 0.5960 | |
| Method | Utility Functions | Ranking | ||||
|---|---|---|---|---|---|---|
| Method based on ICFWA operator [46] | Cannot be computed | No ranking | ||||
| Method based on ICFWG operator [46] | Cannot be computed | No ranking | ||||
| Method based on PCFWA operator [44] | 0.0222 | 0.0252 | 0.0122 | 0.0090 | 0.0278 | |
| Method based on PCF-TOPSIS method [54] | 0.4816 | 0.6044 | 0.3928 | 0.2958 | 0.5817 | |
| Method based on FCF-WPM method | 0.5016 | 0.5024 | 0.5009 | 0.5005 | 0.5014 | |
| Method based on FCF-WASPAS method | 0.5017 | 0.5025 | 0.5009 | 0.5005 | 0.5019 | |
| Propounded method | 0.3416 | 0.9653 | 0.1516 | 0.0000 | 0.5959 | |
| Methods | Experts Weight | Flexibility of the Fusion Procedure | Criteria Weight | Consider Expert Psychological Factor | Is the Sum of MG and NMG Allowed to Be Greater Than One? | Is the Cubic Sum of MG and NMG Allowed to Be Greater Than One? |
|---|---|---|---|---|---|---|
| Method based on ICFWA operator [46] | NO | NO | Assume | NO | YES | NO |
| Method based on ICFWG operator [46] | NO | NO | Assume | NO | YES | NO |
| Method based on PCFWA operator [44] | NO | NO | Assume | NO | YES | NO |
| Method based on PCF-TOPSIS [54] | NO | NO | Objective | NO | NO | NO |
| Method based on FCF-WPM | Compute | YES | Objective | NO | NO | NO |
| Method based on FCF-WASPAS | Compute | YES | Objective | NO | YES | YES |
| Propounded method | Compute | YES | Objective | YES | YES | YES |
Publisher’s Note: MDPI stays neutral with regard to jurisdictional claims in published maps and institutional affiliations. |
© 2022 by the authors. Licensee MDPI, Basel, Switzerland. This article is an open access article distributed under the terms and conditions of the Creative Commons Attribution (CC BY) license (https://creativecommons.org/licenses/by/4.0/).
Share and Cite
Niu, W.; Rong, Y.; Yu, L.; Huang, L. A Novel Hybrid Group Decision Making Approach Based on EDAS and Regret Theory under a Fermatean Cubic Fuzzy Environment. Mathematics 2022, 10, 3116. https://doi.org/10.3390/math10173116
Niu W, Rong Y, Yu L, Huang L. A Novel Hybrid Group Decision Making Approach Based on EDAS and Regret Theory under a Fermatean Cubic Fuzzy Environment. Mathematics. 2022; 10(17):3116. https://doi.org/10.3390/math10173116
Chicago/Turabian StyleNiu, Wenyao, Yuan Rong, Liying Yu, and Lu Huang. 2022. "A Novel Hybrid Group Decision Making Approach Based on EDAS and Regret Theory under a Fermatean Cubic Fuzzy Environment" Mathematics 10, no. 17: 3116. https://doi.org/10.3390/math10173116
APA StyleNiu, W., Rong, Y., Yu, L., & Huang, L. (2022). A Novel Hybrid Group Decision Making Approach Based on EDAS and Regret Theory under a Fermatean Cubic Fuzzy Environment. Mathematics, 10(17), 3116. https://doi.org/10.3390/math10173116

