Search Graph Magnification in Rapid Mixing of Markov Chains Associated with the Local Search-Based Metaheuristics
Abstract
1. Introduction
- Establishes the relationship between search graph magnification and conductance of reversible MC induced by local search-based metaheuristics (Refer Theorem 1);
- Establishes the relationship between search graph magnification and mixing time of reversible ergodic MC induced by local search-based metaheuristics (Refer Theorem 2);
- Proved that if the designed search graph has large magnification, then for a particular choice of temperature parameter, the MC induced by MA mixes rapidly, i.e., in polynomial time (Refer Corollarys 1 and 2);
- Applications of the results obtained are illustrated using -Knapsack Problem(Refer Section 5).
- The search graph for -Knapsack Problem has large magnification (Refer Proposition 1);
- Conductance of MC induced by random walk for -Knapsack Problem is large and MC induced by random walk mixes rapidly (Refer Corollary 3);
- Conductance of MC induced by MA for -Knapsack problem is large and MC induced by MA mixes rapidly (Refer Corollary 4).
2. Preliminaries
- Search graph elements: Feasible solutions of the optimization problem;
- Neighborhood structure: How two or more search graph elements are connected i.e., adjacency information;
- Cost or fitness for each element in the search graph.
3. Relation between Magnification of Search Graph and Reversible MCs
4. Relation between Magnification and Mixing Time of the MCs Induced by MA
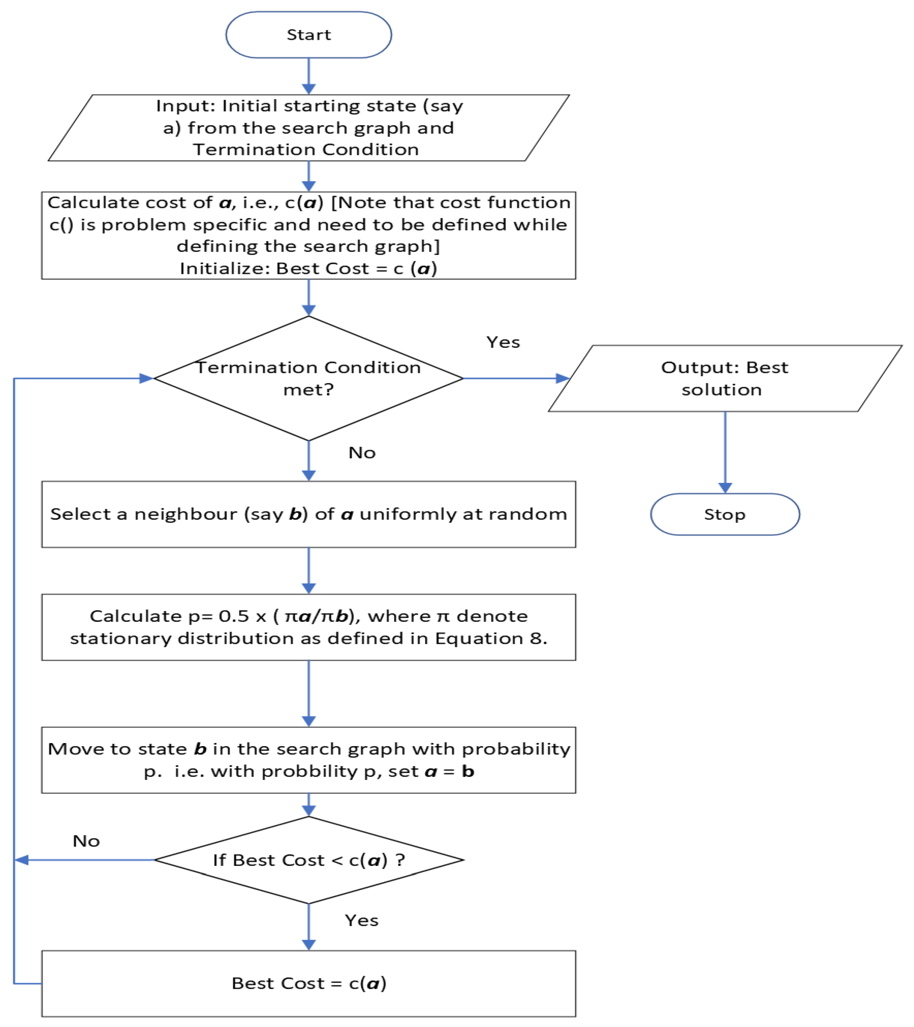
| Algorithm 1 MA for Maximization Problem. |
|
5. Importance of the Theoretical Results Obtained: Illustration Using -Knapsack Problem
- Search Space Elements (or nodes): Set of all n bit strings, where each bit in the string can take the values 1 or 0. Each node in the search graph represents n bit string;
- Neighborhood Structure: Two nodes in the search graph are adjacent to each other if the hamming distance between two string is equal to 1;
- cost (or fitness): Cost of a node is number of 1’s in the bit string. More formally, if is a node in the search graph then cost of x is given as .
5.1. Mixing Time of MC Associated with Random Walk for -Knapsack Problem
- Conductance
- Mixing Time .
5.2. Mixing Time of MC Associated with the MA for -Knapsack Problem
- for temperature parameter
6. Conclusions
- The proposed theoretical results hold only if the local search-based metaheuristics can induce reversible ergodic Markov chains on the search graph.;
- Even though the Markov chain induced by the metaheuristic algorithms mixes rapidly, i.e., in polynomial time (say ), one may have to take many samples to get the desired solution for the problem at hand. One sample is obtained by running local search-based metaheuristic algorithms for amount of time. So, it would be interesting to study how many samples are needed to get the optimum or near optimum solution for the problem at hand;
- Note that the results for the Metropolis Algorithm are proved by selecting temperature parameter , where k is a non-zero positive constant. For the mixing time is . As k tends to zero, the mixing time will become larger and larger. Hence, one must vary the value of parameter k, where and check experimentally, for which the value of k the MA gives a better result.
Author Contributions
Funding
Institutional Review Board Statement
Informed Consent Statement
Data Availability Statement
Conflicts of Interest
Abbreviations
| MC | Markov Chain |
| MCs | Markov Chains |
| MA | Metropolis Algorithm |
| EA | Evolutionary Algorithm |
| SA | Simulated Annealing |
| PSO | Particle Swarm Optimization |
| ACO | Ant Colony Optimization |
References
- Rubin, S.H.; Bouabana-Tebibel, T.; Hoadjli, Y.; Ghalem, Z. Reusing the NP-Hard Traveling-Salesman Problem to Demonstrate That P NP (Invited Paper). In Proceedings of the 2016 IEEE 17th International Conference on Information Reuse and Integration (IRI), Pittsburgh, PA, USA, 28–30 July 2016; pp. 574–581. [Google Scholar] [CrossRef]
- Pandiri, V.; Singh, A.; Rossi, A. Two hybrid metaheuristic approaches for the covering salesman problems. Neural Comput. Appl. 2020, 32, 15643–15663. [Google Scholar] [CrossRef]
- Buhrman, H.; Loff Barreto, B.S.; Torenvliet, L. Hardness of Approximation for Knapsack Problems. Theory Comput. Syst. 2015, 56, 372–393. [Google Scholar] [CrossRef]
- Capobianco, G.; D’Ambrosio, C.; Pavone, L.; Raiconi, A.; Vitale, G.; Sebastiano, F. A hybrid metaheuristic for the Knapsack Problem with Forfeits. Soft Comput. 2021. [Google Scholar] [CrossRef]
- Gaspar, D.; Lu, Y.; Song, M.S.; Vasko, F.J. Simple population-based metaheuristics for the multiple demand multiple-choice multidimensional knapsack problems. Int. J. Metaheuristics 2020, 7, 330–351. [Google Scholar] [CrossRef]
- Garey, M.R.; Johnson, D.S. Computers and Intractability; A Guide to the Theory of NP-Completeness; W. H. Freeman & Co.: New York, NY, USA, 1990. [Google Scholar]
- Ullman, J. NP-complete scheduling problems. J. Comput. Syst. Sci. 1975, 10, 384–393. [Google Scholar] [CrossRef]
- Theophilus, O.; Dulebenets, M.A.; Pasha, J.; Lau, Y.Y.; Fathollahi-Fard, A.M.; Mazaheri, A. Truck scheduling optimization at a cold-chain cross-docking terminal with product perishability considerations. Comput. Ind. Eng. 2021, 156, 107240. [Google Scholar] [CrossRef]
- Dulebenets, M.A. A Delayed Start Parallel Evolutionary Algorithm for just-in-time truck scheduling at a cross-docking facility. Int. J. Prod. Econ. 2019, 212, 236–258. [Google Scholar] [CrossRef]
- Gholizadeh, H.; Fazlollahtabar, H.; Fathollahi-Fard, A.M.; Dulebenets, M.A. Preventive maintenance for the flexible flowshop scheduling under uncertainty: A waste-to-energy system. Environ. Sci. Pollut. Res. 2021. [Google Scholar] [CrossRef]
- Ajitha Shenoy, K.B.; Biswas, S.; Kurur, P.P. Metropolis algorithm for solving shortest lattice vector problem (SVP). In Proceedings of the 2011 11th International Conference on Hybrid Intelligent Systems (HIS), Melaka, Malaysia, 5–8 December 2011; pp. 442–447. [Google Scholar]
- Goldberg, D.E. Genetic Algorithms in Search, Optimization, and Machine Learning; Addison-Wesley: New York, NY, USA, 1989. [Google Scholar]
- Metropolis, N.; Rosenbluth, A.W.; Rosenbluth, M.N.; Teller, A.H.; Teller, E. Equation of State Calculations by Fast Computing Machines. J. Chem. Phys. 1953, 21, 1087–1092. [Google Scholar] [CrossRef]
- Kirkpatrick, S.; Gelatt, C.D.; Vecchi, M.P. Optimization by Simulated Annealing. Science 1983, 220, 671–680. [Google Scholar] [CrossRef]
- Kennedy, J.; Eberhart, R.C. Particle swarm optimization. In Proceedings of the IEEE International Conference on Neural Networks, Perth, Australia, 27 November–1 December 1995; pp. 1942–1948. [Google Scholar]
- Dorigo, M.; Stützle, T. Ant Colony Optimization; Bradford Company: Scituate, MA, USA, 2004. [Google Scholar]
- Mühlenthaler, M.; Raß, A.; Schmitt, M.; Wanka, R. Exact Markov chain-based runtime analysis of a discrete particle swarm optimization algorithm on sorting and OneMax. Nat. Comput. 2021. [Google Scholar] [CrossRef]
- Yang, X.S. Metaheuristic Optimization: Algorithm Analysis and Open Problems. In Experimental Algorithms; Pardalos, P.M., Rebennack, S., Eds.; Springer: Berlin/Heidelberg, Germany, 2011; pp. 21–32. [Google Scholar]
- Sudholt, D. Using Markov-Chain Mixing Time Estimates for the Analysis of Ant Colony Optimization. In Proceedings of the FOGA’11, 11th Workshop Proceedings on Foundations of Genetic Algorithms, Schwarzenberg, Austria, 5–8 January 2011; Association for Computing Machinery: New York, NY, USA, 2011; pp. 139–150. [Google Scholar] [CrossRef]
- Munien, C.; Ezugwu, A.E. Metaheuristic algorithms for one-dimensional bin-packing problems: A survey of recent advances and applications. J. Intell. Syst. 2021, 30, 636–663. [Google Scholar] [CrossRef]
- Lissovoi, A.; Witt, C. A Runtime Analysis of Parallel Evolutionary Algorithms in Dynamic Optimization. Algorithmica 2017, 78, 641–659. [Google Scholar] [CrossRef] [PubMed]
- Jerrum, M.; Sinclair, A. The Markov Chain Monte Carlo Method: An Approach to Approximate Counting and Integration. In Approximation Algorithms for NP-Hard Problems; PWS Publishing Co.: Boston, MA, USA, 1996; pp. 482–520. [Google Scholar]
- Sinclair, A.; Jerrum, M. Approximate counting, uniform generation and rapidly mixing Markov chains. Inf. Comput. 1989, 82, 93–133. [Google Scholar] [CrossRef]
- Aldous, D. On the Markov Chain Simulation Method for Uniform Combinatorial Distributions and Simulated Annealing. Probab. Eng. Inf. Sci. 1987, 1, 33–46. [Google Scholar] [CrossRef]
- Davis, T.E.; Principe, J.C. A Markov Chain Framework for the Simple Genetic Algorithm. Evol. Comput. 1993, 1, 269–288. [Google Scholar] [CrossRef]
- Doerr, C.; Sudholt, D. Preface to the Special Issue on Theory of Genetic and Evolutionary Computation. Algorithmica 2019, 81, 589–592. [Google Scholar] [CrossRef]
- Aldous, D.; Fill, J.A. Reversible Markov Chains and Random Walks on Graphs, 2002. Unfinished Monograph, Recompiled 2014. Available online: https://www.stat.berkeley.edu/~aldous/RWG/book.pdf (accessed on 1 November 2021).
- Kwon, J. Particle swarm optimization–Markov Chain Monte Carlo for accurate visual tracking with adaptive template update. Appl. Soft Comput. 2020, 97, 105443. [Google Scholar] [CrossRef]
- Chou, C.W.; Lin, J.H.; Yang, C.H.; Tsai, H.L.; Ou, Y.H. Constructing a Markov Chain on Particle Swarm Optimizer. In Proceedings of the 2012 Third International Conference on Innovations in Bio-Inspired Computing and Applications, Kaohsiung, Taiwan, 26–28 September 2012; pp. 13–18. [Google Scholar] [CrossRef]
- Di Cesare, N.; Chamoret, D.; Domaszewski, M. A New Hybrid PSO Algorithm Based on a Stochastic Markov Chain Model. Adv. Eng. Softw. 2015, 90, 127–137. [Google Scholar] [CrossRef]
- Jeong, B.; Han, J.H.; Lee, J.Y. Metaheuristics for a Flow Shop Scheduling Problem with Urgent Jobs and Limited Waiting Times. Algorithms 2021, 14, 323. [Google Scholar] [CrossRef]
- Panteleev, A.V.; Lobanov, A.V. Application of Mini-Batch Metaheuristic Algorithms in Problems of Optimization of Deterministic Systems with Incomplete Information about the State Vector. Algorithms 2021, 14, 332. [Google Scholar] [CrossRef]
- Zhang, Y.; Wang, J.; Li, X.; Huang, S.; Wang, X. Feature Selection for High-Dimensional Datasets through a Novel Artificial Bee Colony Framework. Algorithms 2021, 14, 324. [Google Scholar] [CrossRef]
- Ebrahimi Moghadam, M.; Falaghi, H.; Farhadi, M. A Novel Method of Optimal Capacitor Placement in the Presence of Harmonics for Power Distribution Network Using NSGA-II Multi-Objective Genetic Optimization Algorithm. Math. Comput. Appl. 2020, 25, 17. [Google Scholar] [CrossRef]
- Hedar, A.R.; Deabes, W.; Almaraashi, M.; Amin, H.H. Evolutionary Algorithms Enhanced with Quadratic Coding and Sensing Search for Global Optimization. Math. Comput. Appl. 2020, 25, 7. [Google Scholar] [CrossRef]
- Juárez-Smith, P.; Trujillo, L.; García-Valdez, M.; Fernández de Vega, F.; Chávez, F. Pool-Based Genetic Programming Using Evospace, Local Search and Bloat Control. Math. Comput. Appl. 2019, 24, 78. [Google Scholar] [CrossRef]
- Berberler, M.E.; Guler, A.; Nurıyev, U.G. A Genetic Algorithm to Solve the Multidimensional Knapsack Problem. Math. Comput. Appl. 2013, 18, 486–494. [Google Scholar] [CrossRef]
- Uğur, A.; Korukoğlu, S.; Çalıskan, A.; Cinsdikici, M.; Alp, A. Genetic Algorithm Based Solution for TSP on a Sphere. Math. Comput. Appl. 2009, 14, 219–228. [Google Scholar] [CrossRef]
- Malkiel, B.G. A Random Walk Down Wall Street; Norton: New York, NY, USA, 1973. [Google Scholar]
- Lourenço, H.R.; Martin, O.C.; Stützle, T. Iterated Local Search; Springer: Boston, MA, USA, 2003. [Google Scholar]
- Sinclair, A. Algorithms for Random Generation and Counting A Markov Chain Approach; Birkhauser Boston: Cambridge, MA, USA, 1993. [Google Scholar]
- Cipra, B.A. The Best of the 20th Century: Editors Name Top 10 Algorithms. SIAM News 2000, 33. Available online: https://archive.siam.org/pdf/news/637.pdf (accessed on 15 October 2021).
- Sanyal, S.; S, R.; Biswas, S. Necessary and Sufficient Conditions for Success of the Metropolis Algorithm for Optimization. In Proceedings of the GECCO’10, 12th Annual Conference on Genetic and Evolutionary Computation, Portland, OR, USA, 7–11 July 2010; Association for Computing Machinery: New York, NY, USA, 2010; pp. 1417–1424. [Google Scholar] [CrossRef]
- Rashkovskiy, S. Monte Carlo solution of combinatorial optimization problems. Dokl. Math. 2016, 94, 720–724. [Google Scholar] [CrossRef]
- Bazavov, A.; Berg, B.A.; Zhou, H. Application of Biased Metropolis Algorithms: From protons to proteins. Math. Comput. Simul. 2010, 80, 1056–1067. [Google Scholar] [CrossRef][Green Version]
- Marze, N.A.; Roy Burman, S.S.; Sheffler, W.; Gray, J.J. Efficient flexible backbone protein–protein docking for challenging targets. Bioinformatics 2018, 34, 3461–3469. [Google Scholar] [CrossRef] [PubMed]
- Yang, J.; Roberts, G.O.; Rosenthal, J.S. Optimal scaling of random-walk metropolis algorithms on general target distributions. Stoch. Process. Their Appl. 2020, 130, 6094–6132. [Google Scholar] [CrossRef]
- Ajitha Shenoy, K.B.; Biswas, S.; Kurur, P.P. Efficacy of the Metropolis Algorithm for the Minimum-Weight Codeword Problem Using Codeword and Generator Search Spaces. IEEE Trans. Evol. Comput. 2020, 24, 664–678. [Google Scholar] [CrossRef]
- Ajitha Shenoy, K.B.; Biswas, S.; Kurur, P.P. Performance of Metropolis Algorithm for the Minimum Weight Code Word Problem. In Proceedings of the GECCO ’14, 2014 Annual Conference on Genetic and Evolutionary Computation, Vancouver, BC, Canada, 12–16 July 2014; Association for Computing Machinery: New York, NY, USA, 2014; pp. 485–492. [Google Scholar] [CrossRef]
- Tiana, G.; Sutto, L.; Broglia, R. Use of the Metropolis algorithm to simulate the dynamics of protein chains. Phys. A Stat. Mech. Appl. 2007, 380, 241–249. [Google Scholar] [CrossRef]
- Norris, J.R. Markov Chains; Cambridge Series in Statistical and Probabilistic Mathematics; Cambridge University Press: Cambridge, UK, 1998; pp. I–XVI, 1–237. [Google Scholar]
- Mitzenmacher, M.; Upfal, E. Probability and Computing: Randomized Algorithms and Probabilistic Analysis; Cambridge University Press: New York, NY, USA, 2005. [Google Scholar]
- Connolly, D. Knapsack Problems: Algorithms and Computer Implementations. J. Oper. Res. Soc. 1991, 42, 513. [Google Scholar] [CrossRef]
- Pisinger, D. Where are the hard knapsack problems? Comput. Oper. Res. 2005, 32, 2271–2284. [Google Scholar] [CrossRef]
- Assi, M.; Haraty, R.A. A Survey of the Knapsack Problem. In Proceedings of the 2018 International Arab Conference on Information Technology (ACIT), Werdanye, Lebanon, 28–30 November 2018; pp. 1–6. [Google Scholar] [CrossRef]
- Choi, S.; Park, S.; Kim, H.M. The Application of the 0-1 Knapsack Problem to the Load-Shedding Problem in Microgrid Operation. In Control and Automation, and Energy System Engineering; Kim, T.H., Adeli, H., Stoica, A., Kang, B.H., Eds.; Springer: Berlin/Heidelberg, Germany, 2011; pp. 227–234. [Google Scholar]
- Kellerer, H.; Pferschy, U.; Pisinger, D. Some Selected Applications. In Knapsack Problems; Springer: Berlin/Heidelberg, Germany, 2004; pp. 449–482. [Google Scholar] [CrossRef]




Publisher’s Note: MDPI stays neutral with regard to jurisdictional claims in published maps and institutional affiliations. |
© 2021 by the authors. Licensee MDPI, Basel, Switzerland. This article is an open access article distributed under the terms and conditions of the Creative Commons Attribution (CC BY) license (https://creativecommons.org/licenses/by/4.0/).
Share and Cite
Shenoy, A.K.B.; Pai, S.N. Search Graph Magnification in Rapid Mixing of Markov Chains Associated with the Local Search-Based Metaheuristics. Mathematics 2022, 10, 47. https://doi.org/10.3390/math10010047
Shenoy AKB, Pai SN. Search Graph Magnification in Rapid Mixing of Markov Chains Associated with the Local Search-Based Metaheuristics. Mathematics. 2022; 10(1):47. https://doi.org/10.3390/math10010047
Chicago/Turabian StyleShenoy, Ajitha K. B., and Smitha N. Pai. 2022. "Search Graph Magnification in Rapid Mixing of Markov Chains Associated with the Local Search-Based Metaheuristics" Mathematics 10, no. 1: 47. https://doi.org/10.3390/math10010047
APA StyleShenoy, A. K. B., & Pai, S. N. (2022). Search Graph Magnification in Rapid Mixing of Markov Chains Associated with the Local Search-Based Metaheuristics. Mathematics, 10(1), 47. https://doi.org/10.3390/math10010047

