Next Article in Journal
Attitude Stabilization of Rocket Elastic Vibration Based on Robust Observer
Next Article in Special Issue
Dimensioning the Optimal Number of Parallel Service Desks in the Passenger Handling Process at Airports Considered as a Queueing System—Case Study
Previous Article in Journal
GIS-Based Spatial Patterns Analysis of Airspace Resource Availability in China
Previous Article in Special Issue
ASRS-CMFS vs. RoBERTa: Comparing Two Pre-Trained Language Models to Predict Anomalies in Aviation Occurrence Reports with a Low Volume of In-Domain Data Available
 
 
Font Type:
Arial Georgia Verdana
Font Size:
Aa Aa Aa
Line Spacing:
Column Width:
Background:
Article

Sizing Methodology and Energy Management of an Air–Ground Aircraft with Turbo-Electric Hybrid Propulsion System

1
School of Astronautics, Beihang University, Beijing 100191, China
2
National Engineering Laboratory for Electric Vehicles, Beijing Institute of Technology, Beijing 100081, China
3
Faculty of Aeronautics, Technical University of Kosice, 04121 Kosice, Slovakia
*
Author to whom correspondence should be addressed.
Aerospace 2022, 9(12), 764; https://doi.org/10.3390/aerospace9120764
Submission received: 19 October 2022 / Revised: 24 November 2022 / Accepted: 25 November 2022 / Published: 28 November 2022
(This article belongs to the Special Issue New Trends in Aviation Development 2021-2022)

Abstract

This paper proposes a distributed turbo-electric hybrid propulsion system (TEHPS) architecture for high-power and large-load air–ground aircraft (AGA). The composition of the turboshaft engine, hybrid energy storage system (HESS) as the power unit, distributed electric drive ducted fans, and wheels as the propulsion unit is determined. Firstly, the modeling of each component in the TEHPS is carried out, and system power, energy, and weight analysis are conducted under the different operating modes. Sizing parameters of main components are selected based on a genetic algorithm to obtain the optimal total weight and propulsion efficiency, and the energy management framework from the upper level to the lower level is completed by adopting an equivalent consumption minimum strategy and fuzzy logic control. Under the air–ground amphibious mission profile, the simulation results indicate that the TEHPS can achieve a 21.80% fuel consumption and CO 2 emission optimization rate at the cost of 10.53% increase in the whole aircraft mass compared to the oil-only powertrain. The HESS can account for up to 29% and 33.56% of the energy and power ratios in the TEHPS, and reduce mass by 8.1% and volume by 3.77% compared to the single energy storage, which may provide theoretical insights for the powertrain composition form, sizing, and energy management of future hybrid air–ground aircraft.

1. Introduction

With the significant growth in travel and transport demand in the aviation and traffic industries, electrified transportation and energy conservation have become an inevitable trend. Major carbon emitting countries such as the United States, the European Union, and China have put forward plans and solutions for energy saving and carbon reduction in an effort to achieve carbon peak and carbon neutrality [1,2,3]. Facing the problems of high ground traffic pressure, complex road conditions, and hostile field environments, integrated air–ground mobility that can be operated both in the air with propulsion units and on the ground via wheels is a promising solution [4]. In recent years, vertical take-off and landing air–ground aircraft (AGA) with various propulsion forms have been a hot topic for car and aircraft manufacturers and civil and military research institutes [5,6,7], including the Vahana [8], City Airbus [9], and Joby Aviation Air Taxi [10] with electric propulsion; Transition and TF-2 [11] with hydrocarbon fuel; and Nexus [12] and WD-1 [13] with hybrid power. However, AGA with all-electric propulsion usually have a maximum take-off weight of no more than 1 tonne and carry only 1–2 passengers.
Large-payload, high-performance amphibious AGA should require an advanced power system to meet the high-power extraction requirements, making a hybrid propulsion system (HPS) the prime choice [14,15]. The employment of conventional internal combustion engines (ICE) results in increased energy consumption and environmental pollution due to fuel calorific value limitations [16]. Owing to the high power, superior power density, and better structural compactness compared to the ICE, the turboshaft engine can replace it as the main power source for HPS [17,18]. Donateo et al. carried out a control-based dynamic modeling approach using a two-spool turboshaft engine for hybrid urban air mobility (UAM), validating its superiority in the parallel hybrid system architecture [19]. The turbine generation system (TGS), integrated turboshaft engine, and generator have become significant technical support for the application and development of high-power HPS [20].
As an energy buffer in HPS, an energy storage system (ESS) can output or absorb power during the specific flight phase. However, its energy and power densities fail to reach the levels of fossil fuels, inevitably leading to an increase in the share of weight associated with propulsion energy. Hybrid energy storage systems (HESS) can combine the advantages of a high energy-based medium and a high power-based medium for the purpose of reducing system weight [21,22]. Nicola et al. carried out a performance comparison analysis of energy storage systems for light twin-propeller aircraft and demonstrated that the HESS can reduce weight by approximately 43% compared to the ESS and can better cope with peak power demands during the vertical take-off and landing (VTOL) [23]. Therefore, this paper combined the benefits of the TGS and HESS on the basis of the HPS and proposed the turbo-electric hybrid propulsion system (TEHPS) for hybrid air–ground aircraft (HAGA). The series architecture was selected, comprising the turboshaft engine, generator, hybrid energy storage system with lithium batteries and supercapacitors, and distributed electric drive-propulsion units.
Complicated power systems can be costly, energy-intensive, and polluting, requiring reasonable size optimization and effective energy management for AGA. However, the current studies have focused on path planning [24,25] and data communication [26]. The take-off weight of the HAGA is impacted by the number of batteries and supercapacitors, which directly determines the auxiliary energy and power of the TEHPS. Due to the presence of distributed electric propulsion-drive units, the energy conversion efficiency is also an important indicator for the evaluation of such propulsion architecture. Therefore, balancing the take-off weight of the HAGA with the energy and power requirements, while considering the optimum energy conversion efficiency, is the challenge of sizing optimization for the TEHPS.
Sizing methodology for hybrid-electric aircraft (HEA) can provide the foundation and theoretical experience. The genetic algorithm (GA) can overcome the disadvantages of gradient-based optimization algorithms, which have to calculate the derivatives of the objective function and tend to fall into local optimum, and are widely applied to the optimal design of complicated systems that consider a large number of parameters [27]. Xie et al. proposed a benchmark non-dominated sequencing algorithm for the retrofit of a mid-scale HEA to achieve an optimal trade-off between fuel consumption and flight time, and the 17.6% fuel optimization rate was achieved without compromising range [28]. Economou et al. also carried out the power source component selection of a light aircraft using a non-dominated sequencing algorithm, with other components using GA to minimize weight [29]. The possibility of combining distributed electric propulsion with more-electric aircraft concepts to improve aircraft performance has been demonstrated in this literature [30]. As for general aviation aircraft, the initial design approach was oriented towards the optimization objectives of minimum mass, primary energy consumption, and cost, and was used to determine the power-to-weight ratio, wing loading and hybridization of series and parallel systems [31,32]. Facing the demands of dual-purpose for urban air mobility and military transport, Chakraborty et al. developed an adaptable parametric energy-based aircraft configuration evaluator to research the parametric definition and dimensional evaluation of the hybrid tilt-wing and ducted fan lift-plus-cruise aircraft [33,34]. Moreover, Lee et al. proposed a generic conceptual design methodology applicable to various hybrid-electric VTOL aircraft, including the comprehensive flight-analysis module, HPS sizing module, mission-analysis module, and weight-estimation module [35]. Wang et al. proposed an adaptive and enhanced hypotrochoid spiral optimization algorithm for HAGA to find the optimal sizing of the energy storage system and the logical threshold control parameters of the turboshaft engine [36]. This co-optimization strategy reduced the initial weight by 5.08%, fuel consumption by 26.10%, and battery degradation by 2.08%, providing theoretical insights into HAGA powertrain sizing [37].
The multi-dimensional energy management framework is particularly critical due to the complex configuration of the power system, combined with the nonlinear time-varying nature of the HAGA. Energy management strategies (EMSs) for hybrid propulsion systems involve rule-based control and optimization-based control methods, the former is represented by a state machine (SM), fuzzy logic control (FLC), and power following control (PFC), while the latter is embodied by dynamic programming (DP), Pontryagin’s minimum principle (PMP), model predictive control (MPC), convex programming (CP) and equivalent consumption minimum strategy (ECMS). EMSs based on rule-based control with SM [38,39], FLC [40] and PFC [38] are validated in a hybrid unmanned aerial vehicle (UAV) with the fuel cell as the main power source to rationally distribute demand power and reduce hydrogen consumption. Donateo et al. proposed and improved an online energy management strategy based on DP and FLC for the UAM hybrid-electric air-taxi, reducing fuel consumption by 11% taking into account battery degradation [41]. In addition, by applying DP to four different missions of a hybrid-electric helicopter, quantifying the fuel-saving potential, and setting control benchmarks, fuel optimization rates of 10–24% can be achieved [42,43]. PMP can convert the global-optimum problem into a local-optimum problem and is validated for the energy and thermal management of hybrid turboelectric aircraft, reducing the computational effort compared to the benchmark DP [44]. MPC [45] and CP [46] formulate energy management as a convex optimization problem, taking into account vehicle mass variations and predicting future component parameters for a finite period, which can reduce computation time compared to DP and is more suitable for real-time supervisory control [47]. Furthermore, ECMS introduces the Hamiltonian function and equivalent factor to transform the global problem into an instantaneous optimization problem. It can be integrated with upper-level particle swarm optimization (PSO) to form a bi-level HPS multi-objective optimization scheme [48], and with FLC to formulate a composite energy management strategy to maintain the battery state of charge (SOC), achieving less fuel consumption, less computation time and control values fluctuation [49,50]. On the whole, the TEHPS energy management is mainly aimed at the main power unit TGS and the auxiliary power unit HESS. However, in order to demonstrate the high power density and energy density characteristics of the HESS, the lower-level power distribution should be carried out within the HESS for the battery pack and supercapacitor pack.
In order to overcome the lack of power and performance of existing AGA, a solution is proposed for a high-power TEHPS containing a turboshaft engine and a hybrid energy storage system. Energy analysis, power calculation, and mass evaluation of the HAGA are first carried out, and research on size optimization and energy management of the TEHPS is performed. Multi-objective optimization is conducted based on the genetic algorithm for initial system weight and electric propulsion efficiency. A hierarchical energy management framework is developed for an air–ground amphibious mission profile and ECMS and FLC are applied to the TEHPS and HESS respectively, to optimize fuel economy, power, and emissions performance. The rest of this paper is organized as follows: the models of turbo-electric hybrid propulsion systems are established in Section 2. The descriptions of power, energy, and weight analysis for HAGA are introduced in Section 3. In Section 4, the size optimization method and energy management framework are developed. In Section 5, simulation verification and result analysis under a specific flight condition are carried out. Finally, the conclusion is drawn in Section 6.

2. Model of Turbo-Electric Hybrid Propulsion System

Turbo-electric hybrid propulsion systems can be divided into power storage ports and load ports according to the generation and utilization of electrical energy. Specifically, the power storage port consists of the turbine generation system and hybrid energy storage system, and the load port embodies the distributed electric drive-propulsion units. The various views of HAGA in different directions are shown in Figure 1, and the TEHPS powertrain architecture and basic parameters are visible in Figure 2 and Table 1.

2.1. Turbine Generation System

The turbine generation system consists of a turboshaft engine and a generator, which are connected by a mechanical shaft or integrated design. In this paper, the subsystem modeling of the turboshaft engine and generator is developed by the analytical method.

2.1.1. Turboshaft Engine

The turboshaft engine is mainly composed of the compressors, combustion chamber, recuperator, core turbine, and power turbine [51], and its detailed system configurations and connections can be seen in Figure 2. Low-pressure compressor with inlet guide vanes and centrifugal high-pressure compressor can compress inlet airflow and control airflow through the bleed-off valve. A mixture of fuel and air is ignited in the combustion chamber, producing gas that powers the core turbine. Then, the core turbine drives two compressors in a mechanical connection to balance the load and stabilize the speed. The power turbine shaft output port is connected to the generator to output mechanical energy.
The component characteristics of a turboshaft engine emphasize its parameters such as output power, operation temperature, fuel consumption, and exhaust emissions. It is assumed that the air is composed of oxygen ( O 2 ), nitrogen ( N 2 ), and argon (Ar), and three groups of species in the combustion chamber are considered: hydrocarbon or fuel ( C 10 H 20 ), air ( O 2 , N 2 , Ar ), and burned gases ( CO 2 , H 2 O , N 2 ).
C 10 H 20 + 15 ( O 2 + x N 2 x O 2 N 2 ) 10 CO 2 + 10 H 2 O + 15 x N 2 x O 2 N 2 .
Therefore, the CO 2 emissions from the combustion chamber can be calculated from the consumption of hydrocarbon fuels, which serves as an indicator for evaluating the emission performance of the TEHPS. Furthermore, the power of compressors and turbines can be calculated from their rotational speed ω and torque T according to the rotating mechanical characteristics.
P c o m p = ω c o m p · T c o m p = m ˙ r e a c [ h ( p o u t , t o u t ) h ( p i n , t i n ) ] P t u r b = ω t u r b · T t u r b = m ˙ r e a c [ h ( p i n , t i n ) h ( p o u t , t o u t ) ] ,
where m ˙ r e a c is the fuel chemical reaction rate occurring in the combustor, p o u t , t o u t and p i n , t i n are the outlet or inlet pressure and temperature, and h ( p , t ) represent the specific enthalpy of the compressors or turbines.
The turboshaft engine incorporates several temperature control components such as the compressors, turbines, and combustion chamber, and its temperature limits for the turbine entry, exhaust gas, and compressor discharge are given as 640 K, 1035 K, and 1400 K, respectively. In addition, the nominal power of the turboshaft engine is 420 kW, and its current fuel mass flow rate m ˙ f u e l , c u r (kg/s) can be calculated according to the real-time output power P e n g (kW), evaluating the overall fuel consumption of the TEHPS [17,52].
m ˙ f u e l , c u r = 6.98 × 10 9 P e n g 2 + 6.76 × 10 5 P e n g + 7.89 × 10 3 .

2.1.2. Generator

Generator models are inclined to characterize the energetic behavior occurring within the component, where the generator is connected to the front-end turboshaft engine by a mechanical shaft and converts the mechanical energy into electrical energy. The internal model and external control circuit of the generator are shown in Figure 3. The reference speed of the turboshaft engine output shaft forms a deviation signal with its actual speed, which is converted into the maximum current instruction ratio S i g of the generator by the PI controller. Then the control signal obtains the generator output current coefficient C g through the limiting link and filtering link. Hence, the output current and power of the generator can be computed.
I g e n = C g · I g e n , m a x P g e n = U g e n · I g e n ,
where I g e n , m a x represent the maximum permissible current for generator operation.

2.2. Hybrid Energy Storage System

A hybrid energy storage system consists of energy-based and power-based energy storage mediums, and the comparison of power and energy density of various energy storage devices can be drawn from reference [53]. Lithium battery can respond to the short time low amplitude power demand of the load with higher output energy, and supercapacitor typically reacts to the instantaneous peak power demand with less relative energy. As shown in Figure 4, the HESS mainly includes a lithium battery pack, supercapacitor pack, and bi-directional DC/DC converters. The energy storage units are connected in parallel to the DC bus, which increases the system capacity and enables the regulation of the bus voltage and system power. The battery and supercapacitor pack consists of several cells connected in series and parallel with the individual parameters shown in Table 2.

2.2.1. Battery Pack

Lithium batteries are the primary choice for energy storage in the TEHPS due to their higher energy density, greater charge or discharge ratio, and longer lifetime. The battery pack consists of several identical cells connected in series or parallel, where the number is determined by the pack power, total capacity, and reference voltage. What is more, the battery cell adopts the quasi-static equivalent circuit model, which not only captures the non-linear electrochemical phenomena but also avoids the tedious calculation of electrochemical processes.
The battery pack’s open circuit voltage and resistance can be calculated from the following equations.
V o c ( S O C b , T ) = n s · V c e l l ( S O C b , T ) R i n ( S O C b , T ) = n s n p · R c e l l ( S O C b , T ) ,
where V c e l l and R c e l l are the function of the state of charge S O C b and working temperature T and represent the open circuit voltage and internal resistance of the battery cell. n s and n p denote the number of series and parallel connections in the battery pack. Based on Kirchhoff’s current–voltage law, the output voltage of the battery pack can be calculated as:
U b a t = V o c I b a t · R i n .
In conjunction with Ohm’s law P b a t = U b a t · I b a t , the above equation can be combined to obtain the expression for the battery output current as:
I b a t = V o c V o c 2 4 P b a t · R i n 2 R i n .
Moreover, the battery’s SOC b can be determined from the current, capacity Q b a t and its charge or discharge efficiency η , and the final expression is shown below.
S O C b = 1 η s i g n ( I b a t ) V o c V o c 2 4 P b a t · R i n 2 R i n · Q b a t .
In order to verify the validity of the battery cell model, virtual experimental tests based on the software Simceter AMEsim are implemented. The 2.3 Ah battery cell is carried out on a virtual test bench at 20 °C using a specific input current pattern, started at full state of charge ( SOC b = 100%) and continuously discharged with a current of 2.3 A for 400–2200 s. Then the battery cell is at rest with no current flowing until 4000 s, and the last 2000 s is spent in continuous transient charge or discharge operation to simulate the practical working conditions. As shown in Figure 5, the results show that the quasi-static model can predict the battery voltage well during the continuous discharge and rest phases of the battery, with an uncertainty of less than 1 °C in the temperature prediction. During the non-constant charge or discharge phase, the model voltage has some acceptable uncertainty (<50 mV) and the overall trend of the battery SOC b is consistent with the initial design value.

2.2.2. Supercapacitor Pack

A supercapacitor is an energy storage system that stores energy electrostatically in the electrochemical double layer at electrodes and electrolyte interfaces providing the high capability of current absorption and release [54]. In addition, supercapacitors can be used in combination with batteries to absorb or supply high power requirements, both to prevent high current battery aging and to mitigate high heat losses within the battery pack. Similarly, supercapacitor modeling adopts the simplified electrical equivalent circuit approach only taking into account the main capacitance, internal resistance, and electrical leakage.
The current and voltage relationship between the supercapacitor cell and pack are expressed as:
I s c = I c e l l · N p U s c = U c e l l · N s ,
where N s and N p denote the number of series and parallel connections. The internal resistance voltage and leakage voltage of the supercapacitor cell can be solved with the differential equation.
d U R i n d t = d U c e l l d t 1 C n o m · ( U R i n R i n U R l e a k R l e a k ) U R l e a k = U c e l l U R i n ,
where C n o m and R i n represent the nominal capacitance and internal resistance, respectively. In particular, the supercapacitor pack state of charge S O C s c is defined as the ratio of stored energy E ( t ) over the maximum energy E m a x that can be stored at the maximum voltage U m a x according to:
S O C s c 100 = E ( t ) E m a x = U ( t ) 2 U m a x 2 .

2.2.3. Bi-Directional DC/DC Converters

In order to achieve a better energy distribution between the battery and supercapacitor and improve HESS efficiency, a bi-directional full-bridge isolated topology is chosen for the DC/DC converter. Dual quadrant operation is achieved by changing the current direction according to actual requirements while maintaining the polarity of the input and output voltages. The discharge or charge operating state of the battery and supercapacitor should be taken into account when performing power calculations. For each of these DC/DC converter types, there are a switched and an average model, and both of them estimate semiconductor losses. In this paper, setting the bi-directional converter efficiency to a constant value η c o n v , the losses incurred during charging and discharging are shown in the following equation.
l c o n v = P b a t / s c · ( 1 η c o n v 1 ) , P b a t / s c 0 P b a t / s c · ( 1 η c o n v ) , P b a t / s c < 0 ,
where P b a t / s c is the power of the battery or supercapacitors pack, with a positive sign indicating discharge and a negative sign indicating a charge.

2.3. Distributed Electric Drive-Propulsion System

The distributed electric drive-propulsion system (DEDPS) is composed of distributed electric motors, a ground drive unit, and an air propulsion device. According to the different flight conditions and missions of HAGA, the integrated controller can dynamically adjust the load port.

2.3.1. Drive Units

Obviously, the drive units in the DEHPS have mainly four hub motors and four rotor motors. Brushless direct current motors are suitable for application in hybrid propulsion due to their small size, light weight, high power density, and wide speed regulation range. The control principle of the distributed electric drive-propulsion system is shown in Figure 6, where the parallel distributed arrangement of BLDC sets ( M r 1 r 4 and M h 1 h 4 ) serves as the main drive source, driving the wheels on the ground and ducted fans in the air.
After determining the DC bus voltage, the current input to the distributed motors is dynamically allocated to the power generation system and HESS side according to the effective energy management strategy. The motor control unit (MCU) in the DEDPS takes the voltage limit value, torque, and speed signals as input. The MCU can output the current signal through PI regulation, coordinate transformation, and space vector pulse width modulation to achieve effective torque control.

2.3.2. Propulsion Units

The propulsion units are the wheels which generate the horizontal thrust force, and the ducted fans, which provide the vertical lift for HAGA. The air drive and propulsion units are treated as a constant load when the air–ground aircraft is traveling on the ground. Only longitudinal dynamics are considered, and four kinds of rolling resistance F r o l l , air drag F a i r , ramp resistance F r a m p , and acceleration resistance F a c c generated by external environment and vehicles themselves need to be overcome.
F d r i v e = M T g C r c o s β F r o l l + 1 2 ρ S C a d V g 2 F a i r + M T g s i n β F r a m p + δ M T d V g d t F a c c ,
where M T refers to the total mass, g is the gravity acceleration, C r and C w represent the roll resistance and wind resistance coefficient, β is the road slope, S is the aircraft active area, V g denotes the ground speed of the HAGA, and δ is the rotating mass conversion factor, which converts the inertia moment of the rotating mass into that of the translational mass.
Ducted fans allow the analog conversion of shaft power to aerodynamic power with the input parameters air density, flight speed V a i r , wind speed V w i n d , and blade pitch angle, its module diagram and working principle can be seen from Figure 7. The aerodynamic velocity is a function of the aircraft speed and the wind speed, both of them relative to the Earth.
V a e r o = V a i r V w i n d ,
The thrust F f and torque T f of ducted fans are calculated according to the thrust coefficient C T and power coefficient C P , and the blade profile is selected as NACA0016 [55].
F f = C T · ρ · Ω f 2 · d 4 T f = C P · ρ · Ω f 3 · d 5 / ω f ,
where d is the blade diameter, Ω f is the angular speed (rev/s), ω f and is the angular speed in SI units (rad/s). It should be noted that C T and C P can be calculated from the blade element-momentum theory, which is expressed as the one-dimensional quadratic function of the advance ratio J [56]. The equation coefficients are determined by pitch δ f , mean chord length C b ¯ , diameter d, and number of blades n b .
Eventually, the operating characteristics of ducted fans are assessed from their aerodynamic efficiency and the expression is:
η f = J · C T C P J = V a e r o Ω f · d .

3. Description for Turbo-Electric Hybrid Propulsion System

System-level and component-level power analysis, energy analysis, and weight analysis in the different phases are carried out for the TEHPS model to provide a theoretical basis for powertrain size optimization and energy management.

3.1. Power Analysis

3.1.1. Power Requirement Analysis

The power analysis should be carried out according to the dynamic characteristics of the air flight or ground drive modes, where the air flight is divided into VTOL and cruise flight modes. Ducted fans can provide lift to the HAGA during the VTOL phase, and the lift force F v t o l is equal to the sum of the gravity, acceleration resistance, and flat plate drag D a i r , which neglects the vertical aerodynamic force acting on the center body. Therefore, the required power can be expressed as [57,58]:
P r e q a i r , v t o l = F v t o l · V f η r o t F v t o l = M T g + ( δ M T a v + D a i r ) · s i g n ( V a i r ) V f = R c l i m b 2 + R c l i m b 2 4 + F v t o l 2 · ρ · S f D a i r = ρ · R c l i m b 2 · S f · s i n 3 α s i g n ( V a i r ) = 1 , c l i m b 1 , l a n d ,
where V f is the axial induced velocity through the rotor disc, η r o t is the rotor utility factor R c l i m b is the rate of climb, α represents the angle of attack, and S f represents the rotor disc area which can be calculated from blades diameter and number.
In the cruise flight phase, the lift force is equal to gravity, and drag force is equal to thrust, so the required power can be calculated as follows:
P r e q a i r , c r u i s e = F c r u i s e · V c r u i s e F c r u i s e = F h 2 + F v t o l 2 F h = δ M T a h + 1 2 ρ S c C w V h 2 ,
where V c r u i s e and V h denote the cruise and horizontal flight speed, F h is the horizontal force, a h is the horizontal acceleration speed, and S c is the equivalent active area in cruise.
Moreover, the power when the HAGA is driving on the road can be expressed as:
P r e q g d = F d r i v e · V g = ( M T g C r c o s β + 1 2 ρ S C a d V g 2 + M T g s i n β + δ M T d V g d t ) · V g ,
where V g is the ground traveling speed. Finally, the maximum power value of the TEHPS parameter design is determined by comparing the required power under different flight conditions.
P r e q = m a x P r e q a i r , v t o l , P r e q a i r , c r u i s e , P r e q g d .

3.1.2. Power Supply-Side and Demand-Side Analysis

The existence of a hybrid energy storage system brings a new degree of freedom to the power flow in the TEHPS, and the power supply and demand sides of HAGA should be dynamically balanced during the entire mission profile.
P T G S + P H E S S = P A D E P S · f a i r + P G D E D S · ( 1 f a i r ) ,
where f a i r is the flag that the HAGA is in flight and f a i r = 0 when travelling on the ground. In the drive state, the turbine generation system and hybrid energy storage system are acting as power sources simultaneously for the supply side when the required power is high.
P T G S = P e n g · η g e n · η r e c t P H E S S = P b a t · η c o n v + P s c · η c o n v .
where η r e c t is the efficiency of AC/DC rectifier, P H E S S represents the power of hybrid energy storage system.
For the demand side, the air-distributed electric propulsion system (ADEPS) and ground-distributed electric drive system (GDEDS) consume power as loads.
P A D E P S = n r m · P r m P G D E D S = n h m · P h m
where n r m and n h m represent the number of rotor motors and hub motors. When the required power is less than the generator side output power and the SOC of the battery in HESS is less than the initial value of 0.8, the turbine generation system adjusts the engine operating point to both power the distributed electric propulsion system and charge the remaining power to the HESS, at which P H E S S < 0 .

3.2. Energy Analysis

The energy provided by the power and energy sources is necessary to cover the HAGA energy requirements for a given air flight and ground travel cycle, so the overall energy requirements can be calculated as:
E r e q = 0 t a i r , v t o l P r e q a i r , v t o l d t E a i r , v t o l + 0 t a i r , c r u i s e P r e q a i r , c r u i s e d t E a i r , c r u i s e + 0 t g d P r e q g d d t E g d ,
where t a i r , v t o l , t a i r , c r u i s e , and t g d represent the VTOL phase, cruise phase, and ground travel time, respectively. There are various forms of energy conversion in the TEHPS such as fuel internal energy, electrical energy, and mechanical energy, and the production, loss, and consumption of energy follow the energy conservation law. Therefore, the electric energy balance equation can be expressed as:
E r m + E h m = E g e n + E b a t + E s c ,
where E r m / h m , E g e n , E b a t , and E s c indicate the electrical energy demanded by the rotor and hub motors, supplied by the generator, battery, and supercapacitor, respectively.

3.3. Weight Analysis

The weight of hybrid air–ground aircraft is closely associated with the system power and energy requirements, and the total weight M T can be computed with:
M T = M s t + M T E H P S + M l o a d M s t = k s t · M T ,
where M s t is the structure mass, k s t is the structural mass coefficient, M l o a d represents the load mass and its value is determined according to the design requirements, and M T E H P S refers to the total mass of turbo-electric hybrid propulsion system including multiple subsystem parts.
M T E H P S = M e n g + M f u e l + M g e n + M r e c t M T G S + M b a t + M s c + M c o n v M H E S S + n r m · ( M r m + M f a n ) M A D E P S + n h m · ( M h m + M w h ) M G D E D S ,
where M T G S involves the components mass of turboshaft engine M e n g , fuel M f u e l , generator M g e n , and power electronics M r e c t specifically, and can be expressed as:
M e n g = P e n g / ξ e n g , M f u e l = 0 t e n g m ˙ f u e l , c u r ( P e n g ) d t M g e n = P g e n / ξ g e n , M r e c t = P r e c t / ξ r e c t ,
where ξ e n g , ξ g e n , and ξ r e c t are the power density of the turboshaft engine, generator, and AC/DC rectifier, and t e n g indicates the operating time of turboshaft engine. In addition, the total mass of the battery and supercapacitor pack is obtained from the product of the number of series and parallel branches and the cell unit mass.
M b a t = n b a t · m b a t , c e l l = n s · n p · m b a t , c e l l M s c = N s c · m s c , c e l l = N s · N p · m s c , c e l l M c o n v = P c o n v / ξ c o n v ,
where n b a t and N s c denote the total number of battery and supercapacitor cells, and ξ c o n v is the power density of DC/DC converters.
Moreover, the mass of electric motors in the electric drive-propulsion system is determined by an empirical formula and the ducted fan mass is dictated by the blade material and its geometric characteristics.
M e m = n r m · P r m / ξ r m + n h m · P h m / ξ h m M f a n = n r m n b d 2 C b ¯ σ b 4 , M w h = n h m · m w h ,
where σ b are the number, mean chord, and average density of the blades, and m w h indicates the wheel mass which is set as a constant.

4. Size Optimization and Energy Management for TEHPS

In order to minimize the fuel and emission costs and maximize the energy conversion efficiency of the turbo-electric hybrid propulsion system in the HAGA, a size optimization method based on the genetic algorithm and a hierarchical energy management framework based on the equivalent consumption minimization strategy and fuzzy logic control are proposed in this section.

4.1. Sizing Optimization Method

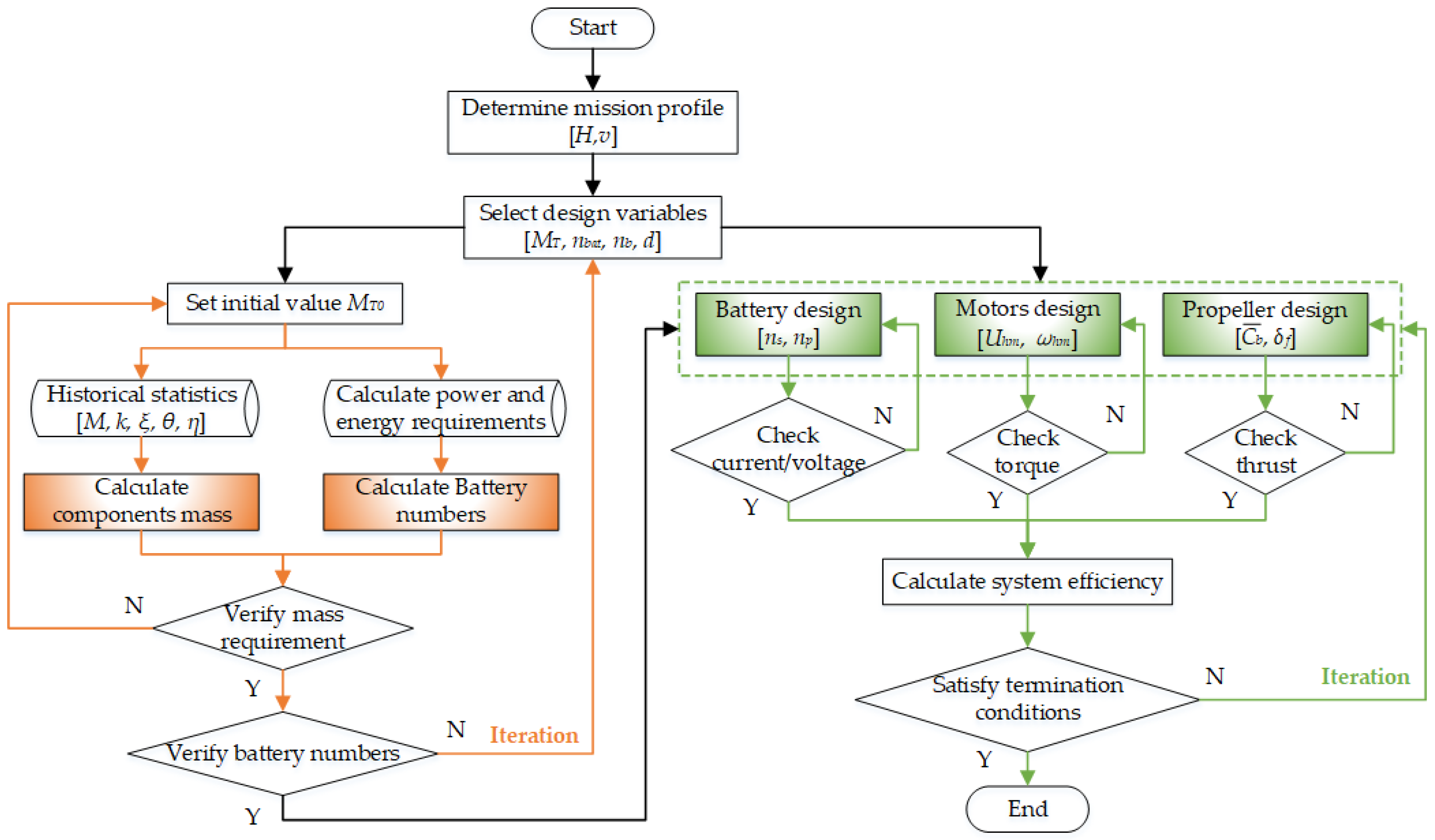
The power, energy, and mass analysis of TEHPS demonstrate that there exists a functional relationship between the components’ mass and the total power and energy. Therefore, a set of design parameters should be obtained that minimizes HAGA mass and maximizes system efficiency while meeting the power and energy requirements. The principle of TEHPS parameters design and optimization is shown in Figure 8. The optimization parameters of the genetic algorithm were set as population size PS = 20, crossover rate CR = 0.95, mutation rate MR = 0.05, and number of generations G max = 200.
On the one hand, taking the minimum total mass M T as the design objective, the equality constraint is expressed as the balance of each component’s mass. Additionally, the inequality constraint is expressed as the number of energy storage units calculated from the maximum power and energy demand is not greater than the design number.
m i n x i J = M T s . t . ( 1 k s t ) M T = n b a t m b a t , c e l l + N S C m s c , c e l l + M l o a d + M T G S + M e m + M f a n + M w h m a x P r e q a i r , v t o l , P r e q a i r , c r u i s e , P r e q g d ( P T G S + n b a t m b a t , c e l l ξ b a t η c o n v + N S C m s c , c e l l ξ s c η c o n v ) 0 ( E a i r , v t o l + E a i r , c r u i s e + E g d ) ( E g e n η r e c t + n b a t m b a t , c e l l θ b a t + N S C m s c , c e l l θ s c ) 0 .
Firstly, the mission profile height and speed are determined and design variables [ M T , n b a t , N S C , n b , d ] are selected. The initial weight is set to M T 0 and the various components’ masses are calculated based on the historical information, as indicated in Table 3. At the same time, the number of batteries and supercapacitors is calculated based on the overall power and energy requirements. The initial weight is then updated and iterated until the energy demand matches the equation constraint. Finally, the design variables are adapted to satisfy each inequality constraint to complete the static parameters optimization.
On the other hand, HAGA have long operating times and high energy requirements during the cruise flight phase, so further improvements to the ADEPS are required to improve the energy conversion efficiency. The second optimization objective is the electric propulsion efficiency and design variables are selected as [ n s , N s , U r m , ω r m , C b ¯ , δ f ] . Several inequality constraints should be fulfilled: the available thrust of ducted fans is not less than the demand thrust, the available torque of rotor motors is not less than the demand torque of ducted fans, the voltage level of the HESS is not less than the motors input voltage, and the current provided by the generator, batteries, and supercapacitors is not less than the motor operating current.
m a x x i J = T r m ω r m U r m I r m · F f V c r u i s e T f Ω f s . t . F h 2 + F v t o l 2 n f · ρ d 4 Ω f 2 C T 0 ρ d 5 Ω f 3 C P k T · U r m k E ω r m r r m 0 U r m m i n n s U b a t , c e l l , N s U s c , c e l l 0 n r m I r m [ ( n p I b a t , c e l l + N p I s c , c e l l ) + I g e n ] 0 n s n p n b a t = 0 N s N p N s c = 0 .
For the ducted fans, the pitch δ f and mean chord length C b ¯ are initially selected as design variables, and the thrust and torque coefficients are calculated based on the previous equations. According to the rotor motor power level, different types are selected to determine the back electromotive force constant k E and torque constant k T , and the output torque is calculated. At last, the output voltage and current of the HESS are calculated based on the number of batteries and supercapacitors. Parameter optimization will be completed once the calibrations of the ducted fans thrust, motors torque, HESS voltage, and current have been completed and the set system efficiency thresholds have been reached.
The genetic algorithm is adopted for the multi-objective optimization of the HAGA sizing methodology to solve for component parameters in the TEHPS that match the power, energy, and efficiency requirements. An approximate global optimum solution is considered to be obtained when the genetic algorithm terminates. In this paper, the maximum fitness value or average fitness value tends to stabilize as the termination condition within the maximum number of iterations. The simulation results indicate that in the first optimization, when the number of iteration steps is 22, the fitness value tends to be stable and the approximate optimal solution is obtained. In the second optimization, the optimization stops to obtain the optimal solution when the number of iteration steps is 50. Finally, the sizing design results obtained from the iterations are shown in Table 4.

4.2. Energy Management Framework

An energy management framework for the TEHPS is proposed in this section, which performs energy management and power allocation from both the upper system level and lower component level. The algorithm flow chart of the hierarchical energy management strategy is shown in Figure 9.

4.2.1. Upper-Level Energy Management

The upper-level energy management controller applies the equivalent fuel consumption minimization strategy to dynamically distribute the power output of the turbine power system and hybrid energy storage system. The overall system performance evaluation function can be expressed as:
m i n J = t 0 t f m ˙ f u e l ( x ( t ) , u ( t ) , t ) d t x ( t ) = [ S O C b ( t ) , S O C s c ( t ) ] , u ( t ) = [ P e n g ( t ) , s e q ( t ) , P H E S S ( t ) ] ,
where t 0 and t f indicate the start time and end time of the flight mission, and x ( t ) and u ( t ) represent the state variables and control variables. The integrated energy management controller is optimized for total fuel consumption, and ECMS can establish an equivalent relationship between the electricity spent in the HESS and the fuel consumption in the TGS.
m ˙ f u e l ( t ) = m ˙ f u e l , c u r ( t ) + m ˙ f u e l , e q v ( t ) ,
where m ˙ f u e l , c u r ( t ) and m ˙ f u e l , e q v ( t ) denote the current fuel consumption and equivalent fuel consumption, respectively, obtained by converting electrical power usage of the HESS.
m ˙ f u e l , e q v ( t ) = s e q ( t ) · P H E S S ( t ) Q f u e l , l o w ,
where s e q ( t ) represents the equivalent factor, and Q f u e l , l o w is the low calorific value of aviation fuel, which is the available energy contained per unit mass of fuel, Q f u e l , l o w = 48,140 KJ/kg.
Inherently, the ECMS is a heuristic for optimal control and is equivalent to Pontryagin’s minimum principle (PMP) [59], computed by solving two-point side problems for differential or difference equations derived from PMP, discretizing control variables and establishing equations and inequality relationships based on state space analysis. The equivalence factor denotes the efficiency chain in the interconversion of fuel and electricity, which varies with the operating conditions of the TEHPS. Regardless of charging and discharging losses, the equivalence factor s e q can be taken equivalently to the co-variable λ in the PMP. Set the range of s e q [ 2 , 4.5 ] according to the simulation experience, and initially s e q 0 = 3. The bisection method is applied to iterate continuously, and the value is determined according to the relationship between the equivalence factor and SOC difference and fuel consumption. In addition, the bisection method converges at s e q = 3.6, taking this value as the constant value for the subsequent cycle.
Specifically, the powertrain state parameters and constraint ranges are first imported and the control interval is discretized. For each control vector, the current fuel consumption and equivalent fuel consumption are calculated, and the P H E S S that minimizes the total fuel consumption is picked, thus completing the design and calculation of the local ECMS optimization.

4.2.2. Lower-Level Energy Management

Lower-level energy management is embodied in the component-level power split strategy for hybrid energy storage systems. Batteries have excellent energy characteristics but can be limited by their power characteristics, whereas a supercapacitor can provide high power in a short time period. Therefore, during the VTOL phases of HAGA, the high-frequency component of required power can be handled by a supercapacitor pack, reducing the impact of high current discharge on the battery and extending its life cycle.
Fuzzy logic control is highly robust when measuring imprecise dynamic characteristics and is, therefore, useful for distributing the output power of the individual energy storage units. The HESS power P H E S S , the state of charge of battery pack S O C b and supercapacitor pack S O C s c are set as fuzzy input variables, while the power split factor f p is given as a fuzzy output variable.
P H E S S ( t ) = P b a t ( t ) · η c o n v + P s c ( t ) · η c o n v P b a t ( t ) = P H E S S ( t ) · f p , P s c ( t ) = P H E S S ( t ) · ( 1 f p ) .
A fuzzy logic controller involves determining the variable domain, identifying the variable membership function, and designing fuzzy rules. In order to improve the control accuracy, the affiliation function of four fuzzy variables is combined with some non-uniformly distributed functions including generalized bell-shaped, Gaussian-type, and Z/S-shaped, and the input/output affiliation functions are shown in Figure 10. For the three-input one-output controller, the input variable fuzzy domain of the HESS power P H E S S is [0, 1], and its fuzzy subset is VS , S , M , L , VL ; the battery S O C b and supercapacitor S O C s c both have a fuzzy domain of [0, 100] and a fuzzy subset of S , M , L . Furthermore, the fuzzy domain of the output variable f p is [0, 1] and its fuzzy subset is VS , S , M , L , VL , where VS, S, M, L, and VL denote very small, small, medium, large, and very large variable values, respectively.
In accordance with expert control experience and component characteristics, the fuzzy logic rules are designed as shown in Table 5. After the fuzzy calculation of battery and supercapacitor power, the HESS effective power value is found and transferred back to the upper-level controller input port until the optimal control sequence is obtained.

5. Results and Discussion

5.1. Flight Mission Profile of HAGA

In order to better demonstrate the application potential of HAGA using a turbo-electric hybrid propulsion system, an air–ground amphibious mission profile is selected as the working condition. In the software simulation in Simcenter AMEsim, the simulation time is 3600 s with a set step size of 0.2 s. As shown in Figure 11, the flight mission profiles I and II include vertical take-off, cruise, vertical landing, and NEDC (New European Driving Cycle) phases. The NEDC consists of four urban cycles and one suburban cycle, the former at speeds up to 50 km/h and a maximum acceleration of 1.042 m / s 2 , mainly consisting of idle, start, acceleration, and deceleration stop operations. The latter has a high speed of up to 120 km/h and a maximum acceleration of 0.833 m / s 2 [60].
The corresponding speed and altitude curve can be seen in Figure 12a, where the vertical take-off phase has a Z-axis climb speed of 5 m/s, achieving a 900 m cruising flight altitude in 180 s, and the vertical landing speed of 3.8 m/s. The cruise flight speed is 60 m/s and the NEDC ground travel cycle simulates urban conditions with a maximum speed of 120 km/h. The ideal required power curve corresponding to the amphibious mission profile is obtained from the power analysis in the previous sector, where the required power for Mission I is large, but the change tendency is smooth, with the maximum required power during the vertical take-off phase at approximately 557 kW and the cruise power at approximately 258 kW. Additionally, the power for Mission II changes frequently, as shown in Figure 12b, with a maximum value of 187 kW at the highest drive speed.

5.2. Simulation Results and Analysis

According to the parameters of the HAGA’s flight altitude, flight speed, and required power, a simulation platform for a turbine-electric hybrid propulsion system is established on the basis of Simceter AMEsim software. The feasibility of the application of the TEHPS and HESS on HAGA, the effectiveness of size optimization, and energy management strategy is explored at both general and partial indicators.

5.2.1. System-Level Analysis

The overall indicators cover parameters such as the output power of each subsystem, HESS energy and power ratio, total fuel consumption, and pollutant emissions. The required TEHPS power, TGS, and HESS provided are illustrated in Figure 13. During phases such as vertical take-off and landing where the system required power is high, the TGS and HESS work together to supply power. At the start of the cruise phase, the SOC of the HESS is low and the turboshaft engine continues to maintain high power output until the SOC recovers in the high charge interval, after which only the engine provides demand power. In addition, the ground NEDC starts with less power, the turboshaft engine remains charged for the HESS, and when fully charged the engine adjusts its low power output to track the ground drive power requirement. Therefore, the HESS appropriately acts as a power buffer in the TEHPS, discharging at the VTOL phase to make up for the power lack and absorbing engine power to recharge itself during the first half cruise cycle and NEDC.
The contribution of the hybrid energy storage system under the specific mission profile is measured in terms of the energy ratio and the power ratio, as shown in Figure 14. The former represents the ratio of HESS electrical energy to the total required energy, and the latter denotes the ratio of HESS output power to the required power for propulsion. It can be noted that the HESS can provide 10.85% of the overall energy, with a peak of 29% in terms of instantaneous energy ratio. The HESS output power ratio has a large value in the VTOL phase, with a maximum value of 33.56%, reflecting the importance of the HESS in the output energy and power of the TEHPS.
The system-level evaluation metrics mainly reflect the overall fuel consumption and CO 2 emissions, and the fuel consumption curve of the hybrid and oil-powered AGA under the air–ground amphibious mission profile are shown in Figure 15. The curves tend to increase linearly in segments, with a large slope and a significant increase in fuel consumption during the VTOL and cruise flight phases, and it increases slowly during the ground drive. Calculations show that the HAGA consumed 57.4 kg fuel under Mission I, with a total fuel consumption of 72.63 kg, however, the oil-powered AGA consumed 79.42 kg under Mission I, with a total fuel consumption of 92.88 kg.
To verify the potential of the hybrid combination form for air–ground aircraft applications, the total mass, fuel consumption, and pollutant emissions of a purely oil-powered aircraft are calculated for the identical mission and power level. The total weight of the oil-powered AGA can be estimated according to Equation (27), assuming the same structural mass factor and load mass. In contrast to the TEHPS, the oil-powered AGA powertrain involves a higher power turboshaft engine, multi-stage gearbox, and propulsion units, eliminating the generator, motors, hybrid energy storage system, and power electronics. Calculations show that the total mass of the oil-powered AGA powertrain is lighter at 1900 kg, a reduction of 10.53% compared to the TEHPS. Therefore, as shown in Table 6, a hybrid AGA can save 21.80% of fuel consumption and CO 2 emissions at a sacrifice of 10.53% of total weight compared to the oil-powered AGA, meeting the research objectives of energy saving and emission reduction.

5.2.2. Component-Level Analysis

For component-level metrics, the analysis concentrates on the operational status and performance advantages of the turboshaft engine and the hybrid energy storage system. The turboshaft engine is the main power source of the TEHPS, incorporating several mechanical components and temperature control components. The power turbine is an essential mechanical component in the connection between the turboshaft engine and generator, so the dynamic characteristics of the turboshaft engine are characterized by analyzing its speed and torque curves. Setting the power turbine rotational speed at 20,600 rpm, the variation of its speed and torque for different output power of turboshaft engine is shown in Figure 16. The torque response follows the same trend as the power variation. Importantly, the power turbine operates at a constant speed during steady-state operation, and at a slight fluctuation rate during transient surges, which is beneficial for turbine life.
The limits for the turbine entry temperature, exhaust gas temperature, and compressor discharge temperature are given in Section 2.1.1. As shown in Figure 17, the results demonstrate that the three profiles are consistent with the trend of the gas turbine power profile and stay within the maximum allowable range. Turbines, compressors, and combustion chamber temperatures below the preset values also indicate that the recuperated turboshaft engine can operate properly and respond quickly under the air–ground amphibious mission.
A comparison of the characteristics of single and hybrid energy storage in the TEHPS was conducted, involving the state of charge of each storage component and the trend of voltage and current profile. The SOC variation curve is shown in Figure 18, initial SOC b / s c = 80 % , and the trend of the battery SOC b variation in hybrid and single energy storage systems is consistent, and both satisfy that the lower limit of SOC b not less than 20%. The supercapacitor can respond instantaneously and quickly to the battery charge and discharge until the battery stabilizes input or output, which is evident during the VTOL and NEDC ground phases. In addition, due to the high power output of the turboshaft engine during the first half cycle of cruise and NEDC phases, the battery SOC b is increased, and both the battery and supercapacitor charges reach reusable values at the end of the air–ground amphibious mission.
Specifically, the trend in voltage variation between the hybrid and single storage systems can be seen in Figure 19a, with a DC bus voltage of 800 V. The maximum fluctuation range of the DC bus voltage is 25% above and below the nominal value, so the data points are within the tolerance range. However, the number of battery transient charges and discharges is higher in the single ESS and the bus voltage oscillation is significant, which is detrimental to aircraft robustness. The current curve of the HESS can be observed in Figure 19b, and the supercapacitor pack can follow the trend of the required current when the current changes abruptly, providing a current with an amplitude of less than 100 A within 10 s. The battery pack has a response time of approximately 30 s, during which the load current is supplied together with the supercapacitor pack, which can reduce the impact of sudden high current on the battery and prolong its life cycle.
Moreover, due to the mass-sensitive nature of the aircraft, the comparison of the weight and volume characteristics in the single and hybrid energy storage systems is shown in Table 7. The results reveal that the combination form of battery and supercapacitor can reduce the total mass by 8.1% and the volume by 3.77% compared to a single battery pack, highlighting the energy and power density benefits of the HESS.

6. Conclusions

Facing the electrification and energy-saving trends in the aviation industries, hybrid air–ground aircraft with air flight and ground driving capabilities is one of the promising solutions. This paper is dedicated to researching the architectural composition, sizing design, and energy management of an HAGA that can perform complex tasks such as VTOL and air–ground amphibious flight. The turbo-electric hybrid propulsion system has been determined based on a high-power turboshaft engine and a hybrid energy form of battery and supercapacitor, combined with the distributed electric drive-propulsion units. For the air–ground amphibious mission profile, power calculation, energy analysis, and weight estimation are carried out for the different flight phases. Owing to obtaining the optimum take-off weight and the best electric propulsion efficiency in the cruise phase, the design parameters including the number of battery and supercapacitor cells, the diameter and number of ducted fans, etc., are optimized iteratively based on a genetic algorithm. In addition, a top-down energy management framework has been developed to optimize fuel consumption and pollutant emissions, applying the ECMS and FLC methods to system-level and component-level energy management, respectively. Simulation results show that the TEHPS applying the above size design and energy management strategies can achieve a 21.80% reduction in fuel consumption and CO 2 emissions at the expense of a 10.53% increase in the whole aircraft mass, compared to the oil-only powertrain system. Moreover, the critical temperature parameters TET, EGT, and CDT of the turboshaft engine are in line with the trend of the power curve and within the threshold range. The hybrid energy storage system can account for up to 29% and 33.56% of the energy and power ratio in the TEHPS, and it is feasible to reduce the mass by 8.1% and the volume by 3.77% compared to the single ESS while reducing voltage fluctuation and maintaining stability. The proposed system configuration, sizing methodology, and energy management control strategies can provide the theoretical basis for the wider application of HAGA in the future. A comparative analysis of existing sizing optimization methods and energy management strategies for multiple profiles will be presented later to determine the best option for HAGA.

Author Contributions

Conceptualization and methodology, M.B. and W.Y.; software, M.B.; validation, J.L.; formal analysis, M.B.; investigation, M.K. (Marek Kosuda); resources, W.Y. and J.L.; data curation, M.B.; writing—original draft preparation, M.B.; writing—review and editing, M.B. and L.F.; visualization, M.K. (Miroslav Kelemen); supervision, W.Y. and M.K. (Miroslav Kelemen). All authors have read and agreed to the published version of the manuscript.

Funding

This research received no external funding.

Institutional Review Board Statement

Not applicable.

Informed Consent Statement

Not applicable.

Data Availability Statement

Not applicable.

Conflicts of Interest

The authors declare no conflict of interest.

Abbreviations

The following abbreviations are used in this manuscript:
HAGAHybrid Air–Ground Aircraft
TEHPSTurbo-Electric Hybrid Propulsion System
TGSTurbine Generation System
HESSHybrid Energy Storage System
ADEPSAir-Distributed Electric Propulsion System
GDEDSGround-Distributed Electric Drive System
VTOLVertical Take-Off and Landing
NEDCNew European Driving Cycle
GAGenetic Algorithm
EMSEnergy Management Strategy
ECMSEquivalent Consumption Minimum Strategy
SOCState Of Charge
TETTurbine Entry Temperature
EGTExhaust Gas Temperature
CDTCompressor Discharge Temperature

References

  1. Bruner, S.; Baber, S.; Harris, C.; Caldwell, N.; Keding, P.; Rahrig, K.; Pho, L.; Wlezian, R. NASA N+3 Subsonic Fixed Wing Silent Efficient Low-Emissions Commercial Transport (SELECT) Vehicle Study; NASA: Washington, DC, USA, 2010. [Google Scholar]
  2. Krein, A.; Williams, G. Flightpath 2050: Europe’s vision for aeronautics. In Innovation for Sustainable Aviation in a Global Environment, Proceedings of the Sixth European Aeronautics Days, Madrid, Spain, 30 March–1 April 2012; IOS Press: Amsterdam, The Netherlands, 2012. [Google Scholar]
  3. Wang, Y.; Guo, C.H.; Chen, X.J.; Jia, L.Q.; Guo, X.N.; Chen, R.S.; Zhang, M.S.; Chen, Z.Y.; Wang, H.D. Carbon peak and carbon neutrality in China: Goals, implementation path and prospects. China Geol. 2021, 4, 720–746. [Google Scholar] [CrossRef]
  4. Rajashekara, K.; Wang, Q.; Matsuse, K. Flying cars: Challenges and propulsion strategies. IEEE Electrif. Mag. 2016, 4, 46–57. [Google Scholar] [CrossRef]
  5. Ahmed, S.S.; Hulme, K.F.; Fountas, G.; Eker, U.; Benedyk, I.V.; Still, S.E.; Anastasopoulos, P.C. The flying car—Challenges and strategies toward future adoption. Front. Built Environ. 2020, 6, 106. [Google Scholar] [CrossRef]
  6. Postorino, M.N.; Sarné, G.M.L. Reinventing mobility paradigms: Flying car scenarios and challenges for urban mobility. Sustainability 2020, 12, 3581. [Google Scholar] [CrossRef]
  7. Pan, G.; Alouini, M.S. Flying car transportation system: Advances, techniques, and challenges. IEEE Access 2021, 9, 24586–24603. [Google Scholar] [CrossRef]
  8. Vahana: Our Single-Seat eVTOL Demonstrator. Available online: https://www.airbus.com/en/urbanairmobility/cityairbus-nextgen/vahana (accessed on 19 October 2022).
  9. CityAirbus NextGen. Available online: https://www.airbus.com/en/innovation/zero-emission/urban-air-mobility/cityairbus-nextgen (accessed on 19 October 2022).
  10. Electric Aerial Ridesharing. Available online: https://www.jobyaviation.com/ (accessed on 19 October 2022).
  11. Terrafugia Inc. Launches New Brand and Commercial UAV. Available online: https://terrafugia.com/all/terrafugia-inc-launches-new-brand-and-commercial-uav/ (accessed on 19 October 2022).
  12. Bell Reveals a Surprisingly Down-to-Earth Air Taxi. Available online: https://www.wired.com/story/bell-nexus-air-taxi-flying-car/ (accessed on 19 October 2022).
  13. WD-1. Available online: https://detroitflyingcars.com/specifications/ (accessed on 19 October 2022).
  14. Friedrich, C.; Robertson, P. Hybrid-electric propulsion systems for aircraft. In Proceedings of the 11th International Energy Conversion Engineering Conference, San Jose, CA, USA, 14–17 July 2013; p. 3806. [Google Scholar]
  15. Ye, X.I.; Savvarisal, A.; Tsourdos, A.; Zhang, D.; Jason, G.U. Review of hybrid electric powered aircraft, its conceptual design and energy management methodologies. Chin. J. Aeronaut. 2021, 34, 432–450. [Google Scholar]
  16. Bravo, G.M.; Praliyev, N.; Veress, Á. Performance analysis of hybrid electric and distributed propulsion system applied on a light aircraft. Energy 2021, 214, 118823. [Google Scholar] [CrossRef]
  17. Snyder, C.A.; Tong, M.T. Modeling turboshaft engines for the revolutionary vertical lift technology project. In Proceedings of the Annual Forum and Technology Display: The Future of Vertical Flight (GRC-E-DAA-TN66991), Philadelphia, PA, USA, 13–16 May 2019. [Google Scholar]
  18. Petrochenkov, A.B.; Romodin, A.V.; Leizgold, D.Y.; Semenov, A.S. Modeling power-supply systems with gas-turbine units as energy sources. Russ. Electr. Eng. 2020, 91, 673–680. [Google Scholar] [CrossRef]
  19. Donateo, T.; Cucciniello, L.; Strafella, L.; Ficarella, A. Control oriented modelling of a turboshaft engine for hybrid electric urban air-mobility. In Proceedings of the E3S Web of Conferences, Rome, Italy, 15–16 September 2020; EDP Sciences: Les Ulis, France, 2020; Volume 197, p. 05003. [Google Scholar]
  20. Alrashed, M.; Nikolaidis, T.; Pilidis, P.; Jafari, S. Utilisation of turboelectric distribution propulsion in commercial aviation: A review on NASA’s TeDP concept. Chin. J. Aeronaut. 2021, 34, 48–65. [Google Scholar] [CrossRef]
  21. Campagna, N.; Castiglia, V.; Damiano, A.; Di Noia, L.P.; Miceli, R.; Di Tommaso, A.O. A Hybrid Energy Storage Sizing for a Vertical Take-off and Landing Electric Aircraft. In Proceedings of the IECON 2021–47th Annual Conference of the IEEE Industrial Electronics Society, Toronto, ON, Canada, 13–16 October 2021; pp. 1–6. [Google Scholar]
  22. Cheng, L.; Zhang, F.; Liu, S.; Zhang, Z. Configuration method of hybrid energy storage system for high power density in More Electric Aircraft. J. Power Sources 2020, 445, 227322. [Google Scholar] [CrossRef]
  23. Li, J.; Zou, W.; Yang, Q.; Yi, F.; Bai, Y.; Wei, Z.; He, H. Size optimization and power allocation of a hybrid energy storage system for frequency service. Int. J. Electr. Power Energy Syst. 2022, 141, 108165. [Google Scholar] [CrossRef]
  24. Li, J.; Sun, T.; Huang, X.; Ma, L.; Lin, Q.; Chen, J.; Leung, V.C. A memetic path planning algorithm for unmanned air/ground vehicle cooperative detection systems. IEEE Trans. Autom. Sci. Eng. 2021, 19, 2724–2737. [Google Scholar] [CrossRef]
  25. Zhao, J.; Yang, C.; Wang, W.; Xu, B.; Li, Y.; Yang, L.; Zhu, H.; Xiang, C. A game-learning-based smooth path planning strategy for intelligent air-ground vehicle considering mode switching. IEEE Trans. Transp. Electrif. 2022. [Google Scholar] [CrossRef]
  26. Dai, H.; Bian, H.; Li, C.; Wang, B. UAV-aided wireless communication design with energy constraint in space-air-ground integrated green IoT networks. IEEE Access 2020, 8, 86251–86261. [Google Scholar] [CrossRef]
  27. Liu, X.; Wu, Y.; Duan, J. Optimal sizing of a series hybrid electric vehicle using a hybrid genetic algorithm. In Proceedings of the 2007 IEEE International Conference on Automation and Logistics, Jinan, China, 18–21 August 2007; pp. 1125–1129. [Google Scholar]
  28. Xie, Y.; Savvaris, A.; Tsourdos, A. Sizing of hybrid electric propulsion system for retrofitting a mid-scale aircraft using non-dominated sorting genetic algorithm. Aerosp. Sci. Technol. 2018, 82, 323–333. [Google Scholar] [CrossRef]
  29. Economou, J.T.; Tsourdos, A.; Wang, S. Design of a distributed hybrid electric propulsion system for a light aircraft based on genetic algorithm. In Proceedings of the AIAA Propulsion and Energy 2019 Forum, Indianapolis, IN, USA, 19–22 August 2019; p. 4305. [Google Scholar]
  30. De Vries, R.; Brown, M.; Vos, R. Preliminary sizing method for hybrid-electric distributed-propulsion aircraft. J. Aircr. 2019, 56, 2172–2188. [Google Scholar] [CrossRef]
  31. Finger, D.F.; Bil, C.; Braun, C. Initial sizing methodology for hybrid-electric general aviation aircraft. J. Aircr. 2020, 57, 245–255. [Google Scholar] [CrossRef]
  32. Finger, D.F.; Götten, F.; Braun, C.; Bil, C. Mass, primary energy, and cost: The impact of optimization objectives on the initial sizing of hybrid-electric general aviation aircraft. CEAS Aeronaut. J. 2020, 11, 713–730. [Google Scholar] [CrossRef]
  33. Chakraborty, I.; Miller, N.S.; Mishra, A.A. Sizing and Analysis of a Tilt-Wing Aircraft with All-Electric and Hybrid-Electric Propulsion Systems. In Proceedings of the AIAA SCITECH 2022 Forum, San Diego, CA, USA, 3–7 January 2022; p. 1515. [Google Scholar]
  34. Chakraborty, I.; Mishra, A.A.; Miller, N.S.; Dommelen, D.V.; Anemaat, W.A. Design and Sizing of a Dual-Purpose Hybrid-Electric Ducted Fan Lift-Plus-Cruise Aircraft. In Proceedings of the AIAA SCITECH 2022 Forum, San Diego, CA, USA, 3–7 January 2022; p. 1516. [Google Scholar]
  35. Lee, D.; Lim, D.; Yee, K. Generic Design Methodology for Vertical Takeoff and Landing Aircraft with Hybrid-Electric Propulsion. J. Aircraft 2022, 59, 278–292. [Google Scholar] [CrossRef]
  36. Wang, W.; Chen, Y.; Yang, C.; Li, Y.; Xu, B.; Huang, K.; Xiang, C. An efficient optimal sizing strategy for a hybrid electric air-ground vehicle using adaptive spiral optimization algorithm. J. Power Sources 2022, 517, 230704. [Google Scholar] [CrossRef]
  37. Wang, W.; Chen, Y.; Yang, C.; Li, Y.; Xu, B.; Xiang, C. An enhanced hypotrochoid spiral optimization algorithm based intertwined optimal sizing and control strategy of a hybrid electric air-ground vehicle. Energy 2022, 2022, 124749. [Google Scholar] [CrossRef]
  38. Ma, R.; Yuan, M.; Zhou, Y.; Zhang, Y.; Yang, F. Energy Management Strategy of Distributed Electric Propulsion Aircraft Hybrid Power System based on State Machine. In Proceedings of the IECON 2021–47th Annual Conference of the IEEE Industrial Electronics Society, Toronto, ON, Canada, 13–16 October 2021; pp. 1–6. [Google Scholar]
  39. Han, K.; Qian, H.; Zhang, Q.; Liu, L.; Hu, X. Optimization of energy management system for fuel-cell/battery hybrid power in unmanned aerial vehicle. In Proceedings of the 2019 22nd International Conference on Electrical Machines and Systems (ICEMS), Harbin, China, 11–14 August 2019; pp. 1–6. [Google Scholar]
  40. Zhang, X.; Liu, L.; Dai, Y.; Lu, T. Experimental investigation on the online fuzzy energy management of hybrid fuel cell/battery power system for UAVs. Int. J. Hydrogen Energy 2018, 43, 10094–10103. [Google Scholar] [CrossRef]
  41. Donateo, T.; Terragno, A.; Ficarella, A. An optimized fuzzy logic for the energy management of a hybrid electric air-taxi. E3S Web Conf. 2021, 312, 07004. [Google Scholar]
  42. Donateo, T.; De Pascalis, C.L.; Strafella, L.; Ficarella, A. Off-line and on-line optimization of the energy management strategy in a Hybrid Electric Helicopter for urban air-mobility. Aerosp. Sci. Technol. 2021, 113, 106677. [Google Scholar] [CrossRef]
  43. Donateo, T.; de Pascalis, C.L.; Strafella, L.; Ficarella, A. Optimal Energy Management of a Hybrid Electric Helicopter for Urban Air-Mobility. In Proceedings of the IOP Conference Series: Materials Science and Engineering, Sanya, China, 12–14 November 2021; IOP Publishing: Bristol, UK, 2021; Volume 1024, p. 012074. [Google Scholar]
  44. Misley, A.; D’Arpino, M.; Ramesh, P.; Canova, M. A real-time energy management strategy for hybrid electric aircraft propulsion systems. In Proceedings of the 2021 AIAA/IEEE Electric Aircraft Technologies Symposium (EATS), San Diego, CA, USA, 12–16 June 2021; pp. 1–11. [Google Scholar]
  45. Doff-Sotta, M.; Cannon, M.; Bacic, M. Predictive energy management for hybrid electric aircraft propulsion systems. IEEE Trans. Control Syst. Technol. 2022. [Google Scholar] [CrossRef]
  46. Xie, Y.; He, S.; Savvaris, A.; Tsourdos, A.; Zhang, D.; Xie, A. Convexification in energy optimization of a hybrid electric propulsion system for aerial vehicles. Aerosp. Sci. Technol. 2022, 123, 107509. [Google Scholar] [CrossRef]
  47. Wei, Z.; Ma, Y.; Xiang, C.; Liu, D. Power Prediction-Based Model Predictive Control for Energy Management in Land and Air Vehicle with Turboshaft Engine. Complexity 2021, 2021, 2953241. [Google Scholar] [CrossRef]
  48. Zhu, J.; Chen, L.; Wang, X.; Yu, L. Bi-level optimal sizing and energy management of hybrid electric propulsion systems. Appl. Energy 2020, 260, 114134. [Google Scholar] [CrossRef]
  49. Xie, Y.; Savvaris, A.; Tsourdos, A. Fuzzy logic based equivalent consumption optimization of a hybrid electric propulsion system for unmanned aerial vehicles. Aerosp. Sci. Technol. 2019, 85, 13–23. [Google Scholar] [CrossRef]
  50. Bai, M.; Yang, W.; Song, D.; Kosuda, M.; Kelemen, M. Equivalent Consumption Minimization Strategy based on fuzzy logic control for the energy management of hybrid Unmanned Aerial Vehicle. In Proceedings of the International Conference on Applied Energy 2021, Virtual, 29 November–5 December 2021. [Google Scholar]
  51. Roumeliotis, I.; Nikolaidis, T.; Pachidis, V.; Broca, O.; Unlu, D. Dynamic simulation of a rotorcraft hybrid engine in Simcenter Amesim. In Proceedings of the European Rotorcraft Forum, Delft, The Netherlands, 18–21 September 2018. [Google Scholar]
  52. Ballin, M.G. A High Fidelity Real-Time Simulation of a Small Turboshaft Engine; NASA: Washington, DC, USA, 1988. [Google Scholar]
  53. Khaligh, A.; Li, Z. Battery, ultracapacitor, fuel cell, and hybrid energy storage systems for electric, hybrid electric, fuel cell, and plug-in hybrid electric vehicles: State of the art. IEEE Trans. Veh. Technol. 2010, 59, 2806–2814. [Google Scholar] [CrossRef]
  54. Schiffer, J.; Linzen, D.; Sauer, D.U. Heat generation in double layer capacitors. J. Power Sources 2006, 160, 765–772. [Google Scholar] [CrossRef]
  55. Dekterev, A.A.; Dekterev, A.A.; Dekterev, D.A.; Goryunov, Y.N. Investigation of the effects of end faces design on parameters of cycloidal rotor. In Journal of Physics: Conference Series; IOP Publishing: Bristol, UK, 2018; Volume 1105, p. 012029. [Google Scholar]
  56. Mahmuddin, F. Rotor blade performance analysis with blade element momentum theory. Energy Procedia 2017, 105, 1123–1129. [Google Scholar] [CrossRef]
  57. Tyan, M.; Van Nguyen, N.; Kim, S.; Lee, J.W. Comprehensive preliminary sizing/resizing method for a fixed wing–VTOL electric UAV. Aerosp. Sci. Technol. 2017, 71, 30–41. [Google Scholar] [CrossRef]
  58. Zong, J.; Zhu, B.; Hou, Z.; Yang, X.; Zhai, J. Evaluation and comparison of hybrid wing VTOL UAV with four different electric propulsion systems. Aerospace 2021, 8, 256. [Google Scholar] [CrossRef]
  59. Onori, S.; Serrao, L.; Rizzoni, G. Hybrid Electric Vehicles: Energy Management Strategies; Springer: Berlin, Germany, 2015. [Google Scholar]
  60. Armas, O.; García-Contreras, R.; Ramos, Á. Impact of alternative fuels on performance and pollutant emissions of a light duty engine tested under the new European driving cycle. Appl. Energy 2013, 107, 183–190. [Google Scholar] [CrossRef]
Figure 1. Three views of hybrid air–ground aircraft in different directions.
Figure 1. Three views of hybrid air–ground aircraft in different directions.
Aerospace 09 00764 g001
Figure 2. Powertrain architecture of turbo-electric hybrid propulsion system in HAGA.
Figure 2. Powertrain architecture of turbo-electric hybrid propulsion system in HAGA.
Aerospace 09 00764 g002
Figure 3. Generator model and its external control diagram.
Figure 3. Generator model and its external control diagram.
Aerospace 09 00764 g003
Figure 4. Configuration of the battery pack, supercapacitor pack, and bi-directional DC/DCs in the hybrid energy storage system.
Figure 4. Configuration of the battery pack, supercapacitor pack, and bi-directional DC/DCs in the hybrid energy storage system.
Aerospace 09 00764 g004
Figure 5. Test measurement and simulation results of 2.3 Ah battery cell (current, voltage, temperature, and SOC).
Figure 5. Test measurement and simulation results of 2.3 Ah battery cell (current, voltage, temperature, and SOC).
Aerospace 09 00764 g005
Figure 6. Configuration of distributed electric drive-propulsion units.
Figure 6. Configuration of distributed electric drive-propulsion units.
Aerospace 09 00764 g006
Figure 7. Schematic diagram of ducted fans module and its working principle.
Figure 7. Schematic diagram of ducted fans module and its working principle.
Aerospace 09 00764 g007
Figure 8. Sizing methodology schematic of the TEHPS.
Figure 8. Sizing methodology schematic of the TEHPS.
Aerospace 09 00764 g008
Figure 9. Hierarchical energy management framework of the TEHPS.
Figure 9. Hierarchical energy management framework of the TEHPS.
Aerospace 09 00764 g009
Figure 10. Membership functions of input and output variables in FLC.
Figure 10. Membership functions of input and output variables in FLC.
Aerospace 09 00764 g010
Figure 11. Flight mission profile for hybrid air–ground aircraft.
Figure 11. Flight mission profile for hybrid air–ground aircraft.
Aerospace 09 00764 g011
Figure 12. Speed, altitude, and required power curve of HAGA in the air–ground amphibious mission.
Figure 12. Speed, altitude, and required power curve of HAGA in the air–ground amphibious mission.
Aerospace 09 00764 g012
Figure 13. Demand-side and supply-side power profiles of the TEHPS.
Figure 13. Demand-side and supply-side power profiles of the TEHPS.
Aerospace 09 00764 g013
Figure 14. Energy and power ratios of HESS in the TEHPS under the air–ground amphibious mission.
Figure 14. Energy and power ratios of HESS in the TEHPS under the air–ground amphibious mission.
Aerospace 09 00764 g014
Figure 15. Fuel consumption comparison of the hybrid and oil-powered AGA under the air–ground amphibious mission.
Figure 15. Fuel consumption comparison of the hybrid and oil-powered AGA under the air–ground amphibious mission.
Aerospace 09 00764 g015
Figure 16. Speed and torque response curves of power turbine in the turboshaft engine.
Figure 16. Speed and torque response curves of power turbine in the turboshaft engine.
Aerospace 09 00764 g016
Figure 17. Temperature profile of turbine entry, exhaust gas, and compressor discharge in the turboshaft engine.
Figure 17. Temperature profile of turbine entry, exhaust gas, and compressor discharge in the turboshaft engine.
Aerospace 09 00764 g017
Figure 18. The SOC of energy storage devices in the single and hybrid ESS.
Figure 18. The SOC of energy storage devices in the single and hybrid ESS.
Aerospace 09 00764 g018
Figure 19. Voltage and current curve of energy storage devices in the single and hybrid ESS.
Figure 19. Voltage and current curve of energy storage devices in the single and hybrid ESS.
Aerospace 09 00764 g019
Table 1. Basic parameters of hybrid air–ground aircraft.
Table 1. Basic parameters of hybrid air–ground aircraft.
TitleValueModeTitleValueMode
Gravity acceleration g 9.8 m / s 2 Air/groundWheel radius0.4/0.25 mGround
Rolling resistance coefficient C r 0.02GroundTransmission efficiency1Ground
Air drag coefficient C ad 0.5Air/groundAircraft mass2000 kgAir
Active area S 8.75 m 2 GroundCarried fuel mass100 kgAir/ground
Equivalent active area S c 12.5 m 2 AirNumber of ducted fans/wheels4Air/ground
Mass conversion factor δ 1GroundAir density ρ 1.22 kg / m 3 Air/ground
Table 2. Basic parameters of battery and supercapacitor.
Table 2. Basic parameters of battery and supercapacitor.
TypeTitleValueUnitTypeTitleValueUnit
BatteryRated capacity2.3AhSupercapacitorRated capacity450F
Cell mass0.07kgCell mass0.018kg
Material density2028 kg / m 3 Material density1768 kg / m 3
Thermal conductivity1.5W/m/KThermal conductivity15W/m/K
Voltage range[2, 3.6]VNominal voltage3.8V
Temperature range[−30, 60]degCTemperature range[−30, 60]degC
Table 3. Historical statistics of components’ parameters.
Table 3. Historical statistics of components’ parameters.
TitleValueUnitTitleValueUnit
Turboshaft engine power density3kW/kgLoad mass200kg
Battery cell mass0.07kgGenerator power density3kW/kg
Battery energy density θ b a t 180Wh/kgRotor/hub motor power density3kW/kg
Battery power density ξ b a t 1000W/kgWheel mass10/15kg
Supercapacitor cell mass0.018kgRectifier/converter efficiency0.95-
Supercapacitor energy density θ s c 8.55Wh/kgRectifier/converter power density8kW/kg
Supercapacitor power density ξ s c 3000W/kgStructural mass coefficient0.4-
Table 4. Optimization results of sizing design.
Table 4. Optimization results of sizing design.
TitleValueTitleValue
Total mass2100 kgSupercapacitor number2321
Blade number3Supercapacitor series number211
Ducted fans diameter1.5 mSupercapacitor parallel number11
Battery number1250Rotor motor speed3200 rpm
Battery series number250Motor voltage800 V
Battery parallel number5Mean chord length0.1125 m
Table 5. Fuzzy logic control rules.
Table 5. Fuzzy logic control rules.
SOC b SOC sc P HESS
VSSMLVL
SOC b = SSVLLMMM
MVLVLLLM
LVLVLLLM
SOC b = MSVLVLLSS
MVLVLVLMS
LVLVLLMS
SOC b = LSVLLMVSVS
MVLVLLMS
LVLVLVLLM
Table 6. Total performance parameters of the TEHPS.
Table 6. Total performance parameters of the TEHPS.
TypeParameterValueUnitPercent (%)
Oil-powered AGAFuel consumption92.88kg-
CO 2 emission292.57kg-
Total mass1900kg-
Hybrid AGAFuel consumption72.63kg−21.80%
CO 2 emission228.78kg−21.80%
Total mass2100kg+10.53%
Table 7. Comparative analysis of energy storage system quality and volume.
Table 7. Comparative analysis of energy storage system quality and volume.
TypeStorageWeightVolumeTotal WeightPercentTotal VolumePercent
Single ESSBattery140 kg69 L140 kg-69 L-
Hybrid ESSBattery87.5 kg43.1 L128.68 kg−8.1%66.4 L−3.77%
Supercapacitor41.18 kg23.3 L
Publisher’s Note: MDPI stays neutral with regard to jurisdictional claims in published maps and institutional affiliations.

Share and Cite

MDPI and ACS Style

Bai, M.; Yang, W.; Li, J.; Kosuda, M.; Fozo, L.; Kelemen, M. Sizing Methodology and Energy Management of an Air–Ground Aircraft with Turbo-Electric Hybrid Propulsion System. Aerospace 2022, 9, 764. https://doi.org/10.3390/aerospace9120764

AMA Style

Bai M, Yang W, Li J, Kosuda M, Fozo L, Kelemen M. Sizing Methodology and Energy Management of an Air–Ground Aircraft with Turbo-Electric Hybrid Propulsion System. Aerospace. 2022; 9(12):764. https://doi.org/10.3390/aerospace9120764

Chicago/Turabian Style

Bai, Mingliang, Wenjiang Yang, Jianwei Li, Marek Kosuda, Ladislav Fozo, and Miroslav Kelemen. 2022. "Sizing Methodology and Energy Management of an Air–Ground Aircraft with Turbo-Electric Hybrid Propulsion System" Aerospace 9, no. 12: 764. https://doi.org/10.3390/aerospace9120764

APA Style

Bai, M., Yang, W., Li, J., Kosuda, M., Fozo, L., & Kelemen, M. (2022). Sizing Methodology and Energy Management of an Air–Ground Aircraft with Turbo-Electric Hybrid Propulsion System. Aerospace, 9(12), 764. https://doi.org/10.3390/aerospace9120764

Note that from the first issue of 2016, this journal uses article numbers instead of page numbers. See further details here.

Article Metrics

Back to TopTop