Comprehensive Thermodynamic Performance Evaluation of a Novel Dual-Shaft Solid Oxide Fuel Cell Hybrid Propulsion System
Abstract
1. Introduction
2. System Description
3. Mathematical Modeling
3.1. Analysis Assumptions of Simulation
- (1)
- The hybrid engine is in steady-state conditions;
- (2)
- The air composition is assumed to consist of 21% oxygen and 79% nitrogen;
- (3)
- All components are considered adiabatic [37];
- (4)
- The fuel (C3H8) is desulfurized.
3.2. Turbofan Engine Model
3.2.1. Intake
3.2.2. Fan, LPC, and HPC
3.2.3. Burner
3.2.4. Nozzle
3.3. SOFC Model
3.4. Reformer Model
3.5. Heat Exchanger Model
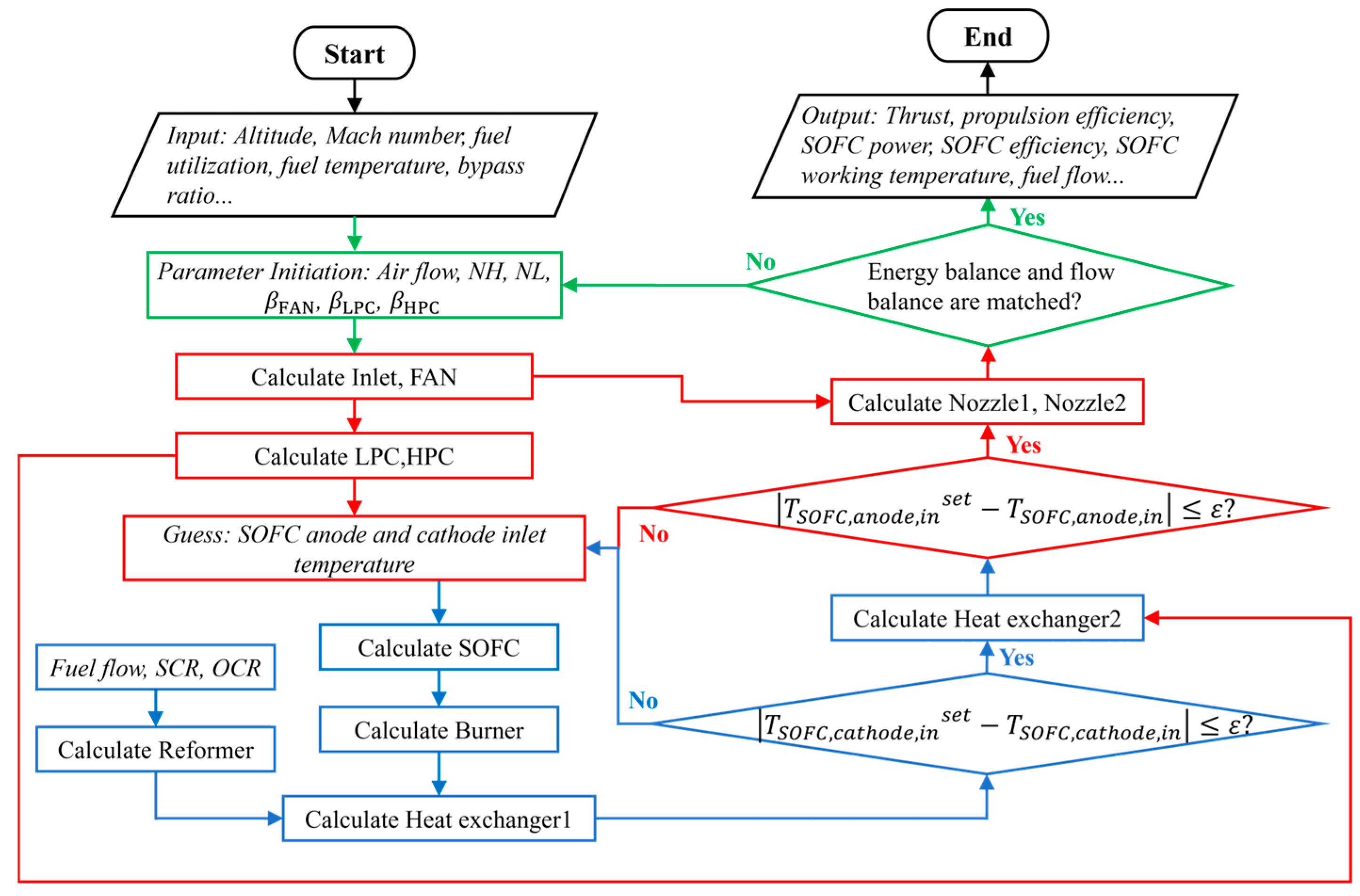
3.6. Solution Method
3.7. Exergy Model
4. Results and Discussion
4.1. System Performance Under Design Conditions
4.2. System Parameter Analysis
4.2.1. The Effect of the Flight Parameters
4.2.2. The Effect of the Reforming Parameters
4.2.3. Matching of Fuel Utilization to Component Parameters
4.3. Graphical Exergy Analysis
4.4. Sensitivity Analysis
5. Conclusions
- (1)
- At the design point, the hybrid propulsion system performs excellently, with thrust of 36.304 kN, specific fuel consumption of 16.775 g/(kN·s), SOFC output power of 15.931 MW, and efficiency of 54.759%.
- (2)
- The performance of the hybrid propulsion system is significantly affected by the flight altitude and Mach number. A higher flight altitude reduces both the thrust and fuel consumption, while a lower Mach number and higher flight altitude help to optimize the fuel utilization and reduce the carbon emissions. Moreover, it is crucial to maintain the SOFC operating temperature within a safe range, as higher Mach numbers or flight altitudes could lead to overheating.
- (3)
- The performance of the hybrid propulsion system is influenced by the reforming parameters. As the SCR and OCR increase, both the thrust and specific fuel consumption rise, and the SOFC operating temperature, voltage, and current density also increase. However, an excessively low SCR and OCR may lead to carbon buildup, increasing the CO and CO2 emissions and thereby raising the carbon output.
- (4)
- The fuel utilization has a significant impact on the hybrid propulsion system’s performance. As Uf increases, the thrust decreases, the electrical power is reduced, and the specific fuel consumption decreases. Notably, changes in Uf significantly affect the system efficiency and power distribution, especially at higher high-pressure spool speeds and SOFC operating temperatures. Higher SOFC operating temperatures and larger pressure ratios help to expand the achievable range of Uf, thus improving the thrust and overall system performance.
- (5)
- The exergy analysis shows that the SOFC has the highest energy efficiency at 98.76%, while the heat exchanger, reformer, burner, intake duct, and HPC all exhibit efficiencies greater than 90%. The components with the highest relative exergy losses are the heat exchanger, bypass nozzle, and fan, accounting for 24.68%, 18.69%, and 17.06%, respectively. To improve the system’s efficiency, it is recommended to optimize key components such as the nozzle, burner, fan, and LPC.
- (6)
- The sensitivity analysis reveals that the flight altitude, Mach number, high- and low-pressure spool speeds, and fuel utilization significantly impact the system’s performance parameters, while the SCR and OCR have minimal effects. An increase in NL helps to increase the thrust, while an increase in Uf reduces the specific fuel consumption. A rise in NH may lead to SOFC overheating but can result in higher specific thrust and total pressure ratios. There are strong interdependencies between the performance parameters: the thrust is positively correlated with the current density and engine pressure ratio and negatively correlated with the voltage. This provides valuable insights for the optimization of control strategies in the future.
Author Contributions
Funding
Data Availability Statement
Conflicts of Interest
Nomenclature
| Symbols | |
| A | Area |
| BPR | Bypass ratio |
| E | Activation energy |
| F | Faraday constant |
| Thrust | |
| Specific thrust | |
| G | Gibbs free energy |
| H | Enthalpy |
| j | Current density |
| k | Preposition factor |
| Mass flow | |
| Ma | Mach number |
| n | Molar mass flow |
| Spool speed | |
| NH | High spool speed |
| NL | Low spool speed |
| p | Pressure |
| P | Power |
| Q | Heat |
| R | Gas constant |
| sfc | Specific fuel consumption |
| T | Temperature |
| U | Voltage |
| Uf | Fuel utilization |
| y | Molar fraction |
| Subscripts | |
| a | Air |
| act | Activation |
| B | Burner |
| C | Compressor |
| conc | Concentration |
| cr | Corrected relative |
| f | Fuel |
| g | Gas |
| prop | Propulsion |
| ohm | Ohmic |
| Greek Symbols | |
| Efficiency | |
| Pressure ratio | |
| Beta number | |
| Conductivity | |
| Thickness | |
| Acronyms | |
| APU | Auxiliary power unit |
| ATR | Autothermal reformer |
| EPR | Engine pressure ratio |
| GT | Gas turbine |
| SOFC | Solid oxide fuel cell |
| HEX | Heat exchanger |
| HPC | High-pressure compressor |
| LPC | Low-pressure compressor |
| PEN | Positive/electrolyte/negative |
| POX | Partial oxidization |
| SM | Surge margin |
| UAV | Unmanned aerial vehicle |
| TeDP | Turboelectric distributed propulsion |
| TSFC | Thrust-specific fuel consumption |
| PEMFC | Proton exchange membrane fuel cell |
References
- Tiwari, S.; Pekris, M.J.; Doherty, J.J. A review of liquid hydrogen aircraft and propulsion technologies. Int. J. Hydrogen Energy 2024, 57, 1174–1196. [Google Scholar] [CrossRef]
- Remissa, I.; Jabri, H.; Hairch, Y.; Toshtay, K.; Atamanov, M.; Azat, S.; Amrousse, R. Propulsion Systems, Propellants, Green Propulsion Subsystems and Their Applications: A Review. Eurasian Chem.-Technol. J. 2023, 25, 3–19. [Google Scholar] [CrossRef]
- Nehter, P.; Geisler, H.; Ahilan, V.; Resende, W. Applications—Transportation Applications | Aviation—Fuel Cells. Encycl. Electrochem. Power Sources 2025, 7, 324–346. [Google Scholar] [CrossRef]
- Filho, J.J.F.E.; Pascon, J.P.S.; Guerreiro, J.F.; de Carvalho Ferreira, G.T.; Pomilio, J.A. Power Electronics for All-Electric Aircraft: A Review. In Proceedings of the 2023 IEEE 8th Southern Power Electronics Conference and 17th Brazilian Power Electronics Conference (SPEC/COBEP), Florianopolis, Brazil, 26–29 November 2023; pp. 1–6. [Google Scholar] [CrossRef]
- Tom, L.; Khowja, M.; Vakil, G.; Gerada, C. Commercial Aircraft Electrification—Current State and Future Scope. Energies 2021, 14, 8381. [Google Scholar] [CrossRef]
- Boretti, A. Ammonia energy storage for hybrid electric aircraft. Int. J. Hydrogen Energy 2023, 48, 35305–35315. [Google Scholar] [CrossRef]
- Du, S.; Zhou, J.; Hong, J.; Zhao, H.; Ma, S. Application and progress of high-efficiency electro-hydrostatic actuator technology with energy recovery: A comprehensive review. Energy Convers. Manag. 2024, 321, 119041. [Google Scholar] [CrossRef]
- Salem, K.A. Review of hybrid-electric aircraft technologies and designs: Critical analysis and novel solutions. Prog. Aerosp. Sci. 2023, 141, 100924. [Google Scholar] [CrossRef]
- Sharaf, O.Z.; Orhan, M.F. An overview of fuel cell technology: Fundamentals and applications. Renew. Sustain. Energy Rev. 2014, 32, 810–853. [Google Scholar] [CrossRef]
- Wang, Z.; Zhao, Y. Data-Driven Exhaust Gas Temperature Baseline Predictions for Aeroengine Based on Machine Learning Algorithms. Aerospace 2023, 10, 17. [Google Scholar] [CrossRef]
- Omeiza, L.A.; Kabyshev, A.; Bekmyrza, K.; Kuterbekov, K.A.; Kubenova, M.; Zhumadilova, Z.A.; Subramanian, Y.; Ali, M.; Aidarbekov, N.; Azad, A.K. Constraints in sustainable electrode materials development for solid oxide fuel cell: A brief review. Mater. Sci. Energy Technol. 2025, 8, 32–43. [Google Scholar] [CrossRef]
- Wang, B.; Zhao, D.; Li, W.; Wang, Z.; Huang, Y.; You, Y.; Becker, S. Current Technologies and Challenges of Applying Fuel Cell Hybrid Propulsion Systems in Unmanned Aerial Vehicles. Prog. Aerosp. Sci. 2020, 116, 100620. [Google Scholar] [CrossRef]
- Nikiforakis, I.; Mamalis, S.; Assanis, D. Understanding Solid Oxide Fuel Cell Hybridization: A Critical Review. Appl. Energy 2025, 377, 124277. [Google Scholar] [CrossRef]
- Wang, K.; Hissel, D.; Péra, M.C.; Steiner, N.; Marra, D.; Sorrentino, M.; Pianese, C.; Monteverde, M.; Cardone, P.; Saarinen, J. A Review on Solid Oxide Fuel Cell Models. Int. J. Hydrogen Energy 2011, 36, 7212–7228. [Google Scholar] [CrossRef]
- Qasem, N.A.A.; Abdulrahman, G.A.Q. A Recent Comprehensive Review of Fuel Cells: History, Types, and Applications. Int. J. Energy Res. 2024, 2024, 7271748. [Google Scholar] [CrossRef]
- Sayed, E.; Abdalmagid, M.; Pietrini, G.; Sa’adeh, N.-M.; Callegaro, A.D.; Goldstein, C.; Emadi, A. Review of Electric Machines in More-/Hybrid-/Turbo-Electric Aircraft. IEEE Trans. Transp. Electrif. 2021, 7, 2976–3005. [Google Scholar] [CrossRef]
- Chuahy, F.D.F. Solid oxide fuel cell and advanced combustion engine combined cycle: A pathway to 70% electrical efficiency, Appl. Energy 2019, 235, 391–408. [Google Scholar] [CrossRef]
- Rajashekara, K.; Grieve, J.; Daggett, D. Solid Oxide Fuel Cell/Gas Turbine Hybrid APU System for Aerospace Applications. In Proceedings of the 2006 IEEE Industry Applications Conference Forty-First IAS Annual Meeting, Tampa, FL, USA, 8–12 October 2006; pp. 2185–2192. [Google Scholar] [CrossRef]
- Yuan, Q.; Li, X.; Han, S.; Wang, S.; Wang, M.; Chen, R.; Kudashev, S.; Wei, T.; Chen, D. Performance Analysis and Optimization of SOFC/GT Hybrid Systems: A Review. Energies 2024, 17, 1265. [Google Scholar] [CrossRef]
- Roth, B.; Giffin, R. Fuel Cell Hybrid Propulsion Challenges and Opportunities for Commercial Aviation. In Proceedings of the 46th AIAA/ASME/SAE/ASEE Joint Propulsion Conference & Exhibit, Nashville, TN, USA, 25–28 July 2010; Joint Propulsion Conferences. American Institute of Aeronautics and Astronautics: Reston, VA, USA, 2010. [Google Scholar] [CrossRef]
- Collins, J.M. All-Electric Commercial Aviation with Solid Oxide Fuel Cell-Gas Turbine-Battery Hybrids. Appl. Energy 2020, 265, 114787. [Google Scholar] [CrossRef]
- Freeh, J.E.; Pratt, J.W.; Brouwer, J. Development of a Solid-Oxide Fuel Cell/Gas Turbine Hybrid System Model for Aerospace Applications. Am. Soc. Mech. Eng. Digit. Collect. 2008, 371–379. [Google Scholar] [CrossRef]
- Valencia, E.A.; Hidalgo, V.; Panagiotis, L.; Nalianda, D.; Singh, R.; Liu, C. Design Point Analysis of a Hybrid Fuel Cell Gas Turbine Cycle for Advanced Distributed Propulsion Systems. In Proceedings of the 51st AIAA/SAE/ASEE Joint Propulsion Conference, Orlando, FL, USA, 27–29 July 2015; American Institute of Aeronautics and Astronautics: Orlando, FL, USA, 2015. [Google Scholar] [CrossRef]
- Alsamri, K.; Rezaei, S.; Chung, V.; Huynh, J.; Brouwer, J. Dynamic Modeling of Hydrogen SOFC/GT Powered Aircraft with Integration Analysis. In Proceedings of the AIAA SCITECH 2024 Forum, Orlando, FL, USA, 8–12 January 2024; American Institute of Aeronautics and Astronautics: Orlando, FL, USA, 2024. [Google Scholar] [CrossRef]
- Liu, H. Performance Comparison and Potential Evaluation of Energy Systems with Different Fuel Cells for Electric Aircraft. Appl. Therm. Eng. 2024, 242, 122447. [Google Scholar] [CrossRef]
- Seyam, S.; Dincer, I.; Agelin-Chaab, M. Novel Hybrid Aircraft Propulsion Systems Using Hydrogen, Methane, Methanol, Ethanol and Dimethyl Ether as Alternative Fuels. Energy Convers. Manag. 2021, 238, 114172. [Google Scholar] [CrossRef]
- Kramer, T.J.; Roberts, R.; Webster, J. Analysis of Post Combustion in Solid Ox-ide Fuel Cell Combustor Gas Turbine Hybrid Power Generation Cycle. In AIAA SCITECH 2022 Forum; American Institute of Aeronautics and Astronautics: Reston, VA, USA, 2021. [Google Scholar] [CrossRef]
- Ly, L.T. Computational Investigation and Experimental Validation of a Small Subsonic Turbine-Less Jet Engine Concept; California State University: Los Angeles, CA, USA, 2010. [Google Scholar]
- Ji, Z.; Rokni, M.M.; Qin, J.; Zhang, S.; Dong, P. Performance and Size Optimization of the Turbine-Less Engine Integrated Solid Oxide Fuel Cells on Unmanned Aerial Vehicles with Long Endurance. Appl. Energy 2021, 299, 117301. [Google Scholar] [CrossRef]
- Ji, Z.; Qin, J.; Cheng, K.; Zhang, S.; Dong, P. Performance Assessment of a Solid Oxide Fuel Cell Turbine-Less Jet Hybrid Engine Integrated with a Fan and Afterburners. Aerosp. Sci. Technol. 2021, 116, 106800. [Google Scholar] [CrossRef]
- Ji, Z. Comparative Performance Analysis of Solid Oxide Fuel Cell Turbine-Less Jet Engines for Electric Propulsion Airplanes: Application of Alternative Fuel. Aerosp. Sci. Technol. 2019, 93, 105286. [Google Scholar] [CrossRef]
- Ji, Z.; Qin, J.; Cheng, K.; Guo, F.; Zhang, S.; Zhou, C.; Dong, P. Determination of the Safe Operation Zone for a Turbine-Less and Solid Oxide Fuel Cell Hybrid Electric Jet Engine on Unmanned Aerial Vehicles. Energy 2020, 202, 117532. [Google Scholar] [CrossRef]
- Ji, Z.; Qin, J.; Cheng, K.; Zhang, S.; Wang, Z. A Comprehensive Evaluation of Ducted Fan Hybrid Engines Integrated with Fuel Cells for Sustainable Aviation. Renew. Sustain. Energy Rev. 2023, 185, 113567. [Google Scholar] [CrossRef]
- Xu, J.; Wang, Y.; Wang, Z.; Wang, X.; Zhao, Y. Transient Gas Path Fault Diagnosis of Aero-Engine Based on Domain Adaptive Offline Reinforcement Learning. Aerosp. Sci. Technol. 2024, 155, 109701. [Google Scholar] [CrossRef]
- Wang, Y.; Wang, X.; Wang, Z.; Zhao, B.; Xu, J.; Zhao, Y. A Novel Method for Aero-Engine Map Calibration Using Adaptation Factor Surface. Measurement 2025, 239, 11539. [Google Scholar] [CrossRef]
- Park, Y.J.; Min, G.; Hong, J. Operational Guidelines for a Residential Solid Oxide Fuel Cell-Combined Heat and Power System with an Optimal System Lay-out Design. Energy Convers. Manag. 2021, 246, 114666. [Google Scholar] [CrossRef]
- Tsoutsanis, E.; Meskin, N. Dynamic Performance Simulation and Control of Gas Turbines Used for Hybrid Gas/Wind Energy Applications. Appl. Therm. Eng. 2019, 147, 122–142. [Google Scholar] [CrossRef]
- Wang, Z.; Wang, Y.; Wang, X.; Yang, K.; Zhao, Y. A Novel Digital Twin Framework for Aeroengine Performance Diagnosis. Aerospace 2023, 10, 789. [Google Scholar] [CrossRef]
- Campanari, S.; Iora, P. Definition and Sensitivity Analysis of a Finite Volume SOFC Model for a Tubular Cell Geometry. J. Power Sources 2004, 132, 113–126. [Google Scholar] [CrossRef]
- Waters, D.F.; Cadou, C.P. Engine-Integrated Solid Oxide Fuel Cells for Efficient Electrical Power Generation on Aircraft. J. Power Sources 2015, 284, 588–605. [Google Scholar] [CrossRef]
- Stiller, C.; Thorud, B.; Seljebø, S.; Mathisen, Ø. Finite-Volume Modeling and Hybrid-Cycle Performance of Planar and Tubular Solid Oxide Fuel Cells. J. Power Sources 2005, 141, 227–240. [Google Scholar] [CrossRef]
- Achenbach, E.; Riensche, E. Methane/Steam Reforming Kinetics for Solid Oxide Fuel Cells. J. Power Sources 1994, 52, 283–288. [Google Scholar] [CrossRef]
- Zhao, F.; Virkar, A.V. Dependence of Polarization in Anode-Supported Solid Oxide Fuel Cells on Various Cell Parameters. J. Power Sources 2005, 141, 79–95. [Google Scholar] [CrossRef]
- Rabenstein, G.; Hacker, V. Hydrogen for Fuel Cells from Ethanol by Steam-Reforming, Partial-Oxidation and Combined Auto-Thermal Reforming: A Thermodynamic Analysis. J. Power Sources 2008, 185, 1293–1304. [Google Scholar] [CrossRef]
- Lima da Silva, A.; Müller, I.L. Hydrogen Production by Sorption Enhanced Steam Reforming of Oxygenated Hydrocarbons (Ethanol, Glycerol, n-Butanol and Methanol): Thermodynamic Modelling. Int. J. Hydrogen Energy 2011, 36, 2057–2075. [Google Scholar] [CrossRef]
- Manglik, R.M.; Bergles, A.E. Heat Transfer and Pressure Drop Correlations for the Rectangular Offset Strip Fin Compact Heat Exchanger. Exp. Therm. Fluid Sci. 1995, 10, 171–180. [Google Scholar] [CrossRef]
- Çengel, Y.A.; Ghajar, A.J. Heat and Mass Transfer: Fundamentals & Applications, 5th ed.; McGraw Hill Education: New York, NY, USA, 2015. [Google Scholar]
- Ji, Z.; Qin, J.; Cheng, K.; Liu, H.; Zhang, S.; Dong, P. Advanced Exergy and Graphical Exergy Analyses for Solid Oxide Fuel Cell Turbine-Less Jet Engines. J. Power Sources 2020, 456, 227979. [Google Scholar] [CrossRef]
- Sinha, A.A.; Choudhary, T.; Ansari, M.Z.; Shukla, A.K. energy, exergy, and sustainability a novel comparison of conventional gas turbine with fuel cell integrated hybrid power cycle. Int. J. Hydrogen Energy 2022, 47, 34257–34272. [Google Scholar] [CrossRef]
- Liu, Y.; Lin, G.; Guo, J.; Zhu, J. Dynamic prediction of fuel temperature in aircraft fuel tanks based on surrogate. Appl. Therm. Eng. 2022, 215, 118926. [Google Scholar] [CrossRef]
- Baek, N.-G.; Baek, C.-W. A study on transient fuel temperatures in an aircraft. In Proceedings of the 2017 8th International Conference on Mechanical and Aerospace Engineering (ICMAE), Prague, Czech Republic, 22–25 July 2017; pp. 395–399. [Google Scholar] [CrossRef]
- Wu, X.-J.; Zhu, X.-J. Multi-loop control strategy of a solid oxide fuel cell and micro gas turbine hybrid system. J. Power Sources 2011, 196, 8444–8449. [Google Scholar] [CrossRef]
- Stiller, C.; Thorud, B.; Bolland, O.; Kandepu, R.; Imsland, L. Control Strategy for a Solid Oxide Fuel Cell and Gas Turbine Hybrid System. J. Power Sources 2006, 158, 303–315. [Google Scholar] [CrossRef]














| No. | Chemical Reaction | Standard Enthalpy Change |
|---|---|---|
| I | ||
| II | ||
| III |
| Parameter | Symbol | Unit | Value |
|---|---|---|---|
| Ambient conditions | |||
| Altitude | ALT | m | 10,000 |
| Mach number | Ma | 0.7 | |
| Fuel temperature | K | 300 | |
| Fuel pressure | bar | 1.013 | |
| Jet engine | |||
| High-pressure spool speed | NH | rpm | 14,460 |
| Low-pressure spool speed | NL | rpm | 5198 |
| Bypass ratio | BPR | 5.1 | |
| Burner efficiency | % | 97.5 | |
| Burner pressure loss coefficient | % | 1 | |
| Geometric (core) nozzle throat area | m2 | 0.01929 | |
| Geometric bypass nozzle throat area | m2 | 0.84859 | |
| SOFC | |||
| SOFC pressure loss coefficient | % | 6 | |
| Fuel utilization | % | 75 | |
| Active area per cell | m2 | 0.16 | |
| Anode thickness | m | 5 × 10−4 | |
| Cathode thickness | m | 5 × 10−5 | |
| Electrolyte thickness | m | 2 × 10−5 | |
| Anode electrical conductivity | Ω−1m−1 | 8 × 10−4 | |
| Cathode electrical conductivity | Ω−1m−1 | 8.4 × 10−3 | |
| Electrolyte ionic conductivity | Ω−1m−1 | 3.34 × 104 exp(−10.3 × 103/TSOFC) | |
| Anode activation energy | kJ/mol | 140 | |
| Cathode activation energy | kJ/mol | 137 | |
| Anode preposition factor | Ω−1m−2 | 6.54 × 1011 | |
| Cathode preposition factor | Ω−1m−2 | 2.35 × 1011 |
| No. | T (K) | p (bar) | (kg/s) | C3H8 | CH4 | H2O | CO2 | CO | H2 | O2 | N2 |
|---|---|---|---|---|---|---|---|---|---|---|---|
| 1 | 245 | 0.367 | 139.635 | 0.00 | 0.00 | 0.00 | 0.00 | 0.00 | 0.00 | 0.21 | 0.79 |
| 2 | 286 | 0.591 | 139.635 | 0.00 | 0.00 | 0.00 | 0.00 | 0.00 | 0.00 | 0.21 | 0.79 |
| 22 | 346 | 1.068 | 22.921 | 0.00 | 0.00 | 0.00 | 0.00 | 0.00 | 0.00 | 0.21 | 0.79 |
| 23 | 750 | 12.916 | 22.921 | 0.00 | 0.00 | 0.00 | 0.00 | 0.00 | 0.00 | 0.21 | 0.79 |
| 3 | 1056 | 12.658 | 22.921 | 0.00 | 0.00 | 0.00 | 0.00 | 0.00 | 0.00 | 0.21 | 0.79 |
| 4 | 1157 | 12.658 | 21.320 | 0.00 | 0.00 | 0.00 | 0.00 | 0.00 | 0.00 | 0.16 | 0.84 |
| 5 | 393 | 12.916 | 3.529 | 0.13 | 0.00 | 0.79 | 0.00 | 0.00 | 0.00 | 0.02 | 0.06 |
| 6 | 792 | 12.916 | 3.529 | 0.00 | 0.14 | 0.39 | 0.10 | 0.01 | 0.18 | 0.00 | 0.18 |
| 7 | 1093 | 12.658 | 3.529 | 0.00 | 0.14 | 0.39 | 0.10 | 0.01 | 0.18 | 0.00 | 0.18 |
| 8 | 1157 | 12.658 | 5.130 | 0.00 | 0.00 | 0.57 | 0.17 | 0.03 | 0.09 | 0.00 | 0.14 |
| 9 | 1402 | 12.531 | 26.450 | 0.00 | 0.00 | 0.15 | 0.04 | 0.00 | 0.00 | 0.11 | 0.70 |
| 10 | 1189 | 12.281 | 26.450 | 0.00 | 0.00 | 0.15 | 0.04 | 0.00 | 0.00 | 0.11 | 0.70 |
| 11 | 1127 | 12.035 | 26.450 | 0.00 | 0.00 | 0.15 | 0.04 | 0.00 | 0.00 | 0.11 | 0.70 |
| 12 | 1127 | 6.610 | 26.450 | 0.00 | 0.00 | 0.15 | 0.04 | 0.00 | 0.00 | 0.11 | 0.70 |
| 13 | 286 | 0.577 | 116.714 | 0.00 | 0.00 | 0.00 | 0.00 | 0.00 | 0.00 | 0.21 | 0.79 |
| 14 | 286 | 0.305 | 116.714 | 0.00 | 0.00 | 0.00 | 0.00 | 0.00 | 0.00 | 0.21 | 0.79 |
| Parameter | Unit | Value |
|---|---|---|
| Thrust | 38.143 | |
| Fuel flow | kg/s | 0.667 |
| Specific thrust | 273.162 | |
| Specific fuel consumption | 17.483 | |
| SOFC power | MW | 16.701 |
| Operating voltage | V | 0.865 |
| Current density | 4021.478 | |
| SOFC efficiency | % | 53.908 |
| Component | Input Exergy (MW) | Output Exergy (MW) | Destruction Exergy (MW) | (%) | y (%) |
|---|---|---|---|---|---|
| Intake | 8.55 | 8.10 | 0.45 | 94.74 | 1.97 |
| Fan | 14.49 | 10.93 | 3.56 | 75.43 | 15.57 |
| LPC | 5.99 | 4.81 | 1.18 | 80.30 | 5.16 |
| HPC | 14.89 | 14.34 | 0.55 | 96.31 | 2.40 |
| SOFC | 60.45 | 59.70 | 0.75 | 98.76 | 3.28 |
| Burner | 40.95 | 34.56 | 6.39 | 85.40 | 27.94 |
| Reformer | 38.27 | 37.30 | 0.97 | 97.47 | 4.24 |
| HEX1 | 73.86 | 71.71 | 2.15 | 97.09 | 9.40 |
| HEX2 | 47.03 | 45.91 | 1.12 | 97.62 | 4.90 |
| CN | 7.22 | 5.37 | 1.85 | 74.38 | 8.09 |
| BN | 24.48 | 20.58 | 3.90 | 84.07 | 17.05 |
Disclaimer/Publisher’s Note: The statements, opinions and data contained in all publications are solely those of the individual author(s) and contributor(s) and not of MDPI and/or the editor(s). MDPI and/or the editor(s) disclaim responsibility for any injury to people or property resulting from any ideas, methods, instructions or products referred to in the content. |
© 2025 by the authors. Licensee MDPI, Basel, Switzerland. This article is an open access article distributed under the terms and conditions of the Creative Commons Attribution (CC BY) license (https://creativecommons.org/licenses/by/4.0/).
Share and Cite
Xu, J.; Wang, X.; Wang, Z.; Yang, K.; Li, X.; Zhao, Y. Comprehensive Thermodynamic Performance Evaluation of a Novel Dual-Shaft Solid Oxide Fuel Cell Hybrid Propulsion System. Aerospace 2025, 12, 59. https://doi.org/10.3390/aerospace12010059
Xu J, Wang X, Wang Z, Yang K, Li X, Zhao Y. Comprehensive Thermodynamic Performance Evaluation of a Novel Dual-Shaft Solid Oxide Fuel Cell Hybrid Propulsion System. Aerospace. 2025; 12(1):59. https://doi.org/10.3390/aerospace12010059
Chicago/Turabian StyleXu, Jinghui, Xizhen Wang, Zepeng Wang, Kaiqiang Yang, Xueshun Li, and Yongjun Zhao. 2025. "Comprehensive Thermodynamic Performance Evaluation of a Novel Dual-Shaft Solid Oxide Fuel Cell Hybrid Propulsion System" Aerospace 12, no. 1: 59. https://doi.org/10.3390/aerospace12010059
APA StyleXu, J., Wang, X., Wang, Z., Yang, K., Li, X., & Zhao, Y. (2025). Comprehensive Thermodynamic Performance Evaluation of a Novel Dual-Shaft Solid Oxide Fuel Cell Hybrid Propulsion System. Aerospace, 12(1), 59. https://doi.org/10.3390/aerospace12010059

