The Reliability Modeling and Evaluation of a Cusped Field Thruster When Undertaking a Gravitational Wave Detection Mission
Abstract
1. Introduction
2. Cusped Field Thruster
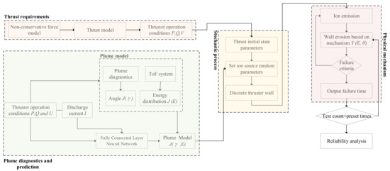
3. Method to Establish the CFT Reliability
3.1. The Combined Method for CFT Thruster Erosion
3.2. Plume Diagnostics
3.3. Artificial Neural Network
3.4. Drag-Free Non-Conservation Force Modeling
4. Results and Discussion
4.1. The Validation of the Model
4.2. Lifetime and Reliability in a Gravitational Wave Detection Mission
5. Conclusions
Author Contributions
Funding
Data Availability Statement
Conflicts of Interest
References
- K Danzmann for the LISA Study Team. LISA—An ESA cornerstone mission for a gravitational wave observatory. Class. Quantum Gravity 1997, 14, 1399–1404. [Google Scholar] [CrossRef]
- Kawamura, S.; Nakamura, T.; Ando, M.; Seto, N.; Tsubono, K.; Numata, K.; Takahashi, R.; Nagano, S.; Ishikawa, T.; Musha, M. The Japanese space gravitational wave antenna—DECIGO. Class. Quantum Gravity 2006, 23, S125. [Google Scholar] [CrossRef]
- Luo, J.; Chen, L.-S.; Duan, H.-Z.; Gong, Y.-G.; Hu, S.; Ji, J.; Liu, Q.; Mei, J.; Milyukov, V.; Sazhin, M.; et al. TianQin: A space-borne gravitational wave detector. Class. Quantum Gravity 2016, 33, 35010. [Google Scholar] [CrossRef]
- Hu, W.-R.; Wu, Y.-L. The Taiji Program in Space for Gravitational Wave Physics and the Nature of Gravity; Oxford University Press: Oxford, UK, 2017; Volume 4, pp. 685–686. ISBN 2095-5138. [Google Scholar]
- Dervan, J.A.; Johnson, L.; McNutt, L.; Nuth, J.; Few, A.; Heaton, A.F.; Carr, J.; Boyd, D.; Turse, D.; Malphrus, B. New Moon Explorer (NME) Robotic Precursor Mission Concept. In Proceedings of the 2018 AIAA SPACE and Astronautics Forum and Exposition, Orlando, FL, USA, 17–19 September 2018; p. 5107. [Google Scholar]
- Lev, D.; Myers, R.M.; Lemmer, K.M.; Kolbeck, J.; Koizumi, H.; Polzin, K. The technological and commercial expansion of electric propulsion. Acta Astronaut. 2019, 159, 213–227. [Google Scholar] [CrossRef]
- Brown, N.P.; Walker, M.L.R. Review of Plasma-Induced Hall Thruster Erosion. Appl. Sci. 2020, 10, 3775. [Google Scholar] [CrossRef]
- Bapat, A.; Salunkhe, P.B.; Patil, A.V. Hall-Effect Thrusters for Deep-Space Missions: A Review. IEEE Trans. Plasma Sci. 2022, 50, 189–202. [Google Scholar] [CrossRef]
- Amaro-Seoane, P. Laser interferometer space antenna: A proposal in response to the ESA call for L3 mission concepts. arXiv 2017, arXiv:170200786. [Google Scholar]
- Wirz, R.E. Electrospray Thruster Performance and Lifetime Investigation for the LISA Mission. In Proceedings of the AIAA Propulsion and Energy 2019 Forum, Indianapolis, IN, USA, 19–22 August 2019; American Institute of Aeronautics and Astronautics: Indianapolis, IN, USA, 2019. [Google Scholar]
- Yu, D.; Li, Y.; Song, S. Ion Sputtering Erosion of Channel Wall Corners in Hall Thrusters. J. Phys. Appl. Phys. 2006, 39, 2205. [Google Scholar] [CrossRef]
- Gildea, S.R.; Matlock, T.S.; Martínez-Sánchez, M.; Hargus, W.A. Erosion Measurements in a Low-Power Cusped-Field Plasma Thruster. J. Propuls. Power 2013, 29, 906–918. [Google Scholar] [CrossRef]
- Courtney, D.G.; Martinez-Sanchez, M. Diverging cusped-field Hall thruster (DCHT). In Proceedings of the 30th International Electric Propulsion Conference, Florence, Italy, 17–20 September 2007. [Google Scholar]
- Cui, K.; Liu, H.; Jiang, W.; Yu, D. Thrust noise cause analysis and suppression of a cusped field thruster. Acta Astronaut. 2021, 179, 322–329. [Google Scholar] [CrossRef]
- Cui, K.; Liu, H.; Jiang, W.J.; Sun, Q.Q.; Hu, P.; Yu, D.R. Effects of Cusped Field Thruster on the Performance of Drag-Free Control System. Acta Astronaut. 2018, 144, 193–200. [Google Scholar] [CrossRef]
- Saleh, J.H.; Geng, F.; Ku, M.; Walker, M.L.R. Electric propulsion reliability: Statistical analysis of on-orbit anomalies and comparative analysis of electric versus chemical propulsion failure rates. Acta Astronaut. 2017, 139, 141–156. [Google Scholar] [CrossRef]
- Cao, S.; Wang, X.; Ren, J.; Ouyang, N.; Zhang, G.; Zhang, Z.; Tang, H. Performance and plume evolutions during the lifetime test of a Hall-effect thruster. Acta Astronaut. 2020, 170, 509–520. [Google Scholar] [CrossRef]
- Cho, S.; Komurasaki, K.; Arakawa, Y. Lifetime Simulation of an SPT-Type Hall Thruster by Using a 2D Fully Kinetic PIC Model. In Proceedings of the 48th AIAA/ASME/SAE/ASEE Joint Propulsion Conference & Exhibit, Atlanta, GA, USA, 30 July–1 August 2012. [Google Scholar]
- Zhang, Z.; Tian, Y.; Wang, P.; Wu, J. Experiment and calculation analysis of Hall thruster lifetime. J. Rocket Propuksion 2014, 40, 16–22. [Google Scholar]
- Yim, J.T. Computational Modeling of Hall Thruster Channel Wall Erosion. Ph.D. Thesis, University of Michigan, Ann Arbor, MI, USA, 2008. [Google Scholar]
- Murty, M.R. Sputtering: The material erosion tool. Surf. Sci. 2002, 500, 523–544. [Google Scholar] [CrossRef]
- Yamamura, Y.; Tawara, H. Energy dependence of ion-induced sputtering yields from monatomic solids at normal incidence. At. Data Nucl. Data Tables 1996, 62, 149–253. [Google Scholar] [CrossRef]
- Eagle, W.; Boyd, I.; Trepp, S.; Sedwick, R. The Erosion Prediction Impact on Current Hall Thruster Model Development. In Proceedings of the 44th AIAA/ASME/SAE/ASEE Joint Propulsion Conference & Exhibit, Hartford, CT, USA, 21–23 July 2008. [Google Scholar]
- Nishii, K.; Clark, S.; Nuwal, N.; Levin, D.A.; Rovey, J.L. Numerical Simulation of Carbon Sputtering for Electric Propulsion in the Ground Facility. In Proceedings of the 37th International Electric Propulsion Conference, Boston, MA, USA, 23 June 2022. [Google Scholar]
- Schinder, A.M.; Walker, M.; Rimoli, J.J. Three-Dimensional Model for Erosion of a Hall-Effect Thruster Discharge Channel Wall. J. Propuls. Power 2014, 30, 1373–1382. [Google Scholar] [CrossRef][Green Version]
- Gamero-Castano, M.; Katz, I. Estimation of Hall Thruster Erosion Using HPHall; Jet Propulsion Laboratory, National Aeronautics and Space: Pasadena, CA, USA, 2005.
- Yalin, A.; Rubin, B.; Domingue, S.; Glueckert, Z.; Williams, J. Differential sputter yields of boron nitride, quartz, and kapton due to low energy Xe+ bombardment. In Proceedings of the 43rd AIAA/ASME/SAE/ASEE Joint Propulsion Conference & Exhibit, Cincinnati, OH, USA, 8–11 July 2007; p. 5314. [Google Scholar]
- Lovtsov, A.; Shagayda, A.; Gorshkov, O. Semi-empirical method of hall thrusters lifetime prediction. In Proceedings of the 42nd AIAA/ASME/SAE/ASEE Joint Propulsion Conference & Exhibit, Sacramento, CA, USA, 8–12 July 2006; p. 4661. [Google Scholar]
- Courtney, D.G.; Dandavino, S.; Shea, H. Comparing Direct and Indirect Thrust Measurements from Passively Fed Ionic Electrospray Thrusters. J. Propuls. Power 2016, 32, 392–407. [Google Scholar] [CrossRef]
- Hassanien, A.E.; Darwish, A.; Abdelghafar, S. Machine learning in telemetry data mining of space mission: Basics, challenging and future directions. Artif. Intell. Rev. 2019, 53, 3201–3230. [Google Scholar] [CrossRef]
- Wang, G.; Ni, W.-T.; Wu, A.-M. Orbit design and thruster requirement for various constant arm space mission concepts for gravitational-wave observation. Int. J. Mod. Phys. D 2020, 29, 1940006. [Google Scholar] [CrossRef]
- Sibthorpe, A.J. Precision Non-Conservative Force Modelling for Low Earth Orbiting Spacecraft; University of London, University College London: London, UK, 2006; ISBN 1-303-36469-7. [Google Scholar]
















| Performance Parameters | CFT |
|---|---|
| ) | 1–100 |
| ) | 0.1 |
| ) | 0.1 |
| ) | 50 |
| Material | k | B0 | B1 | B2 | B3 | Eth |
|---|---|---|---|---|---|---|
| Gamero-Castano and Katz, 60% BN and 40% SiO2 [26] | 1.00 | 0.0099 | 0 | 6.03 × 10−6 | −4.75 × 10−8 | 58.6 |
| Yalin, 99% BN [27] | 0.00228 | 1.18 | 0.0194 | 1.22 × 10−4 | −2.22 × 10−6 | 18.3 |
| Parameter Name | Value |
|---|---|
| 4.56 × 10−6 N | |
| 1.2 | |
| 0.02 | |
| T | 298 K |
| AMLI | 0.67 m2 |
| AX | −1.218 |
| BX | −0.403 |
| CX | 1.562 × 10−4 |
| DX | 5.299 × 10−2 |
| EX | −1.453 × 10−6 |
| FX | 3.897 × 10−4 |
Disclaimer/Publisher’s Note: The statements, opinions and data contained in all publications are solely those of the individual author(s) and contributor(s) and not of MDPI and/or the editor(s). MDPI and/or the editor(s) disclaim responsibility for any injury to people or property resulting from any ideas, methods, instructions or products referred to in the content. |
© 2024 by the authors. Licensee MDPI, Basel, Switzerland. This article is an open access article distributed under the terms and conditions of the Creative Commons Attribution (CC BY) license (https://creativecommons.org/licenses/by/4.0/).
Share and Cite
Chen, Y.; Wu, J.; Shen, Y.; Cao, S. The Reliability Modeling and Evaluation of a Cusped Field Thruster When Undertaking a Gravitational Wave Detection Mission. Aerospace 2024, 11, 329. https://doi.org/10.3390/aerospace11050329
Chen Y, Wu J, Shen Y, Cao S. The Reliability Modeling and Evaluation of a Cusped Field Thruster When Undertaking a Gravitational Wave Detection Mission. Aerospace. 2024; 11(5):329. https://doi.org/10.3390/aerospace11050329
Chicago/Turabian StyleChen, Yu, Jianing Wu, Yan Shen, and Shuai Cao. 2024. "The Reliability Modeling and Evaluation of a Cusped Field Thruster When Undertaking a Gravitational Wave Detection Mission" Aerospace 11, no. 5: 329. https://doi.org/10.3390/aerospace11050329
APA StyleChen, Y., Wu, J., Shen, Y., & Cao, S. (2024). The Reliability Modeling and Evaluation of a Cusped Field Thruster When Undertaking a Gravitational Wave Detection Mission. Aerospace, 11(5), 329. https://doi.org/10.3390/aerospace11050329
