The Effects of the Degree of Hybridisation on the Design of Hybrid-Electric Aircraft Considering the Balance between Energy Efficiency and Mass Penalty
Abstract
1. Introduction
1.1. Research on Hybrid-Electric Aircraft
1.2. Classification of HEP and Power Management Strategies
1.3. The Objective of the Present Research
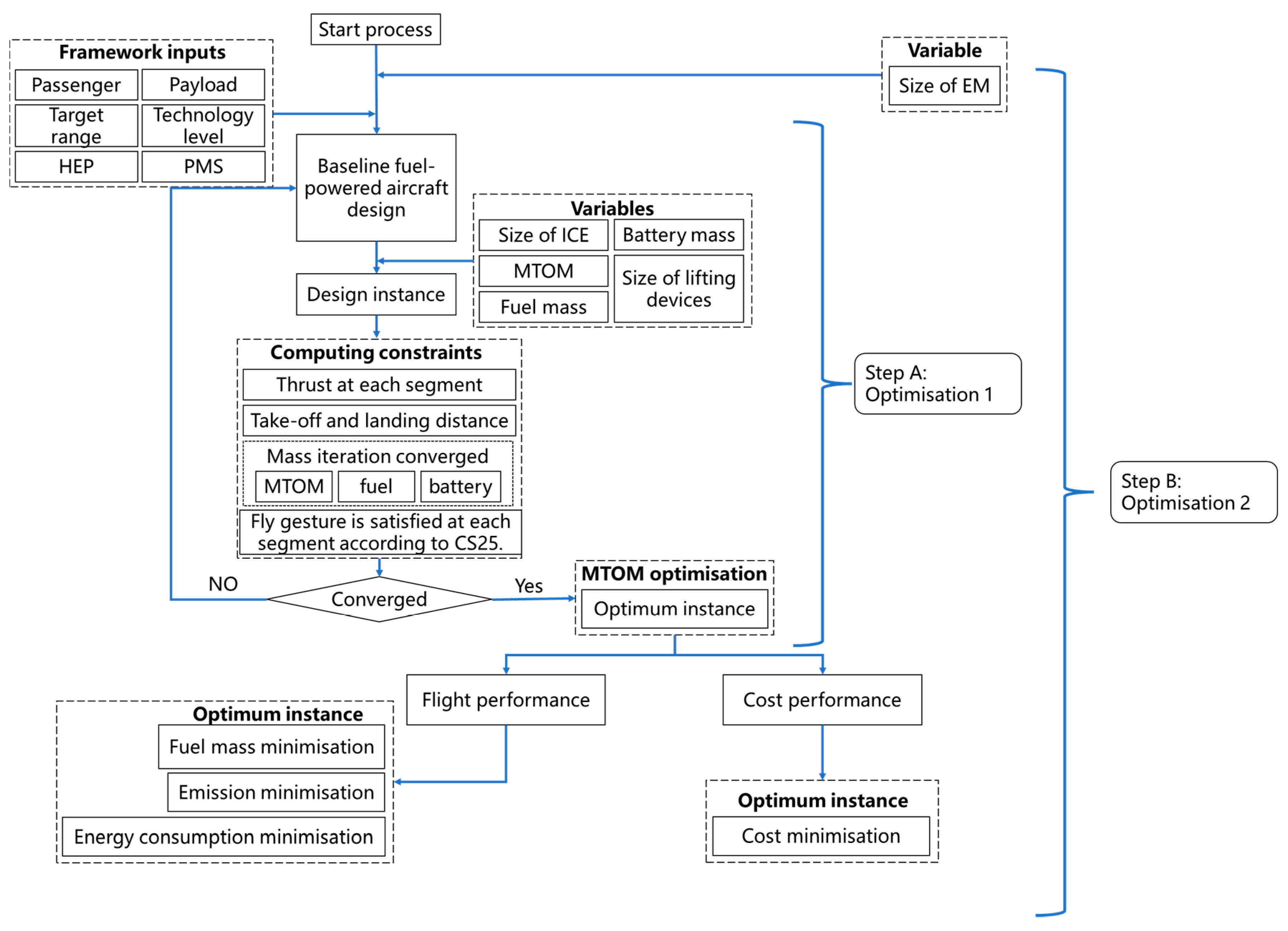
2. The Framework of Design Exploration for Hybrid-Electric Aircraft
2.1. Theoretical Analysis of the Trend of Energy Consumption
2.2. Framework of Process for the Numerical Experiment on Hybridisation
- The aircraft carries sufficient but not excessive amounts of fuel and battery;
 - The mass iteration converges within an error of 5%;
 - Take-off and landing distance requirements are met;
 - The propulsion system meets the thrust requirement in each flight segment;
 - The wing is sized according to a constant wing loading and aerodynamic requirements through all flight segments;
 - The flightpath associated criteria in CS-25 [58] for each flight segment are met;
 - The targeted flight range of the aircraft is met.
 
2.3. Scope of the Numerical Experiment on Hybridisation
2.4. Fuel-Powered Baseline Aircraft
3. Results and Discussion
3.1. The Effects of Hybridising on Mass and Energy
3.2. The Effects of Hybridising on the Degree of Hybridisation for Power and Energy
3.3. The Effects of Hybridising on Cost Performance
3.4. Determination of the Positive Design Area
4. Conclusions
- (1)
 - A two-step multi-objectives optimisation framework is introduced to explore the design space of HEA. The framework considers designing the lightest aircraft first and then covers further objectives such as minimum fuel consumption, minimum energy consumption, minimum cost, etc. It realises the multi-objective optimisation of HEA avoiding the ignoring of crucial design factors, assuring the general objectives alongside specified ones for HEA;
 - (2)
 - A series of design experiments were carried out by applying the framework with the installed power of the EM changing from 0 MW to 70 MW, taking a fuel-powered narrow-body airliner as the design baseline. The design space is identified and the positive design area for HEA can be distinguished through the analysis of performance indicators that need to be optimised.
 - (3)
 - An optimum design point is achieved and verified as the minimum fuel design point to classify the design space into the positive and negative areas. The mass penalty caused by hybridising can be partially compensated including by the chance that technology improvement will minimise it, while the degree of hybridisation is continuously intensified in the positive design area.
 - (4)
 - Along with the promising performance at the critical design point—confirmed by a fuel-saving of 65.56% in our experiment—75% COSAR improvements and 44.58% CO2 reduction is calculated with 60% HE.
 - (5)
 - The design space was classified into two areas which are helpful for the future study, application, and exploration of HEA. Theoretically, the design should be kept in the positive area and get close to the critical line in the design space. The optimum design point reflects the general design requirement of aircraft as well as the specific design goal of HEA, balancing the benefit with mass penalty.
 - (6)
 - The study in this paper clarifies the superiority of HEA in fuel saving, energy efficiency improvement, and cost benefits, in addition to playing a role in the transition period towards a zero-carbon emission future.
 
Author Contributions
Funding
Data Availability Statement
Conflicts of Interest
Nomenclature
| Acronyms | |
| COSAR | cost-specific air range [m/£] | 
| EM | electric motor | 
| ESAR | energy specific air range[m/J] | 
| FOC | flight operational cost [£] | 
| HV | heat value [Joule/kg] | 
| HEA | hybrid-electric aircraft | 
| HEP | hybrid-electric propulsion | 
| ICE | internal combustion engine | 
| MDAO | multidisciplinary design analysis and optimisation | 
| MTOM | maximum take-off mass [kg] | 
| PMS | power management strategy | 
| USD | United States dollar | 
| USG | United States gallon | 
| SEC | specific energy consumption | 
| Symbols | |
| specific cost consumption [£/kWh] | |
| C | cost [£/Hr] | 
| D | drag [N] | 
| L | lift [N] | 
| H | degree of hybridisation | 
| gravitational acceleration [m/] | |
| mass of fuel-powered aircraft [kg] | |
| mass of hybrid-electric aircraft [kg] | |
| block energy of fuel-powered aircraft [Joule] | |
| block energy of HEA [Joule] | |
| flight speed [m/s] | |
| range [m] | |
| ratio of mass comparison | |
| practical ratio of mass comparison | |
| TSPC | specific power consumption [Watt/N] | 
| endurance [s] | |
| energy efficiency | |
| specific energy [kWh/kg] | |
| weight number of kerosene | |
| activation ratio | |
| Prefix/Subscripts | |
| B | battery | 
| E | energy | 
| M | mass | 
| f | fuel | 
| m | motor | 
| P | power | 
| ins | instantaneous | 
References
- Federal Aviation Administration. FAA Aerospace Forecast Fiscal Years 2020–2040; FAA: Washington, DC, USA, 2020; pp. 1–7. [Google Scholar]
 - Krein, A.; Williams, G. Flightpath 2050: Europe’s Vision for Aeronautics; Publication Office of the European Union: Bruxelles, Belgium, 2012; Volume 30. [Google Scholar] [CrossRef]
 - JPI Urban Europe. Strategic Research and Innovation Agenda 2.0; JPI Urban Europe: Vienna, Austria, 2019. [Google Scholar]
 - Isikveren, A.T.; Kaiser, S.; Pornet, C.; Vratny, P.C. Pre-Design Strategies and Sizing Techniques for Dual-Energy Aircraft. Aircr. Eng. Aerosp. Technol. 2014, 86, 525–542. [Google Scholar] [CrossRef]
 - Finger, D.F.; Bil, C.; Braun, C. Initial Sizing Methodology for Hybrid-Electric General Aviation Aircraft. J. Aircr. 2020, 57, 245–255. [Google Scholar] [CrossRef]
 - Kang, L.; Sun, Y.; Smith, H. MDAO Method and Optimum Designs of Hybrid-Electric Civil Airliners. J. Aerosp. Eng. 2022, 35, 1–19. [Google Scholar] [CrossRef]
 - Isikveren, A.T.; Pornet, C.; Vratny, P.C.; Schmidt, M. Optimization of Commercial Aircraft Using Battery-Based Voltaic-Joule/Brayton Propulsion. J. Aircr. 2017, 54, 246–261. [Google Scholar] [CrossRef]
 - Isikveren, A.T. The Method of Quadrant Based Algorithmic Nomographs for Hybrid/Electric Aircraft Pre-Design. J. Aircr. 2018, 55, 394–403. [Google Scholar] [CrossRef]
 - Isikveren, A.T.; Fefermann, Y.; Maury, C.; Level, C.; Zarati, K.; Salanne, J.-P.; Pornet, C.; Thoraval, B. Pre-Design of a Commuter Transport Utilising Voltaic-Joule/Brayton Motive Power Systems. Aeronaut. J. 2018, 122, 205–237. [Google Scholar] [CrossRef]
 - Finger, D.F.; de Vries, R.; Vos, R.; Braun, C.; Bil, C. Cross-Validation of Hybrid-Electric Aircraft Sizing Methods. J. Aircr. 2022, 1–19. [Google Scholar] [CrossRef]
 - De Vries, R.; Hoogreef MF, M.; Vos, R. Range Equation for Hybrid-Electric Aircraft with Constant Power Split. J. Aircr. 2020, 57, 552–557. [Google Scholar] [CrossRef]
 - Harmon, F.G.; Frank, A.A.; Chattot, J.J. Conceptual Design and Simulation of a Small Hybrid-Electric Unmanned Aerial Vehicle. J. Aircr. 2006, 43, 1490–1498. [Google Scholar] [CrossRef]
 - Friedrich, C.; Robertson, P.A. Hybrid-Electric Propulsion for Aircraft. J. Aircr. 2015, 52, 176–189. [Google Scholar] [CrossRef]
 - Dean, T.S.; Wroblewski, G.E.; Ansell, P.J. Mission Analysis and Component-Level Sensitivity Study of Hybrid-Electric General-Aviation Propulsion Systems. J. Aircr. 2018, 55, 2454–2465. [Google Scholar] [CrossRef]
 - Bradley, M.K.; Droney, C.K. Subsonic Ultra Green Aircraft Research: Phase I Final Report; NASA Technical Report; NASA: Washington, DC, USA, 2011; Volume CR-2011-21, p. 207. [Google Scholar]
 - Bradley, M.K.; Droney, C.K. Subsonic Ultra Green Aircraft Research Phase II–Volume II–Hybrid Electric Design Exploration; NASA CR-218704; NASA: Washington, DC, USA, 2015; Volume I, p. 378. [Google Scholar]
 - Perullo, C.A.; Dimitri, P.; Mavris, N. Assessment of Vehicle Performance Using Integrated NPSS Hybrid Electric Propulsion Models. In Proceedings of the 50th AIAA/ASME/SAE/ASEE Joint Propulsion Conference, Cleveland, OH, USA, 28–30 July 2014. [Google Scholar] [CrossRef]
 - Owano, N. SUGAR Volt: Boeing Puts Vision to Work in Hybrid Electric Aircraft. Phys.org 2012. [Google Scholar]
 - Norris, G. Airbus And Rolls-Royce Freeze E-Fan X Hybrid- Electric Demo Design; Aviation Week Network: New York, NY, USA, 2019; pp. 2020–2021. [Google Scholar]
 - Robinson, T. How E-Fan X Will Jump-Start a New Era in Hybrid-Electric Flight; Royal Aeronautical Society: London, UK, 2017; pp. 1–15. [Google Scholar]
 - Stein, P. The E-Fan X Programme. In Our Stories—The E-Fan X Programme; Rolls-Royce. 2020. Available online: https://www.rolls-royce.com/media/our-stories/insights/2018/paul-stein-talks-about-e-fan-x.aspx (accessed on 1 January 2023).
 - Warwick, G.; Osborne, T. Airbus E-Fan X To Pave Way For Electric Regional Aircraft. Aviat. Week Space Technol. 2017, 1–3. [Google Scholar]
 - Riboldi, C.E.D. An Optimal Approach to the Preliminary Design of Small Hybrid-Electric Aircraft. Aerosp. Sci. Technol. 2018, 81, 14–31. [Google Scholar] [CrossRef]
 - Rippl, M.D. Sizing Analysis for Aircraft Utilizing Hybrid—Electric Propulsion Systems; Air Force Institute of Technology: Wright-Patterson AFB, OH, USA, 2011. [Google Scholar]
 - Pornet, C. Conceptual Design Methods for Sizing and Performance of Hybrid-Electric Transport Aircraft. Disseration Thesis, Technische Universität München, München, Germany, 2018. [Google Scholar]
 - Ang AW, X.; Gangoli Rao, A.; Kanakis, T.; Lammen, W. Performance Analysis of an Electrically Assisted Propulsion System for a Short-Range Civil Aircraft. Proc. Inst. Mech. Eng. Part G J. Aerosp. Eng. 2019, 233, 1490–1502. [Google Scholar] [CrossRef]
 - Perullo, C.A.; Tai, J.; Mavris, D. A New Sizing and Synthesis Environment for the Design and Assessment of Advanced Hybrid and Electric Aircraft Propulsion Systems; ISABE: Indianapolis, IN, USA, 2015. [Google Scholar]
 - Gladin, J.; Trawick, D.; Perullo, C.; Tai JC, M.; Mavris, D.N. Modeling and Design of a Partially Electric Distributed Aircraft Propulsion System with GT-HEAT. In Proceedings of the AIAA SciTech Forum—55th AIAA Aerospace Sciences Meeting, Grapevine, TX, USA, 9–13 January 2017; pp. 1–18. [Google Scholar] [CrossRef]
 - Perullo, C.A.; Tai JC, M.; Mavris, D.N. Development of a Suite of Hybrid Electric Propulsion Modeling Elements Using NPSS. In Proceedings of the ASME Turbo Expo 2014: Turbine Technical Conference and Exposition, Düsseldorf, Germany, 16–20 June 2014. [Google Scholar]
 - Gladin, J.C.; Trawick, D.; Mavris, D.; Armstrong, M.; Bevis, D.; Klein, K. Fundamentals of Parallel Hybrid Turbofan Mission Analysis with Application to the Electrically Variable Engine. In Proceedings of the 55th AIAA Aerospace Sciences Meeting, Grapevine, Texas, 9–13 January 2017. [Google Scholar]
 - Antcliff, K.R.; Capristan, F.M. Conceptual Design of the Parallel Electric-Gas Architecture with Synergistic Utilization Scheme (PEGASUS) Concept. In Proceedings of the 18th AIAA/ISSMO Multidisciplinary Analysis and Optimization Conference, Denver, CO, USA, 5–9 June 2017. [Google Scholar] [CrossRef]
 - Introduction, P.; Benefits, A. Hybrid-Electric Aircraft TOGW Development Tool with Empirically—Based Airframe and Physics-Based Hybrid Propulsion System Component Analysis, Phase I; Tech-Port of NASA; California and Ohio. 2013, pp. 3–5. Available online: https://worldwidescience.org/topicpages/h/hybrid-electric+propulsion+systems.html (accessed on 30 November 2021).
 - Geiß, I.; Strohmayer, A.; Notter, S.; Fichter, W. Optimized Operation Strategies for Serial Hybrid-Electric Aircraft. In Proceedings of the 2018 Aviation Technology, Integration, and Operations Conference, Atlanta, GA, USA, 25–29 June 2018. [Google Scholar] [CrossRef]
 - Hoelzen, J.; Liu, Y.; Bensmann, B.; Winnefeld, C.; Elham, A.; Friedrichs, J.; Hanke-Rauschenbach, R. Conceptual Design of Operation Strategies for Hybrid Electric Aircraft. Energies 2018, 11, 217. [Google Scholar] [CrossRef]
 - Pinto Leite JP, S.; Voskuijl, M. Optimal Energy Management for Hybrid-Electric Aircraft. Aircr. Eng. Aerosp. Technol. 2020, 92, 851–861. [Google Scholar] [CrossRef]
 - Voskuijl, M.; van Bogaert, J.; Rao, A.G. Analysis and Design of Hybrid Electric Regional Turboprop Aircraft. CEAS Aeronaut. J. 2018, 9, 15–25. [Google Scholar] [CrossRef]
 - Xie, Y.; Savvaris, A.; Tsourdos, A.; Laycock, J.; Farmer, A. Modelling and Control of a Hybrid Electric Propulsion System for Unmanned Aerial Vehicles. In Proceedings of the IEEE Aerospace Conference, Big Sky, MT, USA, 3–10 March 2018; pp. 1–13. [Google Scholar] [CrossRef]
 - Hoogreef MF, M.; Vos, R.; de Vries, R.; Veldhuis, L.L.M. Conceptual Assessment of Hybrid Electric Aircraft with Distributed Propulsion and Boosted Turbofans. In Proceedings of the AIAA Scitech 2019 Forum, San Diego, CA, USA, 7–11 January 2019. [Google Scholar] [CrossRef]
 - Pornet, C.; Isikveren, A.T. Conceptual Design of Hybrid-Electric Transport Aircraft. Prog. Aerosp. Sci. 2015, 79, 114–135. [Google Scholar] [CrossRef]
 - Hecken, T.; Zhao, X.; Iwanizki, M.; Arzberger, M.J.; Silberhorn, D.; Plohr, M.; Kyprianidis, K.; Sahoo, S.; Valente, G.; Sumsurooah, S.; et al. Conceptual Design Studies of ‘Boosted Turbofan’ Configuration for Short Range. In Proceedings of the AIAA Scitech 2020 Forum, Orlando, FL, USA, 6–10 January 2020; pp. 1–23. [Google Scholar] [CrossRef]
 - Zhao, X.; Sahoo, S.; Kyprianidis, K.; Rantzer, J.; Sielemann, M. Off-Design Performance Analysis of Hybridised Aircraft Gas Turbine. Aeronaut. J. 2019, 123, 1999–2018. [Google Scholar] [CrossRef]
 - Lents, C.; Hardin, L.; Rheaume, J.; Kohlman, L. Parallel Hybrid Gas-Electric Geared Turbofan Engine Conceptual Design and Benefits Analysis. In Proceedings of the 52nd AIAA/SAE/ASEE Joint Propulsion Conference, Salt Lake City, UT, USA, 25–27 July 2016; pp. 1–13. [Google Scholar] [CrossRef]
 - Lents, C.; Hardin, L. Fuel Burn and Energy Consumption Reductions of a Single-Aisle Class Parallel Hybrid Propulsion System. In Proceedings of the AIAA Propulsion and Energy Forum and Exposition, Indianapolis, IN, USA, 19–22 August 2019; pp. 1–8. [Google Scholar] [CrossRef]
 - Strack, M.; Chiozzotto, G.P.; Iwanizki, M.; Plohr, M.; Kuhn, M. Conceptual Design Assessment of Advanced Hybrid Electric Turboprop Aircraft Configurations. In Proceedings of the 17th AIAA Aviation Technology, Integration, and Operations Conference, Denver, CO, USA, 5–9 June 2017. [Google Scholar]
 - Cameretti, M.C.; Del Pizzo, A.; Di Noia, L.P.; Ferrara, M.; Pascarella, C. Modeling and Investigation of a Turboprop Hybrid Electric Propulsion System. Aerospace 2018, 5, 123. [Google Scholar] [CrossRef]
 - Pornet, C.; Gologan, C.; Vratny, P.C.; Seitz, A.; Schmitz, O.; Isikveren, A.T.; Hornung, M. Methodology for Sizing and Performance Assessment of Hybrid Energy Aircraft. In Proceedings of the 2013 Aviation Technology, Integration, and Operations Conference, Los Angeles, CA, USA, 12–14 August 2013. [Google Scholar] [CrossRef]
 - Orefice, F.; Marciello, V.; Nicolosi, F.; Zhang, Q.; Wortmann, G.; Menu, J.; Cusati, V. Design of Hybrid-Electric Small Air Transports. IOP Conf. Ser. Mater. Sci. Eng. 2022, 1226, 012075. [Google Scholar] [CrossRef]
 - Xie, Y.; Savvarisal Antonios, T.; Dan, Z.; Jason, G. Review of Hybrid Electric Powered Aircraft, Its Conceptual Design and Energy Management Methodologies. Chin. J. Aeronaut. 2020, 34, 432–450. [Google Scholar] [CrossRef]
 - Sinoquet, D.; Rousseau, G. Design Optimization and Optimal Control for Hybrid Vehicles. Optim. Eng. 2009, 12, 199–213. [Google Scholar] [CrossRef]
 - Aviation, E. World Jet Fuel Specifications with Avgas Supplement; Machelen ExxonMobil Aviation: Irving, TX, USA, 2008. [Google Scholar]
 - Gogolák, L.; Csikós, S.; Molnár, T.; Szuchy, P.; Bíró, I.; Sárosi, J. Possibilities of Optimizing Fuel Consumption in Hybrid and Electronic Airplanes. Analecta Technica Szegedinensia 2019, 13, 65–76. [Google Scholar] [CrossRef]
 - Friedrich, C.; Robertson, P.A. Hybrid-Electric Propulsion for Automotive and Aviation Applications. CEAS Aeronaut. J. 2015, 6, 279–290. [Google Scholar] [CrossRef]
 - Smith, H.; Sziroczák, D.; Abbe, G.E.; Okonkwo, P. The GENUS Aircraft Conceptual Design Environment. Proc. Inst. Mech. Eng. Part G: J. Aerosp. Eng. 2019, 233, 2932–2947. [Google Scholar] [CrossRef]
 - Sun, Y.; Smith, H. Low-Boom Low-Drag Solutions through the Evaluation of Different Supersonic Business Jet Concepts. Aeronaut. J. 2020, 124, 76–95. [Google Scholar] [CrossRef]
 - Smith, H.; Rajendran, P. Review of the Elementary Aspect of Small Solar-Powered Electric Unmanned Aerial Vehicles. Aust. J. Basic Appl. Sci. 2014, 8, 252–259. [Google Scholar]
 - Sepulveda, E.; Smith, H.; Sziroczak, D. Multidisciplinary Analysis of Subsonic Stealth Unmanned Combat Aerial Vehicles. CEAS Aeronaut. J. 2019, 10, 431–442. [Google Scholar] [CrossRef]
 - Fang, S.; Xu, Y. Multiobjective Coordinated Scheduling of Energy and Flight for Hybrid Electric Unmanned Aircraft Microgrids. IEEE Trans. Ind. Electron. 2019, 66, 5686–5695. [Google Scholar] [CrossRef]
 - European Aviation Safety Agency. Certification Specifications and Acceptable Means of Compliance for Large Aeroplanes; Amendment 24. 885; European Aviation Safety Agency: Köln, Germany; Available online: https://www.easa.europa.eu/en/certification-specifications/cs-25-large-aeroplanes (accessed on 30 November 2022).
 - Kuhn, H.; Sizmann, A. Fundamental Prerequisites for Electric Flying. ResearchGate. 2012. Available online: https://www.researchgate.net/publication/271457393_Fundamental_Prerequisites_for_Electric_Flying (accessed on 30 November 2022).
 - Gerssen-Gondelach, S.J.; Faaij, A.P.C. Performance of Batteries for Electric Vehicles on Short and Longer Term. J. Power Sources 2012, 212, 111–129. [Google Scholar] [CrossRef]
 - Delhaye, J. Electrical Technologies for the Aviation of the Future. In Proceedings of the Hybrid Electric Propulsion-Europe-Japan Symposium, Tokyo, Japan, 26 March 2015. [Google Scholar]
 - ICAO. ICAO Annex 6—Operation of Aircraft; ICAO: Montreal, OT, Canada, 2010. [Google Scholar]
 - Schmitz, O.; Hornung, M. Unified Applicable Propulsion System Performance Metrics. Proc. ASME Turbo Expo 2013, 2, 1–12. [Google Scholar] [CrossRef]
 - Seitz, A.; Schmitz, O.; Isikveren, A.T.; Hornung, M. Electrically Powered Propulsion: Comparison and Contrast to Gas Turbines; Deutsche Gesellschaft für Luft-und Raumfahrt-Lilienthal-Oberth eV: Bonn, Germany, 2012. [Google Scholar]
 - Pornet, C.; Kaiser, S.; Gologan, C. Cost-Based Flight Technique Optimization for Hybrid Energy Aircraft. Aircr. Eng. Aerosp. Technol. 2014, 86, 591–598. [Google Scholar] [CrossRef]
 















| Broad Categories | Propulsion Architectures | Projects | Fuel | MTOM | 
|---|---|---|---|---|
| External parallel architecture | Gas turbine and distributed electric fans | [38,39] | - | + | 
| Hybridised engine / Internal parallel architecture  | Boosted turbofan | [38,40] | - | - | 
| Geared turbofan | [41,42,43] | +[41], +[42], -[43] | + | |
| Hybridised turbofan | [15,16] | + | +(7150HP)/-(1380HP) | |
| Turboprop | [36,44,45,46] | - | + | 
| Parameter | Upper Boundary | Lower Boundary | |
|---|---|---|---|
| Objective | Minimise MTOM [kg] | 160,000 | 44,000 | 
| Variable | Wingspan 1 [m] | 24.5 | 14 | 
| Wingspan 2 [m] | 12.6 | 7.2 | |
| Wing chord 1 [m] | 4.69 | 2.68 | |
| Wing chord 2 [m] | 3.78 | 2.16 | |
| Fuel mass fraction | 0.1 | 0.01 | |
| Battery mass fraction | 0.3 | 0.01 | |
| Bypass ratio | 20 | 10 | 
| Parameter Class | Technology Indicator | Value | 
|---|---|---|
| Year of Entry into Service | 2050 | |
| Battery | Max charging times of the battery | 6000 | 
| Specific energy of battery [kJ/kg] | 5400 | |
| Energy density of battery [kJ/] | 1,100,000 | |
| Electrical components | Specific power of EM [kW/kg] | 20 | 
| Specific power of inverter [W/kg] | 34,000 | |
| Specific power of SSPC [kW/kg] | 34,000 | |
| Specific power of thermal controller [kW/kg] | 34,000 | |
| Cable density [kg/m] | 10 | |
| Electrical efficiency [16] | 93% | 
| Requirement | Value | Requirement | Value | 
|---|---|---|---|
| Take-off distance [m] | 3000 | Number of passengers | 180 | 
| Cruise altitude [m] | 10,667 | Number of crew | 6 | 
| Cruise Mach number | 0.78 | Payload mass [kg] | 22,500 | 
| Landing distance [m] | 3000 | Technology level [year] | 2050 | 
| Target range [km] | 1667 | 
| Class | Parameter | Unit | Fuel-Powered Baseline | Hybrid-Electric Design | Relative Change | 
| Geometry | Wing loading | kg/m2 | 645 | 645 | 0% | 
| Wing ref. area | m2 | 89.656 | 152.03 | 62.69% | |
| Wing aspect ratio | - | 12.539 | 12.505 | 0% | |
| Wingspan | m | 33.529 | 43.603 | 25.8% | |
| Wing leading edge sweep | degree | 25 | 25 | 0 | |
| Mass | MTOM | kg | 60,950.8 | 98,061.018 | 60.89% | 
| OEM/MTOM | - | 0.54 | 0.47 | −12.96% | |
| Design payload/MTOM | - | 0.09 | 0.06 | −33.3% | |
| Fuel/MTOM | - | 0.09 | 0.031 | −65.56% | |
| Battery/MTOM | - | 0 | 0.278 | - | |
| Propulsion | Design SFC | g/kN/s | 14.42 | 11.91 | −17.41% | 
| EM installed power | MW | 0 | 14.4 | - | |
| Cost | Energy cost | £/Hr | 3558.91 | 2118.57 | −40.47% | 
| Airport cost | £/Hr | 3497.69 | 3605.72 | 3.1% | |
| Battery cost | £/Hr | 0 | 64.06 | - | |
| FOC | £/Hr | 7731.89 | 6463.64 | −16.4% | |
| COSAR | m/£ | 0.04 | 0.07 | 75% | |
| Cost per seat meter | £/pax/m | 0.48 | 0.43 | −10.42% | |
| Others | Trip emission | kg | 6761.85 | 3747.15 | −44.58% | 
| Energy consumption | MJ | 236,428 | 131,166 | −44.52% | |
| Year of entry into service | - | 2050 | 2050 | - | 
Disclaimer/Publisher’s Note: The statements, opinions and data contained in all publications are solely those of the individual author(s) and contributor(s) and not of MDPI and/or the editor(s). MDPI and/or the editor(s) disclaim responsibility for any injury to people or property resulting from any ideas, methods, instructions or products referred to in the content.  | 
© 2023 by the authors. Licensee MDPI, Basel, Switzerland. This article is an open access article distributed under the terms and conditions of the Creative Commons Attribution (CC BY) license (https://creativecommons.org/licenses/by/4.0/).
Share and Cite
Kang, L.; Sun, Y.; Smith, H.; Mao, J. The Effects of the Degree of Hybridisation on the Design of Hybrid-Electric Aircraft Considering the Balance between Energy Efficiency and Mass Penalty. Aerospace 2023, 10, 111. https://doi.org/10.3390/aerospace10020111
Kang L, Sun Y, Smith H, Mao J. The Effects of the Degree of Hybridisation on the Design of Hybrid-Electric Aircraft Considering the Balance between Energy Efficiency and Mass Penalty. Aerospace. 2023; 10(2):111. https://doi.org/10.3390/aerospace10020111
Chicago/Turabian StyleKang, Le, Yicheng Sun, Howard Smith, and Junkui Mao. 2023. "The Effects of the Degree of Hybridisation on the Design of Hybrid-Electric Aircraft Considering the Balance between Energy Efficiency and Mass Penalty" Aerospace 10, no. 2: 111. https://doi.org/10.3390/aerospace10020111
APA StyleKang, L., Sun, Y., Smith, H., & Mao, J. (2023). The Effects of the Degree of Hybridisation on the Design of Hybrid-Electric Aircraft Considering the Balance between Energy Efficiency and Mass Penalty. Aerospace, 10(2), 111. https://doi.org/10.3390/aerospace10020111
        
