New Multipath OLSR Protocol Version for Heterogeneous Ad Hoc Networks
Abstract
:1. Introduction
- Multipath routing based on classification paths ensuring the exchange of data between source and destination as well as benefiting from the presence of several links [14].
- Reduction of traffic broadcast based on geographic broadcasting rules (GFR), which act on bandwidth, energy consumption, and packet loss [15].
- Security based on the location and insulation of black holes [16].
2. Related Work
3. New Protocol Concept
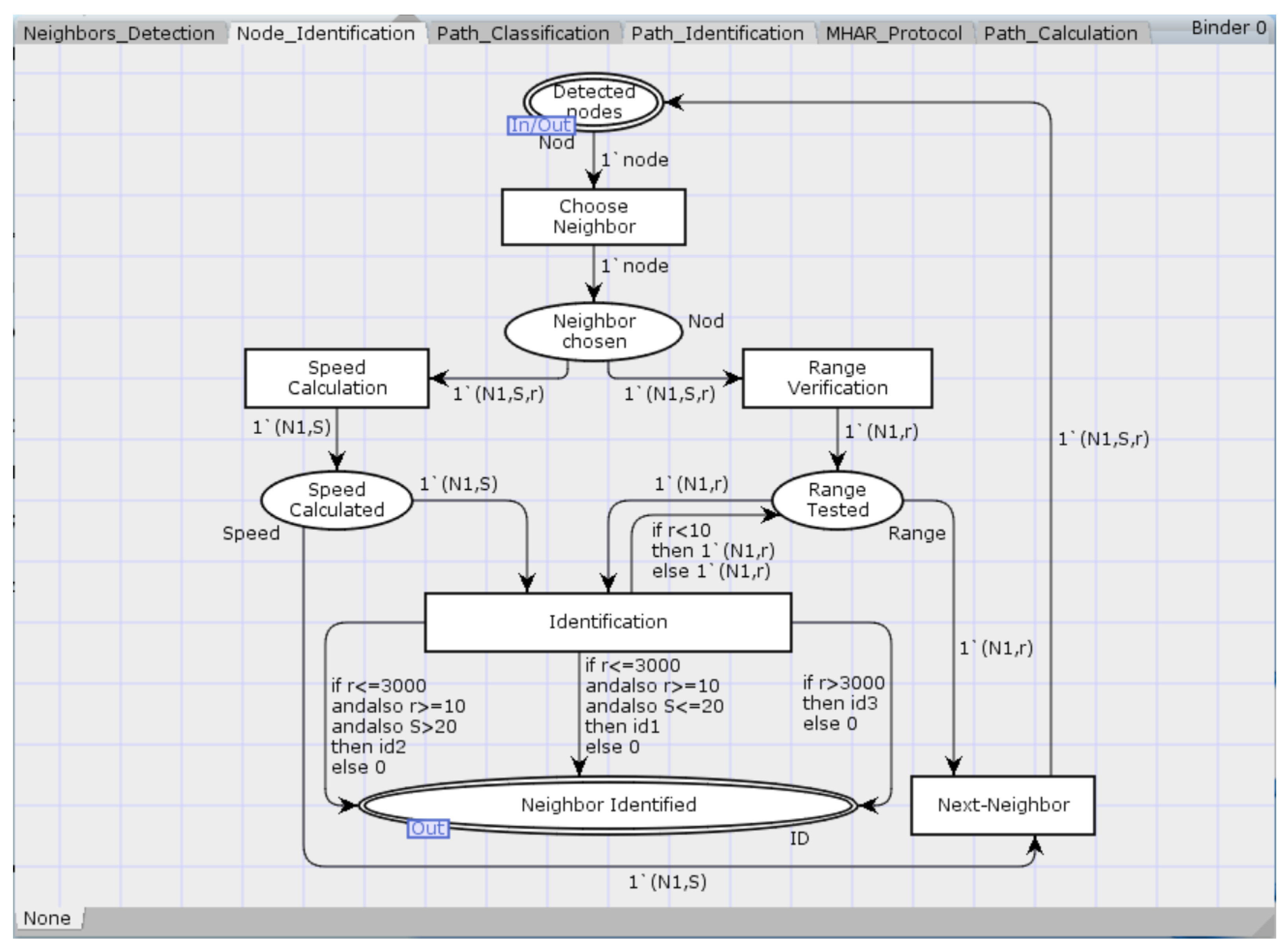
- The identification step allows each node to assign a class identifier to its neighbors according to their range and relative speed,
- The classification of the computed paths based on the class identifiers assigned to the nodes which compose them,
- The choice of the transmission path linked to the nature of the transmitted data,
- Data analysis determines the nature of the transmitted data:
- Critical data (311) is very important when it comes to sending a fast and reliable path. The pH of the earth in precision agriculture is a very important measure. If it ever reaches a critical threshold, then the action must be taken immediately.
- Preventive data (312) is shared information to warn of potential danger. It must be transmitted reliably, but not necessarily via the fastest route. In the forestry sector, a sensor sends the reached temperature in precise time to a specific location to notify the command post.
- Informative data (313) is data communicated periodically on a less important path (the longest among those calculated) that is sufficient for its transmission. For example, a taxi regularly sends its position to its transport company.
4. MHAR-OLSR Protocol
4.1. Overview: “CPN”
- Places represented in the oval forms with a type and can also have an initial marking indicating a multi-set of values (tokens) of the corresponding type. They are passive components of the system that can contain/store objects or information.
- Arcs are arrows that indicate the sense of connection between places and transitions. They contain expressions with zero or more free variables.
- Transitions have rectangular forms and depict the active components of the model, named “the bindings”. An active binding is a liaison that ensures all input places contain at least the tokens prescribed by evaluating the arc expressions. It also can create new tokens on output places by removing corresponding tokens on input places.
- Port places inside the sub-model schema having an annotation of In, Out, or I/O. They are illustrated by an oval with a double contour.
- Socket places outside the schema connected to the substitution transition, and directly to port places using port/socket attributions.
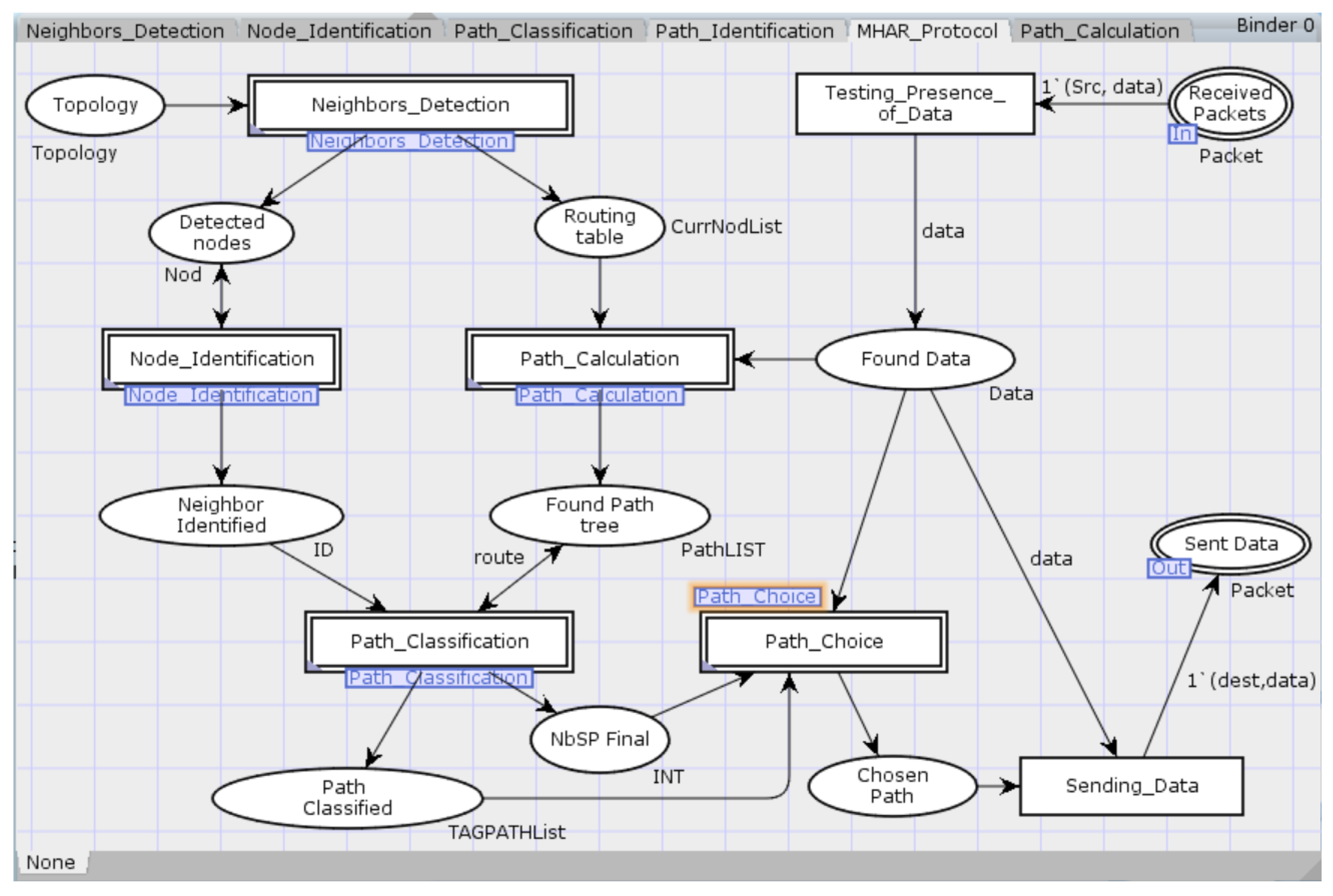
4.2. CPN MHAR-OLSR Model
- The topology of the network is defined as a set of tokens in the place “Topology”. Every token is a triplet containing a bow connecting two nodes (N1, arc, N2). The order of the nodes in this triplet tells us the direction of the flow.
- After detecting the presence of the data, the place “Found Data” ensures the activation of “” and “” sub-models.
- The places “Found Path tree” gives the list of the calculated paths. That represents the input arc expressions with those of the “Identified Neighbor” of the sub-model “”.
4.2.1. Sub-Model “Node_Identification”
4.2.2. Sub-Model “Path_Calculation”
- fp increases the costs of arcs belonging to the previous path Pi (or of opposite arches belonging to it), which gives us the possibility to have routes with disjoint links by penalizing only the links used. For this, the cost functions will be defined as follows:fp (c) = 3c and fe (c) = c,
- fe gives paths with disjointed links and nodes. It grows costs of arcs affected to the vertices of the previous path Pi, which penalizes the links and nodes, setting this by:fp (c) = 3c and fe (c) = 2c.
4.2.3. Sub-Model “Paths_Classification”
- From the “Found path tree” port place where the calculated paths are saved from the shortest to the longest according to their number of hops, one route is chosen among them.
- In the “browse_list_hops” transition, the identifiers of all selected path components will be extracted.
- The “Path identification” (Figure 6) substitution transition exploits the received information to identify this route being processed. And the “Next Path” transition is fired enough times to recover all paths from the “Paths identified” place to the ”Found path tree” place.
- Each route will have an identifier and a tag indicating its class. These represent its quality, efficiency, and availability for sending data.

- A path composed of FANET nodes (ID-Node = 3) will have an identifier 1 (Path-Id = 1),
- The presence of MANET nodes (ID-Node = 1) and at least one FANET node gives an identifier 2 for this path,
- A route having an identifier 3 will link nodes of at least all MANET, VANET (ID-Node = 2), and FANET network categories,
- …


5. Case Study: Application of MHAR-OLSR
- The Hello message allows each node to have an overview of its first and second neighborhoods (discovery of neighbors). Each device sends a Hello message including all the necessary information and utilities: type of connection, will of the node, neighbors’ information, etc.
- The topology control message (Tc message) is broadcasted periodically within the network. It’s the structure where nodes insert the list of their neighbors to build the routing tables.
5.1. “Node Identification Step”
- (a)
- MHAR-OLSR Hello message structure:The new Hello message (Figure 10) will contain the node position in three dimensions: the latitude, the longitude, and the altitude. This information allows the node to calculate the instantaneous speed of its neighbors in the first neighborhood. To obtain this speed, we apply the following Equation (4):We need the instantaneous relative velocity represented as follows:where:* and are the distances between two neighboring nodes (i and j) at two successive instants, or:* x, y, z: Cartesian coordinates equivalent to the geographic coordinates of a node.* : is the difference between the arrival time of the first and last message Hello.For having a more precise speed value, we add an exponential average (Alpha) to give more importance to all historical movements of the nodes since the beginning of the communication and to filter abrupt speed variations. Alpha ranges between 0 and 1 and is defined in a manner that makes sense to the application field. Then, the filtered instantaneous speed takes this new form:The node range will be inserting too in this new structure of hello message.The latitude and longitude have the same form, a floating-point number stocked in 4 bytes. The altitude and range are each represented by fixed-point numbers occupying 16-bits. These 12 bytes added to the standard hello message haven’t any impact on the frames size in medium and large networks.
- (b)
- MHAR-OLSR identification structure:Adding an intelligent and dynamic structure will ensure the store of the neighbors’ identifiers. This structure allows the node to gather the maximum amount of information on all topology components.After each exchanged hello message, the node updates its identification structure by verifying the existence of a neighbor, the change of its position indices (which will act on its identification), or the presence of a new neighbor.After each calculation of the paths, the source node structure will add the identifiers of the nodes, which constitute the calculated paths. If one of them becomes its neighbors in an instant, it can, therefore, just update its identifier.We are going to give this structure the aspect of a database of identifiers that we can use to have a precise vision of our network.
5.2. Path Calculation Step
- The first and shortest path calculated is: S → V1 → V4 → D, since V4 is inside the range of V1 and D at the same time.
- The second established route is: S → F1 → F2 → V3 → D. F2 is connected to F1 via U2U, and to V3 using U2V. Then V3 is among D neighbors.
- The Last path is: S → M2 → M3 → V2 → D.
5.3. Paths Classification Step
- S → V1 → V4 → D, receives the Path_Id = 5, the path comprises just VANETs nodes (ID-Node = 2).
- S → F1 → F2 → V3 → D, is tagged by Path_Id = 4, this route contains the FANET and VANET nodes ( respectively: ID-Node = 3 and ID-Node = 2).
- S → M2 → M3 → V2 → D, takes Path_Id = 6, the presence of MANET and VANET nodes (respectively: ID-Node = 1 and ID-Node = 2).
6. Evaluation Performances
6.1. Implementation
- Algorithms 1 and 2 show the node identification and path calculation functions,
- The path classification function (Algorithm 3) aims to assign an identifier to every calculated path using the path identification function and to mark the ones having the smaller number of hops with the short path tag,
- The path identification function (Algorithm 4) dispatches identifiers to all routes based on the nature of their components (nodes).
| Algorithm 1: Node identification function |
| 1: Initial 2: NeighborTuple: Tuple of neighboring nodes grouping their important characteristics 3: RANGE_FANET: Range value of FANET nodes 4: : Instantaneous relative velocity between N1 and its neighbors 5: HUMAN_SPEED: Speed max value of MANET nodes 6: : Current node 7: : Node identifier 8: IDNList: List of all identified node 9: Begin 10: Identification(NeighborTuple) 11: ⟵ GetNeighbor(NeighborTuple) 12: (, , ) ⟵ GetCoordinates(NeighborTuple) 13: ⟵ GetRange(NeighborTuple) 14: ⟵ RelativeVelocity(, , ) 15: for all neighbor Ni of NeighborTuple do 16: if > RANGE_FANET then 17: ⟵ 3 18: else if ≤ HUMAN_SPEED then 19: ⟵ 1 20: else 21: ⟵ 2 22: end if 23: end if 24: end for 25: return IDNList 26: End |
| Algorithm 2: Path calculation function |
1: Initial 2: src: the source 3: dest: the destination 4: NoP: number of routes 5: V: set of the graph vertices or nodes 6: E: set of arcs e of V × V (i.e., a relation on V) 7: c: arc cost 8: G: the graph composed of (V; E; c) 9: : the path 10: PathTree: set of calculated path (,…, ) 11: Begin 12: function MultiPathDijkstra (src, dest, G, NoP) 13: ⟵ c 14: ⟵ G 15: for i ⟵ 1 to NoP do 16: ⟵ Dijkstra(, src) 17: ⟵ GetPath(, dest) 18: for all arcs e in E do 19: if e is in OR Reverse(e) is in then 20: (e) ⟵((e)) 21: else if vertexHead(e) in then 22: (e) ⟵((e)) 23: else 24: (e) ⟵(e) 25: end if 26: end if 27: end for 28: ⟵ (V, E, ) 29: end for 30: return PathTree 31: End |
| Algorithm 3: Path classification function |
1: Initial 2: : tuple of address and identifier of hops composing a path i 3: : the path 4: PathTree: set of calculated path (,…, ) 5: : list of identified hops in a path i 6: : path i identifier 7: : number of hops in path i 8: ShPList: list of shortest paths 9: : tag of path j inserted in the ShPList 10: SP: shortest path tag 11: NbShP: number of shortest paths 12: ClassPathTuple: set of classified path composed by (, , ) 13: Begin 14: Path_Classification (PathTree, IDNList) 15: for i ⟵ 1 to NoP do 16: ⟵ GetPath(PathTree) 17: ⟵ GetNbHop () 18: ⟵ GetID(IDNList, ) 19: ⟵ Browse_Hops(, ) 20: ⟵ Path_Identification(, ) 21: end for 22: ShPList ⟵ Shortest_Paths(PathTree) 23: NbShP ⟵ GetSize(ShPList) 24: for j ⟵ 1 to NbShP do 25: ⟵ “SP” 26: end for 27: return NbShP, ClassPathTuple 28: End |
| Algorithm 4: Path identification function |
1: Initial 2: HopTuple: tuple of hops composed by the address of each hop and its identifier 3: Cpt: counter 4: Cpt1 ⟵ 0, Cpt2 ⟵ 0, Cpt3 ⟵ 0 5: : identifier of Node i 6: ID-P: path identifier 7: NbHop: number of hops 8: Id: identifier 9: Begin 10: Path_Identification(HopTuple, NbHop) 11: for i ⟵ 1 to NbHop do 12: ⟵ GetID (HopTuple) 13: if = 1 then 14: Cpt1 ⟵ Cpt1 + 1 15: else if = 2 then 16: Cpt2 ⟵ Cpt2 + 1 17: else 18: Cpt3 ⟵ Cpt3 + 1 19: end if 20: end if 21: end for 22: ID-P ⟵ Assign_ID(Cpt1, Cpt2, Cpt3) 23: return ID-P 24: End |
6.2. Simulation
6.2.1. Simulation Scenario
6.2.2. Studied Metrics
6.3. Results and Discussion
7. Conclusions & Perspectives
Author Contributions
Funding
Institutional Review Board Statement
Informed Consent Statement
Data Availability Statement
Conflicts of Interest
Abbreviations
| AI | Artificial Intelligence |
| ATR | Ad hoc Traversal Routing |
| CPN | Colored Petri network |
| Packet received by the destination | |
| Energy cost per packet | |
| Energy total | |
| Energy transmitted | |
| Energy received | |
| E2E | End-to-End delay |
| FANET | Flying Ad hoc Network |
| GFR | Geographic Forwarding Rules |
| HAdN_MVF | Heterogeneous Ad hoc Network MANET VANET FANET |
| IoT | Internet of Things |
| M2M | Mobile-to-Mobile |
| M3S | Mobile Smart Security Systems |
| MANET | Mobile Ad hoc Network |
| MHAR | Multi-path Heterogeneous Ad hoc Routing protocol |
| MHAR-OLSR | Multi-path Heterogeneous Ad hoc Routing OLSR protocol |
| MPOLSR | Multi-Path OLSR protocol |
| OLSR | Optimized Link State Routing protocol |
| OWSN | Optical Wireless Sensor Network |
| PDR | Packet Delivery Ratio |
| QoS | Quality of Service |
| RAT | Radio Access Tchnologies |
| Packet sent by the source | |
| Tc | Topology Control message |
| UAV | Unmanned aerial vehicle |
| U2M | UAV-to-Mobile |
| U2U | UAV-to-UAV |
| U2V | UAV-to-Vehicle |
| VANET | Vehicular Ad hoc Network |
| V2M | Vehicle-to-Mobile |
| V2U | Vehicle-to-UAV |
| V2V | Vehicle-to-Vehicle |
| WBAN | Wireless Body Area Network |
| WMN | Wireless Mesh Network |
| WSN | Wireless Sensor Network |
References
- Piechowiak, M.; Zwierzykowski, P.; Owczarek, P.; Wasłowicz, M. Comparative analysis of routing protocols for wireless mesh networks. In Proceedings of the 10th International Symposium on Communication Systems, Networks and Digital Signal Processing (CSNDSP), Prague, Czech Republic, 20–22 July 2016; pp. 1–5. [Google Scholar]
- Kashyap, V.K.; Astya, R.; Nand, P.; Pandey, G. Comparative study of AODV and DSR routing protocols in wireless sensor network using NS-2 simulator. In Proceedings of the International Conference on Computing, Communication and Automation (ICCCA), Greater Noida, India, 5–6 May 2017; pp. 687–690. [Google Scholar]
- Krishna, B.H. Study of Ad hoc Networks with Reference to MANET, VANET, FANET. Conf. Proc. 2017, 7, 390–394. [Google Scholar]
- Rosati, S.; Krużelecki, K.; Heitz, G.; Floreano, D.; Rimoldi, B. Dynamic Routing for Flying Ad Hoc Networks. IEEE Trans. Veh. Technol. 2016, 65, 1690–1700. [Google Scholar] [CrossRef] [Green Version]
- Rani, V.; Dhir, R.; Ambedkar, B.R. A Study of Ad-Hoc Network: A Review. Int. J. Adv. Res. Comput. Sci. Softw. Eng. 2013, 3, 135–138. [Google Scholar]
- Cui, H.; Feng, W.; Wang, Y.; He, Y. Balancing Interference and Delay in Heterogeneous Ad Hoc Networks With MIMO. IEEE Access 2017, 5, 19225–19232. [Google Scholar] [CrossRef]
- Das, S.K.; Tripathi, S. Adaptive and Intelligent Energy Efficient Routing for Transparent Heterogeneous Ad-Hoc Network by Fusion of Game Theory and Linear Programming. Appl. Intell. 2018, 48, 1825–1845. [Google Scholar] [CrossRef]
- Ganesh, S.S.; Ramar, K. A Cluster Based Intrusion Detection System for Homogeneous and Heterogeneous Mobile Ad Hoc Network. J. Comput. Theor. Nanosci. 2017, 14, 4249–4254. [Google Scholar] [CrossRef]
- Zhao, P.; Yu, W.; Yang, X.; Meng, D.; Wang, L. Buffer Data-Driven Adaptation of Mobile Video Streaming Over Heterogeneous Wireless Networks. IEEE Internet Things J. 2018, 5, 3430–3441. [Google Scholar] [CrossRef]
- Fujiwara, S.; Ohta, T.; Kakuda, Y. An Inter-domain Routing for Heterogeneous Mobile Ad Hoc Networks Using Packet Conversion and Address Sharing. In Proceedings of the 32nd International Conference on Distributed Computing Systems Workshops, Macau, China, 18–21 June 2012; pp. 349–355. [Google Scholar]
- Okano, K.; Aoki, Y.; Ohta, T.; Kakuda, Y. An Autonomous Clustering-Based Inter-domain Routing Protocol for Heterogeneous Mobile Ad Hoc Networks. In Proceedings of the 10th International Conference on Mobile Ad-Hoc and Sensor Networks, Maui, HI, USA, 19–21 December 2014; pp. 144–150. [Google Scholar] [CrossRef]
- Wang, J.N.; Narula-Tam, A.; Byan, R. Interconnecting Heterogeneous MANET Networks at the Tactical Edge. In Proceedings of the IEEE Military Communications Conference, Baltimore, MD, USA, 6–8 October 2014; pp. 1152–1159. [Google Scholar]
- Rekha, B.; Ashoka, D. SRHM: Sustainable routing for heterogeneous ADHOC environment in IOT-based mobile communication. IJACT 2019, 8, 3003–3010. [Google Scholar]
- Benjbara, C.; Habbani, A.; Mahdi, F.E. Procédé de Communication basé sur la Classification des Chemins Multiples. MA Patent 42342 IPC H04W 4/00, 29 November 2019. [Google Scholar]
- Souidi, M.; Habbani, A. Zonage Dynamique et déCentralisé dans les réSeaux pour Réduire le Traffic Broadcast basé sur des Règles de Diffusion Géographiques (GFR). MA Patent 40652 IPC H04W 4/00, 31 January 2019. [Google Scholar]
- Mahdi, F.E.; Habbani, A.; Benjbara, C. Procédé de Localisation et Isolation des trous noirs dans un Réseau Mobile Ad Hoc. MA Patent 42357 IPC H04W 4/00, 28 February 2020. [Google Scholar]
- Oubbati, O.S.; Chaib, N.; Lakas, A.; Lorenz, P.; Rachedi, A. UAV-Assisted Supporting Services Connectivity in Urban VANETs. IEEE Trans. Veh. Technol. 2019, 68, 3944–3951. [Google Scholar] [CrossRef] [Green Version]
- Fendji, J.L.E.K.; Samo, S.D. Energy and performance evaluation of reactive, proactive, and hybrid routing protocols in wireless mesh network. arXiv 2019, arXiv:1903.06875. [Google Scholar]
- Tabbana, F. Performance Comparison and Analysis of Proactive, Reactive and Hybrid Routing Protocols for Wireless Sensor Networks. Int. J. Wirel. Mob. Netw. 2020, 12. Available online: https://ssrn.com/abstract=3694426 (accessed on 24 December 2021). [CrossRef]
- Muhammad, H.A.; Yahiya, T.A.; Al-Salihi, N. Comparative Study Between Reactive and Proactive Protocols of (MANET) in Terms of Power Consumption and Quality of Service. In Computer Networks; Springer: Cham, Switzerland, 2019; pp. 99–111. [Google Scholar]
- Sallum, E.; Santos, G.; Alves, M.; Santos, M. Performance analysis and comparison of the DSDV, AODV and OLSR routing protocols under VANETs. In Proceedings of the 2018 16th International Conference on Intelligent Transportation Systems Telecommunications (ITST), Lisboa, Portugal, 15–17 October 2018; pp. 1–7. [Google Scholar] [CrossRef]
- Kadadha, M.; Otrok, H.; Barada, H.; Al-Qutayri, M.; Al-Hammadi, Y. A Street-Centric QoS-OLSR Protocol for Urban Vehicular Ad Hoc Networks. In Proceedings of the 2017 13th International Wireless Communications and Mobile Computing Conference (IWCMC), Valencia, Spain, 26–30 June 2017; pp. 1477–1482. [Google Scholar] [CrossRef]
- Sharma, S. P-OLSR: Position-based optimized link state routing for mobile ad hoc networks. In Proceedings of the 2009 IEEE 34th Conference on Local Computer Networks, Zurich, Switzerland, 20–23 October 2009; pp. 237–240. [Google Scholar] [CrossRef]
- Singh, K.; Verma, A.K. Experimental analysis of AODV, DSDV and OLSR routing protocol for flying adhoc networks (FANETs). In Proceedings of the 2015 IEEE International Conference on Electrical, Computer and Communication Technologies (ICECCT), Coimbatore, India, 5–7 March 2015; pp. 1–4. [Google Scholar] [CrossRef]
- Guillen-Perez, A.; Montoya, A.-M.; Sanchez-Aarnoutse, J.-C.; Cano, M.-D. A Comparative Performance Evaluation of Routing Protocols for Flying Ad-Hoc Networks in Real Conditions. Appl. Sci. 2021, 11, 4363. [Google Scholar] [CrossRef]
- Rosati, S.; Krużelecki, K.; Traynard, L.; Mobile, B.R. Speed-aware routing for UAV ad-hoc networks. In Proceedings of the 2013 IEEE Globecom Workshops (GC Wkshps), Atlanta, GA, USA, 9–13 December 2013; pp. 1367–1373. [Google Scholar] [CrossRef] [Green Version]
- Benjbara, C.; Habbani, A.; Mahdi, F.E.; Essaid, B. Multi-path routing protocol in the smart digital environment. In Proceedings of the 2017 International Conference on Smart Digital Environment, Rabat, Morocco, 21–23 July 2017; pp. 14–18. [Google Scholar]
- Westergaard, M.; Maggi, F.M. Modeling and Verification of a Protocol for Operational Support Using Coloured Petri Nets. In International Conference on Application and Theory of Petri Nets and Concurrency; Lecture Notes in Computer Science; Springer: Berlin/Heidelberg, Germany, 2011; Volume 6709, pp. 169–188. [Google Scholar]
- Clausen, T.; Dearlove, C.; Jacquet, P.; Herberg, U. The Optimized Link State Routing Protocol Version 2; RFC 7181. In Proceedings of the 2010 IEEE International Conference on Wireless Communications, Networking and Information Security, Beijing, China, 25–27 June 2010. [Google Scholar] [CrossRef] [Green Version]
- Yi, J.; Parrein, B. Multipath Extension for the Optimized Link State Routing Protocol Version 2 (OLSRv2); RFC 8218. Available online: https://datatracker.ietf.org/doc/rfc8218/ (accessed on 24 December 2021).
- Barbehenn, M. A note on the complexity of Dijkstra’s algorithm for graphs with weighted vertices. IEEE Trans. Comput. 1998, 47, 263. [Google Scholar] [CrossRef]
- Zheng, Y.; Hou, K.; Liao, W.; Yang, L. The Shortest Path Algorithm Based on Petri Net. In Proceedings of the The 19th International Conference on Industrial Engineering and Engineering Management, Changsha, China, 27–29 October 2012; Springer: Berlin/Heidelberg, Germany, 2012; pp. 221–229. [Google Scholar] [CrossRef]
- Kadri, H.; Zouari, B. A high-level Petri nets approach for multi-objective optimization in pipeline networks. In Proceedings of the 4th International Conference On Simulation And Modeling Methodologies, Technologies And Applications (SIMULTECH), Vienna, Austria, 28–30 August 2014; pp. 211–218. [Google Scholar] [CrossRef]
- Shah, P.A.; Hasbullah, H.B.; Rafique, S.; Rehman, S.U.; Jung, L.T. Fuzzy logic based link status classification for efficient multipath routing in multi-hop wireless mesh networks. In Proceedings of the International Conference on Computer and Information Sciences (ICCOINS), Kuala Lumpur, Malaysia, 3–5 June 2014; pp. 1–6. [Google Scholar] [CrossRef]
- Laouid, A.; Dahmani, A.; Bounceur, A.; Euler, R.; Lalem, F.; Tari, A. A distributed multi-path routing algorithm to balance energy consumption in wireless sensor networks. Ad Hoc Netw. J. 2017, 64, 53–64. [Google Scholar] [CrossRef]
- Guillen-Perez, A.; Maria-Dolores, C. Flying Ad Hoc Networks: A New Domain for Network Communications. Sensors 2018, 18, 3571. [Google Scholar] [CrossRef] [PubMed] [Green Version]
- Sharma, A.; Vanjani, P.; Paliwal, N.; Basnayaka, C.M.W.; Jayakody, D.N.K.; Wang, H.-C.; Muthuchidambaranathan, P. Communication and networking technologies for UAVs: A survey. J. Netw. Comput. Appl. 2020, 168, 102739. [Google Scholar] [CrossRef]
- Gupta, L.; Jain, R.; Vaszkun, G. Survey of important issues in UAV communication networks. IEEE Commun. Surv. Tutor. 2016, 18, 1123–1152. [Google Scholar] [CrossRef] [Green Version]
- Oubbati, O.S.; Lakas, A.; Zhou, F.; G¨unes¸, M.; Lagraa, N.; Yagoubi, M.B. Intelligent UAV-Assisted Routing Protocol for Urban VANETs. Comput. Commun. 2017, 107, 93–111. [Google Scholar] [CrossRef]
- Muruganathan, S.D.; Lin, X.; Maattanen, H.-L.; Zou, Z.; Hapsari, W.A.; Yasukawa, S. An Overview of 3GPP Release-15 Study on Enhanced LTE Support for Connected Drones. arXiv 2018, arXiv:1805.00826. [Google Scholar]
- Oubbati, O.S.; Lakas, A.; Zhou, F.; Güneş, M.; Yagoubi, M.B. A survey on position-based routing protocols for Flying Ad hoc Networks (FANETs). Veh. Commun. 2017, 10, 29–56. [Google Scholar] [CrossRef]
- Clausen, T.; Jacquet, P. Optimized Link State Routing Protocol (OLSR), RFC 3626, Project Hipercom, INRIA, Oct. 2003. Available online: https://tools.ietf.org/html/rfc3626 (accessed on 24 December 2021).
- The Network Simulator NS-3. Available online: https://www.nsnam.org/ (accessed on 24 December 2021).
- Dijkstra, E.W. A Note on Two Problems in Connexion with Graphs. Numer. Math. 1959, 1, 269–271. [Google Scholar] [CrossRef] [Green Version]
- Thakur, M.; Kaur, M. Ad-Hoc Network Routing Protocols for Wireless Body Area Network. In Proceedings of the ICAICR ’19: Proceedings of the Third International Conference on Advanced Informatics for Computing Research, Shimla, India, 15–16 June 2019; pp. 1–7. [Google Scholar] [CrossRef]
- Li, X.; Hu, X.; Zhang, R.; Yang, L. Routing Protocol Design for Underwater Optical Wireless Sensor Networks: A Multiagent Reinforcement Learning Approach. IEEE Internet Things J. 2020, 7, 9805–9818. [Google Scholar] [CrossRef]











| Types of Ad Hoc Network | Criteria | ||||
|---|---|---|---|---|---|
| Mobility | Density | Topology Change | Power | Protocol | |
| WMN | Low | High | Slow | Limited | AODV [18] |
| WSN | Low | High | Slow | Limited | AODV [19] |
| MANET | Low | High | Slow | Limited | OLSR [20] |
| VANET | Medium | Medium | Average | Average | QoS-OLSR [21,22] |
| FANET | High | Low | Rapid | High | P-OLSR [23,24,25,26] |
| Parameters | Values | ||||||||||
|---|---|---|---|---|---|---|---|---|---|---|---|
| Routing protocol | OLSR, MHAR-OLSR | ||||||||||
| Traffic model | UDP | ||||||||||
| PHY/MAC layer | IEEE 802.11p | ||||||||||
| Range of MANET | ≈100 m | ||||||||||
| Range of vehicules | ≈300 m | ||||||||||
| Range of UAV | R1 ≈ 400 m and R2 ≈ 1000 m | ||||||||||
| Area size | 2000 × 2000 m | ||||||||||
| Simulation time | 400 s | ||||||||||
| Mobility generator | BonnMotion | ||||||||||
| MANET nodes speed | [0, 2] m/s (≃7 km/h) | ||||||||||
| VANET nodes speed | [0, 17] m/s (≃61 km/h) | ||||||||||
| UAV nodes speed | [0, 5] m/s (≃18 km/h) | ||||||||||
| Alpha () | 0.5 | ||||||||||
| Network components | Number of Nodes | 20 | 40 | 60 | 80 | 100 | 120 | 140 | 160 | 180 | 200 |
| “50%” MANET | 10 | 20 | 30 | 40 | 50 | 60 | 70 | 80 | 90 | 100 | |
| “40%” VANET | 8 | 16 | 24 | 32 | 40 | 48 | 56 | 64 | 72 | 80 | |
| “10%” FANET | 2 | 4 | 6 | 8 | 10 | 12 | 14 | 16 | 18 | 20 | |
Publisher’s Note: MDPI stays neutral with regard to jurisdictional claims in published maps and institutional affiliations. |
© 2021 by the authors. Licensee MDPI, Basel, Switzerland. This article is an open access article distributed under the terms and conditions of the Creative Commons Attribution (CC BY) license (https://creativecommons.org/licenses/by/4.0/).
Share and Cite
Benjbara, C.; Habbani, A.; Mouchfiq, N. New Multipath OLSR Protocol Version for Heterogeneous Ad Hoc Networks. J. Sens. Actuator Netw. 2022, 11, 3. https://doi.org/10.3390/jsan11010003
Benjbara C, Habbani A, Mouchfiq N. New Multipath OLSR Protocol Version for Heterogeneous Ad Hoc Networks. Journal of Sensor and Actuator Networks. 2022; 11(1):3. https://doi.org/10.3390/jsan11010003
Chicago/Turabian StyleBenjbara, Chaimae, Ahmed Habbani, and Nada Mouchfiq. 2022. "New Multipath OLSR Protocol Version for Heterogeneous Ad Hoc Networks" Journal of Sensor and Actuator Networks 11, no. 1: 3. https://doi.org/10.3390/jsan11010003
APA StyleBenjbara, C., Habbani, A., & Mouchfiq, N. (2022). New Multipath OLSR Protocol Version for Heterogeneous Ad Hoc Networks. Journal of Sensor and Actuator Networks, 11(1), 3. https://doi.org/10.3390/jsan11010003

